Sign in to use this feature.

Years

Between: -

Subjects

remove_circle_outline
remove_circle_outline
remove_circle_outline
remove_circle_outline
remove_circle_outline
remove_circle_outline
remove_circle_outline
remove_circle_outline
remove_circle_outline

Journals

remove_circle_outline
remove_circle_outline
remove_circle_outline
remove_circle_outline
remove_circle_outline
remove_circle_outline
remove_circle_outline
remove_circle_outline
remove_circle_outline
remove_circle_outline
remove_circle_outline
remove_circle_outline
remove_circle_outline
remove_circle_outline
remove_circle_outline
remove_circle_outline
remove_circle_outline

Article Types

Countries / Regions

remove_circle_outline
remove_circle_outline
remove_circle_outline
remove_circle_outline
remove_circle_outline

Search Results (847)

Search Parameters:
Keywords = causal learning

Order results
Result details
Results per page
Select all
Export citation of selected articles as:
19 pages, 2181 KB  
Article
Gut Microbiota and Type 2 Diabetes: Genetic Associations, Biological Mechanisms, Drug Repurposing, and Diagnostic Modeling
by Xinqi Jin, Xuanyi Chen, Heshan Chen and Xiaojuan Hong
Int. J. Mol. Sci. 2026, 27(2), 1070; https://doi.org/10.3390/ijms27021070 - 21 Jan 2026
Abstract
Gut microbiota is a potential therapeutic target for type 2 diabetes (T2D), but its role remains unclear. Investigating causal associations between them could further our understanding of their biological and clinical significance. A two-sample Mendelian randomization (MR) analysis was conducted to assess the [...] Read more.
Gut microbiota is a potential therapeutic target for type 2 diabetes (T2D), but its role remains unclear. Investigating causal associations between them could further our understanding of their biological and clinical significance. A two-sample Mendelian randomization (MR) analysis was conducted to assess the causal relationship between gut microbiota and T2D. Key genes and mechanisms were identified through the integration of Genome-Wide Association Studies (GWAS) and cis-expression quantitative trait loci (cis-eQTL) data. Network pharmacology was applied to identify potential drugs and targets. Additionally, gut microbiota community analysis and machine learning models were used to construct a diagnostic model for T2D. MR analysis identified 17 gut microbiota taxa associated with T2D, with three showing significant associations: Actinomyces (odds ratio [OR] = 1.106; 95% confidence interval [CI]: 1.06–1.15; p < 0.01; adjusted p-value [padj] = 0.0003), Ruminococcaceae (UCG010 group) (OR = 0.897; 95% CI: 0.85–0.95; p < 0.01; padj = 0.018), and Deltaproteobacteria (OR = 1.072; 95% CI: 1.03–1.12; p < 0.01; padj = 0.029). Ten key genes, such as EXOC4 and IGF1R, were linked to T2D risk. Network pharmacology identified INSR and ESR1 as target driver genes, with drugs like Dienestrol showing promise. Gut microbiota analysis revealed reduced α-diversity in T2D patients (p < 0.05), and β-diversity showed microbial community differences (R2 = 0.012, p = 0.001). Furthermore, molecular docking confirmed the binding affinity of potential therapeutic agents to their targets. Finally, we developed a class-weight optimized Extreme Gradient Boosting (XGBoost) diagnostic model, which achieved an area under the curve (AUC) of 0.84 with balanced sensitivity (95.1%) and specificity (83.8%). Integrating machine learning predictions with MR causal inference highlighted Bacteroides as a key biomarker. Our findings elucidate the gut microbiota-T2D causal axis, identify therapeutic targets, and provide a robust tool for precision diagnosis. Full article
(This article belongs to the Special Issue Type 2 Diabetes: Molecular Pathophysiology and Treatment)
Show Figures

Figure 1

23 pages, 13685 KB  
Article
CAT: Causal Attention with Linear Complexity for Efficient and Interpretable Hyperspectral Image Classification
by Ying Liu, Zhipeng Shen, Haojiao Yang, Waixi Liu and Xiaofei Yang
Remote Sens. 2026, 18(2), 358; https://doi.org/10.3390/rs18020358 - 21 Jan 2026
Abstract
Hyperspectral image (HSI) classification is pivotal in remote sensing, yet deep learning models, particularly Transformers, remain susceptible to spurious spectral–spatial correlations and suffer from limited interpretability. These issues stem from their inability to model the underlying causal structure in high-dimensional data. This paper [...] Read more.
Hyperspectral image (HSI) classification is pivotal in remote sensing, yet deep learning models, particularly Transformers, remain susceptible to spurious spectral–spatial correlations and suffer from limited interpretability. These issues stem from their inability to model the underlying causal structure in high-dimensional data. This paper introduces the Causal Attention Transformer (CAT), a novel architecture that integrates causal inference with a hierarchical CNN-Transformer backbone to address these limitations. CAT incorporates three key modules: (1) a Causal Attention Mechanism that enforces temporal and spatial causality via triangular masking and axial decomposition to eliminate spurious dependencies; (2) a Dual-Path Hierarchical Fusion module that adaptively integrates spectral and spatial causal features using learnable gating; and (3) a Linearized Causal Attention module that reduces the computational complexity from O(N2) to O(N) via kernelized cumulative summation, enabling scalable high-resolution HSI processing. Extensive experiments on three benchmark datasets (Indian Pines, Pavia University, Houston2013) demonstrate that CAT achieves state-of-the-art performance, outperforming leading CNN and Transformer models in both accuracy and robustness. Furthermore, CAT provides inherently interpretable spectral–spatial causal maps, offering valuable insights for reliable remote sensing analysis. Full article
Show Figures

Figure 1

21 pages, 1537 KB  
Article
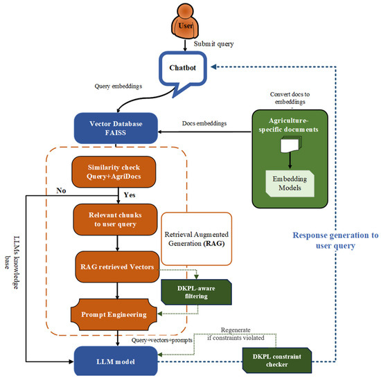
AgroLLM: Connecting Farmers and Agricultural Practices Through Large Language Models for Enhanced Knowledge Transfer and Practical Application
by Dinesh Jackson Samuel Ravindran, Inna Skarga-Bandurova, Sivakumar V, Muhammad Awais and Mithra S
AgriEngineering 2026, 8(1), 38; https://doi.org/10.3390/agriengineering8010038 - 21 Jan 2026
Abstract
Large language models (LLMs) offer new opportunities for agricultural education and decision support, yet their adoption is limited by domain-specific terminology, ambiguous retrieval, and factual inconsistencies. This work presents AgroLLM, a domain-governed agricultural knowledge system that integrates structured textbook-derived knowledge with Retrieval-Augmented Generation [...] Read more.
Large language models (LLMs) offer new opportunities for agricultural education and decision support, yet their adoption is limited by domain-specific terminology, ambiguous retrieval, and factual inconsistencies. This work presents AgroLLM, a domain-governed agricultural knowledge system that integrates structured textbook-derived knowledge with Retrieval-Augmented Generation (RAG) and a Domain Knowledge Processing Layer (DKPL). The DKPL contributes symbolic domain concepts, causal rules, and agronomic thresholds that guide retrieval and validate model outputs. A curated corpus of nineteen agricultural textbooks was converted into semantically annotated chunks and embedded using Gemini, OpenAI, and Mistral models. Performance was evaluated using a 504-question benchmark aligned with four FAO/USDA domain categories. Three LLMs (Mistral-7B, Gemini 1.5 Flash, and ChatGPT-4o Mini) were assessed for retrieval quality, reasoning accuracy, and DKPL consistency. Results show that ChatGPT-4o Mini with DKPL-constrained RAG achieved the highest accuracy (95.2%), with substantial reductions in hallucinations and numerical violations. The study demonstrates that embedding structured domain knowledge into the RAG pipeline significantly improves factual consistency and produces reliable, context-aware agricultural recommendations. AgroLLM offers a reproducible foundation for developing trustworthy AI-assisted learning and advisory tools in agriculture. Full article
Show Figures

Figure 1

23 pages, 485 KB  
Article
Short-Term Transformative Learning Activation in Higher Education: The Impact of an Intensive Social Entrepreneurship Program on an Ashoka U Changemaker Campus
by José Carlos Vázquez-Parra, Fernando Adrián Mora-Dávila, Eidi Cruz-Valdivieso, Salvador Leetoy and David Santiago Mayoral Bonilla
Adm. Sci. 2026, 16(1), 52; https://doi.org/10.3390/admsci16010052 - 21 Jan 2026
Abstract
This study examines outcomes associated with a short-term intensive pedagogical experience aimed at developing social entrepreneurship competencies among university students at an Ashoka U–affiliated institution in Mexico. The program, Semana Tec de Agencia de Cambio, is a five-day experiential learning experience grounded in [...] Read more.
This study examines outcomes associated with a short-term intensive pedagogical experience aimed at developing social entrepreneurship competencies among university students at an Ashoka U–affiliated institution in Mexico. The program, Semana Tec de Agencia de Cambio, is a five-day experiential learning experience grounded in the SEL4C (Social Entrepreneurship Learning for Complexity) framework and designed to promote changemaking through interdisciplinary collaboration, reflection, and action. Using a quantitative quasi-experimental pre–post design (n = 210), data were collected through the validated Social Entrepreneur Profile (SEP), which assesses four dimensions: self-control, leadership, social awareness and social value, and social innovation and financial sustainability. Paired-samples t-tests indicated statistically significant increases (p < 0.001) across all dimensions, with small to medium effect sizes (Cohen’s d = 0.40–0.63). Multiple regression analysis showed that changes in social awareness and social value (β = 0.33, p < 0.001), leadership (β = 0.27, p = 0.004), and innovation and sustainability (β = 0.24, p = 0.006) were most strongly associated with overall changes in self-perceived competencies, explaining 58% of the variance (R2 = 0.58). Overall, the findings suggest that short-term intensive educational experiences grounded in active and interdisciplinary pedagogical approaches may contribute to measurable changes in students’ self-perceived social entrepreneurship competencies. Rather than evidencing consolidated transformation, the results are best interpreted as early indicators of competency activation within changemaker-oriented learning environments. The study contributes empirical insight into the use of intensive formats in social entrepreneurship education and situates the SEL4C framework as a coherent pedagogical reference within the Ashoka U context, without implying causal validation. Full article
(This article belongs to the Special Issue Entrepreneurship in Emerging Markets: Opportunities and Challenges)
Show Figures

Figure 1

18 pages, 882 KB  
Review
Synchronization, Information, and Brain Dynamics in Consciousness Research
by Francisco J. Esteban, Eva Vargas, José A. Langa and Fernando Soler-Toscano
Appl. Sci. 2026, 16(2), 1056; https://doi.org/10.3390/app16021056 - 20 Jan 2026
Abstract
Understanding consciousness requires bridging theoretical models and clinically measurable brain dynamics. This review integrates three complementary frameworks that converge on a dynamical view of conscious processing: continuous formulations of Integrated Information Theory (IIT), attractor-landscape modeling of brain-state transitions, and perturbational complexity metrics from [...] Read more.
Understanding consciousness requires bridging theoretical models and clinically measurable brain dynamics. This review integrates three complementary frameworks that converge on a dynamical view of conscious processing: continuous formulations of Integrated Information Theory (IIT), attractor-landscape modeling of brain-state transitions, and perturbational complexity metrics from transcranial magnetic stimulation combined with electroencephalography (TMS-EEG). Continuous-time IIT formalizes how integrated information evolves across temporal hierarchies, while dynamical-systems approaches show that consciousness emerges near criticality, where metastable attractors enable flexible transitions between partially synchronized states. Perturbational-complexity indices capture these properties empirically, quantifying the brain’s capacity for integration and differentiation even without behavioral responsiveness. Across anesthesia, disorders of consciousness, epilepsy, and neurodegeneration, TMS-EEG biomarkers reveal reduced complexity and altered synchronization consistent with structural and functional disconnection. Integrating multimodal data—diffusion MRI, fMRI, EEG, and causal perturbations—is consistent with individualized modeling of consciousness-related dynamics. Standardized protocols, mechanistically interpretable machine learning, and longitudinal validation are essential for clinical translation. By uniting information-theoretic, dynamical, and empirical perspectives, this framework offers a reproducible foundation for consciousness biomarkers that mechanistically link brain dynamics to subjective experience, paving the way for precision applications in neurology, psychiatry, and anesthesia. Full article
Show Figures

Figure 1

27 pages, 1494 KB  
Review
A Survey on Missing Data Generation in Networks
by Qi Shao, Ruizhe Shi, Xiaoyu Zhang and Duxin Chen
Mathematics 2026, 14(2), 341; https://doi.org/10.3390/math14020341 - 20 Jan 2026
Abstract
The prevalence of massive, multi-scale, high-dimensional, and dynamic data sets resulting from advances in information and network communication technologies is frequently hampered by data incompleteness, a consequence of complex network structures and constrained sensor capabilities. The necessity of complete data for effective data [...] Read more.
The prevalence of massive, multi-scale, high-dimensional, and dynamic data sets resulting from advances in information and network communication technologies is frequently hampered by data incompleteness, a consequence of complex network structures and constrained sensor capabilities. The necessity of complete data for effective data analysis and mining mandates robust preprocessing techniques. This comprehensive survey systematically reviews missing value interpolation methodologies specifically tailored for time series flow network data, organizing them into four principal categories: classical statistical algorithms, matrix/tensor-based interpolation methods, nearest-neighbor-weighted methods, and deep learning generative models. We detail the evolution and technical underpinnings of diverse approaches, including mean imputation, the ARMA family, matrix factorization, KNN variants, and the latest deep generative paradigms such as GANs, VAEs, normalizing flows, autoregressive models, diffusion probabilistic models, causal generative models, and reinforcement learning generative models. By delineating the strengths and weaknesses across these categories, this survey establishes a structured foundation and offers a forward-looking perspective on state-of-the-art techniques for missing data generation and imputation in complex networks. Full article
(This article belongs to the Special Issue Advanced Machine Learning Research in Complex System)
Show Figures

Figure 1

17 pages, 1888 KB  
Article
Wind Power Prediction for Extreme Meteorological Conditions Based on SSA-TCN-GCNN and Inverse Adaptive Transfer Learning
by Jiale Liu, Weisi Deng, Weidong Gao, Haohuai Wang, Chonghao Li and Yan Chen
Processes 2026, 14(2), 353; https://doi.org/10.3390/pr14020353 - 19 Jan 2026
Viewed by 23
Abstract
Extreme weather conditions, specifically typhoons and strong gusts, create a highly transient environment for wind power data collection, leading to performance degradation that significantly impacts the safety and stability of the wind power system. To accurately predict wind power trends under these conditions, [...] Read more.
Extreme weather conditions, specifically typhoons and strong gusts, create a highly transient environment for wind power data collection, leading to performance degradation that significantly impacts the safety and stability of the wind power system. To accurately predict wind power trends under these conditions, this paper proposes a prediction model integrating Singular Spectrum Analysis (SSA), Temporal Convolutional Network (TCN), Convolutional Neural Network (CNN), and a global average pooling layer, combined with inverse adaptive transfer learning. First, SSA is applied to reduce noise in the collected wind power operation data and extract key information. Subsequently, a prediction model is constructed based on TCN, CNN, and global average pooling. The model employs dilated causal convolutions to capture long-term dependencies and uses two-dimensional convolution kernels to extract local mutation features. Furthermore, a domain-adaptive transfer learning module is designed to adjust the model’s parameter weights via backward optimization based on the Maximum Mean Discrepancy (MMD) between the source and target domains. Experimental validation is conducted using real-world wind power operation data from a wind farm in Guangxi, containing 3000 samples sampled at 10 min intervals specifically during severe typhoon periods. Experimental results demonstrate that even with only 60% of the target data, the proposed method outperforms the traditional TCN neural network, reducing the Root Mean Square Error (RMSE) by 58.1% and improving the Coefficient of Determination (R2) by 32.7%, thereby verifying its effectiveness in data-scarce extreme scenarios. Full article
(This article belongs to the Special Issue Adaptive Control and Optimization in Power Grids)
Show Figures

Figure 1

25 pages, 1436 KB  
Article
Entropy-Augmented Forecasting and Portfolio Construction at the Industry-Group Level: A Causal Machine-Learning Approach Using Gradient-Boosted Decision Trees
by Gil Cohen, Avishay Aiche and Ron Eichel
Entropy 2026, 28(1), 108; https://doi.org/10.3390/e28010108 - 16 Jan 2026
Viewed by 165
Abstract
This paper examines whether information-theoretic complexity measures enhance industry-group return forecasting and portfolio construction within a machine-learning framework. Using daily data for 25 U.S. GICS industry groups spanning more than three decades, we augment gradient-boosted decision tree models with Shannon entropy and fuzzy [...] Read more.
This paper examines whether information-theoretic complexity measures enhance industry-group return forecasting and portfolio construction within a machine-learning framework. Using daily data for 25 U.S. GICS industry groups spanning more than three decades, we augment gradient-boosted decision tree models with Shannon entropy and fuzzy entropy computed from recent return dynamics. Models are estimated at weekly, monthly, and quarterly horizons using a strictly causal rolling-window design and translated into two economically interpretable allocation rules, a maximum-profit strategy and a minimum-risk strategy. Results show that the top performing strategy, the weekly maximum-profit model augmented with Shannon entropy, achieves an accumulated return exceeding 30,000%, substantially outperforming both the baseline model and the fuzzy-entropy variant. On monthly and quarterly horizons, entropy and fuzzy entropy generate smaller but robust improvements by maintaining lower volatility and better downside protection. Industry allocations display stable and economically interpretable patterns, profit-oriented strategies concentrate primarily in cyclical and growth-sensitive industries such as semiconductors, automobiles, technology hardware, banks, and energy, while minimum-risk strategies consistently favor defensive industries including utilities, food, beverage and tobacco, real estate, and consumer staples. Overall, the results demonstrate that entropy-based complexity measures improve both economic performance and interpretability, yielding industry-rotation strategies that are simultaneously more profitable, more stable, and more transparent. Full article
(This article belongs to the Special Issue Entropy, Artificial Intelligence and the Financial Markets)
Show Figures

Figure 1

18 pages, 1947 KB  
Article
Traffic Accident Severity Prediction via Large Language Model-Driven Semantic Feature Enhancement
by Jianuo Hao, Fengze Fan and Xin Fu
Vehicles 2026, 8(1), 20; https://doi.org/10.3390/vehicles8010020 - 15 Jan 2026
Viewed by 110
Abstract
Predicting the severity of traffic accidents remains challenging due to the limited ability of existing methods to extract deep semantic information from unstructured accident narratives, as traditional approaches typically depend on structured data alone. This study proposes a severity prediction approach enhanced by [...] Read more.
Predicting the severity of traffic accidents remains challenging due to the limited ability of existing methods to extract deep semantic information from unstructured accident narratives, as traditional approaches typically depend on structured data alone. This study proposes a severity prediction approach enhanced by semantic risk reasoning derived from large language models (LLMs). A prompt-engineering template is designed to guide LLMs in extracting proxy semantic features from accident descriptions, forming an enriched feature set that incorporates causal logic. These semantic features are fused with traditional structured features through three integration strategies—direct feature concatenation, optimized feature selection, and model-level fusion. Experiments based on 4013 accident records from expressways in Yunnan Province, China, demonstrate that models using LLM-derived semantic features significantly outperform those relying solely on structured features. Notably, the LightGBM model utilizing semantic features within a balanced learning framework achieves a severe accident recall of 77.8%. While model-level fusion proves optimal for XGBoost (improving Macro-F1 to 0.6356), we identify a “feature dilution” effect in other classifiers, where high-quality semantic reasoning is compromised by low-quality structured noise. These findings indicate that the proposed approach effectively enhances the identification of high-risk accidents and offers a novel semantic-aware solution for traffic safety management. Furthermore, the obtained results provide actionable insights for traffic management agencies to optimize emergency response resource allocation and formulate targeted accident prevention strategies. Full article
Show Figures

Figure 1

23 pages, 1486 KB  
Article
AI-Based Emoji Recommendation for Early Childhood Education Using Deep Learning Techniques
by Shaya A. Alshaya
Computers 2026, 15(1), 59; https://doi.org/10.3390/computers15010059 - 15 Jan 2026
Viewed by 183
Abstract
The integration of emojis into Early Childhood Education (ECE) presents a promising avenue for enhancing student engagement, emotional expression, and comprehension. While prior studies suggest the benefit of visual aids in learning, systematic frameworks for pedagogically aligned emoji recommendation remain underdeveloped. This paper [...] Read more.
The integration of emojis into Early Childhood Education (ECE) presents a promising avenue for enhancing student engagement, emotional expression, and comprehension. While prior studies suggest the benefit of visual aids in learning, systematic frameworks for pedagogically aligned emoji recommendation remain underdeveloped. This paper presents EduEmoji-ECE, a pedagogically annotated dataset of early-childhood learning text segments. Specifically, the proposed model incorporates Bidirectional Encoder Representations from Transformers (BERTs) for contextual embedding extraction, Gated Recurrent Units (GRUs) for sequential pattern recognition, Deep Neural Networks (DNNs) for classification and emoji recommendation, and DECOC for improving emoji class prediction robustness. This hybrid BERT-GRU-DNN-DECOC architecture effectively captures textual semantics, emotional tone, and pedagogical intent, ensuring the alignment of emoji class recommendation with learning objectives. The experimental results show that the system is effective, with an accuracy of 95.3%, a precision of 93%, a recall of 91.8%, and an F1-score of 92.3%, outperforming baseline models in terms of contextual understanding and overall accuracy. This work helps fill a gap in AI-based education by combining learning with visual support for young children. The results suggest an association between emoji-enhanced materials and improved engagement/comprehension indicators in our exploratory classroom setting; however, causal attribution to the AI placement mechanism is not supported by the current study design. Full article
Show Figures

Figure 1

32 pages, 8491 KB  
Article
Uncertainty Analysis of Seismic Effects on Cultural Relics in Collections: Integrating Deep Learning and Reinforcement Strategies
by Lin He, Zhengyi Xu, Mengting Gong, Weikai Wang, Xiaofei Yang and Jianming Wei
Appl. Sci. 2026, 16(2), 879; https://doi.org/10.3390/app16020879 - 15 Jan 2026
Viewed by 97
Abstract
Due to the unpredictability of seismic and the complexity of collection environments, significant uncertainty exists regarding their impact on cultural relics. Moreover, existing research on the causal analysis of seismic damage to cultural relics remains insufficient, thereby limiting advancements in risk assessment and [...] Read more.
Due to the unpredictability of seismic and the complexity of collection environments, significant uncertainty exists regarding their impact on cultural relics. Moreover, existing research on the causal analysis of seismic damage to cultural relics remains insufficient, thereby limiting advancements in risk assessment and protective measures. To address this issue, this paper proposes a seismic damage risk assessment method for cultural relics in collections, integrating deep learning and reinforcement strategies. The proposed method enhances the dataset on seismic impacts on cultural relics by developing an integrated deep learning-based data correction model. Furthermore, it incorporates a graph attention mechanism to precisely quantify the influence of various attribute factors on cultural relic damage. Additionally, by combining reinforcement learning with the Deep Deterministic Policy Gradient (DDPG) strategy, this method refines seismic risk assessments and formulates more targeted preventive protection measures for cultural relics in collections. This study evaluates the proposed method using three public datasets in comparison with the self-constructed Seismic Damage Dataset of Cultural Relics (CR-SDD). Experiments are conducted to assess and analyze the predictive performance of various models. Experimental results demonstrate that the proposed method achieves an accuracy of 81.21% in assessing seismic damage to cultural relics in collections. This research provides a scientific foundation and practical guidance for the protection of cultural relics, offering strong support for preventive conservation efforts in seismic risk mitigation. Full article
(This article belongs to the Section Computing and Artificial Intelligence)
Show Figures

Figure 1

23 pages, 691 KB  
Entry
Opaque Price Control and Algorithmic Authority in Financial Markets
by Victor Frimpong and Agim Mamuti
Encyclopedia 2026, 6(1), 19; https://doi.org/10.3390/encyclopedia6010019 - 14 Jan 2026
Viewed by 169
Definition
Financial markets are increasingly shaped by opaque price controls influenced by the rising prominence of algorithmic and AI-driven systems in price determination. While much of the current research on algorithmic trading and market microstructure has emphasised aspects such as efficiency, liquidity, and model [...] Read more.
Financial markets are increasingly shaped by opaque price controls influenced by the rising prominence of algorithmic and AI-driven systems in price determination. While much of the current research on algorithmic trading and market microstructure has emphasised aspects such as efficiency, liquidity, and model clarity, there has been less focus on the broader implications of assigning inference, execution, and learning tasks to adaptive algorithms. This entry presents a conceptual framework that aims to elucidate how algorithmic systems fundamentally alter price discovery. It highlights the centralisation of epistemic authority, the diminishing of human interpretative capabilities, and the emergence of “rational opacity”. This condition allows prices to remain informationally efficient while obscuring the causal relationships between information and price formation, making them difficult to comprehend for human participants both prior to and in real-time. We introduce the Algorithmic Price Discovery Loop, a theoretical model that connects algorithmic inference, automated execution, feedback-driven learning, and the resulting asymmetry in market-wide interpretation. The framework not only provides critical theoretical insights but also proposes testable propositions and outlines various empirical avenues for investigating algorithmic authority and opacity across different market contexts. Furthermore, the discussion addresses governance implications, recognises the limitations of existing regulatory frameworks, and highlights potential crises that could arise in AI-driven financial markets. Full article
(This article belongs to the Section Social Sciences)
Show Figures

Figure 1

30 pages, 2392 KB  
Article
Functional Connectivity Between Human Motor and Somatosensory Areas During a Multifinger Tapping Task: A Proof-of-Concept Study
by Roberto García-Leal, Julio Prieto-Montalvo, Juan Guzman de Villoria, Massimiliano Zanin and Estrella Rausell
NeuroSci 2026, 7(1), 12; https://doi.org/10.3390/neurosci7010012 - 14 Jan 2026
Viewed by 177
Abstract
Hand representation maps of the primate primary motor (M1) and somatosensory (SI) cortices exhibit plasticity, with their spatial extent modifiable through training. While activation and map enlargement during tapping tasks are well documented, the directionality of information flow between these regions remains unclear. [...] Read more.
Hand representation maps of the primate primary motor (M1) and somatosensory (SI) cortices exhibit plasticity, with their spatial extent modifiable through training. While activation and map enlargement during tapping tasks are well documented, the directionality of information flow between these regions remains unclear. We applied Information Imbalance Gain Causality (IIG) to examine the propagation and temporal dynamic of BOLD activity among Area 4 (precentral gyrus), Area 3a (fundus of the central sulcus), and SI areas (postcentral gyrus). Data were collected from both hemispheres of nine participants performing alternating right–left hand finger tapping inside a 1.5T fMRI scan. The results revealed strong information flow from both the precentral and postcentral gyri toward the sulcus during tapping task, with weaker bidirectional exchange between the gyri. When not engaged in tapping, both gyri communicated with each other and the sulcus. During active tapping, flow bypassed the sulcus, favoring a more direct postcentral to precentral way. Overtime, postcentral to sulcus influence strengthened during non task periods, but diminished during tapping. These findings suggest that M1, Area 3a, and SI areas form a dynamic network that supports rapid learning processing, where Area 3a of the sulcus may contribute to maintaining representational plasticity during complex tapping tasks. Full article
Show Figures

Figure 1

16 pages, 3381 KB  
Article
Multi-Omics Evidence Linking Depression to MASLD Risk via Inflammatory Immune Signaling
by Keye Lin, Yiwei Liu, Xitong Liang, Yiming Zhang, Zijie Luo, Fei Chen, Runhua Zhang, Peiyu Ma and Xiang Chen
Biomedicines 2026, 14(1), 174; https://doi.org/10.3390/biomedicines14010174 - 13 Jan 2026
Viewed by 219
Abstract
Background: Depression and Metabolic Dysfunction-Associated Steatotic Fatty Liver Disease (MASLD) are common chronic diseases, respectively. However, the causal and molecular links between them remain unclear. In order to explore whether depression contributes to an increased risk of MASLD and whether inflammation mediates [...] Read more.
Background: Depression and Metabolic Dysfunction-Associated Steatotic Fatty Liver Disease (MASLD) are common chronic diseases, respectively. However, the causal and molecular links between them remain unclear. In order to explore whether depression contributes to an increased risk of MASLD and whether inflammation mediates this effect, we integrated multi-level evidence from the epidemiology of the National Health and Nutrition Examination Survey (NHANES), the genetics of GWAS, the transcriptomes of GEO, and single-cell RNA sequencing datasets. Methods: A multi-level integrative analysis strategy was used to validate this pathway. First, a cross-sectional epidemiological analysis based on NHANES data was used to reveal the association between depression and MASLD, and to explore the mediating role of inflammation and liver injury markers. Secondly, a two-sample Mendelian randomization analysis was used to infer the causal direction of depression and MASLD, and to verify the mediating effect of systemic inflammation and liver injury indicators at the genetic level. Then, the transcriptome co-expression network analysis and machine learning were used to screen the common hub genes connecting the two diseases. Finally, single-cell transcriptome data were used to characterize the dynamic expression of potential key genes during disease progression at cellular resolution. Results: Depression significantly increased the risk of MASLD, especially in women (OR = 1.39, 95%CI [1.17–1.65]). Parallel mediation analysis showed that high-sensitivity C-reactive protein (hs-CRP) (p < 0.001), γ-glutamyltransferase (GGT) (p < 0.001), and alkaline phosphatase (ALP) (p < 0.001) mediated this relationship. Mendelian randomization analysis confirmed the unidirectional causal effect of depression on MASLD, and there was no reverse association (β = 0.483, SE = 0.146, p = 0.001). Weighted gene co-expression network analysis and machine learning identified CD40LG as a potential molecular bridge between depression-associated immune modules and MASLD. In addition, single-cell data analysis revealed a stage-specific trend of CD40LG expression in CD4+ T cells during MASLD progression, while its receptor CD40 was also activated in B cells. In the female sample, CD40LG maintained an upward trend. However, the stability of this result is limited by the limited sample size. Conclusions: This study provides converging multi-omics evidence that depression plays a causal role in MASLD through inflammation-mediated immune signaling. The CD40LG-CD40 axis has emerged as an immune mechanism that transposes depression into the pathogenesis of MASLD, providing a potential target for the intervention of gender-specific metabolic liver disease. Full article
Show Figures

Figure 1

22 pages, 4971 KB  
Article
Optimized Hybrid Deep Learning Framework for Reliable Multi-Horizon Photovoltaic Power Forecasting in Smart Grids
by Bilali Boureima Cisse, Ghamgeen Izat Rashed, Ansumana Badjan, Hussain Haider, Hashim Ali I. Gony and Ali Md Ershad
Electricity 2026, 7(1), 4; https://doi.org/10.3390/electricity7010004 - 12 Jan 2026
Viewed by 139
Abstract
Accurate short-term forecasting of photovoltaic (PV) output is critical to managing the variability of PV generation and ensuring reliable grid operation with high renewable integration. We propose an enhanced hybrid deep learning framework that combines Temporal Convolutional Networks (TCNs), Gated Recurrent Units (GRUs), [...] Read more.
Accurate short-term forecasting of photovoltaic (PV) output is critical to managing the variability of PV generation and ensuring reliable grid operation with high renewable integration. We propose an enhanced hybrid deep learning framework that combines Temporal Convolutional Networks (TCNs), Gated Recurrent Units (GRUs), and Random Forests (RFs) in an optimized weighted ensemble strategy. This approach leverages the complementary strengths of each component: TCNs capture long-range temporal dependencies via dilated causal convolutions; GRUs model sequential weather-driven dynamics; and RFs enhance robustness to outliers and nonlinear relationships. The model was evaluated on high-resolution operational data from the Yulara solar plant in Australia, forecasting horizons from 5 min to 1 h. Results show that the TCN-GRU-RF model consistently outperforms conventional benchmarks, achieving R2 = 0.9807 (MAE = 0.0136; RMSE = 0.0300) at 5 min and R2 = 0.9047 (RMSE = 0.0652) at 1 h horizons. Notably, the degradation in R2 across forecasting horizons was limited to 7.7%, significantly lower than the typical 10–15% range observed in the literature, highlighting the model’s scalability and resilience. These validated results indicate that the proposed approach provides a robust, scalable forecasting solution that enhances grid reliability and supports the integration of distributed renewable energy sources. Full article
Show Figures

Figure 1

Back to TopTop