Sign in to use this feature.

Years

Between: -

Subjects

remove_circle_outline
remove_circle_outline
remove_circle_outline
remove_circle_outline
remove_circle_outline
remove_circle_outline
remove_circle_outline

Journals

Article Types

Countries / Regions

Search Results (343)

Search Parameters:
Keywords = brazed

Order results
Result details
Results per page
Select all
Export citation of selected articles as:
17 pages, 12362 KB  
Article
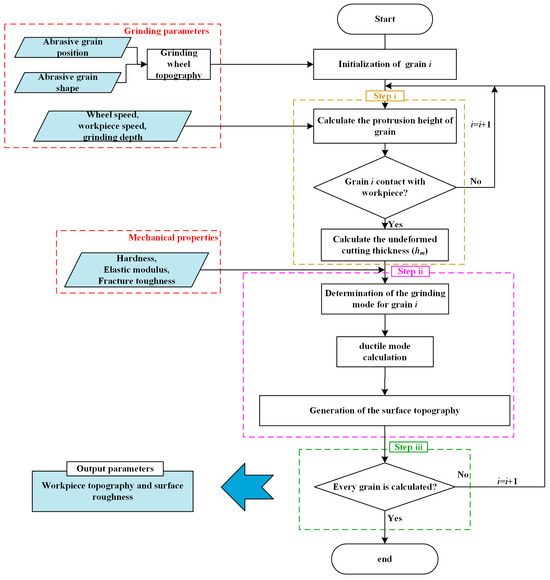
Fabrication Process and Surface Morphology Prediction of Radial Straight Groove-Structured CBN Grinding Wheel by Laser Cladding
by Zhelun Ma, Wei Zhang, Qi Liu, Liaoyuan Chen, Chao Zhang, Changsheng Liu, Tianbiao Yu and Qinghua Wang
Materials 2025, 18(20), 4733; https://doi.org/10.3390/ma18204733 - 15 Oct 2025
Viewed by 169
Abstract
Structured CBN (cubic boron nitride) grinding wheels usually have a specially designed texture on their surface to reduce the grinding heat and grinding force. However, most structured grinding wheels are fabricated by electroplating, brazing, sintering, and mechanical or laser removal on the surface [...] Read more.
Structured CBN (cubic boron nitride) grinding wheels usually have a specially designed texture on their surface to reduce the grinding heat and grinding force. However, most structured grinding wheels are fabricated by electroplating, brazing, sintering, and mechanical or laser removal on the surface of conventional grinding wheels, which may have problems such as complicated processes, low processing efficiency, and unstable effects. In this paper, additive manufacturing was used to fabricate a radial straight groove-structured grinding wheel. Meanwhile, a corresponding mathematical model of the grinding wheel was also established considering the shape and position of the abrasive grains. Subsequently, the ground surface morphologies of the fabricated wheel and simulated wheel under different machining parameter conditions were compared to further prove the rationality of the simulated grinding wheel. The results showed that the ground surfaces of the fabricated wheel and simulated wheel had similar morphological characteristics. The trend in the surface roughness under the different machining parameter conditions was also analyzed and showed the same variation for fabricated and simulated wheels; the error rate was confined within 8%. This paper elucidates the grinding mechanism and surface morphology formation process of a radial straight groove-structured grinding wheel fabricated by additive manufacturing. Full article
(This article belongs to the Section Metals and Alloys)
Show Figures

Figure 1

22 pages, 6557 KB  
Article
Modeling of Residual Stress, Plastic Deformation, and Permanent Warpage Induced by the Resin Molding Process in SiC-Based Power Modules
by Giuseppe Mirone, Luca Corallo, Raffaele Barbagallo and Giuseppe Bua
Energies 2025, 18(20), 5364; https://doi.org/10.3390/en18205364 - 11 Oct 2025
Viewed by 211
Abstract
A critical aspect in the design of power electronics packages is the prediction of their mechanical response under severe thermomechanical loads and the consequent structural damage. For this purpose, finite element (FE) simulations are used to estimate the mechanical performance and reliability under [...] Read more.
A critical aspect in the design of power electronics packages is the prediction of their mechanical response under severe thermomechanical loads and the consequent structural damage. For this purpose, finite element (FE) simulations are used to estimate the mechanical performance and reliability under operational conditions, typically alternate high voltages/currents resulting in thermal gradients. When simulations are performed, it is common practice to consider the as-received package to be in a stress-free state. Namely, residual stresses and plastic deformation induced by the manufacturing processes are neglected. In this study, an advanced FE modeling approach is proposed to assess the structural consequences of the encapsulating resin curing, typical in the production of silicon carbide (SiC)-based power electronics modules for electric vehicles. This work offers a general modeling framework that can be further employed to simulate the effects of thermal gradients induced by the production process on the effective shape and residual stresses of the as-received package for other manufacturing stages, such as metal brazing, soldering processes joining copper and SiC, and, to lower extents, the application of polyimide on top of passivation layers. The obtained results have been indirectly validated with experimental data from literature. Full article
Show Figures

Figure 1

14 pages, 4771 KB  
Article
Brazed–Resin Composite Grinding Wheel with CBN Segments: Fabrication, Brazing Mechanism, and Rail Grinding Performance
by Haozhong Xiao, Shuyi Wang, Bing Xiao, Zhenwei Huang and Jingyan Zhu
Coatings 2025, 15(9), 1083; https://doi.org/10.3390/coatings15091083 - 15 Sep 2025
Viewed by 564
Abstract
To enhance the grinding performance and service life of rail grinding wheels, a novel brazed–resin composite wheel was developed by embedding brazed CBN (cubic boron nitride) segments into a resin working layer. The brazed CBN segments were fabricated using a Cu–Sn–Ti + WC [...] Read more.
To enhance the grinding performance and service life of rail grinding wheels, a novel brazed–resin composite wheel was developed by embedding brazed CBN (cubic boron nitride) segments into a resin working layer. The brazed CBN segments were fabricated using a Cu–Sn–Ti + WC (tungsten carbide) composite filler via a cold-press forming–vacuum brazing process. Microstructural and phase analyses revealed the formation of Ti–B and Ti–N compounds at the CBN–filler interface, indicating metallurgical bonding, while the incorporation of WC reduced excessive wetting, enabling precise shape retention of the segments. Comparative laboratory and field grinding tests were conducted against conventional resin-bonded wheels. Under all tested pressures, the composite wheel exhibited lower grinding temperatures, generated predominantly strip-shaped chips with lower oxygen content, and produced fewer spherical oxide-rich chips than the resin-bonded wheel, confirming reduced thermal load. Field tests demonstrated that the composite wheel matched the resin-bonded wheel in grinding efficiency, extended service life by approximately 28.8%, and achieved smoother rail surfaces free from burn-induced blue marks. These results indicate that the brazed–resin composite grinding wheel effectively leverages the superior hardness and thermal conductivity of CBN abrasives, offering improved thermal control, wear resistance, and surface quality in rail grinding applications. Full article
Show Figures

Graphical abstract

29 pages, 12480 KB  
Review
Advances of Welding Technology of Glass for Electrical Applications
by Dejun Yan, Lili Ma, Jiaqi Lu, Dasen Wang and Xiaopeng Li
Materials 2025, 18(17), 4096; https://doi.org/10.3390/ma18174096 - 1 Sep 2025
Cited by 1 | Viewed by 2697
Abstract
Glass, as an amorphous material with excellent optical transparency and chemical stability, plays an irreplaceable role in modern engineering and technology fields such as semiconductor manufacturing and micro-electro-mechanical systems (MEMS). For example, borosilicate glass, with a coefficient of thermal expansion (CTE) that is [...] Read more.
Glass, as an amorphous material with excellent optical transparency and chemical stability, plays an irreplaceable role in modern engineering and technology fields such as semiconductor manufacturing and micro-electro-mechanical systems (MEMS). For example, borosilicate glass, with a coefficient of thermal expansion (CTE) that is close to having good thermal shock resistance and chemical stability, can be applied to MEMS packaging and aerospace fields. SiO2 glass exhibits excellent thermal stability, extremely low optical absorption, and high light transmittance, while also possessing strong chemical stability and extremely low dielectric loss. It is widely used in semiconductors, photolithography, and micro-optical devices. However, the stress sensitivity of traditional mechanical joints and the poor weather resistance of adhesive bonding make conventional methods unsuitable for glass joining. Welding technology, with its advantages of high joint strength, structural integrity, and scalability for mass production, has emerged as a key approach for precision glass joining. In the field of glass welding, technologies such as glass brazing, ultrasonic welding, anodic bonding, and laser welding are being widely studied and applied. With the advancement of laser technology, laser welding has emerged as a key solution to overcoming the bottlenecks of conventional processes. This paper, along with the application cases for these technologies, includes an in-depth study of common issues in glass welding, such as residual stress management and interface compatibility design, as well as prospects for the future development of glass welding technology. Full article
Show Figures

Figure 1

8 pages, 2204 KB  
Article
Process and Mechanism of Surface Brazing of Graphene on Aluminum Nitride
by Wenbo Li, Zijia Wang, Xinyun Wu, Deren Kong, Chundong Xu, Yugang Yin and Jing Lv
Coatings 2025, 15(9), 1011; https://doi.org/10.3390/coatings15091011 - 1 Sep 2025
Viewed by 553
Abstract
In order to enhance the heat dissipation of a chip, this work investigates the enhancement of the thermal homogenization effect of a ceramic substrate with a high-thermal-conductivity graphene material to improve the interfacial heat transfer performance. AgCuTi-activated brazing material is used to connect [...] Read more.
In order to enhance the heat dissipation of a chip, this work investigates the enhancement of the thermal homogenization effect of a ceramic substrate with a high-thermal-conductivity graphene material to improve the interfacial heat transfer performance. AgCuTi-activated brazing material is used to connect the graphene film/AlN. The mechanism of the influence of brazing temperatures on the microstructure and thermal conductivity of joints is discussed. The thermal conductivity of the graphene/AlN double layer composite brazed at 890 °C for 10 min holding time was the highest at 482.3 W m−1 K−1. This study provides a new solution for the application of AlN ceramics in high-heat-flow scenarios. Full article
(This article belongs to the Section Surface Characterization, Deposition and Modification)
Show Figures

Figure 1

19 pages, 6626 KB  
Article
Evaluation of the Quality of Welded Joints After Repair of Automotive Frame Rails
by Andrzej Augustynowicz, Mariusz Prażmowski, Wiktoria Wilczyńska and Mariusz Graba
Materials 2025, 18(16), 3849; https://doi.org/10.3390/ma18163849 - 16 Aug 2025
Viewed by 568
Abstract
Passenger cars have unibody constructions, which means that their collision damage often involves key structural components. Successful repair requires the selection of appropriate technology and adherence to quality standards, which directly affects the safety of the vehicle’s continued operation. A commonly used method [...] Read more.
Passenger cars have unibody constructions, which means that their collision damage often involves key structural components. Successful repair requires the selection of appropriate technology and adherence to quality standards, which directly affects the safety of the vehicle’s continued operation. A commonly used method is a system of replacing damaged components with new ones, while repair by molding and forming is also possible—provided the original structural features are preserved. Automotive body repairs require advanced welding techniques and high precision. Methods such as MIG, TIG, as well as brazing and soldering have replaced older techniques, providing more efficient joining of HSS and HSLA components. Maintaining quality workmanship is crucial, as repair errors can weaken a vehicle’s structure and compromise passenger safety. This article presents the results of a study on the evaluation of the quality, microstructure, and mechanical properties of welded joints of a passenger car frame rail section made of high-strength, low-alloy steel—HSLA 320. The joints were made by three welding methods: MMA, MAG, and TIG, using different technological parameters. Microstructural analysis, non-destructive testing, and microhardness measurements made it possible to assess the impact of the chosen technology on the quality and strength of the joints. The best results were obtained for the TIG method, characterized by the highest repeatability and precision. Full article
(This article belongs to the Section Mechanics of Materials)
Show Figures

Graphical abstract

15 pages, 6090 KB  
Article
Vacuum Brazing of 6061 Aluminum Using Al-Si-Ge Filler Metals with Different Si Contents
by Sen Huang, Jiguo Shan, Jian Qin, Yuanxun Shen, Chao Jiang and Peiyao Jing
Metals 2025, 15(8), 857; https://doi.org/10.3390/met15080857 - 31 Jul 2025
Viewed by 692
Abstract
Al-xSi-35Ge (x = 4, 6, 8, 10, 12, wt.%) filler metals were prepared to vacuum braze 6061 aluminum alloy. The wettability of filler metals was studied. A thermodynamics model of the Al-Si-Ge ternary alloy was established to analyze the mechanism and impact of [...] Read more.
Al-xSi-35Ge (x = 4, 6, 8, 10, 12, wt.%) filler metals were prepared to vacuum braze 6061 aluminum alloy. The wettability of filler metals was studied. A thermodynamics model of the Al-Si-Ge ternary alloy was established to analyze the mechanism and impact of Si in the microstructure of the brazed joint. The findings indicated that Si addition had a slight effect on the melting point of Al-xSi-35Ge filler metals. Great molten temperature region of fillers was responsible for the loss of Ge during the wetting process, making residual filler metal difficult to melt. The microstructure of the joint was characterized by a multilayer structure that was primarily composed of three zones: two transition regions (Zone I) and a filler residual region (Zone II). There was liquidation of filler metal for Al-Si-35Ge filler metals during brazing, resulting in holes and cracks in joints. Increasing the Si content in fillers could alleviate the liquidation of filler metal, owing to diminishing difference of chemical potential of Ge (μGe) in fillers and 6061 substrates, hindering the diffusion of Ge from filler metal to substrates. Full article
Show Figures

Figure 1

20 pages, 3890 KB  
Article
Numerical Analysis of Pressure Drops in Single-Phase Flow Through Channels of Brazed Plate Heat Exchangers with Dimpled Corrugated Plates
by Lorenzo Giunti, Francesco Giacomelli, Urban Močnik, Giacomo Villi, Adriano Milazzo and Lorenzo Talluri
Appl. Sci. 2025, 15(15), 8431; https://doi.org/10.3390/app15158431 - 29 Jul 2025
Viewed by 511
Abstract
The presented research examines the performance characteristics of Brazed Plate Heat Exchangers through computational fluid dynamics (CFD), focusing on pressure drop calculations for single-phase flow within full channels of plates featuring dimpled corrugation. This work aims to bridge gaps in the literature, particularly [...] Read more.
The presented research examines the performance characteristics of Brazed Plate Heat Exchangers through computational fluid dynamics (CFD), focusing on pressure drop calculations for single-phase flow within full channels of plates featuring dimpled corrugation. This work aims to bridge gaps in the literature, particularly regarding the underexplored behavior near the ports for the studied technology and establishing a framework for future conjugate heat transfer studies. A methodology for the domain generation was developed, integrating a preliminary forming simulation to reproduce the complex plate geometry. Comprehensive sensitivity analyses were conducted to evaluate the influence of different parameters and identify the optimal settings for obtaining reliable results. The findings indicate that the kε realizable turbulence model with enhanced wall treatment offers superior accuracy in predicting pressure drops, with errors within ±4.4%. Additionally, leveraging the information derived from CFD, a strategy to estimate contributions from different channel sections without a direct reliance on those simulations was developed, offering practical implications for plate design. Full article
Show Figures

Figure 1

130 pages, 2839 KB  
Review
Issues Relative to the Welding of Nickel and Its Alloys
by Adam Rylski and Krzysztof Siczek
Materials 2025, 18(15), 3433; https://doi.org/10.3390/ma18153433 - 22 Jul 2025
Viewed by 997
Abstract
Nickel is used in aerospace, military, energy, and chemical sectors. Commercially pure (CP) Ni, and its alloys, including solid-solution strengthened (SSS), precipitation strengthened (PS), and specialty alloys (SA), are widely utilized, typically at elevated temperatures, in corrosive settings and in cryogenic milieu. Ni [...] Read more.
Nickel is used in aerospace, military, energy, and chemical sectors. Commercially pure (CP) Ni, and its alloys, including solid-solution strengthened (SSS), precipitation strengthened (PS), and specialty alloys (SA), are widely utilized, typically at elevated temperatures, in corrosive settings and in cryogenic milieu. Ni or Ni-based alloys frequently require welding realized, inter alia, via methods using electric arc and beam power. Tungsten inert gas (TIG) and Electron-beam welding (EBW) have been utilized most often. Friction stir welding (FSW) is the most promising solid-state welding technique for connecting Ni and its alloys. The primary weldability issues related to Ni and its alloys are porosity, as well as hot and warm cracking. CP Ni exhibits superior weldability. It is vulnerable to porosity and cracking during the solidification of the weld metal. Typically, SSS alloys demonstrate superior weldability when compared to PS Ni alloys; however, both types may experience weld metal solidification cracking, liquation cracking in the partially melted and heat-affected zones, as well as ductility-dip cracking (DDC). Furthermore, PS alloys are prone to strain-age cracking (SAC). The weldability of specialty Ni alloys is limited, and brazing might provide a solution. Employing appropriate filler metal, welding settings, and minimal restraint can reduce or avert cracking. Full article
(This article belongs to the Section Metals and Alloys)
Show Figures

Figure 1

12 pages, 3830 KB  
Article
Microstructural Features and Mechanical Properties of Laser–MIG Hybrid Welded–Brazed Ti/Al Butt Joints with Different Filler Wires
by Xin Zhao, Zhibin Yang, Yonghao Huang, Hongjun Zhu and Shaozheng Dong
Metals 2025, 15(6), 674; https://doi.org/10.3390/met15060674 - 17 Jun 2025
Viewed by 604
Abstract
Laser–MIG hybrid welding–brazing was performed to join TC4 titanium alloy and 5083 aluminum alloy with ER5356, ER4043 and ER2319 filler wires. The effects of the different filler wires on the microstructural features and mechanical properties of Ti/Al welded–brazed butt joints were investigated in [...] Read more.
Laser–MIG hybrid welding–brazing was performed to join TC4 titanium alloy and 5083 aluminum alloy with ER5356, ER4043 and ER2319 filler wires. The effects of the different filler wires on the microstructural features and mechanical properties of Ti/Al welded–brazed butt joints were investigated in detail. The wetting and spreading effect of the ER4043 filler wire was the best, especially on the weld’s rear surface. Serrated-shaped and rod-like IMCs were generated at the top region of the interface of the joint with ER4043 filler wire, but rod-like IMCs did not appear at the joints with the other filler wires. Only serrated-shaped IMCs appeared in the middle and bottom regions for the three filler wires. The phase compositions of all the IMCs were inferred as being made up of TiAl3. The average thickness of the IMC layer of joints with the ER5356 and ER2319 filler wires was almost the same and thinner than that of the joint with the ER4043 filler wire. The average thickness was largest in the middle region and smallest in the bottom region for all the joints with the three filler wires. The average microhardness in the weld metal of ER5356, ER4043 and ER2319 filler wires could reach up to 77.7 HV, 91.2 HV and 85.4 HV, respectively. The average tensile strength of joints with the ER5356, ER4043 and ER2319 filler wires was 106 MPa, 238 MPa and 192 MPa, respectively. The tensile samples all fractured at the IMC interface and showed a mixed brittle–ductile fracture feature. These research results could help confirm the appropriate filler wire for the laser–MIG hybrid welding–brazing of Ti/Al dissimilar butt joints. Full article
(This article belongs to the Special Issue Laser Processing Technology for Metals)
Show Figures

Figure 1

11 pages, 3670 KB  
Communication
Microstructure Controlling, Properties, and Thermodynamic Analysis of SiC Joints Brazed with Ni-Ti Fillers
by Ming Li, Zihao Liu, Jiazhen Yan, Haojiang Shi, Jiang Wu, Renxin Li, Huabei Peng, Ruiqian Zhang and Jiacheng Shang
Materials 2025, 18(12), 2816; https://doi.org/10.3390/ma18122816 - 16 Jun 2025
Viewed by 429
Abstract
Silicon carbide (SiC) ceramics were brazed with Ni-Ti fillers at 1350 °C for 10 min. The experimental results show that with the increase in Ti content in the fillers, the interface layer composed of Ni2Si, Ni3Si2, graphite, [...] Read more.
Silicon carbide (SiC) ceramics were brazed with Ni-Ti fillers at 1350 °C for 10 min. The experimental results show that with the increase in Ti content in the fillers, the interface layer composed of Ni2Si, Ni3Si2, graphite, and TiC becomes thinner due to the inhibition of the Ti/SiC reaction on the Ni/SiC reaction. When Ni-45Ti filler is used, TiC becomes the only phase of the interface layer in the brazing seam. The elimination of graphite improves the mechanical property of the joints. The shear strength of the SiC joints brazed by Ni-15Ti, Ni-30Ti, and Ni-45Ti fillers is 33 MPa, 92 MPa, and 125 MPa, respectively. From the point of thermodynamics, the calculated component point of the Ni/SiC reaction transition to the Ti/SiC reaction is xTi = 31 at.%. When the Ti content is higher than 31 at.%, the ΔGNi/SiC > ΔGTi/SiC, and TiC will be preferentially generated at the interface. Therefore, the Ni/SiC reaction is inhibited and the harmful graphite is eliminated. Full article
Show Figures

Figure 1

12 pages, 7645 KB  
Article
Searching Optimum Self-Brazing Powder Mixtures Intended for Use in Powder Metallurgy Diamond Tools—A Statistical Approach
by Andrzej Romański, Piotr Matusiewicz and Elżbieta Cygan-Bączek
Materials 2025, 18(12), 2726; https://doi.org/10.3390/ma18122726 - 10 Jun 2025
Viewed by 534
Abstract
This paper presents a study on optimising self-brazing powder mixtures for powder metallurgy diamond tools, specifically focusing on wire saws used in cutting natural stone. The research aimed to understand the relationship between the chemical composition of powder mixtures and the hardness of [...] Read more.
This paper presents a study on optimising self-brazing powder mixtures for powder metallurgy diamond tools, specifically focusing on wire saws used in cutting natural stone. The research aimed to understand the relationship between the chemical composition of powder mixtures and the hardness of the sintered matrix. The experimental process involved the use of various commercially available powders, including carbonyl iron, carbonyl nickel, atomised bronze, atomised copper, and ferrophosphorus. The samples made of different powder mixtures were compacted and sintered and then characterised by dimensional change, density, porosity, and hardness. The obtained results were statistically analysed using an analysis of variance (ANOVA) tool to create linear regression models that relate the material properties to their chemical composition. The investigated materials exhibited excellent sintering behaviour and very low porosity, which are beneficial for diamond retention. Very good sinterability of powder mixtures can be achieved by tin bronze addition, which provides a sufficient content of the liquid phase and promotes the shrinkage during sintering. Statistical analysis revealed that hardness was primarily affected by phosphorous content, with nickel having a lesser but still significant impact. The statistical model can predict the hardness of the matrix based on its chemical composition. This model, with a determination coefficient of approximately 80%, can be valuable for developing new metal matrices for diamond-impregnated tools, particularly for wire saw beads production. Full article
Show Figures

Figure 1

13 pages, 3068 KB  
Article
Microstructure Evolution and Fracture Mode of Laser Welding–Brazing DP780 Steel-5754 Aluminum Alloy Joints with Various Laser Spot Positions
by Bolong Li, Jiayi Zhou, Rongxun Hu, Hua Pan, Tianhai Wu and Yulai Gao
Materials 2025, 18(12), 2676; https://doi.org/10.3390/ma18122676 - 6 Jun 2025
Viewed by 765
Abstract
Joining steel and Al alloys can fully utilize their advantages for both base metals (BMs) and optimize automobile structures. In this study, the laser welding–brazing technique was utilized to join DP780 steel and aluminum alloy 5754 (AA5754). The mechanical properties, microstructure, and fracture [...] Read more.
Joining steel and Al alloys can fully utilize their advantages for both base metals (BMs) and optimize automobile structures. In this study, the laser welding–brazing technique was utilized to join DP780 steel and aluminum alloy 5754 (AA5754). The mechanical properties, microstructure, and fracture locations of steel–Al joints prepared using different laser spot positions were comparatively investigated. As the proportion of the laser spot on the steel BM increased from 50% to 90%, the tensile–shear strength of the steel–Al welded joint rose from 169 MPa to 241 MPa. Meanwhile, the fracture location of the joint shifted from the interface to the BM of the aluminum alloy. The change in the laser spot position could dramatically affect the interfacial microstructure and fracture mode of the steel–Al joint. When the proportion of the laser spot on the steel BM was relatively small (50%), the growth of intermetallic compounds (IMCs) was inhibited. The metallurgical bonding effect at the steel–Al interface was poor. In this case, the interfacial zone became the primary path for the crack propagation. Thus, interface failure became the dominant failure mode of the steel–Al joint. On the contrary, metallurgical bonding at the interface was remarkably improved as the proportion of the laser spot on the BM of the steel increased (to 90%). It was determined that the IMCs could effectively hinder the propagation of cracks along the interface. Eventually, the joint fractured in the Al alloy’s BM, resulting in a qualified steel–Al joint. Full article
(This article belongs to the Section Metals and Alloys)
Show Figures

Figure 1

13 pages, 3086 KB  
Article
Laser-MIG Hybrid Welding–Brazing Characteristics of Ti/Al Butt Joints with Different Groove Shapes
by Xin Zhao, Zhibin Yang, Yonghao Huang, Taixu Qu, Rui Cheng and Haiting Lv
Metals 2025, 15(6), 625; https://doi.org/10.3390/met15060625 - 31 May 2025
Viewed by 632
Abstract
TC4 titanium alloy and 5083 aluminum alloy with different groove shapes were joined by laser-MIG hybrid welding–brazing using ER4043 filler wire. The effects of groove shape on the weld formation, intermetallic compounds and tensile property of the Ti/Al butt joints were investigated. The [...] Read more.
TC4 titanium alloy and 5083 aluminum alloy with different groove shapes were joined by laser-MIG hybrid welding–brazing using ER4043 filler wire. The effects of groove shape on the weld formation, intermetallic compounds and tensile property of the Ti/Al butt joints were investigated. The welds without obvious defects could be obtained with grooves of I-shape and V-shape on Ti side, while welds quality with grooves of V-shape on Al side and V-shape on both sides were slightly worse. The interfacial intermetallic compounds (IMCs) on the brazing interface were homogeneous in the joints with groove of V-shape on Ti side, and V-shape on both sides, which had similar thickness and were both composed of TiAl3. Unlike the IMCs mainly composed of TiAl3 at the I-shape groove interface, TiAl3, TiAl, and Ti3Al constituted the IMCs at the V-shape on Al side interface. The average tensile strength of Ti/Al joints with groove of I-shape was the highest at 238 MPa, and was lowest at 140 MPa with groove of V-shape on Al side. The tensile samples mainly fractured at IMCs interface and the fractured surfaces all exhibited mixed brittle–ductile fracture mode. Based on the above research results, I-shape groove was recommended for laser-arc hybrid welding–brazing of 4 mm thick Ti/Al dissimilar butt joints. Full article
(This article belongs to the Special Issue Advances in Laser Processing of Metals and Alloys)
Show Figures

Figure 1

18 pages, 6758 KB  
Article
Effect of Brazing Temperature and Holding Time on the Interfacial Microstructure and Properties of TC4-Brazed Joints with Ti-Zr-Cu-Ni Amorphous Filler
by Yibin Wu, Jie Li, Zexin Wang, Sheng Lu and Kun Liu
Materials 2025, 18(11), 2471; https://doi.org/10.3390/ma18112471 - 24 May 2025
Cited by 1 | Viewed by 1000
Abstract
A TC4 alloy was joined with Ti-Zr-Cu-Ni amorphous filler by vacuum brazing. The paper further explored how different brazing temperatures with a 20 min holding time, or varying holding times at a brazing temperature of 900 °C, impact the interface width, microstructure, composition [...] Read more.
A TC4 alloy was joined with Ti-Zr-Cu-Ni amorphous filler by vacuum brazing. The paper further explored how different brazing temperatures with a 20 min holding time, or varying holding times at a brazing temperature of 900 °C, impact the interface width, microstructure, composition distribution, microhardness, shear strength, and fracture surface of the brazed joints. The findings indicated that as the brazing temperature increased, the interface width became wider. Moreover, as the brazing temperature continued to rise, both the size of the Widmanstätten structure and the amount of the (Ti, Zr)2(Cu, Ni) brittle phase increased continuously, leading to the joint exhibiting harder and more brittle properties. As the temperature rose from 860 °C to 900 °C, the microhardness went up from 462.8 HV0.1 to 482.6 HV0.1. But when the temperature continued to increase (920 °C, 940 °C), the microhardness started to decrease, until it reached 392.6 HV0.1 at a holding time of 20 min. As the brazing temperature increased, the width of the joint interface expanded, and the shear strength continued to rise. When the brazing temperature rose to 940 °C, the shear strength increased to 223.9 MPa under a holding time of 20 min. With the prolongation of the holding time (from 10 min to 30 min), the Widmanstätten structure at the joint interface continuously grew towards the center. Additionally, the (Ti, Zr)2(Cu, Ni) phase and eutectic structure were separated by the Widmanstätten structure. The microhardness and shear strength reached their maximum values at 900 °C, and the shear strength was measured at 137.6 MPa. Full article
(This article belongs to the Special Issue Microstructure Engineering of Metals and Alloys, 3rd Edition)
Show Figures

Figure 1

Back to TopTop