Sign in to use this feature.

Years

Between: -

Subjects

remove_circle_outline
remove_circle_outline
remove_circle_outline
remove_circle_outline

Journals

Article Types

Countries / Regions

Search Results (17)

Search Parameters:
Keywords = 3D cadaster

Order results
Result details
Results per page
Select all
Export citation of selected articles as:
24 pages, 11059 KB  
Article
Large-Scale Modeling of Urban Rooftop Solar Energy Potential Using UAS-Based Digital Photogrammetry and GIS Spatial Analysis: A Case Study of Sofia City, Bulgaria
by Stelian Dimitrov, Martin Iliev, Bilyana Borisova, Stefan Petrov, Ivo Ihtimanski, Leonid Todorov, Ivan Ivanov, Stoyan Valchev and Kristian Georgiev
Urban Sci. 2026, 10(4), 210; https://doi.org/10.3390/urbansci10040210 - 14 Apr 2026
Viewed by 1003
Abstract
Urban rooftop photovoltaic systems represent a substantial yet still underutilized renewable energy resource, particularly in high-density residential environments. Accurate large-scale assessment of rooftop solar potential, however, remains challenging due to the complex geometry of urban morphology and the limited availability of high-resolution geospatial [...] Read more.
Urban rooftop photovoltaic systems represent a substantial yet still underutilized renewable energy resource, particularly in high-density residential environments. Accurate large-scale assessment of rooftop solar potential, however, remains challenging due to the complex geometry of urban morphology and the limited availability of high-resolution geospatial data. This study presents a large-scale methodological framework for estimating the theoretical photovoltaic potential of urban rooftop spaces using Unmanned Aerial System (UAS)-based digital photogrammetry and GIS-based spatial analysis. The approach integrates centimeter-resolution Digital Surface Models (DSMs) and orthophotos derived from fixed-wing UAS surveys with detailed rooftop vectorization and solar radiation modeling implemented in a GIS environment. The methodology accounts for rooftop geometry, surface orientation, slope, shading effects, and rooftop-mounted obstacles. The methodology consists of data collection of high-resolution RGB imagery suitable for detailed three-dimensional reconstruction. The images are captured with a UAS equipped with a S.O.D.A. 3D photogrammetric camera, creating a dense, georeferenced three-dimensional point cloud based on UAS imagery. Based on the point cloud, a high-resolution Digital Surface Model (DSM) was produced. Rooftop boundaries and rooftop-mounted structures were digitized on the basis of an orthophoto created from UAS imagery. The analysis workflow consists of solar modeling using ArcGIS Pro, including calculating the solar radiation. The next methodological step is to filter low radiation rooftops, steep slopes, and northern-oriented rooftops. Finally, we calculate the potential electricity production. The framework was applied to high-density residential districts in Sofia, Bulgaria, dominated by prefabricated panel buildings with predominantly flat rooftops. Drone applications in such studies are typically restricted to modeling individual roofs, which severely limits their scalability for district-wide evaluations. To overcome this, the study employs a specialized fixed-wing UAS uniquely certified for legal operations over densely populated urban environments. This platform rapidly maps large territories, ensuring consistent lighting and shading conditions that significantly enhance the accuracy of subsequent rooftop digitization. Furthermore, the resulting centimeter-level precision enables the exact vectorization of micro-rooftop obstacles. Capturing these intricate details is a critical innovation that effectively prevents the overestimation of solar energy potential commonly observed in conventional large-scale models. Solar radiation was modeled at the pixel level for a full annual cycle and filtered using photovoltaic suitability criteria, including minimum annual radiation thresholds, slope, and aspect constraints. Theoretical electricity production was subsequently estimated using zonal statistics and system performance parameters representative of contemporary photovoltaic installations. The results indicate a total theoretical annual electricity potential of approximately 76.7 GWh for the analyzed rooftop spaces, with an average production of about 34 MWh per rooftop and pronounced spatial variability driven by rooftop geometry and exposure conditions. The findings demonstrate the significant renewable energy potential embedded in existing urban rooftop infrastructure and highlight the applicability of UAS-based photogrammetry for high-resolution, large-area solar potential assessments. The proposed framework provides actionable information for urban energy planning, municipal solar cadaster development, and the strategic integration of photovoltaic systems into dense urban environments, particularly in regions lacking open-access high-resolution geospatial datasets. Full article
(This article belongs to the Special Issue Remote Sensing & GIS Applications in Urban Science)
Show Figures

Figure 1

16 pages, 12526 KB  
Article
Heritage Smart City Mapping, Planning and Land Administration (Hestya)
by Deni Suwardhi, Shafarina Wahyu Trisyanti, Riantini Virtriana, Adib Aulia Syamsu, Shefi Jannati and Rizky Syamsudin Halim
ISPRS Int. J. Geo-Inf. 2022, 11(2), 107; https://doi.org/10.3390/ijgi11020107 - 2 Feb 2022
Cited by 16 | Viewed by 6331
Abstract
A smart city is a concept of urban development that requires different technologies to integrate all city elements into a sustainable city system. Land administration, including three-dimensional (3D) cadaster and planning, is a pre-condition for having a smart city. Land administration in the [...] Read more.
A smart city is a concept of urban development that requires different technologies to integrate all city elements into a sustainable city system. Land administration, including three-dimensional (3D) cadaster and planning, is a pre-condition for having a smart city. Land administration in the smart city will be more attractive when the city has a cultural heritage area that must be preserved for economic, social, and territory benefits. This paper describes the development of a multipurpose land administration system prototype of a city, especially in the cultural heritage area. The first activity of this development is to create a 3D city map for documentation and management of cities, especially for cultural heritage areas, and involve the role of the community in participatory mapping. The participatory mapping method is used to form a more detailed 3D building model using simple techniques for measuring the room distance on a building. Then, the 3D city model is stored in a spatial database and management system to visualize, analyze, and manage the data. This research uses the complex area of Kasepuhan Palace, Cirebon City, West Java, Indonesia, as a case study. That area is a cultural heritage area with complicated objects and unique information to document. Full article
Show Figures

Figure 1

30 pages, 7516 KB  
Article
A New Methodology for the Detection and Extraction of Hyperbolas in GPR Images
by Klaudia Onyszko and Anna Fryśkowska-Skibniewska
Remote Sens. 2021, 13(23), 4892; https://doi.org/10.3390/rs13234892 - 2 Dec 2021
Cited by 11 | Viewed by 4917
Abstract
Reliable detection of underground infrastructure is essential for infrastructure modernization works, the implementation of BIM technology, and 3D cadasters. This requires shortening the time of data interpretation and the automation of the stage of selecting the objects. The main factor that influences the [...] Read more.
Reliable detection of underground infrastructure is essential for infrastructure modernization works, the implementation of BIM technology, and 3D cadasters. This requires shortening the time of data interpretation and the automation of the stage of selecting the objects. The main factor that influences the quality of radargrams is noise. The paper presents the method of data filtration with use of wavelet analyses and Gabor filtration. The authors were inspired to conduct the research by the fact that the interpretation and analysis of radargrams is time-consuming and by the wish to improve the accuracy of selection of the true objects by inexperienced operators. The authors proposed automated methods for the detection and classification of hyperboles in GPR images, which include the data filtration, detection, and classification of objects. The proposed object classification methodology based on the analytic hierarchy process method introduces a classification coefficient that takes into account the weights of the proposed conditions and weights of the coefficients. The effectiveness and quality of detection and classification of objects in radargrams were assessed. The proposed methods make it possible to shorten the time of the detection of objects. The developed hyperbola classification coefficients show promising results of the detection and classification of objects. Full article
(This article belongs to the Special Issue Latest Results on GPR Algorithms, Applications and Systems)
Show Figures

Graphical abstract

18 pages, 2948 KB  
Article
A BIM-IFC Technical Solution for 3D Crowdsourced Cadastral Surveys Based on LADM
by Maria Gkeli, Chryssy Potsiou, Sofia Soile, Giorgos Vathiotis and Maria-Eleni Cravariti
Earth 2021, 2(3), 605-621; https://doi.org/10.3390/earth2030035 - 6 Sep 2021
Cited by 11 | Viewed by 5013
Abstract
In most countries, three-dimensional (3D) property units are registered utilizing two-dimensional (2D) documentation and textual description. This approach has several limitations as it is unable to represent the actual extent of complicated 3D property units in space. As traditional procedures often lead to [...] Read more.
In most countries, three-dimensional (3D) property units are registered utilizing two-dimensional (2D) documentation and textual description. This approach has several limitations as it is unable to represent the actual extent of complicated 3D property units in space. As traditional procedures often lead to increased costs and long delays in 2D cadastral surveying, a fast, cost-effective, and reliable solution is needed to cope with the remaining global cadastral surveying needs. Crowdsourcing has claimed a critical role as a reliable methodology with huge potential regarding the realization of 2D and 3D cadastral registration in both an affordable and a timely manner. Many large modern constructions are now planned and constructed based on BIM technology all over the world. The utilization of 3D digital models, such as building information models (BIMs), and the establishment of a connection with the international standard of the Land Administration Domain Model (LADM) could be a solution for the rapid integration of these units into a 3D crowdsourced cadaster with a better representation of the cadastral boundaries of these units, a detailed visualization of complex infrastructures, and an enhancement in the interoperability between different parties and organizations. In this paper, the potential linkage between the BIM, the LADM, and crowdsourcing techniques is investigated in order to provide an effective technical solution for the integration of large new constructions into 3D crowdsourced cadastral surveys. The proposed framework is tested on a building block in Athens, Greece. The potential, perspectives, and reliability of such an implementation are assessed and discussed. Full article
Show Figures

Figure 1

19 pages, 7791 KB  
Article
A Method for the Automated Construction of 3D Models of Cities and Neighborhoods from Official Cadaster Data for Solar Analysis
by Carlos Beltran-Velamazan, Marta Monzón-Chavarrías and Belinda López-Mesa
Sustainability 2021, 13(11), 6028; https://doi.org/10.3390/su13116028 - 27 May 2021
Cited by 10 | Viewed by 5238
Abstract
3D city models are a useful tool to analyze the solar potential of neighborhoods and cities. These models are built from buildings footprints and elevation measurements. Footprints are widely available, but elevation datasets remain expensive and time-consuming to acquire. Our hypothesis is that [...] Read more.
3D city models are a useful tool to analyze the solar potential of neighborhoods and cities. These models are built from buildings footprints and elevation measurements. Footprints are widely available, but elevation datasets remain expensive and time-consuming to acquire. Our hypothesis is that the GIS cadastral data can be used to build a 3D model automatically, so that generating complete cities 3D models can be done in a short time with already available data. We propose a method for the automatic construction of 3D models of cities and neighborhoods from 2D cadastral data and study their usefulness for solar analysis by comparing the results with those from a hand-built model. The results show that the accuracy in evaluating solar access on pedestrian areas and solar potential on rooftops with the automatic method is close to that from the hand-built model with slight differences of 3.4% and 2.2%, respectively. On the other hand, time saving with the automatic models is significant. A neighborhood of 400,000 m2 can be built up in 30 min, 50 times faster than by hand, and an entire city of 967 km2 can be built in 8.5 h. Full article
(This article belongs to the Section Sustainable Urban and Rural Development)
Show Figures

Figure 1

36 pages, 97464 KB  
Article
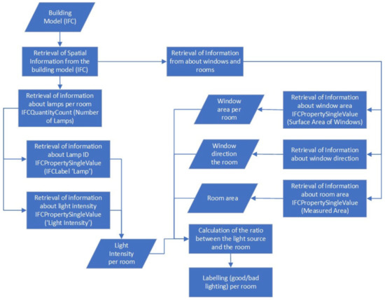
Identification of Property Boundaries Using an IFC-Based Cadastral Database
by Maryam Barzegar, Abbas Rajabifard, Mohsen Kalantari and Behnam Atazadeh
Land 2021, 10(3), 300; https://doi.org/10.3390/land10030300 - 15 Mar 2021
Cited by 11 | Viewed by 5087
Abstract
Property boundaries have a significant importance in cadaster as they define the legal extent of the ownership rights. Among 3D data models, Industry Foundation Class (IFC) provides the potential capabilities for modelling property boundaries in a 3D environment. In some jurisdictions, such as [...] Read more.
Property boundaries have a significant importance in cadaster as they define the legal extent of the ownership rights. Among 3D data models, Industry Foundation Class (IFC) provides the potential capabilities for modelling property boundaries in a 3D environment. In some jurisdictions, such as Victoria, Australia, some property boundaries are assigned to the faces of building elements which are modelled as solids in IFC. In order to retrieve these property boundaries, boundary identification analysis should be performed, and faces of building elements should be extracted. However, extracting faces of solids from an IFC file is not possible as faces of solids are not considered as a separate object-type. Therefore, this paper aims to develop a spatial query approach for the identification of property boundaries using 3D spatial operators of a database to address this problem. The viability of the developed approach is tested using an IFC-based 3D cadastral database with two real datasets and one test dataset. The proposed methodology not only supports vertical walls and horizontal roofs but can also be used for detecting boundaries in properties surrounded by complex building structures such as oblique and curved walls and roofs. Full article
(This article belongs to the Special Issue Smart Land Administration and Modern Cadastre: New Frontiers)
Show Figures

Figure 1

20 pages, 3461 KB  
Article
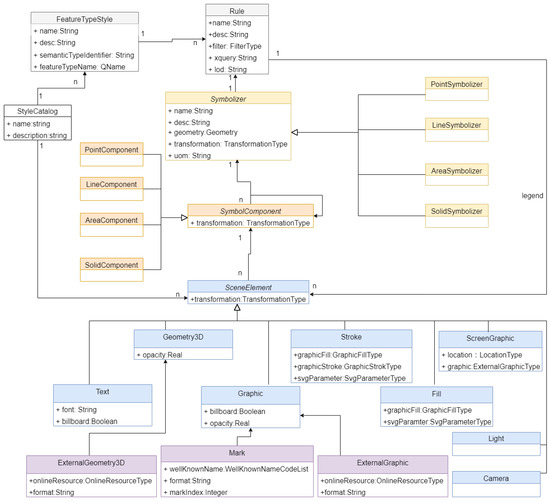
Design, Development and Applicability Evaluation of a Digital Cartographic Model for 3D Cadastre Mapping in China
by Chen Wang and Chang-bin Yu
ISPRS Int. J. Geo-Inf. 2021, 10(3), 158; https://doi.org/10.3390/ijgi10030158 - 12 Mar 2021
Cited by 10 | Viewed by 4179
Abstract
Structurally describing the portrayal-related information by using a standalone Digital Cartographic Model on top of a Digital Landscape Model has been proved applicable and beneficial for 2D mapping but has not yet been applied to 3D cadastre. This study, therefore, evaluates the applicability [...] Read more.
Structurally describing the portrayal-related information by using a standalone Digital Cartographic Model on top of a Digital Landscape Model has been proved applicable and beneficial for 2D mapping but has not yet been applied to 3D cadastre. This study, therefore, evaluates the applicability of digital cartographic model and the corresponding visualization pipeline for 3D cadastre in the context of Chinese urban cadastre. This research starts by identifying the requirements and design features of 3D cadastre mapping through a literature review and interviews with users and cartographers. Addressing the limitations of the existing general-purpose models, this paper proposes an ad hoc 3D cadastre digital cartographic model. The main developments of the proposed model are the inclusion of 3D content modeling, the support of the compound 3D symbols, and the introduction of the semantic transformation. The proposed model is then embedded into three parts of the cadastre visualization pipeline: the symbolic rule design, graphic content creation, and scene dissemination. The empirical result of qualitative proof-of-concept user tests supports that the proposed visualization pipeline is applicable and yields promising visualization results. The digital cartographic model-based visualization pipeline is a novel 3D cadastre mapping paradigm that facilitates designing, producing, sharing, and administrating. Full article
Show Figures

Figure 1

25 pages, 7627 KB  
Article
Building Virtual 3D City Model for Smart Cities Applications: A Case Study on Campus Area of the University of Novi Sad
by Dušan Jovanović, Stevan Milovanov, Igor Ruskovski, Miro Govedarica, Dubravka Sladić, Aleksandra Radulović and Vladimir Pajić
ISPRS Int. J. Geo-Inf. 2020, 9(8), 476; https://doi.org/10.3390/ijgi9080476 - 30 Jul 2020
Cited by 84 | Viewed by 12658
Abstract
The Smart Cities data and applications need to replicate, as faithfully as possible, the state of the city and to simulate possible alternative futures. In order to do this, the modelling of the city should cover all aspects of the city that are [...] Read more.
The Smart Cities data and applications need to replicate, as faithfully as possible, the state of the city and to simulate possible alternative futures. In order to do this, the modelling of the city should cover all aspects of the city that are relevant to the problems that require smart solutions. In this context, 2D and 3D spatial data play a key role, in particular 3D city models. One of the methods for collecting data that can be used for developing such 3D city models is Light Detection and Ranging (LiDAR), a technology that has provided opportunities to generate large-scale 3D city models at relatively low cost. The collected data is further processed to obtain fully developed photorealistic virtual 3D city models. The goal of this research is to develop virtual 3D city model based on airborne LiDAR surveying and to analyze its applicability toward Smart Cities applications. It this paper, we present workflow that goes from data collection by LiDAR, through extract, transform, load (ETL) transformations and data processing to developing 3D virtual city model and finally discuss its future potential usage scenarios in various fields of application such as modern ICT-based urban planning and 3D cadaster. The results are presented on the case study of campus area of the University of Novi Sad. Full article
(This article belongs to the Special Issue Virtual 3D City Models)
Show Figures

Figure 1

17 pages, 2359 KB  
Article
3D Digital Representation of Cadastral Data in Turkey—Apartments Case
by Fatih Döner and Samet Şirin
Land 2020, 9(6), 179; https://doi.org/10.3390/land9060179 - 1 Jun 2020
Cited by 17 | Viewed by 6927
Abstract
With the widespread use of three-dimensional (3D) geographic information technologies, studies for 3D digital representation of property units in cadasters have increased in recent years. In Turkey, a project named 3D City Models and Cadasters was initiated by the General Directorate of Land [...] Read more.
With the widespread use of three-dimensional (3D) geographic information technologies, studies for 3D digital representation of property units in cadasters have increased in recent years. In Turkey, a project named 3D City Models and Cadasters was initiated by the General Directorate of Land Registries and Cadasters in 2018. With this project, which is planned to last four years, it aims to create 3D models of individual units (apartments) in buildings and provide visual representations of these individual units with legal information. Transition from the current 2D representation towards a 3D digital cadaster requires not only replacing analog drawings with 3D models but also examining the workflow for forming the property units. In this study, the process of registration of property rights for individual units is examined and possibilities and challenges for successful completion of the 3D cadaster project are evaluated from a legal, an organizational, and a technical point of view. Government plays a lead role by adopting the digital transformation as a state policy. However, new regulations and organizational settings may have to be introduced. Modeling and visualization alternatives for 3D data should be studied further. Full article
(This article belongs to the Special Issue 3D Cadastre)
Show Figures

Figure 1

20 pages, 6891 KB  
Article
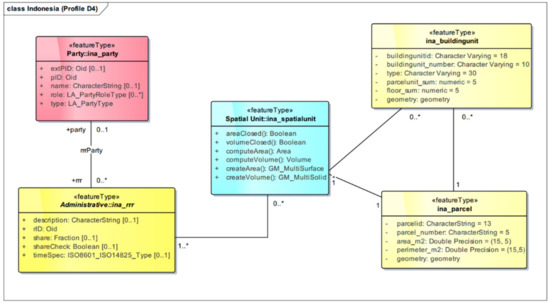
Visualization of 3D Survey Data for Strata Titles
by Trias Aditya, Dany Laksono, Febrian F. Susanta, I. Istarno, D. Diyono and Didik Ariyanto
ISPRS Int. J. Geo-Inf. 2020, 9(5), 310; https://doi.org/10.3390/ijgi9050310 - 7 May 2020
Cited by 14 | Viewed by 7239
Abstract
Major cities and urban areas are beginning to develop and use 3D properties and public facilities. Consequently, 3D cadastral surveys are increasingly being employed for strata unit ownership registration as a part of land administration services. At present, most national land information systems [...] Read more.
Major cities and urban areas are beginning to develop and use 3D properties and public facilities. Consequently, 3D cadastral surveys are increasingly being employed for strata unit ownership registration as a part of land administration services. At present, most national land information systems do not support 2D and 3D cadastral visualizations. A field survey or validation survey is required to determine the geometry of 3D spatial units for property registration. However, the results of 3D surveys and mapping are not stored in the land information system. This work aims to integrate 2D and 3D geospatial data of property units collected from cadastral surveys with their corresponding legal data. It reviews the workflow for the use of 3D survey data for first-titling of 3D properties in Indonesia. A scenario of use and a prototype were developed based on existing practices and the possibility of extending Indonesia’s Land Administration Domain Model (LADM) to represent 3D units. Data submitted to the prototype as 3D geometries was survey data from 3D cadastral surveys or validation surveys utilizing terrestrial survey methods. The prototype used PostGIS and Cesium Ion to store 3D geometries of data from six 3D surveys. Registrars in local land offices could use the prototype to undertake strata unit registration that establishes a relationship among geospatial features and their survey documents and legal documents. Cesium JS was used as a 3D browser, customized as a web application, to manage and visualize 3D survey data to support strata title registration. The results demonstrate that the first titling of 3D cadaster objects could be conducted and properly visualized in Indonesia by extending the existing LADM with more support for 3D spatial representations and survey documents. Full article
(This article belongs to the Special Issue Applications of GIScience for Land Administration)
Show Figures

Graphical abstract

17 pages, 5807 KB  
Project Report
IT Services and Crowdsourcing in Support of the Hellenic Cadastre: Advanced Citizen Participation and Crowdsourcing in the Official Property Registration Process
by George Mourafetis and Chryssy Potsiou
ISPRS Int. J. Geo-Inf. 2020, 9(4), 190; https://doi.org/10.3390/ijgi9040190 - 25 Mar 2020
Cited by 12 | Viewed by 3736
Abstract
Greece is one of the few European countries that has not yet a fully operating Cadastre at national coverage. Cadastral surveying and property registration have been completed only for about 8% of the Greek territory, which includes about 18% of the total property [...] Read more.
Greece is one of the few European countries that has not yet a fully operating Cadastre at national coverage. Cadastral surveying and property registration have been completed only for about 8% of the Greek territory, which includes about 18% of the total property rights. At the remaining areas, cadastral surveying and property registration is still under development and is expected to be completed by the end of 2021. The cadastral survey is a participatory procedure in which property right holders, or their representatives, are expected to declare the land parcels on which they have property rights and submit all documents that prove these rights. The time frame available for the declaration is 3 months, which is specific for each municipality. Right holders are now enabled to provide both spatial and descriptive information, regarding their properties and property rights, without the need of a professional. That includes the parcel’s boundary lines along with the legal documents required to validate the declaration. Each right holder, or a representative, has the option to submit a declaration over the internet through a web application without the need of a professional. Within the frame of a PhD research, several concerns were addressed such as usability, security, and scalability in order for the outcome to support its scope while respecting binding constrains. As a result, two web applications have been created to officially support the Hellenic Cadaster property rights declaration process. The suggested approach was considered a big success in terms of both public acceptance and usability as shown from the statistics collected during the first eight months of its formal operation. Full article
(This article belongs to the Special Issue Applications of GIScience for Land Administration)
Show Figures

Figure 1

12 pages, 3946 KB  
Article
A New Approach to the Registration of Buildings towards 3D Land and Property Management in Slovakia
by Vladimír Raškovič, Zlatica Muchová and František Petrovič
Sustainability 2019, 11(17), 4652; https://doi.org/10.3390/su11174652 - 27 Aug 2019
Cited by 9 | Viewed by 3721
Abstract
Slovakia faces a critical period in land and property management. The Land Registry still maintains its old 1990s information system and obsolete manual record system, whose structure and links of the real estate records and ownership titles are unable to meet the current [...] Read more.
Slovakia faces a critical period in land and property management. The Land Registry still maintains its old 1990s information system and obsolete manual record system, whose structure and links of the real estate records and ownership titles are unable to meet the current requirements of companies in its graphical representation and visualization of data. Basically, it is a partially structured, digitalized and yet still analog system for recording land titles. It is of the utmost importance for a data model to be set up for a new information system that would provide the entire Land Registry with a wide range of information, together with the right structuring, filtering, sorting, and graphics. The system architecture should be based on unique identifiers in Land Registry entries, fixed links and integrity control mechanisms, while creating an index map of all real estate which can be specified with additional information future legislation might require. Slovak law allows multiple ownership of any land, building or interior. In order to initiate the entire process, the Slovak Land Registry needs to clearly define buildings together with their boundaries by their geometry and location, identify them with a unique code and give them a fixed land reference. Full article
Show Figures

Figure 1

21 pages, 1855 KB  
Article
Cross-Domain Building Models—A Step towards Interoperability
by Laura Knoth, Johannes Scholz, Josef Strobl, Manfred Mittlböck, Bernhard Vockner, Caroline Atzl, Abbas Rajabifard and Behnam Atazadeh
ISPRS Int. J. Geo-Inf. 2018, 7(9), 363; https://doi.org/10.3390/ijgi7090363 - 4 Sep 2018
Cited by 22 | Viewed by 8329
Abstract
Buildings have a multifunctional character, which makes it hard to define just one model for all their diverse functions. As these diverse functions are addressed by actors of different perspectives and domain backgrounds, the possibility to exchange available building information would be desirable. [...] Read more.
Buildings have a multifunctional character, which makes it hard to define just one model for all their diverse functions. As these diverse functions are addressed by actors of different perspectives and domain backgrounds, the possibility to exchange available building information would be desirable. Two main models for the creation of building information are Industry Foundation Classes/Building Information Modelling (IFC/BIM) and City Geography Markup Language (CityGML). As the importance of information interchange has been recognized, several authors have tried to develop intermediate models for the information exchange between IFC/BIM and CityGML, e.g., the Unified Building Model (UBM), the BIM Oriented Indoor data Model (BO-IDM), the Indoor Emergency Spatial Model (IESM) and the BIM-GIS integration model for Flood Damage Assessment (FDA model). Nevertheless, all these models have been created with a certain use in mind. Our focus in this article is to identify common elements amongst these proposed models and to combine them into one “core model” that is as simple as possible, while simultaneously containing all important elements. Furthermore, this base model extracted from proposed intermediate models can then be expanded to serve specific use requirements, while still being exchangeable. To show this cross-domain character of the core model, we validated the resulting model with two cases of use (production environment/maintenance and 3D digital cadaster). Full article
Show Figures

Figure 1

10 pages, 4625 KB  
Article
Characteristics and Classification of Topological Spatial Relations in 3-D Cadasters
by Lili Fu, Pengcheng Yin, Gang Li, Zhifeng Shi, Youzhi Liu and Jiyi Zhang
Information 2018, 9(4), 71; https://doi.org/10.3390/info9040071 - 27 Mar 2018
Cited by 5 | Viewed by 4717
Abstract
The application of a 3-D topology to cadasters is becoming increasingly important as 3-D cadasters continue to develop and cadastral data applications increase. This study discusses spatial topological relations related to 3-D cadasters, the geometric objects used in 3-D cadastral spatial modelling, and [...] Read more.
The application of a 3-D topology to cadasters is becoming increasingly important as 3-D cadasters continue to develop and cadastral data applications increase. This study discusses spatial topological relations related to 3-D cadasters, the geometric objects used in 3-D cadastral spatial modelling, and the characteristics of the spatial data. The characteristics of the topological relations for a 3-D cadaster are summarized, and a classification method is proposed. Research on the classification of topological spatial relations in 3-D cadasters provides guidance for the analysis and computation of the topological spatial relations, changing of cadastral parcels, and topological consistency in cadastral spatial data. Full article
Show Figures

Figure 1

11 pages, 6625 KB  
Short Note
Validation of Pleiades Tri-Stereo DSM in Urban Areas
by Emmanouil Panagiotakis, Nektarios Chrysoulakis, Vasiliki Charalampopoulou and Dimitris Poursanidis
ISPRS Int. J. Geo-Inf. 2018, 7(3), 118; https://doi.org/10.3390/ijgi7030118 - 15 Mar 2018
Cited by 42 | Viewed by 8871
Abstract
We present an accurate digital surface model (DSM) derived from high-resolution Pleiades-1B 0.5 m panchromatic tri-stereo images, covering an area of 400 km2 over the Athens Metropolitan Area. Remote sensing and photogrammetry tools were applied, resulting in a 1 m × 1 [...] Read more.
We present an accurate digital surface model (DSM) derived from high-resolution Pleiades-1B 0.5 m panchromatic tri-stereo images, covering an area of 400 km2 over the Athens Metropolitan Area. Remote sensing and photogrammetry tools were applied, resulting in a 1 m × 1 m posting DSM over the study area. The accuracy of the produced DSM was evaluated against measured elevations by a differential Global Positioning System (d-GPS) and a reference DSM provided by the National Cadaster and Mapping Agency S.A. Different combinations of stereo and tri-stereo images were used and tested on the quality of the produced DSM. Results revealed that the DSM produced by the tri-stereo analysis has a root mean square error (RMSE) of 1.17 m in elevation, which lies within the best reported in the literature. On the other hand, DSMs derived by standard analysis of stereo-pairs from the same sensor were found to perform worse. Line profile data showed similar patterns between the reference and produced DSM. Pleiades tri-stereo high-quality DSM products have the necessary accuracy to support applications in the domains of urban planning, including climate change mitigation and adaptation, hydrological modelling, and natural hazards, being an important input for simulation models and morphological analysis at local scales. Full article
Show Figures

Graphical abstract

Back to TopTop