-
Mixed-Ligand Copper(II) Complexes Derived from Pyridinecarbonitrile Precursors: Structural Features and Thermal Behavior -
Structural Water Accommodation in Co3O4: A Combined Neutron and Synchrotron Radiation Diffraction and DFT Study -
Luminescent Imidazo[1,5-a]pyridine Cores and Corresponding Zn(II) Complexes: Structural and Optical Tunability -
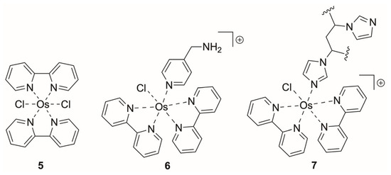
Phenyl–Pentafluorophenyl Interaction-Mediated Ir(C^N)2(N^N)-(Ni-Metallacycle) Dual Catalysis for Light-Driven C-S Cross-Coupling Synthesis -
Recent Progress of Carbon Dots in Fluorescence Sensing
Journal Description
Inorganics
- Open Access— free for readers, with article processing charges (APC) paid by authors or their institutions.
- High Visibility: indexed within Scopus, SCIE (Web of Science), CAPlus / SciFinder, and other databases.
- Journal Rank: JCR - Q2 (Chemistry, Inorganic and Nuclear) / CiteScore - Q2 (Inorganic Chemistry)
- Rapid Publication: manuscripts are peer-reviewed and a first decision is provided to authors approximately 16.6 days after submission; acceptance to publication is undertaken in 2.5 days (median values for papers published in this journal in the first half of 2025).
- Recognition of Reviewers: reviewers who provide timely, thorough peer-review reports receive vouchers entitling them to a discount on the APC of their next publication in any MDPI journal, in appreciation of the work done.
- Testimonials: See what our authors say about Inorganics.
- Journal Cluster of Chemical Reactions and Catalysis: Catalysts, Chemistry, Electrochem, Inorganics, Molecules, Organics, Oxygen, Photochem, Reactions, Sustainable Chemistry.
Latest Articles
E-Mail Alert
News
Topics
Deadline: 31 December 2025
Deadline: 31 January 2026
Deadline: 31 March 2026
Deadline: 31 May 2026
Conferences
Special Issues
Deadline: 30 November 2025
Deadline: 30 November 2025
Deadline: 30 November 2025
Deadline: 30 November 2025





















