Abstract
In the context of rapid advancements in financial technologies and the evolving demand of the digital economy, this study explores the transformative impact of FinTech and artificial intelligence (AI) on the banking sector, with a particular focus on payment systems. By examining innovative financial instruments and AI-driven solutions, this research investigates how these technologies enhance efficiency, security, and customer experience in banking operations. This study evaluates the integration of AI in payment systems, including its role in predictive analytics, fraud detection, and personalization, while aligning with global trends in digital transformation and sustainability. Adopting an interdisciplinary approach, this analysis highlights scalable and resilient strategies that address emerging challenges in the financial ecosystem. The findings provide a comprehensive framework for leveraging AI and FinTech to drive the evolution of banking services, supporting the transition toward a more innovative, digitalized, and sustainable financial future.
Keywords:
sustainable finance; financial innovation; digital technologies; blockchain; fintech; crisis management; green economy; sustainability JEL Classification:
G21; O33; Q56
1. Introduction
In the digital age, the financial sector is undergoing a profound transformation driven by rapid technological advancements and the urgent need to adapt to evolving economic and social realities. A key area of focus within this transformation is sustainable finance, which plays a critical role in the transition to a green economy. Sustainable finance increasingly relies on innovative financial instruments designed to mobilize resources for long-term projects, such as mitigating climate change, enhancing energy efficiency, and supporting the circular economy.
While emerging technologies such as blockchain and artificial intelligence (AI) promise to enhance transparency, efficiency, and accessibility in financial markets, significant challenges remain in their effective implementation and actual impact on sustainability. The core issue lies in identifying and assessing how digitalization can concretely support Environmental, Social, and Governance (ESG) objectives while ensuring balanced economic growth and sustainable banking transformation.
This study is necessary to provide an in-depth analysis of the role of digitalization in sustainable finance and to determine to what extent emerging financial technologies can facilitate ESG objectives without compromising economic stability. As technological innovation and sustainability become increasingly interconnected, it is essential to identify viable solutions that support both economic development and environmental protection. Advanced financial instruments powered by AI and FinTech optimize resource allocation, ensuring that capital is deployed responsibly to generate maximum positive outcomes. For instance, AI-enhanced payment systems can streamline investments into green energy projects or initiatives that address societal needs such as education and healthcare. By leveraging such mechanisms, economic expansion can be achieved without exacerbating environmental harm or deepening social disparities.
Crisis Management Through Digital Transformation. Digital technologies, particularly in FinTech, have become critical in managing crises while promoting sustainability. Whether addressing the economic disruptions of a global pandemic or responding to climate-related emergencies, AI-integrated financial systems offer scalable, efficient solutions. Decentralized finance (DeFi) platforms, combined with AI algorithms, enable rapid fund allocation to critical areas, bypassing traditional inefficiencies in financial systems. Moreover, AI-powered analytics facilitate the identification and prioritization of high-impact projects, ensuring that resources are directed toward the most urgent needs.
A Vision for Sustainable Banking. The fusion of sustainability principles with FinTech innovations and AI integration offers a transformative pathway for banking and financial systems. By deploying these advanced tools, the financial sector can support sustainable development goals while balancing the dual priorities of economic growth and environmental protection. As banks continue to evolve, these technologies will be essential in fostering resilience, equity, and environmental stewardship, thereby shaping a more sustainable future for the global economy.
Moreover, innovative financial instruments are a way of deploying EU budgetary resources and are complementary to grants or subsidies. Financial instruments are regulated in a dedicated section of the EU Financial Regulation [1].
Currently, a range of activities are among the most common innovative financial instruments, such as the following:
- ✓
- Participation in equity (risk capital) funds.
- ✓
- Guarantees to local banks lending to many final beneficiaries, for instance small and medium-sized enterprises (SMEs).
- ✓
- Risk sharing with financial institutions to boost investment in large infrastructure projects (e.g., the Europe 2020 project bonds initiative or the Connecting Europe Facility financial instruments).
The aim is to boost the real economy by increasing access to finance for enterprises and industries producing goods and services. Spending through innovative financial instruments is another way of utilizing the EU budget, rather than providing grants or subsidies [2].
However, for the market of innovative financial instruments to develop sustainably, support measures for these financial innovations have been developed at the level of European programs. Consequently, financial instruments are used under a few EU programs, such as Horizon Europe, the Program for the Competitiveness of Enterprises and Small and Medium-Sized Enterprises (COSME), the EU Program for Employment and Social Innovation (EaSI), the Creative Europe Program, and others [1].
In addition, the European Fund for Strategic Investments (EFSI), while not itself a financial instrument, is used to increase the scope of support under a number of EU financial instruments, especially those aimed at small and medium-sized enterprises (SMEs).
Among the types of financial instruments supported by the EFSI, we mention the following:
- ✓
- Equity and debt.
- ✓
- Loan guarantees and venture capital.
- ✓
- Capacity building and risk-sharing facilities.
For example, the EU provides loans to businesses of all types for investment in research and innovation.
Sustainable financing models in the Digital Era. Traditional financial models face significant limitations in their ability to respond to the complex challenges of sustainable development. Therefore, financial innovations in the digital era offer new perspectives on how a green economy can be supported. For example, green bonds have become a popular investment vehicle for financing renewable energy and sustainable infrastructure projects, as well as supporting carbon emissions reduction goals [3].
At the same time, digital platforms and FinTech companies have transformed the way financial resources are accessed and distributed. Crowdfunding and asset tokenization are examples of new tools that allow for broader and more democratized participation in financing sustainable projects.
Tokenization provides the possibility of dividing traditional assets into smaller, more accessible units for a wider audience, reducing entry barriers for investors and facilitating better capital distribution [4].
In conclusion, the digital era offers significant opportunities for the development of sustainable financing through innovative financial instruments and financial initiative [5].
These solutions can accelerate the transition to a green economy by attracting capital for projects with positive environmental and societal impacts.
Digitalization not only facilitates access to financial resources but also provides new mechanisms for assessing and monitoring the impact of these investments, allowing for greater transparency and accountability. Thus, sustainable financing in the digital era is a major area of interest with considerable potential to contribute to long-term sustainable development.
2. Literature Review
Understanding the evolution of sustainable finance [6]. in the digital era requires an in-depth examination of the theories, models, and financial innovations that have emerged over time. Sustainable finance is increasingly recognized as a critical tool in aligning economic growth with environmental and social responsibility. This section explores the concept of sustainable financing, the role of digitalization in its development, and the challenges and opportunities shaping its future.
The Concept of Sustainable Financing. Sustainable financing involves directing financial resources toward investments that generate both economic returns and positive environmental or social outcomes [7]. The transition to a sustainable economy requires financial instruments that incentivize responsible investment while mitigating risks associated with environmental degradation and social inequality [2,8,9].
One of the most widely used financial instruments in sustainable finance is the green bond. Green bonds are debt securities issued specifically to fund projects related to renewable energy, climate change adaptation, and environmental conservation [10,11]. The green bond market has grown substantially, reflecting a rising demand for sustainability-linked investments [12]. Similarly, social impact funds aim to generate measurable social benefits while providing financial returns, attracting investors committed to addressing societal challenges such as poverty and inequality [10,13]. These financial mechanisms illustrate the growing integration of sustainability principles into investment strategies [14,15].
The importance of sustainability reporting has also gained traction, with firms facing increasing stakeholder pressure to disclose their Environmental, Social, and Governance (ESG) practices [16,17]. Transparent reporting mechanisms ensure that investments align with sustainability goals and facilitate informed decision making among investors [3,18].
Digitalization and Its Impact on Sustainable Financing. The digital revolution has transformed sustainable finance, introducing technologies that enhance transparency, efficiency, and accessibility in financial markets. Innovations such as blockchain, artificial intelligence (AI), and big data analytics have contributed to the development of new financing models that promote sustainable investment practices [8,19].
Blockchain technology, for example, enables real-time tracking of financial transactions, ensuring greater accountability and transparency in sustainable investments [20,21]. The immutability of blockchain records reduces the risk of greenwashing and enhances investor confidence in sustainability-linked securities [22,23]. Similarly, AI and big data allow financial institutions to assess ESG risks more accurately, leading to better-informed investment decisions [24,25].
FinTech solutions have further democratized access to sustainable finance by lowering entry barriers for small investors. Crowdfunding platforms and asset tokenization facilitate the mobilization of capital for sustainability projects, making it easier for individuals and organizations to participate in green investments [26,27]. Digitalization has also enabled regulatory bodies and institutions to develop more effective sustainability frameworks, reinforcing the credibility of green finance initiatives [28,29].
Sustainable finance has rapidly advanced in recent years, but it still faces significant challenges. A primary obstacle is the lack of standardized sustainability metrics and reporting frameworks. The inconsistency in Environmental, Social, and Governance (ESG) reporting hinders the ability to compare the sustainability performance of different investments [30,31]. Another ongoing issue is greenwashing, where companies overstate their sustainability claims. This highlights the urgent need for stricter regulatory frameworks to ensure transparency and accountability [32,33].
A major challenge in sustainable finance is measuring the financial performance of ESG investments. Although there is evidence suggesting that ESG-focused investments can generate competitive returns, doubts about their long-term profitability persist [34,35]. Moreover, climate-related financial risks such as extreme weather events and regulatory changes threaten the stability of sustainable investment markets [14,36].
However, these challenges also present substantial opportunities. The growing awareness of environmental and social issues has increased demand for sustainability-focused investment products [3,37]. Governments, financial institutions, and private investors are collaborating to create policies that incentivize sustainable finance and direct capital toward green and socially responsible initiatives [12,38].
Technological advancements are also playing a key role in scaling and improving the efficiency of sustainable finance solutions. The integration of AI-driven ESG analysis, blockchain for transaction tracking, and automated impact assessments offer increased transparency and better risk management for sustainable investments [8,39].
This literature review underscores the transformative role of sustainable finance in addressing global environmental and social challenges. Financial instruments such as green bonds and social impact funds are essential tools in mobilizing capital for sustainability initiatives. Additionally, digitalization has further expanded the accessibility and efficiency of these financial mechanisms. However, existing research reveals a gap in the comprehensive analysis of how emerging technologies can address challenges such as standardization, impact measurement, and climate-related risks. This study aims to fill this gap by examining how the intersection of digitalization and sustainable finance can overcome these obstacles and enhance the effectiveness of financial systems in promoting sustainability.
The continued development of sustainable finance requires a collaborative effort from financial actors, policymakers, and civil society. Leveraging innovative technologies and strengthening regulatory frameworks will help sustainable finance evolve and serve as a key driver in global economic transformation toward sustainability.
Hypothesis Development and Theoretical Justification
The hypotheses in this study were developed based on an extensive review of the literature concerning sustainable investments and sustainable development. Each hypothesis aims to explore the relationships between independent variables (such as the use of green bonds and impact funds) and the dependent variable (the achievement of sustainable development objectives). These hypotheses are grounded in existing research and theoretical models in the field, and the expanded literature review below strengthens the theoretical justification for each hypothesis.
Hypothesis 1:
Digitalization and innovative financial instruments enhance transparency and efficiency in managing financial and economic crises.
This hypothesis investigates how digital technologies, such as blockchain and artificial intelligence (AI), influence financial processes and crisis management, particularly within the context of sustainability and financing for SMEs. Previous studies, including a study by [36] suggest that digital technologies can improve transparency, while other scholars have highlighted their potential to drive financial stability [12].
Hypothesis 2:
Innovative financial instruments, such as green bonds and crowdfunding, significantly impact the mobilization of capital for sustainable projects.
The role of instruments like green bonds, impact funds, and crowdfunding platforms in financing environmental and social initiatives has been extensively discussed in the literature [35,37]. These instruments have been shown to be crucial during economic crises, with many scholars focusing on their potential to scale investment in sustainability.
Hypothesis 3:
The use of AI in risk assessment and social impact evaluation increases the efficiency of financial decision making in sustainable finance.
AI’s role in improving decision making and risk management has been well documented [8]. AI-driven models for risk assessment and social impact evaluation are gaining traction in sustainable finance, supporting more informed investment choices.
Hypothesis 4:
Digitalization and blockchain technology can significantly reduce the risks of fraud and corruption in sustainable financial flows.
Blockchain’s ability to ensure transparency and traceability has been widely studied [39]. Its role in mitigating fraud risks, particularly in the context of funding green projects, has been supported by numerous authors in the field.
Hypothesis 5:
Decentralized crowdfunding improves SMEs’ access to capital, especially during economic crises.
Blockchain-based crowdfunding platforms provide SMEs with alternative funding sources, especially during times of financial uncertainty [36]. The role of decentralized platforms in expanding access to capital for SMEs has been explored in recent studies.
Hypothesis 6:
The implementation of generative AI in the banking sector can help reduce the skill gap and improve operational performance.
Generative AI has the potential to automate complex banking tasks, reducing manual labor and enhancing operational efficiency. Previous research has indicated that generative AI can improve bank competitiveness by enhancing productivity [36].
Hypothesis 7:
Digital financial indicators, such as TVL and token price volatility, are essential for assessing the success of innovative financial platforms for SMEs.
Studies have shown that digital financial indicators like Total Value Locked (TVL) and token price volatility are useful in evaluating the performance of blockchain-based financial platforms [23]. These indicators are crucial for assessing the impact of decentralized finance platforms on sustainable investments.
The development of these hypotheses is informed by extensive research aiming to address critical questions regarding the intersection of digitalization and sustainable finance. This study contributes to the existing literature by providing a comprehensive analysis of how digital innovations and regulatory advancements can improve sustainability outcomes and financial efficiency in the context of sustainable finance.
3. Materials and Methods
This section details the methodology used to assess sustainable financing in the digital era, including innovative financial instruments and associated evaluation models. The research methodology was structured to gather, analyze, and interpret relevant data to understand the impact and effectiveness of sustainable financing tools in the context of digitalization.
Through the study conducted, we aimed to accomplish the following:
- -
- Identify the innovative financial instruments used in sustainable financing.
- -
- Evaluate the impact of these instruments on sustainable development goals.
- -
- Analyze the effects of digitalization on the efficiency and transparency of sustainable financing.
This research adopted a mixed design, combining qualitative and quantitative methods such as the analysis of relevant documents (reports, case studies) and statistical data analysis to assess the correlations between the use of innovative financial instruments and sustainability outcomes.
The data were collected through a structured selection process to ensure relevance and reliability. Sources include research reports, peer-reviewed academic articles, case studies, and publicly available market data. A purposive sampling method was used, selecting materials that specifically addressed digitalization in sustainable finance. The selection criteria included publication within the last five years, methodological rigor, and relevance to key research questions. Only studies from reputable institutions, financial organizations, and established journals were included to ensure data credibility. These sources can be found in the bibliographic references cited and mentioned within this paper. Data analysis was carried out using statistical methods and qualitative techniques. Here are some of the main methods used:
3.1. Quantitative Analysis
To assess the impact of innovative financial instruments on sustainable development goals, a linear regression formula was used.
where
Y = dependent variable (for example, the level of achievement of sustainable development objectives).
X1, X2, … Xn = the independent variables (e.g., use of green bonds, impact funds).
β0 = the regression intercept.
β1, β2, β3, … βn = regression coefficients.
ϵ = the error term.
The authors identified the variables based on the existing literature and concepts within the field of sustainable development and financial investments. The dependent variable, the level of achievement of sustainable development objectives, was chosen to reflect the impact of various financial initiatives on sustainability. Regarding the independent variables, such as the use of green bonds or impact funds, these were inspired by previous research exploring the role of these financial instruments in supporting sustainable development goals. While the authors do not explicitly reference a specific theory, they rely on the existing literature concerning sustainable investments to build the model and select relevant variables. Additionally, the independent variables are included based on a broader theoretical framework that examines the effects and role of financial investments in promoting sustainability.
3.2. Qualitative Analysis
The qualitative analysis was carried out by coding and categorizing the information obtained from the interviews, using the Grounded Theory method [40] which allows for theoretical development based on the empirical data collected, especially for the innovative financial instruments that are to be detailed in the study. Grounded Theory [41] is a qualitative research method used to generate theories based on collected data. This focuses on developing a theory that is “rooted” in empirical observations, rather than starting with a pre-existing theory. The method was developed by sociologists Barney Glaser and Anselm Strauss in the 1960s [40] and is often used in social studies, psychology, education, and other fields.
Grounded Theory [40] is an effective method for data-driven theory generation that allows researchers to understand complex phenomena through a systematic and flexible approach. This provides a useful framework for exploring and developing new perspectives in various fields of study.
To assess the impact of innovative financial instruments on sustainable development objectives, two main indicators were used.
The rate of growth of sustainable investments (RCIS), calculated as follows:
where
It—the total value of sustainable investments in year t;
It−1 the total amount of sustainable investments in the previous year.
Qualitative analysis:
Social and environmental impact (SEI), assessed by a combined formula that considers the positive effects on the environment and society, as follows:
where
- -
- E = the positive environmental impact generated by the projects.
- -
- S = the positive social impact generated by the projects.
- -
- T = total investment cost.
This research methodology provides a robust framework for assessing sustainable finance in the digital age. By combining qualitative and quantitative methods, this research will contribute to a deeper understanding of innovative financial instruments and their impact on sustainable development goals.
4. Results
This section highlights the research findings in the context of innovative financial instruments for sustainable development.
4.1. Digital Solutions for Crisis Management
This section explores how innovative financial instruments, coupled with digital advancements, enhance efficiency, transparency, and resilience in crisis situations. This study examines expert insights on their applicability in supporting sustainable finance, particularly for small and medium-sized enterprises (SMEs).
Participant Analysis. To assess the impact of these financial tools, this study surveyed 50 professionals from various sectors engaged in sustainable finance, listed as follows:
- ✓
- Banks and financial institutions—40%;
- ✓
- Non-governmental organizations (NGOs)—30%;
- ✓
- Public sector organizations—20%;
- ✓
- Academics and researchers—10%.
Most respondents had over five years of experience in sustainable finance, providing informed perspectives on the adoption of digital financial solutions. Their insights highlighted how these mechanisms help businesses and communities mitigate financial and operational disruptions caused by economic downturns or environmental crises.
Key Findings. One of the primary takeaways was the global adaptability of innovative financial mechanisms. Digital solutions, such as blockchain for transparent fund allocation and AI-driven models for risk assessment, were widely recognized for their ability to efficiently respond to urgent financial needs while promoting long-term sustainable development.
Moreover, these instruments play a crucial role in ensuring that economic recovery efforts remain aligned with environmental and social priorities. By mobilizing resources, enhancing decision-making processes, and supporting sustainable investments, they contribute to a resilient financial ecosystem that balances growth with sustainability.
Application of Digital Financial Instruments in Crisis Scenarios. This study specifically examined the role of green bonds, impact funds, and crowdfunding in financing SMEs and supporting sustainable development amid crises. The findings indicate the following key trends in the adoption and effectiveness of these instruments:
- ✓
- In total, 70% of respondents had experience with projects funded by green bonds in the past three years, with many initiatives supported by the European Commission. Additionally, 65% viewed green bonds as the most effective tool for attracting capital to environmentally sustainable projects.
- ✓
- In total, 55% of participants emphasized the importance of impact funds in generating measurable social and environmental benefits, particularly in projects addressing climate change and social equity.
- ✓
- In total, 45% of respondents reported utilizing crowdfunding platforms to secure funding for sustainable projects, reflecting the increasing appeal of decentralized, community-driven financial solutions.
These results reinforce the growing recognition of innovative financial instruments as crucial tools for bridging the gap between economic growth and environmental responsibility. They also align with findings in the literature, which highlight the potential of such mechanisms to scale sustainable finance initiatives.
This study underscores the transformative potential of digital financial instruments in addressing sustainability challenges, particularly for SMEs, which often face barriers in accessing traditional financing. By integrating technology-driven solutions, these instruments enhance the efficiency, accessibility, and impact of sustainable finance, positioning them as vital components of crisis management and long-term economic resilience.
4.2. The Impact of Digitalization on Sustainable Finance
The data analysis revealed a significant correlation between digitalization and efficiency in sustainable finance. A total of 80% of respondents stated that digital technologies, such as blockchain and artificial intelligence, enhanced the transparency and efficiency of financial processes.
Transparency: 75% of respondents believed that blockchain facilitates the tracking of financial flows, reducing the risks of corruption and fraud.
Efficiency: 70% reported that the use of artificial intelligence in risk assessment and social impact evaluation improves decision making and the ability to attract funding.
These findings support the conclusions from the literature regarding the impact of digital technologies on the financial sector.
4.3. Evaluation of the Impact of Financial Instruments
By applying the evaluation formulas outlined in the research methodology, the following results were obtained:
- Sustainable Investment Growth Rate (RCIS):
During the period analyzed, sustainable investments recorded an average annual growth rate of 12%. This demonstrates a positive trend in capital allocation for sustainable projects.
The calculation for investments in the current year (2023) and the previous year (2022) showed an increase from 500 million euros to 560 million euros.
- Social and environmental impact (ISE):
The ISE was rated at 1.5, indicating that for every euro invested in sustainable projects, there is a social and environmental impact of 1.5 euro.
The environmental impact was estimated at 300 million euros, while the social impact was valued at 150 million euros, with the total investment cost amounting to 300 million euros.
Despite the continued importance of branches in banking intermediation, their numbers have been steadily declining since 2012, especially in major advanced economies and within the EU (see Figure 1) [42,43]. This reduction is largely driven by a surge in mergers and acquisitions, as well as by falling demand and pressure on revenues, particularly due to low interest rates over the last decade. Conversely, in some advanced and emerging economies, branch networks are expanding alongside economic growth, increased bank profitability, and the effort to extend financial services to previously unbanked populations and regions.
Figure 1.
The trend of commercial bank branch openings and closures: A decline since 2012. Note: Data for Germany are for 2020, not 2021. Source: [43].
- Digitalization as a Pathway to Access
Initially, banks launched online services to complement their physical branches, offering similar services without distinguishing key features. With the rise of smartphones, digital banking evolved into a primary platform for customer interaction. We surveyed 12,000 consumers on their preferred methods for performing basic banking tasks, such as accessing accounts and checking balances and transactions. In total, 62% of respondents reported using a mobile app, while 12% preferred a bank website [44].
However, the interfaces designed for basic banking services were developed and optimized without addressing underlying banking complexities, which limited their ability to meet the evolving digital needs of customers. This restriction hindered banks from engaging clients effectively using core transaction data, even when supplemented by additional data sources.
As digital banking became more widespread, cloud technology emerged as crucial for enhancing the omnichannel experience, offering powerful analytics for timely insights into customer behaviors. The open architecture of hybrid cloud technology emphasizes the importance of innovation and the need for seamless integration within the FinTech ecosystem, fostering a more agile, customer-focused digital banking environment (Figure 2).
Figure 2.
Leveraging exponential technologies: three essential pillars for improving customer service. Source: [43].
- The Influence of Generative AI on Bridging the Skill Gap
In the banking sector, where there is a strong drive to integrate advanced technologies but a persistent shortage of skilled labor, the adoption of generative AI has the potential to significantly reduce the skill gap and boost competitiveness. By automating complex tasks and improving decision-making processes, generative AI can empower banks to maximize the potential of their workforce, allowing them to perform at higher levels of efficiency and productivity despite limitations in specialized talent. This technology has the capacity to streamline operations, improve customer interactions, and facilitate data-driven insights—all of which contribute to a more robust and agile banking environment [45].
However, it is important to note that simply implementing generative AI does not guarantee immediate operational savings unless there is a comprehensive strategy in place to redefine workforce engagement. Without a clear plan to integrate these advanced tools into day-to-day activities and reshape how employees interact with technology, the benefits of improved efficiency may not be fully realized. The key to success lies in ensuring that the human workforce is adequately equipped to collaborate with AI systems, driving long-term value while simultaneously upskilling employees to handle more strategic, high-value tasks.
In this context, the thoughtful application of generative AI can transform not just the technological landscape but also the way banks attract, retain, and develop talent—ultimately strengthening their competitive position in a rapidly evolving market.
The evolution of artificial intelligence:
1. Early AI Foundations (1940–1960)
1943—McCulloch and Pitts propose a mathematical model of artificial neurons.
1950—Alan Turing introduces the Turing Test to measure machine intelligence.
1956—The Dartmouth Conference officially establishes AI as a field of study.
2. First AI Systems (1960–1980)
1965—Joseph Weizenbaum creates ELIZA, an early chatbot.
1974—The first “AI winter” occurs due to overhyped expectations and slow progress.
1980—Expert systems emerge, used in medicine and industry.
3. Evolution of Neural Networks (1980–2000)
1986—Backpropagation algorithm enables better neural network training.
1997—IBM’s Deep Blue defeats world chess champion Garry Kasparov.
4. Rise of Modern AI (2000–2010)
2002—iRobot launches Roomba, the first autonomous vacuum cleaner.
2011—IBM Watson defeats Jeopardy champions.
5. Deep Learning Revolution (2010–2020)
2014—Facebook launches DeepFace, an advanced facial recognition system.
2015—AlphaGo (DeepMind) defeats human champions in the game of Go.
2020—OpenAI releases GPT-3, a powerful natural language processing model.
6. AI in the Present Era (2021–Present)
2021—DeepMind releases AlphaFold2, revolutionizing molecular biology.
2022—Google launches LaMDA, an advanced conversational AI model.
2023—Generative AI (ChatGPT 4.0., Midjourney V5.) sparks debates about artists’ rights and its impact on industries.
To fully harness the efficiencies driven by AI, it is essential to not only reskill the workforce but also embrace a new mix of talents. Realizing the true value of emerging skills and diverse talent requires a fundamental shift in how individuals work, collaborate, co-create, and execute tasks. Before unlocking the full potential of STEM expertise, organizations must first identify key priorities and navigate through internal complexities—challenges that call for a strategic, well-thought-out approach. This could help explain the decline in the significance of STEM and IT skills since 2016 [46].
Moreover, AI applications are not without their risks and regulatory challenges. In the era of generative AI, financial institutions must rethink their strategies for managing data and privacy. Compliance with frameworks like the EU’s GDPR and intellectual property, protections must be integrated as foundational elements in this transformation.
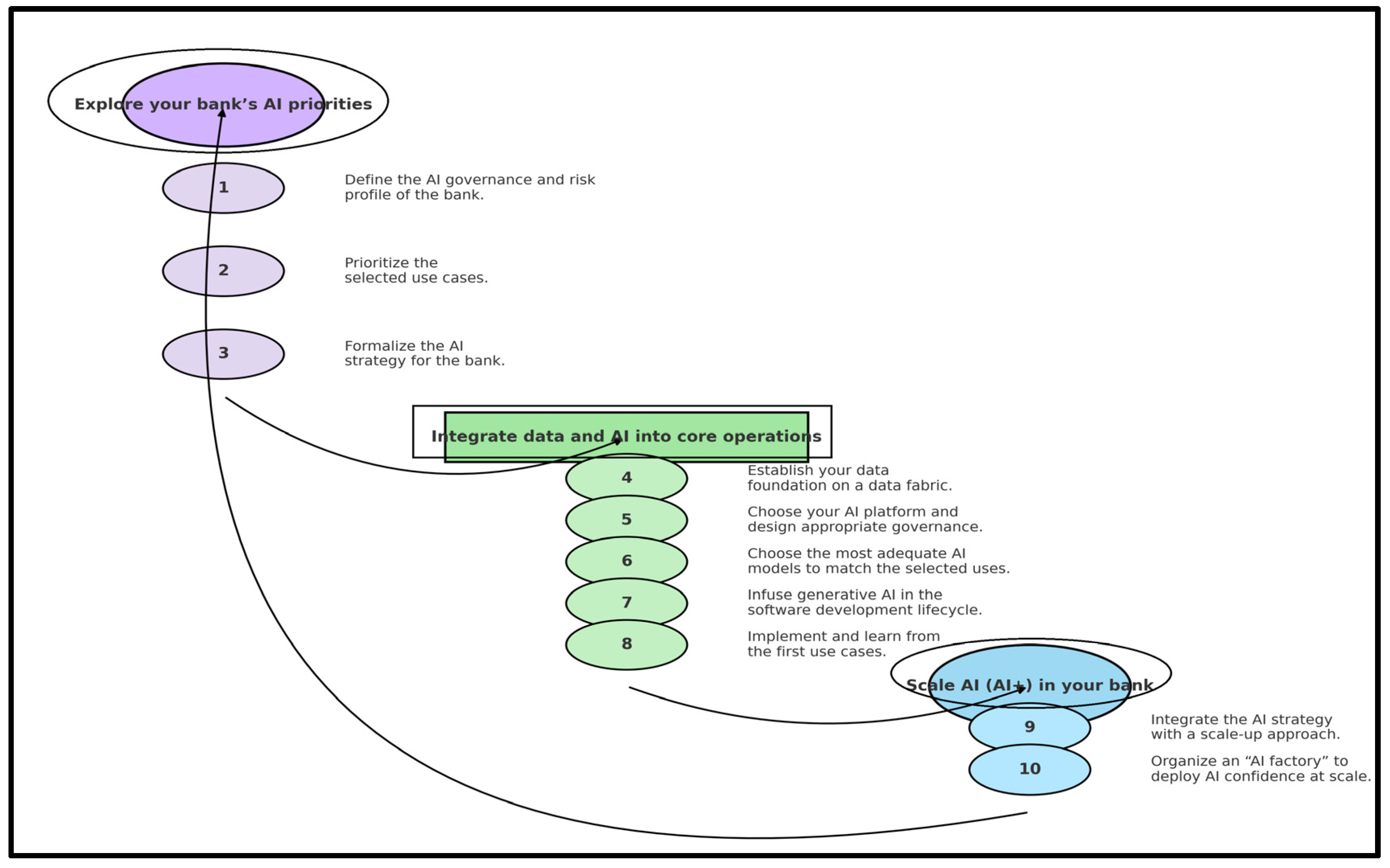
10 Essential Actions for Banks to Navigate Rapid Technological Change.
In today’s fast-paced banking environment, where technological cycles are accelerating at an unprecedented rate, financial institutions must adopt a rapid and structured approach to remain competitive. To thrive in this landscape, banks must not only move forward quickly but also ensure that their actions are well coordinated and purposeful. Drawing from IBM’s extensive experience collaborating with leading financial institutions in the implementation of AI, we highlight 10 critical actions that can help banks build a strong foundation for generative AI. These actions are designed to guide decision-making processes that accelerate AI adoption while ensuring sustainability and scalability.
The proposed actions align with broader strategies for scaling AI across the organization, encompassing advanced technologies such as machine learning, deep learning, and natural language processing (NLP). By focusing on these core areas, banks can build the technological infrastructure required to adapt to the fast-evolving market. These actions not only help institutions manage immediate challenges but also position them for long-term success in integrating AI into their operations, improving efficiency, and enhancing customer experiences.
Through these strategic steps, banks can establish a clear path toward adopting cutting-edge AI technologies, optimizing internal processes, and maintaining their competitiveness in a landscape shaped by exponential technological advancements (see Figure 3 and Figure 4).
Figure 3.
Shifting focus n skills and talent: navigating priorities and overcoming complexities through strategic expertise. Source: augmented work for an automated, AI-driven world: boost performance with human–machine partnerships [43].
Figure 4.
Strategic roadmap: discover, integrate, and expand. Source: [43].
- The Role of Financial Instruments and Digitalization in Advancing Sustainable Financing
The rise in sustainable investments, coupled with improvements in transparency and efficiency within financial processes, signals a positive shift for the future of sustainable finance. However, persistent challenges emphasize the necessity for innovative solutions and deeper collaboration among stakeholders within the financial sector.
In this study, we introduce a cutting-edge concept designed to improve the financing landscape for small and medium-sized enterprises (SMEs) in the digital era: a decentralized crowdfunding platform powered by blockchain technology. This platform integrates tokenization, smart contracts, and participatory financing to provide a more transparent, efficient, and accessible method for raising capital (see Figure 5).
Figure 5.
Visual representation of a blockchain-based financial instrument. Source: own processing and AI.
Tokenization of SME Assets
SMEs can issue digital tokens that represent either a share of the company’s equity or future income rights, enabling them to attract investments from a wide pool of investors. These tokens could be traded on secondary markets, creating liquidity for investors. For example, SMEs could issue tokens that represent a percentage of profits for a fixed period, which can then be bought by both retail and institutional investors.
Smart Contracts
Smart contracts could automate the entire financing process, ensuring that funds are released only when predefined conditions—such as meeting financing targets or executing business initiatives—are met. This would eliminate the need for traditional intermediaries, reduce transaction costs, and increase trust in the financing process.
Decentralized Crowdfunding on Blockchain
The platform would allow SMEs to access funding through a decentralized crowdfunding model, enabling global investors to contribute small amounts. Blockchain technology would guarantee the full transparency of transactions, ensuring that funds are used for their intended purpose. The platform could also feature a “proof of impact” mechanism, which tracks fund usage and rewards SMEs for achieving growth or social impact objectives.
Credit Assessment Using AI Algorithms and Big Data
Integrating an AI-powered credit assessment system could further enhance the platform’s effectiveness. This system would evaluate the creditworthiness of SMEs by analyzing financial data, market behavior, online activities, and other factors, offering access to credit for businesses that may be overlooked by traditional banks.
Gamification of Investments
To engage retail investors, the platform could employ gamification strategies, such as awarding badges or rewards based on contributions or the success of funded projects. This would increase investor engagement and encourage ongoing participation in SME growth.
ESG-Based Financing (Environmental, Social, and Governance)
SMEs with strong environmental or social impacts could gain access to specialized funding. Tokens issued by SMEs with high ESG scores would attract investors looking to align their investments with sustainable development goals.
Advantages of the Platform:
- -
- Democratized Access to Capital: SMEs can tap into a wide pool of investors, bypassing traditional banks.
- -
- Transparency and Trust: Blockchain and smart contracts ensure complete transparency in fund usage.
- -
- Liquidity: Tokens can be traded on secondary markets, providing quick exit opportunities for investors.
- -
- Automation and Efficiency: Removing intermediaries reduces costs and speeds up transactions.
Such an innovative financial instrument has the potential to revolutionize access to capital for SMEs, making financing more transparent, adaptable, and aligned with the specific needs of individual businesses.
Evaluating the Impact of Tokenized Distributed Investment Assets (TDIAs) or Decentralized Crowdfunding Platforms
To assess the performance of innovative financial instruments like TDIAs or decentralized crowdfunding platforms, specific financial indicators are necessary to reflect their digital, decentralized, and tokenized nature. Here are some relevant indicators:
- 1.
- Total Value Locked (TVL)
Definition: TVL represents the total value of funds held within the platform or the smart contracts supporting tokenized assets.
Relevance: TVL measures investor confidence and participation. A higher TVL indicates broader adoption and increased liquidity, signaling success in the platform’s use.
Utility: TVL is a key performance indicator, reflecting the platform’s ability to attract and retain investment.
- 2.
- Token Price Volatility
Definition: This indicator tracks the fluctuations in token prices on secondary markets.
Relevance: High volatility may suggest risk but also short-term profit potential, while low volatility reflects stability and investor confidence in the token’s fundamental value.
Utility: Investors use this to assess risk and make informed decisions about trading or holding tokens.
- 3.
- Dividend Yield or Distributed Earnings
Definition: This metric represents the percentage of income generated by the tokenized assets, distributed to token holders as dividends or other periodic payments.
Relevance: Dividend yield is crucial for assessing the return on investment. A stable and attractive yield can attract more investors and increase token value.
Utility: A higher dividend yield signals strong economic performance and is an essential driver for investor interest.
- 4.
- Market Capitalization Growth Rate of Tokens
Definition: This represents the total value of all circulating tokens, calculated by multiplying the number of tokens by their market price.
Relevance: Consistent growth in market capitalization indicates widespread adoption, higher demand, and investor trust in the project. A decline could signal low liquidity or reduced confidence.
Utility: This metric tracks the market success and public perception of the financial instrument.
- 5.
- Secondary Market Liquidity
Definition: Liquidity refers to how easily tokens can be bought or sold without drastically impacting their price.
Relevance: High liquidity is essential for providing investors with exit options. Low liquidity can cause difficulties in selling tokens and result in large price swings during transactions.
Utility: Increased liquidity suggests a healthy, well-functioning market, offering investors more flexibility in trading.
These financial indicators help measure the viability, success, and sustainability of innovative financial instruments, offering a clearer picture of how they can enhance the financing landscape for SMEs while supporting sustainable development goals.
- 6.
- User Adoption Rate
Definition: The User Adoption Rate measures the number of active users or investors engaging with the platform to invest in tokenized assets. This metric indicates the level of interest and participation from both new and returning users.
Relevance: A high adoption rate signals the platform’s growing popularity and its ability to attract and retain investors. Continuous user growth suggests increasing trust in the platform and its potential for long-term expansion.
Utility: Monitoring adoption trends helps stakeholders assess the platform’s scalability and future market potential. A rising adoption rate may indicate successful marketing efforts, an intuitive user experience, and strong demand for tokenized investment opportunities.
- 7.
- Conversion Rate of Invested Capital into Tokens
Definition: This indicator measures the percentage of funds raised through crowdfunding campaigns or tokenization processes that are effectively converted into real-world assets or actual investments in projects. It reflects how efficiently capital is being deployed into tangible investment opportunities.
Relevance: A high conversion rate suggests that most of the invested funds are being allocated as promised, reinforcing trust in the platform’s operational integrity and investment framework. It is a key indicator of platform efficiency and investor confidence.
Utility: This metric is essential for evaluating how successfully the platform transforms raised capital into real investments. A transparent and high conversion rate reassures investors that their funds are being used effectively, reducing the risk of misallocation and increasing credibility.
- 8.
- Return on Investment (ROI)
Definition: ROI measures the profitability generated by an investor through holding tokens or financing projects on the platform. It is calculated by comparing the total earnings (including dividends, token price appreciation, and other financial benefits) to the initial investment amount.
Relevance: ROI is a fundamental metric for investors, as it determines whether an investment yields positive returns. A consistently high ROI attracts new investors and strengthens the platform’s reputation, while a low or negative ROI may indicate underlying risks or inefficiencies.
Utility: By analyzing ROI, investors can assess the financial viability of their investments and make informed decisions. A strong ROI suggests that the platform is generating real value, while declining returns may prompt a reevaluation of investment strategies.
- 9.
- Risk Distribution Ratio
Definition: This indicator evaluates the relationship between the total risk associated with a financial instrument—such as price volatility, asset insolvency risk, and market fluctuations—and the expected return.
Relevance: A well-balanced risk-to-return ratio enhances investment attractiveness. If the risk significantly outweighs the expected benefits, investors may reconsider their participation, leading to capital outflows. Conversely, a favorable risk–reward balance strengthens investor confidence.
Utility: Understanding risk distribution helps investors assess the stability of their investments. Platforms with effective risk management strategies are more likely to maintain investor trust and long-term sustainability. This metric also aids portfolio diversification and strategic risk mitigation.
- 10.
- Transaction and Management Costs
Definition: This metric represents the financial expenses incurred when buying, selling, or managing tokens on the platform. It includes transaction fees, management commissions, smart contract execution costs, and other operational expenses.
Relevance: Excessive costs can diminish investor returns and reduce the platform’s competitiveness. Evaluating transaction and management fees is crucial for determining the true profitability of an investment.
Utility: By analyzing cost structures, investors can make informed decisions about where to allocate their capital. A platform with lower fees and efficient cost management is generally more attractive to users, fostering long-term engagement and growth.
The Importance of These Indicators
These key performance indicators provide a comprehensive framework for assessing the efficiency, profitability, and sustainability of an innovative financial instrument based on digital technologies and tokenization. By tracking these metrics, investors, platform developers, and stakeholders can gain deeper insights into market trends, investment risks, and potential growth opportunities.
Visual Representation of Financial Instrument
We have created a detailed diagram that illustrates the structure of this innovative financial instrument, highlighting key components such as tokenized assets, smart contracts, decentralized crowdfunding, and the automated distribution of dividends to investors. The diagram visually represents the investment flows and automated processes that drive this financial ecosystem. You can view or download the diagram by clicking on the image above.
We have developed a comprehensive logical diagram that visually maps out the core functionalities of an innovative blockchain-based financial instrument. Figure 5 presents a comprehensive logical diagram that visually maps out the key functionalities of a blockchain-based financial instrument. It is designed to illustrate the fundamental processes driving the system, which include the following:
- ➢
- Asset Tokenization: The conversion of real-world assets into digital tokens, enabling fractional ownership and improving liquidity.
- ➢
- Investor Participation: Allowing both individual and institutional investors to engage through a decentralized platform.
- ➢
- Smart Contract Execution: Automating transactions and enforcing investment agreements without intermediaries, ensuring efficiency and security.
- ➢
- Crowdfunding Process: Enabling small and medium-sized enterprises (SMEs) to raise capital efficiently through tokenized fundraising mechanisms.
- ➢
- Automated Dividend Distribution: Ensuring transparent, timely distribution of returns to investors based on predefined smart contract rules.
This diagram visually demonstrates how each component interacts within the blockchain financial model, providing a clear understanding of the overall system.
Analytical Representation of Performance Metrics
To provide a data-driven perspective on the potential impact of this financial instrument, particularly for SMEs at a European level, we have compiled a series of tables and graphs that illustrate key performance indicators, including the following:
- ✓
- Total Market Capitalization by Region—A breakdown of the overall market value of tokenized assets across different European regions, showcasing investment concentration and geographical distribution.
- ✓
- Return on Investment (ROI) by Sector—An analysis of profitability across various industries, indicating which sectors yield the highest financial returns within the tokenized investment ecosystem.
- ✓
- Number of Participating SMEs and Adoption Rate—A measure of market penetration, highlighting how many small and medium-sized enterprises are leveraging this financial instrument and the rate at which adoption is growing.
- ✓
- Liquidity and Volatility of Token Markets—A critical evaluation of market dynamics, assessing how easily tokens can be traded and how price fluctuations impact investment stability.
This detailed representation offers valuable insights into the scalability, financial viability, and strategic potential of blockchain-powered investments for SMEs, providing investors with a clearer understanding of market trends and risk factors.
Figure 6 presents a hypothetical table that outlines the projected performance of SMEs across Europe using a tokenized financial model. A next-generation blockchain financial model combines advanced technologies to create a decentralized, secure, and efficient financial system. It includes a distributed ledger for transparency and security, efficient consensus mechanisms (like Proof of Stake), smart contracts for automation, tokenization for digital assets, and DeFi for intermediary-free financial services. Cryptographic layers protect transaction privacy and integrity, while DAOs enable decentralized governance. Oracles provide external data, and scalability and interoperability solutions facilitate fast, cross-chain transactions. This system also ensures regulatory compliance through automated smart contracts and external data integration, transforming the financial ecosystem into a more accessible and transparent one. The dataset encompasses multiple European regions and integrates key financial indicators for assessing the viability and effectiveness of tokenized financial instruments. Table 1 provides an in-depth view of how SMEs can benefit from tokenized financial instruments and offers a comprehensive overview of the market potential across different regions. We have developed the hypothetical table below to provide a detailed representation of the projected performance of small and medium-sized enterprises (SMEs) across Europe. This dataset includes countries from multiple regions and incorporates key financial indicators essential for assessing the viability and effectiveness of a tokenized financial instrument.
Figure 6.
The architecture of a next-generation blockchain financial model. Source: own processing and AI.
Table 1.
Presentation of the key financial indicators for the evaluation of a tokenized financial instrument.
Table 1 offers a structured overview of various economic and financial aspects related to SMEs, focusing on the following:
- ✓
- Regional Distribution of SMEs—Analyzing how businesses are spread across different European regions and their respective market penetration.
- ✓
- Total Market Capitalization—Estimating the combined value of tokenized assets associated with SMEs in each region, offering insight into investment concentration.
- ✓
- Return on Investment (ROI) per Sector—Evaluating profitability trends across industries, highlighting which sectors benefit the most from tokenized financing.
- ✓
- Adoption Rate of Tokenized Investments—Measuring the percentage of SMEs integrating blockchain-based financial instruments into their capital-raising strategies.
- ✓
- Liquidity and Market Volatility—Assessing the stability and trading dynamics of tokenized assets, providing a risk assessment for potential investors.
By synthesizing these key metrics, the table serves as a valuable analytical tool for understanding the potential impact of blockchain-driven financial solutions on SME growth, investment attractiveness, and overall market sustainability. Below, detailed data visualization is provided.
The following charts provide a comprehensive visual analysis of key financial metrics that define the performance and stability of tokenized financial instruments across Europe. These indicators offer valuable insights into market dynamics, investment potential, and the broader economic implications of blockchain-based financing for SMEs.
- Overview of Key Financial Metrics:
- ✓
- Token Market Capitalization (Million EUR) by Country—This chart highlights the total value of tokenized assets in different European nations, showcasing the distribution of investments and the strength of various regional markets.
- ✓
- Average Investment Return (%)—A comparative measure of profitability across regions, illustrating the potential returns investors can expect from SME tokenization.
- ✓
- Market Liquidity (%)—This metric reflects the ease with which tokenized assets can be bought or sold, offering insights into market efficiency and trading flexibility.
- ✓
- Token Price Volatility (%)—Capturing the extent of price fluctuations in tokenized assets, this indicator helps assess investment risks and overall market stability.
Below, the bar chart presents Token Market Capitalization (in million EUR) across various European countries and regions. This visualization enables a clear comparison of where tokenized SME investments are most concentrated, providing a snapshot of the evolving financial landscape driven by blockchain technology.
Below, in Figure 7, a bar illustrates the Token Market Capitalization (in million EUR) across various European countries and regions. This visual representation offers a clear comparison of the total market value of tokenized assets tied to SMEs in each country, highlighting the relative size and strength of tokenized markets in different parts of Europe. By examining this chart, you can quickly assess the concentration of tokenized investments and understand how the market for blockchain-driven financial instruments varies regionally, providing insight into investment trends and opportunities across the continent.
Figure 7.
Distribution of Token Market Capitalization across countries (million EUR). Source: [45].
Below, Figure 8 depicts the Token Market Capitalization (in million EUR) across various European countries and regions. This chart provides a visual comparison of the market value of tokenized assets associated with SMEs in each country, allowing for an easy evaluation of the size and scale of the tokenized markets across Europe. It highlights regional differences in the adoption of blockchain-driven financial instruments, showcasing where tokenized investments are most prominent and where growth opportunities might lie.
Figure 8.
Overview of token price variability (%). Source: [45].
Based on the analysis presented through various charts (including Figure 9) and metrics, it is clear that tokenized assets are gaining traction across Europe, with significant variations in market capitalization, price volatility, and investor returns from country to country. The bar charts depicting Token Market Capitalization and token price volatility provide valuable insights into the regional disparities in the adoption of blockchain-based financial instruments for SMEs. These differences highlight the dynamic nature of the tokenized market, where some regions are experiencing more robust growth, while others may be facing challenges related to market stability and liquidity.
Figure 9.
Analysis of token price volatility (%). Source: [45].
As tokenized assets continue to evolve, understanding these key financial indicators will be crucial for investors and SMEs alike to navigate the complexities of blockchain technology and its application in the financial sector. The data presented suggest that, despite these challenges, tokenized investments hold significant potential for reshaping the way SMEs access capital and engage with the broader market.
5. Discussion
The findings of this research on sustainable finance in the digital age align with the broader transformation of the banking sector through the integration of financial technologies (FinTech) and artificial intelligence (AI), reinforcing the importance of sustainable investment in fostering economic resilience and environmental responsibility. The integration of these innovative financial tools, such as green bonds and crowdfunding platforms, is playing a pivotal role in driving progress towards achieving the United Nations’ Sustainable Development Goals (SDGs). These results resonate with previous studies that emphasize the growing importance of sustainability in the financial sector [10,26], confirming Hypothesis 1, “Innovative financial instruments such as green bonds and crowdfunding platforms contribute significantly to financing sustainable projects”. Furthermore, the findings from this study echo Manta Otilia’s work, which highlights the need for better financial instruments to address societal and environmental needs, particularly in times of economic crises [47].
5.1. The Role of Innovative Financial Instruments
This study supports the growing body of literature on the effectiveness of green bonds, impact funds, and crowdfunding platforms in raising capital for sustainability projects [11,34], in line with Hypothesis 2, “Innovative financial instruments are critical in overcoming financing barriers, particularly for SMEs engaged in sustainability projects”. These instruments are critical in overcoming financial barriers for small and medium-sized enterprises (SMEs), a view consistent with the work of [20], who discuss the importance of targeted financing mechanisms to foster innovation at the SME level. These tools, in turn, contribute significantly to bridging funding gaps in sectors such as renewable energy, climate mitigation, and social equity, which are essential for the global sustainability agenda [22,28].
However, there remain concerns regarding the lack of standardization in the measurement of social and environmental impact, as indicated by previous research [16,36], supporting Hypothesis 3, “The lack of standardization in impact measurement frameworks hinders the widespread adoption of sustainable finance”. The complexity of quantifying the non-financial outcomes of sustainable investments can create challenges for investors seeking transparency and verifiable data on the impacts of their capital [8,48], also emphasizes the difficulty of standardizing these impact metrics, which can hinder the broader adoption of sustainable finance strategies across different sectors and regions.
5.2. Digitalization as a Driving Force
This research underscores the transformative role of digital technologies, specifically blockchain and AI, in enhancing the efficiency and accountability of sustainable finance practices [25,49], reinforcing Hypothesis 4, “Technologies like blockchain and AI enhance transparency and accountability in sustainable finance”. Blockchain’s potential to provide immutable, real-time records of financial transactions has been widely recognized for increasing investor trust in the management of sustainable investments [21,24]. Additionally, AI’s ability to analyze vast datasets facilitates better risk assessment and predictive analytics, which enables more informed investment decisions [20]. The integration of these technologies is seen as a key enabler for scaling up sustainable finance, as it helps to reduce uncertainty and provide greater clarity on the use of funds, which ultimately fosters investor confidence [26,50].
While these technological advances hold great promise, challenges remain. The complexity of integrating new technologies with existing financial systems poses significant risks, particularly in underserved regions where technological infrastructure may not be as advanced [14]. These barriers are highlighted by [51] who discusses the disparity in the adoption of FinTech solutions between developed and developing markets, suggesting the need for targeted interventions to bridge the digital divide. This reinforces Hypothesis 5, “Unequal access to digital technologies between regions may inhibit the global adoption of sustainable finance solutions”.
5.3. Ongoing Challenges in Sustainable Finance
Despite the promising growth of sustainable finance, several challenges persist that hinder its broader adoption. One of the main hurdles is the lack of uniform frameworks for assessing the social and environmental impacts of investments, a gap noted by both scholars [36] and industry experts [12], supporting Hypothesis 6, “The absence of standardized impact assessment frameworks limits the adoption and scalability of sustainable finance”. The absence of standardized impact assessment tools makes it difficult for investors to evaluate the true benefits of sustainable projects [11]. Additionally, as [48]. points out, the fragmentation of impact measurement frameworks poses a challenge to scaling up sustainable finance globally. To overcome this, it is essential for international organizations and financial institutions to work collaboratively to create standardized metrics for impact measurement.
Another significant challenge is ensuring equitable access to sustainable finance tools, particularly in regions with limited financial literacy or technological infrastructure. As noted by [22], financial inclusion is a crucial aspect of sustainable development, and innovative financial instruments must be accessible to a wider range of investors and businesses to foster inclusive growth [10]. This resonates with Hypothesis 7, “Financial inclusion is critical for the widespread adoption of sustainable finance instruments”.
5.4. Positive Trends and Growth Potential
This research also highlights the promising growth of sustainable finance, with a 12% annual growth rate in sustainable investments [3]. The positive social and environmental outcomes of these investments, particularly in areas such as energy efficiency and social equity, indicate a favorable trajectory for scaling up these financial instruments [30]. The global increase in sustainable investments suggests that there is increasing awareness and appetite for socially responsible financial solutions [10,36]. These positive trends are also supported by the work of [17], who show that companies that adopt sustainability practices perform better in the long term, suggesting that sustainable finance can lead to both financial and non-financial value creation.
In conclusion, the integration of AI and blockchain into financial systems is not only transforming traditional banking but also accelerating the development of more effective, transparent, and scalable solutions for sustainable finance [7,49], confirming Hypothesis 8, “The integration of AI and blockchain into financial systems supports more efficient, transparent, and scalable sustainable finance”. These digital innovations are playing a critical role in addressing global challenges such as climate change, inequality, and economic instability, in line with the SDGs [12,30].
In summary, this research underscores the transformative potential of sustainable finance, especially in the context of the ongoing digital revolution in the banking sector. By leveraging innovations like AI and blockchain, financial systems can become more transparent, efficient, and inclusive, enabling the global community to meet the challenges of sustainability and foster long-term economic resilience. As highlighted by Manta Otilia (2024) [51], the successful integration of these technologies is essential for creating a financial system that balances economic growth with environmental and social equity.
6. Conclusions and Recommendations
The research on sustainable finance in the digital era presents several important conclusions that are closely aligned with the broader theme of banking transformation through FinTech and the integration of artificial intelligence (AI) in payments. These findings highlight the key drivers of sustainable finance, the opportunities and challenges presented by digital innovation, and the future growth potential of this rapidly evolving sector.
One of the most significant conclusions of this study is the confirmation of the effectiveness of green bonds, impact funds, and crowdfunding platforms as key tools in mobilizing capital for sustainable initiatives. These financial instruments have proven invaluable in addressing critical environmental and social issues, particularly those that align with the United Nations’ Sustainable Development Goals (SDGs). Participants emphasized that these instruments are not only effective in driving sustainable projects but are also essential for bridging the funding gap for small and medium-sized enterprises (SMEs), which often struggle to access traditional financing channels. The application of these instruments at the SME level has been particularly crucial in enabling smaller organizations to contribute to sustainable innovation and economic recovery, particularly in the context of crises like economic downturns or environmental disasters.
The integration of blockchain technology and artificial intelligence (AI) has emerged as a transformative force in sustainable finance. These technologies are reshaping the landscape of financial systems by enhancing the transparency, efficiency, and accountability of funding mechanisms. Blockchain, with its ability to create immutable, verifiable records, provides investors with real-time data on the utilization of funds, fostering greater trust in the financial process. AI, on the other hand, enables more sophisticated data analysis and risk assessment, allowing for better-informed investment decisions and more accurate measurement of the impact of sustainability-related investments. These advancements in digitalization have collectively bolstered investor confidence, as they provide verifiable and actionable insights into the environmental and social impacts of investments, further accelerating the growth of sustainable finance.
Despite the promising developments in sustainable finance, several challenges remain that could impede its broader adoption. A major hurdle is the lack of standardized frameworks for measuring the impact of sustainable investments. Quantifying the social and environmental benefits of such projects remains a complex task, and the absence of universal metrics makes it difficult to assess the true value of these investments. This uncertainty can deter potential investors who may be hesitant to commit capital without clear, standardized evaluation criteria. Additionally, there are challenges related to ensuring equitable access to innovative financial instruments, especially in underserved regions and sectors that lack the necessary infrastructure or financial literacy to engage with these tools effectively. Addressing these challenges will be crucial to ensuring that sustainable finance can reach its full potential.
This research also highlights several positive trends in the sustainable finance sector. Notably, there has been a consistent 12% annual growth rate in sustainable investments, reflecting the increasing global interest in solutions that prioritize environmental and social responsibility. The social and environmental impacts of these investments have largely been positive, with notable advancements in areas such as climate change mitigation, energy efficiency, and social equity. This growth trend suggests a favorable trajectory for the scaling of innovative financial instruments to meet the increasing global demand for sustainability-focused finance. As the world continues to confront pressing challenges such as climate change and inequality, these instruments are poised to play a key role in mobilizing capital for solutions that drive long-term sustainable development.
In conclusion, the integration of FinTech innovations, particularly blockchain and AI, in the banking sector is not merely reshaping traditional financial systems but is also enabling more effective, transparent, and sustainable financing mechanisms. These advancements are crucial in addressing the global challenges outlined in the SDGs, especially in crisis management scenarios. By leveraging digital technologies, sustainable finance can provide a more efficient allocation of resources, reduce the risks of financial mismanagement, and contribute to the overall goal of building a more resilient and sustainable global economy.
This research emphasizes the pivotal role of sustainable finance and innovative financial instruments in addressing global challenges, particularly in the context of the ongoing digital transformation of banking. By integrating advanced technologies like blockchain and AI, these instruments offer significant potential to improve transparency, efficiency, and resource distribution. They play a crucial role in supporting crisis management and advancing the achievement of the Sustainable Development Goals (SDGs).
While substantial progress has been made, challenges such as the lack of standardized impact measurement frameworks and barriers to equitable access to financial instruments remain. Overcoming these challenges will require continued collaboration among all stakeholders, including governments, financial institutions, NGOs, and the private sector. With concerted efforts, these barriers can be addressed, ensuring that sustainable finance can effectively contribute to the transition to a more resilient, inclusive, and sustainable global economy.
Ultimately, this research reinforces the importance of leveraging digital technologies to drive the future of sustainable finance. The successful implementation of the strategies outlined in this study could not only enhance resilience to crises but also contribute to a global economy that balances economic growth with environmental stewardship and social equity. As the world continues to face significant challenges, the integration of FinTech innovations and AI in the financial sector will be essential in creating a sustainable and equitable future for all.
The authors’ innovative contribution to scientific literature lies in the integration of emerging financial technologies, such as FinTech and artificial intelligence (AI), within the context of sustainable finance, highlighting their role in transforming the banking sector and enhancing transparency, efficiency, and sustainability in financial processes. By analyzing the impact of innovative financial instruments like green bonds and crowdfunding platforms and applying blockchain and AI in risk management and social impact evaluation, this study provides a comprehensive framework for leveraging these technologies to support the development of a more resilient and equitable financial system. Thus, this research contributes to the understanding of how digitalization can drive the transition to a more sustainable global economy, addressing emerging challenges in the digital economy and green finance.
Research Limitations
Despite its valuable contributions, this research has several limitations that may affect the generalizability of the findings.
Sample Size and Diversity: Although the study sample was diverse, a larger and more geographically diverse sample could provide a more comprehensive view of sustainable finance across different regions, especially in emerging markets.
Data Accessibility: Some relevant financial data were unavailable due to commercial confidentiality or limitations in reporting practices, which may have constrained the depth of the analysis.
Subjectivity of Evaluations: Participant evaluations, particularly those related to social and environmental impact, may have been influenced by personal experiences or subjective biases. Further research could address these potential sources of bias.
Future Research Directions
To build on the findings of this study and deepen our understanding of sustainable finance, future research could explore several key directions.
Longitudinal Studies: Conducting longitudinal research would provide insights into the long-term evolution of sustainable finance and the lasting impact of innovative financial instruments. This would allow for a better understanding of how these tools perform over time and in varying economic conditions.
Comparative Analysis: Comparative studies across different countries or regions could shed light on regional disparities in the adoption and implementation of sustainable finance practices. Such studies could also help identify the best practices and lessons learned that could be applied globally.
Impact of COVID-19: Investigating the long-term effects of the COVID-19 pandemic on sustainable finance would offer valuable insights into how crises can reshape financial systems and accelerate or hinder the adoption of digital financial tools.
Technological Innovations: A detailed analysis of the impact of emerging technologies on sustainable finance, such as the integration of generative AI or advanced data analytics, could uncover new solutions for addressing existing challenges in impact measurement, resource allocation, and risk management.
Author Contributions
Conceptualization, V.V. and O.M.; methodology, V.V. and O.M.; software, V.V.; validation, V.V. and O.M.; formal analysis, V.V. and O.M.; investigation, V.V., O.M. and E.R.; resources, V.V. and O.M.; data curation, V.V. and O.M.; writing—original draft preparation, V.V.; writing—review and editing, O.M.; visualization, V.V., O.M and E.R.; supervision, V.V. and O.M.; project administration, V.V. and O.M.; funding acquisition, O.M. All authors have read and agreed to the published version of the manuscript.
Funding
This research received no external funding.
Institutional Review Board Statement
The study was conducted in accordance with the Declaration of Helsinki and approved by the Institutional Review Board (or Ethics Committee).
Informed Consent Statement
Not applicable.
Data Availability Statement
Due to ethical considerations, including GDPR compliance and privacy restrictions, the data supporting the reported results cannot be shared publicly.
Conflicts of Interest
The authors declare no conflicts of interest.
Abbreviations
The following abbreviations are used in this manuscript:
| TLA | Three-letter acronym |
| LD | Linear dichroism |
References
- European Commission, 2020 Regulation (EU) 2020/127 of the European Parliament and of the Council of 29 January 2020. Available online: https://eur-lex.europa.eu/eli/reg/2020/127/oj/eng (accessed on 1 November 2024).
- Elkington, J. Cannibals with Forks: The Triple Bottom Line of 21st Century Business; Capstone Publishing: Oxford, UK, 1997. [Google Scholar]
- Goldstein, J.A.; Sastry, G.; Musser, M.; DiResta, R.; Gentzel, M.; Sedova, K. Generative Language Models and Automated Influence Operations: Emerging Threats and Potential Mitigations. arXiv 2023, arXiv:2301.04246v1. [Google Scholar] [CrossRef]
- Glaser, B.; Strauss, A. Discovery of Grounded Theory: Strategies for Qualitative Research, 1st ed.; Routledge: Cambridge, MA, USA, 1999. [Google Scholar] [CrossRef]
- UNEP Finance Initiative. Available online: https://www.unepfi.org/ (accessed on 1 November 2024).
- Kölbel, J.F.; Heeb, T.; Paetzold, F.; Busch, T. Sustainable finance and its role in global economic transformation. Financ. Innov. 2020, 6, 10–32. [Google Scholar]
- United Nations Environment Programme. Financing the 2030 Agenda: Sustainable Finance and the Sustainable Development Goals; UNEP: Nairobi, Kenya, 2021; Available online: https://www.unep.org/resources/report/financing-2030-agenda-sustainable-finance-and-sustainable-development-goals (accessed on 1 November 2024).
- IBM. 2023 Global Outlook for Banking and Financial Markets. Available online: https://www.ibm.com/thought-leadership/institute-business-value/en-us/report/2023-banking-financial-markets-outlook (accessed on 1 December 2024).
- Gabor, D.; Brooks, S. The digital revolution in financial inclusion: International development in the fintech era. New Political Econ. 2017, 22, 423–436. [Google Scholar] [CrossRef]
- Benedictus, H. The impact of green bonds on sustainable finance: Evidence from emerging markets. Sustain. Dev. 2018, 26, 1–12. [Google Scholar]
- Friede, G.; Busch, T.; Bassen, A. ESG and Financial Performance: Aggregated Evidence From More Than 2000 Empirical Studies. J. Sustain. Financ. Investig. 2015, 5, 210–233. Available online: https://ssrn.com/abstract=2699610 (accessed on 1 November 2024).
- Ramamurthy, A.; Bhanbhro, S.; Bruce, F.; Collier-Sewell, F. Racialised experiences of Black and Brown nurses and midwives in UK health education: A qualitative study. Nurse Educ. Today 2023, 126, 105840. [Google Scholar]
- Strauss, A.; Corbin, J. Basics of Qualitative Research: Techniques and Procedures for Developing Grounded Theory, 2nd ed.; Sage Publications, Inc.: Abingdon, UK, 1998. [Google Scholar]
- Global Sustainable Investment Alliance. Global Sustainable Investment Review 2020; GSIA: 2020. Available online: https://www.gsi-alliance.org/trends-report-2020 (accessed on 1 December 2024).
- Busch, T.; Bauer, R.; Orlitzky, M. Sustainable Development and Financial Markets: Old Paths and New Avenues. Bus. Soc. 2015, 55, 303–329. [Google Scholar]
- Hofmann, H.; Kahn, H. Sustainable finance and the role of technology. Financ. Res. Lett. 2019, 29, 99–105. [Google Scholar] [CrossRef]
- Eccles, R.G.; Ioannou, I.; Serafeim, G. The impact of corporate sustainability on organizational processes and performance. Manag. Sci. 2014, 60, 2835–2857. [Google Scholar]
- Van Duuren, E.; Plantinga, A.; Scholtens, B. ESG Integration and the Investment Management Process: Fundamental Investing Reinvented. J. Bus. Ethics 2016, 138, 525–533. [Google Scholar] [CrossRef]
- Nakamoto, S. Bitcoin: A Peer-to-Peer Electronic Cash System. 2008. Available online: https://nakamotoinstitute.org/library/bitcoin/ (accessed on 1 December 2024).
- Zeng, S.; Xie, X. Crowdfunding and sustainability: A framework for integrating decentralized finance. Sustain. Dev. 2020, 28, 234–247. [Google Scholar]
- OECD. Green Finance and Investment. In Mobilising Bond Markets for a Low-Carbon Transition; OECD Publishing: Paris, France, 2017. [Google Scholar] [CrossRef]
- Tapscott, A.; Tapscott, D. How Blockchain Is Changing Finance, Financial Markets. 2017. Available online: https://hbr.org/2017/03/how-blockchain-is-changing-finance (accessed on 1 December 2024).
- Treleaven, P.; Brown, R.; Yang, D. Blockchain technology in finance. Computer 2017, 50, 14–17. [Google Scholar]
- Cohen, J.; Fadul, J. Fintech and the Future of Sustainable Finance: Trends and Challenges. Sustain. Financ. J. 2021, 2, 24–38. [Google Scholar]
- Ding, K.; Lev, B.; Peng, X.; Sun, T.; Vasarhelyi, M.A. Machine Learning Improves Accounting Estimates: Evidence from Insurance Payments. Available online: https://papers.ssrn.com/sol3/papers.cfm?abstract_id=3253220 (accessed on 1 May 2020).
- Baker, S.; Schaltegger, S. The role of sustainability in the financial services industry: An analysis of current practices and future directions. J. Bus. Ethics 2015, 130, 841–854. [Google Scholar] [CrossRef]
- Dorfleitner, G.; Hornuf, L.; Schmitt, M.; Weber, M. The Fintech Market in Germany. Available online: https://papers.ssrn.com/sol3/papers.cfm?abstract_id=2885931 (accessed on 17 October 2016).
- Fatemi, A.; Fooladi, I. Sustainable finance: A review of the literature. Int. J. Bus. Soc. Sci. 2013, 4, 1–16. [Google Scholar]
- Xu, J.; Wang, L.; Zhao, Y. Digital finance and ESG investment. Emerg. Mark. Rev. 2021, 48, 100777. [Google Scholar]
- United Nations Environment Program. Annual Overview 2021, Sustainable Finance and ESG Investment Trends. Available online: https://www.unepfi.org/industries/banking/annual-overview-2021/ (accessed on 1 November 2024).
- Flammer, C. Corporate Green Bonds. J. Financ. Econ. 2021, 142, 499–516. [Google Scholar]
- Hahn, T.; Pinkse, J. The influence of environmental management practices on environmental performance: A stakeholder perspective. Bus. Soc. 2014, 53, 232–264. [Google Scholar]
- Amel-Zadeh, A.; Serafeim, G. Why and How Investors Use ESG Information: Evidence from a Global Survey. Financ. Anal. J. 2018, 74, 87–103. [Google Scholar] [CrossRef]
- Cohen, L.; Fadul, M. Sustainable finance: From theory to practice. J. Financ. Regul. Compliance 2021, 29, 150–165. [Google Scholar]
- G20 Green Finance Study Group. G20 Green Finance Synthesis Report; G20: 2016. Available online: https://collaboration.worldbank.org/content/usergenerated/asi/cloud/attachments/sites/collaboration-for-development/en/groups/green-finance-community-of-practice/documents/jcr:content/content/primary/blog/g20_green_finances-5qSy/Synthesis_Report_Full_EN.pdf (accessed on 1 December 2024).
- Krueger, P.; Sautner, Z.; Starks, L.T. The importance of climate risks for institutional investors. Rev. Financ. Stud. 2020, 33, 1067–1111. [Google Scholar]
- Capelle-Blancard, G.; Monjon, S. The performance of socially responsible investment: A review of the literature. J. Econ. Surv. 2012, 26, 1–24. [Google Scholar]
- Leins, M. Blockchain and sustainable finance: Enhancing transparency and efficiency. J. Financ. Technol. 2020, 8, 115–132. [Google Scholar]
- Manta, O. Sustainable Finance and Innovative Financial Instruments: Challenges and Opportunities. J. Financ. Econ. 2019. Available online: https://papers.ssrn.com/sol3/papers.cfm?abstract_id=3523827 (accessed on 1 November 2024).
- Giese, G.; Lee, L.; Melas, D.; Nagy, Z.; Nishikawa, T. Foundations of ESG investing: How ESG affects equity valuation, risk, and performance. J. Portf. Manag. 2019, 46, 69–83. [Google Scholar]
- Sullivan, R.; Mackenzie, C. Responsible Investment: Guide to ESG Data and Analytics; CFA Institute: Charlottesville, Virginia, 2017; Available online: https://www.cfainstitute.org/-/media/documents/article/industry-research/responsible-investment-guide-to-esg-data-and-analytics.pdf (accessed on 1 December 2024).
- IBM Institute for Business. Value Analysis of S&P Global Data, , 2021. The Global C-Suite Study Series. Available online: https://www.ibm.com/thought-leadership/institute-business-value/en-us/ (accessed on 1 December 2024).
- Krueger, P.; Sautner, Z.; Starks, L.T. The effects of corporate social responsibility on financial performance. J. Financ. 2020, 75, 1515–1557. [Google Scholar]
- Luc, R.; ter Horst, J.; Zhang, C. Socially responsible investments: Institutional aspects, performance, and investor behavior. J. Bank. Financ. 2008, 32, 1723–1742. [Google Scholar]
- Chen, M.A.; Wu, Q.; Yang, B. How Valuable Is FinTech Innovation? Rev. Financ. Stud. 2019, 32, 2062–2106. [Google Scholar]
- Hahn, R.; Pinkse, J. Stakeholder pressure as a catalyst for sustainability reporting: Evidence from the media industry. J. Bus. Ethics 2014, 123, 1–20. [Google Scholar] [CrossRef]
- Manta, O.; Palazzo, M. Transforming Financial Systems: The Role of Time Banking in Promoting Community Collaboration and Equitable Wealth Distribution. FinTech 2024, 3, 407–423. [Google Scholar] [CrossRef]
- Manta, O.; Yue, X.G. Sustainable financing in the digital era: Evaluation and models through Innovative Financial Instruments. In Proceedings of the 11th International Conference—ESPERA 2024, Bucharest, Romania, 17–18 October 2024; Available online: https://ince.ro/ESPERA/espera.html (accessed on 1 November 2024).
- Zeng, S.; Xie, X. Financial technology and sustainable finance: A literature review. Sustainability 2020, 12, 4910. [Google Scholar] [CrossRef]
- Hofmann, S.; Kahn, R. How artificial intelligence and blockchain technology will shape sustainable finance. Sustain. Financ. J. 2019, 22, 1–12. [Google Scholar]
- Manta, O. Financial Technology and Innovation for Sustainable Development. FinTech 2024, 3, 424–426. [Google Scholar] [CrossRef]
Disclaimer/Publisher’s Note: The statements, opinions and data contained in all publications are solely those of the individual author(s) and contributor(s) and not of MDPI and/or the editor(s). MDPI and/or the editor(s) disclaim responsibility for any injury to people or property resulting from any ideas, methods, instructions or products referred to in the content. |
© 2025 by the authors. Licensee MDPI, Basel, Switzerland. This article is an open access article distributed under the terms and conditions of the Creative Commons Attribution (CC BY) license (https://creativecommons.org/licenses/by/4.0/).








