You are currently viewing a new version of our website. To view the old version click .
ISPRS International Journal of Geo-Information
  • Article
  • Open Access

15 December 2024

Site Selection of Elderly Care Facilities Based on Multi-Source Spatial Big Data and Integrated Learning

,
,
and
School of Management, Hefei University of Technology, Hefei 230009, China
*
Author to whom correspondence should be addressed.

Abstract

This study explores a method to improve the site selection for elderly care facilities in an aging region, using Hefei City, China, as the study area. It combines topographic conditions, population distribution, economic development status, and other multi-source spatial big data at a 500 m grid scale; constructs a prediction model for the suitability of sites for elderly care facilities based on integrated learning; and carries out a comprehensive evaluation and feature importance analysis. Finally, it uses trained random forest (RF) and gradient boosting decision tree (GBDT) models to predict preliminary site selection results for elderly care facilities. A second screening that compares three degrees of population aging is conducted to obtain the final site selection results. The results show the following: (1) The comprehensive evaluation indexes of the two integrated learning models, RF and GBDT, are above or below 80% as needed, which is better than the four single learning models. (2) The prediction results of the RF and GBDT models have 87.9% and 78.4% fit to existing elderly facilities, respectively, which indicates that the methods are reasonable and reliable. (3) The results of both the RF and GBDT models indicate that the closest distance to healthcare facilities and the size of the population distribution are the two most important factors affecting the location of elderly care facilities. (4) The results of the preliminary site selection show an overall spatial distribution of higher suitability in the main urban area and lower suitability in the suburban counties. The secondary screening finds that priority needs to be given to the periphery of the main urban area and to Lujiang County and other surrounding townships that have a more serious degree of aging as soon as possible in the site selection of new elderly care facilities.

1. Introduction

According to the National Bureau of Statistics, the problem of China’s aging population is becoming increasingly serious. The country is expected to become a “super-aging society” by 2030, with the elderly population (aged 65 and above) exceeding 20%. At the same time, China’s total population has experienced negative growth for several consecutive years, with 9.02 million births in 2023, 540,000 fewer than in the previous year, and a birth rate of 6.39%, a figure that is again at a new low [1]. The trend of an aging population with fewer children has intensified, and the increasing degree of aging has led to a sharp increase in demand for elderly care facilities.
However, the immediate needs of the current aging population have resulted in the hurried creation of elderly care facilities in a non-optimal manner. Facilities are being built without an overall plan as to their locations. If such plans are not created before more facilities are built, problems will result: the facilities will not be in the best locations, and the number of facilities will be unbalanced among regions of the country, making it difficult to protect the quality of life of the elderly, widen the level of equality across regions, and achieve the goal of elderly services for all. The Chinese State Council’s 14th Five-Year Plan for national economic and social development includes recommendations on population aging and planning an elderly service system; it suggests the “scientific planning and layout of new land” and that planners “optimize the mechanism for the use of the stock of facilities” [2]. Thus, the scientific planning of the locations of facilities and the optimization of the overall layout of facilities have become urgent problems that need to be solved.
A goal for the senior population is to achieve the “15-min circle of elderly services” [3], in which an older adult can enjoy diversified elderly care facilities within a walking distance of no more than 15 min from their home. Elderly care has become a key node for realizing this concept. The study of the optimal location and layout of elderly care facilities is needed to ensure effective implementation of this 15 min circle concept and to provide convenient, efficient, and high-quality senior care services.
With the increasing application of multi-source spatial big data and machine learning techniques in geographic information systems (GISs), new technological tools are available for the site selection of elderly care facilities. Integrated learning, as an advanced method in the field of data mining and machine learning, has achieved remarkable results in many fields. Therefore, in response to the current problem of site selection for elderly care facilities, as described above, this study explores a method of site selection for elderly care facilities based on multi-source spatial big data and integrated learning to provide a scientific basis for the development of China’s senior care service industry.

2. Literature Review and Research Framework

Research on site selection for elderly care facilities has evolved in the past twenty years. To effectively match elderly care facilities with the needs of the elderly population, researchers have adopted a variety of methods and techniques, experiencing a shift from traditional operation research models to advanced machine learning techniques, including GIS spatial analyses [4], particle swarm optimization methods [5], multi-intelligent body simulation [6], and machine learning algorithms [7,8]. For example, Carlson et al. (2011) used GIS technology to create a site selection strategy for a fall prevention program for the elderly and optimized the distribution of this program among existing elderly care facilities [4]. In a spatial optimization study conducted in Beijing, Tao et al. (2014) used the particle swarm optimization algorithm to predict the spatial distribution of the elderly population in 2020 with the objective of maximum fairness and optimizing the elderly care facility layout [5].
The optimization of the location of elderly care facilities must not only consider the match between supply and demand, but also involve a variety of influencing factors, such as the level of economic development, population density, and traffic conditions in various locations [9]. Researchers have studied the characteristics and service patterns of elderly care facilities in different countries [10], as well as the operation of elderly care facilities under specific circumstances, such as the COVID-19 epidemic [11]. These studies emphasize the need to consider various factors when conducting elderly care facility site selection to meet the challenges of public health emergencies.
In terms of the practice of elderly care facility site selection, studies have proposed innovative approaches, such as a new method that uses point of interest (POI) data combined with machine learning algorithms [7], or the use of a random forest model to optimize the site selection process, reduce the risk of overfitting, and improve the data processing capability [8]. In addition, some studies analyze the coupled coordination of supply and demand of elderly service resources from the perspective of spatio-temporal characteristics, emphasizing the dynamic nature of supply and demand matching [12].
These studies not only provide new perspectives and strategies for the site selection of elderly care facilities but also provide valuable references for policymakers to achieve a more efficient and fairer layout of these facilities. However, when considering past research on elderly care facility site selection—research data, research methodologies, the importance of site characteristics, and matching supply and demand with site optimization—the existing research has the following shortcomings: (1) In terms of research data, although studies have begun to use POI data, census data, and so on [7,8], these data may be single pieces of data or otherwise not comprehensive enough; they often do not take into account multi-source geospatial information of a potential site location, such as the natural environment, topographic conditions, healthcare facilities, and so on, at a refined scale. When using POI data, census data, and so on, a lack of consideration of data quality and depth of analysis may occur, which may affect the accuracy and reliability of the site selection results. (2) In terms of research methodology, although existing studies have used GIS spatial analyses [4], spatial optimization models, particle swarm optimization methods [5], machine learning algorithms [7,8], and other methods, existing studies have not used integrated learning algorithms to deal with multi-source spatial big data, which results in limited performance and efficiency of the models. (3) Regarding the importance of features of various potential locations, some studies have not ranked the importance of these features and how they impact the site, making it difficult to identify the key impact factors and leading to a lack of a scientific basis for site selection decisions. (4) In terms of matching supply and demand and optimizing site selection, the existing research lacks targeted recommendations for regions with different levels of aging. It does not propose differentiated site selection methods for areas with varying levels of aging, failing to meet the diversified needs of the elderly.
In this paper, Hefei City is selected as the research object, and a prediction model for the site selection for elderly care facilities based on an integrated learning approach is constructed by integrating multiple geospatial data sources under a 500 m grid accuracy. The model accurately predicts preliminary suitability results and final screening results for the site selection for elderly care facilities. In addition, we conduct a comprehensive evaluation of the classification effectiveness of six different algorithmic models, and the results show that two integrated learning algorithms, random forest (RF) and gradient boosted decision tree (GBDT), demonstrate a high level of effectiveness in our model. With these two algorithmic models, we further identify the top five characteristic factors that have the greatest impact on the location of elderly care facilities.
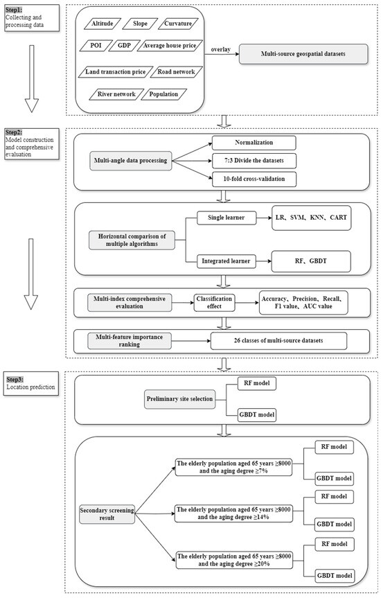
The study includes three main steps: (1) The first step involves collecting and processing multi-source spatial data. We construct a system of first-level and second-level indicators for the location of elderly facilities, collect and process 26 types of multi-source datasets, and obtain multi-source geospatial big data through quantification and superposition in GISs; we perform correlation analysis on some of the data. (2) The second step involves constructing an integrated learning model and comprehensive indicator evaluation. First, we process the data from multiple perspectives. Then we build an integrated learning–based site selection model for elderly care facilities based on multi-algorithm, side-by-side comparison and comprehensive evaluation of various indicators. Finally, we use RF and GBDT, which have the highest comprehensive evaluation indexes, to rank the importance of the factors influencing the site selection of elderly care facilities. (3) The third step involves predicting the site selection outcomes for elderly care facilities. First, we show the preliminary site selection results and conduct a macroanalysis, compare and analyze the initial site selection results with the existing elderly care facilities, and make optimization suggestions. Then, we perform secondary screening to screen out highly suitable site selection areas based on the numbers of the elderly population and the degree of aging. Finally, the results of the secondary screening are analyzed and corresponding conclusions and recommendations are drawn. The research framework of this paper is shown in Figure 1.
Figure 1. Research framework.

3. Study Area and Data Sources

3.1. Study Area

Hefei City is located in eastern China, in the center of Anhui Province, and surrounds Chaohu Lake (see Figure 2). According to the seventh national census of Hefei City, the city has four districts, four counties, and one county-level city under its jurisdiction, with a total of 143 townships and a total area of 11,445 square kilometers. As of 2024, Hefei City has built 728 elderly care facilities, the overall distribution of which is a dense distribution in the central city, relatively few in the suburbs, and extensive coverage in townships, as shown in Figure 2. The four districts (Baohe District, Yaohai District, Luyang District, and Shushan District) have more elderly care facilities, and their distribution is relatively centralized. According to the data from Hefei City’s Sixth Population Survey and Seventh Population Survey, from 2012 to the end of 2021, the number of elderly people aged 65 years and above increased from 834,000 to 1,136,000. The proportion of the population aged 65 years and above (the degree of aging) increased from 11.2% in 2012 to 12% in 2021. These data show that the number of elderly people aged 65 and over and the degree of aging in Hefei have increased significantly over the past decade, and this has posed new challenges to the scientific planning of the location of elderly facilities and the formulation of relevant policies in Hefei City.
Figure 2. Administrative divisions and distribution of existing elderly facilities in Hefei City.

3.2. Data Sources and Processing

3.2.1. Quantification Methods

The problem of where to best locate elderly facilities depends on several different influencing factors reflecting the reality of different situations and characteristics. Therefore, different indicators are needed to quantify the method of solving the problem. These include Euclidean distance, kernel density analysis, inverse distance weighting interpolation, slope, and plane curvature. Index quantification methods can be performed directly through the toolbox in ArcGIS 10.8 as follows:
Euclidean distance is the straight-line distance between two points, that is, the shortest distance between two points in a two-dimensional plane. In GISs, the Euclidean distance tool is usually used to calculate the Euclidean distance from each point in a point layer to another specified point [13,14]. The principle of the formula is as follows:
d = ( x 2 x 1 ) 2 + ( y 2 y 1 ) 2
where d is the Euclidean distance between the two points and ( x 1 , x 2 ) and ( y 1 , y 2 ) are the x-y coordinates of the two points (points 1 and 2).
Kernel density analysis is a spatial data analysis technique used to estimate the density of the spatial distribution of point data. This method creates a continuous density surface by using a smoothed kernel function to calculate the effect of each point on the surrounding area and superimpose these effects [15]. The principle of the formula is as follows:
f ( x ) = 1 n h d i = 1 n K x x i h
where f ( x ) is the density estimate at the location x ; n is the number of input points; h is the bandwidth, which determines the degree of smoothing of the kernel function (i.e., the spatial extent considered in estimating the density); d is the dimension of the data (usually two in GISs, denoting flat space); K ( ) is the kernel function, which is a symmetric probability density function—commonly used examples are Gaussian kernels, Epanechnikov kernels, and so on; and x 1 , x 2 , , x n are the locations of the data points.
Inverse distance weighting interpolation is a spatial interpolation method used to estimate the attribute values of unknown points based on the attribute values of known points. This method assumes that the value of the point to be interpolated is determined by the value of the surrounding known points through the inverse distance weighted average; that is, the closer the distance of the point, the greater the impact on the interpolation results [16]. The basic formula is as follows:
Z 0 = i = 1 n 1 d i p Z i i = 1 n 1 d i p
where Z 0 is the value of the attribute of the point to be estimated; Z i is the attribute value of the known point; d i is the distance from the point to be estimated to the known point i ; p is the power parameter, which determines how much the inverse of the distance affects the weights, and usually takes a value between 1 and 3; and n is the number of known points to be used for interpolation.
Slope is the degree of inclination of a land surface in the horizontal direction, usually expressed in degrees (°) or as a percentage (%). In GISs, the slope is usually obtained by calculating the local variation of each raster in the DEM (Digital Elevation Model) [17]. The formula is as follows:
S = arctan z x 2 + z y 2
where z x and z y are the directional derivatives of the elevation z along the x and y axes, respectively, which are the rates of change of the elevation in the x and y directions. In digital raster data, these derivatives are usually approximated by the center difference method.
Plane curvature describes the degree to which a surface curves in a horizontal plane. It helps us to understand the concavity and convexity of the surface. The calculation of plane curvature is relatively complex and usually involves second-order derivatives [18]. In GISs, plane curvature is usually calculated using the following formula:
C p l a n = 2 z x 2 + 2 z y 2
where 2 z x 2 and 2 z y 2 are elevation data concerning the second-order partial derivatives. In digital raster data, these second-order partial derivatives are also approximated by the center difference method.

3.2.2. Construction of the Indicator System and Data Processing

According to the findings of previous studies, the main factors affecting the location of elderly facilities are having nearby medical support facilities, the distribution of the elderly population, the economic development of potential locations, and transportation accessibility [9]. We added two new influencing factors, topographic conditions and ease of living. Therefore, we divide the first-level indicators or factors affecting the location of elderly facilities into the following six categories: healthcare facilities, population distribution, transportation accessibility, economic status, living convenience, and terrain conditions, as shown in Table 1. They are described in more detail below. The table also shows the data description and tools used to measure the data.
Table 1. Sources and processing of data.
Terrain conditions: Altitude affects environmental conditions such as temperature and air pressure, which may impact the health of older people [19]. Terrain slopes have a significant effect on the cost of building construction, ease of mobility for older adults, and evacuation during emergencies [20]. Slope and elevation are geographic features that influence water stagnation areas, which are usually highly susceptible to flooding at low elevations and slopes. These factors determine the stability of the terrain with respect to slope-related hazards, such as flooding, landslides, and erosion. Many studies have identified slope and elevation as important factors for building site selection [21,22,23], as shown in Figure 3.
Figure 3. Terrain conditions. (a) Altitude. (b) Slope. (c) Curvature.
Economic status: GDP, as an important indicator of the overall size and growth rate of a region’s economy, can reflect the level of economic development and the income level of residents in the region. GDP per capita has a significant positive impact on the distribution of pension resources [24]. Generally speaking, residents in regions with higher GDP may have a stronger demand for high-quality senior care services.
The average city house price is positively correlated with the average city income: the higher the average income of city residents, the higher the average city house price, in general [25,26]. At the same time, house prices and land costs directly affect the construction and operating costs of facilities [27], which in turn affect the cost of building elderly care facilities. In addition, the density of other amenities, such as corporate enterprises, financial institutions, and shopping and dining establishments, reflects the commercial activity of the area and the convenience of the residents, which has an important impact on the operation of the senior facility and the quality of life of the residents. For example, the distribution of financial institutions may affect seniors’ ability to access financial services, while the distribution of shopping and dining establishments is related to the convenience of seniors’ daily lives. This is shown in Figure 4.
Figure 4. Economic situation. (d) GDP. (e) Average house price. (f) Land transaction price. (g) Companies. (h) Financial institutions. (i) Shopping. (j) Business locations. (k) Hotel accommodation.
Transportation accessibility: Convenient transportation services increase life satisfaction [28], and mobility is critical to the independence, well-being, and quality of life of older adults [29]. The proximity of an elderly care facility to major transportation networks and rivers is essential to ensure rapid accessibility of the facility in case of emergency (e.g., medical assistance). In addition, proximity to transportation networks facilitates visits by family members and visitors and improves the social connections of the residents.
Therefore, transportation accessibility and convenience are important influences on site selection. The closest distance to road and river networks is used to measure the proximity of an elderly care facility to major transportation networks and rivers. The density of transportation facilities, automobile-related services, and other amenities reflects the distribution of transportation facilities and other important service points around the elderly care facility. A high density of transportation facilities and service points means that seniors have easier access to medical care, shopping, and other services they need daily. This is shown in Figure 5.
Figure 5. Transportation accessibility. (l) The closest distance to the road network. (m) The closest distance to the river network. (n) Transportation facilities. (o) Automobile-related services.
Healthcare facilities: Studies have shown that the prevalence of diseases among elderly individuals is significantly higher than the average [30], and nearly 75% of the elderly suffer from at least one chronic disease, which indicates that the elderly are highly dependent on healthcare facilities. At the same time, the quality of healthcare services provided to older adults can enhance their satisfaction and produce positive results in their health [31]. Therefore, we measure the closest distance to healthcare facilities, used to ensure that elderly people in senior facilities have quick access to medical support in case of emergency, and the density of healthcare facilities, which directly affects the quality of services and the convenience of senior facilities. This is shown in Figure 6.
Figure 6. Healthcare facilities. (p) The closest distance to a healthcare facility. (q) Density of healthcare facilities.
Living convenience: We considered the density of services people use, such as dining establishments, life services (public toilets, barbershops, etc.), science and education centers, sports and fitness centers, and leisure and recreation facilities, because these services build a comprehensive service system and meet the diversified needs of elderly individuals. Dining and life services are an important part of daily life, and the provision of nutritious food is crucial to improving quality of life [32]. As elderly people become more aware of their health, they are more inclined to choose nutritious, low-sodium, low-sugar, high-fiber, and high-protein meals. In addition, sports and fitness facilities are important for the health of older adults. Physical activity reduces the risk of non-communicable diseases, improves mental health, delays the onset of dementia, and improves quality of life [33,34,35]. Appropriate leisure activities and cultural education have been found to improve the quality of life of older people and contribute to the stability and development of society [36]. Tourism has a positive impact on the subjective well-being and social participation of older people and can enhance their self-esteem and confidence [37]. This is shown in Figure 7.
Figure 7. Ease of living. (r) Dining. (s) Leisure and entertainment. (t) Tourist attractions. (u) Sports and fitness. (v) Life services. (w) Science and cultural education.
Population distribution: Studies have found that uneven population distribution leads to an imbalance between the supply of and demand for elderly care facilities, so considering population density and distribution is essential for the rational planning of these facilities [38]. As the main users of elderly care facilities are the elderly, the local elderly population can reflect the degree of demand for elderly care facilities [39]. This is shown in Figure 8.
Figure 8. Population distribution. (x) Population distribution scale. (y) Population distribution density. (z) Distribution scale of elderly population.

4. Experiment on Site Selection of Elderly Care Facilities

4.1. Construction of a Model for the Site Selection of Elderly Care Facilities

After processing the multi-source spatial big data as described above, the data were spatially matched with a fine-scale grid of 500 m × 500 m (based on the service radius of elderly facilities and the 15 min walking distance of the elderly) [7]. The quantitative values of the secondary indicators of each primary influencing factor were counted in the grid so as to obtain the influencing feature set of the multi-source spatial big data. There were 26 types of features in total, namely, the Euclidean distance from the healthcare facilities, the density of healthcare facilities, the size of the distribution of the total population, the distribution of the total population density, the distribution scale of the elderly population, the Euclidean distance to the nearest road network, the Euclidean distance to the nearest river network, the density of transportation facilities, the density of automobile-related services, elevation, slope, plane curvature, GDP, average house price, land transaction price, the density of corporate enterprises, the density of financial institutions, the density of shopping and consumption, the density of hotel accommodation, the density of business locations, the density of food and beverage services, the density of life services, the density of science and cultural education centers, the density of sports and fitness centers, the density of leisure and entertainment facilities, and the density of tourist attractions.
The study area was gridded in ArcGIS using the fishing net tool, and 42,857 valid grid points were obtained. To prevent the training set from overlapping with the prediction set, this paper screened and sampled the multi-source spatial big data of Hefei City. First, we randomly screened 1332 grids as the sample training set from the 42,857 valid grids according to the method of equally positive and negative sample proportions. Among the samples, the positive samples were the samples of grids containing elderly care facilities, whereas the negative samples were the samples of grids not containing elderly care facilities; the total number of both positive and negative training samples was 666. Whether or not each grid contains an elderly care facility was the dependent variable, and the statistical values of the other 26 types of multi-source feature sets were used as the independent variables.
Before constructing the model, the input sample training set was normalized using the normalization method. The normalized data were subjected to principal component analysis, and the sample dataset was randomly divided into a 70% training set and a 30% validation set. Then, when constructing the prediction models of six classification algorithms, namely, logistic regression (LR), the support vector machine (SVM), K-nearest neighbors (KNN), classification and regression trees (CARTs), random forest (RF), and gradient boosting decision tree (GBDT), 10-fold cross-validation was used to ensure the reliability and generalization ability of the models. Finally, the six algorithms were comprehensively evaluated from the perspective of classification effectiveness, and the top five features affecting the location of elderly care facilities were analyzed using RF and GBDT, which had the highest comprehensive evaluation indexes.

4.2. Comparison of Single Learning Models and Ensemble Learning Models

Advantages of single learning models: (1) Simplicity: Single learning models like logistic regression (LR) and the support vector machine (SVM) are straightforward to understand and implement [40]. They require fewer computational resources and are easier to interpret, which is beneficial for scenarios where model transparency is crucial. (2) Efficiency: These models can be more efficient in terms of training time, especially with smaller datasets or in high-dimensional spaces where ensemble methods might become computationally expensive [41,42].
Disadvantages of single learning models: (1) Limited performance: Single models may not capture the complexity of the data as effectively as ensemble models, leading to lower performance metrics in tasks like classification and regression. (2) Overfitting risk: There is a higher risk of overfitting, especially with models like KNN that are sensitive to the number of neighbors and the dataset’s characteristics [43].
Advantages of ensemble learning models: (1) Improved accuracy: Ensemble models, such as RF and GBDT, have been shown to improve predictive performance by combining the predictions of multiple base learners, leading to more accurate and robust results. (2) Reduced variance: By averaging out the errors of individual models, ensemble methods reduce the overall variance, resulting in more consistent and reliable predictions [44].
Disadvantages of ensemble learning models: (1) Computational complexity: Ensemble models require more computational power and time due to the training of multiple base learners, which can be a disadvantage in scenarios with limited resources or real-time prediction requirements. (2) Interpretability: While ensemble models offer better performance, they sacrifice some interpretability. The combined nature of the predictions can make it harder to understand the contribution of individual features or the reasoning behind specific outcomes [45].
In summary, while single learning models offer simplicity and efficiency, they often fall short in terms of performance and are more prone to overfitting [46,47]. On the other hand, ensemble learning models, despite their increased computational demands and reduced interpretability [47], provide enhanced accuracy and reduced variance, making them more suitable for complex tasks where high predictive performance is essential [46,47,48], as shown in Table 2, below. The choice of integrated learning models in this study was driven by the need for more accurate and robust prediction of elderly care facility site suitability, as they have demonstrated superior performance in handling the intricacies of multi-source spatial big data. The final decision to utilize ensemble learning models is further justified by the comprehensive evaluation of classification effectiveness.
Table 2. Comparison of single learning models and ensemble learning models.

4.3. Comprehensive Multi-Indicator Evaluation

In a dichotomous classification task, the model prediction has four scenarios: the number of samples that the model correctly predicted as positive classes (True Positive, TP), the number of samples that the model correctly predicted as negative classes (True Negative, TN), the number of samples that the model incorrectly predicted as positive classes (False Positive, FP), and the number of samples that the model incorrectly predicted as negative classes (False Negative, FN). Evaluation metrics are described using these scenarios as follows:
1.
Accuracy: The ratio of the number of samples with all correct predictions (TP and TN) to the total number of samples. Its formula is as follows:
A c c u r a c y = T P + T N T P + T N + F P + F N
2.
Precision rate: The proportion of samples predicted by the model to be in the positive category that are actually in the positive category. The formula is as follows:
P r e c i s i o n = T P T P + F P
3.
Recall: The proportion of samples that are positive classes that the model correctly predicts as positive. The formula is as follows:
R e c a l l = T P T P + F N
4.
F1 value: The reconciled average of precision and recall, which is used to evaluate the precision and recall of the model comprehensively. Its formula is as follows:
F 1 = 2 × P r e c i s i o n × R e c a l l P r e c i s i o n + R e c a l l
5.
AUC value: The area under the ROC (receiver operating characteristic) curve, which plots the true-positive rate (TPR) against the false-positive rate (FPR) by changing the classification threshold.
As shown in Figure 9, the classification effect of the algorithms with integrated learners, represented by RF and GBDT, is better than that of the four single learning algorithms, LR, SVM, KNN, and CART, on the whole. The overall performance evaluation indexes of the four single learning algorithms are around 0.7, while the overall performance evaluation indexes of the two integrated learners, the RF and GBDT algorithmic models, in terms of correctness, precision, recall values, F1 values, and AUC values, are all above or below 0.77 as required. Specifically, the accuracy of the random forest (RF) and gradient boosting decision trees (GBDTs), two ensemble learners, are 0.766 and 0.751, respectively, while the accuracy of the other four single learners is around 0.7, indicating that the integrated learners outperform the single learners in terms of accuracy. RF is slightly higher than GBDT in terms of accuracy and precision rate, and GBDT is slightly higher than RF regarding recall value, F1 value, and AUC value.
Figure 9. Comparison of the six algorithms’ evaluation metrics.

4.4. Multi-Feature Importance Ranking

Since the RF and GBDT algorithmic models each performed better or worse with some of the five evaluation metrics, we compared the ability of these two models to rank the importance of features. To present the results clearly, we selected the five top-ranked features of each model; the output results are shown in Table 3.
Table 3. Ranking of feature importance based on RF and GBDT models.
Both models consider the size of population distribution and the closest distance to healthcare facilities the most important features affecting the location of elderly care facilities, which indicates that elderly care facilities are mostly distributed in places where healthcare facilities are closer and the number of elderly people is larger. In addition, the results of both models show that the nearest distances to the road network and life services is also an important factor influencing the location of elderly care facilities, which indicates that access to transportation and daily life services are also important for the quality of life of the elderly. The difference between the outputs of the two models is that the RF model suggests that dining is more important for the elderly, while the GBDT model shows that the average house price is more important.

5. Results of the Suitability Prediction for the Location of Elderly Facilities

5.1. Preliminary Site Selection Results

Through the above steps, the trained RF and GBDT algorithmic models were imported into the multi-source feature matrix to obtain their preliminary prediction results about the suitability of sites for senior facilities. Then, the prediction results were imported into ArcGIS and the preliminary prediction results were visualized and classified according to the natural breakpoint method. The final numbers of locations in the grid that had high suitability for a facility site, for the RF and GBDT models, were 9446 and 9660 grid points, as shown in Figure 10. The fit test of the prediction results of these two models compared the site predictions with the actual locations of the 728 existing elderly care facilities in Hefei City. This test showed that 87.9% and 78.4% of the predictions of the RF and GBDT models, respectively, matched the actual locations. This result indicates that the models can accurately predict the differences in the spatial distribution of the elderly care facility sites in Hefei City.
Figure 10. Comparison of preliminary site selection results based on RF and GBDT models. (a) Preliminary site selection results based on RF. (b) Preliminary site selection results based on GBDT.
In terms of the macroanalysis and microanalysis, as Figure 10 shows, although the prediction results of the two models differ slightly in micro-details, both show that the areas with higher suitability are mainly concentrated in the central region (the central urban area of Hefei City and nearby areas) and the southern regions of Hefei City. These regions have convenient access to transportation and are rich in healthcare resources, making it easy for elderly people to travel daily and to seek medical care. On the other hand, the northern, eastern, and western regions (remote suburbs and rural areas) have relatively low suitability; here, transportation is less convenient and medical facilities are scarce, making these locations unsuitable for constructing elderly facilities.
In areas with high suitability, such as the central urban areas of Luyang District, Shushan District, and Baohe District, the suitability values are significantly higher than those of the surrounding townships. This indicates that establishing elderly facilities in these places may be supported by better resources and services. Large differences exist in suitability between different townships. Some townships close to the city center, such as Shuangdun Township in Changfeng County and Shangpai Township in Feixi County, have higher suitability; by contrast, other townships far from the city center, such as Badou Township in Feidong County and Jiongjiong Township in Chaohu City, have lower suitability.
In terms of the comparative analysis with existing elderly facilities and the site selection optimization suggestions, Figure 10 shows that existing elderly facilities are mainly located in the city center and surrounding areas, such as Baohe District, Luyang District, and Shushan District. These areas are conveniently located and rich in healthcare resources, but the facilities may have problems such as aging infrastructure and closely packed beds. Meanwhile, other existing facilities are located in unsuitable areas, such as remote suburbs and rural areas, which may affect the quality of life and service level of the elderly residents.
These results suggest that the government and business enterprises may consider building new or expanding existing elderly care facilities in areas of high suitability to expand the scope of services and improve service quality. For existing elderly facilities located in areas of low suitability, the government and enterprises should assess their operating costs and benefits and relocate or remodel them if necessary. At the same time, the government and enterprises can work together to optimize the layout of streets and other areas in townships that have many elderly residents or a high degree of population aging.

5.2. Secondary Site Selection Results

The number of high-suitability sites predicted from the preliminary site selection was relatively large, far exceeding the number of elderly care facilities that anyone can afford to plan and built in Hefei City. Therefore, a secondary screening of the results was needed to provide better support to the government and relevant enterprises in their decision making. The secondary screening was based on data of the elderly population and the degree of aging at the level of townships in the seventh population census. According to these data, the average number of people aged 65 and above in each township in Hefei City exceeded 8000. Thus, we first selected townships with a population aged 65 and above that was greater than 8000, resulting in 59 townships.
At the same time, market demand is an important factor to consider when planning the location of elderly care facilities. As the aging trend in China continues to intensify, the number of elderly people continues to increase, and the demand for senior care services is growing. Therefore, the location of elderly care facilities should depend on the balance between market demand and supply, especially in areas with a high degree of aging, where the demand for senior care is greater; such locations may be more suitable places to open new elderly care facilities [49,50].
According to international standards, the proportion of the elderly population is often used to measure population aging. Generally speaking, when the proportion of people aged 65 and above in the total population of a country or region reaches 7%, that country or region is considered to have become an “aging society”. When this proportion reaches 14%, it is deemed a “deeply aging society”; and when the proportion reaches 20%, it is considered to be a “super-aging society”. Therefore, we performed a comparison experiment with our two models and three screening results using these threshold numbers.
Using the selected 59 townships with numbers of elderly people aged 65 and above greater than 8000, we again screened for townships with degrees of aging (65 and above) greater than 7%, 14%, and 20%. Then, we conducted the buffer zone analysis of the 500 m × 500 m service area around elderly care facilities, analyzing the townships screened by the three degrees of aging, using ArcGIS. The grid of existing elderly care facilities was removed to provide a reference for the local government and relevant enterprises to plan new elderly care facilities.

5.2.1. Screening Results for a Population of ≥8000 Persons Aged 65 Years with ≥7% Aging

When screening the 59 townships for townships that have entered the “aging” state, the RF and GBDT model-based screenings yielded 3974 and 4203 grid points with high suitability for site selection, respectively, as shown in Figure 11. The common distribution characteristics of the two models are that the areas with high site suitability are concentrated in the main urban areas of Baohe District, Yaohai District, Shushan District, and Lujiang County, while the other areas with high suitability are scattered and differ slightly in micro-details for each model. For example, one model shows high suitability in Baohe District, Baogong Street, Wuhu Road Street, Feidong County, Gucheng Town, Shushan District, Amber Street, and so on.
Figure 11. Screening results for a population of ≥8000 persons aged 65 years with ≥7% aging. (a) Screening results based on RF. (b) Screening results based on GBDT.

5.2.2. Screening Results for a Population of ≥8000 Persons Aged 65 Years with ≥14% Aging

Through screening, we obtained 37 townships that are in the “deep aging” state. We obtained 2302 and 2393 grid points with high suitability for site selection based on the screening results of the RF and GBDT models, respectively, as shown in Figure 12. The common distribution characteristics of the two are that areas with high site suitability are concentrated in the main urban areas, such as Baohe District, Yaohai District, Luyang District, and Lujiang County, while other areas with high suitability are scattered and differ slightly for each model, for example, Changqing Street and Luogang Street in Baohe District, Nanqi Street and Wulidun Street in Shushan District, and Heping Road Street in Yaohai District.
Figure 12. Screening results for a population of ≥8000 persons aged 65 years with ≥14% aging. (a) Screening results based on RF. (b) Screening results based on GBDT.

5.2.3. Screening Results for a Population of ≥8000 People Aged 65 Years and ≥20% Aging

Through screening, we obtained 17 townships in the “super-aging” state. We obtained 910 and 959 grid points with high suitability for site selection based on the screening results of the RF and GBDT models, respectively, as shown in Figure 13. The common distribution characteristics of the two are that the areas with high site suitability are mainly on the peripheries of the central urban areas, such as Feidong and Feixi, as well as Lujiang, Changfeng, Chaohu, and other peripheral super-aging areas, with a scattered distribution which differs slightly for each model, for example, Feidong County’s Liangyuan Town, Shitang Town, Feixi County’s Shangpai Town, Lujiang County’s Lucheng Town, and so on.
Figure 13. Screening results for a population of ≥8000 persons aged 65 years with ≥20% aging. (a) Screening results based on RF. (b) Screening results based on GBDT.

5.3. Conclusions and Recommendations for Secondary Site Selection

In response to the secondary site selection results, we draw the following conclusions and recommendations: (1) For areas of high and very high suitability, priority should be given to the construction of elderly care facilities in these places to meet the demand for high-quality elderly care services. At the same time, attention should be paid to improving the quality of service and management of already existing sites, to ensure the quality of life of the elderly. Example sites are Changqing Street and Luogang Street in Baohe District, Nanqi Street and Wulidun Street in Shushan District, Liangyuan Town and Shitang Town in Feidong County, and Shangpai Town in Feixi County. (2) For areas with medium suitability, it is recommended to establish secondary or primary elderly care centers based on the specific conditions of each location. These centers should aim to provide a moderate level of elderly care services. To optimize resources and minimize operational expenses, they can leverage local health facilities, schools, and other existing institutions for support and resource sharing. For instance, potential sites for such centers include Xiaomiao Township and Gaodian Township in Feixi County, as well as Thirty Gang Township in Shushan District. (3) For areas with low and very low suitability, infrastructure such as roads, water supply, power supply, and communications should be constructed or strengthened to lay the foundation for the future construction of elderly facilities. At the same time, professional senior care service teams should be introduced to the area, to improve the quality and level of service. Example sites are Xiage Town and Banchangji Town in Chaohu City and Badou Town in Feidong County. (4) In the process of site selection, full consideration should be given to factors such as the living habits and cultural background of the elderly people in each location to provide elderly care services that meet their needs. A sound regulatory mechanism needs to be established to strengthen the supervision and management of elderly facilities and ensure their standardized operation.

6. Conclusions

In this study, Hefei City was selected as the study area. Multiple geospatial big data sources were combined under the precision of a 500 m grid to construct a suitability assessment model for the site selection of senior care institutions. The model was based on the integrated learning method. Preliminary assessment results and further screening results of suitable sites were derived. We obtained the following results: (1) The comprehensive evaluation indexes (including accuracy, precision, recall, F1 scores, and AUC values) of the two integrated learning models, RF and GBDT, reached or exceeded 80%, and outperformed the other four single learning models. (2) The fit of the RF and GBDT model predictions with existing elderly institutions reached 87.9% and 78.4%, respectively, effectively revealing that the models work well and predict good sites. (3) The site selection of elderly care facilities is closely related to the availability of medical facilities, population distribution scale, transportation convenience, economic conditions, living convenience, and the topography of a site; these are the six key factors in determining the spatial distribution of elderly institutions. The results of both the RF and GBDT models indicate that the two factors of “closest distance to healthcare facilities” and “size of population distribution” have the greatest impact on the suitability of a location to have an elderly care facility. (4) Based on previous studies, this paper classifies the factors affecting the location of elderly care facilities in a more detailed way, examining secondary-level features. It ranks the importance of each feature, which provides a reference for the planning of other types of facilities. (5) The preliminary site selection results in Hefei City show a spatial distribution pattern of higher suitability in the central city and lower suitability in the suburbs. Through further screening of townships with different degrees of aging within Hefei City, the results show that priority should be given to planning elderly care facilities around the main urban area and townships or streets with more prominent aging, such as Lujiang County.

7. Discussion

7.1. Policy Recommendations

Targeted policy recommendations for different regions: (1) Urban centers: Our model indicates a higher suitability for elderly care facilities in the central urban areas, such as Luogang Street in Baohe District and Nanqi Street and Wulidun Street in Shushan District. Policy recommendations for these areas should focus on optimizing the existing infrastructure to accommodate the growing elderly population. This could include incentives for the private sector to invest in elderly care facilities, tax breaks for elderly care services, and the repurposing of underutilized buildings into elderly care centers. (2) Suburban and peripheral areas: The model shows lower suitability in suburban and peripheral regions. Policies here should aim to stimulate the development of elderly care facilities to address the disparities in service provision. This could involve providing subsidies for the construction of new facilities, improving public transportation to connect elderly residents with urban services, and enhancing the capacity of primary healthcare centers to cater to the elderly. For instance, Gaodian Township in Feixi County and Thirty Gang Township in Shushan District could benefit from such policies. (3) Rural areas: For regions with low suitability, such as remote rural areas, policies should prioritize infrastructure development to lay the groundwork for future elderly care facilities. This includes improving road networks, ensuring reliable power and water supply, and establishing communication infrastructure to facilitate the delivery of elderly care services. Focus areas could include Banchangji Town in Chaohu City and Badou Town in Feidong County, where such development is crucial for the establishment of elderly care services.
Optimizing the layout of elderly care facilities during urbanization: We advocate for the use of our integrated learning model to inform urban planning decisions. By incorporating real-time data on population demographics, economic development, and healthcare infrastructure, urban planners can make evidence-based decisions on the placement of new elderly care facilities. To address the rapid urbanization and the associated increase in demand for elderly care services, we recommend fostering public–private partnerships. This approach can leverage the expertise of the private sector in managing elderly care facilities while ensuring that these services are accessible and affordable.
Promoting regional equity and rational allocation of resources: Our model’s results highlight the uneven distribution of elderly care facilities. Policymakers should use this information to allocate resources more equitably, ensuring that regions with a higher degree of aging have adequate elderly care facilities. In the process of urbanization, it is crucial not to overlook vulnerable elderly populations, such as those in low-income brackets or with limited mobility. Policies should be designed to ensure that these groups have access to necessary elderly care services.
By integrating our model’s findings with policy recommendations, we can better address the challenges of urbanization and the aging population. Our approach provides a framework for policymakers to make informed decisions that promote regional equity and ensure a rational allocation of resources for elderly care facilities.

7.2. Research Limitations

Taking Hefei City as the study area, this paper combines multi-source geospatial big data on a 500 m grid scale and constructs a prediction model based on integrated learning for the suitability of elderly care facility sites. However, some areas for improvement exist: (1) The types of multi-source spatial big data used in this study are incomplete. More multi-source, heterogeneous datasets could be introduced in future studies. (2) This paper is a comparative experiment based on six machine learning algorithms, namely, LR, SVM, KNN, CART, RF, and GBDT. More machine learning algorithms, such as neural networks, could be used in future studies to further improve the accuracy of site selection for elderly care facilities.

Author Contributions

Data curation, Yin Zhang; formal analysis, Junhong Zhu, Fangyi Li, and Yingjie Wang; methodology, Yin Zhang; validation, Yin Zhang, Junhong Zhu, and Fangyi Li; visualization, Yin Zhang; funding, Junhong Zhu; writing—original draft, Yin Zhang; writing—review and editing, Yin Zhang, Junhong Zhu, and Fangyi Li. All authors have read and agreed to the published version of the manuscript.

Funding

This research was financially supported by the National Social Science Foundation of China, under the grant number [No. 23BGL265]. The project was led by Dr. Junhong Zhu, who served as the principal investigator for the study.

Data Availability Statement

The dataset utilized in this study is accessible upon direct request to the corresponding author. The data are not publicly available due to the fact that they contain data that are subject to further research.

Conflicts of Interest

The authors declare no conflict of interest.

References

  1. Kang, Y. China Statistical Yearbook; China Statistics Press: Beijing, China, 2023. [Google Scholar]
  2. State Council of the People’s Republic of China. The “14th Five-Year” National Plan for the Development of the Elderly Affairs and Pension Service System; State Council: Beijing, China, 2022.
  3. Central Committee of the Communist Party of China; State Council of the People’s Republic of China. Opinions on Strengthening the Work on Aging in the New Era; Central Committee of the Communist Party of China; State Council: Beijing, China, 2021.
  4. Carlson, T.; York, S.; Primomo, J. Using Geographic Information Systems to Create a Site Selection Strategy to Disseminate an Older Adult Fall Prevention Program. Soc. Sci. J. 2011, 48, 159–174. [Google Scholar] [CrossRef]
  5. Tao, Z.L.; Cheng, Y.; Dai, T.; Rosenberg, M.W. Spatial Optimization of Residential Care Facility Locations in Beijing, China: Maximum Equity in Accessibility. Int. J. Health Geogr. 2014, 13, 33. [Google Scholar] [CrossRef]
  6. Zhu, H. Spatial Matching and Policy-Planning Evaluation of Urban Elderly Care Facilities Based on Multi-Agent Simulation: Evidence from Shanghai, China. Sustainability 2022, 14, 16183. [Google Scholar] [CrossRef]
  7. Wang, X.C.; Xiong, F.; Wang, Z.W.; Chen, S.; Zhang, Z.; Peng, L.N. Planning Layout of Elderly Care Facilities Based on POI Big Data and Machine Learning: A Case Study of Wuhan City. Econ. Geogr. 2021, 41, 49–56. (In Chinese) [Google Scholar]
  8. Liu, X.; Wang, X.J.; Wu, Z.; Dai, Z.X.; Sun, Z. Research on the Site Selection of Elderly Care Facilities Based on Random Forest Algorithm and Supply-Demand Relationship. Surv. Mapp. Eng. 2023, 32, 49–55. (In Chinese) [Google Scholar]
  9. Tang, J.X.; Ma, M.Y.; Chen, N.; Gong, Q.Y. Spatial Differentiation Characteristics and Influencing Factors of Elderly Care Facilities in Chang-Zhu-Tan City Group. Econ. Geogr. 2019, 39, 113–121. [Google Scholar]
  10. Jung, M.H. Nursing Homes of the Elderly in Asia: A Comparison of Korea and Japan. J. Ind. Distrib. Bus. 2018, 9, 15–19. [Google Scholar] [CrossRef]
  11. Ekoh, P.C. Anxiety, Isolation, and Diminishing Resources: The Impact of COVID-19 Pandemic on Residential Care Home Facilities for Older People in South-East Nigeria. Work. Older People 2021, 25, 273–282. [Google Scholar] [CrossRef]
  12. Zhang, Y.; Zhang, M.; Hu, H.; He, X. Spatio-Temporal Characteristics of the Supply and Demand Coupling Coordination of Elderly Care Service Resources in China. Int. J. Environ. Res. Public Health 2022, 19, 10397. [Google Scholar] [CrossRef]
  13. Ma, C.; Song, M.; Zeng, W.; Wang, X.; Chen, T.; Wu, S. Enhancing Urban Emergency Response: A Euclidean Distance-Based Framework for Optimizing Rescue Facility Layouts. Sustain. Cities Soc. 2025, 118, 106006. [Google Scholar] [CrossRef]
  14. Chandran, A.; Roy, P. Applications of Geographical Information System and Spatial Analysis in Indian Health Research: A Systematic Review. BMC Health Serv. Res. 2024, 24, 1448. [Google Scholar] [CrossRef] [PubMed]
  15. Boumeddane, S.; Hamdad, L.; Haddadou, H.; Dabo-Niang, S. A Kernel Discriminant Analysis for Spatially Dependent Data. Distrib. Parallel Databases 2020, 39, 583–606. [Google Scholar] [CrossRef]
  16. Shukla, K.; Kumar, P.; Mann, G.S.; Khare, M. Mapping Spatial Distribution of Particulate Matter Using Kriging and Inverse Distance Weighting at Supersites of Megacity Delhi. Sustain. Cities Soc. 2020, 54, 101997. [Google Scholar] [CrossRef]
  17. Yu, G.; Xie, M.; Liang, J.; Farooq, A.; Williams, E.J. A GIS-Based 3D Slope Stability Analysis Method Based on the Assumed Normal Stress on the Slip Surface. Sci. Rep. 2020, 10, 4442. [Google Scholar] [CrossRef] [PubMed]
  18. Ohlmacher, G.C. Plan Curvature and Landslide Probability in Regions Dominated by Earth Flows and Earth Slides. Eng. Geol. 2007, 91, 117–134. [Google Scholar] [CrossRef]
  19. Liu, S.; Wang, F.; Sha, S.; Cai, H.; Ng, C.H.; Feng, Y.; Xiang, Y.T. A Comparison of Quality of Life between Older Adults Living in High and Low Altitude Areas. Front. Public Health 2023, 11, 1184967. [Google Scholar] [CrossRef]
  20. Xiong, R.J.; Zhao, H.; Huang, Y. Spatial Heterogeneity in the Effects of Built Environments on Walking Distance for the Elderly Living in a Mountainous City. Travel Behav. Soc. 2024, 34, 100693. [Google Scholar] [CrossRef]
  21. Dai, F.C.; Lee, C.F. Landslide Characteristics and Slope Instability Modeling Using GIS, Lantau Island, Hong Kong. Geomorphology 2002, 42, 213–228. [Google Scholar] [CrossRef]
  22. Ayalew, L.; Yamagishi, H.; Ugawa, N. Landslide Susceptibility Mapping Using GIS-Based Weighted Linear Combination, the Case in Tsugawa Area of Agano River, Niigata Prefecture, Japan. Landslides 2004, 1, 73–81. [Google Scholar] [CrossRef]
  23. Gómez, H.; Kavzoglu, T. Assessment of Shallow Landslide Susceptibility Using Artificial Neural Networks in Jabonosa River Basin, Venezuela. Environ. Geol. 2005, 78, 11–27. [Google Scholar] [CrossRef]
  24. Peng, R.; Huang, J.; Deng, X. Spatiotemporal Evolution and Influencing Factors of the Allocation of Social Care Resources for the Older Adults in China. Int. J. Equity Health 2023, 22, 222. [Google Scholar] [CrossRef] [PubMed]
  25. Yao, Y.; Ren, S.; Wang, J.; Guan, Q. Mapping the Fine-Scale Housing Price Distribution by Integrating a Convolutional Neural Network and Random Forest. J. Geogr. Inf. Sci. 2019, 21, 168. [Google Scholar]
  26. Gallin, J.H. The Long-Run Relationship between House Prices and Income: Evidence from Local Housing Markets. Financ. Econ. Discuss. Ser. 2003, 34, 417–438. [Google Scholar] [CrossRef]
  27. Gu, T.; Li, L.; Li, D. A Two-Stage Spatial Allocation Model for Elderly Healthcare Facilities in Large-Scale Affordable Housing Communities: A Case Study in Nanjing City. Int. J. Equity Health 2018, 17, 183. [Google Scholar] [CrossRef] [PubMed]
  28. Ishikawa, N.; Fukushige, M. Dissatisfaction with Dwelling Environments in an Aging Society: An Empirical Analysis of the Kanto Area in Japan. Rev. Urban Reg. Dev. Stud. 2015, 27, 149–176. [Google Scholar] [CrossRef]
  29. Lin, D.; Cui, J. Transport and Mobility Need for an Aging Society from a Policy Perspective: Review and Implications. Int. J. Environ. Res. Public Health 2021, 18, 11802. [Google Scholar] [CrossRef] [PubMed]
  30. Lu, P.; Song, T.; Dai, F.; Li, J.G. Quality of Life and Influencing Factors of Frail and Pre-Frail Elderly in Nursing Institutions. Chin. J. Gerontol. 2019, 39, 1471–1475. [Google Scholar]
  31. Sharkiya, S.H. Impact of Healthcare Service Quality on Older People’s Satisfaction at Geriatric Medical Centers: A Rapid Review. J. Public Health Afr. 2023, 14, 2685. [Google Scholar] [CrossRef] [PubMed]
  32. Lowndes, R.; Armstrong, P.; Daly, T. The Meaning of ‘Dining’: The Social Organization of Food in Long-Term Care. Food Stud. 2015, 4, 19–34. [Google Scholar] [CrossRef] [PubMed]
  33. Langhammer, B.; Bergland, A.; Rydwik, E. The Importance of Physical Activity Exercise among Older People. Biomed. Res. Int. 2018, 2018, 7856823. [Google Scholar] [CrossRef]
  34. Nikitas, C.; Kikidis, D.; Bibas, A.; Pavlou, M.; Zachou, Z.; Bamiou, D.E. Recommendations for Physical Activity in the Elderly Population: A Scoping Review of Guidelines. J. Frailty Sarcopenia Falls 2022, 7, 18–28. [Google Scholar] [CrossRef] [PubMed]
  35. Stenner, B.J.; Buckley, J.D.; Mosewich, A.D. Reasons Why Older Adults Play Sport: A Systematic Review. J. Sport Health Sci. 2020, 9, 530–541. [Google Scholar] [CrossRef] [PubMed]
  36. Li, J.; Gao, J.; Zhang, Z.; Fu, J.; Shao, G.; Zhao, Z.; Yang, P. Insights into Citizens’ Experiences of Cultural Ecosystem Services in Urban Green Spaces Based on Social Media Analytics. Landsc. Urban Plan. 2024, 244, 104999. [Google Scholar] [CrossRef]
  37. Qiao, G.; Ding, L.; Xiang, K.; Prideaux, B.; Xu, J. Understanding the Value of Tourism to Seniors’ Health and Positive Aging. Int. J. Environ. Res. Public Health 2022, 19, 1476. [Google Scholar] [CrossRef]
  38. Cheng, T.L.; Liu, C.; Yang, H.; Wang, N.; Liu, Y. From Service Capacity to Spatial Equity: Exploring a Multi-Stage Decision-Making Approach for Optimizing Elderly-Care Facility Distribution in the City Centre of Tianjin, China. Sustain. Cities Soc. 2022, 85, 104076. [Google Scholar] [CrossRef]
  39. Wu, C.R.; Lin, C.T.; Chen, H.C. Optimal Selection of Location for Taiwanese Hospitals to Ensure a Competitive Advantage by Using the Analytic Hierarchy Process and Sensitivity Analysis. Build. Environ. 2007, 42, 1431–1444. [Google Scholar] [CrossRef]
  40. Cervantes, J.; Garcia-Lamont, F.; Rodríguez-Mazahua, L.; Lopez, A. A comprehensive survey on support vector machine classification: Applications, challenges and trends. Neurocomputing 2020, 408, 189–215. [Google Scholar] [CrossRef]
  41. Bargagli Stoffi, F.J.; Cevolani, G.; Gnecco, G. Simple Models in Complex Worlds: Occam’s Razor and Statistical Learning Theory. Minds & Mach. 2022, 32, 13–42. [Google Scholar]
  42. Azevedo, B.F.; Rocha, A.M.A.C.; Pereira, A.I. Hybrid approaches to optimization and machine learning methods: A systematic literature review. Mach. Learn. 2024, 113, 4055–4097. [Google Scholar] [CrossRef]
  43. Aliferis, C.; Simon, G. Overfitting, Underfitting and General Model Overconfidence and Under-Performance Pitfalls and Best Practices in Machine Learning and AI. In Artificial Intelligence and Machine Learning in Health Care and Medical Sciences; Simon, G.J., Aliferis, C., Eds.; Health Informatics; Springer: Cham, Switzerland, 2024; pp. 477–524. [Google Scholar]
  44. Campagner, A.; Ciucci, D.; Cabitza, F. Aggregation models in ensemble learning: A large-scale comparison. Inf. Fusion 2022, 90, 241–252. [Google Scholar] [CrossRef]
  45. Ganaie, M.A.; Hu, M.; Malik, A.K.; Tanveer, M.; Suganthan, P.N. Ensemble deep learning: A Review. Eng. Appl. Artif. Intell. 2022, 115, 105151. [Google Scholar] [CrossRef]
  46. Abimannan, S.; El-Alfy, E.M.; Chang, Y.; Hussain, S.; Shukla, S.; Satheesh, D. Ensemble Multifeatured Deep Learning Models and Applications: A Survey. IEEE Access 2023, 11, 107194–107217. [Google Scholar] [CrossRef]
  47. Zhang, H.; Shafiq, M.O. Survey of transformers and towards ensemble learning using transformers for natural language processing. J. Big Data 2024, 11, 25. [Google Scholar] [CrossRef] [PubMed]
  48. Mohammed, A.; Kora, R. A comprehensive review on ensemble deep learning: Opportunities and challenges. J. King Saud. Univ. Comput. Inf. Sci. 2023, 35, 757–774. [Google Scholar] [CrossRef]
  49. Ebrahimi, Z.; Patel, H.; Wijk, H.; Ekman, I.; Olaya-Contreras, P. A Systematic Review on Implementation of Person-Centered Care Interventions for Older People in Out-of-Hospital Settings. Geriatr. Nurs. 2021, 42, 213–224. [Google Scholar] [CrossRef]
  50. Jones, C.H.; Dolsten, M. Healthcare on the Brink: Navigating the Challenges of an Aging Society in the United States. NPJ Aging 2024, 10, 22. [Google Scholar] [CrossRef] [PubMed]
Disclaimer/Publisher’s Note: The statements, opinions and data contained in all publications are solely those of the individual author(s) and contributor(s) and not of MDPI and/or the editor(s). MDPI and/or the editor(s) disclaim responsibility for any injury to people or property resulting from any ideas, methods, instructions or products referred to in the content.

Article Metrics

Citations

Article Access Statistics

Multiple requests from the same IP address are counted as one view.