Abstract
In addition to geometric accuracy, topological information, appearance and georeferenced data, semantic capabilities are key strengths of digital 3D city models. This provides the foundation for a growing number of use cases, far beyond visualization. While these use cases mostly focused on models of buildings or the terrain so far, the increasing availability of data on roads and other transportation infrastructure opened up a range of emerging use cases in the field of semantic 3D streetspace models. While there are already a number of implemented examples, there is also a potential for new use cases not yet established in the field of 3D city modeling, which benefit from detailed representations of roads and their environment. To ensure clarity in our discussions, we introduce an unambiguous distinction between the terms ‘application domain’, ‘use case’, ‘functionality’ and ‘software application’. Based on these definitions, use cases are categorized according to their primary application domain and discussed with respect to relevant literature and required functionalities. Furthermore, requirements of functionalities towards semantic 3D streetspace models are determined and evaluated in detail with regard to geometric, semantic, topological, temporal and visual aspects. This article aims to give an overview on use cases in the context of semantic 3D streetspace models and to present requirements of respective functionalities, in order to provide insight for researchers, municipalities, companies, data providers, mapping agencies and other stakeholders interested in creating and using a digital twin of the streetspace.
1. Introduction
Three-dimensional semantic city models play a major role as an anchor point for integrating heterogeneous data, thus providing the foundation for a large range of applications and use cases in the context of urban digital twins. Several cities and regions are currently creating such a detailed urban digital twin of roads and the streetspace in order to serve a growing number of use cases. Biljecki et al. [1] give an overview of applications and use cases of semantic 3D city models in general. This includes few use cases related to transportation infrastructure but mainly focuses on using 3D models of buildings. Recently, the scope of 3D city models has evolved from mainly using buildings and the terrain to including other thematic aspects of urban environments, such as detailed spatio-semantic representations of the streetspace (and other transportation infrastructure). This is mostly due to two main reasons: First, with technologies such as mobile mapping systems, the acquisition of detailed data representing the streetspace has become more accessible, affordable and time efficient [2]. These methods can provide detailed geometric information on the streetspace down to individual curbstones (e.g., in the form of segmented point clouds). This information can then be used to derive semantic representations in different data models and formats. Second, emerging use cases such as urban digital twins, automated driving or three-dimensional digital landscape models require highly detailed semantic, geometric, topological and georeferenced information of the streetspace in a structured and standardized form. Semantic 3D city and landscape models are a suitable foundation to achieve this goal since these capabilities are key strengths of such models [3]. Depending on the intended use cases and functionalities, the streetspace can be represented in various geometric forms and with different semantic capabilities. While in some cases, a classified point cloud may be sufficient, the use cases and functionalities presented in this publication rely on more complex representations as illustrated in Figure 1 and rich semantics including object hierarchies and relations.
Figure 1.
Components of semantic 3D streetspace models relevant for several use cases.
Specific use cases are often the motivation for cities to develop urban digital twins of roads and the streetspace. However, in order to carry out these use cases, the functionalities of one or multiple software tools are necessary, which have certain requirements towards input data. The focus of this paper is on digital models of the streetspace in the context of semantic 3D city models and aims to provide a detailed collection and systematic categorization of use cases specifically related to 3D streetspace models, which is not available so far.
The main contribution of this publication, however, lies in the definition of requirement categories and the detailed evaluation of functionality requirements, with a specific focus on semantic models of the streetspace. Requirements are categorized and evaluated for aspects such as geometric, semantic, topological, or visual demands of individual functionalities. Challenges of this work include the definition of a clear and unambiguous distinction between software applications and use cases, the identification of required functionalities to reach the goal of a certain use case, the definition of requirement categories and subsequently, the evaluation of requirements towards semantic 3D models of the streetspace for each functionality. The results of this structured analysis are beneficial for municipalities, companies, data providers, mapping agencies and other stakeholders interested in creating and using urban digital twins of road infrastructure and the streetspace in the context of semantic 3D city models. Additionally, the proposed categorization and the determined requirement categories can be transferred to other parts of urban digital twins and thus provide a common taxonomy for evaluating these aspects both by stakeholders and in a research-related context.
2. Related Work and Relevant Standards and Data Formats
As mentioned before, Biljecki et al. [1] give an extensive review of 3D city model use cases mostly focusing on 3D models of buildings. Applications and use cases are categorized according to non-visual and geo-visualization use cases. Saran et al. [4] give examples for a number of applications for semantic 3D city models based on the international OGC standard CityGML. Willenborg et al. [5] present several applications for semantic models of the built urban environment, including solar irradiation estimations and simulations of urban space detonations. These publications, however, do not address use cases for 3D streetspace models specifically and also do not evaluate respective data requirements. The classification schemas used in these studies furthermore are not sufficient for the detailed analysis that we conducted for this paper. Beil and Kolbe [6] give an overview of potential applications for semantic 3D streetspace models to motivate a refinement and extension of concepts for modeling transportation infrastructure for the CityGML standard. Based on this proposal, Labetski et al. [7] discuss several additional use cases. Beil et al. [8] give a more detailed overview of this topic and give some examples of actual implementations. Vitalis et al. [9] give an overview of thematic granularity as well as geometric representations of road data required by a number of applications. Kolbe and Donaubauer [3] describe the benefit of semantic 3D city models for various applications and their relation to Building Information Modeling (BIM).
There are also publications focusing on specific use cases of streetspace models but do not give a holistic view covering all relevant application domains. Boersma [10] examines requirements of navigational, road maintenance and traffic simulation applications towards road and intersection models. Tamminga et al. [11] present a proposal for a CityGML Application Domain Extension (ADE) in order to address transportation-related shortcomings of the CityGML 2.0 Transportation module. Labetski et al. [7] make additional suggestions such as explicitly modeling intersections and waterways. Boersma [10] discusses various use cases for digital road models, such as traffic models, maintenance and navigation and examines the data needs of these three use cases. Tamminga [12] analyzes modeling requirements focusing on traffic and transportation models. Beil et al. [13] present methods for the combined modeling of multiple transportation infrastructures within an integrated, consistent and standardized city model. Beil et al. [8] discuss the capabilities of the CityGML 3.0 Transportation module with respect to application-specific requirement categories. Concepts of CityGML version 3.0, with a specific focus on the Transportation module, are explained in a corresponding guideline [14].
There are different application domains using models of roads and the streetspace with specific requirements and established standards and data formats. Standards commonly used in navigation or automotive-related applications such as GDF [15] or OpenDRIVE [16] mostly focus on linear (graph-based) or parametric representations of roads. LandInfra [17] is a standard aimed at land and civil engineering infrastructure and the Building Information Modeling (BIM) data schema Industry Foundation Classes (IFC) [18] also provides concepts for representing roads or railways. The latest version 4.3 of IFC incorporates concepts developed in projects such as IFCRoad or IFCRail. The object catalog for roads and traffic (OKSTRA) is a national standard used in Germany, which aims at the standardization of objects in this field [19]. Data formats such as OpenStreetMap (OSM) or Lanelet [20] also provide information on roads. The international OGC standard CityGML version 3.0 [21] allows for the representation of roads using linear, polygonal, as well as volumetric (explicit) geometries integrated within a consistent semantic 3D city model including models of buildings, vegetation, city furniture, tunnels or bridges. Each of these standards provides different capabilities with respect to geometric, semantic, topological, or visual aspects, which are predetermined by intended use cases within respective application domains [22]. A detailed discussion of standards and data formats relevant to 3D streetspace modeling is already published in Beil et al. [8] and thus not included in this publication.
3. Methodology
There are some publications focusing on applications of semantic 3D city models in general with a focus on models of buildings [1,4,5]. These references were studied with regard to respective research methodologies and defined taxonomies and classifications. Based on these findings, use cases that specifically rely on or at least benefit from semantic representations of roads and the streetspace are investigated. A systematic literature review was conducted based on the method described in Carrera-Rivera et al. [23]. The general methodology and workflow structure of this article are illustrated in Figure 2. Research questions that are answered with results of this literature review are as follows:
Figure 2.
Methodological workflow.
- What are existing and potential use cases for semantic 3D streetspace models?
- What geometric, semantic, topological, temporal and visual requirements do existing and potential use cases impose upon digital models of the streetspace?
This was achieved by conducting a continuous and extensive literature review, including scientific publications, project reports and online resources on use cases of semantic 3D road and streetspace models as well as relevant standards and data formats.
The presented literature was collected utilizing databases such as Google Scholar and validated by a systematic literature retrieval using Scopus. For this, the Scopus database was searched for appropriate search strings (Scopus search string: TITLE-ABS-KEY ((citygml AND transportation) OR (citygml AND road) OR (citygml AND street*) OR (“city model” AND “use case”) OR (“HD-map” AND “use case”) OR (“city model” AND application) OR (opendrive AND “use case”) OR (“IFCRoad”) OR (“traffic simulation” AND “city model”) OR (“Geographic Data Files”) OR (Opendrive) OR (“urban planning” AND “city model” AND road) OR (“traffic simulation” AND “city model”) OR (gis AND “road model*”))) with ‘Article title, Abstract, Keywords’ selected, which gave 1362 results. A large number of papers resulting from this search focus on the generation processes of road models from different data sources, which is not the focus of this publication and thus is not included. In our paper, we are explicitly not looking at the question of data or model generation but at the question of applying these models to different use cases. This aspect is often neglected by papers focusing on 3D (road) model reconstruction. Papers focusing on use cases and applications of semantic 3D city models, in general (not focusing on roads and the streetspace), are also outside of the scope of this article and are only cited with respect to relevant research methodology.
In order to be included in the review, literature must be relevant for semantic 3D streetspace models and respective use cases. The literature review does not solely contain results from this database search but includes additional suitable sources gathered continuously from 2017 to 2024. Experiences from implementing a number of the presented use cases within our own research projects as well as standardization work such as the development of the CityGML 3.0 Transportation module also contributed to the knowledge that is comprised in the evaluations in this paper. Additionally, discussions with stakeholders and experts in related fields of research, industry and administration have been conducted to identify additional use cases and respective requirements. Stakeholders and experts consulted for these evaluations include:
- Members of state mapping agencies include OrdnanceSurvey GB, the Bavarian Agency for Digitization, High-Speed Internet and Surveying (LDBV), and the State Office for Geoinformation and Surveying of Hamburg.
- Several cities and countries such as Helsinki, Grafing near Munich, Munich (Geodata Service, Mobility Department), and Japan (PLATEAU project).
- Academic colleagues such as the 3D geoinformation group of TU Delft, the University of Vigo, the German Aerospace Center (DLR), the RWTH Aachen University, HafenCity University Hamburg, and the TUM Chair of Traffic Engineering and Control.
- Members of standardization organizations such as the OGC CityGML standard working group, the Association for Standardization of Automation and Measuring Systems (ASAM), and BuildingSMART.
- Companies including data providers, users, and managers such as CADFEM/ virtualCitySystems GmbH, 3DMappingSolutions GmbH, EFS TechHub GmbH, Audi, and Volkswagen.
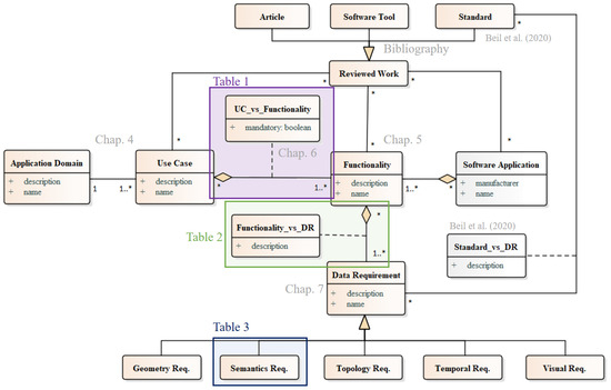
Figure 3 illustrates components evaluated in this article and their relations in the form of a UML diagram. First, clear and unambiguous definitions for the terms ‘application domain’, ‘use case’, ‘functionality’ and ‘software application’ (as used in this publication) are given in Section 3.1. Then, the main application domains according to which use cases can be categorized are introduced in Section 3.2. A number of use cases are identified and a corresponding literature review is conducted in Section 4.
Figure 3.
UML diagram of components and their relations evaluated in this article Beil et al. [8].
Concrete requirements for 3D streetspace models cannot be evaluated directly for these individual use cases as (1) several different software applications are typically required and used to fulfill the goal(s) of individual use cases and (2) the specific requirements on the data and its form of representation and properties solely depend on the functionalities of respective software applications, which are presented in Section 5. Thus, current and potential use cases for 3D streetspace models (categorized according to main application domain) are linked with functionalities of relevant software applications necessary to achieve the goal(s) of each use case in Section 6. For each use case, required and optional functionalities are listed. The presented list does not claim to be exhaustive, but can provide an overview of the most relevant use cases and respective required functionalities. On this basis, requirement categories for information provided by 3D streetspace models are defined for the presented functionalities and evaluated in Section 7. The presented requirement categories are in line with the evaluated capabilities of relevant standards in the field of road and streetspace modeling given in Beil et al. [8] and thus can be used to identify suitable data models and formats for respective functionalities of software applications and corresponding use cases. Since many functionalities require specific semantic information, we additionally list required thematic attributes. In order to determine the data requirements for individual use cases, the requirements of corresponding relevant functionalities need to be unioned.
3.1. Term Definitions
The term ‘streetspace’ is used in this publication to describe not only roads (and objects that can be part of roads such as bike lanes or sidewalks), but also quite literally the space above road surfaces, where traffic actually takes place [24]. This space may be occupied by city furniture such as traffic signs and lights, roadside vegetation, or buildings. Furthermore, the underlying terrain has a direct impact on the shape, slope, or inclination of road surfaces. The streetspace may also extend into buildings (e.g., within a parking garage), through tunnels or over bridges and thus directly interact with other city objects. Other transportation infrastructures such as railways are out of the scope of this paper.
In the context of Geographic Information Systems (GIS) and 3D city models, Biljecki et al. [1] define a use case as “[...] a meaningful set of spatial operations that accomplish a goal a user wants to achieve with a spatial data set.”, while an application is defined as “use case [...] employed in the context of a specific domain (e.g., archaeology) to solve an application problem [...]”. While the UML specification [25] provides guidelines on how to model use cases and their relationships using Use Case Diagrams, it does not offer a formal definition of the term ‘use case’. For the purpose of this article, we refine and further specify the definition of the terms ‘application domain’, ‘use case’, ‘functionality’ and ‘software application’ with regard to spatio-semantic 3D representations of the streetspace as follows:
An application domain in the context of 3D streetspace modeling refers to the broader range of scenarios, without specifying detailed tasks or objectives. Application domains can include infrastructure planning and management, transportation-related applications, or environmental simulations and analysis.
A use case in the context of 3D streetspace modeling refers to a specific task involving the utilization of a 3D streetspace model to achieve a particular objective. Use cases in 3D streetspace modeling can include tasks such as emergency response planning, traffic flow optimization, bicycle path quality analysis, etc. The goal of a specific use case is reached by utilizing one or several functionalities of software applications.
A functionality in the context of 3D streetspace modeling is a capability or function required for solving or realizing a specific (sub)task. To utilize these functionalities, geometric, semantic, topological, temporal, or visual information provided by input data is required.
A software application in the context of 3D streetspace modeling refers to a software program, tool, or system that utilizes information contained within 3D streetspace models and implements one or multiple functionalities. Examples of software applications are SUMO, VISSIM, QGIS, Autodesk Revit, VirtualTestDrive (VTD), etc.
The terms ’functionality’ and ’software application’ need to be separated, since one software application typically covers a range of functionalities but only the latter defines the requirements on the input data provided by streetspace models.
3.2. Categorization of Use Cases
Biljecki et al. [1] argue that it is not feasible to categorize use cases according to the relevance of semantics, the required level of detail or granularity, spatio-semantic coherence, nature of the output or texture, since this might result in unclear assignments and thus decide to use a categorization according to visualization aspects. However, transferring this categorization approach to use cases specifically focusing on semantic 3D streetspace models might again result in ambiguities. While some use cases clearly require a realistic visualization (e.g., driver training simulator), others might rely on appealing visualization depending on intended users or recipients of simulation results (e.g., solar irradiation of roads and urban heat islands). Visualization requirements may differ even within one use case, based on the requirements of respective users. Batty et al. [26] categorize use cases of 3D city models according to their main application domain, which is also applied in this publication. In order to structure the discussion, use cases are categorized according to the four main application domains illustrated in Figure 4.
Figure 4.
Four main application domains for semantic 3D streetspace models.
The exact assignment of individual use cases to one of these four application domains in some cases may be debatable. This is why use cases are assigned to the category, which corresponds to their primary application domain.
4. Review and Evaluation of Use Cases for Detailed 3D Streetspace Models
4.1. Infrastructure Planning, Construction and Management
Detailed models of the streetspace can be used in the context of infrastructure planning, construction and management. The emerging topic of digital urban twins will include not only buildings but also transportation infrastructure. Models of the streetspace can be used for use cases such as facility management, road planning, construction and maintenance, planning street excavations, emergency planning, or road degradation analyses (and calculating potential repair costs).
4.1.1. Urban Planning
A major use case of semantic 3D streetspace models is urban planning. Figure 5 shows a digital representation of a road corridor and a planned version of the same area. While in this case, the current scenario features eight car driving lanes, some of these lanes are planned to be substituted with bike lanes and pedestrian areas. Detailed virtual models of real-world entities can serve as a foundation for urban planners or decision-makers to determine long-term goals regarding urban planning [27,28,29]. High positional accuracy of these objects with precise (georeferenced) coordinates is necessary to ensure accurate assessments. Ross [30] states that information related to land management can be integrated into virtual city models. Robles-Ortega et al. [31] present a method for creating areal street surfaces and managing this information using geographic information systems in order to provide information for urban planning applications. Aboushal [32] presents a procedural process to generate designs of buildings and infrastructure for unplanned urban areas using CityGML. Depretre and Jacquinod [33] describe the value of information on sealed surfaces, surfaces allocated for different types of mobility and city furniture such as lighting for applications supporting urban planning decisions. This information can also be used to derive indicators for evaluating alternative scenarios [34]. For most of these use cases, cadastral accuracy is necessary to plan different scenarios and evaluate existing land uses. Diakite et al. [35] assess the livability of a city using a semantic 3D city model including information on roads. It is important to be able to distinguish between individual lanes. The distinction between road surfaces used for cars and sidewalks used by pedestrians, for example, should be possible in order to assess the share of spaces dedicated to different traffic members. Urban planning applications rely on up-to-date spatio-semantic information. It should also be possible to create different planning scenarios for urban planners to make the best decision. This can be achieved using versioning concepts [36].
Figure 5.
Current (left) and planned (right) scenario of an urban street section. This illustration shows an example of a current city planning and development project in the Munich city center. The visualization was created in the course of the project “Digital Twin of Munich” and used for public participation events.
4.1.2. Public Participation (in Urban Planning)
Public participation before and during the planning process is closely linked to urban planning. Realistic 3D visualizations (as depicted in Figure 5) can be helpful in minimizing the potential resistance of citizens against planned constructions and provide the foundation for public participation in the planning phase. Engel and Döllner [37] present methods for creating immersive visualizations from 3D city models intended for different stakeholders such as citizens or decision-makers. These models can also be helpful in gaining interest from new audiences. In this context, the term ‘serious gaming’ describes games developed or used not only for entertainment but to create insight into a certain topic or for educational purposes [38]. Freese et al. [39] discuss challenges in using serious games for scientific research in transportation including a game for public transport. Ariffin et al. [40] present a game developed to transfer knowledge on road safety to schoolchildren. Laksono and Aditya [41] describe the usage of real-world data for creating serious gaming environments including models of roads. Game engines such as Unity3D or the UnrealEngine provide options for importing data such as 3D models of buildings and road infrastructure. Geodata of buildings and roads can also be used to create Minecraft worlds. These worlds can be helpful for interesting younger age groups in urban planning topics and offer possibilities for participation. Schrotter and Hürzeler [42] present a Minecraft world representing parts of Zurich in Switzerland created from geo-data and used for public participation. The city of Vantaa in Finland also provides a Minecraft representation of the city area as open data (https://tinyurl.com/493eukdt, accessed on 1 October 2024). Other Minecraft world examples for cities such as Berlin or Helsinki are also available.
4.1.3. Street Excavations
Combined with information on buried utility infrastructure, detailed surface-based streetspace models can be used to assess areas that would be affected by street excavations [43]. This requires areal and up-to-date representations of road surfaces with an accuracy of at least 1–3 decimeters. While topological relations between utility network elements are of great importance [44,45,46], corresponding road surfaces do not require this information. It can be beneficial to visualize street space models to compare their position with respect to utility networks. This can also be useful for creating location or site plans.
4.1.4. Disaster Prevention, Preparedness and Recovery
Disaster prevention, preparedness and recovery use cases largely require similar source information. (3D) geoinformation is a valuable resource for risk assessment and disaster management in general [47] and can also be employed in transportation-related use cases, in particular. Toma [48] evaluates the vulnerability of transportation networks to natural disasters such as floods, earthquakes or landslides using GIS tools. Numerous countries define response times for emergency services in the form of guidelines or even laws. In Germany, for example, the maximum response time for firefighters is legally defined as 8.5 min and needs to be ensured for any potential site; 3D city models and especially accurate representations of roads can provide essential information for planning and analyzing such requirements for different aspects of disaster management. The quality of this information is important for planning rescue operations. This applies to spatial resolution, geometric accuracy, topological consistency, and spatial dimensions of the data [49,50]. Rupprecht et al. [51] describe ways to conduct pedestrian flow simulations on navigable surfaces to identify bottlenecks. Visconti et al. [52] present a disaster scenario simulation using a semantic streetspace model of New York City, including knowledge on roads, squares and walkable tracks. This topic is closely related to disaster response use cases described in Section 4.2.15.
4.1.5. Road Construction and Design
While Building Information Modeling (BIM) and its corresponding standard Industry Foundation Classes (IFC) have mainly been used for representing buildings, the newest version 4.3 of the specification includes concepts developed in projects such as IFC Bridge, IFC Road, IFC Rail and IFC Ports and Waterway [53,54]. IFC projects are often planned within a local coordinate system. Jaud et al. [55] describe the challenges of georeferencing large infrastructure such as roads within IFC where the Earth’s curvature cannot be neglected. So far, infrastructure projects are mostly modeled using IFC Alignment, describing a linear course of a road with parametric information on street widths. Biancardo et al. [56] demonstrate how to create 3D road models according to IFC concepts using procedural modeling techniques. Lamas et al. [57] and Justo et al. [58] describe methods for deriving road trajectories from point cloud data and converting results to IFC-compliant alignments. Large construction projects require descriptions at different planning stages. Barazzetti et al. [59] give an example of an integrated BIM-GIS approach for generating models of roads from point clouds and GIS data according to IFC. Several cities provide detailed guidelines for the design of urban streets, including specifications on bicycle paths, lane widths, or traffic island heights (e.g., the New York City Street Design Manual [60]).
4.1.6. Road Maintenance/Pavement Condition Assessment
Detailed street space models can be used to store information on pavement conditions. In combination with accurate representations of roads or public places, potential repair costs as well as maintenance plans can be evaluated. This requires accurate 3D models of road infrastructure [61,62]. Zhao et al. [63] highlight the benefit of spatial models for assessing road degradation parameters. Boersma [10] discusses requirements of road maintenance applications such as de-icing in the context of semantic road models. Information on road markings can be used to estimate painting costs. Figure 6 shows an example of central Manhattan with roadbed surfaces colored according to corresponding pavement ratings. Additionally, quantity take-off measurements are illustrated. Ait-Lamallam et al. [64] present concepts for extending IFC to enable road maintenance management. Floros et al. [65] argue, that concepts in previous versions of IFC mostly concentrate on the construction phase of buildings, while representations of roads and road maintenance are limited and they present an extension to IFC to overcome these limitations.
Figure 6.
Road surfaces colored according to corresponding pavement ratings and exemplary quantity take-off measurements (own visualization).
4.1.7. Traffic Light/Sign Visibility Analysis
Biljecki et al. [1] state that 3D city models can be used for visibility analysis to determine the line of sight between two points. This method can also be used to find optimal locations for traffic lights or signs. A high absolute positional accuracy, as well as a high relative geometric accuracy of streets or sidewalks, are necessary for this task. Some methods use point clouds [66] or voxels [67] as input data for visibility and occlusion analyses. In both cases, a semantic detection or classification of city furniture or vegetation is a necessary first step before the actual visibility analysis can be performed. Hirt et al. [68] present a method for analyzing the visibility of traffic signs and traffic lights from the position of vehicles using digital 3D representations of roads, city furniture and vegetation. This is achieved using a ray-tracing approach based on an occupancy grid generated from a voxelized semantic 3D streetspace model.
4.1.8. Street Lighting Planning/Optimization
Information on roads, sidewalks and plazas, in combination with current or potential locations of city furniture objects such as lanterns, allow simulations of street lighting scenarios. Scorpio et al. [69] describe the development of lighting designs for roads, green areas and buildings using virtual reality (VR) environments within game engines. In this publication, different lighting classes are defined based on information on road classification (e.g., motorway or urban road), intensity of traffic or speed limits. Additionally, conflict areas such as intersections or shopping streets need to be considered for creating optimal lighting designs. Vegetation, city furniture objects and obstacles such as parked vehicles influence the perception of street lighting. Redweik [70] shows implementations of street light energy simulators based on semantic 3D city models.
4.1.9. Parking Space Planning
In addition to roads, large sealed surfaces such as plazas or parking lots also contribute to spaces used by pedestrians and vehicles and can be part of semantic 3D streetspace models. Bock and Sester [71] describe methods for creating real-time parking availability maps in order to reduce searching times of traffic members and thus air pollution. This requires information on the location of parking lots and on-street parking possibilities, a road network to calculate driving distances and sensor data indicating available parking spaces. Similarly, Martens et al. [72] describe the required GIS data for conducting parking analyses, which include the road networks and segments, information on destinations as well as locations of on- and off-street parking spaces. In a related use case, information on the number of parking spaces within a certain proximity of a planned building can be required to receive a building permit. In this context, it is also beneficial to be able to represent parking facilities within buildings in a consistent and non-redundant 3D model.
4.1.10. Road/City Furniture Asset Management
As mentioned before, the streetspace includes not only roads but also traffic signs, traffic lights, or poles. A digital inventory of city furniture can be useful for managing and maintaining such objects. This especially requires persistent and unique object identifiers. Varela-Gonzáles et al. [73] present a CityGML extension for traffic signs to improve road infrastructure management. Niestroj et al. [74] show how information on roads can be used for asset management using various standards. Sabato et al. [75] describe using BIM models and GIS data for road safety evaluations and asset management. Moradi and Assaf [76] present a method for pavement maintenance using 3D city models. Luiten et al. [77] describe methods for asset management of roads using linked data. Crampen et al. [78,79] propose a level of as-is detail (LOAD) concept for representing road infrastructure for planning and maintenance.
4.2. Automotive, Transportation and Navigation Applications
Several use cases related to the automotive industry benefit from detailed semantic 3D streetspace models. These include traffic planning, navigational purposes, automated driving, virtually testing automated driving systems and (emergency) driver training.
4.2.1. Traffic Planning (Just Mobility without Considering Environmental Aspects)
Microscopic traffic simulations are often used in traffic planning to model the movement of individual traffic members (agents) and are mostly conducted using linear simulation networks [80]. Boersma [10] and Tamminga [12] discuss requirements for 3D models of roads with respect to traffic simulations. Wilkie et al. [81] demonstrate how GIS data can be transformed to be usable by traffic simulations and emphasize the importance of geometric and topological consistency. Fellendorf [82] presents requirements for road designs for traffic simulations by incorporating information provided by digital terrain models. Grigoropoulos et al. [83] use car trajectories and geodata to conduct traffic simulations and derive 3D road models from simulation networks. Ruhdorfer et al. [84] show how accurate information on the streetspace can be used to derive information needed for traffic simulations. Keler et al. [85] present methods for data integration and conversion processes to create traffic simulations from different data sources. While most micro-traffic simulation tools require (graph-based) road networks, this information can also be derived from areal representations. High positional and geometrical accuracy of the used data are important to achieve reliable results. Semantic information on lane types (e.g., driving, pedestrian, etc.) as well as driving directions and detailed topological information (e.g., turning rules) are required. Most micro-traffic simulation tools offer the possibility to specify different types of traffic including bicycles. Keler et al. [86] show how urban environment models are useful for creating bicycle simulators. Ullmann et al. [87] present how such simulators can be coupled with virtual reality applications. This requires geometric and semantic information on bicycle paths with lane-level accuracy and accurate representations of other streetspace features such as traffic lights or signs. Weißmann et al. [88] also describe the benefits of using virtual reality models of the streetspace for traffic scenario planning.
4.2.2. Traffic Planning (Considering Environmental Aspects)
While traffic planning use cases mostly focus on the traffic itself, additional environmental simulations such as evaluations of traffic with regard to emissions are possible using traffic simulation tools [89]. This can be combined with other environmental evaluations such as noise or particulate matter dispersion analysis (c.f. Section 4.3.1 and Section 4.3.3).
4.2.3. Public Participation (for Traffic Planning)
The results of micro-traffic simulations (e.g., conducted with the open-source tool SUMO) can be visualized within a semantic 3D city model. In combination with models of vegetation, city furniture, buildings and detailed roads, current as well as planned scenarios can be represented. Information on these objects must be available at a consistent level of accuracy. Figure 7 shows a comparison of a real-world intersection and the corresponding dynamic 4D visualization.
Figure 7.
Real-world traffic scenario (left) and corresponding web-based 4D visualization (right). Example taken from the Urban Digital Twin of Munich, Germany.
Ruhdorfer et al. [84] present methods for visualizing traffic simulation results in GoogleEarth using KML. While traffic visualizations are also possible using game engines (e.g., UnrealEngine or Unity), interactive engagement with these visualizations (e.g., by the public) is limited. Beil et al. [90] show how dynamic processes such as traffic movement and changing traffic lights can be made accessible using a web-based 4D Cesium visualization using the Cesium Language (CZML). Amara et al. [91] use GIS data for modeling 3D roads and traffic simulation visualizations.
4.2.4. Traffic Flow Optimization
With growing numbers of citizens living in cities, problems such as traffic congestion and inefficient transportation movement are a growing challenge. Using traffic optimization techniques, the efficiency and effectiveness of traffic flow within transportation networks can be improved. This can involve aspects such as traffic signal coordination based on (current) traffic volume or route guidance systems for traffic members, which require real-time data. Concepts such as CityGML Dynamizers for linking semantic 3D city models with sensor data can be implemented for road and streetspace objects [92,93]. Integrating sensor and time-dynamic data with semantic 3D streetspace models can be useful for monitoring urban environments. Sensors such as induction loops, bicycle counting stations, or dynamically changing traffic light signals can be linked with corresponding objects such as individual driving lanes to create (near) real-time visualizations and evaluations [94]. This integration allows for monitoring of traffic flows, congestion or a number of cars and bicycles passing through a given lane. The data collected can also be used to evaluate the performance of infrastructure and provide feedback to decision-makers for further improvements.
4.2.5. Virtually Testing Automated Driving Functions
While microscopic traffic simulations model the movement of individual agents, sub-microscopic driving simulations additionally consider vehicle behaviors and driving maneuvers and impose a number of requirements on 3D models of roads and the environment [95]. Barz et al. [96] describe the generation of virtual environments from different data sources for driving simulations. Richter and Scholz [97] present guidelines for gathering geodata to allow conversion processes to the OpenDRIVE format. Richter et al. [98] present an extensive overview of the challenges and requirements of testing automated driving as part of future mobility concepts. Furda and Vlacic [99], Schwab et al. [100] and Wagener et al. [101] describe requirements for virtually testing automated driving functions using digital models of the streetspace. These models need to maintain a high level of accuracy with respect to geometric, semantic and topological aspects in order to be usable for such simulations [102]. For testing automated driving functions, it is also necessary to simulate sensors virtually. While georeferenced models are required to test real-world scenarios, (fictional) 3D test environments within a local system are sufficient for general simulations. Kutsch et al. [103] present a test field designed for developing connected and automated driving functions. A highly accurate semantically rich 3D representation of roads and the environment are the basis for this project. Strosahl et al. [104] use the information provided by a 3D streetspace model as ground truth to validate estimated vehicle trajectories. In addition to highly accurate geometric data, this use case puts high demands on the quality of topological information. In order to have smooth and realistic simulation results, objects such as connected lanes do not only need to provide information about predecessors and successors but must ensure G2-continuity.
4.2.6. Driving Dynamics Evaluations
Driving dynamics simulations are used for vehicle development and mostly depend on precise geometric detail to describe rough or uneven road surfaces accurately. Especially in professional motorsports the development and testing of driving dynamics is increasingly based on simulation models [105]. In contrast to autonomous driving, driving dynamics simulations do not rely on up-to-date scenarios. Since these simulations are mostly conducted to test the different behaviors of vehicles depending on different surfaces, it is not essential to use real-world data. OpenCRG is a common data format for describing road surfaces using a grid-based representation [106]. This often requires sub-centimeter information on the road’s surface including holes or road damages [107].
4.2.7. Operational Automated Driving
Digital and highly accurate models of roads and the streetspace are also important in the operational stage of self-driving cars. While some systems purely rely on sensor data gathered while driving, most systems require so-called “HD-maps” as ground truth and a-priori knowledge [108]. The required geometric, semantic, and topological details also depend on the desired level of automated driving. Requirements of autonomous driving vehicles with respect to representations of their environment are presented in Schwab et al. [100] and Richter et al. [98]. While these maps need to provide accurate information, requirements towards geometric capabilities are lower than for virtual models used to develop and test automated driving functions, since automated vehicles typically perform accurate localization with the help of recorded sensor data. Althoff et al. [20,109] describe the creation and usage of road information in the Lanelet format for motion planning of automated road vehicles. Poggenhans and Janosovits [110] analyze requirements of routing applications in the context of automated driving focusing on representations of roads using the data format Lanelet2. Modeling the streetspace quite literally as ‘the space traffic members use’, allows a seamless navigation between indoor and outdoor spaces [111,112]. While usually static road networks are used for navigational purposes, Li et al. [113] propose the integration of dynamic and time-dependent topological relations such as traffic control measures.
4.2.8. Driving/Bicycle Safety Analysis
3D information can also be useful for pedestrian and cycling navigation applications and even provide information to find the safest route [114,115]. Bassani et al. [116] analyze the available sight distance and potential obstructions (such as vegetation or city furniture) from a driver’s perspective based on a digital surface model and GIS data. Determining the visibility of cyclists is crucial for assessing their safety and identifying potentially hazardous areas. This can involve assessing which parts of a city are visible to cyclists, such as at intersections, or evaluating how visible cyclists are to other road users like car drivers. To achieve this, the position of cyclists and driving lanes can be combined with information on traffic directions to calculate lines of sight.
4.2.9. Bicycle Path Quality Analyses
Geometric properties such as bicycle lane width or slope in traffic direction directly impact the service quality of bicycle paths since it affects the rate of disturbances on cyclists [117]. The German Research Association for Roads and Traffic provides guidelines for calculating the Bicycle Level of Service (BLOS) from geometric and semantic parameters in combination with information on traffic volumes (bicycles per hour) [118]. This requires very detailed geometric information with a centimeter accuracy as well as semantic information on bicycle paths. Additionally, information on traffic directions is required. Visualizing analysis results within an interactive web client has the potential for increased public awareness of planned improvements of bicycle infrastructure [119].
4.2.10. Pedestrian Movement and Flow Analysis
Traffic simulations of cars or bikes usually require a linear (graph-based) network. Pedestrians, however, can move more freely and thus need to be simulated differently. While it is possible to simulate the movement of pedestrians with tools such as SUMO (by specifying linear walking paths), tools such as the pedestrian simulator momenTUM require areal input data on surfaces used by pedestrians (e.g., sidewalks or plazas) [120]. Additionally, areal obstacles such as driving lanes, buildings or vegetation can be specified. Schwab et al. [121] show how areal information on roads, sidewalks, or pedestrian crossings derived from semantic streetspace models can be used for creating a momenTUM scenery description. The left part of Figure 8 illustrates this with surfaces preferably used by pedestrians (green) as well as obstacles (red) and crosswalks (yellow). This input is then used to build a pedestrian network for conducting the simulation. Valls and Clua [122] describe a method for extracting a pedestrian network for walkability analysis from polygonal sidewalk representations. Slingsby and Raper [123] highlight the potential of topologically connected navigable spaces between buildings to provide information for pedestrian simulations. They describe the necessity of considering geometrical aspects such as staircases linking different height levels, when it comes to pedestrian simulations. Information on ramps, raised traffic islands or lowered kerbstones need to be considered in accessibility simulations for people with limited mobility. Wheeler et al. [124] propose an extension to CityGML in order to enhance way-finding applications with accessibility information. Kasemsuppakorn and Karimi [125] discuss data requirements for wheelchair navigation applications.
Figure 8.
Map of sidewalks, pedestrian crossings, road surfaces and obstacles (left) derived from CityGML LOD 3 streetspace data and used to generate a pedestrian simulation network (right) using the software momenTUM [120] (own visualization).
4.2.11. Lane-Free Traffic Planning
In the context of connected and automated vehicles (CAVs), lane-free traffic describes a concept of cars moving freely within a road and without restricting individual lanes. A major claim of lane-free traffic is that it will increase vehicle capacity without increasing road widths. Since research in this field is currently at an early stage, there are few publications describing simulations in order to test this flexible driving strategy [126]. Requirements for these simulations include information on widths of driveable roads as well as accurate representations of road boundaries—especially in urban intersection areas. Additional information on the location of sensors or cameras is also relevant.
4.2.12. Route Optimization for Snow/Leaf/Garbage Trucks
Municipal tasks such as snow, leaf or garbage removal can be supported by planning routes based on semantic 3D road models. Park et al. [127] present a method for optimizing routes of snow removal vehicles using geometric information on slopes, road lengths and surface widths as well as topologically connected networks, including emergency roads, in order to calculate optimal routes.
4.2.13. (Emergency) Driver Training
Randt et al. [128] discuss how realistic 3D models can enhance realism in driving simulations and for virtual driver training (e.g., for police or bus driver training). These driving simulators do not rely on accurate representations of the real world (unless a specific, existing route should be trained). Thus, absolute positional accuracy is of minor importance. In contrast to many use cases of 3D streetspace models, a (photo-)realistic visualization of the environment is essential [129]. Additionally, information relevant to traffic simulations (e.g., traffic rules and topological relations) is important. This can be achieved by integrating highly realistic virtual 3D models with traffic simulations using game engines [130]. Driver training simulators can also be created for rail vehicles such as trams. In this context, a consistent and integrated representation of multiple transportation types (e.g., intersecting roads and railways) is needed [131].
4.2.14. Navigation and Routing
A common use case of road information is navigation and routing. In most cases, graph-based representations with carriageway accuracy are sufficient. Chen et al. [132] describe high-precision road maps for lane-level navigation. Surface-based representations, along with models of the environment (e.g., buildings), are useful to increase the clarity of visual interfaces of navigation systems and help with orientation [1]. Olbrich et al. [133] demonstrate the usability of semantic 3D road models for navigational use cases by mapping semantic and topological information provided by a 3D CityGML model onto a graph database. Nedkov [134] presents the advantages of 3D maps for navigational purposes in comparison to classic 2D representations. Raubal and Winter [135] describe a method to detect and include local landmarks for improved way-finding instructions. Harrie et al. [136] describe methods for using information on roads and their environment for optimal (and automated) label placement for way-finding maps. Boersma [10] conducts a requirement analysis of navigational use cases toward three-dimensional representations of roads. Prandi et al. [137] describe a CityGML Application Domain Extension (ADE) for routing purposes.
4.2.15. Disaster Response
For disaster response use cases, navigational applications with additional capabilities are required. Roads typically not accessible to cars, but wide enough to be used in case of an emergency (e.g., by police or ambulance cars) can be identified with geometrically detailed and up-to-date streetspace models. This requires accurate topological information on adjacent road surfaces. Lee and Zlatanova [50] as well as Bandrova et al. [138] describe the benefits of 3D geo-information and corresponding 3D maps for disaster response use cases to provide accurate geometric and topological information in order to quickly identify the location of an emergency. Kwan and Lee [139] present an emergency response system linking transportation networks with 3D GIS data of multi-story buildings.
4.2.16. Heavy-Load Transport Planning
In contrast to regular cars, heavy-load trucks may not be able to traverse every road available. Additional information such as maximum vehicle height and weight, slopes or turning angles as well as information on clearance spaces and potential obstacles such as vegetation or city furniture are required for heavy-load transport planning. This information can be provided by detailed 3D streetspace and bridge models. Clearance spaces can easily be generated from road surface data (or sidewalk areas) by extruding these areas by a certain amount (e.g., 4.5 m for driving lanes, and 2.5 m for sidewalks). This requires detailed information (coordinates) on absolute positional as well as relative geometric positions of individual surfaces. In order to be able to generate clearance spaces for different transportation modes, it is important to be able to distinguish between traffic surfaces used by cars and surfaces intended to be used by other modes of transportation such as pedestrians. Wysocki et al. [140] describe the detection of underpasses within buildings from MLS point clouds. Resulting geometries cut out from original building objects directly correspond to respective clearance spaces. As depicted in Figure 9, it can be beneficial to create visualizations of clearance spaces in order to detect possible conflicts between street space and other city objects such as traffic lights, signs, or vegetation more easily. However, simulations such as heavy load transports can also be conducted without a visual representation of the results. Godavarthy et al. [141] describe a simulation-based swept path analysis to evaluate road layouts in order to allow oversized vehicles to traverse through roundabouts. While such analysis is so far mostly conducted in 2D, the increasing availability of three-dimensional road and streetspace models allow more realistic analysis to be conducted using 3D models.
Figure 9.
Spaces in which the traffic actually takes place according to different types of traffic and potential conflicts with vegetation objects (left). Traffic spaces underneath building underpasses for clearance space analysis (right) (own visualizations).
4.2.17. Urban Air Mobility (UAM) Planning and Evaluation
With steadily growing numbers of people living in urban areas, transportation and mobility are major future challenges for cities. In this context, new concepts such as Urban Air Mobility (UAM) (e.g., transportation drones or flight-taxis) have recently become more relevant [142]. Tang et al. [143] present an approach for generating a 3D map from LiDAR data which includes obstacles in order to define optimal flight paths for UAM vehicles. While there are developments for creating safe and efficient air mobility concepts, there are currently no standardized methods for modeling and representing 3D air spaces for UAM applications [144]. However, concepts for representing 3D (traffic) space can be suitable to close this gap. Additionally, information on potential starting and landing zones can be derived from 3D representations of urban streetspaces and their environment to connect traditional mobility concepts with UAM.
4.3. Environmental Simulations and Analyses
While there are many environmental simulations and analyses that are supported by semantic 3D city models, most use cases still mainly focus on models of buildings or the terrain. However, there are several examples of this kind of simulation that could be conducted using detailed models of the streetspace. These can include use cases such as environmental planning, air quality analysis, or urban heat island analysis.
4.3.1. Environmental Planning
Several functionalities can be employed to support environmental planning and decision-making. Detailed road models including elevation information can serve as the basis for highly detailed water run-off and flood simulations [145]. Accurate absolute positional information, as well as accurate relative geometric information on streets, can be derived from streetspace models. Information on thematically different surfaces can be interesting in order to determine which parts of a road would be affected by a flooding scenario. Shen et al. [146] present a CityGML ADE to represent urban flooding events and Amirebrahimi et al. [147] show flood damage assessment for models of buildings, which could also be transferred to areal street space models. Street space models can also be used to visualize flooding scenarios as well as potential damages. Lu et al. [148] present a method for mapping 3D noise propagation originating from different types of traffic using semantic city models. This requires information on the direction, orientation and distance of buildings relative to roads. Czerwinski et al. [149] discuss strategies for environmental noise mapping by applying spatial data infrastructure techniques. This requires information on roads such as road centerlines, road type, road surface materials, road widths, speed limits and additional parameters such as traffic flow and surrounding models of obstacles such as buildings. Czerwinski et al. [150] highlight the importance of a common and integrated model of buildings, transportation infrastructure, vegetation and city furniture for ensuring accurate noise simulation results. Stoter et al. [151] describe a method for calculating 3D noise maps using 3D models of buildings. Kumar et al. [152] present a method for creating input data for noise simulations and visualizing results within 3D city models. Konde and Saran [153] implement a web GIS framework for traffic noise analyses based on a semantic 3D city model. Guarnaccia [154] discusses the complexity of calculating noise simulations in intersection areas by considering different intersection configurations. Similarly, Quartieri et al. [155] analyze the noise impact at different categories of intersections.
4.3.2. Public Participation (for Environmental Planning)
Results of environmental planning concerning noise, flooding or related analysis can be visualized and communicated using visualizations of 3D streetspace models. Henningsson et al. [156] discuss a public participation process in a Swedish highway road-planning project considering environmental impacts such as noise or pollution. Drazkiewicz et al. [157] present several case studies in Germany of public participation with a focus on environmental planning aspects. Aspects already discussed in Section 4.1.2 on public participation in urban planning generally also apply to the public participation process focused on environmental aspects.
4.3.3. Air Quality Analysis
Ghassoun et al. [158] illustrate how city models can benefit air quality analysis. Parameters such as the number of intersecting streets, their respective width and the angle between street corridors can be derived from accurate street space models [159]. While 2D information can be sufficient for some analysis in this field, 3D data are useful for more accurate fine dust distribution simulations [5,160]. In combination with other components of a city model such as buildings and vegetation, precise simulations can be performed. Zhu et al. [161] present work on integrating 3D city models with air pollution sensors and a corresponding Cesium visualization. Padsala et al. [162] show a method for integrating 3D city models with Computational Fluid Dynamics (CFD) simulations to evaluate and visualize air pollution. While georeferenced objects are necessary to achieve reliable results, the exact geometric shape of individual streets, plazas, etc., can be more coarse since these simulations are mostly conducted on a coarser resolution. The results of CFD (simulating the movement of particulate matter) can be intersected with traffic spaces in order to analyze fine dust pollution of spaces used by pedestrians.
4.3.4. Rockfall Analysis
Rúa et al. [163] present a method to calculate road slopes from point cloud data and subsequently estimate areas of roads that would be affected by potential rockfalls. Similarly, geometric information from 3D streetspace models can be used to calculate the trajectory of a rockfall. Using digital elevation model (DEM) data combined with 3D models, the software can predict the path of a rock that detaches from a source area and rolls down the slope. The trajectory can be analyzed to determine the potential impact zone, which can be useful for designing protective measures. Since this does not require lane-level accuracy, a more general layout of road surfaces is sufficient. Lamas et al. [57] present a method for determining mountainous roads from point cloud data, which can be useful in this context.
4.3.5. Urban Heat Island Analysis
Urban and local heat islands are a well-known phenomenon and have a direct effect on temperatures within cities [164]. Using LoD 2 buildings in combination with vegetation and areal road objects, global, diffuse and direct irradiation values can be estimated [5]. It can be beneficial to be able to distinguish irradiation effects for different thematic areas. Information on surface materials can be included in estimating resulting heating effects. Topological information (e.g., which street space objects lie next to each other) is not of great importance in the context of local heat island simulations. Accurate and interactive visualizations of solar potential and heat island simulations can be necessary for a quick and intuitive understanding of the results [165]. Semantic information on road surface material and respective reflection properties are beneficial to urban heat island simulations [166]. Some publications suggest using road surfaces for photovoltaic power production [167]. Estimations of potential energy productions can be calculated using virtual 3D road and city models. As depicted in Figure 10, vegetation directly influences solar irradiation values of road surfaces and thus urban temperatures. Different vegetation types can have varying cooling effects on urban heat islands [168,169].
Figure 10.
Results of a solar irradiation analysis of buildings and road surfaces with the shadowing effect of vegetation (high to low irradiation values [kWh/m2 year]: red > yellow > green > blue). The right image blanks out the vegetation, to better see its influence (own visualizations).
The effect of replacing sealed surfaces with vegetation or planting trees in certain locations can be simulated using semantic 3D streetspace models. The installation of PV modules on buildings influences the visual appearance of cities and thus may be rejected by the public. Florio et al. [170] conducted analyses on the visual impact of PV modules based on viewpoints derived from pedestrian areas and sidewalks. Related to solar irradiation analyses are shadow simulations. Using a digital city model of New York, Miranda et al. [171] analyze the impact of shadows cast by buildings on spaces used by pedestrians (e.g., within Central Park). Simulation results can be transferred to corresponding street space objects. Sukma et al. [172] demonstrate the usage of 3D building models in combination with sensor data to evaluate the UHI effect.
4.3.6. Sun Glare Analysis
Gonzalez-Collazo et al. [173] present a method for simulating sun glare incidents in road environments using MLS and ALS data and vehicle trajectory data; 3D streetspace models including individual lanes and obstacles such as buildings or vegetation can be used for similar analysis.
4.4. Land Administration and Topographic Mapping
Models of the streetspace can also be employed by state mapping agencies and other authorities for use cases related to administration and topographic mapping.
4.4.1. Official 3D Map Creation
Several national and regional mapping agencies are creating three-dimensional representations of topographic information in the form of 3D digital landscape models [174]. While topographic 2D data, as well as digital terrain models in 2.5D, are available nationwide in many countries, consistent and integrated 3D landscape models are still part of ongoing research and developments. Heipke [175] presents some of the challenges in the context of generating 3D landscape models from heterogeneous data sources. Most of these models still focus on representations of the terrain and LoD2 building models. Recently, infrastructure objects such as bridges and dams, as well as vegetation, have (in some cases) also been included [176,177,178]. In Switzerland, swisstopo provides an extensive topographic 3D landscape model including linear representations of roads (swissTLM3D (https://www.swisstopo.admin.ch/en/landscape-model-swisstlm3d, accessed on 1 October 2024)). Fiutak et al. [179,180] describe the results of a project for generating a 3D Digital Landscape Model (3D-DLM) for an area near Lake Constance at the border of Bavaria and Baden-Württemberg. The model was generated using the software 3dfier [181] and includes areal representations of roads. Roads were generated using linear information on streets and buffering these lines either according to a street width attribute or (since this information is not always available) by specific standard values according to respective street types. Holland et al. [182] describe efforts of the national mapping agency of Great Britain Ordnance Survey (OS) to provide data useful for automated vehicle testing. Japan’s digital twin project “PLATEAU” also features 3D representations of transportation and bridge infrastructure [183]. Historization and version management capabilities are essential in this context.
4.4.2. Cadastral Ownership Management
The Land Administration Domain Model [184] is designed to cover basic information-related components of land administration, including legal/administrative information (land use rights, ownership, taxation, etc.), mapping, and surveying [185]. This can include surfaces representing transportation infrastructure. This is crucial for managing road assets and is closely related to the previously mentioned maintenance tasks. A 3D cadastre extends a 2D cadastre, which is a traditional land-based cadastral system that is used to record and manage information about land ownership, boundaries, and other spatial properties of real-world objects. Adding the third dimension of geometric representations to cadastral information has been subject to research for some time [186,187]. Gristina et al. [188] describe the requirements of a 3D road cadastre and highlight the potential of three-dimensional representations of roads for several applications, with a special focus on legal aspects.
4.4.3. Parking Space Evaluation for Building Permits
There are laws and regulations for building and maintaining garages, as well as determining the number of parking spaces required for certain developments or buildings which can be evaluated using 3D models [189]. In order to efficiently perform the automated checks of these regulations, required information such as the number of parking lots, and information on entries and exits or ramps can be determined from semantic 3D streetspace (and building) models.
5. Functionalities Employed to Solve the Tasks of the Different Use Cases
In order to achieve the goals of the presented use cases, one or multiple functionalities (typically provided by software applications) need to be employed. The following list provides concise descriptions of evaluated functionalities. Additionally, exemplary software applications implementing one or many of these functionalities are mentioned. Presented functionalities are then associated with respective use cases in Section 6.
- Model management and editing functionalities provide capabilities for creating, modifying or persistently storing 3D (streetspace) models (e.g., 3DCityDB [190], QGIS [191], RoadRunner [192], Trian3DBuilder [193]). Software such as SketchUp or Blender can be used to create 3D road and streetspace models. BIM modeling software such as Autodesk AutoCAD Civil 3D or Revit increasingly support road model creation [54]. Procedural modeling software such as the ESRI CityEngine also supports the generation of road infrastructure models [76].
- Scenario generation/Concurrent version control functionalities are required for generating and managing different scenarios. This is required by all planning-related use cases, particularly where simple copies can quickly lead to confusion. A system can support concurrent version management, even though the actual data records cannot be exchanged with different versions at the same time or with a complete history. This functionality is often provided by GIS software such as ESRI ArcGIS and is especially relevant in the context of urban digital twins (e.g., to create “what-if” scenarios).
- Historization functionalities enable managing different (historic) versions or scenarios of streetspace models [36]. This is a crucial functionality of urban digital twins, since they comprise a cumulative digital representation of the physical real-world object over time, which is also relevant for legal reasons. Software such as the Oracle Workspace Manager available in corresponding relational database management systems, ArcGIS Pro or the version control system Git provide historization functionalities.
- Facility management functionalities are designed to optimize the management of the current functional state of physical assets such as city furniture or their operational properties such as the pavement condition of roads. GIS software such as QGIS or ArcGIS can be used for road facility management [194]. Additionally, many dedicated facility management (CAFM) software solutions exist. Enterprise Resource Planning (ERP) software systems like SAP typically comprise FM functions.
- Macroscopic traffic simulation is a functionality used to model and analyze traffic flow on a broader scale, focusing on overall traffic patterns rather than individual vehicles (e.g., PTV VISUM [195]).
- Microscopic traffic simulation functionalities are specialized to model and analyze individual vehicle movements within a traffic network (e.g., SUMO [196] or PTV VISSIM [197]).
- Bicycle simulation functionalities simulate the behavior and movement of bicyclists. This functionality is sometimes available within microscopic traffic simulation software. Bicyclists can be simulated using SUMO; however, this is currently an experimental feature of the software tool.
- Pedestrian simulation functionalities are designed to model and analyze the movement and behavior of pedestrians. Since pedestrians usually move more freely compared to vehicles, this requires different information such as space layout maps (e.g., momenTUM [120]).
- Sub-microscopic driving simulation functionalities go beyond traditional microscopic traffic simulation and can model and analyze individual vehicle movements at a very detailed level. It takes into account factors like individual driver behavior, vehicle interactions, or variations in road and driving conditions (e.g., CARLA [198], VirtualTestDrive (VTD) [199] or IPG CarMaker [200]).
- Vehicle dynamics simulation is a specialized functionality used to model and analyze the dynamic behavior of vehicles and simulate how vehicles respond to various driving conditions. Some software for microscopic driving simulations also include vehicle dynamics simulations (e.g., VirtualTestDrive (VTD) [199] or IPG CarMaker [200]).
- Autonomous vehicle control functionalities are a critical component of self-driving vehicles, responsible for managing and executing driving tasks without human intervention. Depending on the operating principle, these functionalities can rely on high-definition (HD) maps of roads and/or on information about the environment collected by sensors in real time. An open-source software example implementing this functionality is Autoware [201], which uses sensing as well as map data for enabling autonomous driving functions.
- Navigation functionalities are capabilities that provide turn-by-turn directions and route guidance to users for efficient and safe travel. Often combined with routing software, e.g., GoogleMaps or navigation systems built into cars.
- Route planning functionalities are designed to determine the most efficient path or route between two or more points on a map or network. Often combined with and available in navigation software such as GoogleMaps.
- Noise dispersion/propagation simulation functionalities are used to model and predict the noise generated by road traffic, e.g., SoundPLAN or LimA [202].
- Visibility analysis functionalities are used to model and analyze the visibility of objects or features (such as obstacles, signs or other traffic members). This is supported by 3D GIS software such as ESRI ArcGIS Pro and CAD software like Autodesk Revit or Rhinoceros 3D.
- Wind field simulation and gas and particulate matter dispersion functionalities are used to model and analyze the dispersion and concentration of particles, such as fine dust or pollutants. First, a wind field is simulated. Then, based on the results, the transport and accumulation of gases and particulate matter can be simulated. Examples of applications implementing these functionalities are ANSYS [203] or PALM4U [204].
- Solar irradiation simulation functionalities determine the distribution of solar radiation immission in urban areas. This can be used to evaluate local or urban heat island effects for large sealed surfaces such as roads or plazas, e.g., TUM Solar Tool [5], PVLib, CitySim Pro [205].
- Shadow casting analysis functionalities determine and predict the patterns of shadows cast by objects such as vegetation or buildings. This is supported by 3D GIS software such as ArcGIS Pro and CAD software like Rhinoceros 3D.
- Collision detection and swept path analysis functionalities are used in transportation and traffic engineering to identify and prevent collisions between vehicles, pedestrians and infrastructure elements on roads. It can also be used to plan heavy-load transports. Collision detection functionalities are also relevant for street excavation use cases in order to determine utility networks and other underground structures affected by excavations, e.g., AutoTURN [141] or Vehicle Tracking in AutoCAD Civil 3D.
- Water run-off and water-flow simulation functionalities are used to model and predict the movement of water across the landscape (including roads) during rainfall or flooding, e.g., ANSYS [203] or OpenFOAM [206].
- Rockfall simulation functionalities are used to model and analyze the risk of rocks falling onto roads. This can be used to assess the safety of roads in rocky or mountainous areas (RockGIS extension [163]).
- Visualization and rendering functionalities are used to create realistic and visually appealing representations of streetspace objects (e.g., game engines (e.g., UnrealEngine [207] or Unity [208]), Blender or Cesium-based web-visualizations (3DCityDB Web-Map-Client) [209]). GIS applications as well as model management and editing software also typically offer visualization capabilities.
6. Association of Use Cases with Required Functionalities
The use cases identified in Section 4 are now associated with functionalities described in the previous chapter that are required in order to fulfill the aim of respective use cases. Table 1 summarizes the result of this association. Required (✔) and optional (o) functionalities are indicated for each use case.
Table 1.
Required (✔) and optional (o) software functionalities to reach the goal of a certain use case.
While every use case requires some sort of model management and editing functionally, requirements of more specific functionalities depend on the goals of each task. A functionality to visualize the results or processes of each use case is at least optional for all use cases and essential for some. A scenario generation functionality is typically required by planning related use cases. While, for example, urban planning can be conducted solely using model editing and management functionalities without considering specific traffic-related aspects, traffic planning use cases require additional functionalities to perform macroscopic, microscopic, pedestrian, or bicycle traffic simulations (depending on the specific focus of the traffic planning scenario). To consider further environmental aspects such as traffic noise or air pollution, additional functionalities are required to perform these tasks. Several use cases such as disaster response or route planning and optimization mainly require software with navigation and/or routing functionalities. Use cases categorized as environmental simulations and analyses typically require at least one kind of simulation functionality such as visibility analysis, wind field and particulate matter dispersion simulation or solar irradiation simulation. Use cases employed in the context of land administration and topographic mapping usually mainly require model management, editing, historization and visualization functionalities without further traffic or environmental simulation functionalities.
7. Data Requirements with Regard to Different Functionalities
7.1. Definition of Data Requirement Categories
Based on evaluations presented in Beil et al. [8], the following data requirement categories are defined. These represent key capabilities a semantic 3D streetspace model should provide in order to serve requirements of respective functionalities.
- Coordinate space: Spatial dimension (2D, 2.5D or 3D) of streetspace models required for a certain functionality. Some functionalities can be implemented using 2D (and could be improved using 3D) data, while other functionalities require 2.5D or true 3D models. This can include 3D slopes and profiles, 3D details such as raised curbstones or 3D objects such as bridges or underpasses.
- Absolute positional accuracy and geo-reference: Determining the relevance of absolute real-world coordinates and georeferenced data as opposed to the usage of a Local Coordinate System (LCS). This often depends on the respective use case. Every functionality can be used with a local coordinate reference system. However, georeferenced data using absolute real-world coordinates ensures that 3D models accurately represent physical objects with precise spatial information. Georeferenced models can also easily be combined with other geospatial data (e.g., point clouds). In contrast to CAD or BIM, standards such as CityGML are tailored towards georeferenced 3D representations of each coordinate, which is especially important to represent geographically large extended structures such as roads, where the Earth’s curvature significantly affects the geometry of an object.
- Relative geometric accuracy: Relative geometric accuracy refers to how accurately the relative positions of streetspace objects need to be determined. Defining specific numerical values for relative geometric accuracy requirements can vary greatly depending on the context and the project-specific needs. However, some general examples of relative geometric accuracy can be defined as follows:
- -
- Very high accuracy: Within less than a centimeter (down to millimeters)
- -
- High accuracy: Better than 3 cm (accuracy of most cadastral data)
- -
- Moderate accuracy: Between 3 and 20 cm
- -
- Low accuracy: Within 20 cm to a meter
- -
- Very Low: Within a few meters
- Geometry representation: This refers to geometries representing individual objects necessary for certain functionalities. Roads and the streetspace can be represented using linear, areal, volumetric or point cloud geometries. While in some cases, a linear or graph-based representation is sufficient, other functionalities require exact areal (surface-based) information, which can also be used to derive volumetric representations of the traffic space above individual surfaces. Roads can be represented using parametric (e.g., used by OpenDRIVE [16]) or explicit coordinate-based (e.g., used by CityGML [21]) geometric representations. Parametric representations of roads usually define all objects relative to a reference line. While this is a common representation for automotive-related applications or BIM/CAD systems, GIS software or geo-databases (usually) cannot directly work with this kind of data. Parametric representations typically have to be converted into an explicit representation first to be useable by the presented functionalities.
- Differentiated object classes: Individual semantic objects such as buildings, roads, or railways need to be specified.
- -
- Semantic objects above the ground: Objects such as buildings, roads, railways, markings, manholes, city furniture, vegetation or waterbodies and their parts. Detailed concepts for semantically segmenting and hierarchical structuring city objects are available in the conceptual model of CityGML 3.0 [21] and a corresponding road modeling guideline [14].
- -
- Semantic underground objects:
- *
- Utility networks such as underground power, gas or water systems
- *
- Geotechnical underground models containing information on subsurface models or road material layers
- Semantic decomposition: The necessity to segment large road networks into smaller objects, and conversely the ability to aggregate these objects into larger objects/structures. (e.g., hierarchies such as a driving lane is part of a section or intersection, which is part of a road, which is part of a city, etc.).
- Thematic granularity: A concept for the thematic decomposition of roads into three levels of granularity in accordance with the CityGML 3.0 standard [21] is presented in Beil et al. [8]. These are defined with granularity level ‘area’ representing the entire width of a road (including sidewalks or bicycle lanes), granularity level ‘way’ representing individual objects per traffic type (e.g., one surface per carriageway) and granularity level ‘lane’ representing individual lanes. This concept also applies to linear or volumetric representations of roads.
- Thematic attributes: Describes the necessity of semantic attributes, such as class, function or usage assigned to objects in order to provide semantic meaning to individual streetspace objects.
- -
- class: This attribute further specifies already classified objects. A road object, for example, can be classified as a public or private road.
- -
- function: Indicating object functions such as driving lane, sidewalk, parking slot, traffic island, bicycle path, crossing, curb, manhole, road damage, traffic light, or traffic sign. In CityGML, one or multiple function attributes can be specified using existing codelist values. This can be used to represent combined sidewalks and bicycle paths, etc.
- -
- usage: Indicating objects allowed to use certain parts of the streetspace such as cars, pedestrians, bicycle, buses, taxis, trains, trams.
- Logical relations: Describes the necessity of semantic relations between streetspace objects (e.g., expressed via relation attributes or linking mechanisms), for example, to express the relation of an intersection belonging to multiple roads, the validity of a traffic signal for a specific lane, parts of a bridge simultaneously representing surfaces of a road or roads that are part of buildings (e.g., within a parking garage).
- Network topology: Whether topological relations between linear representations of road networks or streetspace objects such as incidence, adjacency, or predecessor and successor relations are necessary or not.
- Areal topology: Whether topological relations between areal representations of roads or streetspace objects such as adjacency or predecessor and successor relations or information on adjacent surfaces are necessary or not.
- Topicality: Describes the necessary up-to-dateness of the model. While the topicality of cadastral data is regulated by law and is usually updated within several months, other use cases require up-to-date (e.g., daily updated) information on roads. For some applications, (near) real-time information on the surrounding streetspace is required.
- Evolution and historization support: Availability of concepts within the data model to explicitly represent and exchange different versions of a streetspace model. This requires unique and persistent/stable identifiers for each streetspace object. This is relevant for keeping track of the changes in the streetspace model over time and managing different but consistent versions (or stages within the lifecycle) of objects.
- Moving objects: Concepts in the data model for considering moving objects such as vehicles, pedestrians or bicyclists.
- Sensor data: Concepts in the data model for consideration of (highly) time-dependent information and linking objects with (highly) dynamic and (near) real-time information such as sensor data, dynamic traffic (light) data or time-dependent simulations.
- Visual aspects: Required type of appearance or (geo-spatial) visualization.
- -
- by class: individual colors per object class (e.g., gray driving lanes) or generic textures (e.g., asphalt texture)
- -
- computed texture, e.g., textures computed from noise or solar irradiation simulation results
- -
- photo-texture: realistic textures, e.g., extracted from high-resolution images
7.2. Evaluating the Data Requirements Imposed by the Different Functionalities
The functionalities presented in Section 5 are now evaluated for their requirements with respect to the information provided by semantic 3D streetspace models, as defined in Section 7.1. Each functionality is evaluated in detail for required geometric, semantic, topological, temporal and visual information. Table 2 summarizes the results of this evaluation in a compact form, indicating required (✔) and use case dependent (*) information. Information such as relative geometric accuracy should be regarded as general guideline values, which are determined based on (currently) available data and systems. Requirements towards this information may change in the future.
Table 2.
Evaluation of data requirements imposed by functionalities with regard to the capabilities of semantic 3D streetspace models as defined in Section 7.1. Required (✔) and use case dependent (*) information is marked accordingly. Type of appearance: bc: by class, ct: computed texture, pt: phtoto-texture.
While some functionalities can also be employed using data in 2D, 3D information can improve simulation results and, in some cases, is a prerequisite to be able to utilize a certain functionality. Microscopic traffic simulations, for example, can already be conducted in SUMO using 2D input data on road networks, with the possibility to include 3D information on elevation to consider slopes. Visualizations can be conducted in 2D or 3D, depending on respective use cases. Most presented functionalities related to environmental simulations and analysis such as visibility analysis or noise simulations require true 3D information on roads and streetspace objects. While most functionalities can be employed using data provided in a local reference system (which is often the case for local road planning scenarios), absolute georeferenced data are beneficial for most functionalities. Georeferenced data on roads allow an easy combination with other objects such as buildings, vegetation, city furniture, or geodata such as point clouds. When representing large objects such as road infrastructure, the Earth’s curvature also cannot be neglected. Furthermore, while traffic or pedestrian simulations could be conducted in a local coordinate system, simulation results often are connected to real-world scenarios, which should be visualized accordingly.
The relative accuracy of required data ranges from sub-centimeter information (required for driving dynamics functionalities) over accuracy better than 0.5 m (required for functionalities such as solar irradiation or water run-off simulations) to a lower accuracy that is sufficient for functionalities such as macroscopic traffic simulations.
Geometric requirements can be further analyzed for geometric type (linear, areal, volumetric, point cloud) and geometric modeling paradigm (explicit coordinate-based representation usually provided by GIS data such as CityGML or parametric representations, e.g., provided by OpenDRIVE). Some software tools implementing traffic simulation functionalities such as SUMO are able to use parametric OpenDRIVE as well as explicit OpenStreetMap data as source information. However, in any case, the information provided in a parametric form first needs to be converted into an explicit representation to be usable by the presented functionalities. Other tools such as momenTUM [120] implementing pedestrian simulation functionalities require explicit coordinate- and surface-based representations of roads, sidewalks or pedestrian crossings. Volumetric or point cloud-based representations of road space objects can be required for visibility analysis or collision detection functionalities.
Concerning semantic information, all functionalities are evaluated for requirements of differentiated object classes and the degree of required semantic decomposition of road data. While macroscopic traffic simulations can be performed using generalized information on roads, microscopic traffic simulations typically require lane-level information. For functionalities such as navigation or route planning, information on individual carriageways is often sufficient. A semantic decomposition of large road networks into more manageable objects as well as logical relations are required by most functionalities. Semantic objects above the ground are required by all functionalities. Additionally, underground information on either utility networks or geotechnical information is relevant for some functionalities. Underground data are relevant for collision detection (e.g., in the use case ‘street excavation’), but also for road/urban planning and visualization.
Semantics refers to the meaning or interpretation of the elements within a 3D streetspace model. It involves relations including object hierarchies, and concepts that define how different elements interact and what they represent in the real world (e.g., driving lanes part of a specific road). This includes object definitions and classifications. A subset of semantic information is described using thematic attributes. Attributes are specific information or characteristics assigned to elements in a 3D streetspace model. They provide quantitative or qualitative details about an object, such as finer classification, function, surface material or speed limit. These additional thematic attributes of streetspace objects required by each functionality are evaluated in more detail in Table 3. While a unique and stable object identifier is recommended for every functionality (e.g., in order to be able to track changes over time), only modeling, historization and facility management functionalities explicitly require this information. Additional information on an object validity time period (e.g., valid from/valid until) is relevant for historization and facility management. Information on the function of streetspace objects (e.g., driving lanes, sidewalks, etc.) is beneficial to all and required by some functionalities. Unsurprisingly, many attributes related to traffic such as speed limits or traffic rules are required by traffic and transportation-related functionalities.
Table 3.
Required (✔) and optional (o) thematic attributes relevant for specific functionalities.
Network topology, including information on predecessors and successors, is also mainly required by traffic-related functionalities. While (microscopic) traffic simulations only require topologically connected networks, sub-microscopic driving simulations additionally require G2-continuity between adjacent road parts in order to ensure smooth simulation and visualization results. Pedestrian simulation functionalities require areal topology, such as information on adjacent surfaces (e.g., a pedestrian crossing next to a sidewalk). The required topicality of the used data often depends on individual use cases making use of respective functionalities.
In case current real-world scenarios need to be analyzed or simulated, up-to-date representations of roads and the streetspace are required. While some automated vehicle control systems use up-to-date HD-maps, information on their environment is often gathered in real-time. The historization of road and streetspace models is mainly relevant for facility and model management functionalities. Moving objects such as vehicles or pedestrians are relevant to functionalities such as traffic simulations. Additional information gathered by sensors such as traffic volumes or air pollution is also relevant to a number of functionalities. In this case, it is important to be able to associate sensor information with corresponding streetspace objects.
8. Utilizing the Presented Tables and Evaluations
The detailed information provided in this article (especially within Table 1, Table 2 and Table 3) can be used by different groups interested in creating or working with 3D streetspace models. The following list gives an overview of how this information can be useful and instructive to different stakeholders:
- Data users such as city planners, transportation agencies or emergency responders can use the provided information to understand the specific requirements of software functionalities when working with road and streetspace data. This is useful when preparing tenders to gather such information and to decide which semantic, geometric, topological, temporal or visual information is required in what detail depending on intended use cases. Furthermore, appropriate standards and data formats can be chosen in combination with Beil et al. [8]. Usually, specific use cases are at the center of focus for data users. With the information provided in Table 1, required functionalities can be identified for specific use cases and linked with data requirements given in Table 2 and Table 3.
- Data collectors and providers such as government agencies or private companies collecting data on roads and the streetspace can use the presented information to ensure that the data they supply align with the outlined requirements of software functionalities. The information can also be used to identify gaps or areas for improvement in their data collection processes based on the requirements specified in the Table 2 and Table 3.
- Standardization organizations such as ISO, ASAM or the OGC can use the comprised information to identify potential gaps and missing concepts in existing standards and to further develop or refine standards for road and streetspace models. Information required and summarized in Table 2 and Table 3 should be available in a standardized form in order to serve the respective functionalities needed for domain-specific use cases. These investigations, for example, were the basis for revising and extending concepts for modeling transportation infrastructure within the newest version of the international OGC standard CityGML 3.0 [21].
- Scientists can benefit from the proposed term definitions, categorizations and evaluations of road and streetspace models, by applying the methodology to other fields of research, e.g., in the context of urban digital twins. A similar analysis could be conducted with other thematic components of semantic 3D city models such as buildings or vegetation. Proposed geometric, semantic or topological capabilities of 3D road models can also serve as a guideline for developing (automated) methods and processes, that are able to produce this kind of data from semantically unstructured data such as point clouds.
- Software application developers can use the information to design and develop software functionalities that meet the specific needs and expectations of users and stakeholders working with streetspace data in order to serve specific use cases.
9. Discussion and Outlook
Semantic 3D streetspace models are digital representations of streets, roads and other components of the built environment such as vegetation and city furniture, that include detailed information about the spatial properties, location and attributes of individual objects. These models provide valuable information and insights that can support the development and use of urban digital twins by allowing users to simulate, analyze, and visualize the performance of these systems. Requirements for the geometric, semantic, topological, or visual capabilities of these 3D models highly depend on the functionalities required by the intended use cases and, thus, should be clear before collecting data for creating such representations. After conducting a thorough review of research and project reports on semantic 3D streetspace models as well as discussions with relevant stakeholders, existing and potential use cases are listed and categorized according to their main application domain. Four main application domains are defined: (1) Infrastructure Planning, Construction and Management, (2) Automotive, Transportation and Navigation Applications, (3) Environmental Simulations and Analyses (4) Land Administration and Topographic Mapping. In total, 36 use cases are presented, discussed and assigned to the most suitable main application domain. Additionally, functionalities required to achieve the goals of these use cases are presented and analyzed for respective input data requirements.
Some of the presented use cases have been implemented using further components of 3D city models such as buildings (e.g., for planning, visibility or solar irradiation analysis). Additionally, new and emerging use cases not considered as typical use cases for 3D city models, such as virtually testing automated driving functions or bicycle path quality analysis are possible with semantic 3D information on roads and streetspaces.
While the presented review contains a comprehensive description of use cases for 3D streetspace models and their requirements, there are also some limitations. As mentioned before, the assignment of use cases to a specific application domain can be ambiguous. We have assigned use cases to their most relevant application domain. More use cases with additional requirements will come up in the future. The presented requirement evaluations such as relative geometric accuracy should be regarded as general guideline values, which are determined based on (currently) available data and systems. Requirements for this information may also change in the future. Furthermore, additional functionalities may be available in the future or existing functionalities may be deprecated. Presented functionalities are a current snapshot; nonetheless, the assignment of use cases and functionalities is not dependant on currently available software.
With the current advancement of artificial intelligence methods, additional functionalities and use cases employing this technology will be available in the future [210]. Automatic scenario generation, e.g., for urban planning to generate a new roundabout layout to replace a previous intersection, is a current research topic and potential future use case for 3D streetspace models. Existing road layouts can be used for training respective AI models. Data models and corresponding instances of (semantically rich) 3D streetspace model datasets can be used for training AI methods in the context of 3D object reconstruction.
The utilization of Large Language Models (LLM) for querying information from semantic 3D streetspace models and providing additional analysis of the query results is another potential future use case of semantic models using AI technologies. The semantic structure of these models allow queries on data stored within GIS or spatial relational databases. LLMs can be utilized to assist users such as city planners or citizens with this interaction, for example, by translating text or audio queries into corresponding SQL statements.
Demands regarding semantic and thematic information, positional accuracy, geometric resolution, topological information and visual capabilities of 3D streetspace models vary depending on the specific use case (even within the same main application domain). Thus, stakeholders interested in creating and using an urban digital twin of the streetspace must consider the capabilities of data formats and standards with respect to these requirements depending on intended (main) use cases. A challenge in this endeavor is to create a digital 3D representation of the streetspace, which is capable of serving as a foundation for as many relevant use cases as possible while managing the complexity of gathering, structuring and updating required data and information sources.
Author Contributions
Conceptualization, Christof Beil and Thomas H. Kolbe; methodology, Christof Beil and Thomas H. Kolbe; formal analysis, Christof Beil; writing—original draft preparation, Christof Beil; writing—review and editing, Thomas H. Kolbe; visualization, Christof Beil; supervision, Thomas H. Kolbe. All authors have read and agreed to the published version of the manuscript.
Funding
This research received no external funding.
Data Availability Statement
Not applicable.
Acknowledgments
We thank the City of Munich for the cooperation in several projects. Parts of this research were conducted in the project “Digital Twin of Munich” and the project “Connected Urban Twins (CUT)”. We further thank the reviewers for their constructive feedback.
Conflicts of Interest
The authors declare no conflicts of interest.
References
- Biljecki, F.; Stoter, J.; Ledoux, H.; Zlatanova, S.; Çöltekin, A. Applications of 3D city models: State of the art review. ISPRS Int. J. Geo-Inf. 2015, 4, 2842–2889. [Google Scholar] [CrossRef]
- Xu, Y.; Stilla, U. Towards Building and Civil Infrastructure Reconstruction from Point Clouds: A Review on Data and Key Techniques. IEEE J. Sel. Top. Appl. Earth Obs. Remote Sens. 2021, 14, 2857–2885. [Google Scholar] [CrossRef]
- Kolbe, T.H.; Donaubauer, A. Semantic 3D City Modeling and BIM. In Urban Informatics; Shi, W., Goodchild, M.F., Batty, M., Kwan, M.P., Zhang, A., Eds.; Springer: Singapore, 2021; pp. 609–636. [Google Scholar]
- Saran, S.; Oberai, K.; Wate, P.; Konde, A.; Dutta, A.; Kumar, K.; Senthil Kumar, A. Utilities of virtual 3D city models based on CityGML: Various use cases. J. Indian Soc. Remote Sens. 2018, 46, 957–972. [Google Scholar] [CrossRef]
- Willenborg, B.; Sindram, M.; Kolbe, T.H. Applications of 3D city models for a better understanding of the built environment. In Trends in Spatial Analysis and Modeling; Springer International Publishing: Berlin/Heidelberg, Germany, 2018; pp. 167–191. [Google Scholar] [CrossRef]
- Beil, C.; Kolbe, T.H. CityGML and the streets of New York—A proposal for detailed street space modeling. In Proceedings of the 12th International 3D GeoInfo Conference 2017, Melbourne, Australia, 26–27 October 2017; Kalantari, M., Rajabifard, A., Eds.; ISPRS Annals of the Photogrammetry, Remote Sensing and Spatial Information Sciences, This Paper Has Received the 2nd Best Paper Award; University of Melbourne: Melbourne, Australia, 2017; Volume IV-4/W5, pp. 9–16. [Google Scholar] [CrossRef]
- Labetski, A.; van Gerwen, S.; Tamminga, G.; Ledoux, H.; Stoter, J. A proposal for an improved transportation model in CityGML. Int. Arch. Photogramm. Remote Sens. Spat. Inf. Sci 2018, XLII-4/W10, 89–96. [Google Scholar] [CrossRef]
- Beil, C.; Ruhdorfer, R.; Coduro, T.; Kolbe, T.H. Detailed Streetspace modeling for Multiple Applications: Discussions on the Proposed CityGML 3.0 Transportation Model. ISPRS Int. J. Geo-Inf. 2020, 9, 603. [Google Scholar] [CrossRef]
- Vitalis, S.; Labetski, A.; Ledoux, H.; Stoter, J. From road centrelines to carriageways—A reconstruction algorithm. PLoS ONE 2022, 17, e0262801. [Google Scholar] [CrossRef]
- Boersma, F. modeling Different Levels of Detail of Roads and Intersections in 3D City Models. Master’s Thesis, Delft University of Technology, Delft, The Netherlands, 2019. [Google Scholar]
- Tamminga, G.; van den Brink, L.; Van Lint, H.; Stoter, J.; Hoogendoorn, S. Toward GIS-Compliant Data Structures for Traffic and Transportation Models. In TRB 92nd Annual Meeting Compendium of Papers; Transportation Research Board (TRB): Washington, DC USA, 2013; pp. 1–18. [Google Scholar]
- Tamminga, G. A Novel Design of the Transport Infrastructure for Traffic Simulation Models. Ph.D. Thesis, Delft University of Technology, Delft, The Netherlands, 2019. [Google Scholar]
- Beil, C.; Kolbe, T.H. Combined modeling of multiple transportation infrastructure within 3D city models and its implementation in CityGML 3.0. In Proceedings of the 15th International 3D GeoInfo Conference 2020, University College London, London, UK, 8–11 September 2020; Volume VI-4/W1-2020. pp. 29–36. [Google Scholar] [CrossRef]
- Beil, C.; Kutzner, T.; Schwab, B.; Kolbe, T.H. Road2CityGML3 Version 1.0. 2023. Available online: https://tum-gis.github.io/road2citygml3 (accessed on 1 October 2024).
- ISO 20524–1:2020; Intelligent Transport Systems—Geographic Data Files (GDF) GDF5.1—Part 1: Application Independent Map Data Shared between Multiple Sources. ISO: Geneva, Switzerland, 2020.
- ASAM. ASAM OpenDRIVE—Open Dynamic Road Information for Vehicle Environment; Version. 1.8; ASAM: Hoehenkirchen, Germany, 2023. [Google Scholar]
- Gruler, H.C.; Stubkjaer, E.; Axelsson, P.; Wikstrom, L. OGC® Land and Infrastructure Conceptual Model Standard (LandInfra); Open Geospatial Consortium: Arlington, VA, USA, 2016; OGC Document 15-111r1. [Google Scholar]
- ISO 16739-1:2024; Industry Foundation Classes (IFC) for Data Sharing in the Construction and Facility Management Industries-Part 1: Data Schema. ISO: Geneva, Switzerland, 2024.
- BASt. Objektkatalog für das Straßen-und Verkehrswesen, Version 2.020, 2020.
- Althoff, M.; Urban, S.; Koschi, M. Automatic conversion of road networks from opendrive to lanelets. In Proceedings of the 2018 IEEE International Conference on Service Operations and Logistics, and Informatics (SOLI), Singapore, 31 July–2 August 2018; pp. 157–162. [Google Scholar]
- Kolbe, T.H.; Kutzner, T.; Smyth, C.S.; Nagel, C.; Roensdorf, C.; Heazel, C. OGC City Geography Markup Language (CityGML) Part 1: Conceptual Model Standard. OGC Document 20-010. 2021. Available online: https://docs.ogc.org/is/20-010/20-010.html (accessed on 1 October 2024).
- Gilbert, T.; Rönsdorf, C.; Plume, J.; Simmons, S.; Nisbet, N.; Gruler, H.C.; Kolbe, T.H.; van Berlo, L.; Mercer, A. Built Environment Data Standards and Their Integration: An Analysis of IFC, CityGML and LandInfra; Technical Report; OGC Document 19-091r1, bSI TR1012; Open Geospatial Consortium: Arlington, VA, USA, 2020. [Google Scholar]
- Carrera-Rivera, A.; Ochoa, W.; Larrinaga, F.; Lasa, G. How-to conduct a systematic literature review: A quick guide for computer science research. MethodsX 2022, 9, 101895. [Google Scholar] [CrossRef]
- Zlatanova, S.; Yan, J.; Wang, Y.; Diakité, A.; Isikdag, U.; Sithole, G.; Barton, J. Spaces in spatial science and urban applications—state of the art review. ISPRS Int. J. Geo-Inf. 2020, 9, 58. [Google Scholar] [CrossRef]
- Object Management Group (OMG). Unified Modeling Language v2.5.1; Object Management Group: Needham, MA, USA, 2017. [Google Scholar]
- Batty, M.; Chapman, D.; Evans, S.; Haklay, M.; Kueppers, S.; Shiode, N.; Smith, A.; Torrens, P.M. Visualizing the City: Communicating Urban Design to Planners and Decision-Makers; Technical Report; Technical Report Paper 26; Centre for Advanced Spatial Analysis (UCL): London, UK, 2001. [Google Scholar]
- Dembski, F.; Wössner, U.; Letzgus, M.; Ruddat, M.; Yamu, C. Urban digital twins for smart cities and citizens: The case study of Herrenberg, Germany. Sustainability 2020, 12, 2307. [Google Scholar] [CrossRef]
- Sindram, M.; Kolbe, T.H. Modeling of urban planning actions by complex transactions on semantic 3D city models. In Proceedings of the International Environmental Modeling and Software Society (iEMSs), San Diego, CA, USA, 15–19 June 2014; pp. 848–855. [Google Scholar]
- Agugiaro, G.; González, F.G.G.; Cavallo, R. The City of Tomorrow from… the Data of Today. ISPRS Int. J. Geo-Inf. 2020, 9, 554. [Google Scholar] [CrossRef]
- Ross, L. Virtual 3D City Models in Urban Land Management-Technologies and Applications. Ph.D. Thesis, Technical University of Berlin, Berlin, Germany, 2010. [Google Scholar]
- Robles-Ortega, M.D.; Ortega, L.; Coelho, A.; Feito, F.; de Sousa, A. Automatic street surface modeling for web-based urban information systems. J. Urban Plan. Dev. 2013, 139, 40–48. [Google Scholar] [CrossRef]
- Aboushal, E.A. Regenerative design of a defined urban space using CityGML model. J. Urban Plan. Dev. 2021, 147, 04021035. [Google Scholar] [CrossRef]
- Depretre, A.; Jacquinod, F. Evaluating Urban Intensity through a City Information Model–Intermediate results from an action research project. ISPRS Ann. Photogramm. Remote Sens. Spat. Inf. Sci. 2021, VIII-4/W2-2021, 153–160. [Google Scholar] [CrossRef]
- Elfouly, M.; Kutzner, T.; Kolbe, T.H. General Indicator Modeling for Decision Support based on 3D City and Landscape Models using Model Driven Engineering. In Proceedings of the Peer Reviewed Proceedings of Digital Landscape Architecture 2015 at Anhalt University of Applied Sciences, Dessau, Germany, June 2015; Buhmann, E., Ervin, S.M., Pietsch, M., Eds.; pp. 256–267.
- Diakite, A.A.; Ng, L.; Barton, J.; Rigby, M.; Williams, K.; Barr, S.; Zlatanova, S. Liveable City Digital Twin: A Pilot Project for the City Of Liverpool (NSW, Australia). ISPRS Ann. Photogramm. Remote Sens. Spat. Inf. Sci. 2022, X-4/W2-2022, 45–52. [Google Scholar] [CrossRef]
- Chaturvedi, K.; Smyth, C.S.; Gesquière, G.; Kutzner, T.; Kolbe, T.H. Managing versions and history within semantic 3D city models for the next generation of CityGML. In Advances in 3D Geoinformation; Springer: Berlin/Heidelberg, Germany, 2017; pp. 191–206. [Google Scholar]
- Engel, J.; Döllner, J. Immersive visualization of virtual 3D City models and its applications in E-Planning. Int. J. E-Plan. Res. (IJEPR) 2012, 1, 17–34. [Google Scholar] [CrossRef][Green Version]
- Susi, T.; Johannesson, M.; Backlund, P. Serious Games: An Overview; Technical Report hs- iki -tr-07-001; School of Humanities and Informatics, University of Skövde: Skövde, Sweden, 2007. [Google Scholar]
- Freese, M.; Lukosch, H.; Wegener, J.; König, A. Serious games as research instruments—Do’s and don’ts from a cross-case-analysis in transportation. Eur. J. Transp. Infrastruct. Res. 2020, 20, 103–126. [Google Scholar] [CrossRef]
- Ariffin, M.M.; Downe, A.G.; Abd Aziz, I.A. Developing a simulation game to facilitate the acquisition and transfer of road safety knowledge. In Proceedings of the 2010 International Symposium on Information Technology, Kuala Lumpur, Malaysia, 15–17 June 2010; Volume 2, pp. 924–929. [Google Scholar]
- Laksono, D.; Aditya, T. Utilizing A Game Engine for Interactive 3D Topographic Data Visualization. ISPRS Int. J. Geo-Inf. 2019, 8, 361. [Google Scholar] [CrossRef]
- Schrotter, G.; Hürzeler, C. The Digital Twin of the City of Zurich for Urban Planning. PFG-J. Photogramm. Remote Sens. Geoinf. Sci. 2020, 88, 99–112. [Google Scholar] [CrossRef]
- Becker, T.; Nagel, C.; Kolbe, T.H. Semantic 3D Modeling of Multi-Utility Networks in Cities for Analysis and 3D Visualization. In Progress and New Trends in 3D Geoinformation Sciences; Pouliot, J., Daniel, S., Hubert, F., Zamyadi, A., Eds.; Springer: Berlin/Heidelberg, Germany, 2013; pp. 41–62. [Google Scholar]
- Kutzner, T.; Hijazi, I.; Kolbe, T.H. Semantic modeling of 3D multi-utility networks for urban analyses and simulations: The CityGML utility network ADE. Int. J. 3-D Inf. Model. (IJ3DIM) 2018, 7, 1–34. [Google Scholar]
- Vishnu, E.; Saran, S. Semantic Modeling of Utility Networks Implementation of Use Cases for Dehradun City. ISPRS-Int. Arch. Photogramm. Remote Sens. Spat. Inf. Sci. 2018, XLII-5, 139–145. [Google Scholar] [CrossRef]
- Vishnu, E.; Sameer, S. OGC CityGML 3D City Models Enriched with Utility Infrastructures for Developing Countries. J. Indian Soc. Remote Sens. 2021, 49, 813–826. [Google Scholar] [CrossRef]
- Zlatanova, S.; Peters, R.; Dilo, A.; Scholten, H. Intelligent Systems for Crisis Management, 8th International Conference on Geo-Information for Disaster Management, Gi4DM 2012; Springer: Berlin/Heidelberg, Germany, 2012. [Google Scholar]
- Toma-Danila, D. Transport network vulnerability assessment methodology, based on the cost-distance method and GIS Integration. In Intelligent Systems for Crisis Management: Geo-Information for Disaster Management (Gi4DM) 2012; Springer: Berlin/Heidelberg, Germany, 2013; pp. 199–213. [Google Scholar]
- Kolbe, T.H.; Gröger, G.; Plümer, L. CityGML–3D city models and their potential for emergency response. In Geospatial Information Technology for Emergency Response; CRC Press: Boca Raton, FL, USA, 2008; pp. 257–274. [Google Scholar]
- Lee, J.; Zlatanova, S. A 3D data model and topological analyses for emergency response in urban areas. In Geospatial Information Technology for Emergency Response; CRC Press: Boca Raton, FL, USA, 2008; pp. 159–184. [Google Scholar]
- Rupprecht, T.; Klingsch, W.; Seyfried, A. Influence of geometry parameters on pedestrian flow through bottleneck. In Pedestrian and Evacuation Dynamics; Springer: Berlin/Heidelberg, Germany, 2011; pp. 71–80. [Google Scholar]
- Visconti, E.; Tsigkanos, C.; Hu, Z.; Ghezzi, C. Model-driven engineering city spaces via bidirectional model transformations. Softw. Syst. Model. 2021, 20, 2003–2022. [Google Scholar] [CrossRef] [PubMed]
- Jaud, S.; Esser, S.; Muhic, S.; Borrmann, A. Development of IFC schema for Infrastructure. In Proceedings of the 6th International Conference siBIM, Online, 3–4 November 2020; pp. 27–35. [Google Scholar]
- Vignali, V.; Acerra, E.M.; Lantieri, C.; Di Vincenzo, F.; Piacentini, G.; Pancaldi, S. Building information modeling (BIM) application for an existing road infrastructure. Autom. Constr. 2021, 128, 103752. [Google Scholar] [CrossRef]
- Jaud, v.; Clemen, C.; Muhič, S.; Borrmann, A. Georeferencing in IIFC: Meeting the Requirements of Infrastructure and Building Industries. ISPRS Ann. Photogramm. Remote Sens. Spat. Inf. Sci. 2022, X-4/W2-2022, 145–152. [Google Scholar] [CrossRef]
- Biancardo, S.A.; Capano, A.; de Oliveira, S.G.; Tibaut, A. Integration of BIM and procedural modeling tools for road design. Infrastructures 2020, 5, 37. [Google Scholar] [CrossRef]
- Lamas, D.; Justo, A.; Soilán, M.; Riveiro, B. 3D Point Cloud to BIM: Automated Application to define IFC Alignment and Roadway width entities from MLS-acquired LiDAR data of mountain Roads. ISPRS Ann. Photogramm. Remote Sens. Spat. Inf. Sci. 2022, X-4/W2-2022, 169–176. [Google Scholar] [CrossRef]
- Justo, A.; Soilán, M.; Sánchez-Rodríguez, A.; Riveiro, B. Scan-to-BIM for the infrastructure domain: Generation of IFC-compliant models of road infrastructure assets and semantics using 3D point cloud data. Autom. Constr. 2021, 127, 103703. [Google Scholar] [CrossRef]
- Barazzetti, L.; Previtali, M.; Scaioni, M. Roads Detection and Parametrization in Integrated BIM-GIS Using LiDAR. Infrastructures 2020, 5, 55. [Google Scholar] [CrossRef]
- New York City Department of Transportation. New York City Street Design Manual, 3rd ed.; New York City Department of Transportation: New York, NY, USA, 2020. [Google Scholar]
- Buuveibaatar, M.; Lee, K.; Lee, W. Development of a Conceptual Data Model for 3D Geospatial Road Management Based on LandInfra Standard: A Case Study of Korea. ISPRS Int. J. Geo-Inf. 2022, 11, 316. [Google Scholar] [CrossRef]
- Pavard, A.; Dony, A.; Bordin, P. Road modeling for Infrastructure Management – The Efficient Use of Geographic Information Systems. J. Inf. Technol. Constr. 2023, 28, 438–457. [Google Scholar] [CrossRef]
- Zhao, B.; Silva, E.; Soga, K. Pavement degradation: A city-scale model for San Francisco, USA. Proc. Inst. Civ. Eng.-Smart Infrastruct. Constr. 2018, 171, 93–109. [Google Scholar] [CrossRef]
- Ait-Lamallam, S.; Yaagoubi, R.; Sebari, I.; Doukari, O. Extending the IFC Standard to Enable Road Operation and Maintenance Management through OpenBIM. ISPRS Int. J. Geo-Inf. 2021, 10, 496. [Google Scholar] [CrossRef]
- Floros, G.; Boyes, G.; Owens, D.; Ellul, C. Developing IFC for infrastructure: A case study of three highway entities. In Proceedings of the ISPRS Annals of the Photogrammetry, Remote Sensing and Spatial Information Sciences, International Society for Photogrammetry and Remote Sensing, Warsaw, Poland, 16–17 September 2019; Volume 4, pp. 59–66. [Google Scholar]
- Huang, P.; Cheng, M.; Chen, Y.; Luo, H.; Wang, C.; Li, J. Traffic sign occlusion detection using mobile laser scanning point clouds. IEEE Trans. Intell. Transp. Syst. 2017, 18, 2364–2376. [Google Scholar] [CrossRef]
- Aleksandrov, M.; Zlatanova, S.; Kimmel, L.; Barton, J.; Gorte, B. Voxel-based visibility analysis for safety assessment of urban environments. ISPRS Ann. Photogramm. Remote Sens. Spat. Inf. Sci. 2019, 4, 11–17. [Google Scholar] [CrossRef]
- Hirt, P.R.; Holtkamp, J.; Hoegner, L.; Xu, Y.; Stilla, U. Occlusion detection of traffic signs by voxel-based ray tracing using highly detailed models and MLS point clouds of vegetation. Int. J. Appl. Earth Obs. Geoinf. 2022, 114, 103017. [Google Scholar] [CrossRef]
- Scorpio, M.; Laffi, R.; Masullo, M.; Ciampi, G.; Rosato, A.; Maffei, L.; Sibilio, S. Virtual reality for smart urban lighting design: Review, applications and opportunities. Energies 2020, 13, 3809. [Google Scholar] [CrossRef]
- Redweik, R. CO2 Monitoring und Reporting auf Basis von 3D-Stadtmodellen. Available online: https://www.3d-stadtmodelle.org/3d-stadtmodelle_2016/vortraege/01_Redweik_CO2-Monitoring.pdf (accessed on 20 July 2024).
- Bock, F.; Sester, M. Improving Parking Availability Maps using Information from Nearby Roads. Transp. Res. Procedia 2016, 19, 207–214. [Google Scholar] [CrossRef]
- Martens, K.; Benenson, I.; Levy, N. The Dilemma of On-Street Parking Policy: Exploring Cruising for Parking Using an Agent-Based Model. In Geospatial Analysis and Modeling of Urban Structure and Dynamics; Jiang, B., Yao, X., Eds.; Springer: Dordrecht, The Netherlands, 2010; pp. 121–138. [Google Scholar] [CrossRef]
- Varela-González, M.; Riveiro, B.; Arias-Sánchez, P.; González-Jorge, H.; Martínez-Sánchez, J. A CityGML extension for traffic-sign objects that guides the automatic processing of data collected using mobile mapping technology. Int. Arch. Photogramm. Remote Sens. Spat. Inf. Sci. 2014, 40, 415–420. [Google Scholar] [CrossRef]
- Niestroj, M.G.; McMeekin, D.A.; Helmholz, P. Overview of standards towards road asset information exchange. Int. Arch. Photogramm. Remote Sens. Spat. Inf. Sci. 2018, 42, 443–450. [Google Scholar] [CrossRef]
- Sabato, E.; D’Amico, F.; Tripodi, A.; Tiberi, P. BIM & Road safety – Applications of digitals models from in-built safety evaluations to asset management. Transp. Res. Procedia 2023, 69, 815–822. [Google Scholar] [CrossRef]
- Moradi, M.; Assaf, G.J. Designing and Building an Intelligent Pavement Management System for Urban Road Networks. Sustainability 2023, 15, 1157. [Google Scholar] [CrossRef]
- Luiten, B.; Böhms, M.; Alsem, D.; O’Keeffe, A. Asset Information Management Using Linked Data for the Life-Cycle of Roads; CRC Press/Balkema: Delft, The Netherlands, 2019. [Google Scholar]
- Crampen, D.; Blankenbach, J. LOADt: Towards a Concept of Level of as-is Detail for Digital Twins of Roads. In Proceedings of the 30th International Workshop on Intelligent Computing in Engineering (EG-ICE), London, UK, 4–7 July 2023. [Google Scholar]
- Crampen, D.; Hein, M.; Blankenbach, J. A Level of As-Is Detail Concept for Digital Twins of Roads—A Case Study. In Recent Advances in 3D Geoinformation Science; Kolbe, T.H., Donaubauer, A., Beil, C., Eds.; Springer: Cham, Switzerland, 2024; pp. 499–515. [Google Scholar]
- Chao, Q.; Bi, H.; Li, W.; Mao, T.; Wang, Z.; Lin, M.C.; Deng, Z. A survey on visual traffic simulation: Models, evaluations, and applications in autonomous driving. Comput. Graph. Forum 2020, 39, 287–308. [Google Scholar] [CrossRef]
- Wilkie, D.; Sewall, J.; Lin, M.C. Transforming GIS data into functional road models for large-scale traffic simulation. IEEE Trans. Vis. Comput. Graph. 2011, 18, 890–901. [Google Scholar] [CrossRef]
- Fellendorf, M. Digital Terrain Models for Road Design and Traffic Simulation. In Photogrammetric Week 13, 1st ed.; Wichmann Verlag, VDE Verlag GmbH: Belin/Offenbach, Germany, 2013; pp. 309–317. [Google Scholar]
- Grigoropoulos, G.; Keler, A.; Kaths, H.; Spangler, M.; Busch, F. Using Geodata for Simulating Urban Traffic–Current Research in the Field of Traffic Engineering and Control. In Geoinformationssysteme 2019–Beiträge Zur 6. Münchner GI-Runde; Runder Tisch GIS e.V.: Munich, Germany, 2019; pp. 44–49. [Google Scholar]
- Ruhdorfer, R.; Willenborg, B.; Sindram, M. Coupling of traffic simulations and semantic 3D city models. Gis. Sci. 2018, 3, 101–109. [Google Scholar]
- Keler, A.; Amini, S.; Lindner, J.; Bogenberger, K. Introducing Data-Format-Dependent Road Network Conversion Techniques—Lessons Learned from the Digital Twin Munich. In Proceedings of the 31st Geographical Information Science Research UK (GISRUK) Conference, Glasgow, Scotland, 18–21 April 2023. [Google Scholar] [CrossRef]
- Keler, A.; Kaths, J.; Chucholowski, F.; Chucholowski, M.; Grigoropoulos, G.; Spangler, M.; Kaths, H.; Busch, F. A bicycle simulator for experiencing microscopic traffic flow simulation in urban environments. In Proceedings of the 2018 21st International Conference on Intelligent Transportation Systems (ITSC), Maui, HI, USA, 4–7 November 2018; pp. 3020–3023. [Google Scholar]
- Ullmann, D.; Kreimeier, J.; Götzelmann, T.; Kipke, H. BikeVR: A virtual reality bicycle simulator towards sustainable urban space and traffic planning. In Proceedings of the Conference on Mensch und Computer, Association for Computing Machinery, New York, NY, USA, 6–9 September 2020; pp. 511–514. [Google Scholar]
- Weißmann, M.; Edler, D.; Keil, J.; Dickmann, F. Creating an Interactive Urban Traffic System for the Simulation of Different Traffic Scenarios. Appl. Sci. 2023, 13, 6020. [Google Scholar] [CrossRef]
- Abou-Senna, H.; Essam Radwan, K.W.; Cooper, C.D. Using a traffic simulation model (VISSIM) with an emissions model (MOVES) to predict emissions from vehicles on a limited-access highway. J. Air Waste Manag. Assoc. 2013, 63, 819–831. [Google Scholar] [CrossRef]
- Beil, C.; Kendir, M.; Ruhdorfer, R.; Kolbe, T.H. Dynamic and web-based 4D visualization of streetspace activities derived from traffic simulations and semantic 3D city models. ISPRS Ann. Photogramm. Remote Sens. Spat. Inf. Sci. 2022, X-4/W2-2022, 29–36. [Google Scholar] [CrossRef]
- Amara, Y.; Amamra, A.; Khemis, S. Raw GIS to 3D road modeling for real-time traffic simulation. Vis. Comput. 2022, 38, 239–256. [Google Scholar] [CrossRef]
- Chaturvedi, K.; Kolbe, T.H. Integrating dynamic data and sensors with semantic 3D city models in the context of smart cities. ISPRS Ann. Photogramm. Remote Sens. Spat. Inf. Sci. 2016, IV-2/W1, 31–38. [Google Scholar] [CrossRef]
- Chaturvedi, K.; Yao, Z.; Kolbe, T.H. Integrated Management and Visualization of Static and Dynamic Properties of Semantic 3D City Models. In Proceedings of the 4th International Conference on Smart Data and Smart Cities, Kuala Lumpur, Malaysia, 1–3 October 2019; ISPRS Archives of the Photogrammetry, Remote Sensing and Spatial Information Sciences, XLII-4/W17. pp. 7–14. [Google Scholar]
- Gitahi, J.; Kolbe, T.H. Requirements for Web-Based 4D Visualisation of Integrated 3D City Models and Sensor Data in Urban Digital Twins. In Recent Advances in 3D Geoinformation Science; Kolbe, T.H., Donaubauer, A., Beil, C., Eds.; Springer: Cham, Switzerland, 2024; pp. 707–725. [Google Scholar]
- Campos, C.; Leitão, J.M.; Coelho, A.F. Integrated Modeling of Road Environments for Driving Simulation. In Proceedings of the 10th International Conference on Computer Graphics Theory and Applications-Volume 1: GRAPP, (VISIGRAPP 2015), INSTICC, SciTePress, Berlin, Germany, 11–14 March 2015; pp. 70–80. [Google Scholar] [CrossRef]
- Barz, A.; Conrad, J.; Wallach, D. Advantages of Using Runtime Procedural Generation of Virtual Environments Based on Real World Data for Conducting Empirical Automotive Research. In Proceedings of the HCI International 2020–Late Breaking Papers: Digital Human Modeling and Ergonomics, Mobility and Intelligent Environments, Copenhagen, Denmark, 19–24 July 2020; Stephanidis, C., Duffy, V.G., Streitz, N., Konomi, S., Krömker, H., Eds.; Springer: Cham, Switzerland, 2020; pp. 14–23. [Google Scholar]
- Richter, A.; Scholz, M. Road2Simulation-Guidelines (1.2.1). 2019. Available online: https://zenodo.org/records/3375550 (accessed on 1 October 2024).
- Richter, A.; Löwner, M.O.; Ebendt, R.; Scholz, M. Towards an integrated urban development considering novel intelligent transportation systems: Urban Development Considering Novel Transport. Technol. Forecast. Soc. Chang. 2020, 155, 119970. [Google Scholar] [CrossRef]
- Furda, A.; Vlacic, L. An object-oriented design of a world model for autonomous city vehicles. In Proceedings of the 2010 IEEE Intelligent Vehicles Symposium, La Jolla, CA, USA, 21–24 June 2010; pp. 1054–1059. [Google Scholar]
- Schwab, B.; Kolbe, T.H. Requirement Analysis of 3D Road Space Models for Automated Driving. ISPRS Ann. Photogramm. Remote Sens. Spat. Inf. Sci. 2019, IV-4/W8, 99–106. [Google Scholar] [CrossRef]
- Wagener, N.; Beckmann, J.; Eckstein, L. Efficient Creation of 3D-Virtual Environments for Driving Simulators. In Proceedings of the 2022 International Conference on Electrical, Computer, Communications and Mechatronics Engineering (ICECCME), Maldives, Maldives, 16–18 November 2022; pp. 1–6. [Google Scholar] [CrossRef]
- Schwab, B.; Kolbe, T.H. Validation of parametric OpenDRIVE Road Space Models. ISPRS Ann. Photogramm. Remote Sens. Spat. Inf. Sci. 2022, X-4/W2-2022, 257–264. [Google Scholar] [CrossRef]
- Kutsch, A.; Margreiter, M.; Stueger, P.N.; Fehn, F.; Metzger, B.; Hamm, L.; Engelhardt, R.; Ilic, M.; Bogenberger, K. TEMPUS—Test Field Munich-Pilot Test for Urban Automated Road Traffic. In Proceedings of the 2022 IEEE 25th International Conference on Intelligent Transportation Systems (ITSC), Macau, China, 8–12 October 2022; pp. 2514–2519. [Google Scholar] [CrossRef]
- Strosahl, J.; Sichermann, J.; Jesch, M.; Spieler, D. Perspective-Corrected Extraction of Trajectories from Urban Traffic Camera Using CNN. In Proceedings of the 2022 International Conference on Connected Vehicle and Expo (ICCVE), Lakeland, FL, USA, 7–9 March 2022; pp. 1–7. [Google Scholar] [CrossRef]
- Butz, T.; Ehmann, M.; von Stryk, O.; Wolter, T.M. Realistic road modeling for the real-time simulation of vehicle dynamics. ATZ Worldw. 2004, 106, 11–13. [Google Scholar] [CrossRef]
- Barsi, A.; Poto, V.; Tihanyi, V. Creating OpenCRG Road Surface Model from Terrestrial Laser Scanning Data for Autonomous Vehicles. In Vehicle and Automotive Engineering 2; Jármai, K., Bolló, B., Eds.; Springer: Cham, Switzerland, 2018; pp. 361–369. [Google Scholar]
- Lovas, T.; Ormandi, T.; Somogyi, A.J.; Baranyai, D.; Tihanyi, V.; Tettamanti, T. OpenCRG Models From Different Data Sources to Support Vehicle Simulations. IEEE Access 2022, 10, 42690–42698. [Google Scholar] [CrossRef]
- Seif, H.G.; Hu, X. Autonomous Driving in the iCity-HD Maps as a Key Challenge of the Automotive Industry. Engineering 2016, 2, 159–162. [Google Scholar] [CrossRef]
- Althoff, M.; Koschi, M.; Manzinger, S. CommonRoad: Composable benchmarks for motion planning on roads. In Proceedings of the 2017 IEEE Intelligent Vehicles Symposium (IV), Los Angeles, CA, USA, 11–14 June 2017; pp. 719–726. [Google Scholar] [CrossRef]
- Poggenhans, F.; Janosovits, J. Pathfinding and Routing for Automated Driving in the Lanelet2 Map Framework. In Proceedings of the 2020 IEEE 23rd International Conference on Intelligent Transportation Systems (ITSC), Rhodes, Greece, 20–23 September 2020; pp. 1–7. [Google Scholar] [CrossRef]
- Yan, J.; Zlatanova, S.; Diakité, A. A unified 3D space-based navigation model for seamless navigation in indoor and outdoor. Int. J. Digit. Earth 2021, 14, 985–1003. [Google Scholar] [CrossRef]
- Kim, T.; Kim, K.S.; Lee, J. How to Extend IndoorGML for Seamless Navigation Between Indoor and Outdoor Space. In Web and Wireless Geographical Information Systems; Kawai, Y., Storandt, S., Sumiya, K., Eds.; Springer International Publishing: Berlin/Heidelberg, Germany, 2019; pp. 46–62. [Google Scholar]
- Li, X.; Wang, M.; Liu, X.; Wang, Z.; Bian, Y. Representing dynamic lanes in road network models. Int. J. Geogr. Inf. Sci. 2022, 36, 1467–1483. [Google Scholar] [CrossRef]
- Santhanavanich, T.; Wuerstle, P.; Silberer, J.; Loidl, V.; Rodrigues, P.; Coors, V. 3D Safe Routing Navigation Application for Pedestrians and Cyclists based on Open Source Tools. ISPRS Ann. Photogramm. Remote Sens. Spat. Inf. Sci. 2020, VI-4/W2-2020, 143–147. [Google Scholar] [CrossRef]
- El Mekawy, M.; Issa, M.; Perjons, E. BIM-GIS Integration for Traffic Safety In Cities. ISPRS Ann. Photogramm. Remote Sens. Spat. Inf. Sci. 2021, VIII-4/W2-2021, 161–166. [Google Scholar] [CrossRef]
- Bassani, M.; Grasso, N.; Piras, M. 3D GIS based evaluation of the available sight distance to assess safety of urban roads. Int. Arch. Photogramm. Remote Sens. Spat. Inf. Sci. 2015, 40, 137. [Google Scholar] [CrossRef]
- Wierbos, M.J.; Knoop, V.L.; Hänseler, F.S.; Hoogendoorn, S.P. Capacity, Capacity Drop, and Relation of Capacity to the Path Width in Bicycle Traffic. Transp. Res. Rec. 2019, 2673, 693–702. [Google Scholar] [CrossRef]
- FGSV. Handbuch für die Bemessung von Straßenverkehrsanlagen [Manual for the Design of Road Traffic Facilities]; Forschungsgesellschaft für Straßen-und Verkehrswesen e.V. [Research Association for Roads and Traffic e.V.]: Köln, Germany, 2015. (In German) [Google Scholar]
- Beil, C.; Ilic, M.; Keler, A.; Kolbe, T.H. Automatically Evaluating the Service Quality of Bicycle Paths Based on Semantic 3D City Models. In Proceedings of the Lecture Notes in Geoinformation and Cartography-Recent Advances in 3D Geoinformation Science-Proceedings of the 18th 3D GeoInfo Conference, Munich, Germany, 12–14 September 2024; Kolbe, T.H., Donaubauer, A., Beil, C., Eds.; 2024; pp. 75–92. [Google Scholar]
- Kielar, P.M.; Biedermann, D.H.; Borrmann, A. MomenTUMv2: A Modular, Extensible, and Generic Agent-Based Pedestrian Behavior Simulation Framework; Technical Report TUM-I1643; Technical University Munich: Munich, Germany, 2016. [Google Scholar]
- Schwab, B.; Beil, C.; Kolbe, T.H. Spatio-Semantic Road Space Modeling for Vehicle – Pedestrian Simulation to Test Automated Driving Systems. Sustainability 2020, 12, 3799. [Google Scholar] [CrossRef]
- Valls, F.; Clua, A. Modeling Barcelona sidewalks: A high resolution urban scale assessment of the geometric attributes of the walkable network. PLoS ONE 2023, 18, e0284630. [Google Scholar] [CrossRef] [PubMed]
- Slingsby, A.; Raper, J. Navigable space in 3D city models for pedestrians. In Advances in 3D Geoinformation Systems; Springer: Berlin/Heidelberg, Germany, 2008; pp. 49–64. [Google Scholar]
- Wheeler, B.; Syzdykbayev, M.; Karimi, H.A.; Gurewitsch, R.; Wang, Y. Personalized accessible wayfinding for people with disabilities through standards and open geospatial platforms in smart cities. Open Geospat. Data Softw. Stand. 2020, 5, 1–15. [Google Scholar] [CrossRef]
- Kasemsuppakorn, P.; Karimi, H.A. Data requirements and a spatial database for personalized wheelchair navigation. In Proceedings of the 2nd International Convention on Rehabilitation Engineering & Assistive Technology, Bangkok, Thailand, 13–15 May 2008; pp. 31–34. [Google Scholar]
- Sekeran, M.; Rostami-Shahrbabaki, M.; Syed, A.A.; Margreiter, M.; Bogenberger, K. Lane-Free Traffic: History and State of the Art. In Proceedings of the 2022 IEEE 25th International Conference on Intelligent Transportation Systems (ITSC), Macau, China, 8–12 October 2022; pp. 1037–1042. [Google Scholar] [CrossRef]
- Park, S.H.; Jang, Y.H.; Geem, Z.W.; Lee, S.H. CityGML-Based Road Information Model for Route Optimization of Snow-Removal Vehicle. ISPRS Int. J. Geo-Inf. 2019, 8, 588. [Google Scholar] [CrossRef]
- Randt, B.; Bildstein, F.; Kolbe, T.H. Use of virtual 3D landscapes for emergency driver training. In Proceedings of the International Conference on Visual Simulation IMAGE, Chengdu, China, 22–24 August 2007; Volume 2. [Google Scholar]
- Piga, B.; Caruso, G.; Ferraioli, A.; Mussone, L. Modeling Virtual Road Scenarios for Driving Simulators: A Comparison of 3D Models with Different Level of Details. In Proceedings of the International Conference of Representation Disciplines Teachers, Reggio Calabria and Messina, Italia, 17–19 September 2020; pp. 792–802. [Google Scholar]
- Nakasone, A.; Prendinger, H.; Miska, M.; Lindner, M.; Horiguchi, R.; Kuwahara, M. OpenEnergySim: A 3D internet based experimental framework for integrating traffic simulation and multi-user immersive driving. In Proceedings of the 4th International ICST Conference on Simulation Tools and Techniques, Barcelona, Spain, 21–25 March 2011; pp. 490–498. [Google Scholar]
- Gnatz, S. Automatisierte Generierung Hochdetaillierter 3D-Verkehrswegemodelle für Straßenbahnsimulatoren. Master’s Thesis, Technical University Munich, Munich, Germany, 2018. [Google Scholar]
- Chen, A.; Ramanandan, A.; Farrell, J.A. High-precision lane-level road map building for vehicle navigation. In Proceedings of the IEEE/ION Position, Location and Navigation Symposium, Indian Wells, CA, USA, 4–6 May 2010; pp. 1035–1042. [Google Scholar] [CrossRef]
- Olbrich, F.; Beil, C.; Nguyen, S.H.; Kolbe, T.H. Multimodale Navigationsanwendungen für CityGML 3.0-konforme 3D-Straßenraummodelle mittels Graphdatenbanken. In Proceedings of the 44. Wissenschaftlich-Technische Jahrestagung der DGPF in Remagen–Publikationen der DGPF, Deutsche Gesellschaft für Photogrammetrie, Fernerkundung und Geoinformation e.V., 13–14 March 2024; pp. 357–369. Available online: https://dgpf.de/con/jt2024.html (accessed on 1 October 2024).
- Nedkov, S. Knowledge-Based Optimisation of 3D City Models for Car Navigation Devices. Master’s Thesis, Delft University of Technology, Delft, The Netherlands, 2012. [Google Scholar]
- Raubal, M.; Winter, S. Enriching Wayfinding Instructions with Local Landmarks. In Proceedings of the Geographic Information Science, Boulder, CO, USA, 25–28 September 2002; Egenhofer, M.J., Mark, D.M., Eds.; Springer: Berlin/Heidelberg, Germany, 2002; pp. 243–259. [Google Scholar]
- Harrie, L.; Oucheikh, R.; Nilsson, A.; Oxenstierna, A.; Cederholm, P.; Wei, L.; Richter, K.F.; Olsson, P. Label Placement Challenges in City Wayfinding Map Production–Identification and Possible Solutions. J. Geovis. Spat. Anal. 2022, 6, 16. [Google Scholar] [CrossRef]
- Prandi, F.; De Amicis, R.; Piffer, S.; Soave, M.; Cadzow, S.; Gonzalez Boix, E.; D’Hont, E. Using CityGML to deploy Smart-City Services for urban ecosystems. Int. Arch. Photogramm. Remote Sens. Spat. Inf. Sci. 2013, XL-4/W1, 87–92. [Google Scholar] [CrossRef]
- Bandrova, T.; Zlatanova, S.; Konecny, M. Three-Dimensional Maps for Disaster Management. ISPRS Ann. Photogramm. Remote Sens. Spat. Inf. Sci. 2012, I-4, 245–250. [Google Scholar] [CrossRef]
- Kwan, M.P.; Lee, J. Emergency response after 9/11: The potential of real-time 3D GIS for quick emergency response in micro-spatial environments. Comput. Environ. Urban Syst. 2005, 29, 93–113. [Google Scholar] [CrossRef]
- Wysocki, O.; Hoegner, L.; Stilla, U. Refinement of semantic 3D building models by reconstructing underpasses from MLS point clouds. Int. J. Appl. Earth Obs. Geoinf. 2022, 111, 102841. [Google Scholar] [CrossRef]
- Godavarthy, R.P.; Russell, E.; Landman, D. Using vehicle simulations to understand strategies for accommodating oversize, overweight vehicles at roundabouts. Transp. Res. Part A Policy Pract. 2016, 87, 41–50. [Google Scholar] [CrossRef]
- Causa, F.; Franzone, A.; Fasano, G. Strategic and Tactical Path Planning for Urban Air Mobility: Overview and Application to Real-World Use Cases. Drones 2023, 7, 11. [Google Scholar] [CrossRef]
- Tang, H.; Zhang, Y.; Mohmoodian, V.; Charkhgard, H. Automated flight planning of high-density urban air mobility. Transp. Res. Part C Emerg. Technol. 2021, 131, 103324. [Google Scholar] [CrossRef]
- Bauranov, A.; Rakas, J. Designing airspace for urban air mobility: A review of concepts and approaches. Prog. Aerosp. Sci. 2021, 125, 100726. [Google Scholar] [CrossRef]
- Schulte, C.; Coors, V. Development of a CityGML ADE for dynamic 3D flood information. In Proceedings of the Joint ISCRAM-CHINA and GI4DM Conference on Information Systems for Crisis Management, Harbin, China, 4–6 August 2008; Volume 103, p. 10. [Google Scholar]
- Shen, J.; Zhou, J.; Zhou, J.; Herman, L.; Reznik, T. Constructing the CityGML ADE for the Multi-Source Data Integration of Urban Flooding. ISPRS Int. J. Geo-Inf. 2020, 9, 359. [Google Scholar] [CrossRef]
- Amirebrahimi, S.; Rajabifard, A.; Mendis, P.; Ngo, T. A data model for integrating GIS and BIM for assessment and 3D visualisation of flood damage to building. Locate 2015, 15, 10–12. [Google Scholar]
- Lu, L.; Becker, T.; Löwner, M.O. 3D Complete Traffic Noise Analysis based on CityGML. In Advances in 3D Geoinformation; Abdul-Rahman, A., Ed.; Springer International Publishing: Berlin/Heidelberg, Germany, 2017; pp. 265–283. [Google Scholar]
- Czerwinski, A.; Gröger, G.; Reichert, S.; Plümer, L. Qualitätssicherung einer 3D-GDI EU-Umgebungslärmkartierung Stufe 2 in NRW. Erscheint Zfv 2013, 138, 175–184. Available online: https://geodaesie.info/images/zfv/138-jahrgang-2013/downloads/zfv_2013_3_Czerwinski_et-al.pdf (accessed on 1 October 2024).
- Czerwinski, A.; Kolbe, T.H.; Plümer, L.; Stöcker-Meier, E. Interoperability and accuracy requirements for EU environmental noise mapping. In Proceedings of the International Conference on GIS and Sustainable Development (InterCarto—InterGIS 12), Berlin, Germany, 28–30 August 2006; pp. 28–30. [Google Scholar]
- Stoter, J.; de Kluijver, H.; Kurakula, V. 3D noise mapping in urban areas. Int. J. Geogr. Inf. Sci. 2008, 22, 907–924. [Google Scholar] [CrossRef]
- Kumar, K.; Ledoux, H.; Commandeur, T.J.F.; Stoter, J.E. Modeling urban noise in CityGML ADE: Case of the Netherlands. ISPRS Ann. Photogramm. Remote Sens. Spat. Inf. Sci. 2017, IV-4/W5, 73–81. [Google Scholar] [CrossRef]
- Konde, A.; Saran, S. Web enabled spatio-temporal semantic analysis of traffic noise using CityGML. J. Geomat. 2017, 11, 248–259. [Google Scholar]
- Guarnaccia, C. Acoustical noise analysis in road intersections: A case study. In Proceedings of the 11th WSEAS International Conference on “Acoustics & Music: Theory & Applications” (AMTA’10), Iasi, Romania, 13–15 June 2010; pp. 208–215. [Google Scholar]
- Quartieri, J.; Mastorakis, N.; Guarnaccia, C.; Troisi, A.; D’Ambrosio, S.; Iannone, G. Road intersections noise impact on urban environment quality. In Proceedings of the 5th WSEAS International Conference on “Applied and Theoretical Mechanics” (MECHANICS’09), Puerto de la Cruz, Tenerife, Spain, 14–16 December 2009; pp. 162–171. [Google Scholar]
- Henningsson, M.; Blicharska, M.; Antonson, H.; Mikusiński, G.; Göransson, G.; Angelstam, P.; Folkeson, L.; Jönsson, S. Perceived landscape values and public participation in a road-planning process—A case study in Sweden. J. Environ. Plan. Manag. 2015, 58, 631–653. [Google Scholar] [CrossRef]
- Drazkiewicz, A.; Challies, E.; Newig, J. Public participation and local environmental planning: Testing factors influencing decision quality and implementation in four case studies from Germany. Land Use Policy 2015, 46, 211–222. [Google Scholar] [CrossRef]
- Ghassoun, Y.; Löwner, M.O.; Weber, S. Exploring the benefits of 3D city models in the field of urban particles distribution modeling-A comparison of model results. In 3D Geoinformation Science; Springer: Cham, Switzerland, 2015; pp. 193–205. [Google Scholar]
- Brand, L.; Löwner, M.O. Parametrisierung und Identifikation urbaner Straßenkreuzungen im Kontext der Feinstaubmodellierung. DGPF Tagungsband Gemeinsame Jahrestag DGfK DGPF GfGI GiN 2014, 23, 26–28. [Google Scholar]
- Ghassoun, Y.; Löwner, M.O. Comparison of 2D & 3D parameter-based models in urban fine dust distribution modeling. In Advances in 3D Geoinformation; Springer: Berlin/Heidelberg, Germany, 2017; pp. 231–246. [Google Scholar]
- Zhu, W.; Simons, A.; Wursthorn, S.; Nichersu, A. Integration of CityGML and Air Quality Spatio-Temporal Data Series via OGC SOS. In Proceedings of the Geospatial Sensor Webs Conference (GSW), Munster, Germany, 29–31 August 2016; pp. 29–31. [Google Scholar]
- Padsala, R.; Valger, S.; Santhanavanich, T.; Voss, U.; Coors, V. Geo-visualisation of Air-Pollutant Dispersion in Complex Urban Environments using 3D City Models: Insights from High-Resolution Street Canyon Simulation-Concept and First Results. Int. Arch. Photogramm. Remote Sens. Spat. Inf. Sci. 2024, XLVIII-4/W11-2024, 89–95. [Google Scholar] [CrossRef]
- Rúa, E.; Núñez-Seoane, A.; Arias, P.; Martínez-Sánchez, J. Automatic detection to inventory road slopes using open LiDAR point clouds. Int. J. Appl. Earth Obs. Geoinf. 2023, 118, 103225. [Google Scholar] [CrossRef]
- Bornstein, R.D. Observations of the urban heat island effect in New York City. J. Appl. Meteorol. Climatol. 1968, 7, 575–582. [Google Scholar] [CrossRef]
- Chaturvedi, K.; Willenborg, B.; Sindram, M.; Kolbe, T.H. Solar potential analysis and integration of the time-dependent simulation results for semantic 3D city models using Dynamizers. In Proceedings of the 12th International 3D GeoInfo Conference 2017, Melbourne, Australia, 26–27 October 2017; pp. 25–32. [Google Scholar]
- Pena Acosta, M.; Vahdatikhaki, F.; Santos, J.; Dorée, A.G. A conceptual framework for more efficient simulation of the interplay between road pavements and the Urban Heat Island phenomenon. In Proceedings of the EG-ICE 2020 Workshop on Intelligent Computing in Engineering, Online, 1–4 July 2020; Ungureanu, L.C., Hartmann, T., Eds.; Berlin University Press: Berlin, Germany, 2020; pp. 264–274. [Google Scholar]
- Liu, Z.; Yang, A.; Gao, M.; Jiang, H.; Kang, Y.; Zhang, F.; Fei, T. Towards feasibility of photovoltaic road for urban traffic-solar energy estimation using street view image. J. Clean. Prod. 2019, 228, 303–318. [Google Scholar] [CrossRef]
- Pauleit, S.; Hansen, R.; Rall, E.; Rolf, W. Urban Green Infrastructure: Strategic planning of urban green and blue for multiple benefi ts. In The Routledge Handbook of Urban Ecology; Taylor and Francis: Abingdon, UK, 2020; pp. 931–942. [Google Scholar] [CrossRef]
- Rahman, M.A.; Franceschi, E.; Pattnaik, N.; Moser-Reischl, A.; Hartmann, C.; Paeth, H.; Pretzsch, H.; Rötzer, T.; Pauleit, S. Spatial and temporal changes of outdoor thermal stress: Influence of urban land cover types. Sci. Rep. 2022, 12, 671. [Google Scholar] [CrossRef]
- Florio, P.; Peronato, G.; Perera, A.; Di Blasi, A.; Poon, K.H.; Kämpf, J.H. Designing and assessing solar energy neighborhoods from visual impact. Sustain. Cities Soc. 2021, 71, 102959. [Google Scholar] [CrossRef]
- Miranda, F.; Doraiswamy, H.; Lage, M.; Wilson, L.; Hsieh, M.; Silva, C.T. Shadow Accrual Maps: Efficient Accumulation of City-Scale Shadows Over Time. IEEE Trans. Vis. Comput. Graph. 2019, 25, 1559–1574. [Google Scholar] [CrossRef]
- Sukma, A.I.; Koeva, M.N.; Reckien, D.; Bockarjova, M.; da Silva Mano, A.; Canili, G.; Vicentini, G.; Kerle, N. 3D City Digital Twin Simulation to Mitigate Heat Risk of Urban Heat Islands. Int. Arch. Photogramm. Remote Sens. Spat. Inf. Sci. 2024, XLVIII-4/W11-2024, 129–136. [Google Scholar] [CrossRef]
- González-Collazo, S.M.; del Río-Barral, P.; Balado, J.; González, E. Detection of Direct Sun Glare on Drivers from Point Clouds. Remote Sens. 2022, 14, 1456. [Google Scholar] [CrossRef]
- Oude Elberink, S.; Stoter, J.; Ledoux, H.; Commandeur, T. Generation and dissemination of a national virtual 3D city and landscape model for the Netherlands. Photogramm. Eng. Remote Sens. 2013, 79, 147–158. [Google Scholar] [CrossRef]
- Heipke, C. Herausforderungen bei der Erstellung von 3D-DLMs. In Geoinformationssysteme; Kolbe, T.H., Bill, R., Donaubauer, A., Eds.; Wichmann: Heidelberg, Germany, 2016. [Google Scholar]
- Soon, K.H.; Khoo, V.H.S. CityGML modeling for Singapore 3D national mapping. Int. Arch. Photogramm. Remote Sens. Spat. Inf. Sci. 2017, XLII-4/W7, 37–42. [Google Scholar] [CrossRef]
- Wong, K.; Ellul, C. User requirements gathering for a national 3D mapping product in the United Kingdom. ISPRS Ann. Photogramm. Remote Sens. Spat. Inf. Sci. 2018, IV-4/W6, 89–96. [Google Scholar] [CrossRef]
- Uggla, M.; Olsson, P.; Abdi, B.; Axelsson, B.; Calvert, M.; Christensen, U.; Gardevärn, D.; Hirsch, G.; Jeansson, E.; Kadric, Z.; et al. Future Swedish 3D City Models-Specifications, Test Data, and Evaluation. ISPRS Int. J. Geo-Inf. 2023, 12, 47. [Google Scholar] [CrossRef]
- Fiutak, G.; Marx, C.; Donaubauer, A.; Philipp, W. Projekt 3D Digitales Landschaftsmodell (3D-DLM) am Runden Tisch GIS e.V; Technical Report; Runder Tisch GIS e.V.: München, Germany, 2018. [Google Scholar]
- Fiutak, G.; Marx, C.; Willkomm, P.; Donaubauer, A.; Kolbe, T.H. Automatisierte Generierung eines digitalen Landschaftsmodells in 3D. In Proceedings of the PFGK18-Photogrammetrie-Fernerkundung-Geoinformatik-Kartographie, 37. Jahrestagung in München 2018; Kersten, T.P., Gülch, E., Schiewe, J., Kolbe, T.H., Stilla, U., Eds.; München, 2018; Number 27, pp. 888–902. Available online: https://www.dgpf.de/con/jt2018.html (accessed on 1 October 2024).
- Ledoux, H.; Biljecki, F.; Dukai, B.; Kumar, K.; Peters, R.; Stoter, J.; Commandeur, T. 3dfier: Automatic reconstruction of 3D city models. J. Open Source Softw. 2021, 6, 2866. [Google Scholar] [CrossRef]
- Holland, D.; Hurst, I.; Heathcote, G.; Horgan, J.; Capstick, D. The Changing Nature of Geospatial Data – Challenges for a National Mapping Agency. ISPRS-Int. Arch. Photogramm. Remote Sens. Spat. Inf. Sci. 2020, XLIII-B5-2020, 179–183. [Google Scholar] [CrossRef]
- Seto, T.; Furuhashi, T.; Uchiyama, Y. Role of 3D City Model Data as Open Digital Commons: A Case Study of Openness in Japan’s Digital Twin “Project Plateau”. Int. Arch. Photogramm. Remote Sens. Spat. Inf. Sci. 2023, XLVIII-4/W7-2023, 201–208. [Google Scholar] [CrossRef]
- ISO 19152:2012; Geographic information—Land Administration Domain Model (LADM). ISO: Geneva, Switzerland, 2012.
- Lemmen, C.; Van Oosterom, P.; Bennett, R. The land administration domain model. Land Use Policy 2015, 49, 535–545. [Google Scholar] [CrossRef]
- Stoter, J.E. 3D Cadastre. Ph.D. Thesis, TU Delft, Delft, The Netherlands, 2004. [Google Scholar]
- Stoter, J.E.; Vallet, B.; Lithen, T.; Pla, M.; Wozniak, P.; Kellenberger, T.; Streilein, A.; Ilves, R.; Ledoux, H. State-of-the-art of 3D national mapping in 2016. Int. Arch. Photogramm. Remote Sens. Spat. Inf. Sci. 2016, 41, 653. [Google Scholar] [CrossRef]
- Gristina, S.; Ellul, C.; Scianna, A. Developing A 3D Road Cadastral System: Comparing Legal Requirements And User Needs. In Proceedings of the ISPRS Annals. International Society for Photogrammetry and Remote Sensing, Prague, Czech Republic, 12–19 July 2016; Volume IV-2/W1; pp. 223–231. [Google Scholar]
- Noardo, F.; Krijnen, T.; Arroyo Ohori, K.; Biljecki, F.; Ellul, C.; Harrie, L.; Eriksson, H.; Polia, L.; Salheb, N.; Tauscher, H.; et al. Reference study of IFC software support: The GeoBIM benchmark 2019—Part I. Trans. GIS 2021, 25, 805–841. [Google Scholar] [CrossRef]
- Yao, Z.; Nagel, C.; Kunde, F.; Hudra, G.; Willkomm, P.; Donaubauer, A.; Adolphi, T.; Kolbe, T.H. 3DCityDB-a 3D geodatabase solution for the management, analysis, and visualization of semantic 3D city models based on CityGML. Open Geospat. Data Softw. Stand. 2018, 3, 1–26. [Google Scholar] [CrossRef]
- QGIS Development Team. QGIS Geographic Information System; QGIS Association: Zurich, Switzerland, 2023. [Google Scholar]
- MathWorks, Inc. MatLab-RoadRunner; MathWorks, Inc.: Natick, MA, USA, 2023. [Google Scholar]
- Nierenz, M. Digitale Straßenmodelle. In Anwendungen und Konzepte in der Wirtschaftsinformatik (AKWI) Nr. 9; Wildau, Germany, 2019; Available online: https://akwi.hswlu.ch/issue/view/375 (accessed on 1 October 2024).
- Fukada, H.; Maita, N.; Abe, A. Proposal and Field Experiment of Road Facility Management Support System by RFID and GIS. In Proceedings of the Innovations and Advanced Techniques in Systems, Computing Sciences and Software Engineering, Dordrecht, The Netherlands, 2008; Elleithy, K., Ed.; 2008; pp. 207–212. Available online: https://www.nlist.inflibnet.ac.in/search/Record/978-1-4020-8735-6/Description#tabnav (accessed on 1 October 2024).
- PTV Group. PTV VISUM. 2021. Available online: https://company.ptvgroup.com/fileadmin/Featured/Traffic_Release_2022/Documents/Overview_Visum2022.pdf (accessed on 1 October 2024).
- Behrisch, M.; Bieker, L.; Erdmann, J.; Krajzewicz, D. SUMO—Simulation of Urban MObility: An Overview. In Proceedings of the SIMUL 2011, ThinkMind, Barcelona, Spain, 23–29 October 2011. [Google Scholar]
- Fellendorf, M.; Vortisch, P. Microscopic traffic flow simulator VISSIM. In Fundamentals of Traffic Simulation; Springer: Berlin/Heidelberg, Germany, 2010; pp. 63–93. [Google Scholar]
- Dosovitskiy, A.; Ros, G.; Codevilla, F.; Lopez, A.; Koltun, V. CARLA: An open urban driving simulator. In Proceedings of the Conference on Robot Learning, PMLR, Mountain View, CA, USA, 13–15 November 2017; pp. 1–16. [Google Scholar]
- Hexagon. Virtual Test Drive (VTD). 2023. Available online: https://hexagon.com/de/products/virtual-test-drive (accessed on 1 October 2024).
- IPG Automotive. IPG CarMaker. Available online: https://ipg-automotive.com/en/products-solutions/software/carmaker/ (accessed on 1 October 2024).
- Kato, S.; Tokunaga, S.; Maruyama, Y.; Maeda, S.; Hirabayashi, M.; Kitsukawa, Y.; Monrroy, A.; Ando, T.; Fujii, Y.; Azumi, T. Autoware on Board: Enabling Autonomous Vehicles with Embedded Systems. In Proceedings of the 2018 ACM/IEEE 9th International Conference on Cyber-Physical Systems (ICCPS), Porto, Portugal, 11–13 April 2018; pp. 287–296. [Google Scholar] [CrossRef]
- Khan, J.; Ketzel, M.; Kakosimos, K.; Sørensen, M.; Jensen, S.S. Road traffic air and noise pollution exposure assessment – A review of tools and techniques. Sci. Total Environ. 2018, 634, 661–676. [Google Scholar] [CrossRef]
- Jeong, N.R.; Han, S.W.; Kim, J.H. Evaluation of Vegetation Configuration Models for Managing Particulate Matter along the Urban Street Environment. Forests 2022, 13, 46. [Google Scholar] [CrossRef]
- Jose, R.S.; Perez-Camanyo, J.L. High-Performance Computing Urban Air Pollution 3D Simulation with CFD PALM4U. In Environment and Sustainable Development; Ujikawa, K., Ishiwatari, M., Hullebusch, E.V., Eds.; Springer: Singapore, 2023; pp. 239–251. [Google Scholar]
- Robinson, D.; Haldi, F.; Leroux, P.; Perez, D.; Rasheed, A.; Wilke, U. CitySim: Comprehensive micro-simulation of resource flows for sustainable urban planning. In Proceedings of the Eleventh International IBPSA Conference, Glasgow, Scotland, 27–30 July 2009; pp. 1083–1090. [Google Scholar]
- Chen, G.; Xiong, Q.; Morris, P.J.; Paterson, E.G.; Sergeev, A.; Wang, Y. OpenFOAM for computational fluid dynamics. Not. AMS 2014, 61, 354–363. [Google Scholar] [CrossRef]
- Huo, Y.; Yang, A.; Jia, Q.; Chen, Y.; He, B.; Li, J. Efficient Visualization of Large-Scale Oblique Photogrammetry Models in Unreal Engine. ISPRS Int. J. Geo-Inf. 2021, 10, 643. [Google Scholar] [CrossRef]
- Buyuksalih, I.; Bayburt, S.; Buyuksalih, G.; Baskaraca, A.P.; Karim, H.; Rahman, A.A. 3D modeling and Visualization based on the Unity Game Engine – Advantages and Challenges. ISPRS Ann. Photogramm. Remote Sens. Spat. Inf. Sci. 2017, IV-4/W4, 161–166. [Google Scholar] [CrossRef]
- Yao, Z. Domain Extendable 3D City Models–Management, Visualization, and Interaction. Ph.D. Thesis, Technical University of Munich, Munich, Germany, 2020. [Google Scholar]
- Liu, Y.; Qin, S.; Li, J.; Jin, T. Artificial Intelligence and Street Space Optimization in Green Cities: New Evidence from China. Sustainability 2023, 15, 16367. [Google Scholar] [CrossRef]
Disclaimer/Publisher’s Note: The statements, opinions and data contained in all publications are solely those of the individual author(s) and contributor(s) and not of MDPI and/or the editor(s). MDPI and/or the editor(s) disclaim responsibility for any injury to people or property resulting from any ideas, methods, instructions or products referred to in the content. |
© 2024 by the authors. Published by MDPI on behalf of the International Society for Photogrammetry and Remote Sensing. Licensee MDPI, Basel, Switzerland. This article is an open access article distributed under the terms and conditions of the Creative Commons Attribution (CC BY) license (https://creativecommons.org/licenses/by/4.0/).









