Next Article in Journal
Experimental Evaluation of Coupled-Line Tunable Inductors with Switchable Mutual Coupling
Previous Article in Journal
Suppression of Cohesive Cracking Mode Based on Anisotropic Porosity in Sintered Silver Die Attach Encapsulated by Epoxy Molding Compounds
 
 
Font Type:
Arial Georgia Verdana
Font Size:
Aa Aa Aa
Line Spacing:
Column Width:
Background:
Article

Delay-Aware Sleep Synchronization for Sustainable 6G-PON Broadband Access

by
Yazan M. Allawi
1,*,
Alaelddin F. Y. Mohammed
2,*,
Eman M. Moneer
3 and
Lamia O. Widaa
1
1
Department of Electrical Engineering, College of Engineering, Princess Nourah bint Abdulrahman University, P.O. Box 84428, Riyadh 11671, Saudi Arabia
2
Information Technology, Department of International Studies, Dongshin University, 67, Dongshindae-gil, Naju-si 58245, Republic of Korea
3
Department of Physics, College of Science, Princess Nourah bint Abdulrahman University, P.O. Box 84428, Riyadh 11671, Saudi Arabia
*
Authors to whom correspondence should be addressed.
Electronics 2025, 14(16), 3229; https://doi.org/10.3390/electronics14163229
Submission received: 28 June 2025 / Revised: 6 August 2025 / Accepted: 11 August 2025 / Published: 14 August 2025
(This article belongs to the Special Issue Fiber-Optic Communication System: Current Status and Future Prospects)

Abstract

Time Division Multiplexing Passive Optical Networks (TDM-PONs) serve as a key enabler for the evolution of broadband access network infrastructure. As TDM-PONs adapt to support 6G networks, reducing energy consumption becomes increasingly critical. Sleep modes have been widely adopted as an effective energy-saving solution. However, their use can introduce delays that compromise performance. This issue becomes especially problematic in 6G PONs, where ultra-low latency and stringent service requirements leave minimal tolerance for delay-related inefficiencies. In this paper, we propose a novel sleep synchronization mechanism for both single and multiple TDM-PONs, allowing Optical Network Units (ONUs) to join one or more sleep/wake-up groups based on the service type and delay tolerance. Our practical design framework incorporates delay-based grouping and existing sleep modes to address the operational complexities of multi-PON systems while remaining fully compatible with current PON standards. The simulation results show that our approach satisfies the requirements of delay-sensitive traffic and achieves up to 37% energy savings. Compared to baseline methods such as adaptive scheduling and fixed-interval cyclic sleep, it offers a 15–20% improvement in the energy–delay trade-off. These results demonstrate the potential for near-term deployment of 6G PONs and lay the foundation for more advanced, delay-aware energy management strategies in next-generation optical access networks.

1. Introduction

Passive Optical Networks (PONs) are point-to-multipoint architectures that use passive optical components to transmit data from a central Optical Line Terminal (OLT) to multiple Optical Network Units (ONUs). At the core of a PON system is the OLT chassis, which typically includes 8, 16, or more PON ports depending on the vendor. Each port can support up to 128 ONUs, providing the ability to accommodate the diverse and dynamic requirements of existing 5G communication systems and serving as a critical component of optical access networks [1].
The evolution toward 6G networks is expected to benefit significantly from the integration of backhaul and fronthaul networks over shared infrastructure. In this context, PONs are emerging as a promising solution due to their ability to efficiently support both transport layers, where such convergence enhances network scalability, reduces operational complexity, and supports the high-capacity, low-latency requirements of next-generation mobile systems [2]. In addition, PONs provide a reliable and cost-effective method to manage the data traffic of 6G networks, supporting seamless communication between base stations and core networks [3]. For instance, achieving the ultra-reliable low-latency targets for 6G [4,5] requires rethinking optical access designs. In this regard, PONs are recognized as key enablers due to their ability to deliver high bandwidth and low latency, which are required for supporting critical 6G applications such as autonomous vehicles, industrial automation, and real-time control systems [6].
Time Division Multiplexing PONs (TDM-PONs), in particular, are foundational to current 5G and emerging 6G networks due to their flexibility, low latency, and energy efficiency. In TDM-PON systems, the downstream data from the OLT are broadcast to all ONUs, while upstream transmissions are coordinated using time slots to avoid collisions. This architecture enables efficient utilization of shared optical fiber infrastructure, supporting high user densities without significant infrastructure duplication [7,8]. With standardized variants such as GPON and XG-PON, TDM-PONs are already widely deployed [9,10], making them a practical and scalable solution for supporting the massive data demands and densification required in next-generation wireless networks.
Standard activities [11,12,13,14] have been focused on energy efficiency in PONs. Therefore, much research has been conducted on energy saving and energy management techniques in ONUs [15,16]. In the cyclic sleep mode, an ONU periodically switches its optical transmitter and receiver ON and OFF, enabling substantial energy savings. However, this mode can introduce delays in downstream frames, necessitating complex energy management mechanisms. To manage these transitions, the OLT plays a central role by directing ONUs to enter sleep mode for predefined intervals according to the system configurations. Signaling protocols facilitate this coordination by conveying essential information between the OLT and its connected ONUs.
The IEEE 1904.1-2017 Standard for Service Interoperability in Ethernet Passive Optical Networks (SIEPON) [12], along with ITU-T Recommendation G.Sup45-2022 [14], establishes a foundational framework for sleep mode synchronization strategies. While these standards offer robust theoretical guidance, their practical implementation and evaluation remain limited in applied research, highlighting a critical area for further investigation. To elaborate, IEEE Std 1904.1-2017 defines the role of the OLT in orchestrating the sleep and wake cycles of ONUs to promote network-wide energy conservation.
Several standardization initiatives (e.g., ITU-T G.988 [13]) have introduced new requirements for next-generation PON systems, including stricter delay bounds, improved energy efficiency targets, and support for differentiated service levels. These evolving constraints have motivated the development of more intelligent sleep scheduling and delay-aware bandwidth allocation schemes. The synchronization allows the OLT to coordinate the wake-up times of all or certain subsets of ONUs, depending on the requirements of service groups and active services. On the other hand, ITU-T Recommendation G.Sup45-2022 [14] focuses on the cyclic sleep mode of ONUs. This cyclic process is carried out by all ONUs under the coordination of the OLT, which uses control messages to manage the transitions. Such synchronization is essential to maintain network integrity and performance while maximizing the energy-saving benefits of the sleep mode. In addition to academic and standard contributions, a group-based sleep coordination method was proposed in a patented mechanism for power saving in optical access networks using synchronized sleep cycles [17]. This patent highlights the relevance of synchronization in ONU sleep control, a concept that our proposed model expands upon with delay-aware grouping and inter-PON coordination.
Despite the detailed guidance and strategies outlined in the aforementioned standards, there remains a noticeable lack of detailed studies and reports addressing challenges, performance metrics, and optimization strategies, which hinders a comprehensive understanding of the potential and limitations of these energy-saving mechanisms. While synchronization mechanisms are well established in general networking, their application to multi-PON sleep mode management remains limited, particularly given the complexities of ONU sleep transitions, hierarchical OLT-ONU control, and the delay-sensitivity of 6G traffic in multi-PON systems, which motivates this study.
In this work, we address the significant gap in empirical research on sleep mode synchronization in TDM-PONs, particularly in multi-PON environments. We propose and evaluate a novel delay-aware synchronization scheme tailored for 6G single- and multi-PON systems, aiming to enhance energy efficiency without violating strict end-to-end delay constraints. To the best of our knowledge, this is the first empirical evaluation of delay-aware sleep synchronization. Although the proposed mechanism operates at the management and MAC control layers, it has direct implications for the physical layer. Specifically, when an ONU enters the cyclic sleep mode, its optical transmitter or receiver can be powered down partially or completely, leading to measurable reductions in power consumption. These transitions are implemented in our proposed mechanism through low-level hardware control signals triggered by higher-layer scheduling decisions. To place the mechanism in context, the sleep synchronization and grouping operate above the physical and data link layers, closely integrated with dynamic bandwidth allocation and ONU control protocols defined in standards such as IEEE 1904.1. This layered perspective helps bridge the proposed model with the physical behavior of 6G-PON systems.
We further present and analyze different scenarios of synchronized sleep in TDM-PONs and offer insights into its effectiveness, challenges, and strategies for enhancing delay-aware network performance to meet the stringent requirements of the 6G standard. The remainder of this paper is designed as follows. Section 2 introduces our proposed synchronized wake-up system model. Section 3 represents the network scenarios, results, and discussions, and Section 4 concludes the paper with future work.

2. Proposed Synchronized Wake-Up System Model

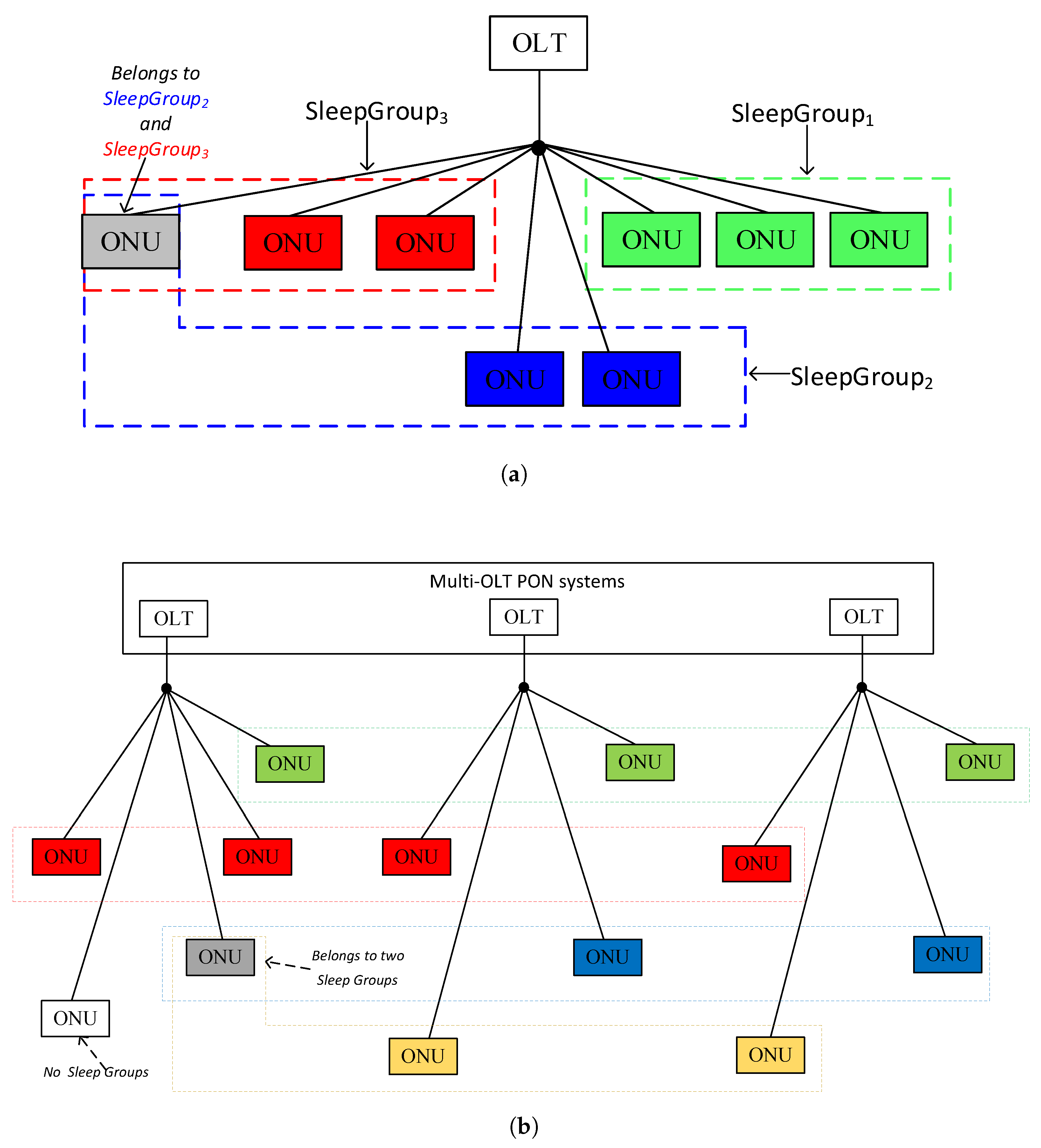
In our proposed model, each ONU operates in either normal mode (fully active) or cyclic sleep mode, where it alternates between a sleep state (Tx/Rx OFF) and an active state (Tx/Rx ON, awaiting OLT instructions). Figure 1 illustrates the concept of sleep groups in both single-PON and multi-PON scenarios, aiming to enable synchronized sleep/wake cycles for energy-efficient operation in optical access networks. In general, an ONU in the TDM-PON system alternates between two primary operational states: (1) normal mode, in which it remains fully active for data transmission and reception, and (2) cyclic sleep mode, during which it periodically powers down its transmitter or receiver based on traffic and synchronization status. We assume that the transitions between these states are driven by the group-based scheduling mechanism. Throughout this paper, we use these terms consistently to distinguish between active and low-power behavior. In Figure 1a, a single OLT manages multiple ONUs, which are organized into sleep groups (e.g., S l e e p G r o u p 1 , S l e e p G r o u p 2 , S l e e p G r o u p 3 ). Each sleep group shares a common wake-up schedule that is determined by service types [5], such as the following:
  • eMBB (enhanced Mobile Broadband): Typically allows moderate sleep intervals due to high bandwidth demands but moderate delay tolerance.
  • mMTC (massive Machine Type Communications): Can tolerate longer sleep intervals due to infrequent data transmission.
  • URLLC (Ultra-Reliable Low Latency Communication): Requires strict timing and, thus, shorter sleep intervals.
In addition, sleep groups are configured with specific intervals to align with the aforementioned 5G/6G use cases, incorporating Service-Level Agreements (SLAs) and latency constraints to meet the desired Quality of Service (QoS) requirements. Two key parameters define this configuration: the Maximum Sleep Interval (MSI), which specifies the predefined maximum duration for which an ONU can remain in sleep mode within a sleep group; the Maximum Tolerable Service Delay (MTSD), which represents the strict latency bound imposed by the service type (e.g., URLLC) that the ONU supports, where any delay beyond the MTSD would result in a violation of the SLA.
The MSI for a given group must always be set such that it does not exceed the MTSD of its traffic type:
M S I ( G i ) M T S D ( G i ) , for all groups G i
Typically, these values vary based on group type as follows: (1) eMBB services: MSI is moderate (10–20 ms), with an MTSD typically up to 20 ms. (2) mMTC services: The MSI can be longer (up to 50 ms or more), with an MTSD often around 50–100 ms. (3) URLLC services: The shortest MSI (often below 10 ms), with an MTSD typically below 10 ms to satisfy strict real-time requirements.
Some ONUs may belong to multiple sleep groups, allowing flexible and dynamic sleep scheduling based on multiple active services. For instance, the gray-colored ONU in Figure 1a is a member of both S l e e p G r o u p 2 and S l e e p G r o u p 3 , which reflects a scenario where the ONU is serving multiple applications with different latency and energy-saving profiles. In Figure 1b, the model extends to multi-OLT, which we refer to as a multi-PON system, reflecting a more scalable and realistic deployment for next-generation optical access networks. Here, each OLT independently manages its connected ONUs, but ONUs across OLT domains can still participate in inter-OLT sleep groups. These inter-OLT sleep groups (highlighted by overlapping and cross-domain dashed boxes) are particularly relevant in disaggregated or virtualized access networks, where centralized coordination across PONs is feasible.
Again, the gray-colored ONU is shown as a member of two sleep groups, while some ONUs (e.g., white-colored) are not part of any sleep group, which could be due to legacy constraints or static service requirements. This flexible grouping architecture enables adaptive energy management while meeting the diverse QoS demands of emerging 6G applications. The configuration of these groups, especially in multi-PON environments, presents both opportunities and challenges in terms of control overhead, synchronization precision, and scalability.
For our model, we consider a set of ONUs denoted as O = { O N U 1 , O N U 2 , . . . , O N U n } , where each ONU is at the customer side for data transmission in the network. We also define a set of sleep/wake-up groups G = { G 1 , G 2 , . . . , G m } , where each group represents a collection of ONUs synchronized in their sleep and wake-up times. The membership of ONUs in groups is a crucial aspect of our model. The membership function M : O 2 G maps each ONU to a subset of sleep/wake-up groups and enables flexible assignment of ONUs to one or more groups based on their service and latency requirements. The MSI for a sleep/wake-up group, denoted as M S I ( G i ) , is determined by the type of service it is involved in and the delay requirements of the traffic associated with the group.
To satisfy the delay requirement, we enforce Equation (1), as well as the synchronization of wake-up times among ONUs within the same group, as expressed in (2), where all ONUs in a group must share the same wake-up time.
W a k e U p ( O N U i ) = W a k e U p ( O N U j ) = W U ( G k ) for all O N U i , O N U j G k
For instance, consider a sleep group G 1 comprising O N U 1 , O N U 2 , and O N U 3 . Let M T S D ( G 1 ) = 10 ms. Assume that the measured delays for each ONU are the following:
δ 1 = 7.5 ms , δ 2 = 8.0 ms , δ 3 = 7.8 ms .
To execute the synchronized operation as required by (2), the system selects a common wake-up time based on the following group delay budget:
W U ( G 1 ) = max { δ i } + T setup = 8.0 ms + 1.5 ms = 9.5 ms .
This total is within the group MTSD constraint of 10 ms [15]. Therefore, all ONUs in G 1 can remain in the synchronized group without violating the delay requirement.
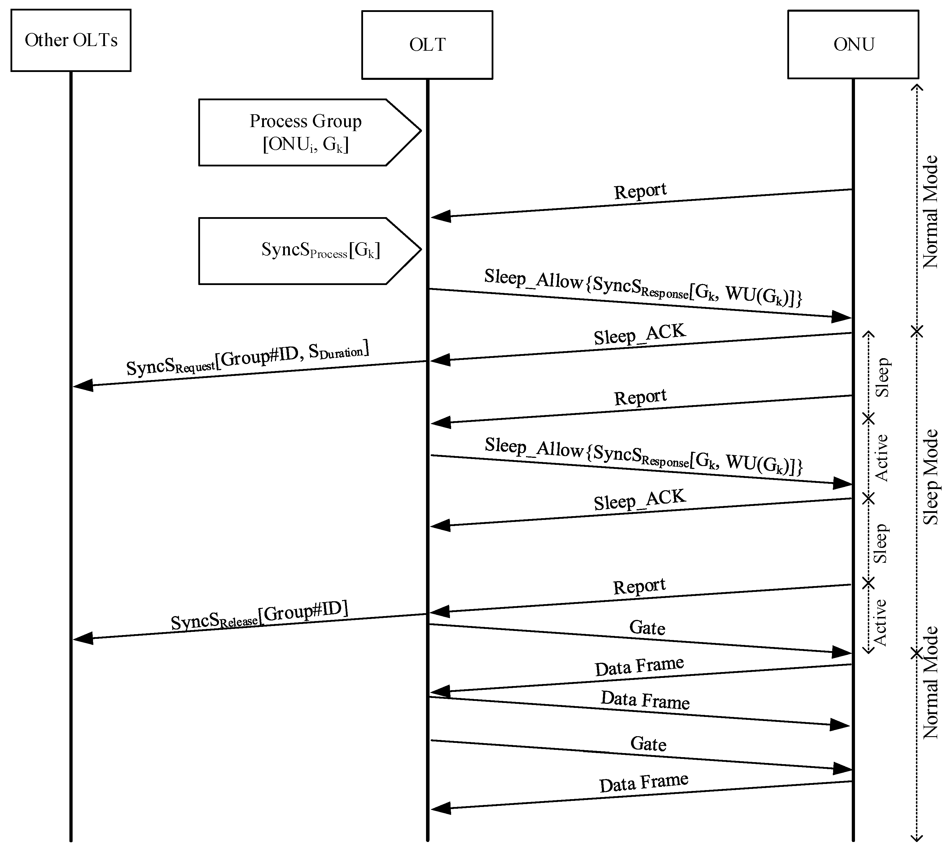
Figure 2 illustrates the signaling involved during the cyclic sleep mode procedure within a TDM-PON. In the normal mode, both the ONU and OLT can send and receive data frames seamlessly. The OLTs play a critical role in informing the sleep groups, which is executed through the process group denoted as [ O N U i , G k ]. In normal mode, each ONU sends a Report control message to inform the OLT of its current buffer status. Upon receiving this message, the OLT assesses the report and checks for the presence of data frames in both the ONU buffer and its own. If it is determined that the ONU has an empty buffer and there are no waiting frames in the OLT buffer, the OLT then references the specific sleep group of the ONU. This is achieved through the S y n c S P r o c e s s [ G k ], which holds the MSI information for each group, and at the same time, the OLT sends S y n c S R e q u e s t [ G r o u p I D = G k , S D u r a t i o n = W U ( G K )] to other OLTs that are in the same sleep group, telling them that there is an ONU entering the sleep mode. Subsequently, the OLT dispatches a Sleep_Allow S y n c S R e s p o n s e [ G k , W U ( G K )] control message to initiate the cyclic sleep mode for the ONU, marking the beginning of a predetermined sleep interval, as described by (3). The ONU, in turn, acknowledges this state transition by sending a Sleep_ACK control message, confirming its entry into the sleep state.
Upon completion of the scheduled sleep cycle within the cyclic sleep mode, the ONU transitions back to normal mode to resume communication activities. In response, the OLT reassesses its buffer for any pending data frames designated for the ONU. If none are found, the OLT reissues the Sleep_Allow S y n c S R e s p o n s e [ G k , W U ( G K )] control message, reinitiating the sleep state for the ONU. During the interlude between sending the initial Report control message and receiving the Sleep_Allow control message, the ONU remains in an active state.
Upon completion of the sleep duration, the ONU sends a Report control message to the OLT. Should the OLT find any pending data frames destined for the ONU, or if the ONU has data frames in its buffer, the OLT will send a Gate control message, scheduling the transmission time for upstream data frames and effectively keeping the ONU in Normal mode. Therefore, if all ONUs belonging to the same OLT exit the sleep mode, then the OLT can send S y n c S R e l e a s e [ G r o u p I D = G K ] to all OLTs that have an ONU belonging to the sleep group G K .
This operational mechanism accommodates three types of sleep intervals based on the ONU sequence and group memberships:
  • For an ONU entering the sleep state as the first in its group, it is allocated the maximum predefined sleep interval for that group M S I , as in (3).
  • If an ONU is not the first in the sequence to sleep, then it will have its sleep interval calculated as the current time T c minus the wake-up time of the sleep group, as in (3).
  • For ONUs that are members of multiple sleep groups, the sleep interval is determined as the minimum sleep interval among all pertinent groups, as in (4).
S I O N U = M S I , ONU first in sequence T c W U ( G k ) , Otherwise
S I O N U , m u l t i p l e = min ( S I G 1 , S I G 2 , . . . , S I G n )
In our model, an ONU is not explicitly limited in the number of groups that it can join. However, joining multiple groups inherently impacts the effective sleep interval of the ONU. Specifically, if an ONU belongs to multiple groups, its effective MSI is constrained by the group with the strictest sleep interval (shortest MSI). Mathematically, this can be generalized as
M S I ONU , multiple = min { M S I ( G 1 ) , M S I ( G 2 ) , , M S I ( G N ) } ,
where N represents the total number of groups an ONU joins. Although the model allows ONUs to join an arbitrary number of groups, practical considerations (e.g., complexity, signaling overhead, synchronization precision) naturally limit this number. Our analysis specifically highlights scenarios where an ONU joins two groups, illustrating clearly how even minimal group membership affects sleep performance significantly.
Figure 3a illustrates the orchestration of sleep and active cycles in a single PON environment, focusing on synchronized wake-up operations among ONUs. In this setup, ONUs within the same sleep group are configured to wake up and enter active states simultaneously, as shown by the aligned active states. This synchronized wake-up scheduling allows the OLT to serve multiple ONUs in a burst, minimizing idle periods between upstream and downstream transmissions. As a result, this improves OLT efficiency and extends ONU sleep durations, leading to significant energy savings. Each ONU alternates between sleep states, where it powers down its transmission and reception circuitry, and active states, during which it can transmit or receive data. The staggered yet periodically aligned sleep intervals are designed such that ONUs may enter and exit sleep at slightly different times, while still allowing their active windows to overlap, enabling effective batch processing by the OLT, which makes this model suitable for eMBB and mMTC applications where moderate delay tolerance is acceptable.
Figure 3b extends this concept to multi-PON environments, involving multiple OLTs and their associated ONUs across a shared or distributed infrastructure (e.g., same chassis or data center). In this scenario, sleep synchronization is managed across PON boundaries, enabling coordination of active periods across multiple ONU groups connected to different OLTs. This cross-domain synchronization is essential in virtualized or software-defined optical networks, where centralized control allows for more global energy-saving policies. The sleep and active states of the ONUs are carefully aligned using central coordination logic, which enables shared upstream/downstream bandwidth scheduling and reduces the overall power footprint of the access network. Furthermore, the synchronization interval in multi-PON systems can be adaptively configured based on SLAs, particularly for URLLC services, which demand tighter coordination and minimal wake-up latency. This allows our design the capability of balancing the trade-off between latency and energy savings, making it highly suitable for next-generation 6G access networks, especially in dense and heterogeneous network deployments.
Algorithm 1 presents the operational steps of our proposed synchronized wake-up model performed by an OLT to manage the sleep and active states of ONUs through dynamic, group-based coordination. The algorithm begins by processing each ONU individually to determine its traffic requirements and delay tolerance. Based on these parameters, the OLT identifies the most suitable group G k for the ONU. If the ONU is not yet a member of that group, it is assigned accordingly. The sleep interval S I ONU i for each ONU is then calculated or updated in accordance with the group’s parameters. Synchronization of the ONUs’ wake-up times is performed within the group to align their active states. This alignment improves system-wide efficiency by reducing the idle periods of the OLT and maximizing the benefits of coordinated upstream transmission. To support multi-PON systems where several OLTs may be housed within the same chassis, a synchronization message S y n c S R e s p o n s e is sent to other OLTs to ensure consistency in the management of shared ONUs and sleep groups.
Algorithm 1 OLT Operations
  • Require: The set of ONUs, O, and the set of groups, G;
1:
procedure ProcessGroup( O N U i , G k )
2:
    Determine the traffic requirements and delay of O N U i ;
3:
    Identify the appropriate group G k for O N U i ;
4:
    if  O N U i is not already in G k  then
5:
        Assign O N U i to G k ;
6:
    end if
7:
    Update the sleep interval S I O N U i for O N U i in G k ;
8:
    Synchronize ( W U ( G k ) ) within G k ;
9:
    Send S y n c S R e q u e s t [ G r o u p I D = G k , S D u r a t i o n = W U ( G K ) ] to other OLTs;
10:
end procedure
11:
for each O N U i O  do
12:
    if Receive a Report control message from O N U i  then
13:
        if Detect the empty O N U i buffer and no waiting frames then
14:
           Identify the O N U i group as G k ;
15:
           Identify W U ( G k ) for G k ;
16:
           Calculate the sleep interval S I O N U i for G k ;
17:
           Send S l e e p A l l o w { S y n c S R e s p o n s e [ G k , S I O N U i ]} to O N U i ;
18:
        else
19:
           Send a Gate control message to O N U i for scheduled upstream transmission;
20:
           Send S y n c S R e l e a s e [ G r o u p I D = G K ] to other OLTs;
21:
        end if
22:
    end if
23:
end for
It should be noted that the traffic demands addressed by the algorithm specifically refer to the upstream and downstream communication between ONUs and their respective OLTs. Thus, the synchronization and sleep management algorithm is centered on efficiently managing data exchange and resource scheduling between the OLT and ONUs, rather than direct ONU-to-ONU interactions, which are not explicitly considered in the current synchronization model.
Following the group setup, the OLT continuously monitors incoming Report control messages from all ONUs. When a report indicates that an ONU’s buffer is empty and no data are waiting for transmission, the OLT determines the ONU’s group membership and calculates a new sleep interval. It then sends a S l e e p A l l o w control message to the ONU, embedding the synchronization parameters that define its sleep duration and next wake-up time. Conversely, if the ONU has pending data, the OLT issues a Gate control message to schedule the upstream transmission and broadcasts a S y n c S R e l e a s e message to inform other OLTs that the group is no longer synchronized for sleep. This inter-OLT communication is crucial in shared environments, as it prevents conflict and guarantees that sleep transitions across different systems are well coordinated. The algorithm balances traffic demands, latency constraints, and synchronization overhead to enable scalable and energy-efficient management of ONUs. A detailed complexity analysis of this algorithm, including its signaling overhead and group synchronization mechanisms, is beyond the scope of this study and is left for future investigation.
The computational complexity of the proposed grouping and synchronization logic is primarily linear in the number of ONUs (N), as each ONU is assigned to a delay-tolerance group based on the service type and delay bounds. The grouping assignment thus requires O ( N ) time. Synchronization signaling is performed at the group level for G groups, where, typically, G N , and it involves periodic exchange of SyncRequest and Sleep_ACK messages. These messages are handled by the OLT using standard signaling mechanisms defined in IEEE 1904.1 and ITU-T G.Sup45, minimizing additional control burden. As a result, the scheme remains scalable for large-scale multi-PON environments. The inter-OLT synchronization signaling is designed to be lightweight and infrequent, relying on periodic group-level coordination rather than per-ONU interactions. Control messages such as SyncRequest and SyncSresponse are exchanged at fixed intervals (e.g., every few milliseconds), and their size remains small, as they primarily carry group IDs and timestamps. These exchanges operate over existing high-speed control interfaces, such as those supported by IEEE 1904.1, and they are typically routed within the same access domain. As such, the signaling overhead remains minimal, and the latency over the control channel does not impose a bottleneck in practical multi-PON deployments.

3. Simulation Model and Results

To evaluate the performance of the proposed synchronized wake-up model, we utilize our energy-efficient TDM-PON OPNET-based simulation model to implement the proposed synchronized wake-up mechanism for realizing delay-awareness in 6G PON systems. This platform is selected due to our prior experience in designing and extending OPNET for PON studies, as demonstrated in our previous publications (e.g., [10,14,18]). These include the integration of delay-sensitive traffic models, energy-saving mechanisms, and inter-OLT synchronization features specifically for broadband optical access networks. Each OLT is modeled with a standard 1:32 passive optical splitter configuration, serving up to 32 ONUs per PON. The power consumption of OLT ports and ONUs is based on values from previous studies [7,10,18], where the OLT transmitter and receiver modules are modeled separately. Only active ports are assumed to consume power, and ONUs transition between active and low-power modes based on traffic and group synchronization decisions.
For each scenario, ONUs were grouped based on delay profiles, and simulations were conducted using MSI values of 10 ms and 20 ms, with group sizes of 8, 16, and 32 ONUs. While most group/MSI combinations are included in the plots, the configuration with 16 ONUs under an MSI of 10 ms was omitted in the energy consumption figure due to its performance overlap with nearby cases.

3.1. Performance Metrics

We define our main performance metrics as the average energy consumption ( E avg ), expressed as a percentage (%), and the end-to-end delay ( D e 2 e ). E avg is calculated as the ratio of the cumulative energy consumed by all ONUs in both active and sleep states relative to the total energy that would be consumed if all ONUs remained continuously active, which is consistent with the approach used in [7,10,19]. This metric is formally expressed as follows:
E avg = i = 1 N E active ( O N U i ) × t active ( O N U i ) + E sleep ( O N U i ) × t sleep ( O N U i ) E active - total × T simulation ,
where E active ( O N U i ) and E sleep ( O N U i ) represent the power consumption values of the i th ONU in active and sleep modes, respectively; t active ( O N U i ) and t sleep ( O N U i ) denote the total time that the i th ONU spends in active and sleep states; E active - total is the energy that would be consumed if all ONUs remained continuously active; T simulation is the total simulation time. The second metric, D e 2 e , measures the total time taken for a data packet to travel from its source ONU to the destination ONU. This includes propagation-, processing-, queuing-, and synchronization-induced delays, and it is mathematically defined as
D e 2 e = T a T g ,
where T g is the timestamp when a packet is generated at the source ONU, and T a is the timestamp when the packet is fully received at the destination ONU.
To emulate realistic 6G service diversity, the simulation considers a mix of traffic types, including Poisson-distributed packet arrivals representing mMTC and URLLC traffic classes to capture bursty and low-latency characteristics, while eMBB traffic followed a Constant Bit Rate (CBR) model representing high-bandwidth and stable flows.

3.2. Number of ONUs Within a Sleep Group

Our analysis tests the influence of the number of ONUs within a sleep group on their effective sleep interval (see the gray ONU in Figure 1). To evaluate this, two scenarios were considered, each operating under a predefined maximum sleep interval of 20 ms. The first scenario, denoted as G 1 , comprises a sleep group of 8 ONUs, whereas the second scenario, G 2 , includes 16 ONUs.
The results, presented in Figure 4a, demonstrate a noticeable reduction in the sleep interval per ONU as the group size increases. Specifically, in G 2 , approximately 70% of the ONUs exhibit sleep intervals clustering around 8 ms. In contrast, in G 1 , approximately 70% of the sleep intervals extend to 14 ms. This observation highlights a critical relationship between the group size and the achievable sleep interval for individual ONUs. This can be explained by the synchronization dynamics within the sleep groups. As the number of ONUs in a group increases, the system allows more ONUs to transition into wake-up earlier. As a result, subsequent ONUs are constrained by the wake-up conditions imposed by (3), leading to shorter effective sleep intervals. This is due to the need for the ONUs to align with the wake-up time of the group to guarantee synchronization across the network.

3.3. ONU in Dual Sleep Groups

While the current grouping model uses common MSI boundaries to minimize timing conflicts, the interaction between overlapping groups, particularly when a shared ONU imposes a tighter constraint, can create a cascading effect on the synchronization and energy profiles of both groups. This domino effect reflects the inherent trade-off between flexibility and control in shared-group scenarios.
Thus, we extend our interest to explore the effects of a scenario where an ONU is a member of two different sleep groups, each characterized by distinct sleep intervals. Specifically, we consider two groups, G 3 and G 4 , each comprising 8 ONUs. G 3 is configured with an MSI of 20 ms, while G 4 has a shorter MSI of 10 ms. Notably, one ONU belongs to both groups. Figure 4b illustrates the significant impact that even a single ONU with a shorter sleep interval can have on the sleep intervals of both groups. It is observed that in G 3 , where the intended full sleep interval is 20 ms, 60% of the sleep intervals are actually less than 8 ms. This reduction is attributed to the shared ONU that is subject to a 10 ms sleep interval limit due to its membership in G 4 . When this ONU enters sleep mode, it effectively constrains the maximum sleep interval of G 3 to 10 ms, thereby influencing the sleep behavior of the group. This result shows the complex dynamics introduced by ONUs belonging to multiple sleep groups with varying sleep interval policies. Thereby, there is a need for careful management of shared ONUs to balance energy efficiency and synchronization across multiple sleep groups in 6G TDM-PON systems. Although the current scheme uses fixed synchronization points and centralized scheduling to reduce such risks, further improvement could involve adaptive mechanisms that dynamically adjust group membership or apply offset scheduling based on recent activity patterns. This extension is identified as a promising direction for future work to improve scalability and robustness under highly dynamic traffic conditions.

3.4. Coordinated Sleep Mode Transitions for ONUs

Additionally, we are interested in testing a particularly distinct scenario in which all ONUs are mandated to enter and exit sleep mode together, which is a scenario that is highly relevant for anticipated 6G use cases and applications that demand strict synchronization to optimize energy efficiency and achieve seamless communication. We refer to this scenario as rule-based synchronization. For this purpose, we established two groups: G 5 , which consists of 8 ONUs, and G 6 , comprising 16 ONUs. Both groups are configured with an MSI of 10 ms. According to the results presented in Figure 4c, for G 5 , more than 90% of the time, all ONUs cannot enter the sleep mode. In contrast, G 6 exhibits a scenario where the ONUs fail to achieve this collective sleep mode entry. This observation shows the significant impact of group size on the ability of ONUs to synchronize their sleep–wake cycles, confirming the complexities involved in managing network behaviors for larger groups of ONUs in this predefined scenario. The results suggest that achieving synchronized wake-up operations becomes increasingly challenging as the group size grows, necessitating more sophisticated coordination mechanisms capable of striking a balance between scalability and energy efficiency in larger 6G-grade TDM-PON configurations.

3.5. Energy Consumption

The energy efficiency of the proposed mechanism is evaluated using the same ONU group configurations as those described earlier. As illustrated in Figure 5, fixed-MSI-based configurations, where ONUs independently transition into sleep mode based on local delay assessments, yield lower energy consumption compared to rule-based fixed-interval sleep mechanisms. For example, G 1 , which consists of 8 ONUs with an MSI of 20 ms, has an average energy consumption of about 55%; larger groups such as G 2 , which has 16 ONUs and an MSI of 20 ms, show somewhat higher energy consumption (60%) because there are fewer chances to reach the MSI. By contrast, the rule-based setups, where all ONUs in the group must collectively be in the sleep mode or normal mode, causing more energy use. Given the likelihood of all ONUs being idle concurrently is low, the larger rule-based group ( G 6 : 16 ONUs) displays a notably higher average energy consumption of 100%, which means that there is no chance for all ONUs to enter into the sleep mode. Energy consumption remains high (93%) even for smaller rule-based groups ( G 5 : 8 ONUs). These results show the trade-off between group size and sleep policy. Whereas more flexible MSI-based sleep mechanisms enable greater energy efficiency by allowing ONUs to enter sleep states independently based on real-time traffic conditions, strict synchronizing requirements can limit sleep opportunities in larger groups.

3.6. Comparison with Existing Methods

We contrast the proposed technique with current green DBA schemes and sleep mode mechanisms aimed at next-generation PON systems in order to demonstrate its efficacy. Notably, we take into account the adaptive-delay energy-efficient system from [7] that modifies SI exponentially, which we refer to as the Exponential Sleep Interval (ESI). In this case, we set the minimum sleep interval ( T m i n ) to 2 ms and the maximum sleep interval ( T m a x ) to 10 ms. Furthermore, we compare the result of the energy efficiency when using a Fixed Sleep Interval (FSI), similarly to [18,20], with a fixed sleep interval ( T F S I ) of 10 ms. Here, the proposed model uses 10 ms as the MSI.
These three approaches differ fundamentally in how they adapt to network conditions; the FSI involves a fixed sleep interval regardless of traffic behavior, the ESI involves an adaptation of sleep duration based on inactivity history through exponential backoff, and the proposed method synchronizes wake-ups based on group-level delay tolerance and service requirements. This structural distinction enables a fair evaluation of energy–delay trade-offs in the subsequent analysis.
In the following simulation scenarios, we consider the network model depicted in Figure 6, which comprises two PON segments, designated as O L T A and O L T B , representing a multi-PON system architecture. The optical signal from the OLT is distributed to several ONUs by a splitter that is part of every PON. Both O N U A 1 (which belongs to the PON served by O L T A ) and O N U B 1 (which is served by O L T B ) are configured to function within the same sleep synchronization group in the simulation scenario of the suggested delay-sensitive sleep synchronization mechanism. Because of this group-based arrangement, both ONUs are required to follow a common sleep/wake schedule that is set by the coordination policy of the group. In an inter-PON communication scenario where service delivery relies on synchronized wake-up windows across multiple PONs, the traffic moves from O N U A 1 to O N U B 1 . We use the same configuration to compare our proposed solution with the existing ESI and FSI. This configuration is essential for assessing how well the proposed mechanism manages energy efficiency while adhering to service-level delay constraints, particularly in realistic multi-PON deployments, where various ONU traffic patterns and service requirements need to be harmonized under a single energy-saving strategy.
The results in Figure 7a are for the performance comparison between the FSI, the ESI, and the proposed model. Regardless of actual packet arrivals, the FSI applies a set sleep interval. Although packets must wait for the ONU to wake up at predetermined intervals, this rigid structure introduces excessive delays. On the other hand, the ESI model is capable of achieving approximately 60% cumulative probability at around 10 ms, indicating its enhanced flexibility when compared to the FSI, where the latter allows for 50% only. This is due to the fact that in certain situations, the ESI permits ONUs to wake up earlier, considering the exponential increment in the sleep interval. Nevertheless, it is still possible for wake-up times and packet arrivals to be out of sync, which can cause some packets to experience moderate delays. By using our proposed delay-aware and synchronized wake-up approach, such a mismatch is removed. Our proposed model reduces the possibility of packets sitting in queues by making sure that ONUs are triggered precisely when packets are prepared for transmission. Thus, when it comes to D e 2 e performance, this exact synchronization between sleep cycles and packet arrivals in the proposed approach results in a significant reduction with a cumulative probability of 80% at approximately 10 ms and a maximum delay of around 12 ms. This demonstrates faster data delivery compared to both FSI and ESI models, which experience delays that can reach 20 ms due to the less efficient coordination mechanisms.
In terms of energy consumption, the results in Figure 7b show that in sleep-mode ONUs, there is a fundamental trade-off between delay and energy efficiency. The FSI achieves the lowest energy consumption because of its fixed sleep intervals, which enable the ONU to maximize its time in the low-power state. At the same time, because packets have to wait for the ONUs to set their wake-up time, this strict method of the FSI causes noticeable delays. By adding probabilistic wake-up behavior, the ESI marginally reduces delays at the expense of less consistent sleep durations; however, this improvement comes at the cost of an increase in energy consumption by 2.5% when compared to the FSI. In contrast, the proposed scheme outperforms both the FSI and ESI models in terms of delay, achieving significantly lower D e 2 e across the full distribution. Moreover, the proposed model reduces energy consumption by coordinating wake-up times more effectively with packet arrivals, allowing ONUs to enter sleep states without causing packet loss or excessive buffering. This coordination leads to lower energy usage than the ESI while delivering better delay performance. These results indicate that our proposed approach offers a more efficient trade-off between latency and energy consumption.

4. Conclusions and Future Work

This paper presents a novel synchronized wake-up mechanism for TDM-PON systems to enhance delay awareness in energy-efficient 6G broadband access networks. By categorizing ONUs into sleep groups based on service requirements and delay tolerance, our proposed system model achieves significant delay awareness without compromising energy savings. Through simulations over different scenarios of varying group sizes, shared group membership, and synchronized wake-up operations, we demonstrate the capability of our approach in balancing delay-sensitive traffic with energy efficiency and open the door for advanced power-saving strategies in next-generation optical access networks. These findings foreground the critical importance of wake-up synchronization in meeting the dynamic and diverse demands of 6G broadband access standards while maintaining sustainable network practices. Future work will address traffic variability and its impact on group stability. Furthermore, even though cross-OLT synchronization can save energy, it may also introduce signaling overhead that requires further investigation. The proposed approach makes use of the current sleep modes and complies with ITU-T G.988 and EEE 1904.1-2017 standards; however, for inter-OLT coordination to be implemented practically, lightweight protocol extensions might be needed in the future. Another important avenue for future research is the dynamic handling of ONU group membership. Specifically, strategies for accommodating ONUs that join or leave groups during runtime must be explored to maintain synchronization and service continuity in large-scale, real-time environments. Future work will also investigate failure scenarios such as lost control messages, temporary synchronization mismatches, and the behavior of ONUs outside predefined groups, which are important considerations for robust real-world deployments.

Author Contributions

Y.M.A., Conceptualization, resources, investigation, writing—original draft, review and editing, funding acquisition; A.F.Y.M., Conceptualization, methodology, formal analysis, validation, writing—original draft; E.M.M., Review and editing, funding acquisition; L.O.W., Review and editing, funding acquisition. All authors have read and agreed to the published version of the manuscript.

Funding

This research project was funded by the Deanship of Scientific Research and Libraries, Princess Nourah bint Abdulrahman University, through the Program of Research Project Funding After Publication, grant No. (RPFAP-112-1445).

Data Availability Statement

The original contributions presented in this study are included in the article. Further inquiries can be directed to the corresponding authors.

Conflicts of Interest

The authors declare no conflicts of interest.

References

  1. Saliou, F.; Chanclou, P.; Simon, G.; Potet, J.; Gaillard, G.; Zandueta, J.; Chevalier, D. Optical access networks to support future 5G and 6G mobile networks. J. Opt. Commun. Netw. 2025, 17, C22–C29. [Google Scholar] [CrossRef]
  2. Allawi, Y.M.; Kim, G.Y.; Cho, J.; Reza, A.G.; Na, Y.; Rhee, J.K.K. Optimal dynamic subcarrier allocation for dual-band OFDMA-PON supporting integrated fronthaul and backhaul in 5G networks. ICT Express 2018, 4, 138–143. [Google Scholar] [CrossRef]
  3. Sizer, T.; Samardzija, D.; Viswanathan, H.; Le, S.T.; Bidkar, S.; Dom, P.; Harstead, E.; Pfeiffer, T. Integrated solutions for deployment of 6G mobile networks. J. Light. Technol. 2021, 40, 346–357. [Google Scholar] [CrossRef]
  4. Dao, N.N.; Tu, N.H.; Hoang, T.D.; Nguyen, T.H.; Nguyen, L.V.; Lee, K.; Park, L.; Na, W.; Cho, S. A review on new technologies in 3GPP standards for 5G access and beyond. Comput. Netw. 2024, 245, 110370. [Google Scholar] [CrossRef]
  5. Allawi, Y.M.; Mohammed, A.F.; Moneer, E.M.; Shbat, M.; Abadleh, A.; Bilal, M. Cost-efficient citywide neutral host design: A micro-operator business model for expedited 5G and beyond network infrastructure rollout. IEICE Trans. Commun. 2024, E108-B, 450–464. [Google Scholar] [CrossRef]
  6. Ranaweera, C.; Nirmalathas, A.; Wong, E.; Lim, C.; Monti, P.; Furdek, M.; Wosinska, L.; Skubic, B.; Machuca, C.M. Rethinking of optical transport network design for 5G/6G mobile communication. IEEE Future Netw. Tech Focus 2021, 12, 1–8. [Google Scholar]
  7. Newaz, S.S.; Cuevas, Á.; Lee, G.M.; Crespi, N.; Choi, J.K. Adaptive delay-aware energy efficient TDM-PON. Comput. Netw. 2013, 57, 1577–1596. [Google Scholar] [CrossRef]
  8. Herreria-Alonso, S.; Rodriguez-Perez, M.; Fernández-Veiga, M.; Lopez-Garcia, C. On the use of the doze mode to reduce power consumption in EPON systems. J. Light. Technol. 2013, 32, 285–292. [Google Scholar] [CrossRef]
  9. ITU-T. G.Sup45: GPON Power Conservation; International Telecommunication Union: Geneva, Switzerland, 2009. [Google Scholar]
  10. Alaelddin, F.Y.M.; Newaz, S.S.; Fawaz, A.H.; Choi, J.K. Grant management procedure for energy saving TDM-PONs. Opt. Fiber Technol. 2018, 40, 118–129. [Google Scholar] [CrossRef]
  11. IEEE 1904.1-2013; IEEE Standard for Service Interoperability in Ethernet Passive Optical Networks (SIEPON). IEEE: Piscataway, NJ, USA, 2013. [CrossRef]
  12. IEEE 1904.1-2017; IEEE Standard for Service Interoperability in Ethernet Passive Optical Networks (SIEPON). IEEE: Piscataway, NJ, USA, 2017. [CrossRef]
  13. ITU-T. G.988: ONU Management and Control Interface (OMCI) Specification; International Telecommunication Union: Geneva, Switzerland, 2022. [Google Scholar]
  14. ITU-T. G.Sup45: Power Conservation in Optical Access Systems; International Telecommunication Union: Geneva, Switzerland, 2023. [Google Scholar]
  15. Newaz, S.S.; Ahvar, E.; Ahsan, M.S.; Kamruzzaman, J.; Karmakar, G.; Lee, G.M. Energy Conservation in Passive Optical Networks: A Tutorial and Survey. IEEE Commun. Surv. Tutor. 2024, 27, 667–724. [Google Scholar] [CrossRef]
  16. Valcarenghi, L.; Marotta, A.; Centofanti, C.; Graziosi, F.; Kondepu, K. Energy-Efficient Integrated O-RAN/PON Access Network. In Proceedings of the ICC 2024-IEEE International Conference on Communications, Denver, CO, USA, 9–13 June 2024; IEEE: Piscataway, NJ, USA, 2024; pp. 4967–4972. [Google Scholar]
  17. Kim, S.C.; Kim, G.Y.; Do KIM, H.; Yoo, H.; Lee, D.S.; Lee, Y.S. Method for Power Saving in Optical Access Network by Using Synchronized Sleep Cycle. U.S. Patent 14/446,949, 21 January 2016. [Google Scholar]
  18. Mohammed, A.F.Y.; Newaz, S.S.; Uddin, M.R.; Lee, G.M.; Choi, J.K. Early wake-up decision algorithm for ONUs in TDM-PONs with sleep mode. J. Opt. Commun. Netw. 2016, 8, 308–319. [Google Scholar] [CrossRef][Green Version]
  19. Alaelddin, F.Y.M.; Newaz, S.S.; Lee, J.; Uddin, M.R.; Lee, G.M.; Choi, J.K. Performance analysis of TCP traffic and its influence on ONU’s energy saving in energy efficient TDM-PON. Opt. Fiber Technol. 2015, 26, 190–200. [Google Scholar] [CrossRef]
  20. Zin, A.M.; Idrus, S.M.; Ismail, N.A.; Ramli, A.; Atan, F.M. Determination of optimized sleep interval for 10 gigabit-passive optical network using learning intelligence. Int. J. Electr. Comput. Eng. 2022, 12, 2663–2671. [Google Scholar]
Figure 1. Sleep groups in (a) single-PON and (b) multi-PON scenarios.
Figure 1. Sleep groups in (a) single-PON and (b) multi-PON scenarios.
Electronics 14 03229 g001
Figure 2. Signaling protocol for sleep synchronization.
Figure 2. Signaling protocol for sleep synchronization.
Electronics 14 03229 g002
Figure 3. Sleep and active states under sleep synchronization.
Figure 3. Sleep and active states under sleep synchronization.
Electronics 14 03229 g003
Figure 4. Group-based sleep synchronization performance. (a) Varying numbers of ONUs within a group. (b) Sleep intervals for the mixed group. (c) Synchronization across ONU counts.
Figure 4. Group-based sleep synchronization performance. (a) Varying numbers of ONUs within a group. (b) Sleep intervals for the mixed group. (c) Synchronization across ONU counts.
Electronics 14 03229 g004
Figure 5. Energy consumption in groups.
Figure 5. Energy consumption in groups.
Electronics 14 03229 g005
Figure 6. Network architecture. ONUs labeled O N U A 1 to O N U A n are connected to O L T A , and ONUs labeled O N U B 1 to O N U B n are connected to O L T B .
Figure 6. Network architecture. ONUs labeled O N U A 1 to O N U A n are connected to O L T A , and ONUs labeled O N U B 1 to O N U B n are connected to O L T B .
Electronics 14 03229 g006
Figure 7. Performance evaluation of the proposed scheme compared to the FSI and ESI models: (a) D e 2 e distribution calculated using (7); (b) E avg calculated using (6).
Figure 7. Performance evaluation of the proposed scheme compared to the FSI and ESI models: (a) D e 2 e distribution calculated using (7); (b) E avg calculated using (6).
Electronics 14 03229 g007
Disclaimer/Publisher’s Note: The statements, opinions and data contained in all publications are solely those of the individual author(s) and contributor(s) and not of MDPI and/or the editor(s). MDPI and/or the editor(s) disclaim responsibility for any injury to people or property resulting from any ideas, methods, instructions or products referred to in the content.

Share and Cite

MDPI and ACS Style

Allawi, Y.M.; Mohammed, A.F.Y.; Moneer, E.M.; Widaa, L.O. Delay-Aware Sleep Synchronization for Sustainable 6G-PON Broadband Access. Electronics 2025, 14, 3229. https://doi.org/10.3390/electronics14163229

AMA Style

Allawi YM, Mohammed AFY, Moneer EM, Widaa LO. Delay-Aware Sleep Synchronization for Sustainable 6G-PON Broadband Access. Electronics. 2025; 14(16):3229. https://doi.org/10.3390/electronics14163229

Chicago/Turabian Style

Allawi, Yazan M., Alaelddin F. Y. Mohammed, Eman M. Moneer, and Lamia O. Widaa. 2025. "Delay-Aware Sleep Synchronization for Sustainable 6G-PON Broadband Access" Electronics 14, no. 16: 3229. https://doi.org/10.3390/electronics14163229

APA Style

Allawi, Y. M., Mohammed, A. F. Y., Moneer, E. M., & Widaa, L. O. (2025). Delay-Aware Sleep Synchronization for Sustainable 6G-PON Broadband Access. Electronics, 14(16), 3229. https://doi.org/10.3390/electronics14163229

Note that from the first issue of 2016, this journal uses article numbers instead of page numbers. See further details here.

Article Metrics

Back to TopTop