Abstract
Despite the important role of offshore renewable energies (OREs) in the energy transition, the economical viability is still unclear. Therefore, an appropriate site selection is crucial. Besides the energy potential, the impact of operation and maintenance (O&M) aspects on the location can be critical. Accessibility is one of the most relevant aspects for O&M, assessing the feasibility to access the ORE farm. However, traditional accessibility assessment metrics do not allow a comprehensive evaluation. Therefore, the present paper suggests a novel, technology-informed metric, incorporating the overall set of most critical aspects, i.e., metocean conditions, visibility due to sunlight and sea fog, system failures, and O&M logistics. Among the different aspects, limited visibility is shown to be highly relevant with a reduction of up to 60% in accessibility. The study assesses accessibility in five different locations across Europe. On the one hand, accessibility is shown to be less sensitive to long-term resource variations with a reduction of 5% in the last six decades. On the other hand, accessibility is overall shown to be inversely proportional to the energy potential, meaning that as the energy potential increases, accessibility is reduced, increasing downtime, reducing the energy generation and increasing the cost of energy. As a consequence, site selection should combine the energy potential and accessibility assessments, which is enabled by the technology-informed metric presented here.
1. Introduction
The transition towards a carbon-neutral energy system is one of the main priorities to avoid the most dramatic consequences of climate change [1]. The Net Zero Coalition of the United Nations warns that emissions must be reduced by 45% before 2030 and reach net zero by 2050 if global warming is to be limited to 1.5 °C [2]. More recently, the European Union (EU) showed the plans to push such commitments further, aiming for a 62% emissions cut by 2030. In any case, such a transition may be hardly achievable using the traditional renewable energy technologies alone, i.e., onshore solar and wind energy. In fact, it is expected that 45% of the total emission cuts required by 2050 will be provided by technologies that are still under development [3]. As a consequence, less mature technologies, such as floating offshore wind and wave energy, are expected to play a crucial role in the energy transition towards mitigating climate change and its impacts. The most ambitious strategy with respect to the deployment of future offshore renewable energy (ORE) farms is defined by the EU, aiming at 60 GW of offshore wind and 1 GW of ocean energy, i.e., wave and tidal energy, installed capacity by 2030. Furthermore, this capacity is expected to increase up to 300 GW and 40 GW by 2050, respectively.
However, the immaturity of certain technologies and the harsh environmental conditions under which ORE technologies operate make the development of these technologies a rather cautious process. Currently, the main objective of the developers is a reduction in the cost of energy () of their technologies, which is defined as a function of the capital expenditure (), the operational expenditure () and the decommissioning expenditure () as follows:
where determines the energy generation of the ORE farm. Hence, the reduction in the necessarily implies the reduction in the , and/or the , and/or the increase in the .
This techno-economic metric is also used in other energy-generation technologies installed onshore. However, due to the adverse offshore environmental conditions, aspects that are commonly neglected in onshore installations become significant in the offshore context. In this sense, accessibility is the most critical aspect. Accessibility is the approachability of an ORE farm and is defined as the normalized amount of time that accessing a device is possible.
In the cases where the environmental conditions do not allow any approaching, the ORE farm is said to be inaccessible. While such a condition holds, any commissioning, maintenance or decommissioning task required in the farm remains in standby, which affects the , the and the , respectively. Furthermore, if the device stops operating due to a failure in any of its critical components, the lack of accessibility to the farm can substantially increase the system downtime, reducing the availability and the final , and, as a consequence, increasing the . Figure 1 illustrates a schematic diagram of the main aspects related to accessibility and its impact.
Figure 1.
Schematic diagram of accessibility.
1.1. Critical Accessibility Aspects
Given that the accessibility notion is directly related to the environmental or weather conditions occurring in the lifetime of an ORE farm, assessing such an accessibility requires turning some temporal quantity into an operational parameter. For such a purpose, the so-called weather windows (s) are defined as periods of time for which accessing a farm is possible. As illustrated in Figure 1, the proper identification of s requires considering four critical factors, which are detailed next.
1.1.1. Metocean Conditions
Any location in the ocean is defined by its wave, wind and current conditions, which are collectively referred as the metocean conditions [4]. The potential to deploy ORE farms is assessed based on metocean conditions, which are defined by different variables. Wave and wind conditions are the two main factors commonly considered when analyzing both accessibility and the energy yield of an offshore wind farm. Hence, the main concerns of the wave- and wind-related aspects are the following:
- The limit of significant wave height () for the transfer of technicians and material from vessels to the turbines;
- The limit of to perform operation and maintenance (O&M) interventions, particularly when using jack-up barges;
- The limit of wind speed () to perform O&M operations, especially for lifting operations in major repairs and replacements;
- The impact of on the power production.
1.1.2. Visibility
Another important aspect that can significantly limit O&M operations is visibility, which can be defined as the “distance at which the contrast of a given object with respect to its background is just equal to the contrast threshold of an observer” [5]. However, different factors can limit visibility when conducting O&M interventions, such as daylight, meteorological conditions, air quality, direct obstruction of the view and poor design of O&M vessels. Therefore, defining the visibility in a determined location and time becomes a complex task. The two most relevant factors are daylight and meteorological conditions as suggested in [6]:
Daylight Hours
refer to the number of hours when natural light enables a correct visibility without the need of any artificial light. In fact, some offshore operations may not be performed safely at night or with limited visibility [6,7]. The main drivers of the daylight hours are the geographical location and the season of the year.
Meteorological Conditions
include factors such as heavy rain and, especially, sea fog. The latter is considered one of the important hazards in offshore and maritime industries. Sea fog produces situations with a visibility of less than 1 km and is the result of the advection of warm air over colder surfaces and vice versa, which depends on the combination of various factors [8].
The combination of daylight and sea fog is used as an additional factor to define the s in which the operators could access the ORE farm and perform the required O&M task.
1.1.3. System Failures and Repair
The final is critically dependent on the type and frequency of failures, and the infrastructure and personnel required to repair these failures. Although reliability and accessibility are commonly studied separately, an important inter-dependence exists between the two: the duration of the is defined as a function of the onsite repair time, which varies for each component and type of failure. Therefore, the definition of accessibility is closely related to the characteristics of the ORE technology, meaning that failure and maintenance information should be articulated within a comprehensive accessibility metric.
1.1.4. O&M Logistics
Similarly to system failures, O&M logistics are closely connected to the accessibility of ORE farms. The main factors in O&M logistics include the type and availability of O&M vessels and labor crew, the geographical location and capabilities of the different surrounding ports, and the availability of spare parts. In this sense, the characteristics of the vessels set the operational limits, ports determine the trip time, and the availability of vessels, crew and spare parts determine whether the O&M intervention can be performed or not.
1.2. Literature Review
Different studies in the literature present site selection studies for different FOWT technologies and farms. These studies are often based on techno-economic models that consider both the energy potential and the different factors related to the across a predefined area, but O&M aspects are neglected [9,10] or reduced to a constant term representing the cost [11,12]. Alternative metrics are also suggested, such as the exploitability index for the identification of interesting locations that, nonetheless, also neglect the O&M aspect [13]. Despite the acknowledged relevance of availability and, thus, accessibility to the FOWT farms, the existing studies are shown to disregard them when assessing potential deployment locations. For a proper assessment of possible installation sites, the study should, at least, include an estimation of both the accessibility and the power density of the area or location under study. However, there is currently no comprehensive metric that effectively incorporates a surrogate indicator for the accessibility.
Within the available bibliographic corpus, the studies versing on accessibility can be divided into two groups: technology-agnostic and technology-informed studies. Technology-agnostic studies evaluate a broad range of metocean conditions but do not take into account technology-specific information, such as the type of O&M interventions, their duration, the type of vessels and their operational limitations [14,15,16,17,18]. In contrast, technology-informed studies consider specific technology-related information [7,19,20,21,22]. Table 1 summarizes the main characteristics of the different approaches suggested in the literature.
Table 1.
Main characteristics of the different accessibility assessment studies presented in the literature.
Technology-agnostic studies fail to achieve a comprehensive perspective on accessibility, as they commonly disregard at least one of the three crucial environmental factors, namely , , and visibility. While [15,16,18] focus solely on , others like [14,17] examine both and , but none of them takes visibility into account. These studies evaluate accessibility for a wide range of metocean conditions, the duration of O&M interventions, and operational limits, but fail to relate this information to any technology-specific aspect, resulting in a generalized characterization of accessibility.
On the other hand, technology-informed accessibility studies do incorporate specific information about O&M interventions into the analysis. These interventions can be classified into three main categories: minor repairs (2 to 7 h), medium repairs (7 to 24 h), and major repairs (over 24 h), as suggested by [6]. Among these studies, one of the most complete accessibility assessments is presented in [7], where all critical aspects except sea fog are considered in the assessment of accessibility across a large area in the North Sea. However, this study is limited by the fact that both O&M interventions included in the analysis are characterized by an 8-hour . In addition, the two types of O&M interventions included in the study are analyzed by assuming that no interplay occurs between them, which results in an independent accessibility metric for each of the interventions. Consequently, no integral accessibility metric is provided that considers either the overal FOWT or the FOWT farm. A simplified version of such an approach is presented in [19], where the accessibility assessment is exclusively focused on a single O&M intervention without considering the visibility aspects. Minor, medium, and major repairs interventions are evaluated in [6,20], although, as in [19], the visibility aspects are ignored. Additionally, [6,19,20] assess the same O&M logistics features related to CTV-like vessels, which are explicitly designed to transport personnel to offshore systems and, thus, turn inappropriate for medium and major repair interventions. Therefore, although some studies suggest a sort of partial technology-informed metrics, none of them considers an overall accessibility metric since they do not achieve a holistic perspective required to properly assess the accessibility of a potential deployment site, which may be obtained, for instance, by combining the impact of the different O&M interventions.
Other studies consider failure and repair characteristics of critical components, but the techno-economic models employed for such analyses are computationally prohibitive for a site selection study [23]. An alternative analytical model with similar precision but a significantly lower computational cost is presented in [22], which has the potential to be used in a site selection process. Yet, only is considered among all the critical accessibility aspects. In any case, the preliminary analysis undertaken in [21] demonstrates that availability can have a significant impact on the final energy generation, with energy losses of up to 35%.
1.3. Motivation
Hence, the task of assessing the availability of a deployment site becomes as relevant as acknowledging the energy potential of the energy resource during the site selection process for FOWT farms. Although the availability of FOWTs primarily depends on the system reliability and aging mechanisms, in the long run, failure occurrences are unavoidable and, thus, a high accessibility share is crucial. In fact, accessibility is considered one of the main drivers of the O&M costs in ORE farms [24], which are estimated to represent up to 30% of the final cost in offshore wind farms [25]. In fact, the literature suggests that to achieve a wind farm availability of 90%, an accessibility of 80% is required [20]. However, the precise assessment of accessibility requires a comprehensive metric that synthesizes all the critical information, which, to the best of the authors’ knowledge, has not been suggested in the literature.
Ideally, such a precise accessibility assessment would be carried out via a technology-agnostic metric, providing the information on accessibility in any location worldwide only based on metocean data. However, accessibility highly depends on the type of O&M task and, consequently, the required infrastructure (i.e., vessel, crew, and tools) for each task. In turn, the required O&M tasks depend on the specific characteristics of each technology. Therefore, a generic characterization of accessibility can be carried out based only on metocean data, but a technology-agnostic accessibility metric that provides a precise assessment is unfeasible.
In contrast, a technology-informed metric involves significant difficulties to synthesize different components and their maintenance requirements, including failure and repair characteristics, in a single metric. Therefore, this paper suggests a comprehensive technology-informed metric that combines the overall set of critical accessibility aspects and O&M operations as illustrated in Table 1. This novel metric will enable assessing a site with respect to the energy potential and accessibility characteristics, thus assisting the corresponding planners and decision makers in the site selection process.
The remainder of the paper is organized as follows: Section 2 presents the accessibility framework describing the technology-agnostic and technology-informed metrics suggested in this paper, Section 3 introduces the case study, including the characteristics of the geographical location and the technology, Section 4 presents the results for both accessibility metrics, and Section 5 draws the main conclusions.
2. Accessibility Framework
Traditionally, accessibility is quantified by defining an approachability parameter to an ORE farm, that is, the ratio between the time that the farm is accessible over the total amount of time. Commonly, the total amount of time corresponds to the lifetime of the farm (), and the accessibility metric is given as a percentage of the lifetime in which it is feasible to access the farm:
where is the number of valid s. However, the requirements of the valid s are defined using specific operational limits (, , and ), and repair and trip times. Only if all these conditions are fulfilled along the considered time frame () is the considered a window in which accessing the farm is feasible (). Otherwise, the farm results inaccessible, meaning that the O&M personnel needs to wait until all conditions are fulfilled, so the time frame is considered a waiting time (WT). However, each type of component and/or fault requires different operational limits and repair/trip times, meaning that the accessibility metric obtained for each combination of these parameters will be different. Therefore, the traditional accessibility metric is referred to as the technology-agnostic metric (), and is not capable of providing a single comprehensive metric for a specific technology and location.
The computation of such a single comprehensive metric needs to synthesize the overall set of possible O&M interventions required by a specific technology, i.e., different combinations of operational limits and repair/trip times, into a single value. To that end, the present paper suggests a technology-informed accessibility metric based on the weighted average of these potential combinations as follows:
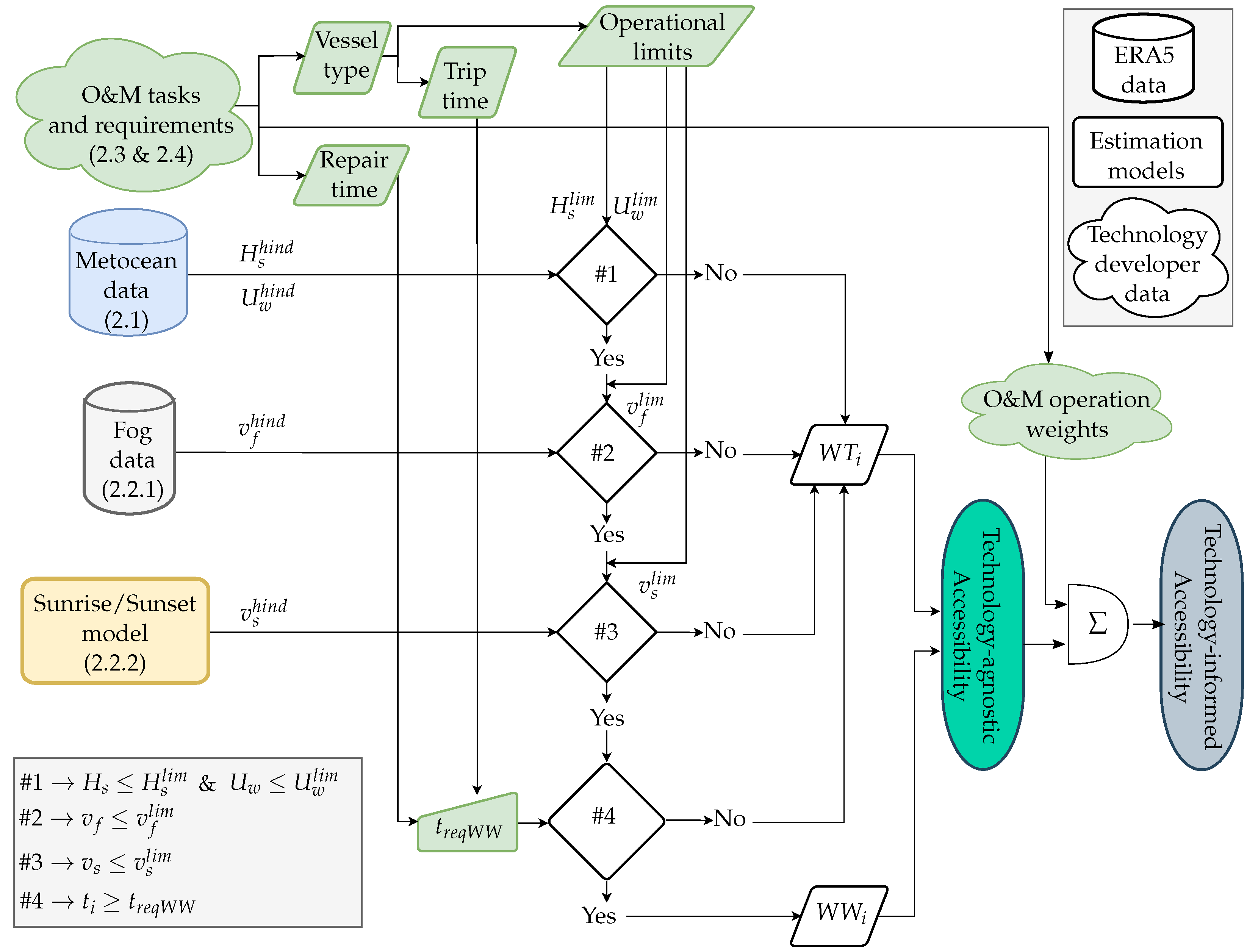
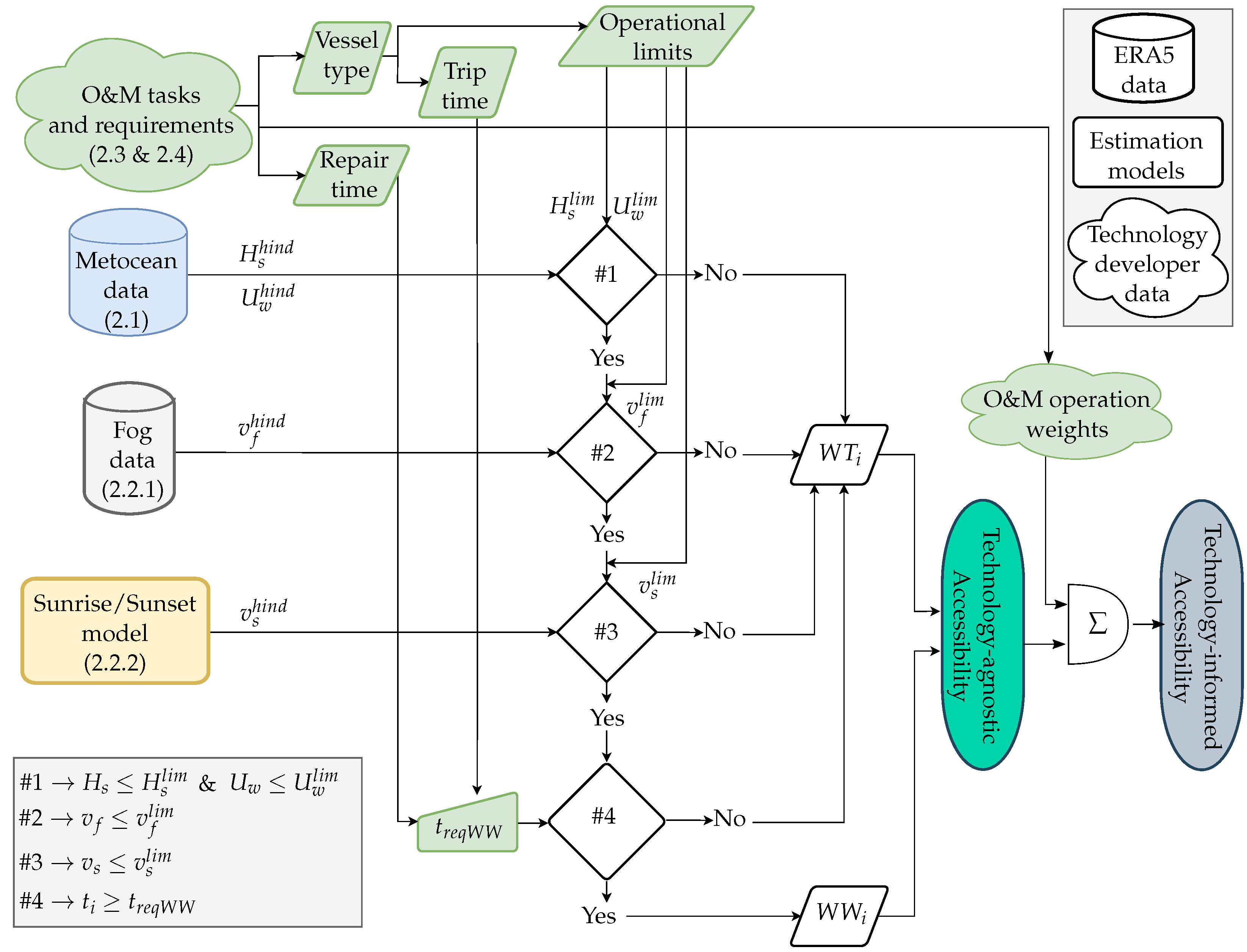
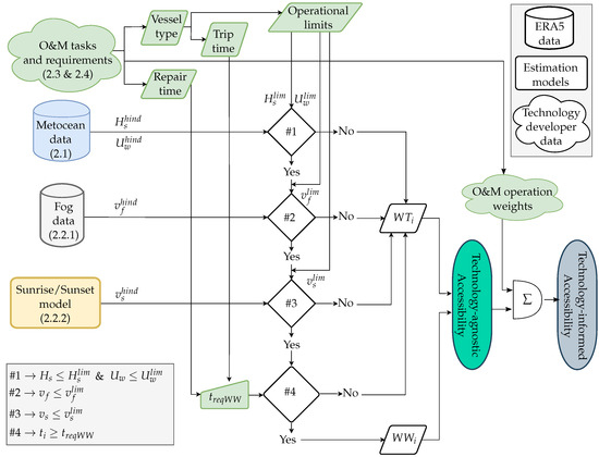
where is the total number of considered O&M tasks, and stands for the weight of each such intervention. The definition of these weights is discussed later in Section 2.4 and evaluated in Section 4.3.2. Figure 2 illustrates the schematic view of the algorithm, discerning between the technology-agnostic and technology-informed metrics. In the following, the description of each model is presented, including the three conditions (, and , which refer to the limiting conditions related to metocean conditions, sea fog and daylight, respectively) required to consider a valid .
Figure 2.
Schematic diagram of the accessibility metric suggested in this study (respective section numbers referred in brackets).
2.1. Weather Window Modeling with Metocean Data
The identification of the s that fulfill the requirements of O&M tasks is commonly based on data alone as shown in Table 1. In that case, the whole hindcast dataset is evaluated to identify the windows of consecutive data points below the threshold (), filtering the windows that are shorter than the required window () and measuring the length of each valid . This process is illustrated in Figure 3a.
Figure 3.
Schematic representation of the identification: (a) based only on , and (b) combining and .
However, is not the only factor limiting accessibility and, thus, any assessment based exclusively on may result in an overestimated representation of the real accessibility. Some studies in the literature include the combination of and so that a to be considered valid needs to fulfill both constraints, namely and , together, which can reduce accessibility assessment significantly. An example of this feature is shown in Figure 3b, which illustrates the impact of considering and . For instance, assuming a h, three different window types are observed: the red one stands for an unworkable window (even considering only ) because it is shorter than ; the orange shows a lapse that becomes impracticable when considering the combination of and ; and the green window is the only valid . In the present study, weather windows are assessed via an in-house tool.
2.2. Visibility Model
Besides metocean data, visibility is an important aspect for accessibility since O&M tasks become unfeasible with low visibility regardless of the metocean conditions. Nevertheless, visibility is commonly neglected in the studies presented in the literature as illustrated in Table 1. There are two main factors that affect visibility significantly: light and sea fog. The former is directly related to sunlight, although artificial light could also be used in extraordinary cases, while the latter can be given as a subproduct of the liquid water content in the clouds.
2.2.1. Sunlight Estimation
The sunlight model incorporated in the framework suggested in this paper is inspired in the solar calculator National Oceanic and Atmospheric Administration (NOAA) [26], which, itself, is based on equations from Astronomical Algorithms developed by Jean Meeus [27]. The model provides the daily sunlight duration over an arbitrary time period at a generic geographical location defined by means of the longitude and latitude. The sunlight duration is estimated by computing daily sunrise and sunset times as a function of time, as well as both sun declination and elevation. Figure 4(top,bottom) illustrate the estimation of sunrise/sunset time and sunlight duration for a generic yearly period in the North of Spain, respectively. For the sake of simplicity, only sunlight hours are considered to be adequate for O&M operations in this study, neglecting the potential assistance of artificial illumination.
Figure 4.
Sunlight estimation model outputs: (top) sunrise and sunset times, and (bottom) sunlight duration along a year.
It should be noted that this estimation model is sensitive to the variation in the atmospheric composition, i.e., temperature, humidity and pressure. Therefore, the real observed values may vary from the estimations. In any case, the model can be considered theoretically accurate, with an error of less than a minute for latitudes between ±72° and up to 10 min beyond the ±72° limit [26].
2.2.2. Sea Fog Estimation
Sea fog is a common meteorological phenomenon in the ocean and coastal regions, and is well known to cause horizontal visibility loss [8], significantly influencing human activities. However, loss of visibility due to sea fog is a complex phenomenon to model. One of the main factors that describes the sea fog is the liquid water content in clouds, which is a variable that the ERA5 reanalysis provides. However, the complexity lies in the definition of a threshold, above which visibility is reduced to an extent such that O&M tasks become unfeasible. Following [28], such a threshold is set to 0.004 g/kg at 1000 hPa in this study. Therefore, as illustrated in Figure 2, the operational limit imposed by the sea fog is incorporated as part of the metocean data by means of including an additional condition for the identification of a valid .
2.3. O&M Vessel Classification
The selection of the appropriate set of assets is crucial for the successful performance of any O&M intervention. Among all the assets, vessels have the highest impact on accessibility since their operational limits define the thresholds for the metocean data as shown in Figure 2.
The vessels employed in O&M operations are usually classified into three main groups depending on the type of intervention they carry out: (i) CTV-like vessels are suggested for the transport of operators, spare parts and tools, and minor O&M tasks; FSV-like vessels are designed for medium O&M interventions; and HLV-like vessels are proposed for major O&M operations, which commonly require large cranes mounted on the vessel to perform operations at higher altitudes.
2.4. Failure Classification
Information about failures and repairs is one of the key factors for the assessment of technology-informed accessibility. A comprehensive assessment should be able to articulate such failure and repair data with the O&M requirements for all the critical components. However, even a simplified description of an offshore wind turbine can result in a list of about 20 sub-assemblies/components, increasing the complexity of the analysis significantly. Therefore, [25] suggests a classification for these components as a function of similarities in failure rates, repair times and O&M requirements (i.e., type of equipment, operators, and vessels), in order to operate with a manageable amount of data.
Hence, a technology-informed metric defined in Equation (3) can be defined as a combination of three types of O&M interventions for which the weights are given as a function of the failure rate or the downtime caused by the failure. In the former, only the information about the failures is considered, while the latter also articulates the information about the requirements of the repair. Both schemes are analyzed in Section 4.3.2 in order to evaluate the impact of the weights on the definition of the technology-agnostic metric.
3. Case Study
This study aims to assess the accessibility across European waters, for which five different locations are defined, covering sites with different metocean conditions. Additionally, technology-agnostic and technology-informed metrics are analyzed, with the latter including the data obtained from 10 wind farms across Europe. Therefore, the technology-informed approach may be said to represent a generic offshore wind case.
3.1. Geographical Locations and Metocean Data
The five locations selected for the present study are based on offshore wind farms that are currently operative or otherwise are projected to be deployed soon, as shown in Table 2. In addition, these five locations represent the main areas of interest in European waters: lower Atlantic Ocean (Portuguese coast), upper Atlantic Ocean (west coast of Ireland), North Sea (north-east coast of Scotland), the Mediterranean sea (Tyrrhenian sea in Italy) and the Gulf of Biscay (the Basque coast).
Table 2.
Main information of the selected wind farms.
For each of these locations, metocean data are obtained from the ERA5 reanalysis, including , and cloud liquid water content for 60 years between 1959 and 2019. In addition, sunlight hours are estimated for each location. Finally, the closest harbors from where O&M vessels are expected to depart are designated for each location. This enables the definition of the distance from the wind farm to the port and estimate the trip time as a function of the cruise speed of each vessel. However, note that the specific capabilities of each harbor are not considered, assuming that all harbors allow all types of O&M vessels and interventions.
3.2. Ore Technology Failures
The data corresponding to the ORE technology required in the analysis include the failure rates, repair times and the type of vessel needed for the O&M intervention. However, instead of using the data for a specific wind turbine, average values corresponding to 10 offshore wind farms presented in [25] are used. This study provides the information about the three main groups of O&M interventions, namely minor, medium and major repairs. Thus, the average failure rate, repair time and vessel requirements are estimated for each type of O&M intervention as defined in Table 3. Note that the repair times shown in Table 3 are used to determine the required duration for each class. These failure rates and repair times enable the use of a simplified approach for modeling failures of a system via a stochastic process. For further details on the definition of the parameters shown in Table 3, the reader is referred to [25].
Table 3.
Classification of the type of operations, including failure and repair data and the type of vessel required.
It should be noted that the implementation of visibility as a limiting factor makes it unfeasible to carry out long O&M interventions in a continuous manner unless artificial light is used. As a consequence, in the case of a major repair task, it is assumed that operators will stay overnight on accommodation vessels and carry out subtasks of the major repair intervention during available windows. Other possibilities that may be interesting to analyze in future implementations of the code are discussed in Section 5.
Finally, the characteristics of the vessels required in the different O&M interventions are shown in Table 4, including the operational limits in terms of wave () and wind conditions (). Three of the most relevant vessel types are included in the study and, thus, in Table 4: crew-transfer vessel (CTV-like), field support vessels (FSV-like) and heavy lift vessel (HLV-like). The values shown in Table 3 and Table 4 are taken from [23], although different values can also be found in different studies. However, the uncertainty of these data is not analyzed in the present paper.
Table 4.
O&M vessel characteristics: operational limits.
4. Results
This section includes the main outcomes of the present study and is divided into two main parts. On the one hand, the potential of the technology-agnostic accessibility metric is evaluated. On the other hand, the technology-informed accessibility metric suggested in the present study is evaluated, quantifying the sensitivity of the metric to the definition of the weights. In addition, the novel technology-informed metric is used to evaluate the impact of visibility, intra- and inter-annual variations, and characteristics of the different geographical locations.
4.1. Technology-Agnostic Accessibility Assessment
The technology-agnostic accessibility metric shows the feasibility to safely access a wind farm for different O&M interventions. However, a single metric is achieved for each specific technology and O&M intervention. Thus, a general accessibility analysis can only be carried out by means of a sensitivity analysis. Hence, two sensitivity analyses are suggested in this study, varying the operational limit thresholds, on the one hand, and covering different required weather window lengths on the other. Figure 5a,b respectively illustrate the sensitivity analysis for the operational limits (1 ≤ ≤ 3 and 6 ≤ ≤ 30 with h) and required WW lengths (1 ≤ ≤ 3 and 4 ≤ ≤ 12 for m/s), based upon the metocean data corresponding to the location off the Basque coast.
Figure 5.
Sensitivity analysis of the technology-agnostic accessibility assessment off the Basque coast.
Results demonstrate that the mean WT is considerable ( h) for the vast majority of the analyzed conditions, but increases significantly as operational limits become more restrictive or the required duration extends. However, Figure 5a,b depict the average conditions, which can vary significantly over the year. In this sense, Figure 5c,d depict the same WT sensitivity analysis for the summer period, showing significantly lower WTs than the annual averages shown in Figure 5a,b. In contrast, the WTs for the winter period illustrated in Figure 5e,f show the dramatic reduction in accessibility, demonstrating that winter conditions are incompatible with most of the O&M interventions. In fact, notice that the maximum required considered in this sensitivity analysis is relatively short and, thus, longer and more complex operations may be restricted to the summer period. Waiting times increase over an order of magnitude from summer to winter, reaching almost two orders of magnitude in specific locations that face the open ocean.
In order to focus the analysis on more specific conditions, the overall summer and winter WTs are identified for the three O&M vessels described in Table 4, as illustrated in Figure 5a,c,e. Results for the three vessels are specified in Table 5, including not only the overall results but also those corresponding to the summer and winter periods, showing significant differences between the distinct O&M vessels, geographical locations and seasons. The wind farms Hywind and MedWind show relatively high accessibility even in winter, with a maximum waiting time period of 50 h for the HLV. The GEROA wind farm also shows decent accessibility in terms of the overall metrics. However, the difference between the summer and winter conditions is considerably larger, with very accessible summer periods and relatively restricted winters. In contrast, WindFloat and Clarus, particularly the latter, show very limited accessibility. For example, winter accessibility conditions for MedWind are less restrictive than the summer accessibility conditions for Clarus and similar to those for WindFloat. Thus, O&M interventions seem to be unfeasible during the winter period.
Table 5.
Waiting times for the three types of O&M vessels at the five locations evaluated in this study.
4.2. Technology-Informed Accessibility Assessment
However, the information summarized in Table 5 is obtained for three O&M vessels, unrelated to any specific information about failures or repairs. The articulation of the information related to the technology and the unconventional visibility information incorporated into the technology-informed metric is evaluated in Section 4.2.1 and Section 4.2.2, respectively. Once the O&M operation weights and visibility factors are evaluated and defined, a variability analysis is conducted along the last decades in Section 4.3.1 and across different European sites in Section 4.3.2.
4.2.1. Evaluation of Metric Weights: Failure Based vs. Downtime Based
The technology-informed metric provides a single accessibility rate for a specific ORE technology using a weighted average value based on the three groups of different types of O&M interventions presented in Table 3. These weights represent the degree of relevance of each group. Accordingly, these weights are calculated by means of two approaches based on the failure rates and/or repair times shown in Table 3: the failure-based weights only consider the failure occurrence for each O&M intervention group, while the downtime-based weights combine the failure rate with the required repair time of each O&M operation group, considering not only the failure itself but also the repair characteristics.
Table 6 shows the weights computed for failure- and downtime-based approaches, which are based on the occurrence of each type of failure when considering, respectively, only faults or combining faults and repair times. Hence, the minor repairs are shown to clearly dominate in the case of the failure-based metric, while this predominance is significantly reduced in the downtime-based approach. Particularly, the difference in the major repairs group should be highlighted, whose impact is multiplied by 10 in the downtime-based approach, increasing from 3.5% to 33.8%.
Table 6.
Failure- and downtime-based weights for the technology-informed accessibility metric.
Hence, the higher relevance of the medium repair and major repair for the downtime-based metric results in considerably lower accessibility when assessed by means of the downtime-based metric: up to 15% for the GEROA wind farm as shown in Figure 6. In fact, for the limited-accessibility case, where visibility aspects are considered, the accessibility drops below 40%. Similar values are also achieved for the rest of the geographical locations described in Table 2. The downtime-based approach is considered to be more comprehensive and, consequently, the technology-informed metric based on downtime-based weights is suggested as the reference metric for future implementations.
Figure 6.
Comparison of the failure- and downtime-based accessibility metrics for the GEROA wind farm.
4.2.2. Impact of Visibility
The ideal scenario assumes unlimited visibility, which is accepted by the vast majority of the studies presented in the literature as shown in Table 1. Figure 7a illustrates the accessibility for the GEROA wind farm under this unlimited assumption, evaluating the accessibility in each month over a period of 60 years. Accessibility is particularly high (close to 100%) around summer, i.e., between April and October but decreases substantially in winter. In addition, the resource is seen to be much more consistent in the summer months, variability increasing substantially in winter. In any case, the mean accessibility remains between 70 and 100% throughout the year under the unlimited accessibility assumption.
Figure 7.
Monthly accessibility off the Basque coast under (a) unlimited and (b) limited (realistic) visibility assumptions.
However, when the unlimited visibility assumption is improved by assuming a more realistic visibility that considers limited sunlight hours and sea fog, accessibility drops dramatically as depicted in Figure 7b. It should be noted that such a drop assumes that artificial light is not suitable for O&M interventions. Although the maximum mean accessibility values under the realistic scenario also appear during summer months, i.e., about 60% in May, June and July, this maximum mean value is considerably lower than the minimum mean value under the unlimited scenario, which almost reaches 70%. Similarly, Figure 6 illustrates the difference between unlimited and limited (more realistic) assumptions when computing the overall technology-informed accessibility metric for the GEROA wind farm, where differences are shown to grow beyond 40% when using both the failure- and downtime-based weights. Therefore, neglecting visibility when assessing accessibility is shown to be perilous since it can lead to conclusions that are misleading for carrying out a proper decision-making process. In addition, it should be highlighted that the 80% threshold established in the literature to achieve 90% availability [20] is never achieved when limited visibility is considered, not even in summer.
For modeling visibility, the most relevant factor is shown to be sunlight, reducing accessibility by 60% and 40% in the winter and summer periods, respectively, as illustrated in Figure 8. Additionally, the daylight factor shows relatively high sensitivity on the assessment of the visibility threshold. In fact, considering twilight suitable for O&M interventions, accessibility can increase considerably. The twilight duration varies with the geographical location, but considering one hour of twilight before and after the sunrise and sunset, respectively, accessibility increases by almost 10% as demonstrated in Figure 8. In contrast, visibility reduction due to sea fog accounts for only 5% in the worst-case scenario.
Figure 8.
Impact of different visibility factors.
4.3. Accessibility Assessment
Once the sensitivity of the different factor and approaches to compute the technology-informed accessibility metric is analyzed, such a metric is used for the assessment of accessibility across Europe and along the last six decades between 1959 and 2019.
4.3.1. Intra- and Inter-Annual Variability
All the figures presented in Section 4.2.2 provide monthly accessibility metrics, showing a clear difference between summer and winter months. However, the intra-annual variability is more complex, and the mean accessibility metric masks such a complexity behind a single value. It has already been concluded that accessibility is more consistent during summer months, but Figure 9 illustrates this variability by means of monthly histograms and the corresponding probability density functions (PDFs). The inter-annual variability of sunlight is negligible, so the main source of these variations is the inter-annual fluctuation of the metocean conditions. Therefore, the variability analysis shown in Figure 9 comes from the accessibility estimations based on the unlimited visibility assumption. Accessibility varies within a range of 10% between 90 and 100% during the summer months, and over 90% of the time, the variability reduces to the 95–100% range. Variability increases substantially to about 20% during spring and autumn and up to 60% during winter.
Figure 9.
Intra-annual accessibility variability.
Besides the well-known inter-annual variations of the resource, longer-term trends have also been identified for metocean data in recent studies, which demonstrate the non-stationarity of the resource [29,30] caused by the rise in the ocean temperature and global warming. Therefore, it is expected that global warming can also affect the O&M of ORE technologies. In this sense, a pioneering study was carried out in [31], concluding that the impact of climate change in O&M is almost negligible and may cause a small increase in vessel operability. However, results obtained in the present study and illustrated in Figure 10 show that the accessibility trends along the last six decades all over Europe are either negligible (Hywind and MedWind) or slightly negative (about 5% reduction in GEROA, Clarus and WindFloat), meaning that the vessel operability is either maintained or reduced. Note that the trends in Figure 10b are obtained via linear regression.
Figure 10.
Inter-annual variability of accessibility along the decades: (a) raw and (b) smoothed trends.
4.3.2. Sensitivity to Geographical Location
Finally, the relationship between the resource potential and accessibility is assessed in order to evaluate whether it can be relevant for site selection decision makers since the ideal location should have both high energy density and accessibility. However, this is a rare combination to obtain indeed, so a trade-off between the two is usually pursued.
Among the five sites analyzed in the present study, MedWind and GEROA wind farms show the highest accessibility (just over 40%), but these are the two locations with the lowest energy density as illustrated in Figure 11a. In contrast, WindFloat and Clarus show a significantly lower accessibility (about 30%), partially due to the considerably larger energy density. The Hywind farm is the exception to this rule, with an accessibility of over 40% and one of the greatest energy densities among the five different locations analyzed in this study. It should be noticed that the difference between unlimited and limited (realistic) visibility assumptions is slightly larger for the northern locations, although the difference between southern and northern locations is less relevant than expected.
Figure 11.
The impact of geographical location on the overall accessibility: for (a) the whole wind turbine and (b) classified in subassembly/components.
The overall accessibility metrics shown in Figure 11a derive from the weighted sum of the accessibility metrics of the different O&M intervention classes defined in Table 3, showing the accessibility using both failure- and downtime-based weights. The impact of the different approaches is shown to be similar for all the geographical locations. However, the accessibility for each type of O&M intervention diverges significantly for each geographical location. Figure 11b depicts the accessibility of each of these classes at each location, showing relevant information for O&M service providers. The accessibility for minor repair interventions is relatively high, slightly higher than the overall accessibility, while the accessibility for medium repair interventions is slightly lower. However, the major repair interventions are shown to be very difficult to perform, especially in the locations that are facing the open ocean like the west coasts in Portugal and Ireland, where the accessibility drops below 10%.
In fact, the windows for such major repair interventions only appear during the summer months. Nevertheless, it can be argued that unexpected major failures are more likely to occur in the winter period due to the higher loads and stress on mechanical and electrical components. In this worst-case scenario, the whole system would not be operational for several months, with consequent major losses. Within this context, predictive and scheduled maintenance acquire even greater importance but should consider a more conservative estimation of the remaining useful life for each component, entailing higher maintenance costs.
5. Conclusions
The selection of appropriate sites for the deployment of offshore renewable energy farms is crucial for efficient energy generation and the commercial viability of the technologies. However, traditionally, site selection is fundamentally based on the energy generation capacity, which simplifies operation and maintenance (O&M) aspects excessively. Accessibility is one of the main aspects that affects both O&M costs and energy generation, and the present paper suggests a technology-informed accessibility metric that considers all the key factors: metocean conditions, visibility, O&M logistics and characteristics of diverse O&M interventions. This novel metric is applied to five different realistic sites in the present study for the assessment of accessibility.
The relevance of each type of O&M intervention on the final accessibility rate is shown to have a considerable impact. The technology-informed accessibility metric is computed by means of a weighted average, for which the weights of the different types of O&M interventions are estimated by means of a failure-based and a downtime-based approach. The former considers only the information related to the failures and is shown to overestimate accessibility by about 10%, while the latter also articulates the information about the repairs, showing a more comprehensive accessibility metric.
On the other hand, the results show that visibility is a critical factor that must be considered when assessing accessibility. Otherwise, the accessibility can be overestimated by up to 60% in winter and about 40% in summer. Sunlight is shown to be particularly important for the consideration of visibility, far more than any other factor, such as sea fog, which represents less than 5% of the whole reduction in accessibility. In fact, the sensitivity of accessibility to twilight duration is greater, increasing by up to 10% if twilight is considered suitable for O&M interventions. However, if the lack of sunlight is a restraint for O&M tasks, the longest available weather windows are reduced to about 18 h, meaning that any major intervention that requires longer windows is unfeasible. As a consequence, alternative strategies will be necessary, such as using artificial light, dividing these long interventions into shorter and consecutive tasks, or towing to port so that the O&M tasks can be performed safely regardless of the metocean conditions. In any case, the consideration of these alternative strategies is expected to have an impact on the accessibility rates shown in the present study.
The long-term trends of the resource due to global warming seem to have a relatively low impact but in the opposite direction compared to other studies suggested in the literature. Accessibility remains relatively constant along the last six decades in the North Sea and the Mediterranean Sea, while it seems to decrease by about 5% in the sites located in the Atlantic Ocean. However, these conclusions need to be further studied before they can be considered definitive.
Finally, the need for considering accessibility in the site selection process is demonstrated. Although, ideally, sites with high power density and accessibility are preferable, this combination is shown to be very rare. Only the site in North-East Scotland fulfills both requirements, while, in the rest of the sites, high power density leads to lower accessibility. This is highly relevant for the site selection decision makers since, eventually, the critical factor for the decision making is the final cost of energy. However, the impact of accessibility in the energy generation and O&M costs can only be estimated by means of a holistic techno-economic model that effectively accounts for O&M aspects. Indeed, future work will focus on the determination of the impact of accessibility on the energy generation and O&M costs.
Author Contributions
Conceptualization, M.C.-T., J.-I.A., G.G., G.B. and M.P.; methodology, E.-B.K., M.C.-T. and M.P.; software, E.-B.K., M.C.-T. and M.P.; data curation, E.-B.K. and M.P.; writing—original draft preparation, M.C.-T., A.Z.-A., G.G. and M.P.; writing—review and editing, E.-B.K., M.C.-T., J.-I.A., G.G., G.B. and M.P.; visualization, E.-B.K., M.C.-T. and M.P.; supervision, G.G. and M.P.; funding acquisition, G.G., G.B. and M.P. All authors have read and agreed to the published version of the manuscript.
Funding
This research is part of the research project TED2021-132767A-I00 funded by the Spanish Ministry of Science and Innovation, the research project funded by the Basque Government’s ELKARTEK 2022 program under the grant No. KK-2022/00090, HAZITEK program under the grant No ZE-2021/00042. Finally, the authors from the Fluid Mechanics research group at Mondragon University are also supported by the Basque Government’s Research Group Program under the grant No. IT1505-22, M. Centeno is funded by the Predoctoral Training Program under the grant No. PRE_2022_2_0137 and J.I. Aizpurua is funded by Juan de la Cierva Incorporacion Fellowship (Spanish State Research Agency—grant number IJC2019-039183-I).
Conflicts of Interest
The authors declare no conflict of interest.
References
- IPCC. Global Warming of 1.5 °C; Technical Report; Intergovernmental Panel on Climate Change (IPCC): Geneva, Switzerland, 2018; ISBN 978-92-9169-151-7. [Google Scholar]
- UNEP. Emissions Gap Report 2022: The Closing Window—Climate Crisis Calls for Rapid Transformation of Societies; Technical Report; United Nations Environment Programme: Nairobi, Kenya, 2022. [Google Scholar]
- Bouckaert, S.; Pales, A.F.; McGlade, C.; Remme, U.; Wanner, B. Net Zero by 2050: A Roadmap for the Global Energy Sector; Technical Report; International Energy Agency: Paris, France, 2021. [Google Scholar]
- Chakrabarti, S. Chapter 3—Ocean Environment. In Handbook of Offshore Engineering; Elsevier: Amsterdam, The Netherlands, 2005; pp. 79–131. ISBN 978-0-08-044381-2. [Google Scholar]
- WMO. Manual on the WMO Integrated Global Observing System; Technical Report; World Meteorological Organization: Geneva, Switzerland, 2021. [Google Scholar]
- Rowell, D.; Jenkins, B.; Carroll, J.; McMillan, D. How Does the Accessibility of Floating Wind Farm Sites Compare to Existing Fixed Bottom Sites? Energies 2022, 15, 8946. [Google Scholar] [CrossRef]
- Martini, M.; Guanche, R.; Losada, I.J.; Vidal, C. Accessibility assessment for operation and maintenance of offshore wind farms in the North Sea. Wind Energy 2017, 20, 637–656. [Google Scholar] [CrossRef]
- Gultepe, I.; Milbrandt, J.A.; Zhou, B. Marine Fog: A Review on Microphysics and Visibility Prediction. In Marine Fog: Challenges and Advancements in Observations, Modeling, and Forecasting; Koračin, D., Dorman, C.E., Eds.; Springer International Publishing: Cham, Switzerland, 2017; pp. 345–394. [Google Scholar] [CrossRef]
- Loughney, S.; Wang, J.; Bashir, M.; Armin, M.; Yang, Y. Development and application of a multiple-attribute decision-analysis methodology for site selection of floating offshore wind farms on the UK Continental Shelf. Sustain. Energy Technol. Assess. 2021, 47, 101440. [Google Scholar] [CrossRef]
- Díaz, H.; Loughney, S.; Wang, J.; Guedes Soares, C. Comparison of multicriteria analysis techniques for decision making on floating offshore wind farms site selection. Ocean Eng. 2022, 248, 110751. [Google Scholar] [CrossRef]
- Díaz, H.; Guedes Soares, C. An integrated GIS approach for site selection of floating offshore wind farms in the Atlantic continental European coastline. Renew. Sustain. Energy Rev. 2020, 134, 110328. [Google Scholar] [CrossRef]
- Martinez, A.; Iglesias, G. Mapping of the levelised cost of energy for floating offshore wind in the European Atlantic. Renew. Sustain. Energy Rev. 2022, 154, 111889. [Google Scholar] [CrossRef]
- Martinez, A.; Iglesias, G. Wave exploitability index and wave resource classification Significant height of combined wind waves and swell. Renew. Sustain. Energy Rev. 2020, 134, 110393. [Google Scholar] [CrossRef]
- Scheu, M.; Matha, D.; Muskulus, M. Validation of a Markov-based Weather Model for Simulation of O&M for Offshore Wind Farms. In Proceedings of the 22nd International Offshore and Polar Engineering Conference, Rhodes, Greece, 17–22 June 2012; pp. 463–468. [Google Scholar]
- Feuchtwang, J.; Infield, D. Offshore wind turbine maintenance access: A closed-form probabilistic method for calculating delays caused by sea-state. Wind Energy 2013, 16, 1049–1066. [Google Scholar] [CrossRef]
- O’Connor, M.; Lewis, T.; Dalton, G. Weather window analysis of Irish west coast wave data with relevance to operations & maintenance of marine renewables. Renew. Energy 2013, 52, 57–66. [Google Scholar] [CrossRef]
- Silva, N.; Estanqueiro, A. Impact of Weather Conditions on the Windows of Opportunity for Operation of Offshore Wind Farms in Portugal. Wind Eng. 2013, 37, 257–268. [Google Scholar] [CrossRef]
- Walker, R.T.; van Nieuwkoop-McCall, J.; Johanning, L.; Parkinson, R.J. Calculating weather windows: Application to transit, installation and the implications on deployment success. Ocean Eng. 2013, 68, 88–101. [Google Scholar] [CrossRef]
- Paterson, J.; Thies, P.R.; Sueur, R.; Lonchampt, J.; D’Amico, F. Assessing marine operations with a Markov-switching autoregressive metocean model. Proc. Inst. Mech. Eng. Part M J. Eng. Marit. Environ. 2020, 234, 785–802. [Google Scholar] [CrossRef]
- van Bussel, G.; Bierbooms, W. The DOWEC Offshore Reference Windfarm: Analysis of Transportation for Operation and Maintenance. Wind Eng. 2003, 27, 381–391. [Google Scholar] [CrossRef]
- Centeno-Telleria, M.; Aizpurua, J.; Penalba, M. Impact of accessibility on O&M of floating offshore wind turbines: Sensitivity of the deployment site. In Trends in Renewable Energies Offshore; Guedes Soares, C., Ed.; CRC Press: Lisbon, Portugal, 2022; Number 2014; pp. 847–855. [Google Scholar] [CrossRef]
- Manu Centeno-Telleria, J.A.; Penalba, M. An Analytical Model for a Holistic and Efficient O&M Assessment of Offshore Renewable Energy Systems. In Submitted to Energy; Elsevier: Amsterdam, The Netherlands, 2022. [Google Scholar]
- Rinaldi, G.; Garcia-Teruel, A.; Jeffrey, H.; Thies, P.R.; Johanning, L. Incorporating stochastic O&M models into the techno-economic analysis of floating offshore wind farms. Appl. Energy 2021, 301, 117420. [Google Scholar] [CrossRef]
- Hu, B.; Yung, C. Offshore Wind Access Report 2020; Technical Report; TNO: Toronto, ON, Canada, 2020. [Google Scholar]
- Carroll, J.; McDonald, A.; McMillan, D. Failure rate, repair time and unscheduled O&M cost analysis of offshore wind turbines. Wind Energy 2016, 19, 1107–1119. [Google Scholar] [CrossRef]
- NOAA. NOAA Solar Calculator; National Oceanic and Atmospheric Administration: Silver Spring, MD, USA, 2023. Available online: https://gml.noaa.gov/grad/solcalc/ (accessed on 11 July 2023).
- Meeus, J. Astronomical Algorithms; Willmann-Bell: Richmond, VA, USA, 1998. [Google Scholar]
- Han, L.; Long, J.; Xu, F.; Xu, J. Decadal shift in sea fog frequency over the northern South China Sea in spring: Interdecadal variation and impact of the Pacific Decadal Oscillation. Atmos. Res. 2022, 265, 105905. [Google Scholar] [CrossRef]
- Reguero, B.; Losada, I.; Méndez, F. A recent increase in global wave power as a consequence of oceanic warming. Nat. Commun. 2019, 10, 205. [Google Scholar] [CrossRef] [PubMed]
- Penalba, M.; Aizpurua, J.I.; Martinez-Perurena, A.; Iglesias, G. A data-driven long-term metocean data forecasting approach for the design of marine renewable energy systems. Renew. Sustain. Energy Rev. 2022, 167, 112751. [Google Scholar] [CrossRef]
- ECMWF. Offshore Wind Farm Operations and Maintenance; Technical Report; European Centre for Medium-Range Weather Forecasts: Reading, UK, 2021. [Google Scholar]
Disclaimer/Publisher’s Note: The statements, opinions and data contained in all publications are solely those of the individual author(s) and contributor(s) and not of MDPI and/or the editor(s). MDPI and/or the editor(s) disclaim responsibility for any injury to people or property resulting from any ideas, methods, instructions or products referred to in the content. |
© 2023 by the authors. Licensee MDPI, Basel, Switzerland. This article is an open access article distributed under the terms and conditions of the Creative Commons Attribution (CC BY) license (https://creativecommons.org/licenses/by/4.0/).
