A Framework for a Public Service Recommender System Based on Neuro-Symbolic AI
Abstract
1. Introduction
1.1. Problem Statement
1.2. Objectives and Contributions
- Neuro-symbolic framework for public service recommendation: We propose an architecture that integrates KGs and LLMs, enabling the system to interpret preconditions, maintain semantic models of public services, and align user profiles with applicable services. This approach addresses a significant research gap by applying recommendation logic to public sector provision, where such systems are still underexplored [20].
- Prototype implementation and case study demonstration: We apply the prototype of key pipeline components to a public service use case, showcasing the feasibility of a neuro-symbolic approach to extract preconditions from regulations using LLMs, transform them into Resource Description Framework (RDF) evidence data models while using Shapes Constraint Language (SHACL) rules for validation.
- Pathway Towards NSG: Our work supports the realization of proactive, user-oriented government services through bridging the gap between data sources and service models. These recommender capabilities lay the groundwork for NSG scenarios, where individuals receive targeted, just-in-time assistance based on life events or business changes, without needing to explicitly request services or submit redundant documents.
2. Background and Related Work
2.1. Recommender Systems in the Industry
2.2. Recommender Systems in Public Administration
2.3. Recommender Systems in Public Service Provision
2.4. Formal Public Service Modeling
3. Materials and Methods
3.1. Conceptual Framework
3.1.1. High-Level Vision
3.1.2. Core Components
- Precondition Extraction and Formalization
- 2.
- Evidence Modeling
- 3.
- Profile Construction
- 4.
- Public Service Recommendation
- Integration of Evidence and Profiles: It synthesizes the validated evidence data and dynamic user profiles to match users against preconditions defined for various public services.
- Service Matching: Utilizing semantic reasoning and matching algorithms, the component evaluates user eligibility for services, ranking them based on relevance and timeliness.
- Proactive Recommendations: As user profiles or policy preconditions evolve, the component dynamically updates recommendations, ensuring users are informed of newly available services without requiring manual intervention.
- Explainability and Justification: The system provides explanations for recommendations, detailing the eligibility criteria met by the user through the generated RDF SHACL rules. This fosters transparency and builds trust in the automated decision-making process.
- Knowledge Graphs (KGs): KGs provide a semantically rich, graph-based structure for representing and interlinking eligibility precondition, evidence sources, public service descriptions, and user attributes [49]. Their graph-based nature enables dynamic queries and inference over interconnected data, supporting real-time evaluation of conditions as user profiles change. By leveraging ontologies and vocabularies tailored to the public sector (e.g., CPSV-AP), KGs facilitate semantic interoperability and integration with legacy systems, while also providing a flexible backbone for incorporating evolving rules and datasets [50]. As a result, KGs serve as a foundational infrastructure for reasoning about complex eligibility precondition, allowing the recommender system to rapidly identify relevant services.
- Large Language Models (LLMs): While KGs excel at handling structured data and explicit logic, LLMs offer powerful capabilities for understanding and extracting insights from unstructured or semi-structured content, such as policy documents, legal texts, and administrative guidelines [19]. State-of-the-art LLMs, trained on extensive corpora, can interpret regulations expressed in natural language and assist in mapping them to formal precondition, bridging the gap between human-authored rules and machine-readable representations. This is particularly beneficial when updating the system with new or revised regulations, as LLMs can help parse textual amendments, identify the relevant conditions, and suggest corresponding updates to the KG. By doing so, LLMs reduce the manual effort involved in maintaining and scaling the system, ensuring that the framework remains adaptive to changing policy landscapes.
- Neuro-Symbolic Integration: The combination of LLM-driven natural language understanding and KG-based symbolic reasoning constitutes a neuro-symbolic integration approach. KGs provide the structural rigor and interpretability needed for robust public-sector applications, while LLMs offer the flexibility and language comprehension skills necessary for handling messy or evolving regulations. This hybrid approach can support continuous improvement of the recommender system’s knowledge base—new rules identified by LLMs can be validated, refined, and integrated into the KG through semi-automated workflows. Over time, the system becomes more adept at handling exceptions, rare conditions, and complex eligibility scenarios, all while maintaining an explainable and trustworthy decision-making process.
- Supporting Tools and Standards: Beyond KGs and LLMs, a range of supporting technologies and standards underpin the framework. Rule engines and inference tools allow for automated reasoning over semantic rules and policies. Data access and integration platforms ensure that evidence sources remain authoritative and up to date, while privacy-enhancing technologies and identity management solutions help safeguard sensitive user data. By assembling these tools into a coherent technology stack, the framework can confidently deliver proactive, precondition-driven recommendations in alignment with policy objectives and user rights.
3.2. Proposed Architecture and Methodology
3.2.1. Neuro-Symbolic AI Integration
3.2.2. Prompting Strategy for Precondition Extraction and Evidence Modeling
- Retrieval-Augmented Generation (RAG): While the framework assumes that for each public service the related regulations are known, the texts are preprocessed using chunking and semantic search, ensuring that the model received only relevant sections of text such as a relevant article describing the preconditions. Appropriate context is given to the prompts for inclusion and exclusion criteria of correct results. For instance, the title of the public service is provided and the prompt guides the LLM to focus on the actual preconditions needed and not on evidence or certificates.
- Few-shot prompting: Representative examples of canonical evidence data models and correct triples are provided to guide the model toward more consistent results for structured triples.
- Prompt chaining: Multi-step prompts are used to improve the robustness of the results. This approach allows the hierarchical structuring of the evidence data models while also properly refining the output and minimizing hallucinations. Furthermore, it can improve the handling of more complex and nested preconditions.
- Language handling: Although the source regulations are in Greek, we provided prompts in English language due to the superior reasoning capabilities of LLMs in this language. At the same time, English language will facilitate further semantic interoperability and proper naming convention of the data model classes and properties.
- Rule Formalization and Validation: Together with prompt chaining and the derived evidence data model, last prompts are used to transform the preconditions into RDF SHACL shapes using self-evaluation and correction to further increase the consistency of the final outcome.
3.2.3. Standards and Data Models
3.2.4. System Workflow
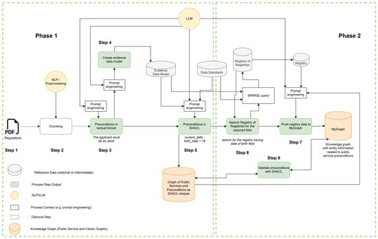
- Phase 1: Create Graph of Public Services and Integrate Preconditions as SHACL shapes.
- Phase 2: Create Citizen Graph and Validate Preconditions.
3.2.5. Evaluation Plan
- (i)
- Direct LLM prompting and RAG on regulation text without integration of KG. This setup represents the standard semantic engine approach, where the citizen data is used to query on the public service data formed as regulation texts. Already compared to the proposed framework, this approach assumes having access to the whole citizen profile data instead of only using the service-related data as mentioned in our framework following the data minimization principles in public service provision.
- (ii)
- GraphRAG method that will form the legislative texts as KG and will use the whole citizen profile data to query the graph and recommend eligible public services [53].
4. Results: Use Case and Implementation
- Use generalized entities (e.g., Person, Income, Residence, Education) and their direct relationships.
- Exclude any calculated or aggregated properties, focusing only on fundamental master data. It is crucial to consider evidence data in the most granular level, so that they can be aligned with the retrieved citizen data of MyGraph.
- Represent relationships in a way that allows for external calculations (e.g., family income derived from individual incomes via Person > has_parent > Person). This is important for the proper generation of the SHACL rules to validate preconditions.
- Group related concepts under broader entities. For example, if there are multiple concepts related to education (like the concept variables CourseResult, EducationProgram), they should be grouped under a single Education entity to reflect their hierarchical relationship.
- Avoid precondition-specific eligibility criteria in the evidence data model itself. The purpose of this instruction is to ensure that no eligibility criteria are integrated into the evidence data model.
5. Discussion
5.1. Limitations and Future Challenges
- Data Fragmentation and Quality Issues: Public sector data is often dispersed across administrative silos, with inconsistencies in format, completeness, and accuracy. These issues pose significant challenges for interoperability and integration that need to be further addressed in Phase 2 of the framework. The reliance on high-quality, standardized data also limits the framework’s applicability in regions where digital infrastructure and data governance are less developed.
- Legal and Policy Complexities: Eligibility criteria and service regulations not only vary significantly across jurisdictions but also often involve deep and complex data models that are embedded within dense legal texts. This complexity poses challenges for scalability and necessitates continuous updates to accommodate changes in regulations. The dynamic nature of policies, combined with their intricate structures, further complicates the integration of these updates into existing systems. One solution could be the representation of regulations as KGs that can address these challenges more effectively within the framework. KGs provide a flexible and structured representation of legal rules and eligibility conditions, enabling systems to dynamically adapt to policy changes. This approach streamlines the process of incorporating new or revised regulations while ensuring consistency and scalability across jurisdictions. Although the proposed framework can theoretically express nested and exception logic through SHACL rules, the current implementation has been limited to less complex rules. Future work will focus on developing full support for more nested dependencies and exception handling.
- Inaccuracies in AI Systems: Employing technologies like LLMs in public administration can introduce both technical and governance risks. While LLMs provide advanced capabilities for interpreting legislative texts, their outputs are not always precise, that can lead to hallucinations or biases. Errors in parsing or formalizing preconditions could lead to incorrect recommendations, impacting citizen trust and service delivery. The “black-box” nature of LLMs also raises concerns about explainability, particularly in high-stakes applications.
- Privacy and Trust Concerns: The framework’s reliance on sensitive citizen data introduces challenges related to privacy, trust, and compliance with regulations such as GDPR [47]. Ensuring robust data protection while maintaining transparency in how personal data is used and stored remains a critical concern. Without public trust in these systems, adoption may face significant resistance.
- Data Governance: As the data is retrieved from the different base registries to a central KG, this could lead to data governance issues like data ownership, data sharing and reuse. Further analysis can be conducted on the use of federated KGs where each data-owning authority keeps its own KG.
- Changes in Regulations: Modifications and updates in regulations have not been addressed in the current framework. Further analysis needs to be conducted on applying NLP and LLMs to store the different versions of regulations over time and the dependencies between them.
5.2. Future Directions
6. Conclusions
Author Contributions
Funding
Institutional Review Board Statement
Informed Consent Statement
Data Availability Statement
Conflicts of Interest
Abbreviations
| AI | Artificial intelligence |
| CCCEV | Core Criterion and Core Evidence |
| CPSV-AP | Core Public Service Vocabulary Application Profile |
| GenAI | Generative AI |
| IT | Information Technology |
| KG | Knowledge Graph |
| LLM | Large Language Models |
| NLP | Natural Language Processing |
| NSG | No-Stop-Government |
| RDF | Resource Description Framework |
| SHACL | Shapes Constraint Language |
Appendix A
Appendix A.1
@prefix : <http://example.org/schema#> . @prefix rdf: <http://www.w3.org/1999/02/22-rdf-syntax-ns#> . @prefix rdfs: <http://www.w3.org/2000/01/rdf-schema#> . :Person a rdfs:Class . :Income a rdfs:Class . :Residence a rdfs:Class . :Education a rdfs:Class . :Accommodation a rdfs:Class . :Location a rdfs:Class . :has_income a rdf:Property ; rdfs:domain :Person ; rdfs:range :Income . :has_property a rdf:Property . :year a rdf:Property ; rdfs:domain :Income ; rdfs:range rdfs:Literal . :amount a rdf:Property ; rdfs:domain :Income ; rdfs:range rdfs:Literal . :type a rdf:Property ; rdfs:domain :Income, :Residence, :Accommodation, :Location ; rdfs:range rdfs:Literal . :has_residence a rdf:Property ; rdfs:domain :Person ; rdfs:range :Residence . :location a rdf:Property ; rdfs:domain :Residence ; rdfs:range rdfs:Literal . :size a rdf:Property ; rdfs:domain :Residence ; rdfs:range rdfs:Literal . :lease_duration a rdf:Property ; rdfs:domain :Residence ; rdfs:range rdfs:Literal . :has_relationship a rdf:Property ; rdfs:domain :Person ; rdfs:range :Person . :role a rdf:Property ; rdfs:domain :Person ; rdfs:range rdfs:Literal . :has_education a rdf:Property ; rdfs:domain :Student ; rdfs:range :Education . :institution a rdf:Property ; rdfs:domain :Education ; rdfs:range rdfs:Literal . :program a rdf:Property ; rdfs:domain :Education ; rdfs:range rdfs:Literal . :courses_passed a rdf:Property ; rdfs:domain :Education ; rdfs:range rdfs:Literal . :study_duration a rdf:Property ; rdfs:domain :Education ; rdfs:range rdfs:Literal . :degree_status a rdf:Property ; rdfs:domain :Education ; rdfs:range rdfs:Literal . :has_accommodation a rdf:Property ; rdfs:domain :Student ; rdfs:range :Accommodation . :population a rdf:Property ; rdfs:domain :Location ; rdfs:range rdfs:Literal .
Appendix A.2
@prefix sh: <http://www.w3.org/ns/shacl#> . @prefix ex: <http://example.org/schema#> . @prefix xsd: <http://www.w3.org/2001/XMLSchema#> . ex:PersonShape a sh:NodeShape ; sh:targetClass ex:Person ; sh:property [ sh:path ex:has_income ; sh:node ex:IncomeShape ; ] ; sh:property [ sh:path ex:has_residence ; sh:node ex:ResidenceShape ; ] ; sh:property [ sh:path ex:has_relationship ; sh:node ex:RelationshipShape ; ] ; sh:property [ sh:path ex:has_education ; sh:node ex:EducationShape ; ] ; sh:property [ sh:path ex:has_accommodation ; sh:node ex:AccommodationShape ; ] . ex:IncomeShape a sh:NodeShape ; sh:property [ sh:path ex:year ; sh:datatype xsd:gYear ; ] ; sh:property [ sh:path ex:amount ; sh:datatype xsd:decimal ; sh:maxInclusive 30000 ; ] ; sh:property [ sh:path ex:type ; sh:in ("salary" "business" "investment") ; ] . ex:ResidenceShape a sh:NodeShape ; sh:property [ sh:path ex:location ; sh:node ex:LocationShape ; ] ; sh:property [ sh:path ex:size ; sh:datatype xsd:integer ; sh:maxInclusive 200 ; ] ; sh:property [ sh:path ex:lease_duration ; sh:datatype xsd:duration ; sh:minInclusive "P6M"^^xsd:duration ; ] ; sh:property [ sh:path ex:type ; sh:in ("rented") ; ] . ex:RelationshipShape a sh:NodeShape ; sh:property [ sh:path ex:role ; sh:in ("parent" "spouse" "child") ; ] . ex:EducationShape a sh:NodeShape ; sh:property [ sh:path ex:institution ; sh:datatype xsd:string ; ] ; sh:property [ sh:path ex:program ; sh:datatype xsd:string ; ] ; sh:property [ sh:path ex:courses_passed ; sh:datatype xsd:integer ; sh:minInclusive 0.5 ; ] ; sh:property [ sh:path ex:study_duration ; sh:datatype xsd:duration ; ] ; sh:property [ sh:path ex:degree_status ; sh:in ("completed" "in-progress") ; ] . ex:AccommodationShape a sh:NodeShape ; sh:property [ sh:path ex:type ; sh:in ("apartment" "house") ; ] . ex:LocationShape a sh:NodeShape ; sh:property [ sh:path ex:population ; sh:datatype xsd:integer ; sh:maxInclusive 3000 ; ] .
References
- Dunleavy, P.; Margetts, H.; Bastow, S.; Tinkler, J. Digital Era Governance: IT Corporations, the State, and e-Government; Oxford University Press: Oxford, UK, 2006. [Google Scholar] [CrossRef]
- Nations, U. United Nations E-Government Survey 2020. Available online: https://www.un.org/en/desa/2020-united-nations-e-government-survey (accessed on 13 October 2025).
- European Commisson. eGovernment Benchmark 2023|Shaping Europe’s Digital Future 2023. Available online: https://digital-strategy.ec.europa.eu/en/library/egovernment-benchmark-2023 (accessed on 13 October 2025).
- European Commission. Decisions (EU) 2022/2481 of the European Parliament and of the Council of 14 December 2022 establishing the Digital Decade Policy Programme 2030. Off. J. Eur. Union 2022, 2022, 4–26. [Google Scholar]
- Janowski, T. Digital government evolution: From transformation to contextualization. Gov. Inf. Q. 2015, 32, 221–236. [Google Scholar] [CrossRef]
- Gil-Garcia, J.R.; Dawes, S.S.; Pardo, T.A. Digital government and public management research: Finding the crossroads. Public Manag. Rev. 2018, 20, 633–646. [Google Scholar] [CrossRef]
- Mureddu, F.; Osimo, D.; Kenny, A.; Upson, M.; Peristeras, V. Fostering a Data-Centric Public Administration: Strategies, Policy Models and Technologies. Public Adm. Inf. Technol. 2022, 38, 217–244. [Google Scholar] [CrossRef]
- Shaheen, R.; Kasi, M. Government by Algorithm: Artificial Intelligence in Federal Administrative Agencies, a Case of USA. Eur. J. Technol. 2021, 5, 1–15. [Google Scholar] [CrossRef]
- Susha, I.; Janssen, M.; Verhulst, S. Data collaboratives as “bazaars”?: A review of coordination problems and mechanisms to match demand for data with supply. Transform. Gov. People, Process Policy 2017, 11, 157–172. [Google Scholar] [CrossRef]
- Wimmer, M.A. Once-Only Principle Good Practices in Europe BT—The Once-Only Principle: The TOOP Project; Krimmer, R., Prentza, A., Mamrot, S., Eds.; Springer International Publishing: Cham, Switzerland, 2021; pp. 61–82. ISBN 978-3-030-79851-2. [Google Scholar]
- Wimmer, M.A.; Tambouris, E.; Krimmer, R.; Gil-Garcia, J.R.; Chatfield, A.T. Once only principle: Benefits, barriers & next steps. In Proceedings of the 18th Annual International Conference on Digital Government Research, Staten Island, NY, USA, 7–9 June 2017; Part F1282; pp. 602–603. [Google Scholar] [CrossRef]
- Konstantinidis, I.; Kapantai, E.; Michailidis, A.; Deligiannis, A.; Berberidis, C.; Magnisalis, I.; Peristeras, V. From document-centric to data-centric public service provision. Digit. Gov. Res. Pract. 2024, 5, 1–27. [Google Scholar] [CrossRef]
- Anthopoulos, L.G. Understanding Smart Cities: A Tool for Smart Government or an Industrial Trick? Springer: Berlin/Heidelberg, Germany, 2017; Volume 22. [Google Scholar]
- McBride, K.; Hammerschmid, G.; Lume, H.; Raieste, A. Proactive Public Services: The new standard for digital governments. In Proactive Public Services-the New Standard for Digital Governments, White Paper; Nortal Hertie School of Digital Governance: Berlin, Germany, 2023; pp. 1–44. [Google Scholar]
- Loutas, N.; Peristeras, V.; Tarabanis, K. The Public Service ontology: A formal model for describing domain-specific semantics. Int. J. Metadata, Semant. Ontol. 2011, 6, 23–34. [Google Scholar] [CrossRef]
- Publications Office of the European Union. Shaping Europe’s Digital Future. 2020. [Google Scholar] [CrossRef]
- European Commission. Regulation (EU) 2018/1724 of the European Parliament and of the Council of 2 October 2018 Establishing a Single Digital Gateway to Provide Access to Information, to Procedures and to Assistance and Problem-Solving Services and Amending Regulation (EU) No. Off. J. Eur. Union 2018, 2018, 1–38. [Google Scholar]
- Wan, Z.; Liu, C.-K.; Yang, H.; Li, C.; You, H.; Fu, Y.; Wan, C.; Krishna, T.; Lin, Y.; Raychowdhury, A. Towards Cognitive AI Systems: A Survey and Prospective on Neuro-Symbolic AI. arXiv 2024, arXiv:2401.01040. Available online: http://arxiv.org/abs/2401.01040 (accessed on 13 October 2025). [CrossRef]
- Schneider, P.; Schopf, T.; Vladika, J.; Galkin, M.; Simperl, E.; Matthes, F. A Decade of Knowledge Graphs in Natural Language Processing: A Survey. In Proceedings of the 2nd Conference of the Asia-Pacific Chapter of the Association for Computational Linguistics and the 12th International Joint Conference on Natural Language Processing, Virtual, 20–23 November 2022; Long Papers. He, Y., Ji, H., Li, S., Liu, Y., Chang, C.-H., Eds.; Association for Computational Linguistics: Stroudsburg, PA, USA, 2022; Volume 1, pp. 601–614. Available online: https://aclanthology.org/2022.aacl-main.46/ (accessed on 13 October 2025).
- El Gharbaoui, O.; El Boukhari, H.; Salmi, A. The transformative power of recommender systems in enhancing citizens’ satisfaction: Evidence from the Moroccan public sector. Innov. Mark. 2024, 20, 224. [Google Scholar] [CrossRef]
- Adomavicius, G.; Tuzhilin, A. Toward the Next Generation of Recommender Systems: A Survey of the State-of-the-Art and Possible Extensions. IEEE Trans. Knowl. Data Eng. 2005, 17, 734–749. [Google Scholar] [CrossRef]
- Ricci, F.; Rokach, L.; Shapira, B. Introduction to recommender systems handbook. In Recommender Systems Handbook; Springer: Berlin/Heidelberg, Germany, 2010; pp. 1–35. [Google Scholar]
- Kaur, B.; Sharma, R.; Rani, S.; Gupta, D. Recommender system: Towards classification of human intentions in e-shopping using machine learning. J. Comput. Theor. Nanosci. 2019, 16, 4280–4285. [Google Scholar] [CrossRef]
- Zhang, Y.; Liu, X.; Liu, W.; Zhu, C. Hybrid Recommender System Using Semi-supervised Clustering Based on Gaussian Mixture Model. In Proceedings of the 2016 International Conference on Cyberworlds (CW), Chongqing, China, 28–30 September 2016; pp. 155–158. [Google Scholar]
- Li, Y.; Liu, K.; Satapathy, R.; Wang, S.; Cambria, E. Recent Developments in Recommender Systems: A Survey. Comp. Intell. Mag. 2024, 19, 78–95. [Google Scholar] [CrossRef]
- Xing, Z.; Ma, G.; Wang, L.; Yang, L.; Guo, X.; Chen, S. Toward Visual Interaction: Hand Segmentation by Combining 3-D Graph Deep Learning and Laser Point Cloud for Intelligent Rehabilitation. IEEE Internet Things J. 2025, 12, 21328–21338. [Google Scholar] [CrossRef]
- Xing, Z.; Meng, Z.; Zheng, G.; Ma, G.; Yang, L.; Guo, X.; Tan, L.; Jiang, Y.; Wu, H. Intelligent rehabilitation in an aging population: Empowering human-machine interaction for hand function rehabilitation through 3D deep learning and point cloud. Front. Comput. Neurosci. 2025, 19, 1543643. [Google Scholar] [CrossRef]
- Teh, S.-A.; Haw, S.-C.; Santoso, H.A. Hybrid-based Research Article Recommender System. Int. J. Membr. Sci. Technol. 2023, 10, 1587–1606. [Google Scholar] [CrossRef]
- Confalonieri, R.; Guizzardi, G. On the multiple roles of ontologies in explanations for neuro-symbolic AI. Neurosymbolic Artif. Intell. 2025, 1, NAI-240754. [Google Scholar] [CrossRef]
- Cordella, A.; Bonina, C.M. A public value perspective for ICT enabled public sector reforms: A theoretical reflection. Gov. Inf. Q. 2012, 29, 512–520. [Google Scholar] [CrossRef]
- Lindgren, I.; Scholta, H. Untangling the Relationship Between Public Service Automation and No-Stop Government. In Proceedings of the Electronic Government: 22nd IFIP WG 8.5 International Conference, EGOV 2023, Budapest, Hungary, 5–7 September 2023; Proceedings. Springer: Berlin, Heidelberg, 2023; pp. 83–94. [Google Scholar]
- Scholta, H.; Mertens, W.; Kowalkiewicz, M.; Becker, J. From one-stop shop to no-stop shop: An e-government stage model. Gov. Inf. Q. 2019, 36, 11–26. [Google Scholar] [CrossRef]
- Dan, S.; Kalliokoski, J.; Shahzad, K. Trust in public sector AI: The case of Finland’s Aurora national program. In Trust and Artificial Intelligence; Routledge: London, UK, 2024; pp. 242–257. [Google Scholar]
- Innes, K.; Salter, P. Creating a Digital State: From a One-Stop Shop to a No-Stop Shop. CapX. 2021. Available online: https://capx.co/creating-a-digital-state-from-a-one-stop-shop-to-a-no-stop-shop (accessed on 31 August 2025).
- Bund Länder Städte Gemeinden e government; Finanzen, B.; Austria, D. Austria’s e-Government Strategy 2023. 2023. Available online: https://www.digitalaustria.gv.at/dam/jcr:39390f05-12d8-4aec-a4e0-1c8c5b580918/Austrias%20E-Government%20strategy-17072023_EN.pdf (accessed on 13 October 2025).
- Berman, A.; de Fine Licht, K.; Carlsson, V. Trustworthy AI in the public sector: An empirical analysis of a Swedish labor market decision-support system. Technol. Soc. 2024, 76, 102471. [Google Scholar] [CrossRef]
- Guintchev, P.; Joosten, J.J.; Fernández, S.S.; Adamson, E.S.; Sánchez, A.S.; Heredia, M.S. Specification languages for computational laws versus basic legal principles. arXiv 2025, arXiv:2503.09129. Available online: http://arxiv.org/abs/2503.09129 (accessed on 13 October 2025). [CrossRef]
- Ooi, K.-N.; Haw, S.-C.; Ng, K.-W. A Healthcare Recommender System Framework. Int. J. Adv. Sci. Eng. Inf. Technol. 2023, 13, 2282–2293. [Google Scholar] [CrossRef]
- Oubalahcen, H.; El Ouadghiri, M.D. Recommender Systems for Social Networks: A Short Review. In Proceedings of the 6th International Conference on Networking, Intelligent Systems\& Security, Larache, Morocco, 24–26 May 2023; Association for Computing Machinery: New York, NY, USA, 2023. [Google Scholar] [CrossRef]
- Lin, R. Recommender System for Government Service in Smart Cities. In Proceedings of the 2022 IEEE/WIC/ACM International Joint Conference on Web Intelligence and Intelligent Agent Technology (WI-IAT), Niagara Falls, ON, Canada, 17–20 November 2022; pp. 771–774. [Google Scholar]
- Challenges of Recommender Systems in the Public Sector. Suomi.fi. 2023. Available online: https://kehittajille.suomi.fi/guides/responsible-ai/define-a-data-policy/challenges-of-recommender-systems-in-the-public-sector (accessed on 31 August 2025).
- Baltaci, I. Service Recommendation: Recommendation Systems for Services; AV Akademikerverlag: London, UK, 2015. [Google Scholar]
- Bouzekri, E.; Canny, A.; Fayollas, C.; Martinie, C.; Palanque, P.; Barboni, E.; Deleris, Y.; Gris, C. A list of pre-requisites to make recommender systems deployable in critical context. In Proceedings of the 2nd Workshop on Engineering Computer-Human Interaction in Recommender Systems, Co-Located with the 9th ACM SIGCHI Symposium on Engineering Interactive Computing Systems (EnCHIReS@ EICS 2017), Lisbon, Portugal, 26 June 2017; Volume 1945, pp. 42–55. [Google Scholar]
- Heimsbakk, V.; Torkelsen, K. Using the Shapes Constraint Language for modelling regulatory requirements. arXiv 2023, arXiv:2309.02723. Available online: https://arxiv.org/abs/2309.02723 (accessed on 13 October 2025). [CrossRef]
- Group, C.P.S.V.W. Core Public Service Vocabulary Application Profile (CPSV-AP). Interoperable Europe Portal—European Commission. 2024. Available online: https://ec.europa.eu/isa2/solutions/core-public-service-vocabulary-application-profile-cpsv-ap_en/ (accessed on 13 October 2025).
- Group, C.P.S.V.W. Core Criterion and Core Evidence Vocabulary (CCCEV). Interoperable Europe Portal—European Commission. 2024. Available online: https://interoperable-europe.ec.europa.eu/collection/semic-support-centre/solution/e-government-core-vocabularies/core-criterion-and-core-evidence-vocabulary (accessed on 13 October 2025).
- Voigt, P.; dem Bussche, A. The EU General Data Protection Regulation (GDPR): A Practical Guide, 1st ed.; Springer: Cham, Switzerland, 2017; Volume 10, pp. 10–5555. [Google Scholar]
- Holzenberger, N.; Van Durme, B. Connecting Symbolic Statutory Reasoning with Legal Information Extraction. In Proceedings of the Natural Legal Language Processing Workshop, Singapore, 7 December 2023; Preoțiuc-Pietro, D., Goanta, C., Chalkidis, I., Barrett, L., Spanakis, G., Aletras, N., Eds.; Association for Computational Linguistics: Singapore, 2023; pp. 113–131. Available online: https://aclanthology.org/2023.nllp-1.12/ (accessed on 13 October 2025).
- Hogan, A.; Blomqvist, E.; Cochez, M.; D’Amato, C.; de Melo, G.; Gutierrez, C.; Kirrane, S.; Gayo, J.E.L.; Navigli, R.; Neumaier, S.; et al. Knowledge Graphs. ACM Comput. Surv. 2021, 54, 1–37. [Google Scholar] [CrossRef]
- Promikyridis, R.; Tambouris, E. Using Knowledge Graphs to provide public service information. In Proceedings of the 23rd Annual International Conference on Digital Government Research, Virtual, 15–17 June 2022; pp. 252–259. [Google Scholar] [CrossRef]
- Pan, S.; Luo, L.; Wang, Y.; Chen, C.; Wang, J.; Wu, X. Unifying Large Language Models and Knowledge Graphs: A Roadmap. IEEE Trans. Knowl. Data Eng. 2024, 36, 3580–3599. [Google Scholar] [CrossRef]
- Karunarathne, T.; Kontopoulos, E.; Konstantinidis, I.; Guzmán Carbonell, A.R. A Canonical Evidence-based Approach for Semantic Interoperability in Cross-border and Cross-domain e-Government Services. In Proceedings of the 15th International Conference on Theory and Practice of Electronic Governance, Guimarães, Portugal, 4–7 October 2022; Association for Computing Machinery: New York, NY, USA, 2022; pp. 131–139. [Google Scholar] [CrossRef]
- Edge, D.; Trinh, H.; Cheng, N.; Bradley, J.; Chao, A.; Mody, A.; Truitt, S.; Metropolitansky, D.; Ness, R.O.; Larson, J. From local to global: A graph rag approach to query-focused summarization. arXiv 2024, arXiv:2404.16130. [Google Scholar] [CrossRef]
- Wu, T.; Terry, M.; Cai, C.J. AI Chains: Transparent and Controllable Human-AI Interaction by Chaining Large Language Model Prompts. In Proceedings of the 2022 CHI Conference on Human Factors in Computing Systems, New Orleans, LA, USA, 29 April–5 May 2022; Association for Computing Machinery: New York, NY, USA, 2022. [Google Scholar] [CrossRef]
- Bang, Y.; Cahyawijaya, S.; Lee, N.; Dai, W.; Su, D.; Wilie, B.; Lovenia, H.; Ji, Z.; Yu, T.; Chung, W.; et al. A Multitask, Multilingual, Multimodal Evaluation of Chat GPT on Reasoning, Hallucination, and Interactivity. In Proceedings of the 13th International Joint Conference on Natural Language Processing and the 3rd Conference of the Asia-Pacific Chapter of the Association for Computational Linguistics, Bali, Indonesia, 1–4 November 2023; Long Papers. Park, J.C., Arase, Y., Hu, B., Lu, W., Wijaya, D., Purwarianti, A., Krisnadhi, A.A., Eds.; Association for Computational Linguistics: Bali, Indonesia, 2023; Volume 1, pp. 675–718. Available online: https://aclanthology.org/2023.ijcnlp-main.45/ (accessed on 13 October 2025).
- Liu, X.; Yu, H.; Zhang, H.; Xu, Y.; Lei, X.; Lai, H.; Gu, Y.; Ding, H.; Men, K.; Yang, K.; et al. AgentBench: Evaluating LLMs as Agents. arXiv 2023, arXiv:2308.03688. Available online: https://arxiv.org/abs/2308.03688 (accessed on 13 October 2025). [CrossRef]
- Lv, X.; Lin, Y.; Cao, Y.; Hou, L.; Li, J.; Liu, Z.; Li, P.; Zhou, J. Do Pre-trained Models Benefit Knowledge Graph Completion? A Reliable Evaluation and a Reasonable Approach. In Proceedings of the Findings of the Association for Computational Linguistics, ACL, Dublin, Ireland, 22–27 May 2022; Muresan, S., Nakov, P., Villavicencio, A., Eds.; Association for Computational Linguistics: Dublin, Ireland, 2022; pp. 3570–3581. Available online: https://aclanthology.org/2022.findings-acl.282/ (accessed on 13 October 2025).
- Greek Government Gazette, Decision No. 140832/Ζ1. Determination of the Procedure and Supporting Documents for the Granting of the Housing Allowance to Students of Higher Education Institutions; Hellenic Republic Ministry of Education, Research and Religious Affairs: Athens, Greece, 2017. [Google Scholar]
- MITOS 2023. National Registry of Administrative Public Services. 2023. Available online: https://en.mitos.gov.gr/index.php/Main_Page (accessed on 13 October 2025).
- Şahinuç, F.; Tran, T.T.; Grishina, Y.; Hou, Y.; Chen, B.; Gurevych, I. Efficient Performance Tracking: Leveraging Large Language Models for Automated Construction of Scientific Leaderboards. In Proceedings of the 2024 Conference on Empirical Methods in Natural Language Processing, Miami, FL, USA, 12–16 November 2024; pp. 7963–7977. [Google Scholar] [CrossRef]
- Konstantinidis, I. Code for “A Framework for a Recommender System on Data-Centric Public Service Provision Using Large Language Models” 2025. GitHub Repository. 2025. Available online: https://github.com/ikonstas-ds/framework-llm-public-services-recsys (accessed on 13 October 2025).
- Konstantinidis, I.; Siaminos, G.; Timplalexis, C.; Zervas, P.; Peristeras, V.; Decker, S. Blockchain for Business Applications: A Systematic Literature Review BT—Business Information Systems; Abramowicz, W., Paschke, A., Eds.; Springer International Publishing: Cham, Switzerland, 2018; pp. 384–399. [Google Scholar]




| Step | Description | Outcome |
|---|---|---|
| Step 1 | The full text of the regulation in PDF format | PDF of Greek Government Gazette Issue B 2993/2017—decision number 140832/Ζ1 |
| Step 2 | List of extracted preconditions in textual format | 1. The annual family income of the previous year must not exceed thirty thousand (30,000) euros, increased by three thousand (3000) euros for each dependent child beyond the first. |
| 2. The student must reside in a rented house due to their studies in a city other than their main residence, where neither they nor their parents have full ownership or usufruct of another residence. | ||
| 3. The lease must be valid for at least six (6) months within the academic year for which the allowance is requested. | ||
| 4. The parents of the student or the student themselves must not be owners or usufructuaries of residences (self-used or rented) exceeding two hundred (200) square meters in total, with exceptions for residences in municipalities or communities with a population of less than three thousand (3000) inhabitants. | ||
| 5. The student must have successfully passed half of the courses of the previous academic year for which the allowance is requested. | ||
| 6. The allowance is granted for as many years as the years of study of the respective school or department, according to their regulations, including the time during which they received the allowance while studying in another department or school. | ||
| 7. The allowance is granted to all undergraduate students of a family, provided that all the above conditions are cumulatively met. | ||
| 8. Students who are pursuing a second degree, regardless of the method of their admission to higher education, are not entitled to the housing allowance. | ||
| 9. Students who have exceeded the duration of studies required for obtaining their degree, according to the indicative study program, are not entitled to the housing allowance. | ||
| 10. Students residing in student dormitories or provided with accommodation by their school are not entitled to the housing allowance. | ||
| Step 4 | Extracted evidence data model | The full evidence data model is presented in Appendix A.1 |
| Step 5 | SHACL rules that validate preconditions | The full SHACL rules are presented in Appendix A.2 |
Disclaimer/Publisher’s Note: The statements, opinions and data contained in all publications are solely those of the individual author(s) and contributor(s) and not of MDPI and/or the editor(s). MDPI and/or the editor(s) disclaim responsibility for any injury to people or property resulting from any ideas, methods, instructions or products referred to in the content. |
© 2025 by the authors. Licensee MDPI, Basel, Switzerland. This article is an open access article distributed under the terms and conditions of the Creative Commons Attribution (CC BY) license (https://creativecommons.org/licenses/by/4.0/).
Share and Cite
Konstantinidis, I.; Magnisalis, I.; Peristeras, V. A Framework for a Public Service Recommender System Based on Neuro-Symbolic AI. Appl. Sci. 2025, 15, 11235. https://doi.org/10.3390/app152011235
Konstantinidis I, Magnisalis I, Peristeras V. A Framework for a Public Service Recommender System Based on Neuro-Symbolic AI. Applied Sciences. 2025; 15(20):11235. https://doi.org/10.3390/app152011235
Chicago/Turabian StyleKonstantinidis, Ioannis, Ioannis Magnisalis, and Vassilios Peristeras. 2025. "A Framework for a Public Service Recommender System Based on Neuro-Symbolic AI" Applied Sciences 15, no. 20: 11235. https://doi.org/10.3390/app152011235
APA StyleKonstantinidis, I., Magnisalis, I., & Peristeras, V. (2025). A Framework for a Public Service Recommender System Based on Neuro-Symbolic AI. Applied Sciences, 15(20), 11235. https://doi.org/10.3390/app152011235

