Featured Application
micromachining, feed drive mechanisms.
Abstract
In precision engineering, the use of compliant mechanisms (CMs) in positioning devices has recently bloomed. However, during the course of their development, beginning from conceptual design through to the finished instrument based on a regular optimization process, many obstacles still need to be overcome, since the optimal solutions often lie on constrained boundaries or at the margin of safe/unsafe domains. Accordingly, if uncertainty occurs during the fabrication or operation of the mechanism, it might lose its functions, rendering the design infeasible. This paper proposes a universal design process for positioning CMs, consisting of two steps: optimal design of the pseudo-rigid-body model, and reliability-integrated multi-objective optimization design using NSGA-II algorithms. This optimization algorithm is applied in the design of a feed drive mechanism for micromachining. The optimal design is also fabricated and tested. The results calculated for the displacement amplification ratio, natural frequency, and input/output stiffness using different approaches, including analytical methods, simulations, and experiments, were compared to evaluate the efficiency of the proposed synthesis method, and show discrepancies of less than 5%. Thus, the results convincingly support the applicability of the proposed optimization algorithm for the design of other precision-positioning CMs prone to failure in vulnerable conditions.
1. Introduction
Fully compliant mechanisms (CMs) are monolithic structures that can transmit motion, forces, and torques through the elastic deformation of flexible joints. Unlike traditional rigid mechanisms, they have no dynamic joints, no clearance between joints, and, therefore, no friction. Their monolithic nature gives them the spectacular characteristics of high precision and simple design. Consequently, machining costs and assembly effort are reduced [1]. In recent decades, CMs have gained considerable attention for use in a broad range of applications in precision engineering, such as in the positioning mechanisms in machining, high-precision feed drive mechanisms [2,3], fast tool servos [4], nanopositioners for microscopes or other applications [5], grippers for micro-object manipulation [6,7], constant-force mechanisms for force regulation [8], and high-precision hydraulic valve control systems [9]. Typically, the approaches commonly used to cope with the diversity of CM configurations in design and synthesis can be grouped into three categories, namely, static/kinetic mathematical model-based approaches [1,10,11], building block approaches [12,13,14], and topology, size, and shape optimization-based approaches [8,15,16,17].
Among the various applications of CMs, their use as high-precision positioning mechanisms has received the most interest [18]. Researchers in this field usually use bridge-type [19], lever-type, L-shape levers, and half-bridge [18] or their combination [20] to design the motion transmission platforms. Figure 1 illustrates two examples of positioning CMs using multistage displacement amplifiers, wherein rigid links and flexure hinges are integrated in their configurations. Shape and size optimization approaches are often used as part of the design methodology for this type of structure. Previous studies have usually focused on the dimension of the hinges to maximize the amplification ratio. Although the shape and size of the elastic joints are essential factors in assuring the deformation capacity, the length of the rigid links determines the displacement range, parasitic motion, and amplification magnitude. Selecting adequate design parameters for specific purposes is a persistently challenging task.
Figure 1.
Pseudo-rigid-body of (a) a compliant 2-DOF stage for locating biomaterial samples [21], and (b) a large-stroke nanopositioning stage [22].
Due to the multitude of parameters, in earlier studies the selection of design variables (DVs) to formulate the problem has often been dependent on the experience of the particular researchers involved. In the optimization process, it is also often assumed that the dimensions of the design parameters, as well as the operating conditions of the mechanism after fabrication, are ideal. For applications where high accuracy is required, any reckless variation in the fabricated structure, compared with the theoretical design, may result in an unignorable impact on the performance of the instrument. Practices in precision engineering also show that in many realistic input parameters, there is random fluctuation according to a specific probability distribution function. Examples of the problematic uncertainty in parameters include fluctuations in cutting forces, inhomogeneous material properties, tolerance of fabricated parts, assembly accuracy, as well as the imperfect constraints of the mechanism. This consequently leads to inconsistency in the output performance of the designed instrument. In some unexpected scenarios, this may exceed the predetermined allowable limit. The likelihood for this jeopardy to occur is called the unsafety or failure probability of the structure. Determining the failure probability of a system, due to uncertain external factors, is referred to as the reliability design problem [23].
For reliability-based design optimization (RBDO) problem solving, two calculation cycles are required: the optimization cycle and the reliability evaluation cycle. Therefore, the computational cost is one of the major concerns. The most commonly used methods to solve reliability analysis problems are the first-order reliability method, second-order reliability method [24], Monte Carlo simulation method [25], double loop method, decouple double loop method, and single loop deterministic method [26]. While reliability analysis optimization for CMs has also recently received interest, there is still little research on this topic [27,28,29]. In these studies, problems are usually treated via explicit mathematical functions [30]. The Hasofer–Lind approximation method is appropriate for linear functions, but not suitable for high-order functions. The Monte Carlo simulation (MCS) method [31], which evaluates the limit state function of the data samples, is one of the most popular reliability analysis methods. It is simple to use, and the results are easy to analyze. However, it often requires many samples to ensure accuracy, leading to high computational costs. The first-order reliability method (FORM) is based on the Taylor series expansion of the limit state function, whose approximation may not be accurate for complex nonlinear limit state functions. Its applicability may also not be appropriate for discontinuous or multiple failure modes limit state functions. However, it can be integrated into a FEM tool to quickly evaluate any high-order nonlinear limit state functions, regardless of the need for an explicit mathematical model. Therefore, the FORM can overcome the drawbacks of the previous methods, and still effectively solve any complicated reliability-based problems. RBDO of implicit CM design problems that are difficult to mathematically formulate has not yet been extensively investigated. Thus, this paper aims to fill this gap.
Regarding the optimal design algorithm used for synthesizing positioning CMs, in previous research, there has often been a distinction between the study of rigid links and the design of the elastic components. This paper proposes a reliability-based optimization method for their design that first optimizes a pseudo-rigid-body model (PRBM) via an analytical approach. The 2D model is then built in the Ansys ADPL language for the analysis of its behaviors by the finite element method. Subsequently, a multi-objective design optimization problem is solved using the nondominated sorting genetic algorithm II (NSGA-II). This research also integrates a reliability analysis task using the FORM into the design process to assess the impact of uncertainty in the practical input parameters, and implements this as an RBDO problem. In this stage, the constraints of the multi-objective design optimization problem are treated as limit state functions to evaluate the reliability of the obtained optimal solutions. The above combined design method is applied to design a compliant micropositioning feed drive mechanism (CFDM). In this paper, its natural frequency and displacement functions are also analyzed using the PRBM. Eventually, the optimal design is machined by wire EDM, with experiments conducted to evaluate the fabricated prototype. The output displacement is tested in a LabVIEW 2014 closed-loop control system, whose PID parameters have previously been determined using a single-objective genetic algorithm (GA) in MATLAB 2014a.
2. Design Methodology
2.1. Design Concept
Piezoelectric (PZT) actuators are essential for achieving precise and accurate motion control in various applications. However, the maximum displacement of these actuators is typically limited to the micrometer range. By using CMs to transmit and amplify their driving motion, it is possible to achieve much larger displacements than with the PZT actuator alone, while maintaining high precision and accuracy levels. For designing high-precision positioning CMs, the most common configuration is of rigid links combined with flexure pivots that facilitate bending and twisting around central points. Popular shapes for these elastic hinges include circular, elliptic, parabolic, or hyperbolic. Of these, semicircular hinges are favored for their advantages of minor concentrated stress, immovable rotation center, high accuracy movement transmission, and simplicity and ease of fabrication. Therefore, in this design, semicircular elastic hinges are used to facilitate the relative movement among the links. Figure 2 illustrates the schematic design concept of a CM for a turning machining application. This design combines the lever and parallelogram mechanisms to address the design problem. In this design, the lever mechanism is used twice for displacement amplification. The parallelogram mechanism aims to increase rigidity and partially amplify the input displacement. The coupling effect among these mechanisms, that would induce unwanted motion in the other direction, is usually the critical concern. The current design intentionally uses a symmetrical arrangement to mitigate this effect. Additionally, the evaluation of the parasitic motion is also imposed as a constraint function in the optimization design process to carefully consider the coupling effect, which can impact the performance of the mechanism.
Figure 2.
Schematic of a high-precision compliant feed drive mechanism.
2.2. Displacement Amplification Analysis
Displacement amplification is the ratio of the output and input displacement, and , respectively. This section derives the analytical equation for using the velocity method, with the translational velocity of the points and the angular velocity of the links. A simplified dynamic model is used for modeling the CM in Figure 2, where all links are assumed to be rigid, and revolute joints replace all semicircular elastic hinges. Due to the symmetrical design of the mechanism, only half of the structure is modeled, as shown in Figure 3.
Figure 3.
Displacement amplification analysis model.
It is noted that the translational velocity of points and can be easily written from the angular velocity of the corresponding links:
where, are the angular velocity of the links and , respectively. Therefore:
In addition to using the velocity method to calculate the amplification ratio, can be easily derived using simple geometric relations when the CM has already been approximated as a rigid mechanism. Some inaccuracies may be present in this simplified model, since the internal force, offset of the rotation center of the flexure hinge, and deformation of the rigid link are not considered. However, the lengths of all links fulfilling the specified requirements are promptly determined. This step helps to reduce the number of design parameters in the later phase.
2.3. Input/Output Stiffness Analysis Using the Matrix Method
In the general matrix method, each elastic joint has 6 DOFs in its local coordinate, and is therefore modeled using a full matrix [32]. In this study, to simplify the model of elastic joints, they are assumed to have 3 DOFs, including axial and bending deformation, and rotation around their axis. This assumption is feasible because the designed mechanism has a sizeable out-of-plane thickness that can be treated as a plane strain model. The other three out-of-plane deformations are restricted, and not considered in the calculation model. Consequently, modeling the elastic joint with 3 DOFs can ensure deformation accuracy and allow full description of the design characteristics.
A compliance matrix of an elastic joint is defined as a ratio of the displacement vector when it endures an applied force [33]. Follow Hooke’s law, this can be calculated as [34]:
The general compliance matrix for different flexure hinge cross-sections has been proposed and developed by Paros and Weisbord [33,35]. The final form of the matrix for each hinge should be performed by a coordinate transformation from its local coordinate system to a global coordinate system [32]. The transformation manipulation of a compliance matrix from coordinate to coordinate can be expressed as follows:
The transformation matrix is illustrated in Equation (7):
where, and are the translational matrix and the rotational matrix, respectively, for the coordinate transformation to . The matrices and can be described in Equations (8) and (9).
where, is the rotational angle around the axis.
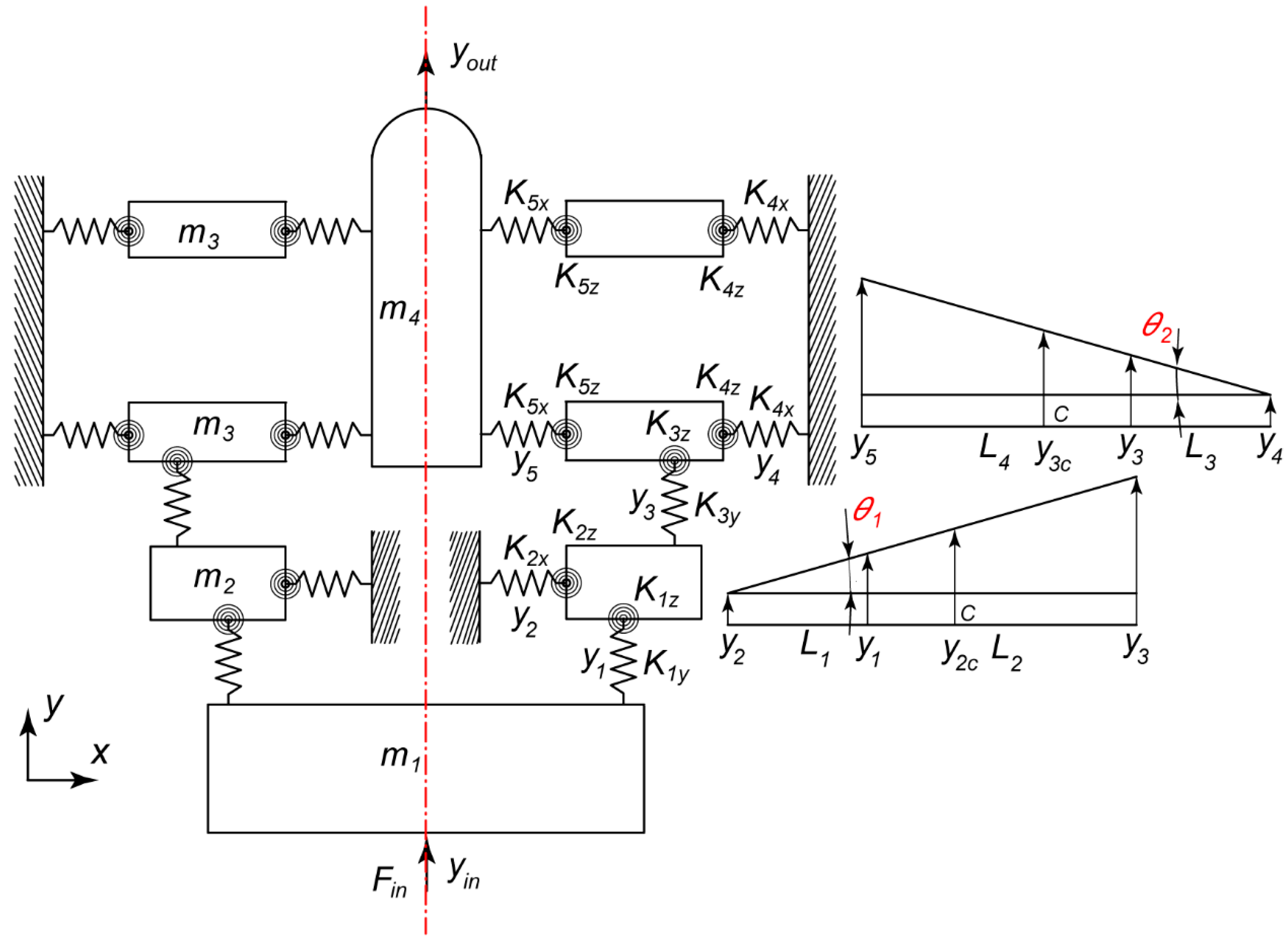
In Figure 4a, the flexure hinges , as well as the rigid links , are either serially or parallel connected to form the overall structure of the mechanism. The calculation for the equivalent stiffness of the hinges or the links in this section uses the PRBM [36,37]. It is easy to derive the compliance matrices of the branches , , and for the left section I:
where, , , , and are the compliance matrices and transformation matrices of the flexure hinges and the rigid links from their local coordinate system to the global coordinate system , respectively.
Figure 4.
Compliant matrix analysis models: (a) compliant configuration, and (b) the equivalent dynamic model.
The compliance matrix for the group in section I:
The compliance matrices of the branches in section I:
The compliance matrix for the group in section I:
The accumulative compliance matrix for the section I:
The mechanism is designed with two symmetrical sections, I and II. Therefore, the compliance matrix of the right half section II can be easily determined from :
The overall output compliance matrix of the whole mechanism, with respect to the output coordinate system , is calculated as:
Figure 4b is the equivalent compliance matrix model of the mechanism that is referenced to the input coordinate system . From this model, the input compliance matrix of the mechanism can be calculated as:
Finally, the input and output stiffness matrices and are:
2.4. Dynamic Analysis
Using the PRBM [1], the flexure hinge is usually approximated as a traditional rigid rotary joint and a torsional spring to simplify and convert the CM into an equivalent rigid-body model. However, for more general investigation, this paper treats each flexure hinge with 3 DOFs exhibiting axial, bending, and torsion deformation, to build the natural frequency mathematical model and the analytical displacement control model. This dynamic model derivation aims to facilitate a quick evaluation of the initial design phase, and assists in a preliminary prediction for the possibility to control it in the later stage.
In a plane strain model, a flexure hinge exhibits three degree-of-freedoms, which include two translational movements and a rotational movement . The semicircular elastic hinge in Figure 5a has been modelled as a 3-DOF joint in Figure 5b. The corresponding spring constants , and represent the three displacement possibilities.
Figure 5.
Coordinates of a semicircular elastic hinge (a) and its equivalent PRB model (b).
In the mathematical model of the mechanism in Figure 6, the notations , , and are the mass, length, and rotaion angle of the corresponding rigid links, respectively. The dynamic parameters of the model, including translational stiffness and torsional stiffness of the flexure hinges, and the second moment of area of the rigid links , are presented and calculated using the Equations (23)–(26) [33,35,38].
where, is the Young’s modulus of the material; , , and are the minimum thickness, radius, and height of the elastic hinges, respectively.
Figure 6.
The mathematical model of the CFDM.
When the mechanism in Figure 6 is operating, the total dynamic energy is calculated as:
Cascading the above general formula for each link, Equation (28) can be easily obtained:
The total strain energy is also calculated using Equation (29):
where, are the displacement and velocity of the links, respectively. Their relations are illustrated in the system of Equations (30a) and (30b).
Using the Lagrangian method with ,
Replacing Equations (28)–(30) into Equation (31), the general movement equation of the mechanism is:
where, M and K are the mass and stiffness matrices, respectively.
The elements of the matrices M and K are determined as follows:
The natural frequency of the mechanism can be easily found by solving the characterstic determinant in Equation (34) [39]:
3. Optimization Design
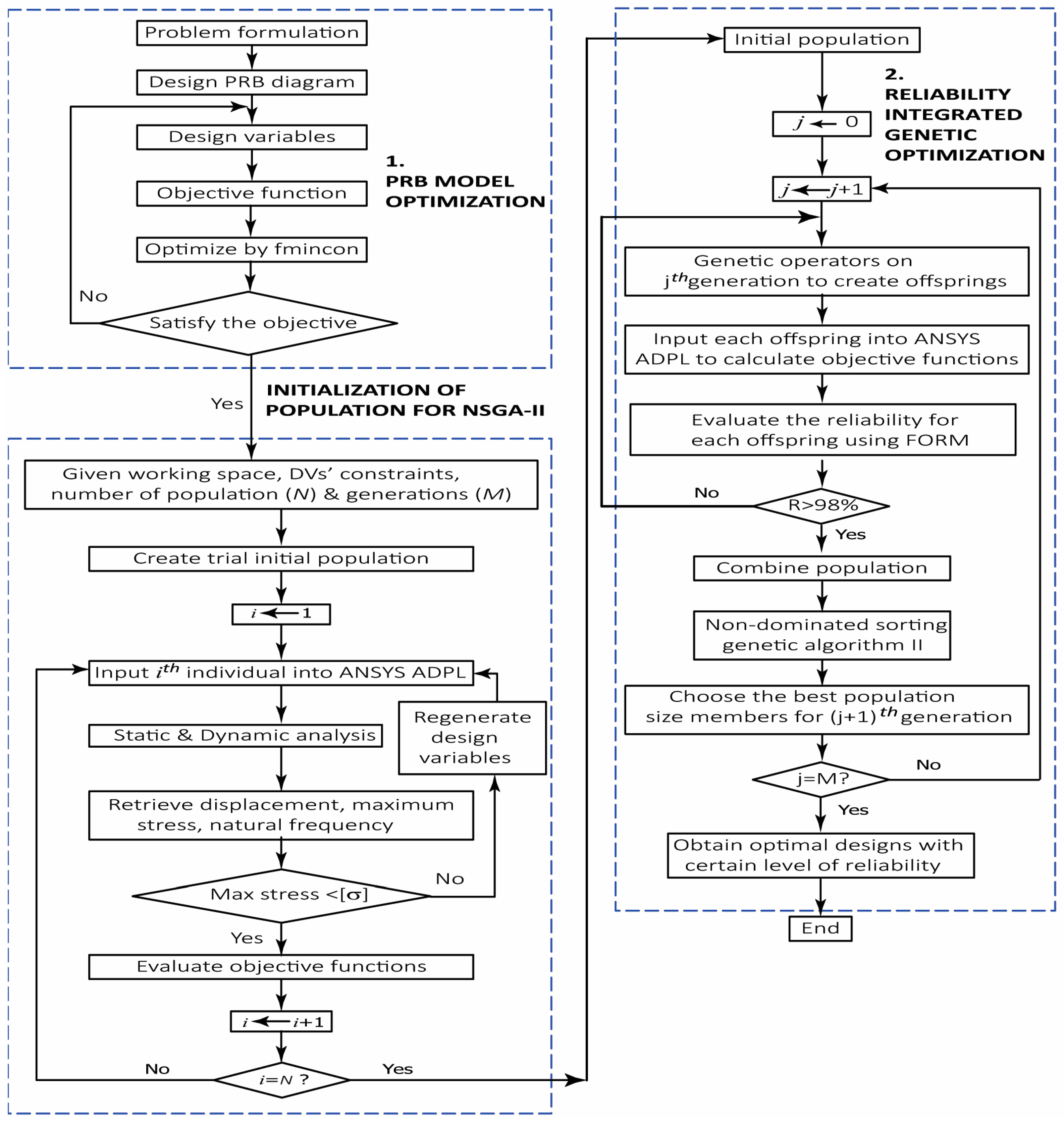
In this design process, a universal two-step design algorithm is proposed, in which PRBM optimization and reliability-based multi-objective NSGA-II algorithm optimization are combined, as shown in Figure 7. All of these combinations form an RBDO for the CM in this section. The two implementation steps of the algorithm are specified as follows:
Figure 7.
Reliability-based design optimization using NSGA-II.
- PRBM optimizationThe problem and the DVs are defined and formulated by establishing the mathematical relation between DVs and the objective function. This is then solved using the “fmincon” function in MATLAB.
- Reliability analysis integrated multi-objective NSGA-II optimization for the CMAs a rule of thumb, positioning CM optimization design usually involves a displacement amplification target. One can include other cost functions depending on the specific applications of the mechanism. To ensure the micromachining capability of the CFDM, it must make adequate output displacements in the cutting direction, and be available for high-speed machining. A tool exhibiting a high natural frequency can facilitate high-speed cutting. Therefore, in this optimization step, the two selected objective functions are: large displacement amplification ratio and high natural frequency. This paper implements the multi-objective design optimization problem using the NSGA-II algorithm in MATLAB.
Instead of only solving a common multi-objective design optimization problem with deterministic constraints, this paper integrates the reliability analysis into the NSGA-II optimization process, which imposes the probability of violating the original conditions to form an RBDO problem. During the optimization process, the algorithm evaluates the reliability of each design in every evolution generation using the FORM. The uncertainty of the input parameters, such as cutting forces due to the inhomogeneity of the materials, the deviated dimensions of the fabricated CFDM prototype, and undesirable mismatching during the assembly, are considered and formulated as limit state functions.
3.1. Pseudo-Rigid-Body Model Optimization
In this section, the optimization problem is formulated using the PRBM of the mechanism in Figure 3, and the displacement amplification ratio in Equation (4). Other precision-positioning CMs often choose displacement amplification maximization as an objective. However, the trade-off would be a worse positioning resolution and a nonlinear input/output displacement relation if is excessively large. In this design, an adequate displacement gain of is chosen as a compromise, considering the limited maximum stroke of the PZT actuator and its unexpectedly increased resolution. The DVs and their limits, the objective function, and the necessary constraint functions are summarized, as shown in Table 1. In the optimization problem of the PRBM structure in this study, the “fmincon” function in MATLAB is used to optimize Equation (35). Table 2 presents the optimal results for the DVs.
Table 1.
PRBM optimization formulation.
Table 2.
The optimal results for the DVs.
For the simple mechanism configuration in Figure 2, PRBM optimization can be unnecessary. One can also quickly and straightforwardly solve it using the provided system of equations. However, this paper proposes a general optimization procedure that could work for more complicated CMs. As mentioned in Section 2.2, the PRBM aims to determine the length of rigid links, quickly fulfilling the preliminary requirements. This optimization step helps reduce the number of design parameters in the next section.
3.2. Reliability-Based Multi-Objective NSGA-II Optimization
Figure 4 shows the CM configuration corresponding to the PRB model in Figure 3. The designated design space of the mechanism is limited to mm3, which is adequate for the later task of assembly into an available machine tool. The previous PRBM optimization algorithm has constrained this design space in its problem formulation. Therefore, it can be easily changed in appropriately adapting to any other design configurations. The general working principle of the CM is to rely on the deformation of the mechanism to transfer or transmit motion. As a rule of thumb, this deformation must be maintained within the elastic limit of the fabricated material, and prolonging of its fatigue endurance is allowed. Generally, the maximum concentrated stress must be lower than the yield strength when the structure experiences the most significant displacement. For hinge-type CMs, occurs when a semicircular elastic hinge reaches its largest rotation angle [40,41], namely:
where, is a dimensionless coefficient; and are the minimum thickness and radius of a hinge, respectively; is a function of [40,41], and is the safety factor.
Equation (5) in Section 2.3 is used in evaluating the displacement vector, including the rotation angle of a hinge if given the tensile force , transverse force , and bending moment . This calculation does not consider the effect of out-of-plane loads, since the mechanism has constrained its deformation in the plane by designing a much larger out-of-plane thickness than the minimum in-plane thickness of each hinge. The more flexible the CM, the more easily it could deform. Reducing the thickness of the elastic hinge is one of the common alternatives. Therefore, the DVs at this calculation step are the minimum thickness of the hinges (, , ), as shown in Figure 2.
Before conducting the size optimization using the multi-objective NSGA-II optimization, in this section, the sensitivity of the DVs is analyzed to understand the influence of each variable. The knowledge gained from this could allow eliminating parameters that have little effect, and expanding the boundary of those that have more impact on the desired objective functions. In addition, the convergence speed of the objective functions is enhanced, which reduces the consumption of computer resources and processing time. Figure 2 shows all of the design parameters for the CM model, including the dimensions of the hinges and the length of the rigid links . The second optimization step facilitates observation of the output responses of the mechanism, including input stiffness, natural frequency, displacement amplification, and stress, which are sensitive to any variation in the DVs. Figure 8 illustrates the sensitivity analysis results for the DVs. The analysis shows that the input stiffness of the mechanism increases proportionally to the thickness, as seen in Figure 8a. Since the natural frequency in Figure 8b is a function of the input stiffness, it also increases accordingly. Figure 8c of the displacement amplification confirms, again, that the larger the stiffness, the more complex the mechanism deformation. Apart from the apparent effect of and , the impact of shows a contrary forecast, since it supports slight displacement amplification. In this figure, it is also apparent that the is heavily affected by the thickness of the hinges, whereas Equation (4) does not involve the parameter . This second optimization step will compensate for any disadvantages of the previous model. Finally, the sensitivity of the DVs in Figure 8d appears inversely and nonlinearly proportional to the concentrated stress value to differing degrees.
Figure 8.
DV sensitivity analysis to the objective functions: (a) input stiffness; (b) natural frequency; (c) amplification ratio; (d) maximum stress.
Table 3 describes the boundary of the DVs, constraint, and objective functions of this problem. The objective function in Equation (43) aims to maximize the first natural frequency to prevent any resonant phenomena during the operation of the mechanism. The second objective function in Equation (44) aims to maximize the displacement amplification ratio . At first glance, it looks contradictory to the optimization target in the previous section in Equation (35), in which the aim is to maintain close to a given value of 3.0. Maximizing the function ensures that it should not fall below 3.0. Due to some simplification assumptions in the PRBM, when more authentic parameters of elastic structures are considered, it is hard to maintain the at the expected ratio. To eliminate infeasible designs during the process of solving the multi-objective design optimization problem, the candidates must fulfill the constraints of stress concentration requirements for the elastic hinges in Equation (52).
Table 3.
Multi-objective design optimization formulation.
With the reliability analysis step integrated into the NSGA-II optimization process, constraint equations with an asterisk are supplemented. In this application, to assure that the structure has micron resolution, adequate rigidity, and allowable displacement error, the parasitic motion in the x-direction in Equation (51) must be satisfied, and treated as a limit state function. In addition, to ensure that the CFDM is machineable, limit state functions of cutting force are established, satisfying the Equations (48)–(50). It is chosen for this analysis task since the current objectives are implicit functions, and given the relative advantages of the FORM in dealing with such problems compared with the Monte Carlo and SORM methods, as analyzed in Section 1.
The NSGA-II optimization in this step is implemented in MATLAB using the ANSYS ADPL as the medium to convey the calculation process. The plane strain element (PLANE82) is used in the analysis to evaluate the constraint functions (stiffness, maximum stress, parasitic motion) and objective functions (amplification ratio and natural frequency). Although the algorithm can directly use the finite element method (FEM) at the beginning for global computation, this research still suggests using this engineering computational tool after the theoretical PRB model. This analysis sequence is beneficial to thoroughly understand a new design before one can relinquish the entire process to commercial engineering software.
The material used to fabricate the mechanism is aluminum alloy (Al 7075–T6). Its mechanical properties are Young’s modulus , Poisson’s ratio , yield strength , and density . The total number of plane elements in the FEM model is 22,638 elements. In the RBDO-NSGA-II optimization process in Figure 7, the number of generations is preliminarily set as 100 and the population as 20. The optimization process can also be terminated by another convergence criteria when the population has no further evolution. Figure 9 shows a Pareto front of this RBDO-NSGA-II optimization (Pareto P2) with two objective functions.
Figure 9.
Pareto diagrams of DO and RBDO solutions.
In this research, another determined optimization (DO), without considering any provided limit state functions, is also implemented to evaluate the reliability analysis contribution in the RBDO-NSGA-II optimization. This optimization result (Pareto P1) is also presented in Figure 9 for comparison with its counterpart.
To further elaborate on the difference between the DO and the RBDO results, this section will use several solutions lying on the two Pareto fronts (P1 and P2) in Figure 9 for comparison. Table 4 presents the benchmarking results, where points (C, E) are two solutions of Pareto P2, and points (A, B, D) are three solutions of Pareto P1.
Table 4.
Comparison of DO and RBDO solutions.
In Table 4, the reliability index is the ratio of the mean of a random variable to its standard deviation. The purpose of this table is to illustrate that significantly influences the optimal results. The FORM analysis evaluates in a calculation loop. Generally, after three iterations, is converged and will be used to access the reliability level . For instance, at the extreme of the amplification and natural frequency objectives, the optimal results of the RBDO problem at point C (3.104; 1500) are smaller than those of the DO problem at point A (3.405; 1500). However, when using the FORM assessment method to calculate the reliability index at point A, the values for are , respectively. The safety level of a solution is evaluated via the index. This value of is for point A. At point C, the β values for are , respectively. The value for point C has a reliability level at , which is much higher than that of point A. Another comparison between point E (3.101; 1499) and point B (3.13; 1499), with approximate values of objective functions, also shows that the level of safety at point E is ; meanwhile, point B only has a safety level at .
As seen in Figure 9, the Pareto P1 has an outlier of point A, whose displacement amplification is larger than the remaining designs of the last DO-NSGA-II population. It is clear that due to the smaller thickness of , its stiffness is decreased, which makes the mechanism easier to deform. In the meantime, the Pareto P2 curve is partially coincident and partly upward with the Pareto P1 curve. It has fewer solutions than the Pareto P1 curve, since some offspring of their last generation were converged and coincident. There is no outlier in the Pareto P2, indicating that the reliability index significantly affects the optimal results. In the set of Pareto P1 optimal solutions, some solutions satisfy the expected value of , but some do not. For the reliability concern, all of the optimal solutions of P2 meet the given value. In a nutshell, it is possible to confirm the praiseworthy compensation of the RBDO compared to without it.
The target of the RBDO is to simultaneously maximize the natural frequency and the displacement amplification . As seen in the reliability-based Pareto diagram in Figure 9, there are many design points with different levels of reliability. Among these alternatives, the chosen optimal design (point C) with the reliability index , the safety level , , and , fulfills the given problem with the required constraints, objective functions, and expected reliability. Table 5 reports these results.
Table 5.
Reliability analysis optimization results (point C).
3.3. Evaluation of Results and Discussion
This step aims to verify the stress, displacement, and natural frequency results for optimal design. The optimal design found in Table 2 and Table 5 was reconstructed in a 3D model using INVENTOR 2018 software, and simulated on ANSYS 18.2 Workbench software. Figure 10 and Figure 11 illustrate the simulation results.
Figure 10.
FEM simulation results: (a) total displacement, (b) displacement in the x-direction, and (c) equivalent stress.
Figure 11.
The simulated results of input displacement vs. output displacement and stress.
As shown in Figure 10, with a given input displacement provided by the PZT actuator, the output displacement in the y-direction is induced, which is equivalent to the amplification ratio , and the parasitic motion in the x-direction of the tool fixture is completely eliminated . The maximum concentrated stress satisfies the constraint for the allowable strength of the material. The finite element method ANSYS ADPL is used to evaluate the stiffness of the structure, including the input stiffness and output stiffness . To calculate , an input force is applied to the input port, and the displacement of this point is measured as . It is easy to calculate that . The output stiffness is also calculated in the same way, by applying the output force to the output port, and the obtained displacement is . Therefore, the output stiffness . The relation between the input and output displacement is illustrated in Figure 11, which is stably linear in the operational range from 0 to .
In the numerical evaluation of the first natural frequency in Figure 12a, it can be seen that . There is a slight discrepancy between the FEM simulation and the optimal results in Table 4, due to the round-up of the design parameters for better fabrication in the following step.

Figure 12.
Evaluation of the natural frequency: (a) simulation result; (b) experimental result.
4. Experiment
The optimum design of the CFDM in Section 3 is fabricated by wire-EDM cutting from Al 7075–T6, and is shown in Figure 13. Figure 14 shows the experimental setup to test the prototype to assess its performance.
Figure 13.
The fabricated CFDM prototype.
Figure 14.
Experimental setup for open- and closed-loop control. (1) Driver E-470.20; (2) PZT; (3) compliant mechanism; (4) laser sensor LK-G30; (5) microtranslation stage; (6) controller LK-3001P; (7) computer; (8) NI MyRio 1900.
In this experiment, a piezoelectric actuator P-225.10 (Physik Instrumente PI, Karlsruhe, Germany) drives the CFDM. This PZT actuator can provide a motion of up to 15, and the stiffness in the motion direction is . It is suggested that the stiffness of the piezo actuator should be larger than the inner stiffness of the mechanism to ensure stable and improved operation. The optimization process in Section 3.2 has imposed this constraint in its inequality (46). A piezo controller E-470.20 (Piezo System, PI, Inc., Karlsruhe, Germany) amplifies the input voltage from a function generator. Two laser displacement sensors, LK-G30 (Keyence Corporation, Osaka, Japan), with a measuring range of ±5 mm, a resolution of 0.05, and a maximum sampling frequency up to 50 kHz, are used to measure the input, output, and parasitic motion. The experiment uses two microtranslation stages to calibrate the focus of the laser sensors. An NI myRIO 1900 control card (National Instruments, Austin, TX, USA) generates an analog signal, and stores the reading from the displacement sensors with the sampling rate of 50 kHz. LabVIEW 2014 software performs the deterministic real-time control of the CFDM system. These devices are mounted on an antivibration table. It isolates external vibrations that could affect the accuracy of the measurement results. Figure 15 shows an actual experimental layout. For practical turning machining, the effect of the cutting force on the mechanism is dynamic and very significant. However, an ideal testing condition is assumed, to verify the theoretical and simulation model in this experimental setup. The RBDO problem has considered all variations in an authentic manufacturing environment.
Figure 15.
A photo of the practical experimental setup: (1) compliant mechanism; (2) PZT; (3) laser sensor LK-G30; (4) translation stage (5) NI MyRio 1900; (6) vibration-isolated optical platform; (7) controller LK-3001P; (8) driver PI E-470.20; (9) computer.
4.1. Natural Frequency Evaluation
A continuously varying frequency sine wave signal excites the PZT in the y-direction to determine the natural frequency of the CFDM. A noncontact laser sensor records the y-direction displacement of the mechanism. The displacement measurement data are analyzed by fast Fourier transform (FFT), and Figure 12b shows the frequency response results. In Figure 12b, the frequency at the first peak, corresponding to the first resonant frequency, is 1529.4 Hz. This measurement result is slightly larger than the simulation result by FEM. This deviation is partly due to machining errors and imperfections in the structure assembly.
4.2. Control Experiment
Initially, the PZT actuator is supplied with a voltage, from 0 to 450 VDC, according to the supplier’s instructions, to calibrate its unload displacement capability. The noncontact displacement sensor LK-G30 measures the output displacement of the PZT. Figure 16 shows the measurement results. This measurement result inherently indicates that the character of the piezoelectric actuator is rate-independent hysteresis. This is the major limitation of all piezoelectric actuators, which needs to be appropriately compensated for by the control system to ensure good positioning accuracy.
Figure 16.
Unload PZT displacement measurement: (a) setup and (b) measurement data.
To validate the operability of the mechanism, an experimental open-loop control model, as shown in Figure 14, is operated. Two noncontact laser sensors, (1) and (2), record the output displacement and parasitic motion. The LK-3001P controller, connected to a computer via the USB port, transmits the measurement results. The software LK-Navigator 2 (Keyence, Osaka, Japan) stores and displays the measurement results on the computer. Figure 17 illustrates the open-loop displacement control results, which show that the experimental displacement measurement does not exhibit a proportional relation as does the theoretical one. Thus, a more precise control method is necessary.
Figure 17.
Open-loop displacement control results.
As shown in Figure 15, the full closed-loop control model uses an additional NI MyRio 1900 card to provide feedback on the output displacement signal. This study uses the GA-PID algorithm in MATLAB and LabVIEW to implement the closed-loop control. The single-objective GA algorithm makes finding the optimal set of PID parameters easy. The values of those parameters are , , and . Figure 18 shows the relation between the input and output displacement of the closed-loop control by the GA-PID algorithm, which is more linear than in Figure 17. Figure 19 shows the set value, actual value, and impulse response when different input waveforms (sine, triangle, and square wave) are applied to the PZT actuator. The responses have an error of less than 0.025 . This result shows that the control system has high accuracy and responsiveness. In comprehensive research, a more detailed analysis of the current PID control algorithm and procedure, or application of other modern control methods to evaluate the performance and effectiveness of the mechanism, should be presented. For simplicity and generality, these issues will be discussed elsewhere, as they are beyond the scope of the current paper.
Figure 18.
Experimental results of input/output displacement in closed-loop control.
Figure 19.
Experimental results of closed-loop control with impulse response: (a) sine, (b) triangle, (c) square, and (d) error when controlling.
4.3. Mechanism Stiffness Evaluation
The theoretical method has derived the input and output stiffness of the mechanism in Equations (21) and (22). This is validated using the FEM method in Section 3.3. Figure 20 is an experimental model for measuring the output force and input/output displacement of the mechanism. A force gauge (NK-500) records the applied force, and the laser displacement sensor (LK-G30, Keyence Corp., Osaka, Japan) measures the corresponding displacement. The experimental stiffness is calculated based on Hooke’s law, and is listed in Table 6.
Figure 20.
Experimental model to measure the structure stiffness.
Table 6.
Comparison of simulation and experiment results.
Table 6 presents the results of displacement amplification ratio, natural frequency, and stiffness calculated using different methods, along with the experimental results. The benchmarking among theory, simulation, and empirical models is determined using analytical results as a standard. The differences in results for the displacement amplification ratio and natural frequency are 3.46% and 1.26%, respectively. The input and output stiffness discrepancies between the experiment and theory are 4.7% and 4.03%, respectively. This difference might affect the practical cutting forces with a given cutting depth. However, in micromachining, cutting loads are relatively small, which moderately impacts the performance of the instrument. The reason for this variance is imperfections in the fabrication and assembly of the experiment and testing. Since this difference is modest, the proposed theoretical model, simulation, and corresponding empirical models are adequate.
The results obtained for the CFDM design in this study are compared with some previously published works, as shown in Table 7. With an amplification ratio of 3.0, the current mechanism has a much more prominent first-natural frequency than previous studies, and the concentrated stress is relatively small. These properties are beneficial not only for high-precision feed drive mechanisms, but also for high-frequency vibration-assisted machining applications using CMs.
Table 7.
Comparison with the results of previous studies.
5. Conclusions
In the field of compliant mechanisms, this study has proposed a proper size optimization method based on two steps: pseudo-rigid-body model optimization, and reliability-based multi-objective optimization. The benchmarking for the optimization results between the proposed RBDO and DO shows that all candidates in the Pareto front of the RBDO satisfy the expected safety level, . Meanwhile, not all optimum designs of the DO meet the requirement. This optimization algorithm has been applied to design a new CFDM with the reliability of for two objective functions of natural frequency and displacement amplification. It considers the uncertainty of different input/output parameters of the problem, such as cutting forces, fabrication variations, material properties, and input loads from the PZT actuator. This CFDM has been fabricated, tested, and controlled using the GA-PID algorithm. The experimental results show that the discrepancies between theory, simulation, and experiment are less than 5% for the first natural frequency and displacement amplification ratio. Due to the symmetrical design of the mechanism, the parasitic motion is decoupled from the instrument’s end-effector. In addition, the error of displacement closed-loop control is 0.025 . This CFDM is also being used to investigate the machining efficiency of microfabrication. The experimental results will be presented in another published work.
Author Contributions
Conceptualization, V.-K.N. and H.-T.P.; methodology, V.-K.N. and H.-H.P.; software, H.-T.P.; validation, V.-K.N.; formal analysis, V.-K.N. and H.-T.P.; investigation, V.-K.N.; resources, P.S.M. and Q.-K.D.; data curation, V.-K.N. and Q.-K.D.; writing—original draft preparation, V.-K.N.; writing—review and editing, H.-T.P. and H.-H.P.; visualization, H.-T.P.; supervision, H.-T.P.; project administration, H.-T.P.; funding acquisition, V.-K.N. and H.-T.P. All authors have read and agreed to the published version of the manuscript.
Funding
This research was supported by the Ho Chi Minh City University of Technology and Education, project grant number B2021-SPK-02, funded by the Ministry of Education and Training, and hosted by the Ho Chi Minh City University of Technology and Education, Vietnam.
Institutional Review Board Statement
Not applicable.
Informed Consent Statement
Informed consent was obtained from all subjects involved in the study.
Data Availability Statement
Not applicable.
Conflicts of Interest
The authors declare no conflict of interest.
Nomenclature
| ADPL | Ansys parametric design language |
| CFDM | Compliant micropositioning feed drive mechanism |
| CM | Compliant mechanism |
| DO | Determined optimization |
| DOF | Degree-of-freedom |
| DV | Design variable |
| EDM | Electrical discharge machining |
| FEM | Finite element method |
| FORM | First-order reliability method |
| MCS | Monte Carlo simulation |
| NSGA-II | Nondominated sorting genetic algorithm II |
| PRBM | Pseudo-rigid-body model |
| PZT | Piezoelectric actuator |
| RBDO | Reliability-based design optimization |
References
- Howell, L.L. Compliant Mechanisms; John Wiley & Sons: New York, NY, USA, 2001. [Google Scholar]
- Liu, Q.; Zhou, X.; Xu, P.; Zou, Q.; Lin, C. A flexure-based long-stroke fast tool servo for diamond turning. Int. J. Adv. Manu Tech. 2012, 59, 859–867. [Google Scholar] [CrossRef]
- Nguyen, V.K.; Pham, H.T.; Pham, H.H.; Dang, Q.K. Optimization design of a compliant linear guide for high-precision feed drive mechanisms. Mech. Mach. Theo. 2021, 165, 104442. [Google Scholar] [CrossRef]
- Liang, H. A large-stroke flexure fast tool servo with new displacement amplifier. In Proceedings of the IEEE International Conference on Advanced Intelligent Mechatronics (AIM), Munich, Germany, 3–7 July 2017. [Google Scholar] [CrossRef]
- Watanabe, S.; Ando, T. High-speed XYZ-nanopositioner for scanning ion conductance microscopy. App. Phys. Lett. 2017, 111, 113106. [Google Scholar] [CrossRef]
- Noveanu, S.; Lobontiu, N.; Lazaro, J.; Mandru, D. Substructure compliance matrix model of planar branched flexure-hinge mechanisms: Design, testing and characterization of a gripper. Mech. Mach. Theory 2015, 91, 1–20. [Google Scholar] [CrossRef]
- Chi, I.T.; Chanthasopeephan, T.; Wang, D.A. Design of a parallel gripper based on topology synthesis and evolutionary optimization. J. Mech. Rob. 2021, 14, 021008. [Google Scholar] [CrossRef]
- Pham, H.T.; Wang, D.A. A constant-force bistable mechanism for force regulation and overload protection. Mech. Mach. Theo. 2011, 46, 899–909. [Google Scholar] [CrossRef]
- Han, Y.M.; Han, C.; Kim, W.H.; Seong, H.Y.; Choi, S.B. Control performances of a piezoactuator direct drive valve system at high temperatures with thermal insulation. Smart Mat. Struc. 2016, 25, 097003. [Google Scholar] [CrossRef]
- Ling, M.; Cao, J.; Zeng, M.; Lin, J.; Inman, D.J. Enhanced mathematical modeling of the displacement amplification ratio for piezoelectric compliant mechanisms. Smart Mat. Struct. 2016, 25, 075022. [Google Scholar] [CrossRef]
- Zhu, X.; Xu, X.; Wen, Z.; Ren, J.; Liu, P. A novel flexure-based vertical nanopositioning stage with large travel range. Rev. Sci. Inst. 2015, 86, 105112. [Google Scholar] [CrossRef]
- Kim, C.J.; Kota, S.; Moon, Y.M. An instant center approach toward the conceptual design of compliant mechanisms. J. Mech. Des. 2005, 128, 542–550. [Google Scholar] [CrossRef]
- Kim, C.J.; Moon, Y.M.; Kota, S. A building block approach to the conceptual synthesis of compliant mechanisms utilizing compliance and stiffness ellipsoids. J. Mech. Des. 2008, 130, 022308. [Google Scholar] [CrossRef]
- Bernardoni, P.; Bidaud, P.; Bidard, C.; Gosselin, F. A new compliant mechanism design methodology based on flexible building blocks. In Proceedings of the SPIE Smart Structures and Materials: Modeling, Signal Processing, and Control, San Diego, CA, USA, 14–18 March 2004. [Google Scholar] [CrossRef]
- Gallego, J.; Herder, A.J. Synthesis methods in compliant mechanisms: An overview. In Proceedings of the International Design Engineering Technical Conferences and Computers and Information in Engineering Conference, San Diego, CA, USA, 30 August–2 September 2009. [Google Scholar] [CrossRef]
- Bilancia, P.; Berselli, G. Design and testing of a monolithic compliant constant force mechanism. Smart Mat. Struct. 2020, 29, 044001. [Google Scholar] [CrossRef]
- Nguyen, V.K.; Pham, H.T.; Pham, H.H. Optimal design of high precision compliant guide mechanism using gene algorithm and Taguchi-based sensitivity analysis. In Proceedings of the International Conference on System Science and Engineering (ICSSE), Ho Chi Minh City, Vietnam, 21–23 July 2017. [Google Scholar] [CrossRef]
- Tian, Y.; Ma, Y.; Wang, F.; Lu, K.; Zhang, D. A novel XYZ micro/nano positioner with an amplifier based on L-shape levers and half-bridge structure. Sens. Actuators A Phys. 2020, 302, 111777. [Google Scholar] [CrossRef]
- Kim, H.; Kim, J.; Ahn, D.; Gweon, D. Development of a nanoprecision 3-DOF vertical positioning system with a flexure hinge. IEEE Trans. Nanotech. 2013, 12, 234–245. [Google Scholar] [CrossRef]
- Wang, F.; Liang, C.; Tian, Y.; Zhao, X.; Zhang, D. Design and control of a compliant microgripper with a large amplification ratio for high-speed micro manipulation. IEEE/ASME Trans. Mechatron. 2016, 21, 1262–1271. [Google Scholar] [CrossRef]
- Dang, M.P.; Le, H.G.; Van, M.N.; Chau, N.L.; Dao, T.-P. Modeling and optimization for a new compliant 2-dof stage for locating biomaterial samples by an efficient approach of a kinetostatic analysis-based method and neural network algorithm. Comput. Intell. Neurosci. 2022, 2022, 6709464. [Google Scholar] [CrossRef]
- Tang, H.; Li, J.; Jia, Y.; Gao, J.; Li, Y. Development and testing of a large-stroke nanopositioning stage with linear active disturbance rejection controller. IEEE Trans Autom. Sci. Eng. 2021, 19, 2461–2470. [Google Scholar] [CrossRef]
- Song, L.K.; Fei, C.W.; Wen, J.; Bai, G.C. Multi-objective reliability-based design optimization approach of complex structure with multi-failure modes. Aerospace Sci. Technol. 2017, 64, 52–62. [Google Scholar] [CrossRef]
- Choi, S.K.; Canfield, R.A.; Grandhi, R.V. Reliability-Based Structural Optimization; Springer: Berlin/Heidelberg, Germany, 2007. [Google Scholar]
- Nowad, A.S.; Collins, K.R. Reliability of Structure; McGraw-Hill: New York, NY, USA, 2000. [Google Scholar]
- Li, F.; Wu, T.; Badiru, A.; Hu, M.; Soni, S. A single-loop deterministic method for reliability-based design optimization. Eng. Opt. 2013, 45, 435–458. [Google Scholar] [CrossRef]
- Wu, J.; Yan, S.; Li, J.; Gu, Y. Mechanism reliability of bistable compliant mechanisms considering degradation and uncertainties: Modeling and evaluation method. App. Math. Model. 2016, 40, 10377–10388. [Google Scholar] [CrossRef]
- Wan, L.; Chen, H.; Ouyang, L.; Chen, Y. A new ensemble modeling approach for reliability-based design optimization of flexure-based bridge-type amplification mechanisms. Int. J. Adv. Manuf. Technol. 2020, 106, 47–63. [Google Scholar] [CrossRef]
- Zhan, Z.; Zhang, X.; Zhang, H.; Chen, G. Unified motion reliability analysis and comparison study of planar parallel manipulators with interval joint clearance variables. Mech. Mach. Theory 2019, 138, 58–75. [Google Scholar] [CrossRef]
- Guo, F.; Sun, Z.; Zhang, S.; Cao, R.; Li, H. Optimal design and reliability analysis of a compliant stroke amplification mechanism. Mech. Mach. Theory 2022, 171, 104748. [Google Scholar] [CrossRef]
- Zhan, Z.; Zhang, X.; Jian, Z.; Zhang, H. Error modelling and motion reliability analysis of a planar parallel manipulator with multiple uncertainties. Mech. Mach. Theory 2018, 124, 55–72. [Google Scholar] [CrossRef]
- Koseki, Y.; Tanikawa, T.; Koyachi, N.; Arai, T. Kinematic analysis of a translational 3-dof micro-parallel mechanism using the matrix method. Adv. Robot. 2002, 16, 251–264. [Google Scholar] [CrossRef]
- Lobontiu, N. Compliant Mechanisms: Design of Flexure Hinges; CRC Press: Boca Raton, FL, USA, 2020. [Google Scholar]
- Young, W.C.; Budynas, R.G.; Sadegh, A.M. Roark’s Formulas for Stress and Strain; McGraw-Hill: New York, NY, USA, 2002. [Google Scholar]
- Paros, J.M. How to design exural hinges. Mach. Des. 1965, 37, 151–156. [Google Scholar]
- Pham, H.H.; Chen, I.M. Stiffness modeling of flexure parallel mechanism. Precis. Eng. 2005, 29, 467–478. [Google Scholar] [CrossRef]
- Lobontiu, N. Compliance-based matrix method for modeling the quasi-static response of planar serial flexure-hinge mechanisms. Precis. Eng. 2014, 38, 639–650. [Google Scholar] [CrossRef]
- Wu, Y.; Zhou, Z. Design calculations for flexure hinges. Rev. Sci. Inst. 2002, 73, 3101–3106. [Google Scholar] [CrossRef]
- Zhu, Z.; Zhou, X.; Liu, Z.; Wang, R.; Zhu, L. Development of a piezoelectrically actuated two-degree-of-freedom fast tool servo with decoupled motions for micro-/nanomachining. Precis. Eng. 2014, 38, 809–820. [Google Scholar] [CrossRef]
- Zhu, W.L.; Zhu, Z.; Shi, Y.; Wang, X.; Guan, K.; Ju, B.F. Design, modeling, analysis and testing of a novel piezo-actuated XY compliant mechanism for large workspace nano-positioning. Smart Mat. Struct. 2016, 25, 115033. [Google Scholar] [CrossRef]
- Tang, X.; Chen, I.M.; Li, Q. Design and nonlinear modeling of a large-displacement XYZ flexure parallel mechanism with decoupled kinematic structure. Rev. Sci. Inst. 2006, 77, 115101. [Google Scholar] [CrossRef]
- Wang, W.C.; Lee, J.W.; Chen, K.S.; Liu, Y.H. Design and vibration control of a notch-based compliant stage for display panel inspection applications. J. Sound Vib. 2014, 333, 2701–2718. [Google Scholar] [CrossRef]
- Ding, B.; Yang, Z.X.; Zhang, G.; Xiao, X. Optimum design and analysis of flexure-based mechanism for non-circular diamond turning operation. Adv. Mech. Eng. 2017, 9, 168781401774335. [Google Scholar] [CrossRef]
- Kurniawan, R.T.; Ko, J. A study of surface texturing using piezoelectric tool holder actuator on conventional CNC turning. Int. J. Precis. Eng. Manuf. 2013, 14, 199–206. [Google Scholar] [CrossRef]
- Li, J. A Stable Autoregressive Moving Average Hysteresis Model in Flexure Fast Tool Servo Control. IEEE Trans. Autom. Sci. Eng. 2019, 16, 1484–1493. [Google Scholar] [CrossRef]
Disclaimer/Publisher’s Note: The statements, opinions and data contained in all publications are solely those of the individual author(s) and contributor(s) and not of MDPI and/or the editor(s). MDPI and/or the editor(s) disclaim responsibility for any injury to people or property resulting from any ideas, methods, instructions or products referred to in the content. |
© 2023 by the authors. Licensee MDPI, Basel, Switzerland. This article is an open access article distributed under the terms and conditions of the Creative Commons Attribution (CC BY) license (https://creativecommons.org/licenses/by/4.0/).




















