Improving Healthcare Facilities in Remote Areas Using Cutting-Edge Technologies
Abstract
1. Introduction
- Examine the use cases of IoT, 5G, cloud computing, and AI in healthcare
- Propose an approach to provide doorstep healthcare facilities to people living in remote areas.
- Design and develop a model based on IoT, cloud computing, 5G, and AI for the timely accessibility of healthcare facilities by anyone and anywhere
- Provide insight into making design strategies and policies to manage healthcare facilities
2. Background
2.1. 5G Use Cases in Healthcare
2.2. IoT Use Cases in Healthcare
2.3. Cloud Computing Use Cases in Healthcare
- Improved analysis and monitoring of data pertaining to the diagnosis and treatment of various illnesses
- Massive storage capacity for huge electronic health record (EHR) and radiological imaging files
- Capability to offer access to computer resources on-demand
- Sharing EHR with only authorized physicians, doctors, and hospitals in various parts of the globe allows rapid access to life-saving information and decreases the need for redundant testing
- Better data analysis
- Enhanced monitoring of patients’ health information
2.4. AI Use Cases in Healthcare
2.5. Literature Review
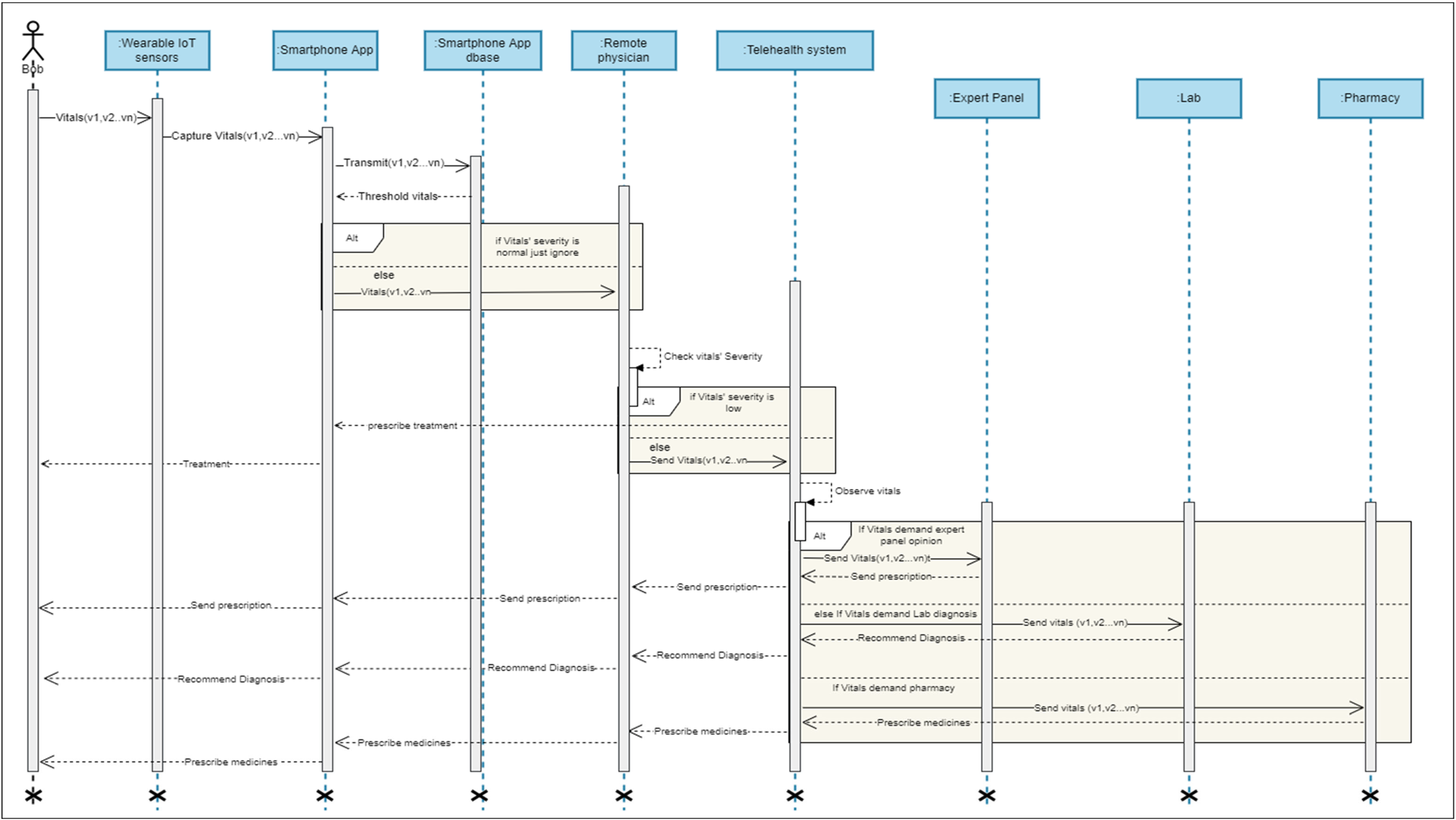
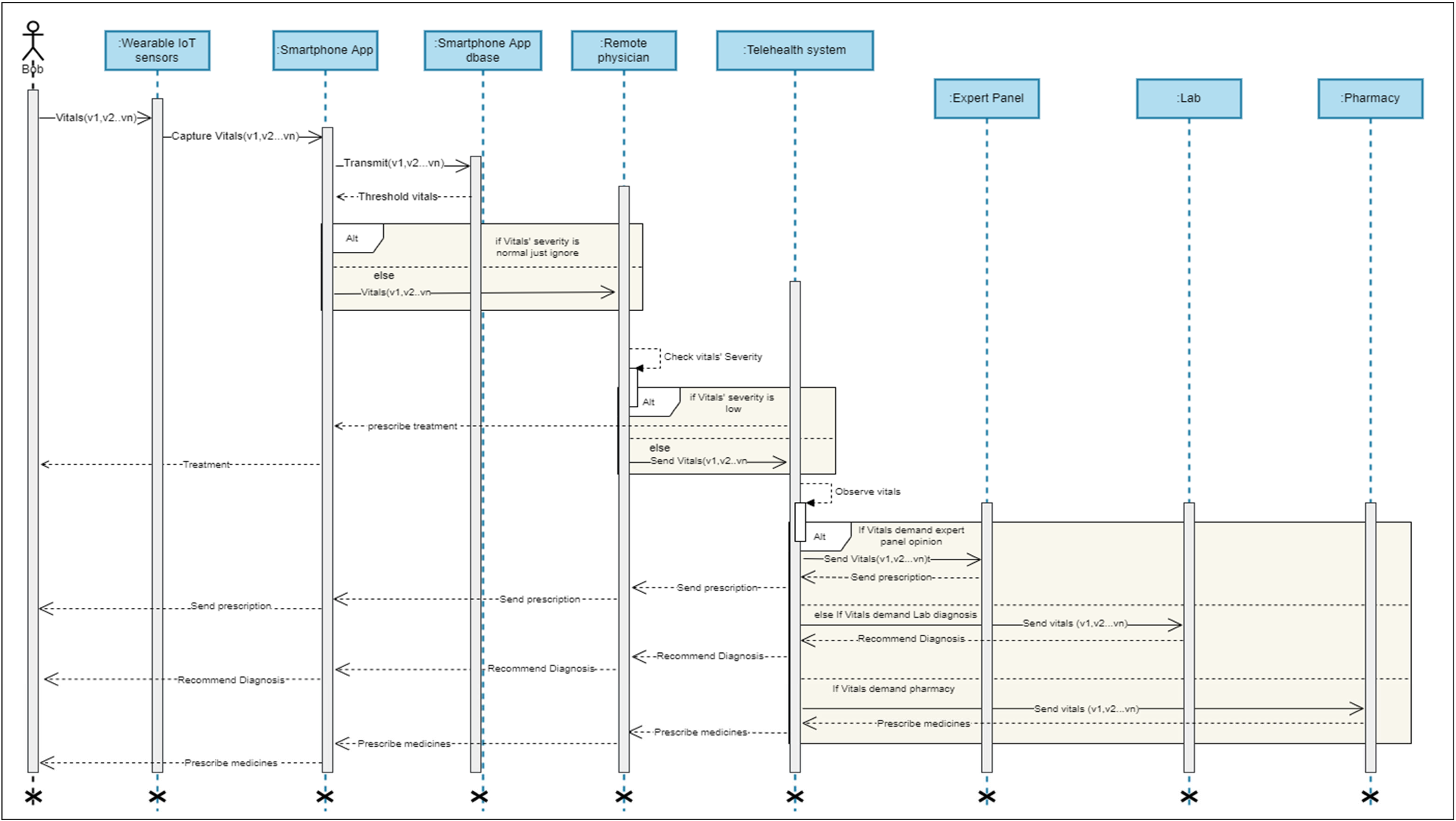
3. Proposed Framework
| Algorithm 1 Working of Proposed Methodology |
| Let denote remote patient; = physician in remote areas with limited healthcare facilities; telehealth system; patients’ vital signs; = doctor; = cloud; = IoT sensors; = laboratory; = pharmacist; = 5G; = treatment |
Then send //remote physician will suggest treatment for the remote patient Else forward ( //remote physician will forward vital signs to telehealth system through cloud & 5G
|
4. Mathematical Modeling
Case Study
5. Discussion
Constraint and Limitation
6. Conclusions and Future Work
Author Contributions
Funding
Institutional Review Board Statement
Informed Consent Statement
Data Availability Statement
Acknowledgments
Conflicts of Interest
References
- Darkwa, E.K.; Newman, M.S.; Kawkab, M.; Chowdhury, M.E. A Qualitative Study of Factors Influencing Retention of Doctors and Nurses at Rural Healthcare Facilities in Bangladesh. BMC Health Serv. Res. 2015, 15, 344. [Google Scholar] [CrossRef] [PubMed]
- Olatomiwa, L.; Blanchard, R.; Mekhilef, S.; Akinyele, D. Hybrid Renewable Energy Supply for Rural Healthcare Facilities: An Approach to Quality Healthcare Delivery. Sustain. Energy Technol. Assess. 2018, 30, 121–138. [Google Scholar] [CrossRef]
- Weiss, D.J.; Nelson, A.; Vargas-Ruiz, C.A.; Gligorić, K.; Bavadekar, S.; Gabrilovich, E.; Bertozzi-Villa, A.; Rozier, J.; Gibson, H.S.; Shekel, T.; et al. Global Maps of Travel Time to Healthcare Facilities. Nat. Med. 2020, 26, 1835–1838. [Google Scholar] [CrossRef] [PubMed]
- Wilson, N.; Couper, I.; De Vries, E.; Reid, S.; Fish, T.; Marais, B. A Critical Review of Interventions to Redress the Inequitable Distribution of Healthcare Professionals to Rural and Remote Areas. Rural Remote Health 2009, 9, 1060. [Google Scholar] [CrossRef] [PubMed]
- Dadkhah, M.; Mehraeen, M.; Rahimnia, F.; Kimiafar, K. Use of Internet of Things for Chronic Disease Management: An Overview. J. Med. Signals Sens. 2021, 11, 138–157. [Google Scholar] [CrossRef]
- Raji, A.; Jeyasheeli, P.G.; Jenitha, T. IoT Based Classification of Vital Signs Data for Chronic Disease Monitoring. In Proceedings of the 2016 10th International Conference on Intelligent Systems and Control (ISCO), Tamilnadu, India, 7–8 January 2016; IEEE: Coimbatore, India, 2016; pp. 1–5. [Google Scholar] [CrossRef]
- Wang, F. Measurement, Optimization, and Impact of Health Care Accessibility: A Methodological Review. Ann. Assoc. Am. Geogr. 2012, 102, 1104–1112. [Google Scholar] [CrossRef]
- Ayyalasomayajula, B.; Wiebe, N.; Hemmelgarn, B.R.; Bello, A.; Manns, B.; Klarenbach, S.; Tonelli, M. A Novel Technique to Optimize Facility Locations of New Nephrology Services for Remote Areas. Clin. J. Am. Soc. Nephrol. 2011, 6, 2157–2164. [Google Scholar] [CrossRef]
- Spencer, J.C.; Wheeler, S.B.; Rotter, J.S.; Holmes, G.M. Decomposing Mortality Disparities in Urban and Rural U.S. Counties. Health Serv. Res. 2018, 53, 4310–4331. [Google Scholar] [CrossRef]
- Liu, Q.; Zhang, L.; Li, J.; Zuo, D.; Kong, D.; Shen, X.; Guo, Y.; Zhang, Q. The Gap in Injury Mortality Rates between Urban and Rural Residents of Hubei Province, China. BMC Public Health 2012, 12, 180. [Google Scholar] [CrossRef]
- Sound Health and Lasting Wealth-Health Is Wealth. Available online: https://www.soundhealthandlastingwealth.com/ (accessed on 3 May 2023).
- Ogunkola, I.O.; Adebisi, Y.A.; Imo, U.F.; Odey, G.O.; Esu, E.; Lucero-Prisno, D.E. Rural Communities in Africa Should Not Be Forgotten in Responses to COVID-19. Int. J. Health Plan. Manag. 2020, 35, 1302–1305. [Google Scholar] [CrossRef]
- Ye, J. The Role of Health Technology and Informatics in a Global Public Health Emergency: Practices and Implications from the COVID-19 Pandemic. JMIR Med. Inform. 2020, 8, e19866. [Google Scholar] [CrossRef] [PubMed]
- Li, D. 5G and Intelligence Medicine—How the next Generation of Wireless Technology Will Reconstruct Healthcare? Precis. Clin. Med. 2019, 2, 205–208. [Google Scholar] [CrossRef]
- Tiwari, S.; Dhanda, D.N.; Dev, D.H.; Pandey, D. A Hybrid Framework Based on IoT and Blockchain Network to Store the Patient Health Data. Math. Stat. Eng. Appl. 2022, 71, 330–339. [Google Scholar] [CrossRef]
- Humayun, M. Role of Emerging IoT Big Data and Cloud Computing for Real Time Application. Int. J. Adv. Comput. Sci. Appl. 2020, 11, 110466. [Google Scholar] [CrossRef]
- Qureshi, H.N.; Manalastas, M.; Ijaz, A.; Imran, A.; Liu, Y.; Al Kalaa, M.O. Communication Requirements in 5G-Enabled Healthcare Applications: Review and Considerations. Healthcare 2022, 10, 293. [Google Scholar] [CrossRef]
- Sodhro, A.H.; Awad, A.I.; Beek, J.V.D.; Nikolakopoulos, G. Intelligent Authentication of 5G Healthcare Devices: A Survey. Internet Things 2022, 20, 100610. [Google Scholar] [CrossRef]
- Moglia, A.; Georgiou, K.; Marinov, B.; Georgiou, E.; Berchiolli, R.N.; Satava, R.M.; Cuschieri, A. 5G in Healthcare: From COVID-19 to Future Challenges. IEEE J. Biomed. Health Inform. 2022, 26, 4187–4196. [Google Scholar] [CrossRef]
- Gupta, M.; Chaudhary, G.; De Albuquerque, V.H.C. (Eds.) Smart Healthcare Monitoring Using IoT with 5G: Challenges, Directions, and Future Predictions, 1st ed.; Internet of Everything (IoE): Security and Privacy Paradigm; CRC Press: Boca Raton, FL, USA, 2022. [Google Scholar]
- Tarikere, S.; Donner, I.; Woods, D. Diagnosing a Healthcare Cybersecurity Crisis: The Impact of IoMT Advancements and 5G. Bus. Horiz. 2021, 64, 799–807. [Google Scholar] [CrossRef]
- Paramita, S.; Bebartta, H.N.D.; Pattanayak, P. IoT Based Healthcare Monitoring System Using 5G Communication and Machine Learning Models. In Health Informatics: A Computational Perspective in Healthcare; Patgiri, R., Biswas, A., Roy, P., Eds.; Springer: Singapore, 2021; Volume 932, pp. 159–182. [Google Scholar] [CrossRef]
- Siriwardhana, Y.; Gür, G.; Ylianttila, M.; Liyanage, M. The Role of 5G for Digital Healthcare against COVID-19 Pandemic: Opportunities and Challenges. ICT Express 2021, 7, 244–252. [Google Scholar] [CrossRef]
- Pratiti Technologies. Available online: https://www.pratititech.com/7-amazing-use-cases-of-iot-in-healthcare/ (accessed on 3 May 2023).
- Ullah, A.; Azeem, M.; Ashraf, H.; Alaboudi, A.A.; Humayun, M.; Jhanjhi, N. Secure Healthcare Data Aggregation and Transmission in IoT—A Survey. IEEE Access 2021, 9, 16849–16865. [Google Scholar] [CrossRef]
- Sharma, A.; Kaur, S.; Singh, M. A Comprehensive Review on Blockchain and Internet of Things in Healthcare. Trans. Emerg. Telecommun. Technol. 2021, 32, e4333. [Google Scholar] [CrossRef]
- Alshamrani, M. IoT and Artificial Intelligence Implementations for Remote Healthcare Monitoring Systems: A Survey. J. King Saud Univ.-Comput. Inf. Sci. 2022, 34, 4687–4701. [Google Scholar] [CrossRef]
- Ahmad, M.O.; Siddiqui, S.T. The Internet of Things for Healthcare: Benefits, Applications, Challenges, Use Cases and Future Directions. In Advances in Data and Information Sciences; Tiwari, S., Trivedi, M.C., Kolhe, M.L., Mishra, K.K., Singh, B.K., Eds.; Springer: Singapore, 2022; Volume 318, pp. 527–537. [Google Scholar] [CrossRef]
- Azbeg, K.; Ouchetto, O.; Andaloussi, S.J.; Fetjah, L. A Taxonomic Review of the Use of IoT and Blockchain in Healthcare Applications. IRBM 2022, 43, 511–519. [Google Scholar] [CrossRef]
- Kleinerman, K. Applications of Cloud Computing in Healthcare. Ridge Cloud. Available online: https://www.ridge.co/blog/cloud-computing-in-healthcare/ (accessed on 3 May 2023).
- Pareek, K.; Tiwari, P.K.; Bhatnagar, V. Fog Computing in Healthcare: A Review. IOP Conf. Ser. Mater. Sci. Eng. 2021, 1099, 012025. [Google Scholar] [CrossRef]
- Farid, F.; Elkhodr, M.; Sabrina, F.; Ahamed, F.; Gide, E. A Smart Biometric Identity Management Framework for Personalised IoT and Cloud Computing-Based Healthcare Services. Sensors 2021, 21, 552. [Google Scholar] [CrossRef] [PubMed]
- Yadav, S.; Kaushik, A.; Sharma, S. Simplify the Difficult: Artificial Intelligence and Cloud Computing in Healthcare. In IoT and Cloud Computing for Societal Good; Verma, J.K., Saxena, D., González-Prida, V., Eds.; Springer International Publishing: Cham, Switzerland, 2022; pp. 101–124. [Google Scholar] [CrossRef]
- Ijaz, M.; Li, G.; Lin, L.; Cheikhrouhou, O.; Hamam, H.; Noor, A. Integration and Applications of Fog Computing and Cloud Computing Based on the Internet of Things for Provision of Healthcare Services at Home. Electronics 2021, 10, 1077. [Google Scholar] [CrossRef]
- Ali, S.; Hafeez, Y.; Jhanjhi, N.Z.; Humayun, M.; Imran, M.; Nayyar, A.; Singh, S.; Ra, I.-H. Towards Pattern-Based Change Verification Framework for Cloud-Enabled Healthcare Component-Based. IEEE Access 2020, 8, 148007–148020. [Google Scholar] [CrossRef]
- Secinaro, S.; Calandra, D.; Secinaro, A.; Muthurangu, V.; Biancone, P. The Role of Artificial Intelligence in Healthcare: A Structured Literature Review. BMC Med. Inform. Decis. Mak. 2021, 21, 125. [Google Scholar] [CrossRef]
- Jiang, F.; Jiang, Y.; Zhi, H.; Dong, Y.; Li, H.; Ma, S.; Wang, Y.; Dong, Q.; Shen, H.; Wang, Y. Artificial Intelligence in Healthcare: Past, Present and Future. Stroke Vasc. Neurol. 2017, 2, 230–243. [Google Scholar] [CrossRef]
- Yu, K.-H.; Beam, A.L.; Kohane, I.S. Artificial Intelligence in Healthcare. Nat. Biomed. Eng. 2018, 2, 719–731. [Google Scholar] [CrossRef]
- US Healthcare Industry in 2023: Analysis of the Health Sector, Healthcare Trends, & Future of Digital Health. Insider Intelligence. Available online: https://www.insiderintelligence.com/insights/healthcare-industry/ (accessed on 3 May 2023).
- Turner, D.; Pera, A. Wearable Internet of Medical Things Sensor Devices, Big Healthcare Data, and Artificial Intelligence-Based Diagnostic Algorithms in Real-Time COVID-19 Detection and Monitoring Systems. Am. J. Med. Res. 2021, 8, 132. [Google Scholar] [CrossRef]
- Barnes, R.; Zvarikova, K. Artificial Intelligence-Enabled Wearable Medical Devices, Clinical and Diagnostic Decision Support Systems, and Internet of Things-Based Healthcare Applications in COVID-19 Prevention, Screening, and Treatment. Am. J. Med. Res. 2021, 8, 9. [Google Scholar] [CrossRef]
- Nahavandi, D.; Alizadehsani, R.; Khosravi, A.; Acharya, U.R. Application of Artificial Intelligence in Wearable Devices: Opportunities and Challenges. Comput. Methods Programs Biomed. 2022, 213, 106541. [Google Scholar] [CrossRef] [PubMed]
- Jensen, E.J.; Wieling, E.; Mendenhall, T. A Phenomenological Study of Clinicians’ Perspectives on Barriers to Rural Mental Health Care. J. Rural Ment. Health 2020, 44, 51–61. [Google Scholar] [CrossRef]
- Iglehart, J.K. The Challenging Quest to Improve Rural Health Care. N. Engl. J. Med. 2018, 378, 473–479. [Google Scholar] [CrossRef] [PubMed]
- Taqi, M.; Bidhuri, S.; Sarkar, S.; Ahmad, W.S.; Wangchok, P. Rural Healthcare Infrastructural Disparities in India: A Critical Analysis of Availability and Accessibility. J. Multidiscip. Res. Healthc. 2017, 3, 125–149. [Google Scholar] [CrossRef]
- Dassah, E.; Aldersey, H.; McColl, M.A.; Davison, C. Factors Affecting Access to Primary Health Care Services for Persons with Disabilities in Rural Areas: A “Best-Fit” Framework Synthesis. Glob. Health Res. Policy 2018, 3, 36. [Google Scholar] [CrossRef] [PubMed]
- Laksono, A.D.; Dwi Wulandari, R.; Soedirham, O. Urban and Rural Disparities in Hospital Utilization among Indonesian Adults. Iran. J. Public Health 2019, 48, 247–255. [Google Scholar] [CrossRef]
- Bhattacharya, S. The Impact of 5G Technologies on Healthcare. Indian J. Surg. 2022. [Google Scholar] [CrossRef]
- Rahman, M.M.; Khatun, F.; Sami, S.I.; Uzzaman, A. The Evolving Roles and Impacts of 5G Enabled Technologies in Healthcare: The World Epidemic COVID-19 Issues. Array 2022, 14, 100178. [Google Scholar] [CrossRef]
- Hameed, K.; Bajwa, I.S.; Sarwar, N.; Anwar, W.; Mushtaq, Z.; Rashid, T. Integration of 5G and Block-Chain Technologies in Smart Telemedicine Using IoT. J. Healthc. Eng. 2021, 2021, 1–18. [Google Scholar] [CrossRef] [PubMed]
- Song, Y.; Tan, Y.; Song, Y.; Wu, P.; Cheng, J.C.P.; Kim, M.J.; Wang, X. Spatial and Temporal Variations of Spatial Population Accessibility to Public Hospitals: A Case Study of Rural–Urban Comparison. GIScience Remote Sens. 2018, 55, 718–744. [Google Scholar] [CrossRef]
- Humayun, M.; Jhanjhi, N.Z.; Almotilag, A. Real-Time Security Health and Privacy Monitoring for Saudi Highways Using Cutting-Edge Technologies. Appl. Sci. 2022, 12, 2177. [Google Scholar] [CrossRef]
- Capolongo, S.; Gola, M.; Brambilla, A.; Morganti, A.; Mosca, E.I.; Barach, P. COVID-19 and healthcare facilities: A decalogue of design strategies for resilient hospitals. Acta Bio Med. Atenei Parm. 2020, 91, 50. [Google Scholar] [CrossRef]
- Brambilla, A.; Sun, T.Z.; Elshazly, W.; Ghazy, A.; Barach, P.; Lindahl, G.; Capolongo, S. Flexibility during the COVID-19 pandemic response: Healthcare facility assessment tools for resilient evaluation. Int. J. Environ. Res. Public Health 2021, 18, 11478. [Google Scholar] [CrossRef]




| Paper | Problem Discussed | Solution Proposed | Research Methodology Used | Gaps |
|---|---|---|---|---|
| [14] | Improving digital healthcare | Explore the applications of 5G wireless transmission technology in healthcare | Review of existing studies | Validation is missing |
| [43] | This investigation sought to better understand the barriers to mental health care for rural individuals | Understand the barriers rural residents face in obtaining mental healthcare | Semi-structured interviews | The sample size (8) is very small for generalizing results |
| [44] | Rural issues such as life expectancy gaps, the ACA, rural health workforce expansion, and rural hospital closures are discussed in this report | Provide the list of efforts needed to expand the rural health workforce, and the pace of rural hospital closures | Review for comparing the major issues between rural and urban areas | Validation is missing |
| [45] | Inadequate healthcare infrastructure in rural areas | Examine the disparities in the availability and accessibility of health infrastructure in rural India | Review of current healthcare facilities in rural areas of India | Findings are based on secondary data |
| [46] | This study explored the factors affecting access to PHC for PWDs in rural areas globally | Modify the access framework to better understand PHC access challenges and opportunities in rural settings | Review of existing studies | The number of studies used for evaluation was not sufficient for generalization |
| [47] | The disparity in hospital utilization between urban-rural areas in Indonesia | Illustrate the differences between hospital utilization in urban and rural areas | Data analysis based on data collected in 2013 | Validation is missing |
| [48] | The benefits of using 5G technologies in healthcare | Highlight the role of cutting-edge technologies in healthcare | Review of existing studies | Findings are not validated |
| [49] | Role of cutting-edge technologies in improving healthcare | A thorough analysis of 5G technology and its integration with other digital technologies | Review of existing studies | Validation is missing |
| [50] | Integrating 5G services and blockchain technologies with IoT and a cloud-based CDSS framework for the prediction of disease and its severity level through the use of 5G services | Propose a framework to collect patients’ data to predict diseases and their severity level using blockchain and 5G technology with a neural network (NN) classifier | Employing different classifiers | Using one algorithm instead of examining the data by using different algorithms |
Disclaimer/Publisher’s Note: The statements, opinions and data contained in all publications are solely those of the individual author(s) and contributor(s) and not of MDPI and/or the editor(s). MDPI and/or the editor(s) disclaim responsibility for any injury to people or property resulting from any ideas, methods, instructions or products referred to in the content. |
© 2023 by the authors. Licensee MDPI, Basel, Switzerland. This article is an open access article distributed under the terms and conditions of the Creative Commons Attribution (CC BY) license (https://creativecommons.org/licenses/by/4.0/).
Share and Cite
Humayun, M.; Almufareh, M.F.; Al-Quayed, F.; Alateyah, S.A.; Alatiyyah, M. Improving Healthcare Facilities in Remote Areas Using Cutting-Edge Technologies. Appl. Sci. 2023, 13, 6479. https://doi.org/10.3390/app13116479
Humayun M, Almufareh MF, Al-Quayed F, Alateyah SA, Alatiyyah M. Improving Healthcare Facilities in Remote Areas Using Cutting-Edge Technologies. Applied Sciences. 2023; 13(11):6479. https://doi.org/10.3390/app13116479
Chicago/Turabian StyleHumayun, Mamoona, Maram Fahaad Almufareh, Fatima Al-Quayed, Sulaiman Abdullah Alateyah, and Mohammed Alatiyyah. 2023. "Improving Healthcare Facilities in Remote Areas Using Cutting-Edge Technologies" Applied Sciences 13, no. 11: 6479. https://doi.org/10.3390/app13116479
APA StyleHumayun, M., Almufareh, M. F., Al-Quayed, F., Alateyah, S. A., & Alatiyyah, M. (2023). Improving Healthcare Facilities in Remote Areas Using Cutting-Edge Technologies. Applied Sciences, 13(11), 6479. https://doi.org/10.3390/app13116479

