Abstract
A gas outburst risk level prediction method, based on the Whale Optimization Algorithm (WOA) Improved Extreme Learning Machine (ELM), is proposed to predict the coal and gas outburst hazard level more accurately. Based on this method, recommendations are given according to the gas outburst risk level with the help of the Case-Based Reasoning (CBR) method. Firstly, we analyze the accident reports of gas outburst accidents, select the gas outburst risk prediction index, and construct the gas outburst risk prediction index system by combining the gas outburst prevention and control process. The WOA-ELM model was used to predict the gas outburst risk level by selecting data from 150 accident reports from 2008 to 2021. Again, based on the coal and gas outburst risk level, CBR is used to match the cases and give corresponding suggestions for different levels of gas outburst risk conditions to help reduce the gas outburst risk. The results show that the WOA-ELM algorithm has better performance and faster convergence than the ELM algorithm, when compared in terms of accuracy and the error of gas outburst hazard prediction. The use of CBR to manage prediction results can be helpful for decision-makers.
1. Introduction
According to the survey and statistics [1,2], coal mine accidents in 2021 will cause more losses than in 2020. According to the accident data of coal mines in China from 2008 to 2021, gas outburst is one of the main types of coal mine accidents, accounting for 64.3% of the total number of coal mine accidents. Such accidents will cause casualties, damage to equipment and facilities, disrupt the production system, and cause other significant accidents [3]. In the process of coal mine production, if the hidden danger cannot be found and eliminated in time, it will hinder safe production and cause economic losses. Therefore, it is of great significance to study and predict the risk of gas outbursts to reduce the incidence of accidents, and to ensure the safety of coal mine production.
As coal mine gas outburst is a highly complex dynamic phenomenon, a reasonable prediction index should be established when predicting the risk of gas outburst [4]. In many studies on predicting gas outburst risk, most scholars use the characteristics of coal and gas and geological structure to establish a prediction index system [5]. However, the occurrence of gas outburst accidents is not only related to these unsafe conditions, but also closely related to unsafe behavior in the coal mine production process. This paper analyzes the gas outburst accident report from the gas outburst prevention and control process perspective, when establishing the risk prediction index system. Analyzing the accident report establishes a comprehensive gas outburst prediction index system.
There are two methods to predict the risk of gas outburst: using numerical simulation to predict [6,7,8]; and combining artificial intelligence with prediction [3]. Prediction employing artificial intelligence is the current mainstream research direction [9]. For example, the BP algorithm [10]; the ELM and Kernel Principal Components Analysis (KPCA) combined algorithm [11]; the Association Rule [12]; ELM [13]; Support Vector Machine (SVM) [14]; the Long Short-Term Memory (LSTM) network algorithm [15]; and other algorithms, are used to predict gas outburst. Among them, the BP neural network has a solid fitting ability, and this algorithm is suitable for simple prediction, although not complex model prediction [16]. Compared with BP, the prediction accuracy of LSTM is relatively good. Song and other scholars [17] used the ISSA algorithm to optimize LSTM and found the best parameters and working conditions of the LSTM algorithm. After the experiment, they found that the LSTM model still had limitations in improving the prediction effect. The SVM is a more traditional prediction model, which shows good advantages in linear prediction, but has a poor effect in solving nonlinear prediction [18]. The KPCA algorithm reprogrammes the problem by reducing dimensions, which has certain limitations in dealing with nonlinear prediction [19].
The learning algorithm is developing continuously, but in the development process it is found that the gradient-decreasing learning algorithm has shortcomings, such as overfitting, slow iteration speed, and the low accuracy of the final result. Huang [20] and other scholars developed the ELM to avoid the hindrance of these shortcomings to research. This algorithm belongs to the single-layer neural network. The emergence of the ELM integrates the advantages and improves the disadvantages of general neural networks. The ELM has certain randomness in selecting initial weights and thresholds during training, leading to poor model stability and poor results accuracy [21].
Given the above problems, many scholars have used Genetic Algorithms (GA) or Particle Swarm Optimization (PSO) with search ability to optimize the ELM. For example, Zhu et al. [22] used PSO to optimize the ELM, thereby establishing a safety evaluation model for coal and gas outburst; Xu et al. [23] used the GA algorithm to optimize the ELM and identified the water source after establishing the model, to improve accuracy. It can be seen that the GA algorithm and the particle swarm optimization algorithm are helpful for gas outburst prediction. However, there are defects in using GA and PSO optimization; the convergence speed is slow, and it is easy to fall into local optimization [24]. The WOA algorithm requires few parameters, has good stability and optimization ability, and is not easy to fall into local optimization [25]. The optimal initial weight and offset value of the ELM algorithm can be found through optimization, so we propose the WOA-ELM prediction model.
The accuracy of prediction results is the primary goal that many scholars achieve through machine learning. However, through the prediction results, only the current gas outburst risk value or risk level can be determined, and how to do it under this risk is a problem that should be considered in reality. As a kind of artificial intelligence technology, CBR has been deeply studied by many scholars in coal mine early warning [26,27,28]. In the application process, CBR will also be combined with prediction. For example, Yan Xin et al. [29,30] combined Principal Component Analysis (PCA) with the CBR method to predict the risk of coal and gas outburst accidents, improving the accuracy and stability of prediction results. This scholar also proposed gas outburst risk prediction using CBR and data fusion technology. Chen Hong et al. [31] took the gas outburst accident as an example to analyze the rationality of the CBR application in gas outburst accident early warning. In the above application process, CBR’s role is to improve prediction accuracy. However, the main idea of CBR is to judge the current case by comparing the similarity between the current case and the historical case information. Scholars such as Zhi Ping Fan [32] applied the core step in CBR (case retrieval) to study coal mine gas explosions to ensure that the retrieval of available information is helpful to the current risk. Therefore, CBR can be used to manage the prediction results further, and corresponding measures and suggestions can be put forward according to the different levels of gas outburst, to reduce the risk of gas outburst.
To sum up, the WOA can improve the iteration speed and is not easy to fall into the local optimum. In this paper, we use the WOA algorithm to optimize the ELM, find the optimal input weight and offset value of the ELM through WOA, and improve the accuracy of the ELM prediction and the algorithm’s stability. In addition, more scholars focus on the accuracy of the prediction results without further managing the prediction results. For managers, although the prediction results are essential, the prediction results cannot give good suggestions. Therefore, CBR works on the prediction results and proposes corresponding measures and recommendations according to the related risks. The suggestions are of a high reference value.
The rest of this paper is structured as follows: The second part introduces the theoretical methods and model building used in this paper; the third part introduces the index system of gas outburst risk prediction; the fourth part introduces the source, quantification, and normalization of data; the fifth part introduces the results and discussion after the data is substituted into the model; and the sixth part is the conclusion.
2. Gas Outburst Risk Prediction and Management Model Building
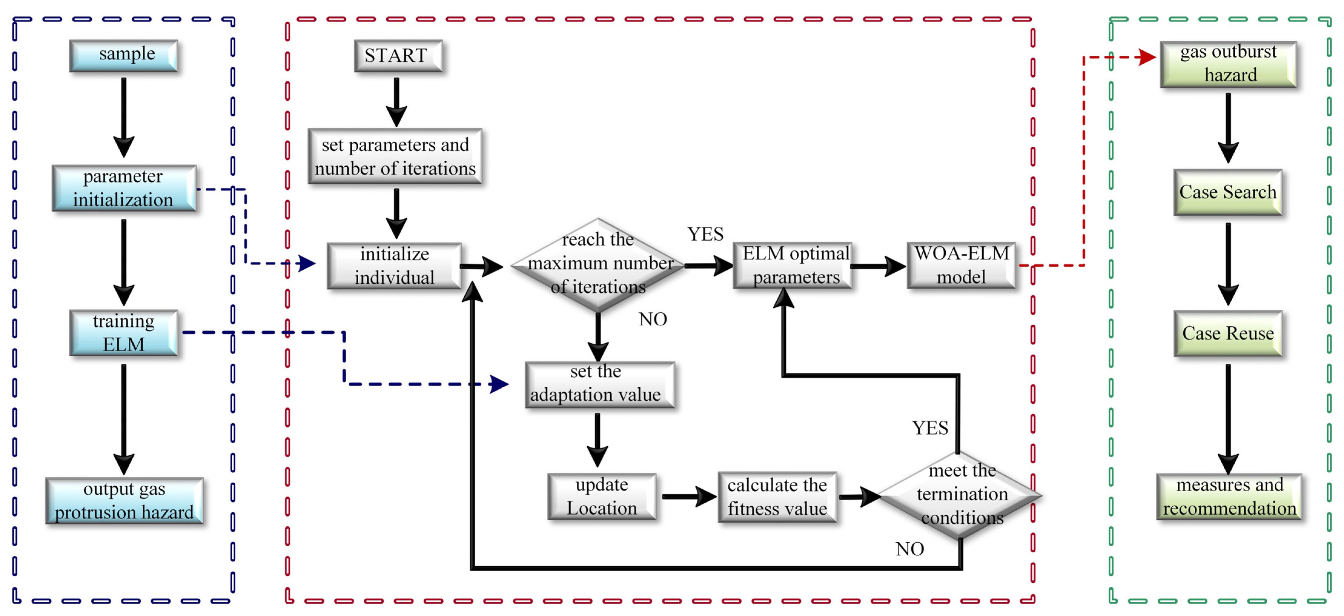
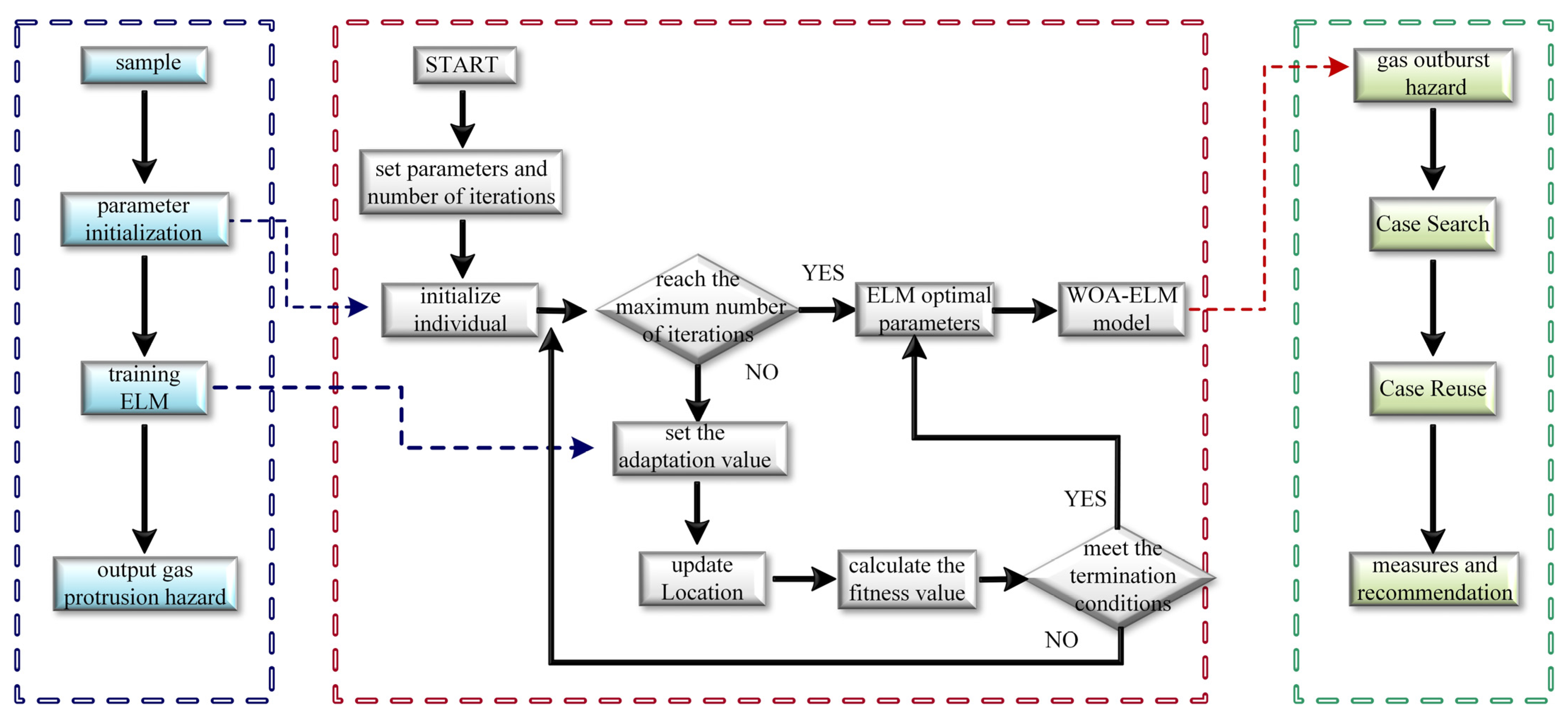
As shown in Figure 1, the WOA algorithm is used to optimize the ELM when predicting the risk of coal and gas outburst. First, initialize the ELM and WOA. ① The input weights and offsets randomly generated by the ELM are used as the initial position vectors of whales for iterative optimization. ② The output of ELM training is used as the fitness value of the WOA algorithm, and the optimal whale position is finally obtained through training. ③ The input weight and offset value of the WOA algorithm output are substituted into the ELM for training, and the accurate prediction value of coal and gas outburst is finally obtained. Secondly, take the gas outburst risk level as the retrieval basis, retrieve, and match, the historical cases similar to the current situation in the database, reuse the cases according to the similarity threshold, and propose measures and suggestions for the present gas risk. Finally, the current case is stored or modified according to the comparison between the current situation and the case similarity in the case base.
Figure 1.
Flow chart of gas outburst prediction and management.
2.1. Gas Outburst Risk Prediction Based on WOA-ELM
2.1.1. ELM
The ELM utilizes random input layer weights and bias values. The output layer weights are calculated using generalized inverse matrix theory, distinguishing it from the traditional single hidden layer feedforward neural network algorithm (SLFN) [20].
The output of a neural network with L hidden layer nodes can be represented by Equation (1), as shown in Figure 2, for the network structure of an extreme learning machine.
Figure 2.
Extreme Learning Machine network structure diagram.
In the formula: x—Input layer; —Input layer weights; —Offset value; —Implicit layer functions; L—Number of nodes in the hidden layer; —Output layer weights; t—Output layer; —activation function.
For N sets of data , it will be the case that Equation (2) holds:
The above equation can be abbreviated as:
Among them, , , .
H is the hidden layer output matrix, and T is the training set target matrix.
The optimal weight values between the output and hidden layers can be derived using the generalized inverse matrix, as shown in Equation (4):
2.1.2. WOA
The WOA algorithm is an algorithm formed by learning the behavior of whale prey, and this algorithm is divided into two main phases [33]. The first stage is the random behavior, which refers to the random selection of the following position to find the optimal one. The second stage refers to two different behaviors of the whale to update its position after finding the target: contraction of the surround and spiral spitting of the bubble. This behavior selection is random. There are N whales in this algorithm, and each whale’s position may be the optimal position. At the same time, the prey location is the optimal position among all positions and the only global optimal solution of this algorithm. Therefore, the position of the i whale in D is the space .
- (1)
- Stage 1
The location of the prey is in an unknown state, so the whale also has a stochastic nature when updating its site, in the manner shown in equation:
In the formula: A—random numbers uniformly distributed in (−a, a); a—regularly decreases with the number of iterations, ; m—number of iterations; —current location of the whale; —arbitrary whale position; C—random coefficients, ; —maximum number of iterations; normal distribution of ;
- (2)
- Stage 2
There are two ways to update the whale position. The first update method: shrink surrounding mode. The algorithm thinks the whale has found the best fitness value when it finds its prey. When finding the target, . Find prey , whales no longer conduct a full range search but update their position to the target position in the way shown in Formula (9):
After finding the prey, all whales move toward the prey’s position. In other words, all individuals move towards the best fitness value to finally achieve enclosure, which is achieved by controlling the a-value. The second way of updating is the spiral spit bubble mode. This approach is carried out in Equation (10) update as follows:
In the formula: q—A constant that measures the shape of the rotation of the spiral. .
Since there is asynchrony in each whale’s behavior, the probability of selection p in each of the two behaviors is 50%, and the behavior selection is shown in the following equation:
2.1.3. WOA-ELM Model Building
Optimize the ELM according to the characteristics of the WOA during optimization. Use the WOA to find the best position of whales, and the vector of this best position is taken as and in the ELM. This method makes up for the randomness of the ELM and and improves the performance of the ELM. The construction of the WOA-ELM process is shown in Figure 3:
Figure 3.
WOA-ELM model construction.
- (1)
- The ELM network and the WOA are first initialized. The parameters required for training the ELM are set. For example, the number of neurons in the hidden layer is set to 10, the Sig function is used as the activation function of the ELM, etc., the population of the WOA is set to 20, and the maximum number of iterations is 200.
- (2)
- The input weights and bias values of the ELM random inputs are used as the initial position vectors of individuals in the WOA.
- (3)
- Next, the adaptation value is set, and the output value of the ELM is used as the adaptation value of the WOA in this paper.
- (4)
- After updating the optimal individual, we calculate the optimal fitness value in the current state and its location, compare the magnitude of the before and after fitness values, and perform the location replacement of the fitness values.
- (5)
- After randomly generating p-values, the whale’s position update method is decided according to the magnitude of and p-values. When , Equation (5) is selected, and when , Equation (11) is selected.
- (6)
- After all whale positions are updated, the updated fitness values are compared, and the optimal solution is obtained.
- (7)
- Before the algorithm runs to the end, it determines whether the termination condition is reached. When the condition is satisfied, the algorithm ends, and the optimal position vector of the whale is output as the weight and bias value of the ELM. If the termination condition is not satisfied, the iterative run continues.
- (8)
- After finding the best weight and bias value of the ELM by the WOA algorithm, it is brought into the ELM model to predict the gas outburst risk level.
2.2. CBR-Based Gas Outburst Risk Level Prediction Management
2.2.1. Case Representation
Case representation represents the unstructured data of the relevant indicators and contents of a case in a structured form by some means for computer recognition [17]. The case representation consists of these two parts: (1) representation of the case problem; (2) representation of the solution of the case. The representation of the case problem is the representation of the case characteristics, and the solution of the case is the result of the evaluation of the case index value. In management coal and gas outburst risk prediction, indicates the i case, indicates the gas outburst risk level of the i case, and indicates the corresponding measures made for the I case, as shown in Table 1.
Table 1.
Case representation.
Measures and suggestions refer to the measures to reduce the risk of gas outburst under this risk level. This paper mainly puts forward corresponding recommendations for four risk levels, which have different practices. The hazard level is divided into 4 classes according to the intensity of coal and gas outburst and practical application, as shown in Table 2.
Table 2.
Classification of gas outburst risk.
2.2.2. Case Search and Match
Case retrieval and matching is the core part of case inference. In this paper, we use the gas outburst risk level as the retrieval index, perform similarity matching, and output the current gas outburst risk level and the measure suggestions in similar cases.
For the similarity of gas outburst risk values, assume that the gas outburst risk level of gas outburst sample in the case base is . The current gas outburst condition is G. The gas predicted outburst value is Z. Then, the similarity S between the two cases is shown in Equation (12):
, the implication is that the closer the value is to 1, the greater the similarity.
Finally, the similarity threshold is used to determine whether the case is similar. When the similarity between the case database and the current gas outburst reaches , all instances are retrieved as similar cases, and the similarity threshold is shown in Equation (13):
In the formula: q—constant, q ; —similarity threshold;
2.2.3. Case Reuse
Case reuse is applying a case solution with a higher similarity in the case base to the current situation. If one or more cases in the case base match the current situation, the case with a higher similarity will be output and can be applied to the current situation directly. If there is no exact match, case reuse is required for similar cases.
2.2.4. Case Storage and Maintenance
Case storage and maintenance are divided into the following situations. First, the similarity value is obtained through the similarity calculation with the cases in the case base. ① If the similarity value is 1, the current case does not need to be stored. ② If the similarity value does not reach the predetermined threshold, the current case needs to be stored. ③ If the similarity reaches the point but is not wholly similar, a new case will be generated after modification and stored. Second, old cases that have not been matched for a long time should be appropriately screened. Third, modify cases with similar descriptions but different results.
3. Gas Outburst Risk Prediction Index System
According to the records in the gas outburst accident report, and from the perspective of gas outburst prevention and control work, the causes of gas outburst accidents are analyzed and, based on this, the gas outburst risk prediction index is constructed [2]. By analyzing the coal and gas outburst accident report from 2008 to 2021, the causes of the accident can be divided into unsafe conditions and unsafe behaviors. Unsafe conditions include coal characteristics, gas characteristics, and geological structure. Unsafe behaviors are analyzed from the perspective of gas outburst prevention.
- (1)
- Unsafe conditions
① Gas pressure
In coal seams, the occurrence mode of gas is divided into free state and adsorption state. The gas pressure of the coal body is related to the gas in these two modes of occurrence. Gas pressure characteristic is an important index for predicting coal and gas outburst, which determines the risk degree of coal and gas outburst, and its critical value is 0.74 MPa [34].
② Initial velocity of gas diffusion
The initial velocity of gas diffusion is defined as the concentration of gas released from a coal seam. The initial velocity of gas diffusion is the difference between the amount of gas in the first 10 s and the last 15 s of the minute when the coal body starts to release gas. Therefore, the faster the initial velocity of gas diffusion, the greater the gas content of the coal seam and the greater the possibility of gas outburst. Accordingly, the amount of coal seam gas is positively correlated with the initial velocity of gas diffusion. Therefore, the initial velocity of gas diffusion is used as an indicator of gas outburst risk, and its critical value is 10 mL/s [34].
③ Gas content
The gas content is positively correlated with the risk of gas outburst, i.e., the higher the gas content in the coal seam, the greater the risk of gas outburst, with a critical value of 8 [34].
④ Coal sturdiness factor
The coal sturdiness factor can comprehensively reflect the coal’s physical properties, such as strength, hardness, etc. The larger the value is, the better the physical properties such as strength and hardness of coal, which can resist more vital destructive force and is less likely to be damaged. The relationship between coal sturdiness factor and strength and hardness is a positive correlation, and its critical value is 0.5 [34].
⑤ Porosity
During gas outburst, the primary gas source is the pores or fractures of the coal body, and the amount of gas coming out from the coal seam is much larger than the amount of gas in the coal bed. The pore structure is divided into macroscopic and macroscopic, and both structures determine the mechanical properties of coal. The pore and geological structures are the root cause of gas outburst.
- (2)
- Unsafe behaviors
According to the Regulations on Prevention and Control of Coal and Gas Outburst and Coal Mine Safety Regulations [35,36], the coal and gas outburst prevention and control process can be divided into four stages, as shown in Figure 4. Ten workflows in these four stages may generate unsafe behaviors based on this analysis of 150 gas outburst accident reports from 2008 to 2021. Unsafe behaviors can be classified into 27 categories, as shown in Table 3.
Figure 4.
Prevention and control process of coal and gas outburst.
Table 3.
Summary of unsafe behaviors for gas outburst accidents.
The 27 types of unsafe behaviors are summarized and combined with the characteristics of coal seam, gas properties, and geological structure, to construct a gas outburst risk prediction index system, as shown in Table 4.
Table 4.
Gas outburst risk prediction index system.
4. Data Sources and Processing
This paper selects 150 sets of sample data from the coal and gas outburst accident reports provided by the China Coal Mine Safety Supervision Bureau. Seventy percent of the 150 sets are used as training data and 30% as test data. The coal and gas outburst risk prediction index system established in this paper has five quantitative and 18 qualitative indexes. According to the literature research [37] and the construction of mine IOT [38], the qualitative indicators were quantified and processed, and the quantification rules are shown in Table 5. These qualitative indicators are non-real-time monitoring data, and the effect time should last until the next gas outburst risk prediction. Some sample data are shown in Table 6. Not all indicators are reflected in the gas outburst accident reports. The data for hands not covered in one accident report are calculated following fully compliant gas outburst prevention criteria. The criteria for quantifying each indicator are determined by the severity of the description in the incident report.
Table 5.
Quantification rules for qualitative indicators.
Table 6.
Partial data.
The data needs to be normalized, and the number of neurons and activation function of the hidden layer needs to be determined before training with the model.
The original data has a significant difference in magnitude and units. If the original data is used directly for training, the run results may converge slowly or not and have a considerable impact on the accuracy of the training results. Therefore, the data are normalized to a range of real numbers before training. The output of activity by the ELM is also the normalized result to get the predicted value of coal and gas outburst hazard, and it needs to be denormalized.
Before determining the activation function, the number of hidden layer neurons needs to be selected and tested for accuracy for different activation functions. The current formula used to determine the number of neurons in the hidden layer is shown in the following equation:
In the formula: r—number of nodes in the input layer; s—number of nodes in the output layer; M—number of hidden layer nodes; n—number of samples; m—constants.
With other conditions unchanged, the number of hidden layer neuron nodes is changed, and the root means the square error of the training results is compared. The number of hidden layer neuron nodes is determined to be 10, and the Sigmoid function is selected as the activation function.
In addition, a database needs to be established. The database’s purpose is to use CBR to manage the risk level of gas outbursts. This paper selects the SQL Server2018 database system and names the database Case_Management. This article uses DataServer to read monitoring and detection information data. The data is organized according to the specified data standard protocol, and the read data is parsed and stored using DataGather. The data collected by both are stored in the database Case_Management.
As shown in Table 7 and Table 8, in the database Case_Management, there are two main data tables: the Case Information table and the Exception Information table.
Table 7.
The Case Information table.
Table 8.
The Exception Information table.
After establishing the database, according to the accident prevention and rectification measures in the accident investigation report and the gas outburst prevention and control work, different suggestions are put forward for various gas outburst risks. The recommendations include eight aspects: gas outburst hazard identification; personnel allocation and assessment of outburst prevention agencies; gas geological exploration; gas pre-drainage; comprehensive gas prevention measures; key link management; gas overrun; and safety monitoring.
= 1: a risk-free phase, where no significant measures are required to reduce risk and where protective measures and the condition of the coal mine and methane need to be checked at all times.
= 2: it is in the low-risk stage with the possibility of rising medium risk. At this stage, check whether various indicators in the gas characteristics have exceeded the limit or are abnormal. If there are abnormalities, find out whether the system is sound, whether the responsibility is compacted, whether the extraction is up to standard, whether the ventilation system is reliable, whether the equipment maintenance is qualified, and whether the site management is in place. Check whether the local comprehensive preventive measures are qualified, and do personal and complete safety protection before operations.
= 3: it is in the medium-risk stage with the possibility of rising high risk. This stage requires strict “four-in-one” and local and regional measures. Check that methane sensors are installed, used, and maintained by regulations, and that gas is detected and monitored in real-time. Conduct daily analysis of ventilation gas while effectively controlling construction ventilation, and calculate and verify ventilation quantities taking into account other factors to ensure staff safety.
= 4: in the high-risk stage, gas outburst accidents are most likely to occur. This stage is not only strictly managed in terms of ventilation, extraction, and gas monitoring, but also needs to strengthen the training for gas monitoring personnel. Ensure that gas inspectors understand the inspection content and relevant national standards and improve gas monitoring of crucial processes and parts. At the same time, check whether regional and local preventive measures are in place. Explore the coal seam fugacity, coal seam thickness, geological structure, and mining area in front of the mining face before the mining work. Safety protection is carried out before mining work, and the rules and regulations operate each step in the operation process. The staff will take safety measures for protection immediately after discovering the omen phenomenon.
5. Results and Discussion
5.1. WOA-ELM Model Prediction Analysis
The prediction results of the WOA-ELM model are compared with those of the ELM, the GA-ELM model, and the Cuckoo Search algorithm optimized ELM (CS-ELM) model. The hidden layer function is a sigmoid function. The number of hidden layer nodes is 10, the population in the GA algorithm is 20, the crossover probability is 0.7, and the mutation probability is 0.1; In the CS algorithm, the population number is 20, and the discovery rate of alien eggs is 0.25. Each algorithm is run 20 times; the results are shown in Figure 5 and Table 9.
Figure 5.
Comparison of predicted values before and after model optimization.
Table 9.
Sample deviations of some gas outburst hazard predictions.
Figure 5a compares the prediction results and actual values of the WOA-ELM and the ELM models. It can be seen from the comparison that the prediction results of many samples after ELM model training deviate from the actual values. In contrast, the prediction results of the WOA-ELM model are closer to the actual values [33]. Figure 5b compares the predicted results of the ELM model, the GA-ELM model, and the CS-ELM model and the actual values. It can be seen that the distance between the predicted results of the GA-ELM model and the CS-ELM model and the actual values is small, which indicates that the accuracy of the ELM model has been improved after optimization. It can be seen from the comparison between the predicted values of the WOA-ELM, the CS-ELM, and the GA-ELM and the actual values in Figure 5c,d that the WOA-ELM model is more accurate, and the data in Table 9 can also prove this conclusion.
The performance of each model can be analyzed through the MAE, SSE, R2, and MRE. Wherein MAE refers to the Mean Absolute Error, the average value of the absolute error, and its expression is shown in Formula (15); SSE refers to the sum of squares of residuals, which is the sum of squares of errors between predicted data and actual data. The closer the SSE is to 0, the better the model fitting is, and the more successful the data prediction is. Its expression is shown in Formula (16); MRE refers to the average relative error, and its expression is shown in Formula (17). R2 measures the correlation between the predicted and actual values, as shown in Formula (18). The closer R2 is to 1, the more accurate the prediction is.
where is the predicted value of each sample; is the actual value; n is the number of samples; is the average of the predicted values; is the average error; is the weight, generally ;
Table 10 shows the ELM training set and test set-related statistics before and after optimization, which are determined by correlation analysis. The same data is simulated and predicted by four models: the WOA-ELM, the GA-ELM, the CS-ELM, and the ELM. It can be seen that: (1) although the MAE of the GA-ELM and the CS-ELM is smaller than that of the ELM, the MAE of the WOA-ELM is further reduced on this basis; (2) compared with other models, the SSE of the WOA-ELM model is the closest to 0, and its reasonable degree is better than that of the GA-ELM and the CS-ELM models; and (3) when the WOA-ELM model is used for prediction, the MRE of the training set and test set is the smallest among all models, which is more improved than the GA-ELM and the CS-ELM. Therefore, from this point of view, the WOA-ELM model has higher precision, minor error, and a better fitting degree, which is more advantageous than the GA-ELM and the CS-ELM [39].
Table 10.
Comparison of the performance of WOA-ELM and ELM.
To further verify the optimized performance of the ELM model, six benchmark test functions are selected for testing, as shown in Table 11, where are single-peaked functions, and is a multi-peaked function. The roles of single-peaked and multi-peaked processes are different. The single-peaked function can verify the development ability of the algorithm, while the multi-peaked function can verify the global exploration ability of the algorithm.
Table 11.
Benchmarking functions.
The population size of WOA is assumed to be 50, with 200 iterations. Observe the convergence of the two algorithms under each benchmark function, as shown in Figure 6. When dealing with the F1 function, the ELM algorithm has insufficient convergence ability and poor effect. The GA-ELM and the CS-ELM algorithms have better convergence ability than the ELM algorithm, while the WOA-ELM algorithm has the best convergence ability. The WOA-ELM algorithm falls into the local optimum in the middle of the iteration. However, it breaks out of the limitation of local optimum in the later iteration, and the later iteration effect is good, as shown in Figure 6a. When processing the F2 function, the curves of the four algorithms tend to be flat in the early stage of iteration, and the curves begin to show a significant downward trend after 95 iterations. Although the WOA-ELM algorithm does not reach the whole field optimal, the convergence effect of the WOA-ELM algorithm is better than that of the ELM, the GA-ELM, and the CS-ELM algorithms, as shown in Figure 6b. When dealing with F3, the ELM algorithm falls into the local optimum at the beginning of the iteration and shows premature convergence. It has not been free from the constraint of local extreme value, and the effect is poor. The convergence effect of the WOA-ELM algorithm is better than that of the ELM algorithm. Although it does not reach the whole field optimum, it is higher than the ELM algorithm in terms of convergence precision. The convergence effect of the GA-ELM and the CS-ELM algorithms is also better than that of the ELM algorithm, but the convergence speed is slower. In terms of the overall effect, the convergence effect of the WOA-ELM algorithm is the best among the four algorithms, as shown in Figure 6c. When dealing with the F4 function, the iterative curve of the ELM algorithm tends to be flat. The WOA-ELM algorithm converges to the global optimum when it iterates 100 times, achieving good results. The GA-ELM converges when it approaches 150 iterations, falling into the local optimum. The CS-ELM algorithm converges to the global optimum when it iterates 180 times, as shown in Figure 6d. When processing the F6 function, the ELM algorithm has a downward trend at the beginning of the iteration. However, it converges slowly in the iteration process and quickly falls into the local optimum. The WOA-ELM algorithm has a fast iteration speed and completes the iteration when the number of iterations exceeds 50. The GA-ELM and the CS-ELM complete the iteration 150 times, as shown in Figure 6f.
Figure 6.
Convergence plots under each benchmark function.
In conclusion, after improving the ELM with the WOA, the GA, and the CS algorithms, the accuracy of its operation is higher, the error is minor, and the convergence speed is faster than that of the ELM algorithm. By comprehensively comparing the three improvement methods, the performance of the WOA-ELM algorithm is better than that of other methods [40].
In this paper, five populations of different scales are used to analyze the whale population’s impact on the WOA-ELM model’s prediction results. The prediction values of gas outburst risk under different population sizes are compared in the experiment, and the experimental results are shown in Figure 7.
Figure 7.
Predicted values of gas outburst risk from WOA-ELM model with different size pop.
It can be seen in Figure 7 that the population size has no noticeable impact on the gas outburst risk prediction value. Through research, when using the WOA-ELM model for prediction, the whale population can be 30~50, which ensures the accuracy of prediction results and the operation speed [41].
5.2. CBR Application Analysis
A case matching analysis was performed using one piece of data, as shown in Table 12.
Table 12.
Case matching analysis data.
According to Equation (12), the similarity between the current gas outburst and all cases in the case base is calculated and set = 0.9. According to Equation (13), cases with similarities up to will be retrieved, and there are several cases with the highest similarity to the above data. Only one case is listed here, as shown in Table 13.
Table 13.
Similar cases.
The case is similar to the case “151” in case “15”; the similarity degree is 0.9024, and the risk level is 2. According to the status of similar cases, corresponding measures are proposed for the current prominent gas risks: It is in the low-risk stage with the possibility of rising medium risk. At this stage, check whether various indicators in the gas characteristics have exceeded the limit or are abnormal. If there are abnormalities, find out whether the system is sound, whether the responsibility is compacted, whether the extraction is up to standard, whether the ventilation system is reliable, whether the equipment maintenance is qualified and whether the site management is in place. Check whether the local comprehensive preventive measures are qualified, and do personal and complete safety protection before operations.
5.3. Discussion
Gas outburst is a complex dynamic phenomenon. The mechanism of gas outburst is complex, and many inducing factors exist. When many scholars take gas outburst accidents as the research object, they divide the inductive factors into four categories: geological factors, coal factors, gas factors, and operation factors. Gas outburst is analyzed based on these four inducing factors and the experience of the actual operation. The gas outburst risk is taken as the research object in this paper. From the perspective of gas outburst prevention and the control process, combined with the content of China’s gas outburst accident report, the inducing factors of gas outburst are analyzed and divided into 23 inducing factors to establish a gas outburst risk prediction index system. From the current research literature, how to fully use the known information of gas outburst accidents to predict the risk in coal mine production is highly significant in reducing operational risk.
Many scholars focus on reducing and predicting operational risk in the development of coal mine production. In the era of rapid development in science and technology, there is still no accurate prediction method, but the development of artificial intelligence provides a thinking direction for many problems. The ELM belongs to the single-layer neural network and artificial intelligence machine learning algorithm. This algorithm can be used for regression, classification, and prediction analysis. This paper attempts to apply this algorithm to risk prediction, but this method has two parameters with randomness, so the WOA algorithm is selected to optimize the ELM.
In order to further verify the performance of the proposed model, four models—the CNN-GRU, the CNN-LSTM, the WOA-CNN-GRU, and the WOA-CNN-LSTM are used to predict the gas outburst risk of the data collected in this paper. When using the WOA model to optimize the CNN-GRU, the CNN-LSTM, and the two models, the WOA algorithm is mainly used to find the best location. The best six-dimensional vector of each whale is taken as the structural parameter of the CNN. The prediction results of the four models and the WOA-ELM model are shown in Figure 8. The models are compared in MAE, SSE, R2, MRE, and running time. The results are shown in Table 14.
Figure 8.
Comparison between predicted results and actual values of each model.
Table 14.
Comparison table of each parameter of the model.
It can be seen from Figure 8 that the accuracy of the CNN-GRU and the CNN-LSTM models optimized by the WOA has been improved. It can be seen from Table 14 that the MAE of these models and the MAE of the WOA-ELM model are the smallest, and the MAE of the CNN-GRU and the CNN-LSTM models are 6.1 × 10−2 and 6.7 × 10−2, respectively. Based on these two models, the WOA is used to optimize them, and the MAE is improved. From the perspective of SSE, the WOA-ELM model has the best-fitting degree. After optimizing the CNN-GRU and the CNN-LSTM models with the WOA model, the fitting degree becomes better, and the fitting degree of the WOA-CNN-GRU and the WOA-CNN-LSTM is similar to that of the WOA-ELM. For R2, the WOA-ELM is the closest to 1, which indicates that the predicted result using this model is the closest to the actual value. This conclusion can also be seen in the comparison between Figure 8a,b. Furthermore, the MRE of the WOA-ELM model is the smallest. There is no significant difference between the WOA-ELM, the WOA-CNN-GRU, and the WOA-CNN-LSTM models regarding prediction results and indicators. However, the running time of the WOA-CNN-GRU and the WOA-CNN-LSTM is relatively large, which is related to the complexity of the model and the process of searching for the best parameters during optimization.
The WOA algorithm requires fewer parameters and has good global optimization and stability, which can optimize the algorithm to a large extent. After comparing the WOA-ELM with the CS-ELM and the GA-ELM in prediction results, errors, fitting degree, iteration, and other aspects, the results show that the performance of the ELM model has been significantly improved after optimization with the WOA algorithm. The WOA-ELM model has the characteristics of minor error, high stability, and not easy to fall into local optimum, and can better predict the risk of gas outburst. Therefore, the WOA algorithm is better than other optimization algorithms. The analysis of population size found that population size has little influence on the prediction results. After verifying the advantages of the WOA model, it is verified that the ELM model has better performance than other models by comparing the WOA-ELM, the CNN-GRU, the CNN-LSTM, the WOA-CNN-GRU, and the WOA-CNN-LSTM models. After optimizing the CNN-GRU and the CNN-LSTM models with the WOA, MAE, SSE, R2, and MRE improved, the running time is too long. The comparison of the WOA-ELM, the WOA-CNN-GRU, and the WOA-CNN-LSTM shows that the performance gap of the three models is reflected in the running time. The operation time of the WOA-CNN-GRU and the WOA-CNN-LSTM models is relatively long, so it can be found from all aspects that the WOA-ELM model has excellent advantages in predicting the risk of gas outburst.
Accurate risk prediction is essential but has no specific guiding significance for managers. Therefore, CBR is used to manage the forecast results. CBR usually uses the scenario of an accident warning. It establishes a database of many historical cases according to rules and finds historical cases similar to the current situation by similarity matching. This paper divides the predicted gas outburst risk into four levels. The CBR is used to store the corresponding measures and suggestions for different risks in the database. Different measures and suggestions are output according to the different levels of gas outburst risk prediction from the perspective of the gas outburst prevention process.
6. Conclusions
In this paper, a gas outburst risk prediction index system is established from the perspective of the gas outburst prevention and control process, combined with the content of the gas outburst accident report. In the index system, there are five influencing factors, such as coal seam solidity coefficient, gas content, gas pressure, the initial speed of gas emission, and porosity, and 18 management factors, such as unsafe behavior.
This paper focuses on the prediction of gas outburst risk. After establishing the gas outburst risk prediction index system, the WOA is used to optimize the ELM, and a WOA-ELM prediction model is proposed. The algorithm is compared with the CS-ELM, the GA-ELM, and the ELM in measurement accuracy, error, and iteration. The results show that the WOA-ELM has more advantages in prediction accuracy and error. Through iterative analysis, the WOA-ELM has a better stability. Compared with the CNN-GRU, the CNN-LSTM, the WOA-CNN-GRU, and the WOA-CNN-LSTM, the results show that the WOA-ELM model has less running time and more accurate prediction. From all angles of comprehensive analysis, the WOA-ELM model has more significant advantages in predicting the risk of gas outburst.
After predicting the danger level of gas outbursts, CBR is used to manage the prediction results further. This method takes similarity as the retrieval requirement and retrieves historical cases with 90% similarity to current cases. After the retrieval is completed, the measures and suggestions in the historical cases are used to make suggestions on the current situation. The WOA-ELM in this article provides a database, and CBR provides corresponding measures and suggestions. It not only provides data for managers but also provides them with reference measures and suggestions.
This study has some limitations, and further research is needed. Firstly, many gas outburst risk indicators are selected, hoping to simplify the indicators and not affect the prediction results in future research. Secondly, more models can be used to compare with the model proposed in this paper, selecting a model with a faster running speed and higher accuracy for prediction.
Author Contributions
D.M.: project management, review and editing; J.J.: writing—original draft; X.C.: software and supervision; Y.L.: data management and survey; L.L.: writing—original draft and software; X.S.: survey, review and editing. All authors have read and agreed to the published version of the manuscript.
Funding
This research was funded by Shandong Province Key R&D Program (2018GGX104008).
Institutional Review Board Statement
Not applicable.
Informed Consent Statement
Not applicable.
Data Availability Statement
The data that support the findings of this study are available from the corresponding author, upon reasonable request.
Conflicts of Interest
We especially declare here that this paper is not simultaneously submitted for publication elsewhere. There are no conflicts of interest.
References
- National Coal Mine Safety Administration of China. Compilation of National Coal Mine Accidents Analysis Report in 2020; National Coal Mine Safety Administration of China: Beijing, China, 2021. [Google Scholar]
- Xie, X.C.; Shen, S.F.; Fu, G.; Shu, X.M.; Hu, J.; Jia, Q.S.; Shi, Z. Accident case data–accident cause model hybrid-driven coal and gas outburst accident analysis: Evidence from 84 accidents in China during 2008–2018. Process Saf. Environ. Prot. 2022, 164, 67–90. [Google Scholar] [CrossRef]
- Tang, M.; Kang, X.T.; Gao, L.; Zhang, L.L.; Jiang, M.Q.; Wang, Z.Y. Study on risk assessment of coal and gas outburst based on game theory and TOPSIS. J. Shandong Univ. Sci. Technol. 2021, 196, 77–86. [Google Scholar] [CrossRef]
- Wang, W.; Wang, H.P.; Zhang, B.; Wang, S.; Xing, W.B. Coal and gas outburst prediction model based on extension theory and its application. Process Saf. Environ. Prot. 2021, 154, 329–337. [Google Scholar] [CrossRef]
- Li, G.J. Acoustic emission monitoring and early warning method for stress-dominated coal-gas dynamic disasters in deep mines. J. Shandong Univ. Sci. Technol. 2020, 39, 20–27. [Google Scholar] [CrossRef]
- Liu, H.; Guo, L.; Zhao, X. Expansionary Evolution Characteristics of Plastic Zone in Rock and Coal Mass Ahead of Excavation Face and the Mechanism of Coal and Gas Outburst. Energies 2020, 13, 984. [Google Scholar] [CrossRef]
- Wang, J.; Li, M.; Xu, S.; Qu, Z.; Jiang, B. Simulation of Ground Stress Field and Advanced Prediction of Gas Outburst Risks in the Non-Mining Area of Xinjing Mine, China. Energies 2018, 11, 1285. [Google Scholar] [CrossRef]
- Wu, X.S.; Tian, S.X.; Ma, R.S.; Xu, S.Q.; Lim, H.Y.; Yu, J.; Su, W.W. Study on prediction outburst risk of coal roadway by initial gas emission law of coal boby. J. Saf. Sci. Technol. 2021, 17, 116–121. [Google Scholar]
- Demirkan, D.C.; Duzgun, H.S.; Juganda, A.; Brune, J.; Bogin, G. Real-Time Methane Prediction in Underground Longwall Coal Mining Using AI. Energies 2022, 15, 6486. [Google Scholar] [CrossRef]
- Wu, Y.Q.; Gao, R.L.; Yang, J.Z. Prediction of coal and gas outburst: A method based on the BP neural network optimized by GASA. Process Saf. Environ. Prot. 2020, 133, 64–72. [Google Scholar] [CrossRef]
- Qiu, W. Research on Prediction of Coal and Gas Outburst Based on KPCA and Improved Extreme Learning Machine. Master’s Thesis, Liaoning Technical University, Fuxin, China, 2019. [Google Scholar] [CrossRef]
- Huang, Y.; Fan, J.; Yan, Z.; Li, S.; Wang, Y. Research on Early Warning for Gas Risks at a Working Face Based on Association Rule Mining. Energies 2021, 14, 68–89. [Google Scholar] [CrossRef]
- Wang, Y.W. Prediction of Time Series for Gas Emission Quantity Based on HHT-CS-ELM Characteristics. Saf. Coal Mines 2017, 48, 5–8. [Google Scholar] [CrossRef]
- Zhen, X.L.; Lai, W.H.; Xue, S. Application of MI and SVM in coal and gas outburst prediction. China Saf. Sci. J. 2021, 31, 75–80. [Google Scholar] [CrossRef]
- Zhang, T.; Song, S.; Li, S.; Ma, L.; Pan, S.; Han, L. Research on gas concentration prediction models based on LETM multidimensional time series. Energies 2019, 12, 161. [Google Scholar] [CrossRef]
- Niu, T.; Li, J.; Wei, W.; Yure, H. A hybrid deep learning framework integrating feature selection and transfer learning for multi-step global horizontal irradiation forecasting. Appl. Energy 2022, 326, 119964. [Google Scholar] [CrossRef]
- Song, C.G.; Yao, L.H.; Hua, C.Y.; Ni, Q.H. A novel hybrid model for water quality prediction based on synchrosqueezed wavelet transform technique and improved long short-term memory. J. Hydrol. 2021, 603, 126879. [Google Scholar] [CrossRef]
- Yu, L.; Hu, S.S.; Guo, W.S.; Tang, H.Q. Abrasive tool wear prediction based on an improved hybrid difference grey wolf algorithm for optimizing SVM. Measurement 2022, 187, 110247. [Google Scholar]
- Chen, L.C.; Chen, J.H. Study on prediction effect of coal and gas outburst based on data imputation and machine learning. J. Saf. Sci. Technol. 2022, 18, 69–74. [Google Scholar]
- Huang, G.B.; Zhu, Q.Y.; Siew, C.K. Extreme learning machine: A new learning scheme of feedforward neural networks. Proc. IEEE Int. Conf. Neural Netw. 2004, 2, 985–990. [Google Scholar]
- Lei, H.; Zhang, C.; Tian, P.; Ji, C.L.; Muhammad, S.N. Integrated framework of extreme learning machine (ELM) based on improved atom search optimization for short-term wind speed prediction. Energy Convers. Manag. 2022, 252, 115102. [Google Scholar]
- Zhu, J.Q.; Zheng, H.T.; Yang, L. Research on Safety Evaluation of Deep Coal and Gas Outburst Based on RS-PSO-ELM. Coal Technol. 2022, 41, 169–172. [Google Scholar] [CrossRef]
- Xing, X.U.; Tian, K.Y.; LI, F.Q.; ZHAO, X.T. Discriminating Mine Water Inrush Sources Based on GA-Elman Neural Network. J. Southwest Univ. 2018, 40, 170–179. [Google Scholar]
- Zhao, K.; Qin, X.Z.; Jia, Z.H. Optimized Extreme Learning Machine with Improved Cuckoo Algorithm. Comput. Simul. 2018, 35, 236–241. [Google Scholar]
- Liu, J.X.; Shi, J.F.; Hao, F.; Dai, M. A reinforced exploration mechanism whale optimization algorithm for continuous optimization problems. Math. Comput. Simul. 2022, 201, 23–48. [Google Scholar] [CrossRef]
- Xie, X.C.; Shu, X.M.; Fu, G.; Shen, S.F.; Jia, Q.S.; Hu, J.; Wu, Z.R. Accident causes data-driven coal and gas outburst accidents prevention: Application of data mining and machine learning in accident path mining and accident case-based deduction. Process Saf. Environ. Prot. 2022, 162, 891–913. [Google Scholar] [CrossRef]
- Shi, X.J. Research on Safety Early Warning System of Coal Mine Gas Explosion Accident on CBR. Master’s Thesis, Taiyuan University of Science and Technolog, Taiyuan, China, 2016. [Google Scholar]
- Sirait, B. Pavement Design of Coal Mine Hauling Road in Indonesia using California Bearing Ratio (CBR) data. IOP Conf. Series Earth Environ. Sci. 2021, 789, 012075. [Google Scholar] [CrossRef]
- Yan, X.; Fu, H.; Tu, N.W. Dynamic Prediction of Coal and Gas Outburst Based on PCA and Case-Based Reasoning. Chin. J. Sens. Actuators 2015, 28, 1028–1034. [Google Scholar]
- Yan, X.; Zhu, Y.H.; Tu, N.W.; Wu, S.W.; Wang, Y.H. Prediction of Coal and Gas Outburst in Mine Working Face Based on PCA and Weighted Bayesian. Comput. Eng. 2021, 47, 315–320. [Google Scholar] [CrossRef]
- Chen, H.; Ding, X.J.; Xianghe Li, X.H. Application of ELM Model in Case Reasoning of Coal Mine Gas Accident Forewarning. Min. Saf. Environ. Prot. 2018, 45, 102–105+110. [Google Scholar]
- Fan, Z.P.; Li, Y.H.; Wang, X.; Liu, Y. Hybrid similarity measure for case retrieval in CBR and its application to emergency response towards gas explosion. Expert Syst. Appl. 2014, 41, 2526–2534. [Google Scholar] [CrossRef]
- Sun, Y.; Zhang, J.; Yu, Z.; Liu, Z.; Yin, P. WOA (Whale Optimization Algorithm) Optimizes Elman Neural Network Model to Predict Porosity Value in Well Logging Curve. Energies 2022, 15, 4456. [Google Scholar] [CrossRef]
- Zhou, B.; Xu, J.; Yan, F.Z.; Peng, S.J.; Gao, Y.B.; Li, Q.X.; Cheng, L. Effects of gas pressure on dynamic response of two-phase flow for coal–gas outburst. Powder Technol. 2021, 377, 55–69. [Google Scholar] [CrossRef]
- National Coal Mine Safety Administration of China. Regulations on Prevention and Control of Coal and Gas Outburst; Mechanical Industry Press: Beijing, China, 2009. [Google Scholar]
- State Administration of Work Safety of China; National Coal Mine Safety Administration of China. Safety Regulations in Coal Mine; State Administration of Work Safety of China, National Coal Mine Safety Administration of China: Beijing, China, 2016. [Google Scholar]
- Tian, S.C.; Fan, M.Y.; Han, X.; Meng, S.C.; Zhou, R.K. Risk evaluation index and grading method of near-miss incidents in coal mine. Min. Saf. Environ. Prot. 2021, 48, 123–127+134. [Google Scholar] [CrossRef]
- Wang, L.K. The Hierarchy Analysis for Hidden Danger and Research on Early Warning Method in Coal Mine. China Univ. Min. Technol. 2015, 1, 95. [Google Scholar]
- Li, L.L.; Sun, J.; Tseng, M.L.; Li, Z.Z. Extreme learning machine optimized by whale optimization algorithm using insulated gate bipolar transistor module aging degree evaluation. Expert Syst. Appl. 2019, 127, 58–67. [Google Scholar] [CrossRef]
- Zhan, X.F. Accidents Analysis and Prediction of Coal and Gas Outburst. Master’s Thesis, Liaoning Technical University, Fuxin, China, 2020. [Google Scholar] [CrossRef]
- Xie, X.C.; Fu, G.; Xue, Y.; Zhao, Z.; Chen, P.; Lu, B.; Jiang, S. Risk prediction and factors risk analysis based on IFOA-GRNN and apriori algorithms: Application of artificial intelligence in accident prevention. Process Saf. Environ. Prot. 2018, 122, 169–184. [Google Scholar] [CrossRef]
Publisher’s Note: MDPI stays neutral with regard to jurisdictional claims in published maps and institutional affiliations. |
© 2022 by the authors. Licensee MDPI, Basel, Switzerland. This article is an open access article distributed under the terms and conditions of the Creative Commons Attribution (CC BY) license (https://creativecommons.org/licenses/by/4.0/).







