A Methodology for the Digitalization of the Residential Building Renovation Process through OpenBIM-Based Workflows
Abstract
:1. Introduction
1.1. Context and Rationale
1.2. BIM4Ren Project Background
- The barriers and difficulties for the adoption of BIM were discussed and individualized for every type of stakeholder category. The main concerns relate to time savings, cost savings, and collaboration processes, which are generic for any construction process. Retrofitting has specific hindrances related to gathering the data of the building’s characterization parameters.
- In parallel, renovation processes have been mapped, distinguishing different typologies of stakeholders and renovation works. This discussion also allowed for the extraction of significant information reflecting the As-Is situation. The main processes and the information exchange between domain experts, especially in the detailed design and later phases, were collected.
1.3. Objective and Scope of This Research
2. Methodology for Defining a Workflow
- IFC (Industry Foundation Classes) is the specific data model to exchange information of the model through different software.
- IDM (Information Delivery Manual) is the methodology for defining and documenting processes and data requirements. It is usually complemented by the graphic language BPMN (Business Process Modelling Notation), which provides graphic notation to understand and represent the communication between participants and processes.
- MVD (Model View Definition) is the subset of the IFC scheme aimed at supporting a set of data exchange requirements. The concept of MVD was recently extended by IDS, the Information Delivery Specification, which focuses on an easy way to formalize information needs and its representation in the IFC format.
- IFD (International Framework for Dictionaries) is an international dictionary whose purpose is to uniquely clarify the definitions and meanings of entities, products, and processes in the construction industry.
2.1. Characterization of the Information of the Renovation Process
- Strategic definition.
- Information gathering and survey.
- Diagnosis.
- Renovation conceptual design.
- Renovation technical project.
- Construction.
- Handover and close out.
- In use.
- Designer is responsible for the design and consolidation of designs. The role of the main designer can lie with the Architect or Project Manager.
- Contractor, responsible for construction activities and the implementation of designs.
- Sub-contractor works for the main contractor and responsible for discrete and independent functions, such as HVAC, structure, foundations, electricity, plumbing, etc. Particularly, in a renovation project, the survey and data gathering, i.e., 3D Scanning, characterization of materials, inspections, etc., can also be considered sub-contracting activities.
- Residents are actors that set the requirements regarding the project and must be considered in the on-site work planning, as they are the parties most affected by the work.
- Building owner is responsible for the final decision making, defining the purpose of the project, and the end users’ constraints. They play several roles depending on the type of property (public, private) or dependencies (owners, social housing, tenants, facility manager, etc.).
- External consultants, such as the software developer or BIM consultants, support the design team through the specific use of tools or software for the purpose required.
- Supplier/manufacturer is responsible for supplying material and equipment to the specifications defined in the project.
- External certification is responsible for validating the project regarding different criteria set by the end users. They can provide standard labels for the final product or the process.
- Public administration is a regulator entity, such as the government, local or security authority, waste managers, representatives of local and public authorities, etc. They supervise, and may set constraints for, the project execution in terms of specific domains, ultimately approving the project.
- Financial entities, or funders, act as the sponsor of the project, funding the budget. They usually have no requirements or personal interest in the project.
2.2. Step 1: Definition of IDM OpenBIM Worflows through BPMN
- Flow objects: These are the main elements consisting of three core elements: Events, activities, and gateways (see Figure 2). An event is represented by a circle and denotes something that happens, compared with an activity, which is something that is to be carried out. As such, an activity is represented by a rounded-corner rectangle and describes the kind of work that must be conducted. An activity is a generic term for work that a company performs, and it can be atomic or compound, manual or automated. To finish, a gateway is represented by a diamond shape and determines the forking and merging of paths, depending on the workflow conditions expressed as variables.
- Connecting objects: These are used to connect flow objects to each other. There are three types of connecting objects: Sequences, messages, and associations (see Figure 3).
- Swim lanes: These are placeholders for organizing activities. There are two types of swim lanes: Pools and lanes (see Figure 4). A pool represents major participants in a process, separating different actors. A pool contains one or more lanes, which are used to categorize activities within a pool according to the function or role.
- Artifacts: These are used to provide additional information about the process, as seen in Figure 5. There are two standardized artifacts, but modelers or modeling tools are free to add as many artifacts as necessary.
- Data: This is represented with the four elements data objects, data inputs, data outputs, and data stores (see Figure 6). Data objects provide information about what activities are required to be performed and/or what they produce, and can represent a singular object or a collection of objects. Data input and data output provide the same information for processes. Thus, data objects show the reader which data are required or produced in an activity or task, such as the EIR needed to enable efficient exchange of information, i.e., interoperability capabilities, between stakeholders during the collaborative process.
2.3. Step 2: Using of MVD for Structuring BIM Requirements
- Discipline models such as an architectural model, structural model, plumbing model, or electrical model. Such models group a set of information that is typically linked to a specific type of actor who is responsible for delivering the data.
- Element types such as a wall, slab, window, boiler, etc., typically with a position and geometrical representation. Besides being classified according to well-known structures, they can be characterized by further parameters carrying important design information, properties, and geometrical detailing.
- Properties of elements such as name, fire rating, thermal transmittance, etc. They represent a piece of information that is typically defined by a single-value property but could also play a more complex part in the data structure such as a relationship, a time-series, or other structured data.
- Geometry of elements, which is basically a description of the expected level of geometrical detail. This should include information such as that specified in CEN 17412 (LOIN standard) [73], such as dimensionality, appearance, parametric behavior, etc. These data will help to conduct further evaluations, such as clash detection, visualization, calculation of quantities, etc.
- Accordingly, such specifications require a joint effort between domain experts and technical experts who know all details about a particular data format such as IFC, gbXML, or others that are of interest to be used for requested data exchange.
3. Application of the Methodology to a Façade Renovation Use Case
4. Discussion and Conclusions
- Business Process measurement: the renovation process, since it is systematized by BPMN, can be measured and tracked with performance KPIs, since the different processes and actors are well identified, and the process is reproducible.
- Metrics analysis: The business processes can be benchmarked, and thus performance metrics can be obtained to determine bottlenecks and constraints, break them, and improve the process.
- BIM model generation: The collaborative approach driven by BIM managers and supported by the administration will lead to the generation of Digital Building Logbooks [75] or Digital Twins, which comprise the static data, stored in a geometric and semantic model, and dynamic data [76], generated by IoT sensors integrated in the built assets.
- Data exploitation: The digital logbooks, acting as single-data lakes that support the collaborative BIM process, will allow the exploitation of data through single APIs to apply simulations and calculations.
Author Contributions
Funding
Conflicts of Interest
References
- European Commission. In Focus: Energy Efficiency in Buildings; European Commission: Brussels, Belgium, 2020. Available online: https://ec.europa.eu/info/news/focus-energy-efficiency-buildings-2020-feb-17_en (accessed on 17 September 2021).
- Zangheri, P.; Armani, R.; Kakoulaki, G.; Bavetta, M.; Martirano, G.; Pignatelli, F.; Baranzelli, C. Building Energy Renovation for Decarbonisation and COVID-19 Recovery, EUR 30433 EN; Publications Office of the European Union: Luxembourg, 2020; ISBN 978-92-76-24766-1. [Google Scholar] [CrossRef]
- European Commission. 2030 Climate Target Plan. Nd. Available online: https://ec.europa.eu/clima/policies/eu-climate-action/2030_ctp_en (accessed on 23 July 2021).
- Xia, B.; Chan, A.P. Measuring complexity for building projects: A Delphi study. Eng. Constr. Arch. Manag. 2012, 19, 7–24. [Google Scholar] [CrossRef] [Green Version]
- Okakpu, A.; GhaffarianHoseini, A.; Tookey, J.; Haar, J.; GhaffarianHoseini, A.; Rehman, A.U. Risk factors that influence adoption of Building Information Modelling (BIM) for refurbishment of complex building projects: Stakeholders perceptions. Int. J. Constr. Manag. 2020, 1–13. [Google Scholar] [CrossRef]
- Barbosa, F.; Woetzel, J. Reinventing Construction: A Route to Higher Productivity; Mckinsey Global Institute: New York, NY, USA, 2017; pp. 1–20. [Google Scholar]
- European Construction Sector Observatory. Building Information Modelling in the EU Construction Sector. Trend Paper Series. 2019. Available online: https://segm.gr/wp-content/uploads/2019/03/ECSO-TP-BIM-in-construction-March-2019.pdf (accessed on 2 July 2021).
- Charef, R.; Alaka, H.; Emmitt, S. Beyond the third dimension of BIM: A systematic review of literature and assessment of professional views. J. Build. Eng. 2018, 19, 242–257. [Google Scholar] [CrossRef]
- Liu, Z.; Lu, Y.; Peh, L.C. A Review and Scientometric Analysis of Global Building Information Modeling (BIM) Research in the Architecture, Engineering and Construction (AEC) Industry. Buildings 2019, 9, 210. [Google Scholar] [CrossRef] [Green Version]
- Fan, S.L.; Skibniewski, M.J.; Hung, T.W. Effects of Building Information Modeling During Construction. J. Appl. Sci. Eng. 2014, 17, 157–166. [Google Scholar]
- Gökgür, A. Current and Future Use of BIM in Renovation Projects. Master’s Thesis, Chalmers University of Technology, Gothenburg, Sweden, 2015. [Google Scholar]
- Chen, L.; Luo, H. A BIM-based construction quality management model and its applications. Autom. Constr. 2014, 46, 64–73. [Google Scholar] [CrossRef]
- Zima, K.; Plebankiewicz, E.; Wieczorek, D. A SWOT Analysis of the Use of BIM Technology in the Polish Construction Industry. Buildings 2020, 10, 16. [Google Scholar] [CrossRef] [Green Version]
- Chan, D.W.M.; Olawumi, T.O.; Ho, A.M.L. Perceived benefits of and barriers to building Information Modelling (BIM) im-plementation in construction: The case of Hong Kong. J. Build. Eng. 2019, 25, 100764. [Google Scholar] [CrossRef]
- Chen, W.; Chen, K.; Cheng, J.C.; Wang, Q.; Gan, J. BIM-based framework for automatic scheduling of facility maintenance work orders. Autom. Constr. 2018, 91, 15–30. [Google Scholar] [CrossRef]
- Marzouk, M.; Elmaraghy, A. Design for Deconstruction Using Integrated Lean Principles and BIM Approach. Sustainability 2021, 13, 7856. [Google Scholar] [CrossRef]
- Daniotti, B.; Bolognesi, C.; Spagnolo, S.L.; Pavan, A.; Signorini, M.; Ciuffreda, S.; Mirarchi, C.; Lucky, M.; Andersson, B.; Andersson, P.; et al. An Interoperable BIM-Based Toolkit for Efficient Renovation in Buildings. Buildings 2021, 11, 271. [Google Scholar] [CrossRef]
- Ait-Lamallam, S.; Yaagoubi, R.; Sebari, I.; Doukari, O. Extending the IFC Standard to Enable Road Operation and Maintenance Management through OpenBIM. ISPRS Int. J. Geo-Inf. 2021, 10, 496. [Google Scholar] [CrossRef]
- Costin, A.; Adibfar, A.; Hu, H.; Chen, S.S. Building Information Modeling (BIM) for transportation infrastructure—Literature review, applications, challenges, and recommendations. Autom. Constr. 2018, 94, 257–281. [Google Scholar] [CrossRef]
- Bolshakov, N.; Badenko, V.; Yadykin, V.; Celani, A. As-built BIM in real estate management: The change of paradigm in digital transformation of economy. IOP Conf. Ser. Mater. Sci. Eng. 2020, 940. [Google Scholar] [CrossRef]
- A Hossain, M.; Yeoh, J.K.W. BIM for Existing Buildings: Potential Opportunities and Barriers. IOP Conf. Ser. Mater. Sci. Eng. 2018, 371, 012051. [Google Scholar] [CrossRef]
- Chan, D.W.M.; Cristofaro, M.; Nassereddine, H.; Yiu, N.S.N.; Sarvari, H. Perceptions of Safety Climate in Construction Projects between Workers and Managers/Supervisors in the Developing Country of Iran. Sustainability 2021, 13, 10398. [Google Scholar] [CrossRef]
- Saka, A.B.; Chan, D.W.M.; Siu, F.M.F. Drivers of Sustainable Adoption of Building Information Modelling (BIM) in the Nigerian Construction Small and Medium-Sized Enterprises (SMEs). Sustainability 2020, 12, 3710. [Google Scholar] [CrossRef]
- Okakpu, A.; GhaffarianHoseini, A.; Tookey, J.; Haar, J.; Hoseini, A.G. An optimisation process to motivate effective adoption of BIM for refurbishment of complex buildings in New Zealand. Front. Arch. Res. 2019, 8, 646–661. [Google Scholar] [CrossRef]
- Saka, A.B.; Chan, D.W.; Siu, F.M. Adoption of building information modelling in small and medium-sized adoption of building information modelling in small and medium-sized enterprises in developing countries: A system dynamics approach. In Proceedings of the CIB World Building Congress 2019: Constructing Smart Cities, The Hong Kong Polytechnic University, Hong Kong, China, 17–21 June 2019; pp. 1190–1203, ISBN 978-962-367-821-6. [Google Scholar]
- Villena-Manzanares, F.; García-Segura, T.; Pellicer, E. Organizational Factors That Drive to BIM Effectiveness: Technological Learning, Collaborative Culture, and Senior Management Support. Appl. Sci. 2020, 11, 199. [Google Scholar] [CrossRef]
- Mulero-Palencia, S.; Álvarez-Díaz, S.; Andrés-Chicote, M. Machine Learning for the Improvement of Deep Renovation Building Projects Using As-Built BIM Models. Sustainability 2021, 13, 6576. [Google Scholar] [CrossRef]
- ISO 16739—Industry Foundation Classes (IFC) for Data Sharing in the Construction and Facility Management Industries; International Organisation for Standardisation: Geneva, Switzerland, 2018.
- Rayner, S.; Al-Hajj, A. Implementing BIM: A change in culture. In Proceedings of the ICCEBI, Tokyo, Japan, 22–24 April 2015. [Google Scholar]
- Leśniak, A.; Górka, M.; Skrzypczak, I. Barriers to BIM Implementation in Architecture, Construction, and Engineering Projects—The Polish Study. Energies 2021, 14, 2090. [Google Scholar] [CrossRef]
- Wu, P.; Jin, R.; Xu, Y.; Lin, F.; Dong, Y.; Pan, Z. The Analysis of Barriers to Bim Implementation for Industrialized Building Construction: A China Study. J. Civ. Eng. Manag. 2021, 27, 1–13. [Google Scholar] [CrossRef]
- Liu, S.; Xie, B.; Tivendale, L.; Liu, C. Critical Barriers to BIM Implementation in the AEC Industry. Int. J. Mark. Stud. 2015, 7, 162. [Google Scholar] [CrossRef]
- Tan, T.; Chen, K.; Xue, F.; Lu, W. Barriers to Building Information Modeling (BIM) implementation in China’s prefabricated construction: An interpretive structural modeling (ISM) approach. J. Clean. Prod. 2019, 219, 949–959. [Google Scholar] [CrossRef]
- Hong, Y.; Hammad, A.W.A.; Akbarnezhad, A. Forecasting the net costs to organisations of Building Information Modelling (BIM) implementation at different levels of development (LOD). J. Inf. Technol. Constr. 2019, 24, 588–603. [Google Scholar] [CrossRef]
- Helander, D.; Singh, V. BIM in building renovation projects: What is the useful minimum information requirement? Int. J. Prod. Lifecycle Manag. 2016, 9, 65. [Google Scholar] [CrossRef]
- Rojas, M.J.; Herrera, R.F.; Mourgues, C.; Ponz-Tienda, J.L.; Alarcon, L.; Pellicer, E. BIM Use Assessment (BUA) Tool for Characterizing the Application Levels of BIM Uses for the Planning and Design of Construction Projects. Adv. Civ. Eng. 2019, 2019, 1–9. [Google Scholar] [CrossRef]
- BIM Based Tools for Fast & Efficient Renovation (BIM4Ren). Available online: https://bim4ren.eu/ (accessed on 23 July 2021).
- Eriksson, M.; Niitamo, V.-P.; Kulkki, S.; Hribernik, K. Living labs as a multi-contextual R&D methodology. In Proceedings of the IEEE International Technology Management Conference (ICE), Milan, Italy, 26–28 June 2006; pp. 1–8. [Google Scholar] [CrossRef]
- Greve, K.; Vita, R.; Leminen, S.; Westerlund, M. Living Labs: From Niche to Mainstream Innovation Management. Sustainability 2021, 13, 791. [Google Scholar] [CrossRef]
- Korsnes, M.; Berker, T.; Woods, R. Domestication, acceptance and zero emission ambitions: Insights from a mixed method, experimental research design in a Norwegian Living Lab. Energy Res. Soc. Sci. 2018, 39, 226–233. [Google Scholar] [CrossRef]
- Von Geibler, J.; Erdmann, L.; Liedtke, C.; Rohn, H.; Stabe, M.; Berner, S.; Leismann, K.; Schnalzer, K.; Kennedy, K. Exploring the potential of a German Living Lab research infrastructure for the development of low resource products and services. Resources 2014, 3, 575–598. [Google Scholar] [CrossRef] [Green Version]
- BIM4REN. Building Information Modelling Based Tools & Technologies for Fast and Efficient Renovation of Residential Buildings, D1.1—Stakeholders Requirements and Constraints. Available online: https://bim4ren.eu/download/d1-1-stakeholders-requirements-and-constrains/ (accessed on 23 July 2021).
- BIM4REN. Building Information Modelling Based Tools & Technologies for Fast and Efficient Renovation of Residential Buildings, D1.2—Digital Collaborative Workflow of the Building Renovation Process. Available online: https://bim4ren.eu/download/d1-2-digital-collaborative-workflow-of-the-building-renovation-process/ (accessed on 23 July 2021).
- OpenBIM Methodology. Available online: https://www.buildingsmart.org/about/openbim/ (accessed on 29 July 2021).
- BuildingSMART. Available online: https://www.buildingsmart.org (accessed on 28 May 2020).
- Ramos-Merino, M.; Álvarez-Sabucedo, L.M.; Santos-Gago, J.M.; De Arriba-Pérez, F.; Arriba-Pérez, D. A Pattern Based Method for Simplifying a BPMN Process Model. Appl. Sci. 2019, 9, 2322. [Google Scholar] [CrossRef] [Green Version]
- ISO 9001—Quality Management Systems; International Organisation for Standardisation: Geneva, Switzerland, 2015.
- ISO 19650—Building Information Modelling; International Organisation for Standardisation: Geneva, Switzerland, 2018.
- Machine Readable Information Delivery Specification. Available online: https://technical.buildingsmart.org/projects/information-delivery-specification-ids/ (accessed on 23 July 2021).
- Olawumi, T.O.; Chan, D.W.; Wong, J.K.; Chan, A.P. Barriers to the integration of BIM and sustainability practices in construction projects: A Delphi survey of international experts. J. Build. Eng. 2018, 20, 60–71. [Google Scholar] [CrossRef]
- Ma, Z.; Cooper, P.; Daly, D.; Ledo, L. Existing building retrofits: Methodology and state-of-the-art. Energy Build. 2012, 55, 889–902. [Google Scholar] [CrossRef]
- Kaklauskas, A.; Zavadskas, E.K.; Raslanas, S. Multivariant design and multiple criteria analysis of building refurbishments. Energy Build. 2005, 37, 361–372. [Google Scholar] [CrossRef]
- Asadi, E.; da Silva, M.C.G.; Antunes, C.H.; Dias, L. Multi-objective optimization for building retrofit strategies: A model and an application. Energy Build. 2012, 44, 81–87. [Google Scholar] [CrossRef]
- Roberts, S. Altering existing buildings in the UK. Energy Policy 2008, 36, 4482–4486. [Google Scholar] [CrossRef]
- Flourentzou, F.; Roulet, C.-A. Elaboration of retrofit scenarios. Energy Build. 2001, 34, 185–192. [Google Scholar] [CrossRef]
- Afsari, K.; Eastman, C.M. A Comparison of Construction Classification Systems Used for Classifying Building Product Models. In Proceedings of the 52nd ASC Annual International Conference, Provo, UT, USA, 13–16 April 2016. [Google Scholar] [CrossRef]
- ISO 12006-2:2015—Building Construction—Organization of Information about Construction Works—Part 2: Framework for Classification; International Organisation for Standardisation: Geneva, Switzerland, 2015.
- PAS 1192-2:2013—Specification for Information Management for the Capital/Delivery Phase of Construction Projects Using Building Information Modelling; British Standards Institution: London, UK, 2013.
- RIBA Plan of Work, Published by the Royal Institute of British Architects (RIBA). Available online: https://www.architecture.com (accessed on 23 July 2021).
- American Institute of Architects, AIA. Available online: https://www.aia.org/ (accessed on 23 September 2021).
- National Building Specification, NATSPEC. Available online: https://www.natspec.com.au/ (accessed on 23 September 2021).
- Construction Industry Council, CIC. Available online: https://cic.org.uk/ (accessed on 23 September 2021).
- Luther, M.B.; Rajagopalan, P. Defining and Developing an Energy Retrofitting Approach. J. Green Build. 2014, 9, 151–162. [Google Scholar] [CrossRef] [Green Version]
- Thuvander, L.; Femenías, P.; Mjörnell, K.; Meiling, P. Unveiling the Process of Sustainable Renovation. Sustainability 2012, 4, 1188–1213. [Google Scholar] [CrossRef] [Green Version]
- Aapaoja, A.; Haapasalo, H. A Framework for Stakeholder Identification and Classification in Construction Projects. Open J. Bus. Manag. 2014, 02, 43–55. [Google Scholar] [CrossRef] [Green Version]
- Kiaulakis, A.; Vilutienė, T.; Šarka, V.; Šarkienė, E. Construction project stakeholders’ perceptions and expectations of their roles in BIM-based collaboration. In The 13th International Scientific Conference “Modern Building Materials, Structures and Techniques”; Vilnius Gediminas Technical University: Vilnius, Lithuania, 2019. [Google Scholar] [CrossRef]
- Li, P.; Zheng, S.; Si, H.; Xu, K. Critical Challenges for BIM Adoption in Small and Medium-Sized Enterprises: Evidence from China. Adv. Civ. Eng. 2019, 2019, 1–14. [Google Scholar] [CrossRef]
- Object Management Group—Business Process Model and Notation. Available online: https://www.omg.org/spec/BPMN/ (accessed on 23 July 2021).
- Steindl, G.; Kastner, W. Semantic Microservice Framework for Digital Twins. Appl. Sci. 2021, 11, 5633. [Google Scholar] [CrossRef]
- ISO 29481-1:2010—Building Information Modelling—Information Delivery Manual—Part 1: Methodology and Format; International Organisation for Standardisation: Geneva, Switzerland, 2010.
- BIMQ Tool. Available online: https://www.bimq.de/en/ (accessed on 29 July 2021).
- Toor, S.-U.; Ogunlana, S.O. Beyond the ‘iron triangle’: Stakeholder perception of key performance indicators (KPIs) for large-scale public sector development projects. Int. J. Proj. Manag. 2010, 28, 228–236. [Google Scholar] [CrossRef]
- CEN. EN 17412-1:2020 Building Information Modelling—Level of Information Need—Part 1: Concepts and Principles; European Committee for Standardization: Brussels, Belgium, 2020.
- HOLISTEEC. Holistic and Optimized Life-Cycle Integrated Support for Energy Efficient Building Design and Construction; D4.1—Model Views and Exchange Requirements Specification. FP7 Project, Grant Agreement No. 609138; European Commission: Brussels, Belgium, 2017. [Google Scholar]
- Volt, J.; Toth, Z.; De Regel, S.; Carbonari, G.; Dourlens-Quaranta, S.; De Groote, M.; Glicker, J.; Borragán, G. Definition of the Digital Building Logbook; Publications Office of the European Union: Luxembourg, 2020; ISBN 978-92-9460-144-5. [Google Scholar] [CrossRef]
- Valinejadshoubi, M.; Moselhi, O.; Bagchi, A. Integrating BIM into sensor-based facilities management operations. J. Facil. Manag. 2021, ahead of print. [Google Scholar] [CrossRef]











| Workflow Perspective | Source | Use Case Type |
|---|---|---|
| ID1. Global process | Own research | General diagram |
| ID2. Architect | Interviews | Specific diagram |
| ID3. Private owner | Interviews | Specific diagram |
| ID4. Public owner managing social housing | Interviews | Specific diagram |
| ID5. Contractor | Interviews | Specific diagram |
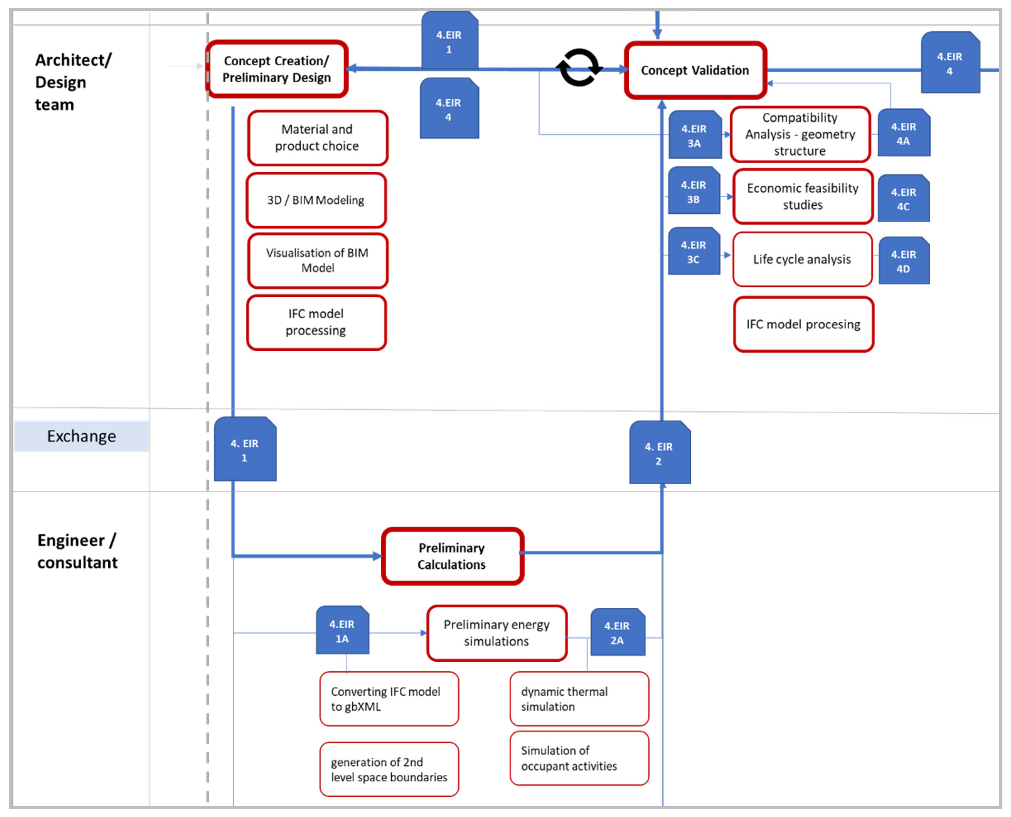
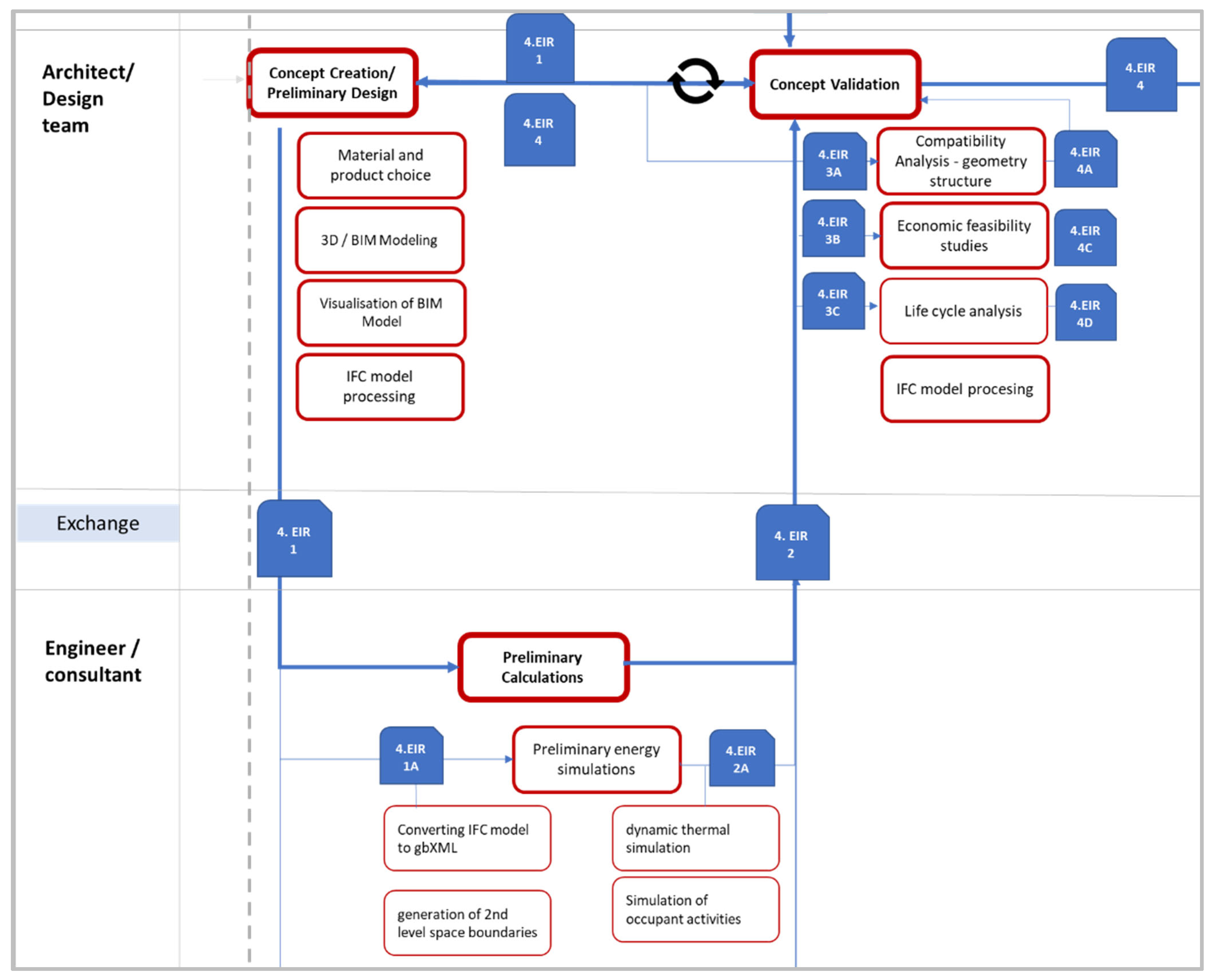
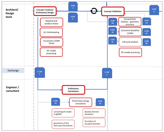
| Exchange Name | 4.EIR 2A TECHNICAL REPORT: Preliminary Energy Simulation |
|---|---|
| BPMN phase involved | Conceptual Design |
| BPMN tasks involved | # Preliminary Energy Simulations/Dynamic thermal simulation, Simulation of occupant activities, generation of 2nd level space boundaries, converting IFCmodel to gbXML |
| External Data (ED) | - |
| Sending Actor | Engineer |
| Receiving Actor(s) | Architect |
| Possible Tools | IES VE2018, SMACH |
| Description Exchanged Data |
|
| Exchange Models | Simulation graphs, report |
| Data Exchange | gbXML, XLS, text/csv etc., IFC, PDF |
Publisher’s Note: MDPI stays neutral with regard to jurisdictional claims in published maps and institutional affiliations. |
© 2021 by the authors. Licensee MDPI, Basel, Switzerland. This article is an open access article distributed under the terms and conditions of the Creative Commons Attribution (CC BY) license (https://creativecommons.org/licenses/by/4.0/).
Share and Cite
Armijo, A.; Elguezabal, P.; Lasarte, N.; Weise, M. A Methodology for the Digitalization of the Residential Building Renovation Process through OpenBIM-Based Workflows. Appl. Sci. 2021, 11, 10429. https://doi.org/10.3390/app112110429
Armijo A, Elguezabal P, Lasarte N, Weise M. A Methodology for the Digitalization of the Residential Building Renovation Process through OpenBIM-Based Workflows. Applied Sciences. 2021; 11(21):10429. https://doi.org/10.3390/app112110429
Chicago/Turabian StyleArmijo, Alberto, Peru Elguezabal, Natalia Lasarte, and Matthias Weise. 2021. "A Methodology for the Digitalization of the Residential Building Renovation Process through OpenBIM-Based Workflows" Applied Sciences 11, no. 21: 10429. https://doi.org/10.3390/app112110429
APA StyleArmijo, A., Elguezabal, P., Lasarte, N., & Weise, M. (2021). A Methodology for the Digitalization of the Residential Building Renovation Process through OpenBIM-Based Workflows. Applied Sciences, 11(21), 10429. https://doi.org/10.3390/app112110429

