An Agent-Based Evaluation of Varying Evacuation Scenarios in Merapi: Simultaneous and Staged
Abstract
1. Introduction
2. Materials and Method
2.1. Study Area
2.2. Zones Ranking for Evacuation Staging
2.2.1. Evacuation Zones and Spatial Characteristics
2.2.2. “What if” Scenarios Development Using Pairwise Comparison Analysis
2.2.3. Staging Scenarios
2.2.4. Time Interval between the Stages
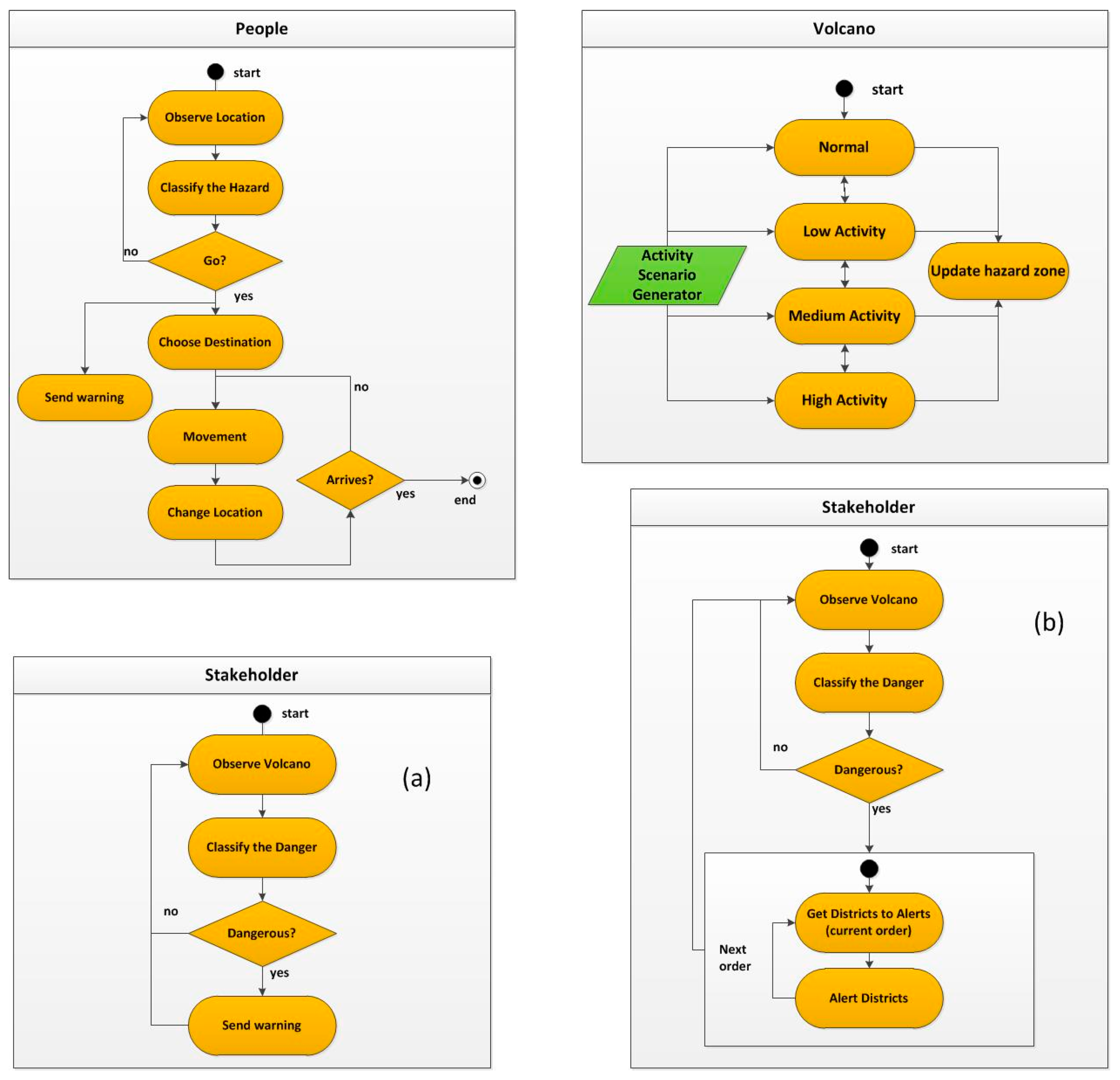
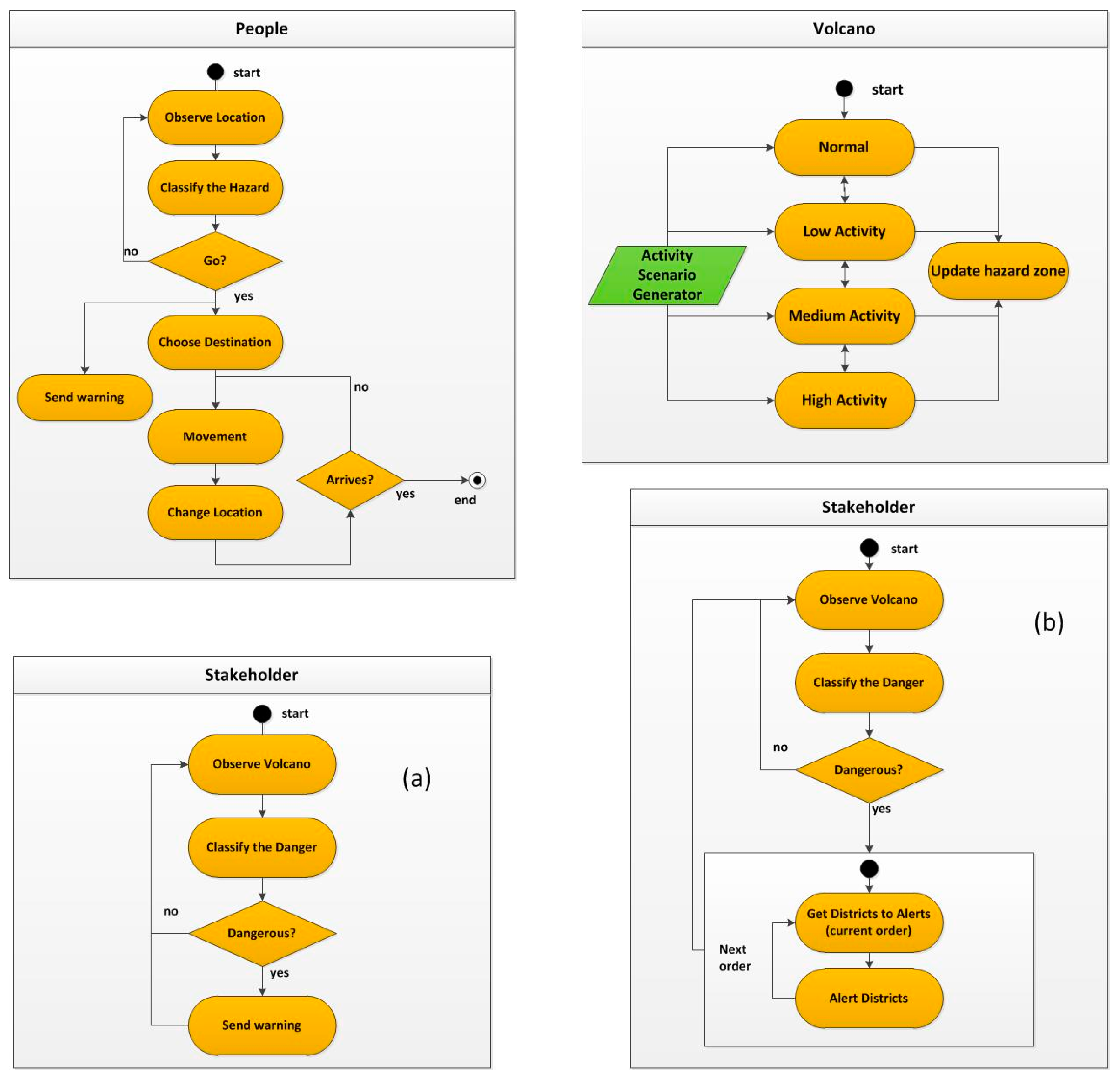
2.3. The Agent-based Volcanic Evacuation Model
2.4. Applying the Staging Strategy in the Agent-Based Experiment
2.5. Effectiveness Measures, Analysis, Comparison, and Evaluation
3. Results and Discussion
3.1. Overview of the Simulations Run
3.2. Spatial and Temporal Distribution of Evacuees on the Road
3.3. Efficiency in Reducing the Risk
3.4. Evaluating the Performance of the Staged Scenarios
4. Discussion
Limitations and Future Works
5. Conclusions
Supplementary Materials
Author Contributions
Funding
Acknowledgments
Conflicts of Interest
References
- Shahabi, K.; Wilson, J.P. Scalable evacuation routing in a dynamic environment. Comput. Environ. Urban Syst. 2018, 67, 29–40. [Google Scholar] [CrossRef]
- Alcántara-Ayala, I. Geomorphology, natural hazards, vulnerability and prevention of natural disasters in developing countries. Geomorphology 2002, 47, 107–124. [Google Scholar] [CrossRef]
- Beck, U. World at Risk; Polity: Cambridge, UK, 2009. [Google Scholar]
- Siagian, T.H.; Purhadi, P.; Suhartono, S.; Ritonga, H. Social vulnerability to natural hazards in Indonesia: Driving factors and policy implications. Nat. Hazards 2013, 70, 1603–1617. [Google Scholar] [CrossRef]
- Mehta, M.; Kumar, V.; Singh, S.; Singh, R.; Singh, A. Spatial and temporal changes of aerosol optical depth in three most populated countries of Asia over the last decade. In Proceedings of the 2015 1st International Conference on Next Generation Computing Technologies (NGCT), Dehradun, India, 4–5 September 2015; pp. 523–526. [Google Scholar]
- Thouret, J.-C.; Lavigne, F.; Kelfoun, K.; Bronto, S. Toward a revised hazard assessment at Merapi volcano, Central Java. J. Volcanol. Geotherm. Res. 2000, 100, 479–502. [Google Scholar] [CrossRef]
- Voight, B.; Sukhyar, R.; Wirakusumah, A.D. Introduction to the special issue on Merapi Volcano. J. Volcanol. Geotherm. Res. 2000, 100, 1–8. [Google Scholar] [CrossRef]
- GVP Global Volcanism Program, Smithsonian Institution, Museum of Natural History. Available online: http://www.webcitation.org/6qsJbuRFi (accessed on 31 May 2017).
- Mei, E.T.W.; Lavigne, F.; Picquout, A.; de Bélizal, E.; Brunstein, D.; Grancher, D.; Sartohadi, J.; Cholik, N.; Vidal, C. Lessons learned from the 2010 evacuations at Merapi volcano. J. Volcanol. Geotherm. Res. 2013, 261, 348–365. [Google Scholar] [CrossRef]
- Mei, E.T.W.; Lavigne, F.; Picquout, A.; Grancher, D. Crisis Management during the 2010 Eruption of Merapi Volcano. In Proceedings of the Regional Geographic Conference–International Geographical Union, Santiago, Chile, 14–18 November 2011; pp. 15–19. [Google Scholar]
- Sadono, R.; Hartono, H.; Machfoedz, M.M.; Setiaji, S. Monitoring Land Cover Changes in the Disaster-Prone Area: A Case Study of Cangkringan Sub-District, the Flanks of Mount Merapi, Indonesia. Forum Geogr. 2017, 31, 209–219. [Google Scholar] [CrossRef]
- Sbayti, H.; Mahmassani, H.S. Optimal scheduling of evacuation operations. Transp. Res. Rec. J. Transp. Res. Board 2006, 1964. [Google Scholar] [CrossRef]
- Rizvi, S.R.; Olariu, S.; Weigle, M.C.; Rizvi, M.E. A Novel Approach to Reduce Traffic Chaos in Emergency and Evacuation Scenarios. In Proceedings of the VTC Fall, Baltimore, MD, USA, 30 September–3 October 2007; pp. 1937–1941. [Google Scholar]
- Pidd, M.; de Silva, F.N.; Eglese, R.W. A simulation model for emergency evacuation. Eur. J. Oper. Res. 1996, 90, 413–419. [Google Scholar] [CrossRef]
- Chien, S.I.; Korikanthimath, V.V. Analysis and Modeling of Simultaneous and Staged Emergency Evacuations. J. Transp. Eng. 2007, 133, 190–197. [Google Scholar] [CrossRef]
- Chen, X.; Zhan, F.B. Agent-based modelling and simulation of urban evacuation: Relative effectiveness of simultaneous and staged evacuation strategies. J. Oper. Res. Soc. 2008, 59, 25–33. [Google Scholar] [CrossRef]
- Wolshon, B.; Catarella-Michel, A.; Lambert, L. Louisiana Highway Evacuation Plan for Hurricane Katrina: Proactive Management of a Regional Evacuation. J. Transp. Eng. 2006, 132, 1–10. [Google Scholar] [CrossRef]
- Li, X.; Huang, B.; Liu, Z.; Zhang, X.; Sun, J. A novel method for planning a staged evacuation. J. Syst. Sci. Complex. 2012, 25, 1093–1107. [Google Scholar] [CrossRef]
- Mitchell, S.; Radwan, E. Heuristic Priority Ranking of Emergency Evacuation Staging to Reduce Clearance Time. Transp. Res. Rec. J. Transp. Res. Board 2006, 1964, 219–228. [Google Scholar] [CrossRef]
- Lim, G.J.; Zangeneh, S.; Kim, S.J. Clustering approach for defining hurricane evacuation zones. J. Urban Plan. Dev. 2016, 142, 04016008. [Google Scholar] [CrossRef]
- Saaty, T.L. Decision making with the analytic hierarchy process. Int. J. Serv. Sci. 2008, 1, 83–98. [Google Scholar] [CrossRef]
- Eastman, J.R. Multi-criteria evaluation and GIS. Geogr. Inf. Syst. 1999, 1, 493–502. [Google Scholar]
- Malczewski, J. On the Use of Weighted Linear Combination Method in GIS: Common and Best Practice Approaches. Trans. GIS 2000, 4, 5–22. [Google Scholar] [CrossRef]
- Jumadi, J.; Carver, S.; Quincey, D. A Conceptual Design of Spatio-Temporal Agent-Based Model for Volcanic Evacuation. Systems 2017, 5, 53. [Google Scholar] [CrossRef]
- Jumadi, J.; Heppenstall, A.J.; Malleson, N.S.; Carver, S.J.; Quincey, D.J.; Manville, V.R. Modelling Individual Evacuation Decisions during Natural Disasters: A Case Study of Volcanic Crisis in Merapi, Indonesia. Geosciences 2018, 8, 196. [Google Scholar] [CrossRef]
- Jumadi, J.; Malleson, N.; Carver, S.; Quincey, D. An Agent-based Approach for Spatio-temporal Dynamics of Risk Modelling in Merapi. Submitted to JASSS. Available online: https://tinyurl.com/y6mlnp7h (accessed on 2 June 2019).
- Surono; Jousset, P.; Pallister, J.; Boichu, M.; Buongiorno, M.F.; Budisantoso, A.; Costa, F.; Andreastuti, S.; Prata, F.; Schneider, D.; et al. The 2010 explosive eruption of Java’s Merapi volcano—A ‘100-year’ event. J. Volcanol. Geotherm. Res. 2012, 241–242, 121–135. [Google Scholar] [CrossRef]
- Voight, B.; Constantine, E.K.; Siswowidjoyo, S.; Torley, R. Historical eruptions of Merapi Volcano, Central Java, Indonesia, 1768–1998. J. Volcanol. Geotherm. Res. 2000, 100, 69–138. [Google Scholar] [CrossRef]
- Abdurachman, E.K.; Bourdier, J.-L.; Voight, B. Nuées ardentes of 22 November 1994 at Merapi volcano, Java, Indonesia. J. Volcanol. Geotherm. Res. 2000, 100, 345–361. [Google Scholar] [CrossRef]
- Kelfoun, K.; Legros, F.; Gourgaud, A. A statistical study of trees damaged by the 22 November 1994 eruption of Merapi volcano (Java, Indonesia): Relationships between ash-cloud surges and block-and-ash flows. J. Volcanol. Geotherm. Res. 2000, 100, 379–393. [Google Scholar] [CrossRef]
- Lavigne, F.; Thouret, J.-C. Sediment transportation and deposition by rain-triggered lahars at Merapi Volcano, Central Java, Indonesia. Geomorphology 2003, 49, 45–69. [Google Scholar] [CrossRef]
- Charbonnier, S.J.; Gertisser, R. Field observations and surface characteristics of pristine block-and-ash flow deposits from the 2006 eruption of Merapi Volcano, Java, Indonesia. J. Volcanol. Geotherm. Res. 2008, 177, 971–982. [Google Scholar] [CrossRef]
- Itoh, H.; Takahama, J.; Takahashi, M.; Miyamoto, K. Hazard estimation of the possible pyroclastic flow disasters using numerical simulation related to the 1994 activity at Merapi Volcano. J. Volcanol. Geotherm. Res. 2000, 100, 503–516. [Google Scholar] [CrossRef]
- Lavigne, F.; de Bélizal, E.; Cholik, N.; Aisyah, N.; Picquout, A.; Mei, E.T.W. Lahar hazards and risks following the 2010 eruption of Merapi volcano, Indonesia. EGU Gen. Assem. 2011, 13, 4400. [Google Scholar]
- De Bélizal, E.; Lavigne, F.; Hadmoko, D.S.; Degeai, J.-P.; Dipayana, G.A.; Mutaqin, B.W.; Marfai, M.A.; Coquet, M.; Le Mauff, B.; Robin, A.-K.; et al. Rain-triggered lahars following the 2010 eruption of Merapi volcano, Indonesia: A major risk. J. Volcanol. Geotherm. Res. 2013, 261, 330–347. [Google Scholar] [CrossRef]
- Lim, G.J.; Zangeneh, S.; Reza Baharnemati, M.; Assavapokee, T. A capacitated network flow optimization approach for short notice evacuation planning. Eur. J. Oper. Res. 2012, 223, 234–245. [Google Scholar] [CrossRef]
- Alaeddine, H.; Serrhini, K.; Maizia, M.; Néron, E. A spatiotemporal optimization model for the evacuation of the population exposed to flood hazard. Nat. Hazards Earth Syst. Sci. 2015, 15, 687–701. [Google Scholar] [CrossRef]
- Mei, E.T.W.; Lavigne, F. Influence of the institutional and socio-economic context for responding to disasters: Case study of the 1994 and 2006 eruptions of the Merapi Volcano, Indonesia. Geol. Soc. Lond. Spec. Publ. 2012, 361, 171–186. [Google Scholar] [CrossRef]
- BNPB Peta Kawasan Rawan Bencana Merapi. Available online: http://geospasial.bnpb.go.id/wp-content/uploads/2011/05/2011-04-29_KRB_Area_Terdampak_Langsung_Merapi.pdf (accessed on 10 October 2015).
- BNPB Peta Lokasi dan Jumlah Pengungsi Letusan G.Api Merapi di Wilayah Kab. Sleman (15 nov). Available online: http://www.webcitation.org/6piPoQCLs (accessed on 14 April 2017).
- BNPB Peta Lokasi dan Jumlah Pengungsi Letusan G.Api Merapi di Wilayah Kab. Bantul (11 nov). Available online: http://www.webcitation.org/6pikQru7D (accessed on 14 April 2017).
- BNPB Peta Lokasi dan Jumlah Pengungsi Letusan G.Api Merapi di Wilayah Kota Yogyakarta (15 nov). Available online: http://www.webcitation.org/6pilvuYiE (accessed on 14 April 2017).
- BNPB Peta Lokasi dan Jumlah Pengungsi Letusan G.Api Merapi di Wilayah Kab. Kulon Progo (15 nov). Available online: http://www.webcitation.org/6piskXxQF (accessed on 15 April 2017).
- Local Government of DIY Informasi Jumlah Penduduk D.I. Yogyakarta. Available online: http://kependudukan.jogjaprov.go.id/ (accessed on 17 April 2018).
- Hansen, W.G. How Accessibility Shapes Land Use. J. Am. Inst. Plan. 1959, 25, 73–76. [Google Scholar] [CrossRef]
- Morris, J.M.; Dumble, P.L.; Wigan, M.R. Accessibility indicators for transport planning. Transp. Res. Part A Gen. 1979, 13, 91–109. [Google Scholar] [CrossRef]
- Grimm, V.; Berger, U.; Bastiansen, F.; Eliassen, S.; Ginot, V.; Giske, J.; Goss-Custard, J.; Grand, T.; Heinz, S.K.; Huse, G.; et al. A standard protocol for describing individual-based and agent-based models. Ecol. Model. 2006, 198, 115–126. [Google Scholar] [CrossRef]
- Polhill, J.G. ODD Updated. J. Artif. Soc. Soc. Simul. 2010, 13, 9. [Google Scholar] [CrossRef]
- Mei, E.T.W.; Lavigne, F. Mass evacuation of the 2010 Merapi eruption. Int. J. Emerg. Manag. 2013, 9, 298–311. [Google Scholar] [CrossRef]
- Manley, E.; Cheng, T. Exploring the role of spatial cognition in predicting urban traffic flow through agent-based modelling. Transp. Res. Part A Policy Pract. 2018, 109, 14–23. [Google Scholar] [CrossRef]
- Liputan6.com Kesaksian Korban Merapi. Available online: http://www.webcitation.org/71FT3eKkI (accessed on 28 July 2018).
- Goodwin, P. The Economic Costs of Road Traffic Congestion; UCL (University College London), The Rail Freight Group: London, UK, 2004. [Google Scholar]
- Gilbert, N.; Ahrweiler, P.; Barbrook-Johnson, P.; Narasimhan, K.; Wilkinson, H. Computational Modelling of Public Policy: Reflections on Practice. J. Artif. Soc. Soc. Simul. 2018, 21, 1–14. [Google Scholar] [CrossRef]
- Edmonds, B.; Moss, S. From KISS to KIDS–an ‘anti-simplistic’modelling approach. In Proceedings of the International Workshop on Multi-Agent Systems and Agent-Based Simulation, Washington, DC, USA, 5–8 December 2004; Springer: New York, NY, USA, 2004; pp. 130–144. [Google Scholar]














| Criteria | Class | Description | Priority | I |
|---|---|---|---|---|
| PH | Very high | Very high priority to evacuate | 1 | 0.503 |
| High | High priority to evacuate | 2 | 0.260 | |
| Medium | Moderate priority to evacuate | 3 | 0.134 | |
| Low | Slightly less priority to evacuate | 4 | 0.068 | |
| Very low | Less priority to evacuate | 5 | 0.035 | |
| PD | Very high | Very high priority to evacuate | 1 | 0.503 |
| High | High priority to evacuate | 2 | 0.260 | |
| Medium | Moderate priority to evacuate | 3 | 0.134 | |
| Low | Slightly less priority to evacuate | 4 | 0.068 | |
| Very low | Less priority to evacuate | 5 | 0.035 | |
| AS | Very low | Very high priority to evacuate | 1 | 0.503 |
| Low | High priority to evacuate | 2 | 0.260 | |
| Medium | Moderate priority to evacuate | 3 | 0.134 | |
| High | Slightly less priority to evacuate | 4 | 0.068 | |
| Very high | Less priority to evacuate | 5 | 0.035 | |
| VA | Very low | Very high priority to evacuate | 1 | 0.503 |
| Low | High priority to evacuate | 2 | 0.260 | |
| Medium | Moderate priority to evacuate | 3 | 0.134 | |
| High | Slightly less priority to evacuate | 4 | 0.068 | |
| Very high | Less priority to evacuate | 5 | 0.035 |
| Criteria | PH Prioritised | PD Prioritised | AS Prioritised | VA Prioritised | ||||
|---|---|---|---|---|---|---|---|---|
| R | W | R | W | R | W | R | W | |
| PH | 1 | 0.558 | 4 | 0.057 | 3 | 0.122 | 2 | 0.263 |
| PD | 2 | 0.263 | 1 | 0.558 | 4 | 0.057 | 3 | 0.122 |
| AS | 3 | 0.122 | 2 | 0.263 | 1 | 0.558 | 4 | 0.057 |
| VA | 4 | 0.057 | 3 | 0.122 | 2 | 0.263 | 1 | 0.558 |
| District | PH Prioritised | PD Prioritised | AS Prioritised | VA Prioritised | ||||
|---|---|---|---|---|---|---|---|---|
| Score | Priority Rank | Score | Priority Rank | Score | Priority Rank | Score | Priority Rank | |
| Ngemplak | 0.30 | 1 | 0.07 | 5 | 0.11 | 3 | 0.16 | 2 |
| Tempel | 0.30 | 1 | 0.08 | 4 | 0.09 | 4 | 0.16 | 2 |
| Pakem | 0.22 | 2 | 0.42 | 1 | 0.33 | 2 | 0.14 | 3 |
| Turi | 0.12 | 4 | 0.23 | 3 | 0.33 | 2 | 0.13 | 4 |
| Cangkringan | 0.18 | 3 | 0.34 | 2 | 0.43 | 1 | 0.35 | 1 |
| No | District | Average Travel Time to Reach a Major Road (in Minutes) |
|---|---|---|
| 1. | Cangkringan | 23.5 |
| 2. | Ngemplak | 24.5 |
| 3. | Pakem | 21.9 |
| 4. | Tempel | 28.2 |
| 5. | Turi | 20.9 |
| Average (time interval) | 23.8 | |
| Parameter | Value | Source |
|---|---|---|
| VEI | 4 | [9,27] |
| Crisis length | 104 | [9] |
| Temporal length of volcanic activities | (Low, Medium, High, Medium, Low) = (0.26, 0.03, 0.32, 0.23, 0.13) | Constructed from [9] |
| Evacuees’ destination choices distribution | (shortest distance, close to public service zones, risk indicator/relatives) = (0.803, 0.124, 0.72) | [25] |
© 2019 by the authors. Licensee MDPI, Basel, Switzerland. This article is an open access article distributed under the terms and conditions of the Creative Commons Attribution (CC BY) license (http://creativecommons.org/licenses/by/4.0/).
Share and Cite
Jumadi, J.; Carver, S.J.; Quincey, D.J. An Agent-Based Evaluation of Varying Evacuation Scenarios in Merapi: Simultaneous and Staged. Geosciences 2019, 9, 317. https://doi.org/10.3390/geosciences9070317
Jumadi J, Carver SJ, Quincey DJ. An Agent-Based Evaluation of Varying Evacuation Scenarios in Merapi: Simultaneous and Staged. Geosciences. 2019; 9(7):317. https://doi.org/10.3390/geosciences9070317
Chicago/Turabian StyleJumadi, Jumadi, Steve J. Carver, and Duncan J. Quincey. 2019. "An Agent-Based Evaluation of Varying Evacuation Scenarios in Merapi: Simultaneous and Staged" Geosciences 9, no. 7: 317. https://doi.org/10.3390/geosciences9070317
APA StyleJumadi, J., Carver, S. J., & Quincey, D. J. (2019). An Agent-Based Evaluation of Varying Evacuation Scenarios in Merapi: Simultaneous and Staged. Geosciences, 9(7), 317. https://doi.org/10.3390/geosciences9070317

