Group Polarization and Echo Chambers in #GaijinTwitter Community
Abstract
1. Introduction
- RQ1: To what extent are the interactions within the #GaijinTwitter community evidence of group polarization?
- RQ2: What are the prominent contemporary topics under scrutiny within these discussions?
- RQ3: Can it be argued that the culture of social blocking within the #GaijinTwitter community effectively contributes to the establishment and reinforcement of echo chambers?
2. Literature Review
2.1. Immigrant Issues in Japan
2.2. Group Polarization and Echo Chambers
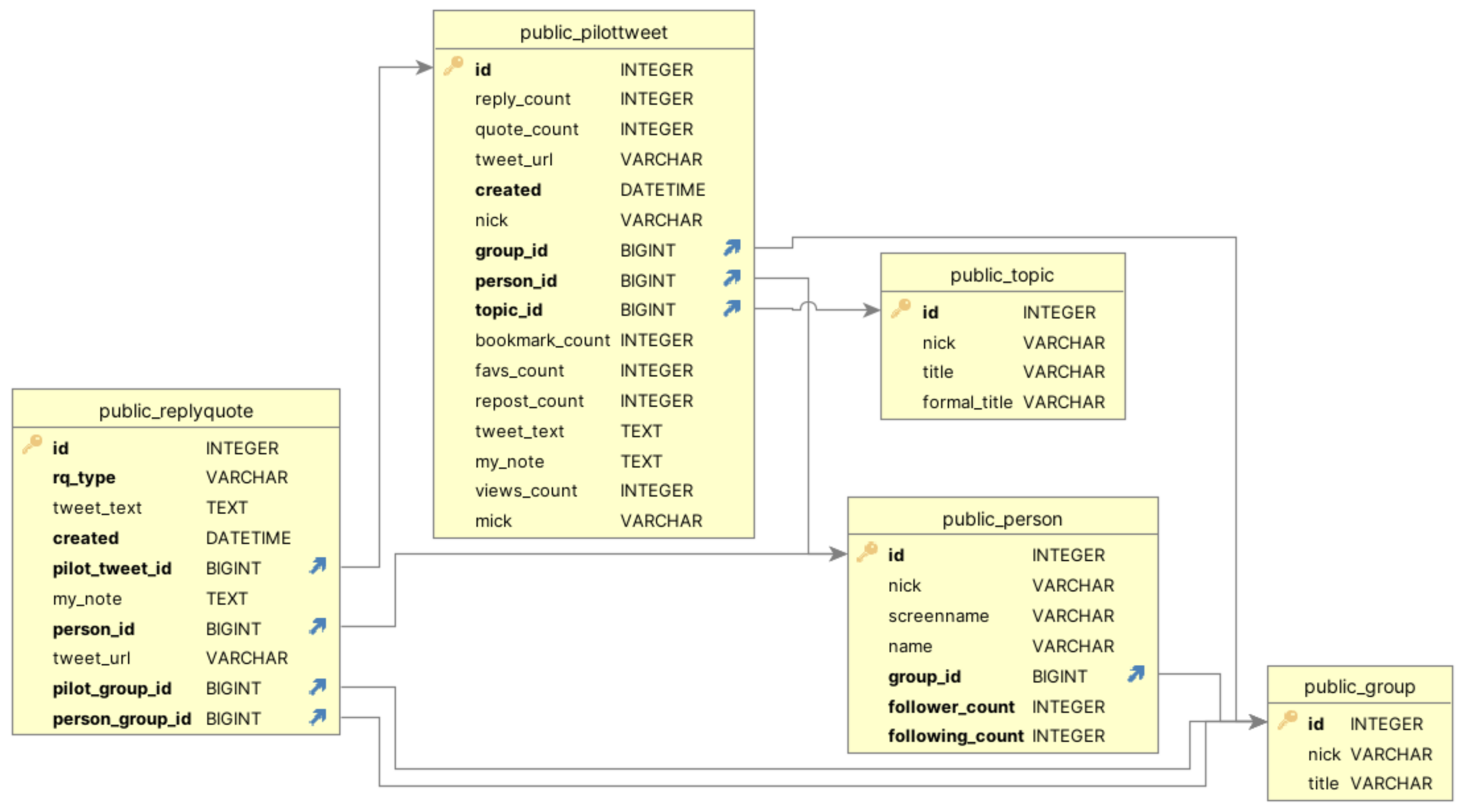
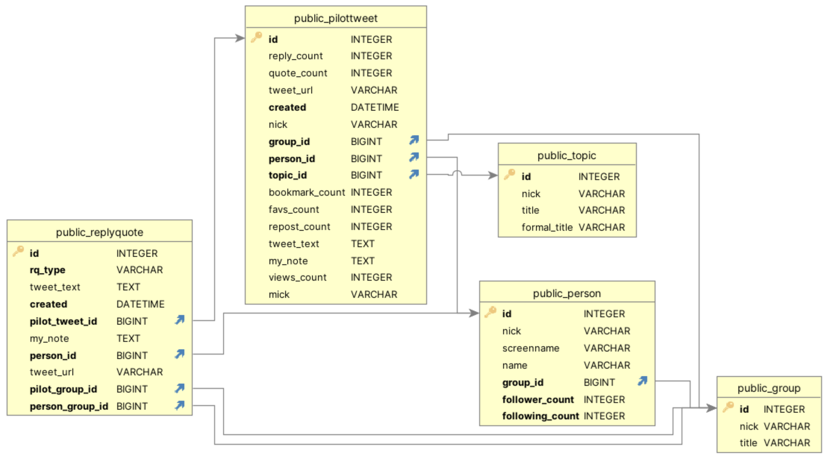
3. Methods
3.1. Identifying Stances Leading to Formation of User Groups
3.2. Topics
3.3. Users
3.4. Tweets
3.5. Interactions
3.6. Social Blocking
4. Results
4.1. Group Polarization
4.2. Social Blocking and Echo Chambers
4.3. Additional Hypotheses for Future Research
4.3.1. Role of Interaction Dynamics in Echo Chambers
4.3.2. Cultural Identity and Online Polarization
4.3.3. Cross-Platform Comparison
4.3.4. Temporal Evolution of Polarization
5. Discussion
6. Conclusions
Author Contributions
Funding
Data Availability Statement
Conflicts of Interest
Appendix A

| Tweet | User | Topic | Views | Replies | Quotes | Reposts | Favs | Bookmarks |
|---|---|---|---|---|---|---|---|---|
| TW01 | A1 | T1 | 36,100 | 37 | 7 | 55 | 397 | 34 |
| TW02 | A1 | T2 | 163,000 | 135 | 90 | 671 | 3000 | 391 |
| TW03 | A1 | T4 | 16,500 | 18 | 9 | 24 | 183 | 31 |
| TW04 | A2 | T3 | 56,500 | 38 | 12 | 20 | 242 | 20 |
| TW05 | A2 | T6 | 12,800 | 9 | 2 | 10 | 146 | 5 |
| TW06 | A2 | T3 | 45,900 | 30 | 9 | 27 | 322 | 23 |
| TW07 | A3 | T5 | 1794 | 3 | 0 | 1 | 18 | 0 |
| TW08 | A3 | T1 | 3000 | 5 | 1 | 4 | 64 | 2 |
| TW09 | A3 | T1 | 14,000 | 23 | 1 | 6 | 125 | 14 |
| TW10 | A4 | T4 | 17,100 | 11 | 5 | 13 | 162 | 11 |
| TW11 | A4 | T2 | 6200 | 11 | 6 | 12 | 135 | 5 |
| TW12 | A4 | T3 | 4623 | 12 | 2 | 10 | 77 | 0 |
| TW13 | A5 | T3 | 95,300 | 64 | 30 | 55 | 274 | 119 |
| TW14 | A5 | T5 | 55,800 | 221 | 53 | 43 | 722 | 29 |
| TW15 | A5 | T5 | 3800 | 13 | 0 | 12 | 95 | 8 |
| TW16 | A6 | T3 | 8860 | 13 | 3 | 23 | 151 | 17 |
| TW17 | A6 | T1 | 14,900 | 21 | 3 | 53 | 340 | 27 |
| TW18 | A6 | T6 | 6900 | 8 | 1 | 16 | 114 | 8 |
| TW19 | B1 | T1 | 242,000 | 144 | 120 | 398 | 2100 | 352 |
| TW20 | B1 | T1 | 29,500 | 17 | 8 | 55 | 563 | 21 |
| TW21 | B1 | T3 | 63,100 | 47 | 13 | 18 | 227 | 44 |
| TW22 | B2 | T3 | 10,200 | 13 | 0 | 1 | 98 | 8 |
| TW23 | B2 | T7 | 81,800 | 34 | 28 | 518 | 2400 | 136 |
| TW24 | B2 | T3 | 13,400 | 10 | 1 | 7 | 91 | 7 |
| TW25 | B3 | T5 | 21,100 | 19 | 2 | 11 | 257 | 62 |
| TW26 | B3 | T3 | 2600 | 5 | 0 | 2 | 68 | 1 |
| TW27 | B3 | T5 | 1730 | 10 | 0 | 0 | 33 | 1 |
| TW28 | B4 | T3 | 20,000 | 16 | 1 | 14 | 119 | 17 |
| TW29 | B4 | T3 | 132,800 | 84 | 38 | 78 | 358 | 67 |
| TW30 | B4 | T3 | 21,500 | 18 | 4 | 22 | 181 | 14 |
| TW31 | B5 | T6 | 19,200 | 34 | 3 | 14 | 463 | 4 |
| TW32 | B5 | T7 | 40,000 | 33 | 7 | 182 | 1200 | 56 |
| TW33 | B5 | T7 | 22,700 | 32 | 2 | 24 | 430 | 17 |
| TW34 | B6 | T4 | 1,800,000 | 533 | 645 | 416 | 4400 | 239 |
| TW35 | B6 | T4 | 48,600 | 62 | 21 | 39 | 416 | 17 |
| TW36 | B6 | T2 | 2,800,000 | 0 | 641 | 1600 | 12,300 | 371 |
| Total | 5,933,307 | 1783 | 1768 | 4454 | 32,271 | 2178 |
References
- Aldayel, Abeer, and Walid Magdy. 2022. Characterizing the role of bots’ in polarized stance on social media. Social Network Analysis and Mining 12: 30. [Google Scholar] [CrossRef] [PubMed]
- Arudou, Debito. 2017. Media marginalization and vilification of minorities in Japan. In Press Freedom in Contemporary Japan. Kyoto: International Research Centre for Japanese Studies, National Institute for the Humanities, pp. 213–28. [Google Scholar]
- Asahina, Yuki, and Naoto Higuchi. 2020. Guest editorial the third round of migrant incorporation in East Asia: An introduction to the special issue on friends and foes of multicultural East Asia. Journal of Contemporary Eastern Asia 19: 1–19. [Google Scholar] [CrossRef]
- Barberá, Pablo. 2015. Birds of the same feather tweet together: Bayesian ideal point estimation using twitter data. Political Analysis 23: 76–91. [Google Scholar] [CrossRef]
- Chitra, Uthsav, and Christopher Musco. 2020. Analyzing the impact of filter bubbles on social network polarization. Paper presented at the 13th International Conference on Web Search and Data Mining, Houston, TX, USA, February 3–7; pp. 115–23. [Google Scholar] [CrossRef]
- Colleoni, Elanor, Alessandro Rozza, and Adam Arvidsson. 2014. Echo chamber or public sphere? predicting political orientation and measuring political homophily in twitter using big data. Journal of Communication 64: 317–32. [Google Scholar] [CrossRef]
- Conover, Michael, Matthew Ratkiewicz, Jacoband Francisco, Bruno Goncalves, Filippo Menczer, and Alessandro Flammini. 2011. Political polarization on twitter. Paper presented at the International AAAI Conference on Web and Social Media, Barcelona, Spain, July 17–21, vol. 5, pp. 89–96. [Google Scholar]
- Davison, Jeremy, and Ito Peng. 2021. Views on immigration in Japan: Identities, interests, and pragmatic divergence. Journal of Ethnic and Migration Studies 47: 2578–95. [Google Scholar] [CrossRef]
- DiMaggio, Paul, John Evans, and Bethany Bryson. 1996. Have american’s social attitudes become more polarized? American Journal of Sociology 102: 690–755. [Google Scholar] [CrossRef]
- Ferrara, Emilio, Onur Varol, Clayton Davis, Filippo Menczer, and Alessandro Flammini. 2016. The rise of social bots. Communications of the ACM 59: 96–104. [Google Scholar] [CrossRef]
- Flaxman, Seth, Sharad Goel, and Justin M. Rao. 2016. Filter bubbles, echo chambers, and online news consumption. Public Opinion Quarterly 80: 298–320. [Google Scholar] [CrossRef]
- Giacomini, Gabriele, and Roberto Paura. 2023. The ideal of pluralism and the problem of online polarisation. four scenarios and five proposals for the future. Journal of Futures Studies 27: 91–102. [Google Scholar] [CrossRef]
- Higuchi, Naoto. 2024. Immigration and nationalism in Japan. In Migration and Nationalism. Cheltenham: Edward Elgar Publishing, pp. 136–55. [Google Scholar]
- Kage, Rieko, Frances M. Rosenbluth, and Seiki Tanaka. 2022. The fiscal politics of immigration: Expert information and concerns over fiscal drain. Political Communication 39: 826–44. [Google Scholar] [CrossRef]
- Kato, Gento, and Fan Lu. 2023. The relationship between university education and pro-immigrant attitudes varies by generation: Insights from Japan. International Journal of Public Opinion Research 35: edad027. [Google Scholar] [CrossRef]
- Kobayashi, Tetsuro, Zhifan Zhang, and Ling Liu. 2024. Is partisan selective exposure an American peculiarity? A comparative study of news browsing behaviors in the United States, Japan, and Hong Kong. Communication Research, 00936502241289109. [Google Scholar] [CrossRef]
- Kotomi, Li. 2020. Before You Call Me “gaijin”. July 13. Available online: https://www.nippon.com/en/japan-topics/g00859/ (accessed on 1 April 2024).
- Kyodo News. 2024. Record 3.4 Million Foreign Residents in Japan as Work Visas Rise. March 22. Available online: https://english.kyodonews.net/news/2024/03/d72c3226dfb0-record-34-million-foreign-residents-in-japan-as-work-visas-rise.html (accessed on 7 June 2024).
- Lai, Mirko, Marcella Tambuscio, Viviana Patti, Giancarlo Ruffo, and Paolo Rosso. 2019. Stance polarity in political debates: A diachronic perspective of network homophily and conversations on Twitter. Data & Knowledge Engineering 124: 101738. [Google Scholar] [CrossRef]
- Laurence, James, Akira Igarashi, and Kenji Ishida. 2022. The dynamics of immigration and anti-immigrant sentiment in Japan: How and why changes in immigrant share affect attitudes toward immigration in a newly diversifying society. Social Forces 101: 369–403. [Google Scholar] [CrossRef]
- Lazarsfeld, Paul F. 1954. Friendship as a social process: A substantive and methodological analysis. Freedom and Control in Modern Society 18: 18–66. [Google Scholar] [CrossRef]
- Liu-Farrer, Gracia. 2020. Immigrant Japan: Mobility and Belonging in an Ethno-Nationalist Society. Ithaca: Cornell University Press. [Google Scholar]
- Lubashevskiy, Vasily, Seval Yurtcicek Ozaydin, and Fatih Ozaydin. 2023. Improved link entropy with dynamic community number detection for quantifying significance of edges in complex social networks. Entropy 25: 365. [Google Scholar] [CrossRef]
- Mainichi Japan. 2024. Ukrainian-Born Miss Japan Rekindles an Old Question: What Does It Mean to Be Japanese? Mainichi Japan, January 29. Available online: https://mainichi.jp/english/articles/20240129/p2g/00m/0na/011000c (accessed on 24 February 2024).
- Matakos, Antonis, Evimaria Terzi, and Panayiotis Tsaparas. 2017. Measuring and moderating opinion polarization in social networks. Data Mining and Knowledge Discovery 31: 1480–505. [Google Scholar] [CrossRef]
- McPherson, Miller, Lynn Smith-Lovin, and James M. Cook. 2001. Birds of a feather: Homophily in social networks. Annual Review of Sociology 27: 415–44. [Google Scholar] [CrossRef]
- Moody, Stephen J. 2014. “Well, I’m a Gaijin”: Constructing identity through english and humor in the international workplace. Journal of Pragmatics 60: 75–88. [Google Scholar] [CrossRef]
- Najafi, Ali, and Onur Varol. 2024. Turkishbertweet: Fast and reliable large language model for social media analysis. Expert Systems with Applications 255: 124737. [Google Scholar] [CrossRef]
- Najafi, Ali, Nihat Mugurtay, Yasser Zouzou, Ege Demirci, Serhat Demirkiran, Huseyin Alper Karadeniz, and Onur Varol. 2024. First public dataset to study 2023 turkish general election. Scientific Reports 14: 8794. [Google Scholar] [CrossRef]
- Nikkei Asia. 2024. Japan to Make It Easier to Revoke Foreigners’ Permanent Residency. Nikkei Asia, February 9. Available online: https://asia.nikkei.com/Spotlight/Japan-immigration/Japan-to-make-it-easier-to-revoke-foreigners-permanent-residency (accessed on 25 February 2024).
- One World Language Services. 2024. What Is an Alt? Fukuoka: OWLS Co., Ltd. Available online: https://en.owlsone.co.jp/what-is-an-alt/ (accessed on 1 March 2024).
- Oxford Advanced Learner’s Dictionary. 2024. Echo Chamber. Oxford: Oxford Advanced Learner’s Dictionary. Available online: https://www.oxfordlearnersdictionaries.com/us/definition/english/echo-chamber (accessed on 25 February 2024).
- Roberts, Glenda S., and Noriko Fujita. 2024. Low-skilled migrant labor schemes in Japan’s agriculture: Voices from the field. Social Science Japan Journal 27: 21–40. [Google Scholar] [CrossRef]
- Sato, Yuna. 2021. ‘Others’ among ‘us’: Exploring racial misidentification of Japanese youth. Japanese Studies 41: 303–21. [Google Scholar] [CrossRef]
- Schmid, Stefan, and Felix Roedder. 2021. Gaijin invasion? A resource dependence perspective on foreign ownership and foreign directors. International Business Review 30: 101861. [Google Scholar] [CrossRef]
- Shin, Jiwon, Hwajin Lim, and Jiyeon Shin. 2024. Prejudice and discrimination experienced by high-skilled migrants in their daily lives: Focus group interviews with Tokyo metropolitan area residents. Asian Journal of Social Science 52: 17–26. [Google Scholar] [CrossRef]
- Shircliff, Jesse Ezra. 2024. Lifestyle migration and native speakerism in Japan: The case of NOVA Eikaiwa. Socius 10: 23780231241233231. [Google Scholar] [CrossRef]
- Sunstein, Cass R. 1999. The law of group polarization. In University of Chicago Law School, John M. Olin Law & Economics Working Paper. Chicago: The University of Chicago Law School. [Google Scholar] [CrossRef]
- Sunstein, Cass R. 2001. Echo Chambers: Bush v. Gore, Impeachment, and Beyond. Princeton: Princeton University Press. [Google Scholar]
- Suzuki, Taku. 2023. Precarity and hope among asylum seekers in Japan. In Sustainability, Diversity, and Equality: Key Challenges for Japan. Berlin and Heidelberg: Springer, pp. 125–39. [Google Scholar] [CrossRef]
- Takahara, Kanako. 2024. Ukraine-Born Miss Japan Relinquishes Crown Following Affair. The Japan Times, February 6. Available online: https://www.japantimes.co.jp/news/2024/02/06/japan/society/miss-japan-karolina-shiino-resigns/ (accessed on 24 February 2024).
- The Mainichi News. 2024. Editorial: It’s Time the Gov’t Said It Loud and Clear: Japan Is Now an Immigrant Nation. May 7. Available online: https://mainichi.jp/english/articles/20240507/p2a/00m/0op/020000c (accessed on 7 June 2024).
- Toriumi, Fujio, and Tatsuhiko Yamamoto. 2024. Informational health–toward the reduction of risks in the information space. arXiv arXiv:2407.14634. [Google Scholar] [CrossRef]
- Usui, Shohei, Mitsuo Yoshida, and Fujio Toriumi. 2018. Analysis of information polarization during Japan’s 2017 election. Paper presented at the 2018 IEEE International Conference on Big Data (Big Data), Seattle, WA, USA, December 10–13; pp. 4383–86. [Google Scholar] [CrossRef]
- Westfall, Jacob, Leaf Van Boven, John R. Chambers, and Charles M. Judd. 2015. Perceiving political polarization in the united states: Party identity strength and attitude extremity exacerbate the perceived partisan divide. Perspectives on Psychological Science 10: 145–58. [Google Scholar] [CrossRef]
- Yamamura, Sakura. 2022. Transnational migrants and the socio-spatial superdiversification of the global city Tokyo. Urban Studies 59: 3382–403. [Google Scholar] [CrossRef]
- Yardi, Sarita, and Danah Boyd. 2010. Dynamic debates: An analysis of group polarization over time on Twitter. Bulletin of Science, Technology & Society 30: 316–27. [Google Scholar] [CrossRef]
- Yurtcicek Ozaydin, Seval. 2018. The right of vote to Syrian migrants: The rise and fragmentation of anti-migrant sentiments in Turkey. Paper presented at the Asian Conference on Media, Communication & Film, Tokyo, Japan, October 9–11; pp. 9–11. [Google Scholar]
- Yurtcicek Ozaydin, Seval, and Fatih Ozaydin. 2021. Deep link entropy for quantifying edge significance in social networks. Applied Sciences 11: 11182. [Google Scholar] [CrossRef]
- Yurtcicek Ozaydin, Seval, and Ryosuke Nishida. 2021. Fragmentation and dynamics of echo chambers of Turkish political youth groups on Twitter. Journal of Socio-Informatics 14: 17–32. [Google Scholar] [CrossRef]












| Topic Id | Topic |
|---|---|
| T1 | Japan hates kids |
| T2 | Japanese beauty contest |
| T3 | PR 1 and Taxes |
| T4 | Citizenship (ex-foreigner) |
| T5 | ALT 2 |
| T6 | Blocking |
| T7 | Criticizing Japan |
| User | Follower Count | Following Count |
|---|---|---|
| A1 | 1336 | 982 |
| A2 | 20,053 | 1419 |
| A3 | 745 | 757 |
| A4 | 448 | 342 |
| A5 | 829 | 269 |
| A6 | 2349 | 5001 |
| B1 | 3365 | 3230 |
| B2 | 2482 | 1164 |
| B3 | 852 | 1279 |
| B4 | 43,336 | 4111 |
| B5 | 24,445 | 2902 |
| B6 | 25,306 | 1086 |
Disclaimer/Publisher’s Note: The statements, opinions and data contained in all publications are solely those of the individual author(s) and contributor(s) and not of MDPI and/or the editor(s). MDPI and/or the editor(s) disclaim responsibility for any injury to people or property resulting from any ideas, methods, instructions or products referred to in the content. |
© 2024 by the authors. Licensee MDPI, Basel, Switzerland. This article is an open access article distributed under the terms and conditions of the Creative Commons Attribution (CC BY) license (https://creativecommons.org/licenses/by/4.0/).
Share and Cite
Yurtcicek Ozaydin, S.; Lubashevskiy, V.; Ozaydin, F. Group Polarization and Echo Chambers in #GaijinTwitter Community. Soc. Sci. 2024, 13, 692. https://doi.org/10.3390/socsci13120692
Yurtcicek Ozaydin S, Lubashevskiy V, Ozaydin F. Group Polarization and Echo Chambers in #GaijinTwitter Community. Social Sciences. 2024; 13(12):692. https://doi.org/10.3390/socsci13120692
Chicago/Turabian StyleYurtcicek Ozaydin, Seval, Vasily Lubashevskiy, and Fatih Ozaydin. 2024. "Group Polarization and Echo Chambers in #GaijinTwitter Community" Social Sciences 13, no. 12: 692. https://doi.org/10.3390/socsci13120692
APA StyleYurtcicek Ozaydin, S., Lubashevskiy, V., & Ozaydin, F. (2024). Group Polarization and Echo Chambers in #GaijinTwitter Community. Social Sciences, 13(12), 692. https://doi.org/10.3390/socsci13120692

