Housing in Urban Rehabilitation Areas: Opportunities for Local Management in Housing Provision and Preservation
Abstract
1. Introduction
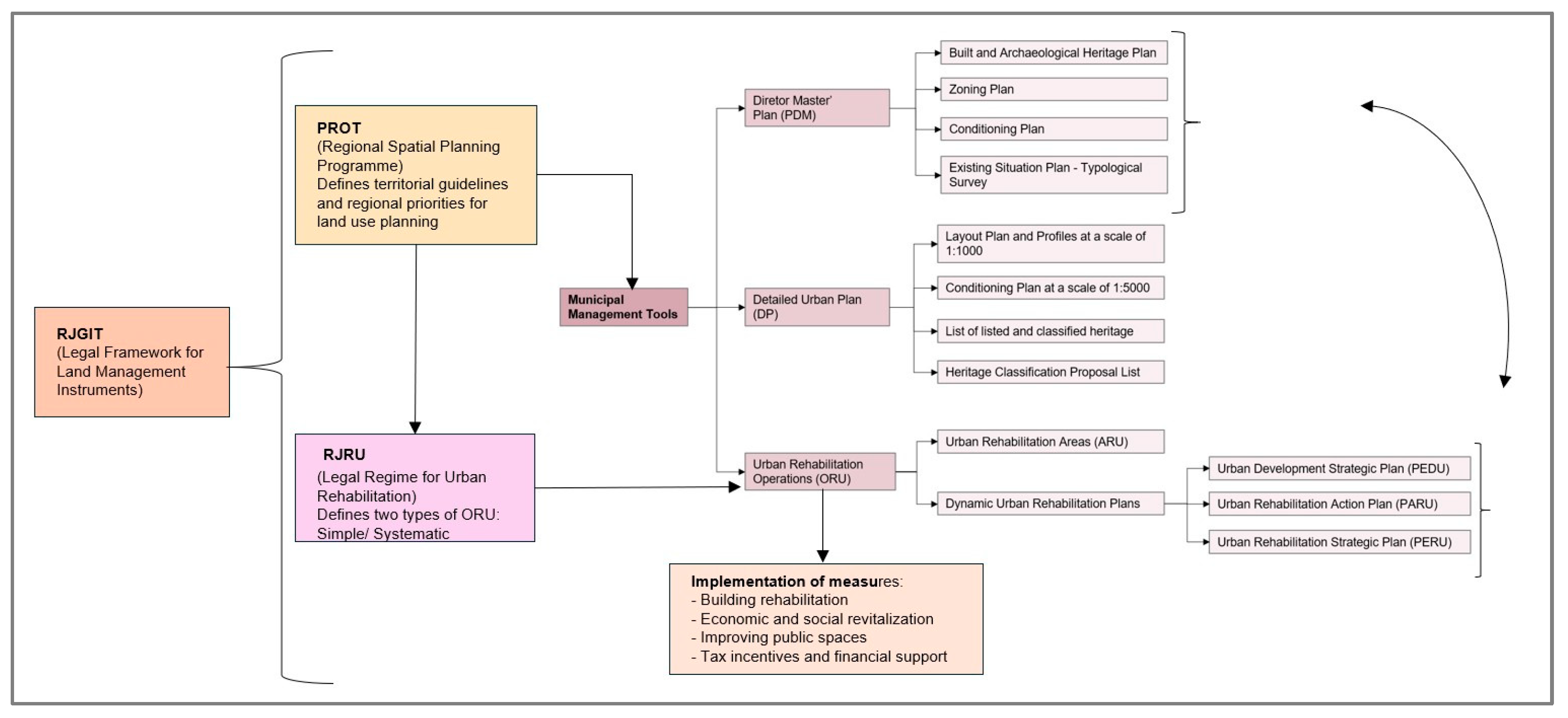
2. Legal Framework
2.1. National and Legal Framework
2.2. Municipal Plans and Local Management Strategies
2.3. ARU Goals and Concepts
3. Materials and Methods
3.1. Materials
3.2. Methods
- Q1: What strategies do local actors have for promoting housing within the ARUs?
- Q2: Which strategies are implemented in ARUs to promote social and affordable housing?
- Q3: How does the digitalization of municipal procedures and a shared database promote flexible criteria?
- Q4: How can the municipal legal approach be more flexible in ARU implementation, following the national regulations?
4. Results
4.1. ARU from Belmonte
4.2. ARU from Penacova
4.3. ARU from Soure
4.4. ARU from Historic Center of Vila Real
4.5. ARU from Devesas
4.6. Outcomes from the ARU Analyses
5. Discussion
5.1. ARUs in Housing Provision and Preservation
5.2. ARUs and ELH Strategies
5.3. The ARUs’ Role in Local Management
6. Conclusions
Author Contributions
Funding
Data Availability Statement
Acknowledgments
Conflicts of Interest
Abbreviations
| ARU | Urban Rehabilitation Areas |
| ELH | Local Housing Strategies |
| IMI | Municipal Property Tax |
| ICOMOS | International Council on Monuments and Sites |
| IMT | Municipal Transaction Tax |
| MATCH | Monitoring and Assessment Tool for Cultural Heritage |
| NGHP | New Generation of Housing Policies |
| ORU | Urban Rehabilitation Operations |
| PAICD | Action Plan for Disadvantaged Communities |
| PARU | Urban Rehabilitation Action Plan |
| PEDU | Urban Development Strategic Plan |
| PERU | Urban Rehabilitation Strategic Plan |
| PDM | Director Master Plan |
| PROT | Regional Land-Use Plan |
| PRR | Recovery and Resilience Plan |
| RJIGT | Legal Regime for Land Management Instruments |
| SRU | Urban Rehabilitation Societies |
| UI | Intervention Units |
| UNESCO | United Nations Educational, Scientific and Cultural Organization. |
| VAT | Value Added Tax |
References
- Varady, D.P.; Matos, F. Comparing public housing revitalization in a liberal and a Mediterranean society (US vs. Portugal). Cities 2017, 64, 37–46. [Google Scholar] [CrossRef]
- Ornelas, C.; Miranda Guedes, J.; Vázquez, I. Cultural built heritage and intervention criteria: A systematic analysis of building codes and legislation of Southern European countries. J. Cult. Herit. 2016, 20, 725–732. [Google Scholar] [CrossRef]
- Alves, S. Divergence in planning for affordable housing: A comparative analysis of England and Portugal. Prog. Plan. 2022, 156, 100536. [Google Scholar] [CrossRef]
- Garha, N.S.; Azevedo, A.B. Demography and Housing: Challenges and opportunities for Lisbon’s housing prospects from 2022 to 2051. Cities 2025, 158, 105665. [Google Scholar] [CrossRef]
- Jardim, B.; de Castro Neto, M.; Magalhães de Sousa, N.; Barriguinha, A.; Sarmento, P. An indicator for integrated regional planning: A case study of Portugal’s west region. Cities 2025, 159, 105762. [Google Scholar] [CrossRef]
- Tarsi, E. A critical perspective on policies for informal settlements in Portugal. Cities 2020, 107, 102949. [Google Scholar] [CrossRef]
- Leal, M.; Carreiras, M.; Alves, S. Decoding the spatial dynamics of sales and rental prices in a high-pressure Portuguese housing market: A random forest approach for the Lisbon Metropolitan Area. Cities 2025, 158, 105631. [Google Scholar] [CrossRef]
- Egusquiza, A.; Ginestet, S.; Espada, J.C.; Flores-Abascal, I.; García-Gáfaro, C.; Soto, C.G.; Claude, S.; Escadeillas, G. Co-creation of local eco-rehabilitation strategies for energy improvement of historic urban areas. Renew. Sustain. Energy Rev. 2021, 135, 110332. [Google Scholar] [CrossRef]
- da Porto, F.; Munari, M.; Prota, A.; Modena, C. Analysis and repair of clustered buildings: Case study of a block in the historic city centre of L’Aquila (Central Italy). Constr. Build. Mater. 2013, 38, 1221–1237. [Google Scholar] [CrossRef]
- Giuliani, F.; De Falco, A.; Cutini, V. Rethinking earthquake-related vulnerabilities of historic centres in Italy: Insights from the Tuscan area. J. Cult. Herit. 2022, 54, 79–93. [Google Scholar] [CrossRef]
- Nardella, L.; Sebastiani, A.; Stafoggia, M.; Buonocore, E.; Paolo Franzese, P.; Manes, F. Modeling regulating ecosystem services along the urban–rural gradient: A comprehensive analysis in seven Italian coastal cities. Ecol. Indic. 2024, 165, 112161. [Google Scholar] [CrossRef]
- Chiaffarelli, G.; Vagge, I. Cities vs. countryside: An example of a science-based peri-urban landscape features rehabilitation in Milan (Italy). Urban For. Urban Green. 2023, 86, 128002. [Google Scholar] [CrossRef]
- Micelli, E.; Pellegrini, P. Wasting heritage. The slow abandonment of the Italian Historic Centers. J. Cult. Herit. 2018, 31, 180–188. [Google Scholar] [CrossRef]
- Esposito, A. Tourism-driven displacement in Naples, Italy. Land Use Policy 2023, 134, 106919. [Google Scholar] [CrossRef]
- Lucchi, E.; Turati, F.; Colombo, B.; Schito, E. Heritage-driven urban regeneration: The example of casa Macchi in Morazzone (Italy). Cities 2025, 165, 106070. [Google Scholar] [CrossRef]
- Anelli, D.; Tajani, F. Valorization of cultural heritage and land take reduction: An urban compensation model for the replacement of unsuitable buildings in an Italian UNESCO site. J. Cult. Herit. 2022, 57, 165–172. [Google Scholar] [CrossRef]
- Bertacchini, E.; Revelli, F.; Zotti, R. The economic impact of UNESCO World Heritage: Evidence from Italy. Reg. Sci. Urban Econ. 2024, 105, 103996. [Google Scholar] [CrossRef]
- Loro, S.; Lo Verso, V.R.M.; Fregonara, E.; Barreca, A. Influence of daylight on real estate housing prices. A multiple regression model application in Turin. J. Build. Eng. 2024, 96, 110413. [Google Scholar] [CrossRef]
- Barbieri, R.; Coluccia, B.; Natale, F. How are smart city policies progressing in Italy? Insights from SDG indicators. Land Use Policy 2025, 148, 107386. [Google Scholar] [CrossRef]
- Gallent, N.; Stirling, P.; Hamiduddin, I. Pandemic mobility, second homes and housing market change in a rural amenity area during COVID-19—The Brecon Beacons National Park, Wales. Prog. Plan. 2023, 172, 100731. [Google Scholar] [CrossRef]
- Wei, J.; Li, H.X.; Sadick, A.-M.; Noguchi, M. A systematic review of key issues influencing the environmental performance of social housing. Energy Build. 2024, 319, 114566. [Google Scholar] [CrossRef]
- Madeddu, M.; Clifford, B. The conversion of buildings to housing use: England’s permitted development rights in comparative perspective. Prog. Plan. 2023, 171, 100730. [Google Scholar] [CrossRef]
- Andersen, R.; Jensen, L.B.; Ryberg, M. Using digitized public accessible building data to assess the renovation potential of existing building stock in a sustainable urban perspective. Sustain. Cities Soc. 2021, 75, 103303. [Google Scholar] [CrossRef]
- ESPON. House for All: Access to Affordable and Quality Housing for All People. Co-Funded by the European Union, Interreg. 2024. Available online: https://www.espon.eu/projects/access-affordable-and-quality-housing-all-people-house4all (accessed on 7 March 2025).
- Ministry of Planning and Territorial Administration. Programme for the Recovery of Historic Villages in Portugal: Pilot Action to Promote Regional Development Potential/Ministry of Planning and Territorial Administration, Ministry of Trade and Tourism; Ministry of Trade and Tourism: Lisbon, Portugal, 1994; 16p, ISBN 9729604509.
- UNESCO. Convention Concerning the Protection of the World Cultural and Natural Heritage; The General Conference of the United Nations Educational, Scientific and Cultural Organization: Paris, France, 1972; Available online: https://www.unesco.org/en/legal-affairs/convention-concerning-protection-world-cultural-and-natural-heritage (accessed on 3 June 2025).
- ICOMOS. Charter for the Conservation of Historic Towns and Urban Areas; International Council on Monuments and Sites: Washington, DC, USA, 1987; Available online: http://jikimi.cha.go.kr/english/img/sub06/multi/icomos02.pdf (accessed on 3 June 2025).
- European Council. Convention for the Protection of the Architectural Heritage of Europe; European Council: Brussels, Belgium, 1975. Available online: http://conventions.coe.int/Treaty/EN/Treaties/Html/121.htm (accessed on 3 June 2025).
- Ministry of Public Works, Transportation and Communications. Decree-Law 321-B: Urban Lease Regime; Series I (238): 4286-(1-23); Official Gazette: Lisbon, Portugal, 1990. Available online: https://diariodarepublica.pt/dr/detalhe/decreto-lei/321-b-1990-667147 (accessed on 7 March 2025).
- Assembly of the Republic. Law 6: New Urban Lease Regime (NRAU); I Série A 41; Diário da República: Lisbon, Portugal, 2006; pp. 1558–1587. Available online: https://diariodarepublica.pt/dr/detalhe/lei/6-2006-693853 (accessed on 7 March 2025).
- Ministry of Ambiente, Ordenamento do Território e Energia. Decree-Law 555: Legal Regime for Urbanization and Edification (and Respective Updates); I Série 173; Diário da República: Lisbon, Portugal, 1999; pp. 4809–4860. Available online: https://diariodarepublica.pt/dr/detalhe/decreto-lei/555-1999-655682 (accessed on 7 March 2025).
- Assembly of the Republic. Law No. 32/2012, 14th August, Makes the First Amendment to Decree-Law 307/2009 of 23 October, Which Establishes the Legal Framework for Urban Rehabilitation, and the 54th Amendment to the Civil Code, Approving Measures to Speed Up and Boost Urban Rehabilitation. 2012. Available online: https://diariodarepublica.pt/dr/detalhe/lei/32-2012-175306 (accessed on 7 March 2025).
- Almeida, C.P.; Ramos, A.F.; Silva, J.M. Sustainability assessment of building rehabilitation actions in old urban centres. Sustain. Cities Soc. 2018, 36, 78–385. [Google Scholar] [CrossRef]
- Presidency of the Council of Ministers. Decree-Law No. 117/2024, 30 December, Amends Legal Framework for Territorial Management Instruments, Approved by Decree-Law No. 80/2015, 14 May; Series I (252); Diário da República: Lisbon, Portugal, 2024; pp. 1–8. Available online: https://diariodarepublica.pt/dr/detalhe/decreto-lei/117-2024-901535572 (accessed on 7 March 2025).
- Ministry of the Environment, Spatial Planning and Energy. Decree-Law No. 80/2015: Legal Framework for Territorial Management Instruments—RJIGT; Series I (93); Diário da República: Lisbon, Portugal, 2015; pp. 2459–2512. Available online: https://diariodarepublica.pt/dr/detalhe/decreto-lei/80-2015-67212743 (accessed on 7 March 2025).
- Assembly of the Republic. Law No. 31/2014, 30 May, Law on the General Bases of Public Policy on Soil, Spatial Planning, and Urbanism; Series I (104); Diário da República: Lisbon, Portugal, 2014; pp. 2988–3003. Available online: https://diariodarepublica.pt/dr/detalhe/lei/31-2014-25345938 (accessed on 7 March 2025).
- Measures for Urban Planning, Spatial Planning, and Industry. Available online: https://www.simplex.gov.pt/medidas (accessed on 12 June 2024).
- Portas, N. O Processo SAAL entre o Estado e o Poder Local. Rev. Crítica Ciências Sociais 1986. [Google Scholar]
- Ordinance 230. 1.º Right-Support Programme for Access to Housing (ELH). Decree-Law 37/2018; Series I (158); Diário da República: Lisbon, Portugal, 2018; pp. 4216–4223. Available online: https://diariodarepublica.pt/dr/analise-juridica/decreto-lei/37-2018-115440317 (accessed on 12 June 2024).
- CCDRC/DSOT. Guia Orientador da Revisão do PDM. (Coord. Bento, Maria & Santos, Carla). 2019. Available online: https://www.ccdrc.pt/pt/ (accessed on 5 May 2024).
- Belmonte Municipality. Delimitation of the Belmonte ARU and Belmonte ORU—Strategic Urban Rehabilitation Programme, Território XXI. 2021. Available online: https://www.cm-belmonte.pt (accessed on 12 June 2024).
- Belmonte City Council. Director Master Plan (PDM). Plan Regulations, 1st Revision, Final Version; Belmonte City Council: Belmonte, Portugal, December 2023. Available online: https://cm-belmonte.pt/pdmbelmonte/ (accessed on 5 May 2024).
- Penacova Municipality and Parish. Proposal for the Delimitation of the Urban Rehabilitation Area (ARU), Descriptive and Justifying Memorandum. 2015. Available online: http://www.cm-penacova.pt/ (accessed on 12 June 2024).
- Penacova City Council. Director Master Plan (PDM). Plan Regulations, 1st Revision; Penacova City Council: Penacova, Portugal, August 2015; Available online: http://www.cm-penacova.pt/pt/pages/primeirarevisaopdm (accessed on 12 June 2024).
- Soure Municipality. Strategic Urban Rehabilitation Programme. 2018. Available online: https://www.cm-soure.pt/ (accessed on 12 June 2024).
- Soure Council. Director Master Plan (PDM). Plan Regulations, 5th Revision, Final Version; Soure Council: Soure, Portugal, 2018; Available online: https://cm-soure.pt/plano-diretor-municipal-pdm-de-soure/ (accessed on 12 June 2024).
- Vila Real Municipality. Operation of Urban Rehabilitation (ORU) of the Historic Centre of Vila Real. 2021. Available online: https://ru.cm-vilareal.pt/images/ORUS/centro_historico/1_Relatorio_PERU/RELATORIO_PERU_ORU_CH_VFinal.pdf (accessed on 12 June 2024).
- Vila Real Council. Director Master Plan (PDM). Plan Regulations, Final Version; Vila Real Council: Vila Real, Portugal, 2024. Available online: https://www.cm-vilareal.pt/index.php/plano-diretor-municipal (accessed on 7 March 2025).
- Vila Nova de Gaia Council. Director Master Plan (PDM). Plan Regulations, 4th Revision, Final Version; Vila Nova de Gaia Council: Vila Nova de Gaia, Portugal, 2024. Available online: https://www.gaiurb.pt/pages/751 (accessed on 30 January 2025).
- Ornelas, C.; Miranda Guedes, J.; Varum, H. Application of the MATCH Tool to the Devesas Quarter; Phase 1—Technical Report (Not Available for Public Consultation); ICS-FEUP: Vila Nova de Gaia, Portugal, 2023. [Google Scholar]
- Ornelas, C.; Miranda Guedes, J.; Varum, H. Application of the MATCH Tool to the Devesas Quarter; Phase 2—Technical Report (Not Available for Public Consultation); ICS-FEUP: Vila Nova de Gaia, Portugal, 2024. [Google Scholar]
- Ornelas, C.; Sousa, F.; Miranda-Guedes, J.; Breda-Vázquez, I. Monitoring and Assessment Heritage Tool: Quantify and classify urban heritage buildings. Cities 2023, 137, 104274. [Google Scholar] [CrossRef]
Disclaimer/Publisher’s Note: The statements, opinions, and data contained in all publications are solely those of the individual author(s) and contributor(s) and not of MDPI and/or the editor(s). MDPI and/or the editor(s) disclaim responsibility for any injury to people or property resulting from any ideas, methods, instructions, or products referred to in the content. |







| Level | Laws/Regulations/Guidelines | Description of the Measure/Law Aimed at Urban Rehabilitation Strategies |
|---|---|---|
| Supra National | Convention Concerning the Protection of the World Cultural and Natural Heritage [26] | Safeguarding of the world’s cultural and natural heritage, both tangible and intangible, including the diversity of nations and the culture of each site. Protection of the cultural and natural heritage from each region or country, as the holder of outstanding universal value, not only for the local community, but for all peoples of the world. |
| International Charter for the Safeguarding of Historic Cities, Washington Charter [27] | The safeguarding and valorisation of historic ensembles, including towns, villages, and historic centres, as integral elements of cultural heritage and identity. | |
| European Charter of Architectural Heritage [28] | Protection and enhancement of European architectural heritage and safeguarding of its cultural diversity. | |
| National | Urban Lease Regime [29] | Application of rent in urban building leases; mandatory works in urban leases: ordinary maintenance, extraordinary maintenance, and improvement works. |
| Legal Regime for Urbanization and Edification (and respective updates) [31] | Use and maintenance of buildings (Article 89°): Buildings must undergo maintenance work at least once every eight years. | |
| New Urban Lease Regime (NRAU) [30] | Creation of the Housing and Urban Rehabilitation Observatory; the Housing Database; intervention in buildings in poor condition, ensuring urban rehabilitation in cases where the owner is unwilling or unable to carry out the necessary works. | |
| Legal framework for urban rehabilitation [32] | Article 2(b), is defined as Urban Rehabilitation Area (ARU): “a territorially defined area which, due to the insufficiency, degradation or obsolescence of buildings, infrastructure, public facilities, and collective urban and green spaces—particularly to their conditions of use, structural integrity, safety, aesthetics or hygiene—warrants an integrated intervention through an urban rehabilitation operation approved in a specific legal instrument or a detailed urban rehabilitation plan.” Urban rehabilitation operations must be approved by the Municipal Assembly, following a proposal from the Municipal Council (Art. 17). The Council may delegate the execution of these operations to a qualified entity (Art. 10, para. 1, point b), and approvals may also occur via a detailed urban rehabilitation plan. The systematic rehabilitation operations are approved through a specific instrument (Art. 34). The creation of intervention units is allowed, and they are defined areas on a cadastral map that outline the intervention’s physical boundaries and list all affected properties. An intervention unit may cover part or all of the operation area—or even a single building—in cases of significant public interest (Art. 18). | |
| Law on the general basis of public policy on soil, spatial planning, and urbanism [36] | Article 61—Rehabilitation and Regeneration: Without prejudice to the provisions of point (a) of paragraph 2 of Article 14, it is the responsibility of the State, the autonomous regions, and local authorities to promote the rehabilitation or regeneration of urban areas in need. This may be done by planning or carrying out the corresponding urban rehabilitation operations, or by granting financial and tax incentives and other forms of support. | |
| Legal Framework for Territorial Management Instruments—RJIGT [35] | This decree-law establishes the instruments and procedures for territorial management, focusing on urban rehabilitation. Urban rehabilitation is a vital mechanism for revitalizing degraded urban areas and enhancing those improvements. | |
| 1.° Right: Support Program for Access to Housing (ELH) [39] | The program supports access to housing, especially for people in need and with poor housing conditions. It promotes decent housing solutions through housing projects or renovations to existing homes. | |
| Legal Framework for Territorial Management Instruments (Amends) [34] | The reclassification of rural land to urban land for housing purposes is subject to a strict set of cumulative legal requirements: (i) a simplified amendment to the Director Master Plan (PDM) must be promoted; (ii) the proposed urban development must demonstrate consolidation and coherence with existing urban areas, meaning that reclassification can only occur in contiguous zones; (iii) at least 70% of the total above-ground construction area must be allocated to affordable or moderately priced housing; (iv) the amendment to the PDM must define an execution unit covering the urban development operation on the reclassified land; (v) adequate local and general infrastructure, public facilities, and green spaces must either exist or be planned to support the new land uses. | |
| Measures for Urban Planning, Spatial Planning, and Industry [37] | Simplifying the procedures for licensing urban operations and standardizing administrative procedures in all municipalities. |
| ARU Localization | Urban Strategic Plans |
|---|---|
| ARU, PARU, PERU, PDM |
| ARU, PARU, PDM |
| ARU, PERU, PDM |
| ARU, PARU, PDM, ELH |
| ARU, PDM, SIMPLEX |
| ARU Delimitation | Physical Characteristics | Population Profile | Urban Rehabilitation Strategy | PDM Strategies | ||||||
|---|---|---|---|---|---|---|---|---|---|---|
| Area (ha) | Total Buildings | Residential | Population Total | Age | Activeness | Initial | Intermediate | Final | ||
| Belmonte 2011–2021 | 80 | 914 | occupied (893) vacant/ ruined (274) | 2422 | adults (1564) elders (532) | active (916) inactive (186) | 2011
| 2021
| 2025
|
|
| Penacova 2015–2024 | 21.20 | 8376 | occupied (5284) vacant/ ruined (3092) | 2824 | adults (1688) elders (859) | active (1688) inactive (859) | 2015
| 2024
| 2025
|
|
| Soure 2016–2018 | 13.65 | 329 | occupied (244) vacant/ ruined (67) | 7917 | adults (4513) elders (2375) | active (3584) inactive (2384) | 2016
| 2018
| 2025
|
|
| Vila Real 2014–2021 | 55.67 | 1014 | occupied (542) vacant/ ruined (472) | 1981 | adults (1193) elders (556) | active (1193) inactive (731) | 2014/2017
| 2021
| 2025
|
|
| Devesas 2019–2022 | 30.30 | 310 | Occupied (230) vacant/ ruined (80) | 5000 | adults (3750) elders (1250) | active (1754) inactive (528) | 2019
| 2022
| 2025
|
|
| Belmonte | |
| Strengths | Recognition to improve socio-economic and physical conditions. |
| Weaknesses | No formal urban rehabilitation program or housing promotion initiative. High building vacancy (274 units). |
| Opportunities | Potential to introduce tourism-focused accommodation and adopt tested programs from other ARUs. |
| Threats | Risk of increasing urban decay and depopulation due to policy inaction. |
| Penacova | |
| Strengths | PintALinda façade restoration program targeting heritage areas. |
| Weaknesses | No direct housing promotion or reuse strategy for high vacancy (3092 units). |
| Opportunities | Expand the program to include residential rehabilitation and rental incentives. |
| Threats | Continued decline of housing stock usability and growing inactive/elderly population. |
| Soure | |
| Strengths | Program to acquire and rehabilitate vacant buildings for rental. Façade conservation included. |
| Weaknesses | Small adult residential base despite a relatively high urban population. |
| Opportunities | Strong basis to expand affordable rental housing and densify the core. |
| Threats | Underutilization of rehabilitation potential due to demographic imbalance. |
| Vila Real | |
| Strengths | Active affordable housing initiative (1° Right—Rehabilitate to Rent). |
| Weaknesses | Almost 50% of buildings are vacant/ruined (472 of 1014). |
| Opportunities | Further integration of rental programs with social and demographic needs. |
| Threats | Rehabilitation programs may not match the physical and social decline. |
| Devesas | |
| Strengths | Global urban regeneration strategy linked to master plan and mobility. |
| Weaknesses | Limited direct housing promotion tools; high proportion of inactive/elderly population. |
| Opportunities | Connect regeneration efforts with housing rehabilitation and affordability policies. |
| Threats | Inactivity may hinder regeneration efforts despite structural plans. |
Disclaimer/Publisher’s Note: The statements, opinions and data contained in all publications are solely those of the individual author(s) and contributor(s) and not of MDPI and/or the editor(s). MDPI and/or the editor(s) disclaim responsibility for any injury to people or property resulting from any ideas, methods, instructions or products referred to in the content. |
© 2025 by the authors. Licensee MDPI, Basel, Switzerland. This article is an open access article distributed under the terms and conditions of the Creative Commons Attribution (CC BY) license (https://creativecommons.org/licenses/by/4.0/).
Share and Cite
Ornelas, C.; Figueiredo, C.; Morgado, A. Housing in Urban Rehabilitation Areas: Opportunities for Local Management in Housing Provision and Preservation. Buildings 2025, 15, 2325. https://doi.org/10.3390/buildings15132325
Ornelas C, Figueiredo C, Morgado A. Housing in Urban Rehabilitation Areas: Opportunities for Local Management in Housing Provision and Preservation. Buildings. 2025; 15(13):2325. https://doi.org/10.3390/buildings15132325
Chicago/Turabian StyleOrnelas, Cilisia, Carlos Figueiredo, and Ana Morgado. 2025. "Housing in Urban Rehabilitation Areas: Opportunities for Local Management in Housing Provision and Preservation" Buildings 15, no. 13: 2325. https://doi.org/10.3390/buildings15132325
APA StyleOrnelas, C., Figueiredo, C., & Morgado, A. (2025). Housing in Urban Rehabilitation Areas: Opportunities for Local Management in Housing Provision and Preservation. Buildings, 15(13), 2325. https://doi.org/10.3390/buildings15132325

