Driving Mechanisms and Spatial Governance Strategies for Urban–Water Synergy Systems
Abstract
1. Introduction
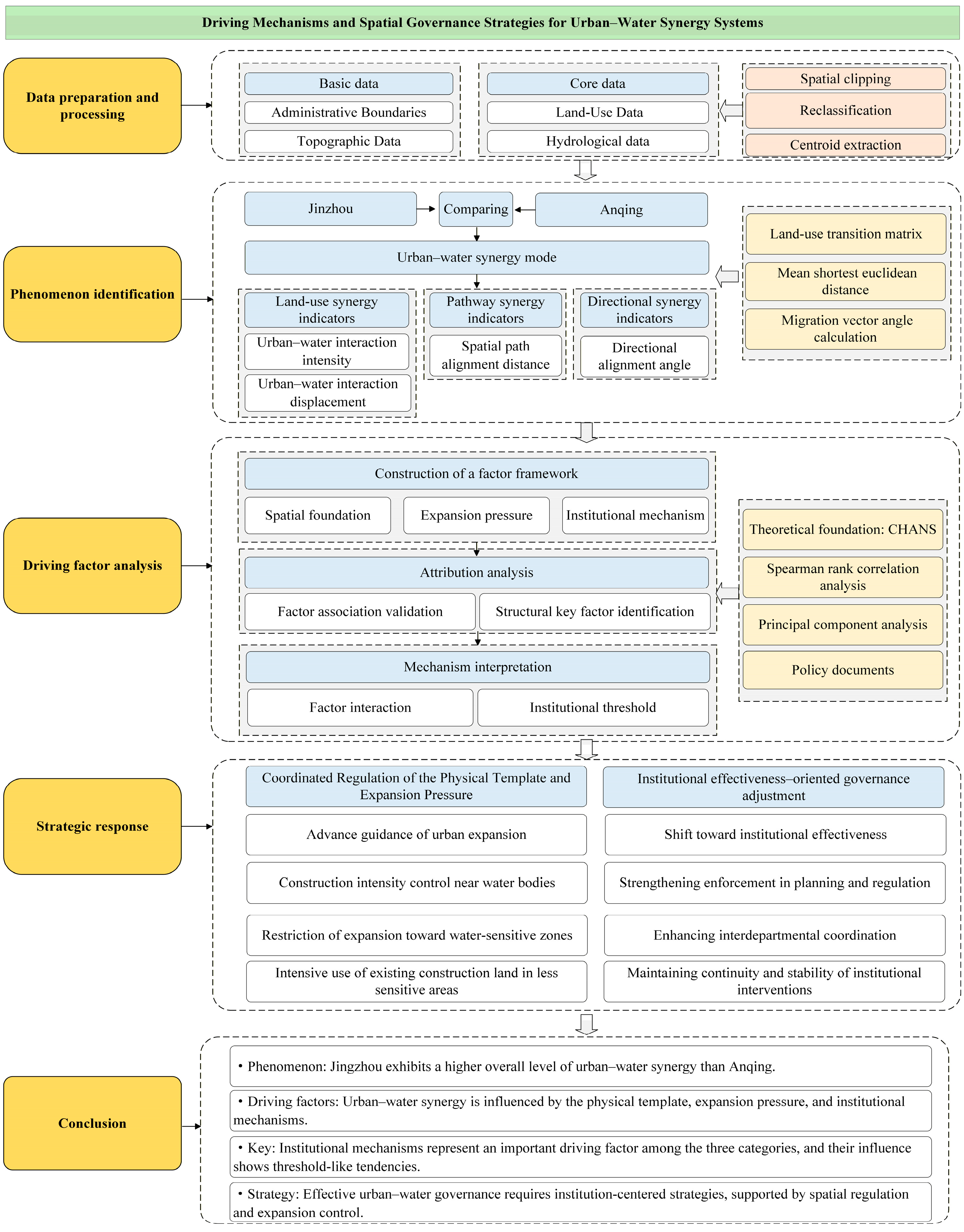
2. Materials and Methods
2.1. Overview of the Study Area
2.2. Data Sources and Processing
2.3. Research Framework
2.4. Research Methodology
2.4.1. Land-Use Transition Matrix
2.4.2. Land-Use Interaction Metrics
2.4.3. Spatial Path Alignment Distance
2.4.4. Directional Alignment Angle
2.4.5. Structural Continuity Assessment Using COHESION
2.4.6. Construction of the Driving-Factor Framework
2.4.7. Spearman Rank Correlation Analysis
2.4.8. Principal Component Analysis
3. Results
3.1. Urban–Water Land-Use Synergy Evolution Indicators and Comparative Analysis (2000–2020)
3.2. Urban–Water Pathway Synergy Evolution Indicator and Comparative Analysis (2000–2020)
3.3. Urban–Water Directional Synergy Indicators and Comparative Analysis (2000–2020)
3.4. Structural Continuity of Urban and Water Systems
3.5. Statistical Validation of Driving Factors
3.5.1. Institutional Mechanism Scoring
3.5.2. Spearman Correlation Analysis
3.5.3. Results of the Principal Component Analysis
4. Discussion
4.1. Identification and Attribution of Urban–Water Synergy Differences
4.1.1. Comparative Differences in Urban–Water Synergy Modes
4.1.2. Verification of Driving-Factor Associations
4.1.3. Institutional Mechanisms as the Key Driving Factor
4.2. Factor Interactions and Threshold Effects
4.3. Mechanism-Oriented Strategies for Enhancing Urban–Water Synergy
4.3.1. Coordinated Regulation of the Physical Template and Expansion Pressure
4.3.2. Institutional Mechanisms and Governance Transition Under Threshold Effects
5. Conclusions
- (1)
- Jingzhou and Anqing exhibit two distinct urban–water synergy modes across the three dimensions. Jingzhou is characterized by a convergent interaction mode, marked by increasing alignment in land-use interactions, spatial pathways, and directional tendencies, whereas Anqing exhibits a divergent interaction mode, in which these relationships remain weakly aligned and increasingly separated.
- (2)
- Differences in urban–water synergy modes between the two cities are related to the combined influence of three categories of driving factors: the physical template, expansion pressure, and institutional mechanisms.
- (3)
- Among the three categories of factors, institutional mechanisms are interpreted as an upper-level regulatory layer of the urban–water system. Policy enforcement effectiveness does not follow a linear trajectory but instead is discussed as exhibiting an “institutional threshold” effect. When institutional capacity approaches or exceeds this critical point, the urban–water system may shift from expansion-driven imbalance to coordinated adjustment.
- (4)
- Based on the identified driving factors and their observed associations with urban–water interaction patterns, this study outlines an analytical framework in which institutional mechanisms play a central interpretive role. Institutional threshold crossing is discussed as a possible explanatory perspective for understanding divergent urban–water interaction trajectories, while physical template conditions and expansion pressure are considered supporting contextual factors. Together, these elements help structure the analysis of potential “mechanism breakpoints” in urban–water systems. The framework is intended as a diagnostic reference for examining urban–water interaction challenges and informing context-sensitive governance considerations through a “diagnosis–intervention–transition” logic.
Author Contributions
Funding
Data Availability Statement
Conflicts of Interest
Appendix A
Appendix A.1. Classification of Urban–Water Land-Use Interaction Patterns Based on UWII and UWID
| Case | UWII (Conversion Intensity) | UWID (Conversion Direction) | Main Characteristics | Land-Use Interaction Pattern |
|---|---|---|---|---|
| I | Elevated | Positive | Frequent land conversion dominated by urban expansion into water bodies | Elevated-intensity, expansion-dominated interaction pattern |
| II | Elevated | Negative | Frequent land conversion dominated by water-body restoration | Elevated-intensity, restoration-dominated interaction pattern |
| III | Elevated | Approximately zero | Frequent land conversion with a relatively balanced pattern between expansion and restoration | Elevated-intensity, bidirectional interaction pattern |
| IV | Reduced | Positive | Infrequent land conversion dominated by urban encroachment into water bodies | Reduced-intensity, expansion-dominated interaction pattern |
| V | Reduced | Negative | Infrequent land conversion dominated by water-body restoration | Reduced-intensity, restoration-dominated interaction pattern |
| VI | Reduced | Approximately zero | Limited land conversion with a near-balanced conversion direction | Reduced-intensity, low-disturbance balanced interaction pattern |
Appendix A.2. Land Use Transition Matrices of Jingzhou and Anqing (2000–2020)
| Type | Grassland | Cultivated Land | Construction Land | Forest Land | Water Bodies | 2000 Total |
|---|---|---|---|---|---|---|
| Grassland | 0.0972 | / | 0.0045 | / | / | 0.1017 |
| Cultivated Land | 0.0036 | 1113.8346 | 4.3713 | 0.6318 | 8.8353 | 1127.6766 |
| Construction Land | / | 1.8027 | 133.3647 | 0.0315 | 0.2853 | 135.4842 |
| Forest Land | / | 0.3141 | 0.3438 | 25.1568 | 0.0252 | 25.8399 |
| Water Bodies | / | 2.0196 | 1.2213 | 0.0450 | 266.9634 | 270.2493 |
| 2005 Total | 0.1008 | 1117.9710 | 139.3056 | 25.8651 | 276.1092 | 1559.3527 |
| Type | Grassland | Cultivated Land | Construction Land | Forest Land | Water Bodies | Unused Land | 2005 Total |
|---|---|---|---|---|---|---|---|
| Grassland | 0.0999 | / | / | / | 0.0002 | / | 0.1001 |
| Cultivated Land | 0.0006 | 1054.6017 | 31.9162 | 9.2676 | 21.9842 | 0.0020 | 1117.7723 |
| Construction Land | 0.0022 | 9.6923 | 128.7205 | 0.0641 | 0.5864 | 0.2104 | 139.2759 |
| Forest Land | / | 5.3846 | 0.6752 | 19.7205 | 0.0721 | / | 25.8524 |
| Water Bodies | 0.0836 | 19.8384 | 6.4179 | 1.5362 | 248.1133 | / | 275.9894 |
| 2010 Total | 0.1863 | 1089.5170 | 167.7298 | 30.5884 | 270.7562 | 0.2124 | 1558.9901 |
| Type | Grassland | Cultivated Land | Construction Land | Forest Land | Water Bodies | Unused Land | 2010 Total |
|---|---|---|---|---|---|---|---|
| Grassland | 0.1805 | 0.0044 | 0.0021 | / | / | / | 0.1870 |
| Cultivated Land | 0.0010 | 1062.5973 | 23.4287 | 0.4516 | 2.9573 | 0.0070 | 1089.4429 |
| Construction Land | 0.0048 | 3.3630 | 163.9301 | 0.0499 | 0.3736 | / | 167.7214 |
| Forest Land | / | 0.6055 | 0.9481 | 28.8969 | 0.1267 | / | 30.5772 |
| Water Bodies | 0.0008 | 3.1216 | 5.6380 | 0.1099 | 261.8308 | / | 270.7011 |
| Unused Land | / | 0.0052 | / | / | / | 0.2072 | 0.2124 |
| 2015 Total | 0.1871 | 1069.6970 | 193.9470 | 29.5083 | 265.2884 | 0.2142 | 1558.8420 |
| Type | Grassland | Cultivated Land | Construction Land | Forest Land | Water Bodies | 2015 Total |
|---|---|---|---|---|---|---|
| Grassland | 0.0962 | 0.0043 | / | / | 0.0852 | 0.1857 |
| Cultivated Land | 0.0065 | 986.8650 | 48.8458 | 5.4842 | 27.8806 | 1069.0821 |
| Construction Land | 0.0008 | 27.7383 | 154.2043 | 0.5597 | 11.3849 | 193.8880 |
| Forest Land | / | 9.9132 | 0.5832 | 17.9247 | 1.0364 | 29.4575 |
| Water Bodies | 0.0025 | 26.0671 | 6.9709 | 0.3105 | 231.5504 | 264.9015 |
| Unused Land | / | 0.0120 | 0.2022 | / | / | 0.2142 |
| 2020 Total | 0.1060 | 1050.5999 | 210.8064 | 24.2791 | 271.9375 | 1557.7289 |
| Type | Grassland | Cultivated Land | Construction Land | Forest Land | Water Bodies | 2000 Total |
|---|---|---|---|---|---|---|
| Grassland | 95.8743 | 0.0702 | 0.0081 | 0.2214 | 0.0306 | 96.2046 |
| Cultivated Land | 0.0846 | 319.3983 | 16.9902 | 0.1233 | 0.0909 | 336.6873 |
| Construction Land | 0.0045 | 0.0621 | 58.5378 | 0.0063 | 0.0243 | 58.6350 |
| Forest Land | 0.2682 | 0.0954 | 0.0063 | 93.3120 | 0.0099 | 93.6918 |
| Water Bodies | 0.0171 | 0.0891 | 1.0611 | 0.0144 | 224.8821 | 226.0638 |
| 2005 Total | 96.2487 | 319.7151 | 76.6035 | 93.6774 | 225.0378 | 811.2825 |
| Type | Grassland | Cultivated Land | Construction Land | Forest Land | Water Bodies | 2000 Total |
|---|---|---|---|---|---|---|
| Grassland | 94.8.22 | 0.2756 | 0.6007 | 0.3746 | 0.0941 | 96.2272 |
| Cultivated Land | 0.2664 | 301.7435 | 16.6874 | 0.3177 | 0.6535 | 319.6685 |
| Construction Land | 0.0174 | 0.4835 | 76.0378 | 0.0069 | 0.0548 | 76.6004 |
| Forest Land | 0.2960 | 1.3896 | 0.8944 | 91.0246 | 0.0520 | 93.6566 |
| Water Bodies | 0.1026 | 0.8094 | 0.5088 | 0.0487 | 223.4606 | 224.9301 |
| 2005 Total | 95.5646 | 304.7015 | 94.7291 | 91.7725 | 224.3150 | 811.0827 |
| Type | Grassland | Cultivated Land | Construction Land | Forest Land | Water Bodies | Unused Land | 2005 Total |
|---|---|---|---|---|---|---|---|
| Grassland | 93.4191 | 0.3599 | 1.3136 | 0.3566 | 0.1079 | / | 95.5571 |
| Cultivated Land | 0.3853 | 290.1305 | 12.4039 | 0.3897 | 1.3673 | 0.0060 | 304.6827 |
| Construction Land | 0.0441 | 0.8628 | 93.6823 | 0.0250 | 0.1154 | / | 94.72.6 |
| Forest Land | 0.3430 | 0.3838 | 2.8510 | 87.9626 | 0.0762 | 0.1587 | 91.7753 |
| Water Bodies | 0.1109 | 0.7261 | 1.8671 | 0.0712 | 221.5026 | / | 224.2778 |
| 2010 Total | 94.3023 | 292.4630 | 112.1179 | 88.8051 | 223.1694 | 0.1647 | 811.0224 |
| Type | Grassland | Cultivated Land | Construction Land | Forest Land | Water Bodies | Unused Land | 2010 Total |
|---|---|---|---|---|---|---|---|
| Grassland | 90.8504 | 0.9222 | 1.1193 | 0.8717 | 0.3109 | 0.1732 | 94.2477 |
| Cultivated Land | 0.9138 | 271.3875 | 16.4631 | 1.0028 | 2.2270 | 0.3440 | 292.3383 |
| Construction Land | 1.5758 | 11.5875 | 94.0349 | 2.0623 | 2.1445 | 0.7033 | 112.1026 |
| Forest Land | 1.0114 | 0.9626 | 1.6424 | 84.8104 | 0.1637 | 0.1715 | 88.7621 |
| Water Bodies | 0.2395 | 2.8720 | 3.1976 | 0.1810 | 216.3475 | 0.0035 | 222.8413 |
| Unused Land | / | 0.0004 | 0.0056 | 0.0899 | / | 0.0688 | 0.1647 |
| 2015 Total | 94.5911 | 287.7266 | 116.4630 | 89.0182 | 221.1936 | 1.4643 | 810.4567 |
Appendix A.3. Centroid Coordinates of Urban Areas and Waterbodies in Jingzhou and Anqing (2000–2020)
| Year | Water Space Centroid (°E) | Water Space Centroid (°N) | Urban Space Centroid (°E) | Urban Space Centroid (°N) |
|---|---|---|---|---|
| 2000 | 112.1898 | 30.3795 | 112.2171 | 30.3481 |
| 2005 | 112.1983 | 30.3770 | 112.2182 | 30.3500 |
| 2010 | 112.2045 | 30.3787 | 112.2162 | 30.3549 |
| 2015 | 112.2110 | 30.3760 | 112.2171 | 30.3588 |
| 2020 | 112.2012 | 30.3717 | 112.2174 | 30.3567 |
| Year | Water Space Centroid (°E) | Water Space Centroid (°N) | Urban Space Centroid (°E) | Urban Space Centroid (°N) |
|---|---|---|---|---|
| 2000 | 117.0838 | 30.5885 | 117.0550 | 30.5526 |
| 2005 | 117.0839 | 30.5887 | 117.0538 | 30.5536 |
| 2010 | 117.0841 | 30.5889 | 117.0552 | 30.5543 |
| 2015 | 117.0844 | 30.5892 | 117.0559 | 30.5518 |
| 2020 | 117.0841 | 30.5888 | 117.0617 | 30.5561 |
References
- Maimaiti, B.; Chen, S.; Kasimu, A.; Simayi, Z.; Aierken, N. Urban Spatial Expansion and Its Impacts on Ecosystem Service Value of Typical Oasis Cities around Tarim Basin, Northwest China. Int. J. Appl. Earth Obs. Geoinf. 2021, 104, 102554. [Google Scholar] [CrossRef]
- Chu, M.; Lu, J.; Sun, D. Influence of Urban Agglomeration Expansion on Fragmentation of Green Space: A Case Study of Beijing-Tianjin-Hebei Urban Agglomeration. Land 2022, 11, 275. [Google Scholar] [CrossRef]
- Zhang, X.; Zheng, Z.; Sun, S.; Wen, Y.; Chen, H. Study on the Driving Factors of Ecosystem Service Value under the Dual Influence of Natural Environment and Human Activities. J. Clean. Prod. 2023, 420, 138408. [Google Scholar] [CrossRef]
- Tzanakakis, V.A.; Paranychianakis, N.V.; Angelakis, A.N. Water Supply and Water Scarcity. Water 2020, 12, 2347. [Google Scholar] [CrossRef]
- Fletcher, T.D.; Shuster, W.; Hunt, W.F.; Ashley, R.; Butler, D.; Arthur, S.; Trowsdale, S.; Barraud, S.; Semadeni-Davies, A.; Bertrand-Krajewski, J.-L.; et al. SUDS, LID, BMPs, WSUD and More—The Evolution and Application of Terminology Surrounding Urban Drainage. Urban. Water J. 2015, 12, 525–542. [Google Scholar] [CrossRef]
- Rodrigues, A.M.; Formiga, K.T.M.; Milograna, J. Integrated Systems for Rainwater Harvesting and Greywater Reuse: A Systematic Review of Urban Water Management Strategies. Water Supply 2023, 23, 4112–4125. [Google Scholar] [CrossRef]
- Lechowska, E. Approaches in Research on Flood Risk Perception and Their Importance in Flood Risk Management: A Review. Nat. Hazards 2022, 111, 2343–2378. [Google Scholar] [CrossRef]
- Rashid, I.; Aneaus, S. Landscape Transformation of an Urban Wetland in Kashmir Himalaya, India Using High-Resolution Remote Sensing Data, Geospatial Modeling, and Ground Observations over the Last 5 Decades (1965–2018). Environ. Monit. Assess. 2020, 192, 635. [Google Scholar] [CrossRef]
- Wang, Y.; Wu, K.; Gao, W. Monitoring the Changes in Land Use and Landscape Pattern in Recent 20 Years: A Case Study in Wuhan, China. E3S Web Conf. 2021, 272, 01022. [Google Scholar] [CrossRef]
- Ning, F.; Ou, S.-J.; Hsu, C.-Y.; Chien, Y.-C. Analysis of Landscape Spatial Pattern Changes in Urban Fringe Area: A Case Study of Hunhe Niaodao Area in Shenyang City. Landsc. Ecol. Eng. 2021, 17, 411–425. [Google Scholar] [CrossRef]
- Jin, Y.; Guo, J.; Zhu, H. Assessing the Interaction Impacts of Multi-Scenario Land Use and Landscape Pattern on Water Ecosystem Services in the Greater Bay Area by Multi-Model Coupling. Land 2024, 13, 1927. [Google Scholar] [CrossRef]
- Muhsen, M.; Hammad, A.A.; Elhannani, M. Effect Of Land-Use Changes On Landscape Fragmentation: The Case Of Ramallah Area In Central Palestine. Geogr. Environ. Sustain. 2023, 16, 68–76. [Google Scholar] [CrossRef]
- Wang, Q.; Wang, H. Spatiotemporal Dynamics and Evolution Relationships between Land-Use/Land Cover Change and Landscape Pattern in Response to Rapid Urban Sprawl Process: A Case Study in Wuhan, China. Ecol. Eng. 2022, 182, 106716. [Google Scholar] [CrossRef]
- Saha, T.K.; Sajjad, H.; Roshani; Rahaman, H.; Sharma, Y. Exploring the Impact of Land Use/Land Cover Changes on the Dynamics of Deepor Wetland (a Ramsar Site) in Assam, India Using Geospatial Techniques and Machine Learning Models. Model. Earth Syst. Environ. 2024, 10, 4043–4065. [Google Scholar] [CrossRef]
- Xu, Y.; Li, P.; Pan, J.; Gong, N.; Yan, Z.; Cui, J.; Zhao, B. Spatial Response of Urban Land Use Intensity to Ecological Networks: A Case Study of Xi’an Metropolitan Region, China. Envir. Sci. Pollut. Res. 2024, 31, 36685–36701. [Google Scholar] [CrossRef]
- Chen, F.; Luo, Q.; Zhu, Z. Integrating Static and Dynamic Analyses in a Spatial Management Framework to Enhance Ecological Networks Connectivity in the Context of Rapid Urbanization. Ecol. Model. 2025, 501, 111022. [Google Scholar] [CrossRef]
- Chen, F.; Yuan, W.; Wang, L.; Ding, J.; Li, C.; Wang, B. Consideration of River Governance Based on the Concept of Urban Spatial Resilience. IOP Conf. Ser. Earth Environ. Sci. 2022, 983, 012087. [Google Scholar] [CrossRef]
- Sharma, S.K.; Seetharaman, A.; Maddulety, K. Framework for Sustainable Urban Water Management in Context of Governance, Infrastructure, Technology and Economics. Water Resour. Manag. 2021, 35, 3903–3913. [Google Scholar] [CrossRef]
- Pluchinotta, I.; Pagano, A.; Vilcan, T.; Ahilan, S.; Kapetas, L.; Maskrey, S.; Krivtsov, V.; Thorne, C.; O’Donnell, E. A Participatory System Dynamics Model to Investigate Sustainable Urban Water Management in Ebbsfleet Garden City. Sustain. Cities Soc. 2021, 67, 102709. [Google Scholar] [CrossRef]
- Wan Rosely, W.I.H.; Voulvoulis, N. Systems Thinking for the Sustainability Transformation of Urban Water Systems. Crit. Rev. Environ. Sci. Technol. 2023, 53, 1127–1147. [Google Scholar] [CrossRef]
- Xiang, X.; Li, Q.; Khan, S.; Khalaf, O.I. Urban Water Resource Management for Sustainable Environment Planning Using Artificial Intelligence Techniques. Environ. Impact Assess. Rev. 2021, 86, 106515. [Google Scholar] [CrossRef]
- Jia, K.; Huang, A.; Yin, X.; Yang, J.; Deng, L.; Lin, Z. Investigating the Impact of Urbanization on Water Ecosystem Services in the Dongjiang River Basin: A Spatial Analysis. Remote Sens. 2023, 15, 2265. [Google Scholar] [CrossRef]
- Yang, H.; Ning, Q.; Zhou, H.; Lai, N.; Song, Q.; Ji, Q.; Zeng, Z. Digital Research on the Resilience Control of Water Ecological Space under the Concept of Urban-Water Coupling. Front. Environ. Sci. 2023, 11, 1270921. [Google Scholar] [CrossRef]
- Liu, J.; Dietz, T.; Carpenter, S.R.; Alberti, M.; Folke, C.; Moran, E.; Pell, A.N.; Deadman, P.; Kratz, T.; Lubchenco, J.; et al. Complexity of Coupled Human and Natural Systems. Science 2007, 317, 1513–1516. [Google Scholar] [CrossRef]
- Ostrom, E. Governing the Commons: The Evolution of Institutions for Collective Action; Cambridge University Press: Cambridge, UK, 1990; pp. 58–102. [Google Scholar]
- Zhou, Y.; Wang, Y.; Fang, S.; Tian, Y.; Zhu, Y.; Han, L. The Synergistic Effect of Urban and Rural Ecological Resilience: Dynamic Trends and Drivers in Yunnan. Sustainability 2024, 16, 8285. [Google Scholar] [CrossRef]
- Northam, R.M. Urban Geography; John Wiley & Sons: New York, NY, USA, 1975; pp. 55–72. [Google Scholar]
- Zhao, Z.; Cai, Y.; Yang, Y. Construction and Application of a Water Resources Spatial Equilibrium Model: A Case Study in the Yangtze River Economic Belt. Water 2023, 15, 2984. [Google Scholar] [CrossRef]
- Che, Q.; Su, X.; Zheng, S.; Li, Y. Interaction between Surface Water and Groundwater in the Alluvial Plain (Anqing Section) of the Lower Yangtze River Basin: Environmental Isotope Evidence. J. Radioanal. Nucl. Chem. 2021, 329, 1331–1343. [Google Scholar] [CrossRef]
- Che, Q.; Su, X.; Wang, S.; Zheng, S.; Li, Y. Hydrochemical Characteristics and Evolution of Groundwater in the Alluvial Plain (Anqing Section) of the Lower Yangtze River Basin: Multivariate Statistical and Inversion Model Analyses. Water 2021, 13, 2403. [Google Scholar] [CrossRef]
- Yuan, G.; Ni, H.; Liu, D.; Liang, H. Spatial and Temporal Evolution of Water Resource Disparities in Yangtze River Economic Zone. Water 2024, 16, 3664. [Google Scholar] [CrossRef]
- Luo, W.; Jiang, Y.; Chen, Y.; Yu, Z. Coupling Coordination and Spatial-Temporal Evolution of Water-Land-Food Nexus: A Case Study of Hebei Province at a County-Level. Land 2023, 12, 595. [Google Scholar] [CrossRef]
- Xu, F.; Wang, H.; Zuo, D.; Gong, Z. How Does the Coupling Coordination Relationship between High-Quality Urbanization and Land Use Evolve in China? New Evidence Based on Exploratory Spatiotemporal Analyses. J. Geogr. Sci. 2024, 34, 871–890. [Google Scholar] [CrossRef]
- Niu, B.; Ge, D.; Yan, R.; Ma, Y.; Sun, D.; Lu, M.; Lu, Y. The Evolution of the Interactive Relationship between Urbanization and Land-Use Transition: A Case Study of the Yangtze River Delta. Land 2021, 10, 804. [Google Scholar] [CrossRef]
- Li, Z.; Guo, J.; You, X. A Study on Spatio-Temporal Coordination and Driving Forces of Urban Land and Water Resources Utilization Efficiency in the Yangtze River Economic Belt. J. Water Clim. Change 2022, 14, 272–288. [Google Scholar] [CrossRef]
- Cui, F.; Wang, Y.; Liu, G. Exploring the Spatial–Temporal Evolution and Driving Mechanisms for Coupling Coordination between Green Transformation of Urban Construction Land and Industrial Transformation and Upgrading: A Case Study of the Urban Agglomeration in the Middle Reaches of the Yangtze River. Env. Sci. Pollut. Res. 2023, 30, 119385–119405. [Google Scholar] [CrossRef]
- Liu, J.; Hu, C.; Kang, X.; Chen, F. A Loosely Coupled Model for Simulating and Predicting Land Use Changes. Land 2023, 12, 189. [Google Scholar] [CrossRef]
- Liu, J.; Kuang, W.; Zhang, Z.; Xu, X.; Qin, Y.; Ning, J.; Zhou, W.; Zhang, S.; Li, R.; Yan, C.; et al. Spatiotemporal Characteristics, Patterns, and Causes of Land-Use Changes in China since the Late 1980s. J. Geogr. Sci. 2014, 24, 195–210. [Google Scholar] [CrossRef]
- Ruan, Y.; Zou, Y.; Chen, M.; Shen, J. Monitoring the Spatiotemporal Trajectory of Urban Area Hotspots Using the SVM Regression Method Based on NPP-VIIRS Imagery. ISPRS Int. J. Geo-Inf. 2021, 10, 415. [Google Scholar] [CrossRef]
- Jensen, O.; Khalis, A. Urban Water Systems: Development of Micro-Level Indicators to Support Integrated Policy. PLoS ONE 2020, 15, e0228295. [Google Scholar] [CrossRef]
- Forman, R.T.T. Land Mosaics: The Ecology of Landscapes and Regions; Cambridge University Press: Cambridge, UK, 1995; pp. 87–120. [Google Scholar]
- Alonso, W. Location and Land Use: Toward a General Theory of Land Rent; Harvard University Press: Cambridge, MA, USA, 1964; pp. 55–105. [Google Scholar]
- Zhang, G.; Gao, Y.; Li, J.; Su, B.; Chen, Z.; Lin, W. China’s Environmental Policy Intensity for 1978–2019. Sci Data 2022, 9, 75. [Google Scholar] [CrossRef]
- Wang, C.; Zhao, H.; Wang, C.; Zhao, X.; He, J.; Yu, E.; Zhang, Z.; Li, Y.; Zheng, H. Driving Factors of Ecosystem Services and Their Trade-Offs and Synergies in Different Land Use Functional Zones: A Case Study of Shanxi Province, China. Environ. Sustain. Indic. 2025, 28, 101011. [Google Scholar] [CrossRef]
- Murariu, G.; Dinca, L.; Munteanu, D. Trends and Applications of Principal Component Analysis in Forestry Research: A Literature and Bibliometric Review. Forests 2025, 16, 1155. [Google Scholar] [CrossRef]
- Ministry of Ecology and Environment of the People’s Republic of China. Action Plan for Water Pollution Prevention and Control. 2015. Available online: https://www.mee.gov.cn/zcwj/gwywj/201811/t20181129_676575.shtml (accessed on 12 March 2025).
- People’s Government of Hubei Province. Reply of the People’s Government of Hubei Province on the Master Plan for Territorial Spatial Development of Jingzhou City (2021–2035). 2025. Available online: https://www.hubei.gov.cn/zfwj/ezh/202504/t20250403_5602339.shtml (accessed on 20 June 2025).
- Anqing Municipal Bureau of Natural Resources and Planning. Master Plan for Territorial Spatial Development of Anqing (2021–2035). 2024. Available online: https://zrzyhghj.anqing.gov.cn/public/4018386/2007214799.html (accessed on 20 June 2025).
- Jingzhou Municipal People’s Government. Jingzhou Statistical Yearbook (2020). 2021. Available online: https://zwgk.jingzhou.gov.cn/40221/202302/t20230217/256908.shtml (accessed on 20 June 2025).
- Anqing Municipal People’s Government. Anqing Statistical Yearbook (2020). 2020. Available online: https://tjj.anqing.gov.cn/tjsj/tjnj/2000716431.html (accessed on 20 June 2025).
- Hubei Provincial Statistics Bureau. Hubei Statistical Yearbook (2021). 2021. Available online: https://tjj.hubei.gov.cn/tjsj/sjkscx/tjnj/qstjnj/index.shtml (accessed on 20 June 2025).
- Jingzhou Municipal Bureau of Water Resources and Lakes. Jingzhou Water Resources Bulletin (2020). 2022. Available online: http://jzslj.zwgk.jingzhou.gov.cn/35837/202209/t20220921/75742.shtml (accessed on 20 June 2025).
- Anqing Municipal Water Resources Bureau. Anqing Water Resources Bulletin (2020). 2024. Available online: https://slj.anqing.gov.cn/public/4018326/2004188271.html (accessed on 20 June 2025).
- National Geographic Information Public Service Platform. Available online: https://www.tianditu.gov.cn/ (accessed on 20 June 2025).
- Department of Natural Resources of Hubei Province. Three-Step Strategy by Jingzhou Municipal Bureau of Natural Resources and Planning for Building a Unified Blueprint Based on the Multi-Plan Platform. 2019. Available online: https://zrzyt.hubei.gov.cn/bmdt/sxdt/201911/t20191101_294142.shtml (accessed on 20 June 2025).
- de Haan, F.J.; Rogers, B.C.; Frantzeskaki, N.; Brown, R.R. Transitions through a Lens of Urban Water. Environ. Innov. Soc. Transit. 2015, 15, 1–10. [Google Scholar] [CrossRef]
- Deslatte, A.; Helmke-Long, L.; Anderies, J.M.; Garcia, M.; Hornberger, G.M.; Ann Koebele, E. Assessing Sustainability through the Institutional Grammar of Urban Water Systems. Policy Stud. J. 2022, 50, 387–406. [Google Scholar] [CrossRef]
- Saikia, P.; Beane, G.; Garriga, R.G.; Avello, P.; Ellis, L.; Fisher, S.; Leten, J.; Ruiz-Apilánez, I.; Shouler, M.; Ward, R.; et al. City Water Resilience Framework: A Governance Based Planning Tool to Enhance Urban Water Resilience. Sustain. Cities Soc. 2022, 77, 103497. [Google Scholar] [CrossRef]
- Pahl-Wostl, C.; Knieper, C. Pathways towards Improved Water Governance: The Role of Polycentric Governance Systems and Vertical and Horizontal Coordination. Environ. Sci. Policy 2023, 144, 151–161. [Google Scholar] [CrossRef]
- Samuel, K.J.; Agbola, S.B.; Olojede, O.A. Local Governance and the Crisis of Water and Sanitation Provision in Medium-Sized Urban Centres: Evidence from Three Cities in Nigeria. Local. Econ. 2021, 36, 164–177. [Google Scholar] [CrossRef]
- Koop, S.H.A.; Koetsier, L.; Doornhof, A.; Reinstra, O.; Van Leeuwen, C.J.; Brouwer, S.; Dieperink, C.; Driessen, P.P.J. Assessing the Governance Capacity of Cities to Address Challenges of Water, Waste, and Climate Change. Water Resour. Manag. 2017, 31, 3427–3443. [Google Scholar] [CrossRef]
- Johnstone, P.; Schot, J. Shocks, Institutional Change, and Sustainability Transitions. Proc. Natl. Acad. Sci. USA 2023, 120, e2206226120. [Google Scholar] [CrossRef]
- Gao, J.; Zuo, L. Revealing Ecosystem Services Relationships and Their Driving Factors for Five Basins of Beijing. J. Geogr. Sci. 2021, 31, 111–129. [Google Scholar] [CrossRef]
- Ugwuoti, A.I.; Ojinnaka, O.C.; Ibem, E.O.; Uzodinma, V.N. Geospatial Mitigation of the Effect of Undulating Terrain on Efficient Water Distribution Network: A Case Study of Enugu Urban, South-Eastern Nigeria. AQUA Water Infrastruct. Ecosyst. Soc. 2023, 72, 1784–1799. [Google Scholar] [CrossRef]
- Zhang, Q.; Hu, T.; Zeng, X.; Yang, P.; Wang, X. Exploring the Effects of Physical and Social Networks on Urban Water System’s Supply-Demand Dynamics through a Hybrid Agent-Based Modeling Framework. J. Hydrol. 2023, 617, 129108. [Google Scholar] [CrossRef]
- Liu, Q.; Xue, H.; Zhou, S.; Wang, H. Evaluation of the Synergy Level between Water Environment and Urban Development for the New Smart City: A Case Study of Guangzhou. J. Coast. Res. 2020, 115, 543–548. [Google Scholar] [CrossRef]
- Tan, Y.; Dong, Z.; Guzman, S.M.; Wang, X.; Yan, W. Identifying the Dynamic Evolution and Feedback Process of Water Resources Nexus System Considering Socioeconomic Development, Ecological Protection, and Food Security: A Practical Tool for Sustainable Water Use. Hydrol. Earth Syst. Sci. 2021, 25, 6495–6522. [Google Scholar] [CrossRef]
- Xia, J.; Zhang, Y.; She, D.; Zhang, S.; Yang, J.; Lv, M.; Zhang, X.; Luo, A.; Wu, S.; Liu, Y. Urban Water System Theory and Its Model Development and Application. Sci. China Earth Sci. 2024, 67, 704–724. [Google Scholar] [CrossRef]
- Wiechman, A.; Alonso Vicario, S.; Anderies, J.M.; Garcia, M.; Azizi, K.; Hornberger, G. Institutional Dynamics Impact the Response of Urban Socio-Hydrologic Systems to Supply Challenges. Water Resour. Res. 2024, 60, e2023WR035565. [Google Scholar] [CrossRef]
- Ouyang, X.; Chen, J.; Cao, L. Threshold Effect of Ecosystem Services in Response to Human Activity in China’s Urban Agglomeration: A Perspective on Quantifying Ecological Resilience. Env. Sci. Pollut. Res. 2024, 31, 9671–9684. [Google Scholar] [CrossRef]
- Ning, X.; Zhang, X.; Zhang, X.; Wang, H.; Zhang, W. A Method for Assessing Urban Ecological Resilience and Identifying Its Critical Distance Belt Based on the “Source-Sink” Theory: A Case Study of Beijing. Remote Sens. 2023, 15, 2502. [Google Scholar] [CrossRef]
- Gupta, J.; Pahl-Wostl, C.; Zondervan, R. ‘Glocal’ Water Governance: A Multi-Level Challenge in the Anthropocene. Curr. Opin. Environ. Sustain. 2013, 5, 573–580. [Google Scholar] [CrossRef]
- Sauer, J.; Chang, H. People, Place, and Planet: Global Review of Use-Inspired Research on Water-Related Ecosystem Services in Urban Wetlands. Camb. Prism. Water 2024, 2, e1. [Google Scholar] [CrossRef]
- Sun, Z.; Xue, W.; Kang, D.; Peng, Z. Assessment of Ecosystem Service Values of Urban Wetland: Taking East Lake Scenic Area in Wuhan as an Example. Land 2024, 13, 1013. [Google Scholar] [CrossRef]
- Shi, C.; Li, Y.; Li, H.; Qiu, H.; Xu, T. Towards Sustainable Urban Water Management: An Ecological Compensation Framework for Sponge Cities. Environ. Res. Lett. 2024, 19, 123002. [Google Scholar] [CrossRef]
- Li, D.; Cao, W.; Dou, Y.; Wu, S.; Liu, J.; Li, S. Non-Linear Effects of Natural and Anthropogenic Drivers on Ecosystem Services: Integrating Thresholds into Conservation Planning. J. Environ. Manag. 2022, 321, 116047. [Google Scholar] [CrossRef] [PubMed]
- Elsässer, J.P.; Hickmann, T.; Jinnah, S.; Oberthür, S.; Van de Graaf, T. Institutional Interplay in Global Environmental Governance: Lessons Learned and Future Research. Int. Env. Agreem. 2022, 22, 373–391. [Google Scholar] [CrossRef]
- Chu, Z.; Bian, C.; Yang, J. How Can Public Participation Improve Environmental Governance in China? A Policy Simulation Approach with Multi-Player Evolutionary Game. Environ. Impact Assess. Rev. 2022, 95, 106782. [Google Scholar] [CrossRef]
- Newig, J.; Rose, M. Cumulating Evidence in Environmental Governance, Policy and Planning Research: Towards a Research Reform Agenda. J. Environ. Policy Plan. 2020, 22, 667–681. [Google Scholar] [CrossRef]
- Adipudi, A.V.; Kim, R.E. The Latent Net Effectiveness of Institutional Complexes: A Heuristic Model. Philos. Trans. A Math. Phys. Eng. Sci. 2024, 382, 20230161. [Google Scholar] [CrossRef]
- Stoker, P.; Albrecht, T.; Follingstad, G.; Carlson, E. Integrating Land Use Planning and Water Management in U.S. Cities: A Literature Review. JAWRA J. Am. Water Resour. Assoc. 2022, 58, 321–335. [Google Scholar] [CrossRef]
- Yin, J.; Jamali, D. Collide or Collaborate: The Interplay of Competing Logics and Institutional Work in Cross-Sector Social Partnerships. J. Bus. Ethics 2021, 169, 673–694. [Google Scholar] [CrossRef]
- Haque, F.; Ntim, C.G. Environmental Policy, Sustainable Development, Governance Mechanisms and Environmental Performance. Bus. Strategy Environ. 2018, 27, 415–435. [Google Scholar] [CrossRef]
- Ullah, S.; Lin, B. Assessing Environmental Sustainability under Risk and Governance Pressures: New Insights from Canada. Front. Sustain. Energy Policy 2025, 4, 1663065. [Google Scholar] [CrossRef]










| NO. | Primary Classification | Definition |
|---|---|---|
| 1 | Cultivated Land | Land used for growing crops, including arable land, newly reclaimed land, fallow land, crop rotation fields, and land used for orchards, vegetables, and other agricultural purposes; also includes reclaimed tidal flats and coastal saline land cultivated for over three years. |
| 2 | Forest Land | Land covered by trees such as arbor forests, coppices, bamboo forests, and mangroves along coastal areas. |
| 3 | Grassland | Land mainly covered with herbaceous vegetation with a coverage of more than 5%, including pastures and shrub-grasslands; also includes sparsely wooded grasslands with tree canopy cover below 10%. |
| 4 | Water Bodies | Inland and offshore waters, as well as water conservancy facilities. |
| 5 | Urban, Industrial, and Residential Land | Land used for urban and rural settlements, industry, mining, and transportation infrastructure. |
| 6 | Unused Land | Land currently not in use, including land that is difficult to utilize. |
| Score | Institutional Capacity Level | Main Criteria (Concise Version) |
|---|---|---|
| 0 | Absent | No blue/red lines or development boundaries; no ecological restoration; no coordinated enforcement system. |
| 1 | Very Low | Policies exist on paper but are rarely implemented; restoration actions are fragmented; weak interdepartmental coordination. |
| 2 | Low | Basic controls (blue/red lines) exist but enforcement is limited; restoration efforts remain at pilot scale; coordination mechanisms are unstable. |
| 3 | Moderate | Regulatory system relatively complete and partially enforceable; restoration projects gradually implemented; cross-departmental collaboration shows partial effectiveness. |
| 4 | Strong | Rigid planning consistently enforced; restoration efforts substantial; coordination system relatively mature. |
| 5 | Very Strong | Regulatory loop fully established; large-scale and sustained ecological restoration that alters land-use trajectories; coordination system stable and highly effective. |
| Period | Region | Water → Construction Land (km2) | Construction Land → Water (km2) | Difference (km2) | Total (km2) | UWII (%) | UWID (%) |
|---|---|---|---|---|---|---|---|
| 2000–2005 | Jingzhou | 1.2213 | 0.2853 | 0.9360 | 1.5066 | 0.10 | 0.06 |
| Anqing | 1.0611 | 0.0243 | 1.0368 | 1.0854 | 0.13 | 0.13 | |
| 2005–2010 | Jingzhou | 6.4179 | 0.5864 | 5.8315 | 7.0043 | 0.45 | 0.37 |
| Anqing | 0.5088 | 0.0548 | 0.4540 | 0.5636 | 0.07 | 0.07 | |
| 2010–2015 | Jingzhou | 5.6380 | 0.3736 | 5.2644 | 6.0116 | 0.39 | 0.34 |
| Anqing | 1.8671 | 0.1154 | 1.7517 | 1.9825 | 0.24 | 0.22 | |
| 2015–2020 | Jingzhou | 6.9709 | 11.3849 | −4.4140 | 18.3558 | 1.18 | −0.28 |
| Anqing | 3.1976 | 2.1445 | 1.0531 | 5.3421 | 0.66 | 0.13 |
| Period | Region | DAA (°) | SPAD (°) |
|---|---|---|---|
| 2000–2005 | Jingzhou | 76.3210 | 0.0356 |
| Anqing | 76.7595 | 0.0461 | |
| 2005–2010 | Jingzhou | 96.8702 | 0.0283 |
| Anqing | 18.4349 | 0.0452 | |
| 2010–2015 | Jingzhou | 99.5626 | 0.0205 |
| Anqing | 119.3578 | 0.0456 | |
| 2015–2020 | Jingzhou | 74.4394 | 0.0193 |
| Anqing | 163.4224 | 0.0415 |
| Period | Region | Water COHESION | Urban COHESION |
|---|---|---|---|
| 2000 | Jingzhou | 96.1913 | 87.0197 |
| Anqing | 98.6797 | 88.2463 | |
| 2005 | Jingzhou | 96.0647 | 86.9770 |
| Anqing | 98.6973 | 91.8647 | |
| 2010 | Jingzhou | 96.0569 | 91.2400 |
| Anqing | 98.6819 | 95.2560 | |
| 2015 | Jingzhou | 95.6467 | 93.1596 |
| Anqing | 98.6941 | 96.7021 | |
| 2020 | Jingzhou | 96.1589 | 94.8784 |
| Anqing | 98.6991 | 96.2406 |
| Period | Region | Score |
|---|---|---|
| 2000 | Jingzhou | 0 |
| Anqing | 0 | |
| 2005 | Jingzhou | 1 |
| Anqing | 1 | |
| 2010 | Jingzhou | 2 |
| Anqing | 1 | |
| 2015 | Jingzhou | 4 |
| Anqing | 2 | |
| 2020 | Jingzhou | 5 |
| Anqing | 2 |
| Factor | UWII | UWID | SPAD | DAA |
|---|---|---|---|---|
| ΔBuilt-up Land | 0.40 | 0.80 | −0.20 | 0.60 |
| ΔWater Area | 0.40 | −0.80 | −0.20 | −1.00 |
| ΔInstitutional Mechanisms | −0.26 | 0.26 | −0.26 | 0.78 |
| Factor | UWII | UWID | SPAD | DAA |
|---|---|---|---|---|
| ΔBuilt-up Land | −1.00 | −0.63 | 0.40 | −1.00 |
| ΔWater Area | −0.80 | −0.63 | 0.40 | −1.00 |
| ΔInstitutional Mechanisms | 0.00 | 0.71 | 0.89 | 0.00 |
| Region | Component | ΔBuilt-Up Land | ΔWater Area | ΔInstitutional Mechanisms | Explained Variance (%) |
|---|---|---|---|---|---|
| Jingzhou | PC1 | 0.60 | −0.63 | 0.50 | 75.24 |
| PC2 | 0.49 | −0.21 | −0.85 | 20.02 | |
| PC3 | 0.64 | 0.75 | 0.18 | 4.73 | |
| Anqing | PC1 | −0.69 | −0.60 | −0.40 | 69.60 |
| PC2 | 0.04 | 0.52 | −0.85 | 30.37 | |
| PC3 | −0.72 | 0.61 | 0.34 | 0.02 |
| Factor | Performance in Jingzhou | Performance in Anqing | Interpretation |
|---|---|---|---|
| Institutional Mechanism | From 2011 to 2020, Jingzhou’s planning designated water system “blue lines” and ecological red lines, alongside controls on urban construction boundaries [47]. | Anqing’s planning also included red lines but lacked specific and detailed provisions [48]. | Jingzhou’s planning framework was associated with more effective constraints on land encroachment, creating favorable conditions for the adjustment of urban–water interaction patterns [47]; in contrast, relatively weak planning enforcement in Anqing was associated with the persistence of land encroachment [48,50]. |
| Since 2016, Jingzhou implemented lake restoration through dike removal and returning the reclaimed land, restoring 132.67 km2 of Hong Lake and 4.67 km2 of Chang Lake [52]. | Anqing’s pollution control efforts primarily focused on the Yangtze River shoreline and Longgan Lake, targeting localized river and lake areas [53]. | Jingzhou’s dike removal and lake restoration were associated with water-body recovery and a shift toward restorative land-use patterns, corresponding to changes in land-use interaction indicators [47,49,52]; by contrast, ecological restoration in Anqing was more localized and had limited implications for land-use interaction patterns [53]. | |
| Jingzhou took the lead in establishing an integrated multi-plan platform [55]. | Anqing’s integration of multiple plans progressed slowly, with the platform’s focus maintaining relatively narrow [48]. | Stronger institutional enforcement in Jingzhou supported the implementation of planning measures and was associated with coordinated responses across land-use, pathway, and directional indicators [55]; conversely, more limited institutional enforcement in Anqing coincided with slower and less consistent adjustments in urban–water interaction patterns [48,53]. |
Disclaimer/Publisher’s Note: The statements, opinions and data contained in all publications are solely those of the individual author(s) and contributor(s) and not of MDPI and/or the editor(s). MDPI and/or the editor(s) disclaim responsibility for any injury to people or property resulting from any ideas, methods, instructions or products referred to in the content. |
© 2025 by the authors. Licensee MDPI, Basel, Switzerland. This article is an open access article distributed under the terms and conditions of the Creative Commons Attribution (CC BY) license.
Share and Cite
Feng, Y.; Tong, C.; Chen, Q. Driving Mechanisms and Spatial Governance Strategies for Urban–Water Synergy Systems. Land 2026, 15, 76. https://doi.org/10.3390/land15010076
Feng Y, Tong C, Chen Q. Driving Mechanisms and Spatial Governance Strategies for Urban–Water Synergy Systems. Land. 2026; 15(1):76. https://doi.org/10.3390/land15010076
Chicago/Turabian StyleFeng, Yan, Chongyu Tong, and Qiunan Chen. 2026. "Driving Mechanisms and Spatial Governance Strategies for Urban–Water Synergy Systems" Land 15, no. 1: 76. https://doi.org/10.3390/land15010076
APA StyleFeng, Y., Tong, C., & Chen, Q. (2026). Driving Mechanisms and Spatial Governance Strategies for Urban–Water Synergy Systems. Land, 15(1), 76. https://doi.org/10.3390/land15010076
