Next Article in Journal
MSDF-Mamba: Mutual-Spectrum Perception Deformable Fusion Mamba for Drone-Based Visible–Infrared Cross-Modality Vehicle Detection
Next Article in Special Issue
Geostationary Orbital Targets Imaging Based on Ground-Based Multiple-Input Multiple-Output Radar
Previous Article in Journal
Hyperspectral Image Classification with Multi-Path 3D-CNN and Coordinated Hierarchical Attention
Previous Article in Special Issue
Boosting SAR ATR Trustworthiness via ERFA: An Electromagnetic Reconstruction Feature Alignment Method
 
 
Font Type:
Arial Georgia Verdana
Font Size:
Aa Aa Aa
Line Spacing:
Column Width:
Background:
Article

A Hybrid Motion Compensation Scheme for THz-SAR with Composite Modulated Waveform

1
School of Integrated Circuits, Shandong University, Jinan 250100, China
2
Shandong Key Laboratory of Metamaterial and Electromagnetic Manipulation Technology, Jinan 250100, China
*
Author to whom correspondence should be addressed.
Remote Sens. 2025, 17(24), 4036; https://doi.org/10.3390/rs17244036
Submission received: 31 October 2025 / Revised: 4 December 2025 / Accepted: 12 December 2025 / Published: 15 December 2025

Highlights

What are the main findings?
  • This work proposes a hybrid motion compensation scheme that simultaneously addresses non-stationary platform vibrations and trajectory deviations, overcoming the limitations of conventional methods that treated them individually.
  • The proposed method achieves high-precision azimuth resolution across a range of SNR conditions, demonstrating superior performance compared to reported techniques.
What is the implication of the main finding?
  • It provides a robust and practical solution for high-resolution THz-SAR imaging, paving the way for vibration suppression in scenarios where platform motion is complex and non-stationary.
  • The integrated approach of adaptive filtering, advanced signal decomposition, and hybrid optimization establishes a new benchmark for motion-error suppression in advanced radar systems.

Abstract

Terahertz Synthetic Aperture Radar (THz-SAR) is highly sensitive to platform vibrations and trajectory deviations, which introduce severe phase errors and limited resolution. Typically, platform vibrations and trajectory deviations are investigated individually, and vibrations are modeled as a stationary sine term. In this work, a hybrid motion compensation (MOCO) scheme is proposed to address both platform vibrations and trajectory deviations simultaneously, achieving improved imaging quality. The scheme initiates with a parameter self-adaptive quadratic Kalman filter designed to resolve severe phase wrapping. Then, platform vibration is modeled as a non-stationary multi-sine term, whose components are accurately extracted using an improved signal decomposition algorithm enhanced by a dynamic noise adjustment mechanism. Subsequently, the trajectory deviation is parameterized following subaperture division, estimated using a hybrid optimizer that combines particle swarm optimization and gradient descent. Additionally, a composite modulated waveform application ensures low sidelobes and a low probability of intercept (LPI). Extensive simulations on point targets and complex scenes under various signal-to-noise-ratio (SNR) conditions are applied for SAR image reconstruction, demonstrating robust suppression of motion errors. Under identical simulated error conditions, the proposed method achieves an azimuth resolution of 4.28 cm, which demonstrates superior performance compared to the reported MOCO techniques.

1. Introduction

The terahertz (THz) band (0.1–10 THz) bridges the gap between microwaves and infrared waves in the electromagnetic spectrum. Compared to low-frequency microwaves, THz waves have shorter wavelengths and broader bandwidths, which can provide higher imaging resolution down to submillimeter scales. Also, they can penetrate common dielectric materials, e.g., plastics and fabrics, with much lower signal losses than optical or infrared waves [1]. These attractive properties make THz radar suitable for diverse applications, including missile defense [2], security screening [3], automotive anti-collision, and biomedical sensing [4].
Terahertz synthetic aperture radar (THz-SAR) with conventional SAR principles achieves superior spatial imaging resolution due to its wide bandwidth and high Doppler resolution. It has an electrically large antenna aperture with miniaturized components, providing high antenna gain and a narrow beamwidth, thereby achieving strong anti-jamming capability and adaptability across various platforms. Consequently, THz-SAR is ideal for drone and satellite platforms and shows significant potential for anti-stealth detection and electronic warfare [5,6,7]. To improve radar survivability, low-probability-of-intercept (LPI) waveforms have become a research priority [8,9,10,11,12,13,14]. Composite modulated waveforms that combine multiple modulation techniques broaden the signal spectrum and reduce the power spectral density, thereby improving stealth performance. In this regard, THz-SAR with composite modulated waveforms is promising for both low LPI and high detection capability in next-generation radar systems.
In drone and satellite platforms, SAR imaging is affected by low-frequency motion discrepancies and high-frequency vibrations. The former comes from atmospheric turbulence, which is the main constraint in microwave SAR. The latter is due to the aeroengine of the platform, which is typically neglected at microwave frequencies and should be carefully considered at THz frequencies. In THz-SAR, both low-frequency and high-frequency errors may add together, leading to hybrid phase errors that further degrade image quality [15,16]. However, the reported motion compensation methods for THz-SAR have primarily addressed low-frequency and high-frequency phase errors individually. For low-frequency errors, parametric approaches with high motion modeling efficiency, such as sparsity-driven parameter estimation [17], acceleration-based position/orientation correction [18], and sub-aperture minimum entropy optimization [19], struggle with increased errors and are highly dependent on accurate Inertial Measurement Unit (IMU) initializations. Non-parametric techniques that estimate phase error curves directly, such as enhanced Phase Gradient Autofocus (PGA) and two-dimensional motion compensation [20,21], suffer from high computational cost and limited accuracy. For high-frequency vibration suppression, transform-based methods, such as the discrete fractional Fourier transform (DFrFT) [22,23,24], Linear Canonical Transform (LCT) combined with Empirical Mode Decomposition (EMD) [25], and Inverse Radon Transform (IRT) [26], have been widely adopted. However, they generally assume pre-compensated low-frequency errors and are mostly effective only for stationary single- or multi-frequency vibrations. Although methods like the discrete sinusoidal frequency modulation transform (DSFMT) with simulated annealing offer broader applicability [27], their performance remains constrained under multi-frequency vibrations due to computational complexity and stability issues. Additionally, data-driven methods represent a promising new direction for detection enhancement by using the Frequency-spatial Contextual Awareness Network (AIS-FCANet), Multi-kernel-size Feature Fusion CNN (MKSFF-CNN), Multiscale Dilated Fusion Attention All-Convolution Network (MDFA-AconvNet) methods, and the Multiscale Rotation-Invariant Haar-Like Feature Integrated CNN (MSRIHL-CNN) [28,29,30,31].
It should be noted that few studies have investigated the hybrid compensation of both low- and high-frequency phase errors simultaneously. Existing approaches, such as polynomial-sinusoidal fitting and non-parametric joint compensation [32,33,34,35], face fundamental challenges of severe phase wrapping induced by submillimeter-scale vibrations and orientation inaccuracies from low-precision IMUs. Moreover, the reported harmonic vibration models with constant amplitudes and frequencies exhibit significant limitations in capturing the complex dynamics of real-world Unmanned Aerial Vehicle (UAV) platforms or airborne platforms [36,37,38,39,40]. These non-stationary, multi-component, and time-varying dynamics arise from practical factors of propeller-wing interaction [41], spanwise flow turbulence [42], coupled attitude motion [43], aeroelastic instability from flutter [44], and unsteady aerodynamic loads [45,46], etc., which have been observed in practical THz-SAR systems [47]. Accordingly, establishing a comprehensive scheme to handle such hybrid non-stationary motion errors remains an open challenge in THz-SAR imaging—particularly in hybrid error mechanisms, resolving severe phase wrapping effects, extracting non-stationary vibration components, and achieving computationally efficient parameter estimation.
To address these issues, a hybrid motion compensation (MOCO) scheme is proposed in this paper for THz-SAR echo with LPI. The main contributions of this work are summarized as follows:
  • A novel hybrid non-stationary error model is established to better represent the actual motion of radar platforms. Unlike idealized, stationary models that overlook critical vibrational modes, the proposed model explicitly captures non-stationary, time-varying components, thereby providing a more realistic foundation for THz-SAR motion compensation.
  • A robust time-domain vibration extraction method is introduced. It effectively resolves severe phase wrapping via a self-adaptive quadratic Kalman filter. It enables high-fidelity isolation of non-stationary vibrations through an enhanced signal decomposition strategy with dynamic adaptive noise generation, overcoming the limitations of conventional transform-domain and time-domain approaches under hybrid errors.
  • A highly efficient hybrid optimizer integrating particle swarm and gradient descent is developed for sub-aperture parameter estimation, achieving markedly superior convergence speed and accuracy compared to existing optimization methods.
This paper is organized as follows: Section 2 demonstrates the geometric and signal models for full motion errors and composite modulated waveforms in THz-SAR. Section 3 elaborates on the proposed methods for phase extraction and unwrapping, high-frequency vibration estimation, and sub-aperture parameter optimization. Section 4 presents simulations and analyses based on 0.1 THz UAV-borne SAR data and compares the proposed scheme with existing methods. Finally, Section 5 concludes this paper.

2. Signal and Geometric Motion Model

The radar signal adopts a "first-level frequency coding + second-level phase coding (FC-PC)" structure, as shown in Figure 1. Here, T w is the total pulse width, M f is the number of frequency codes, and N p is the number of phase codes. The specific coding is set as follows: the first-stage frequency coding utilizes a 16-bit Costas code, while the second-stage phase coding employs a 15-bit P4 code. The time-domain expression of this pulse signal is:
s F C P C ( τ ) = m f = 1 M f n p = 1 N p r e c t τ ( m f 1 ) τ f ( n p 1 ) τ c τ p e j ( 2 π f m τ + p n )
In the formula, f m ( m = 1 ,   2 ,   ,   M f ) and p n ( n = 1 ,   2 ,   ,   N p ) are the frequency and phase encoding sequences, respectively; τ f is the length of a single frequency-coded pulse; τ p is the length of a single phase-coded pulse; and r e c t ( · ) is the rectangle function. The FC-PC composite waveform enhances signal survivability in secure THz-SAR applications through spectral spreading and low sidelobe characteristics.
The motion geometry of a THz-SAR system operating in side-looking mode is illustrated in Figure 2. Ideally, the radar platform should follow a straight path (dashed yellow line) at a constant height H and grazing angle θ g . However, in practice, atmospheric turbulence induces motion errors that displace the Antenna Phase Center (APC) from its nominal position, as is shown by the solid yellow line.
At an arbitrary azimuth time t, the ideal APC location is given by P i d e a l ( v 0 t ,   0 ,   H ) , where v 0 is the nominal platform velocity along the x-axis. The actual position is denoted as P a c t u a l [ x ( t ) ,   y ( t ) ,   z ( t ) + H ] . The instantaneous slant range between the APC and a target point P ( x i ,   y i ,   0 ) can thus be expanded into a Taylor series at the azimuth time t 0 , yielding the approximation:
R ( t ) = P a c t u a l P = ( x ( t ) x i ) 2 + ( y ( t ) y i ) 2 + ( z ( t ) + H ) 2 R B + x t 0 x i 2 2 R B + y t 0 cos θ g + z t 0 sin θ g + i = 1 N v a i ( t 0 ) sin ω i ( t 0 ) · t 0 + φ i
Therefore, the instantaneous slant range R ( t ) in the THz band can be divided into several parts:
R ( t ) R B + Δ r / / ( t ) + Δ r l o s ( t ) + δ r v ( t ) Δ r / / = [ x ( t ) x i ] 2 2 R B Δ r l o s = y ( t ) cos θ g + z ( t ) sin θ g δ r v = i = 1 N v a i ( t ) sin [ ω i ( t ) · t + φ i ] ,  
where the first part R B = y i 2 + H 2 is the minimum distance to the target point, the second part Δ r / / ( t ) is the azimuth motion of the radar’s platform, and the third part Δ r l o s ( t ) is the error caused by the radar’s position offset in the line-of-sight direction.
For the δ r v term, N v is the number of vibration components; ω i ( t ) , a i ( t ) , and φ i are the time-varying frequency, amplitude of the m-th vibration component, and the initial phase of the i-th (i = 1, 2, …, N v ) vibration component, respectively.
Notably, the proposed non-stationary vibration model exhibits strong generality. By setting the time-varying parameters a i ( t ) and ω i ( t ) to constants, it reduces seamlessly to the conventional stationary vibration model widely used in the reported literature [22,23,24,25,26,27,32,33,34,35,36,37,38,39,40]. Such flexibility allows the model to cover a broader spectrum of vibration scenarios, from ideal stationary cases to complex non-stationary dynamics, thereby providing broader applicability for practical THz-SAR motion compensation.
In general, considering the transmission of a composite modulation signal transmitted by the SAR system, the compressed echo received at azimuth time t is represented as follows:
s p c ( t ,   τ ) = σ i · δ ( τ τ i ( t ) ) · e j 4 π λ R ( t )
In the formula, λ is the signal wavelength; δ ( · ) represents the narrow time-width signal after range compression; σ i is the target scattering coefficient; and τ i ( t ) is the time delay. Substitute the slant distance expression from Equation (3) to obtain:
s p c ( t ,   τ ) = σ i · δ ( τ τ i ( t ) ) · e j 4 π λ R B · e j 4 π λ [ Δ r / / ( t ) + Δ r l o s ( t ) ] · e j 4 π λ δ r v ( t ) ,
where the second exponential term reflects the low-frequency phase error caused by trajectory drift and the third exponential term reflects the phase error introduced by high-frequency vibration.

3. THz-SAR Motion Compensation Method

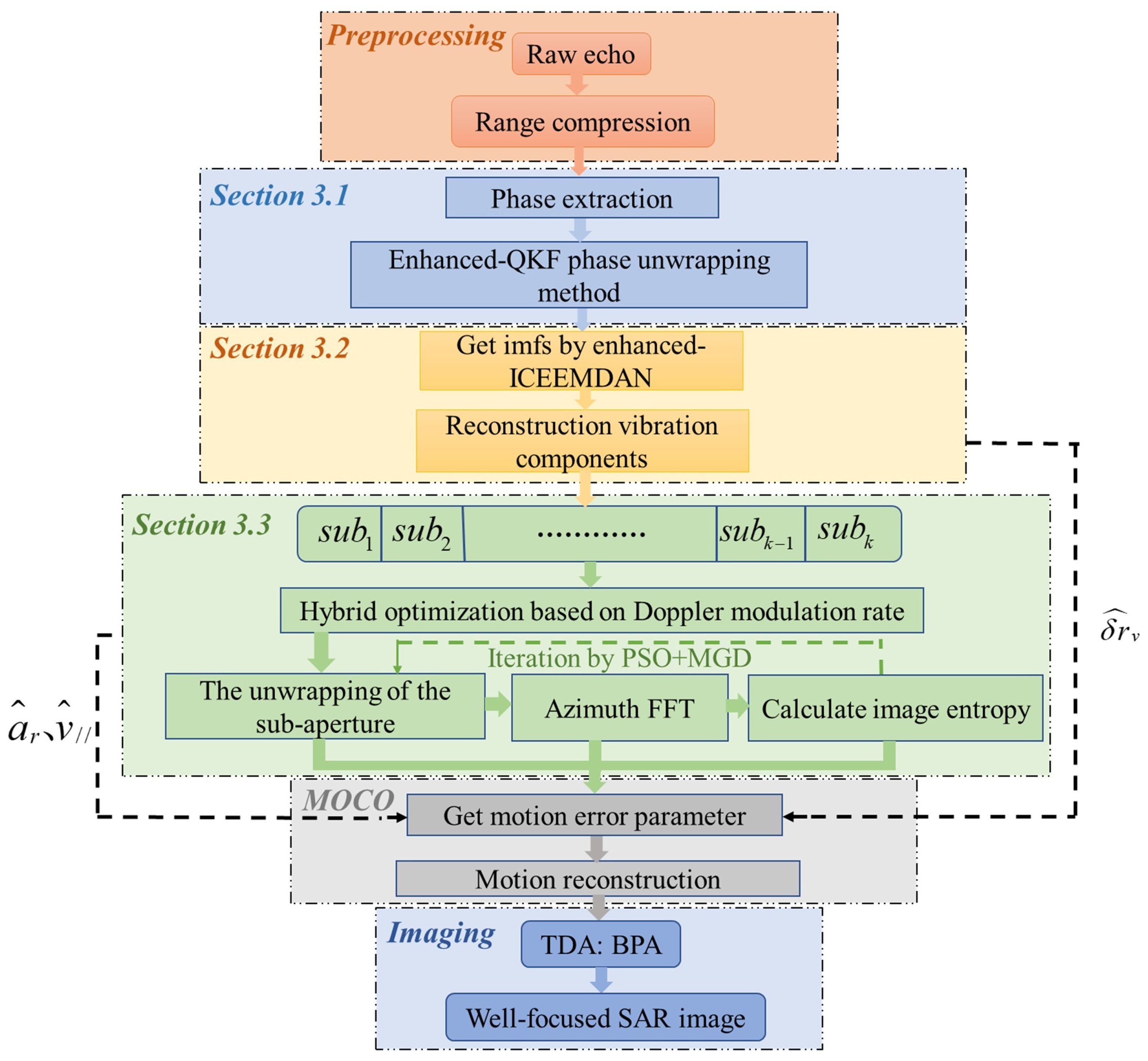
This section introduces a hybrid motion compensation scheme for THz-SAR, tightly integrated with the subsequent Back-Projection (BP) imaging process, as illustrated in Figure 3. The core of our approach is a synergistic processing chain designed to estimate and correct motion errors for high-fidelity BP reconstruction precisely. It begins with a self-adaptive quadratic Kalman filter (QKF) for robust phase unwrapping. Subsequently, non-stationary vibration components are accurately extracted using the Improved Complete Ensemble Empirical Mode Decomposition with Adaptive Noise (ICEEMDAN), enhanced by a dynamic noise adjustment mechanism. Finally, a hybrid optimizer combining Particle Swarm Optimization and Momentum Gradient Descent (PSO-MGD) performs efficient sub-image reconstruction and motion parameter estimation. The estimated parameters directly feed into a motion error reconstruction module to compensate for the raw data, providing a refined and reliable input for the final BP imaging. This integrated workflow ensures the motion compensation is inherently optimized for BP-based reconstruction, enhancing overall imaging accuracy.
Moreover, the proposed motion compensation framework is applicable to any radar waveform. In this study, it is synergistically paired with the FC-PC composite waveform, selected for its excellent LPI performance. This combination ensures that signal survivability and high imaging precision are maintained simultaneously under complex motion conditions, resulting in a secure, high-resolution THz-SAR system.

3.1. Phase Unwrapping via Enhanced QKF Algorithm with Adaptive Parameter Adjustment

The original phase is extracted from the compressed echo following the procedure for Signal of Interest (SoI) phase extraction outlined in [33]. This phase curve then serves as the input to the phase recovery algorithm. The conventional phase unwrapping function is defined as follows:
φ u n w r a ( t m ) = u n w r a p ( φ w r a ( t m ) ) = φ ( t m ) ,   φ ( t m ) φ ( t m 1 ) < π φ ( t m ) 2 π ,   φ ( t m ) φ ( t m 1 ) > π φ ( t m ) + 2 π ,   φ ( t m ) φ ( t m 1 ) < π
where t m = m · P R T ( m = 1 ,   2 ,   ,   M ) refers to the m-th azimuth sampling time, M refers to the total number of azimuth sampling points.
However, in the THz band, millimeter-level variations in slant range induce severe phase wrapping, where the phase spans multiple 2 π cycles. Traditional unwrapping, which only adjusts by a single 2 π increment, often results in discontinuous or drifted outcomes, failing to provide a reliable input for subsequent error inversion.
φ u n w r a ( t ) a t 2 + b t + c + i = 1 m A i ( t ) sin ω i ( t ) · t + φ i ϕ l o w ( t ) + δ ϕ v ( t )
This paper employs a Quadratic Kalman Filter (QKF) for phase unwrapping, which constructs a 3D state-space model with the state vector x ( t m ) = ϕ ( t m ) ,   ϕ ˙ ( t m ) ,   ϕ ¨ ( t m ) T , incorporating the structural prior of THz-SAR phase as shown in Equation (7). Through the prediction-update mechanism of Kalman filtering [48], the QKF enables the unwrapping of phases with multi-cycle jumps. Below are the core prediction and state update equations of the QKF algorithm.
ϕ obs ( t m ) = mod ϕ true ( t m ) + π ,   2 π π ϕ o b s ( t m ) = H · x ( t m ) + v ( t m ) x ( t m ) = F · x ( t m 1 ) + w ( t m 1 ) n ^ ( t m ) = arg min n Z ϕ obs ( t m ) + 2 π n ϕ ^ pred ( t m ) ,
where H = 1 ,   0 ,   0 is the phase observation matrix, F = [ 1 ,   Δ t ,   0.5 Δ t 2 ;   0 ,   1 ,   Δ t ;   0 ,   0 ,   1 ] refers to the state transition matrix, w ( t m 1 ) N ( 0 ,   Q ) , Q = d i a g ( q 1 ,   q 2 ,   q 3 ) refers to the process noise covariance matrix, v ( t m ) N ( 0 ,   R ) , R refers to scalar observation noise covariance, and ϕ o b s ( t m ) = ϕ ( t m ) 2 π n ( t m ) refers to wrapped phase value ( n ( t m ) Z , wrapping integer).
However, the filtering output of the standard QKF heavily depends on the elements q 1 ,   q 2 ,   q 3 of the process noise covariance matrix Q, causing unstable unwrapping. To address this limitation, we propose an enhanced QKF algorithm that incorporates two key innovations: an adaptive covariance matrix strategy (Equation (9)) and a reliability detection mechanism (Equation (10)). The adaptive covariance matrix strategy dynamically adjusts Q based on the statistical properties of phase residuals to enhance reconstruction robustness and accuracy, while the reliability detection mechanism ensures unwrapping quality. The complete unwrapping procedure is executed as follows:
Phase Unwrapping Procedure:
Input: wrapped phase ϕ o b s ( t m ) , sampling interval Δ t = P R T
Step 1
Initial Quadratic Model Fitting: Initialize the filter with a minimal covariance matrix Q i n i t to force prioritization of the quadratic phase model, obtaining an initial estimate ϕ i n i ( t ) .
Step 2
Residual Fluctuation Extraction: Calculate the wrapped difference δ ( t ) = ϕ o b s ( t ) ϕ i n i t ( t ) and perform quadratic fitting to separate the pure fluctuation term e ( t ) = δ ( t ) polyfit ( t ,   δ ( t ) ,   2 ) .
Step 3
Adaptive Covariance Matrix Reconstruction: Reconstruct the process noise covariance matrix using the statistical properties of the residual signal.
q 1 = var ( e ( t ) ) q 2 = var ( diff ( e ( t ) ,   1 ) ) q 3 = var ( diff ( e ( t ) ,   2 ) ) Q a d a p t = diag [ q 1 ,   q 2 ,   q 3 ] ,  
where var ( · ) and diff ( · ,   n ) denote variance and n-th order difference respectively. This innovation dynamically adapts to the phase/frequency/frequency-rate uncertainties of non-stationary vibrations.
Step 4
Robust Phase Unwrapping: Rerun the QKF with the adapted covariance matrix Q a d a p t to obtain the final unwrapped phase estimate ϕ ^ fin ( t ) .
Step 5
Reliability Validation via Power Spectrum Flatness: Evaluate unwrapping quality using the proposed power spectrum flatness metric.
C V P S D = std ( P S D ( f ) ) P S D ( f ) ¯ ,  
where P S D ( f ) is computed via Welch’s method over f [ 1 2 P R T ,   1 2 P R T ] . The Power Spectral Density (PSD) estimation provides a frequency-domain representation of the signal’s power distribution. Small C V P S D values indicate successful unwrapping (flat PSD, characteristic of random noise), while large values suggest insufficient unwrapping (peaked PSD, indicative of residual vibrations).
Step 6
Iterative Refinement: If C V P S D > 0.05 , reduce Q i n i t and repeat steps 1–5 until reliable unwrapping is achieved.
Output: unwrapped phase ϕ u n w r a ( t m ) = ϕ f i n ( t m ) , wrapping integer n ^ ( t m ) Z
After being processed by the adaptive QKF, the output reconstructed phase curve ϕ u n w r a ( t ) will serve as a reliable input for the extraction of vibration errors.

3.2. Platform Vibration Estimation Based on Enhanced ICEEMDAN Algorithm

The non-stationary time-varying vibrations of radar platforms make it impossible to directly extract vibration frequency, amplitude, and phase as fixed components using frequency-domain analysis while also complicating error modeling in time-domain curve fitting and conventional optimization algorithms.
To address these challenges, this paper introduces a vibration error extraction method based on enhanced ICEEMDAN, which decomposes the phase signal into several intrinsic mode functions (IMFs) and directly separates vibrational error components from the phase curve. Building on the standard ICEEMDAN framework [49], the proposed algorithm incorporates three key enhancements: adaptive band-pass noise generation (Equation (11)), noise mode reuse (Equation (12)), and quadratic termination criterion (Equation (13)). These improvements are tailored explicitly to phase signals characterized by quasi-quadratic trends combined with non-stationary vibrations. The complete vibration extraction procedure is executed as follows:
Vibration Extraction Procedure:
Input:  x ( t ) , ensemble number N e n s , noise intensity coefficient α , frequency fluctuation coefficient ξ , trend fitting error threshold δ , maximum number of IMFs Q m
Step 1
Initialization: Initialize residue r e s 0 ( i ) ( t ) = x ( t ) and noise strength σ n ( 1 ) = α · std ( x ) for ensemble i = 1 ,   2 ,     , N e n s .
Step 2
Ensemble Decomposition Processing: For each q-th IMF ( q = 1 ,   2 ,   ,   Q m ) in each ensemble:
2.1 
Adaptive Band-pass Noise Generation: Generate adaptive noise with band-pass characteristics and dynamically adjusted intensity.
σ n ( q ) = α · std ( r e s q 1 i ( t ) ) · [ 1 + ξ · C V ( f q 1 ( i ) ( t ) ) ] η ( i ,   q ) ( t ) = σ n ( q ) · η b p ( t ) std ( η b p ( t ) ) ,  
where C V ( f q 1 ( i ) ( t ) ) is the coefficient of variation of the ( q 1 ) -th IMF’s instantaneous frequency (Hilbert-transformed), adapting to non-stationary frequency fluctuations, and η b p ( t ) is band-pass noise filtered to [ f min ,   f max ] based on the phase curve Fourier transform.
2.2 
Noise Mode Reuse: Perform EMD on the generated noise η ( i ,   q ) ( t ) to extract its q-th IMF η q ( i ) ( t ) . Then generate the noise-added signal.
r e s noisy ( i ,   q ) ( t ) = r e s q 1 ( i ) ( t ) + 0.5 · σ n ( q ) · η q ( i ) ( t ) std ( η q ( i ) ( t ) )
This innovation improves mode matching with the current residue, reducing mode mixing in IMF separation.
2.3 
IMF Extraction: Perform EMD on the noise-added signal r e s noisy ( i ,   q ) ( t ) to obtain the q-th IMF i m f q ( i ) ( t ) .
2.4 
Residue Update: Update the residue as r e s q ( i ) ( t ) = r e s q 1 ( i ) ( t ) i m f q ( i ) ( t ) .
2.5 
Quadratic Termination Criterion: Calculate the normalized quadratic fitting error.
err = r e s i ,   q p = 0 2 a p t p 2 r e s i ,   q 2 ,  
where · 2 is the Euclidean norm. Repeat steps 2.1–2.4 while err < δ to prevent trend leakage into IMFs and enhance extraction accuracy.
Step 3
Ensemble Averaging: Average the results from all N e n s ensembles to obtain the final i Q m i m f q ( t ) and the average residue r e s q ( t ) .
Output: Sifting result i Q m i m f q ( t ) + r e s q ( t ) and vibration extraction ϕ v ^ ( t ) = i Q m i m f q ( t )
After the estimation is completed, a filter H 1 ( t ) = e j ϕ v ( t ) is designed to compensate for the vibration errors. If the estimation is complete, the azimuth modulation term caused by vibration errors will be removed:
s 1 ( t ,   τ ) = s p c ( t ,   τ ) · H 1 ( t ) = σ i · δ ( t τ i ( t ) ) · e j 4 π λ R B · e j 4 π λ ( Δ r / / + δ r L O S )

3.3. Platform Trajectory Deviation Estimation

To address the low-frequency trajectory deviations in THz-SAR imaging, this section presents a comprehensive parameter estimation framework that operates in conjunction with the previously described vibration compensation. The overall approach comprises two synergistic components: sub-aperture trajectory parameterization based on Doppler characteristics, followed by a PSO-MGD hybrid optimization for precise motion parameter estimation.

3.3.1. Sub-Aperture Trajectory Deviation Parameterization Based on Doppler Rate

The Doppler modulation rate γ d ( t ) can be obtained by taking the second derivative of the compensated phase expression φ 1 ( t ) :
φ 1 ( t ) = 4 π λ ( R B + x t x i 2 2 R B + y t cos θ g + z t sin θ g )
γ d ( t ) = 1 2 π d 2 φ 1 ( t ) d t 2 2 v / / 2 t λ R B 2 λ [ ( x ( t ) x i ) R B a / / ( t ) a r ( t ) ]
Here, a r ( t ) = a z ( t ) cos θ g a y ( t ) sin θ g is defined as the radial acceleration; v / / t describes the along-track velocity. When the sub-aperture length satisfies Equation (17), a r ( t ) and v / / ( t ) can be regarded as constants, and thus the Doppler rate within a single sub-aperture is treated as constant [19]:
N p 2 R B ρ r v / / · P R T ,  
where N p is the max pulse number within one subaperture, ρ r is the range resolution, and v k is the azimuth velocity within k-th subaperture. Therefore, a matching filter H 2 ( t k ) is designed for the k-th sub-aperture based on the Doppler rate γ d ,   k :
H 2 ( t k ) = e j π γ d ,   k t k 2 = e j 2 π ( v k 2 λ R B a k λ ) t k 2 ,  
where v k , a k , and t k refer to the along-track velocity, radial acceleration, and azimuth time within the k-th sub-aperture, respectively. Perform the azimuth Fourier transform on the subaperture signal.
S 2 ( f k ,   τ ) = F a z i m u t h [ s 1 ( t k ,   τ ) · H 2 ( t k ) ]
If v k and a k are accurately estimated, S 2 ( f k ,   τ ) will be a focused signal for a point target:
S 2 ( f k ,   τ ) = σ i · δ ( f k f k ,   i ) · δ ( τ τ i ) ,  
Therefore, the degree of the k-th sub-image focusing can be used as a standard for evaluating the estimation accuracy of the motion parameter [ a k ,   v k ] .

3.3.2. Parametric Optimization Algorithm with a Hybrid Optimizer

For the estimation of motion parameters v k and a k , the optimization objective function is constructed based on image entropy:
J ( a k ,   v k ) = i = 1 z S ( a k ,   v k ,   i ) 2 E 0 · ln ( S ( a k ,   v k ,   i ) 2 E 0 )
Here, z and S ( a k ,   v k ,   i ) denote the total number of scatters and the amplitude of the i-th scatter in the k-th sub-image, respectively; E 0 = i = 1 z S ( a k ,   v k ,   i ) 2 is the total image energy.
The optimization problem for estimating motion parameters θ = [ a ,   v ] T is modeled as follows:
[ a ,   v ] = θ * = arg min θ J ( θ )
The PSO is a heuristic algorithm that utilizes swarm intelligence to provide a global search capability by sharing historical and group optimum information [50]. The MGD enhances conventional gradient descent with an inertia term, offering accelerated convergence and stable first-order optimization without Hessian computation [51]. As illustrated in Figure 4, the hybrid PSO-MGD optimizer combines the global guidance of PSO with the rapid convergence of MGD for efficient and robust optimization.
Firstly, the initial positions of the particles are uniformly generated within the [ a ,   v ] motion parameter grid. The motion parameters are preliminary optimized by the PSO algorithm, with the following updates:
( θ p s o 0 ,   v 0 ) = ( U min max ,   0 ) v θ ,   i h + 1 = ω · v θ ,   i h + [ c p r p Δ p + c g r g Δ g ] · χ θ θ i h + 1 = θ i h + v θ ,   i h + 1 ,  
where h, ω , c p , c g , and χ θ refer to the number of iterations, inertia weight, personal learning factor (weighting the cognitive component Δ p ), global learning factor (weighting the social component Δ g ), and balanced factor, respectively.
Moreover, to prevent premature convergence in PSO, we employ a dynamic inertia weight strategy where ω decreases linearly from 0.9 to 0.4 during iterations, and implement a diversity preservation mechanism that applies random position perturbations to 85% of the particles while preserving the top 15% when population diversity falls below a threshold Δ θ = 0.02 .
Δ θ = 1 N p s o i = 1 N p s o | θ i θ b e s t | | θ m a x θ m i n | ,  
where θ i = [ a i ,   v i ] is the position vector of the i-th particle, θ b e s t = [ a b e s t ,   v b e s t ] is the current global best position, and θ m a x = [ a m a x ,   v m a x ] and θ m i n = [ a m i n ,   v m i n ] define the dynamic range of the swarm’s positions at the current state.
The switching from PSO to MGD occurs when either of the following criteria is met: (1) the maximum PSO iteration count h m a x is reached, or (2) the relative improvement in the global best fitness falls below ϵ = 10 4 for ten consecutive iterations, indicating convergence stagnation. The output from the PSO optimizer is fed into the MGD as its initial state to refine the solution further.
θ m g d 0 = θ p s o = [ a p s o ,   v p s o ] T m θ l + 1 = β · m θ l + ( 1 β ) · J θ | θ l θ l + 1 = θ l + η · χ θ · m θ l + 1 ,  
where l, β , and η refer to the number of MGD iterations, momentum coefficient, and learning rate, respectively. The final estimated motion parameter θ f i n is determined by the population position with the minimum value of the fitness function.
After traversing all subapertures, the radar platform’s motion is reconstructed using estimated motion parameters and extracted vibration components.
x ^ = r e c o n ( v / / ^ ) Δ R e ^ = r e c o n ( a r ^ ,   δ r v ^ ,   v / / ^ ) R ^ = R i d e a l + Δ R e ^
Using the reconstructed slant range with the compressed echo in the Back-Projection Algorithm (BPA) produces a well-focused SAR image.
I ( x i ,   y i ) = m = 1 M [ s p c t m ,   τ m ( x i ,   y i ) · e j 4 π λ R m ^ ( x i ,   y i ) · w m ( x i ,   y i ) ] ,  
where M is the total number of sampling points, I ( x i ,   y i ) is the pixel intensity at target position ( x i ,   y i ) , t m is m-th the azimuth sampling points, s r p c ( t m ,   τ m ( x i ,   y i ) ) represents the m-th compressed signal sampled at τ m = 2 R m ^ / c , R m ^ ( x i ,   y i ) is the distance between the target ( x i ,   y i ) and radar at the m-th pulse, and w m ( x i ,   y i ) is an optional beam mask that retains only contributions within the radar beam.

4. Extensive Simulation and Analysis

This section will present the point targets and complex scene simulation results to verify the accuracy of the proposed algorithm. The radar system parameters used for the simulation are shown in Table 1. The motion parameters of vibration errors are shown in Table 2. Based on Equation (17) and the radar system parameters, A total of 4000 azimuth sampling points are divided into 20 sub-apertures (each contains 200 pulses).

4.1. The Performance of Composite Modulated Waveform

First, the composite modulated waveform’s pulse compression and low capture performance will be calculated. A comparison will be made with the performance of the traditional LFM signal, as shown in the Table 3.
The Power Low Probability of Intercept (LPI) factor is defined as the weighted product of peak power and its occurrence frequency, offering a comprehensive measure of radar signal interceptability—higher values indicate poorer LPI performance. The Kullback–Leibler Divergence (KLD) quantifies the LPI quality of SAR waveforms by measuring their similarity to white noise, which is considered the optimal waveform for LPI. A lower KLD signifies closer resemblance to white noise and thus superior stealth performance [52,53]. In Comparison with conventional LFM signals, composite modulated waveforms achieve comparable pulse compression performance while significantly improving LPI characteristics.

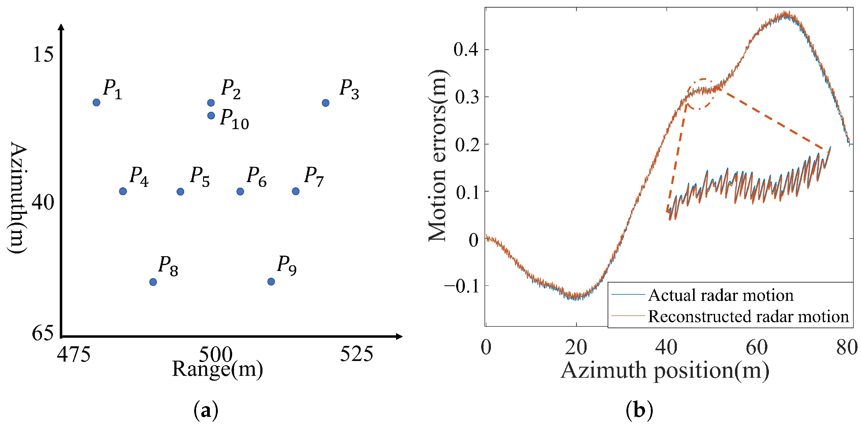
4.2. The Point Targets Simulation

The scene contains several strong scatterers distributed across multiple range bins, as shown in Figure 5a. The blue line in Figure 5b displays the motion error of SAR varying with the azimuth position, while the orange line represents the radar movement reconstructed by the proposed algorithm framework. The following is the specific process of the scheme.

4.2.1. Extraction and Estimation of Vibration Errors

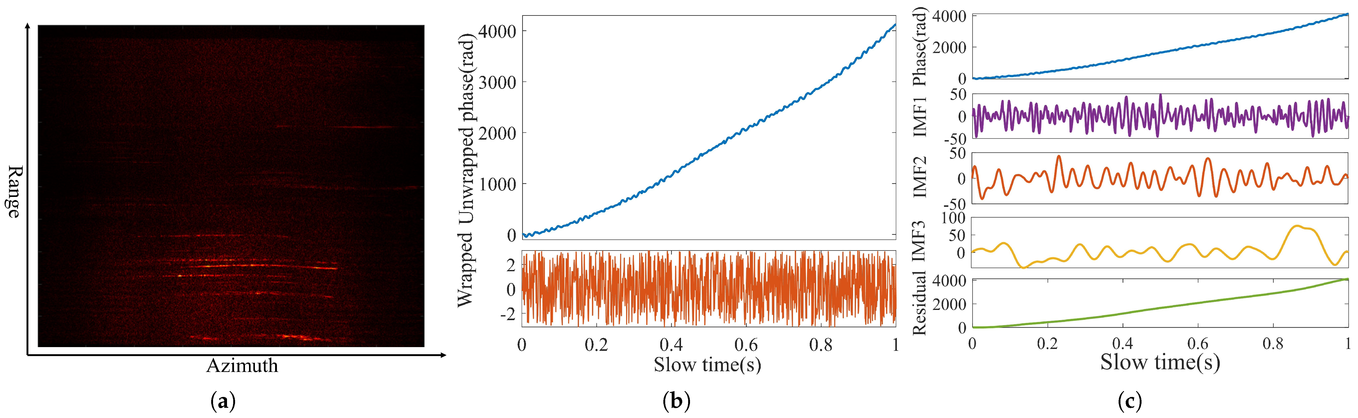
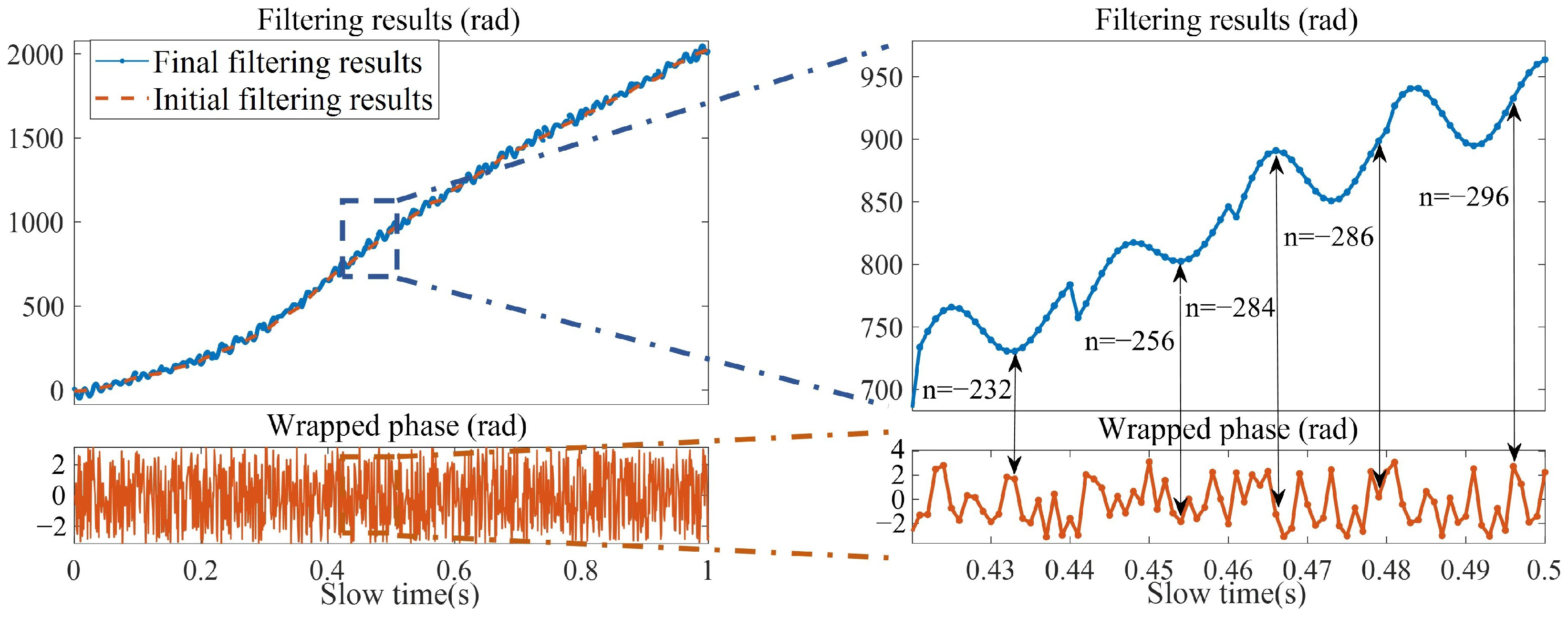
Then, the process noise covariance matrix Q init = diag [ 10 12 ,   10 12 ,   10 12 ] and the wrapped phase curve are input into the QKF algorithm framework for phase unwrapping. After adaptive adjustment, the covariance matrix is updated to Q adpt = diag [ 1.324 × 10 3 ,   2.521 × 10 5 ,   1.993 × 10 6 ] . The outputs are shown in Figure 6: the initial filtering result ϕ init ( t m ) , the final unwrapped filtering result ϕ unwrapped ( t m ) , and the wrapping integer n ( t m ) .
By comparing the results of the traditional method shown in Figure 7, the QKF unwrapping method effectively resolves the phase distortion challenges under significant vibration errors, exhibiting both high accuracy and robustness.
Then, the phase information obtained from the previous unwrapping step is used as input for the enhanced ICEEMDAN algorithm to extract vibration components. The key parameters—including the ensemble number N e n s , noise intensity coefficient α , frequency fluctuation coefficient ξ , trend fitting error δ , and maximum number of sifting iterations I max i c e e —are typically set within the ranges of 200–500, 0.1–0.4, 0.1–0.3, 0.02–0.05, and 200–600, respectively, to ensure robust and adaptive signal decomposition.
Figure 8 shows the Fourier transform of the filtered signal. The spectrum indicates the vibration frequency band is approximately [20 Hz, 80 Hz]. A band-pass filter with this passband is therefore used to generate band-limited noise.
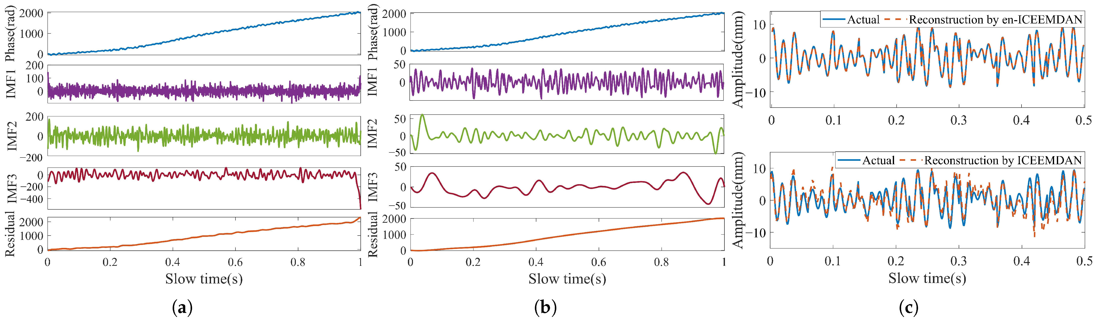
The enhanced ICEEMDAN algorithm offers significant advantages over the standard version. As shown in Figure 9, the use of dynamic band-pass noise injection enables precise capture of vibration components and effectively avoids the aliasing of quadratic trends, resulting in highly accurate extraction with minimal error.

4.2.2. Estimation of Radial and Along-Track Motion Errors

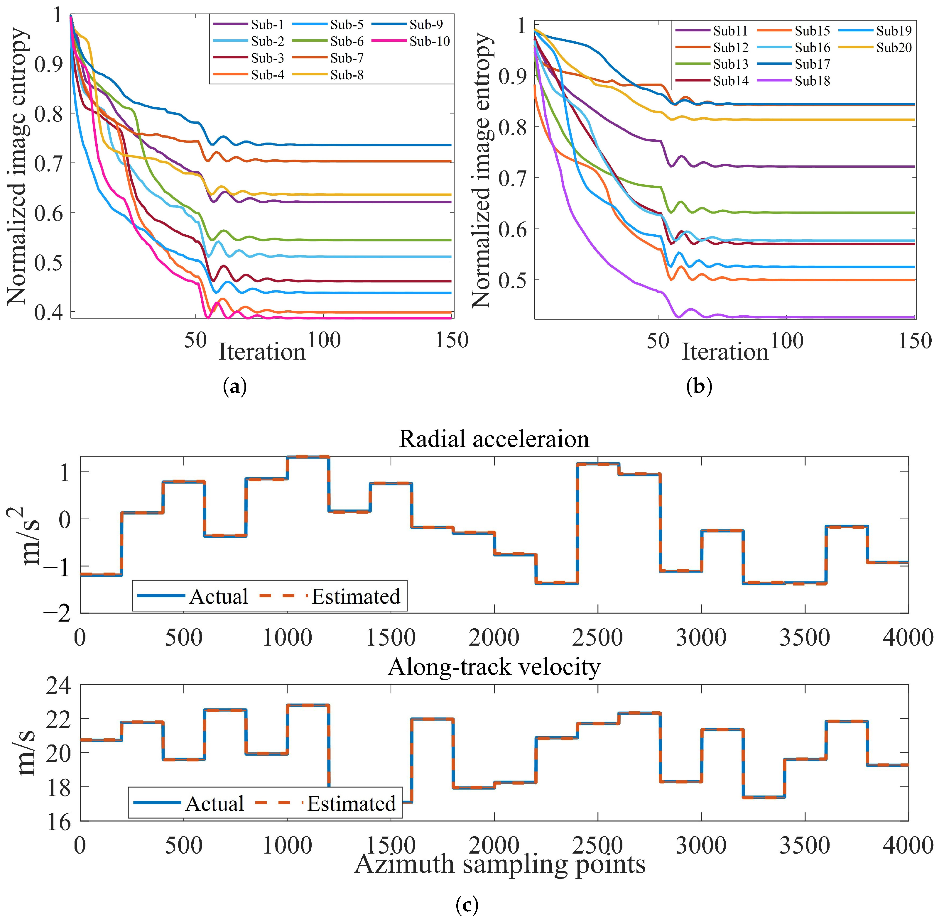
Following vibration MOCO and sub-aperture division, the sub-images are processed using a PSO-MGD hybrid optimizer with the following configuration: population size 1000; PSO maximum iterations h m a x 50; MGD maximum iterations l m a x   100 ; c p and c g randomly chosen from [1.5, 2.5]; χ θ [ 0.1 ,   0.9 ] ; inertia weight ω linearly decaying from 0.9 to 0.4; momentum coefficient β decreasing from 0.99 to 0.8; and learning rate η reducing from 0.6 to 0.1. Initial positions [ a 0 ,   v 0 ] are uniformly sampled within the velocity range [14 m/s, 26 m/s] and acceleration range [−5 m/s2, 5 m/s2].
Figure 10a,b show the iterative curves of all sub-apertures, and Figure 10c shows the estimated results of the along-track velocity and radial acceleration of all sub-apertures.

4.2.3. Comparison of Vibration Error Estimation Methods

To further evaluate the proposed vibration estimation method, we compare it with three existing approaches: the time-domain method in [33], which models the phase curve with quadratic and multi-sine terms; the frequency-domain technique combining LCT, EMD, and curve fitting in [25]; and the simulated annealing-enhanced DSFMT method in [27]. For the first two approaches, we replaced their standard sine-fitting step with a parameterized time-varying amplitude and frequency model. The estimated vibration parameters are then used in vibration reconstruction.
In addition, the normalized root-mean-square error (NRMSE) defined in the following equation is employed to illustrate the precision of the proposed method.
N R M S E = δ r v ( t ) δ r v ^ ( t ) 2 δ r v ( t ) 2
where δ r v ( t ) and δ r v ^ ( t ) refer to the actual value of vibration and reconstructed vibration at each sampling point.
The vibration reconstruction results in Figure 11 and Table 4 demonstrate that the proposed extraction algorithm achieves superior estimation accuracy compared to existing approaches. The inherent limitations of these baseline methods become particularly pronounced when handling THz-SAR’s non-stationary vibrations and hybrid errors. The Signal of Interest Fitting (SOIF) method in [33] and the LCT method in [25] suffer from severely deteriorated computational efficiency due to the challenging problem of fitting sine curves with time-varying coefficients for non-stationary vibrations. This limitation is further compounded by the hybrid low-frequency trajectory deviations present in practical scenarios, which substantially degrade the separation accuracy of instantaneous frequency (IF) components in the LCT method [25] and reduce parameter projection efficiency in the DSFMT method [27]. Moreover, for time-varying vibration scenarios where parameters cannot be effectively estimated as optimization variables, the conventional frequency-domain analysis in the DSFMT method [27] can only yield fixed vibration parameters, resulting in severely compromised extraction accuracy.

4.2.4. Comparison of the Proposed Hybrid MOCO Scheme with Existing Methods

To rigorously benchmark the performance of the proposed THz-SAR motion compensation scheme, we have selected a range of established methods for comparison. These baseline techniques are categorized into two groups: non-parametric autofocus strategies and parametric estimation methods. The former includes widely-adopted algorithms like the conventional PGA in [54] and a modern non-parametric method based on Tsallis-entropy in [47], both of which achieve autofocus without assuming a specific model. The sub-aperture minimal entropy algorithm (MEA) in [19] represents the latter, which explicitly parameterizes and estimates motion errors. All compared methods were evaluated using identical THz-SAR simulated echo signals generated under the same error conditions to ensure a direct and fair comparison of their effectiveness.
For the method in [19], the proposed vibration error compensation approach is applied in advance to preprocess the raw echo signal, enabling a comparative analysis of the estimation accuracy and speed of the two parameter optimization strategies.
As evidenced by Figure 12 and Table 5, the proposed hybrid strategy leverages PSO’s global optimization and MGD’s rapid gradient descent. It achieves comparable computational efficiency to Newton’s method in [19] while delivering superior parameter estimation and image quality, and effectively avoiding local optima.
The results from Figure 13 and Table 6 confirm that the proposed hybrid scheme enhances both image focusing quality and optimization efficiency over current methods while demonstrating robustness against non-stationary platform vibrations and trajectory deviations. Furthermore, as evidenced by Figure 13g–i, the proposed algorithm exhibits a superior capability in resolving two adjacentc, which underscores its advancement in achieving finer resolution. Select an isolated strong scattering point in the SAR image and plot its range and azimuth profiles. The resolution obtained, PSLR, and ISLR are shown in Table 7.
The results (Figure 14 and Table 7) demonstrate that the proposed motion compensation algorithm achieves a superior azimuth resolution of 0.0428 m, significantly outperforming the baseline techniques. This gain is attributed to our framework’s enhanced capability to estimate and correct both non-stationary vibrations and trajectory deviations accurately—the primary factors degrading practical resolution. By adaptively integrating motion sensing with a robust hybrid optimizer, our approach effectively restores resolution closer to the theoretical limit in the presence of complex motion errors.
The limitations of the baseline methods stem from their inherent algorithmic constraints. Among non-parametric approaches, PGA in [54] relies heavily on strong, isolated scatterers, resulting in coarse compensation. The Tsallis-entropy method in [47], despite its improved entropy design, still struggles with accuracy and efficiency due to its point-by-point phase optimization. For parametric methods, MEA in [19] depends on derivative-based Newton iterations, which are prone to local minima and yield insufficient parameter estimation accuracy, thus limiting focusing performance.

4.3. The Complex Scene Simulation

This section presents an imaging simulation conducted on a complex scene to further validate the performance of the proposed algorithm. To establish a realistic and credible test scenario, the simulation scene was derived from an existing SAR image. This real image served as the reference for generating a synthetic digital replica covering a 50 m × 50 m area. The scene was then discretized into a high-resolution grid of 1000 × 1000 individual scatterers. Crucially, each of these scatterers was assigned distinct electromagnetic scattering characteristics to mimic the varied responses of different ground targets. This rigorous generation process guaranteed that the simulated echoes used for evaluation accurately replicated the complexities encountered in practical THz-SAR data processing.
Figure 15 provides a ground truth of the scene, in which the key imaging objects are clearly annotated: buildings containing strong scattering points are marked with yellow elliptical boxes, the river with blue rectangular boxes, and roads with orange rectangular boxes.

4.3.1. The Process of Complex Scene Simulation

The raw echo signal is used as input for the proposed algorithm scheme, and the estimation and optimization process is illustrated in Figure 16. The imaging results processed by different algorithms are described in Figure 17 and Table 8.
As demonstrated in Table 8 and Figure 17, the proposed image reconstruction method exhibits superior overall imaging capabilities compared to existing parametric and non-parametric autofocus techniques. While its computational speed is lower than that of fast autofocusing algorithms such as PGA in specific scenarios, it achieves robust image optimization without relying on the presence of strong scatterers. In contrast, the Tsallis-entropy method in [47] imposes a significant computational burden due to its point-by-point phase correction, and the MEA method in [19] suffers from insufficient accuracy in parameter iteration. By virtue of the precise extraction of vibrational errors and the hybrid PSO-MGD optimization operator, the proposed framework enables accurate motion parameter estimation and delivers robust, optimized image reconstruction.
Furthermore, the proposed algorithm demonstrates excellent focusing performance on diverse and challenging targets within complex scenes. As evidenced in Figure 18, it delivers sharper and better-defined images for various objects—including buildings with strong scatterers, rivers, and roads—compared to all baseline methods.

4.3.2. The Complex Scene Simulation Under Different SNR Levels

To evaluate the robustness of the proposed method under realistic noisy conditions, a series of simulations was conducted at different signal-to-noise ratio (SNR) levels.
Analysis of Figure 19 and Figure 20b demonstrates that Newton’s method in [19] is inherently susceptible to local minima when optimizing parameters from low-SNR imagery, resulting in rapidly deteriorating estimation precision as SNR decreases. This behavior occurs because Newton’s method relies on precise second-order Hessian information, which becomes numerically unstable and amplifies noise in low-SNR conditions, causing erratic updates and convergence to local minima. The PSO-MGD optimizer within our proposed scheme seamlessly bridges this gap by fusing global particle swarm exploration with momentum gradient descent, thereby achieving resilient convergence and superior parameter estimation robustness.
A comprehensive analysis integrating Figure 20a,c and Figure 21 confirms that the proposed imaging scheme maintains superior and stable image optimization capability under low-SNR conditions, outperforming the two compared algorithms. As clearly demonstrated in Figure 22, the originally defocused areas in the scene are effectively refocused by the proposed method, achieving significantly better focal quality than the other two approaches. These results validate the robustness of the proposed method in preserving image focus and estimation accuracy under significant noise.
This robustness stems from the synergistic integration of three core components: the adaptive QKF suppresses phase unwrapping errors by dynamically adjusting Q a d a p t based on phase residuals; the enhanced ICEEMDAN improves noise resistance through band-limited noise injection, concentrating energy in vibration-related bands; and the hybrid PSO–MGD optimizer ensures reliable entropy minimization by merging global search with gradient information. Together, these mechanisms enable the proposed scheme to retain imaging precision and stability under challenging noise conditions.

5. Conclusions

This paper has developed a systematic scheme for motion compensation and parameter estimation in composite modulated THz-SAR. The proposed scheme integrates composite modulation for high-resolution, LPI echo acquisition, a non-stationary hybrid error model resolved via an adaptive quadratic Kalman filter for phase unwrapping, an enhanced ICEEMDAN method for vibration error extraction, and a PSO-MGD hybrid optimizer for robust sub-aperture parameter estimation. The simulation results on point targets and complex scenes using 0.1 THz UAV-SAR data validate that the method outperforms existing parametric and non-parametric algorithms in imaging focus quality under various SNR levels. Future work will validate this approach using real measured data from THz-SAR platforms and address practical challenges in wideband waveform coding design. Specifically, we will pursue two key directions: optimizing LPI waveform coding through multi-objective strategies, and conducting a systematic study on hardware feasibility—from component design to experimental validation. A further direction will involve migrating the proposed motion compensation framework to other advanced imaging algorithms to assess its generalizability and enable a more comprehensive comparative performance analysis.

Author Contributions

Conceptualization, C.W. and Y.Z.; methodology, C.W.; software, C.W.; validation, C.W.; formal analysis, C.W.; investigation, C.W.; resources, Y.Z.; data curation, C.W.; writing—original draft preparation, C.W.; writing—review and editing, C.W., X.Z., Y.S. and Y.Z.; visualization, C.W.; supervision, Y.S. and Y.Z.; project administration, Y.S. and Y.Z.; funding acquisition, Y.Z. All authors have read and agreed to the published version of the manuscript.

Funding

This work was financially supported by the Shandong Provincial Natural Science Foundation (ZR2023ZD08, ZR2024LLZ006), the National Key Research and Development Program of China (2022YFA1405200), the National Natural Science Foundation of China (82527803, 62371272, U25A20143), and the Key Technology Program of Qingdao City (23-1-2-qljh-5-gx).

Data Availability Statement

Data are contained within this article.

Acknowledgments

The authors would like to express their gratitude to Yanhua Wang from the Radar Technology Research Institute at Beijing Institute of Technology for his valuable guidance and suggestions. This work was also supported by the Shandong Key Laboratory of Metamaterial and Electromagnetic Manipulation Technology, the Multidisciplinary Team Program of Shandong University, the Qilu Scholar Program of Shandong University, and the Young Scholars Future Program of Shandong University.

Conflicts of Interest

The authors declare no conflicts of interest.

References

  1. Horiuchi, N. Endless applications. Nat. Photonics 2010, 4, 140. [Google Scholar] [CrossRef]
  2. Bin, Y.; Guangkun, Y.; Dongyan, X.; Xiaodan, S. Analysis on the use of THz technology in the military application. Laser Infrared 2011, 41, 376–380. [Google Scholar] [CrossRef]
  3. Vaseashta, A. New THz technologies and applications in applications in support of safety and security. In THz and Security Applications: Detectors, Sources and Associated Electronics for THz Applications; Springer: Berlin/Heidelberg, Germany, 2014; pp. 277–292. [Google Scholar] [CrossRef]
  4. Yang, X.; Zhao, X.; Yang, K.; Liu, Y.; Liu, Y.; Fu, W.; Luo, Y. Biomedical applications of terahertz spectroscopy and imaging. Trends Biotechnol. 2016, 34, 810–824. [Google Scholar] [CrossRef]
  5. Ding, J.; Kahl, M.; Loffeld, O.; Bolívar, P.H. THz 3-D image formation using SAR techniques: Simulation, processing and experimental results. IEEE Trans. Terahertz Sci. Technol. 2013, 3, 606–616. [Google Scholar] [CrossRef]
  6. Deng, C.; Wang, Y.; Liu, Z.; Wang, X.; Li, C.; Jiang, T. Investigation on the motion compensation of the THz SAR. In Proceedings of the IET International Radar Conference, Manchester, UK, 13–14 May 2015; pp. 1–4. [Google Scholar] [CrossRef]
  7. Appleby, R.; Wallace, H.B. Standoff detection of weapons and contraband in the 100 GHz to 1 THz region. IEEE Trans. Antennas Propag. 2007, 55, 2944–2956. [Google Scholar] [CrossRef]
  8. Qiu, H.; Yu, X.; Cui, G.; Yang, J.; Kong, L. Wideband LPI Radar Subpulse Waveform Design, Processing and Analysis. IEEE Trans. Aerosp. Electron. Syst. 2024, 61, 416–432. [Google Scholar] [CrossRef]
  9. Schleher, D. LPI radar: Fact or fiction. IEEE Aerosp. Electron. Syst. Mag. 2006, 21, 3–6. [Google Scholar] [CrossRef]
  10. Chen, J.; Wang, J.; Zhang, Y.; Wang, F.; Zhou, J. Spatial information-theoretic optimal LPI radar waveform design. Entropy 2022, 24, 1515. [Google Scholar] [CrossRef]
  11. Yang, J.; Zhang, H. LPI Spotlight SAR Imaging with Composite Modulation and PRF Agility Based on Polar Format Algorithm. Signal Image Video Process. 2025, 19, 624. [Google Scholar] [CrossRef]
  12. Zhang, H.; Rong, H.; Tang, J.; Liu, Y.; Yu, Z.; Wang, Z.; Chen, S. LPI SAR imaging based on complex modulation waveform and BPA: Feasibility study. Signal Image Video Process. 2025, 19, 1127. [Google Scholar] [CrossRef]
  13. Wang, S.; He, P. Research on low intercepting radar waveform based on LFM and barker code composite modulation. In Proceedings of the 2018 IEEE International Conference on Sensor Networks and Signal Processing (SNSP), Xi’an, China, 28–31 October 2018; pp. 297–301. [Google Scholar] [CrossRef]
  14. Li, X. Design of Low Probability of Intercept Waveforms for Synthetic Aperture Radar. Ph.D. Thesis, University of Electronic Science and Technology of China, Chengdu, China, 2022. Available online: https://d.wanfangdata.com.cn/thesis/D02677214 (accessed on 4 December 2025).
  15. Gao, H.; Li, C.; Wu, S.; Geng, H.; Zheng, S.; Qu, X.; Fang, G. Study of the extended phase shift migration for three-dimensional MIMO-SAR imaging in terahertz band. IEEE Access 2020, 8, 24773–24783. [Google Scholar] [CrossRef]
  16. Ding, L.; Ye, Y.; Ye, G.; Wang, X.; Zhu, Y. Bistatic synthetic aperture radar with undersampling for terahertz 2-D near-field imaging. IEEE Trans. Terahertz Sci. Technol. 2018, 8, 174–182. [Google Scholar] [CrossRef]
  17. Shi, S.; Li, C.; Hu, J.; Zhang, X.; Fang, G. Study of phase error reconstruction and motion compensation for terahertz SAR with sparsity-promoting parameter estimation. IEEE Trans. Terahertz Sci. Technol. 2020, 11, 122–134. [Google Scholar] [CrossRef]
  18. Li, Z.; Wang, D.; Zhang, F.; Xie, Y.; Zhu, H.; Li, W.; Xu, Y.; Chen, L. Position and orientation system error analysis and motion compensation method based on acceleration information for circular synthetic aperture radar. Remote Sens. 2024, 16, 623. [Google Scholar] [CrossRef]
  19. Shi, S.; Li, C.; Hu, J.; Zhang, X.; Fang, G. Motion compensation for terahertz synthetic aperture radar based on subaperture decomposition and minimum entropy theorem. IEEE Sens. J. 2020, 20, 14940–14949. [Google Scholar] [CrossRef]
  20. Liu, J.; Li, J.; Min, R.; Li, Y.; Wei, S.; Xiao, H.; Pi, Y. A Multi-channel Motion Compensation Algorithm Based on Adaptive Sub-aperture Division for Terahertz Circular SAR. IEEE Trans. Geosci. Remote Sens. 2024, 62, 5110617. [Google Scholar] [CrossRef]
  21. Luo, S.; Wang, Q.; Li, Y.; Chen, X.; Zhu, Y. A Two-Step Motion Compensation Method for Polar Format Images of Terahertz SAR Based on Echo Data. IEEE J. Sel. Top. Appl. Earth Obs. Remote Sens. 2024, 17, 16860–16875. [Google Scholar] [CrossRef]
  22. Wang, Q.; Pepin, M.; Beach, R.J.; Dunkel, R.; Atwood, T.; Santhanam, B.; Gerstle, W.; Doerry, A.W.; Hayat, M.M. SAR-based vibration estimation using the discrete fractional Fourier transform. IEEE Trans. Geosci. Remote Sens. 2012, 50, 4145–4156. [Google Scholar] [CrossRef]
  23. Wang, Q.; Pepin, M.; Wright, A.; Dunkel, R.; Atwood, T.; Santhanam, B.; Gerstle, W.; Doerry, A.W.; Hayat, M.M. Reduction of vibration-induced artifacts in synthetic aperture radar imagery. IEEE Trans. Geosci. Remote Sens. 2013, 52, 3063–3073. [Google Scholar] [CrossRef]
  24. Li, Y.; Ding, L.; Zheng, Q.; Zhu, Y.; Sheng, J. A novel high-frequency vibration error estimation and compensation algorithm for THz-SAR imaging based on local FrFT. Sensors 2020, 20, 2669. [Google Scholar] [CrossRef]
  25. Chen, S.; Wang, Y.; Zhang, Y. Compensation for high-frequency vibration of SAR imaging in the terahertz band based on linear chirplet transform and empirical mode decomposition. IEEE J. Sel. Top. Appl. Earth Obs. Remote Sens. 2023, 16, 1427–1446. [Google Scholar] [CrossRef]
  26. Yang, Q.; Deng, B.; Wang, H.; Qin, Y. Parameter estimation and image reconstruction of rotating targets with vibrating interference in the terahertz band. J. Infrared Millim. Terahertz Waves 2017, 38, 909–928. [Google Scholar] [CrossRef]
  27. Wang, Y.; Wang, Z.; Zhao, B.; Xu, L. Enhancement of azimuth focus performance in high-resolution SAR imaging based on the compensation for sensors platform vibration. IEEE Sens. J. 2016, 16, 6333–6345. [Google Scholar] [CrossRef]
  28. Xue, W.; Ai, J.; Zhu, Y.; Chen, J.; Zhuang, S. AIS-FCANet: Long-term AIS Data assisted Frequency-Spatial Contextual Awareness Network for Salient Ship Detection in SAR Imagery. IEEE Trans. Aerosp. Electron. Syst. 2025, 61, 15166–15171. [Google Scholar] [CrossRef]
  29. Ai, J.; Mao, Y.; Luo, Q.; Jia, L.; Xing, M. SAR target classification using the multikernel-size feature fusion-based convolutional neural network. IEEE Trans. Geosci. Remote Sens. 2021, 60, 5214313. [Google Scholar] [CrossRef]
  30. Wang, J.; Liu, J.; Zhang, P.; Jia, Q.; Yang, X.; Du, S.; Bai, X. MDFA-AconvNet: A Novel Multiscale Dilated Fusion Attention All-Convolution Network for SAR Target Classification. Information 2025, 16, 1007. [Google Scholar] [CrossRef]
  31. Ai, J.; Tian, R.; Luo, Q.; Jin, J.; Tang, B. Multi-scale rotation-invariant Haar-like feature integrated CNN-based ship detection algorithm of multiple-target environment in SAR imagery. IEEE Trans. Geosci. Remote Sens. 2019, 57, 10070–10087. [Google Scholar] [CrossRef]
  32. Zhaofa, W.; Yong, W.; Yang, D.; Xueyong, S.; Gang, T. Novel approach of motion compensation for the terahertz SAR imaging based on measured data. In Proceedings of the 2021 IEEE International Geoscience and Remote Sensing Symposium IGARSS, Brisbane, Australia, 11–16 July 2021; pp. 5171–5174. [Google Scholar] [CrossRef]
  33. Fan, L.; Wang, H.; Yang, Q.; Deng, B. High-quality airborne terahertz video SAR imaging based on echo-driven robust motion compensation. IEEE Trans. Geosci. Remote Sens. 2024, 62, 2001817. [Google Scholar] [CrossRef]
  34. Hao, Z.; Sun, J.; Gu, D. A novel motion compensation method for high resolution terahertz SAR imaging. In Proceedings of the 2022 15th IEEE International Congress on Image and Signal Processing, BioMedical Engineering and Informatics (CISP-BMEI), Shenzhen, China, 13–15 October 2022; pp. 1–6. [Google Scholar] [CrossRef]
  35. Hao, Z.; Zhang, Q.; Sun, J. Terahertz SAR Vibration Compensation Based on Alternating Direction Method of Multipliers. In Proceedings of the 2023 8th IEEE Asia-Pacific Conference on Synthetic Aperture Radar (APSAR), Taipei, Taiwan, 14–17 November 2023; pp. 1–5. [Google Scholar] [CrossRef]
  36. Xia, H.; Chen, Q.; Li, Y.; Fu, C.; Wang, H. A high frequency vibration compensation approach in terahertz SAR based on wavelet multi-resolution analysis. In Proceedings of the 2018 IEEE China International SAR Symposium (CISS), Beijing, China, 19–21 June 2018; pp. 1–5. [Google Scholar] [CrossRef]
  37. Sun, J.; Hao, Z.; Li, Q.; Li, D. Vibration compensation of airborne terahertz SAR based on along track interferometry. IEEE Geosci. Remote Sens. Lett. 2021, 19, 4019105. [Google Scholar] [CrossRef]
  38. Liu, J.; Li, Y.; Li, J.; Min, R.; Pi, Y.; Wei, S. Effective Motion Compensation of THZ SAR Imaging Based on Range Sub-Band Conjugation. In Proceedings of the IGARSS 2024—IEEE International Geoscience and Remote Sensing Symposium, Kuala Lumpur, Malaysia, 21–26 July 2024; pp. 2341–2344. [Google Scholar] [CrossRef]
  39. Luo, Y.; Zhang, Q.; Qiu, C.w.; Liang, X.j.; Li, K.m. Micro-Doppler effect analysis and feature extraction in ISAR imaging with stepped-frequency chirp signals. IEEE Trans. Geosci. Remote Sens. 2009, 48, 2087–2098. [Google Scholar] [CrossRef]
  40. Deng, B.; Wang, H.Q.; Li, X.; Qin, Y.L.; Wang, J.T. Generalised likelihood ratio test detector for micro-motion targets in synthetic aperture radar raw signals. IET Radar Sonar Navig. 2011, 5, 528–535. [Google Scholar] [CrossRef]
  41. Qiao, Y.; Ma, D.; Li, Z. Unsteady numerical simulation of propeller/wing interaction. J. Aerosp. Power 2015, 30, 1366–1373. [Google Scholar] [CrossRef]
  42. Ayele, W.; Maldonado, V.; Parameswaran, S. Experiments of lift-bending response on a slender UAV wing structure with control surface under extreme flow turbulence. Aerospace 2024, 11, 131. [Google Scholar] [CrossRef]
  43. Zhang, Z.; Xie, C.; Wang, W.; An, C. An experimental and numerical evaluation of the aerodynamic performance of a UAV propeller considering pitch motion. Drones 2023, 7, 447. [Google Scholar] [CrossRef]
  44. Jonsson, E.; Riso, C.; Lupp, C.A.; Cesnik, C.E.; Martins, J.R.; Epureanu, B.I. Flutter and post-flutter constraints in aircraft design optimization. Prog. Aerosp. Sci. 2019, 109, 100537. [Google Scholar] [CrossRef]
  45. Schippers, H.; Vos, G. Analysis of vibrating lightweight radar antennas. In Proceedings of the 2009 IEEE International Radar Conference “Surveillance for a Safer World” (RADAR 2009), Bordeaux, France, 12–16 October 2009; pp. 1–4. Available online: https://ieeexplore.ieee.org/document/5438370 (accessed on 11 December 2025).
  46. Singha, D.; Murugan, S. Dynamic and aeroelastic analysis of UAV wing with moving force, moving moment and moving torque. Discov. Mech. Eng. 2025, 4, 54. [Google Scholar] [CrossRef]
  47. Chen, S.; Wang, Y.; Li, H. Tsallis Entropy-Based Nonparametric Focusing Algorithm under Dual-Stage Processing Framework for THz SAR Imaging. IEEE J. Sel. Top. Appl. Earth Obs. Remote Sens. 2025, 18, 12845–12864. [Google Scholar] [CrossRef]
  48. Monfort, A.; Renne, J.P.; Roussellet, G. A quadratic Kalman filter. J. Econom. 2015, 187, 43–56. [Google Scholar] [CrossRef]
  49. Pan, Z.; Xu, B.; Chen, W.; Fan, D.; Meng, X.; Peng, M.; Zhou, C. Improved Complete Ensemble Empirical Mode Decomposition with Adaptive Noise and Its Application in Noise Reduction for Fiber Optic Sensing. J. Light. Technol. 2024. [Google Scholar] [CrossRef]
  50. Zhang, Y.; Wang, S.; Ji, G. A comprehensive survey on particle swarm optimization algorithm and its applications. Math. Probl. Eng. 2015, 2015, 931256. [Google Scholar] [CrossRef]
  51. Zeng, K.; Liu, J.; Jiang, Z.; Xu, D. Scaling transition from momentum stochastic gradient descent to plain stochastic gradient descent. arXiv 2021, arXiv:2106.06753. [Google Scholar] [CrossRef]
  52. Fancey, C.; Alabaster, C. The metrication of low probability of intercept waveforms. In Proceedings of the 2010 IEEE International Waveform Diversity and Design Conference, Orlando, FL, USA, 22–25 March 2010; pp. 58–62. [Google Scholar] [CrossRef]
  53. Chen, J.; Wang, F.; Zhou, J. The metrication of LPI radar waveforms based on the asymptotic spectral distribution of wigner matrices. In Proceedings of the 2015 IEEE International Symposium on Information Theory (ISIT), Hong Kong, China, 14–19 June 2015; pp. 331–335. [Google Scholar] [CrossRef]
  54. Wahl, D.E.; Eichel, P.; Ghiglia, D.; Jakowatz, C. Phase gradient autofocus-a robust tool for high resolution SAR phase correction. IEEE Trans. Aerosp. Electron. Syst. 2002, 30, 827–835. [Google Scholar] [CrossRef]
Figure 1. Schematic diagram of the composite modulated waveform structure.
Figure 1. Schematic diagram of the composite modulated waveform structure.
Remotesensing 17 04036 g001
Figure 2. General imaging scenario of stripmap THz-SAR with the motion error.
Figure 2. General imaging scenario of stripmap THz-SAR with the motion error.
Remotesensing 17 04036 g002
Figure 3. Flowchart of the proposed error parameter estimation and imaging optimization algorithm.
Figure 3. Flowchart of the proposed error parameter estimation and imaging optimization algorithm.
Remotesensing 17 04036 g003
Figure 4. The PSO-MGD hybrid optimization scheme.
Figure 4. The PSO-MGD hybrid optimization scheme.
Remotesensing 17 04036 g004
Figure 5. The track and scene of point targets simulation: (a) The point targets scene. (b) Motion reconstruction in the point targets simulation based on the proposed scheme.
Figure 5. The track and scene of point targets simulation: (a) The point targets scene. (b) Motion reconstruction in the point targets simulation based on the proposed scheme.
Remotesensing 17 04036 g005
Figure 6. The phase reconstruction via the QKF method.
Figure 6. The phase reconstruction via the QKF method.
Remotesensing 17 04036 g006
Figure 7. Phase unwrapping process via the traditional method.
Figure 7. Phase unwrapping process via the traditional method.
Remotesensing 17 04036 g007
Figure 8. Fourier transform result of the filtering result in Figure 6.
Figure 8. Fourier transform result of the filtering result in Figure 6.
Remotesensing 17 04036 g008
Figure 9. Vibration errors extraction (slow time 0–0.5 s): (a) The ICEEMDAN sifting results. (b) The enhanced ICEEMDAN sifting results. (c) The comparison of vibration reconstruction results.
Figure 9. Vibration errors extraction (slow time 0–0.5 s): (a) The ICEEMDAN sifting results. (b) The enhanced ICEEMDAN sifting results. (c) The comparison of vibration reconstruction results.
Remotesensing 17 04036 g009
Figure 10. Optimization process of sub-image: (a) Subaperture convergence curves (1–10). (b) Subaperture convergence curves (11–20). (c) The estimation results of motion parameters.
Figure 10. Optimization process of sub-image: (a) Subaperture convergence curves (1–10). (b) Subaperture convergence curves (11–20). (c) The estimation results of motion parameters.
Remotesensing 17 04036 g010
Figure 11. Vibration reconstructing results (10 dB): (a) Sine fitting of SoI in [33]. (b) LCT method in [25]. (c) Simulated annealing-enhanced DSFMT method in [27]. (d) The proposed algorithm.
Figure 11. Vibration reconstructing results (10 dB): (a) Sine fitting of SoI in [33]. (b) LCT method in [25]. (c) Simulated annealing-enhanced DSFMT method in [27]. (d) The proposed algorithm.
Remotesensing 17 04036 g011
Figure 12. The comparison of different parametric methods: (a) Convergence curves (subaperture-6). (b) Subaperture motion parameter estimated results using different convergence strategies.
Figure 12. The comparison of different parametric methods: (a) Convergence curves (subaperture-6). (b) Subaperture motion parameter estimated results using different convergence strategies.
Remotesensing 17 04036 g012
Figure 13. The THz-SAR Imaging results of the point targets simulation (20 dB): (a) The original image. (b) The defocused image. (c) The image processed by the PGA method in [54]. (d) The image processed by the MEA method in [19]. (e) The image processed by the Tsallis-entropy method in [47]. (f) The image processed by the proposed method. (g) Two adjacent points are imaged and processed by the MEA. (h) Two adjacent points are imaged and processed by the Tsallis-entropy method. (i) Two adjacent points are imaged and processed by the proposed method.
Figure 13. The THz-SAR Imaging results of the point targets simulation (20 dB): (a) The original image. (b) The defocused image. (c) The image processed by the PGA method in [54]. (d) The image processed by the MEA method in [19]. (e) The image processed by the Tsallis-entropy method in [47]. (f) The image processed by the proposed method. (g) Two adjacent points are imaged and processed by the MEA. (h) Two adjacent points are imaged and processed by the Tsallis-entropy method. (i) Two adjacent points are imaged and processed by the proposed method.
Remotesensing 17 04036 g013
Figure 14. Response of isolated scattering points in the point targets simulation: (a) The azimuth profile of the isolated scattering point. (b) The range profile of the isolated scattering point.
Figure 14. Response of isolated scattering points in the point targets simulation: (a) The azimuth profile of the isolated scattering point. (b) The range profile of the isolated scattering point.
Remotesensing 17 04036 g014
Figure 15. The ground truth of the scene: (a) The image with important imaging objects. (b) The working scene of the UAV THz-SAR.
Figure 15. The ground truth of the scene: (a) The image with important imaging objects. (b) The working scene of the UAV THz-SAR.
Remotesensing 17 04036 g015
Figure 16. The process of the proposed algorithm in the complex scene simulation: (a) The compressed echo signal. (b) Phase unwrapping process. (c) En-ICEEMDAN sifting results. (d) Vibration reconstruction. (e) Convergence curves of partial subapertures. (f) Motion reconstruction in the complex scene simulation.
Figure 16. The process of the proposed algorithm in the complex scene simulation: (a) The compressed echo signal. (b) Phase unwrapping process. (c) En-ICEEMDAN sifting results. (d) Vibration reconstruction. (e) Convergence curves of partial subapertures. (f) Motion reconstruction in the complex scene simulation.
Remotesensing 17 04036 g016aRemotesensing 17 04036 g016b
Figure 17. The THz-SAR Imaging results of the complex scene simulation (20 dB): (a) The defocused image. (b) The original image. (c) The image processed by the Tsallis-entropy method in [47]. (d) The image processed by the MEA method in [19]. (e) The image processed by the PGA method in [54]. (f) The image processed by the proposed method.
Figure 17. The THz-SAR Imaging results of the complex scene simulation (20 dB): (a) The defocused image. (b) The original image. (c) The image processed by the Tsallis-entropy method in [47]. (d) The image processed by the MEA method in [19]. (e) The image processed by the PGA method in [54]. (f) The image processed by the proposed method.
Remotesensing 17 04036 g017
Figure 18. The enlarged images of different objects processed by different algorithms (PGA in [54], MEA in [19], Tsallis-Entropy method in [47], and the proposed method).
Figure 18. The enlarged images of different objects processed by different algorithms (PGA in [54], MEA in [19], Tsallis-Entropy method in [47], and the proposed method).
Remotesensing 17 04036 g018
Figure 19. Convergence curves of the proposed PSO-MGD optimizer under different SNR conditions (subaperture-11). (a) −15 dB. (b) 0 dB. (c) 15 dB.
Figure 19. Convergence curves of the proposed PSO-MGD optimizer under different SNR conditions (subaperture-11). (a) −15 dB. (b) 0 dB. (c) 15 dB.
Remotesensing 17 04036 g019
Figure 20. Performance comparison under different SNR levels: (a) Computation time. (b) Mean relative error of motion parameter estimation. (c) Image entropy after processing.
Figure 20. Performance comparison under different SNR levels: (a) Computation time. (b) Mean relative error of motion parameter estimation. (c) Image entropy after processing.
Remotesensing 17 04036 g020
Figure 21. The imaging results at different SNR levels: (a) PGA under 15 dB. (b) PGA under 5 dB. (c) PGA under −5 dB. (d) PGA under −15 dB. (e) The Tsallis-entropy method under 15 dB. (f) The Tsallis-entropy method under 5 dB. (g) The Tsallis-entropy method under −5 dB. (h) The Tsallis-entropy method under −15 dB. (i) The proposed method under 15 dB. (j) The proposed method under 5 dB. (k) The proposed method under −5 dB. (l) The proposed method under −15 dB.
Figure 21. The imaging results at different SNR levels: (a) PGA under 15 dB. (b) PGA under 5 dB. (c) PGA under −5 dB. (d) PGA under −15 dB. (e) The Tsallis-entropy method under 15 dB. (f) The Tsallis-entropy method under 5 dB. (g) The Tsallis-entropy method under −5 dB. (h) The Tsallis-entropy method under −15 dB. (i) The proposed method under 15 dB. (j) The proposed method under 5 dB. (k) The proposed method under −5 dB. (l) The proposed method under −15 dB.
Remotesensing 17 04036 g021
Figure 22. The enlarged image of different objects processed by different algorithms under −15 dB (PGA in [54], Tsallis-Entropy method in [47], and the proposed method).
Figure 22. The enlarged image of different objects processed by different algorithms under −15 dB (PGA in [54], Tsallis-Entropy method in [47], and the proposed method).
Remotesensing 17 04036 g022
Table 1. The system parameters of THz-SAR.
Table 1. The system parameters of THz-SAR.
ParameterValue
Carrier frequency100 GHz
FC-PC signal bandwidth1.5 GHz
Sampling rate2 GHz
Pulse width2 us
PRF1 kHz
Antenna size (Azimuth)6.09 cm
Antenna size (Range)5.12 cm
Grazing angle45°
Squint angle
Flight altitude500 m
Ideal velocity20 m/s
SNR−15∼20 dB
Table 2. Motion parameters of non-stationary vibration.
Table 2. Motion parameters of non-stationary vibration.
Vibration Termf 1 (Hz)A 2 (mm) ϕ 0
Term 130 ∼ 332 ∼ 2.2 π / 6
Term 250 ∼ 553 ∼ 3.3 π / 3
Term 360 ∼ 664 ∼ 4.4 π / 7
1 f and 2 A refer to the time-varying frequency and amplitude. These two time-varying motion parameters will take random values within the fluctuation range at each azimuth sampling point.
Table 3. Comparison of the signal performance.
Table 3. Comparison of the signal performance.
Signal PerformancePSLRISLR ρ r  1 (m)LPIKLD
LFM−14.2396−11.02310.082115.511.04
Costas-P4−14.1071−10.78850.084810.290.19
1  ρ r refers to the Range Resolution.
Table 4. NRMSE and Time comparison for different methods at various SNR levels.
Table 4. NRMSE and Time comparison for different methods at various SNR levels.
SNR (dB)NRMSETime (s)
DSFMT [27]SoIF [33]LCT [25]ProposedDSFMTSoIFLCTProposed
01.33740.51230.72630.08631435.961.384.19.622
51.20310.46060.70880.08511376.965.283.99.571
101.10980.45910.69310.07321423.663.282.79.323
Table 5. Performance comparison of different parametric methods (20 dB).
Table 5. Performance comparison of different parametric methods (20 dB).
AlgorithmsNewton Method [19]Hybrid PSO-MGD
Time 1 (s)312.732331.842
MRE  2 for a 6.32131.996
MRE for v 0.49310.1107
1 Time refers to the convergence time; 2 MRE refers to the Mean Relative Error, with the unit being a percentage;
Table 6. Image entropy and Time comparison for different methods at various SNR levels.
Table 6. Image entropy and Time comparison for different methods at various SNR levels.
SNR (dB)Entropy 1Time (s)
MEA [19]PGA [54]Tsallis-Entropy [47]ProposedMEAPGATsallis-EntropyProposed
07.43317.75397.33476.7449312.3243.871632.66338.69
57.32477.63367.30316.2951313.9944.121632.34338.56
106.73196.92616.65995.3853312.3243.261632.75337.32
1 The image entropy measures 10.8557 for the defocused image and 4.3896 for the original image.
Table 7. Image entropy and Time comparison for different methods in the point targets simulation (20 dB).
Table 7. Image entropy and Time comparison for different methods in the point targets simulation (20 dB).
AlgorithmsProposedPGA [54]MEA [19]Tsallis-Entropy [47]
ρ r  (m)0.11510.11570.12110.1162
ρ a  1 (m)0.04280.10210.07320.0661
PSLR (dB)−17.5324−10.4981−13.4352−15.4563
ISLR (dB)−13.2456−6.5033−8.9011−11.066
1 ρ a refers to the Azimuth Resolution.
Table 8. Image entropy and Time comparison for different methods in the complex scene simulation (20 dB).
Table 8. Image entropy and Time comparison for different methods in the complex scene simulation (20 dB).
AlgorithmsProposedPGA [54]MEA [19]Tsallis-Entropy [47]
Entropy 110.584311.968211.349710.9223
Time (s)526.4358.37496.262052.32
1 The image entropy measures 15.6531 for defocused image and 9.2661 for original image.
Disclaimer/Publisher’s Note: The statements, opinions and data contained in all publications are solely those of the individual author(s) and contributor(s) and not of MDPI and/or the editor(s). MDPI and/or the editor(s) disclaim responsibility for any injury to people or property resulting from any ideas, methods, instructions or products referred to in the content.

Share and Cite

MDPI and ACS Style

Wu, C.; Shi, Y.; Zhang, X.; Zhang, Y. A Hybrid Motion Compensation Scheme for THz-SAR with Composite Modulated Waveform. Remote Sens. 2025, 17, 4036. https://doi.org/10.3390/rs17244036

AMA Style

Wu C, Shi Y, Zhang X, Zhang Y. A Hybrid Motion Compensation Scheme for THz-SAR with Composite Modulated Waveform. Remote Sensing. 2025; 17(24):4036. https://doi.org/10.3390/rs17244036

Chicago/Turabian Style

Wu, Chongzheng, Yanpeng Shi, Xijian Zhang, and Yifei Zhang. 2025. "A Hybrid Motion Compensation Scheme for THz-SAR with Composite Modulated Waveform" Remote Sensing 17, no. 24: 4036. https://doi.org/10.3390/rs17244036

APA Style

Wu, C., Shi, Y., Zhang, X., & Zhang, Y. (2025). A Hybrid Motion Compensation Scheme for THz-SAR with Composite Modulated Waveform. Remote Sensing, 17(24), 4036. https://doi.org/10.3390/rs17244036

Note that from the first issue of 2016, this journal uses article numbers instead of page numbers. See further details here.

Article Metrics

Back to TopTop