From Space to Field: Combining Satellite, UAV and Agronomic Data in an Open-Source Methodology for the Validation of NDVI Maps in Precision Viticulture
Abstract
1. Introduction
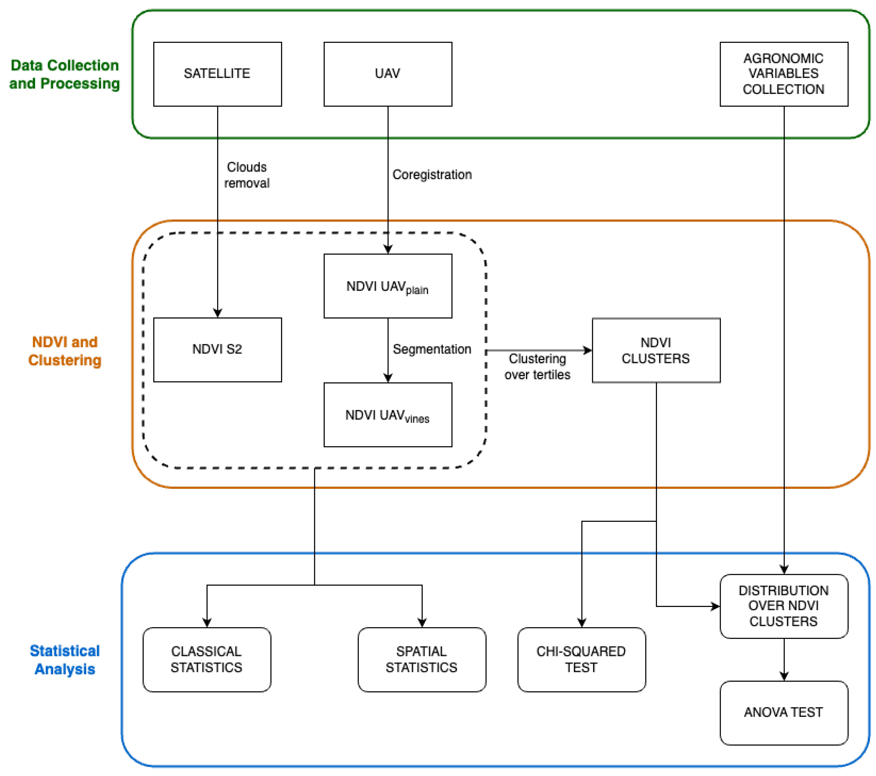
2. Materials and Methods
2.1. Monitoring Sites, Plant Material and Weather Data
2.2. Satellite Images
2.3. Unmanned Aerial Vehicles Images
2.4. Images Alignment, Segmentation and Consistency Analysis
- NDVI S2: NDVI maps derived from Sentinel-2 multi-spectral images;
- NDVI UAVplain: NDVI maps derived from full UAV multi-spectral images;
- NDVI UAVvines: NDVI maps derived segmenting vines-only pixels from UAVplain images.
2.5. Comparative Spatial Analyses
2.6. In-Field Validation and Ground Data
3. Results
3.1. Classical Statistical Approach: Ordinary Least Square Regression
3.2. Spatial Statistical Analysis: Bivariate Moran’s Index
3.3. Distribution Assessment of Agronomic Variables over NDVI Clusters
4. Discussion
5. Conclusions
Author Contributions
Funding
Data Availability Statement
Acknowledgments
Conflicts of Interest
Abbreviations
| ANOVA | Analysis of Variance |
| GIS | Geographic Information System |
| GCPs | Ground Control Points |
| LWA | Leaf Wall Area |
| MI | Moran’s Index |
| NDVI | Normalized Difference Vegetation Index |
| OLS | Ordinary Least Squares regression |
| ROI | Region of Interest |
| PA | Precision Agriculture |
| PV | Precision Viticulture |
| SC | Scene Classification |
| UAV | Unmanned Aerial Vehicles |
Appendix A. NDVI Clusters






References
- Crookston, R.K. A top 10 list of developments and issues impacting crop management and ecology during the past 50 years. Crop Sci. 2006, 46, 2253–2262. [Google Scholar] [CrossRef]
- Weiss, M.; Jacob, F.; Duveiller, G. Remote sensing for agricultural applications: A meta-review. Remote Sens. Environ. 2020, 236, 111402. [Google Scholar] [CrossRef]
- Santesteban, L.G. Precision viticulture and advanced analytics. A short review. Food Chem. 2019, 279, 58–62. [Google Scholar] [CrossRef]
- ISTAT. Stima Sulla Superficie Vitivinicola e Produzione Vinicola; ISTAT: Roma, Italy, 2021.
- Malone, P.; Apgar, H.; Stukes, S.; Sterk, S. Unmanned aerial vehicles unique cost estimating requirements. In Proceedings of the 2013 IEEE Aerospace Conference, Big Sky, MT, USA, 2–9 March 2013; pp. 1–8. [Google Scholar]
- D’Odorico, P.; Gonsamo, A.; Damm, A.; Schaepman, M.E. Experimental evaluation of Sentinel-2 spectral response functions for NDVI time-series continuity. IEEE Trans. Geosci. Remote Sens. 2013, 51, 1336–1348. [Google Scholar] [CrossRef]
- Segarra, J.; Buchaillot, M.L.; Araus, J.L.; Kefauver, S.C. Remote sensing for precision agriculture: Sentinel-2 improved features and applications. Agronomy 2020, 10, 641. [Google Scholar] [CrossRef]
- Rouse, J.W., Jr.; Haas, R.H.; Deering, D.; Schell, J.; Harlan, J.C. Monitoring the Vernal Advancement and Retrogradation (Green Wave Effect) of Natural Vegetation. No. E75-10354. 1974. Available online: https://ntrs.nasa.gov/citations/19730017588 (accessed on 2 May 2023).
- Huang, S.; Tang, L.; Hupy, J.P.; Wang, Y.; Shao, G. A commentary review on the use of normalized difference vegetation index (NDVI) in the era of popular remote sensing. J. For. Res. 2021, 32, 1–6. [Google Scholar] [CrossRef]
- Sozzi, M.; Kayad, A.; Marinello, F.; Taylor, J.; Tisseyre, B. Comparing vineyard imagery acquired from Sentinel-2 and Unmanned Aerial Vehicle (UAV) platform. Oeno One 2020, 54, 189–197. [Google Scholar] [CrossRef]
- Nonni, F.; Malacarne, D.; Pappalardo, S.E.; Codato, D.; Meggio, F.; De Marchi, M. Sentinel-2 Data Analysis and Comparison with UAV Multispectral Images for Precision Viticulture. GI Forum 2018, 1, 105–116. [Google Scholar] [CrossRef]
- Di Gennaro, S.F.; Dainelli, R.; Palliotti, A.; Toscano, P.; Matese, A. Sentinel-2 validation for spatial variability assessment in overhead trellis system viticulture versus UAV and agronomic data. Remote Sens. 2019, 11, 2573. [Google Scholar] [CrossRef]
- Khaliq, A.; Comba, L.; Biglia, A.; Ricauda Aimonino, D.; Chiaberge, M.; Gay, P. Comparison of satellite and UAV-based multispectral imagery for vineyard variability assessment. Remote Sens. 2019, 11, 436. [Google Scholar] [CrossRef]
- Pastonchi, L.; Di Gennaro, S.F.; Toscano, P.; Matese, A. Comparison between satellite and ground data with UAV-based information to analyse vineyard spatio-temporal variability: This article is published in cooperation with the XIIIth International Terroir Congress November 17-18 2020, Adelaide, Australia. Guest editors: Cassandra Collins and Roberta De Bei. Oeno One 2020, 54, 919–934. [Google Scholar]
- Matese, A.; Di Gennaro, S.F.; Santesteban, L.G. Methods to compare the spatial variability of UAV-based spectral and geometric information with ground autocorrelated data. A case of study for precision viticulture. Comput. Electron. Agric. 2019, 162, 931–940. [Google Scholar] [CrossRef]
- Walklate, P.; Cross, J. An examination of Leaf-Wall-Area dose expression. Crop Prot. 2012, 35, 132–134. [Google Scholar] [CrossRef]
- Spectator. Available online: http://app.spectator.earth (accessed on 2 May 2023).
- CNR Institute of Atmospheric Sciences and Climate—Climate Monitoring for Italy. Available online: https://www.isac.cnr.it/climstor/ (accessed on 2 May 2023).
- Weather Underground. Available online: https://www.wunderground.com/ (accessed on 2 May 2023).
- Copernicus Open Access Hub. Available online: https://scihub.copernicus.eu/ (accessed on 2 May 2023).
- QGIS Development Team. QGIS Geographic Information System; Open Source Geospatial Foundation: Chicago, IL, USA, 2009. [Google Scholar]
- Xavier Corredor Llano. Coregistration QGIS Plugin; Colombian Forest Monitoring System, SMByC: Colombia, 2021; Available online: https://github.com/SMByC/ (accessed on 2 May 2023).
- Devaux, N.; Crestey, T.; Leroux, C.; Tisseyre, B. Potential of Sentinel-2 satellite images to monitor vine fields grown at a territorial scale. Oeno One 2019, 53, 52–59. [Google Scholar] [CrossRef]
- Barros, T.; Conde, P.; Gonçalves, G.; Premebida, C.; Monteiro, M.; Ferreira, C.S.S.; Nunes, U.J. Multispectral vineyard segmentation: A deep learning comparison study. Comput. Electron. Agric. 2022, 195, 106782. [Google Scholar] [CrossRef]
- Cinat, P.; Di Gennaro, S.F.; Berton, A.; Matese, A. Comparison of unsupervised algorithms for Vineyard Canopy segmentation from UAV multispectral images. Remote Sens. 2019, 11, 1023. [Google Scholar] [CrossRef]
- Moran, P.A. Notes on continuous stochastic phenomena. Biometrika 1950, 37, 17–23. [Google Scholar] [CrossRef] [PubMed]
- Anselin, L.; Syabri, I.; Kho, Y. GeoDa: An introduction to spatial data analysis. In Handbook of Applied Spatial Analysis: Software Tools, Methods and Applications; Springer: Berlin/Heidelberg, Germany, 2009; pp. 73–89. [Google Scholar]
- Taylor, J.; Bates, T. A discussion on the significance associated with Pearson’s correlation in precision agriculture studies. Precis. Agric. 2013, 14, 558–564. [Google Scholar] [CrossRef]
- Anselin, L.; Rey, S.J. Modern Spatial Econometrics in Practice: A Guide to GeoDa, GeoDaSpace and PySAL. 2014. Available online: https://sergerey.org/giasp16/pdfs/anselin_rey_weights.pdf (accessed on 2 May 2023).
- St, L.; Wold, S. Analysis of variance (ANOVA). Chemom. Intell. Lab. Syst. 1989, 6, 259–272. [Google Scholar]
- Ugoni, A.; Walker, B.F. The Chi square test: An introduction. COMSIG Rev. 1995, 4, 61. [Google Scholar]









| Winery | Soil Texture | Soil Management | Layout (m) | Cultivar | Extension (ha) | Training Method |
|---|---|---|---|---|---|---|
| Casadei | Silty clay loam | Alternated cover crop | 1.80 × 0.80 | Sangiovese | 0.45 | Double spurred cordon |
| Merlot | 1.21 | Spurred Cordon | ||||
| Cabernet Sauvignon | 1.11 | Spurred Cordon | ||||
| Cabernet Franc | 1.24 | Double Spurred Cordon | ||||
| Petra | Clay loam | Alternated cover crop | 1.60 × 0.80 | Sangiovese | / | / |
| Merlot | 2.82 | Guyot | ||||
| Cabernet Sauvignon | 3.39 | Guyot | ||||
| Cabernet Franc | 0.47 | Spurred Cordon | ||||
| Rigoli | Sandy clay loam | Spontaneous grassing | 2.20 × 0.80 | Sangiovese | 0.88 | Spurred Cordon |
| Merlot | 0.76 | Spurred Cordon | ||||
| Cabernet Sauvignon | / | / | ||||
| Cabernet Franc | 0.62 | Guyot | ||||
| Tua Rita | Loam | Alternated cover crop | 1.40 × 0.80 | Sangiovese | 2.22 | Double Spurred Cordon |
| Merlot | 1.49 | Double Spurred Cordon | ||||
| Cabernet Sauvignon | 0.41 | Double Spurred Cordon | ||||
| Cabernet Franc | 0.27 | Double Spurred Cordon |
| Flight | Date |
|---|---|
| F1 | 24 March 2022 |
| F2 | 28 April 2022 |
| F3 | 23 May 2022 |
| F4 | 27 June 2022 |
| F5 | 22 July 2022 |
| F6 | 26 August 2022 |
| F1 | F2 | F3 | F4 | F5 | F6 | |
|---|---|---|---|---|---|---|
| Casadei | On alternated rows | Just mowed | Absent | Absent | Absent | Absent |
| Petra | On alternated rows, uneven | On alternated rows, uneven | Absent | Absent | Absent | Partially present |
| Rigoli | Spontaneous | Just mowed | Just mowed | Absent | Absent | Partially present |
| Tua Rita | On alternated rows | Just mowed | Absent | Absent | Absent | Absent |
| Focal distance | 5.5 mm |
| GSD | 8 cm/pixel (per band) at 120 m AGL |
| Field of View | 47.2° HFOV |
| Resolution | 1280 × 960 |
| B (475 nm ± 20 nm) | |
| G (560 nm ± 20 nm) | |
| Spectral bands | R (668 nm ± 10 nm) |
| Red Edge (717 nm ± 10 nm) | |
| NIR (840 nm ± 40 nm) |
| Site | F1 | F2 | F3 | F4 | F5 | F6 | |
|---|---|---|---|---|---|---|---|
| Univariate MI for NDVI S2 | Casadei | 0.848 | / | 0.769 | 0.802 | 0.857 | 0.857 |
| Petra | 0.901 | 0.868 | / | 0.719 | 0.758 | 0.785 | |
| Rigoli | 0.662 | 0.851 | 0.934 | 0.882 | 0.887 | 0.867 | |
| Tua Rita | / | 0.743 | 0.753 | 0.673 | 0.855 | 0.863 | |
| Univariate MI for NDVI UAVplain | Casadei | 0.624 | / | 0.718 | 0.859 | 0.774 | 0.756 |
| Petra | 0.845 | 0.812 | / | 0.640 | 0.706 | 0.699 | |
| Rigoli | 0.626 | 0.700 | 0.856 | 0.759 | 0.852 | 0.825 | |
| Tua Rita | / | 0.673 | 0.785 | 0.718 | 0.736 | 0.433 | |
| Univariate MI for NDVI UAVvines | Casadei | 0.695 | / | 0.566 | 0.831 | 0.777 | 0.856 |
| Petra | 0.817 | 0.833 | / | 0.684 | 0.717 | 0.778 | |
| Rigoli | 0.793 | 0.898 | 0.883 | 0.545 | 0.960 | 0.675 | |
| Tua Rita | / | 0.682 | 0.637 | 0.823 | 0.726 | 0.717 |
| F1 | F2 | F3 | F4 | F5 | F6 | |
|---|---|---|---|---|---|---|
| Casadei | 0.709 | / | 0.808 | 0.745 | 0.778 | 0.814 |
| Petra | 0.920 | 0.902 | / | 0.703 | 0.721 | 0.792 |
| Rigoli | 0.802 | 0.668 | 0.890 | 0.693 | 0.825 | 0.642 |
| Tua Rita | / | 0.338 | 0.589 | 0.693 | 0.825 | 0.642 |
| F1 | F2 | F3 | F4 | F5 | F6 | |||||||
|---|---|---|---|---|---|---|---|---|---|---|---|---|
| Casadei | / | / | / | / | 0.435 | 0.660 | 0.655 | 0.809 | 0.715 | 0.845 | 0.801 | 0.895 |
| Petra | / | / | 0.527 | 0.726 | / | / | 0.118 | 0.343 | 0.041 | 0.203 | 0.287 | 0.536 |
| Rigoli | / | / | 0.625 | 0.790 | 0.787 | 0.887 | 0.256 | 0.506 | 0.469 | 0.684 | 0.678 | 0.823 |
| TuaRita | / | / | 0.369 | 0.607 | 0.152 | 0.389 | 0.396 | 0.629 | 0.674 | 0.821 | 0.763 | 0.873 |
| F1 | F2 | F3 | F4 | F5 | F6 | |
|---|---|---|---|---|---|---|
| Casadei | 0.733 | / | 0.719 | 0.773 | 0.797 | 0.799 |
| Petra | 0.853 | 0.806 | / | 0.622 | 0.640 | 0.701 |
| Rigoli | 0.638 | 0.750 | 0.869 | 0.771 | 0.822 | 0.714 |
| Tua Rita | / | 0.348 | 0.679 | 0.616 | 0.776 | 0.439 |
| F2 | F3 | F4 | F5 | F6 | |
|---|---|---|---|---|---|
| Casadei | / | 0.546 | 0.737 | 0.765 | 0.836 |
| Petra | 0.628 | / | 0.189 | 0.057 | 0.417 |
| Rigoli | 0.757 | 0.840 | 0.430 | 0.639 | 0.747 |
| Tua Rita | 0.411 | 0.342 | 0.509 | 0.691 | 0.765 |
| Casadei | Petra | Rigoli | Tua Rita | |||||||||
|---|---|---|---|---|---|---|---|---|---|---|---|---|
| Low | Medium | High | Low | Medium | High | Low | Medium | High | Low | Medium | High | |
| F2 | 9.83 | 10.5 | 14.83 | 8.8 | 13.18 | 14.27 | 5.13 | 3.67 | 7.14 | 8 | 9.9 | 12.67 |
| F3 | 47.86 | 59.57 | 63 | 74 | 80 | 86 | 42.5 | 53.29 | 62 | 54.83 | 53.5 | 61.25 |
| F4 | 64.75 | 70.40 | 90.33 | 90.38 | 98.92 | 105 | 75 | 92.43 | 93.33 | 60.29 | 62.86 | 70.60 |
| F5 | 69.86 | 68.40 | 71.75 | 97.50 | 98.17 | 98.56 | 77.50 | 93.86 | 96.67 | 57.89 | 62.17 | 65.67 |
| F6 | 63.83 | 71.86 | 92 | 100.60 | 93.36 | 96 | 91 | 95.75 | 93.33 | 60.38 | 62 | 62.62 |
| Casadei | Petra | Rigoli | Tua Rita | |||||||||
|---|---|---|---|---|---|---|---|---|---|---|---|---|
| Low | Medium | High | Low | Medium | High | Low | Medium | High | Low | Medium | High | |
| F2 | 10.43 | 10.75 | 14.8 | 9.17 | 11.83 | 14.67 | 4.05 | 5.7 | 7.8 | 7 | 8.78 | 13.11 |
| F3 | 47.86 | 57.83 | 64.40 | 74.38 | 84.29 | 84.09 | 42.4 | 50.57 | 62 | 52 | 54.75 | 64 |
| F4 | 59.14 | 76.71 | 95 | 93.17 | 91.7 | 106.27 | 75.43 | 97.80 | 90 | 58.60 | 64.43 | 67.29 |
| F5 | 62.4 | 72 | 75.5 | 108 | 90.89 | 97.82 | 79.29 | 94.4 | 96.25 | 58.11 | 63.67 | 64.44 |
| F6 | 59.20 | 75.86 | 83.75 | 95.57 | 94.36 | 96.78 | 89.5 | 97.25 | 93.33 | 57.5 | 62.88 | 67 |
| Casadei | Petra | Rigoli | Tua Rita | |||||||||
|---|---|---|---|---|---|---|---|---|---|---|---|---|
| Low | Medium | High | Low | Medium | High | Low | Medium | High | Low | Medium | High | |
| F2 | 8.5 | 11.17 | 14.83 | 8.88 | 9.33 | 16.85 | 3 | 5 | 9.36 | 4.83 | 9.14 | 13.27 |
| F3 | 47.86 | 57.71 | 66.25 | 64.5 | 80.23 | 97.14 | 42 | 51.75 | 62.67 | 45.5 | 56.25 | 64.63 |
| F4 | 61.57 | 64.80 | 96.5 | 83.86 | 96.10 | 109.70 | 73.3 | 89.8 | 97.6 | 58.8 | 64.33 | 70 |
| F5 | 56.14 | 79.83 | 82 | 94.67 | 97.22 | 102.56 | 74 | 94 | 95.60 | 56.67 | 64.14 | 65.75 |
| F6 | 56.80 | 78.8 | 90 | 92.75 | 95.5 | 97.89 | 92.8 | 94.33 | 93.33 | 58.57 | 62.20 | 63.25 |
| Casadei | Petra | Rigoli | Tua Rita | |||||
|---|---|---|---|---|---|---|---|---|
| F Statistic | p Value | F Statistic | p Value | F Statistic | p Value | F Statistic | p Value | |
| F2 | 3.359 | 0.067 | 2.202 | 0.132 | 1.802 | 0.204 | 1.758 | 0.197 |
| F3 | 3.854 | 0.045 | 0.637 | 0.538 | 5.982 | 0.014 | 0.455 | 0.640 |
| F4 | 1.504 | 0.259 | 2.185 | 0.134 | 3.476 | 0.062 | 1.836 | 0.192 |
| F5 | 0.023 | 0.978 | 0.008 | 0.992 | 4.707 | 0.029 | 2.664 | 0.093 |
| F6 | 2.405 | 0.129 | 0.729 | 0.493 | 0.249 | 0.786 | 0.185 | 0.833 |
| Casadei | Petra | Rigoli | Tua Rita | |||||
|---|---|---|---|---|---|---|---|---|
| F Statistic | p Value | F Statistic | p Value | F Statistic | p Value | F Statistic | p Value | |
| F2 | 2.169 | 0.154 | 3.029 | 0.067 | 2.634 | 0.11 | 4.427 | 0.025 |
| F3 | 4.582 | 0.028 | 0.671 | 0.521 | 6.293 | 0.012 | 1.836 | 0.184 |
| F4 | 2.915 | 0.09 | 3.849 | 0.035 | 5.465 | 0.019 | 1.179 | 0.333 |
| F5 | 0.42 | 0.665 | 2.963 | 0.071 | 3.914 | 0.047 | 1.895 | 0.175 |
| F6 | 2.155 | 0.156 | 0.102 | 0.903 | 0.739 | 0.508 | 4.193 | 0.029 |
| Casadei | Petra | Rigoli | Tua Rita | |||||
|---|---|---|---|---|---|---|---|---|
| F Statistic | p Value | F Statistic | p Value | F Statistic | p Value | F Statistic | p Value | |
| F2 | 4.42 | 0.034 | 18.014 | <0.001 | 25.897 | <0.001 | 12.496 | <0.001 |
| F3 | 5.212 | 0.019 | 6.459 | 0.006 | 5.323 | 0.02 | 5.918 | 0.009 |
| F4 | 5.259 | 0.021 | 13.433 | <0.001 | 6.649 | 0.01 | 7.002 | 0.007 |
| F5 | 3.159 | 0.076 | 0.632 | 0.54 | 8.056 | 0.005 | 4.432 | 0.025 |
| F6 | 3.172 | 0.076 | 0.405 | 0.672 | 0.023 | 0.977 | 0.901 | 0.421 |
| Casadei | Petra | Rigoli | Tua Rita | |||||||||
|---|---|---|---|---|---|---|---|---|---|---|---|---|
| Low | Medium | High | Low | Medium | High | Low | Medium | High | Low | Medium | High | |
| F3 | 32.15 | 47.76 | 45.63 | 72.96 | 87.83 | 93.43 | 23.93 | 48.57 | 54.27 | 49.21 | 42.65 | 50.87 |
| F4 | 59.94 | 59.03 | 98.66 | 92.67 | 106.72 | 107.16 | 58.27 | 87.74 | 90.18 | 49.05 | 59.22 | 70.31 |
| F5 | 69.36 | 66.82 | 67.12 | 95.24 | 100.87 | 101.14 | 54.98 | 85.03 | 93.53 | 50.57 | 57.39 | 66.94 |
| F6 | 63.32 | 72.23 | 79.39 | 96 | 96.19 | 96.06 | 85.58 | 98.17 | 96.28 | 50.19 | 61.73 | 66.38 |
| Casadei | Petra | Rigoli | Tua Rita | |||||||||
|---|---|---|---|---|---|---|---|---|---|---|---|---|
| Low | Medium | High | Low | Medium | High | Low | Medium | High | Low | Medium | High | |
| F3 | 32.15 | 46.51 | 46.51 | 74.84 | 98.18 | 89.02 | 23.56 | 43.54 | 55.96 | 46.14 | 39.94 | 54.92 |
| F4 | 46.64 | 78.38 | 97.78 | 97.75 | 95.28 | 112.07 | 59.54 | 101.49 | 77.51 | 51.54 | 55.32 | 66.37 |
| F5 | 66.85 | 69.01 | 67.68 | 103.13 | 97.34 | 99.47 | 59.99 | 83.94 | 91.52 | 48.18 | 59.85 | 67.69 |
| F6 | 62.69 | 70.15 | 79.79 | 101.28 | 94.7 | 93.83 | 85.48 | 89.08 | 108.53 | 47.22 | 63.91 | 73.8 |
| Casadei | Petra | Rigoli | Tua Rita | |||||||||
|---|---|---|---|---|---|---|---|---|---|---|---|---|
| Low | Medium | High | Low | Medium | High | Low | Medium | High | Low | Medium | High | |
| F3 | 32.15 | 42.41 | 55.0 | 56.1 | 86.1 | 115.61 | 23.56 | 44.47 | 57.62 | 36.9 | 48.96 | 56.05 |
| F4 | 47.13 | 63.2 | 106.2 | 83.22 | 101.71 | 117.25 | 54.85 | 84.08 | 96.96 | 33.81 | 62.6 | 70.61 |
| F5 | 54.78 | 75.25 | 84.36 | 90.8 | 100.49 | 107.85 | 48.03 | 84.04 | 92.27 | 49.92 | 58.01 | 68.31 |
| F6 | 56.77 | 76.06 | 79.2 | 88.64 | 97.14 | 101.62 | 88.46 | 85.31 | 108.53 | 43.25 | 58.58 | 69.22 |
| Casadei | Petra | Rigoli | Tua Rita | |||||
|---|---|---|---|---|---|---|---|---|
| F Statistic | p Value | F Statistic | p Value | F Statistic | p Value | F Statistic | p Value | |
| F3 | 2.928 | 0.084 | 0.472 | 0.629 | 15.203 | <0.001 | 0.568 | 0.575 |
| F4 | 2.919 | 0.09 | 0.897 | 0.421 | 2.715 | 0.103 | 1.808 | 0.196 |
| F5 | 0.015 | 0.985 | 0.146 | 0.865 | 5.059 | 0.024 | 3.045 | 0.069 |
| F6 | 0.542 | 0.594 | <0.001 | 1.0 | 0.726 | 0.513 | 2.266 | 0.129 |
| Casadei | Petra | Rigoli | Tua Rita | |||||
|---|---|---|---|---|---|---|---|---|
| F Statistic | p Value | F Statistic | p Value | F Statistic | p Value | F Statistic | p Value | |
| F3 | 2.891 | 0.087 | 0.721 | 0.497 | 11.755 | 0.001 | 1.323 | 0.288 |
| F4 | 5.874 | 0.015 | 1.36 | 0.276 | 5.117 | 0.023 | 0.926 | 0.417 |
| F5 | 0.009 | 0.991 | 0.125 | 0.883 | 3.124 | 0.078 | 4.946 | 0.017 |
| F6 | 0.63 | 0.548 | 0.206 | 0.815 | 3.045 | 0.104 | 8.997 | 0.002 |
| Casadei | Petra | Rigoli | Tua Rita | |||||
|---|---|---|---|---|---|---|---|---|
| F Statistic | p Value | F Statistic | p Value | F Statistic | p Value | F Statistic | p Value | |
| F3 | 4.921 | 0.023 | 5.457 | 0.011 | 11.543 | 0.001 | 4.235 | 0.029 |
| F4 | 19.247 | <0.001 | 4.966 | 0.016 | 5.212 | 0.022 | 12.036 | 0.001 |
| F5 | 2.009 | 0.174 | 1.368 | 0.274 | 9.516 | 0.003 | 3.797 | 0.039 |
| F6 | 1.43 | 0.275 | 0.608 | 0.553 | 3.007 | 0.106 | 9.583 | 0.001 |
Disclaimer/Publisher’s Note: The statements, opinions and data contained in all publications are solely those of the individual author(s) and contributor(s) and not of MDPI and/or the editor(s). MDPI and/or the editor(s) disclaim responsibility for any injury to people or property resulting from any ideas, methods, instructions or products referred to in the content. |
© 2024 by the authors. Licensee MDPI, Basel, Switzerland. This article is an open access article distributed under the terms and conditions of the Creative Commons Attribution (CC BY) license (https://creativecommons.org/licenses/by/4.0/).
Share and Cite
Govi, D.; Pappalardo, S.E.; De Marchi, M.; Meggio, F. From Space to Field: Combining Satellite, UAV and Agronomic Data in an Open-Source Methodology for the Validation of NDVI Maps in Precision Viticulture. Remote Sens. 2024, 16, 735. https://doi.org/10.3390/rs16050735
Govi D, Pappalardo SE, De Marchi M, Meggio F. From Space to Field: Combining Satellite, UAV and Agronomic Data in an Open-Source Methodology for the Validation of NDVI Maps in Precision Viticulture. Remote Sensing. 2024; 16(5):735. https://doi.org/10.3390/rs16050735
Chicago/Turabian StyleGovi, David, Salvatore Eugenio Pappalardo, Massimo De Marchi, and Franco Meggio. 2024. "From Space to Field: Combining Satellite, UAV and Agronomic Data in an Open-Source Methodology for the Validation of NDVI Maps in Precision Viticulture" Remote Sensing 16, no. 5: 735. https://doi.org/10.3390/rs16050735
APA StyleGovi, D., Pappalardo, S. E., De Marchi, M., & Meggio, F. (2024). From Space to Field: Combining Satellite, UAV and Agronomic Data in an Open-Source Methodology for the Validation of NDVI Maps in Precision Viticulture. Remote Sensing, 16(5), 735. https://doi.org/10.3390/rs16050735

