Next Article in Journal
Application of Protection Motivation Theory to Investigate Sustainable Waste Management Behaviors
Next Article in Special Issue
A Hybrid MCDM Approach for Strategic Project Portfolio Selection of Agro By-Products
Previous Article in Journal
Enhancing the Sustainability Narrative through a Deeper Understanding of Sustainable Development Indicators
Previous Article in Special Issue
The Assessment of Real Estate Initiatives to Be Included in the Socially-Responsible Funds
 
 
Font Type:
Arial Georgia Verdana
Font Size:
Aa Aa Aa
Line Spacing:
Column Width:
Background:
Article

Hybrid and Cooperative Strategies Using Harmony Search and Artificial Immune Systems for Solving the Nurse Rostering Problem

1
Department of Industrial Engineering, Yonsei University, 50 Yonsei-ro, Seodaemun-gu, Seoul 03722, Korea
2
Business School, Kwangwoon University, 20 Kwangwoon-ro, Nowon-gu, Seoul 01897, Korea
*
Authors to whom correspondence should be addressed.
Sustainability 2017, 9(7), 1090; https://doi.org/10.3390/su9071090
Submission received: 17 April 2017 / Revised: 15 June 2017 / Accepted: 20 June 2017 / Published: 22 June 2017

Abstract

:
The nurse rostering problem is an important search problem that features many constraints. In a nurse rostering problem, these constraints are defined by processes such as maintaining work regulations, assigning nurse shifts, and considering nurse preferences. A number of approaches to address these constraints, such as penalty function methods, have been investigated in the literature. We propose two types of hybrid metaheuristic approaches for solving the nurse rostering problem, which are based on combining harmony search techniques and artificial immune systems to balance local and global searches and prevent slow convergence speeds and prematurity. The proposed algorithms are evaluated against a benchmarking dataset of nurse rostering problems; the results show that they identify better or best known solutions compared to those identified in other studies for most instances. The results also show that the combination of harmony search and artificial immune systems is better suited than using single metaheuristic or other hybridization methods for finding upper-bound solutions for nurse rostering problems and discrete optimization problems.

1. Introduction

The problem of staff scheduling has been studied extensively over the past several decades [1]. It has been recognized as an important problem in academic and industrial fields. In today’s fast-paced business environment, corporations have attempted to achieve two goals to gain a competitive advantage: improving customer satisfaction and reducing costs. Staff scheduling problem requires achieving both these goals. Personnel scheduling is especially complex when we consider both shift scheduling and day-off scheduling for organizations that operate seven days a week (e.g., airlines, hotels, call centers, and hospitals). Furthermore, when demand fluctuates over small intervals compared to the shift length, a generic allocation model becomes less useful for personnel scheduling, and an advanced model for allocation that includes overlapping shifts is needed. Thus, most personnel scheduling problems are non-deterministic polynomial-time-hard (NP-hard) problems for which various solution methods including mathematical models and heuristic approaches have been proposed.
Nurse rostering problems (NRPs) have been proven to be NP-hard; they are composed of many soft constraints that result in additional penalties when violated, along with a few hard constraints [2,3,4]. Ernst et al. [5] conducted a comprehensive review of the main research direction and solving method for such problems for facilitating companies that attempt to distribute their operations in ways that are cost effective, observant of industrial regulations, and attentive to individuals’ work preferences. Cheang et al. [6] conducted a review of the literature on modeling and solution methodologies for NRPs that highlighted the specificity of the solution approaches and availability of benchmark problems for the various basic models of NRPs. Van den Bergh et al. [1] reviewed the literature on staff scheduling problems and identified various perspectives from which the existing literature could be classified and published work in the relevant fields of interest could be traced. They also identified trends and areas for future research. Ernst et al. [7] reviewed the rostering problem in specific application areas, as well as models and algorithms that have been reported in the literature for the solution to this problem; they also surveyed commonly used methods for solving the rostering problem. Burke et al. [8] described and critically evaluated solution approaches that span the interdisciplinary spectrum, from operation research techniques to artificial intelligence methods, and surveyed the strengths and weaknesses of the literature in outlining the key issues that must be addressed in future nurse rostering research.
Over the years, researchers have used various techniques to implement solutions for NRPs, including exact methods, metaheuristic approaches, and others. Exact methods have been used successfully to find complete solutions [9,10]. Unfortunately, such deterministic solutions require a great deal of computational time and resources to handle the many constraints involved. Thus, this approach is somewhat limited. Metaheuristic approaches that produce relatively good solutions within reasonable computational time frames are well known to be effective methods.
Examples of the use of metaheuristics to solve NRPs include application of genetic algorithms [11,12,13], simulated annealing [14], tabu search [15], and ant colony optimization [16].
In contrast to applications of a single metaheuristic, methods that combine two and more metaheuristics have also been introduced. Bai et al. [17] proposed an approach that combined a genetic algorithm and simulated annealing. In their study, simulated annealing was used as the local search method within a genetic algorithm procedure. Burke et al. [18] hybridized a steepest-descent improvement with a genetic algorithm and demonstrated that this hybridization was an adequate approach for solving NRPs. Awadallah et al. [19] proposed a hybridized approach for the application of the hill climbing optimization method to an artificial bee colony. In this approach, the process of the employed bee operator is replaced by that of the hill-climbing optimizer. The performance of the proposed method was evaluated by comparing with other hybridization approaches published in the literature.
Most previous studies on this subject have focused on solving NRPs by combining population-based metaheuristics (P-metas) for global search and either single-solution-based metaheuristics (S-metas) or local optimizers for local search [20,21,22]. Based on the advantage of the hybrid methods proposed in the literature [23,24], we propose a hybrid approach that involves the use of harmony search (HS) and artificial immune systems (AIS), both of which are well-known P-metas.
The advantages of a hybrid approach involving HS and AIS in solving optimization problems include the fact that HS is an emerging algorithm for swarm intelligence optimization and heuristic global search algorithms. This approach generates a new individual via cooperation among individuals, and its local searching ability is enhanced by fine-tuning the mechanism employed in HS. Although the use of HS may be suitable because it is simple, robust, and converges rapidly, it only updates when the solution generated is not better than the worst solution in the existing harmony memory (HM) pool during the current iteration.
AISs are universal optimal algorithms that impose few constraint conditions in an optimization problem. The use of AIS has yielded significant progress in many fields, such as function optimization, machine learning, pattern recognition, image disposal, and combinatorial optimization. However, AIS also has some shortcomings such as low convergence speed and prematurity. Recent studies have shown that the combination of AIS and other searching algorithms, especially random searching algorithms, can greatly improve the performance of AIS [25,26].
To the best of our knowledge, little research has been conducted on the application of AIS to the solution of NRPs, and few studies have mentioned the application of HS [27,28,29]. Awadallah et al. [27] evaluated only specific instances defined in the 2010 International Nurse Rostering Competition. Their study did not investigate how HS would perform for large or complex NRP instances. To overcome this limitation, Hadwan et al. [28] used a real dataset from a large hospital in Malaysia to assess the performance of HS and evaluated nurse rostering benchmark problems using their advanced nurse rostering model (ANROM) [30].
We compared the results of previous research on ANROM with our proposed method to demonstrate the efficiency and effectiveness of the proposed method in producing high-quality solutions in shorter amounts of time.
The remainder of this paper is organized as follows. The basic explanation and definition of NRPs is presented in Section 2, and HS and AIS for NRPs are presented in Section 3. The procedure for hybridization and combination of HS and AIS in solving NRPs is presented in detail in Section 4. The computational experiments conducted and their results are discussed in Section 5. Conclusions and future research directions are presented in Section 6.

2. Problem Definition

NRPs involve producing a periodic (weekly, fortnightly, or monthly) duty roster for nursing staff that is subject to a variety of hard and soft constraints such as legal regulations, personnel policies, nurse preferences, and other requirements specific to a given hospital. In addition, a schedule avoiding difficult-to-follow shift patterns should be constructed and the work contract of each employee should be respected as much as possible. The term “work contract” refers to the agreement signed between the nurse and the hospital, which addresses requests for days or shifts on and off, working on weekends, maximum acceptable consecutive workdays, etc. Some work contract elements can be considered as legal requirements. It is worth considering the fairness of the problem from the work contracts perspective. For example, contract violations should be distributed evenly among all available nursing staff.
We studied various instances of NRPs based on the ANROM, one of the representative benchmark datasets of NRPs, and we demonstrated the superiority of the proposed algorithm using these benchmark data. ANROM, which was first implemented in a hospital in 1995, was the initial version, but the system evolved to deal with new and more complex real-world problems that appear continually. More than 40 hospitals in Belgium, some of which contain approximately 100 wards, replaced their time-consuming manual scheduling with this system. Although the problem is user-defined to a large extent, the software must be efficient in different settings. Each specific hospital ward should be able to formulate its problem within the restrictions of the model described in the following sections.
The constraints of NRPs can be divided into two classes: hard constraints and soft constraints; hard constraints are those that must always be satisfied. To address real-world hospital situations, ANROM considers the following set of hard constraints: a maximum of one assignment per shift type per day, which precludes the assignment of the same shift to a member of the ward more than once per day; and personnel requirements, which are usually expressed in terms of the minimum number of personnel required and the preferred number of personnel to meet the patients’ needs. ANROM considers a high number of soft constraints, as shown in Table 1. They should preferably be satisfied, but violations can be tolerated when penalties are included in the evaluation function. The main goal of this study was to minimize the sum of the penalties that occur when soft constraints are violated and hard constraints are satisfied through experiments conducted using ANROM data. Table 1 presents the types of constraints indicated by each problem.

3. Harmony Search and Artificial Immune Systems for NRPs

3.1. Harmony Search for NRPs

Harmony search, which was originally proposed by Lee and Geem [31] and Geem et al. [32], is a phenomenon-mimicking algorithm (also known as a metaheuristic algorithm) that was inspired by the improvisation process of musicians described in 2001. It has exhibited relatively good performance in various research areas such as city design, routing problem, RNA structure problem, and planetary migration. From an optimization perspective, each musician is represented by a decision variable and the best harmony achievable when playing together is the global optimum. A harmony search consists of the harmony memory (HM), which is similar to the population of a genetic algorithm; the harmony memory size (HMS), which reflects the size of the HM; and three operators, i.e., memory considering (MC), pitch adjusting (PA), and random selecting (RS), which are used to generate the new harmony.
The HS procedure consists of the following five main steps.
  • Step 1: Initialize the problem and parameters
  • Step 2: Initialize the harmony memory
  • Step 3: Improvise a new harmony
  • Step 4: Update the harmony memory
  • Step 5: Repeat Steps 3 to 4 until a predefined stopping condition is reached
For application of HS to NRPs, we designed HS vectors with a two-dimensional array structure. The array’s columns represent individual days, and the array’s rows represent individual nurses. A solution in the HM is two-dimensionally expressed as a specific day and nurse, as shown in Figure 1. The HS consists of three operators: MC, PA, and RS. Operators in the HS need to be carefully designed to avoid violating hard constraints. In the example illustrated in Figure 1, the information from two day shifts on Day 1 and Day 3 in HM 1 are first allocated to Day 1 and Day 3 of the new solution from the current HM, respectively. Here, the shift of Day 1 is made by harmony memory and considering the rate (HMCR) and pitch adjusting rate (PAR) leads to the shift of Day 3.
For the HS operator, Day 1 in HM 2 is copied to Day 1 of the new solution. For the PA operator, Day 3 shift information for the new solution is produced from Day 3 information for HM, which is randomly chosen in the HM. The shifts of randomly selected nurses are then swapped with other shifts on the same day. The frequency of swapping depends on the size of the instance. The RS operation is performed by swapping between two nurses on the same day (Day 5 in Figure 1) that are randomly selected in the new solution.

3.2. Artificial Immune Systems for NRPs

Artificial immune systems have been studied by Hunt and Cooke [33], Dasgupta [34], McCoy and Devarajan [35], Dasgupta [36], Hofmeyr and Forrest [37], and Hofmeyr [38], among others, and have been widely applied to engineering problems. These systems, well known to be efficient searching algorithms applicable for various types of combinatorial and sequence optimization problems, are inspired by theoretical immunology and observations of the principles and models of immune functions.
We utilized a clonal selection algorithm that extracts only the cloning and mutation steps of an entire AIS procedure for efficient hybridization with HS. The clonal selection algorithm is based on the principles of extraction from clonal expansion and affinity maturation [39]. The basic mechanism of clonal selection is that, when an antigen (Ag) is detected, antibodies (Abs) that become aware of this Ag will proliferate by a clonal process. The immune response is specific for each Ag.
The immune cells reproduce along with a recreating Ag until the desired results are achieved in fighting this Ag. Some of the newly cloned cells will be distinguished by plasma cells and memory. Because of the mutation procedure, the plasma cells promote genetic variation from their origins to reproduce new Abs. The memory cells are in charge of the immunologic response against future Ag attack. The best cells with the highest affinity to the Ag in the next population remain.
The following steps describe the basic procedure of the clonal selection algorithm [40,41]:
  • Step 1: Generate a random initial population of antibodies
  • Step 2: Compute the affinity of each of the antibodies
  • Step 3: Create new clones by cloning all cells in the population of antibodies
  • Step 4: Maturate cloned antibodies by mutation
  • Step 5: Evaluate affinity values of the clone population
  • Step 6: Select the best antibodies to compose the new antibody population
  • Step 7: Repeat Steps 3 to 6 until a predefined stopping condition is reached
Figure 2 illustrates the clonal selection mechanism used to improve global search for solving NRPs. After evaluating the affinity of each clone population, some of the antibodies with the best affinity values will clone to a degree that is inversely proportional to their affinities. Figure 3 illustrates the procedure for cloning and mutation of a single antibody. The cloned antibodies mutate to reproduce a mature clone population. To prevent generation of infeasible solutions, three swapping-based mutation operators with the same probability are applied. Case (a) in Figure 3 illustrates a “swap-shifts” situation in which the shifts of two nurses are exchanged for each of the selected days. Case (b) illustrates a “swap-nurses” situation in which two nurses are selected and then their schedules are partially or completely exchanged.
Case (c) illustrates the mutation, “swap-days”, in which shifts between two differentiated days for each of the selected nurses are exchanged. Unlike the “swap-shifts” and “swap-nurses” scenarios, this scenario includes a repair process because of the possibility of violation of hard constraints. Figure 3 illustrates an example in which, if the first and fourth days of nurse 1 are interchanged, a repair would be performed by changing the shifts of nurses 3 and 4 to maintain feasibility.

4. Hybrid and Cooperative Strategies Using Harmony Search and Artificial Immune Systems

4.1. Why We Hybridize and Cooperate HS and AIS

In achieving combinatorial optimization using metaheuristic algorithms, a major concern is how to maintain the balance between two major components: diversification and intensification. These two components seem to contradict each other, but their balanced combination is crucially important to the success of obtaining a qualified solution. Proper diversification guarantees that the search in the solution space can effectively explore as many locations and regions as possible. It also ensures that the evolving system will not be trapped at biased local optima. If the diversification is too strong, it may explore too many locations in a stochastic manner and subsequently slow the convergence of the algorithm. Conversely, appropriate intensification exploits the history and experience of the search process. It also permits the convergence to be accelerated when necessary by reducing randomness and limiting diversification.
To reconcile these two conflicting components, hybrid methods using P-meta and S-meta heuristics have been used in many studies. P-metaheuristics are utilized to search among the diverse solutions in the solution space in the first and subsequent iterations. S-metaheuristics are used in the final iteration to generate solutions in the neighborhood of current ones discovered using the P-metaheuristics.
In traditional HS, a new harmony vector is generated using three rules, namely HMC, RS, and PA. A decision variable of harmony vectors is selected based on either an HMC rule with a probability of HMCR or an RS rule with a probability of 1-HMCR. A PA rule with a probability of (HMCR PAR) is then utilized to change the values of the decision variables from the HMC. Except for the PA rule, application of an HMC rule for the generation of a new harmony from the existing HMS and RS rules that generate a new harmony randomly is difficult for balancing intensification and diversification.
Many studies have attempted to develop advanced harmony searchers to maintain a balance between intensification and diversification. A typical and popular method is the improved harmony search (IHS) algorithm introduced by Mahdavi et al. [42], which employs enhanced fine-tuning characteristics and an enhanced HS convergence rate. As shown in Equations (1) and (2), the algorithm’s performance is improved by dynamically increasing the pitch adjusting rate and the bandwidth (BW) as the iteration progresses.
PAR ( t ) = PAR min + PAR max PAR min t max × t
BW ( t ) = BW max × e ( ln ( BW max BW min ) × t t max )
Although effective control of BW can be useful in balancing intensification and diversification, the characteristics of sequential optimization with main constraints such as NRPs result in the limited application of BW because of the possibility of generating worse solutions. The application of fine-tuning by PAR also has some drawbacks in early iterations in which the value of PAR is low. In spite of the critical importance of the PA rule in balancing exploitation and exploration, low values of PAR in early iterations forces premature convergence.
Highly reliable harmony search (HRHS) has been proposed by Taherinejad [43] to overcome a critical issue in IHS that may result in premature convergence in early iterations. As shown in Equation (3), HRHS guarantees diversification of good solutions that are generated in early iterations by increasing the probability of generation of neighbor solutions and vice versa. HRHS still has major drawbacks in the final iteration, where the value of PAR is close to zero and may result in stagnation in convergence of the algorithm.
PAR ( t ) = PAR max PAR max PAR min t max × t
Subsequently, effectively maintaining the balance between exploration and exploitation is difficult for dynamically changing PAR.
Another problem of HS is that the solution generated using the three rules is updated only when its value is better than the worst of the existing solutions. Thus, if the solution generated is not better, the existing HM does nothing. Even if a new harmony is better than the worst solution, only a new harmony is added to the existing HM. This is the weakness of HS in achieving the desired results from diversification. Hence, a new harmony is highly dependent on the solution characteristics of each harmony that consists of the existing HM. When premature convergence occurs, the HS method is limited in that it continually searches only local solutions. To overcome some of the limitations mentioned earlier, we propose two methods for combining HS and AIS. Determining how and when to update the existing HM is essential to the success of this approach.

4.2. How We Hybridize and Cooperate HS and AIS

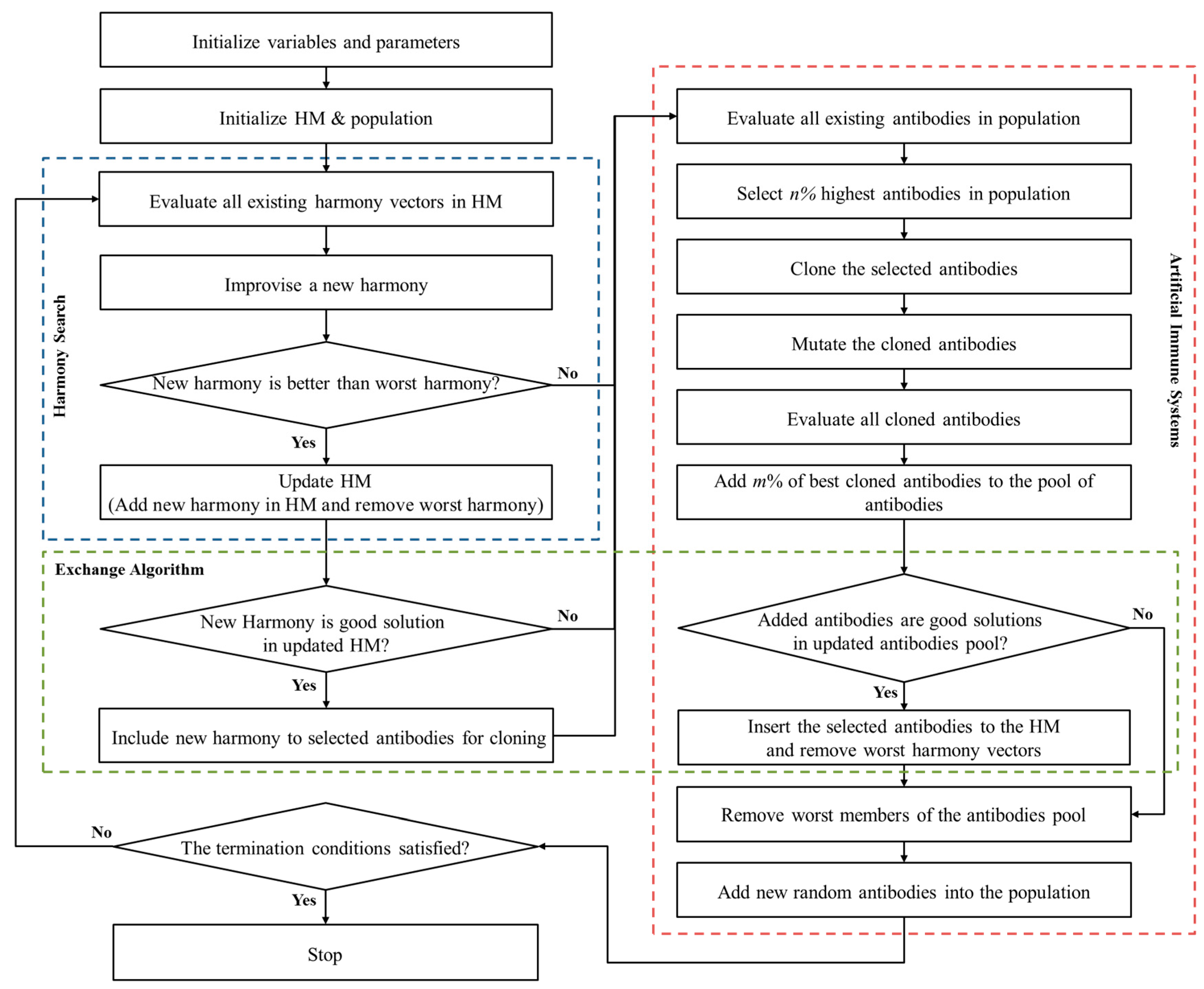
The first method, “Hybrid harmony search with artificial immune systems” (HHSAIS), and its procedure are shown in Figure 4. The existing HM is updated whenever a new harmony generated by three rules is not better than the worst harmony. A new harmony not being better than the worst harmony means that the current HM may be composed of similar solutions, and this makes it extremely difficult to search the solution space thoroughly. In such a case, the insertion and support of AIS with cloning and mutation can help renew the existing HM.
The second approach involves good solutions that are reproduced from both HS and AIS being handed over to the opposite population during iterations while each population of the two algorithms is maintained separately. We refer to this as the cooperative harmony search and artificial immune systems (CHSAIS) approach. CHSAIS is a way to update each existing population of HS and AIS through the injection of the opposite metaheuristics. Its core differences, compared with HHSAIS, are the sequential execution of HS and AIS and the exchange of good solution(s) generated from each other. The good solution that is generated in HS procedure is transferred to the AIS procedure to generate better solutions through the clonal and mutation operation. Conversely, the good solutions from the AIS procedure are delivered to the HM procedure to update the existing HM pool and help improve the new harmony.
By combining these two algorithms, we expect that the population of each metaheuristic during its iterations will be updated through the injection of solution(s) generated by the other party and that in the generation of a solution in the next iteration of each algorithm, the combination of the existing population and the injected good solution will have a higher probability of achieving a better solution. Figure 5 illustrates the procedure for applying CHSAIS.

5. Computational Experiments

NRP benchmarking problems were defined and addressed for the purposes of validating and demonstrating the applicability of the two proposed hybrid strategies using HS and AIS. For this purpose, four algorithms were applied: HS, IHS, HHSAIS, and CHSAIS. The experiments were programmed in the C# language and carried out using a personal computer with an Intel G500 2.60-GHz processor with 4 GB of RAM and a Windows 7 operating system. As shown in Table 2, a total 18 cases—3–5 cases for each algorithm—were considered.
Cases 1 to 5 of HS were performed by changing HMCR and PAR. Cases 6 to 8 were performed by changing HMCR while performing IHS within the range of 0.1–0.9 of PAR. Cases 9 to 13 and 14 to 18 were performed by change the AIS parameters while applying HHSAIS and CHSAIS, respectively, as for Case 6. Each experimental case was replicated 30 times for each benchmarking set within the maximum number of iterations, which was set to 50,000 for all runs. The HMS, HS, and AIS population sizes were set to 10, 30, and 50, respectively, based on the number of nurses.
The experimental results are summarized in Table 3, Table 4, Table 5 and Table 6 in terms of the best, mean, and worst values, standard deviations, and running times for the various cases considered. The best and mean values for each case are highlighted in bold. Table 7 shows that among the best cases for each of the four algorithms, the two proposed algorithms, HHSAIS and CHSAIS, yield results that are superior to those achieved by the HS and IHS algorithms, respectively. Figure 6a–c presents the typical solution history graphs by iteration for the four algorithms and for the BCV-5.4.1, BCV-7.10.1, and BCV-3.46.1 benchmarking sets. It can be observed that the evolution curves of the CHSAIS algorithm descend much faster and reach better solution than those of the other algorithms.
A comparison of the results with those reported in the literature shows that the CHSAIS algorithm proposed in this paper usually yields better results than either HS and IHS alone. The results summarized in Table 8 show that CHSAIS yields competitive results in some instances. For the BCV-1.8.1, BCV-A12.1, and BCV-A12.2 cases, we obtained better results than the algorithms reported in the literature. For the BCV-4.13.1, BCV-5.4.1, BCV-7.10.1, and BCV-8.13.1 cases, CHSAIS yields the same best known results as the other methods. In the cases of BCV-2.46.1, BCV-3.46.2, and BCV-6.13.1, the results are slightly worse than the best known results. The average results for CHSAIS were compared to those reported in the literature. As the results show, CHSAIS matched the best average results obtained by other approaches in four instances and achieved better average results for six of eleven instances.
In addition, we did experiments with INRC 2010 instances [45] for comparing among our proposed and previous works. Table 9 show the gaps among the results of our proposed and previous works published previously. The results lead that our proposed is superior over the other ones in solving the NRP.
Table 10 shows the comparative results between CHSAIS and general GA. As you can see, despite the various changes of parameters of GA, the results lead to our algorithm being superior to all cases of GA. Because of having randomness during iterations, the corresponding t-test was conducted to assess the statistical significance is determined by the p-value.

6. Conclusions

In this paper, two strategies in applying two population based metaheuristics, named HHSAIS and CHSAIS, is designed. We approach HHSAIS to solve NRP because, even though the new solution generated from HS procedure is not better than the worst existing HM, we expect that AIS can make it a better solution by searching neighbor solutions through cloning and mutation operator. Unlike local search, which provides pure exploitation without exploration, the hybridization of HS and AIS can be better harmony in dealing with the NPR’s nature of the search space for the highly constrained optimization problem.
The proposed methods were applied in combination with general HS procedures to newly updated HM and sequential executions of HS and AIS, with solution exchanges. We evaluated the various methods in terms of instances of NRP benchmarking collected from ANROM.
The experimental results using HHSAIS demonstrate justification of our beliefs. Second is CHSAIS, which is cooperative of HS and AIS. In this approach, both algorithms operate individually and solutions generated from each algorithm are exchanged in the opposite population every iteration. Through this approach, we expect that, even if the computation time is longer than HS alone and CHSAIS, it has significant advantages as the solutions are swapped between each other from opposite algorithm, thus can actively explore different search space regions. Clearly, the CHSAIS matched the best average results obtained by other approaches in four instances and achieved better average results for six of eleven instances by other comparative methods. The fact that the proposed CHSAIS has the ability to explore the solution search space of the NPR in different ways to generate desired solutions could be an exploratory for researchers in the future.
In future research, we will test the superiority of our algorithm by applying it to real hospital data and we will attempt to generalize our algorithm to solve various combinatorial and sequential optimization problems.

Author Contributions

S.H. Jin developed the model and wrote the majority of the manuscript. H.Y. Yun performed the experiments and analyzed data. S.J. Jeong wrote the experimental section of the paper. K.S. Kim developed the overall idea and the basic outline of the paper.

Conflicts of Interest

The authors declare no conflict of interest.

References

  1. Van den Bergh, J.; Beliën, J.; De Bruecker, P.; Demeulemeester, E.; De Boeck, L. Personnel scheduling: A literature review. Eur. J. Oper. Res. 2013, 226, 367–385. [Google Scholar] [CrossRef]
  2. Karp, R.M. Reducibility among combinatorial problems. In Complexity of Computer Computations; Springer: New York, NY, USA, 1972; pp. 85–103. [Google Scholar]
  3. Osogami, T.; Imai, H. Classification of various neighborhood operations for the nurse scheduling problem. In Proceedings of the International Symposium on Algorithms and Computation, Taipei, Taiwan, 18–20 December 2000; pp. 72–83. [Google Scholar]
  4. Valouxis, C.; Gogos, C.; Goulas, G.; Alefragis, P.; Housos, E. A systematic two phase approach for the nurse rostering problem. Eur. J. Oper. Res. 2012, 219, 425–433. [Google Scholar] [CrossRef]
  5. Ernst, A.T.; Jiang, H.; Krishnamoorthy, M.; Owens, B.; Sier, D. An annotated bibliography of personnel scheduling and rostering. Ann. Oper. Res. 2004, 127, 21–144. [Google Scholar] [CrossRef]
  6. Cheang, B.; Li, H.; Lim, A.; Rodrigues, B. Nurse rostering problems––A bibliographic survey. Eur. J. Oper. Res. 2003, 151, 447–460. [Google Scholar] [CrossRef]
  7. Ernst, A.T.; Jiang, H.; Krishnamoorthy, M.; Sier, D. Staff scheduling and rostering: A review of applications, methods and models. Eur. J. Oper. Res. 2004, 153, 3–27. [Google Scholar] [CrossRef]
  8. Burke, E.K.; De Causmaecker, P.; Berghe, G.V.; Van Landeghem, H. The state of the art of nurse rostering. J. Sched. 2004, 7, 441–499. [Google Scholar] [CrossRef]
  9. Santos, H.G.; Toffolo, T.A.; Gomes, R.A.; Ribas, S. Integer programming techniques for the nurse rostering problem. Ann. Oper. Res. 2016, 239, 225–251. [Google Scholar] [CrossRef]
  10. Rahimian, E.; Akartunalı, K.; Levine, J. A hybrid integer programming and variable neighbourhood search algorithm to solve nurse rostering problems. Eur. J. Oper. Res. 2017, 258, 411–423. [Google Scholar] [CrossRef]
  11. Cai, X.; Li, K. A genetic algorithm for scheduling staff of mixed skills under multi-criteria. Eur. J. Oper. Res. 2000, 125, 359–369. [Google Scholar] [CrossRef]
  12. Aickelin, U.; Dowsland, K.A. An indirect genetic algorithm for a nurse-scheduling problem. Comput. Oper. Res. 2004, 31, 761–778. [Google Scholar] [CrossRef]
  13. Tsai, C.-C.; Li, S.H. A two-stage modeling with genetic algorithms for the nurse scheduling problem. Expert Syst. Appl. 2009, 36, 9506–9512. [Google Scholar] [CrossRef]
  14. Brusco, M.J.; Jacobs, L.W. Cost analysis of alternative formulations for personnel scheduling in continuously operating organizations. Eur. J. Oper. Res. 1995, 86, 249–261. [Google Scholar] [CrossRef]
  15. Burke, E.; De Causmaecker, P.; Berghe, G.V. A hybrid tabu search algorithm for the nurse rostering problem. In Proceedings of the Asia-Pacific Conference on Simulated Evolution and Learning, Canberra, Australia, 24–27 November 1998; pp. 187–194. [Google Scholar]
  16. Gutjahr, W.J.; Rauner, M.S. An aco algorithm for a dynamic regional nurse-scheduling problem in Austria. Comput. Oper. Res. 2007, 34, 642–666. [Google Scholar] [CrossRef]
  17. Bai, R.; Burke, E.K.; Kendall, G.; Li, J.; McCollum, B. A hybrid evolutionary approach to the nurse rostering problem. IEEE Trans. Evol. Comput. 2010, 14, 580–590. [Google Scholar] [CrossRef]
  18. Burke, E.; Cowling, P.; De Causmaecker, P.; Berghe, G.V. A memetic approach to the nurse rostering problem. Appl. Intell. 2001, 15, 199–214. [Google Scholar] [CrossRef]
  19. Awadallah, M.A.; Bolaji, A.L.; Al-Betar, M.A. A hybrid artificial bee colony for a nurse rostering problem. Appl. Soft Comput. 2015, 35, 726–739. [Google Scholar] [CrossRef]
  20. Gogna, A.; Tayal, A. Metaheuristics: Review and application. J. Exp. Theor. Artif. Intell. 2013, 25, 503–526. [Google Scholar] [CrossRef]
  21. BoussaïD, I.; Lepagnot, J.; Siarry, P. A survey on optimization metaheuristics. Inf. Sci. 2013, 237, 82–117. [Google Scholar] [CrossRef]
  22. Liefooghe, A.; Humeau, J.; Mesmoudi, S.; Jourdan, L.; Talbi, E.-G. On dominance-based multiobjective local search: Design, implementation and experimental analysis on scheduling and traveling salesman problems. J. Heuristics 2012, 18, 317–352. [Google Scholar] [CrossRef]
  23. Sheikholeslami, R.; Khalili, B.G.; Sadollah, A.; Kim, J. Optimization of reinforced concrete retaining walls via hybrid firefly algorithm with upper bound strategy. KSCE J. Civ. Eng. 2016, 20, 2428–2438. [Google Scholar] [CrossRef]
  24. Pahnehkolaei, S.M.A.; Alfi, A.; Sadollah, A.; Kim, J.H. Gradient-based water cycle algorithm with evaporation rate applied to chaos suppression. Appl. Soft Comput. 2016, 53, 420–440. [Google Scholar] [CrossRef]
  25. Abdollahpour, S.; Rezaeian, J. Minimizing makespan for flow shop scheduling problem with intermediate buffers by using hybrid approach of artificial immune system. Appl. Soft Comput. 2015, 28, 44–56. [Google Scholar] [CrossRef]
  26. Mahapatra, P.K.; Ganguli, S.; Kumar, A. A hybrid particle swarm optimization and artificial immune system algorithm for image enhancement. Soft Comput. 2015, 19, 2101–2109. [Google Scholar] [CrossRef]
  27. Awadallah, M.A.; Khader, A.T.; Al-Betar, M.A.; Bolaji, A.L. Nurse rostering using modified harmony search algorithm. In Proceedings of the International Conference on Swarm, Evolutionary, and Memetic Computing, Visakhapatnam, India, 19–21 December 2011; pp. 27–37. [Google Scholar]
  28. Hadwan, M.; Ayob, M.; Sabar, N.R.; Qu, R. A harmony search algorithm for nurse rostering problems. Inf. Sci. 2013, 233, 126–140. [Google Scholar] [CrossRef]
  29. Awadallah, M.A.; Khader, A.T.; Al-Betar, M.A.; Bolaji, A.L. Global best harmony search with a new pitch adjustment designed for nurse rostering. J. King Saud Univ. Comput. Inf. Sci. 2013, 25, 145–162. [Google Scholar] [CrossRef]
  30. Burke, E.K.; Curtois, T.; Qu, R.; Vanden Berghe, G. Problem Model for Nurse Rostering Benchmark Instances; Technical Report; ASAP, School of Computer Science, University of Nottingham Jubilee Campus: Nottingham, UK, 2008. [Google Scholar]
  31. Lee, K.S.; Geem, Z.W. A new meta-heuristic algorithm for continuous engineering optimization: Harmony search theory and practice. Comput. Methods Appl. Mech. Eng. 2005, 194, 3902–3933. [Google Scholar] [CrossRef]
  32. Geem, Z.W.; Kim, J.H.; Loganathan, G. A new heuristic optimization algorithm: Harmony search. Simulation 2001, 76, 60–68. [Google Scholar] [CrossRef]
  33. Hunt, J.E.; Cooke, D.E. Learning using an artificial immune system. J. Netw. Comput. Appl. 1996, 19, 189–212. [Google Scholar] [CrossRef]
  34. Dasgupta, D. Artificial neural networks and artificial immune systems: Similarities and differences. In Proceedings of the 1997 IEEE International Conference on Systems, Man, and Cybernetics, Computational Cybernetics and Simulation, Orlando, FL, USA, 12–15 October 1997; pp. 873–878. [Google Scholar]
  35. McCoy, D.F.; Devarajan, V. Artificial immune systems and aerial image segmentation. In Proceedings of the 1997 IEEE International Conference on Systems, Man, and Cybernetics, Computational Cybernetics and Simulation, Orlando, FL, USA, 12–15 October 1997; pp. 867–872. [Google Scholar]
  36. Dasgupta, D. Immunity-based intrusion detection system: A general framework. In Proceedings of the 22nd National Information Systems Security Conference (NISSC), Arlington, VA, USA, 18–21 October 1999; pp. 147–160. [Google Scholar]
  37. Forrest, S.; Hofmeyr, S. Immunity by design: An artificial immune system. In Proceedings of the Genetic and Evolutionary Computation Conference, Orlando, FL, USA, 13–17 July 1999; pp. 1289–1296. [Google Scholar]
  38. Hofmeyr, S.A. An interpretative introduction to the immune system. In Design Principles for the Immune System and Other Distributed Autonomous Systems; Oxford University Press: Oxford, UK, 2001; pp. 28–36. [Google Scholar]
  39. de Castro, L.N.; Von Zuben, F.J. Learning and optimization using the clonal selection principle. IEEE Trans. Evol. Comput. 2002, 6, 239–251. [Google Scholar] [CrossRef]
  40. De Castro, L.N.; Timmis, J. Artificial Immune Systems: A New Computational Intelligence Approach; Springer: London, UK, 2002. [Google Scholar]
  41. De Castro, L.N.; Timmis, J. Artificial immune systems: A novel paradigm to pattern recognition. In Artificial Neural Networks in Pattern Recognition; University of the West of Scotland: Paisley, UK, 2002; pp. 67–84. [Google Scholar]
  42. Mahdavi, M.; Fesanghary, M.; Damangir, E. An improved harmony search algorithm for solving optimization problems. Appl. Math. Comput. 2007, 188, 1567–1579. [Google Scholar] [CrossRef]
  43. Taherinejad, N. Highly reliable harmony search algorithm. In Proceedings of the 2009 European Conference on Circuit Theory and Design, Antalya, Turkey, 23–27 August 2009; pp. 818–822. [Google Scholar]
  44. Burke, E.K.; Curtois, T.; Qu, R.; Berghe, G.V. A scatter search methodology for the nurse rostering problem. J. Oper. Res. Soc. 2010, 61, 1667–1679. [Google Scholar] [CrossRef]
  45. Haspeslagh, S.; De Causmaecker, P.; Stolevik, M.; Schaerf, A. First International Nurse Rostering Competition 2010. In Proceedings of the 8th International Conference on the Practice and Theory of Automated Timetabling (PATAT), Belfast, UK, 10–13 August 2010; pp. 498–501. [Google Scholar]
Figure 1. Application of Harmony Search (HS) operators for Nurse rostering problems (NRPs).
Figure 1. Application of Harmony Search (HS) operators for Nurse rostering problems (NRPs).
Sustainability 09 01090 g001
Figure 2. Application of artificial immune systems (AIS) operators for NRPs.
Figure 2. Application of artificial immune systems (AIS) operators for NRPs.
Sustainability 09 01090 g002
Figure 3. Application of three mutations of AIS for NRPs.
Figure 3. Application of three mutations of AIS for NRPs.
Sustainability 09 01090 g003
Figure 4. Application procedure for hybrid harmony search with artificial immune systems.
Figure 4. Application procedure for hybrid harmony search with artificial immune systems.
Sustainability 09 01090 g004
Figure 5. Application procedure for cooperative harmony search and artificial immune systems.
Figure 5. Application procedure for cooperative harmony search and artificial immune systems.
Sustainability 09 01090 g005
Figure 6. Evolution of average penalty value by algorithm.
Figure 6. Evolution of average penalty value by algorithm.
Sustainability 09 01090 g006
Table 1. Hard and soft constraints considered by ANROM instances.
Table 1. Hard and soft constraints considered by ANROM instances.
Hard Constraints
A Nurse Can Only Work One Shift Per Day, Nurse Skill Levels and Categories, Nurses’ Requirements
Soft ConstraintsInstance
1.8.12.46.13.46.13.46.24.13.15.4.16.13.17.10.18.13.1A.12.1A.12.2
Minimum time between two assignments
Nurses workload (minimum/maximum)
Maximum number of consecutive working days
Maximum number of assignments on bank holidays
Maximum number of consecutive free days
Minimum number of consecutive free days
Maximum number of consecutive working weekends
Maximum number of working weekends in four weeks
Assign complete weekends
Assign identical shift types during the weekend
No night shift before a free weekend
Assign two free days after night shifts
Maximum number of assignments per day of the week
Number of consecutive shift types
Maximum number of assignments for each shift type
Maximum number of a shift type per week
Maximum number of hours worked
Minimum number of hours worked
Maximum number of hours per week
Restriction on the succession of shift types
Alternative skill category
Tutorship
People not allowed to work together
Day off
Day on (Requested assignments)
Shift off
Shift on (Requested assignments)
Table 2. Experimental design of proposed algorithms for different cases.
Table 2. Experimental design of proposed algorithms for different cases.
Algorithm ApplicationsCasesHarmony SearchArtificial Immune Systems
HMCRPARThreshold ProportionNew Clone Proportion
HSCase 10.990.1--
Case 20.950.1--
Case 30.900.1--
Case 40.990.4--
Case 50.990.7--
IHSCase 60.990.1–0.9--
Case 70.950.1–0.9--
Case 80.900.1–0.9--
HHSAISCase 90.990.1–0.90.30.3
Case 100.990.1–0.90.20.3
Case 110.990.1–0.90.10.3
Case 120.990.1–0.90.30.2
Case 130.990.1–0.90.30.1
CHSAISCase 140.990.1–0.90.30.3
Case 150.990.1–0.90.20.3
Case 160.990.1–0.90.10.3
Case 170.990.1–0.90.30.2
Case 180.990.1–0.90.30.1
Table 3. Results of harmony search (HS) (Bold, optimal solutions).
Table 3. Results of harmony search (HS) (Bold, optimal solutions).
InstancesCase 1Case 2Case 3Case 4Case 5
BestMeanWorstStd.TimeBestMeanWorstStd.TimeBestMeanWorstStd.TimeBestMeanWorstStd.TimeBestMeanWorstStd.Time
BCV-1.8.1252264.938831.4114252346.3478103.4115252961.61348357.5102252263.342243.11402522522520131
BCV-2.46.120892259.1246885.352831913819.34110226.644469898710.910,310872.635719662189.82444104.062618752091.02448116.1697
BCV-3.46.135673732.0383874.884556236248.16542224.851513,22214,94116,543869.340135363752.4389592.576035573762.5387095.0733
BCV-3.46.211371616.31928159.754937344628.45903431.651010,05611,38012,845782.150611711566.42038226.654111211587.71980196.9539
BCV-4.13.11023.86420.51651032.66421.41501052.414840.81221045.910538.41611038.610834.1161
BCV-5.4.1484848060484848055484848054484848056484848055
BCV-6.13.1858880.094935.1154840987.0111772.21419162305.52772552.4115816871.791141.9151810861.990843.4151
BCV-7.10.13813813810162381475.3607103.41648771200.41477177.814638139855151.92003813813810187
BCV-8.13.1148170.023935.1171160296.942568.515510581790.02128253.8127148203.324342.4167148200.124643.1167
BCV-A.12.121202366.82630165.234228033640.43984346.231962607602.99979985.926020782255.52663148.945018872101.22468135.4502
BCV-A.12.226322892.93254186.141433264204.64822342.532667578107.4104791015.827425822800.73297176.049023812646.12968147.3542
Table 4. Results of improved harmony search (IHS) (Bold, optimal solutions).
Table 4. Results of improved harmony search (IHS) (Bold, optimal solutions).
InstancesCase 6Case 7Case 8
BestMeanWorstStd.TimeBestMeanWorstStd.TimeBestMeanWorstStd.Time
BCV-1.8.12522522520124252309.246289.3110252830.71336445.488
BCV-2.46.117011947.1205089.975329923768.94043227.163658017184.78184506.8509
BCV-3.46.134783723.0382789.387358656643.86916227.544713,53014,885.015,417471.4381
BCV-3.46.212471561.52177206.450838724555.65749387.8473987711,410.113,129625.8511
BCV-4.13.11021.96419.11991028.18424.11861027.55216.4153
BCV-5.4.1484848065484848063484848062
BCV-6.13.1806840.189737.3186806927.899751.91748891963.02320368.7143
BCV-7.10.13813813810178381438.259189.31578561205.01465158.5126
BCV-8.13.1148182.123937.3206158272.933946.319310171410.21676175.9158
BCV-A.12.117721900.52362105.450125503614.64012316.944757027025.88075462.9360
BCV-A.12.222722402.92862104.753730674117.64512314.446363487533.58575448.3363
Table 5. Results of hybrid harmony search with artificial immune systems (Bold, optimal solutions).
Table 5. Results of hybrid harmony search with artificial immune systems (Bold, optimal solutions).
InstancesCase 9Case 10Case 11Case 12Case 13
BestMeanWorstStd.TimeBestMeanWorstStd.TimeBestMeanWorstStd.TimeBestMeanWorstStd.TimeBestMeanWorstStd.Time
BCV-1.8.125225225202682522522520282252252252025525225225202582522522520261
BCV-2.46.117231868.72440122.076216881839.42374116.576117341903.62378108.871816931825.32469135.572917201852.12687168.1738
BCV-3.46.135803830.3394894.885436273802.1392193.586536463870.33993104.188436603786.7392479.687635403807.2394999.1837
BCV-3.46.2954971.1102512.41771947975.8105818.9993950979.7102915.81050947976.3101415.412339641001.9113229.41360
BCV-4.13.11013387.52841013.2367.62811013.2367.32741012.9387.32831013.2346.8276
BCV-5.4.148484801604848480152484848014948484801584848480152
BCV-6.13.1824852.888326.5266814841.288732.5264794828.288239.8257798840.988340.7264805839.691623.7260
BCV-7.10.138138138103833813813810403381381381036438138138103683813813810372
BCV-8.13.1148196.523940.6294148187.324341.2292148183.923840.1284148194.923943.0293148170.123332.1286
BCV-A.12.116591912.92316115.758416951843.7217488.557617101948.92267120.354417521883.8218193.955116321902.72199109.6561
BCV-A.12.222002417.12816112.055220562341.9267499.556120082445.02767137.959121652383.8268198.157821882408.62699101.6537
Table 6. Results of cooperative harmony search and artificial immune systems (Bold, optimal solutions).
Table 6. Results of cooperative harmony search and artificial immune systems (Bold, optimal solutions).
InstancesCase 14Case 15Case 16Case 17Case 18
BestMeanWorstStd.TimeBestMeanWorstStd.TimeBestMeanWorstStd.TimeBestMeanWorstStd.TimeBestMeanWorstStd.Time
BCV-1.8.125225225202782522522520254252252252025525225225202542522522520263
BCV-2.46.116181704.9187750.773316211713.5178249.473116011690.5180057.271915931686.6179145.275216071726.3197773.2763
BCV-3.46.134293603.4370571.590234903617.7372570.885733453584.6369374.783433123492.4365491.190234303612.2375381.9885
BCV-3.46.2933943.29626.11826925935.99455.71117920944.996510.0957902913.39289.31356931955.197712.91896
BCV-4.13.11010.8182.42711010.4181.62771010.5141.22741010110.22761010.1110.3275
BCV-5.4.148484801484848480145484848014748484801594848480173
BCV-6.13.1800820.587933.9256803831.288537.2262798828.388538.6259792808.887727.4261797835.488439.7260
BCV-7.10.138138138103973813813810363381381381036438138138103633813813810375
BCV-8.13.1148174.023535.5281148182.624140.9287148183.224139.5284148165.723429.9286148190.424040.7285
BCV-A.12.116091778.5188270.853415741764.7187383.051415581732.0185473.151814911659.9178781.953316061782.1191076.3588
BCV-A.12.221092245.1238279.153120742274.7237489.254219982209.4231672.852319982162.9228782.557620982285.9241080.1607
Table 7. Comparison of results by representative cases (Bold, optimal solutions).
Table 7. Comparison of results by representative cases (Bold, optimal solutions).
InstancesCase 5 (HS)Case 6 (IHS)Case 12 (HHSAIS)Case 17 (CHSAIS)
BestMeanTimeBestMeanTimeBestMeanTimeBestMeanTime
BCV-1.8.1252252131252252124 252252258 252252254
BCV-2.46.11875209169717011947753 16931825.3729 15931686.6752
BCV-3.46.13557376373334783723873 36603786.7876 33123492.4902
BCV-3.46.21121158853912471562508 947976.331233 902913.31356
BCV-4.13.11038.61611021.9199 1012.867283 1010276
BCV-5.4.1484855484865 4848158 4848159
BCV-6.13.1810861.9151806840.1186 798840.93264 792808.8261
BCV-7.10.1381381187381381178 381381368 381381363
BCV-8.13.1148200.1167148182.1206 148194.87293 148165.7286
BCV-A.12.11887210150217721900501 17521883.8551 14911659.9533
BCV-A.12.22381264654222722403537 21652383.8578 19982162.9576
Table 8. Comparison of CHSAIS results and other metaheuristic methods (Bold, optimal solutions).
Table 8. Comparison of CHSAIS results and other metaheuristic methods (Bold, optimal solutions).
InstancesCHSAIS (Proposed)A1A2A3A4
BestMeanBestMeanBestMeanBestMeanBestMean
BCV-1.8.1252252270272.6272288252253256261
BCV-2.46.115931686.616121630.2157215871572157215721572
BCV-3.46.133123492.433803391.6356536313351335733643387
BCV-3.46.2902913.3905909.8908911894894900902
BCV-4.13.110101112124510101010
BCV-5.4.1484848484813648484848
BCV-6.13.1792808.87968699641060784784875930
BCV-7.10.1381381386411.4381387381382381381
BCV-8.13.1148165.7158164.4148149148148148148
BCV-A.12.114911659.922102491.8188022391600173316401843
BCV-A.12.219982162.919982223.6252828122180232124652562
A1, Harmony search by Hadwan et al. [28]; A2, Scatter search using hill climber by Burke et al. [44]; A3, Scatter search using variable-depth search by Burke et al. [44]; A4, Memetic algorithm by Burke et al. [18].
Table 9. Comparison of CHSAIS results and other meta-heuristic methods on benchmark NRPs (Bold, best known solutions).
Table 9. Comparison of CHSAIS results and other meta-heuristic methods on benchmark NRPs (Bold, best known solutions).
InstancesBest KnownCHSAISB1 BestB2 Best
BestMean
Sprint_Early01565658.55658
Sprint_Early02585860.55860
Sprint_Early03515153.75153
Sprint_Early04595961.85962
Sprint_Early05585861.05859
Medium_Early01240244247.3245270
Medium_Early02240241247.4245275
Medium_Early03236238243.6242265
Medium_Early04237242244.4240263
Medium_Early05303308311.1308334
Long_Early01197197205.1197256
Long_Early02219219226.4229299
Long_Early03240242249.3240286
Long_Early04303303311.0303356
Long_Early05284284291.9284337
B1, Hybrid Artificial Bee Colony Algorithms by Awadallah et al. [19]; B2, Global best harmony search by Awadallah et al. [29].
Table 10. Comparative results between CHSAIS and Genetic Algorithms (Bold, optimal solutions).
Table 10. Comparative results between CHSAIS and Genetic Algorithms (Bold, optimal solutions).
InstancesCHSAIS (Proposed)GA-1 GA-2 GA-3 GA-4 GA-5
CRate: 0.99/MRate: 0.1CRate: 0.95/MRate: 0.1CRate: 0.90/MRate: 0.1CRate: 0.99/MRate: 0.4CRate: 0.99/MRate: 0.7
BestMeanBestMeanSignificance ProbabilityBestMeanSignificance ProbabilityBestMeanSignificance ProbabilityBestMeanSignificance ProbabilityBestMeanSignificance Probability
BCV-1.8.1252252252282.60.000275252381.10.0000042851090.90.000000252281.80.001488252273.10.000068
BCV-2.46.115931686.622582786.50.00000035674581.90.000000779410745.10.00000021942698.50.00000019992548.60.000000
BCV-3.46.133123492.4367445230.00000261667348.90.00000014,63517,718.30.00000036054479.90.00000134784547.20.000000
BCV-3.46.2902913.314241984.30.00000038725560.90.00000011,46414,124.40.00000014461884.90.00000013501894.40.000000
BCV-4.13.1101010240.0007901032.70.0000031052.50.0000041046.40.0000121036.50.000032
BCV-5.4.148484848-4848-4848-4848-4848-
BCV-6.13.1792808.8865955.80.0000009331068.10.0000009762515.30.000000837961.30.000000821943.50.000000
BCV-7.10.1381381381395.10.000001381492.30.00000311301254.40.000000381406.20.0211853813850.019940
BCV-8.13.1148165.72284830.000000267357.90.003998105817900.000000155209.50.000000149201.90.000004
BCV-A.12.114911659.923102830.40.00000029254456.80.00000067239098.90.00000021462822.10.00000020422564.40.000000
BCV-A.12.219982162.927053404.60.0000003661.05124.50.0000007124.09757.40.0000002779.034960.00000025343251.40.000000
Crate, Crossover Rate; MRate, Mutation Rate.

Share and Cite

MDPI and ACS Style

Jin, S.H.; Yun, H.Y.; Jeong, S.J.; Kim, K.S. Hybrid and Cooperative Strategies Using Harmony Search and Artificial Immune Systems for Solving the Nurse Rostering Problem. Sustainability 2017, 9, 1090. https://doi.org/10.3390/su9071090

AMA Style

Jin SH, Yun HY, Jeong SJ, Kim KS. Hybrid and Cooperative Strategies Using Harmony Search and Artificial Immune Systems for Solving the Nurse Rostering Problem. Sustainability. 2017; 9(7):1090. https://doi.org/10.3390/su9071090

Chicago/Turabian Style

Jin, Suk Ho, Ho Yeong Yun, Suk Jae Jeong, and Kyung Sup Kim. 2017. "Hybrid and Cooperative Strategies Using Harmony Search and Artificial Immune Systems for Solving the Nurse Rostering Problem" Sustainability 9, no. 7: 1090. https://doi.org/10.3390/su9071090

APA Style

Jin, S. H., Yun, H. Y., Jeong, S. J., & Kim, K. S. (2017). Hybrid and Cooperative Strategies Using Harmony Search and Artificial Immune Systems for Solving the Nurse Rostering Problem. Sustainability, 9(7), 1090. https://doi.org/10.3390/su9071090

Note that from the first issue of 2016, this journal uses article numbers instead of page numbers. See further details here.

Article Metrics

Back to TopTop