Analysis of the Spatio-Temporal Evolution Characteristics and Influencing Factors of Extreme Climate Events in Jilin Province from 1970 to 2020
Abstract
1. Introduction
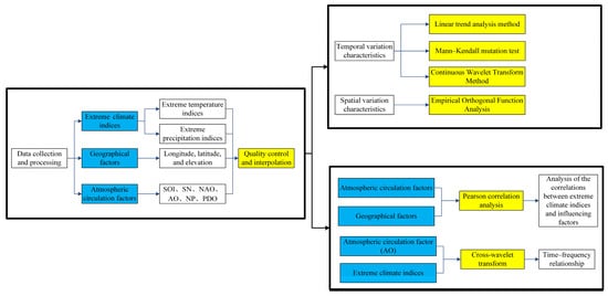
2. Materials and Methods
2.1. Study Area
2.2. Data Sources
2.3. Methodology
2.3.1. Linear Trend Analysis
2.3.2. Mann–Kendall Mutation Test
2.3.3. Empirical Orthogonal Function Analysis
- (1)
- is the eigenvalue matrix , representing the variance contribution of each mode;
- (2)
- is the corresponding eigenvector matrix, representing the spatial modes (EOF modes);
- (3)
- The time coefficients (principal components) are obtained by projecting the original data: .
2.3.4. Continuous Wavelet Transform (CWT) Method
3. Results
3.1. Temporal Evolution Characteristics of Extreme Climate in Jilin Province
3.1.1. Trend Analysis of Extreme Temperature Indices
3.1.2. Trend Analysis of Extreme Precipitation Indices
3.2. Spatial Evolution Characteristics of Extreme Climate in Jilin Province
3.2.1. Spatial Trend Analysis of Extreme Temperature Indices
3.2.2. Spatial Trend Analysis of Extreme Precipitation Indices
3.3. Analysis of Influencing Factors of Extreme Climate Indices in Jilin Province
3.3.1. Correlation Analysis Between Extreme Climate Indices and Atmospheric Circulation Factors
3.3.2. Relationship Between AO and Extreme Climate Indices
3.3.3. Correlation Analysis Between Extreme Climate Indices and Geographic Factors
4. Discussion
5. Conclusions
Author Contributions
Funding
Institutional Review Board Statement
Informed Consent Statement
Data Availability Statement
Conflicts of Interest
References
- Intergovernmental Panel on Climate Change (IPCC). Climate Change 2021: The Physical Science Basis: Contribution of Working Group I to the Sixth Assessment Report of the Intergovernmental Panel on Climate Change; Cambridge University Press: Cambridge, UK, 2021. [Google Scholar]
- Pradhan, P.; Joshi, S.; Dahal, K.; Hu, Y.; Subedi, D.R.; Islam Fajar Putra, M.P.; Vaidya, S.; Pant, L.P.; Dhakal, S.; Hubacek, K.; et al. Policy relevance of IPCC reports for the sustainable development goals and beyond. Resour. Environ. Sustain. 2025, 19, 100192. [Google Scholar] [CrossRef]
- Forster, P.M.; Smith, C.J.; Walsh, T.; Lamb, W.F.; Lamboll, R.; Hauser, M.; Ribes, A.; Rosen, D.; Gillett, N.; Palmer, M.D.; et al. Indicators of global climate change 2022: Annual update of large-scale indicators of the state of the climate system and human influence. Earth Syst. Sci. Data 2023, 15, 2295–2327. [Google Scholar] [CrossRef]
- Akinsanola, A.A.; Zhou, W.; Zhou, T.; Keenlyside, N. Amplification of synoptic to annual variability of West African summer monsoon rainfall under global warming. npj Clim. Atmos. Sci. 2020, 3, 21. [Google Scholar] [CrossRef]
- Wang, S.; Sun, N.; Zhang, X.; Hu, C.; Wang, Y.; Xiong, W.; Zhang, S.; Colinet, G.; Xu, M.; Wu, L. Assessing the impacts of climate change on crop yields, soil organic carbon sequestration and N2O emissions in wheat–maize rotation systems. Soil Tillage Res. 2024, 240, 106088. [Google Scholar] [CrossRef]
- Liu, J.; Li, J.; Liang, Y.; Liu, X. Risk assessment of rainstorm and flood disasters in typical regions of Asia. Sci. Geogr. Sin. 2011, 31, 1266–1271. [Google Scholar]
- Liu, J.; Zhang, B. Research progress on risk assessment of rainstorm and flood disasters. Sci. Geogr. Sin. 2015, 35, 346–351. [Google Scholar]
- Pan, T.; Zhang, L.; Zhang, H.; Ren, C.; Li, Y. Spatiotemporal patterns and variations of winter extreme precipitation over terrestrial northern hemisphere in the past century (1901–2017). Phys. Chem. Earth 2020, 115, 102828. [Google Scholar] [CrossRef]
- Li, X.; Zhang, K.; Gu, P.; Feng, H.; Yin, Y.; Chen, W.; Cheng, B. Changes in precipitation extremes in the Yangtze River Basin during 1960–2019 and the association with global warming, ENSO, and local effects. Sci. Total Environ. 2021, 760, 144244. [Google Scholar] [CrossRef]
- Cerón, W.L.; Kayano, M.T.; Andreoli, R.V.; Avila-Diaz, A.; Ayes, I.; Freitas, E.D.; Martins, J.A.; Souza, R.A.F. Recent intensification of extreme precipitation events in the La Plata Basin in Southern South America (1981–2018). Atmos. Res. 2021, 249, 105299. [Google Scholar] [CrossRef]
- Poudel, A.; Cuo, L.; Ding, J.; Gyawali, A.R. Spatio-temporal variability of the annual and monthly extreme temperature indices in Nepal. Int. J. Climatol. 2020, 40, 4956–4977. [Google Scholar] [CrossRef]
- Fagnant, C.; Gori, A.; Sebastian, A.; Bedient, P.B.; Ensor, K.B. Characterizing spatiotemporal trends in extreme precipitation in Southeast Texas. Nat. Hazards 2020, 104, 1597–1621. [Google Scholar] [CrossRef]
- Sillmann, J.; Kharin, V.V.; Zwiers, F.W.; Zhang, X.; Bronaugh, D. Climate extremes indices in the CMIP5 multimodel ensemble: Part 2. Future climate projections. J. Geophys. Res. Atmos. 2013, 118, 2473–2493. [Google Scholar] [CrossRef]
- Tavakol, A.; Rahmani, V.; Harrington, J., Jr. Evaluation of hot temperature extremes and heat waves in the Mississippi River Basin. Atmos. Res. 2020, 239, 104907. [Google Scholar] [CrossRef]
- Ruml, M.; Gregorić, E.; Vujadinović, M.; Radovanović, S.; Matović, G.; Vuković, A.; Počuča, V.; Stojičić, D. Observed changes of temperature extremes in Serbia over the period 1961−2010. Atmos. Res. 2017, 183, 26–41. [Google Scholar] [CrossRef]
- Roy, S.S. Spatial patterns of trends in seasonal extreme temperatures in India during 1980–2010. Weather Clim. Extrem. 2019, 24, 100203. [Google Scholar] [CrossRef]
- Tan, X.; Gan, T.Y.; Shao, D. Effects of persistence and large-scale climate anomalies on trends and change points in extreme precipitation of Canada. J. Hydrol. 2017, 550, 453–465. [Google Scholar] [CrossRef]
- Moses, O.; Blamey, R.C.; Reason, C.J.C. Extreme rainfall events over the Okavango river basin, southern Africa. Weather Clim. Extrem. 2023, 41, 100589. [Google Scholar] [CrossRef]
- Lovino, M.; García, N.O.; Baethgen, W. Spatiotemporal analysis of extreme precipitation events in the Northeast region of Argentina (NEA). J. Hydrol. Reg. Stud. 2014, 2, 140–158. [Google Scholar] [CrossRef]
- Jung, I.W.; Bae, D.H.; Kim, G. Recent trends of mean and extreme precipitation in Korea. Int. J. Climatol. 2011, 31, 359–370. [Google Scholar] [CrossRef]
- Luo, F.; Wilcox, L.; Dong, B.; Su, Q.; Chen, W.; Dunstone, N.; Li, S.; Gao, Y. Projected near-term changes of temperature extremes in Europe and China under different aerosol emissions. Environ. Res. Lett. 2020, 15, 034013. [Google Scholar] [CrossRef]
- Xu, Y.; Zhou, B.T.; Wu, J.; Han, Z.Y.; Zhang, Y.X.; Wu, J. Asian climate change under 1.5–4 °C warming targets. Adv. Clim. Change Res. 2017, 8, 99–107. [Google Scholar] [CrossRef]
- Noelia, L.; Pablo, G.Z.; Andrea, F.C.; Claudio, G.M.; Enrique, S. Changes in temperature extremes for 21st century scenarios over South America derived from a multi-model ensemble of regional climate models. Clim. Res. 2016, 68, 151–167. [Google Scholar] [CrossRef]
- Vedaste, I.; Gang, Z.; Guwei, Z. Changes in extreme temperature events over Africa under 1.5 and 2.0 °C global warming scenarios. Int. J. Climatol. 2020, 41, 1506–1524. [Google Scholar]
- Zhang, X.; Alexander, L.; Hegerl, G.C.; Jones, P.; Tank, A.K.; Peterson, T.C.; Trewin, B.; Zwiers, F.W. Indices for monitoring changes in extremes based on daily temperature and precipitation data. WIREs Clim. Change 2011, 2, 851–870. [Google Scholar] [CrossRef]
- Meng, F.; Xie, K.; Liu, P.; Chen, H.Z.; Wang, Y.; Shi, H.Y. Extreme precipitation trends in Northeast China based on a non-stationary generalized extreme value model. Geosci. Lett. 2024, 11, 13. [Google Scholar] [CrossRef]
- Qiu, D.; Wu, C.; Mu, X.; Zhao, G.; Gao, P. Changes in extreme precipitation in the Wei River Basin of China during 1957–2019 and potential driving factors. Theor. Appl. Climatol. 2022, 149, 915–929. [Google Scholar] [CrossRef]
- Beaugrand, G.; Faillettaz, R.; Kirby, R.R. Absence of an internal multidecadal oscillation in the North Atlantic has consequences for anticipating the future of marine ecosystems. Clim. Res. 2021, 85, 107–111. [Google Scholar] [CrossRef]
- Wang, L.; Wang, J.; He, F.; Wang, Q.M.; Zhao, Y.; Lu, P.Y.; Huang, Y.; Cui, H.; Deng, H.D.; Jia, X.R. Spatial–temporal variation of extreme precipitation in the Yellow–Huai–Hai–Yangtze Basin of China. Sci. Rep. 2023, 13, 9312. [Google Scholar] [CrossRef]
- Gu, Z.; Li, Y.; Qin, M.; Ji, K.; Yi, Q.; Li, P.; Feng, D. Spatiotemporal variation characteristics of extreme precipitation in Henan Province based on RClimDex model. Atmosphere 2024, 15, 1399. [Google Scholar] [CrossRef]
- Khoir, A.N.; Mamlu’atur, R.; Safril, A.; Fadholi, A. Analysis of changes in daily temperature and precipitation extreme in Jakarta on period of 1986–2014. MATEC Web Conf. 2018, 229, 02017. [Google Scholar] [CrossRef]
- Durgawale, P.; Deshmukh, S.; Deshmukh, A.; Khokrale, S.; Deshmukh, R. Analysis of extreme weather events over Sangli district of Western Maharashtra using RClimDex model. Int. J. Res. Agron. 2024, 7, 593–597. [Google Scholar] [CrossRef]
- Frimpong, B.F.; Koranteng, A.; Molkenthin, F. Analysis of temperature variability utilising Mann–Kendall and Sen’s slope estimator tests in the Accra and Kumasi Metropolises in Ghana. Environ. Syst. Res. 2022, 11, 24. [Google Scholar] [CrossRef]
- Salameh, A.A.M.; Gámiz-Fortis, S.R.; Castro-Díez, Y.; Abu Hammad, A.; Esteban-Parra, M.J. Spatio-temporal analysis for extreme temperature indices over the Levant region. Int. J. Climatol. 2019, 39, 5556–5582. [Google Scholar] [CrossRef]
- Mekonnen, G.T.; Berlie, A.B.; Legesse, S.A.; Wubie, M.A. The implication of climate change in causing urban heat island in Gondar City, Ethiopia: An analysis made using Mann–Kendall’s trend test and homogeneity test. Arab. J. Geosci. 2023, 16, 638. [Google Scholar] [CrossRef]
- Benestad, R.E.; Mezghani, A.; Lutz, J.; Dobler, A.; Parding, K.M.; Landgren, O.A. Various ways of using empirical orthogonal functions for climate model evaluation. Geosci. Model Dev. 2023, 16, 2899–2913. [Google Scholar] [CrossRef]
- Hannachi, A. A primer for EOF analysis of climate data. Dep. Meteorol. Univ. Read. 2004, 1, 3. [Google Scholar]
- Mastrantonas, N.; Herrera-Lormendez, P.; Magnusson, L.; Pappenberger, F.; Matschullat, J. Extreme precipitation events in the Mediterranean: Spatiotemporal characteristics and connection to large-scale atmospheric flow patterns. Int. J. Climatol. 2021, 41, 2710–2728. [Google Scholar] [CrossRef]
- Tan, X.; Gan, T.Y.; Shao, D. Wavelet analysis of precipitation extremes over Canadian ecoregions and teleconnections to large-scale climate anomalies. J. Geophys. Res. Atmos. 2016, 121, 14469–14486. [Google Scholar] [CrossRef]
- Pinault, J.L. Morlet cross-wavelet analysis of climatic state variables expressed as a function of latitude, longitude, and time: New light on extreme events. Math. Comput. Simul. 2022, 27, 50. [Google Scholar] [CrossRef]
- Kuo, C.; Gan, T.Y.; Yu, P. Wavelet analysis on the variability, teleconnectivity, and predictability of the seasonal rainfall of Taiwan. Mon. Weather. Rev. 2010, 138, 162–175. [Google Scholar] [CrossRef]
- Intergovernmental Panel on Climate Change (IPCC). Climate Change 2013—The Physical Science Basis: Working Group I Contribution to the Fifth Assessment Report of the Intergovernmental Panel on Climate Change; Cambridge University Press: Cambridge, UK, 2014. [Google Scholar]
- Alexander, L.V.; Zhang, X.; Peterson, T.C.; Caesar, J.; Gleason, B.; Klein Tank, A.M.G.; Haylock, M.; Collins, D.; Trewin, B.; Rahimzadeh, F.; et al. Global observed changes in daily climate extremes of temperature and precipitation. J. Geophys. Res. 2006, 111, D05109. [Google Scholar] [CrossRef]
- Wang, X.; Wu, L.; Liu, H. Extreme temperature index in China from a statistical perspective: Change characteristics and trend analysis from 1961 to 2021. Atmosphere 2024, 15, 1398. [Google Scholar] [CrossRef]
- Wang, X.; Li, Y.; Chen, Y.; Lian, J.; Luo, Y.Q.; Niu, Y.Y.; Gong, X.W.; Yu, P.D. Temporal and spatial variation of extreme temperatures in an agro-pastoral ecotone of northern China from 1960 to 2016. Sci. Rep. 2018, 8, 8787. [Google Scholar] [CrossRef]
- Xin, J.; Zhan, M.; Xu, B.; Li, H.; Zhan, L. Variations of extreme temperature event indices in six temperature zones in China from 1961 to 2020. Sustainability 2023, 15, 11536. [Google Scholar] [CrossRef]
- Gan, W.; Guo, H.; Cao, Y.; Wang, W.; Yao, N.; Wang, Y.Q.; De Maeyer, P. Spatiotemporal evolution and intensification of extreme precipitation events in Mainland China from 1961 to 2022. Remote Sens. 2025, 17, 2037. [Google Scholar] [CrossRef]
- Ren, Y.; Zhang, F.; Zhao, C.; Wang, D.; Li, J.; Zhang, J.; Cheng, Z. Spatiotemporal changes of extreme climate indices and their influence and response factors in a typical cold river basin in Northeast China. Theor. Appl. Climatol. 2023, 152, 1285–1309. [Google Scholar] [CrossRef]
- Ren, Y.; Zhang, J.; Fu, J.; Peng, S.; Li, Z. Spatiotemporally varied extreme precipitation events simultaneously controlled by multiple circulation factors in China’s Loess Plateau. Int. J. Climatol. 2022, 42, 6351–6372. [Google Scholar] [CrossRef]
- Chen, H.; Yang, J.; Ding, Y.; Tan, C.; He, Q.; Wang, Y.; Qin, J.; Tang, F.; Ge, Q. Variation in extreme temperature and its instability in China. Atmosphere 2022, 13, 19. [Google Scholar] [CrossRef]
- Han, T.; Wang, H.; Hao, X.; Li, S. Seasonal Prediction of Midsummer Extreme Precipitation Days over Northeast China. J. Appl. Meteorol. Climatol. 2019, 58, 2033–2048. [Google Scholar] [CrossRef]
- He, S.-P. Asymmetry in the Arctic Oscillation teleconnection with January cold extremes in Northeast China. Atmos. Ocean. Sci. Lett. 2015, 8, 386–391. [Google Scholar]
- Tong, S.; Li, X.; Zhang, J.; Bao, Y.; Bao, Y.; Na, L.; Si, A. Spatial and temporal variability in extreme temperature and precipitation events in Inner Mongolia (China) during 1960–2017. Sci. Total Environ. 2019, 649, 75–89. [Google Scholar] [CrossRef] [PubMed]
- Gong, X.; Wang, X.; Li, Y.; Ma, L.; Li, M.; Si, H. Observed changes in extreme temperature and precipitation indices on the Qinghai–Tibet Plateau, 1960–2016. Front. Environ. Sci. 2022, 10, 888937. [Google Scholar] [CrossRef]
- El Kenawy, A.; López-Moreno, J.I.; McCabe, M.F.; Brunsell, N.A.; Vicente-Serrano, S.M. Daily temperature changes and variability in ENSEMBLES regional models predictions: Evaluation and intercomparison for the Ebro Valley (NE Iberia). Atmos. Res. 2015, 155, 141–157. [Google Scholar] [CrossRef]
- Ashabakov, B.A.; Fedchenko, L.M.; Tashilova, A.A.; Kesheva, L.A.; Teunova, N.V. Spatiotemporal Climate Change in Southern European Russia, Assessment of Its Consequences, Methods and Models for Adaptation of the Agro-Industrial Complex; Fregat Publishing House: Nalchik, Russia, 2020; 476p. [Google Scholar]











| Descriptive Name | Code | Definition | Unit |
|---|---|---|---|
| Cool Days | TX10p | Number of days when daily maximum temperature < 10th percentile | Days |
| Cool Nights | TN10p | Number of days when daily minimum temperature < 10th percentile | Days |
| Warm Days | TX90p | Number of days when daily maximum temperature > 90th percentile | Days |
| Warm Nights | TN90p | Number of days when daily minimum temperature > 90th percentile | Days |
| Frost Days | FD0 | Annual count of days when TN (daily minimum temperature) < 0 °C | Days |
| Ice Days | ID0 | Annual count of days when TX (daily maximum temperature) < 0 °C | Days |
| Summer Days | SU25 | Annual count of days when TX (daily maximum temperature) > 25 °C | Days |
| Max Tmax | TXx | Monthly or annual maximum value of daily maximum temperature | °C |
| Min Tmin | TNn | Monthly or annual minimum value of daily minimum temperature | °C |
| Cold Spell Duration Indicator | CSDI | Number of days when daily maximum temperature < 10th percentile for ≥6 days | Days |
| Warm Spell Duration Indicator | WSDI | Number of days when daily minimum temperature > 90th percentile for ≥6 days | Days |
| Diurnal Temperature Range | DTR | Difference between daily maximum and minimum temperature | °C |
| Precipitation in very wet days | R95p | Annual total precipitation from days > 95th percentile | mm |
| Precipitation in extremely wet days | R99p | Annual total precipitation from days > 99th percentile | mm |
| Number of heavy precipitation days | R10mm | Annual count of days when precipitation ≥ 10 mm. | Days |
| Number of very heavy precipitation days | R20mm | Annual count of days when precipitation ≥ 20 mm. | Days |
| Number of Rainstorm Days | R25mm | Annual count of days when precipitation ≥ 25 mm. | Days |
| Simple Daily Intensity Index | SDII | Ratio of total precipitation to number of wet days (≥1 mm) | mm·d−1 |
| Max 1-day precipitation amount | RX1day | Monthly or annual maximum 1-day precipitation. | mm |
| Max 5-day precipitation amount | RX5day | Monthly or annual maximum consecutive 5-day precipitation total. | mm |
| Annual total wet-day precipitation | PRCPTOT | Annual total precipitation from wet days (days with precipitation ≥ 1 mm). | mm |
| Descriptive Name | Code | Definition | Unit |
| Index | Trend Rate | Significance | Dominant Period | Mutation Year |
|---|---|---|---|---|
| TNn | 0.39 °C/10a | 3a | 1980 | |
| TXx | 0.31 °C/10a | * | 3a | 2013 |
| DTR | −0.11 °C/10a | ** | 3a | 1982 |
| CSDI | −0.89 d/10a | ** | 7a | 1977 |
| WSDI | 0.85 d/10a | ** | 4a | 1999 |
| FD0 | −2.55 d/10a | ** | 4a | 1988 |
| ID0 | −1.16 d/10a | 5a | ||
| SU25 | 3.09 d/10a | ** | 3a | 1999 |
| TN10p | −2.70 d/10a | ** | 2a | 1985 |
| TN90p | −2.63 d/10a | ** | 4a | 1988 |
| TX10p | −1.76 d/10a | ** | 2a | 1987 |
| TX90p | 1.75 d/10a | ** | 4a | 1993 |
| Index | Trend Rate | Dominant Period |
|---|---|---|
| R95p | 5.54 mm/10a | 3a |
| R99p | 4.15 mm/10a | 3a |
| RX1day | 1.16 mm/10a | 3a |
| RX5day | 0.71 mm/10a | 3a |
| PRCPTOT | 3.61 d/10a | 3a |
| SDII | −0.02 d/10a | 4a |
| R10mm | −0.11 d/10a | 3a |
| R20mm | 0.03 d/10a | 3a |
| R25mm | 0.06 d/10a | 3a |
Disclaimer/Publisher’s Note: The statements, opinions and data contained in all publications are solely those of the individual author(s) and contributor(s) and not of MDPI and/or the editor(s). MDPI and/or the editor(s) disclaim responsibility for any injury to people or property resulting from any ideas, methods, instructions or products referred to in the content. |
© 2025 by the authors. Licensee MDPI, Basel, Switzerland. This article is an open access article distributed under the terms and conditions of the Creative Commons Attribution (CC BY) license (https://creativecommons.org/licenses/by/4.0/).
Share and Cite
Zhang, S.; Zhang, Z.; Liu, J. Analysis of the Spatio-Temporal Evolution Characteristics and Influencing Factors of Extreme Climate Events in Jilin Province from 1970 to 2020. Sustainability 2025, 17, 10224. https://doi.org/10.3390/su172210224
Zhang S, Zhang Z, Liu J. Analysis of the Spatio-Temporal Evolution Characteristics and Influencing Factors of Extreme Climate Events in Jilin Province from 1970 to 2020. Sustainability. 2025; 17(22):10224. https://doi.org/10.3390/su172210224
Chicago/Turabian StyleZhang, Siwen, Zhenyu Zhang, and Jiafu Liu. 2025. "Analysis of the Spatio-Temporal Evolution Characteristics and Influencing Factors of Extreme Climate Events in Jilin Province from 1970 to 2020" Sustainability 17, no. 22: 10224. https://doi.org/10.3390/su172210224
APA StyleZhang, S., Zhang, Z., & Liu, J. (2025). Analysis of the Spatio-Temporal Evolution Characteristics and Influencing Factors of Extreme Climate Events in Jilin Province from 1970 to 2020. Sustainability, 17(22), 10224. https://doi.org/10.3390/su172210224

