Abstract
As tourism develops, more study focuses on tourism sustainable development assessment. To solve ambiguous indicators and subjective weight distributions in such evaluations, this paper proposes a hybrid model combining Fuzzy AHP (FAHP) and Grey Relational TOPSIS (GR-TOPSIS). A 13-secondary-indicator evaluation system is established across four dimensions (economy, society, environment, culture), distinguishing positive/negative indicators based on tourism’s local impacts. FAHP builds a triangular fuzzy judgment matrix, with confidence ranking to determine index weights and consistency tests to ensure weight rationality. Grey relational theory improves TOPSIS, which integrates Euclidean distance and grey relational degree to form a hybrid closeness index, overcoming traditional TOPSIS’s poor fuzzy data handling. Verified with seven tourist regions in our cases, the method yields indicator weights and final superiority–inferiority rankings. Among the seven evaluated regions, Lijiang Qinghsui (P4) achieves the highest sustainable development level (hybrid closeness: 0.693), while P6 performs the poorest. Among the 13 indicators, Tourism Revenue Contribution is the most important (weight: 0.189) and Tourists’ Cultural Respect Degree (F13) is the least important (weight: 0.015). Compared with traditional TOPSIS, this innovative model quantifies sustainable tourism development levels, offering a scientific basis for regional tourism decision-making.
1. Introduction
In recent years, the tourism industry has shown a significant growth trend in various regions around the world [1]. Particularly in the post-pandemic era, the global tourism industry has entered a phase of rapid recovery. An increasing number of regions with a long humanistic history or beautiful natural landscapes have attracted tourists from all over the world. The recovery of tourism has driven the economic development of a region [2], promoted the gradual improvement of local infrastructure, and enabled the culture or natural scenery of a region to be appreciated by tourists worldwide.
However, the overly rapid development of the tourism industry has also brought about a series of problems. First, when an excessive number of tourists pour into a region, exceeding the maximum tourist capacity that the local environment can bear, it will lead to environmental degradation and excessive pollution (which is particularly significant for regions renowned for their natural landscapes). Second, the overly rapid development of the tourism industry may also cause regional traffic congestion, noise, and other issues, which in turn trigger a series of social problems. These problems are also described in detail in paper [1].
Therefore, when making decisions on the development of the tourism industry in a region, one cannot simply consider the economic benefits brought by tourism; it is also necessary to consider the negative impacts caused by excessive tourists. Thus, this constitutes a multi-criteria decision-making (MCMD) problem. In the future, “sustainability” will become a major goal for the development of the tourism industry. It supports themes such as digital economic development and green environmental protection and has become a focus of public attention [3].
For the sustainable development of the global tourism industry, certain issues require attention and the proposal of solutions:
- (1)
- The development of the tourism industry is inevitably two-sided—on the one hand, it brings economic benefits and development; on the other hand, it causes environmental pressure and social problems. How to maintain a balance between them?
- (2)
- When evaluating the tourism development of a region or city, what aspects need to be considered? What indicators are involved, and what are the implications behind them?
- (3)
- When dealing with indicators that are relatively ambiguous in evaluation, how to apply mathematical methods to process such ambiguous evaluations and obtain accurate quantifiable evaluation results?
- (4)
- The development status of the tourism industry varies across different regions; how should this variation be addressed? Should specific weight settings be applied to the evaluation indicators?
Centering on the above issues, this paper aims to establish a quantifiable evaluation model for the sustainable development level of the tourism industry. The paper will present the specific mathematical methods of this evaluation model, explain how to rank and process ambiguous evaluations, and finally, apply the model to real cases to draw conclusions.
This study intends to provide valuable and referable suggestions for the development of regional tourism and its sustainability and offer a new perspective for subsequent research in this field. Our study aims to (1) construct a multidimensional evaluation system covering economic, social, environmental, and cultural dimensions, distinguishing positive/negative indicators to reflect both benefits and risks of tourism development; (2) propose a hybrid FAHP-GR-TOPSIS model to address the ambiguity of qualitative indicators (e.g., residents’ satisfaction) and subjectivity of weight assignment in traditional evaluation methods; (3) verify the model’s applicability through seven typical tourist regions with different development characteristics (cultural, natural, rural area); and (4) provide targeted sustainable development strategies for different types of tourism regions based on case evaluation results.
To elaborate on the above research framework, subsequent sections are organized as follows. Section 2 conducts a literature review, summarizing existing studies on sustainable tourism evaluation, analyzing limitations of traditional methods (e.g., TOPSIS, SPOTIS, COMET), and highlighting the advantages of the proposed hybrid model. Section 3 establishes a 13-indicator evaluation system across four dimensions (economy, society, environment, culture), clarifying positive/negative indicators and their fuzzy evaluation criteria. Section 4 details the mathematical principles of FAHP (for weight determination with consistency tests), TOPSIS, and Grey Relational Analysis, as well as the integration process of the FAHP-GR-TOPSIS model. Section 5 applies the model to 7 typical tourist regions, presenting indicator weights, initial evaluation data, and final sustainability rankings. Section 6 discusses the weight interpretation, case performance analysis, and model validation via entropy-weight TOPSIS (proving ranking consistency). Section 7 presents conclusions regarding the model’s contributions, research limitations, and future research directions.
2. Literature Review
2.1. Current Research in Sustainable Tourism Development
For the sustainable development of the tourism industry, scholars have conducted research in this field and put forward policy and development recommendations. Shuyi Wang et al. proposed a public–private partnership model, which applies game theory to functions in an economic system focused on the sustainable management of tourism and guided by environmental, economic, and social objectives [4]. Pirolo et al. addressed tourism transportation issues by optimizing the spatial planning of e-bike parking, enabling tourists to explore less popular areas [5]. Taking the Shengsi Archipelago (China) as a case study, Yuan Chi et al. constructed a model covering four dimensions—tourist attractions, ecological resilience, transportation accessibility, and accommodation capacity—to measure and evaluate the sustainability of local tourism development, as well as identify which dimension contributes more [6]. To mitigate the negative impacts of overdevelopment in tourism, Rossana Strippoli et al. proposed integrating the circular economy (CE) into the tourism industry to enhance its efficiency and resilience [7]. Chia-Li Lin suggested using the IOA-NRM method to promote Taiwan’s industrial transformation through industrial tourism, which not only uncovers new development value but also advances sustainable development [8]. A significant portion of scholars’ research focuses on specific regions: for instance, refs. [9,10,11] target Southeast Asian countries, while refs. [4,9] provide reference recommendations for government policy implementation.
Among the various research directions in this field, establishing sustainable development evaluation models is one of the focuses. Fu et al. studied the impact of Green Finance (GF) on the sustainable development of the tourism industry, offering suggestions for government policy implementation and identifying limitations of future development [12]. Ronizi et al. focused on rural areas, using ArcGIS v.10.8 to provide development recommendations for the Isfahan region; the case in their study is a Multi-Criteria Decision-Making (MCDM) case [13], which is similar to the evaluation research on the sustainable tourism development of Kutoharjo Village in [14]. At the national and regional level, Giambona et al. took the European Union (EU) as a case study and established a comprehensive framework that provides reference value for indicator setting [15]. Meanwhile, there are numerous studies on sustainable tourism evaluation models for urban areas: paper [16] considered traffic issues faced by cities with large tourist flows and evaluated urban transportation resilience from the perspective of sustainable tourism development, while paper [17] proposed e-scooters as a solution to alleviate urban traffic pressure. Beyond the establishment of evaluation systems, Multi-Objective Optimization (MOO) is another approach: Scholar Qihong Tan optimized the urban tourism environment model using NSGA-II, constructing a mathematical model to balance tourism benefits and prevent damage to the urban economy and the environment—this aligns roughly with the research approach of paper [18].
In summary, regarding the establishment of evaluation models, previous scholars have conducted extensive work and applied these evaluation systems to real-world cases, focusing on different regions: urban areas [15,16], rural areas [13,14], and national/regional studies [9,10,11,17,19]. In terms of research methods, most studies adopt TOPSIS to assess development performance, combined with the entropy weight method for weight determination or AHP for importance ranking; subjective weighting methods (where experts evaluate and rank indicator importance or assign weights directly) are also used [11].
2.2. Method Research of Evaluation Model
In related research, there are numerous factors influencing tourism sustainability that can be categorized by nature into (1) qualitative indicators, such as achievement rate, standardization level, and effectiveness; and (2) quantitative indicators, such as costs and economic income. Since most evaluation indicators for sustainability rely on expert scoring and are qualitative [20,21], the evaluation process is relatively challenging.
Currently, the TOPSIS evaluation method is widely applied in various fields due to its simple principle and ability to evaluate multiple objects simultaneously, but it also has shortcomings: (1) It calculates the closeness of each alternative based on the Euclidean distance from the positive and negative ideal solutions to rank alternatives; however, it cannot compare alternatives when their closeness values are equal. (2) It handles qualitative indicators in a simplistic manner, failing to consider the impact of such oversimplification on evaluation results, which may lead to erroneous analysis. (3) The weight assignment of evaluation indicators depends on subjective scoring, which is overly one-sided (as each expert may have biases) and incapable of handling special indicators.
Apart from TOPSIS, two emerging MCDM approaches have been widely used in recent sustainable evaluations: SPOTIS and COMET: (1) SPOTIS, Single Point Optimistic and Pessimistic Ideal Solution, simplifies traditional TOPSIS by calculating each alternative’s distance from a single reference point [22,23], with advantages of lower complexity and better robustness to data outliers. However, it suffers from subjective reference point selection and failure to capture alternatives’ relative differences from both “best” and “worst” states, potentially underestimating comprehensive performance. COMET, Characteristic Objects Method, by contrast, evaluates alternatives via comparison with expert-defined characteristic objects [24,25], avoiding TOPSIS’s linear compensation problem. However, its reliance on expert-defined characteristic objects increases subjectivity, and its iterative calculations are more complex compared with TOPSIS, reducing efficiency.
Compared with traditional TOPSIS, SPOTIS, and COMET, the proposed FAHP-GR-TOPSIS model has three advantages: (1) It retains TOPSIS’s dual reference points and reflects alternative performance compared with SPOTIS; (2) It integrates grey relational analysis to capture indicator correlations, addressing COMET’s high computational complexity while avoiding TOPSIS’s linear compensation; (3) FAHP’s triangular fuzzy judgment matrix reduces subjectivity in weight assignment, making it more adaptable than COMET’s characteristic object selection for tourism sustainability evaluations involving ambiguous qualitative indicators.
2.3. In-Depth Study
Based on previous scholars’ research and work, this paper will conduct in-depth studies on the establishment of evaluation indicator systems and the use of mathematical models to process ambiguous evaluations, focusing on the following aspects:
- (1)
- In terms of indicator setting, this study will comprehensively consider the economic and social benefits of tourism development, as well as the pressures it imposes on society and the environment. As this is an MCDM problem, we will establish a comprehensive set of evaluation indicators covering nearly all influencing factors. By assessing the sustainable tourism development status of local areas, we aim to provide reasonable development recommendations for local managers.
- (2)
- We propose a method combining grey theory with Fuzzy AHP: specifically, this paper introduces Grey System Theory to improve the TOPSIS evaluation method, integrating Euclidean distance with Grey Relational Degree to construct a more rational closeness index for ranking alternatives, which is innovative in the evaluation method.
- (3)
- To address the uncertainty in expert scoring, Fuzzy AHP is introduced to establish an evaluation system for regional tourism sustainability from perspectives such as technicality, economy, and environmental impact—this enhances the objectivity and rationality of evaluation results. Finally, case studies are conducted to verify the accuracy and reliability of the conclusions.
3. Establishment of the Evaluation System
To establish the evaluation model, first, combined with the sustainable development of the tourism industry, the following core dimensions are selected: (1) economy, (2) society, (3) environment, (4) culture. Specific indicators are further subdivided from these dimensions to serve as the final evaluation factors for reference. Detailed indicator selection and the corresponding reasons are presented below.
3.1. Evaluation Objectives for Sustainable Development
Factors such as the environment, society, and economy are key development considerations for local administrators when developing the tourism industry. The promotion of tourism drives social employment and boosts economic growth, but it also inevitably brings environmental pressures and issues related to cultural dissemination and protection. These aspects have been mentioned in numerous studies and have become key research directions for establishing the evaluation model [26,27]. Specific introductions to these four dimensions are as follows (see Figure 1 for the conceptual diagram):
Figure 1.
A mind map for goal setting.
- Economic Aspect: Economic sustainability in tourism emphasizes the positive impacts of tourism activities on the local economy, such as creating employment opportunities, increasing income, and promoting the development of small enterprises. It requires ensuring the equitable distribution of tourism benefits and preventing economic fluctuations. A sustainable economic model encourages long-term investment, circular economy practices, infrastructure improvement, and economic diversification to enhance the economic resilience of local communities. Meanwhile, by promoting local products and services, tourism can strengthen economic autonomy, ensuring that the development of the tourism industry benefits a broad range of people [28,29].
- Social Aspect: Social sustainability focuses on the impacts of tourism on social structures, including community participation, cultural respect, and residents’ well-being. It aims to mitigate negative issues caused by tourism, such as overcrowding and cultural conflicts. By promoting local employment, educational opportunities, and community participation in decision-making, tourism can enhance social cohesion, protect traditional lifestyles, and ensure that tourism development benefits all stakeholders. Furthermore, it emphasizes the fair treatment of employees and tourists, upholds human rights, and advances social inclusion—positioning tourism as a tool for promoting harmony and equality rather than as a divisive factor [30,31,32].
- Environmental Aspect: Environmental sustainability emphasizes the protection of the natural environment from tourism activities and the reduction of ecological footprints, such as controlling pollution, protecting biodiversity, energy efficiency, and conserving resources. It advocates for green practices, including the use of renewable energy, waste management, and ecotourism. Through sustainable planning, tourism can minimize damage to ecosystems, raise awareness of environmental protection, and support climate change adaptation. Additionally, it encourages tourists and operators to adopt low-carbon travel methods, protect fragile ecosystems, and ensure that tourism activities do not harm natural heritage—preserving a beautiful natural environment for future generations [10,33,34,35].
- Cultural Aspect: Cultural sustainability involves respecting and promoting cultural heritage through tourism, including the protection of historical sites, traditional arts, and indigenous knowledge. It encourages positive interaction between tourists and local cultures, avoiding cultural commodification or erosion. Through educational programs and community participation, tourism can help inherit cultural heritage, strengthen cultural identity, and promote cross-cultural understanding. Moreover, it supports the development of local arts and crafts, ensuring the preservation of cultural diversity and positioning tourism as a bridge for cultural exchange rather than as a driver of homogenization [32,36,37].
The above four dimensions of sustainable tourism are mutually supportive and restrictive, forming a synergistic system:
- (1)
- Economic affects Environmental/Cultural: Sufficient tourism revenue enables investment in environmental protection and cultural heritage restoration;
- (2)
- Social affects Economic: High residents’ satisfaction and low social conflicts create a stable environment for tourism development, promoting long-term economic growth;
- (3)
- Environmental affects Economic: Well-protected natural environments maintain the core attraction of natural tourism areas, avoiding the loss of tourists due to ecological degradation;
- (4)
- Cultural affects Social/Economic: Inherited cultural heritage enriches tourism connotation, enhancing tourists’ cultural respect and forming unique competitive advantages—this not only improves social harmony but also drives high-value cultural tourism consumption.
3.2. Assessment Indicators
Indicators are classified as “positive/negative” (denoted as “+/−”), corresponding to the benefits and impacts brought by tourism development. Furthermore, an evaluation system with 13 specific indicators is constructed (Table 1), which is suitable for fuzzy evaluation scenarios.
Table 1.
Evaluation Index System for Sustainable Development of the Tourism Industry.
For relatively excellent results, the score is assigned 0.8–1.0; for poor results, it is 0–0.4; and for intermediate results, it is 0.5–0.7. See Table 1 for details.
4. Explanation of Evaluation Methods
This study employs Fuzzy AHP (FAHP), Grey Theory, and the TOPSIS method and integrates the three for the evaluation of tourism sustainable development. This approach effectively avoids overly subjective expert weighting and, by introducing grey theory, further emphasizes the correlation between indicators.
4.1. Fuzzy AHP (FAHP)
As a multi-attribute decision-making method, AHP has been extensively studied in terms of theoretical methods and applications. Particularly in the establishment of evaluation models, its combined use with the TOPSIS method can form a scientific evaluation system. AHP has a wide range of application scenarios for addressing various decision-making issues, such as site selection decision-making [38,39], supply chains [40], and even organizational human resource selection [41]. Its specific steps are as follows:
4.1.1. Constructing a Fuzzy Judgment Matrix
Taking a certain element of the upper level as the evaluation criterion, the element matrix is determined by comparing each pair of elements at the current level. The fuzzy judgment matrix is constructed as follows:
As above, is the number of elements at the current level associated with a certain criterion of the upper level.
represents a triangular fuzzy number that is widely used in describing unquantifiable indicators [42], where is the lower bound of the triangular fuzzy number, is the upper bound of the triangular fuzzy number, and is the median value of the triangular fuzzy number. and denote the range of the importance relationship between two indicators being compared, while denotes the importance relationship between the two indicators. The corresponding meanings of the fuzzy scales (Table 2) and visualization (Figure 2) are as follows.
Table 2.
Triangular Fuzzy Numbers and Their Corresponding Meanings.
Figure 2.
Visualization of triangle fuzzy numbers (TFN).
4.1.2. Calculation of Weight Coefficients
By adopting the confidence ranking method, the weight coefficients of the triangular fuzzy number complementary judgment matrix are calculated, which serve as the weight coefficients for each indicator. According to the following formula, the probability matrix and the fuzzy evaluation matrix can also be obtained through calculation [43]:
Through the following formulas, the characteristic judgment matrix can be calculated, and further, the fuzzy complementary judgment matrix can be derived:
A consistency test is conducted on matrix . If it passes the test, proceed to the next step; otherwise, adjust the matrix. Subsequently, the synthetic matrix is calculated in accordance with the following method:
Among them, represents the weight coefficient of each expert, which satisfies the requirement . , and denotes the number of experts, and s represents their respective serial numbers.
According to Equation (8), the weight coefficients of the indicators can be calculated, with the corresponding weight sequence
4.1.3. Consistency Test
In the previous section, we have obtained the weight coefficients and the judgment matrix. Multiplying them yields the weighted judgment matrix , which satisfies . On this basis, the maximum eigenvalue is calculated using the following method (Table 3):
Table 3.
Average Random Consistency Indexes .
The consistency test is of great importance. Before the data are subjected to subsequent operations, their usability must be ensured [44].
4.2. TOPSIS
The TOPSIS method is widely used in the establishment of evaluation models. As an effective method for multi-alternative evaluation, its core idea is to use the relative closeness to the ideal solutions as the comprehensive evaluation criterion. A detailed discussion on the TOPSIS method and relevant literature has been provided in Section 2; its specific steps are as follows:
Assume a scenario involving samples and indicators, and construct the initial matrix [45]:
In this section, denotes the i-th alternative (sample), and denotes the j-th indicator.
According to the following normalization method, normalize the initial matrix. Then, based on the previously derived weight matrix, obtain the weighted decision matrix :
- For maximizing indicators (the larger the value, the better the result):
- 2.
- For minimizing indicators (the smaller the value, the better the result):
Convert all data into maximizing indicators to facilitate subsequent calculations. After obtaining the weighted matrix , the positive and negative ideal solutions can be further derived, as specified below ( denotes positive indicators, and denotes negative indicators):
Based on this, calculate the distance from each alternative to the positive and negative ideal solutions:
Calculate the relative closeness , and sort the alternatives in the order of to further determine the ranking of alternatives by merit.
4.3. Grey Relational Analysis (GRA)
Grey Relational Analysis (GRA) can quantitatively analyze the correlation between two factors. This method has been adopted for evaluation in fields such as engineering and materials science [46,47]. Its essence lies in analyzing and comparing the degree of proximity between the curves of data sequences: if the geometric shape similarity is higher, the degree of correlation is greater, and vice versa. The specific steps are as follows:
Based on the weighted matrix obtained in the previous section, this method is applied to the part of TOPSIS related to positive and negative ideal distances, enabling the calculation of the grey relational matrix between the i-th sample and the positive/negative ideal alternatives with respect to the j-th indicator [48]:
Among them, “*” denotes “+” or “−”, and is the distinguishing coefficient, which is usually set to 0.5. Subsequently, the grey relational matrices corresponding to the positive and negative ideal alternatives are obtained, respectively.
Next, calculate the grey relational degree between the i-th sample and the positive/negative ideal alternatives.
According to the above steps, the grey relational relative closeness of each alternative is finally calculated, and the alternatives are sorted in descending order of this value.
4.4. Integrated Evaluation Model Process
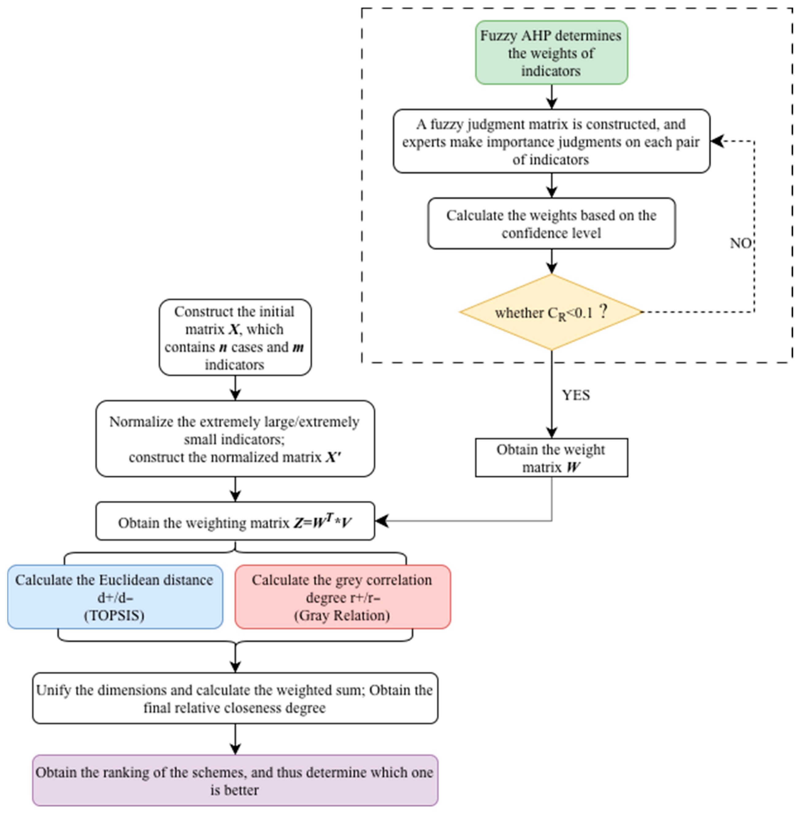
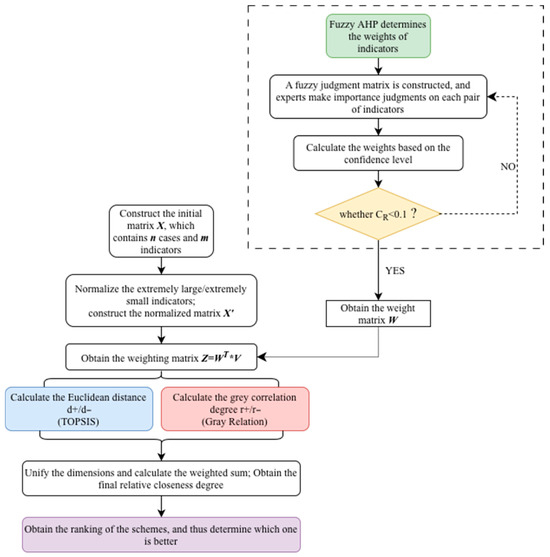
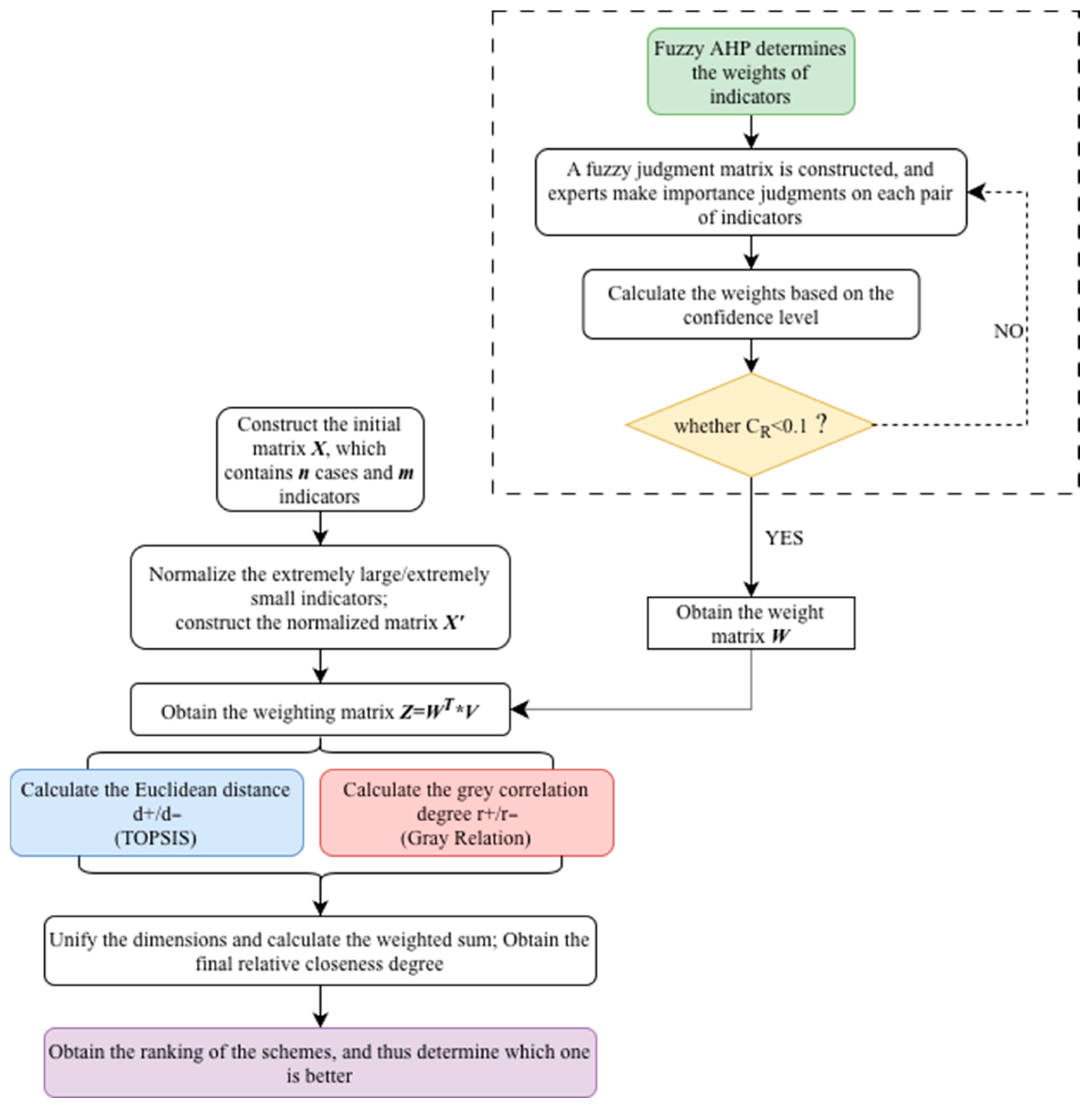
In the previous sections, we have provided a general description of the main methods employed in the evaluation model. Next, the evaluation model proposed in this paper will be based on Fuzzy AHP (FAHP) and Grey Relational TOPSIS (GR-TOPSIS). Specifically, a fuzzy judgment matrix will be established via FAHP, and a reasonable indicator weight vector will be obtained through confidence ranking; grey theory will be introduced to improve the TOPSIS evaluation method, constructing a more rational closeness index. Finally, the sustainability performance of the tourism industry in a specific region will be ranked. For details, see Figure 3.
Figure 3.
Flowchart of the FAHP-GR-TOPSIS hybrid method.
The specific procedure is as follows:
- (1)
- Construct an evaluation system for sustainable tourism alternatives from the four dimensions of environment, economy, society, and culture;
- (2)
- Determine the weight vector of each indicator using FAHP;
- (3)
- Obtain the grey relational degrees between each alternative and the positive/negative ideal solutions using the Grey Relational Analysis (GRA) method;
- (4)
- Obtain the distances from each alternative to the positive/negative ideal solutions using the TOPSIS evaluation method;
- (5)
- Normalization processing of , and is required to unify the dimensions:
- For maximizing indicators:
- 2.
- For minimizing indicators:
Based on this, the weighted summation of the results from the GRA method and the TOPSIS evaluation method is performed, yielding the following:
Among them, reflects the decision-maker’s preferences for decision-making methods. A larger indicates that the decision-maker leans towards the results of GRA; conversely, a smaller indicates a preference for the results of the TOPSIS evaluation method, with .
Finally, calculate the relative closeness of each alternative according to the following formula, and sort the alternatives based on the magnitude of the relative closeness. denotes the final relative closeness integrating the two methods, which is distinguished from the relative closeness of TOPSIS mentioned earlier:
5. Results: Model Application and Case Analysis
In the previous sections, the evaluation model based on Fuzzy AHP (FAHP) and Grey Theory-integrated TOPSIS has been presented. In this section, this hybrid method will be applied to case evaluation. Seven cases are selected herein, corresponding to five tourism-dominated regions from around the world, with the case set denoted as , where .
For the judgment of indicator importance, five experts scored separately (k = 5), including two professors specializing in tourism sustainable development (Donghua University, focusing on tourism environmental management), one senior engineer from the Shanghai Municipal Bureau of Culture and Tourism (with years of experience in tourism planning and policy formulation), and two general managers from national 5A scenic spots. This composition ensures that the evaluation covers academic, administrative, and industrial perspectives, reducing bias from a single field. This approach avoids the subjective bias caused by scoring from a single judge.
5.1. Weight Determination via Fuzzy AHP
In Section 4, we have provided a detailed explanation of how to obtain weights using FAHP. In brief, a judgment matrix is constructed with a specific indicator as the criterion, and weights are then calculated from the judgment matrix. Thus, the number of judgment matrices to be constructed equals the number of indicators. However, this method is overly complex for the 13 indicators in this study. Given that the 13 evaluation indicators (where ) presented in Section 3 can be categorized into four objectives (where )—namely economy, culture, society, and environment—we first calculate the weights of the first-level objectives to obtain the weight for each objective, then calculate the weights of the second-level indicators under each objective. The final weights are given by
5.1.1. Weights of Objective Level Indicators (C1–C4)
In accordance with the above content, the following Table 4 presents the expert scores for the importance of the four objectives:
Table 4.
Importance Evaluation of Objective-Level Indicators .
In the table above, correspond to the four dimensions of economic sustainability, social sustainability, environmental sustainability, and cultural sustainability, respectively. For specific details, refer to Table 1.
Based on the above table and the method described in Section 4, the weights of the four objective-level indicators are calculated after normalizing the results, yielding . A consistency test is conducted on the results: for , , , and , which satisfies the consistency test requirement (Figure 4).
Figure 4.
Weights of objective-level indicators.
Meanwhile, a heatmap (Figure 5) is used for the visual presentation of the differences in importance between objectives. A darker color indicates a greater difference in importance. The numbers 1 to 8 respectively correspond to the difference levels between the indicators. The larger the number, the greater the difference in importance (Table 2).
Figure 5.
Heatmap of differences in importance among the four indicators.
5.1.2. Weights of Indicator Level Indicators (F1–F13)
For the secondary indicators under each objective-level indicator, an importance evaluation matrix is constructed with each secondary indicator as the criterion, respectively, and a consistency test is conducted accordingly. Compared with directly conducting a pairwise importance evaluation of the 13 secondary indicators, the workload of this approach is significantly reduced.
- For the weight calculation of the three sub-indicators under C1 (economic sustainability), corresponding to : Economic sustainability (C1) includes three secondary indicators: Tourism Revenue as a Share of GDP (F1), Tourism Employment Contribution Rate (F2), and Tourism Economic Dependence (F3). A pairwise importance comparison was conducted among these three indicators, and the finally integrated fuzzy judgment matrix (Table 5) is as follows:
Table 5. Importance Evaluation of Indicators Under the Objective .
Correspondingly, the weights are obtained: . Meanwhile, when calculating the Random Consistency Ratio (CR) for , the result is , which passes the consistency test.
- 2.
- For the weight calculation of the three sub-indicators under C2 (social sustainability), corresponding to . Social sustainability (C2) includes three secondary indicators: Local Residents’ Tourism Satisfaction (F4), Tourism Public Service Completeness (F5), and Incidence of Social Conflicts Caused by Tourism (F6). The fuzzy judgment matrix (Table 6) obtained is as follows:
Table 6. Importance Evaluation of Indicators Under the Objective .
Correspondingly, the weights are obtained: . Meanwhile, when calculating the Random Consistency Ratio (CR) for , the result is , which also passes the consistency test.
- 3.
- For the weight calculation of the three sub-indicators under C3 (environmental sustainability), corresponding to . Environmental sustainability (C3) includes three secondary indicators: Tourism Area Ecological Restoration Rate (F7), Tourism Waste Generation (F8), and Tourism Noise Pollution Degree (F9). The integrated fuzzy judgment matrix (Table 7) is as follows:
Table 7. Importance Evaluation of Indicators Under the Objective .
Correspondingly, the weights are obtained: . Meanwhile, when calculating the Random Consistency Ratio (CR) for , the result is , which passes the consistency test.
- 4.
- For the weight calculation of the four sub-indicators under C4 (cultural sustainability), corresponding to . Cultural sustainability (C4) includes four secondary indicators: Intangible Cultural Heritage (ICH) Tourism Conversion Rate (F10), Local Cultural Protection Effort (F11), Degree of Tourism-Induced Cultural Alienation (F12), and Tourists’ Cultural Respect Degree (F13). The integrated fuzzy judgment matrix (Table 8) is as follows:
Table 8. Importance Evaluation of Indicators Under the Objective .
Correspondingly, the weights are obtained: . Meanwhile, when calculating the Random Consistency Ratio (CR) for , the result is , which passes the consistency test.
Then, based on Equation (25), the weights of all indicators (Table 9) are calculated as follows:
Table 9.
Weights and Rankings of Secondary Indicators.
All the weights of the indicators (Figure 6) were obtained and summarized into a pie chart for visual presentation, making it easy to observe the importance of the indicators directly.
Figure 6.
The weight chart of 13 indicators.
5.2. Case Study and Analysis
After obtaining the weights, the relevant data of five cases are presented next. To ensure data reliability and avoid subjective fabrication, the study collects data from the following authoritative sources (mainly in forms of online and offline surveys), covering both quantitative and qualitative indicators:
- (1)
- Official statistical databases: Quantitative indicators such as “tourism revenue contribution (F1)” and “tourism employment contribution (F2)” are derived from the regional tourism statistical office and regional bureau.
- (2)
- Scenic spot monitoring data: Indicators related to environmental impact, such as “tourism waste generation rate (F8)” and “tourism noise pollution degree (F9)”,and quantitative data, are obtained from the local environmental monitoring office and databases.
All data are verified by researchers to ensure accuracy—discrepancies are resolved by consulting the original data source. All are from expert scores or official databases of related information. The summarized information is shown in the Table 10 below.
Table 10.
The Initial Evaluation Matrix of Case .
Calculate separately the Euclidean distances from each alternative (each representing a region) in the case set P to the positive and negative ideal alternatives, as well as the grey relational degrees between each alternative and the positive and negative ideal alternatives (Figure 7). The results are as follows (Table 11):
Figure 7.
(a) left: Comparison chart; (b) right: Comparison chart.
Table 11.
for Each Alternative.
Finally, the hybrid closeness is calculated with the preference coefficient (Table 12), and the alternatives are sorted based on this value. The evaluation results and visualization results obtained are as follows. Based on these results, we will briefly analyze the weights of the 13 indicators and the sustainable tourism development levels of the five cases.
Table 12.
Hybrid Closeness and Ranking.
To summarize the above content, the visualization of the evaluation results (Figure 8) and the heatmap of the differences in importance among the 13 indicators (Figure 9) are shown below.
Figure 8.
Alternative ranking and evaluation results.
Figure 9.
Comparison of differences in importance among the 13 indicators. The color change from yellow to green indicates the importance comparison of the indicator (horizontal indicator compared to vertical indicator).
6. Discussion
6.1. Interpretation of Results
6.1.1. Interpretation of Weights
From the weight data, at the objective level, economic sustainability has the highest weight of 0.42, indicating that it occupies a key position in the sustainable development of the tourism industry. This means that economic indicators such as tourism revenue share and tourism employment contribution rate have a significant impact on overall sustainability. It is necessary to focus on the growth and stability of the tourism economy and strengthen the management of tourism market development and employment promotion.
Social sustainability ranks second with a weight of 0.25, reflecting that social factors such as residents’ tourism satisfaction and public service completeness cannot be ignored. Efforts should be made to improve the level of tourism public services and reduce social conflicts caused by tourism. Environmental sustainability (weight: 0.18) and cultural sustainability (weight: 0.15) have relatively lower weights, but they are by no means unimportant. Management in areas such as ecological restoration and cultural protection still needs to be strengthened to ensure the harmonious coexistence of tourism development with the environment and culture.
Based on the specific indicator weights, we have also conducted an importance ranking and stratification:
- (a)
- Highly important indicators (weight ≥ 0.1): Tourism revenue as a share of GDP (weight: 0.189) and tourism employment contribution rate (weight: 0.147) fall into this category. They belong to the objective of economic sustainability and reflect the direct contribution of tourism to the regional economy and its ability to drive employment. These two indicators are prominently important, serving as the key to measuring the economic value of the tourism industry and playing a crucial role in building the economic foundation for the sustainable development of the tourism industry. Therefore, full efforts should be made to ensure the vitality of the tourism market, promote tourism consumption, create more job opportunities, and ensure the sound performance of these two indicators.
- (b)
- Important indicators (0.06 ≤ weight < 0.1): Residents’ satisfaction (weight: 0.100), public service completeness (weight: 0.0875), tourism economic dependence (weight: 0.084), and ecological restoration rate (total weight: 0.081) are included in this level. Residents’ satisfaction and public service completeness are related to social sustainability, reflecting the impact of tourism on the local social environment and influencing residents’ support for tourism development and the quality of the tourism experience. Although tourism economic dependence is a negative indicator, it reflects the rationality and stability of the tourism economic structure. The ecological restoration rate is related to environmental sustainability and is of great significance for the long-term maintenance of the tourism ecological environment. For these indicators, it is necessary to balance the interests of all parties, strengthen the construction of public services, rationally plan the tourism economy, and focus on ecological protection.
- (c)
- Moderately important indicators (0.03 ≤ weight < 0.06): Tourism waste generation (weight: 0.063), incidence of social conflicts (weight: 0.0625), cultural protection effort (weight: 0.060), and intangible cultural heritage (ICH) tourism conversion rate (weight: 0.0525) fall within this range. Tourism waste generation and the incidence of social conflicts affect the harmonious stability of the environment and society, respectively. Cultural protection effort and ICH tourism conversion rate are related to cultural sustainability and are key to inheriting and promoting local culture. It is necessary to strengthen environmental supervision, social governance, and cultural exploration and conversion work to improve the performance of these indicators.
- (d)
- Relatively less important indicators (weight < 0.03): Noise pollution degree (weight: 0.036), cultural alienation degree (weight: 0.0225), and tourists’ cultural respect degree (weight: 0.015) seem to be relatively less important, but not unimportant. They reflect the impact of tourism on the environment and culture in detail. With the development of the tourism industry and the improvement in people’s requirements for tourism quality, these indicators also need to be gradually considered and improved to achieve comprehensive sustainable development of the tourism industry.
6.1.2. Analysis of Case Results
Among the seven regions (P1–P7), P4 achieves the highest hybrid closeness of 0.693 and ranks first, indicating the best performance in sustainable tourism development. P2 follows closely, while P6 performs relatively poorly with the lowest hybrid closeness of 0.277.
- Rank 1: P4 (Lijiang Qingshui, China, Eco-Cultural)
It achieves balanced development in the ecological and cultural dimensions, with outstanding performance in ecological restoration rate (F7) and cultural protection effort (F11). The tourism economic dependence (F3) is relatively low, avoiding the risk of a single economic structure, yet the tourism revenue contribution (F1) and employment contribution (F2) are relatively moderate, and there is room for improvement in the degree of cultural alienation (F12). Local stakeholders can develop in-depth cultural experience products relying on ecological resources (e.g., intangible cultural heritage workshops and ecological research programs) to enhance tourism added value, or strengthen community participation to reduce the risk of cultural alienation.
- Rank 2: P2 (Yangshuo, China, Natural Landscape)
Focusing on natural landscape tourism, it has a high ecological restoration rate (F7), good completeness of public services (F5), and a low level of social conflicts (F6), ensuring a favorable tourist experience. However, there is certain pressure on tourism economic dependence (F3), and cultural indicators such as intangible cultural heritage conversion rate (F10) perform moderately. We believe developing “ecology plus culture” integrated products (cultural interpretation projects in natural landscapes) can diversify economic dependence, and it should strengthen the linkage of development with surrounding cultural resources.
- Rank 3: P1 (Pingyao town, China, Cultural Heritage)
As a cultural heritage tourism destination, it exhibits high cultural protection effort (F11) and cultural respect degree (F13), relatively good residents’ satisfaction (F4), and well-controlled cultural alienation (F12). Yet, the ecological restoration rate (F7) and waste management (F8) need enhancement, and the tourism economic dependence (F3) is relatively high. Local stakeholders should introduce green tourism technologies (such as low-carbon transportation and intelligent waste treatment) to improve environmental performance, and develop cultural and creative industries to reduce dependence on the tourism economy.
- Rank 4: P7 (Queenstown, New Zealand, Adventure Tourism)
Its adventure tourism demonstrates excellent performance in ecological restoration rate (F7) and waste generation rate (F8), with prominent environmental sustainability, and the cultural respect degree (F13) is relatively high. However, the intangible cultural heritage conversion rate (F10) and cultural protection effort (F11) are relatively weak, and there is room for improvement in tourism revenue contribution (F1). We suggest integrating local indigenous culture into adventure projects (e.g., culture-themed adventure routes) and optimizing product pricing to improve economic benefits.
- Rank 5: P3 (Sanya, China, Coastal Tourism)
Its coastal tourism has outstanding performance in tourism revenue (F1) and employment contribution (F2), with strong economic driving force. However, it faces significant environmental pressure (excessive waste generation F8 and noise pollution F9), excessively high tourism economic dependence (F3), and serious cultural alienation (F12). Local stakeholders must implement strict environmental controls, including tidal tourist flow restriction and marine garbage cleaning programs, to develop diversified industries such as marine cultural creativity and fishery leisure to reduce economic dependence, and strengthen the inheritance and display of local culture to mitigate cultural alienation.
- Rank 6: P5 (Mae Yaeng, Chiang Mai, Thailand, Rural Tourism)
Its rural tourism features high residents’ satisfaction (F4) and completeness of public services (F5), with outstanding performance in cultural protection effort (F11) and intangible cultural heritage conversion rate (F10). Yet, the ecological restoration rate (F7) and waste management (F8) need enhancement, and the tourism economic scale (F1, F2) is relatively small. We recommend developing an integrated model of rural ecological agriculture and tourism (like organic farm experience programs) to improve environmental performance, and promoting rural cultural and creative products through e-commerce platforms to expand economic benefits.
- Rank 7: P6 (Kamakura, Japan, Cultural Tourism)
Its cultural tourism exhibits extremely high performance in intangible cultural heritage conversion rate (F10) and cultural protection effort (F11), serving as a benchmark for cultural sustainability. However, it has a low ecological restoration rate (F7), high waste generation rate (F8), significant environmental pressure, and risks in tourism economic dependence (F3). Local stakeholders should implement green management in cultural heritage sites and develop cultural derivative economies such as cultural IP authorization and digital cultural products to reduce dependence on tourist flow.
These results verify the effectiveness of the FAHP-GR-TOPSIS method. By comprehensively considering multiple indicators and their weights, this method can comprehensively and objectively evaluate the sustainable development level of tourism regions. Each region should make targeted improvements based on its performance in different indicators. The objective levels with higher weights should be focused on, and those with lower weights should not be ignored, to achieve comprehensive sustainable development of the tourism industry.
6.2. Model Validation
In the previous sections, we have fully demonstrated the FAHP-GR-TOPSIS method and verified the applicability of our model using the cases of seven mainstream tourist regions. However, since this is an expert-scoring-dependent method, we still need to validate the accuracy of its ranking results.
In this section, we introduce the entropy weight method—a fully objective weight assessment approach—to determine weights. This method calculates the information entropy inherent in the data to determine weight magnitudes [49,50], and the resulting weights are entirely derived from the dataset itself, which is a widely used method in establishing the evaluation models in sustainability. We combined it with the traditional TOPSIS method to evaluate the seven tourist regions and compared the assessment results with those of FAHP-GR-TOPSIS (Table 13).
Table 13.
Comparison between Entropy-Weight and FAHP-Weight.
Subsequently, we used the weights obtained via the entropy weight method as the weight matrix and applied the original TOPSIS to derive the superiority–inferiority rankings of the seven regions, as well as their respective distances to the ideal solutions (Figure 10). The calculated results of the schemes (Table 14) and their visualizations (Figure 11) are presented below.
Figure 10.
comparison from Entropy-Weight TOPSIS.
Table 14.
Comparison of Results.
Figure 11.
Results from Entropy-Weight TOPSIS.
We also ranked the results obtained by entropy−weight TOPSIS, and the ranking results are shown as follows:
Compared with Figure 8, the ranking results from Entropy-Weight TOPSIS are consistent with those obtained by the proposed FAHP-GR-TOPSIS in this study. Moreover, the preference for indicators can also be observed in the weight comparison (see Table 13). Experimental verification shows that the weights derived from expert judgments in FAHP-GR-TOPSIS and the results are almost consistent with those of the fully objective Entropy-Weight TOPSIS—proving that this innovative method has almost no difference from traditional objective methods in terms of ranking accuracy.
However, the introduction of fuzzy sets makes it more reasonable when handling fuzzy evaluation indicators. Meanwhile, the integration of grey relational analysis also represents an improvement over the original TOPSIS. The improved TOPSIS considers both the distances to the positive and negative ideal solutions and the grey relational degree, making it more comprehensive compared with other methods (e.g., SPOTIS, which refers to the distance to a single ideal solution, and COMET, which refers to the distances to multiple ideal solutions) and represents a more balanced approach.
7. Conclusions
Sustainability has become a core issue in contemporary energy and economic development. With the recovery of the tourism industry in recent years, to address core problems in sustainable development evaluation research—such as ambiguous indicators and subjective weight assignment—this study proposes a hybrid evaluation model integrating the Fuzzy Analytic Hierarchy Process (FAHP) and Grey Relational TOPSIS (GR-TOPSIS). It systematically conducts work including indicator system construction, mathematical derivation of the model, multi-case verification, and result analysis.
The paper first identifies the practical contradiction of “imbalance between economic benefits and environmental-social costs” during the tourism recovery period, and clarifies the necessity of the Multi-Criteria Decision-Making (MCDM) framework in constructing the evaluation model. Subsequently, an evaluation system with 13 secondary indicators (including seven positive indicators and six negative indicators) is built from four dimensions: economy, society, environment, and culture. Triangular fuzzy numbers and corresponding indicator importance scales are developed to describe ambiguous evaluation criteria, meeting the requirement for quantifying qualitative indicators.
Seven fuzzy judgment matrices (one objective-level indicator matrix and four secondary indicator matrices) are constructed via FAHP. Indicator weights are determined by combining five experts’ opinions and the confidence ranking method, and all matrices pass the consistency test to ensure reliability. Finally, GR theory is introduced to improve the traditional TOPSIS method. A hybrid closeness index is constructed by integrating Euclidean distance and grey relational degree, addressing the flaw of traditional methods that only focus on numerical differences while ignoring indicator correlations. Verification with seven tourism regions as cases shows that the “tourism economic dependence” and “ecological restoration rate” indicators require key improvements, and the model results are highly consistent with actual development conditions.
- (a)
- Method Improvement
This study overcomes the limitation of traditional TOPSIS (sole reliance on Euclidean distance). By unifying dimensions (normalizing maximizing and minimizing indicators), it organically integrates grey relational degree with Euclidean distance, enhancing the accuracy of evaluation results for fuzzy and grey data. Additionally, a two-level weight calculation method (final weights = primary objective weights × secondary indicator weights) is adopted to reduce the subjectivity of single-level weighting. All judgment matrices pass the consistency test to ensure weight applicability.
- (b)
- Indicator System Construction
This study addresses the bias of traditional evaluations (overemphasizing the economy while neglecting culture). For the first time, indicators like “degree of tourism-induced cultural alienation” and “Intangible Cultural Heritage (ICH) tourism conversion rate” are included in the cultural sustainability dimension. It also clearly distinguishes positive indicators (e.g., “ecological restoration rate”) from negative ones (e.g., “tourism waste generation rate”), fully covering both the “benefits” and “risks” of tourism development. The developed fuzzy evaluation criteria (e.g., “noise pollution degree” matches “mild (0.8–1.0), severe (0–0.4)”) effectively resolve the difficulty of quantifying qualitative indicators.
- (c)
- Model Verification
A complete verification process is implemented: “Initial data collection → Data/matrix normalization → Weighted matrix construction → Calculation of Euclidean distances/relational degrees (alternatives to ideal solutions) → Ranking by hybrid closeness”. Quantitative and qualitative data (13 indicators across five regions) are processed, verifying the model’s advantages in discrimination and stability.
Research limitations include a small case sample size and partial reliance on experts’ judgments for weight determination. Future work could expand samples to diverse tourism destinations (cities, villages, islands) to verify universality; integrate objective methods (e.g., entropy weight method) with FAHP for combined weighting to reduce subjectivity; and link with cutting-edge topics (circular economy, green tourism) to expand application scenarios in ecological protection-economic coordination.
To sum up, the FAHP-GR-TOPSIS model provides a quantifiable tool for tourism sustainability evaluation. The study’s results are applicable to three types of stakeholders: (1) government departments, especially municipal culture and tourism bureaus: The evaluation system can be used to formulate regional tourism policies—for example, regions with high economic dependence (Sanya) can be guided to develop supplementary industries (e.g., marine aquaculture); (2) tourism enterprises, including scenic spot management companies: The indicator weights remind enterprises to increase investment in environmental protection (e.g., ecological restoration projects); (3) tourism sustainability associations: The case analysis can be used to promote best practices (e.g., popularizing Chiang Mai’s rural tourism model in other developing regions). We hope that future research can further expand the model’s application scope to cover more tourism types and global regions.
Author Contributions
Conceptualization, Q.Y. and J.H.; methodology, Q.Y.; validation, Q.Y., J.H. and W.P.; formal analysis, Q.Y.; investigation, Q.Y.; resources, J.H. and W.P.; data curation, Q.Y.; writing—original draft, Q.Y.; writing—review and editing, J.H. and W.P.; visualization, Q.Y.; supervision, J.H. and W.P.; project administration, J.H.; funding acquisition, J.H. All authors have read and agreed to the published version of the manuscript.
Funding
Our project participates in the Humanities and Social Sciences Research Planning Fund of the Ministry of Education of China (Number: 23YJA630017). This research was also funded by the project.
Institutional Review Board Statement
Not applicable.
Informed Consent Statement
Not applicable.
Data Availability Statement
The datasets generated and/or analyzed during this study are available from the corresponding author upon reasonable request.
Acknowledgments
We gratefully acknowledge the valuable contributions of experts and the anonymous reviewers for their insightful comments on the manuscript, whose insights and help significantly aided in the success of this research.
Conflicts of Interest
The authors declare no conflicts of interest.
Abbreviations
The following abbreviations are used in this manuscript:
| AHP | Analytic Hierarchy Process |
| FAHP | Fuzzy Analytic Hierarchy Process |
| GR | Grey Relation |
| TOPSIS | Technique for Order Preference by Similarity to Ideal Solution |
References
- Irfan, M.; Ullah, S.; Razzaq, A.; Cai, J.; Adebayo, T.S. Unleashing the Dynamic Impact of Tourism Industry on Energy Consumption, Economic Output, and Environmental Quality in China: A Way Forward towards Environmental Sustainability. J. Clean. Prod. 2023, 387, 135778. [Google Scholar] [CrossRef]
- Wang, Z.; Gao, Y. Tourism Industry Agglomeration, Digital Finance, and High-Quality Development of Regional Economy. Financ. Res. Lett. 2025, 85, 108228. [Google Scholar] [CrossRef]
- Huang, Y.; Huang, Z. Digital Finance, Green Development and High-Quality Development of the Tourism Industry. Financ. Res. Lett. 2025, 86, 108310. [Google Scholar] [CrossRef]
- Wang, S.; Zhang, X.; Huang, G.Q. A Game-Theoretic Approach to Green Tourism Development Strategies: Government Interventions and Sustainable Practices across Diverse Markets. Tour. Manag. 2026, 113, 105319. [Google Scholar] [CrossRef]
- Pirolo, L.; Moscarelli, R. Integrating Cycling Tourism, e-Mobility and Local Development: A Spatial Model to Plan Slow Tourist Paths for E-Bikes. Reg. Sci. Policy Pract. 2025, 17, 100237. [Google Scholar] [CrossRef]
- Chi, Y.; Liu, D. Measuring the Island Tourism Development Sustainability at Dual Spatial Scales Using a Four-Dimensional Model: A Case Study of Shengsi Archipelago, China. J. Clean. Prod. 2023, 388, 135775. [Google Scholar] [CrossRef]
- Strippoli, R.; Gallucci, T.; Ingrao, C. Circular Economy and Sustainable Development in the Tourism Sector—An Overview of the Truly-Effective Strategies and Related Benefits. Heliyon 2024, 10, e36801. [Google Scholar] [CrossRef]
- Lin, C.-L. The Analysis of Sustainable Development Strategies for Industrial Tourism Based on IOA-NRM Approach. J. Clean. Prod. 2019, 241, 118281. [Google Scholar] [CrossRef]
- Sangnak, D. Sustainable Tourism Development in Thailand: The Role of Agricultural Tourism and Government Support for SMEs. Sustain. Futures 2025, 9, 100782. [Google Scholar] [CrossRef]
- Raihan, A.; Rahman, S.M.; Sarker, T.; Ridwan, M.; Sahoo, M.; Dhar, B.K.; Roshid, M.M.; Islam, S.; Zimon, G.; Bari, A.M. Tourism-Energy-Economy-Environment Nexus toward Sustainable and Green Development in Malaysia. Innov. Green Dev. 2025, 4, 100257. [Google Scholar] [CrossRef]
- Ha Van, T.; Lichang, L.; Dang Thanh Quoc, T. Sustainable Development in Southeast Asia: The Nexus of Tourism, Finance, and Environment. Heliyon 2024, 10, e40829. [Google Scholar] [CrossRef] [PubMed]
- Fu, M.; Huang, S.; Ahmed, S. Assessing the Impact of Green Finance on Sustainable Tourism Development in China. Heliyon 2024, 10, e31099. [Google Scholar] [CrossRef] [PubMed]
- Akbarian Ronizi, S.R.; Mokarram, M.; Negahban, S. Investigation of Sustainable Rural Tourism Activities With Different Risk: A GIS-MCDM Case in Isfahan, Iran. Earth Space Sci. 2023, 10, e2021EA002153. [Google Scholar] [CrossRef]
- Sesotyaningtyas, M.; Manaf, A. Analysis of Sustainable Tourism Village Development at Kutoharjo Village, Kendal Regency of Central Java. Procedia-Soc. Behav. Sci. 2015, 184, 273–280. [Google Scholar] [CrossRef]
- Giambona, F.; Magrini, A.; Fusco, E. Assessing Tourism Sustainability in European Union Countries: A Multi-Directional Benefit of the Doubt Composite Indicator. Socioecon. Plann. Sci. 2024, 95, 102042. [Google Scholar] [CrossRef]
- Morgese, F.; Bartolomeo, S.D.; Binetti, M.; Caggiani, L. A Resilience Indicator for Sustainable Tourism in Urban Road Networks. Transp. Res. Procedia 2025, 86, 56–63. [Google Scholar] [CrossRef]
- Torrisi, V.; Camporeale, R.; Moslem, S.; Campisi, T. FUCOM-Kendall Model for Evaluating E-Scooter Adoption: A Case Study in Catania, Italy. Transp. Res. Procedia 2025, 86, 1–8. [Google Scholar] [CrossRef]
- Tan, Q. Research on Sustainable Carrying Capacity of Urban Tourism Environment Based on Multi Objective Optimization Algorithm. Results Eng. 2023, 19, 101344. [Google Scholar] [CrossRef]
- Carrillo, M.; Jorge, J.M. Multidimensional Analysis of Regional Tourism Sustainability in Spain. Ecol. Econ. 2017, 140, 89–98. [Google Scholar] [CrossRef]
- Gonzalez-Garcia, S.; Manteiga, R.; Moreira, M.T.; Feijoo, G. Assessing the Sustainability of Spanish Cities Considering Environmental and Socio-Economic Indicators. J. Clean. Prod. 2018, 178, 599–610. [Google Scholar] [CrossRef]
- García-Álvarez, M.T.; Moreno, B. Environmental Performance Assessment in the EU: A Challenge for the Sustainability. J. Clean. Prod. 2018, 205, 266–280. [Google Scholar] [CrossRef]
- da Silva, A.S.; Martins Queiroz, F.H.; Moreira, M.F.; Simões Gomes, C.F.; Lellis Moreira, M.Â.; Santos, M.d. Optimizing Healthcare Decision Support: A SPOTIS-Based Multi-Criteria Approach for Portable Ultrasound Selection. Procedia Comput. Sci. 2025, 266, 293–300. [Google Scholar] [CrossRef]
- Devi, N.S.K.; Narayanamoorthy, S.; Nallasivan Parthasarathy, T.; Thilagasree, C.S.; Pamucar, D.; Simic, V.; Dinçer, H.; Yüksel, S. An Integrated Bipolar Picture Fuzzy Decision Driven System to Scrutinize Food Waste Treatment Technology through Assorted Factor Analysis. CMES-Comput. Model. Eng. Sci. 2024, 140, 2665–2687. [Google Scholar] [CrossRef]
- Kozlov, V.; Norek, T. Towards Objective Multi-Criteria Drone Evaluation Based on VIKOR and COMET Methods. Procedia Comput. Sci. 2021, 192, 4522–4531. [Google Scholar] [CrossRef]
- Więckowski, J.; Kołodziejczyk, J. Swimming Progression Evaluation by Assessment Model Based on the COMET Method. Procedia Comput. Sci. 2020, 176, 3514–3523. [Google Scholar] [CrossRef]
- Trang Le, T.K.; Nguyen, H.-P.; Nguyen, Q.N. Assessing Vietnam’s Sustainable Agritourism by Integrated Multi-Criteria Decision-Making Approach. J. Open Innov. Technol. Mark. Complex. 2025, 11, 100652. [Google Scholar] [CrossRef]
- Míguez, J.L.; Rivo-López, E.; Porteiro, J.; Pérez-Orozco, R. Selection of Non-Financial Sustainability Indicators as Key Elements for Multi-Criteria Analysis of Hotel Chains. Sustain. Prod. Consum. 2023, 35, 495–508. [Google Scholar] [CrossRef]
- Zhang, Y.; Ali, Q. Socio-Economic Determinants of Sustainable Tourism and Their Nexus with Energy, Environment, and Economy (3ES): A Panel Data Analysis. Energy Strategy Rev. 2024, 56, 101577. [Google Scholar] [CrossRef]
- Suhardono, S.; Phan, T.T.T.; Lee, C.-H.; Suryawan, I.W.K. Design Strategies and Willingness to Pay for Circular Economy Service Policies in Sustainable Tourism. Environ. Chall. 2025, 18, 101081. [Google Scholar] [CrossRef]
- Alamineh, G.A.; Hussein, J.W.; Endaweke, Y.; Taddesse, B. Corrigendum to “The Local Communities’ Perceptions on the Social Impact of Tourism and Its Implication for Sustainable Development in Amhara Regional State” [Heliyon Volume 9, Issue 6, June 2023, Article E17088]. Heliyon 2025, 11, e43575. [Google Scholar] [CrossRef]
- Torres, P.; Augusto, M. Attention to Social Issues and CEO Duality as Enablers of Resilience to Exogenous Shocks in the Tourism Industry. Tour. Manag. 2021, 87, 104400. [Google Scholar] [CrossRef]
- Zhang, Y.; Hanna, P.; Vanclay, F. Social Impacts from Tourism Development in Protected Areas: Comparing Communities in Different Conservation Zones of Wulingyuan World Heritage Site, China. Land Use Policy 2025, 158, 107753. [Google Scholar] [CrossRef]
- Chen, D.; Ran, Y. Relationship among Regulatory Environment, Financing Constraints, and Corporate Risk-Taking in Tourism Industry. Financ. Res. Lett. 2025, 81, 107325. [Google Scholar] [CrossRef]
- Yin, J.; Feng, J.; Jia, M. Research on Rural Tourism Environment Perception Based on Grounded Theory A Case Study of Beishan Village, Zhuhai City, Guangdong Province, China. Heliyon 2024, 10, e32373. [Google Scholar] [CrossRef] [PubMed]
- Li, W. Performance Evaluation of Tourism Marketing Based on Fuzzy Neural Inference System (FNIS) in Low Carbon Economy Environment. Int. J. Fuzzy Syst. Appl. 2025, 14, 25. [Google Scholar] [CrossRef]
- Xu, X.; Yu, J. The Impact of Culture and Tourism Integration on the High-Quality Development of the Tourism Industry: An Analysis Based on Heterogeneity and Threshold Effects. Financ. Res. Lett. 2025, 86, 108311. [Google Scholar] [CrossRef]
- Zhang, Y.; Zheng, Q.; Tang, C.; Liu, H.; Cui, M. Spatial Characteristics and Restructuring Model of the Agro-Cultural Heritage Site in the Context of Culture and Tourism Integration. Heliyon 2024, 10, e30227. [Google Scholar] [CrossRef]
- Al-Abadi, A.M.; Handhal, A.M.; Abdulhasan, M.A.; Ali, W.L.; Hassan, J.J.; Al Aboodi, A.H. Optimal Siting of Large Photovoltaic Solar Farms at Basrah Governorate, Southern Iraq Using Hybrid GIS- Based Entropy-TOPSIS and AHP-TOPSIS Models. Renew. Energy 2025, 241, 122308. [Google Scholar] [CrossRef]
- Mandal, B.; Goswami, K.P.; Mondal, S. GIS-Based Suitability Assessment of Stone Crushing Site Selection Using AHP, Fuzzy-AHP, and Fuzzy-TOPSIS Models: Navigating towards Sustainable Environmental Management in Brahmani-Dwarka Interfluve. Environ. Sustain. Indic. 2025, 26, 100704. [Google Scholar] [CrossRef]
- Vega, P.N.; Castresana, U.L. Sustainability in Project Risk Management Methodologies through the AHP-TOPSIS Method Applied to Logistics and Supply Chain Management. Environ. Sustain. Indic. 2025, 26, 100719. [Google Scholar] [CrossRef]
- Martins Queiroz, F.H.; Volcov, V.C.; Moreira, M.F.; Silva, A.S.; Lellis Moreira, M.Â.; Fávero, L.P.; dos Santos, M. Hiring Newly Graduated Nurses in the Post-Pandemic Context: Integrated Multicriteria Assessment Using the AHP and TOPSIS Methods. Procedia Comput. Sci. 2025, 266, 497–504. [Google Scholar] [CrossRef]
- Görçün, Ö.F.; Aytekin, A.; Korucuk, S.; Tirkolaee, E.B. Assessing the Renewable Energy Sources for Sustainable Energy Generation Systems: Interval-Valued q-Rung Orthopair Fuzzy SWARA-TOPSIS. Expert Syst. Appl. 2026, 298, 129735. [Google Scholar] [CrossRef]
- Aishwarya, V.M.; Ekren, B.Y.; Singh, T.; Singh, V. A Stakeholder-Centric Fuzzy AHP-TOPSIS Framework for Prioritizing Challenges and Solutions in the Sustainable Circular Supply Chain of Electric Vehicle Batteries. Clean. Logist. Supply Chain 2025, 17, 100272. [Google Scholar] [CrossRef]
- Du, J.; Zhu, J. A Decision Support Model for Nursing Chair Design Driven by Patent Literature Analysis and Trapezoidal Fuzzy AHP. Int. J. Ind. Ergon. 2025, 110, 103811. [Google Scholar] [CrossRef]
- Aslan, V.; Sepetcioglu, M.Y. Modeling and Evaluation of Mardin Groundwater Level Potential Using the TOPSIS Method. Egypt. J. Remote Sens. Space Sci. 2025, 28, 553–561. [Google Scholar] [CrossRef]
- Ni, X.; Li, J.; Xu, J.; Shen, Y.; Liu, X. Grey Relation Analysis and Multiple Criteria Decision Analysis Method Model for Suitability Evaluation of Underground Space Development. Eng. Geol. 2024, 338, 107608. [Google Scholar] [CrossRef]
- Zhang, Y.; Shen, X.; Li, J.; Zhang, W.; Cheng, H.; Yu, C.; Lan, Z.; Liu, H.; Fu, Y. Grey Relation Analysis-Based Correlation Evaluation between Internal Damage, Surface Distress, and Bearing Capacity in Asphalt Pavement. Constr. Build. Mater. 2025, 496, 143793. [Google Scholar] [CrossRef]
- Hasanzadeh, R.; Mojaver, P.; Azdast, T.; Khalilarya, S.; Chitsaz, A.; Rosen, M.A. Decision Analysis for Plastic Waste Gasification Considering Energy, Exergy, and Environmental Criteria Using TOPSIS and Grey Relational Analysis. Process Saf. Environ. Prot. 2023, 174, 414–423. [Google Scholar] [CrossRef]
- Zournatzidou, G.; Staikouras, C.; Ragazou, K.; Zopounidis, C.; Sariannidis, N. Unlocking the Threshold Effects of ESG Performance towards Policy Energy Efficiency of the European Energy Sector: A Hybrid Multi-Criteria Decision-Making Approach Based on Weight-Entropy TOPSIS. Energy Econ. 2025, 151, 108915. [Google Scholar] [CrossRef]
- Zhou, H.; Guo, Y.; Li, Y. Cross-Border e-Commerce Business Environment Evaluation for Chinese Provinces Using a Combined Entropy-TOPSIS Approach. Eval. Program Plann. 2025, 112, 102658. [Google Scholar] [CrossRef]
Disclaimer/Publisher’s Note: The statements, opinions and data contained in all publications are solely those of the individual author(s) and contributor(s) and not of MDPI and/or the editor(s). MDPI and/or the editor(s) disclaim responsibility for any injury to people or property resulting from any ideas, methods, instructions or products referred to in the content. |
© 2025 by the authors. Licensee MDPI, Basel, Switzerland. This article is an open access article distributed under the terms and conditions of the Creative Commons Attribution (CC BY) license (https://creativecommons.org/licenses/by/4.0/).










