Abstract
This scientific article examines the issue of the effectiveness of digital transformation in Kazakhstan’s industry from the perspective of how effectively enterprises are able to convert digital resources into economically measurable results in the context of the transition to a model of sustainable industrial growth. The aim of the study is to develop a comprehensive methodology for assessing the digital readiness of industrial enterprises to implement and adapt digital ecosystems based on a synthesis of conceptual and empirical approaches. The methodology developed by the authors combines a parametric diagnostic system and stochastic frontier analysis (SFA) tools, which allows for a quantitative assessment of not only the scale but also the effectiveness of digital transformations at the regional level. The empirical part of the study includes statistical data for 2023, reflecting the dynamics of the introduction of ICT, cloud technologies, big data analytics, etc., in the industrial sector. The results of the analysis showed the steady development of digitalization with the existing pronounced spatial asymmetry. The application of SFA made it possible to identify technological “frontiers” and reveal the hidden potential for increasing the effectiveness of digital investments at the regional level. The practical value of the study lies in its applicability for assessing the digital readiness of industrial enterprises for ecosystem adaptation, diagnosing regional digital disparities, and justifying targeted government policy measures aimed at strengthening the digital maturity and sustainability of the industrial sector.
1. Introduction
In today’s economic environment, digital transformation is becoming one of the key factors determining the trajectory of industrial development. Its essence lies not only in the automation of individual production or business processes but also in the profound restructuring of production and management systems, affecting all levels of economic activity—from the organization of production flows to the formation of new innovative business models of interaction between all participants in the industrial market. At the same time, the ability of industrial enterprises to integrate digital technologies into management decisions is now one of the main indicators of their competitiveness, sustainability, and innovative potential. In this context, the analysis of the digital readiness and adaptation capabilities of industrial companies is of strategic importance, as these parameters determine the ability of enterprises to integrate and effectively use digital ecosystems.
Kazakhstan’s industrial sector maintains its leading position in the structure of the national economy and demonstrates sustained positive dynamics in key macroeconomic indicators. The contribution of industry to GDP consistently exceeds a quarter of the total volume, and the manufacturing sector is strengthening its role as a key driver of added value and technological growth. At the same time, the authors’ findings show that digital transformation processes in the industry are developing unevenly. Despite a noticeable increase in the number of enterprises using computer technology, the Internet, and cloud services, the penetration of more complex tools—such as big data analytics, additive technologies, the industrial Internet of Things, or elements of artificial intelligence—is still limited and is observed mainly among large manufacturing structures, corporations, and joint international companies.
The identified asymmetry of digitalization confirms the need to create a comprehensive methodology capable of objectively assessing the real state of digital readiness of industrial enterprises for the implementation and adaptation of digital ecosystems. Of course, existing international approaches, methods, and indices (e.g., DESI, IMD, OECD, etc.) provide important benchmarks for comparative analysis and determining the level of digital maturity. However, in developing economies, they do not fully reflect institutional specifics, sectoral heterogeneity, and differences in the level of infrastructure provision, nor do they allow for a full assessment of the digital readiness of industrial enterprises for the digital transformation of all business processes. In this regard, it is necessary to develop a specialized approach that is adapted to the specifics of Kazakhstan’s industry and considers the interconnection between digital resources, organizational mechanisms, and the actual results of digitalization but at the same time is sufficiently universal and adaptable for other countries and regions of the world, considering the component of sustainability to a significant extent.
The purpose of this study is to develop and empirically test the authors’ methodology for assessing the digital readiness of industrial enterprises in Kazakhstan to implement and adapt digital ecosystems. The proposed approach combines parametric diagnostics of key indicators of digital development with the use of stochastic frontier analysis, which allows not only to record the degree of digital involvement but also to determine how effectively the resources used are transformed into economic results in the context of Kazakhstan’s regions.
The structure of the study reflects the progressive logic of the transition from theory to empiricism: thus, the Section 2, examines the theoretical and methodological foundations of digital transformation and its relationship to sustainable development and ecosystem integration of industry; the Section 3, contains a description of the authors’ methodology for assessing the digital readiness of enterprises and the stages of conducting a stochastic frontier analysis of the effectiveness of digitalization in the regions of Kazakhstan. The Section 4, presents the results of testing the methodology on the example of the regions of Kazakhstan, allowing us to identify spatial differences and the effectiveness of the use of digital resources. The Section 5, summarizes the main findings of the study and identifies areas for the practical application of the proposed toolkit in the context of state policy on the digitalization of industry.
2. Literature Review
2.1. Digital Transformation and Sustainability in Industry
The digital transformation of industry in the context of modern economic reforms is a multifaceted process that can have a significant and complex impact on the key parameters of sustainable enterprise development [1]. It is worth noting that the impact of digital transformation is reflected in the multi-level dimensions that determine the trajectories of sustainable industrialization (Figure 1).
Figure 1.
The impact of digital transformation on ESG-oriented industrial development. Note: compiled by the authors.
First, the economic dimension is associated with growth in both production and management efficiency (for example, through the effective use of unified digital platforms and management systems operating at the enterprise, as well as data analytics and artificial intelligence capabilities) [2,3,4]; the formation of innovative business models, the rationalization of operational activities [5,6,7,8,9]; improving the efficiency of supply chains (by reducing transaction costs, forecasting demand using predictive analytics, etc.) [10,11,12,13]; increasing the competitiveness of industrial enterprises and complex integrated structures, including those represented by industrial clusters in the global market, by establishing customized production; diversification of income sources (through the use of big data, digital platforms, and ecosystem solutions to enter new markets and conquer new market niches) [14,15]; increasing investment attractiveness—today, more and more companies with a high level of digital readiness and maturity are attracting more investment and entering ESG ratings [16,17,18], thereby ensuring growth in capitalization, increased trust from stakeholders, and the creation of international competitive advantages; ensuring resilience to risks, as modern digital solutions adapted in production allow for faster adaptation to external shocks caused by macroeconomic factors [19,20]; strengthening innovation activity by using digital laboratories/factories, digital twin technologies, open innovation tools, and collaborative platforms in practical activities [21], integration of 3D printing and additive manufacturing, as well as cloud technologies and edge computing [22,23,24,25,26].
Secondly, the environmental dimension is linked to the development of the circular economy and the optimization of resource use, particularly when it comes to recycling and reusing materials, minimizing waste at all stages of the industrial production life cycle [8,27,28]; improving energy efficiency, reducing the carbon footprint, including through the introduction and adaptation of digital systems for monitoring and managing environmental indicators [29,30]; the use of environmental certification tools and bringing production processes into line with international environmental standards, as well as expanding the use of renewable energy resources in the industrial sector (e.g., solar energy (the use of solar panels and concentrated solar power to supply electricity to production facilities), wind energy (use of wind turbines to reduce dependence on traditional energy sources, especially in energy-intensive industries such as metallurgy, chemical and petrochemical industries, oil refining, etc.), small-scale hydropower (construction of mini and micro hydroelectric power plants to supply individual enterprises and industrial clusters), geothermal energy (use of geothermal heat for industrial processes and heating), hydrogen technologies/“green” hydrogen (e.g., as a reducing agent for iron ore, which allows steel to be produced with virtually no CO2 emissions, as well as iron oxides, forming water instead of carbon dioxide), etc.) [31,32,33]; increasing environmental initiative [34,35]. Overall, all the above directly support the implementation of environmental sustainability principles.
Thirdly, the social dimension covers human capital development, in particular the formation of new generation digital competencies (technical and technological skills—working with big data, programming and development, cloud technologies, cybersecurity and data management, working with digital twins; analytical competencies—systems thinking, digital modeling skills, simulation creation, use of artificial intelligence and machine learning in management; digital and management skills—project management in the context of digital transformation (Agile, Scrum, Kanban), working with digital platforms and ecosystems, etc. [36,37,38,39]; social and communication skills—the ability to collaborate in a virtual environment, form and use cross-cultural digital communications, comply with digital ethics, and effectively manage digital identity) [40,41,42,43], expanding employment in the digital economy/platform employment (through the widespread use of digital platforms capable of creating new forms of employment (hybrid and remote work) [44,45,46,47]; development of digital education and educational programs aimed at retraining personnel [48,49]; increased transparency and employee involvement in the management process [50,51,52]; processes of transforming forms of social partnership and corporate responsibility, expressed in the introduction of innovative digital mechanisms for interaction between business, government structures, and civil society, as well as the expansion of inclusive practices in the manufacturing sector and the strengthening of the overall level of social well-being of the population, expressed in ensuring equal access to jobs, reducing regional inequality, ensuring the possibility of flexible forms of employment for employees, creating new jobs, increasing occupational safety, and access to social benefits through digitalization (telemedicine, e-learning, digital government services, etc.), strengthening social cohesion, and developing the service sector [53,54,55].
Each of the areas considered directly correlates with the sustainable development goals outlined in the UN agenda, including SDG 8—promoting decent work and economic growth, SDG 9—developing industrial capacity, innovation, and infrastructure, and SDG 12, which aims to establish responsible production and consumption patterns.
Thus, digital transformation is a kind of integral driver of the ESG agenda, ensuring the transition to sustainable industrialization, including through its cumulative impact on the economic, environmental, and social components of industrial development.
It should be noted that scientific discourse in the field of digital transformation shows a noticeable bias towards the study of individual aspects, such as energy efficiency, environmental management, or the digitalization of employment. At the same time, integrative models that consider the ESG-oriented effects of the digitalization of industry in their interrelationships remain underrepresented. This existing lack of comprehensive research creates a research gap, which is the main task of this work.
2.2. Digital Readiness Models and Indices
In the current economic climate, the category of “digital readiness” is gradually becoming established in scientific and applied discourse as a tool for analyzing complex transformations affecting not only the field of digital technologies but also internal organizational changes taking place in industry and related economic sectors. It is worth noting that the meaning goes far beyond the technological dimension, since, as a rule, it refers to the abilities and capabilities of industrial enterprises, industries, and, in general, national economies to perceive, integrate, and effectively use a variety of information and communication tools to improve efficiency, productivity, innovation, and sustainable development.
Within the framework of this scientific article, it is appropriate to consider the component structure of both digital readiness and digital maturity of industrial enterprises, since these categories reflect different stages of a single process of digital transformation of industrial structures. As noted above, the concept of digital readiness focuses more on the potential of an enterprise—the set of initial conditions, resources, and institutional prerequisites that determine the system’s ability to perceive and implement digital technologies/digital platforms. In turn, digital maturity characterizes the level of development of digital processes already achieved and the degree of integration of technologies into management and production activities, as well as the effectiveness of using digital solutions in increasing sustainability and forming competitive advantages.
Thus, a sequential examination of the categories presented allows us not only to trace the trajectory of the transition from potential to result but also to identify the relationship between readiness factors and actual manifestations of maturity. In addition, a comparative analysis of the component structure of these concepts creates a fundamental basis for the formation of an integrated methodology for assessing digital transformation, combining prerequisites, processes, and results within a single conceptual model for the adaptation of digital ecosystems in industry.
When considering the component structure of digital readiness, it is important to highlight: 1. external support, expressed in the regulatory framework and the formation of effective partnership networks; 2. financial resources, represented by access to investments, state digitalization programs, co-financing and preferential lending mechanisms, as well as opportunities to participate in grant financing and commercialization projects, actively using venture instruments (Figure 2); 3. an innovative culture, including an organizational environment that promotes the acceptance of innovation, support for digital initiatives, and the development of creative activity among industrial enterprise employees. 4. organizational flexibility related to the industrial enterprise’s ability to adapt existing structures, business processes, and digital solutions (including unified digital platforms) to the requirements of digital transformation; 5. human resources potential, which combines the level of current digital competencies of employees and their willingness to learn/retrain; 6. ICT infrastructure, defined as the set of technical and software tools that ensure the successful functioning of the digital processes of an industrial enterprise.
Figure 2.
Elements of digital readiness of an industrial enterprise. Note—compiled by the authors.
Although this study focuses on the development of methodological tools for assessing the digital readiness of industrial enterprises to implement and adapt digital ecosystems, reference to the category of “digital maturity” is essential to ensure the conceptual completeness of the analysis. Digital maturity in this context serves as a kind of target state towards which the digital readiness system is moving; this approach allows us to determine how the set of prerequisites, resources, and organizational mechanisms that form the readiness of an industrial enterprise should be transformed into sustainable results of digital development.
Thus, digital maturity acts as a link between the potential and the result of digital transformation, ensuring methodological continuity between the theoretical foundations and the applied stage of research. Its inclusion allows not only to specify the benchmarks for assessing digital readiness but also to correlate them with the target parameters for assessing the effectiveness of digital ecosystem adaptation, which, in turn, gives the methodology developed in the scientific article systematicity, practical applicability, and analytical depth.
Figure 3 illustrates the components of digital maturity, reflecting the sustainable functioning of digital processes, their integration into the production and management system, and their alignment with the principles of sustainable development, represented by the following components: management digitalization, expressed in the transition of industrial enterprises to models based on data processing and interpretation (including big data) and the introduction of automated control systems; intellectualized production, focused on the use of Industry 4.0 technologies, ensuring the cyber–physical integration of production elements, the application of artificial intelligence and analytical tools, and the formation of end-to-end digital supply chains within a single ecosystem; increased flexibility of production processes, energy efficiency, and sustainability, as well as harmonious interaction between humans and technology; cybersecurity, ensuring the reliability and stability of digital infrastructure; analytical capabilities related to the use of AI and analytics for management decision-making; digital culture, which provides for the development of the necessary digital skills of an innovative staff culture; sustainable development, which involves the integration of ESG principles into the digital strategy of industrial enterprises.
Figure 3.
Elements of digital maturity of an industrial enterprise. Note—compiled by the authors.
Furthermore, to clarify the terminology and subsequently justify the methodological approach that forms the basis of the authors’ system for assessing the level of digital readiness of industrial enterprises for the implementation and adaptation of digital ecosystems, it is necessary to conduct a detailed comparative analysis of national and foreign models for assessing digital development, covering a range from nationwide approaches to corporate methodologies.
It should be noted that most of these models were originally developed for macro-level analysis and therefore mainly reflect the state of the digital economy. However, when the object of study is industrial enterprises, as well as, for example, complex integrated structures (e.g., industrial clusters), such generalized characteristics become insufficient; therefore, further assessment requires much greater detail, covering the technical and organizational features of the production environment, personnel specifics, and institutional mechanisms that determine the conditions for the digital transformation of industries, including the industrial sector.
Appendix A shows a comparison of digital readiness models and indices frequently used in global and national practice to diagnose the level of digital development, including industrial enterprises and clusters.
It is important to emphasize that this study focuses primarily on models and indices developed to assess the level of digital readiness, as this indicator allows us to record the initial state of the system and identify the set of factors that determine its ability to perceive, implement, and master digital technologies. In this regard, the analysis of the presented models is particularly significant, as the level of digital readiness forms the basis for the subsequent transition to the next higher stage—digital maturity.
Analyzing the data presented in the table, we can conclude that a review of existing approaches and digital readiness indices (DESI, IMD, OECD, Cisco, Industry 4.0 Readiness Index, etc.) showed that most of the models used are geared towards conducting macro-level analysis of digital readiness, so they allow for assessing the digital development of countries and industries but only reflect to a limited extent the specifics of industrial enterprises as independent entities of the digital ecosystem. Despite the complexity, systematicity, and universality of these methodologies, their practical application in the context of the development of Kazakhstan’s industry faces several challenges, ranging from the high heterogeneity of technological bases and differences in personnel structure to the imbalance of institutional support for digital initiatives, especially across regions.
Overall, given the identified limitations, this study proposes an author’s methodology for assessing the digital readiness of industrial enterprises for the implementation and adaptation of digital ecosystems, which comprehensively integrates elements of readiness and maturity concepts within a single systemic model.
The bidirectional nature of ecosystem adaptation is operationalized in the index architecture as follows: internal adaptation is represented by the MTE, ORGSTRPROC, PROD, CYBSEC, and MONCONTR; external ecosystem coordination is reflected through SCM and CUST; and the integration logic linking internal and external contours is enshrined in the STRSDE block (strategic management, goal setting, ESG orientation) and in the interrelationships between blocks. Consequently, these elements enable the measurement of not only the technological capabilities of enterprises but also the extent of their involvement in platform models for value creation and data exchange.
2.3. Digital Ecosystems and Industrial Integration
In the context of modern economic development, the concept of digital ecosystems has become particularly relevant in the industrial economy. Unlike existing traditional organizational models, the ecosystem-based comprehensive approach involves and includes processes related to the interaction of many participants—industrial manufacturers, suppliers, consumers, regulators, and other actors in the industrial sector of the economy, as well as digital platforms within a single space for the exchange of data and values. From a theoretical and practical point of view, an ecosystem can be viewed as a self-organizing and adaptive structure capable of forming and organizing information flows, technological connections, and management decisions.
In 1993, James Moore introduced the concept of a “business ecosystem”, meaning a network of interdependent entities united by the process of joint innovation [56]. Subsequently, a number of scientists and researchers clarified that a digital ecosystem is not just a technological network but a special format of coordination and cooperation, where digital platforms perform the function of adjusting the flows of information, data competencies, and resources [57,58]. Consequently, ecosystems in the digital environment represent a hybrid form of connectivity, as they are used at the intersection of the data economy, industrial platforms, and network management.
Speaking of industry in general, the concept of digital ecosystems has been widely developed within the framework of the Fourth and Fifth Industrial Revolutions (Industry 4.0, Industry 5.0), which perceive digitalization as the basis for the transition from linear production chains to flexible digital networks for the integration of production processes [59,60,61,62]. Within the framework of this approach, it becomes clear that the use of a variety of information and communication tools and digital solutions, such as those represented by artificial intelligence, the industrial Internet of Things, additive technologies, cloud computing, and many others, contributes to the formation of a unique, unified, closed, and effective digital circuit of an industrial enterprise, combining design, production, logistics, and sales functions [63,64,65,66,67,68]. This, in turn, creates the conditions for a completely new type of industrial integration, in which digital platforms begin to act as coordinators and intermediaries between all basic business operations and various stages of the production cycle.
It is also important to note that foreign practice also demonstrates a wide variety of approaches to the formation of digital industrial ecosystems. One example is Siemens Digital Industries (Plano, TX, USA), built on the MindSphere platform, which provides real-time data collection, analysis, and visualization. Similar solutions have also been implemented by companies such as Bosch (Bosch Connected Industry, Stuttgart, Germany), Schneider Electric (Schneider Electric EcoStruxure Platform, Rueil-Malmaison, France), Mitsubishi (Mitsubishi e-Factory, Tokyo, Japan), and IBM (IBM Watson IoT Platform, Armonk, NY, USA) (Figure 4) [69,70,71,72].
Figure 4.
Foreign experience in the formation of digital industrial ecosystems. Note—compiled by the authors.
Another interesting initiative is the European Catena-X Automotive Network, which aims to integrate manufacturers and key suppliers in the German automotive industry by creating a unified, standardized infrastructure for data exchange and joint analytical research [73]. In Asia, the Made in China 2025 digital initiative, which focuses on the formation of digital industrial ecosystems using a variety of ICT tools [74], is significant from both a practical and theoretical point of view.
When considering digital ecosystems in the context of industrial integration, it is worth noting that they act as a link between all the processes of an industrial enterprise, both internal and external. At the micro level, they are capable of ensuring vertical integration, ensuring coordination between divisions, departments, and digital services within the company itself. At the meso and macro levels, they enable horizontal integration, which allows enterprises, suppliers, government agencies, research centers, and laboratories to be consolidated into a single digital infrastructure [75,76,77,78].
The analysis shows that theoretical and applied interpretations of the category “digital ecosystem” presented in contemporary literature remain heterogeneous; there is no single scientific approach that would allow for a comprehensive examination of the scientific category under study; in this regard, there is a need to clarify its content in relation to the industrial sphere: “The digital ecosystem of an industrial enterprise is a digital environment in which platform solutions, various digital technologies (usually performing supporting functions), partner services integrated into the unified digital platforms of industrial enterprises, as well as software products that enable the development of goods/services, including customized ones, the implementation of which creates value not only for the end consumer but also for the companies themselves, including in the form of high profit margins, the formation of significant competitive advantages, and, in general, increased competitiveness in the market”.
The following is an operational definition of ecosystem adaptation. In this study, ecosystem adaptation is conceptualized as a dual-direction process that integrates: The enterprise must undergo two fundamental changes. First, there must be an internal transformation of the enterprise’s management, organizational, and technological mechanisms. Second, there must be an external alignment of the industrial digital ecosystem—partners, suppliers, platforms, and infrastructure—with these changes. This interpretation ensures conceptual integrity and prevents discrepancies in meaning when developing a system of indicators, as it links the formation of internal capabilities of the enterprise with external coordination in network interaction.
At the same time, it is appropriate to understand a “digital platform for an industrial enterprise” as a unified digital platform, the functioning of which is implemented through the introduction and adaptation of standardized or specialized software (usually developed for the specific needs and requirements of an industrial enterprise), including a set of modern information and communication technologies for data collection, processing, and analysis, such as IIoT, Big Data, Blockchain, artificial intelligence, machine learning, digital modeling and prototyping, as well as other tools that ensure the functioning of digital processes necessary to provide effective connectivity between all services, departments, divisions, partner services, and customers of the company.
The paper also identified the characteristics and implemented a classification of digital ecosystems:
- (1)
- Functional levels: The first is represented by digital platforms and tools that form the internal information and digital environment of an industrial enterprise, cluster, or other integrated production structure; they ensure the coordination and efficiency of interaction between all participants in the ecosystem. The second level covers external digital platforms—marketplaces, corporate websites, social media pages, and other online channels used to communicate with end consumers and sell products or services, including individualized and customized offers (Figure 5).
Figure 5. Classification of digital ecosystems by functional levels. Note—compiled by the authors.
- (2)
- Application level: This includes digital platforms designed to support individual business processes and aimed at improving their efficiency and effectiveness, as well as comprehensive digital solutions that coordinate the activities of e-governments in different countries and facilitate interaction between government, corporate, and public structures in the digital space (Figure 6).
Figure 6. Classification of digital ecosystems by application level. Note: compiled by the authors.
- (3)
- Scope of application: Industry, services, sharing economy, tourism, marketing, education, transport, technical design and development of architecture for various software products and applications, smart systems, and many others (Figure 7).
Figure 7. Classification of digital ecosystems by area of application. Note—compiled by the authors.
- (4)
- The scale of an industrial enterprise’s operations: A distinction is made between global and international digital ecosystems, which encompass transnational connections and the integration of global market participants; national and regional systems that provide digital interaction within a country and between its individual territories; as well as local or corporate ecosystems that operate in the internal digital environment of a specific enterprise and serve its internal production and management processes (Figure 8);
Figure 8. Classification of digital ecosystems by scale of industrial enterprise activity. Note—compiled by the authors.
- (5)
- Adaptability (in the context of developing and implementing digital ecosystems): Easily adaptable digital ecosystems, characterized by the ability to integrate into the organizational and digital infrastructure of an industrial enterprise without significant modifications, limited to minimal software configuration for specific user requirements; difficult-to-adapt digital ecosystems that require deep personalization, reworking of software modules, and refinement of digital solutions in accordance with the characteristics of the production processes, management structure, and technological capabilities of a particular enterprise (Figure 9);
Figure 9. Classification of digital ecosystems based on their adaptability. Note—compiled by the authors.
- (6)
- Qualitative composition (nature of ICT included in the architecture of the digital ecosystem): Unidirectional, focused on solving a limited range of tasks of an industrial enterprise, for example, increasing the efficiency of individual production sites or automating a specific technological process (as in the case of robotic workshop management); multi-vector, ensuring comprehensive interaction between different divisions of the enterprise, integration of production, management, and analytical functions, as well as support for key business processes, including development, production, and sales of products (including on the basis of the “digital factory” concept) (Figure 10).
Figure 10. Classification of digital ecosystems according to their qualitative composition. Note—compiled by the authors.
It should be noted that the expanded number of graphic materials in this section is not excessive but represents a conscious methodological choice by the authors of this scientific work, since in the absence of systematic and large-scale comprehensive studies devoted to the study of the essence and classification of digital ecosystems in industry, visualization performs not only an illustrative but also a conceptualizing function, allowing us to build a holistic view of the multi-level structure of the scientific problem under study. Thus, the graphic design used serves not so much as an auxiliary element of presentation but rather as an independent tool for analytical interpretation, forming the methodological basis for the next stage of research.
The data from the analysis show that digital ecosystems are gradually forming the basis of the modern model of industrial development, acting as a systemic element of market reforms and digital transformation. They contribute to the integration of technological, organizational, managerial, financial, economic, logistical, innovative, research, marketing (including communication), information and analytical, environmental, and social processes. This integration creates conditions for the joint development of ecosystem participants, increasing their competitiveness and the sustainable inclusion of industrial enterprises in the digital economy.
The proposed system for assessing the digital readiness of enterprises is directly correlated with the theoretical model of digital ecosystems. Each type of ecosystem—internal, external, and multi-vector—is reflected in the index structure through corresponding groups of indicators.
Internal ecosystems characterize the level of digitization of production and management processes, as well as the degree of integration of digital solutions into the internal contours of the enterprise.
External ecosystems reflect the ability of organizations to network, exchange data, and participate in platform models that form new channels of communication and cooperation.
Multi-vector ecosystems describe a high level of organizational flexibility, where digital technologies become a connecting element between different functions, partner structures, and value chains.
This expansion of the theoretical framework has bridged the gap between the conceptual apparatus of the ecosystem approach and the empirical tools for measuring digital readiness.
In other words, the digital readiness index reflects not only the technological capabilities of enterprises but also the degree of their involvement in ecosystem connections, which form the basis for assessing their adaptive potential in the context of digital transformation.
2.4. Customization and Flexible Manufacturing as Drivers of Digital Ecosystem Adaptation
In the context of Industry 4.0, the industrial sector is witnessing a transition from traditional business models of mass production to systems characterized by a customized component focused on individual consumer demands in the B2B, B2G, and B2C markets. This transition largely reflects the need to form a new production structure, within which customization does not perform an additional function but becomes an integral part of the modern system of industrial enterprise organization. The essential characteristics of customization allow us to conclude that it involves maintaining the scale of mass production while simultaneously adapting the final product to the needs of a specific customer [79,80,81,82,83,84]. This approach can be implemented using modern digital solutions, including those represented by digital ecosystems, which ensure the effective and flexible integration of processes related to design, production, and market interaction in a unified information space.
It should be noted that it is in the ecosystem environment that connectivity between manufacturers, suppliers, and end users is created, which allows for the timely exchange of data, making it possible to ensure the rapid adjustment of all production processes taking place at an industrial enterprise. For example, the widespread use of unified digital industrial platforms that combine elements of smart manufacturing, digital twins, predictive analytics, big data, and many others within their infrastructure contributes to the synchronization of decisions in real time. Thus, enterprises receive a kind of universal “resource” for quickly responding to current, latent, and potential market demands, building new forms of partnership, and transitioning to innovative business models based on joint value creation [85,86,87,88,89,90,91].
In turn, flexible manufacturing in the context of the digital industrial ecosystems under consideration and study acts as an adaptation mechanism, as it reduces dependence on the impact of macroenvironmental factors, minimizes costs, and ensures the rational use of resources, which, in turn, contributes to the sustainability of industrial enterprises, forming a competitive advantage for the rapid restructuring of technological, logistical, and management processes. Flexibility is a key element not only of economic efficiency but also of environmental balance, which is particularly important in the context of the transition to sustainable development principles [92,93,94,95,96].
To summarize, it can be concluded that in today’s economic realities, customization and flexible production approaches are key factors determining the ability of digital industrial ecosystems to adapt and develop sustainably, as they enable enterprises to set up effective processes for interaction in a network environment, integration into digital value chains, and timely response to changing market conditions.
Overall, given the significance of the trends identified, it seems necessary to ascertain the extent to which issues related to digital transformation and industrial sustainability are being explored in contemporary scientific discourse, assessing the digital readiness and maturity of enterprises, the formation and functioning of digital ecosystems, industrial integration, customization, flexible production systems, and ensuring their sustainable functioning. In this regard, we turn to scientometric analysis, which will allow us not only to record the quantitative parameters of publication activity but also to identify areas of scientific focus, the dynamics of the development of the terminological field, and the degree of integration of the concepts under consideration into the international research space. It is precisely this comprehensive approach, in the opinion of the authors of this work, that can provide a holistic understanding of the degree to which the problem has been studied and serves as the basis for the subsequent generalization of scientific results in the context of assessing the readiness of industrial enterprises to implement and adapt digital ecosystems in the context of globalization, digital transformation, and ensuring the principles of sustainability in the industrial sector of the economy.
2.5. Bibliometric Evidence of the Research Gap
The theoretical and analytical review above formed a conceptual basis that reflects and, to some extent, explains the existing relationship between digital readiness, maturity, digital transformation, and industrial integration; customization of industrial production (including the essence of the “flexible manufacturing” approach); and ecosystem adaptation of industrial enterprises. However, despite the obvious logical connection between the identified economic categories, there is still a methodological disconnect in their study in the global scientific literature. Thus, publications on digital transformation, digital readiness, and ecosystem mechanisms are mainly developed in parallel directions (IT and manufacturing), which undoubtedly complicates the development of a unified methodology and algorithm for assessing the digital readiness of industrial enterprises for the implementation and adaptation of digital ecosystems. In this regard, to empirically confirm this position, a bibliometric analysis was conducted, the task of which was to record the scale and nature of research activity within the framework of the scientific problem under study to identify thematic links between key identified concepts, as well as gaps based on which such an adaptive methodology could be formed.
The analysis was conducted using data from the Web of Science scientometric database (period: 2010–2025); to ensure the comparability of results, obtain a representative sample, and identify research gaps, a three-level search principle was used, which allowed us to narrow down the research array step by step from the general context of the digital transformation of industry to a highly specialized one related to issues of digital readiness and adaptation of industrial enterprises to the introduction of digital ecosystems, especially with regard to ensuring the achievement of sustainable development goals (Table 1).
Table 1.
Comparative characteristics of search levels within the framework of the scientometric analysis.
It should be noted that the choice of the time range—2010–2025—is dictated by the logic of the evolution of scientific discourse, since it was during this period that the concept of Industry 4.0 acquired practical significance and laid the foundation for the transition from scattered research on digitalization to a systematic understanding of issues of digital readiness and ecosystem integration in industry.
At the first level, a generalized query (broad context) was used, including such key terms as “digital transformation”, “digitalization”, and “Industry 4.0”, in combination with indicators of sustainable development (sustainability, ESG, SDG) and industrial production (manufacturing, industry). The resulting data set (7708 works) made it possible to identify general trends and dynamics of scientific interest in digital transformations in industry, as well as to determine the extent to which the issues under study are involved in the ESG agenda.
At the second level (refined context), the search was narrowed down by focusing on the categories of digital readiness and digital maturity, which made it possible to identify works related to issues of measuring and diagnosing the level of digital readiness of enterprises and industries, including the industrial sector.
At the third, most narrow level (narrow context), the search query was aimed at identifying publications in which digital readiness and maturity were correlated with the concepts of digital ecosystem and ecosystem adaptation, as well as with the components, elements, and methods of sustainable development. This approach made it possible to empirically identify the degree of correlation between the categories under study and to determine the presence or absence of a comprehensive approach to assessing the readiness of industrial enterprises to adapt to digital ecosystems, i.e., to identify a research gap.
A comparative analysis of three levels of search queries revealed a clearly identifiable asymmetry in the research on the degree of study of the issue under consideration. Despite the rapid growth in the number of publications on digital transformation and ESG-oriented development, the number of studies combining the categories of digital readiness, digital maturity, and ecosystem adaptation remains low. Thus, the identified gap between theoretical approaches and applied methodologies confirms the need to develop a comprehensive system for assessing the digital readiness of industrial enterprises for the implementation and adaptation of digital ecosystems, which determines the relevance and novelty of the authors’ methodology.
For further processing of the obtained data arrays, VOSViewer software (version 1.6.18.0, Centre for Science and Technology Studies, Leiden University, Leiden, The Netherlands) was used, which made it possible to construct maps of joint mentions of key terms (co-word analysis method), identify thematic clusters, and analyze the degree of connectivity between the basic concepts identified. The visualizations obtained also made it possible to establish the process of forming a conceptual intersection of the areas under study and the degree of integration in international literature of such concepts as “digital readiness”, “digital maturity”, and “ecosystem adaptation”.
To identify the internal structure of the broad context research field, an analysis of the co-occurrence of keywords in 7708 publications indexed in the Web of Science database was performed. The map, constructed in VOSViewer and presented in Figure 11, reflects the semantic connections between the most frequently used terms and allows us to visualize the dominant directions of scientific discourse in the field of digital transformation and sustainable industrial development.
Figure 11.
Map of co-occurrence of keywords (co-word analysis) in publications of a broad context (n = 7708). Note—compiled by the authors based on data from the Web of Science scientometric database using VOSViewer software.
Figure 11 allows us to identify several stable clusters, each of which represents a separate thematic area; thus, the largest node is formed by the concepts of “Industry 4.0”, “sustainability”, and “digital transformation”, which define the core of the entire research field. The red cluster, in turn, includes terms related to performance management and corporate strategies (performance management, dynamic capabilities, firm performance), which are closely linked to the managerial interpretation of digital transformation. The third cluster, green, covers technological aspects and modern digital solutions—smart manufacturing, digital twin, cyber–physical systems, and machine learning—representing the digital, technological, and engineering production aspects of research. The blue cluster brings together topics related to framework, implementation, and integration, indicating a desire to develop methodological models for digital industrialization.
It is interesting to note that the spatial proximity of the concepts of “sustainability” and “Industry 4.0” shows the interconnection between the agendas of digitalization and sustainable development, while categories reflecting ecosystem mechanisms (“ecosystem”, “adaptation”) are located on the periphery, which indicates that ecosystem logic has not yet been systematically developed in the data set under consideration.
The peripheral position of the terms “ecosystem” and “adaptation” on the co-occurrence map reflects the specifics of the current stage of research into digital transformation.
These concepts do not yet have uniform quantitative definitions and are more often used in conceptual rather than empirical contexts.
The complexity of their operationalization is related to the multi-level nature of ecosystem connections and adaptation processes, which go beyond the scope of traditional business statistics.
At the same time, the methodology proposed in the study includes parameters that capture the ecosystem aspects of digitalization, the use of cloud technologies, participation in digital platforms, and data exchange between organizations.
This allows these categories to be transferred from the theoretical level to a measurable analytical space and partially overcomes the identified imbalance.
Next, to analyze the temporal evolution of key research areas, we used an overlay visualization map based on the same publications, where color gradation reflects the average year of appearance of terms and allows us to trace how the focus of scientific attention shifted between 2010 and 2024 (Figure 12).
Figure 12.
Temporal dynamics of scientific development in a broad context (based on VOSViewer data; n = 7708). Note—compiled by the authors based on data from the Web of Science scientometric database using VOSViewer software.
The chronological structure presented in the figure shows a gradual transition from early technological concepts to more complex socio-economic interpretations of digitalization. The terms in the blue spectrum, which appeared mainly before 2016 (“digitalization”, “technology”, “efficiency”), reflect the emergence of interest in the technical possibilities of automation and digitalization. Since approximately 2018, interest in issues of sustainable development and corporate responsibility has been growing, as reflected in the dominance of green-yellow contextual nodes (“sustainability”, “ESG performance”, “circular economy”).
In the final stage (2021–2024), new areas directly related to the concept of Industry 5.0 are established in the structure under consideration, and digital tools—“digital twin” and “resilient manufacturing”—emphasize the shift in research focus towards a human-centered and adaptive model of industry in the context of digital transformation and market globalization. The resulting dynamics confirm that the scientific agenda is gradually and consistently moving beyond technological digitalization to include issues of sustainability, integration, and the readiness of enterprises to implement and adapt digital ecosystems.
Furthermore, to clarify the logic of forming a conceptual field reflecting the issues of digital readiness and maturity of industrial enterprises, a second-level bibliometric analysis was conducted based on 328 publications. Based on Web of Science data, using the VOSViewer software product, a map of key terms was constructed, visualizing the structure of the scientific field and highlighting the main thematic nodes that form the conceptual core of the direction (Figure 13).
Figure 13.
Map of co-occurrence of keywords (co-word analysis) in publications within a refined context (n = 328). Note—compiled by the authors based on data from the Web of Science scientometric database using VOSViewer software.
The data in the figure demonstrate the formation of a stable semantic core, in which the key nodes are the categories “digital transformation”, “industry 4.0”, and “digital maturity”, which form the basis of modern approaches to the study of digital development in industry, combining the managerial and technological dimensions of transformation processes.
The results obtained in the analysis indicate that areas related to the measurement and diagnosis of digital readiness are developing mainly within the framework of maturity models, while the integration of these approaches with ecosystem and adaptation logic remains insufficiently developed. This once again confirms the existence of a methodological gap and emphasizes the need for its further consideration within the framework of the authors’ concept of assessing the readiness of enterprises to implement and adapt digital ecosystems.
The final stage of the scientometric analysis was aimed at clarifying the research niche and identifying points of intersection between digital readiness, maturity, ecosystem adaptation, and sustainable development of industrial enterprises using the search formula TS = ((“digital readiness” OR “digital maturity”) AND (“digital ecosystem*” OR “ecosystem adaptation” OR “industrial ecosystem*”) AND (sustainab* OR “sustainable development” OR ESG OR SDG*)). The result was a small but content-rich array of three publications representing the most targeted areas of scientific discourse. This level of analysis allows us to move from general conceptual constructs to understanding the specific tools and methodological approaches used to assess and manage digital ecosystems in industry.
Despite the limited number of sources, the identified publications form a conceptually interconnected space in which digital maturity and the ecosystem approach are considered complementary elements of industrial development.
Thus, Koenig examines the specifics of applying the concept of a “digital ecosystem” to understand the role of information and communication technologies in ensuring sustainable development. In particular, the authors note that there are several interpretations of this term in the scientific literature—descriptive, functionally oriented, and actor-centered—and emphasize that digital ecosystems can be viewed as an analytical tool for assessing the level of digital maturity and the socio-economic effects of digitalization at various levels of development [97].
At the same time, the study by Babkin, Glukhov, and Barabaner presents a methodological approach to measuring the maturity of industrial ecosystems, in which digitalization is considered not in isolation but within the framework of the transformation of management and production processes, where maturity is an indicator of the effectiveness of interaction between ecosystem elements and the enterprise’s ability to self-develop [98].
The third work, authored by Babkin, Shkarupeta, Mamrayeva, Tashenova, Umarov, and Karimov, proposes a structural–functional model for managing digital maturity in the context of Industry 5.0. The authors consider digital maturity not only as a reflection of the technological level but also as a tool for achieving sustainability and increasing the competitiveness of industrial systems, which ensures the transition to an ecosystem-based management logic [99].
An analysis of three works shows that a new line of scientific research is emerging, within which the categories of “digital readiness” and “digital maturity” are acquiring an ecosystem dimension and are linked to the concept of sustainable development.
At the same time, the small number of publications and their weak methodological consistency once again confirm that the issue of integrating digital readiness and ecosystem adaptation mechanisms remains insufficiently studied, which suggests the existence of a research niche within which the development of an author’s methodology for assessing the digital readiness of industrial enterprises for the implementation and adaptation of digital ecosystems becomes a pressing task.
To sum up, we can conclude that the three-level bibliometric analysis allowed us to trace the evolution of scientific discourse in the field of digital transformation of industry, as well as to identify the degree of development of research areas related to digital readiness, maturity, and ecosystem adaptation of industrial enterprises. In particular, the results showed that a significant part of the publications focuses on the technological aspects of digitalization and innovation management within the Industry 4.0 and Industry 5.0 paradigms, while methodological approaches to measuring the readiness of enterprises and their ability to integrate digital ecosystems remain underdeveloped. Thus, the identified research gap lies in the absence of a holistic concept that combines the assessment of the digital readiness of industrial enterprises with their ability to adapt to ecosystems and function sustainably.
3. Materials and Methods
The methodological basis of the study is built on the integration of two interrelated but different approaches in terms of the level of analysis. At the first stage, the authors’ methodology, developed for a comprehensive assessment of the digital readiness of industrial enterprises and their ability to adapt to ecosystems, is applied. Its structure includes several parametric blocks, among which the “Strategies and Goals for Sustainable Enterprise Development (STRSDE)” block is of particular importance, reflecting the coupling of digitalization processes with the principles of sustainable production and corporate responsibility. This stage performs a diagnostic task aimed at identifying technological, organizational, institutional, and sustainability factors that shape the direction of digital transformations and create the conditions for their long-term adaptation.
The second stage is implemented using the stochastic frontier analysis (SFA) method, which focuses on assessing regional differences in the level of digital integration of industry. This method makes it possible to determine how the heterogeneity of digital infrastructure and the degree of technological development affect the economic productivity and spatial sustainability of regions. The combined application of the two approaches provides a comprehensive view of the digital transformation of industry, integrating the micro level of enterprises and the meso level of regional systems into a single analytical model of sustainable industrial development.
3.1. Methodology for Assessing the Level of Digital Readiness of Industrial Enterprises for the Implementation and Adaptation of Digital Ecosystems
In the current context of rapid digital transformation of industry, the issue of objectively assessing the readiness of enterprises to implement and adapt digital ecosystems is becoming particularly important. Despite the active development of digitalization concepts and the widespread use of various digital maturity indices at the international level, most existing approaches do not consider the industry-specific characteristics and peculiarities of industrial enterprises. A scientometric analysis has shown that there are virtually no comprehensive tools in scientific literature and applied research that allow for the systematic measurement of digital readiness at the enterprise level, rather than at the level of the economy as a whole or individual technological areas.
Existing assessment models tend to focus either on individual aspects of digitalization (e.g., technical equipment or staff competencies) or on aggregated macroeconomic indicators, which reduces their practical value for business. Moreover, empirical research has confirmed the existence of a significant gap between declared digital development strategies and the actual state of enterprises. This points to the need to develop a methodology that combines scientific rigor and systematicity with practical applicability, ensuring that it can be used in management decisions.
The methodology presented in this section fills this gap. It combines key parameters covering the strategic, organizational, production, human resources, and technological aspects of digitalization and considers such critically important areas as cybersecurity and customized production. Thus, the methodology represents a new step in the development of the instrumental base for digital transformation research, allowing not only to record the current state of the enterprise but also to form an objective basis for forecasting and strategic planning.
The methodology for assessing the level of digital readiness of industrial enterprises for the implementation and adaptation of digital ecosystems includes a set of sub-parameters (115) broken down into nine key blocks: enterprise sustainable development strategies and goals—10 sub-parameters; material and technical resources—22 assessment sub-parameters; organizational structure and business processes—17 sub-parameters; production—15 sub-parameters; personnel—12 sub-parameters; supply chain management—11 sub-parameters; consumers—11 sub-parameters; control—7 sub-parameters; and cybersecurity—10 sub-parameters. These largely characterize the level of digital maturity of the company, as it is inextricably linked to the stages and characteristics of the digital transformation of industrial production (Table 2).
Table 2.
Parameters and sub-parameters for assessing the level of digital readiness of industrial enterprises for the implementation and adaptation of digital ecosystems, presented within the framework of the developed methodology.
In the authors’ methodology, a special role is assigned to the first parametric block—“Strategies and Sustainable Development of the Enterprise (STRSDE)”, which is singled out due to the fact that sustainable development is becoming an integral part of the modern model of digital transformation of industry in general and industrial enterprises in particular. Unlike blocks focused primarily on measuring technological, human resource, or infrastructure characteristics, this component focuses on the strategic and managerial foundations of an enterprise’s digital evolution.
The STRSDE block allows assessing the extent to which digital transformation is embedded in an organization’s sustainable development strategy, as well as determining the degree of alignment of its goals with ESG principles and international corporate governance standards. The analysis considers parameters such as the existence of a formalized digitalization strategy, its connection to environmental and social priorities, systematic planning, and the integration of sustainability mechanisms into production and management processes.
The separation of this block has not only methodological but also conceptual significance. It allows digital transformation to be viewed not as an isolated technological process, but as part of a broader trajectory of sustainable industrial development. In this way, STRSDE becomes a link between digital ecosystems and sustainable management models, reflecting the strategic maturity of enterprises and their ability to combine innovation with social and environmental responsibility.
It should also be noted that the distinctive features of the presented methodology are:
- 1.
- Considering all organizational components and business processes involved in digital transformations, including in the context of the implementation and adaptation of digital ecosystems;
- 2.
- Using a comprehensive approach to assess all parameters characterizing digital maturity (reflecting digital readiness for the implementation and adaptation of digital ecosystem products) and the dynamic digital potential (digital foresight characterizing digital capabilities) of an industrial enterprise;
- 3.
- Including the assessment parameters of sub-parameters relating to aspects of customized production, cybersecurity, and monitoring and control, which are the most important stages in the process of implementing and adapting digital ecosystems;
- 4.
- Working with integral indicators in terms of selected assessment parameters that simplify the calculation of the level of digital readiness, including through the standardization of values;
- 5.
- Clearly systematizing the assessment parameters, allowing the development of an effective algorithm characterized by:
- −
- Discreteness, manifested in the fact that the entire assessment process is based on a sequential chain of operations, each of which has an independent meaning and is performed strictly in a given order. This eliminates the blurred boundaries between the stages of analysis and allows you to fix the logic of movement from the initial data to the final result. Thanks to this property, the methodology becomes resistant to errors and provides the ability to verify each step in detail.
- −
- Effectiveness, characterized by the algorithm’s focus on obtaining a specific, practically significant result, namely an integral indicator of digital readiness. This indicator is formed based on a generalization of a set of specific parameters and can serve as a tool for diagnosing the state of an enterprise, developing strategic decisions, and comparing it with other companies. Thus, the algorithm is not limited to the process of information processing but ends with the formation of a measurable product suitable for further use.
- −
- Completeness, meaning that the algorithm has logically defined boundaries and is guaranteed to lead the researcher to the result. This property is important from both a methodological and practical point of view, as it ensures the predictability of the procedure and eliminates the possibility of obtaining incomplete or uncertain assessments. The presence of a clear final stage enhances confidence in the methodology and makes it convenient to use in applied research and management practice.
- −
- Versatility, expressed in the ability to apply the algorithm to various categories of industrial enterprises and complex integrated systems—from large corporations and medium-sized manufacturing companies to system-forming, innovation-active industrial clusters—regardless of their specialization, organizational and legal form, and level of digitalization. This makes it applicable in a wide range of research and practical contexts, increasing its adaptability.
- −
- Scalability, which is particularly relevant in the context of expanding the assessment base with new groups of parameters and sub-parameters; this, in turn, ensures compliance with the principle of adaptability and modularity of the algorithm for assessing the level of digital readiness of industrial enterprises.
- −
- Reliability, which implies the stability of the algorithm in assessing the variability of input data and external conditions. Even when individual sub-parameters or blocks change, the final result remains stable, which ensures the reliability of conclusions and eliminates random fluctuations that could distort the overall picture of digital readiness.
- −
- Parallelism, a characteristic of the algorithm associated with the ability to process multiple operations and perform a series of actions in parallel with the main task, which is very important in the context of digital readiness assessment, especially in terms of determining separate static (current digital potential) and dynamic characteristics (dynamic digital potential).
- −
- Portability, meaning that the algorithm presented in the structure of the developed methodology can be implemented on various software and technology platforms, from specialized analytical packages to standard office solutions. This opens the possibility of using it not only in an academic environment but also directly at the level of industrial enterprises and clusters, where it is important to integrate the methodology into existing management accounting and monitoring systems.
- −
- Reproducibility and reliability of the result, meaning that the application of the algorithm in different conditions and on different data samples leads to comparable values, which confirms its stability and scientific reliability. Reproducibility allows the methodology to be used repeatedly, including repeated measurements over time (as part of monitoring) and cross-industry comparisons, while maintaining the same logic of calculations and interpretations. Reliability indicates the correspondence of the estimates obtained to the actual state of the enterprise: the integral indicator is not formed randomly but because of consistent processing of verified parameters. In general, these characteristics provide the researcher with confidence in the correctness of the conclusions made, and also create a basis for applying the results in management practice and strategic planning.
- −
- Parameterizability, reflecting the flexibility of the algorithm in terms of adjusting the initial data, weights, and scaling intervals for specific research or applied tasks. This makes it possible to adapt the developed algorithm to new cycles of digital transformations, industry specifics, or changes in international standards for assessing digital maturity.
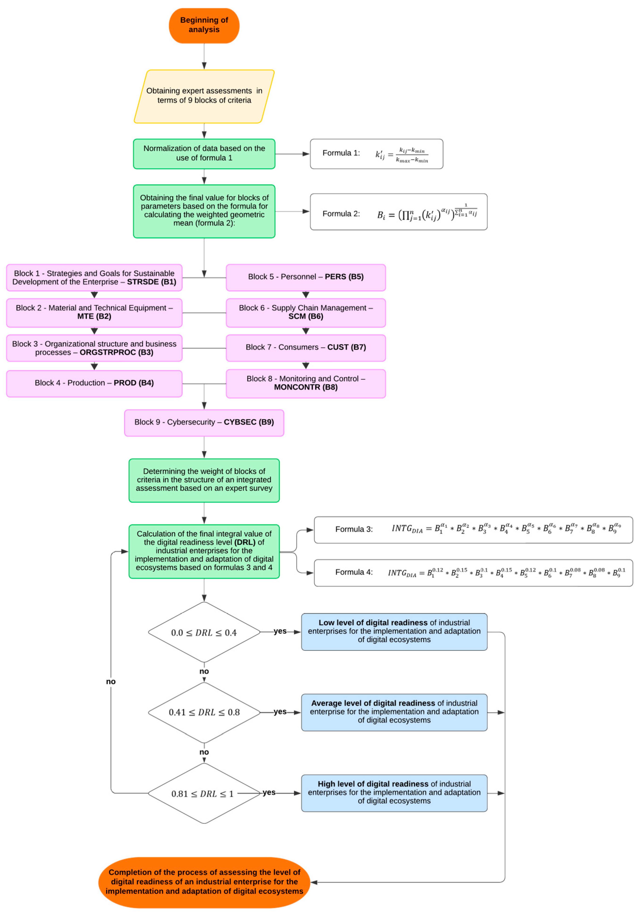
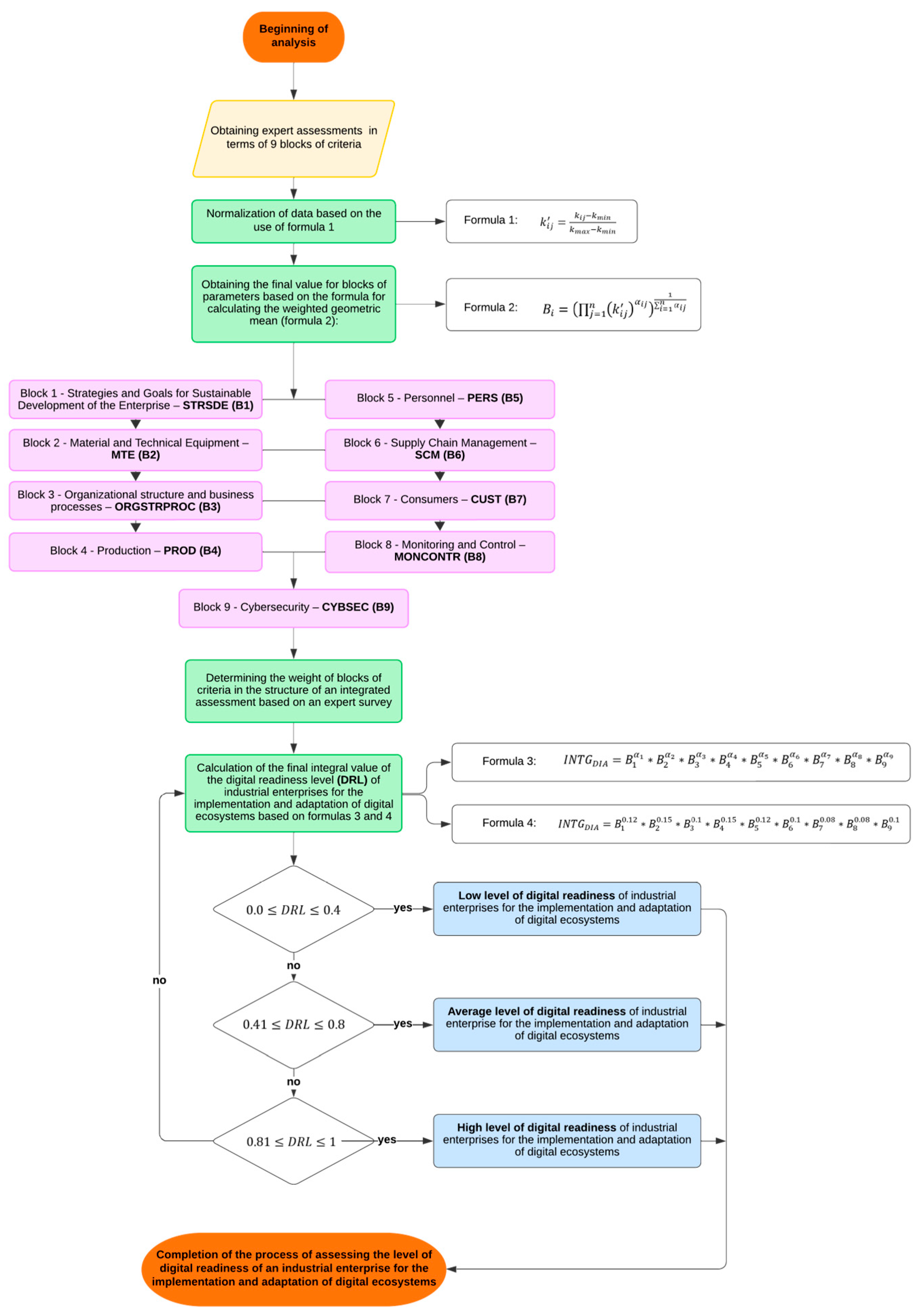
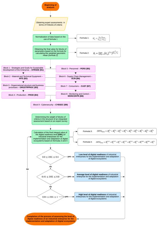
The methodology for calculating the integral value of the digital readiness level of industrial enterprises for the implementation and adaptation of digital ecosystems includes the following stages:
- Collecting data in terms of selected blocks of parameters and sub-parameters that form them (Table 1), based on a survey of middle and senior management representatives of industrial enterprises.
- Normalizing data to bring the obtained values to a single assessment range (0–1) using Formula (1):where —normalized evaluation subparameter; —minimum value of the subparameter in the group; —maximum value of the subparameter in the group of evaluation parameters.
To enhance the transparency of the calculations, it is imperative to acknowledge that data normalization was executed through the utilization of the min–max scaling method, whereby all values were constrained to the range of [0; 1]. The weighting coefficients of the blocks were determined based on expert assessments by specialists in the field of digital transformation, which ensured a balance between subjective and objective factors. To verify the stability of the model, a comparison of additive and geometric aggregation was performed; discrepancies did not exceed 3%, thereby confirming the stability of the index structure.
- 3.
- Obtaining the final value for each parameter block based on the weighted geometric mean calculation formula, which allows avoiding “dips” and large differences between values that can significantly affect the integral indicator (Formula (2)):
Within the framework of the methodology under consideration, the weight of all sub-parameters in the block structure is assumed to be equal to 1, since in the case of calculating the integral value, an important aspect is determining the weight of the parameter blocks themselves.
- 4.
- Determining the weight of the criteria blocks in the integral assessment structure based on an expert survey. In our case, 42 people acted as experts—representatives of the industrial sector (company management), specialists in the field of the digital economy, digital transformation and industrial clustering, and IT specialists—whose aggregate weight assessments in terms of criterion blocks were distributed as follows:
- −
- Strategies and goals for sustainable development of the enterprise—STRSDE (B1)—0.12;
- −
- Material and technical resources—MTE (B2)—0.15;
- −
- Organizational structure and business processes—ORGSTRPROC (B3)—0.1;
- −
- Production—PROD (B4)—0.15;
- −
- Personnel—PERS (B5)—0.12;
- −
- Supply chain management—SCM (B6)—0.1;
- −
- Consumers—CUST (B7)—0.08;
- −
- Monitoring and control—MONCONTR (B8)—0.08;
- −
- Cybersecurity—CYBSEC (B9)—0.1.
- 5.
- Calculating the final integral value of the digital readiness level of industrial enterprises for the implementation and adaptation of digital ecosystems using Formula (3):where —the integral value of the digital readiness level of industrial enterprises for the implementation and adaptation of digital ecosystems; —the final value for the parameter block; —the weight of the parameter block.
Considering the existing weighting indicators for parameter blocks, the final calculation formula will be as follows (Formula (4)):
- 6.
- Correlating the obtained value with the corresponding range of the digital readiness (DRL) assessment scale:
- −
- 0.0 ≤ DRL ≤ 0.4 points—low level of digital readiness of an industrial enterprise for the implementation and adaptation of digital ecosystems: as a rule, enterprises with such an assessment do not have a systematic digital strategic development program and do not implement, or sporadically implement, individual digital solutions, without using unified digital platforms; in addition, the staff lacks the necessary digital skills. Furthermore, company management may be aware of the need for digital transformation but lack the material and technical capabilities to implement these tasks; the fragmented use of ICT has virtually no significant impact on the company’s performance.
- −
- 0.41 ≤ DRL ≤ 0.8—average level of digital readiness of an industrial enterprise for the implementation and adaptation of digital ecosystems. Companies with this level of digital readiness are distinguished by the presence of an approved digital development program with a clear understanding of which modern digital solutions will be implemented, how to adapt them to different business processes, and how to integrate them with the existing digital skills of the staff. The digital potential of such enterprises is usually quite high, but difficulties with the implementation and adaptation of digital ecosystems may still be observed due to the lack of sufficient funding, infrastructure solutions (which do not allow for the effective and uninterrupted operation of the digital ecosystem), and customized software (for specific requests and needs of the company); widespread training and retraining of personnel to work with new software products and equipment is also characteristic, and investments in the digital transformation of all business processes are increasing, as management clearly sees the prospects for a return on investment.
- −
- 0.81 ≤ DRL ≤1 —high level of digital readiness of industrial enterprises for the implementation and adaptation of digital ecosystems: at this level, enterprises are innovation-active, resulting in the dynamic implementation of various information and communication tools, including digital ecosystems, whose interface and software are designed for the specific tasks and goals of the company, as well as the existing digital strategic development program; at this level, a digital corporate culture has been virtually formed, the staff has the necessary digital skills, and training and retraining of personnel in the use of new technologies is carried out on an ongoing basis; The implemented digital ecosystem mediates all business processes, including its full integration into production cycles, supply chains, and partner networks, thus ensuring effective communication between all departments. Investments in digital transformation ensure the company’s competitive growth in the market. The organizational structure of the new formation is more flexible and adaptable to the development and subsequent commercialization of new products. A very high level of cybersecurity is ensured.
The authors’ algorithm for assessing the level of digital readiness of an industrial enterprise for the implementation and adaptation of digital ecosystems is presented in Figure 14.
Figure 14.
Algorithm for assessing the level of digital readiness of an industrial enterprise for the implementation and adaptation of digital ecosystems. Note—compiled by the authors.
It includes the following blocks: terminators—blocks for starting and ending the assessment of the level of digital readiness; data input blocks—values for 9 groups of criteria and 115 subcriteria; process blocks within which the obtained data is normalized, and integral values are calculated; and decision blocks that allow the obtained result to be correlated with the three levels of digital readiness identified by the authors of the methodology based on the use of an interval scale.
In addition, the algorithm has auxiliary blocks—formulas based on which step-by-step calculations are performed; this approach ensures compliance with the principles of reproducibility of scientific results and comprehensiveness.
At the first stage of the algorithm, data is collected on nine blocks of criteria and 115 sub-parameters. Next, the indicators are normalized, and the final values for each block are calculated based on the weighted geometric mean. The next step involves determining the weight of the blocks in the integral assessment structure using an expert survey. After that, the final integral indicator is calculated, which is correlated with the established scale (low, medium, and high level of digital readiness).
A distinctive feature of the algorithm is the presence of clearly defined process blocks, decision blocks, and formulas that ensure the transparency of the procedure and the reproducibility of research results, thereby guaranteeing the scientific validity of the developed methodology and its applicability in different organizational and industry contexts. At the same time, transparency allows researchers or practitioners to trace the logic behind the formation of the final indicator, verify the correctness of calculations, and avoid subjective distortions in the interpretation of the final data. In addition, the algorithm is modular and can be expanded (adaptive capabilities are implemented) by adding new blocks of criteria and subcriteria, which makes it applicable to a wide range of industrial enterprises and various industry contexts.
It should be noted that the presented algorithm has the following characteristics:
- Completeness, when the researcher, sequentially performing the evaluation steps, arrives at the final result;
- Flexibility and adaptability, as it can be supplemented with new blocks of criteria and subcriteria depending on the objectives of the research, digital changes occurring in the market, and the need to take into account new variables that could significantly affect the level of digital readiness of an industrial enterprise for the implementation and adaptation of digital ecosystems;
- Discreteness, within which the main result can be achieved through the consistent implementation of steps leading to the final result;
- Ease of use, modularity, and scalability.
The methodology developed in its current form allows for a comprehensive assessment of the level of digital readiness of an industrial enterprise in static terms, recording the state of key organizational, technological, and management units at the time of the study. At the same time, digital transformation is, by its nature, a gradual and evolutionary process, which requires additional consideration of the time factor when interpreting the results obtained.
The methodology provides for the possibility of repeated measurements, which opens the prospect of forming a dynamic profile of the enterprise’s digital readiness. Over a 3–5-year observation period, it becomes possible to identify not only the company’s current position but also the pace of its progress along the path of digital transformation. This logic allows us to move away from static diagnostics and towards an assessment of forward momentum, which is particularly important when developing long-term digital development strategies.
In this case, the growth rate of the integral value of digital readiness, calculated by analogy with the compound annual growth rate (CAGR), can be used as a key indicator. This approach makes it possible to record the speed at which an enterprise accumulates digital potential, as well as to identify periods of acceleration or deceleration in digital transformation. In the future, this can serve as a basis for evaluating the effectiveness of implemented strategies and comparing them with industry standards and international practices.
It is important to emphasize that the use of dynamic measurements does not require a revision of the basic structure of the methodology. The nine identified blocks and the system of sub-parameters remain unchanged, which ensures the comparability of data across time periods. This preserves methodological continuity and gives the methodology additional value as a tool not only for diagnosis but also for monitoring the progress of digital transformation in the industrial sector.
A promising area for further research could be the development of analytical dashboards and visualizations that show changes in the integral indicator and its components over time. This will make it possible to form unique “digitalization trajectories” for individual enterprises, industries, and regions, which will significantly increase the applied potential of the methodology in the context of developing state and corporate strategies.
Thus, the presented methodology from the static assessment tool can be transformed into the basis for forming a system for monitoring the digital maturity of enterprises. This creates conditions for integrating the results obtained into the strategic planning process and allows for the formation of a more objective basis for management decisions focused on the long-term sustainability and competitiveness of industrial production in the digital economy.
To increase the methodological transparency of the developed methodology, a system of criteria has been introduced to assess the correctness and reproducibility of the results obtained.
The proposed testing scheme includes three groups of criteria:
- Stability criterion: Provides for verification of the stability of the integral index during repeated calculations on various data subsamples. This approach makes it possible to ensure that the final values do not depend on random fluctuations in the sample.
- Consistency criterion: Focused on the possibility of comparing the obtained index values with existing international digitalization assessment systems (e.g., DESI, WDCI). This ensures external consistency and increases the universality of the proposed tool.
- Sensitivity criterion: Provides for an assessment of the impact of changes in weights and aggregation methods on the final results. Sensitivity testing confirms the robustness and flexibility of the methodology when parameters are varied.
These criteria are set in the logic of internal model verification and can be used for subsequent stages of empirical testing and cross-country comparison of digital readiness indicators.
3.2. Stochastic Frontier Analysis (SFA) in Assessing the Digital Transformation of Kazakhstan’s Industry
The development of industry in the context of digitalization requires not only the introduction of modern information and communication technologies but also an assessment of their real contribution to economic performance. It is well known that traditional indicators characterizing output or investment volume allow us to judge the scale of production activity but do not reveal the degree of efficiency of resource potential transformation in the context of the development of the digital economy. In this regard, modern economic literature, including that widely represented in domestic and foreign scientometric databases, is increasingly paying attention to the search for integral and aggregated indicators that can combine quantitative parameters of industrial output with the level of digital maturity and readiness of enterprises and industries to implement and adapt digital ecosystems and various digital solutions.
It is also important to note that assessing the economic efficiency of digital transformation in the industrial sector involves identifying the extent to which digital technologies are driving productivity and competitiveness. To do this, it is necessary to consider not only the absolute values of industrial output but also the degree of penetration of digital solutions into production processes. This approach allows us to differentiate between the results achieved using traditional technologies and those achieved through the introduction of digital management, automation, and data processing tools.
The stochastic frontier analysis (SFA) method is used to obtain a more accurate quantitative representation of the effectiveness of the digital transformation of industry, which is practically impossible when using standard regression models. Its fundamental difference lies in separating the influence of random factors reflecting the impact of the external environment from the persistent manifestations of internal inefficiency associated with the underutilization of production and digital potential. This approach makes it possible to establish the real scale of the discrepancy between the results achieved and their theoretically possible level—a kind of “digital efficiency frontier”.
The use of SFA is particularly justified in the context of Kazakhstan, where industrial digitalization processes are developing unevenly, and differences in the infrastructure and institutional capabilities of regions create a marked asymmetry in the results of digital modernization. It should be noted that the application of this method in the present study is aimed at empirically verifying the reliability of the proposed digital readiness assessment methodology, since comparing the obtained readiness levels with technical efficiency (TE) indicators allows us to determine the extent to which the calculated indices truly reflect the ability of enterprises and regions to use digital tools to improve production performance.
Modern analytics widely uses methods for constructing composite indices, which are understood to be summary indicators formed based on several interrelated indicators. Unlike single statistical indicators, such indices allow for the multidimensional assessment of a phenomenon, as well as the aggregation of various measurements of socio-economic development. The most well-known examples are the Human Development Index (HDI), the Digital Economy and Society Index (DESI), Global Innovation Index (GII), and many others. Their methodological basis is that the resulting variable is not formed directly from a single indicator but by combining several complementary characteristics. The application of this approach in the context of studying the digital transformation of industry makes it possible to reflect the contribution of digitalization more adequately to the economic results obtained.
To link industrial output with the level of digital maturity of regions, a synthetic indicator was introduced and used in the presented study—an aggregated value (aggregated indicator)—digital output, which is understood as the part of the total industrial result determined by the introduction of digital solutions and practices. “Digital output” is not an official statistical indicator but is introduced as an analytical tool to assess the integral effect of digitalization on industrial production. This is especially important in a context where digital transformation is seen as a key factor in increasing the productivity and competitiveness of the economy. The indicator is calculated using Formula (5):
where is digital output in region i; is the volume of manufacturing in billion tenge; is the share of manufacturing enterprises using digital technologies in region i.
The introduction of this indicator as a result variable made it possible to directly link the volume of industrial production to the level of digital maturity of the regions. Thus, not only was the total volume of output considered but also the degree of its “digital saturation”. This, in turn, ensured a more accurate identification of differences in the effectiveness of digital transformation and created a basis for the subsequent application of stochastic frontier analysis methods to production functions. Subsequently, this indicator was used to build a model for assessing the economic efficiency of the digital transformation of industry.
The interpretation of the introduced indicator suggests that, all other things being equal, a higher share of enterprises using digital technologies is associated with an increase in digital output. This, in turn, indicates a more effective conversion of digital potential into measurable economic effects. Conversely, low values of the indicator indicate that the region’s industrial performance is predominantly based on traditional production practices, reflecting the limited level of digital integration in its economy.
The initial data used was a system of statistical indicators characterizing the economic and institutional aspects of digitalization, which are presented in Appendix B:
- The “Economy and Industry—EconInd” group of indicators: GDP per capita, thousand tenge (gdp_per_capita), share of industry in GDP, % (industry_share_gdp), manufacturing output, billion tenge (manuf_output).
- The “Investment and Innovation—InvInn” group of indicators: ICT investments, billion tenge (ict_investments); share of innovation-active enterprises, % (innov_active_share); innovation expenditure, billion tenge (innovation_expenditure); investment in fixed capital in industry, billion tenge (fixed_capital_industry);
- The “Digital Infrastructure—DigInfra” group of indicators: Percentage of the population with internet access (internet_access_share); number of data centers/server capacities per region (data_centers_count); percentage of online trade in retail turnover (online_retail_share).
- The “Labor Resources and Competencies—LabComp” group of indicators: Number of ICT specialists (per 1000 employed) (ict_specialists_per1000), average salary in ICT (thousand tenge) (ict_avg_salary), level of digital literacy of the population (%) (digital_literacy_rate), number of ICT graduates (per 1000 students) (ict_graduates_per1000).
- The “Digitalization of Industry—DigInd” group of indicators: Share of enterprises using cloud computing, % (cloud_use_share), use of Big Data/AI/digital twins (% of enterprises) (bigdata_ai_digitaltwins_share), share of large and medium-sized enterprises in the manufacturing industry using digital technologies, % (digital_tech_use_share).
The study covered 20 regions of the Republic of Kazakhstan (17 regions and 3 cities of republican significance—Astana, Almaty, and Shymkent) for 2023. It should be noted that the analysis was performed based on data for 2023, as this period provides the most complete and methodologically consistent statistical information on the main indicators of industrial digitalization. Therefore, the choice of 2023 as the base time slice ensures the reliability and comparability of the results, allowing for an objective assessment of the current state of digital transformation of industry in a regional context.
Prior to conducting the econometric analysis, a preliminary data preparation stage was carried out to verify the correctness and suitability of the data for inclusion in the model. Since the stochastic production frontier in the study is estimated in the Cobb–Douglas logarithmic specification, all indicators must have strictly positive values. In this regard, data quality control procedures were performed; in particular, possible omissions and zero and negative values were identified and eliminated, and the comparability of ranges and units of measurement was checked.
To increase the reliability of subsequent calculations, descriptive statistics were formed, covering the minimum, maximum, median, and average values, as well as the standard deviation. In cases where individual variables took zero values, a minimum correction shift ε = 10−6 was applied. This technique was used exclusively at the logarithm stage in the model formula and did not affect the original data, which made it possible to avoid distortion of the base values and the conclusion.
The application of a shift ε = 10−6 during the logarithmic transformation of zero values had a negligible impact on a limited subset of the observations (approximately 2% of the total sample). This adjustment was implemented exclusively to safeguard the integrity of the data and to avert the exclusion of a region characterized by incomplete statistical data. Preliminary analysis indicated that the exclusion of these observations did not have a substantial impact on the structure of the technical efficiency (TE) ratings. The changes observed did not exceed 0.5–1%, suggesting a high degree of stability in the estimates. This technique is regarded as acceptable when dealing with limited samples and guarantees a precise representation of the distribution of characteristics without distorting the scale. As an alternative approach when expanding the database, the asinh transformation can be used. This transformation allows zero values to be correctly considered without the need to add the ε-shift.
As part of the analysis, the production function was estimated using the maximum log-likelihood method with the assumption of a semi-normal distribution of inefficiency. The quality of the model is confirmed by the values of the AIC/BIC information criteria, which reflect the optimal balance between the accuracy and complexity of the model.
It should be noted that the RStudio (version 2023.12.1+402, Posit Software, PBC, Boston, MA, USA) statistical platform was used for data processing and analysis, which allowed for high-precision calculations and ensured the reproducibility of the research results. All key stages of the analysis were performed in RStudio: loading and preliminary cleaning of the data array, standardization of indicators, construction of correlation dependencies, and calculations based on stochastic frontier analysis. The use of this toolkit made it possible not only to structure the data under study but also to ensure the transparency of the methodological approach while maintaining the objectivity and reliability of the results.
4. Results and Discussion
4.1. Testing of the Authors’ Methodology for Assessing the Level of Digital Readiness of Industrial Enterprises for the Implementation and Adaptation of Digital Ecosystems
The practical part of the study is a key link in confirming the effectiveness of the proposed methodology. The developed theoretical apparatus and formalized algorithms for assessing the digital readiness of industrial enterprises require verification using real data, which allows not only to confirm the correctness of the procedures used but also to record the degree of their applicability in the conditions of specific economic entities. It is also important to note that testing makes it possible to verify that the methodology works in an applied environment and that the values obtained can serve as a basis for informed management decisions.
An analysis of current literature and empirical studies shows that most existing approaches to measuring digital maturity focus either on the macroeconomic level or on narrow technological characteristics. As a result, the comprehensive readiness of an enterprise for the systematic implementation and adaptation of digital ecosystems and unified digital platforms often remains out of sight. As noted above, the methodology developed and presented in Section 3.1 differs in that it integrates strategic, organizational, human resources, production, and technological aspects into a single assessment model. This necessitates testing it in practice to confirm the universality and reliability of the results obtained.
This section presents calculations based on information collected from the company Bomer Armature LLP, which allows us to see how the methodology reflects the current level of digital readiness and confirms its practical value.
In addition, testing on this example of an industrial enterprise allows us to identify the limits of applicability of the developed toolkit.
First, let us briefly describe the activities of the enterprises that will be assessed for their level of digital readiness for the implementation and adaptation of digital ecosystems.
Bömer Armature LLP is one of Kazakhstan’s specialized machine-building enterprises, focused on the production of industrial pipeline valves. The company’s main products are used in the energy, oil and gas, metallurgy, and utilities sectors, where high equipment reliability requirements are key to ensuring uninterrupted technological processes. The company’s product range includes gate valves, valves, and other pipeline system components that comply with current national and international quality standards.
Böhmer Armature LLP is a Kazakhstani company established with the participation of German manufacturer Böhmer GmbH, one of the leading players in the global pipeline valve market. The establishment of the enterprise in the Karaganda region has made it possible to combine local resources and production capabilities with the engineering expertise and technological standards of German mechanical engineering. This format of cooperation has made it possible to develop products that meet international reliability and safety requirements, as well as to develop Kazakhstan’s industrial sector in line with global trends.
The company’s main activity is the production of ball valves and other types of shut-off valves, which are in demand in the energy, oil and gas, metallurgy, and housing and utilities sectors. At the same time, the enterprise is positioned not only as a production site but also as a center for the implementation of innovative solutions, as modern automation systems, digital design and control tools are widely used, and quality management practices based on the best European standards are actively implemented. This allows the company to manufacture products that are competitive both in the domestic market and in international supply chains.
Overall, the activities of Böhmer Armature LLP demonstrate an example of the successful transfer of foreign technologies to the Kazakhstani production base and their further adaptation to local conditions. Digital modernization is becoming an important priority for the company, especially in terms of developing internal management systems, increasing the transparency of business processes, training personnel, and building competencies that meet the challenges of Industry 4.0, which involves a transition to comprehensive digitalization of all stages of the production cycle. It is characterized not only by the introduction of automated systems but also by the use of big data technologies, the Internet of Things, artificial intelligence, robotization, and digital twins. All these tools create fundamentally new opportunities to improve the efficiency of production processes, optimize costs, and respond more flexibly to market needs. However, at the same time, they require serious investment, transformation of the organizational structure, and the development of new competencies among personnel.
Special attention should be paid to the fact that for industrial enterprises in Kazakhstan, the challenges of Industry 4.0 are manifested in the need to combine the traditional production base with digital technologies. Many companies are forced to seek a balance between modernizing equipment, integrating digital platforms, and ensuring the sustainability of current operations. The issue of staffing is becoming particularly relevant, as enterprises need new types of specialists with knowledge not only in engineering but also in digital technologies, the practical application of digital solutions, data analysis, and cybersecurity.
Thus, the Fourth Industrial Revolution is creating a new context for assessing the digital readiness of industrial enterprises. Whereas previously the key criteria for success were production capacity and access to resources, now digital competencies, flexible business models, and the ability to adapt quickly to technological change are becoming crucial. This makes the development and application of specialized methods for assessing digital maturity a necessary condition for the strategic development of enterprises and their integration into global value chains.
The combination of characteristics of Böhmer Armature LLP’s activities allows it to be classified as one of the enterprises demonstrating experience in the transition to a digital model of organization of production and management processes. Thanks to the combination of traditions in the machine-building industry and the consistent introduction of innovations, the enterprise is a suitable platform for empirical testing of methods aimed at measuring the level of digital readiness and identifying areas for further transformation.
A key area of development for the company is strengthening technological sustainability and improving the quality of its products. To this end, modern digital design, monitoring, and control tools are being consistently introduced to ensure high precision of operations and minimize costs. An important role is also played by the focus on participation in global value chains, which stimulates the use of digital platforms for interaction with business partners, automation of document flow, and optimization of logistics procedures.
The company also implements a range of digital solutions in the management sphere. Integrated resource planning systems, quality control modules, and predictive analytics elements are used, which contributes to the formation of a more transparent and adaptive management environment. These steps ensure the transition from traditional organizational schemes to a model where digital data becomes the basis for strategic and operational decisions.
Thus, Bomer Armature LLP is a modern industrial enterprise that combines accumulated production experience with innovative digitalization practices, making it a valuable object for testing and improving digital maturity assessment methods.
At the first stage of testing the methodology, information was collected according to the selected blocks of parameters and sub-parameters, then the data was normalized to bring the obtained values to a single assessment range (0–1). After that, the final value for each block of parameters was obtained based on the geometric mean weighted calculation formula, which allows avoiding “drops” and large differences between values that can significantly affect the integral indicator (Table 3).
Table 3.
Calculated integral value by parameter blocks in the context of the data obtained by Bomer Armature LLP.
In strategic terms, the company demonstrates clear guidelines related to digital transformation; in terms of material and technical resources, the company under review scores highly, indicating that it has a sufficient basis for implementing digital solutions.
The organizational structure and business processes are characterized by positive results. The relatively high score of Böhmer Armature LLP is associated with the flexibility of management mechanisms, which allows for rapid adaptation to changes. Overall, analysis of the production unit shows that digital technologies are gradually becoming part of the technological processes at the enterprise.
The results obtained in the personnel unit show that Böhmer Armature pays attention to the training and professional development of its specialists. This may be due, for example, to a focus on local tasks, where attention to individual groups of employees allows for faster development of digital competencies.
In terms of supply chain management, the high results can be explained by the relative compactness of the organizational structure and the ability to quickly adjust processes. At the same time, when it comes to customer interaction, the indicators for Böhmer Armature LLP show positive trends that form the basis for further expanding customer engagement through digital tools.
The data obtained from the calculation results for the “Monitoring and Control” block confirms the existence of a basic level of digital tools that ensure the transparency of management decisions in the company’s activities.
In the area of cybersecurity, the values indicate the existence of priority measures to protect the digital infrastructure. The relatively high result of Böhmer Armature LLP may be associated with local characteristics and the application of adaptive practices.
Next, considering the existing weighting indicators and the calculated integral values for the parameter blocks, we will calculate the final integral value for Böhmer Armature LLP and correlate it with the scale previously identified in the developed methodology: 0.8005, which indicates a high level of digital readiness of an industrial enterprise for the implementation and adaptation of digital ecosystems.
Thus, Böhmer Armature LLP demonstrates a high level of digital readiness for the implementation and adaptation of digital ecosystems. The calculated integral indicator was 0.8005, which allows us to classify this enterprise as having a high potential for digital transformation. The value obtained confirms that the main components of digitalization are already integrated into the organization’s management system and production practices. The company demonstrates attention to issues of strategic planning, infrastructure modernization, personnel training, and the introduction of digital tools into management practices. At the same time, the difference in individual blocks indicates that Böhmer Armature LLP is characterized by flexibility and adaptability.
The high values of the integral indices confirm the applicability of the proposed methodology for comprehensive diagnosis of the digital readiness of enterprises. The use of a multiplicative integral model with weighting coefficients avoids the leveling of weaknesses by strengths and ensures a more accurate identification of areas requiring development. This makes the methodology an effective tool for both internal corporate monitoring and cross-industry comparisons.
It should also be noted that the toolkit for assessing the level of digital readiness of industrial enterprises for the implementation and adaptation of digital ecosystems, presented by the methodology and algorithm, has been successfully tested on a number of industrial enterprises in the Karaganda (Republic of Kazakhstan) and Leningrad (Russian Federation) regions: Bömer Armature LLP (Republic of Kazakhstan, Karaganda Region, Karaganda City; implementation act No. 1 dated 1 October 2024) and the ROSGAZ group of companies (Russian Federation, Leningrad Region, St. Petersburg; implementation act No. 2 dated 1 October 2024).
Thus, testing the methodology at an industrial enterprise demonstrates its significant practical value for analyzing the level of digital readiness of industrial enterprises for the implementation and adaptation of digital ecosystems and confirms the prospects for its further use in research aimed at studying the dynamics of digital transformations in industry.
4.2. Results of a Stochastic Frontier Analysis of the Effectiveness of Digital Transformation in Industry by Region in Kazakhstan
The stochastic production frontier was estimated in a log-linear Cobb–Douglas specification with the assumption of a semi-normal distribution of inefficiency. The maximum log-likelihood method was used to obtain the model parameters, and the estimation process was completed after 13 iterations, as confirmed by the data in Figure 15, which reflects the key results of the constructed model.
Figure 15.
Final parameters of the stochastic model (SFA) for assessing the economic efficiency of digital transformation in industry. Note—calculated by the authors.
The value of the log-likelihood function was 22.35; in itself, it has no economic interpretation and is used only to compare different model specifications. The quality of the base model fit is confirmed by the obtained values of the information criteria: AIC = 58.70 and BIC = 65.67. These indicators are based on the value of the log-likelihood function and include corrective terms reflecting the number of model parameters. Lower AIC/BIC information criteria indicate a better balance between accuracy and complexity of the specification, which allows them to be used to compare alternative model options. We find that the absolute values of the log-likelihood function do not have an independent economic interpretation and are used mainly to compare different specifications within a single sample.
The parameter γ is of particular importance for interpreting the results, which in the assessment took the value 1.000 with a statistical significance of p < 0.001. This result indicates that most of the variability of the model error is explained by the factor of inefficiency, rather than random fluctuations. This gives reason to consider the stochastic production frontier as a more adequate tool compared to classical regression, since it allows us to fix the real differences between regions in the level of use of digital resources.
One of the most important results of the analysis was the calculation of the average technical efficiency (TE), which amounted to 0.420, meaning that, on average, regions use only about 42% of the possible volume of digital output, based on the available resources. Thus, there remains significant growth potential, referred to as the “gap to the frontier”, which, in turn, is estimated at approximately 58%. This result indicates that the opportunities for digital transformation in industry across Kazakhstan’s regions are not being fully realized and that there is significant room for improvement in efficiency.
Within the framework of the constructed log-linear model of the stochastic production frontier, the coefficients are interpreted as elasticities. This means that each value shows the percentage change in the resulting indicator when the corresponding factor increases by 1%, all other conditions being equal. This approach allows us to assess the contribution of individual determinants to the formation of digital output, although the statistical stability of the parameters obtained should be considered. For greater clarity, the table below shows the main coefficients of the model together with their standard errors, z-statistics, and significance levels (Table 4).
Table 4.
Stochastic estimation of the elasticities of digital transformation factors in industry in a log-linear Cobb–Douglas specification.
Overall, the analysis of the parameters obtained from the stochastic model showed that the differences identified between regions are largely due to the inefficient use of digital resources rather than random fluctuations, which is confirmed by the value of γ ≈ 1. As mentioned above, the average technical efficiency (TE) value of around 0.42 indicates significant potential for improving the effectiveness of digital transformation in industry. The positive elasticities recorded for innovation expenditure, ICT workforce availability, and fixed capital investment are consistent with theoretical expectations and indicate that these factors stimulate growth in digital output. At the same time, the negative value of the coefficient for ICT investments can be interpreted as the result of a temporary delay in the effect or because of the qualitative characteristics of the investments (in a few individual cases). Further, to assess interregional differences, technical efficiency (TE) coefficients were calculated, as presented in the table below (Table 5).
Table 5.
Ranking of Kazakhstan’s regions by technical efficiency (TE) and unrealized reserve (Gap) based on stochastic frontier analysis.
It is imperative to acknowledge that the presented ranking of regions by technical efficiency (TE) reflects relative differences in efficiency levels rather than statistically significant distances between neighboring positions. The construction of confidence intervals and the “gap to frontier (Gap)” indicator necessitates access to the full covariance matrix of estimates for each region. However, this is not feasible within the framework of the aggregated data set utilized in this study. To circumvent the potential for misinterpretation of the results, such visualizations were excluded from the current version of the analysis. However, in the future, with the expansion of the database and the transition to more detailed observations at the enterprise and regional levels, it is planned to generate confidence interval graphs and chloropleth maps that will reflect the spatial structure of differences in technical efficiency (TE) and visualize the magnitude of the “gap to frontier (Gap)”.
This approach will provide a more complete understanding of the territorial patterns of digital transformation and create a basis for subsequent monitoring of the dynamics of digital efficiency in the regions.
The high value of γ (≈1) is explained by the homogeneity of digital maturity parameters within the sample and limited interregional variability, which is typical for aggregated models of the industrial sector. The use of ε = 10−6 when logarithmizing zero values is a standard procedure that prevents the loss of observations and does not significantly affect the estimation of coefficients. Additional diagnostic checks are planned as part of the subsequent expansion of the database.
According to Table 5, the ranking results confirm the existence of significant interregional heterogeneity in the level of use of digital resources, tools, and solutions in Kazakhstan’s industry. The leading positions are occupied by regions 10 (Kostanay region), 4 (Almaty region), 2 (Akmola region), 9 (Karaganda region), and 13 (Pavlodar region), where the technical efficiency (TE) exceeds 70%, reaching a maximum value in region 10 (99.6%). These territories are characterized by a minimal “gap to frontier (GAP)” (from 0.4% to 29.7%), which indicates a high degree of realization of digital output potential.
In contrast, regions 8 (Zhetysu region), 14 (North Kazakhstan region), 12 (Mangistau region), 5 (Atyrau region), and 6 (West Kazakhstan region) are at the bottom of the list, with TE values not exceeding 15%. In particular, the lowest indicator was recorded in region 8 (4.9%), which corresponds to an unrealized reserve of over 95%.
This indicates that industrial output in these regions continues to be generated mainly by traditional technologies, while the opportunities offered by digitalization are used to a very limited extent.
The results of this asymmetry demonstrate that several regions require targeted measures to overcome organizational and human resource constraints, as well as to improve the quality and focus of digital investments.
Taken together, the calculated technical efficiency (TE) coefficients form an empirical basis for identifying priority regions and developing targeted public policy instruments aimed at accelerating the digital transformation of industry.
It is also important to note that the ranking results demonstrate an important methodological feature, namely that the high concentration of ICT specialists and the developed digital infrastructure in the cities of Almaty and Astana do not directly translate into leading positions in terms of technical efficiency (TE).
This discrepancy is explained by the fact that the “digital output” indicator used in the model is based on a combination of the share of digitalization and the scale of the manufacturing industry. Since the cities of Almaty and Astana are primarily financial, administrative, and service centers, their industrial base has significant limitations, and therefore, the total volume of digital output is comparatively lower than the regional level.
In contrast, the industrial regions of Kostanay, Almaty, Karaganda, and Pavlodar regions, have significant production capacities, since even the moderate level of digital technology adoption in these regions, as recorded by statistics, leads to significant economic results, which is reflected in higher TE values.
Thus, the model shows that not only the availability of digital competencies and infrastructure plays a key role but also the scale of the industrial sector, which determines the potential for their practical implementation.
The results show that when interpreting digital transformation performance indicators, it is necessary to consider industry and regional specifics. Thus, cities with high human and technological potential form an innovative environment and set trends in digitalization, but their contribution to industrial output is limited by the structure of the economy. On the contrary, large industrial regions, even though they lag in terms of the number of ICT specialists or the maturity of services, demonstrate higher indicators due to their large-scale production base.
It should be noted that TE coefficients are relative in nature, reflecting the proximity of regions to the stochastic frontier analysis within the selected model, and the estimates themselves are based on a limited set of cross-sectional data (N = 20). In this regard, individual production function coefficients are of secondary importance, while the focus is on efficiency indicators, with key attention paid to the distribution of TE and the size of the “gap to the frontier”.
To verify the reliability of the conclusions, the study additionally conducted robust estimations with an expanded set of factors and a comparison of models based on information criteria (AIC/BIC information criteria).
It should be noted that the extended analysis was aimed at verifying the robustness of the previously obtained conclusions about the economic efficiency of the digital transformation of industry. To this end, an additional factor was added to the basic stochastic frontier analysis (SFA) model—an indicator characterizing the prevalence of cloud services in industry (cloud_use_share), which can be considered as a characteristic of the maturity of digital infrastructure and the level of implementation of data management practices capable of enhancing the effect of investments in both digital and material resources.
At the same time, the methodological specification of the extended model retains the basic structure of the base version. The analysis was performed, as before, based on the application of the Cobb–Douglas log-linear function, assuming a semi-normal distribution of inefficiency. The dependent variable remained the same—the “digital output” indicator. The vector of explanatory factors was supplemented with the variable “cloud_use_share”, presented in logarithmic form with a technical shift ε = 10−6, which made it possible to correctly account for cases of zero and near-zero values. The application of the maximum log-likelihood method and the preservation of other assumptions ensured the correctness of the comparison between the basic and extended models.
It should be noted that two hypotheses were put forward as part of the analysis. The first (H1) was that the inclusion of the “cloud_use_share” indicator would improve the quality of the model, which should be reflected in an increase in the log-likelihood function value and a decrease in the AIC/BIC information criteria.
At the same time, the second (H2) assumed that the overall distribution of regions by efficiency level would remain similar, but regions with higher levels of cloud service adoption would see an additional increase in technical efficiency (TE).
To test the hypotheses, a comprehensive comparative analysis was used, including LogLik, AIC/BIC information criteria, the average TE indicator for the entire sample, and Spearman’s rank correlation coefficient between the results of the basic and extended models.
The results of the calculations are presented in the table “Comparison of models (M1 and M2)”, which contains key comparison indicators and is supplemented by analytical commentary on the nature of the changes.
The inclusion of the cloud service prevalence indicator (“cloud_use_share”) in the model specification improved the quality of the model’s fit with the data. According to the calculated information criteria, the AIC value decreased slightly from 58.70 to 56.45, and the BIC value decreased from 65.67 to 64.41 (a similar slight decrease in the indicator under study), which indicates a more rational balance between the accuracy and complexity of the extended model. The average level of technical efficiency (TE) increased slightly, from 0.42 in the baseline specification to 0.65 in the model considering the cloud infrastructure, which corresponds to an increase in realized potential of approximately 23 percentage points. In addition, Spearman’s rank correlation coefficient between the results of the two models was 0.792, which confirms the generally stable nature of the interregional distribution with some minor rearrangements in the ranking (Table 6).
Table 6.
Summary results of the assessment of stochastic production frontier models (M1 and M2).
With an extended specification, the upper part of the technical efficiency (TE) coefficient distribution is concentrated in the range from 70 to 84%. The leaders include regions 10 (Kostanay region)—84.0%, 13 (Pavlodar region)—78.4%, 11 (Kyzylorda region)—75.6%, 4 (Almaty region)—74.6%, and 2 (Akmola region)—72.9%. Their results indicate a relatively small “gap to the frontier” (16–27%), which indicates a high degree of digital potential realization. At the opposite end of the spectrum are regions 8 (Zhetysu region)—33.1%, 6 (West Kazakhstan region)—47.2%, 5 (Atyrau region)—50.2%, 14 (North Kazakhstan region)—62.0%, and 20 (Shymkent)—68.6%, where the unrealized reserve varies from 49 to 67%. Such differences demonstrate significant interregional asymmetry and confirm the hypothesis that the development of cloud infrastructure plays a complementary role in enhancing the economic effect of digital transformation (Table 7).
Table 7.
Ranking of Kazakhstan regions by technical efficiency (TE) and “gap to frontier (Gap)” in the extended model (M2).
Overall, the results of the comparison show that considering the prevalence of cloud practices leads to a statistically and economically significant improvement in the model, as there is a decrease in the AIC/BIC information criteria, and the average efficiency increases from 0.42 to 0.65. At the same time, the ranking of regions by efficiency level remains generally stable (ρ_Spearman ≈ 0.79), which confirms the reliability of the main conclusions.
The results obtained allow us to conclude that the use of cloud services can enhance the economic return on the combination of digital and traditional resources, acting as a complementary element of infrastructure, but at the same time, the main content of the conclusions remains stable and the basic formulation of the task, i.e., the M1 model specification, which includes investments in ICT, innovation costs, staffing, and investments in fixed capital, adequately reflects the key determinants of the effectiveness of digital transformation in industry. This allows us to consider the extended model only as a refining tool that demonstrates additional effects but to focus our interpretation and practical recommendations primarily on the basic model structure, M1.
5. Conclusions
The testing of the authors’ methodology for assessing the digital readiness of industrial enterprises for the implementation and adaptation of digital ecosystems, presented in this scientific article, confirmed its practical applicability and analytical reliability. In general, the developed toolkit, presented by methodology and algorithm, provided the opportunity for a comprehensive comparison of the strategic, technological, human resources, and infrastructure aspects of digitalization, which made it possible to form a holistic view of the degree of digital readiness of enterprises. Notably, during testing, the methodology demonstrated its adaptability to the specifics of various industries and proved its potential for use both in assessing the current state and in forecasting trends in the digital development of industry.
The results of the testing demonstrated that the proposed approach effectively identifies internal imbalances between the resource base, management mechanisms, and the achieved effects of digital transformation. This confirms its applicability as a diagnostic tool for identifying key constraints to digitalization and developing targeted management decisions at the enterprise and regional levels. Testing the methodology on a large Kazakh industrial company showed a strong correlation between the quality of strategic planning for digital initiatives and the achievement of tangible economic results, which demonstrates the high practical value of the developed approach.
Consequently, the results of testing the proposed methodology became the conceptual and empirical basis for further quantitative analysis of digital efficiency, implemented through stochastic frontier analysis (SFA), which made it possible not only to assess the degree of involvement of regions in digital transformation but also to identify the level of effectiveness of the use of digital resources in industrial production. At the same time, the analysis of the regional economic efficiency of the digital transformation of industry pursued not only descriptive but also diagnostic goals. Traditional statistical indicators, such as the volume of investment in ICT, the number of specialists, or the cost of innovation, allow us to record the level of involvement of regions in digitalization, but they do not in themselves give an idea of how effectively these resources are being used. At the same time, the stochastic production frontier method used provided a more comprehensive view of the research problem, as it allowed the available digital resources to be correlated with actual industrial output”, which in turn made it possible to draw conclusions about the effectiveness of their conversion into economic results.
The practical significance of this approach is that it allows not only to classify regions according to their level of digitalization but also to identify real “frontiers” and reserves for growth. In particular, the calculated technical efficiency (TE) showed what part of the potential result the region is already achieving and indicated the “gap to the frontier”—the share that can be achieved by optimizing organizational processes, adjusting investment policy, or removing structural barriers in the field of digital transformation of industrial production. In other words, this analysis serves as a tool for identifying untapped opportunities for digital transformation in industry.
On the other hand, from the point of view of state digitalization policy, the results of such an analysis provide a basis for more subtle differentiation of support measures. For regions that have demonstrated high efficiency values, it is advisable to create conditions for scaling up successful practices and consolidating sustainable growth. At the same time, for territories with low indicators, the priority is to identify and overcome factors that hinder the effective use of digital technologies, whether it be a lack of competencies, weak infrastructure, or an inefficient investment structure. This allows a shift from universal strategies to targeted tools that consider the specifics of regional development.
In regions exhibiting low technical efficiency (TE) values, the proposed approach facilitates the identification of specific areas conducive to enhancing digital performance. Improving the level of cloud infrastructure (cloud_use_share) is of the utmost importance, as it establishes the foundation for more efficient data exchange between industrial enterprises. This, in turn, ensures the synchronization of production and management processes. Another salient area is the development of human capital and the enhancement of ICT specialists’ competencies (ict_specialists_per1000), as staffing directly impacts the velocity of digital solution implementation and the efficacy of their utilization. A further instrument is the enhancement of tax and investment incentives intended for the advancement of digital assets in enterprises (ICT_investments_share). This instrument assists in the elimination of technological barriers and the augmentation of the adaptability of regional ecosystems. Consequently, the implementation of these measures enables the development of targeted digital policy mechanisms that can address the “frontier gap” and enhance the overall sustainability of the digital transformation of industry.
It should be noted that the scientific value of the analysis lies in the fact that it shows the heterogeneity of the processes of digital transformation of industry across the regions of Kazakhstan. The impact of digital investment and innovation varies significantly depending on the structure of the regional economy, the degree of industrialization, and the availability of complementary resources. Thus, the results confirm the need to go beyond formal monitoring of digitalization indicators and compare them with real economic effects. This approach opens the opportunities for further research, including comparative studies, both at the national and international levels.
The limitations of the proposed methodology are associated with the utilization of aggregated regional data, which reflects the macro-level analysis strategy. Notwithstanding this limitation, the toolkit has exhibited the stability of the results and the potential for expansion in conjunction with the subsequent augmentation of the observational base.
Subsequent phases of the research will entail a transition to the development of models and the economic and statistical evaluation of the digital sustainability of industrial enterprises in Kazakhstan within the context of adaptation to Industry 5.0. This approach enables digital readiness to be regarded not only as a static characteristic but also as a dynamic ability of an enterprise to adapt, self-renew, and integrate into intelligent production ecosystems.
Future work will involve creating a panel database for 2019–2025, using causal strategies (IV, DiD) to identify the determinants of digital efficiency, and validating the model internationally using countries with different levels of technological maturity as examples. This will establish a foundation for comparative studies and facilitate an assessment of the impact of digital sustainability on the long-term competitiveness of industry.
Author Contributions
All authors contributed to the conception, conceptualization, and creation of the methodology of the study and the data analysis reported in this article. All authors have read and agreed to the published version of the manuscript.
Funding
This research was funded by the Science Committee of the Ministry of Science and Higher Education of the Republic of Kazakhstan (Grant No. AP19680223).
Institutional Review Board Statement
Not applicable.
Informed Consent Statement
Not applicable.
Data Availability Statement
The data presented in this study are available on request from the corresponding author.
Conflicts of Interest
Authors Larissa Tashenova and Dinara Mamrayeva were employed by the company “Rational Solution” LLP. The remaining authors declare that the research was conducted in the absence of any commercial or financial relationships that could be construed as a potential conflict of interest.
Abbreviations
The following abbreviations are used in this manuscript:
| GII | Global Innovation Index |
| DESI | The Digital Economy and Society Index |
| HDI | Human Development Index |
| SFA | Stochastic Frontier Analysis |
| TE | Technical Efficiency (TE) |
Appendix A
Table A1.
Comparative characteristics of digital readiness models and indices.
Table A1.
Comparative characteristics of digital readiness models and indices.
| Assessment Model/Index | Level of Analysis | Component Structure | Purpose of Use | Advantages of Using the Model/Index | Disadvantages of Using the Model/Index |
|---|---|---|---|---|---|
| The Digital Economy and Society Index [100] | Macro level | 4 levels of measurement: human capital, connectivity, digital integration, digital government services | Monitoring the progress of EU countries in the use of digital solutions and technologies | Presence of a unified measurement scale, broad coverage, consideration of strategic goals (including within the framework of approved strategies/strategic documents), comprehensiveness, systematic nature of measurements, possibility of intertemporal comparisons | Lack of measurable data for a number of countries; not applicable to the activities of individual enterprises, as it is focused on the macro level |
| IMD World Digital Competitiveness Ranking [101] | Macro level | Includes assessment in terms of the following groups of factors: 1—“knowledge” (assesses sub-factors: “talent” (quality and availability of human capital), “training and education”, “scientific concentration”); 2—“technology” (assesses sub-factors: “regulatory framework”, “capital”, “technological base”); 3—“readiness for the future”, which implies the level of readiness of national economies to effectively use the opportunities of digital transformation (assesses sub-factors: “adaptive attitudes”, “business flexibility”, “IT integration”) | Measuring the readiness of countries and regions around the world to implement and explore the role of digital technologies in economic and social transformation, assessing the digital competitiveness of countries | Balanced structure of assessment indicators, the rating serves as a practical tool for management decision-making, reflects current trends in the digital transformation of countries, and allows for comparison within selected groups | Not applicable to the activities of individual enterprises; aggregation of indicators used for analysis; methodological limitations of individual criteria |
| OECD Digital Transformation Indicators/Factors [102] | Macro level | Infrastructure and its components; digital skills; innovative development; management | Monitoring digital transformation and its impact using OECD countries as an example | High representativeness of results, comprehensiveness, data variation, integrative approach | Not applicable to the activities of individual enterprises; not adapted to the corporate level of management |
| Industry 4.0 Maturity Model (PwC, 2016) [103] | Micro level | Assesses the digital maturity of an industrial enterprise based on seven assessment criteria: organizational structure, culture, and employees; characteristics of vertical and horizontal integration; products and services; business models used and nature of customer access; data management and analytics; IT architecture; security and compliance with standards | Assessing the digital maturity of an industrial enterprise and identifying further business development prospects in the context of Industry 4.0 | Focus on the industrial enterprise level, considering its specific operating characteristics; comprehensive coverage of indicators and evaluation criteria; results geared toward effective management decisions; flexibility of methodology | Subjectivity of the results obtained (on the part of enterprises); greater focus on qualitative rather than quantitative analysis; mandatory access to all levels of information within the enterprise; complexity of interpretation and subsequent scaling |
| Cisco Digital Readiness Index [104] | Macro level | A country’s digital readiness is assessed based on the following parameters: basic needs of the population, human capital, ease of doing business, business and government investment, entrepreneurial environment and startup ecosystem, level of technology adoption, and technological infrastructure | Assessment of countries’ transition capabilities to the digital economy and the effectiveness of using the advantages of digital solutions for economic and social development | Comprehensive and systematic coverage of key factors of digital development, methodological balance between groups of parameters studied, applicability for strategic planning, and availability of international comparisons | Does not reflect the specifics of the digital readiness of individual industrial enterprises and structures; heterogeneity of statistical data sources used |
| Industry 4.0: The new industrial revolution—How Europe will succeed, Roland Berger Strategy Consultants Gmbh [105] | Micro level/meso level | The assessment is based on two key indicators: 1. “Industrial excellence”, which is an analysis of the level of automation and robotization of production, the intensity of R&D and innovation activities, the productivity and technological quality of industry, and the degree of implementation of digital solutions in production processes; 2. “value network readiness”, which reflects the maturity of the external infrastructure and interaction ecosystem, including the following assessment parameters: the degree of development of information and communication infrastructure and logistics, the level of digital connectivity between suppliers and partners, the degree of clustering and cooperation among industrial participants (especially within complex integrated structures), institutional support, the regulatory environment, and the industry’s training system. | Assess the readiness of national economies and industries to implement and adapt digital technologies and solutions | Comprehensiveness, systematicity, and flexibility of the assessment; two-level applicability of the assessment results; practical orientation of the results and their high level of demand; integration into the European analytical context using data from Eurostat, OECD, WEF, and others; visual interpretability | Limited detail (e.g., for several indicators relating to internal management or production processes at the level of an individual industrial enterprise); qualitative nature of a number of indicators, which partially introduces subjectivity into the assessment; heterogeneity of data sources for analysis; static nature of assessments |
| World Bank Digital Adoption Index (DAI) [106] | Macro level | Divided into three sub-indices, within which the assessment takes place: people, government, and business | Study of the degree of adaptation of digital technologies across three sectors: population, government, and business | Covers three key sectors of the economy; large number of countries used in the assessment; clear assessment structure; focus on the supply side | Limited assessment period; aggregation of indicators; simplified data normalization |
| ICT Development Index (IDI) [107] | Micro/meso level | The assessment is based on the following basic criteria: 1. “Universal connectivity” (percentage of the population using the Internet; share of households with Internet access; active mobile Internet subscriptions; mobile network coverage of the population, not lower than 3G level; 4G and LTE network coverage of the population); 2. “meaningful connectivity”, represented by such assessment parameters as mobile and fixed broadband Internet traffic, the cost of mobile data and voice packages, the cost of fixed Internet, and the share of the population with mobile Internet access | Assessment of the degree of ICT accessibility, considering infrastructure development factors | Comprehensiveness and universality of the assessment; emphasis on “accessibility”; possibility of regional comparisons | Limited number of indicators in the assessment methodology and their aggregation; high proportion of “estimated” data; lack of sub-parameters assessing digital skills and 5G |
Note—developed by the authors.
Appendix B
Table A2.
Source data for SFA for 2023 by regions of Kazakhstan.
Table A2.
Source data for SFA for 2023 by regions of Kazakhstan.
| Region | Economy and Industry | Investments and Innovation | Digital Infrastructure | Labor Resources and Competencies | Digitalization of Industry | ||||||||||||
|---|---|---|---|---|---|---|---|---|---|---|---|---|---|---|---|---|---|
| GRP Per Capita, Thousand Tenge | Share of Industry in GRP, % | Manufacturing Industry Volume, Billion Tenge | Investments in ICT, Billion Tenge | Share of Innovation-Active Enterprises, %. | Innovation Expenditure, Billion Tenge | Investments in Fixed Capital of Industry, Billion Tenge | Share of Population with Internet Access, %. | Number of Data Centers/Server Capacities Per Region | Share of Online Trade in Retail Turnover, %. | Number of ICT Specialists (Per 1000 Employees) | Average Salary in ICT, Thousand Tenge. | Level of Digital Literacy Among the Population, % | Number of ICT Graduates (Per 1000 Students) | Percentage of Enterprises Using Cloud Computing, % | Use of Big Data/AI/Digital Twins (% of Enterprises) | Share of Large and Medium-Sized Enterprises in the Manufacturing Industry Using Digital Technologies, % | |
| Abai (Region 1) | 4313.3 | 36.18 | 526.463 | 4681 | 9.3 | 13,188 | 196.48 | 86.0 | 5 | 0.3 | 1 | 280.0 | 82.8 | 8.8 | 4.8 | 1.4 | 12.5 |
| Akmola (Region 2) | 4655.3 | 34.37 | 1405.02 | 5.039 | 5.9 | 20.471 | 249.04 | 90.8 | 2 | 10.0 | 1 | 238.5 | 82.9 | 7.1 | 8.1 | 1.9 | 18.2 |
| Aktobe (Region 3) | 4484.5 | 28.7 | 1021.299 | 11,085 | 14.9 | 36,079 | 596.69 | 94.1 | 7 | 1.2 | 2 | 243.6 | 88.6 | 3.7 | 10.2 | 0.3 | 25.6 |
| Almaty (Region 4) | 3504.8 | 24.65 | 1582.293 | 12.464 | 7.5 | 58.926 | 257.57 | 92.5 | 7 | 1.4 | 0.5 | 204.6 | 91.3 | 50.7 | 3.7 | 0.5 | 11.7 |
| Atyrau (Region 5) | 21,812.5 | 51.1 | 791.137 | 109.973 | 5 | 969.264 | 2350.07 | 88.4 | 15 | 0.2 | 8 | 273.8 | 85.1 | 6.8 | 10.5 | 2.0 | 33.3 |
| ZKO (Region 6) | 7260.5 | 42.27 | 306.47 | 18.021 | 4.2 | 27.158 | 395.25 | 88.9 | 3 | 3.7 | 2 | 228.5 | 82.5 | 5.1 | 5.8 | 1.3 | 19.2 |
| Zhambyl (Region 7) | 2397.6 | 15.46 | 585.234 | 3693 | 6.1 | 30,443 | 267.02 | 94.0 | 8 | 0.005 | 1 | 249.3 | 87.3 | 9.5 | 4.6 | 0.7 | 15.4 |
| Zhetysu (Region 8) | 2591.0 | 11.55 | 255.676 | 2973 | 12 | 7269 | 104.11 | 90.9 | 26 | 0.03 | 1 | 188.3 | 84.2 | 9.8 | 4.9 | 2.1 | 4.5 |
| Karaganda (Region 9) | 6793.9 | 44.11 | 2642.759 | 17.173 | 16.2 | 122.489 | 520.32 | 95.1 | 2 | 2.5 | 3 | 378.3 | 85.4 | 6.1 | 13.8 | 0.2 | 21.5 |
| Kostanay (Region 10) | 5338.2 | 33.4 | 1938.963 | 9230 | 9.4 | 31,694 | 270.84 | 91.8 | 4 | 0.2 | 2 | 233.4 | 91.7 | 4.1 | 5.4 | 0.0 | 23.9 |
| Kyzylorda (Region 11) | 3071.8 | 30.32 | 328.754 | 4.521 | 13.9 | 13.996 | 217.17 | 91.0 | 7 | 0.1 | 1 | 337.1 | 88.8 | 4.2 | 2.4 | 2.3 | 21.4 |
| Mangistau (Region 12) | 6176.2 | 46.31 | 241.729 | 7377 | 6.2 | 19,925 | 611.65 | 92.1 | 5 | 0.2 | 1 | 217.1 | 83.5 | 2.2 | 1.5 | 0.4 | 13.0 |
| Pavlodar (Region 13) | 5793.8 | 38.49 | 1941.684 | 23,460 | 15.3 | 75.335 | 489.35 | 93.2 | 33 | 0.3 | 3 | 333.8 | 83.2 | 10.4 | 7.1 | 2.5 | 23.4 |
| SKO (Region 14) | 4186.4 | 19.02 | 571.342 | 2446 | 9.7 | 131,373 | 62.48 | 89.6 | 7 | 0.05 | 2 | 243.1 | 78.7 | 1.2 | 8.3 | 0.1 | 9.1 |
| Turkestan (Region 15) | 1798.2 | 18.5 | 486.030 | 5256 | 10.2 | 14,015 | 370.55 | 96.4 | 0 | 0.6 | 0.3 | 259.6 | 92.8 | 1.5 | 1.4 | 0.4 | 5.6 |
| Ulytau (Region 16) | 8892.6 | 65.74 | 857.336 | 6629 | 7.8 | 12,296 | 172.69 | 88.6 | 1 | 0.04 | 4 | 359.2 | 91.8 | 0 | 10.3 | 2.0 | 18.8 |
| VKO (Region 17) | 6119.6 | 35.77 | 2046.582 | 24.216 | 10.3 | 29.209 | 281.38 | 92.8 | 22 | 0.4 | 2 | 386.8 | 82.6 | 5.1 | 10.7 | 0.4 | 11.8 |
| Astana (Region 18) | 9308.7 | 7.34 | 1752.362 | 446.804 | 15.2 | 70.922 | 257.19 | 96.1 | 32 | 6.8 | 22 | 573.2 | 95.1 | 11 | 14.3 | 1.3 | 29.5 |
| Almaty (Region 19) | 11,492.7 | 4.9 | 1817.927 | 198,972 | 14.6 | 133,013 | 153.77 | 92.5 | 272 | 59.0 | 17 | 574.4 | 92.9 | 4.4 | 16.1 | 4.0 | 11.1 |
| Shymkent (Region 20) | 3379.7 | 20.81 | 948.427 | 4.337 | 6.3 | 3756 | 115.62 | 96.0 | 8 | 2.5 | 1 | 301.8 | 88.5 | 4.1 | 6.4 | 2.2 | 11.1 |
Note—Compiled by the authors based on data from stat.gov.kz (available online: available online: https://stat.gov.kz/, accessed on 5 October 2025).
References
- Asif, M.; Searcy, C.; Castka, P. ESG and Industry 5.0: The Role of Technologies in Enhancing ESG. Technol. Forecast. Soc. Change 2023, 195, 122806. [Google Scholar] [CrossRef]
- Kulzhambekova, B.; Tashenova, L.; Mamrayeva, D. Theoretical and Practical Approach to the Essential Characteristics and Structure of Digital Ecosystems of Industrial Enterprises. Econ. Ann. XXI 2023, 205, 14–33. [Google Scholar] [CrossRef]
- Babkin, A.; Shkarupeta, E.; Danilov, D.; Tashenova, L.; Nosirov, I. From ESG to EICSG (Environment, Intelligent, Cyber, Social, Governance) Strategic Management in Industry 5.0. E3S Web Conf. 2024, 531, 05017. [Google Scholar] [CrossRef]
- Del Vecchio, P.; Secundo, G.; Garzoni, A. Digital Open Innovation for Sustainability: Evidence from Italian Big Corporations. IEEE Trans. Eng. Manag. 2024, 71, 8430–8443. [Google Scholar] [CrossRef]
- Ayaganova, M.; Pritvorova, T.; Mamrayeva, D.; Tashenova, L. Social Entrepreneurship: Business Models and Strategies for Their Development. Econ. Ann. XXI 2019, 178, 96–104. [Google Scholar] [CrossRef]
- Babkin, A.; Tashenova, L.; Mamrayeva, D.; Azimov, P. Development of Algorithm to Measure Digital Potential of High-Tech Industrial Cluster. In Proceedings of the 2019 International SPBPU Scientific Conference on Innovations in Digital Economy, Toronto, ON, Canada, 12–14 August 2019. ACM International Conference Proceeding Series. [Google Scholar]
- Suuronen, S.; Ukko, J.; Saunila, M.; Rantala, T.; Rantanen, H. The Implications of Multi-Sided Platforms in Managing Digital Business. J. Bus. Res. 2024, 175, 114544. [Google Scholar] [CrossRef]
- Rossi, L.A.; Srai, J.S. The Role of Digital Technologies in Configuring Circular Ecosystems. Int. J. Oper. Prod. Manag. 2025, 45, 863–894. [Google Scholar] [CrossRef]
- Gu, L.; Zhang, X. Motivations, Mechanisms, and Paths of Business Model Innovation Driven by the Digital Economy. Front. Bus. Res. China 2024, 18, 83–94. [Google Scholar] [CrossRef]
- Boukhatmi, A.; Van Opstal, W. How Can Digital Platforms Resolve Market Failures to Foster a Circular? Bus. Strategy Environ. 2025, 1–22. [Google Scholar] [CrossRef]
- Wei, J.; Zhang, X.; Tamamine, T. Digital Transformation in Supply Chains: Assessing the Spillover Effects on Midstream Firm Innovation. J. Innov. Knowl. 2024, 9, 100483. [Google Scholar] [CrossRef]
- Mubarik, M.S.; Khan, S.A.; Gunasekaran, A.; Mubarik, M. Unlocking the Potential of Digital Technologies for Sustainable Supply Management Strategies. Supply Chain. Forum 2025, 26, 358–378. [Google Scholar] [CrossRef]
- Krishnan, R.; Phan, P.Y.; Krishnan, S.N.; Agarwal, R.; Sohal, A. Industry 4.0-Driven Business Model Innovation for Supply Chain: An Exploratory Case Study. Bus. Strategy Environ. 2025, 34, 276–295. [Google Scholar] [CrossRef]
- Iskenderoglu, C. The Value of Diversification: ESG and Investment in Controversial. Financ. Res. Lett. 2025, 76, 106956. [Google Scholar] [CrossRef]
- Cheng, C.-H.; Li, M.-H.; Tang, B.-J.; Cheng, Y.-R. The Impact of Knowledge Management and Organizational Learning Promotion in Small and Medium Enterprises on the Implementation of Industry 4.0 and Competitiveness. Adm. Sci. 2024, 14, 161. [Google Scholar] [CrossRef]
- Gregory, R.P. The Influence of Firm Size on ESG Score Controlling for Ratings Agency and Industrial Sector. J. Sustain. Financ. Invest. 2024, 14, 86–99. [Google Scholar] [CrossRef]
- Hu, H.; Tu, Z.; Chen, A.; Huang, J. Enterprises’ Globalization and ESG Performance. Financ. Res. Lett. 2023, 58, 104653. [Google Scholar] [CrossRef]
- Angelidis, T.; Michairinas, A.; Sakkas, A. World ESG Performance and Economic Activity. J. Int. Financ. Mark. Inst. Money 2024, 93, 101996. [Google Scholar] [CrossRef]
- Hu, C.; Guo, R. Research on Risk Contagion in ESG Industries: An Information-Based Network Approach. Entropy 2024, 26, 206. [Google Scholar] [CrossRef] [PubMed]
- Juca, M.N.; Muren, P.D.; Valentincic, A.; Ichev, R. The Impact of ESG Controversies on the Financial Performance of Firms: An Analysis of Industry and Country Clusters. Borsa Istanb. Rev. 2024, 24, 1305–1315. [Google Scholar] [CrossRef]
- Babkin, A.; Tashenova, L.; Mamrayeva, D.; Shkarupeta, Y.; Karimov, D. Digital Platforms for Network Innovation-Intensive Industrial Clusters: Essence and Characteristics. Int. J. Technol. 2022, 13, 1598–1606. [Google Scholar] [CrossRef]
- Sun, X.; Xiong, X. ESG Performance and Corporate Innovation. Res. Int. Bus. Financ. 2025, 76, 102817. [Google Scholar] [CrossRef]
- Smith, S.S. ESG & Other Emerging Technology Applications. In Blockchain, Artificial Intelligence and Financial Services: Implications and Applications for Finance and Accounting Professionals; (Future of Business and Finance); Springer Nature: Cham, Switzerland, 2020; pp. 175–191. ISBN 978-3-030-29761-9. 978-3-030-29760-2. [Google Scholar]
- Thomas, L.D.W.; Ritala, P.; Karhu, K.; Heiskala, M. Vertical and Horizontal Complementarities in Platform Ecosystems. Innov. Organ. Manag. 2025, 27, 369–393. [Google Scholar] [CrossRef]
- Silenskyte, A.; Butkeviciene, J.; Bartminas, A. Blockchain-Based Connectivity within Digital Platforms and Ecosystems in International Business. J. Int. Manag. 2024, 30, 101109. [Google Scholar] [CrossRef]
- Yu, D.; Ma, L. Digital Transformation, Platform Transformation, and Enterprise Performance: An Analysis Based on the “Technology-Organization-Innovation” Paradigm. Front. Bus. Res. China 2025, 19, 1–33. [Google Scholar] [CrossRef]
- Babkin, A.; Shkarupeta, E.; Tashenova, L.; Malevskaia-Malevich, E.; Shchegoleva, T. Framework for Assessing the Sustainability of ESG Performance in Industrial Cluster Ecosystems in a Circular Economy. J. Open Innov. Technol. Mark. Complex. 2023, 9, 100071. [Google Scholar] [CrossRef]
- Babkin, A.V.; Tashenova, L.V.; Chuprov, S.V. Management of Sustainability and Development of Systems in the Context of the Synergetic Paradigm. In Proceedings of the 2017 IEEE 2nd International Conference on Control in Technical Systems, CTS 2017, St. Petersburg, Russia, 25–27 October 2017; pp. 318–321. [Google Scholar]
- Building Future-Ready Industries to Turn Challenges into Sustainable Solutions the Future of Industrialization. 2024. Available online: https://akmh.uneca.org/node/2228 (accessed on 5 October 2025).
- Chen, X.; Shen, C.; Zheng, W. Exploring Business Model Diversification and Circular Value Creation in Digital Platforms for Circular Economy: Insights from Chinese Preowned Industry. Chin. Manag. Stud. 2025, 19, 882–906. [Google Scholar] [CrossRef]
- The Future of Hydrogen. Available online: https://www.iea.org/reports/the-future-of-hydrogen (accessed on 5 October 2025).
- Global Hydrogen Review 2025. 2025. Available online: https://www.iea.org/reports/global-hydrogen-review-2025 (accessed on 5 October 2025).
- Gutierrez, N. Market Assessment on Clean Hydrogen Innovation in Developing Countries. 2024. Available online: https://a2dfacility.unido.org/web/sites/default/files/2024-12/Full%20Report%20Market%20Assessment%20Clean%20Hydrogen.pdf (accessed on 5 October 2025).
- Gao, H.; Wang, H.; Wang, X.; Wen, H. ESG-Oriented Analysts and Corporate Green Innovation. Account. Financ. 2024, 64, 4977–5008. [Google Scholar] [CrossRef]
- Yang, Y.; Deng, X.; Wang, Z.; Yang, L. How Knowledge Resources Drive Industrial Chain Carbon Reduction: An analysis from the Knowledge Management Perspective. J. Knowl. Manag. 2024, 28, 1699–1710. [Google Scholar] [CrossRef]
- Pelaez-Sanchez, I.C.; Glasserman-Morales, L.D.; Rocha-Feregrino, G. Exploring Digital Competencies in Higher Education: Design and validation of Instruments for the Era of Industry 5.0. Front. Educ. 2024, 9, 1415800. [Google Scholar] [CrossRef]
- Lehutova, A.; Cagala, M.; Mlkva, M. Changes of Competencies in the Labor Market Caused by the Implementation of Industry 4.0. Acta Logist. 2025, 12, 271–279. [Google Scholar] [CrossRef]
- Philip, J.; Gilli, K.; Knappstein, M. Identifying Key Leadership Competencies for Digital Transformation: Evidence from a Cross-Sectoral Delphi Study of Global Managers. Leadersh. Organ. Dev. J. 2023, 44, 392–406. [Google Scholar] [CrossRef]
- Nyale, D.; Karume, S.; Kipkebut, A.; Mukudi, F. Digital Skills Landscape: A Systematic Review of Current Academic, Industry Demands, and the Digital Divide’s Impact on Graduate. Ind. High. Educ. 2025, 09504222251370105. [Google Scholar] [CrossRef]
- Skills for the Digital Transition. 2022. Available online: https://www.oecd.org/en/publications/skills-for-the-digital-transition_38c36777-en.html (accessed on 5 October 2025).
- OECD Digital Education Outlook 2023. 2023. Available online: https://www.oecd.org/en/publications/oecd-digital-education-outlook-2023_c74f03de-en.html (accessed on 5 October 2025).
- Amir, A.A.; Agharza, R.M.; Hamlet, I.L.; Nizami, M.J. Digitalization of the economy as the basis of human capital potential. Acad. Rev. 2025, 1, 20–32. [Google Scholar] [CrossRef]
- Future of Jobs Report 2025. Cologny/Geneva, 2025; OECD Digital Education Outlook 2023; 2023; OECD Publishing: Paris, France. [CrossRef]
- Huang, Y. Digital Transformation of Enterprises: Job Creation or Job Destruction? Technol. Forecast. Soc. Change 2024, 208, 123733. [Google Scholar] [CrossRef]
- Wang, J.; Tian, Z.; Sun, Y. Digital Economy, Employment Structure and Labor Share. Sustainability 2024, 16, 9584. [Google Scholar] [CrossRef]
- Wu, Y.; Hao, N.; Ma, Y. The Effect of Digital Economy Development on Labor Employment: Empirical from Listed Companies in China. J. Glob. Inf. Manag. 2023, 31, 1–27. [Google Scholar] [CrossRef]
- Tang, D.; Lai, L. Research Paper: Analysis of Employment Effect and Regional of Digital Economy Development. J. Adv. Comput. Intell. Intell. Inform. 2025, 29, 687–696. [Google Scholar] [CrossRef]
- Trujillo, M.P.; Alean-Romero, A. The Impact of ICT and E-Commerce on Employment in Colombia. Electron. Commer. Res. Appl. 2024, 65, 101378. [Google Scholar] [CrossRef]
- Komarova, V.A.; Sarafanov, V.A. IoT Systems in the Process of Multidisciplinary Training of Personnel for the Digital Economy and Their Design. Bizn. Inform. Bus. Inform. 2021, 15, 47–59. [Google Scholar] [CrossRef]
- Ulatowska, R.; Wainio, E.; Pierzchala, M. Digital Transformation in HRM of the Modern Business Service Sector in Finland and Poland. J. Organ. Change Manag. 2023, 36, 1180–1192. [Google Scholar] [CrossRef]
- Zaman, S.I.; Jamil, S.; Zaman, S.A.A.; Jiang, Y. Engaging the Modern Workforce: Bridging the Gap Between Technology and Individual Factors. J. Knowl. Econ. 2024, 16, 412–452. [Google Scholar] [CrossRef]
- Nicolas-Agustin, A.; Jimenez-Jimenez, D.; Maeso-Fernandez, F. The Role of Human Resource Practices in the Implementation of Digital. Int. J. Manpow. 2022, 43, 395–410. [Google Scholar] [CrossRef]
- Sharma, S. Relevance of flexible specialization for small-scale enterprises in the developing-countries. J. Sci. Ind. Res. 1994, 53, 259–266. [Google Scholar]
- Mamrayeva, D.; Tashenova, L. Prospects of Bicycle-Sharing in Urban Tourism in the Republic of Kazakhstan: Myth or Reality? Transp. Probl. 2017, 12, 65–76. [Google Scholar] [CrossRef]
- Mamrayeva, D.; Tashenova, L. Scientometric Analysis of Smart Tourism Using CiteSpace. Econ. Ann. XXI 2022, 195, 13–25. [Google Scholar] [CrossRef]
- Moore, J.F. Predators and Prey: A New Ecology of Competition. Harv. Bus. Rev. 1993, 71, 75–86. [Google Scholar] [PubMed]
- Jacobides, M.G.; Cennamo, C.; Gawer, A. Towards a Theory of Ecosystems. Strateg. Manag. J. 2018, 39, 2255–2276. [Google Scholar] [CrossRef]
- Adner, R. Ecosystem as Structure. J. Manag. 2017, 43, 39–58. [Google Scholar] [CrossRef]
- Teng, Z.; Xia, H.; He, Y. Rewiring Sustainability: How Digital Transformation and Fintech Reshape Environmental Trajectories in the Industry 4.0 Era. Systems 2025, 13, 400. [Google Scholar] [CrossRef]
- Fernandez-Miguel, A.; Garcia-Muina, F.E.; Ortiz-Marcos, S.; Jimenez-Calzado, M.; Fernandez del Hoyo, A.P.; Settembre-Blundo, D. AI-Driven Transformations in Manufacturing: Bridging Industry 4.0, 5.0, and 6.0 in Sustainable Value Chains. Future Internet 2025, 17, 430. [Google Scholar] [CrossRef]
- Liao, H.-T.; Pan, C.-L.; Wu, Z. Digital Transformation and Innovation and Business Ecosystems: A Bibliometric Analysis for Conceptual Insights and Collaborative for Ecosystem Innovation. Int. J. Innov. Stud. 2024, 8, 406–431. [Google Scholar] [CrossRef]
- Gavkalova, N.; Gladysz, B.; Quadrini, W.; Sassanelli, C.; Asplund, F.; Ramli, M.R.; Detzner, P.; Deville, J.; Dragic, M.; van Erp, T.; et al. Digital Innovation Hubs and Portfolio of Their Services across Europe. Oeconomia Copernic. 2024, 15, 59–94. [Google Scholar] [CrossRef]
- Villani, V.; Picone, M.; Mamei, M.; Sabattini, L. A Digital Twin Driven Human-Centric Ecosystem for Industry 5.0. IEEE Trans. Autom. Sci. Eng. 2025, 22, 11291–11303. [Google Scholar] [CrossRef]
- Laso, S.; Herrera, J.L.; Galan-Jimenez, J.; Berrocal, J. Human Digital Twins: Enhancing Interactions with Digital Ecosystems. IEEE Internet Comput. 2025, 29, 56–64. [Google Scholar] [CrossRef]
- Flores Gonzalez, J.M.; Coronado, E.; Yamanobe, N. ROS-Compatible Robotics Simulators for Industry 4.0 and Industry 5.0: A Review of Trends and Technologies. Appl. Sci. 2025, 15, 8637. [Google Scholar] [CrossRef]
- Intxaurbe-Iriondo, J.; Albizu-Gallastegui, E. Industry 4.0 vs. 5.0: Synthesis and Evolution of the Connected Industry. DYNA 2025, 100, 186–192. [Google Scholar] [CrossRef]
- Jiang, Z.; Ma, N.; Yao, X.; Zhou, J.; Wang, K.; Xie, T.; Meng, J. From Smart Manufacturing in Industry 4.0 to Industrial Metaverse for Industry 5.0. Int. J. Comput. Integr. Manuf. 2025, 1–32. [Google Scholar] [CrossRef]
- Samuels, A.B.; Pelser, A.-M. Transitioning from Industry 4.0 to 5.0: Sustainable Supply Chain and Talent Management Insights. SA J. Hum. Resour. Manag. 2025, 23, 2874. [Google Scholar] [CrossRef]
- IBM Watson IoT Platform Lite. Available online: https://www.ibm.com/docs/en/watson-iot-platform?topic=product-overview-features (accessed on 9 October 2025).
- Mitsubishi FA-IT Integrated Solution e-Factory. Available online: https://www.mitsubishielectric.com/fa/solutions/efactory/index.html (accessed on 9 October 2025).
- Schneider Electric EcoStruxure Platform. Available online: https://www.se.com/kz/ru/work/campaign/innovation/platform/ (accessed on 9 October 2025).
- IBM We Digitalize Your Value Chain. Available online: https://www.bosch-connected-industry.com/de/en (accessed on 9 October 2025).
- Catena-X Catena-X Is the First Globally Trusted and Collaborative Data Ecosystem for the Automotive Industry. Available online: https://catena-x.net/ (accessed on 9 October 2025).
- Institute for Security and Development Policy Made in China Backgrounder. 2018. Available online: https://www.isdp.eu/wp-content/uploads/2018/06/Made-in-China-Backgrounder.pdf (accessed on 9 October 2025).
- Rabelo, R.J.; Noran, O.; Bernus, P. Towards the Next Generation Service Oriented Enterprise Architecture. In Proceedings of the 2015 IEEE 19th International Enterprise Distributed Object Computing Conference Workshops and Demonstrations (EDOCW 2015), Adelaide, Australia, 21–25 September 2015; pp. 91–100. [Google Scholar]
- Wang, K.; Xu, X.; Mao, P.; Deng, X.; Cao, D. Digital Transformation and Organizational Readiness: Evidence from Chinese Construction SMEs with a Dynamic Managerial Capabilities Lens. Eng. Constr. Archit. Manag. 2025. [Google Scholar] [CrossRef]
- Wu, C.; Zhang, K.; Chen, X. Digitalizing Traditional Manufacturing Enterprises: A Three-Stage Model from the Perspective of Structure and Agency. Front. Bus. Res. China 2022, 16, 105–125. [Google Scholar] [CrossRef]
- Trabert, T.; Doerr, L.; Lehmann, C. The Struggle of Sensor-Based Digital Servitization: Analysis and perspectives for Organizational Digital Transformation in SMEs. Eur. J. Innov. Manag. 2023, 27, 52–72. [Google Scholar] [CrossRef]
- Dhiman, A.; Madan, P. Revolutionizing Pharma: Prioritizing Industry 4.0 Implementation in the Indian Pharmaceutical Landscape Through Analytical Process Analysis. J. Pharm. Innov. 2024, 19, 42. [Google Scholar] [CrossRef]
- Kumar Mishra, K.; Singh, M.; Rathi, R. Lean Six Sigma 4.0: A State of the Art Bibliometric Analysis and Future Agenda. Eng. Manag. J. 2025, 37, 372–389. [Google Scholar] [CrossRef]
- Patalas-Maliszewska, J.; Kowalczewska, K.; Pajak, G. Mass Customization in Practice: Strategic Implementation and insights from Polish Small and Medium Sized Enterprises. Adv. Prod. Eng. Manag. 2025, 20, 18–28. [Google Scholar] [CrossRef]
- Banta, V.-C.; Sacala, I.-S.; Tutui, D.; Cretu, R.-F.; Serban, E.C. Manufacturing Processes in the Era of Industry 4.0. Case Study: Analysis of a System Architecture in Automotive Industry. Stud. Inform. Control. 2024, 33, 93–102. [Google Scholar] [CrossRef]
- Wankhede, V.A.; Vinodh, S.; Antony, J. Empirical Analysis of Key Operational Characteristics of Lean Six Sigma and Industry 4.0 Integration. TQM J. 2025, 37, 611–634. [Google Scholar] [CrossRef]
- Costa, F.; Alemsan, N.; Bilancia, A.; Tortorella, G.L.; Staudacher, A.P. Integrating Industry 4.0 and Lean Manufacturing for a Sustainable Green: A Comprehensive Model. J. Clean. Prod. 2024, 465, 142728. [Google Scholar] [CrossRef]
- Rejeb, A.; Rejeb, K.; Suele, E.; Hassoun, A.; Keogh, J.G. Knowledge Flows in Industry 4.0 Research: A Longitudinal and Dynamic Analysis. J. Data Inf. Manag. 2025, 7, 123–145. [Google Scholar] [CrossRef]
- Zahid, A.; Leclaire, P.; Hammadi, L.; Costa-Affonso, R.; El Ballouti, A. Exploring the Potential of Industry 4.0 in Manufacturing and Supply Systems: Insights and Emerging Trends from Bibliometric Analysis. Supply Chain. Anal. 2025, 10, 100108. [Google Scholar] [CrossRef]
- Yu, W.; Dillon, T.; Mostafa, F.; Rahayu, W.; Liu, Y. A Global Manufacturing Big Data Ecosystem for Fault Detection in Predictive Maintenance. IEEE Trans. Ind. Inf. 2020, 16, 183–192. [Google Scholar] [CrossRef]
- Wang, C.-C.; Chien, C.-H. Machine Learning for Industrial Optimization and Predictive Control: A-Based Perspective with a Focus on Taiwan’s High-Tech. Processes 2025, 13, 2256. [Google Scholar] [CrossRef]
- Wang, Y.; Xiao, J.; Xu, Z. Digital Transformation Drives Regional Innovation Ecosystem Resilience: A Study Based on the Dynamic QCA Method. Sustainability 2025, 17, 8148. [Google Scholar] [CrossRef]
- Dwivedy, M.; Pandit, D.; Khatter, K. Assessment of Smart Manufacturing Readiness for Small and Medium Enterprises in the Indian Automotive Sector. Sustainability 2025, 17, 8096. [Google Scholar] [CrossRef]
- Katona, A.; Birkner, Z.; Péter, E. Examining Digital Transformation Trends in Austrian and Hungarian Companies. Sustainability 2023, 15, 11891. [Google Scholar] [CrossRef]
- Su, S.; Jiang, L.; Wang, W.; Wang, W.; Chu, C.; Wang, J. A Digital Twin Modeling Method of Production Lines Based on Flexible Manufacturing. Flex. Serv. Manuf. J. 2024. [Google Scholar] [CrossRef]
- Caiza, G.; Sanz, R. Immersive Digital Twin under ISO 23247 Applied to Flexible Manufacturing. Appl. Sci. Basel 2024, 14, 4204. [Google Scholar] [CrossRef]
- Ullah, A.; Younas, M.; Saharudin, M.S. Digital Twin Framework Using Real-Time Asset Tracking for Smart Flexible System. Machines 2025, 13, 37. [Google Scholar] [CrossRef]
- Tzimas, E.; Papazetis, G.; Benardos, P.; Vosniakos, G.-C. Design and Development of a Flexible Manufacturing Cell Controller Using an Open-Source Communication Protocol for Interoperability. Machines 2024, 12, 519. [Google Scholar] [CrossRef]
- Bao, N.; Yang, Y.; Fan, Y.; Simeone, A. Optimizing Apparel Production in Industry 5.0 Using a Human-Centric Manufacturing Approach. Int. J. Adv. Manuf. Technol. 2025, 139, 1881–1895. [Google Scholar] [CrossRef]
- Koenig, P.D. Leveraging the Digital Ecosystem Concept for Development Research and Practice—Potentials, Limitations, and Ways Forward. Inf. Technol. Dev. 2025, 31, 388–405. [Google Scholar] [CrossRef]
- Babkin, A.; Glukhov, V.; Shkarupeta, E.; Kharitonova, N.; Barabaner, H. Methodology for Assessing Industrial Ecosystem Maturity in the Framework of Digital Technology Implementation. Int. J. Technol. 2021, 12, 1397–1406. [Google Scholar] [CrossRef]
- Babkin, A.; Shkarupeta, E.; Mamrayeva, D.; Tashenova, L.; Umarov, A.; Karimov, D. A Structural-Functional Model for Managing Digital Maturity in a Cluster-Based, Innovation-Active Industrial Ecosystem within Industry 5.0. Int. J. Technol. 2025, 16, 1209–1219. [Google Scholar] [CrossRef]
- Digital Economy and Society Index (DESI) 2022 Methodological Note. 2022. Available online: https://digital-strategy.ec.europa.eu/en/policies/desi (accessed on 8 October 2025).
- IMD: World Competitiveness Center. IMD World Digital Competitiveness Ranking 2024 the Digital Divide: Risks and Opportunities; Lausanne. 2024. Available online: https://www.imd.org/centers/wcc/world-competitiveness-center/rankings/world-digital-competitiveness-ranking/ (accessed on 8 October 2025).
- OECD Digital Transformation. Available online: https://www.oecd.org/en/topics/digital-transformation.html (accessed on 8 October 2025).
- Geissbauer, R.; Vedso, J.; Schrauf, S. 2016 Global Industry 4.0 Survey What We Mean by Industry 4.0/Survey Key Findings/Blueprint for Digital Success. 2016. Available online: https://www.pwc.com/sk/en/odvetvia/assets/industry-4.0-metals-key-findings.pdf (accessed on 8 October 2025).
- Cisco Digital Readiness Index. Available online: https://www.cisco.com/site/us/en/about/purpose/research-resources/digital-readiness.html (accessed on 8 October 2025).
- Blanchet, M.; Von Thaden, G.; Rinn, T.; De Thieulloy, G. Industry 4.0 the New Industrial Revolution—How Europe Will Succeed; Munich. 2014. Available online: https://www.iberglobal.com/files/Roland_Berger_Industry.pdf (accessed on 8 October 2025).
- World Bank Digital Adoption Index. Available online: https://www.worldbank.org/en/publication/wdr2016/Digital-Adoption-Index (accessed on 8 October 2025).
- Telecommunication Development Bureau. The ICT Development Index 2025; International Telecommunication Union: Geneva, Switzerland, 2025; ISBN 9789261407612. [Google Scholar]
Disclaimer/Publisher’s Note: The statements, opinions and data contained in all publications are solely those of the individual author(s) and contributor(s) and not of MDPI and/or the editor(s). MDPI and/or the editor(s) disclaim responsibility for any injury to people or property resulting from any ideas, methods, instructions or products referred to in the content. |
© 2025 by the authors. Licensee MDPI, Basel, Switzerland. This article is an open access article distributed under the terms and conditions of the Creative Commons Attribution (CC BY) license (https://creativecommons.org/licenses/by/4.0/).














