The Adoption of Taxonomy Requirements to Facilitate the Green Transition of the Buildings Sector
Abstract
1. Introduction
- -
- The methodology is based on reliable evidence;
- -
- The methodology uses data from available and reliable data sources;
- -
- The energy performance of the assets concerned must be comparable to the energy performance of the national building stock built by 31 December 2020; e.g., Nearly Zero Energy Buildings, which in the case of Lithuania are A++, are excluded.
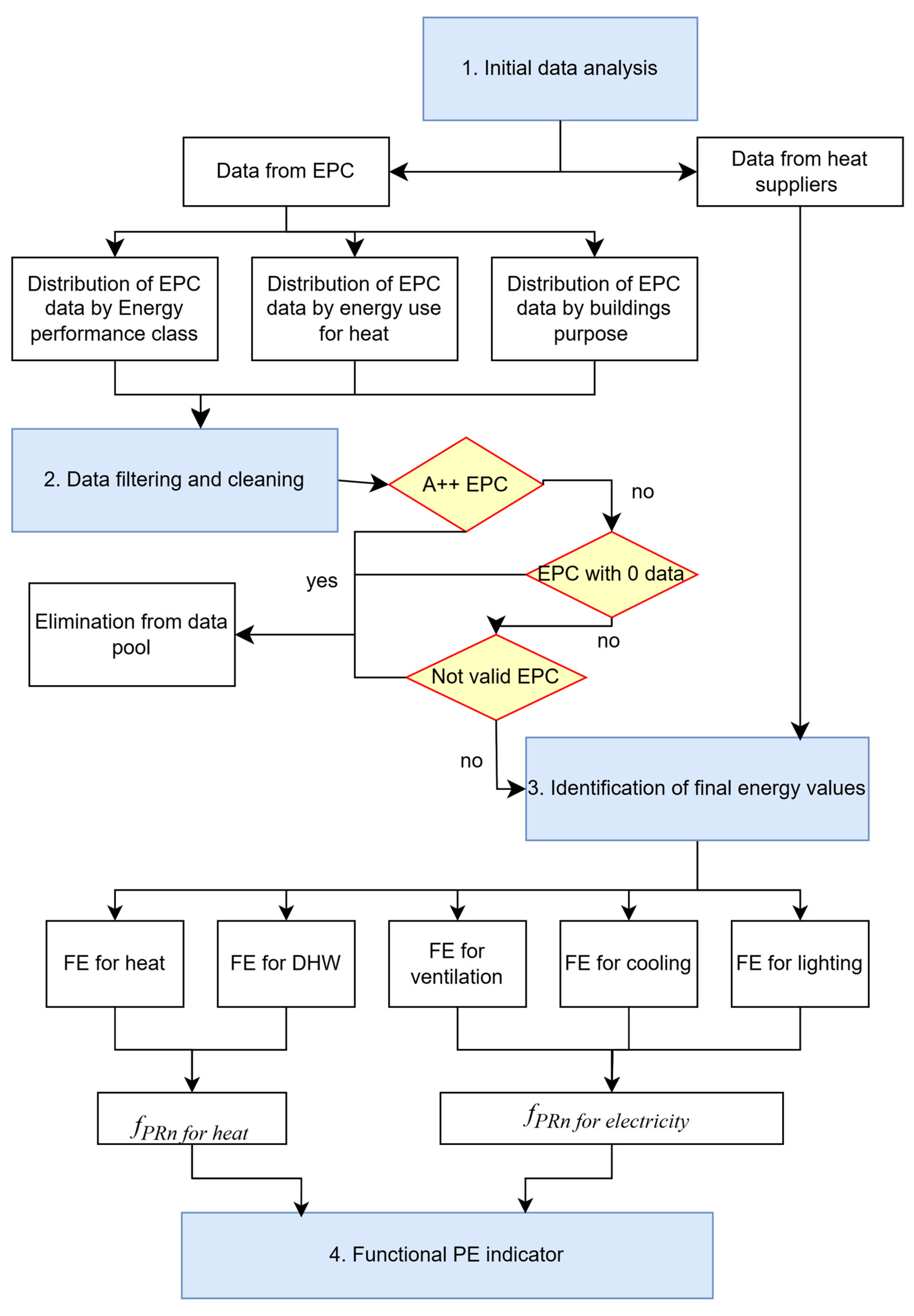
2. Materials and Methods
2.1. Initial Data Analysis
2.2. Data Filtering and Cleaning
2.3. Final Energy Assessment
- A total of 5 kWh/m2 of electricity per year for residential (and one-, two- and two-flat and other residential buildings), swimming pools, storage, garages, manufacturing and industrial buildings, and transport.
- A total of 10 kWh/m2/year for other groups of buildings, except sports buildings.
2.4. Functional PE Assessment
3. Results
3.1. Results of Initial Data Analysis
3.2. Results of Data Filtering and Cleaning
3.3. Final Energy Values
3.4. FPEI Values for 15% and 30% Most Efficient Buildings in Lithuania
4. Discussion
5. Conclusions
- The methodology is compared with the methodologies published by other countries (Sweden, Germany, and Denmark) and they all use EPC registers as data sources, but different countries apply different approaches due to data availability—some use operational data, and some allow alternative use of operational or calculated data. Also, some countries provide flexibility by assuming efficiency based on the label or year of construction (if EPC is not available). Therefore, it is clear that there cannot be one common methodology for all EU countries, but we can compare methodologies and apply best practises.
- Despite the different definitions of primary energy provided by different EU regulations and directives and used by different countries, the PE indicator to be assessed by the Taxonomy Regulation must include only the non-renewable energy used for all purposes in the building (heating, ventilation, air conditioning, water heating, lighting, and other electricity) that is calculated or based on actual data.
- Primary energy indicators, if not directly available, can be derived from final energy data, as demonstrated by the methodology.
- A more detailed grouping of buildings by purpose is recommended as it provides more reliable thresholds and transparency.
- The highest FPEI values are defined for foodservice buildings, swimming pools, and special purpose buildings and vary from 188 to 228 kWh/m2 per year. Different building uses that can be compared with other countries tend to have higher thresholds, but this is logical as these countries tend to have more renewables in their electricity balance.
- Lithuania’s 15% of the most efficient buildings exhibit significantly higher primary non-renewable energy values compared to those in Sweden, Denmark, and Germany. This disparity is largely attributed to Lithuania’s higher primary energy conversion factor for electricity and the lower use of renewable energy sources. These factors result in higher energy consumption values, particularly in the residential sector, highlighting the need for improved energy efficiency measures and an increased adoption of renewable energy in Lithuania.
Author Contributions
Funding
Institutional Review Board Statement
Informed Consent Statement
Data Availability Statement
Conflicts of Interest
References
- Global Alliance for Buildings and Construction. 2023 Global Status Report for Buildings and Construction: Beyond Foundations—Mainstreaming Sustainable Solutions to Cut Emissions from the Buildings Sector; United Nations Environment Programme: Nairobi, Kenya, 2024; ISBN 9789280741315. [Google Scholar]
- Haag, M.; Hurka, S.; Kaplaner, C. Policy Complexity and Implementation Performance in the European Union. Regul. Gov. 2024. [Google Scholar] [CrossRef]
- Fotiou, T.; Fragkos, P.; Zisarou, E. Decarbonising the EU Buildings|Model-Based Insights from European Countries. Climate 2024, 12, 85. [Google Scholar] [CrossRef]
- Hafez, F.S.; Sa’di, B.; Safa-Gamal, M.; Taufiq-Yap, Y.H.; Alrifaey, M.; Seyedmahmoudian, M.; Stojcevski, A.; Horan, B.; Mekhilef, S. Energy Efficiency in Sustainable Buildings: A Systematic Review with Taxonomy, Challenges, Motivations, Methodological Aspects, Recommendations, and Pathways for Future Research. Energy Strategy Rev. 2023, 45, 101013. [Google Scholar] [CrossRef]
- Fotiou, T.; de Vita, A.; Capros, P. Economic-Engineering Modelling of the Buildings Sector to Study the Transition towards Deep Decarbonisation in the EU. Energies 2019, 12, 2745. [Google Scholar] [CrossRef]
- Decarbonising Buildings in Cities and Regions; OECD Urban Studies; OECD: Paris, France, 2022; ISBN 9789264639683.
- European Commission. Commission Delegated Regulation (EU) 2021/2139 by Establishing the Technical Screening Criteria for Determining the Conditions under Which an Economic Activity Qualifies as Contributing Substantially to Climate Change Mitigation or Climate Change Adaptation and for Determining Whether That Economic Activity Causes No Significant Harm to Any of the Other Environmental Objectives. 2024. 349p. Available online: https://eur-lex.europa.eu/legal-content/EN/TXT/?uri=celex%3A32021R2139 (accessed on 20 November 2024).
- Jakob, M.; Ostermeyer, Y.; Nägeli, C.; Hofer, C. Overcome Data Gaps to Benchmark Building Stocks against Climate Targets Related to the EU Taxonomy and Other Decarbonisation Initiatives. IOP Conf. Ser. Earth Environ. Sci. 2022, 1085, 44DUMMY. [Google Scholar] [CrossRef]
- Koch, C.; Buser, M.; Andersson, R. The Impact of the EU Taxonomy of Sustainable Finance on the Building Field. In SDGs in Construction Economics and Organization; Springer Proceedings in Business and Economics; Springer Nature: Cham, Switzerland, 2023; pp. 283–296. [Google Scholar]
- Verhaeghe, C.; Verbeke, S.; Audenaert, A. A Consistent Taxonomic Framework: Towards Common Understanding of High Energy Performance Building Definitions. Renew. Sustain. Energy Rev. 2021, 146, 111075. [Google Scholar] [CrossRef]
- Kirschenmann, K. The EU Taxonomy’s (Potential) Effects on the Banking Sector and Bank Lending to Firms. Econ. Voice 2022, 19, 245–253. [Google Scholar] [CrossRef]
- European Parliament. Directive (EU) 2024/1275 on the Energy Performance of Buildings (Recast). 2024. Available online: https://eur-lex.europa.eu/legal-content/EN/TXT/?uri=CELEX%3A32024L1275 (accessed on 20 November 2024).
- Hitchin, R. Primary Energy Factors and the Primary Energy Intensity of Delivered Energy: An Overview of Possible Calculation Conventions. Build. Serv. Eng. Res. Technol. 2019, 40, 198–219. [Google Scholar] [CrossRef]
- Sesana, M.M.; Salvalai, G.; Della Valle, N.; Melica, G.; Bertoldi, P. Towards Harmonising Energy Performance Certificate Indicators in Europe. J. Build. Eng. 2024, 95, 110323. [Google Scholar] [CrossRef]
- Bilardo, M.; Kämpf, J.H.; Fabrizio, E. From Zero Energy to Zero Power Buildings: A New Paradigm for a Sustainable Transition of the Building Stock. Sustain. Cities Soc. 2024, 101, 105136. [Google Scholar] [CrossRef]
- Iunco, A.; Paduos, S.; Chiappero, M.; Corrado, V.; Santarelli, M. Technical-Economic and Financial Feasibility of New Technologies in the Energy Refurbishment of Residential Buildings. E3S Web Conf. 2024, 523, 03003. [Google Scholar] [CrossRef]
- Marino, C.; Nucara, A.; Panzera, M.F.; Pietrafesa, M. Towards the Nearly Zero and the plus Energy Building: Primary Energy Balances and Economic Evaluations. Therm. Sci. Eng. Prog. 2019, 13, 100400. [Google Scholar] [CrossRef]
- Beltrán-Velamazán, C.; Monzón-Chavarrías, M.; López-Mesa, B. A New Approach for National-Scale Building Energy Models Based on Energy Performance Certificates in European Countries: The Case of Spain. Heliyon 2024, 10, 128634. [Google Scholar] [CrossRef] [PubMed]
- Pastore, L.M.; Lo Basso, G.; de Santoli, L. How National Decarbonisation Scenarios Can Affect Building Refurbishment Strategies. Energy 2023, 283, 128634. [Google Scholar] [CrossRef]
- Nykredit Group & MOE Report Top 15% of the Most Energy-Efficient Buildings According to the EU Taxonomy. Available online: https://www.nykredit.com/siteassets/ir/files/bond-issuance/green-bonds/top-15_moe.pdf (accessed on 30 October 2024).
- Tschätsch, C. EU Taxonomy: Acquisition and Owner-Ship Of Buildings. Derivation of Top 15% of Existing Building Stock in Germany. Available online: https://www.vdpresearch.de/wp-content/uploads/2023/10/Drees_Sommer_Veroeffentlichung-VDP_top15_summary_update_2023.pdf (accessed on 30 October 2024).
- Wahlström, Å.; Sundström, T. Taxonomy Regulations—An Incentive to Improve the Building Stock Built Before 2020 in Sweden. Available online: https://www.eceee.org/library/conference_proceedings/eceee_Summer_Studies/2022/7-policies-and-programmes-for-better-buildings/taxonomy-regulations-an-incentive-to-improve-the-building-stock-built-before-2020-in-sweden/ (accessed on 30 October 2024).
- CFP Green Buildings EU Taxonomy Alignment Methodology Document for Green Commercial and Residential Buildings. Available online: https://www.asrnederland.nl/-/media/files/asrnederland-nl/investor-relations/schuldpapier/green-finance-framework/20220824-methodology-document-green-ommercial-residential-buildings.pdf?la=nl-nl (accessed on 20 November 2024).
- Borodiņecs, A.; Lebedeva, K. Methodology, on the Basis of Which 15% of the Most Energy-Efficient Residential and Non-Residential Buildings in Latvia Were Determined, Based on Taxonomy Regulation No. 2020/852 and the Requirements of Its Implementing Legislation (Commission Delegated Regulation (EU) 2021/2139). Available online: https://www.financelatvia.eu/wp-content/uploads/2024/06/R-taxon-EN-summary.pdf (accessed on 20 November 2024).
- Antonín, I.J. Methodology of Establishing the 15% Threshold of the Most Energy-Efficient Buildings in the Czech Republic Prepared in Cooperation with CZGBC and CPI Property Group. Available online: https://www.czgbc.org/files/2019/12/8dcda4fba36a9a298865ac8b56d6998a.pdf (accessed on 20 November 2024).
- Eiendomsverdi Green Homes and the EU Taxonomy. Available online: https://home.eiendomsverdi.no/assets/reports/Gr%C3%B8nn-bolig/greenHomes-2024-v1.1.pdf (accessed on 20 November 2024).
- Maduta, C.; D’Agostino, D.; Tsemekidi-Tzeiranaki, S.; Castellazzi, L.; Melica, G.; Bertoldi, P. Towards Climate Neutrality within the European Union: Assessment of the Energy Performance of Buildings Directive Implementation in Member States. Energy Build 2023, 301, 113716. [Google Scholar] [CrossRef]
- European Commission. Guidelines 2012/C 115/01 on the Energy Performance of Buildings by Establishing a Comparative Methodology Framework for Calculating Cost-Optimal Levels of Minimum Energy Performance Requirements for Buildings and Building Elements. 2012. Available online: https://eur-lex.europa.eu/legal-content/LV/TXT/?uri=uriserv%3AOJ.C_.2012.115.01.0001.01.ENG&toc=OJ%3A+C%3A2012%3A115%3ATOC (accessed on 20 November 2024).
- European Parliament. Directive 2010/31/EU on the Energy Performance of Buildings (Recast). 2021. Available online: https://eur-lex.europa.eu/eli/dir/2010/31/oj (accessed on 20 November 2024).
- European Parliament. Directive 2012/27/EU on Energy Efficiency. 2023. Available online: https://eur-lex.europa.eu/eli/dir/2012/27/oj (accessed on 20 November 2024).
- European Commission. Commission Delegated Regulation (EU) No 244/2012 on the Energy Performance of Buildings by Establishing a Comparative Methodology Framework for Calculating Cost-Optimal Levels of Minimum Energy Performance Requirements for Buildings and Building Elements. 2012. Available online: https://eur-lex.europa.eu/eli/reg_del/2012/244/oj (accessed on 20 November 2024).
- STR 2.01.02:2016; Energy Performance Design and Certification of Buildings. Ministry of Environment of the Republic of Lithuania: Vilnius, Lithuania, 2024.
- Eurostat House or Flat: Where Do You Live? Available online: https://ec.europa.eu/eurostat/web/main/home (accessed on 31 October 2024).
- Centre of Registers (SECR) Real Property Register and Cadastre. Available online: https://www.registrucentras.lt/ (accessed on 31 October 2024).
- Government of the Republic of Lithuania. Long-Term Renovation Strategy of Lithuania; Government of the Republic of Lithuania: Vilnius, Lithuania, 2021.
- Lithuanian District Heating Association Heat Consumption. Available online: https://lsta.lt/silumos-ukis/silumos-suvartojimas/ (accessed on 31 October 2024).









| Country Ref. | Criteria Used for the Top 15 | Methods Used | Dataset | Limitations and Challenges |
|---|---|---|---|---|
| Denmark [20] | Operational primary energy demand (oPED). The ranking criterion for buildings without valid EPCs is the year of construction | Performance certificate (EPC) ranking system. The calculation is based on the total floor area of the buildings. | Danish Energy Agency and Statistics Denmark. The analysis included buildings built before and after 2021. |
|
| Germany [21] | oPED or energy consumption metrics | Assessment of buildings based on their operational primary energy demand and energy consumption metrics. EPCs are used to determine eligibility. Area-specific calculated and metered final energy demands for various building types are included. | Public sources, and representative data, are subject to annual revision to meet future requirements as a national building database becomes available. |
|
| Sweden [22] | oPED | The national database of EPCs is used. The PED is based on previous building regulations, considering normalized consumption of hot water and the number of buildings registered in the EPC database. Geographic adjustment factors are considered. | The national database of EPCs. Data retrieved from the Gripen database includes information on heated areas, energy consumption for property electricity, and planned average hygienic outdoor air inflow for non-residential buildings. |
|
| Netherlands [23] | oPED | The methodology considers the net primary energy demand of buildings. Evaluation of the efficient operation of technical systems. Energy performance monitoring. | EP-Online database of EPCs, owned by Netherlands Enterprise Agency (RVO). The National Land Registry Office is referenced for information on building years. |
|
| Latvia [24] | Primary energy consumption | The methodology is designed to analyze and classify buildings based on their primary energy consumption, utilizing data from various databases. | Data from three databases:
|
|
| Czech Republic [25] | Specific consumption of primary energy | A statistical analysis of building performance, excluding unrealistic data. | Data from the ENEX database, which is maintained by the Ministry of Industry and Trade, contain records from EPCs. The database is not public. |
|
| Norway [26] | Specific energy use criteria based on available energy usage data | A calculation model based on the Norwegian Standard NS 3031 for energy performance assessments of homes. This model utilizes data on location, year of construction, housing type, usable floor/heated area, energy sources, and assumptions about home usage and climate adjustments. The methodology also includes comparing data from two sources, Enova and Simien, to validate energy efficiency. | Two primary datasets for energy efficiency: EPCs from Enova and the energy calculation model from Simien. |
|
| Country | Building Category | Criteria | Limit Values of Criteria, kWh/m2 and Year | Ref. |
|---|---|---|---|---|
| Denmark |
| Operational primary energy demand (PED). | 64–85 | [20] |
| 82–96 | |||
| Sweden |
| Primary energy efficiency (EPpet 15%, kWh/m2 and year). | 70 | [22] |
| 75 | |||
| 89 | |||
| 98 | |||
| 98 | |||
| 94 | |||
| 92 | |||
| 96 | |||
| 98 | |||
| 83 | |||
| 85 | |||
| Germany | Residential buildings (single-family and multi-family) | Energy performance class A+ or A or | [21] | |
| A+ ≤ 30, A ≤ 50 | |||
| 70 | |||
| 74 | |||
| Offices |
| 87–162 | ||
| 140–240 | |||
| Logistics |
| 80–116 | ||
| 130–175 | |||
| Retail |
| 119–165 | ||
| 175–200 |
| No. | Category of the Building | |
|---|---|---|
| Residential buildings | 1 | Single-family buildings (1 or 2 apartment) |
| 2 | Multi-apartment buildings | |
| Non-residential buildings | 3 | Office buildings |
| 4 | Educational buildings | |
| 5 | Health care buildings | |
| 6 | Foodservice buildings | |
| 7 | Commercial buildings | |
| 8 | Sports buildings except swimming pools | |
| 9 | Swimming pools | |
| 10 | Cultural buildings | |
| 11 | Garages and industrial buildings | |
| 12 | Warehouses | |
| 13 | Hotels | |
| 14 | Service buildings | |
| 15 | Transport buildings | |
| 16 | Care and wellness buildings | |
| 17 | Special purpose buildings |
| No. of Building Group | FE (Heat), kWh/m2 | FE (DHW), kWh/m2 | FE (Vent), kWh/m2 | FE (Cooling), kWh/m2 | FE (Lighting), kWh/m2 |
|---|---|---|---|---|---|
| 1 | 55.0 | 10 | 4.41 | 5 | 20 |
| 2 | 53.0 | 20 | 4.41 | 5 | 30 |
| 3 | 69.0 | 10 | 4.41 | 10 | 20 |
| 4 | 55.0 | 10 | 4.41 | 10 | 10 |
| 5 | 67.0 | 30 | 6.3 | 10 | 30 |
| 6 | 65.0 | 60 | 7.56 | 10 | 30 |
| 7 | 41.0 | 10 | 4.41 | 10 | 30 |
| 8 | 29.0 | 80 | 4.41 | 15 | 10 |
| 9 | 31.0 | 80 | 4.41 | 5 | 60 |
| 10 | 47.0 | 10 | 6.3 | 10 | 20 |
| 11 | 59.0 | 10 | 4.41 | 5 | 20 |
| 12 | 45.0 | 1.4 | 1.89 | 5 | 6 |
| 13 | 27.0 | 20 | 4.41 | 10 | 30 |
| 14 | 63.0 | 10 | 4.41 | 10 | 20 |
| 15 | 71.0 | 10 | 4.41 | 5 | 20 |
| 16 | 31.0 | 80 | 4.41 | 10 | 10 |
| 17 | 58.0 | 20 | 4.41 | 10 | 30 |
| No. of Building Group | FE (Heat), kWh/m2 | FE (DHW), kWh/m2 | FE (Vent), kWh/m2 | FE (Cooling), kWh/m2 | FE (Lighting), kWh/m2 |
|---|---|---|---|---|---|
| 1 | 101.0 | 20 | 5.88 | 5 | 20 |
| 2 | 80.0 | 20 | 5.88 | 5 | 30 |
| 3 | 120.0 | 10 | 5.88 | 10 | 20 |
| 4 | 83.0 | 10 | 5.88 | 10 | 10 |
| 5 | 101.0 | 30 | 8.4 | 10 | 30 |
| 6 | 111.0 | 60 | 10.08 | 10 | 30 |
| 7 | 72.0 | 10 | 5.88 | 10 | 30 |
| 8 | 49.0 | 80 | 5.88 | 15 | 10 |
| 9 | 47.0 | 80 | 5.88 | 5 | 60 |
| 10 | 77.0 | 10 | 8.4 | 10 | 20 |
| 11 | 105.0 | 10 | 5.88 | 5 | 20 |
| 12 | 65.0 | 1.4 | 2.52 | 5 | 6 |
| 13 | 40.0 | 20 | 5.88 | 10 | 30 |
| 14 | 108.0 | 10 | 5.88 | 10 | 20 |
| 15 | 94.0 | 10 | 5.88 | 5 | 20 |
| 16 | 59.0 | 80 | 5.88 | 10 | 10 |
| 17 | 113.0 | 20 | 5.88 | 10 | 30 |
| Buildings | Cooling Demand, kWh/m2/year | Energy Efficiency for Cooling, EER | Electricity Demand for Cooling, kWh/m2/year | fPRn | Lithuania PE for Cooling, kWh/m2/year |
|---|---|---|---|---|---|
| Non-residential buildings | 30 | 3 | 10 | 2.3 | 23 |
| Residential buildings | 15 | 3 | 5 | 2.3 | 12 |
| Energy Source | fPRn - | fPRr - | MCO2, kg/kWhCO2 |
|---|---|---|---|
| Natural gas | 1.1 | 0 | 0.22 |
| Biomass | 0.2 | 1 | 0.04 |
| Average of diverse ways of generating electricity | 2.3 | 0.2 | 0.42 |
| The heat from district heating (Lithuanian average) | 0.62 | 0.63 | 0.10 |
| Scenario | Total PE, kWh/m2 | PE for Heat, kWh/m2 | DHW PE, kWh/m2 |
|---|---|---|---|
| 1st scenario: Biomass boiler | 63.49 | 14.02 | 6.28 |
| 2nd scenario: Natural gas boiler | 138.99 | 69.72 | 26.08 |
| 3rd scenario: Air heat pump | 119.96 | 47.78 | 28.98 |
| 4th scenario: Ground heat pump | 99.19 | 34.26 | 21.74 |
| 5th scenario: District heating | 94.36 | 36.94 | 14.22 |
| No. | Purpose of the Building | Number of Certificates Issued | Dominant Heat Source | |
|---|---|---|---|---|
| Residential | 1. | Single-family buildings (1 or 2 apartment) | 137,967 | Biomass boiler, gas boiler |
| 2. | Multi-apartment buildings | 19,090 * | District heating | |
| Non-residential | 3. | Office buildings | 6695 | District heating |
| 4. | Educational buildings | 2469 | District heating | |
| 5. | Health care buildings | 1168 | District heating | |
| 6. | Foodservice buildings | 682 | District heating | |
| 7. | Commercial buildings | 4295 | District heating | |
| 8. | Sports buildings except swimming pools | 261 | District heating | |
| 9. | Swimming pools | 41 | District heating | |
| 10. | Cultural buildings | 739 | District heating | |
| 11. | Garages and industrial buildings | 3164 | District heating | |
| 12. | Warehouses | 1114 | Gas boilers | |
| 13. | Hotels | 643 | District heating | |
| 14. | Service buildings | 1366 | District heating | |
| 15. | Transport buildings | 153 | Other sources | |
| 16. | Care and wellness buildings | 1871 | Heat pumps | |
| 17. | Special purpose buildings | 373 | District heating |
| No. | Purpose of the Building | EPC Final Dataset | 15% of Most Efficient Buildings | 30% of Most Efficient Buildings |
|---|---|---|---|---|
| 1. | Single-family buildings (1 or 2 apartment) | 133,583 | 20,038 | 40,075 |
| 2. | Multi-apartment buildings | 17,197 | 2580 | 5159 |
| 3. | Office buildings | 6210 | 932 | 1863 |
| 4. | Educational buildings | 1938 | 291 | 581 |
| 5. | Health care buildings | 925 | 139 | 278 |
| 6. | Foodservice buildings | 622 | 93 | 187 |
| 7. | Commercial buildings | 3803 | 570 | 141 |
| 8. | Sports buildings except swimming pools | 206 | 31 | 62 |
| 9. | Swimming pools | 34 | 5 | 10 |
| 10. | Cultural buildings | 664 | 100 | 199 |
| 11. | Garages and industrial buildings | 2815 | 422 | 844 |
| 12. | Warehouses | 934 | 140 | 280 |
| 13. | Hotels | 575 | 86 | 173 |
| 14. | Service buildings | 1286 | 193 | 386 |
| 15. | Transport buildings | 126 | 19 | 38 |
| 16. | Care and wellness buildings | 1714 | 257 | 314 |
| 17. | Special purpose buildings | 330 | 50 | 99 |
| No. of Building Group | Purpose of the Building | FPEI for the Top 15% of Buildings, kWh/m2 | FPEI for the Top 30% of Buildings, kWh/m2 | |
|---|---|---|---|---|
| Residential buildings | 1 | Single-family buildings (1 or 2 apartment) | 139 | 204 |
| 2 | Multi-apartment buildings | 136 | 156 | |
| Non-residential buildings | 3 | Office buildings | 128 | 163 |
| 4 | Educational buildings | 96 | 117 | |
| 5 | Health care buildings | 167 | 193 | |
| 6 | Foodservice buildings | 218 | 303 | |
| 7 | Commercial buildings | 134 | 156 | |
| 8 | Sports buildings except swimming pools | 149 | 213 | |
| 9 | Swimming pools | 228 | 242 | |
| 10 | Cultural buildings | 119 | 142 | |
| 11 | Garages and industrial buildings | 144 | 198 | |
| 12 | Warehouses | 81 | 104 | |
| 13 | Hotels | 131 | 143 | |
| 14 | Service buildings | 124 | 156 | |
| 15 | Transport buildings | 157 | 185 | |
| 16 | Care and wellness buildings | 125 | 146 | |
| 17 | Special purpose buildings | 188 | 252 |
Disclaimer/Publisher’s Note: The statements, opinions and data contained in all publications are solely those of the individual author(s) and contributor(s) and not of MDPI and/or the editor(s). MDPI and/or the editor(s) disclaim responsibility for any injury to people or property resulting from any ideas, methods, instructions or products referred to in the content. |
© 2024 by the authors. Licensee MDPI, Basel, Switzerland. This article is an open access article distributed under the terms and conditions of the Creative Commons Attribution (CC BY) license (https://creativecommons.org/licenses/by/4.0/).
Share and Cite
Džiugaitė-Tumėnienė, R.; Motuzienė, V.; Mikučionienė, R. The Adoption of Taxonomy Requirements to Facilitate the Green Transition of the Buildings Sector. Sustainability 2024, 16, 10253. https://doi.org/10.3390/su162310253
Džiugaitė-Tumėnienė R, Motuzienė V, Mikučionienė R. The Adoption of Taxonomy Requirements to Facilitate the Green Transition of the Buildings Sector. Sustainability. 2024; 16(23):10253. https://doi.org/10.3390/su162310253
Chicago/Turabian StyleDžiugaitė-Tumėnienė, Rasa, Violeta Motuzienė, and Rūta Mikučionienė. 2024. "The Adoption of Taxonomy Requirements to Facilitate the Green Transition of the Buildings Sector" Sustainability 16, no. 23: 10253. https://doi.org/10.3390/su162310253
APA StyleDžiugaitė-Tumėnienė, R., Motuzienė, V., & Mikučionienė, R. (2024). The Adoption of Taxonomy Requirements to Facilitate the Green Transition of the Buildings Sector. Sustainability, 16(23), 10253. https://doi.org/10.3390/su162310253

