Abstract
The accurate prediction of China’s energy consumption and CO2 emissions is important for the formulation of energy and environmental policies and achieving carbon neutrality. This paper proposes a new weighted error evaluation criterion that emphasizes the importance of new data, thereby enabling more accurate capture of the variation characteristics of new data and reflecting the principle of new information priority. By optimizing the development coefficient, grey action, and parameters in the time response formula of the traditional GM(1,1), a novel optimized model, OGMW(1,1), is constructed. The accuracy of the new model is verified by three cases from the literature. The future trends of primary energy, oil, and coal consumption and CO2 emissions in China are predicted over the next five years. The conclusions are as follows: First, the new weighted error evaluation criteria are effective and reasonable and can indicate whether a grey model can reliably use the most recent information for modeling. Second, based on the new error evaluation criteria, the development coefficient, ash action, and parameter C in the time response function can be optimized. The results show that the optimization method is reasonable. Third, compared with the traditional models GM, GMO, and ARIMA, the OGMW(1,1) provides better simulation and prediction accuracy, and new information can be prioritized more effectively. Fourth, the forecasting results indicate that China will increase its consumption of primary energy, oil, and coal, as well as its CO2 emissions. Notably, the growth rates of primary energy and oil consumption are high at approximately 22.7% and 25%, coal consumption will increase slightly, and CO2 emissions will increase by approximately 11%.
1. Introduction
1.1. Background
Since the carbon-neutral target was first proposed and popularized, a transition to low-carbon energy forms has occurred globally to varying degrees, and due to the influence of COVID-19, global energy supply instability is an important issue. According to data from the IEA Global Energy Review 2021, the global energy demand decreased by 4% in 2020 due to the economic recession caused by the pandemic. Global energy demand is expected to grow by 4.6% year-over-year in 2021, reaching a level 0.5% higher than that in 2019, before the pandemic. Nearly 70% of the increase in demand will come from emerging markets and developing countries, with a value 3.4% higher than that in 2019. Since the second half of 2021, there has been a large-scale global energy shortage. Due to the contrast between supply and demand and extreme weather factors, global coal, oil, and natural gas prices have explosively increased. The rhythm of China’s energy market is basically synchronized with that of the world market. Since the second half of 2021, the supply of coal, natural gas, and electricity in many places in China has been limited. The energy shortage has triggered reflection and discussion regarding the positioning of fossil energy and non-fossil energy in China. On the one hand, in 2021, China announced a series of new action plans for implementing carbon peaking and carbon neutralization strategies, developed new and more detailed plans for medium- and long-term carbon peaking and carbon neutralization, and reiterated a series of goals related to energy transformation, carbon peaking, and carbon neutralization. The newest policy document proposes that non-fossil energy consumption should reach approximately 20% by 2025. By 2030, approximately 25% of primary energy consumption will come from non-fossil sources. By 2060, an eco-friendly, low-carbon, and circular economy will be established; at this time, more than 80% of energy will be derived from non-fossil sources. On the other hand, in China, PM2.5 pollution and carbon emissions are primarily caused by primary energy consumption [1]. As reported in the BP, in 2020, China’s primary energy consumption totaled 145.46 exajoules, with a year-on-year increase of 2.4%, accounting for 26.1% of the global total and ranking first. In 2020, China accounted for 30.7% of the world’s total carbon emissions, with 9899.33 million tons. In this context, studies must be conducted to determine whether the carbon peak and carbon neutralization goals can be met. Therefore, reasonable predictions of energy consumption, especially coal and oil consumption, and CO2 emissions in China are important for formulating pragmatic carbon-neutral energy policies.
1.2. Review of Existing Forecasting Methods and Grey Models
It is currently possible to predict energy consumption and carbon emissions using three different methods. The first category includes statistical analysis models; the main methods in this category include the vector autoregressive model [2], the autoregressive integrated moving average model [3,4], time series analysis [5], multiple linear expression [6], the exponential smoothing method [7], the environmental Kuznets curve model [8], and the Markov model [9]. The second category includes artificial intelligence models. The main models include artificial neural networks (ANNs) [10,11,12], support vector machines (SVMs) [13,14], BP neural networks [15], and hybrid artificial intelligence models [16]. The third category includes grey prediction models. Since Deng first proposed the grey system theory [17], the grey model has garnered significant interest among scholars because it can fully utilize information from small samples and provides a simple modeling technique with high prediction accuracy. Unlike machine learning and statistical methods for analyzing big data, grey models employ small-sample datasets for making predictions. Thus, these models are effective for solving high-uncertainty problems with limited available information. In particular, there is a growing use of grey models in forecasting energy consumption and carbon emission trends [18], including for electricity [19], renewable energy [20], natural gas [21,22], aircraft remaining useful life [23], and carbon emissions [24,25]. In addition, grey models are widely applied in the areas of air pollution [26], traffic flow analysis [27], industrial development [28,29], landslide assessment [30], and others. Grey models have proven to be effective in forecasting epidemics since COVID-19 emerged, thus providing a foundation for forming epidemic prevention policies in various countries [31,32].
GM(1,1) is the simplest and a core grey model, but it also possesses numerous drawbacks, including unstable performance, restricted adaptability, low simulation accuracy, and high prediction error [33]. To reduce the prediction error, scholars have optimized GM(1,1) in different ways, thus providing a theoretical basis for expanding the application field of GM(1,1) [34]. The optimization methods are mainly based on the following strategies. The first strategy involves the processing of raw data. GM(1,1) can undergo enhancements by increasing the smoothness of the original data. For example, a logarithmic transformation could be performed on the original data [35], a cotangent function could be used to transform the original data [36], or a weighted buffer operator [37] or weakened buffer operator [38] could be used to preprocess the original data. Fractional-order accumulation is applied to replace the original integer-order accumulation strategy and improve the applicability of this method to cases with nonexponential series [39]. The second strategy involves the optimization of initial values. The selection of initial conditions also plays a large role in forecast accuracy. In the classic GM(1,1), the first value of the series is used to establish the initial value condition. However, this initial condition may not satisfy the priority of new information [40]. Thus, the first component of the first-order accumulation generation sequence is used as the initial condition [41]. Additionally, the weighted sum of the components of the first-order accumulation generation sequence is used as the initial condition [42]. By optimizing the objective function and considering the minimum average relative error criterion, the optimal initial value is selected [43]. Optimizing the background values falls into the third category. The formula used for determining the background values in the GM(1,1) can affect the forecasting result. Therefore, to improve the performance of GM(1,1), the background value formula must be improved [44]. For example, a new background value optimization method was proposed based on the number of grey features [45]. The expression of background values can be derived based on a nonhomogeneous exponential function [46]. Additionally, a first-order cumulative sequence was regarded as a homogeneous exponential sequence to optimize the background values [47]. In another study, a mathematical method of variable parameters was used to calculate the background value [48,49]. The fourth category involves the optimization of model parameters. In the GM(1,1), the least squares method (LSM) is typically used for parameter estimation to minimize the sum of the squares of the fitting errors and determine the development coefficient and grey action. However, when the original dataset is large or ill conditioned, ill-conditioned results may be obtained, thus reducing the applicability of the model. To improve the robustness, the optimal parameters have been computed using various optimization algorithms. Some examples include the simulated annealing algorithm [50], moth flame optimization [51], the marine predator algorithm [52], and particle swarm optimization [53]. By using these optimization algorithms, the grey model has been improved in terms of prediction accuracy. The fifth category involves the optimization of the structure. For example, NGM(1,1,k), NGM(1,1,k,c), GMP(1,1,n), and GM(1,1,u (t)) were constructed by modifying the grey action [54,55,56,57]. A full-order time-power grey prediction model was constructed by adaptively changing the model structure and parameters [58]. For predictions involving nonhomogeneous exponential series, a varistructure grey model with speed adaptation was proposed [59]. For real problems involving nonlinear time series prediction, nonlinear GM(1,1) power models have been proposed, including the grey Verhulst model [60], Weibull–Bernoulli grey model [61], nonhomogeneous grey Bernoulli model [53], and conformable fractional nonhomogeneous grey Bernoulli model [22]. The sixth category involves building combined grey models. Combined models can be formed by combining a grey model and an artificial intelligence method or a statistical analysis model to improve the predictive performance. For instance, the Markov model and ARIMA model were established by incorporating the grey prediction model [62,63]. The ARIMA model was combined with the GM(1,1) and applied to forecast energy consumption in China [64]. The GM(1,1) was combined with an exponential smoothing model and an ANN model and successfully applied for the prediction of automobile life cycles [65]. Additionally, a grey prediction model was combined with a neural network and applied to predict the degradation of fuel cells [66].
The incorporation of new information can lead to an improvement in forecast accuracy. Therefore, the priority of new information has been highly valued in modeling. Generally, the rolling prediction mechanism is applied to construct an optimization model by utilizing the latest information [67,68,69]. Through this mechanism, new prediction information is continuously added to the modeling data, thereby improving its efficiency. Additionally, GM(1,1) can be modified to form GOM(1,1) by improving the accumulation mode and introducing a reverse accumulation operation, using new data to present the prioritization [70]. Unlike the accumulation method used in the GOM(1,1) model, which cannot represent prioritization, the fractional-order accumulation operation and fractional-order reverse accumulation operation comply with the principle of new information prioritization and their scope of application can be extended to incremental sequences [39]. Accordingly, scholars successively developed the fractional Hausdorff grey model [71]), fractional accumulation discrete grey model [72], and other models. In view of the complex calculation process associated with fractional accumulation, a novel model, CFGM, was constructed by Ma et al. [73]. Additionally, the models CFNHGBM(1,1,k) [22], CFGOM(1,1) [74], CFGNOM (1,1) [75], and other similar models have been developed.
1.3. Contributions and Structure of This Paper
Overall, GM(1,1) is being continuously optimized, and the optimization methods used are becoming increasingly diversified. However, different error criteria are generally applied to assess the predictive performance of grey models in the literature, and a unified, reasonable, and standardized error evaluation system has not been established. In addition, most studies have examined how well a model uses the latest information from a disturbance perspective and have rarely assessed whether the forecasting results can describe the characteristics of new data by optimizing the error evaluation criteria. Therefore, this paper proposes a new optimized grey model OGMW (1,1) to address the above shortcomings and predicts China’s primary energy, oil, coal consumption, and CO2 emissions based on the validation of the model’s effectiveness.
- (1)
- This paper proposes a novel weighted error evaluation criterion, which emphasizes the significance of new data by assigning greater weight to the deviation calculations of such data. This enables a more precise capture and reflection of the changing characteristics of new data, fully embodying the principle of prioritizing new information.
- (2)
- Based on the new error evaluation criterion, optimizations have been made to the development coefficient a, grey action b, and parameter C in the time response formula of the traditional GM(1,1) model. Consequently, a new optimized model, OGMW(1,1), has been proposed, aiming to further enhance prediction accuracy and applicability.
- (3)
- To validate the practical effectiveness of the OGMW(1,1), we select four representative cases for application and testing. The results indicate that, compared with traditional models such as GM, GMO, and ARM, the OGMW(1,1) exhibits superior prediction performance, demonstrating its advantages in handling complex data sequences.
- (4)
- Given the excellent prediction capabilities of the OGMW(1,1), we further applied it to forecast primary energy, oil, and coal consumption and CO2 emissions in China from 2021 to 2027. The objective is to provide scientific bases and forward-looking data support for energy policy formulation and environmental protection strategies.
The remainder of this paper is structured in the following manner. In Section 2, we introduce the weighted error evaluation criteria that prioritize new information. In Section 3, the optimized GM(1,1) with weighted error evaluation criteria (OGMW(1,1)) and the related properties are introduced. In Section 4, the validity of the new model is explored using three cases from the literature. In Section 5, four examples involving primary energy, oil, and coal consumption and CO2 emissions in China are explored to assess the effectiveness of the OGMW(1,1) and forecast the related trends over the next five years. In Section 6, the conclusions are given.
2. Weighted Error Evaluation Criteria
With the so-called new information priority, new data are deemed to provide more important information than old data. Thus, there is more information in than in . A model can provide good prediction performance only if the most recent data characteristics of a sequence are considered. Therefore, in the modeling process, we should fully consider the priority of new information. Similarly, this principle should be followed when evaluating the results of a model.
Next, we consider an example. Assume that a raw non-negative sequence is and that sequences and are modeling results based on two different methods. A scatter diagram of the three sequences is shown in Figure 1. The last two numbers of sequence deviate from the original value set, the first two numbers of sequence deviate from the original value set, and the degree of deviation is the same. Therefore, which modeling result is better?
Figure 1.
Scatter diagram of sequences Y(0) and Z(0) and the original sequence.
Using the existing error evaluation criteria, the mean absolute percentage error (MAPE), mean absolute error (MAE), and mean squared error (MSE), the following results can be obtained:
Based on the three existing evaluation criteria, the accuracy of the two modeling results seems to be the same, but is this truly the case? According to the prioritization of new information, the ability of a model to use new information and capture the most recent characteristics of an original sequence is very important. Considering the importance of new information, a deviation associated with new data has a greater impact on the result than do variations in the old data. Therefore, only when the new data deviate little can enhanced prediction performance be achieved. In the series, only the old data deviate, and the most recent data do not deviate, so the modeling result is better than that for the other series because the new information is more appropriate for modeling and prediction. Therefore, when evaluating the error of a model, the weight of the deviation of new data should be greater than the weights for other data. However, the existing evaluation indexes treat old and new data equally. Considering this deficiency, new weighted error evaluation criteria are proposed, which are defined as follows:
Definition 1.
The overall absolute error (WAE) and squared error (WSE) with increasing weight values are computed as follows:
Based on the WAE and WSE, the previous example is revisited:
Obviously, compared with the original sequence, the error for sequence is greater than that for , so is the better result, which is consistent with our analysis above. However, there is another problem in this case. If a value in the original sequence is very large, even if the modeling result is only slightly offset from the original sequence, very large WAE and WSE values will be produced. How can we better evaluate the forecasting accuracy? To solve this problem, the concept of relative error is considered, and an evaluation index for the relative weighted error is proposed. This index is defined as follows.
Definition 2.
The relative weighted absolute error (RWAE) and the relative weighted square error (RRWSE) are calculated as follows:
The magnitudes of RWAE and RRWSE depend on the values of WAE and WSE when the original sequence remains unchanged. In this study, when or , the result of a model is considered reasonable.
3. The Optimized GM(1,1) Model with Weighted Error Evaluation Criteria (OGMW(1,1))
Based on the GM(1,1), the optimization of the development coefficient, grey action, and time response function parameter in the grey model under the weighted error evaluation criteria mentioned above is discussed, and a data example is used to illustrate the process of the optimized model.
3.1. Model Optimization
Definition 3.
Set the initial sequence as , where the symbol represents transposition. is the first-order cumulative generation sequence (1-AGO) of the original sequence, where
Then,
is called the GM(1,1), where is the nearest mean generation sequence of . The whitening equation is
As shown in Formula (9), parameters and can directly affect the predictive performance. To reasonably estimate and , the least squares criterion is adopted in many models; that is,
where
We use the weighted error evaluation criteria when comparing the advantages and disadvantages of different grey prediction models. However, in the model optimization algorithm, if we continue to minimize the sum of squared errors and use the LSM to estimate the model parameters rather than minimizing the weighted error, a disconnect between model optimization and model tests will occur, and the weighted error of the model may not reach a minimum. Therefore, the parameter estimation method is optimized, and the expressions for a and b are as follows, as shown in Appendix A.
In accordance with Equation (10), the following is an expression for the time response function:
In the GM(1,1), in the time response function is obtained by setting the initial value to . In this way, the modeled fitting curve must pass through the point (1, ); however, this approach does not represent the prioritization of the latest information or the criterion of minimizing the overall weighting error. Therefore, the parameter in the time response function is directly determined based on the minimum WSE, as shown in Appendix B.
In summary, the above parameter optimization model and time response function used to improve the GM(1,1) are combined to form the OGMW(1,1); a direct expression for the time response function is
The final model formula is
3.2. Data Example
In this section, the OGMW(1,1) is used to model a group of random positive sequences to illustrate the process of the optimized model.
According to Formulas (8) and (9), the first-order cumulative generation sequence of the initial sequence is , and the immediate mean generation sequence is ; then, the following matrix can be obtained:
According to Formulas (12) and (13), and can be obtained. The parameter in the time response formula can be calculated, and the time response formula is
The final reduction formula is
According to the final reduction formula, OGMW(1,1) can be established. The simulated values of this random sequence are listed in Table 1. According to the simulated values, from Formulas (7) and (9), it is easy to calculate the relative mean weighted variance root of the simulation results as RRWSE = 4.7518%. The simulation curve and error are shown in Figure 2. The simulation results of the optimized OGMW(1,1) fit the original data well, and the optimized model is effective and reasonable.
Table 1.
Simulation results of the OGMW(1,1) for a random sequence.
Figure 2.
Fitting curve and error of the OGMW(1,1) results.
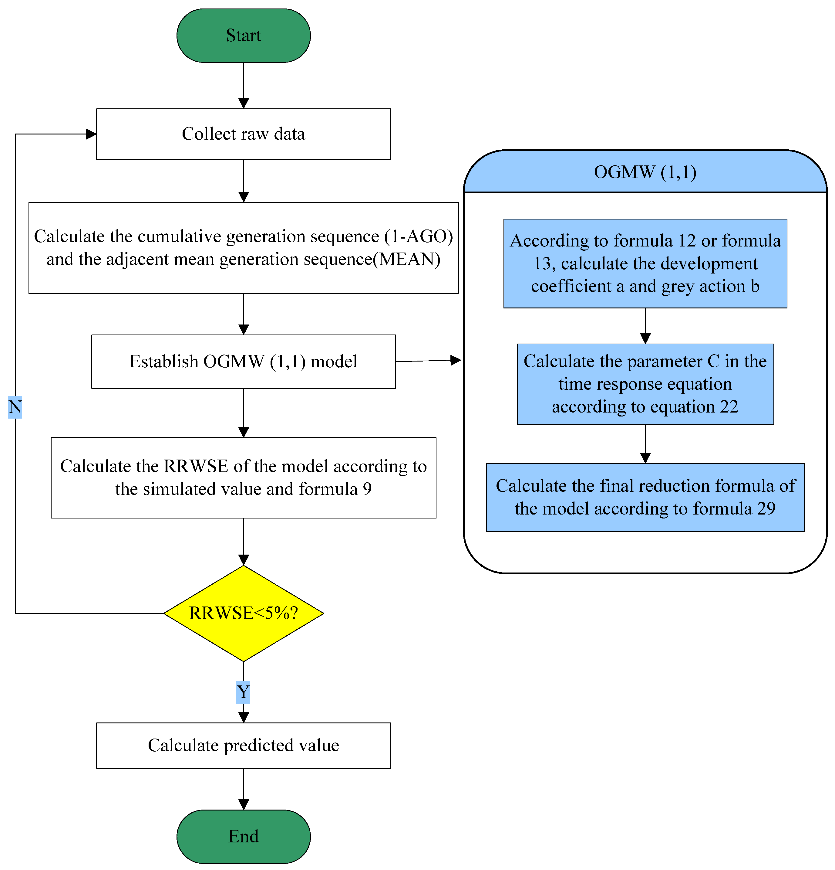
3.3. Modeling Process
The flow chart in Figure 3 shows how to employ the OGMW(1,1) model for forecasting and illustrates the modeling process.
Figure 3.
Flow chart of the OGMW(1,1).
4. Validation of the OGMW(1,1) Model
Now, we use three cases from the literature to verify the validity of the OGMW(1,1). To effectively illustrate the predictive performance of OGMW(1,1), we use the initial value optimization model GMO(1,1) [41], the traditional GM(1,1), and the autoregressive moving average model (ARIMA) as benchmark models. For convenience of expression, GMO, GM, and ARIMA are used to abbreviate these models.
Case 1.
We consider an example from [41], which provides sample data. Given the small amount of data, we use the full data for modeling and compare the performance of each model for fitting small systems. The prediction results are listed in Table 2. The curve fitting results are shown in Figure 4. The errors of the prediction results are shown in Figure 5. We can see that the modeling results of the ARIMA model in this small sample are poor, with large errors and more serious deviations from the raw sequence. The modeling results of the three grey models are closer; from Figure 4, the three modeling curves are closer, and all fit the original data curve. From Table 2 and Figure 5, the OGMW yields the most optimal modeling outcomes, followed closely by the GMO, while the ARIMA model performs the least favorably in terms of modeling results. Therefore, in this case, the OGMW has the best performance.
Table 2.
Forecasting results for Case 1.
Figure 4.
Curves of the forecasting results for Case 1.
Figure 5.
Error values of the forecasting results for Case 1.
Case 2.
We consider a case from [29], which provides the output values of China’s high-tech industries for the years 2009–2015. We build four models using data from 2009–2013 to predict 2014–2015. The prediction results are listed in Table 3. The curve fitting results are shown in Figure 6. The prediction errors are shown in Figure 7. From Table 3, the OGMW has the lowest modeling error and the ARIMA model has the largest modeling error in both the simulation and prediction phases. From Figure 6, similar to Case 1, the modeling results of the three grey models are similar. However, from Figure 7, the modeling error of the OGMW decreases as time passes, which indicates that the OGMW makes full use of new information and thus further improves its prediction performance. Overall, the OGMW demonstrates optimal performance in this case.
Table 3.
Forecasting results for Case 2.
Figure 6.
Curves of the forecasting results for Case 2.
Figure 7.
Error values of the forecasting results for Case 2.
Case 3.
We consider an example from [28], which provides the capital intensity of the new energy industry in China for the years 2010–2016. We build four different models using data from 2010–2014 and predict the system for 2015–2016. The prediction results are listed in Table 4, and the curve fitting results are shown in Figure 8. The errors of the prediction results are shown in Figure 9. Similar to the previous two cases, the modeling curves of the three grey models are closer, but the modeling curve of the ARIMA model in this case is a straight line, which illustrates the inapplicability of ARIMA in this case. From Figure 9, although the errors of the OGMW are larger than those of the OGM and GM models in the first three years, the errors of the OGMW are the smallest among the three grey models in the last four years. This phenomenon reflects the intention of constructing the OGMW in this paper: the closer the modeling results are to the latest characteristics of the system, the better the prediction performance. From Table 4, The OGMW stands out as the most efficient, exhibiting the smallest simulation and prediction errors, thereby achieving optimal performance in this particular case.
Table 4.
Forecasting results for Case 3.
Figure 8.
Curves of the forecasting results for Case 3.
Figure 9.
Error values of the forecasting results for Case 3.
In the above three cases, the ARIMA model shows the worst modeling performance, which indicates that the grey model has better applicability in such small-sample modeling. Additionally, among the three grey models, the OGMW has the best modeling performance, and the OGM is the second best, which proves the effectiveness of the method proposed in this paper. From the three error plots, compared with the other two grey models, the error of the OGMW may be large in the early stage, but its error is smaller in the later stage, indicating that the closer the information is to the latest state of the system, the better the fit of the OGMW, which further reflects the priority of latest information and improves the prediction performance.
5. Application of the OGMW(1,1)
Consequently, the OGMW(1,1) introduces a new weighted error evaluation criterion that highlights the significance of new data, enabling it to more precisely capture the characteristics of data variations and enhance prediction accuracy. With the proposal of the dual carbon goals, China is accelerating its transition towards a low-carbon energy system. Accurate predictions can provide data support and decision-making evidence for China to achieve its dual carbon targets, assist the government in formulating more scientific and rational energy policies and emission reduction measures, and play a crucial role in advancing global climate governance. Therefore, the OGMW(1,1) is applied to simulate and forecast energy consumption (including primary energy, oil, and coal) and CO2 emissions in China. First, to illustrate the predictive performance of OGMW(1,1), we use GMO, GM, and ARIMA for comparison. The modeling accuracy is compared for energy consumption and CO2 emissions data in China from 2014 to 2020. Finally, the OGMW(1,1) is applied to forecast energy consumption and CO2 emissions in China from 2021 to 2027.
The energy consumption and CO2 emissions data are from the BP, as presented in Figure 10. Recently, due to the rapid economic development in China, primary energy and oil consumption have steadily increased. Coal consumption first decreased and then increased, and the proportion of coal consumption was still very high, accounting for more than half of the primary energy consumption in China. Figure 10 also shows that CO2 emissions decreased to some extent from 2014 to 2016, but after 2016, CO2 emissions increased by nearly 200 million tons per year.
Figure 10.
Primary energy, oil, and coal consumption and CO2 emissions in China from 2014 to 2020.
5.1. Model Comparison
For these four sets of data, based on the values from 2014 to 2018, we constructed a model and predicted the values from 2019 to 2020. Then, we compared these values to understand the degree to which each model captured trends and evaluated its simulation and prediction performance. The prediction errors for primary energy, oil, and coal consumption and CO2 emissions are listed in Table 5. The curve fitting results are shown in Figure 11, Figure 12, Figure 13 and Figure 14. The errors of the prediction results are shown in Figure 15, Figure 16, Figure 17 and Figure 18. The three curves of OGMW, GMO, and GM in Figure 12 almost overlap, and the curves of GMO and GM in Figure 13 overlap; therefore, the differences between them are not significant.
Table 5.
Prediction error.
Figure 11.
Curves of the forecasting results for primary energy consumption.
Figure 12.
Curves of the forecasting results for oil consumption.
Figure 13.
Curves of the forecasting results for coal consumption.
Figure 14.
Curves of the forecasting results for CO2 emissions.
Figure 15.
Error values of the forecasting results for primary energy consumption.
Figure 16.
Error values of the forecasting results for oil consumption in China.
Figure 17.
Error values of the forecasting results for coal consumption.
Figure 18.
Error values of the forecasting results for CO2 emissions.
From Figure 11, Figure 12, Figure 13, Figure 14, Figure 15, Figure 16, Figure 17 and Figure 18, we can obtain the following conclusions. First, among the four models, the error values of the ARIMA model are the highest. The four fitting diagrams show that the modeling results of the three grey models are relatively similar, and the modeling results of ARIMA deviate greatly from the original sequence; notably, the modeling results for coal consumption and CO2 emissions are plotted along a horizontal line, indicating that the grey model has significant advantages in small-sample data modeling. Second, in the simulations of primary energy consumption, coal consumption, and CO2 emissions, the OGMW yields the lowest error and the highest accuracy. From the four error diagrams, in most cases, the results of the OGMW deviate less from the initial data than do the other results, which suggests that the optimization method proposed in this paper is effective and reasonable, can utilize the original sequence for modeling, and can enhance the predictive capability of the GM(1,1); thus, the weighted error evaluation criteria proposed in this paper are reasonable and effective. Third, from the prediction results for the four examples, the OGMW yields the lowest prediction error; that is, it provides the highest prediction accuracy, which indicates that the latest information can be effectively incorporated into the OGMW to achieve accurate prediction.
5.2. Forecasting Results for the Next Five Years
According to the comparison of the modeling results for the four cases above, among the models considered, the OGMW yields the highest simulation accuracy and prediction accuracy. Therefore, we utilize the OGMW to forecast primary energy, oil, and coal consumption and CO2 emissions trends in China from 2021 to 2027. The prediction results are listed in Table 6. The RRWSEs of the simulation results for the four groups of data are less than 1%, which suggests that the model provides good simulation performance and accurate predictions.
Table 6.
Forecasting results of the OGMW from 2021 to 2025.
The forecasting results indicate that primary energy, oil, and coal consumption and CO2 emissions in China are expected to increase from 2021 to 2027. Notably, primary energy consumption will rise by 33.05 exajoules, up 22.7%; oil consumption will rise by 7.12 exajoules, up 25%; and coal consumption will rise by 2.83 exajoules, up 3.4%. Additionally, CO2 emissions are expected to increase by 1092.8 million tons, an increase of 11%. This trend significantly diverges from China’s proposed carbon neutrality goal for 2060 and may pose multifaceted challenges to the achievement of this objective. On the one hand, the growth rates of China’s primary energy consumption and oil consumption remain high, indicating that China still heavily relies on fossil fuels for energy consumption, which contradicts the substantial reduction in fossil fuel use required by the carbon neutrality target. On the other hand, the continuous increase in carbon emissions undoubtedly exacerbates the difficulty in achieving the carbon neutrality goal. The forecast results also highlight the inertia of the current energy consumption and carbon emission patterns, suggesting that to achieve the carbon neutrality target, policymakers need to adopt more decisive and effective measures to reverse this trend. These measures include but are not limited to increasing investment in clean energy, promoting energy efficiency, and implementing stricter carbon emission control policies. However, the implementation of these policies requires time and resources and may face resistance from industries and the public.
6. Conclusions
In this paper, weighted error evaluation criteria considering the priority of new information are proposed. Under the error evaluation criteria, the development coefficient , grey action , and parameter in the time response formula of the GM(1,1) are optimized to obtain a new optimization model OGMW(1,1). A data example is applied to illustrate the calculation process of the OGMW(1,1). Three cases are explored to assess the effectiveness of the OGMW(1,1), and the trends of primary energy, oil, and coal consumption and CO2 emissions in China are predicted from 2021 to 2027. The conclusions are as follows: First, the new weighted error evaluation criteria are effective and reasonable, and they can be used to effectively test whether the grey model can utilize the most recent information for modeling. Second, according to the new weighted error evaluation criteria, the optimal development coefficient and ash action of the grey model are calculated, and the parameters of the time response function can be optimized. The results show that the optimization method is reasonable. Third, compared with the traditional GM, GMO, and ARIMA models, the optimized OGMW(1,1) yields higher simulation and prediction performance and is better at utilizing new information. Fourth, primary energy, oil, and coal consumption and CO2 emissions in China are expected to increase from 2021 to 2027. Notably, primary energy consumption will rise by 33.05 exajoules, up 22.7%; oil consumption will rise by 7.12 exajoules, up 25%; and coal consumption will rise by 2.83 exajoules, up 3.4%. Additionally, CO2 emissions are expected to increase by 1092.8 million tons, an increase of 11%.
According to the forecast results, China’s energy consumption and carbon emissions will continue to increase. Therefore, in order to achieve the 2030 carbon peak and 2060 carbon neutrality goals as scheduled, a series of energy conservation and emission reduction measures should be strictly implemented. First, further promotion of the optimization and upgrading of the energy structure is essential. Forecasts indicate that China’s primary energy, oil, and coal consumption will continue to increase in the coming years, posing a challenge to achieving carbon neutrality goals. Therefore, policymakers should intensify investment in clean and renewable energy sources, accelerate the development of renewable energy such as wind and solar power, and reduce dependence on traditional fossil fuels. By increasing the share of renewable energy in energy consumption, carbon emissions can be effectively reduced, laying a solid foundation for the realization of carbon neutrality objectives. Second, more stringent carbon emission control policies should be implemented. Forecasts suggest that carbon emissions will continue to grow in the next few years, posing a severe threat to environmental protection and climate change mitigation. Consequently, the government should introduce stricter carbon emission standards and focus on regulating and restricting high-emission industries. Simultaneously, enterprises should be encouraged to adopt low-carbon technologies and production processes to improve energy efficiency. Furthermore, research and promotion of carbon reduction technologies such as carbon capture, utilization, and storage (CCUS) should be strengthened to effectively reduce carbon emissions. Third, the transformation of energy consumption patterns should be promoted. In the future, China should encourage residents and enterprises to adopt more energy-efficient lifestyles and production methods to reduce unnecessary energy waste. The government can guide the public and enterprises to form energy-saving awareness by introducing energy-saving policies and raising energy prices. Meanwhile, the promotion and subsidy of energy-saving products should be increased to raise their market share, thereby promoting the transformation of energy consumption patterns. Fourth, international cooperation and exchanges should be strengthened. Climate change is a global issue that requires the joint efforts of all countries. China should actively participate in global climate change governance and strengthen cooperation and exchanges with other countries in clean energy, carbon reduction technologies, etc. By sharing experiences and jointly developing new technologies, the global goal of carbon neutrality can be advanced.
Although the new error evaluation criteria proposed in this paper consider the priority of new information, this evaluation can be applied to other grey models or prediction methods to better evaluate the modeling performance. Additionally, due to the fact that the OGMW(1,1) is derived from the traditional GM(1,1), it possesses a relatively simple structure and a certain scope of application. This may render it difficult to adapt to complex and dynamic environments, such as volatile data and periodic data. This paper does not discuss how these criteria can be used to optimize the parameter in the time response function; this is a topic that should be considered in future research and deserves the attention of scholars.
Funding
This work was supported by the National Social Science Fund of China (No. 22XTJ004) and the Shaanxi Soft Science Foundation (No. 2024ZC-YBXM-102).
Data Availability Statement
The datasets analyzed in this paper are available from the corresponding author upon reasonable request.
Conflicts of Interest
The authors declare no conflicts of interest.
Nomenclature
| 1-AGO | First-order accumulative generation operator |
| GM(1,1) | Grey model |
| NGM(1,1) | Nonhomogeneous grey model |
| GMO(1,1) | Grey model with initial value optimization |
| OGMW(1,1) | Optimized GM(1,1) with weighted error evaluation criteria |
| ARIMA | Autoregressive moving average model |
| SVM | Support vector machine |
| RWAE | Relative weighted absolute error |
| RRWSE | Relative weighted square error |
| MSE | Mean squared error |
| MAPE | Mean absolute percentage error |
| MAE | Mean absolute error |
Appendix A
Theorem A1.
Let the sequences , , and be as shown in Definition 2; then, for the minimum WSE, the estimation of must satisfy
where
Alternatively, and can be expressed directly as follows:
Proof.
In accordance with the expression of the GM(1,1),
Therefore, is used instead of . Additionally, from the WSE equation, the weighting error of the model is
Then, the that minimizes should meet the following conditions:
After sorting we have
According to Formula (17),
Moreover, according to Formula (17), we can obtain the following expression:
After sorting we have
This completes the proof. □
Appendix B
Theorem A2.
On the basis of Definition 1, according to the minimum weighted error criterion, the parameter in the time response function must satisfy
Proof.
Based on the time response function, , the WSE of the model is
The parameter that minimizes the WSE should meet the following condition:
After sorting, we can obtain
This completes the proof. □
References
- Wang, M.X.; Wang, H.P. Spatial distribution patterns and influencing factors of PM2.5 pollution in the Yangtze River Delta: Empirical analysis based on a GWR model. Asia-Pac. J. Atmos. Sci. 2021, 57, 63–75. [Google Scholar] [CrossRef]
- Xu, B.; Lin, B. Carbon dioxide emissions reduction in China’s transport sector: A dynamic VAR (vector autoregression) approach. Energy 2015, 83, 486–495. [Google Scholar] [CrossRef]
- Jamil, R. Hydroelectricity consumption forecast for Pakistan using ARIMA modeling and supply-demand analysis for the year 2030. Renew. Energy 2020, 154, 1–10. [Google Scholar] [CrossRef]
- Zou, T.; Guo, P.B.; Li, F.R.; Wu, Q.L. Research topic identification and trend prediction of China’s energy policy: A combined LDA-ARIMA approach. Renew. Energy 2024, 220, 119619. [Google Scholar] [CrossRef]
- Mirza, F.M.; Kanwal, A. Energy consumption, carbon emissions and economic growth in Pakistan, dynamic causality analysis. Renew. Sustain. Energy Rev. 2017, 72, 1233–1240. [Google Scholar] [CrossRef]
- Xu, X.; Xiao, B.; Li, C.Z. Analysis of critical factors and their interactions influencing individual’s energy conservation behavior in the workplace, a case study in China. J. Clean. Prod. 2021, 286, 124955. [Google Scholar] [CrossRef]
- Oliveira, E.M.D.; Oliveira, F.L.C. Forecasting mid-long term electric energy consumption through bagging ARIMA and exponential smoothing methods. Energy 2018, 144, 776–788. [Google Scholar] [CrossRef]
- Mo, S.; Wang, T. Spatial-temporal evolution and peak prediction of embodied carbon emissions in China’s interregional trade. Front. Public Health 2022, 10, 1010521. [Google Scholar] [CrossRef]
- Munkhammar, J.; Meer, D.D.; Widén, J. Very short term load forecasting of residential electricity consumption using the Markov-chain mixture distribution (MCM) model. Appl. Energy 2021, 282, 116180. [Google Scholar] [CrossRef]
- Xu, G.; Schwarz, P.; Yang, H. Determining China’s CO2 emissions peak with a dynamic nonlinear artificial neural network approach and scenario analysis. Energy Policy 2019, 128, 752–762. [Google Scholar] [CrossRef]
- Yan, S.R.; Zhang, Y.X.; Sun, H.D.; Wang, A.P. A real-time operational carbon emission prediction method for the early design stage of residential units based on a convolutional neural network: A case study in Beijing, China. J. Build. Eng. 2023, 75, 106994. [Google Scholar] [CrossRef]
- Zhu, M.; Zheng, S.Y.; Guo, Y.; Song, Y.P. Energy price prediction based on decomposed price dynamics: A parallel neural network approach. Appl. Soft Comput. 2024, 164, 111972. [Google Scholar] [CrossRef]
- Kaytez, F. A hybrid approach based on autoregressive integrated moving average and least-square support vector machine for long-term forecasting of net electricity consumption. Energy 2020, 197, 117200. [Google Scholar] [CrossRef]
- Sun, W.; Zhang, J.J. A novel carbon price prediction model based on optimized least square support vector machine combining characteristic-scale decomposition and phase space reconstruction. Energy 2022, 253, 124167. [Google Scholar] [CrossRef]
- Li, Z.; Qin, Y.; Hou, S.D.; Zhang, R.; Sun, H.X. Renewable energy system based on IFOA-BP neural network load forecast. Energy Rep. 2020, 6, 1585–1590. [Google Scholar] [CrossRef]
- Jin, N.; Yang, F.; Mo, Y.C.; Zeng, Y.K.; Zhou, X.K.; Yan, K.; Ma, X. Highly accurate energy consumption forecasting model based on parallel LSTM neural networks. Adv. Eng. Inform. 2022, 51, 101442. [Google Scholar] [CrossRef]
- Deng, J.L. Control problems of grey systems. Syst. Control Lett. 1982, 5, 288–294. [Google Scholar]
- Wang, H.P.; Zhang, Z. Forecasting per capita energy consumption in China using a spatial discrete grey prediction model. Systems 2023, 11, 285. [Google Scholar] [CrossRef]
- Liu, X.M.; Li, S.H.; Gao, M.N. A discrete time-varying grey Fourier model with fractional order terms for electricity consumption forecast. Energy 2024, 296, 131065. [Google Scholar] [CrossRef]
- Wu, W.Q.; Ma, X.; Zeng, B.; Wang, Y.; Cai, W. Forecasting short-term renewable energy consumption of China using a novel fractional nonlinear grey Bernoulli model. Renew. Energy 2019, 140, 70–87. [Google Scholar] [CrossRef]
- Liu, C.; Wu, W.Z.; Xie, W.L.; Zhang, T.; Zhang, J. Forecasting natural gas consumption of China by using a novel fractional grey model with time power term. Energy Rep. 2021, 7, 788–797. [Google Scholar] [CrossRef]
- Qin, F.L.; Tong, M.Y.; Huang, Y.; Zhang, Y.B. Modeling, prediction and analysis of natural gas consumption in China using a novel dynamic nonlinear multivariable grey delay model. Energy 2024, 305, 132105. [Google Scholar] [CrossRef]
- Liu, L.Y.; Liu, S.F.; Yang, Y.J.; Guo, X.J.; Sun, J.H. A generalized grey model with symbolic regression algorithm and its application in predicting aircraft remaining useful life. Eng. Appl. Artif. Intell. 2024, 136, 108986. [Google Scholar] [CrossRef]
- Liu, J.B.; Yuan, X.Y.; Lee, C.C. Prediction of carbon emissions in China’s construction industry using an improved grey prediction model. Sci. Total Environ. 2024, 938, 173351. [Google Scholar] [CrossRef]
- Gu, H.L.; Wu, L.F. Pulse fractional grey model application in forecasting global carbon emission. Appl. Energy 2024, 358, 122638. [Google Scholar] [CrossRef]
- Xiong, P.P.; Huang, S.; Peng, M.; Wu, X.H. Examination and prediction of fog and haze pollution using a Multi-variable Grey Model based on interval number sequences. Appl. Math. Model. 2020, 77, 1531–1544. [Google Scholar] [CrossRef]
- Xiao, X.P.; Duan, H.M.; Wen, J.H. A novel car-following inertia gray model and its application in forecasting short-term traffic flow. Appl. Math. Model. 2020, 87, 546–570. [Google Scholar] [CrossRef]
- Zheng, H.H.; Li, Q.; Wang, Z.X. Predicting the capital intensity of the new energy industry in China using a new hybrid grey model. Comput. Ind. Eng. 2018, 126, 507–515. [Google Scholar] [CrossRef]
- Ding, S. A novel discrete grey multivariable model and its application in forecasting the output value of China’s high-tech industries. Comput. Ind. Eng. 2019, 127, 749–760. [Google Scholar] [CrossRef]
- Wu, L.Z.; Li, S.H.; Huang, R.Q.; Xu, Q. A new grey prediction model and its application to predicting landslide Displacement. Appl. Soft Comput. 2020, 95, 106543. [Google Scholar] [CrossRef]
- Saxena, A. Grey forecasting models based on internal optimization for Novel Corona virus (COVID-19). Appl. Soft Comput. 2021, 111, 107735. [Google Scholar] [CrossRef]
- Ceylan, Z. Short-term prediction of COVID-19 spread using grey rolling model optimized by particle swarm optimization. Appl. Soft Comput. 2021, 109, 107592. [Google Scholar] [PubMed]
- Li, J.R.; Wang, R.; Wang, J.Z.; Li, Y.F. Analysis and forecasting of the oil consumption in China based on combination models optimized by artificial intelligence algorithms. Energy 2018, 144, 243–264. [Google Scholar] [CrossRef]
- Xiao, X.P.; Yang, J.W.; Mao, S.H.; Wen, J.H. An improved seasonal rolling grey forecasting model using a cycle truncation accumulated generating operation for traffic flow. Appl. Math. Model. 2017, 51, 386–404. [Google Scholar] [CrossRef]
- Cui, L.Z.; Liu, S.F. Grey forecasting model based on data transformation technology. Syst. Eng. 2010, 28, 104–107. [Google Scholar]
- Ye, J.; Dang, Y.G.; Liu, Z. Grey prediction model of interval grey numbers based on cotangent function transformation. Control Decis. 2017, 4, 688–694. [Google Scholar]
- Wang, Y.; Zhang, Y.Y.; Nie, R.; Chi, P.; He, X.B.; Zhang, L. A novel fractional grey forecasting model with variable weighted buffer operator and its application in forecasting China’s crude oil consumption. Petroleum 2022, 8, 139–157. [Google Scholar] [CrossRef]
- Li, Z.K.; Hu, X.; Guo, H.; Xiong, X. A novel weighted average weakening buffer operator based fractional order accumulation seasonal grouping grey model for predicting the hydropower generation. Energy 2023, 277, 127568. [Google Scholar] [CrossRef]
- Wu, L.F.; Liu, S.F.; Yao, L.G.; Yan, S.L.; Liu, D.L. Grey system model with the fractional order accumulation. Commun. Nonlinear Sci. Numer. Simul. 2013, 18, 1775–1785. [Google Scholar] [CrossRef]
- Guo, X.P.; Dang, Y.G.; Ding, S.; Cai, Z.J.; Li, Y. A new information priority grey prediction model for forecasting wind electricity generation with targeted regional hierarchy. Expert Syst. Appl. 2024, 252, 124199. [Google Scholar] [CrossRef]
- Dang, Y.G.; Liu, S.F.; Chen, K.J. The GM models that x(n) be taken as initial value. Kybernetes 2004, 33, 247–254. [Google Scholar]
- Xiong, P.P.; Dang, Y.G.; Yao, T.X.; Wang, Z.X. Optimal modeling and forecasting of the energy consumption and production in China. Energy 2014, 77, 623–634. [Google Scholar] [CrossRef]
- Ding, S.; Dang, Y.G.; Xu, N.; Wei, L. Modeling and optimizing the grey model NGOM(1,1) for the approximation non-homogenous decreasing series. Control Decis. 2017, 32, 1457–1464. [Google Scholar]
- Zeng, B.; Li, C. Improved multi-variable grey forecasting model with a dynamic background-value coefficient and its application. Comput. Ind. Eng. 2018, 118, 278–290. [Google Scholar] [CrossRef]
- Shih, C.S.; Hsu, Y.T.; Yeh, J.; Lee, P.C. Grey number prediction using the grey modification model with progression technique. Appl. Math. Model. 2011, 35, 1314–1321. [Google Scholar] [CrossRef]
- Truong, D.Q.; Ahn, K.K. An accurate signal estimator using a novel smart adaptive grey model SAGM(1,1). Expert Syst. Appl. 2012, 39, 7611–7620. [Google Scholar] [CrossRef]
- Wang, Y.H.; Liu, Q.; Tang, J.R.; Cao, W.B. Optimization approach of background value and initial item for improving prediction precision of GM(1,1) model. J. Syst. Eng. Electron. 2014, 25, 77–82. [Google Scholar] [CrossRef]
- Xu, N.; Dang, Y.G. Characteristic adaptive GM(1,1) model and forecasting of Chinese traffic pollution emission. Syst. Eng. Theory Pract. 2018, 38, 187–196. [Google Scholar]
- Ma, X.; Wu, W.Q.; Zhang, Y. Improved GM(1,1) model based on Simpson formula and its applications. J. Grey Syst. 2019, 31, 33–46. [Google Scholar]
- Wu, W.Q.; Ma, X.; Wang, Y.; Cai, W.; Zeng, B. Predicting China’s energy consumption using a novel grey Riccati model. Appl. Soft Comput. 2020, 95, 106555. [Google Scholar] [CrossRef]
- Wang, H.P.; Wang, Y. Estimating per capita primary energy consumption using a novel fractional gray bernoulli Model. Sustainability 2022, 14, 2431. [Google Scholar] [CrossRef]
- Liu, C.; Lao, T.F.; Wu, W.Z.; Xie, W.L.; Zhu, H.G. An optimized nonlinear grey Bernoulli prediction model and its application in natural gas production. Expert Syst. Appl. 2022, 194, 116448. [Google Scholar]
- Wu, W.Q.; Ma, X.; Zeng, B.; Lv, Y.W.; Wang, Y.; Li, W.P. A novel Grey Bernoulli model for short-term natural gas consumption forecasting. Appl. Math. Model. 2020, 84, 393–404. [Google Scholar] [CrossRef]
- Cui, J.; Liu, S.F.; Zeng, B.; Xie, N.M. A novel grey forecasting model and its optimization. Appl. Math. Model. 2013, 37, 4399–4406. [Google Scholar] [CrossRef]
- Chen, P.Y.; Yu, H.M. Foundation Settlement Prediction Based on a Novel NGM Model. Math. Probl. Eng. 2014, 2014, 242809. [Google Scholar] [CrossRef]
- Luo, D.; Wei, B. Grey forecasting model with polynomial term and its optimization. J. Grey Syst. 2017, 29, 58–69. [Google Scholar]
- Xiong, P.P.; Yan, W.; Wang, G.Z.; Pei, L.L. Grey extended prediction model based on IRLS and its application on smog pollution. Appl. Soft Comput. 2019, 80, 797–809. [Google Scholar] [CrossRef]
- Li, S.J.; Ma, X.P.; Yang, C.Y. A novel structure adaptive intelligent grey forecasting model with full order time power terms and its application. Comput. Ind. Eng. 2018, 120, 53–67. [Google Scholar] [CrossRef]
- Li, S.J.; Miao, Y.Z.; Li, G.Y.; Ikram, M. A novel varistructure grey forecasting model with speed adaptation and its application. Math. Comput. Simul. 2020, 172, 45–70. [Google Scholar] [CrossRef]
- Cui, J.; Ma, H.Y.; Yuan, C.Q.; Liu, S.F. Novel grey verhulst model and its prediction accuracy. J. Grey Syst. 2015, 27, 47–53. [Google Scholar]
- Liu, X.; Xie, N.M. A nonlinear grey forecasting model with double shape parameters and its application. Appl. Math. Comput. 2019, 360, 203–212. [Google Scholar] [CrossRef]
- Sun, W.; Xu, Y.F. Research on China’s energy supply and demand using an improved Grey Markov chain model based on wavelet transform. Energy 2017, 118, 969–984. [Google Scholar]
- Xu, S.; Zou, B.; Shafi, S.; Sternberg, T. A hybrid Grey Markov/LUR model for PM10 concentration prediction under future urban scenarios. Atmos. Environ. 2018, 187, 401–409. [Google Scholar] [CrossRef]
- Yuan, C.Q.; Liu, S.F.; Fang, Z.G. Comparison of China’s primary energy consumption forecasting by using ARIMA (the autoregressive integrated moving average) model and GM(1,1) model. Energy 2016, 100, 384–390. [Google Scholar] [CrossRef]
- Hao, H.; Zhang, Q.; Wang, Z.G.; Zhang, J. Forecasting the number of end-of-life vehicles using a hybrid model based on grey model and artificial neural network. J. Clean. Prod. 2018, 202, 684–696. [Google Scholar] [CrossRef]
- Zhou, Z.P.; Zhou, X.N.; Qi, H.N.; Li, N.; Mi, C.M. Near miss prediction in commercial aviation through a combined model of grey neural network. Expert Syst. Appl. 2024, 255, 124690. [Google Scholar] [CrossRef]
- Zhou, W.H.; Zeng, B.; Wang, J.Z.; Luo, X.S.; Liu, X.Z. Forecasting Chinese carbon emissions using a novel grey rolling prediction model. Chaos Solitons Fractals 2021, 147, 110968. [Google Scholar] [CrossRef]
- Yan, S.L.; Su, Q.; Gong, Z.W.; Zeng, X.Y.; Herrera-Viedma, E. Online public opinion prediction based on rolling fractional grey model with new information priority. Inform. Fusion 2023, 91, 277–298. [Google Scholar] [CrossRef]
- Luo, d.; Li, L.S. Rolling discrete grey periodic power model with interaction effect under dual processing and its application. Expert Syst. Appl. 2024, 254, 124487. [Google Scholar]
- Song, Z.M.; Deng, J.L. The accumulated generating operation in opposite direction and its use in grey model GOM(1, 1). Sys. Eng. 2001, 19, 66–69. [Google Scholar]
- Yan, C.; Wu, L.F.; Liu, L.Y.; Zhang, K. Fractional Hausdorff grey model and its properties. Chaos Soliton Fractals 2020, 138, 109915. [Google Scholar]
- Ma, X.; Mei, X.; Wu, W.Q. A novel fractional time delayed grey model with Grey Wolf Optimizer and its applications in forecasting the natural gas and coal consumption in Chongqing China. Energy 2019, 178, 487–507. [Google Scholar]
- Ma, X.; Wu, W.Q.; Zeng, B.; Wang, Y.; Wu, X.X. The conformable fractional grey system model. ISA Trans. 2020, 96, 255–271. [Google Scholar] [PubMed]
- Xie, W.L.; Wu, W.Z.; Liu, C.; Zhao, J.J. Forecasting annual electricity consumption in China by employing a conformable fractional grey model in opposite direction. Energy 2020, 202, 117682. [Google Scholar] [CrossRef]
- Wang, H.P.; Zhang, Z. A novel grey model with conformable fractional opposite-direction accumulation and its application. Appl. Math. Model. 2022, 108, 585–611. [Google Scholar] [CrossRef]
Disclaimer/Publisher’s Note: The statements, opinions and data contained in all publications are solely those of the individual author(s) and contributor(s) and not of MDPI and/or the editor(s). MDPI and/or the editor(s) disclaim responsibility for any injury to people or property resulting from any ideas, methods, instructions or products referred to in the content. |
© 2024 by the author. Licensee MDPI, Basel, Switzerland. This article is an open access article distributed under the terms and conditions of the Creative Commons Attribution (CC BY) license (https://creativecommons.org/licenses/by/4.0/).

















