Abstract
Energy consumption is a crucial domain in energy system management. Recently, it was observed that there has been a rapid rise in the consumption of energy throughout the world. Thus, almost every nation devises its strategies and models to limit energy usage in various areas, ranging from large buildings to industrial firms and vehicles. With technological advancements, computational intelligence models have been successfully contributing to the prediction of the consumption of energy. Machine learning and deep learning-based models enhance the precision and robustness compared to traditional approaches, making it more reliable. This article performs a review analysis of the various computational intelligence approaches currently being utilized to predict energy consumption. An extensive survey procedure is conducted and presented in this study, and relevant works are discussed. Different criteria are considered during the aggregation of the relevant studies relating to the work. The author’s perspective, future trends and various novel approaches are also presented as a part of the discussion. This article thereby lays a foundation stone for further research works to be undertaken for energy prediction.
1. Introduction
Coordinating electrical energy utilization with the correct level of supply is vital because an overabundance of power cannot be put away, except if it is changed over to different building structures, which causes extra expenses and assets to be need. Simultaneously, the importance of energy utilization could be lethal, with the over-burdening of the inventory line and, in any event, power outputs. There are substantial advantages in intently observing the energy utilization in urban cities, which includes buildings, offices, commercial infrastructuresand households. Energy utilization is one of the fundamental subjects of urban energy frameworks. Energy utilization was prominentlyexplored after the energy emergency in the 1970s [1].
Additionally, it has been demonstrated that energy utilization all throughout the world is quickly expanding [2]. As industrialization has grown worldwide and global business is on rise, the curiosity in energy utilization has become so high that energy has become a significant point in public arrangements [3]. Moreover, energy usage is quickly expanding because of economic development and human advancement [4]. The reasons for these wonders can be credited to uncontrolled energy utilization, e.g., over-utilization, helpless frameworks and the wastage of energy [5]. Along these lines, every nation uses as little energy as possible in their nation for various regions, from urban building to rural farms, and from modern cycles to vehicles [6].
In the current situation, any country’s economic advancement relies basically upon a few variables, e.g., its economic development, GDP, business rate, industrial improvement, defense development, and so forth [7,8]. Now, India is also one of the countries which are globally identified as one of the best-developing nations. As such, energy usage and consumption in India is also a great challenge for its proper managementand optimization.
For all energy types, assessing the utilization is helpful for choice and strategy producers. By realizing the amount of energy that will be utilized for their work, optionscan be thought offor certain adjustments to decrease the cumulative energy utilization. Anticipating future energy utilization both in ashort-term and long-term way will assist us with the right information. The type of energy is generally utilized to change the pattern, as occurs in the new year’s non-renewable energy sources. Now, we have sustainable power. The measure of energy utilized in various regions is impacted by various factors, e.g., water resources, windand temperature. Due to these various elements, foreseeing the energy utilization is a mind-boggling issue [9].
There are various methodologies that are utilized for the forecasting of energy utilization. These days, computational insight models are being utilized in various territories because they are helpful. The way in which these models work resembles a capacity that best guides the information to the yield. Artificial intelligence-based brilliant forecast models rely upon the recorded information alongside many advanced algorithms to indicate each important part. These computationally driven models are one of the developing specialized fields that converge between software engineering and insights. They handle the issue of building systems that learn through encounters and thus give more improved calculations. Thecontinuous nature of their observation propels an account of the new calculations and the accessibility of online information, notwithstanding the openness of the registering power.
Accordingly, effective smart energy utilization for structure is significant for powerful energy consumption and management. Figure 1 presents a generalized computational intelligence model for energy consumption analysis. The computational intelligence-based methodology can anticipate the qualities that were extremely near to the real qualities [10,11]. These intelligent indicators are intended to catch the specific conduct of the example in explicit conditions if there should be an occurrence of a building energy utilization forecast. Predictive models, as per Figure 1, can forecast energy utilization with high precision. As such, they can be utilized by governments to actualize energy-saving strategies. For example, ML models can anticipate the sum of energy utilized in a building [12]. They can likewise be utilized to anticipate the future utilization of various sorts of energy likeelectricityor natural gas.
Figure 1.
A generalized computational intelligence model for energy consumption analysis.
This work elaborates upon the different predictive learning approaches to analyze and predict building energy utilization and management. It describes the different recently created strategies for the simplification of this problem, which deal with the engineering, statistical and artificial intelligence techniques. This review also represents the computational methodology related to deep neural networks in order to apply in regional labels. It adds critical bits of knowledge to information-driven strategies for metropolitan structure energy models. This review process was structured using the following sections: Section 2 describes the relevant methodologies and data flow concerning the domain. Section 3 presents the evolution and emergence of different predictive intelligence models in the context of energy consumption in the urban environment. In Section 4, related researchand background studies in the survey process are presented. Section 5 presents theauthor’s observational analysis and future perspectives. Finally, in Section 6, the conclusion of the review process is mentioned.
2. Data Flow Enabling the Relevant Methodologies
A prior overview [13] surveyedthe recently created models for tackling the expectation of the building energy utilization issue, which incorporates simplified and streamlined designing techniques like engineering methods, computational intelligence methods and statistical methods. In this review process, we presented the significantmethodologies adopted to review energy consumption using the computational intelligence approach. A detailed survey was carried out relating tothe existing relevant techniques in the domain. Numerous works have been undertaken for this application domain. Many researchers are utilizing models adopting machine learning and deep learning. Besides these, the attribute optimization approach and some smart city-driven models are also being developed of late. The subsequent methodologies are given below.
Figure 2 depicts the predictive approach for energy consumption analysis in four different scenarios, which are given as:
Figure 2.
Structured approaches for energy consumption prediction.
- ➢
- Machine learning models
- ➢
- Deep neural network learning models
- ➢
- Attribute optimization models
- ➢
- Smart city-driven models
2.1. Machine Learning Models
Machine learning is a sub-branch of artificial intelligence, and it is a collection of statistical algorithms which are trained from existing data without explicit programming. In general, the AI-displaying approach for building energy utilization is investigated in this sectionas an essential advancement towards the better comprehension of energy utilization. As indicated, building energy utilization can be arranged into three gatherings, i.e., engineering, statistical and hybrid approaches. The engineering approach manages the actual display of energy efficiency utilization by applying the laws of thermodynamics utilizing building structure-level information. This technique isn’t appropriate for application at the metropolitan scale because of its big data and computational overhead. As such, it is utilized to appraise the energy utilization of small infrastructures accumulated over metropolitan regions. The statistical approach decreases the actual displaying endeavors, and it can give sensible evaluations. This is applied to the commercial structural level energy utilization data sets. AI techniques fall into this classification. Hybrid techniques include a combination of engineering along with the basic statistical methodology. A commonelementamong these three approaches is that the accessibility of the applicable information is restricting. As such, the requirement of valid information is important for any statistical modeling approach or computational learning approach. Our study reviewed the performance of different machine learning techniques and analyzed the impact of these techniques related to energy consumption at the building level [14]. The commonly used machine learning techniques used in the study are XG Boost, Bagging, SVR, KNN, Ada Boost, Linear SVR, ANN, Random Forest, Linear Regression, Ridge Regressor, Elastic Net and Lasso regression. One significant part of machine learning is the model determination. Therefore, in our study, we investigated distinctive machine learning models and attempted to represent a reasonable model for the expansion of the model exhibition to forecast building energy retention and utilization.
2.2. Deep Neural Network Learning Models
Economic development depends on the annual energy consumption in the residential, industrial and urban sectors. Early machine learning models play a vital role in the analysis of energy consumption modeling. Still, due to the enormous development and rapid increase of the energy consumption data value, the energy demand is growing accordingly. Therefore, the machine intelligence learning models do not effectively forecasting energy retention. As such, in this scenario, deep neural networks or deep learning models effectively work on this large volume of data for analysis. Deep learning turns out to be better because of its efficient strategy for the execution of the internal hidden layers [15]. Moreover, the deep neural network techniques have been used for energy retention analysis and forecasting by applying the following techniques: Convolutional Neural Networks (CNN), Recurrent Neural Networks (RNN), and Long Short-Term Memory (LSTM). The expectation approach is dependent on the deep neural network learning strategy joining genetic algorithm-based calculation with the Long Short-Term Memory approach. In Section 4, we represent this model. The audit found that transformative deep learning models have preferred execution over traditional and standard prediction models on the off chance that energy utilization displays.
2.3. Attribute Optimization Models
According to [16], the smart utilization of building structural level energy consumption and optimization is not enough to address the requirements of the planners or stakeholders. As such, building energy consumption analysis also provides a more challenging framework for attribute optimization in energy efficiency modeling. Moreover, in order to overcome the issue of energy optimization in different commercial or residential building structures, some optimization techniques have been used, such as the Genetic Algorithm (GA), Particle Swarm Optimization (PSO) and Evolution Strategies (ES). These strategies are types of meta-heuristic streamlining procedures which are environmentpropelled in numerical enhancement measures.
2.4. Smart City-Driven Models
Energy productivity utilization in the public sector is a significant factor in smart cities because buildings are the biggest energy consumers for industrial and commercial buildings [17]. As such, the recent improvement of computational machine intelligence techniques has not been applicable enough in this domain. In this work, we reviewed the ways in which the big data framework is integrated with the machine learning techniques for designing intelligent systems related to the smart city-driven energy consumption models. As indicated by [17], such an innovative revolution of the energy utilization scheme can build energy effectiveness for society and gives a degree of administration and a better environment for the general public. Online information bases are utilized to look through the exploration of articles in the survey process. The most relevant successions of inclination for the search are journals, book chapters, and conference proceedings. Then, the information is checked in the research articles corresponding to the relevant sectors.
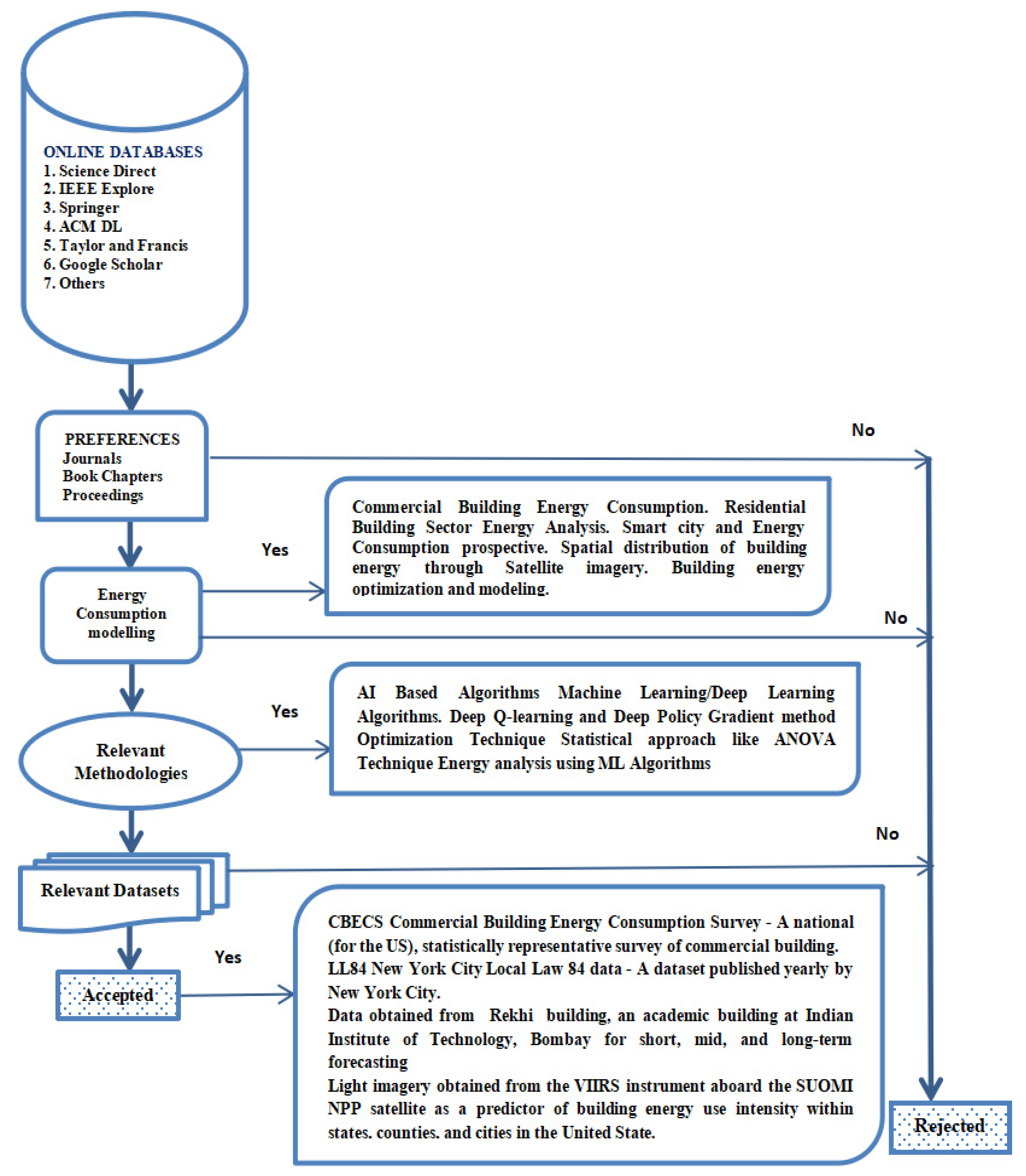
The flowchart presented in Figure 3 depicts the methodology followed in collecting the articles for the review. The detailed steps involved in this flowchart for the entire review process of our work are given as:
Figure 3.
Flowchart of the review methodology.
Step 1: Searching research articles from the online databases. We collected the relevant journals, conference articles, or book chapters from different databases, such as Science Direct, IEEE Explore, Springer, ACM DL, Taylor and Francis, Google Scholar and others. Among these databases, we surveyed the Direct Science articles for our review process.
Step 2: In this step, our preference was generally given for journals and conference proceedings from the online databases. If this was fulfilled, then the review process is relevant; otherwise, it was rejected.
Step 3: Here, the objective of the review process was defined by using Step 1 and Step 2. Our primary objective was to analyze the different scenarios for energy consumption modeling related to commercial building energy consumption, residential building sector energy analysis, the smart city and energy consumption prospective, the spatial distribution of building energy through satellite imagery, building energy optimization, and modeling.
Step 4: The use of the relevant methodology for energy consumption modeling. In this step, we reviewed the relevant algorithms or methodologies like AI-Based Algorithms, Machine Learning/Deep Learning Algorithms, Deep Q-learning and the Deep Policy Gradient method, the Optimization Technique, statistical approaches like the ANOVA Technique, and Geospatial Building energy analysis using ML Algorithms.
Step 5: In this step, we represented the different real-time data sets used to design the energy utilization model.
Step 6: In this step, our review process was accepted if all of the previous steps were successes; otherwise, it is in the rejected phase.
3. Evolution Concerning the Energy Consumption Domain with Predictive Intelligence
This section discusses the gradual rise of energy consumption and utilization in the context of predictive intelligence approaches. The energy consumption domain can be systematically aggregated into various elements based on certain parameters. Here, authors intend to analyze the eventual application of predictive models in the energy consumption sector over a period of time. Different elements of analysis are conveyed and organized in the survey process, which includescounting the research articles investigated in different publication platforms, article distribution using machine learning approaches, optimization-based article segregation, research works supported by the smart city and energy consumption perspective, and geospatial data analytics-enabled analysis amongst the categories of survey.
Around 100 papers were extensively reviewed, including the journals and proceedings that gradually showed up over time in global platforms with importance to the subject of interest, as demonstrated in the flow chart in Figure 3. Applied Energy, Energy and Buildings, and Sustainable Cities and Society have the maximumnumber of surveyed papers, whichsumup to 43 in number. IEEE Access and Taylor and Francis also have journals related to this survey process. The overall summary is highlighted in Table 1.
Table 1.
Summary of the survey articles.
A substantial amount of research works relating to the diverse machine learning approaches came into the limelight in the context of energy consumption prediction. It may be inferred that the majority of the usage ofthe relevant predictive intelligence methods in the energy consumption domain are applied to commercial or residential building architectures in urban regions. Furthermore, it was noticed that neural network-based models and support vector machine variants are the two approaches which are the most widely and successfully implemented machine learning models. A summary of the important machine learning approaches along with their research objectives is depicted in Table 2.
Table 2.
Distribution of the algorithms based on the machine learning approach.
Optimization techniques are like a catalyst in enhancing the accuracy of a prediction model. Less significant features are dropped from the dataset using a suitable optimizing method, thereby enhancing the prediction accuracy. Some of these methods are also used along with predictors in the optimization of the energy consumption performance. As many as 15 articles were surveyed that used such optimization algorithms. A genetic algorithm-based optimization was observed to be more frequently used. Fuzzy c-means and PSO methods were other optimization approaches used in the existing studies. Table 3 summarizes some vital research articles arranged in terms oftheir energy consumption optimization techniques.
Table 3.
Research articles based on optimization techniques.
Regulating the effective energy consumption is very crucial in populated developed regions, especially in a smart-city environment. With time, a few research works were carried out in this context and a review study was performed to determine the issue of facilitating [49] big data usage and intelligence [50] into frameworks for the regulation of the energy utilization of public region units as a critical piece of smart city management and improvement [51,52]. Around 10 articles were recorded that discussed the energy retention concern in smart cities. Table 4 shows four important articles related to the smart city and energy consumption perspective.
Table 4.
Research articles based on smart cities and energy retention.
Recent advances in the energy consumption field are slowly emerging with respect to geospatial analytics. In aresearch work, the night light [57] imagery from the VIIRS instrument onboard the SUOMI NPP satellite as a marker of household energy usage in the United States was analyzed. It is also discovered, in another recent hypothesis, that evening lights can clarify as much as 90% of the changeability in energy utilization in the United States, depending on their condition and geospatial scale [58]. Table 5 shows the presence of three research articles in the energy consumption domain by geospatial data analysis.
Table 5.
Research articlesbased on geospatial data [58].
Different variants of survey regarding energy consumption prediction have been undertaken over time. Since 2008, the energy consumption field has been in contention. Since then, there has been a constant rise in the exploration of this domain with different intelligent approaches. Figure 4 depicts the overall growing trend in the number of research articles published over the years in various publication platforms altogether. The observed pattern shows that, in the initial years, there were very few articles in this domain. However, in the past three years since 2018, more curiosity has led to around 29 research works being published globally. However, it has to be noted that the use of computational machine intelligence learning techniques was introduced in 2016, which shows the rapid change in energy retention-related research works.
Figure 4.
Year-wise publication of research articles in journals/conferences.
As indicated by [62], machine intelligence-based predictive models were mainly introduced during 2018. During this period, several algorithms and predictive models were introduced and deployed in real time. An overall distribution of the percentages for the learning calculations applied to building the energy utilization forecast was performed. Among those models, it was observed that frameworks based on artificial neural networks and support vector regression were predominantly used as far as energy consumption analysis is concerned. For example, artificial neural networkshave 41%, the regression technique has 26% and support vector regression has 12%, forming the bulk of the analysis. Figure 5 represents the composition of the primary prediction approach for energy consumption analysis in building-level energy management.
Figure 5.
Composition of the primary prediction approach type.
The research shows that the overall performance of ANN is the preferable technique used among other categories because of its efficient and reliable prediction approach. Regression models are also used as a long-term building energy prediction approach due to their simple computational strategy and ease of use. SVR algorithms are also used as a good classification task for their prediction accuracy. Other algorithms like the ensemble approach, decision tree, LSTM, and time series approach, etc., can also be used to build an energy consumption analysis.
4. Survey of Related Works and Predictive Models
Here, we present a brief overview of the research studies directed earlier in the context of energy utilization in residential and commercial buildings in urban regions with the assistance of predictive learning strategies during the survey. As demonstrated by the energy utilization in buildings of urban and smart cities is deeply influenced by various factors, such as encompassing atmospheric situations, building design plans and features, the action of different sub-level parts like lighting systems, HVAC frameworks, and their conduct. This exploration work is performed during thestructure plan of buildings. Accurate forecasts can be achievedby completely investigating each affecting factor. In European countries, the building structure area is one of the greatest energy-consuming factors, with about 40% to 50% energy utilization [63]. As per the report, the authors suggest three methodologies; the fundamental methodology is subject to physical models, whichareconfined to three categorical groupings. Then, in the second approach, the computational machine intelligence models are used for the assumption of the energy utilization. The last methodology, called a hybrid system, uses both physical and computational intelligence techniques [64]. They suggessensor-based models using machine learning procedures to induce relationships among the utilization and impact factors (e.g., climate, the season of the day, past utilization). While sensor-based prediction models have been used for public sector building structures, not much investigation has been carried out into this information-driven strategy to manage multi-label private building structures. In a study [64], the authors reported the energy utilization in residential and commercial urban building structures from 2001 to 2011, with a detailed summary of the past, present and future trends of energy demands for the per capita energy consumption demands of a country. This research also provided a brief idea for the policymakers to monitor, manage and decrease the energy utilization in the building structures of the urban population. The discussion in [65] addresses the three most famous strategies that are utilized for building energy retention, which include the general engineering approach, the statistical method and the computational machine intelligence method. Among these strategies, the computational machine intelligence method incorporates the other two methods and is the most generally applied strategyin forecasting. Again, in another vital analysis indicated by the exploration in [65], the authors revieweda detailed analysis of the electrical energy forecasting in urban region buildings by utilizing machine intelligence-enabled methodologies, e.g., support vector machines (SVM) and artificial neural networks (ANN),while proposing a hybrid model by combing the given two methodologies. This hybrid model was also compared with some other existing models in order to analyze its performance. The analysis demonstrated its superior forecasting performance compared to the other models under consideration. Table 6 presents a brief comparison of thedifferent forecasting methods considering certain criteria. Conventional engineering methods, statistics-based techniques, neural network-based models and SVM models were used for the purposes of the analysis. The same data set and instances were used for all of the models. It basically represents the comparison of different types of computational approachesbased on factors like the complexity level of the data, the model’s usefulness and its execution speed. Here, a good data complexity level indicates that the data set samples are either fewer or that limited feature sets are used for these models. Then, attempt was made to represent the best computational approach as per the prediction accuracy. According to the computation time required for every model, the execution speed is mentioned in this study. It was observed that, as far as the complexity in the datasets, execution rate and accuracy are concerned, both basic engineering and neural network models perform very well. Although neural networks are relatively challenging to use, they are still the most preferred model for energy consumption analysis compared to the others. The ANN computations are the most broadly actualized because of their exactness and their capacity for learning verifiable examples while analyzing the information. ANNs, additionally, are more appropriate for solving and analyzing nonlinear complex problems.
Table 6.
Correlation between the estimation strategies [65].
An electricity consumption model [65] was utilized by Wong et al. in 2010, estimating the long-term power utilization in the energy-concentrated assembling ventures of urban industries. The variation in electrical unit consumption was compared with that of the utilization using an ANN and regression model, as depicted in Figure 6. It was again noted that the ANN-based model proved to be more productive than the regression model, and thereby consumed fewer electrical units, as it deals with nonlinear problems in a better way.
Figure 6.
Analysis ofelectricity consumption variation using ANN and regression models.
Furthermore, the error analysis utilizing Mean Absolute Percentage Error (MAPE) for ANN was recorded to be 0.0099, while for the regression model it was 0.075, and was thus significantly lower than the regression model. Thus, it was inferred that ANN exhibits better performance than other nonlinear models. According to [65], a unique system for the calculation of the energy usage of a commercial building structure in an urban area can be generated from a predetermined count of different building design features using public data collected from different residential or commercial sectors.
In a few more studies, the analysts utilized some tools to consider the conveyance and determinants of energy usage in huge building structures in a city. As indicated by the exploration, these arrangements only cover a small subset of the building structures in a given city, which are able to regulate a small amount of energy utilization at the metropolitan label. Thus, in order to overcome this limitation, it presented a proactive model of energy usage driven by an information-driven methodology for combing city-level infrastructures. Computational algorithms like linear regression, neural networks, random forests and support vector machines were applied to the city’s infrastructure energy management, and were subsequently used to predict the future consumption of power. The model prototype accuracy was assessed at the construction and postal division phases using the genuine use of information. In few research works, the authors provided an optimization-driven approach to integrate different data mining techniques such as random forests, hierarchical and k-medoidsclustering. With further exploration, some research works proposed a deep learning predictive methodology with a long term transient memory intelligence model for the regulation of energy usage in urban buildings to decrease the information amount and coordinate the inter-building impact with the information-driven energy model.
The authors in [66] took five average building structures with energy usage information from 2015 to 2018 on two primary institutional grounds. They investigated the consequence of LSTM, ANN and SVR with five unique classes of building types, such as administrative, research, academic, dormitory and service buildings. The exhibition of the energy utilization over all of the buildings was analyzed and assessed on the basis of Mean Absolute Percentage Error (MAPE) measurements as depicted in Figure 7.
Figure 7.
MAPE value for different buildings using LSTM, ANN and SVR models for energy utilization.
The MAPE value between the predicted energy (yt) and the actual energy (ya,t) of the building for a given sample size n is represented in Equation (1) as:
As per the observations, the LSTM model can be said to be the most consistent model. The result found in this assessment is that the LSTM based technique can improve multiple building structures’ expected precision on the city scale. In recent times, with the rise in technology, energy utilization in campus buildings was also investigated using deep learning models. Deep learning turns out to perform better because of its incredible capacity to learn hidden patterns. Thus it is inferred the evaluation performance of the deep neural network learning model to be superior than the regular AI models, e.g., linear regression, support vector machines and decision trees. The detailed examination is given in Table 7.
Table 7.
The correlation of the absolute error dispersion for the deep learning (DL) and contrasting models [67].
The information in Table 7 shows that the model correlation coefficient and mean absolute error of the deep learning model are better than that of the ordinary AI model. It highlights the absolute error coverage by applying deep learning and other models for comparison. It is noteworthy that, in the error range below 0.5 Mwh, deep learning performs averagely. However, data samples in deep learning models where the absolute error is beyond 3 Mwh are 10.6%, which is less than other models like SVM, LR and DT. This signifies that a very small portion of the values predicted in the deep learning model generate a large error value over 3 Mwh. The highest absolute error of the deep learning model was found to be 17.36 Mwh, and it is rather less than the other models under consideration. This highlights the model correlation coefficient value for the predictive models. It denotes the linearity between two feature variables from a given dataset, while the mean absolute error is determined by averaging the absolute error for all of the instances divided by the total number of data samples in the data set. As per the observation, the model correlation value of the linear regression is 0.785; for support vector regression it is 0.762, and for decision trees it is 0.762, which are relatively less than the deep neural network model, with its 0.854 value.
For an actual value of variable xi and the predicted value yi, the Mean Absolute Error (MAE) for n number of data samples is given in Equation (2) as:
The model correlation coefficient (r) for the xi and yi variables in a data sample, with xj and yj representing their mean values, respectively, is reflected in Equation (3) as:
The absolute error appropriation demonstrates that the deep learning model delivers a higher level of outcome. In this manner, the deep learning model shows focal points in various measurements. As indicated by [67], this survey examines the energy consumption forecast approach depending on the developmental deep neural network learning strategy incorporated with the genetic algorithm and long short-term memory to improve its objective function. The exhibition of the improvement forecasting model was verified by utilizing the datasets of public building structures for residential and commercial building structures. As such, the exceptionally transient forecast and the outcomes found that developmental deep learning strategy models have preferred execution over customary and standard computational models. Table 8 provides the detailed classification of the machine learning techniques with the features taken for analysis in this survey.
Table 8.
Outline ofthe computational machine learning methods for the analysis of building energy utilization and execution.
In addition to these explorations, the authors carried out a system analysis for the calculation of the energy usage of an urban commercial building structure using the Commercial Building Energy Consumption Survey (CBECS) dataset [82]. Different classifiers and regressors were used in the implementation, which includes XG Boost, Bagging, MLP, Random Forest, SVR, KNN and lasso regression. The error rate was computed in terms of the mean square error (MSE) and root mean square error (RMSE). It was observed that the MLP model generated a comparatively lower MSE and RMSE than other models implemented. The analytical results are summarized in Figure 8.
Figure 8.
Error rate analysis with MLP and other regressor models using the CBECS dataset.
Figure 8 shows that the MLP model offers the best performance for the prediction of commercial building energy utilization because it keeps up the adaptability in setting an objective function, implicit cross-validation and the treatment of missing qualities, and accomplishes parallel processing. The MSE is given in Equation (4) as:
The r2 values are calculated between the predicted values, and the actual values, Yi, as given in Equation (5):
where ỹ is represented as the mean value of Y.
5. Author Observations with Future Perspectives
We reviewed different ML algorithms and AI Techniques to forecast the building-level energy retention and optimization in this work. The essential perception from the survey is that machine-learning procedures like neural networks, support vector machines, decision trees and K-means models are generally used models because they offer better outcomes in less time. The application of machine-learning procedures to address building energy utilization undertakings has been expanding from 2008 until today. It is expected to be a constant curious zone of research in the near future. Our survey indicates that, apart from Ml techniques, deep learning models and optimization techniques have played a constructive role in the research of energy consumption analysis in urban sector buildings. As indicated by the data-driven expectation approaches are more proper than the engineering methodologies. They give a proficient technique for the open data (energy usage, climatic, transient and inhabitant), which are not hard to secure from the structures through IoT and correspondence propels.
Many building structures’ energy utilization undertakings can be perceived as multi-objective optimization problems by reasonably recognizing and confirming the multiple objectives. Accordingly, multi-objective optimization techniques can be utilized to promote an advancement in their dynamics. As per [83], this examination surveyed evening light pictures received from the VIIRS instrument onboard the SUOMI NPP satellite as a measure of the household energy usage inside states, zones and metropolitan networks in the United States. The regression analysis of the geospatial information is the lone approach attempted in this investigation [83]. As such, in the future, some high-level and hybrid AI-based intelligent models could be utilized for the optimization of energy retention. Some of the latest exploration research works, along with their objectives, are highlighted in Table 9. This investigation can be used by researchers and towards the development of more innovative energy utilization-based intelligent frameworks.
Table 9.
Summary of the research articles.
In this survey, we also analyzed the role of computational intelligent techniques in developing an intelligent framework for overseeing energy efficiency [96]. Various algorithms and methodologies are already in use for the restriction of energy utilization in urban infrastructures. Among these algorithms, it was observed in the analytical survey that artificial neural network-enabled models are widely popular, and are preferred in many models related to energy utilization in urban regions. There are numerous benefits offered by neural networks, which make them a popular choice in this domain. Some of these advantages are as follows.
- ➢
- They can be used as an information storage interface.
- ➢
- They have the capability to function with incomplete knowledge.
- ➢
- They are fault tolerant.
- ➢
- They offer distributed memory storage.
- ➢
- There is the option to train the system.
- ➢
- They have parallel processing capability.
Throughout the survey analysis, several predictive models were employed to generate varying results [97]. The performance of an energy consumption predictive intelligence model is dependent on the sample dataset size that is used for the prediction, and the proper selection ofthe deployed model. For this, a sensitivity analysis is required to quantify the association between the data size and the prediction model’s performance. Generally, it was observed that the model’s performance is enhanced with the increase in size of the data samples used. As an instance, a sampleenergy consumption CBECS dataset was used for a demonstration, with ANN used as the predictive model. Different dataset sizes starting from 100 samples and going up to 20,000 samples were used for the purpose [98,99]. It was observed that the prediction accuracy was relatively lower when fewer data samples were used. It showed an accuracy of 70.2% with a sample size of 1000. The accuracy suddenly shot up to 83.4% when the sample size rose to 1100. Subsequently, the optimum accuracy of 93.4% was recorded with 2000 samples. The outcome shows the variation of the model’s performance with respect to the dataset size. It is clearly seen in Figure 9 that there is a performance increase with an increase in data size.
Figure 9.
Sensitivity analysis with respect to the data size using CBECS dataset samples.
Another approach to interpret the sensitivity analysis is by exploring the significance of each attribute in the dataset on the prediction performance [100]. The significance of an attribute can be known by setting scores for all of the input attributes to indicate the relevance of every attribute during the prediction. This can be fruitful in a predictive intelligence model to understand the data, to understand model, and to reduce the attribute count, thereby retaining only the vital ones. Sub-sampling and parallelization can be used as a sensitivity analysis to determine the important attributes. Besides this, methods like mutual information and correlation coefficients can also be utilized to assign scores to each of the attributes, based on which less relevant attributes can be dropped. A suitable correlation graph can be used to study the correlation among attributes. It can be viewed as a two dimensional tabular form that summarizes the prediction impact of a model. It can determine a rough direction of the interrelationship among all of the attributes. Another visualization tool named SHAP (SHapley Additive exPlanations)can be applied to interpret the prediction of a data sample by finding the contribution of an individual attribute to the prediction process. The basic idea is that the attributes with larger shapley values are considered to have more impact.
Furthermore, we present two novel energy utilization and prediction frameworks which can be developed by integrating predictive intelligence with the optimization approach, which can be designed for better energy efficiency and consumption in urban sector buildings for smart cities.
By integrating the machine learning-based approach with model optimization, we propose one architecture for better energy efficiency analysis and consumption in smart city public sector buildings.
The given Figure 10 represents the detailed design architecture of an energy consumption model for public sector buildings in smart cities.
Figure 10.
A multi-purpose predictive model for energy efficiency computation in the urban sector.
The detailed descriptions of the steps towards the design issue are given as follows.
Step 1: The primary step of the data collection and acquisition phase constitutesthe energy consumption data set of smart buildings, as categorized into three basic data sets, i.e., at the building structural design level, the geo-spatial level and the electrical appliances energy consumption data. Building structural design data are basically related to energy retention for primary building activities like heating and cooling, wind flow and temperature variation according to the climatic changes. In the case of the geo-spatial level of data collection, it’s generally related to the analysis of energy by using the night time satellite imaginary captured by the satellites of different urban areas in developed cities. Finally, the electrical appliances’ energy consumption data collection level points out the different household electrical appliances used in a building with complete information about the energy consumption on a daily or monthly basis.
Step 2: The data pre-processing phase is implemented to make the data samples consistent and reliable for the predictive model. Different data pre-processing techniques and feature selection strategies are applied in this phase. Data pre-processing defines the transformation of data before it is fed to the machine learning model. In this case, we basically used techniques like the handling of missing values, the encoding of categorical data, and finally the data normalization method for feature scaling. Then, feature selection basically defines the selection of relevant minimum features from the given feature set. In this case, we used the most popular feature selection techniques like the filter method, the wrapper method and the embedded method. Benefits like a decrease in over-fitting, the improvement of the prediction accuracy and a reduction in training time are obtained.
Step 3: This machine learning model implementation phase consists of suitable machine learning algorithms for the development of the best predictive model. Here, we can use both supervised and unsupervised learning algorithms. In this case, by analysing the different machine learning algorithms, we have to choose the best algorithm for the development of the suitable energy predictive model with respect to the prediction accuracy.
Step 4: Model optimization is basically applied to integrate the generated model with suitable optimization algorithms for better prediction accuracy. For this purpose, different simulation-based optimization algorithms or techniques are used; some of the most widely applicable optimization algorithms are ant colony optimization, particle swarm optimization and genetic algorithm-based methods. By using these algorithms we can maintain the consistency and optimality among the data variables.
Step 5: Finally, the data interpretation and visualization is presented at the user level with society benefits, which are used for the society to analyse the proper utilization and consumption of building energy in different sectors. We can use different data visualization tools and programming libraries for this purpose.
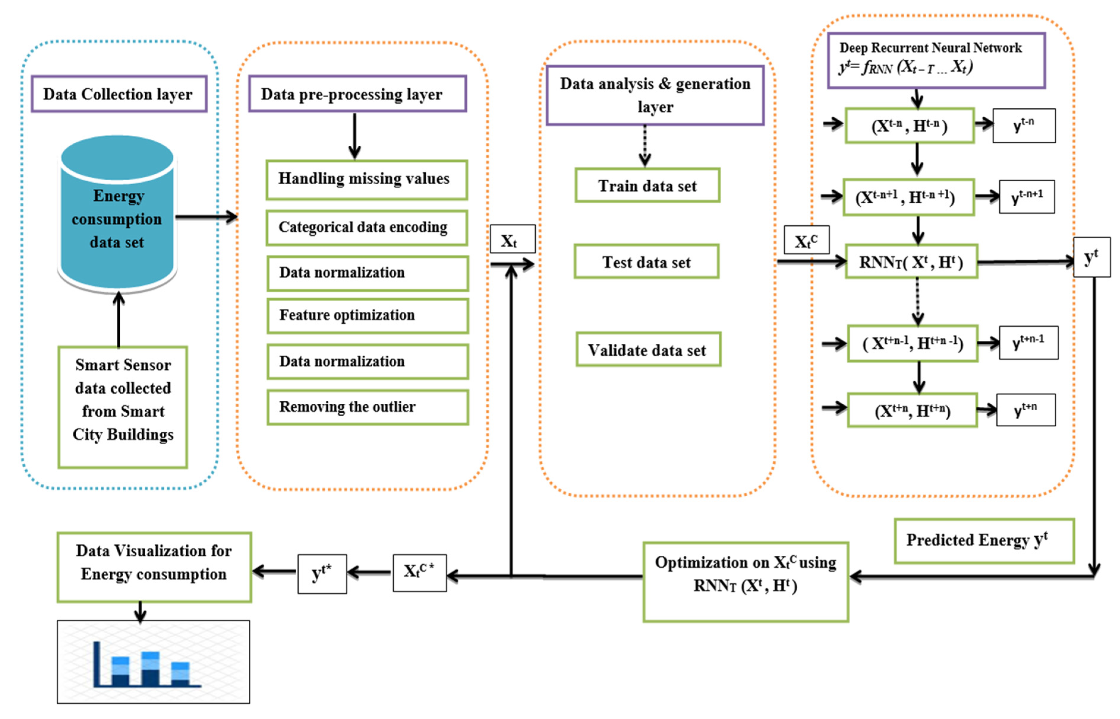
With further technological advancements, a deep recurrent neural network-based model can also be developed into an intelligent system for the management of energy efficiency computing, as depicted in Figure 11.
Figure 11.
A deep neural network-enabled energy consumption model for smart city buildings.
By integrating the data collection, data pre-processing, data analysis and generation with a deep neural network model, we propose an architecture for better energy efficiency and consumption in urban buildings of smart cities [101]. The detail descriptions of the steps towards the design issue are as follows:
Step 1: In the data collection layer, sensor information from smart buildings can be retrieved to create a suitable energy consumption data set.
Step 2: In the data pre-processing layer, data consistency is maintained. Widely used techniques for data pre-processing, such as missing data handling, outlier detection, data normalization, managing categorical values and feature optimization are involved here.
Step 3: In the data analysis and generation layer, a data set is generated from the training and test data for further processing. The impact of a valid set is necessary for the tuning of the model’s hyper-parameters. The normalised data set also increases the model’s efficiency and consistency. XtC acts as the control input for the model.
Step 4: The subsequent step includes the use of the deep recurrent neural network function for the control input XtC by using the function yt = fRNN (Xt−T… Xt). For a particular time interval t, the control input XtC decreases the energy consumption of the given building for further T steps. Here, the RNN model solves the time-dependent problem. For a particular time slot t, RNN has the hidden layer vector ht, from the hidden state vector set H and input state vector Xt. It produces the predicted output value as yt, to be optimized on XtC using RNNT (Xt,Ht). It counts as long as the RNN model finds the constraint control inputs XtC* and the final optimized prediction value, which is denoted as yt*. The hidden layer vector ht collects the previous data from the state input vector Xt−1. Then, the group of neurons compute the T length temporal sequence of information and combine all of the neural computation functions to obtain the general function yt = fRNN (Xt−T… Xt). As such, this RNN model can run on a large volume of historical data from different temporal and dynamic sequences to predict and generate the optimized energy consumption results for the end users.
Step 5: Finally, the data interpretation and visualization is presented at the user level to benefit society for the proper utilization and consumption of urban buildings. This model forecasts a better-optimized result from an energy consumption perspective. Different data visualization techniques and tools can be used to represent the energy statistics from the given output.
6. Conclusions
In the huge development of advanced innovations like sensor gadgets and wireless transmission, distributed computing has been valuable as an enormous source of information gathering [102,103,104,105,106,107,108]. As such, the earliestmodeling of building energy schemes doesn’t fulfill the interest for quick and accurate prediction, which is fundamental for ongoing dynamic frameworks. Accordingly, ML models have been demonstrated as an elective answer for the display of energy and the constant investigation of various structures in the public sector.
In this survey, we reviewed all of the articles from 2008 to 2020 related to the application of AI with machine learning techniques to building energy analysis and prediction. This paper provided a detailed review based on four modeling criteria to design and analyze building energy consumption, i.e., machine learning techniques, deep learning models, optimization techniques, and the geospatial distribution of building energy using satellite imagery. This survey also provides a detailed architecture of the ways in which computational machine intelligence techniques can be used to design the energy consumption model for smart buildings in urban sectors, thereby increasing the return on a higher quality of service and a healthier environment.
Author Contributions
Conceptualization, S.K.M. and S.M.; methodology, H.K.T., A.K.B. and P.B.; software, S.K.M. and S.M.; validation, H.K.T., A.K.B. and P.B.; formal analysis, S.K.M. and S.M.; investigation, S.M.; resources, P.B.; data curation, S.M.; writing—original draft preparation, S.K.M.; writing—review and editing, H.K.T., A.K.B. and P.B.; visualization, A.K.B. and P.B.; supervision, S.M. and H.K.T.; project administration, A.K.B. and P.B.; funding acquisition, P.B. All authors have read and agreed to the published version of the manuscript.
Funding
This research received no external funding.
Institutional Review Board Statement
Not applicable.
Informed Consent Statement
Not applicable.
Data Availability Statement
Not applicable.
Conflicts of Interest
The authors declare no conflict of interest.
Abbreviations
| GDP | Gross Domestic Product |
| ML | Machine Learning |
| CI | Computational Intelligence |
| AI | Artificial Intelligence |
| ANN | Artificial Neural Network |
| SVM | Support Vector Machine |
| SVR | Support Vector Regression |
| KNN | K-Nearest Neighbour |
| XGboost | eXtreme Gradient Boosting |
| CNN | Convolutional Neural Network |
| RNN | Recurrent Neural Networks |
| LSTM | Long short-term memory |
| MLP | Multilayer Perceptron |
| GA | Genetic Algorithm |
| PSO | Particle Swarm Optimization |
| ACO | Ant Colony Optimization |
| ES | Evolution Search |
| ANOVA | Analysis of Variance |
| CBECS | Commercial Buildings Energy Consumption Survey |
| LL84 | New York City Local Law 84 data |
| VIIRS | Visible Infrared Imaging Radiometer Suite |
| SUOMI NPP | SuomiNational Polar-orbiting Partnership |
| EBT | Ensemble Bagging Trees |
| BPN | Back Propagation Neural Network |
| RBFNN | Radial Basis Function Neural Network |
| MARS | Multivariate Adaptive Regression Spline |
| LS-SVM | Least Squares Support Vector Machines |
| SVMR | Support Vector Machine Regression |
| CVA | Canonical Variate Analysis |
| RT | Regression Tree |
| SGD | Stochastic Gradient Descent |
| FCM | Fuzzy C-Means |
| MILP | Mixed Integer Linear Programming |
| IoT | Internet of Things |
| GIS | Geographical Information System |
| MFBTU | Major fuel British Thermal units |
| MAPE | Mean Absolute Percentage Error |
| MSE | Mean Squared Error |
| X | Feature Set |
| êi | Energy utilization |
| L | Lost Function |
| Ŷ | Predicted values |
| Yi | Actual values |
| θ | Model tune parameter |
| R2 | Proportion of the variance for dependent variable |
| BN | Building Network |
| RMSE | Root Mean Square Error |
| EUI | Energy Usage Intensity |
| DL | Deep Learning |
| OLS | Ordinary Least Square |
| FCNN | Fully Connected Neural Net-works |
References
- Zanjirchi, S.M.; Shojaei, S.; Sadrabadi, A.N.; Jalilian, N. Promotion of solar energies usage in Iran: A scenario-based road map. Renew. Energy 2020, 150, 278–292. [Google Scholar] [CrossRef]
- Asrari, A.; Wu, T.X.; Ramos, B. A Hybrid Algorithm for Short-Term Solar Power Prediction—Sunshine State Case Study. IEEE Trans. Sustain. Energy 2016, 8, 582–591. [Google Scholar] [CrossRef]
- Gozgor, G.; Lau, C.K.M.; Lu, Z. Energy consumption and economic growth: New evidence from the OECD countries. Energy 2018, 153, 27–34. [Google Scholar] [CrossRef]
- D’Oca, S.; Hong, T.; Langevin, J. The human dimensions of energy use in buildings: A review. Renew. Sustain. Energy Rev. 2018, 81, 731–742. [Google Scholar] [CrossRef]
- Wu, Q.; Clulow, V.; Maslyuk, S. Energy consumption inequality and human development. In Proceedings of the IEEE 2010 International Conference on Management Science & Engineering 17th Annual Conference Proceedings, Melbourne, Australia, 24–26 November2010; pp. 1398–1409. [Google Scholar] [CrossRef]
- Lampropoulos, I.; Alskaif, T.; Schram, W.; Bontekoe, E.; Coccato, S.; Van Sark, W. Review of energy in the built environment. Smart Cities 2020, 3, 248–288. [Google Scholar] [CrossRef]
- Wang, L.; Kubichek, R.; Zhou, X. Adaptive learning based data-driven models for predicting hourly building energy use. Energy Build. 2018, 159, 454–461. [Google Scholar] [CrossRef]
- Tutica, L.; Vineel, K.; Mishra, S.; Mishra, M.K.; Suman, S. Invoice Deduction Classification Using LGBM Prediction Model. In Advances in Electronics, Communication and Computing; Springer: Singapore, 2021; pp. 127–137. [Google Scholar] [CrossRef]
- Asafu-Adjaye, J. The relationship between energy consumption, energy prices and economic growth: Time series evidence from Asian developing countries. Energy Econ. 2000, 22, 615–625. [Google Scholar] [CrossRef]
- Pérez-Ortiz, M.; Jiménez-Fernández, S.; Gutiérrez, P.A.; Alexandre, E.; Hervás-Martínez, C.; Salcedo-Sanz, S. A review of classification problems and algorithms in renewable energy applications. Energies 2016, 9, 607. [Google Scholar] [CrossRef]
- Marczinkowski, H.M.; Alberg Østergaard, P.; Roth Djørup, S. Transitioning island energy systems—Local conditions, development phases, and renewable energy integration. Energies 2019, 12, 3484. [Google Scholar] [CrossRef]
- Amber, K.P.; Aslam, M.W.; Mahmood, A.; Kousar, A.; Younis, M.Y.; Akbar, B.; Chaudhary, G.Q.; Hussain, S.K. Energy consumption forecasting for university sector buildings. Energies 2017, 10, 1579. [Google Scholar] [CrossRef]
- Xiangyu, Z.; Qingqing, M.; Tao, L.; Lei, Z.; Jianquan, Z. Linear Regression Electricity Prediction Method Based on Clustering of Electric Characteristics. In Proceedings of the 2nd International Conference on Big Data Technologies, Jinan China, 28 August 2019; pp. 171–176. [Google Scholar] [CrossRef]
- Roy, S.N.; Mishra, S.; Yusof, S.M. Emergence of Drug Discovery in Machine Learning. Tech. Adv. Mach. Learn. Healthc. 2021, 936, 119. [Google Scholar] [CrossRef]
- Mishra, S.; Sahoo, S.; Mishra, B.K. Addressing security issues and standards in Internet of things. In Emerging Trends and Applications in Cognitive Computing; IGI Global: Hershey, PA, USA, 2019; pp. 224–257. [Google Scholar] [CrossRef][Green Version]
- Xing, S.; Tian, Z.; Chen, W.; Si, B.; Jin, X. A review on building energy efficient design optimization rom the perspective of architects. Renew. Sustain. Energy Rev. 2016, 65, 872–884. [Google Scholar] [CrossRef]
- Roy, C.S.; Mishra, S.; Miranda, A.O.; Mallick, P.K. Energy Consumption Prediction Using Light Gradient Boosting Machine Model. In International Conference on Emerging Trends and Advances in Electrical Engineering and Renewable Energy; Springer: Singapore, 2020; pp. 413–422. [Google Scholar] [CrossRef]
- Amasyali, K.; El-Gohary, N.M. A review of data-driven building energy consumption prediction studies. Renew. Sustain. Energy Rev. 2018, 81, 1192–1205. [Google Scholar] [CrossRef]
- Qolomany, B.; Al-Fuqaha, A.; Gupta, A.; Benhaddou, D.; Alwajidi, S.; Qadir, J.; Fong, A.C. Leveraging Machine Learning and Big Data for Smart Buildings: A Comprehensive Survey. IEEE Access 2019, 7, 90316–90356. [Google Scholar] [CrossRef]
- Tsanas, A.; Xifara, A. Accurate quantitative estimation of energy performance of residential buildings using statistical machine learning tools. Energy Build. 2012, 49, 560–567. [Google Scholar] [CrossRef]
- Wang, Z.; Wang, Y.; Zeng, R.; Srinivasan, R.S.; Ahrentzen, S. Random Forest based hourly building energy prediction. Energy Build. 2018, 171, 11–25. [Google Scholar] [CrossRef]
- Bourhnane, S.; Abid, M.R.; Lghoul, R.; Zine-Dine, K.; Elkamoun, N.; Benhaddou, D. Machine learning for energy consumption prediction and scheduling in smart buildings. SN Appl. Sci. 2020, 2, 1–10. [Google Scholar] [CrossRef]
- Wang, Z.; Wang, Y.; Srinivasan, R.S. A novel ensemble learning approach to support building energy use prediction. Energy Build. 2018, 159, 109–122. [Google Scholar] [CrossRef]
- Wang, Z.; Srinivasan, R.S.; Shi, J. Artificial Intelligent Models for Improved Prediction of Residential Space Heating. J. Energy Eng. 2016, 142, 04016006. [Google Scholar] [CrossRef]
- Jovanović, R.; Sretenović, A.A.; Živković, B.D. Ensemble of various neural networks for prediction of heating energy consumption. Energy Build. 2015, 94, 189–199. [Google Scholar] [CrossRef]
- Badal, F.R.; Das, P.; Sarker, S.K.; Das, S.K. A survey on control issues in renewable energy integration and microgrid. Prot. Control. Mod. Power Syst. 2019, 4, 1–27. [Google Scholar] [CrossRef]
- Farzana, S.; Liu, M.; Baldwin, A.; Hossain, M.U. Multi-model prediction and simulation of residential building energy in urban areas of Chongqing, South West China. Energy Build. 2014, 81, 161–169. [Google Scholar] [CrossRef]
- Fan, C.; Xiao, F.; Wang, S. Development of prediction models for next-day building energy consumption and peak power demand using data mining techniques. Appl. Energy 2014, 127, 1–10. [Google Scholar] [CrossRef]
- Shapi, M.K.M.; Ramli, N.A.; Awalin, L.J. Energy consumption prediction by using machine learning for smart building: Case study in Malaysia. Dev. Built Environ. 2021, 5, 100037. [Google Scholar] [CrossRef]
- Abbes, M.; Belhadj, J. Development of a methodology for wind energy estimation and wind park design. J. Renew. Sustain. Energy 2014, 6, 053103. [Google Scholar] [CrossRef]
- Wei, L.; Tian, W.; Silva, E.; Choudhary, R.; Meng, Q.; Yang, S. Comparative Study on Machine Learning for Urban Building Energy Analysis. Procedia Eng. 2015, 121, 285–292. [Google Scholar] [CrossRef]
- Wang, Y.; Li, Y. Applying LS-SVM to predict primary energy consumption. In Proceedings of the IEEE 2010 International Conference on E-Product E-Service and E-Entertainment, Henan, China, 7–9 November 2010; pp. 1–4. [Google Scholar] [CrossRef]
- Edwards, R.E.; New, J.; Parker, L.E. Predicting future hourly residential electrical consumption: A machine learning case study. Energy Build. 2012, 49, 591–603. [Google Scholar] [CrossRef]
- Solomon, D.M.; Winter, R.L.; Boulanger, A.G.; Anderson, R.N.; Wu, L.L. Forecasting Energy Demand in Large Commercial Buildings Using Support Vector Machine Regression. 2011. Available online: https://academiccommons.columbia.edu/doi/10.7916/D85D90X7 (accessed on 11 June 2012). [CrossRef]
- Li, X.; Bowers, C.; Schnier, T. Classification of energy consumption in buildings with outlier detection. IEEE Trans. Ind. Electron. 2009, 57, 3639–3644. [Google Scholar] [CrossRef]
- Shen, K.-Q.; Ong, C.-J.; Li, X.-P.; Wilder-Smith, E.P.V. Feature selection via sensitivity analysis of SVM probabilistic outputs. Mach. Learn. 2008, 70, 1–20. Available online: https://link.springer.com/content/pdf/10.1007/s10994-007-5025-7.pdf (accessed on 3 October 2007). [CrossRef]
- Benedetti, M.; Cesarotti, V.; Introna, V.; Serranti, J. Energy consumption control automation using Artificial Neural Networks and adaptive algorithms: Proposal of a new methodology and case study. Appl. Energy 2016, 165, 60–71. [Google Scholar] [CrossRef]
- Divina, F.; Torres, M.G.; Vela, F.A.G.; Noguera, J.L.V. A comparative study of time series forecasting methods for short term electric energy consumption prediction in smart buildings. Energies 2019, 12, 1934. [Google Scholar] [CrossRef]
- Arabali, A.; Ghofrani, M.; Etezadi-Amoli, M.; Fadali, M.S.; Baghzouz, Y. Genetic-algorithm-based optimization approach for energy management. IEEE Trans. Power Deliv. 2012, 28, 162–170. [Google Scholar] [CrossRef]
- Bilil, H.; Aniba, G.; Maaroufi, M. Multiobjective optimization of renewable energy penetration rate in power systems. Energy Procedia 2014, 50, 368–375. [Google Scholar] [CrossRef]
- De Angelis, F.; Boaro, M.; Fuselli, D.; Squartini, S.; Piazza, F.; Wei, Q. Optimal Home Energy Management Under Dynamic Electrical and Thermal Constraints. IEEE Trans. Ind. Inform. 2012, 9, 1518–1527. [Google Scholar] [CrossRef]
- Dong, Z.; Yang, D.; Reindl, T.; Walsh, W.M. A novel hybrid approach based on self-organizing maps, support vector regression and particle swarm optimization to forecast solar irradiance. Energy 2015, 82, 570–577. [Google Scholar] [CrossRef]
- Tuhus-Dubrow, D.; Krarti, M. Genetic-algorithm based approach to optimize building envelope design for residential buildings. Build. Environ. 2010, 45, 1574–1581. [Google Scholar] [CrossRef]
- Magnier, L.; Haghighat, F. Multiobjective optimization of building design using TRNSYS simulations, genetic algorithm, and Artificial Neural Network. Build. Environ. 2010, 45, 739–746. [Google Scholar] [CrossRef]
- Bichiou, Y.; Krarti, M. Optimization of envelope and HVAC systems selection for residential buildings. Energy Build. 2011, 43, 3373–3382. [Google Scholar] [CrossRef]
- Mocanu, E.; Mocanu, D.C.; Nguyen, P.H.; Liotta, A.; Webber, M.E.; Gibescu, M.; Slootweg, J.G. On-Line Building Energy Optimization Using Deep Reinforcement Learning. IEEE Trans. Smart Grid 2019, 10, 3698–3708. [Google Scholar] [CrossRef]
- Zhao, H.-X.; Magoulès, F. Feature Selection for Predicting Building Energy Consumption Based on Statistical Learning Method. J. Algorithms Comput. Technol. 2012, 6, 59–77. [Google Scholar] [CrossRef]
- Deb, C.; Zhang, F.; Yang, J.; Lee, S.E.; Shah, K.W. A review on time series forecasting techniques for building energy consumption. Renew. Sustain. Energy Rev. 2017, 74, 902–924. [Google Scholar] [CrossRef]
- Ejaz, W.; Naeem, M.; Shahid, A.; Anpalagan, A.; Jo, M. Efficient Energy Management for the Internet of Things in Smart Cities. IEEE Commun. Mag. 2017, 55, 84–91. [Google Scholar] [CrossRef]
- De Paiva, G.M.; Pimentel, S.P.; Alvarenga, B.P.; Marra, E.; Mussetta, M.; Leva, S. Multiple Site Intraday Solar Irradiance Forecasting by Machine Learning Algorithms: MGGP and MLP Neural Networks. Energies 2020, 13, 3005. [Google Scholar] [CrossRef]
- Ramakrishnan, R.; Gaur, L. Smart electricity distribution in residential areas: Internet of Things (IoT) based advanced metering infrastructure and cloud analytics. In Proceedings of the 2016 International Conference on Internet of Things and Applications (IOTA), Pune, India, 22–24 January 2016; pp. 46–51. [Google Scholar]
- Vlacheas, P.; Giaffreda, R.; Stavroulaki, V.; Kelaidonis, D.; Foteinos, V.; Poulios, G.; Demestichas, P.; Somov, A.; Biswas, A.R.; Moessner, K. Enabling smart cities through a cognitive management framework for the internet of things. IEEE Commun. Mag. 2013, 51, 102–111. [Google Scholar] [CrossRef]
- Ejaz, W.; Anpalagan, A. Internet of Things for Smart Cities: Technologies, Big data and Security; Springer International Publishing: Berlin/Heidelberg, Germany, 2019. [Google Scholar] [CrossRef]
- Mohammadian, H.D. IoE–a Solution for Energy Management Challenges. In Proceedings of the 2019 IEEE Global Engineering Education Conference (EDUCON), Dubai, United Arab Emirates, 8–11 April 2019; pp. 1455–1461. [Google Scholar] [CrossRef]
- Baldini, G.; Prasad, R.V.; Biswas, A.R.; Moessner, K.; Etelapera, M.; Soininen, J.P.; Septimiu-Cosmin, N.; Stavroulaki, V.; Vlacheas, P.; Georgakopoulos, A.; et al. A cognitive framework for realizing and exploiting the internet of things concept. In Proceedings of the 27th WWRF Meeting, Dusseldorf, Gemany, 18–20 October 2011. [Google Scholar]
- Zheng, G.; Zhao, B.; Zhao, X.; Li, H.; Huo, X.; Li, W.; Xia, Y. Smart City Energy Interconnection Technology Framework Preliminary Research. IOP Conf. Ser. Earth Environ. Sci. 2018, 108, 052043. [Google Scholar] [CrossRef]
- Cao, C.; Bai, Y. Quantitative analysis of VIIRS DNB night light point source for light power estimation and stability monitoring. Remote Sens. 2014, 6, 11915–11935. [Google Scholar] [CrossRef]
- Dutta, A.; Misra, C.; Barik, R.K.; Mishra, S. Enhancing Mist Assisted Cloud Computing Toward Secure and Scalable Architecture for Smart Healthcare. In Advances in Communication and Computational Technology; Springer: Singapore, 2020; pp. 1515–1526. [Google Scholar]
- Daniel, S.; Doran, M.-A. geoSmartCity: Geomatics contribution to the smart city. In Proceedings of the 14th Annual International Conference on Digital Government Research, Quebec, QC, Canada, 17–20 June 2013. [Google Scholar] [CrossRef]
- Fichera, A.; Inturri, G.; La Greca, P.; Palermo, V. A model for mapping the energy consumption of buildings, transport and outdoor lighting of neighbourhoods. Cities 2016, 55, 49–60. [Google Scholar] [CrossRef]
- Taylor, S.C.; Firth, S.K.; Wang, C.; Allinson, D.; Quddus, M.; Smith, P. Spatial mapping of building energy demand in G reat B ritain. GCB Bioenergy 2014, 6, 123–135. [Google Scholar] [CrossRef]
- Zhao, H.X.; Magoulès, F. Parallel Support Vector Machines Applied to the Prediction of Multiple Buildings Energy Consumption. J. Algorithms Comput. Technol. 2010, 4, 231–249. [Google Scholar] [CrossRef]
- Fan, C.; Sun, Y.; Zhao, Y.; Song, M.; Wang, J. Deep learning-based feature engineering methods for improved building energy prediction. Appl. Energy 2019, 240, 35–45. [Google Scholar] [CrossRef]
- Li, W.; Zhou, Y.; Cetin, K.; Eom, J.; Wang, Y.; Chen, G.; Zhang, X. Modeling urban building energy use: A review of modeling approaches and procedures. Energy 2017, 141, 2445–2457. [Google Scholar] [CrossRef]
- Wong, S.; Wan, K.K.; Lam, T.N. Artificial neural networks for energy analysis of office buildings with daylighting. Appl. Energy 2010, 87, 551–557. [Google Scholar] [CrossRef]
- Wang, W.; Hong, T.; Xu, X.; Chen, J.; Liu, Z.; Xu, N. Forecasting district-scale energy dynamics through integrating building network and long short-term memory learning algorithm. Appl. Energy 2019, 248, 217–230. [Google Scholar] [CrossRef]
- Chen, C.; Liu, Y.; Kumar, M.; Qin, J. Energy Consumption Modelling Using Deep Learning Technique—A Case Study of EAF. Procedia CIRP 2018, 72, 1063–1068. [Google Scholar] [CrossRef]
- Azadeh, M.A.; Sohrabkhani, S. Annual Electricity Consumption Forecasting with Neural Network in High Energy Consuming Industrial Sectors of Iran. In Proceedings of the 2006 IEEE International Conference on Industrial Technolog, Mumbai, India, 15–17 December 2006; pp. 2166–2171. [Google Scholar]
- Zhao, H.-X.; Magoulès, F. A review on the prediction of building energy consumption. Renew. Sustain. Energy Rev. 2012, 16, 3586–3592. [Google Scholar] [CrossRef]
- Foucquier, A.; Robert, S.; Suard, F.; Stéphan, L.; Jay, A. State of the art in building modelling and energy performances prediction: A review. Renew. Sustain. Energy Rev. 2013, 23, 272–288. [Google Scholar] [CrossRef]
- Ahmad, A.; Hassan, M.; Abdullah, M.; Rahman, H.; Hussin, F.; Abdullah, H.; Saidur, R. A review on applications of ANN and SVM for building electrical energy consumption forecasting. Renew. Sustain. Energy Rev. 2014, 33, 102–109. [Google Scholar] [CrossRef]
- Jain, R.K.; Smith, K.M.; Culligan, P.J.; Taylor, J.E. Forecasting energy consumption of multi-family residential buildings using support vector regression: Investigating the impact of temporal and spatial monitoring granularity on performance accuracy. Appl. Energy 2014, 123, 168–178. [Google Scholar] [CrossRef]
- Robinson, C.; Dilkina, B.; Hubbs, J.; Zhang, W.; Guhathakurta, S.; Brown, M.A.; Pendyala, R.M. Machine learning approaches for estimating commercial building energy consumption. Appl. Energy 2017, 208, 889–904. [Google Scholar] [CrossRef]
- Kontokosta, C.E.; Tull, C. A data-driven predictive model of city-scale energy use in buildings. Appl. Energy 2017, 197, 303–317. [Google Scholar] [CrossRef]
- Pistore, L.; Pernigotto, G.; Cappelletti, F.; Gasparella, A.; Romagnoni, P. A stepwise approach integrating feature selection, regression techniques and cluster analysis to identify primary retrofit interventions on large stocks of buildings. Sustain. Cities Soc. 2019, 47, 101438. [Google Scholar] [CrossRef]
- Lee, S.; Jung, S.; Lee, J. Prediction model based on an artificial neural network for user-based building energy consumption in South Korea. Energies 2019, 12, 608. [Google Scholar] [CrossRef]
- Kumar, A.; Mocanu, E.; Babar, M.; Nguyen, P.H. Collaborative learning for classification and prediction of building energy flexibility. In Proceedings of the 2019 IEEE PES Innovative Smart Grid Technologies Europe (ISGT-Europe), Bucharest, Romania, 29 September–2 October 2019; pp. 1–5. [Google Scholar]
- Wang, Z.; Srinivasan, R.S. A review of artificial intelligence based building energy use prediction: Contrasting the capabilities of single and ensemble prediction models. Renew. Sustain. Energy Rev. 2017, 75, 796–808. [Google Scholar] [CrossRef]
- Kapetanakis, D.-S.; Mangina, E.; Finn, D.P. Input variable selection for thermal load predictive models of commercial buildings. Energy Build. 2017, 137, 13–26. [Google Scholar] [CrossRef]
- Seyedzadeh, S.; Pour Rahimian, F.; Glesk, I.; Roper, M. Machine learning for estimation of building energy consumption and performance: A review. Vis. Eng. 2018, 6, 5. [Google Scholar] [CrossRef]
- Alawadi, S.; Mera, D.; Fernández-Delgado, M.; Alkhabbas, F.; Olsson, C.M.; Davidsson, P. A comparison of machine learning algorithms for forecasting indoor temperature in smart buildings. Energy Syst. 2020, 1–17. [Google Scholar] [CrossRef]
- Deng, H.; Fannon, D.; Eckelman, M.J. Predictive modeling for US commercial building energy use: A comparison of existing statistical and machine learning algorithms using CBECS microdata. Energy Build. 2018, 163, 34–43. [Google Scholar] [CrossRef]
- Mohapatra, S.K.; Nayak, P.; Mishra, S.; Bisoy, S.K. Green Computing. In Emerging Trends and Applications in Cognitive Computing; IGI Global: Hershey, PA, USA, 2019; pp. 124–149. [Google Scholar] [CrossRef]
- De Cauwer, C.; van Mierlo, J.; Coosemans, T. Energy consumption prediction for electric vehicles based on real-world data. Energies 2015, 8, 8573–8593. [Google Scholar] [CrossRef]
- Somu, N.; MR, G.R.M.; Ramamritham, K. A hybrid model for building energy consumption forecasting using long short term memory networks. Appl. Energy 2020, 261, 114131. [Google Scholar] [CrossRef]
- Zekić-Sušac, M.; Mitrović, S.; Has, A. Machine learning based system for managing energy efficiency of public sector as an approach towards smart cities. Int. J. Inf. Manag. 2021, 58, 102074. [Google Scholar] [CrossRef]
- Almalaq, A.; Zhang, J.J. Evolutionary Deep Learning-Based Energy Consumption Prediction for Buildings. IEEE Access 2019, 7, 1520–1531. [Google Scholar] [CrossRef]
- Fehrer, D.; Krarti, M. Spatial distribution of building energy use in the United States through satellite imagery of the earth at night. Build. Environ. 2018, 142, 252–264. [Google Scholar] [CrossRef]
- Dong, B.; Cao, C.; Lee, S.E. Applying support vector machines to predict building energy consumption in tropical region. Energy Build. 2005, 37, 545–553. [Google Scholar] [CrossRef]
- Ekici, B.B.; Aksoy, U.T. Prediction of building energy consumption by using artificial neural networks. Adv. Eng. Softw. 2009, 40, 356–362. [Google Scholar] [CrossRef]
- Zhang, W.; Robinson, C.; Guhathakurta, S.; Garikapati, V.M.; Dilkina, B.; Brown, M.A.; Pendyala, R.M. Estimating residential energy consumption in metropolitan areas: A microsimulation approach. Energy 2018, 155, 162–173. [Google Scholar] [CrossRef]
- Ahmad, T.; Chen, H.; Guo, Y.; Wang, J. A comprehensive overview on the data driven and large scale based approaches for forecasting of building energy demand. Energy Build. 2018, 165, 301–320. [Google Scholar] [CrossRef]
- Seyedzadeh, S.; Pour Rahimian, F.; Rastogi, P.; Glesk, I. Tuning machine learning models for prediction of building energy loads. Sustain. Cities Soc. 2019, 47, 101484. [Google Scholar] [CrossRef]
- Das, S.; Choudhury, T.K.; Mohapatra, S.K. Data analytics to increase efficiency of the AI based energy consumption predictor. In Proceedings of the 2020 International Conference on Computational Intelligence for Smart Power System and Sustainable Energy (CISPSSE), Keonjhar, India, 29–31 July 2020; pp. 1–4. [Google Scholar]
- Gala, Y.; Fernández, Á.; Díaz, J.; Dorronsoro, J.R. Hybrid machine learning forecasting of solar radiation values. Neurocomputing 2016, 176, 48–59. [Google Scholar] [CrossRef]
- Li, N.; Yang, Z.; Becerik-Gerber, B.; Tang, C.; Chen, N. Why is the reliability of building simulation limited as a tool for evaluating energy conservation measures? Appl. Energy 2015, 159, 196–205. [Google Scholar] [CrossRef]
- Liu, Z.; Wu, D.; Liu, Y.; Han, Z.; Lun, L.; Gao, J.; Jin, G.; Cao, G. Accuracy analyses and model comparison of machine learning adopted in building energy consumption prediction. Energy Explor. Exploit. 2019, 37, 1426–1451. [Google Scholar] [CrossRef]
- Ekonomou, L. Greek long-term energy consumption prediction using artificial neural networks. Energy 2010, 35, 512–517. [Google Scholar] [CrossRef]
- Rath, M.; Mishra, S. Advanced-Level Security in Network and Real-Time Applications Using Machine Learning Approaches. In Machine Learning and Cognitive Science Applications in Cyber Security; IGI Global: Hershey, PA, USA, 2019; pp. 84–104. [Google Scholar]
- Hashem, I.A.T.; Chang, V.; Anuar, N.B.; Adewole, K.; Yaqoob, I.; Gani, A.; Ahmed, E.; Chiroma, H. The role of big data in smart city. Int. J. Inf. Manag. 2016, 36, 748–758. [Google Scholar] [CrossRef]
- Strohbach, M.; Ziekow, H.; Gazis, V.; Akiva, N. Towards a big data analytics framework for IoT and smart city applications. In Modeling and Processing for Next-Generation Big-Data Technologies; Springer: Cham, Switzerland, 2015; pp. 257–282. [Google Scholar]
- Mishra, S.; Tripathy, H.K.; Mallick, P.K.; Bhoi, A.K.; Barsocchi, P. EAGA-MLP—An Enhanced and Adaptive Hybrid Classification Model for Diabetes Diagnosis. Sensors 2020, 20, 4036. [Google Scholar] [CrossRef]
- Mishra, S.; Mallick, P.K.; Jena, L.; Chae, G.-S. Optimization of Skewed Data Using Sampling-Based Preprocessing Approach. Front. Public Health 2020, 8, 274. [Google Scholar] [CrossRef] [PubMed]
- Mishra, S.; Mallick, P.; Tripathy, H.; Bhoi, A.; González-Briones, A. Performance Evaluation of a Proposed Machine Learning Model for Chronic Disease Datasets Using an Integrated Attribute Evaluator and an Improved Decision Tree Classifier. Appl. Sci. 2020, 10, 8137. [Google Scholar] [CrossRef]
- Mishra, S.; Tripathy, H.K.; Mishra, B.K. Implementation of biologically motivated optimisation approach for tumourcategorisation. Int. J. Comput. Aided Eng. Technol. 2018, 10, 244–256. [Google Scholar] [CrossRef]
- Mallick, P.K.; Mishra, S.; Chae, G.-S. Digital media news categorization using Bernoulli document model for web content convergence. Pers. Ubiquitous Comput. 2020, 1–16. [Google Scholar] [CrossRef]
- Mishra, S.; Mallick, P.K.; Tripathy, H.K.; Jena, L.; Chae, G.-S. Stacked KNN with hard voting predictive approach to assist hiring process in IT organizations. Int. J. Electr. Eng. Educ. 2021, 0020720921989015. [Google Scholar] [CrossRef]
- Jena, L.; Mishra, S.; Nayak, S.; Ranjan, P.; Mishra, M.K. Variable Optimization. In Advances in Electronics, Communication and Computing; Springer: Singapore, 2021; pp. 147–153. [Google Scholar]
Publisher’s Note: MDPI stays neutral with regard to jurisdictional claims in published maps and institutional affiliations. |
© 2021 by the authors. Licensee MDPI, Basel, Switzerland. This article is an open access article distributed under the terms and conditions of the Creative Commons Attribution (CC BY) license (https://creativecommons.org/licenses/by/4.0/).










