Abstract
Security is the main challenge of the Modbus IIoT protocol. The systems designed to provide security involve solutions that manage identity based on a centralized approach by introducing a single point of failure and with an ad hoc model for an organization, which handicaps the solution scalability. Our manuscript proposes a solution based on self-sovereign identity over hyperledger fabric blockchain, promoting a decentralized identity from which both authentication and authorization are performed on-chain. The implementation of the system promotes not only Modbus security, but also aims to ensure the simplicity, compatibility and interoperability claimed by Modbus.
1. Introduction
Modbus became one of the most widely used protocols in Industrial Internet of Things (IIoT) environments and nowadays it is implemented by hundreds of different vendors and thousands of devices []. Modbus enables the data exchange between different parts of the industrial process, not only Programable Logic Controller (PLCs) and field devices but also PLCs and Supervisory Control and Data Acquisition (SCADAs). The three main features that enable Modbus success are simplicity, compatibility and interoperability. However, security is its main deficiency. In this regard, vulnerabilities have been detected both in design and configuration as well as in implementation, which are exploited using different attack patterns []. Hence, several solutions add security layers while trying to keep it simple, compatible, and interoperable. Some of these solutions belong to identity and access management domains. For instance, this approach provides Modbus with trusted identity and mutual authentication based on X.509 certificates, as well as secure authorization based on a Role-based Access Control (RBAC) []. These types of common solutions, based on centralized systems, are optimal in single-organization environments, being the scalability their main drawback (i.e., solution feasibility is affected when multiple organizations are involved). In this sense, the authors of [] justify scalability problems in terms of PKI infrastructure costs in Smart Grid environments, while the authors of [] justify it based on scenarios such as certificate revocation. However, a concern with central authorities controlling identities is that if they are compromised in some way, those identities can be used in malicious ways: e.g., a hack of Dutch Certificate Authority allowed supposedly secure encrypted data going across the internet to be intercepted and accessed by hackers []. The decentralization promoted by blockchain emerges as a solution to both scalability and centralized identity challenges, since it introduces an environment with multiple organizations, while enabling the devices’ self-custody of identifiers and credentials. In that sense, different works introduce innovative solutions for identity and access control management based on blockchain for IoT environments [,]. However, none of them natively support the use of Self-Sovereign Identity (SSI) for decentralized authentication and authorization and less for an IIoT environment represented by Modbus. The manuscript’s contribution is the design and implementation of a Modbus Application Protocol Secured based on Self-Sovereign Identity (mbapSSI) over Hyperledger Fabric Blockchain (HFB) that ensures not only on-chain authentication and authorization but also the other phases of an access control system: identification, auditing, and accountability, constituting an identity and access management system. To verify the feasibility of mbapSSI, performance and scalability analyses are carried out in constrained Modbus-IIoT environments. The rest of this manuscript is structured as follows: Section 2 introduces the context related to blockchain-SSI as an identity and access management system, examining then, the application of SSI in the context IoT and IIoT as part of the related work. Section 3 provides a background including Modbus protocol, SSI, and HFB, i.e., mbapSSI enabling technologies. The design and implementation of our system are described in Section 4. Section 5 describes the testbed and conducted experiments to determine the feasibility of the proposal. Section 6 discusses the results of conducted experiments. Finally, the conclusions of the manuscript are included in Section 7.
2. Related Work
Enabling the aforementioned features for mbapSSI implies going beyond an access control system or an identity management system. For this reason, this section discusses the integration of both concepts. Based on the Identity and Access Management (IAM) Framework [], the scientific community, governments and enterprises establish blockchain as an enabling technology for both Identity Management (IM) and Access Management (AM). In the identity management domain, Blockchain Identity Management Systems (BIMS) are considered as an emerging technology, which differs of Traditional Identity Management System (TIMS) since blockchain enables the custody of identity information, while TIMS stores credentials (e.g., password) about users and devices which they interact []. Currently, governments and organizations are working hard to create guidance on BIMS. Thus, some countries, such as Estonia, are experimenting with BIMS for electronic medical records []. In the access management domain, blockchain technology has been included as part of several scenarios that involve all phases of access control systems: identification, authentication, authorization, auditing and accountability []. At this point, the SSI paradigm, does not need blockchain to be implemented. Nevertheless, blockchain offers benefits that can be exploited by an integrated SSI-blockchain solution: blockchain can be used as a distributed ledger to establish immutable records of lifecycle events for globally unique decentralized identifiers (DIDs). In addition, SSI-blockchain integration can be the enabler for identity and access management. Although the authors of [] classify SSI only as an emerging identity management system, the fact that SSI ensures not only authentication, but also authorization [], implies that it is also involved in the context of access management. Once having discussed that SSI is suitable for IAM, we will focus on the related work in the application of SSI in the context of IoT and IIoT due to the recent integration of both concepts.
Thus, the following manuscript [] contrasts existing identity approaches, such as digital certificates, with open standards for SSI: decentralized identifiers (DIDs) and verifiable credentials. The same work also analyzes the advantages and challenges of both standards for ensuring authentication in IoT environments, although these are only proposals that do not result in the design or implementation of a specific system but are part of future research lines. Additionally, the work in [] compares SSI-blockchain solutions such as Sovrin, UPort and Jolocom, while promoting the integration of SSI in IoT architectures, enabling comparisons with OpenID Connect. However, again, this work is only a very useful proposal (not implementation) in terms of background and analysis of possible use cases. Furthermore, the Sovrin approach indicates, from a non-technical perspective, how SSI addresses main IoT challenges such as identification, authentication, authorization and auditing, while ensuring data privacy and data integrity over a secure channel []. However, this manuscript also focuses on proposals rather than specific designs or implementations of SSI. Finally, the authors of [] present a novel solution for IoT device IM based on SSI and backed by the security offered by the IoTA Tangle DLT. Although the authors even present a practical use case focused on car rental industry, there are no technical details neither performance analysis of the implementation of the solution. Despite the progress described above, numerous challenges face SSI in both the IoT and IIoT contexts, including authentication and authorization in machine-to-machine (M2M) environments []. Therefore, mbapSSI aims to address these challenges, not only from a theoretical design in a representative IIoT use case, but also from the implementation and feasibility analysis point of view, trying to solve the mentioned gaps. Thus, mbapSSI does not only guarantee the decentralized identity management that blockchain promotes, but also includes the design and implementation of authentication and authorization on-chain. The mbapSSI approach consists of authorizing the use of a resource and giving access to a Modbus service, putting in value the role of blockchain technology for SSI, as a trust mechanism that allows controlling access to data, allowing the Modbus device to decide with whom, when and how it shares information.
3. Background
The three main concepts of mbapSSI are discussed in this section: Modbus protocol, SSI and Hyperledger Fabric Blockchain.
3.1. Modbus Protocol
Modbus is an Industrial Internet of Things (IIoT) protocol with applications in scenarios such as building automation or energy management systems []. Modbus is useful for the management and control of industrial devices such as Programable Logic Controller (PLCs), Supervisory Control and Data Acquisition (SCADAs), sensors and actuators. The three most common versions of the protocol are Modbus ASCII, Modbus RTU and Modbus TCP/IP, where the first two use serial line interfaces and are associated with deterministic transmissions. Modbus TCP/IP arises with the objective of solving requirements such as the limit to 240 devices per network, however, the non-deterministic nature of TCP/IP means that it is common to see this version of Modbus in interactions between supervisory level and field level devices (e.g., SCADAs and PLCs) rather than interactions between field devices with each other such as a PLC and a sensor. From performance perspective, Modbus-IIoT environments can be considered as constrained scenarios, which can result in latencies of up to 100 ms according to []. It is well known that the major shortcomings of Modbus are in the area of security, for this reason references such as [] present an extensive taxonomy of attacks for both Modbus serial and Modbus TCP. Considering that standard Modbus protocol cannot be secured, e.g., providing authentication to the Modbus frame, whatever security layer provided, it must not limit the simplicity, compatibility and interoperability of the Modbus protocol.
3.2. Self-Sovereign Identity (SSI)
SSI follows the basic premise that people should control their own identity with regard to relationships and interactions with other people, organizations, and things []. However, the evolution of the concept of SSI extends the control of their identity to the context of things and machines, as mentioned in Section 2. The principles guiding SSI have been presented in the past by Christopher Allen [], however, approaches that extend these principles have been analyzed by the authors of [], including concepts such as (1) sovereignty, (2) data access control, (3) data storage control, (4) security, (5) privacy, (6) flexibility, (7) accessibility and (8) availability.
The SSI ecosystem assumes three key roles (issuer, holder, and verifier) in addition to a verifiable data and status registry (VDSR). An issuer creates and issues credentials to a holder. A holder receives credentials from an issuer, holds them and when required, it shares these credentials with a verifier. A verifier receives and verifies credentials presented by a holder. A VDSR is a trusted mediator to manage and verify relevant information, e.g., identifiers. The verifiable credentials’ specification defines examples of VDSR such as a trusted database, decentralized databases, and distributed ledgers [].
SSI integrates some standards such as Verifiable Credential (VC) [] and Decentralized IDentifier (DID) [], which are proposed to create a cryptographically verifiable digital identity that is fully controlled by its owner []. A VC is an attestation of qualification issued by a third party (e.g., issuer) with de facto authority to an entity (e.g., holder) []. In this regard, VCs are JSON documents constructed and digitally signed by an authority (e.g., issuer) which includes possible correlating values such as a holder identifier, the signature value and the claim value. The DID is a permanent, universally unique identifier and cannot be taken away from its owner who owns the associated private key, which is completely different from other identifiers such as an IP address and domain name []. Two other important concepts associated with DID should be analyzed: DID Method and DID Document. DID Methods define the types or classes of DIDs and represents the second part of the DID format. Several types of DID Methods are set out in [], including Ledger-based DIDs, Ledger Middleware, Peer DIDs, Static DIDs and Alternative DIDs. Since Ledger-based DIDs are the most commonly used, some examples are shown next: btcr (Bitcoin), ethr (Ethereum), and sov (Sovrin). DID Document is a data structure that contains basic information that is needed to connect with a subject (e.g., a verifier). The DID Document is resolved through a DID and consumed by digital identity applications (e.g., wallet), so that each DID has exactly one DID Document associated with it [].
3.3. Hyperledger Fabric Blockchain
HFB is a private and permissioned distributed ledger and smart contract framework maintained by Linux Foundation []. Considering that HFB is pivotal to our proposal, we will justify its selection as a VDSR of our SSI proposal from three perspectives. First, the use of HFB as part of the IAM context, highlighting its suitability in SSI scenarios. Second, the justification of using HFB over other SSI implementations. Thirdly, from a performance perspective given our focus related to IIoT environments.
In the identity management domain, HFB is involved in several use cases. For instance, the work in [] uses HFB as a Certification Control System to enforce Certificate Signing Request (CSR) validation. In addition, HFB is also used to provide transparency for better Certificate Authority (CA) accountability []. In the access management domain, there are also several use cases, including HFB as part of SSI systems. Thus, several approaches use Access Control Systems based on HFB to ensure phases such as identification, authentication, authorization and accountability in IIoT environments [,,]. Moreover, in the context of SSI, although the scientific literature offers few examples involving HFB in SSI systems, some steps have been taken towards this direction. Thus, the contribution in [] designs and implements both an SSI and an access management system for smart vehicles, using HFB as a key piece.
References such as [] analyze SSI solutions including Sovrin, Civic, UPort, Jolocom, Veres One, etc. These solutions mostly implement two types of blockchain technologies: Ethereum and Hyperledger Indy, which will be the objects of our comparison with HFB. Although solutions such as uPort (Ethereum) seem promising [], on-chain environments are limited from both solidity capabilities and order–execute architecture. In contrast, HFB through the execute–order–validate model eliminates non-determinism and enables standard programming languages such as Golang, which amplifies the on-chain capability of the solution. Additionally, Hyperledger Indy is a purpose-built ledger for Identity, which can be considered a public-permissioned blockchain []. However, since Indy does not have the ability to run smart contracts, authentication and authorization are based on information stored in the ledger using static and predefined rules. From the perspective of mbapSSI, the on-chain dynamism provided by a chaincode, allowing complex computational operations such as on-chain signature verification, exceeds the performance of Indy, a scenario that implies the need to strengthen the off-chain implementation.
From a performance perspective, according to [], blockchain addresses challenges defined as key for IIoT environments such as system scalability and interoperability, security and data quality. Particularly, it has been demonstrated the feasibility of an HFB-based access control system in a performance-constrained IIoT environment such as an engine assembly line [].
4. Design and Implementation
This section establishes the design and implementation criteria defined for mbapSSI. For a better understanding of these criteria, we contextualize the background provided for SSI in terms of key concepts for mbapSSI.
4.1. Key Concepts for mbapSSI
4.1.1. Modbus End-Devices Analysis for mbapSSI
Section 3.1 mentioned the low latency requirements for a Modbus-IIoT environment. Considering the network architecture recommended by NIST [], mbapSSI puts the focus on the interaction between field control devices with local human–machine interface (HMI), i.e., TCP/IP connections. In this way, a Modbus client could be visualized as a Scada, while the Modbus server as a PLC. In addition to network communication, Modbus devices store a key pair associated with the DID as part of a wallet.
4.1.2. DID Approach for mbapSSI
Expression (1) shows the Ledger-based DID contextualization for mbapSSI on a three-element identifier separated by a colon: scheme identifier “did”, DID Method identifier and DID method-specific identifier. The approach adopted in mbapSSI for three-parameter definition is based on [], following the DID syntax based on Augmented Backus-Naur Form (ABNF) Syntax Specification [] as DID Standard defines []. In this regard, the DID Method indicates the ledger used as VDSR, defining as DID work with a specific blockchain. The specific identifier of the DID Method satisfies the property of being unique in the namespace of the DID Method, since it is the SHA-256 hash function of the public key registered in the VDSR, being the entity identified by the DID, the holder of the private key. Additionally, with regard to the DID infrastructure, mbapSSI promotes a key-value database, where key is the DID and value is the DID Document. Thus, we can confirm that the DID adopted by mbapSSI complies with the properties of being permanent, resolvable, cryptographically verifiable and decentralized [], being therefore a very close approximation to the DID standard by satisfying some of the core properties of the standard.
did:hfb:1fb352353ff51248c5104b407f9c04c3666627cf5a167d693c9fc84b75964e2
Considering that mbapSSI aims to improve the shortcomings of the PKI infrastructure presented for Modbus in terms of scalability, the first objective of the DID will be to integrate it into X509 certificates, to replace the functionality of the Certification Authority (CA) associated with a PKI infrastructure, as a base for the security of Modbus devices in centralized environments according to the Modbus security specifications []. The purpose behind not discarding the use of X509 certificates is that it is a mandatory requirement for securing the channel using TLS. In this way, the DID of the Modbus device is recorded as the Subject Alternative Name (SAN) extension within the X.509 certificate [], allowing the VDSR to become the authority for verifying identity rather than a CA when establishing a secure channel. In this way, when Modbus devices exchange certificates as part of TLS, they will be able to verify the DID through the VDSR. The second objective of DID is to return the associated DID Document when the VDSR is properly queried, thus fulfilling the resolvable property.
4.1.3. DID Document Approach for mbapSSI
Our mbapSSI uses the “resolvable” property of DID to record, in the VDSR, the key-value type for the DID-DID Document relation. Thus, our DID Document contains a context, the authentication mechanism supported, the Modbus service definition, and the digital signature of the entity that creates it. The Modbus service definition is fully compliant with Modbus specifications [], so it includes the service endpoint, the function code, the starting address and the offset. As expression (2) indicates, service endpoint is constituted by the Modbus application protocol secured (mbaps) frame type, as well as IP address and access port. Each of the Modbus services to be exposed must be defined in the DID Document. The DID Document can be constantly updated by adding or removing Modbus services.
“serviceEndpoint”: “mbaps://{}:{}”.format(ipaddress, port)
4.1.4. SSI without VC Approach for mbapSSI
Although in Section 3.2, VCs were defined, their standard indicates that their use is not mandatory []. Thus, mbapSSI does not follow the VC model but focuses on complying with the SSI properties established by [], particularly in data access control, data storage control, security and privacy. In that sense, mbapSSI promotes a decentralized identity that highlights the property of sovereignty in the fact that the Modbus server has the ability to share its data (through a Modbus service) with the authorized Modbus client. In mbapSSI, the Modbus client provisioning on the authorization whitelist is performed through the intervention of a user. It is identified as next objective the design and implementation of an SSI model based on M2M authentication proposed by OAuth in [], but it is out of the scope of this work.
The authorization whitelist includes as input an out-of-band (OOB) mechanism provided by mbapSSI to associate the client’s public key to a Modbus service included in the DID Document. This authorization whitelist will be updated in the VDSR and constitutes the single point of user intervention.
4.2. Overview of mbapSSI
In order to integrate the concepts defined in the Section 4.1, as well as to provide an overview of mbapSSI, Table 1 relates the parts that compose an SSI system with the mbapSSI system phases. In this regard, the registration phase provides the Modbus device (holder) with a decentralized identity, ensuring that this identity is registered in the VDSR. In this phase, the DID has been integrated into the X509 certificate. In the provisioning phase, the Modbus server’s owner (user) matches the Modbus clients with the Modbus services to be used, so that the authorization whitelist is updated. It should be noted that the provisioning phase is unrelated to the others, so it can be repeated at any time. The channel securing phase provides the Modbus devices (both being holders and verifiers as it will be clarified later on), with on-chain authentication, as well as the establishment of a secure TLS channel []. The verification phase authorizes the Modbus client (holder) to use a resource, i.e., a Modbus service, through a proof of identity provided by the on-chain query of the authorization whitelist, where the Modbus server (verifier) is involved. Finally, Modbus transactions phase enables the exchange of Modbus frames through a secure channel between Modbus client and server (both holders). The VDSR is involved in all phases of mbapSSI except when Modbus devices transact with each other to ensure both low levels of latency and high throughput.

Table 1.
Participation of SSI parties on mbapSSI’s phases.
According to [], in an SSI context each entity can have multiple roles, e.g., holders can also be verifiers. Extrapolating this concept to a Modbus context throughout the mbapSSI phases, the devices supporting the Modbus protocol, i.e., the Modbus client and the Modbus server, may behave as holders or verifiers depending on the phase requirement. In this regard, we define a Modbus client acting as a holder as CH, Modbus client acting as a verifier as CV, Modbus server acting as a holder as SH and Modbus server acting as a verifier as SV. Table 2 summarizes the behaviors per phase.

Table 2.
Modbus devices’ behaviors.
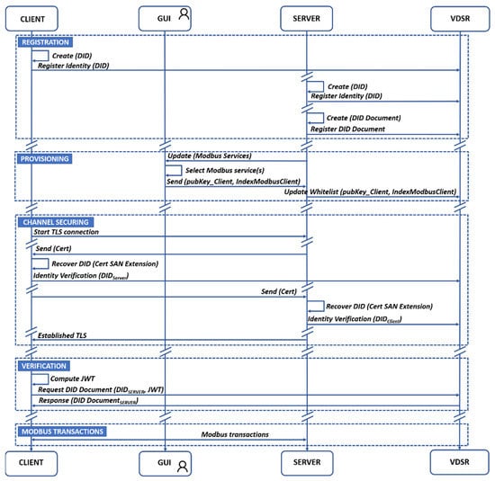
Figure 1 shows an overview of the interaction between parties of the SSI context and Modbus devices of the Modbus context. As Table 2 indicates, the parties involved in the registration phase (CH and SH) register their identities in the VDSR (1). Next, Modbus service(s) to be exposed are registered in the VDSR by SH (2). At this point and as part of the provisioning phase, in the step (3), the server’s owner relates Modbus client information to the Modbus service(s) exposed in step (2), and then SH updates the whitelist (4).

Figure 1.
Overview of mbapSSI.
The channel securing phase is composed of two steps. On the one hand, CH and SH start to ensure the communication channel via TLS (5). On the other hand, Cv and Sv must verify the identities through the VDSR (6). At this point, CH must provide access proof for services through the VDSR (7), based on the information defined in steps (3–4). Finally, Modbus devices (CH and SH) exchange Modbus transactions for authorized services (8).
The correlation between Modbus and SSI converges in mbapSSI, where the three initial phases (Registration, Channel Securing and Verification), excluding the Provisioning phase, constitute the necessary mechanism, based on SSI, to provide a secure communication channel, based on TLS, between a client and a Modbus server. The fourth phase is thus isolated to ensure the simplicity, compatibility, and interoperability of Modbus transactions.
4.3. Chaincode Design
The chaincode is the most important piece of mbapSSI. Its strength lies in the fact that complex operations such as signature verification can be performed on-chain, something practically impossible in public-permissionless blockchains such as Ethereum, due to the high transactions cost. Therefore, it is possible to assert that the role of HFB for mbapSSI goes beyond a simple VDSR. From a design perspective, the main feature of the chaincode is the presence of a proxy, which is an approach pioneered by UPort [], although UPort deploys a new smart contract proxy for each identity. In that sense, the design of the proxy as part of our chaincode adopts the identity verification functionality as well as the routing capability to other functionalities. However, the mbapSSI chaincode does not need to generate a new Smart Contract for each identity but relies on on-chain mechanisms such as signature verification to perform identity verification. Therefore, in our case the identity is stored in the ledger and can be queried from the proxy itself. Figure 2 describes the functionalities of mbapSSI’s chaincode: Get Identity, Set Identity, Update Whitelist, Get Entity’s Identity, Set DID Document and Get DID Document. The default design criterium is that any input to the chaincode from the different entities (CH, CV, SH, and SV) must have a DID and payload structure as shown in expression (3). For payload processing by the chaincode, it must meet two conditions: (1) the sender identity must be registered and (2) the payload must be signed by the sender.
{
did: “did:hfb:1fb352353ff51248c5104b407f9c04c3666627cf5a167d693c9fc84b75964e2”,
payload: “eyJhbGdvcml0aG0iOiJQUzI1NiIsImFsZyI6IlBTMjU2In0.eyJmdW5jdGlvbiI6ImNyZWF0ZVNlbGZJZGVudG”
}
did: “did:hfb:1fb352353ff51248c5104b407f9c04c3666627cf5a167d693c9fc84b75964e2”,
payload: “eyJhbGdvcml0aG0iOiJQUzI1NiIsImFsZyI6IlBTMjU2In0.eyJmdW5jdGlvbiI6ImNyZWF0ZVNlbGZJZGVudG”
}

Figure 2.
Chaincode design.
To enable these conditions, a proxy structure has been designed that basically verifies both identity and signature, and then deserializes the payload in order to obtain the service to be executed. For this purpose, the proxy relies on other structures, such as the signature verifier and the identity registry, which are involved in the other functionalities except for the Set Identity where the payload of expression (3) only contains the public key of the entity. In this regard, the Get Identity functionality is only executed within the chaincode and is called several times in all functionalities, in order to retrieve the public key for an entity with a registered identity. In addition, the Update Whitelist functionality stores the set of relations of the public key with the Modbus service index in the DID Document. On the other hand, the Get Entity’s Identity functionality returns to off-chain side the public key associated to an identity. Additionally, the Set DID Document functionality allows to create and later update the DID Document. Finally, the Get DID Document functionality allows to retrieve the DID document, for which, a JSON Web Token (JWT) must be included to prove not only the identity of the client, but also the validity of the authorization given to use the service defined in the whitelist. Thus, the public key associated to the CH identity is used to retrieve the Modbus service(s) index(es) from the whitelist, returning to off-chain side, the DID Document associated to the CH-related services in provisioning phase.
4.4. Implementation
The mbapSSI system is composed of the aforementioned chaincode and a Software Development Kit (SDK) to enable the integration and interaction with HFB network. Thus, while the chaincode manages the interactions in the on-chain side, the mbapSSI-SDK manages the interactions in the off-chain side. This SDK, written in python is imported into Modbus devices, i.e., client and server, to expose all functionalities required to interact with the HFB network, enabling these devices to become CH, CV, SH, and SV. However, mbapSSI-SDK imports three key pieces of code for the different interactions throughout the mbapSSI lifecycle. Firstly, mbapSSI-SDK makes use of the HFB SDK for python to invoke (write operations) and query (read operations) transactions on HFB []. Secondly, mbapSSI-SDK requires the use of the python SSL library, to build TLS/SSL wrapper for socket objects []. Finally, to transact Modbus frames from clients and servers, mbapSSI-SDK imports the pymodbus library [], a full Modbus protocol coded in python. Since python is not one of the official HFB languages, it makes it necessary to use the HFB version to 1.4.x since the python HFB-SDK updates are delayed for languages such as JavaScript. Thus, to run mbapSSI, both the client and server must include python 3.8 and mbapSSI-SDK into docker images.
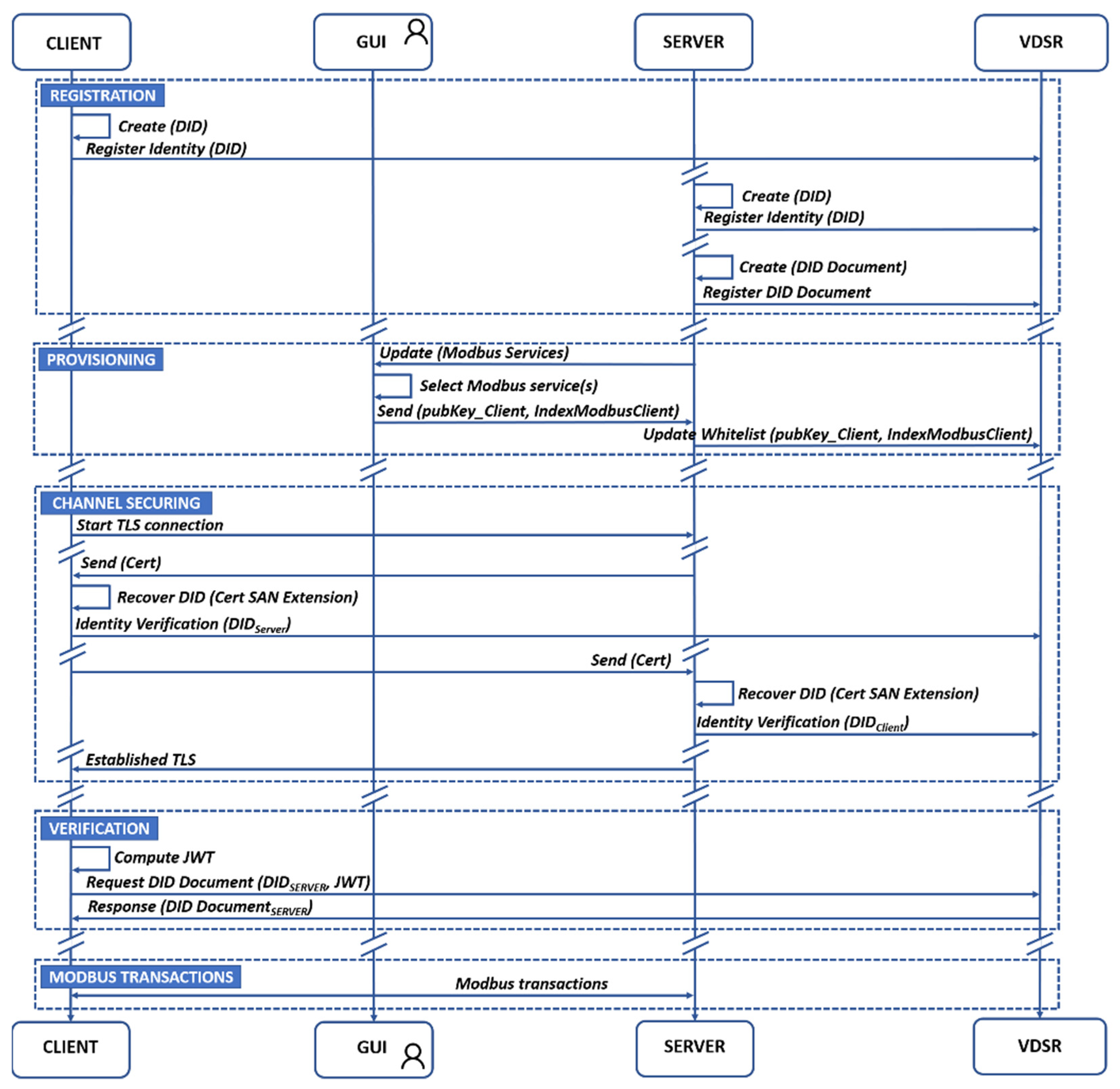
The Figure 3 shows a flowchart, which details interactions between entities (CH, CV, SH, and SV), including the information exchanged with the VDSR, corresponding to the phases of mbapSSI. Although the figure uses generic names for easy understanding of the functionalities (e.g., Request Did Document), each interaction with the blockchain follows the format defined by expression (3).

Figure 3.
Interaction between entities and information processing by VDSR.
Now, as part of the registration phase both SH and CH create and register their DID in the VDSR via the setIdentity method. Next, SH is able to create the DID Document via the setDidDocument method, although it may be updated each time the server has to expose a new service using the same method. The only requirement for the provisioning phase to take place is that SH has registered the DID Document, so that the set of services to be exposed are selectable by the server’s owner. At this point, the user relates the public key of the Modbus client (CH) and the service(s) he wants to access, using an OOB mechanism such as a graphical interface (GUI). This relationship is updated in the blockchain via the updWhiteList method. As part of channel securing phase, the CH request TLS connection and after some steps of TLS specification [] SH sends its certificate (X.509), where, according to Section 4.1.2, both CH and SH have included DID as part of the certificate’s SAN extension. In this way, both client and server, with verifier role, i.e., CV and SV will be able to verify each other’s identity (via getIdentity method), since blockchain (VDSR) plays the role of CA. Once the mutual TLS is completed, the channel is secured. As part of the verification phase, CH computes off-chain JWT, which is included as argument of getDidDoc method. Thus, the VDSR requests on-chain, the authorization whitelist returning the service(s) enabled to CH. In this way, SH authorizes the use of a resource, granting access to a Modbus service, without the need for interaction with CH, putting in value the role of blockchain technology for SSI, as a trusted mechanism that allows regulating the access to the SH data, enabling it to decide with whom and when it shares its information. CH and SH are ready to transact Modbus frames.
In order to clarify the off-chain process, when the client requests the DID Document within the verification phase, the mbapSSI-SDK will be used in the off-chain side, in or der to create an object containing the getDidDoc method in JSON format. This method uses as arguments a JWT and the server’s DID. This plain text object is firstly encoded in base 64, constituting the first part of the payload of expression (3) which uses the dot as a delimiter. Secondly, the same object is signed and then encoded in base 64, constituting the second part after the delimiter. At this point, the client DID and payload are sent as transaction arguments.
5. Performance Evaluation
This section focuses on the evaluation of mbapSSI in terms of performance to determine its feasibility. The performance tests aim at isolating the first three phases from the fourth phase. This is because the value of mbapSSI lies in the fact that the three initial phases, excluding the provisioning phase, constitute the necessary mechanism (based on SSI), to provide a secure communication channel (based on TLS) between a client and a Modbus server. Therefore, the fourth phase is abstracted from the others to ensure the simplicity, compatibility and interoperability of Modbus transactions.
Three performance metrics (processing time, latency, and throughput) are used for the performance evaluation. Processing time represents the time required for a process (e.g., a piece of code) to handle a given request. Latency is a measure of round-trip delay. Throughput constitutes the ratio of the total transactions committed into the ledger in 1 s (not all the sent transactions are always committed in the same second and are pooled in the ordering node). The three metrics are evaluated in different ways, so processing time is used to measure the performance of the mbapSSI phases: registration, channel securing and verification (hereinafter referred to as “three-phases”); latency is used to measure the performance of Modbus transactions; throughput is used to measure the performance of mbapSSI interactions with HFB. Similarly, scalability is another important point in the evaluation of mbapSSI performance, to determine the behavior of mbapSSI due to the increase of organizations and therefore of requests, an n:1 connection pattern is followed, i.e., “n” clients to “1” server. The provisioning phase is not measured since it constitutes an OOB mechanism isolated from the other phases. The remainder of this section examines the testbed used and the experiments conducted to demonstrate the feasibility of mbapSSI.
5.1. Testbed Description
Figure 4a shows the test network to be deployed. It is composed of organizations, each of which contains a set of entities such as Modbus entity, orderer, peer0.org and CA. Each organization constitutes a module and as needed new modules are added to the testbed, which provides scalability. To achieve integration within a module the deployment flexibility offered by the Docker infrastructure is used so that all elements represented for an organization (Modbus entity, orderer, peer0.org and CA) are deployed from Docker images. These containers are integrated into Docker Swarm worker nodes. In this way each organization constitutes a worker node which will be orchestrated using Docker swarm.

Figure 4.
(a) Testbed applied on performance measure; (b) flow chart of Modbus performance test.
The default testbed would be two modules (organizations) including 1 Modbus-client (e.g., Modbus-client1) and 1 Modbus-server. To obtain accurate results, an isolation environment is needed, which is provided by an Amazon Elastic Compute Cloud (EC2) instance, whose main feature is scalable performance from a basic level of CPU and memory. The mbapSSI testbed included the deployment of a t2.2xlarge instance, which contains 8 intel AVXT CPUs (3.0 GHz) and 32 GB of memory []. It should be noted that the main decision criteria for the deployment of a testbed with these characteristics has been that the HFB-network is deployed using Raft as an ordering service network instead Kafka or Solo since it introduces less centralization [].
5.2. Experiments Conducted
This section describes the experiments to be performed to demonstrate the feasibility of mbapSSI and determine the overhead that mbapSSI introduces to the HFB network. For this purpose, four types of experiments are conducted: Section 5.2.1 describes the experiment that measures the processing time of the three-phases and the latency of the Modbus transaction phase with a client–server 1:1 ratio; Section 5.2.2 describes the experiment that measures the behavior of the processing times of the three-phases of mbapSSI considering the scaling of the client–server ratios as follows: 4:1, 8:1, 16:1 and 32:1; Section 5.2.3 describes the experiment measuring the latency behavior of the Modbus transaction phase of mbapSSI in isolation, considering the scaling of client–server ratios as follows: 4:1, 8:1, 16:1 and 32:1; Section 5.2.4 describes the experiments to determine how many transactions per second are supported by the deployed HFB network.
5.2.1. Performance of mbapSSI Phases at 1:1 Ratio
This experiment focuses on measuring the processing time of the three-phases of mbapSSI that provide a decentralized identity, a secure channel, and the authorization to use the Modbus resource, as well as the latency of the Modbus transaction phase. From the testbed of Figure 4a, this experiment requires the deployment of two organizations, one holding the client and the other holding the server. In order to measure the processing time, since mbapSSI is based on python 3.8, we use the “process_time” tool of the time library. Expressions (4) and (5) are the ways of using the tool, i.e., inserting them in the code at the beginning and at the end of each phase, respectively. To determine the latency of the Modbus transactions, a performance test was designed based on the flowchart shown in Figure 4b, which represents a piece of code written in Python running on each Modbus client, which simultaneously opens 10 connections (threads) to the server, performing 1000 requests for each of the threads, collecting latency introduced by each of these connections, so that the maximum and minimum value of this metric can be evaluated.
start = time.process_time (),
end = time.process_time ()-start,
5.2.2. Performance of the First Three Phases of mbapSSI Based on n:1 Ratio
This experiment aims to measure the behavior of the processing time of the three-phases of mbapSSI under the stimulus of scaling the number of Modbus clients connected simultaneously in ratios of 4:1, 8:1, 16:1 and 32:1, following the architecture of Figure 4a. The maximum number of clients is 32, since this is the number commonly supported by real devices such as the MGate MB3170/3270 as shown in its technical documentation []. Unlike the previous section, this experiment focuses on analyzing only the behavior of processing time for three-phases of mbapSSI, using the same tools as in the first experiment, i.e., expressions (4) and (5). For this purpose, 10 processing time measurements are collected for each of the three-phases.
5.2.3. Performance of the Modbus Transaction Phase at n:1 Ratio
This experiment aims to measure the behavior of the latencies of the Modbus transaction phase under the stimulus of scaling the number of simultaneously connected Modbus clients in ratios of 4:1, 8:1, 16:1 and 32:1, following the architecture of Figure 4a. As in Section 5.2.1, this experiment uses the performance test illustrated in Figure 4b. Considering that mbapSSI Modbus frames are transacted over a secure channel, the experiment includes, as a benchmark, the same performance test applied to Modbus TCP.
5.2.4. Measuring Transaction Throughput over the HFB Network
This experiment aims to determine the number of transactions per second that the different network architectures deployed are able to support, so that it is possible to analyze whether mbapSSI can cause overhead in the HFB network. For this purpose, 1000 transactions are issued in a variable range, for each of the networks (1:1, 4:1, 8:1, 16:1 and 32:1) defined based on Figure 4a. The Hyperledger Caliper tool [], simplifies the transaction evaluation workflow. Thus, a comparison between five types of networks created from docker swarm clusters containing different architectures is carried out. Then, the maximum transaction throughput achieved will be compared with the number of interactions performed by clients and server with HFB, assuming that all devices are connected simultaneously. All nodes in the HFB-network deployed have the same participation in transaction endorsement.
6. Discussion of Results
6.1. Performance of mbapSSI Phases at 1:1 Ratio
This section contains the results of the experiment described in Section 5.2.1 and its main objective is to determine a set of benchmark metrics to be used as a starting point for the analysis in the other sections, since it constitutes the best case. Table 3 and Table 4 summarize the maximum and minimum values of the processing time, as well as the number of interactions with the blockchain for both the client and the server for each of three-phases of mbapSSI. The registration phase presents a longer processing time for SH than the CH, since it not only creates and registers its identity but also creates and registers the DiD Document. The channel securing phase presents similar behavior for both entities, as Figure 3 illustrates, based on the same number of interactions of both entities (CV and SV) with the blockchain, as well as a number of symmetric interactions between CH and SH. It should be noted that only CH participates in the verification phase. The processing time of the verification phase involves the generation of a JWT by CH, as well as a single interaction with the VDSR, hence it is as simple as CH’s processing time in the registration phase.

Table 3.
Processing time measurements of three-phases of mbapSSI for the client.

Table 4.
Processing time measurements of three-phases of mbapSSI for the server.
At this point, the performance test of the Figure 4b is performed on both the mbapSSI secure connection and insecure Modbus TCP connection, which is used for benchmark purposes. Table 5 collects the maximum and minimum latencies for both connections. Since the latencies achieved are below the time defined as typical reaction time for an industrial TCP connection, i.e., 100 ms [], it can be considered that for this mbapSSI baseline case, the achieved latency values are acceptable.

Table 5.
Latencies measurements of the fourth phase of mbapSSI.
6.2. Performance of the Three-Phases of mbapSSI Based on n:1 Ratio
In this section we analyze the effects, in terms of maximum and minimum processing times, when the number of mbapSSI client scales follows the next ratios: 4:1, 8:1, 16:1 and 32:1. In this way, a comparison with the results of Section 5.1 is established. Figure 5a shows the behavior of processing time when the number of clients deployed for the registration phase is increased. For each architecture, only one server is deployed and, since CH and SH do not interact with each other at this phase, the processing times obtained for the server are practically the same as those achieved in Section 5.1. In this way, the server processing time is closer to the processing time for registering 8 clients if the maximum and minimum processing times are considered. Figure 5b also shows the behavior of the processing time when the number of clients deployed for the securing channel phase is increased. Unlike the registration phase, in this phase there is a client–server interaction, hence the behavior of the server will depend on the number of clients simultaneously interacting with it. The results show that the higher the number of clients, the higher the maximum processing time for the server, which can be explained by the overhead accumulated after processing interactions with some clients. Despite this scenario, when comparing the extreme cases for the server, i.e., the reference architecture (1:1) and the worst case, i.e., the 32:1 architecture, the differences between the maximum and minimum processing time values are still acceptable: 45.8 ms for the maximum processing time and 32.7 ms for the minimum processing time. Figure 5c shows the behavior of the processing time for the verification phase when the number of clients increases. When comparing the minimum and maximum processing time values between clients of the reference architecture, i.e., 1:1, and the 32:1 architecture, the difference is 10.9 ms for the minimum processing time and 13.2 ms for the maximum processing time, keeping acceptable performance levels in both cases.

Figure 5.
Processing time of (a) registration phase; (b) channel securing phase; (c) verification phase.
6.3. Performance of the Modbus Transaction Phase at n:1 Ratio
The isolation of the fourth phase of mbapSSI aims to ensure that once the first three phases of mbapSSI have been successfully completed, the Modbus transactions maintain the requirements of simplicity, compatibility, and interoperability. For this purpose, using as a reference the latency achieved by applying the performance test in Figure 4b over Modbus TCP, the same experience is compared over Modbus TLS. Figure 6 includes the repetition for the experiment (latencies’ measurements for Modbus transactions) for the next client–server architectures: 4:1, 8:1, 16:1 and 32:1.

Figure 6.
Latencies’ measurements in the fourth phase for the following architectures: (a) 1:1 and 4:1; (b) 8:1, 16:1 and 32:1.
The best- and worst-case scenarios are compared to reach conclusions, i.e., the latency of the reference architecture 1:1 and the worst case, i.e., the 32:1 architecture. Thus, 1 TCP client has a maximum latency of 0.54 ms, while 1 TLS client has a maximum latency of 1.37 ms. Using the same measurement criteria per client, 32 TCP clients have a latency of 39.3 ms, while 32 Modbus TLS have a latency of 63.3 ms. All these times achieved are below the time defined as typical reaction time for an industrial TCP connection, i.e., 100 ms [], hence it can be considered that mbapSSI allows to keep the aforementioned Modbus properties.
6.4. Measuring Transaction Throughput over the HFB Network
As mentioned in Section 5.2.4, 1000 transactions are sent at variable rate for each of the five possible network scenarios to determine the performance of these transactions. Based on the chaincode design of Figure 2, the setIdentity method was selected as the test method because it is performed by the participant entities at boot time. Considering that the block size is fixed at 100 transactions per block or 2 MB [] and that the validation policy forces all organizations to validate transactions, i.e., all organizations have the same weight in the consensus, Figure 7 shows the throughput behavior for each of the defined architectures.

Figure 7.
mbapSSI throughput behavior for different architectures.
The saturation point should be highlighted for each of the five cases, since it represents the point from which the number of transactions per second stops growing. Analyzing the extreme cases, 1:1 and 32:1, with the best and worst saturation point, respectively, the 1:1 architecture reaches saturation for a throughput of 129.6 tps, i.e., of the 150 transactions sent, 129.6 transactions are successfully committed into the ledger in 1 s, while the 32:1 architecture reaches saturation for a throughput of 37.2 tps, i.e., of the 50 transactions sent, 37.2 transactions are successfully committed into the ledger in 1 s. The remaining transactions sent will be committed in subsequent intervals. To determine the overhead that the mbapSSI boot time can cause on HFB, from Figure 5 the number of interactions are computed until all identities have been registered. Thus, for this interval, the identity registration of the CH and the SH will be considered as a concurrent transaction. Table 6 collects for each architecture the concurrent transactions, the saturation point, and the sending rate associated with that saturation. Hence, in the 32:1 scenario, where the simultaneous registration of the 32 clients and 1 server (which requires 66 concurrent transactions), reach the saturation point, the remaining pending transactions would be committed in the next second. However, considering that this registration is carried out only once and is not interfering in the transaction execution time, the boot-time overhead of mbapSSI over HFB might not be considered a problem.

Table 6.
Determination of the boot-time overhead of mbapSSI over HFB.
Nevertheless, there are also ways to avoid this overhead. It is necessary on the one hand to decrease the block size, since performance analyses show decreasing the block size implies better throughput and lower latency []. On the other hand, reducing the number of endorsing peers in the HFB-network allow fewer entities to execute transactions and therefore transaction could be ordered into the block quickly; however, this implies that there must be greater trust between the organizations.
This results discussion section has demonstrated the feasibility of mbapSSI in terms of performance and scalability. The achievement of reasonable processing times in each of the phases that ensure Modbus transactions, the latency levels below the benchmark for industrial environments achieved in Modbus transactions and the optimal performance of mbapSSI interactions with HFB, for environments with up to 32 deployed organizations attest that statement.
7. Conclusions
Modbus is a widely used IIoT protocol based on three main features: simplicity, compatibility, and interoperability, but which lacks security. In this regard, Access Control Systems emerge as a solution. However, common access control solutions are based on centralized systems that include well known drawbacks: a single point of failure and limited scalability. This manuscript examines an Access Control System based on Self-Sovereign Identity over Hyperledger Fabric Blockchain from an Identity and Access Management perspective. The designed decentralized identity system supports on-chain authentication and authorization. Hence, it provides not only security for Modbus connections, but also ensures scalability in environments with more than one organization. The performed experiments and a subsequent critical discussion demonstrate that processing times achieved for the registration, channel securing and verification phases, as well as the latency achieved for Modbus transactions and the throughput achieved for mbapSSI transactions over HFB guarantee both the feasibility and scalability of mbapSSI and the simplicity, compatibility, and interoperability of Modbus. However, self-sovereign identity in machine-to-machine (IIoT) environments is in its infancy, therefore, our next approach is to eliminate the need for user involvement, achieving a fully machine-to-machine interaction, for which we are currently studying the OAuth machine-to-machine scheme to guarantee access to resources []. This approach should be fully compliant with DID standard []. Likewise, authorization mechanisms based on verifiable credentials are under study, a line in which Siemens is undertaking important steps to support selective disclosure based on Zero Knowledge Proofs []. These are the subjects of future lines of research. Additionally, mbapSSI supports the default accountability provided by blockchain, so we are also developing specific chaincodes for monitoring logs and event emission that integrate access control systems.
Author Contributions
Conceptualization, S.F.-L. and S.A.; methodology, S.F.-L.; software, S.F.-L.; validation, S.A. and J.A.B.; formal analysis, S.A.; investigation, S.F.-L.; resources, J.A.B.; data curation, S.F.-L.; writing—original draft preparation, S.F.-L.; writing—review and editing, S.A.; visualization, S.F.-L.; supervision S.A. and J.A.B.; project administration, S.A.; funding acquisition, J.A.B. All authors have read and agreed to the published version of the manuscript.
Funding
This research was funded by Elkartek program of the Basque Government through the project: “TRUSTIND-Creating Trust in the Industrial Digital Transformation” with grant number KK-2020/00054.
Institutional Review Board Statement
Not applicable.
Data Availability Statement
Not applicable.
Conflicts of Interest
The authors declare no conflict of interest. The funders had no role in the design of the study; in the collection, analyses, or interpretation of data; in the writing of the manuscript, or in the decision to publish the results.
References
- Figueroa-Lorenzo, S.; Añorga, J.; Arrizabalaga, S. A Survey of IIoT Protocols: A Measure of Vulnerability Risk Analysis Based on CVSS. ACM Comput. Surv. 2020, 53, 1–53. [Google Scholar] [CrossRef]
- Figueroa-Lorenzo, S.; Añorga, J.; Arrizabalaga, S. A Role-Based Access Control Model in Modbus SCADA Systems. A Centralized Model Approach. Sensors 2019, 19, 4455. [Google Scholar] [CrossRef] [PubMed]
- Smith, S.W. Cryptographic scalability challenges in the smart grid (extended abstract). In Proceedings of the 2012 IEEE PES Innovative Smart Grid Technologies (ISGT), Washington, DC, USA, 16–20 January 2012; pp. 1–3. [Google Scholar] [CrossRef][Green Version]
- Slagell, A.; Bonilla, R.; Yurcik, W. A survey of PKI components and scalability issues. In Proceedings of the 2006 IEEE International Performance Computing and Communications Conference, Phoenix, AZ, USA, 10–12 April 2006; pp. 10–484. [Google Scholar]
- The Weakest Link in the Chain: Vulnerabilities in the ssl Certificate Authority System and What Should Be Done about Them. Available online: https://www.accessnow.org/cms/assets/uploads/archive/docs/Weakest_Link_in_the_Chain.pdf (accessed on 22 July 2021).
- Liu, H.; Han, D.; Li, D. Fabric-iot: A Blockchain-Based Access Control System in IoT. IEEE Access 2020, 8, 18207–18218. [Google Scholar] [CrossRef]
- Figueroa Lorenzo, S.; Añorga, J.; Arrizabalaga, S. An Attribute-Based Access Control Model in RFID Systems Based on Blockchain Decentralized Applications for Healthcare Environments. Computers 2019, 8, 57. [Google Scholar] [CrossRef]
- Caballero, A. Chapter 24-Information Security Essentials for Information Technology Managers: Protecting Mission-Critical Systems. In Computer and Information Security Handbook, 3rd ed.; Vacca, J.R., Ed.; Morgan Kaufmann: Boston, MA, USA, 2017; pp. 393–419. ISBN 978-0-12-803843-7. [Google Scholar]
- Lesavre, L.; Varin, P.; Mell, P.; Davidson, M.; Shook, J. A taxonomic approach to understanding emerging blockchain identity management systems. arXiv 2019, arXiv:1908.00929v2. [Google Scholar]
- Martinson, P. Estonia—The Digital Republic Secured by Blockchain; PricewaterhouseCoopers: London, UK, 2019; pp. 1–12. [Google Scholar]
- Butun, I.; Österberg, P. A Review of Distributed Access Control for Blockchain Systems Towards Securing the Internet of Things. IEEE Access 2021, 9, 5428–5441. [Google Scholar] [CrossRef]
- Naik, N.; Jenkins, P. Governing Principles of Self-Sovereign Identity Applied to Blockchain Enabled Privacy Preserving Identity Management Systems. In Proceedings of the 2020 IEEE International Symposium on Systems Engineering (ISSE), Vienna, Austria, 12 October–12 November 2020; pp. 1–6. [Google Scholar]
- Bartolomeu, P.C.; Vieira, E.; Hosseini, S.M.; Ferreira, J. Self-Sovereign Identity: Use-cases, Technologies, and Challenges for Industrial IoT. In Proceedings of the 2019 24th IEEE International Conference on Emerging Technologies and Factory Automation (ETFA), Zaragoza, Spain, 10–13 September 2019; pp. 1173–1180. [Google Scholar] [CrossRef]
- Fedrecheski, G.; Rabaey, J.M.; Costa, L.C.P.; Calcina Ccori, P.C.; Pereira, W.T.; Zuffo, M.K. Self-sovereign identity for IoT environments: A perspective. In Proceedings of the 2020 Global Internet of Things Summit (GIoTS), Dublin, Ireland, 3 June 2020. [Google Scholar]
- Kulabukhova, N.; Ivashchenko, A.; Tipikin, I.; Minin, I. Self-Sovereign Identity for IoT Devices. In Computational Science and Its Applications—ICCSA 2019; Springer: Cham, Switzerland, 2019; pp. 472–484. [Google Scholar]
- Self-Sovereign Identy and IoT. 2020. Available online: https://sovrin.org/wp-content/uploads/SSI-and-IoT-whitepaper.pdf (accessed on 14 January 2021).
- Gebresilassie, S.K.; Rafferty, J.; Morrow, P.; Chen, L.; Abu-Tair, M.; Cui, Z. Distributed, Secure, Self-Sovereign Identity for IoT Devices. In Proceedings of the 2020 IEEE 6th World Forum on Internet of Things (WF-IoT), New Orleans, LA, USA, 2–16 June 2020; pp. 1–6. [Google Scholar]
- Lin, Z.; Pearson, S. An Inside Look at Industrial Ethernet Communication Protocols Strategic Marketing Manager Texas Instruments Strategic Marketing Manager Texas Instruments; White Paper; Texas Instruments: Dallas, TX, USA, 2018. [Google Scholar]
- Huitsing, P.; Chandia, R.; Papa, M.; Shenoi, S. Attack taxonomies for the Modbus protocols. Int. J. Crit. Infrastruct. Prot. 2008, 1, 37–44. [Google Scholar] [CrossRef]
- Allen, C. Self-Sovereign Identity: Ideology & Architecture. 16 March 2020. Available online: https://ssimeetup.org/self-sovereign-identity-why-we-here-christopher-allen-webinar-51/ (accessed on 26 July 2021).
- Allen, C. Self-Sovereign Identity Principles. 2016. Available online: https://github.com/ChristopherA/self-sovereign-identity/blob/master/self-sovereign-identity-principles.md (accessed on 26 July 2021).
- Sporny, M.; Longley, D.; Chadwick, D. Verifiable Credentials Data Model 1.0. 19 November 2019. Available online: https://www.w3.org/TR/vc-data-model/ (accessed on 11 February 2021).
- Reed, D.; Sporny, M.; Longley, D.; Allen, C.; Grant, R.; Sabadello, M. Decentralized Identifiers (DIDs) v1.0. 11 February 2021. Available online: https://www.w3.org/TR/did-core/#method-schemes (accessed on 11 February 2021).
- Khovratovich, D.; Law, J. Sovrin: Digital Identities in the Blockchain Era; Github Commit by jasonalaw; Sovrin Foundation: Northampton, MA, USA, 2016. [Google Scholar]
- Preukschat, A.; Reed, D. Self-Sovereign Identity Decentralized Digital Identity and Verifiable Credentials, 1st ed.; Manning Publications Co.: Shelter Island, NY, USA, 2021; ISBN 9781617296598. [Google Scholar]
- Linux Foundation. Hyperledger-Fabricdocs Documentation, Release Master. 13 January 2021. Available online: https://hyperledger-fabric.readthedocs.io/_/downloads/en/release-2.2/pdf/ (accessed on 14 January 2021).
- Kinkelin, H.; von Seck, R.; Rudolf, C.; Carle, G. Hardening X.509 Certificate Issuance using Distributed Ledger Technology. In Proceedings of the NOMS 2020-2020 IEEE/IFIP Network Operations and Management Symposium, Budapest, Hungary, 20–24 April 2020; pp. 1–6. [Google Scholar]
- Madala, D.S.V.; Jhanwar, M.P.; Chattopadhyay, A. Certificate transparency using blockchain. In Proceedings of the 2018 IEEE International Conference on Data Mining Workshops (ICDMW), Singapore, 17–20 November 2018; pp. 71–80. [Google Scholar] [CrossRef]
- Ding, S.; Cao, J.; Li, C.; Fan, K.; Li, H. A Novel Attribute-Based Access Control Scheme Using Blockchain for IoT. IEEE Access 2019, 7, 38431–38441. [Google Scholar] [CrossRef]
- Figueroa, S.; Añorga, J.; Arrizabalaga, S.; Irigoyen, I.; Monterde, M. An Attribute-Based Access Control using Chaincode in RFID Systems. In Proceedings of the 2019 10th IFIP International Conference on New Technologies, Mobility and Security (NTMS), Canary Islands, Spain, 24–26 June 2019; pp. 1–5. [Google Scholar]
- Terzi, S.; Savvaidis, C.; Votis, K.; Tzovaras, D.; Stamelos, I. Securing Emission Data of Smart Vehicles with Blockchain and Self-Sovereign Identities. In Proceedings of the 2020 IEEE International Conference on Blockchain (Blockchain), Rhodes, Greece, 2–6 November 2020; pp. 462–469. [Google Scholar]
- Panait, A.E.; Olimid, R.F.; Stefanescu, A. Analysis of uPort Open, an Identity Management Blockchain-Based Solution; Springer International Publishing: Berlin/Heidelberg, Germany, 2020; Volume 12395, ISBN 9783030589851. [Google Scholar]
- Shcherbakov, A. Understanding the Hyperledger Indy Distributed Ledger. 2019. Available online: https://wiki.hyperledger.org/display/RU/Understanding+the+Hyperledger+Indy+Distributed+Ledger (accessed on 23 July 2021).
- Yalcinkaya, E.; Maffei, A.; Akillioglu, H.; Onori, M. Empowering ISA95 compliant traditional and smart manufacturing systems with the blockchain technology. Manuf. Rev. 2021, 8, 15. [Google Scholar] [CrossRef]
- Figueroa-Lorenzo, S.; Añorga, J.; Arrizabalaga, S. Methodological performance analysis applied to a novel IIoT access control system based on permissioned blockchain. Inf. Process. Manag. 2021, 58, 102558. [Google Scholar] [CrossRef]
- Fabro, M.; Gorski, E.; Spiers, N. Recommended Practice: Improving Industrial Control System Cybersecurity with Defense-in-Depth Strategies Industrial Control Systems Cyber Emergency Response Team; St. Elizabeths West Campus: Washington, DC, USA, 2016.
- Crocker, D.; Overell, P. Augmented BNF for Syntax Specifications: ABNF; No. 5234; RFC Editor: Vashon, WA, USA, 2008. [Google Scholar] [CrossRef]
- Reed, D. Webinar: Decentralized Identifiers (DIDs) SSIMeetup Objectives. Available online: https://ssimeetup.org/decentralized-identifiers-did-fundamental-block-self-sovereign-identity-drummond-reed-webinar-2/ (accessed on 11 February 2021).
- Modbus/TCP Security; Modbus Organization: Hopkinton, MA, USA, 2018; Available online: https://modbus.org/docs/MB-TCP-Security-v21_2018-07-24.pdf (accessed on 2 March 2021).
- Boeyen, S.; Santesson, S.; Polk, T.; Housley, R.; Farrell, S.; Cooper, D.I. Internet X.509 Public Key Infrastructure Certificate and Certificate Revocation List (CRL) Profile. Available online: https://www.rfc-editor.org/info/rfc5280 (accessed on 2 March 2021).
- Modbus Organization. Modbus Application Protocol Specification; Modbus Organization: Hopkinton, MA, USA, 2012. [Google Scholar]
- Peyrott, S. Machine to Machine Communications. Available online: https://auth0.com/blog/using-m2m-authorization/ (accessed on 17 June 2021).
- Dierks, T.; Rescorla, E. The Transport Layer Security (TLS) Protocol Version 1.3; RFC Editor: Vashon, WA, USA, 2018. [Google Scholar]
- Baliga, A. The Nuts and Bolts of Decentralized Identity. 23 February 2021. Available online: https://aratibaliga.substack.com/p/the-nuts-and-bolts-of-decentralized (accessed on 2 March 2021).
- Naik, N.; Jenkins, P. uPort Open-Source Identity Management System: An Assessment of Self-Sovereign Identity and User-Centric Data Platform Built on Blockchain. In Proceedings of the 2020 IEEE International Symposium on Systems Engineering (ISSE), Vienna, Austria, 12 October–12 November 2020; pp. 1–7. [Google Scholar]
- Enyeart, D. Hyperledger Fabric-SDK-Py. 23 February 2021. Available online: https://fabric-sdk-py.readthedocs.io/en/latest/index.html (accessed on 14 May 2021).
- The Python Software Foundation. TLS/SSL Wrapper for Socket Objects. 2017. Available online: https://docs.python.org/3/library/ssl.html (accessed on 14 May 2021).
- RiptideIO. PyModbus-A Python Modbus Stack; GitHub: Santa Barbara, CA, USA, 2018; p. 2. [Google Scholar]
- Documentation Team. Amazon Elastic Compute Cloud User Guide for Windows Instances; Samurai Media Limited: Thames Ditton, UK, 2018; ISBN 978-9-88-840815-3I. [Google Scholar]
- Modbus, E. MGate MB3170/MB3270 Series. Available online: https://www.moxa.com/en/products/industrial-edge-connectivity/protocol-gateways/modbus-tcp-gateways/mgate-mb3170-mb3270-series#overview (accessed on 5 March 2021).
- Lincoln, N. Hyperledger Caliper. 2019. Available online: https://hyperledger.github.io/caliper/ (accessed on 5 March 2021).
- Thakkar, P.; Nathan, S.; Viswanathan, B. Performance benchmarking and optimizing hyperledger fabric blockchain platform. In Proceedings of the 2018 IEEE 26th International Symposium on Modeling, Analysis, and Simulation of Computer and Telecommunication Systems (MASCOTS), Milwaukee, WI, USA, 25–28 September 2018; pp. 264–276. [Google Scholar] [CrossRef]
- Pfaff, O.; Kind, A. Does Industrial Asset Management Provide Good Use Cases for Verifiable Credentials and Distributed Ledgers? What Is an Industrial Automation Component? 2021. Available online: https://hgf2021.sched.com/event/j3fM/does-industrial-asset-management-provide-good-use-cases-for-verifiable-credentials-and-distributed-ledgers-oliver-pfaff-andreas-kind-siemens-ag (accessed on 17 June 2021).
Publisher’s Note: MDPI stays neutral with regard to jurisdictional claims in published maps and institutional affiliations. |
© 2021 by the authors. Licensee MDPI, Basel, Switzerland. This article is an open access article distributed under the terms and conditions of the Creative Commons Attribution (CC BY) license (https://creativecommons.org/licenses/by/4.0/).