Sign in to use this feature.

Years

Between: -

Subjects

remove_circle_outline
remove_circle_outline
remove_circle_outline
remove_circle_outline
remove_circle_outline
remove_circle_outline
remove_circle_outline
remove_circle_outline
remove_circle_outline

Journals

remove_circle_outline
remove_circle_outline
remove_circle_outline
remove_circle_outline
remove_circle_outline
remove_circle_outline

Article Types

Countries / Regions

remove_circle_outline
remove_circle_outline

Search Results (177)

Search Parameters:
Keywords = web augmented reality

Order results
Result details
Results per page
Select all
Export citation of selected articles as:
39 pages, 2558 KB  
Systematic Review
Enhancing Informal Education Through Augmented Reality: A Systematic Review Focusing on Institutional Informal Learning Places (2018–2025)
by Stephanie Moser, Miriam Lechner, Marina Lazarević and Doris Lewalter
Educ. Sci. 2026, 16(1), 114; https://doi.org/10.3390/educsci16010114 - 13 Jan 2026
Abstract
Informal learning in institutional settings plays a vital role in lifelong education by fostering self-directed knowledge acquisition. With the increasing integration of digital media into these environments, augmented reality (AR) has emerged as a particularly promising technology due to its ability to overlay [...] Read more.
Informal learning in institutional settings plays a vital role in lifelong education by fostering self-directed knowledge acquisition. With the increasing integration of digital media into these environments, augmented reality (AR) has emerged as a particularly promising technology due to its ability to overlay virtual content in real-time and across multiple sensory modalities. This systematic literature review investigates the use of AR in institutional informal learning places (IILPs) from 2018 to 2025, aiming to synthesize findings across the following overall research questions: (1) In which IILP contexts has AR been implemented, and what are the characteristics of the technology? (2) What learning-relevant functions and (3) outcomes are associated with AR in these settings? (4) Which learning theories underpin the design of AR interventions? Following the PRISMA guidelines, empirical studies were identified through comprehensive database searches (Scopus, Web of Science, IEEE Xplore, FIS Bildung) and cross-referencing. Forty-four studies were analyzed via qualitative content analysis. The goal is to provide a descriptive overview of findings, patterns, and relationships. Findings indicate that AR is widely adopted across diverse domains and institutional contexts, primarily through mobile-based AR applications for K–12 learning. Native app development signals growing technological maturity. AR enhances both cognitive and emotional-motivational outcomes, though its potential to support social interaction remains insufficiently investigated. The predominant function of AR is the provision of information. Most of the examined studies are grounded in constructivist or cognitivist learning theories, particularly the Cognitive Theory of Multimedia Learning. Only limited references to emotional-motivational frameworks and minimal references to behaviorist frameworks were found. Full article
(This article belongs to the Special Issue Investigating Informal Learning in the Age of Technology)
Show Figures

Figure 1

44 pages, 9272 KB  
Systematic Review
Toward a Unified Smart Point Cloud Framework: A Systematic Review of Definitions, Methods, and a Modular Knowledge-Integrated Pipeline
by Mohamed H. Salaheldin, Ahmed Shaker and Songnian Li
Buildings 2026, 16(2), 293; https://doi.org/10.3390/buildings16020293 - 10 Jan 2026
Viewed by 70
Abstract
Reality-capture has made point clouds a primary spatial data source, yet processing and integration limits hinder their potential. Prior reviews focus on isolated phases; by contrast, Smart Point Clouds (SPCs)—augmenting points with semantics, relations, and query interfaces to enable reasoning—received limited attention. This [...] Read more.
Reality-capture has made point clouds a primary spatial data source, yet processing and integration limits hinder their potential. Prior reviews focus on isolated phases; by contrast, Smart Point Clouds (SPCs)—augmenting points with semantics, relations, and query interfaces to enable reasoning—received limited attention. This systematic review synthesizes the state-of-the-art SPC terminology and methods to propose a modular pipeline. Following PRISMA, we searched Scopus, Web of Science, and Google Scholar up to June 2025. We included English-language studies in geomatics and engineering presenting novel SPC methods. Fifty-eight publications met eligibility criteria: Direct (n = 22), Indirect (n = 22), and New Use (n = 14). We formalize an operative SPC definition—queryable, ontology-linked, provenance-aware—and map contributions across traditional point cloud processing stages (from acquisition to modeling). Evidence shows practical value in cultural heritage, urban planning, and AEC/FM via semantic queries, rule checks, and auditable updates. Comparative qualitative analysis reveals cross-study trends: higher and more uniform density stabilizes features but increases computation, and hybrid neuro-symbolic classification improves long-tail consistency; however, methodological heterogeneity precluded quantitative synthesis. We distill a configurable eight-module pipeline and identify open challenges in data at scale, domain transfer, temporal (4D) updates, surface exports, query usability, and sensor fusion. Finally, we recommend lightweight reporting standards to improve discoverability and reuse. Full article
(This article belongs to the Section Construction Management, and Computers & Digitization)
Show Figures

Figure 1

19 pages, 8471 KB  
Article
Web-Based Augmented Reality vs. Interactive Presentation for Learning Caries Detection: A Randomized Study on Student Motivation
by Sofía Folguera, Carmen Llena, José Luis Sanz, Leopoldo Forner and María Melo
Dent. J. 2026, 14(1), 1; https://doi.org/10.3390/dj14010001 - 19 Dec 2025
Viewed by 269
Abstract
Background/Objectives: Augmented Reality (AR) is promising in dental education, yet its impact on caries detection training remains underexplored. This study aimed to compare the effect of a web-based AR (WebAR) learning object with a content- and interface-matched interactive 2D presentation on undergraduate [...] Read more.
Background/Objectives: Augmented Reality (AR) is promising in dental education, yet its impact on caries detection training remains underexplored. This study aimed to compare the effect of a web-based AR (WebAR) learning object with a content- and interface-matched interactive 2D presentation on undergraduate students’ motivation to learn caries detection. Methods: Two learning objects were expressly designed using a real patient’s dental records: a WebAR image-tracking experience (built with Zapworks Studio®) and a 2D interactive presentation (built with Genially®). The WebAR object showed the patient’s 3D dental arches with tooth-level hotspots linking clinical and radiographic media. The 2D comparator mirrored the same assets and navigation, restricting visualization to 2D. Third-year dental students were randomly assigned to either the AR or Genially® (G) group. After completing ICDAS-based caries identification, participants completed the 12-item Reduced Instructional Materials Motivation Survey (RIMMS) and provided open-ended feedback. Group differences were tested with the Mann–Whitney U test (p < 0.05). Results: Eighty-five students completed the study (AR n = 46; G n = 39). The AR group achieved a higher total RIMMS score (4.14 vs. 3.53 on a 5-point scale; p < 0.001), with significantly higher means in Attention, Confidence, Satisfaction, and Relevance (p < 0.05). Open-ended comments were more positive with AR (75.8% vs. 31.0%), while graphics-related complaints were more frequent with the Genially® resource (34.5% vs. 75.0%). Conclusions: WebAR achieved higher RIMMS motivation scores than a content-matched interactive presentation. Adding 3D spatial interaction to otherwise equivalent materials can enhance learners’ motivation for caries detection training, while remaining low-cost and scalable. Full article
Show Figures

Graphical abstract

25 pages, 8864 KB  
Article
Collaboration Mechanics with AR/VR for Cadastral Surveys—A Conceptual Implementation for an Urban Ward in Indonesia
by Trias Aditya, Adrian N. Pamungkas, Faishal Ashaari, Walter T. de Vries, Calvin Wijaya and Nicholas G. Setiawan
Geomatics 2025, 5(4), 75; https://doi.org/10.3390/geomatics5040075 - 5 Dec 2025
Viewed by 565
Abstract
Synchronous interactions from different locations have become a globally accepted modus of interaction since the COVID-19 outbreak. For centuries, professional cadastral survey activities always required an interaction modus whereby surveyors, neighboring landowners, and local officers were present simultaneously. During the systematic adjudication and [...] Read more.
Synchronous interactions from different locations have become a globally accepted modus of interaction since the COVID-19 outbreak. For centuries, professional cadastral survey activities always required an interaction modus whereby surveyors, neighboring landowners, and local officers were present simultaneously. During the systematic adjudication and land registration project in Indonesia, multiple problems in the land information systems emerged, which, up to date, remain unsolved. These include the presence of plots of land without a related title, incorrect demarcations in the field, and the listing of titles without a connection to a land plot. We argue that these problems emerged due to ineffective survey workflows, which draw on inflexible process steps. This research assesses how and how much the use of augmented and virtual reality (AR/VR) technologies can make land registration services more effective and expand collaboration in a synchronous and at distant manner (the so-called same time, different place principle). The tested cadastral survey workflows include the procedure for a first land titling, the one for land subdivision, and the updating and maintenance of the cadastral database. These are common cases that could potentially benefit from integrated uses of augmented and virtual reality applications. Mixed reality technologies using VR glasses are also tested as tools, allowing individuals, surveyors, and government officers to work together synchronously from different places via a web mediation dashboard. The work aims at providing alternatives for safe interactions of field surveyors with decision-making groups in their endeavors to reach fast and effective collaborative decisions on boundaries. Full article
Show Figures

Figure 1

25 pages, 1779 KB  
Review
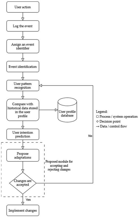
Machine Learning for Adaptive Accessible User Interfaces: Overview and Applications
by Mihaela Kristić, Ivona Zakarija, Frano Škopljanac-Mačina and Željka Car
Appl. Sci. 2025, 15(23), 12538; https://doi.org/10.3390/app152312538 - 26 Nov 2025
Viewed by 1569
Abstract
This paper presents a systematic literature review on the use of machine learning (ML) for developing adaptive accessible user interfaces (AUI) with emphasis on applications in emerging technologies such as augmented and virtual reality (AR/VR). The review, conducted according to the PRISMA 2020 [...] Read more.
This paper presents a systematic literature review on the use of machine learning (ML) for developing adaptive accessible user interfaces (AUI) with emphasis on applications in emerging technologies such as augmented and virtual reality (AR/VR). The review, conducted according to the PRISMA 2020 methodology, included 57 studies published between 2018 and 2025. Among them we identified 24 papers explicitly describing ML-based adaptive interface solutions. Supervised learning was dominant (83% of studies) with only isolated cases of reinforcement, generative AI, and fuzzy–NLP hybrid paradigms. The analysis of all 57 papers included in review revealed that adaptive interfaces dominate current research (65%), while intelligent or hybrid systems remain less explored. Mobile platforms were the most prevalent implementation environment (25%), followed by web-based (19%) and multi-platform systems (11%), with immersive (VR/XR) and IoT contexts still emerging. Among 43 studies addressing accessibility, the most were focused on visual impairments (33%), followed by cognitive and learning disorders (25%). The results of this review can inform the creation of accessibility guidelines in emerging AR and VR applications and support the development of inclusive solutions that benefit people with disabilities, older adults, and the general population. The main contribution of this paper lies in identifying existing gaps in the integration of accessibility and Universal Design principles into ML-based adaptive systems and in proposing a new AUI model that enables user-approved, time-delayed adaptations through machine learning, balancing autonomy, personalization, and user control. Full article
Show Figures

Figure 1

16 pages, 1130 KB  
Review
Augmented Reality in Biology Education: A Literature Review
by Katja Stanič and Andreja Špernjak
Multimodal Technol. Interact. 2025, 9(12), 117; https://doi.org/10.3390/mti9120117 - 25 Nov 2025
Viewed by 1249
Abstract
This systematic review summarises the latest research on the use of augmented reality (AR) in biology education at primary, secondary and tertiary levels. Searching Web of Science, Scopus and Google Scholar, we found 40 empirical studies published up until early 2024. For each [...] Read more.
This systematic review summarises the latest research on the use of augmented reality (AR) in biology education at primary, secondary and tertiary levels. Searching Web of Science, Scopus and Google Scholar, we found 40 empirical studies published up until early 2024. For each study, we analysed biological content, technical features, learning practices and pedagogical impact. AR is most used in human anatomy, particularly in the circulatory and respiratory systems, but also in genetics, cell biology, virology, botany, ecology and molecular processes. Mobile devices dominate as a mediation platform, with marker-based tracking and either commercial apps or self-developed Unity/Vuforia solutions. Almost all studies embed AR in constructivist or inquiry-based pedagogies, and report improved motivation, engagement and conceptual understanding. Nevertheless, reporting on the technical details is inconsistent and the long-term effects are not yet sufficiently researched. AR should therefore be viewed as a pedagogical tool rather than a technological goal that requires careful instructional design and equitable access to ensure meaningful and sustainable learning. Full article
Show Figures

Figure 1

28 pages, 4183 KB  
Article
Mediating Perception and Participation: Abstract Urban Sculptures in Augmented Reality (AR) and Web3 Environments for Socially Sustainable Design
by Dejan Ecet, Goran Segedinac, Stanislav Grgić, Isidora Đurić, Saša Medić, Zoran D. Jeličić, Milan Rapaić and Jelena Atanacković Jeličić
Sustainability 2025, 17(23), 10512; https://doi.org/10.3390/su172310512 - 24 Nov 2025
Viewed by 528
Abstract
Social sustainability in urban and architectural design depends on inclusive, participatory processes that empower communities to actively engage in shaping their environments. This study investigates how emerging digital platforms, specifically Augmented Reality (AR) and decentralized platforms built on blockchain technology (Web3), can function [...] Read more.
Social sustainability in urban and architectural design depends on inclusive, participatory processes that empower communities to actively engage in shaping their environments. This study investigates how emerging digital platforms, specifically Augmented Reality (AR) and decentralized platforms built on blockchain technology (Web3), can function as instruments for broadening public participation and enhancing perceptual access to urban art proposals. An original algorithm generated nine digital abstract sculptures, each with descriptive attributes forming the basis for qualitative analysis across different visualization modes: traditional renderings, Augmented Reality environments, and NFT-based Web3 representations. Through participant voting, each digital sculpture accumulated a measurable level of preference that served to identify which sculpture was perceived as most successful within each visualization context. Comparative analysis revealed how distinct digital interactions shape perception, engagement, and inclusivity of feedback processes. Regression models further predicted voting outcomes, showing that different sculptural attributes played a dominant role depending on the type of visualization. Findings indicate that platform-specific technological affordances substantially shape participatory outcomes. Consequently, the study argues that careful analysis and selection of the digital platform must precede any participatory process, as platform-specific affordances fundamentally condition the inclusivity, accessibility, and overall effectiveness of public engagement in socially sustainable design. Full article
(This article belongs to the Special Issue Socially Sustainable Urban and Architectural Design)
Show Figures

Figure 1

28 pages, 4298 KB  
Article
Pilot Projects to Put Reuse and Remanufacturing into Practice in the Tertiary Building Sector
by Serena Giorgi, Nazly Atta, Anna Dalla Valle, Salvatore Viscuso, Monica Lavagna and Cinzia Maria Luisa Talamo
Sustainability 2025, 17(22), 10374; https://doi.org/10.3390/su172210374 - 19 Nov 2025
Viewed by 424
Abstract
Tertiary buildings, characterized by temporary uses and frequent renovations of internal spaces, present some criticalities in terms of the consumption of materials that quickly become waste, despite their high residual value, not exploited for further use. The goal of rethinking the life cycle [...] Read more.
Tertiary buildings, characterized by temporary uses and frequent renovations of internal spaces, present some criticalities in terms of the consumption of materials that quickly become waste, despite their high residual value, not exploited for further use. The goal of rethinking the life cycle of building products, and related construction systems, enabling multiple cycles of use and extending the life span of the products, presupposes new Organizational Models and changes throughout the whole building process. This paper presents two Pilot Projects (developed within Re-NetTA research), which experiment with innovative Organizational Models and disassembly construction solutions in the tertiary building sector with the goal of extending the life cycle of materials and products through reusing and remanufacturing. The Pilot Projects involve two key operators: a manufacturer and a Third Sector organization. The paper highlights the fundamental key role of digital technologies by analyzing the following: (i) the development of virtual models to understand the technical feasibility for disassembly and to foresee reuse and remanufacturing scenarios; and (ii) the use of digital twin, augmented reality, and web-based platforms as a support tools, to put the products on a virtual market to reach customers before the activities of remanufacturing. Finally, the enabling conditions for improving circularity are discussed in terms of design process, environmental and economic sustainability assessment, and operator networking. Full article
Show Figures

Figure 1

34 pages, 921 KB  
Systematic Review
Artificial Intelligence in Gastrointestinal Surgery: A Systematic Review of Its Role in Laparoscopic and Robotic Surgery
by Ludovica Gorini, Roberto de la Plaza Llamas, Daniel Alejandro Díaz Candelas, Rodrigo Arellano González, Wenzhong Sun, Jaime García Friginal, María Fra López and Ignacio Antonio Gemio del Rey
J. Pers. Med. 2025, 15(11), 562; https://doi.org/10.3390/jpm15110562 - 19 Nov 2025
Viewed by 1745
Abstract
Background: Artificial intelligence (AI) is transforming surgical practice by enhancing training, intraoperative guidance, decision-making, and postoperative assessment. However, its specific role in laparoscopic and robotic general surgery remains to be clearly defined. The objective is to systematically review the current applications of [...] Read more.
Background: Artificial intelligence (AI) is transforming surgical practice by enhancing training, intraoperative guidance, decision-making, and postoperative assessment. However, its specific role in laparoscopic and robotic general surgery remains to be clearly defined. The objective is to systematically review the current applications of AI in laparoscopic and robotic general surgery and categorize them by function and surgical context. Methods: A systematic search of PubMed and Web of Science was conducted up to 22 June 2025, using predefined search terms. Eligible studies focused on AI applications in laparoscopic or robotic general surgery, excluding urological, gynecological, and obstetric fields. Original articles in English or Spanish were included. Data extraction was performed independently by two reviewers and synthesized descriptively by thematic categories. Results: A total of 152 original studies were included. Most were conducted in laparoscopic settings (n = 125), while 19 focused on robotic surgery and 8 involved both. The majority were technical evaluations or retrospective observational studies. Seven thematic categories were identified: surgical decision support and outcome prediction; skill assessment and training; workflow recognition and intraoperative guidance; object or structure detection; augmented reality and navigation; image enhancement; technical assistance; and surgeon perception and preparedness. Most studies applied deep learning, for classification, prediction, recognition, and real-time guidance in laparoscopic cholecystectomies, colorectal and gastric surgeries. Conclusions: AI has been widely adopted in various domains of laparoscopic and robotic general surgery. While most studies remain in early developmental stages, the evidence suggests increasing maturity and integration into clinical workflows. Standardization of evaluation and reporting frameworks will be essential to translate these innovations into widespread practice. Full article
(This article belongs to the Special Issue Update on Robotic Gastrointestinal Surgery, 2nd Edition)
Show Figures

Graphical abstract

54 pages, 8629 KB  
Article
E-Commerce Meets Emerging Technologies: An Overview of Research Characteristics, Themes, and Trends
by Andra Sandu, Liviu-Adrian Cotfas, Corina Ioanăș, Irina-Daniela Cișmașu and Camelia Delcea
J. Theor. Appl. Electron. Commer. Res. 2025, 20(4), 320; https://doi.org/10.3390/jtaer20040320 - 11 Nov 2025
Cited by 1 | Viewed by 2584
Abstract
The rise of e-commerce platforms has completely revolutionized the way in which consumers interact with the market. In our digital world, due to the evolution of technology, people can purchase with ease the desired products, regardless of time and place, directly from their [...] Read more.
The rise of e-commerce platforms has completely revolutionized the way in which consumers interact with the market. In our digital world, due to the evolution of technology, people can purchase with ease the desired products, regardless of time and place, directly from their personal devices. This has led to a considerable improvement in users’ experiences, saving both time and money and avoiding stores’ congestions. At the same time, the emerging technologies, such as machine learning, artificial intelligence, augmented reality, and blockchain, registered a substantial contribution to optimizing e-commerce platforms by enhancing the efficiency of the processes, better understanding users’ needs, and offering personalized solutions. Therefore, the present bibliometric investigation aims to provide a comprehensive overview of the research domain-electronic commerce exploration using emerging technologies. Based on a dataset collected from the Web of Science database, the study reveals key details of the field, research characteristics, main themes, and current trends. Within the analysis, the R-tool—Biblioshiny 4.2.1—has been used for the creation of tables, graphs, and visual representations. The high importance of the domain, together with the significant interest within academics in publishing papers around this area, is validated by the value obtained for the annual growth rate, more specifically 44.65%, as well as by the cross-validation analyses performed in VOSviewer 1.6.20 and CiteSpace 6.3.R1, along with topic analysis performed through Latent Dirichlet Allocation and BERTopic. The results of this research represent precious information for the scientific community, authorities, and even companies that are oriented to e-commerce platforms, since crucial details about the market trends, domain’s impact, and key contributions are exposed. Full article
Show Figures

Figure 1

13 pages, 366 KB  
Systematic Review
Application of Immersive Virtual Reality in the Training of Future Teachers: Scope and Challenges
by Carlos Arriagada-Hernández, José Pablo Fuenzalida De Ferrari, Lorena Jara-Tomckowiack, Felipe Caamaño-Navarrete and Gerardo Fuentes-Vilugrón
Virtual Worlds 2025, 4(4), 51; https://doi.org/10.3390/virtualworlds4040051 - 3 Nov 2025
Viewed by 1215
Abstract
Introduction: The integration of Immersive Virtual Reality (IVR) into teacher education is a significant innovation that can enhance the learning and practical training of future teachers. IVR enables highly interactive, immersive experiences in simulated educational environments where student teachers confront realistic classroom challenges. [...] Read more.
Introduction: The integration of Immersive Virtual Reality (IVR) into teacher education is a significant innovation that can enhance the learning and practical training of future teachers. IVR enables highly interactive, immersive experiences in simulated educational environments where student teachers confront realistic classroom challenges. The objective was to synthesize how IVR is implemented in the training of future teachers and its level of effectiveness, in order to develop recommendations for practice and identify potential barriers to implementation. Method: A systematic review was carried out following the PRISMA model. A total of 1677 articles published in the Web of Science, Scopus, and SciELO databases were reviewed between 2021 and 2025, with 13 articles selected for analysis. Results: The reviewed articles highlight Immersive Virtual Reality (IVR) as a virtual tool that facilitates the training of future teachers. Among its most common applications are the use of virtual and augmented reality for conflict resolution, classroom management, and teacher adaptation. However, its implementation is limited by access to equipment, scenario development, and integration into university institutions. Conclusions: There is converging evidence that supports the strengths of using IVR as an emerging technology in teacher training, offering facilitating elements for the development of pedagogical competencies through the simulation of practical situations in a safe environment. Thus, this review summarizes recommendations for practice and warnings about implementation barriers, identifying the most potential uses and proposing actionable steps for its phased adoption in initial teacher training. Full article
Show Figures

Figure 1

26 pages, 4427 KB  
Review
Digital Technology Integration in Risk Management of Human–Robot Collaboration Within Intelligent Construction—A Systematic Review and Future Research Directions
by Xingyuan Ding, Yinshuang Xu, Min Zheng, Weide Kang and Xiaer Xiahou
Systems 2025, 13(11), 974; https://doi.org/10.3390/systems13110974 - 31 Oct 2025
Viewed by 1619
Abstract
With the digital transformation of the construction industry toward intelligent construction, advanced digital technologies—including Artificial Intelligence (AI), Digital Twins (DTs), and Internet of Things (IoT)—increasingly support Human–Robot Collaboration (HRC), offering productivity gains while introducing new safety risks. This study presents a systematic review [...] Read more.
With the digital transformation of the construction industry toward intelligent construction, advanced digital technologies—including Artificial Intelligence (AI), Digital Twins (DTs), and Internet of Things (IoT)—increasingly support Human–Robot Collaboration (HRC), offering productivity gains while introducing new safety risks. This study presents a systematic review of digital technology applications and risk management practices in HRC scenarios within intelligent construction environments. Following the PRISMA protocol, this study retrieved 7640 publications from the Web of Science database. After screening, 70 high-quality studies were selected for in-depth analysis. This review identifies four core digital technologies central to current HRC research: multi-modal acquisition technology, artificial intelligence learning technology (AI learning technology), Digital Twins (DTs), and Augmented Reality (AR). Based on the findings, this study constructed a systematic framework for digital technology in HRC, consisting of data acquisition and perception, data transmission and storage, intelligent analysis and decision support, human–machine interaction and collaboration, and intelligent equipment and automation. The study highlights core challenges across risk management stages, including difficulties in multi-modal fusion (risk identification), lack of quantitative systems (risk assessment), real-time performance issues (risk response), and weak feedback loops in risk monitoring and continuous improvement. Moreover, future research directions are proposed, including trust in HRC, privacy and ethics, and closed-loop optimization. This research provides theoretical insights and practical recommendations for advancing digital safety systems and supporting the safe digital transformation of the construction industry. These research findings hold significant important implications for advancing the digital transformation of the construction industry and enabling efficient risk management. Full article
Show Figures

Figure 1

20 pages, 644 KB  
Systematic Review
Augmented Reality in English Language Acquisition Among Gifted Learners: A Systematic Scoping Review (2020–2025)
by Nerea Oto-Millera, Silvia Pellicer-Ortín and Juan Carlos Bustamante
Appl. Sci. 2025, 15(21), 11487; https://doi.org/10.3390/app152111487 - 28 Oct 2025
Viewed by 1377
Abstract
Gifted students often display advanced verbal abilities that facilitate second language acquisition; however, when instruction is insufficiently stimulating, they may experience boredom and demotivation. Due to rising interest in immersive technologies such as augmented reality (AR) and limited evidence of their impact on [...] Read more.
Gifted students often display advanced verbal abilities that facilitate second language acquisition; however, when instruction is insufficiently stimulating, they may experience boredom and demotivation. Due to rising interest in immersive technologies such as augmented reality (AR) and limited evidence of their impact on gifted language learners, a systematic scoping review was necessary to synthesise existing research and identify gaps. It examined the impact of AR on both linguistic development and motivational outcomes among gifted learners in ESL/EFL contexts. It was preregistered in the Open Science Framework (OSF) and conducted according to PRISMA-ScR guidelines. Eligible studies included gifted learners in ESL/EFL contexts, published between 2020 and 2025 in English, Spanish, French, or Italian. Exclusion criteria comprised non–peer-reviewed papers and studies unrelated to AR. Searches were conducted in Scopus, Web of Science, ERIC, and Redalyc. A total of 34 studies were included. Findings indicate that AR interventions improve vocabulary, listening, pronunciation, and fluency; writing also benefits, although grammar remains challenging. AR enhances intrinsic motivation, reduces anxiety, and fosters engagement, especially in younger learners. The results suggest that AR can be a valuable tool in EFL/ESL classrooms to support both linguistic development and motivation among gifted students, though sustainable implementation requires overcoming technological and pedagogical barriers. Full article
(This article belongs to the Special Issue ICT in Education, 2nd Edition)
Show Figures

Figure 1

21 pages, 1796 KB  
Systematic Review
Effects of Telerehabilitation Platforms on Quality of Life in People with Multiple Sclerosis: A Systematic Review of Randomized Clinical Trials
by Alejandro Herrera-Rojas, Andrés Moreno-Molina, Elena García-García, Naiara Molina-Rodríguez and Roberto Cano-de-la-Cuerda
NeuroSci 2025, 6(4), 103; https://doi.org/10.3390/neurosci6040103 - 13 Oct 2025
Cited by 1 | Viewed by 1544
Abstract
Introduction: Multiple sclerosis (MS) is a chronic neurodegenerative disease that entails high costs, progressive disability, and reduced quality of life (QoL). Telerehabilitation (TR), supported by new technologies, is emerging as an alternative or complement to in-person rehabilitation, potentially lowering socioeconomic impact and improving [...] Read more.
Introduction: Multiple sclerosis (MS) is a chronic neurodegenerative disease that entails high costs, progressive disability, and reduced quality of life (QoL). Telerehabilitation (TR), supported by new technologies, is emerging as an alternative or complement to in-person rehabilitation, potentially lowering socioeconomic impact and improving QoL. Aim: The objective of this study was to evaluate the effect of TR on the QoL of people with MS compared with in-person rehabilitation or no intervention. Materials and methods: A systematic review of randomized clinical trials was conducted (March–May 2025) following PRISMA guidelines. Searches were run in the PubMed-Medline, EMBASE, PEDro, Web of Science, and Dialnet databases. Methodological quality was assessed with the CASP scale, risk of bias with the Risk of Bias 2 tool, and evidence level and grade of recommendation with the Oxford Classification. The protocol was registered in PROSPERO (CRD420251110353). Results: Of the 151 articles initially found, 12 RCTs (598 total patients) met the inclusion criteria. Interventions included (a) four studies employing video-controlled exercise (one involving Pilates to improve fitness, another involving exercise to improve fatigue and general health, and two using exercises focused on the pelvic floor muscles); (b) three studies using a monitoring app to improve manual dexterity, symptom control, and increased physical activity; (c) two studies implementing an augmented reality system to treat cognitive deficits and sexual disorders, respectively; (d) one platform with a virtual reality headset for motor and cognitive training; (e) one study focusing on video-controlled motor imagery, along with the use of a pain management app; (f) a final study addressing cognitive training and pain reduction. Studies used eight different scales to assess QoL, finding similar improvements between groups in eight of the trials and statistically significant improvements in favor of TR in four. The included trials were of good methodological quality, with a moderate-to-low risk of bias and good levels of evidence and grades of recommendation. Conclusions: TR was more effective in improving the QoL of people with MS than no intervention, was as effective as in-person treatment in patients with EDSS ≤ 6, and appeared to be more effective than in-person intervention in patients with EDSS between 5.5 and 7.5 in terms of QoL. It may also eliminate some common barriers to accessing such treatments. Full article
Show Figures

Figure 1

29 pages, 3369 KB  
Article
Longitudinal Usability and UX Analysis of a Multiplatform House Design Pipeline: Insights from Extended Use Across Web, VR, and Mobile AR
by Mirko Sužnjević, Sara Srebot, Mirta Moslavac, Katarina Mišura, Lovro Boban and Ana Jović
Appl. Sci. 2025, 15(19), 10765; https://doi.org/10.3390/app151910765 - 6 Oct 2025
Viewed by 1106
Abstract
Computer-Aided Design (CAD) software has long served as a foundation for planning and modeling in Architecture, Engineering, and Construction (AEC). In recent years, the introduction of Augmented Reality (AR) and Virtual Reality (VR) has significantly reshaped the CAD landscape, offering novel interaction paradigms [...] Read more.
Computer-Aided Design (CAD) software has long served as a foundation for planning and modeling in Architecture, Engineering, and Construction (AEC). In recent years, the introduction of Augmented Reality (AR) and Virtual Reality (VR) has significantly reshaped the CAD landscape, offering novel interaction paradigms that bridge the gap between digital prototypes and real-world spatial understanding. These technologies have enabled users to engage with 3D architectural content in more immersive and intuitive ways, facilitating improved decision making and communication throughout design workflows. As digital design services grow more complex and span multiple media platforms—from desktop-based modeling to immersive AR/VR environments—evaluating usability and User Experience (UX) becomes increasingly challenging. This paper presents a longitudinal usability and UX study of a multiplatform house design pipeline (i.e., structured workflow for creating, adapting, and delivering house designs so they can be used seamlessly across multiple platforms) comprising a web-based application for initial house creation, a mobile AR tool for contextual exterior visualization, and VR applications that allow full-scale interior exploration and configuration. Together, these components form a unified yet heterogeneous service experience across different devices and modalities. We describe the iterative design and development of this system over three distinct phases (lasting two years), each followed by user studies which evaluated UX and usability and targeted different participant profiles and design maturity levels. The paper outlines our approach to cross-platform UX evaluation, including methods such as the Think-Aloud Protocol (TAP), standardized usability metrics, and structured interviews. The results from the studies provide insight into user preferences, interaction patterns, and system coherence across platforms. From both participant and evaluator perspectives, the iterative methodology contributed to improvements in system usability and a clearer mental model of the design process. The main research question we address is how iterative design and development affects the UX of the heterogeneous service. Our findings highlight important considerations for future research and practice in the design of integrated, multiplatform XR services for AEC, with potential relevance to other domains. Full article
(This article belongs to the Special Issue Extended Reality (XR) and User Experience (UX) Technologies)
Show Figures

Figure 1

Back to TopTop