Machine Learning for Adaptive Accessible User Interfaces: Overview and Applications
Abstract
1. Introduction
- RQ1: Is there research related to the application of machine learning models for adapting user interfaces for people with disabilities (PWDs) in accordance with Universal Design?
- RQ2: Which machine learning paradigm is most common in the context of user interface adaptation and accessibility?
- RQ3: In what type of environment are adaptive accessible user interfaces implemented?
- RQ4: What are the challenges in applying machine learning for the development of adaptive accessible user interfaces for people with different types of disabilities?
2. Research Methodology
3. Results
3.1. RQ1 Is There Research Related to the Application of Machine Learning Models for Adapting User Interfaces for People with Disabilities (PWDs) in Accordance with Universal Design?
3.2. RQ2 Which Machine Learning Paradigm Is Most Common in the Context of User Inter-Face Adaptation and Accessibility?
3.3. RQ3 in What Type of Environments Are Adaptive Accessible User Interfaces Implemented?
3.4. RQ4 What Are the Challenges in Applying Machine Learning for the Development of Adaptive Accessible Interfaces for People with Different Types of Disabilities?
4. Discussion and Future Research Directions
4.1. Performance and User Experience of Adaptive Interfaces
4.2. Gaps in Current Applications
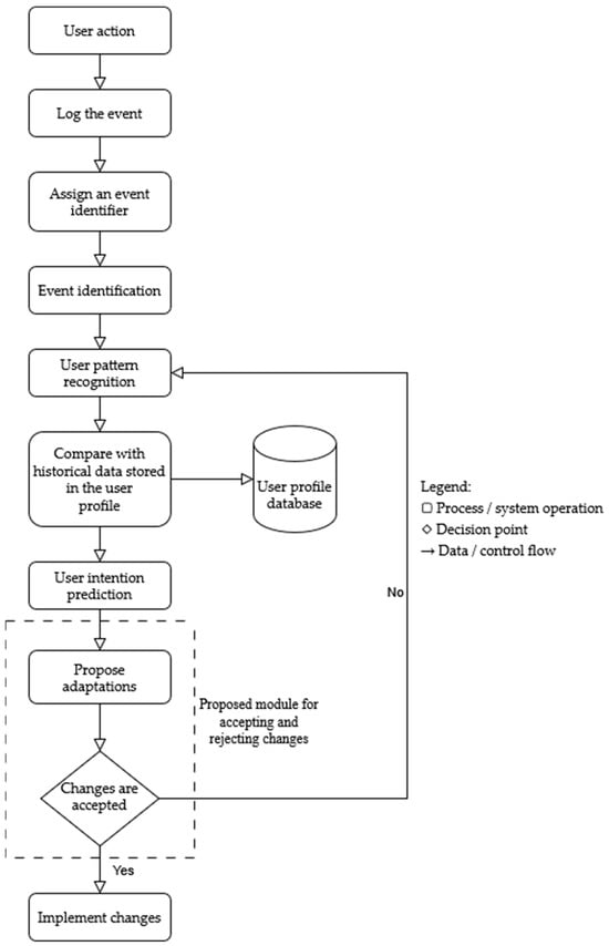
4.3. Proposed Adaptive Accessible UI Model
4.4. Implementation Considerations
4.5. Implications for Future Research
| Algorithm 1 Approval-Driven Adaptive Accessible User Interface Algorithm |
| 1: Initialize system and load user profile data 2: while system is running do 3: Capture user interactions and contextual parameters 4: Generate event_id for each detected interaction 5: Classify event using Event_Identification_Module 6: Analyze user patterns via Pattern_Recognition_Module 7: Predict potential adaptation using Intention_Prediction_Module 8: if adaptation proposal generated then 9: Present adaptation proposal to user (non-intrusive UI prompt) 10: if user_approval = “ACCEPT” then 11: Apply proposed adaptation 12: Log adaptation and update user profile 13: else if user_approval = “REJECT” then 14: Discard adaptation and record user preference 15: else if user_action = “UNDO” then 16: Revert interface to previous state 17: Log undo event and update user profile 18: end if 19: Update model based on feedback and new user data 20: end while 21: Save user profile and adaptation history before exit |
5. Conclusions
Supplementary Materials
Author Contributions
Funding
Institutional Review Board Statement
Informed Consent Statement
Data Availability Statement
Conflicts of Interest
Abbreviations
| PWD | People with disabilities |
| AUI | Adaptive user interface |
| IUI | Intelligent user interface |
| CUI | Conversational user interfaces |
| AT | Assistive technologies |
| ML | Machine learning |
| NLP | Natural Language Processing |
| MLP | Multi-layer Perceptron |
| CNN | Convolutional Neural Networks |
| XR | Extended reality |
| AR | Augmented reality |
| VR | Virtual reality |
| UD | Universal design |
| IoT | Internet of Things |
| BCI | Brain–computer interface |
| RL | Reinforcement learning |
References
- World Health Organization. Disability. Available online: https://www.who.int/news-room/fact-sheets/detail/disability-and-health (accessed on 30 September 2025).
- Babic, J.; Car, Z.; Gace, I.; Lovrek, I.; Podobnik, V.; Topolovac, I.; Vdovic, H.; Zilak, M. Analysis of Emerging Technologies for Improving Social Inclusion of People with Disabilities; University of Zagreb: Zagreb, Croatia, 2020. [Google Scholar]
- Rotolo, D.; Hicks, D.; Martin, B.R. What Is an Emerging Technology? Res. Policy 2015, 44, 1827–1843. [Google Scholar] [CrossRef]
- Garlinska, M.; Osial, M.; Proniewska, K.; Pregowska, A. The Influence of Emerging Technologies on Distance Education. Electronics 2023, 12, 1550. [Google Scholar] [CrossRef]
- Keselj, A.; Zubrinic, K.; Milicevic, M.; Kuzman, M. An Overview of 3D Holographic Visualization Technologies and Their Applications in Education. In Proceedings of the 2023 46th MIPRO ICT and Electronics Convention (MIPRO), Opatija, Croatia, 22–26 May 2023. [Google Scholar]
- Sokołowska, B. Impact of Virtual Reality Cognitive and Motor Exercises on Brain Health. Int. J. Environ. Res. Public Health 2023, 20, 4150. [Google Scholar] [CrossRef]
- Yücelyiǧit, S.; Aral, N. The Effects of Three Dimensional (3D) Animated Movies and Interactive Applications on Development of Visual Perception of Preschoolers. Educ. Sci. 2016, 41, 255–271. [Google Scholar] [CrossRef]
- Gilbert, J.K.; Justi, R. The Contribution of Visualisation to Modelling-Based Teaching. In Modelling-Based Teaching in Science Education; Springer: Cham, Switzerland, 2016. [Google Scholar]
- Zhao, Y.; Jiang, J.; Chen, Y.; Liu, R.; Yang, Y.; Xue, X.; Chen, S. Metaverse: Perspectives from Graphics, Interactions and Visualization. Vis. Inform. 2022, 6, 56–67. [Google Scholar] [CrossRef]
- Wilkinson, P. A Brief History of Serious Games Phil. In Entertainment Computing and Serious Games; Springer: Cham, Switzerland, 2016; Volume 9970. [Google Scholar]
- Ciman, M.; Gaggi, O.; Sgaramella, T.M.; Nota, L.; Bortoluzzi, M.; Pinello, L. Serious Games to Support Cognitive Development in Children with Cerebral Visual Impairment. Mob. Netw. Appl. 2018, 23, 1703–1714. [Google Scholar] [CrossRef]
- Santoso, H.B.; Schrepp, M. Importance of User Experience Aspects for Different Software Product Categories. In User Science and Engineering; Communications in Computer and Information Science; Springer: Singapore, 2018; Volume 886. [Google Scholar]
- Kühl, N.; Schemmer, M.; Goutier, M.; Satzger, G. Artificial Intelligence and Machine Learning. Electron. Mark. 2022, 32, 2235–2244. [Google Scholar] [CrossRef]
- Stige, Å.; Zamani, E.D.; Mikalef, P.; Zhu, Y. Artificial Intelligence (AI) for User Experience (UX) Design: A Systematic Literature Review and Future Research Agenda. Inf. Technol. People 2024, 37, 2324–2352. [Google Scholar] [CrossRef]
- Keselj, A.; Milicevic, M.; Zubrinic, K.; Car, Z. The Application of Deep Learning for the Evaluation of User Interfaces. Sensors 2022, 22, 9336. [Google Scholar] [CrossRef]
- Brdnik, S.; Heričko, T.; Šumak, B. Intelligent User Interfaces and Their Evaluation: A Systematic Mapping Study. Sensors 2022, 22, 5830. [Google Scholar] [CrossRef]
- Muhamad, M.; Abdul Razak, F.H.; Haron, H. A Conceptual Framework for Co-Design Approach to Support Elderly Employability Website. In User Science and Engineering; Communications in Computer and Information Science; Springer: Singapore, 2018; Volume 886. [Google Scholar]
- Wong, C.Y.; Ibrahim, R.; Hamid, T.A.; Mansor, E.I. Usability and Design Issues of Smartphone User Interface and Mobile Apps for Older Adults. In User Science and Engineering; Communications in Computer and Information Science; Springer: Singapore, 2018; Volume 886. [Google Scholar]
- Alzahrani, M.; Uitdenbogerd, A.L.; Spichkova, M. Human-Computer Interaction: Influences on Autistic Users. Procedia Comput. Sci. 2021, 192, 4691–4700. [Google Scholar] [CrossRef]
- Heumader, P.; Miesenberger, K.; Murillo-Morales, T. Adaptive User Interfaces for People with Cognitive Disabilities within the Easy Reading Framework. In Computers Helping People with Special Needs; Lecture Notes in Computer Science (Including Subseries Lecture Notes in Artificial Intelligence and Lecture Notes in Bioinformatics); Springer: Cham, Switzerland, 2020; Volume 12377. [Google Scholar]
- Liu, J.; Wong, C.K.; Hui, K.K. An Adaptive User Interface Based on Personalized Learning. IEEE Intell. Syst. 2003, 18, 52–57. [Google Scholar] [CrossRef]
- Shneiderman, B.; Plaisant, C.; Cohen, M.; Jacobs, S.; Elmqvist, N.; Diakopoulos, N. Designing the User Interface: Strategies for Effective Human-Computer Interaction, 6th ed.; Pearson Education: Boston, MA, USA, 2017; ISBN 9780134380384. [Google Scholar]
- Centre for Excellence in Universal Design. About Universal Design. Available online: https://universaldesign.ie/about-universal-design (accessed on 30 September 2025).
- Centre for Excellence in Universal Design. The 7 Principles. Available online: https://universaldesign.ie/about-universal-design/the-7-principles (accessed on 30 September 2025).
- Page, M.J.; McKenzie, J.E.; Bossuyt, P.M.; Boutron, I.; Hoffmann, T.C.; Mulrow, C.D.; Shamseer, L.; Tetzlaff, J.M.; Akl, E.A.; Brennan, S.E.; et al. The PRISMA 2020 Statement: An Updated Guideline for Reporting Systematic Reviews. BMJ 2021, 372, 71. [Google Scholar] [CrossRef]
- Clarivate. Web of Science. Available online: https://www.webofscience.com/wos/woscc/advanced-search (accessed on 30 September 2025).
- Scopus|Abstract and Citation Database|Elsevier. Available online: https://www.elsevier.com/products/scopus (accessed on 4 November 2025).
- Kolekar, S.V.; Pai, R.M.; Manohara Pai, M.M. Rule Based Adaptive User Interface for Adaptive E-Learning System. Educ. Inf. Technol. 2019, 24, 613–641. [Google Scholar] [CrossRef]
- Johnston, V.; Black, M.; Wallace, J.; Mulvenna, M.; Bond, R. A Framework for the Development of a Dynamic Adaptive Intelligent User Interface to Enhance the User Experience. In Proceedings of the 31st European Conference on Cognitive Ergonomics: “Design for Cognition”—ECCE 2019, Belfast, UK, 10–13 September 2019; pp. 32–35. [Google Scholar] [CrossRef]
- Gibson, R.C.; Bouamrane, M.M.; Dunlop, M.D. Ontology-Driven, Adaptive, Medical Questionnaires for Patients with Mild Learning Disabilities. In Artificial Intelligence XXXVI; Lecture Notes in Computer Science (Including Subseries Lecture Notes in Artificial Intelligence and Lecture Notes in Bioinformatics); Springer: Cham, Switzerland, 2019; Volume 11927, pp. 107–121. [Google Scholar] [CrossRef]
- Fernández, C.; Gonzalez-Rodriguez, M.; Fernandez-Lanvin, D.; De Andrés, J.; Labrador, M. Implicit Detection of User Handedness in Touchscreen Devices through Interaction Analysis. PeerJ Comput. Sci. 2021, 7, e487. [Google Scholar] [CrossRef]
- Bessghaier, N.; Soui, M.; Ghaibi, N. Towards the Automatic Restructuring of Structural Aesthetic Design of Android User Interfaces. Comput. Stand. Interfaces 2022, 81, 103598. [Google Scholar] [CrossRef]
- Maddali, H.T.; Dixon, E.; Pradhan, A.; Lazar, A. Investigating the Potential of Artificial Intelligence Powered Interfaces to Support Different Types of Memory for People with Dementia. In Proceedings of the Extended Abstracts of the 2022 CHI Conference on Human Factors in Computing Systems, New Orleans, LA, USA, 29 April–5 May 2022; Volume 226. [Google Scholar] [CrossRef]
- Gomaa, A.; Alles, A.; Meiser, E.; Rupp, L.H.; Molz, M.; Reyes, G. What’s on Your Mind? A Mental and Perceptual Load Estimation Framework towards Adaptive In-Vehicle Interaction While Driving. In Proceedings of the 14th International ACM Conference on Automotive User Interfaces and Interactive Vehicular Applications—AutomotiveUI 2022, Seoul, Republic of Korea, 17–20 September 2022; Volume 22, pp. 215–225. [Google Scholar] [CrossRef]
- Chen, J.; Ganguly, B.; Kanade, S.G.; Duffy, V.G. Impact of AI on Mobile Computing: A Systematic Review from a Human Factors Perspective. In HCI International 2023—Late Breaking Papers; Lecture Notes in Computer Science (Including Subseries Lecture Notes in Artificial Intelligence and Lecture Notes in Bioinformatics); Springer: Cham, Switzerland, 2023; Volume 14059, pp. 24–38. [Google Scholar] [CrossRef]
- 8 Personalizing the User Interface for People with Disabilities|Part of Personalized Human-Computer Interaction|De Gruyter Books|IEEE Xplore. Available online: https://ieeexplore.ieee.org/document/10790721 (accessed on 10 November 2025).
- Wang, J.; Yang, C.; Fu, E.Y.; Ngai, G.; Leong, H.V. Is Your Mouse Attracted by Your Eyes: Non-Intrusive Stress Detection in off-the-Shelf Desktop Environments. Eng. Appl. Artif. Intell. 2023, 123, 106495. [Google Scholar] [CrossRef]
- Castro, G.P.B.; Chiappe, A.; Rodríguez, D.F.B.; Sepulveda, F.G. Harnessing AI for Education 4.0: Drivers of Personalized Learning. Electron. J. e-Learn. 2024, 22, 1–14. [Google Scholar] [CrossRef]
- Lu, J.; Liu, Y.; Shen, S.; Ren, H. Exploration of a Method for Insight into Accessibility Design Flaws Based on Touch Dynamics. Humanit. Soc. Sci. Commun. 2024, 11, 714. [Google Scholar] [CrossRef]
- Xiao, S.; Chen, Y.; Song, Y.; Chen, L.; Sun, L.; Zhen, Y.; Chang, Y.; Zhou, T. UI Semantic Component Group Detection: Grouping UI Elements with Similar Semantics in Mobile Graphical User Interface. Displays 2024, 83, 102679. [Google Scholar] [CrossRef]
- Ali, A.; Xia, Y.; Navid, Q.; Khan, Z.A.; Khan, J.A.; Aldakheel, E.A.; Khafaga, D. Mobile-UI-Repair: A Deep Learning Based UI Smell Detection Technique for Mobile User Interface. PeerJ Comput. Sci. 2024, 10, e2028. [Google Scholar] [CrossRef]
- Darmawan, J.T.; Sigalingging, X.K.; Faisal, M.; Leu, J.S.; Ratnasari, N.R.P. Neural Network-Based Small Cursor Detection for Embedded Assistive Technology. Vis. Comput. 2024, 40, 8425–8439. [Google Scholar] [CrossRef]
- Lu, J.; Liu, Y.; Lv, T.; Meng, L. An Emotional-Aware Mobile Terminal Accessibility-Assisted Recommendation System for the Elderly Based on Haptic Recognition. Int. J. Hum. Comput. Interact. 2023, 40, 7593–7609. [Google Scholar] [CrossRef]
- Ferdous, J.; Lee, H.N.; Jayarathna, S.; Ashok, V. Enabling Efficient Web Data-Record Interaction for People with Visual Impairments via Proxy Interfaces. ACM Trans. Interact. Intell. Syst. 2023, 13, 1–27. [Google Scholar] [CrossRef]
- Hong, J.; Gandhi, J.; Mensah, E.E.; Zeraati, F.Z.; Jarjue, E.; Lee, K.; Kacorri, H. Blind Users Accessing Their Training Images in Teachable Object Recognizers. In Proceedings of the 24th International ACM SIGACCESS Conference on Computers and Accessibility—ASSETS 2022, Athens, Greece, 23–26 October 2022. [Google Scholar]
- Meiser, E.; Alles, A.; Selter, S.; Molz, M.; Gomaa, A.; Reyes, G. In-Vehicle Interface Adaptation to Environment-Induced Cognitive Workload. In Adjunct Proceedings, Proceedings of the 14th International ACM Conference on Automotive User Interfaces and Interactive Vehicular Applications, AutomotiveUI 2022, Seoul, Republic of Korea, 17–20 September 2022; Association for Computing Machinery: New York, NY, USA, 2022. [Google Scholar]
- Akkapusit, P.; Ko, I.Y. Task-Oriented Approach to Guide Visually Impaired People during Smart Device Usage. In Proceedings of the 2021 IEEE International Conference on Big Data and Smart Computing, BigComp 2021, Jeju Island, Republic of Korea, 17–20 January 2021. [Google Scholar]
- Bai, C.; Zang, X.; Xu, Y.; Sunkara, S.; Rastogi, A.; Chen, J.; Agüera y Arcas, B. UIBert: Learning Generic Multimodal Representations for UI Understanding. In Proceedings of the IJCAI International Joint Conference on Artificial Intelligence, Montreal, QC, USA, 19–26 August 2021. [Google Scholar]
- Zouhaier, L.; Hlaoui, Y.B.D.; Ayed, L.B. A Reinforcement Learning Based Approach of Context-Driven Adaptive User Interfaces. In Proceedings of the 2021 IEEE 45th Annual Computers, Software, and Applications Conference, COMPSAC 2021, Madrid, Spain, 12–16 July 2021. [Google Scholar]
- Da Tavares, J.E.R.; Da Guterres, T.D.R.; Barbosa, J.L.V. Apollo APA: Towards a Model to Care of People with Hearing Impairment in Smart Environments. In Proceedings of the 25th Brazillian Symposium on Multimedia and the Web, WebMedia 2019, Rio de Janeiro, Brazil, 29 October–1 November 2019. [Google Scholar]
- Guo, A. Crowd-AI Systems for Non-Visual Information Access in the Real World. In Proceedings of the UIST 2018 Adjunct—Adjunct Publication of the 31st Annual ACM Symposium on User Interface Software and Technology, Berlin, Germany, 14 October 2018. [Google Scholar]
- Lacoche, J.; Duval, T.; Arnaldi, B.; Maisel, E.; Royan, J. Machine Learning Based Interaction Technique Selection for 3D User Interfaces. In Proceedings of the Virtual Reality and Augmented Reality: 16th EuroVR International Conference, EuroVR 2019, Tallinn, Estonia, 23 October 2019; Volume 11883. [Google Scholar]
- Saif, A.; Zakir, M.T.; Raza, A.A.; Naseem, M. EvolveUI: User Interfaces That Evolve with User Proficiency. In Proceedings of the ACM SIGCAS/SIGCHI Conference on Computing and Sustainable Societies—COMPASS 2024, New Delhi, India, 8–11 July 2024; pp. 230–237. [Google Scholar] [CrossRef]
- Stelea, G.A.; Sangeorzan, L.; Enache-David, N. Accessible IoT Dashboard Design with AI-Enhanced Descriptions for Visually Impaired Users. Future Internet 2025, 17, 274. [Google Scholar] [CrossRef]
- Saleela, D.; Oyegoke, A.S.; Dauda, J.A.; Ajayi, S.O. Development of AI-Driven Decision Support System for Personalized Housing Adaptations and Assistive Technology. J. Aging Environ. 2025. ahead of print. [Google Scholar] [CrossRef]
- Iqbal, M.W.; Ch, N.A.; Shahzad, S.K.; Naqvi, M.R.; Khan, B.A.; Ali, Z. User Context Ontology for Adaptive Mobile-Phone Interfaces. IEEE Access 2021, 9, 96751–96762. [Google Scholar] [CrossRef]
- Auernhammer, J.; Ohashi, T.; Liu, W.; Dritsas, E.; Trigka, M.; Troussas, C.; Mylonas, P. Multimodal Interaction, Interfaces, and Communication: A Survey. Multimodal Technol. Interact. 2025, 9, 6. [Google Scholar] [CrossRef]
- Ramirez-Valdez, O.; Baluarte-Araya, C.; Castillo-Lazo, R.; Ccoscco-Alvis, I.; Valdiviezo-Tovar, A.; Villafuerte-Quispe, A.; Zuñiga-Huraca, D. Control Interface for Multi-User Video Games with Hand or Head Gestures in Directional Key-Based Games. IJACSA Int. J. Adv. Comput. Sci. Appl. 2025, 16, 1. [Google Scholar] [CrossRef]
- Shao, S. Design and Development of Artificial Intelligence-Based Smart Classroom System on B/S Architecture. In Proceedings of the 2025 International Conference on Intelligent Computing and Knowledge Extraction, ICICKE 2025, Bengaluru, India, 6–7 June 2025. [Google Scholar] [CrossRef]
- Romero, O.J.; Haig, A.; Kirabo, L.; Yang, Q.; Zimmerman, J.; Tomasic, A.; Steinfeld, A. A Long-Term Evaluation of Adaptive Interface Design for Mobile Transit Information. In Proceedings of the 22nd International Conference on Human-Computer Interaction with Mobile Devices and Services: Expanding the Horizon of Mobile Interaction, MobileHCI 2020, Oldenburg, Germany, 5–8 October 2020; Volume 11. [Google Scholar] [CrossRef]
- Barbu, M.; Iordache, D.D.; Petre, I.; Barbu, D.C.; Băjenaru, L. Framework Design for Reinforcing the Potential of XR Technologies in Transforming Inclusive Education. Appl. Sci. 2025, 15, 1484. [Google Scholar] [CrossRef]
- Keutayeva, A.; Jesse Nwachukwu, C.; Alaran, M.; Otarbay, Z.; Abibullaev, B. Neurotechnology in Gaming: A Systematic Review of Visual Evoked Potential-Based Brain-Computer Interfaces. IEEE Access 2025, 13, 74940–74962. [Google Scholar] [CrossRef]
- Chang, Y.-S.; Lin, C.-W.; Chen, C.-C. AI-Driven Augmentative and Alternative Communication System for Communication Enhancement in Cerebral Palsy Using American Sign Language Recognition. Sens. Mater. 2025, 37, 3841–3853. [Google Scholar] [CrossRef]
- Partarakis, N.; Zabulis, X. A Review of Immersive Technologies, Knowledge Representation, and AI for Human-Centered Digital Experiences. Electronics 2024, 13, 269. [Google Scholar] [CrossRef]
- Bellscheidt, S.; Metcalf, H.; Pham, D.; Elglaly, Y.N. Building the Habit of Authoring Alt Text: Design for Making a Change. In Proceedings of the 25th International ACM SIGACCESS Conference on Computers and Accessibility ASSETS 2023, New York, NY, USA, 22–25 October 2023. [Google Scholar] [CrossRef]
- Tschakert, H.; Lang, F.; Wieland, M.; Schmidt, A.; MacHulla, T.K. A Dataset and Machine Learning Approach to Classify and Augment Interface Elements of Household Appliances to Support People with Visual Impairment. In Proceedings of the International Conference on Intelligent User Interfaces, IUI’23, Sydney, NSW, Australia, 27–31 March 2023; pp. 77–90. [Google Scholar] [CrossRef]
- Ferdous, J.; Lee, H.N.; Jayarathna, S.; Ashok, V. InSupport: Proxy Interface for Enabling Efficient Non-Visual Interaction WithWeb Data Records. In Proceedings of the International Conference on Intelligent User Interfaces, IUI’21, Helsinki, Finland, 22–25 March 2022; Volume 22, pp. 49–62. [Google Scholar] [CrossRef]
- Ballı, T.; Peker, H.; Pişkin, Ş.; Yetkin, E.F. RESTORATIVE: Improving Accessibility to Cultural Heritage with AI-Assisted Virtual Reality. Digit. Present. Preserv. Cult. Sci. Herit. 2025, 15, 65–72. [Google Scholar] [CrossRef]
- Stirenko, S.; Gordienko, Y.; Shemsedinov, T.; Alienin, O.; Kochura, Y.; Gordienko, N.; Rojbi, A.; Benito, J.R.L.; González, E.A. User-Driven Intelligent Interface on the Basis of Multimodal Augmented Reality and Brain-Computer Interaction for People with Functional Disabilities. Adv. Intell. Syst. Comput. 2017, 886, 612–631. [Google Scholar] [CrossRef]
- Datta, B.V.P.; Mihir, D.V.S.; Aralaguppi, Y.A.; Virupaxappa, G.; Somasundaram, T.; Department, G.R. IoT and Eye Tracking Based System for Cerebral Palsy Diagnosis and Assistive Technology. In Proceedings of the 2025 5th International Conference on Intelligent Technologies (CONIT), Hubbali, India, 20–22 June 2025; pp. 1–6. [Google Scholar] [CrossRef]
- Kuruppu, K.A.G.S.R.; Kandambige, S.T.; Perera, W.H.T.H.; Cooray, N.T.L.; Nawinna, D.; Perera, J. Smart Agricultural Platform for Sri Lankan Farmers with Price Prediction, Blockchain Security, and Adaptive Interfaces. In Proceedings of the 6th International Conference on Inventive Research in Computing Applications, ICIRCA 2025, Coimbatore, India, 25–27 June 2025; pp. 1538–1544. [Google Scholar] [CrossRef]
- Garg, A.; Reza, S.M.; Babinski, D. Enhancing ADHD Diagnostic Assessments with Virtual Reality Integrated with Biofeedback and Artificial Intelligence. In Proceedings of the 2025 8th International Conference on Information and Computer Technologies, ICICT 2025, Hawaii-Hilo, HI, USA, 14–16 March 2025; pp. 442–447. [Google Scholar] [CrossRef]
- Ropakshi; Kaur, P.; Yadav, V.; Kumar, V.; Chahar, N.K. AccessArc: Transforming Digital Accessibility Through Secure AI-Powered Inclusive Design and Unified Service Integration. In Proceedings of the 1st International Conference on Advances in Computer Science, Electrical, Electronics, and Communication Technologies, CE2CT 2025, Bhimtal, India, 21–22 February 2025; pp. 1327–1332. [Google Scholar] [CrossRef]
- Mohanraj, S.; Babu, C.G.; Sandhya, M.; Prabha, M.R.; Raghul Vishal, T.; Rakesh, B. Voice Bot for Visually Impaired Persons Using NLP. In Proceedings of the 4th International Conference on Smart Technologies, Communication and Robotics 2025, STCR 2025, Sathyamangalam, India, 9–10 May 2025. [Google Scholar] [CrossRef]
- Yogapriya, M.; Swetha, V.; Leena, H.; Kandavel, N.; Murugan, R.T.; Gowri, R. VisionEase: Reconceptualizing Reading for Partial Vision Seniors. In Proceedings of the 2025 International Conference on Data Science, Agents and Artificial Intelligence, ICDSAAI 2025, Chennai, India, 28–29 March 2025. [Google Scholar] [CrossRef]
- Nigam, S.; Waoo, A.A. Advance Collaborative AI-Driven Bots Using RPA to Enhance Workplace Inclusivity for Employees with Disabilities in India. In Proceedings of the 2025 IEEE 14th International Conference on Communication Systems and Network Technologies, CSNT 2025, Bhopal, India, 7–9 March 2025; pp. 610–617. [Google Scholar] [CrossRef]
- Sethukarasi, T.; Yadav, R.; Ramanapriya, V.; Rivekha, J.A. Smart Knowledge Delivery System with Adaptive Accessibility Using Machine Learning. In Proceedings of the 2nd International Conference on Research Methodologies in Knowledge Management, Artificial Intelligence and Telecommunication Engineering, RMKMATE 2025, Chennai, India, 7–8 May 2025. [Google Scholar] [CrossRef]
- He, Z.; Sunkara, S.; Zang, X.; Xu, Y.; Liu, L.; Wichers, N.; Schubiner, G.; Lee, R.; Chen, J. ActionBert: Leveraging User Actions for Semantic Understanding of User Interfaces. In Proceedings of the 35th AAAI Conference on Artificial Intelligence, AAAI 2021, Vancouver, BC, Canada, 2–9 February 2021; Volume 7. [Google Scholar]
- Miraz, M.H.; Ali, M.; Excell, P.S. Adaptive User Interfaces and Universal Usability through Plasticity of User Interface Design. Comput. Sci. Rev. 2021, 40, 100363. [Google Scholar] [CrossRef]
- Greene, R.J.; Hunt, C.; Acosta, B.; Huang, Z.; Kaliki, R.; Thakor, N. Evaluating the Impact of a Semi-Autonomous Interface on Configuration Space Accessibility for Multi-DOF Upper Limb Prostheses. In Proceedings of the IEEE International Conference on Intelligent Robots and Systems, Abu Dhabi, United Arab Emirates, 14–18 October 2024; pp. 154–161. [Google Scholar] [CrossRef]
- Li, X.; Wang, Y. Deep Learning-Enhanced Adaptive Interface for Improved Accessibility in E-Government Platforms. In Proceedings of the 2024 6th International Conference on Frontier Technologies of Information and Computer (ICFTIC), Qingdao, China, 13–15 December 2024. [Google Scholar] [CrossRef]
- Seymour, W.; Zhan, X.; Coté, M.; Such, J. Who Are CUIs Really For? Representation and Accessibility in the Conversational User Interface Literature. In Proceedings of the 5th International Conference on Conversational User Interfaces, CUI 2023, Eindhoven, The Netherlands, 19–21 July 2023. [Google Scholar]
- VOSviewer—Visualizing Scientific Landscapes. Available online: https://www.vosviewer.com/ (accessed on 9 November 2025).
- Memarian, B.; Doleck, T. A Scoping Review of Reinforcement Learning in Education. Comput. Educ. Open 2024, 6, 100175. [Google Scholar] [CrossRef]
- Dubiel, M.; Yilma, B.A.; Latifzadeh, K.; Leiva, L.A. A Contextual Framework for Adaptive User Interfaces: Modelling the Interaction Environment. arXiv 2022, arXiv:2203.16882. [Google Scholar] [CrossRef]
- Herrera, V.; Albusac, J.; Castro-Schez, J.J.; González-Morcillo, C.; Monekosso, D.N.; Pacheco, S.; Perales, R.; de los Reyes-Guzmán, A. Creating Adapted Environments: Enhancing Accessibility in Virtual Reality for Upper Limb Rehabilitation through Automated Element Adjustment. Virtual Real. 2025, 29, 28. [Google Scholar] [CrossRef]
- Li, Z.; Gebhardt, C.; Inglin, Y.; Steck, N.; Streli, P.; Holz, C. SituationAdapt: Contextual UI Optimization in Mixed Reality with Situation Awareness via LLM Reasoning. In UIST 2024, Proceedings of the 37th Annual ACM Symposium on User Interface Software and Technology, Pittsburgh, PA, USA, 13–16 October 2024; Association for Computing Machinery, Inc.: New York, NY, USA., 2024. [Google Scholar]
- Williams, R.T. The Ethical Implications of Using Generative Chatbots in Higher Education. Front. Educ. 2023, 8, 1331607. [Google Scholar] [CrossRef]
- Restrepo, E.G.Y.; Baldassarre, M.; Boticario, J.G. Accessibility, Biases And Ethics In Chatbots And Intelligent Agents For Education. In Proceedings of the 11th International Conference on Education and New Learning Technologies, Palma, Spain, 1–3 July 2019; ISBN 9788409120314. [Google Scholar]
- Jiang, Y.; Lu, Y.; Nichols, J.; Stuerzlinger, W.; Yu, C.; Lutteroth, C.; Li, Y.; Kumar, R.; Li, T.J.J. Computational Approaches for Understanding, Generating, and Adapting User Interfaces. In Proceedings of the Conference on Human Factors in Computing Systems, New Orleans, LA, USA, 29 April–5 May 2022. [Google Scholar]
- Norman, D.A. The Design of Everyday Things; MIT Press: Cambridge, MA, USA, 2013; ISBN 9780465050659. [Google Scholar]
- Killoran, J.; Park, A. Human-Centered AI, by Ben Shneiderman. Oxford: Oxford University Press, 2022. 305 pp. Bus. Ethics Q. 2024, 34, 517–521. [Google Scholar] [CrossRef]
- Troussas, C.; Krouska, A.; Mylonas, P.; Sgouropoulou, C. Reinforcement Learning-Based Dynamic Fuzzy Weight Adjustment for Adaptive User Interfaces in Educational Software. Future Internet 2025, 17, 166. [Google Scholar] [CrossRef]
- Tene, T.; Marcatoma Tixi, J.A.; Palacios Robalino, M.d.L.; Mendoza Salazar, M.J.; Vacacela Gomez, C.; Bellucci, S. Integrating Immersive Technologies with STEM Education: A Systematic Review. Front. Educ. 2024, 9, 1410163. [Google Scholar] [CrossRef]
- Lozano-Álvarez, M.; Rodríguez-Cano, S.; Delgado-Benito, V.; García-Delgado, M.Á. Implementation and Evaluation of a VR/AR-Based Assistive Technology for Dyslexic Learners: An Exploratory Case Study. Societies 2025, 15, 215. [Google Scholar] [CrossRef]
- Tricco, A.C.; Lillie, E.; Zarin, W.; O’Brien, K.K.; Colquhoun, H.; Levac, D.; Moher, D.; Peters, M.D.J.; Horsley, T.; Weeks, L.; et al. PRISMA Extension for Scoping Reviews (PRISMAScR): Checklist and Explanation. Ann. Intern. Med. 2018, 169, 467–473. [Google Scholar] [CrossRef]









| Interface Type | Definition |
|---|---|
| Adaptive User Interface (AUI) | Dynamically adjusts content, layout, or interaction based on user behavior, context, or preferences, typically using machine learning or rule-based models. |
| Adaptable User Interface | Allows users to manually modify interface elements (e.g., size, color, layout) according to personal preferences; changes are user-initiated rather than system-initiated. |
| Intelligent User Interface (IUI) | Incorporates AI techniques to interpret user intent, anticipate needs, and offer context-sensitive assistance. It focuses on improving interaction through reasoning or learning. |
| Conversational User Interface (CUI) | Enables interaction through natural language, often via chatbots or voice assistants, simulating human-like dialogue for information retrieval or task completion. |
| Criterion | Include | Exclude |
|---|---|---|
| Interface type | Adaptive or intelligent UI modifying interface | Non-adaptive UIs, content-only adaptation, only CUIs, only BCIs |
| Application domain | Any domain relevant to accessibility | ML interface visualization, medical diagnostics, robotics |
| Methodology | Uses AI/ML to adapt interface | Uses AI/ML only for content/tasks |
| Document type | Article, review, conference proceeding, early access | Other document types |
| Language | English | Non-English |
| Publication year | 2018–2025 | Outside year range |
| Model Family | Models | Papers |
|---|---|---|
| Neural networks (classical and deep) | MLP, Inception, MobileNet, ActionBert, UIBert, BERT/LSTM (sentiment model), CNN, CNN-BiLSTM (hybrid), YOLOv5 | [15,44,45,47,48,59,66,67,71,72,78,81] |
| Trees and boosting methods | K-Star, PART, Adaptive Boosting, Decision Stumps, AdaBoost, Gradient Boosting (ensemble ML), Random Forest Classifier | [31,34,60,63,75] |
| SVM | SVM | [43,52] |
| Reinforcement learning | Reinforcement Learning | [49,68,81] |
| Generative AI | Gen AI | [61,63,68] |
| Fuzzy logic–based hybrid models | Fuzzy algorithm and NLP | [55] |
| Linear models/Regression-based methods | Logistic Regression Classifier | [67] |
Disclaimer/Publisher’s Note: The statements, opinions and data contained in all publications are solely those of the individual author(s) and contributor(s) and not of MDPI and/or the editor(s). MDPI and/or the editor(s) disclaim responsibility for any injury to people or property resulting from any ideas, methods, instructions or products referred to in the content. |
© 2025 by the authors. Licensee MDPI, Basel, Switzerland. This article is an open access article distributed under the terms and conditions of the Creative Commons Attribution (CC BY) license (https://creativecommons.org/licenses/by/4.0/).
Share and Cite
Kristić, M.; Zakarija, I.; Škopljanac-Mačina, F.; Car, Ž. Machine Learning for Adaptive Accessible User Interfaces: Overview and Applications. Appl. Sci. 2025, 15, 12538. https://doi.org/10.3390/app152312538
Kristić M, Zakarija I, Škopljanac-Mačina F, Car Ž. Machine Learning for Adaptive Accessible User Interfaces: Overview and Applications. Applied Sciences. 2025; 15(23):12538. https://doi.org/10.3390/app152312538
Chicago/Turabian StyleKristić, Mihaela, Ivona Zakarija, Frano Škopljanac-Mačina, and Željka Car. 2025. "Machine Learning for Adaptive Accessible User Interfaces: Overview and Applications" Applied Sciences 15, no. 23: 12538. https://doi.org/10.3390/app152312538
APA StyleKristić, M., Zakarija, I., Škopljanac-Mačina, F., & Car, Ž. (2025). Machine Learning for Adaptive Accessible User Interfaces: Overview and Applications. Applied Sciences, 15(23), 12538. https://doi.org/10.3390/app152312538

