Due to scheduled maintenance work on our servers, there may be short service disruptions on this website between 11:00 and 12:00 CEST on March 28th.
Sign in to use this feature.

Years

Between: -

Subjects

remove_circle_outline
remove_circle_outline
remove_circle_outline
remove_circle_outline
remove_circle_outline
remove_circle_outline
remove_circle_outline

Journals

Article Types

Countries / Regions

Search Results (67)

Search Parameters:
Keywords = structural lightening

Order results
Result details
Results per page
Select all
Export citation of selected articles as:
23 pages, 37102 KB  
Article
Structural Insights from Non-Destructive Surveys: Moisture, Roof Structure and Subsoil Variability in Santa Maria del Pi
by Vega Perez-Gracia, Oriol Caselles, Jose Ramón Gonzalez Drigo, Viviana Sossa and Jaume Clapes
Geosciences 2026, 16(3), 95; https://doi.org/10.3390/geosciences16030095 - 25 Feb 2026
Viewed by 255
Abstract
Preventive conservation of historic buildings is crucial to avoid extensive damage, yet assessments are often reactive. Following mortar detachment at the Basilica of Santa María del Pi, this paper presents a diagnosis using Non-Destructive Testing (NDT). The study employed Horizontal-to-Vertical Spectral Ratio (HVSR) [...] Read more.
Preventive conservation of historic buildings is crucial to avoid extensive damage, yet assessments are often reactive. Following mortar detachment at the Basilica of Santa María del Pi, this paper presents a diagnosis using Non-Destructive Testing (NDT). The study employed Horizontal-to-Vertical Spectral Ratio (HVSR) for subsoil analysis and Ground Penetrating Radar (GPR) for superstructure inspection. HVSR analysis differentiated fill material from compacted ground, revealing that most of the basilica rests on infilled soil, except the northern corner, suggesting differential settlement risks. Concurrently, GPR survey of vaults and roofs identified internal structures, specifically zones lightened with hollow ceramics, and mapped high-moisture anomalies via wave amplitude and velocity analysis. The study concludes that these methods are complementary, addressing distinct spatial domains. Integrating subsoil characterization with superstructure analysis provided a comprehensive diagnosis essential for long-term maintenance and preservation. Full article
Show Figures

Figure 1

31 pages, 5841 KB  
Article
An Improved Real-Time Lightweight YOLOv8 Algorithm for Bloom Maturity Recognition in Torreya grandis
by Qipeng Li, Kang Li and Songwei Zeng
Appl. Sci. 2026, 16(5), 2177; https://doi.org/10.3390/app16052177 - 24 Feb 2026
Viewed by 286
Abstract
To address the challenge of rapidly and accurately detecting male cones of Torreya at various stages of maturity in natural environments, this study presents a target detection algorithm, GFM-YOLOv8s, which is based on an improved YOLOv8s model. Using the YOLOv8s network model as [...] Read more.
To address the challenge of rapidly and accurately detecting male cones of Torreya at various stages of maturity in natural environments, this study presents a target detection algorithm, GFM-YOLOv8s, which is based on an improved YOLOv8s model. Using the YOLOv8s network model as the foundation, this study replaces the backbone feature extraction network with c2f-faster-ema to lighten the model and simultaneously enhance its ability to capture and express important image features. Additionally, the PAN-FPN feature extraction structure in the neck is substituted with a BiFPN structure. By removing less contributive nodes and adding cross-layer connections, the algorithm achieves better fusion and utilization of features at different scales. The WIoU loss function is introduced to mitigate the mismatch in orientation between the predicted and ground truth bounding boxes. Furthermore, a structured pruning strategy was applied to the optimized network, significantly reducing redundant parameters while preserving accuracy. Results: The improved GFM-YOLOv8 has a detection accuracy of 88.2% for Torreya male cones, the detection time of a single image is 8.3 ms, and the model size is 4.44 M, while the FPS rate is 120 frames, and the parameter size is 2.20 × 106. Compared with the original YOLOv8s algorithm, map50 and recall are increased by 2.0% and 2.0%, and the model size and parameters are reduced by 79.2% and 80.1%. On the Jetson Orin Nano, it runs at 24 FPS. The refined lightweight model can swiftly and accurately detect male cones of Torreya at different stages of maturity in natural settings, providing technical support for the visual recognition system used in growth monitoring at Torreya bases. Full article
Show Figures

Figure 1

21 pages, 3677 KB  
Article
Potential of Producing Lightweight Cork-Based Mortars Reinforced with Polyethylene Fibers for Building Applications
by Laid Guermiti, Mohamed Guendouz, Djamila Boukhelkhal, Souri Abid and Moussa Hadjadj
Buildings 2026, 16(1), 102; https://doi.org/10.3390/buildings16010102 - 25 Dec 2025
Viewed by 394
Abstract
This work contributes to reinforcing cork-based mortar, with the potential of developing a new eco-friendly lightweight mortar for specific structural applications. Thirteen lightweight mortars were produced by adding cork aggregates (CAs) at fractions of 0.30%, 0.60%, and 0.90% of mortar weight. For each [...] Read more.
This work contributes to reinforcing cork-based mortar, with the potential of developing a new eco-friendly lightweight mortar for specific structural applications. Thirteen lightweight mortars were produced by adding cork aggregates (CAs) at fractions of 0.30%, 0.60%, and 0.90% of mortar weight. For each level of CA content, three volume fractions of polyethylene fibers (PFs) were added: 0.25%, 0.50%, and 0.75%. The results indicate that lightening mortar with CA considerably reduces its workability, density, mechanical strengths, and thermal conductivity, as well as increasing its porosity. However, adding PFs to the matrix significantly improves the mortar’s flexural strength by up to 26% and reduces its cracking and brittleness. The 28-day compressive strengths of all mortars remain higher than 15 MPa and can be used in the production of structural elements, according to the RILEM recommendations. The thermal conductivity and dry density decreased, respectively, from 1.73 W/m·K and 2050 kg/m3 for the control mixture to 0.73 W/m·K and 1583 kg/m3 for mortar with 0.90% CA and 0.75% PF. The combination of up to 0.90% CA with 0.75% PF demonstrates satisfactory mechanical and thermal properties and is strongly recommended for use in construction across numerous types of mortar, such as screed mortar for repair and flooring. Full article
(This article belongs to the Section Building Materials, and Repair & Renovation)
Show Figures

Figure 1

20 pages, 8835 KB  
Article
Ergosterol Modulates Physicochemical Properties and Conformational Changes in High-Moisture Soy-Wheat Protein Extrudates
by Yang Gao, Song Yan, Kaixin Chen, Qing Chen, Bo Li and Jialei Li
Foods 2025, 14(21), 3627; https://doi.org/10.3390/foods14213627 - 24 Oct 2025
Viewed by 597
Abstract
This work explores the impact of ergosterol (ERG) addition (0%, 0.5%, 1.0%, 1.5%, and 2.0%) on the physicochemical properties, conformational changes, and digestive characteristics of soy protein isolate (SPI) and wheat gluten (WG) processed by high-moisture extrusion. The results demonstrated that the incorporation [...] Read more.
This work explores the impact of ergosterol (ERG) addition (0%, 0.5%, 1.0%, 1.5%, and 2.0%) on the physicochemical properties, conformational changes, and digestive characteristics of soy protein isolate (SPI) and wheat gluten (WG) processed by high-moisture extrusion. The results demonstrated that the incorporation of ERG significantly reduced the apparent viscosity and dynamic moduli of the feedstock system, enhancing melt fluidity and consequently reducing extrusion torque, die pressure, and specific mechanical energy. An appropriate amount of ERG (1.0%) effectively facilitated the development of a distinct fibrous morphology, increased the fibrous degree, lightened the color, and softened the texture. However, excessive addition weakened the fibrous structure due to excessively high fluidity. ERG influenced protein aggregation behavior through hydrophobic interactions, reduced thermal stability, and induced a transition in secondary structure from β-turns to α-helices. The in vitro digestibility initially decreased and then increased, with the lowest value observed at 1.0% ERG. This study indicates that ERG can elevate the performance and value of extruded products by modulating protein structure and rheological behavior, providing a theoretical basis for its application in plant-based meat analogue products. Full article
Show Figures

Figure 1

30 pages, 20586 KB  
Article
A Shallow Water Case of Ordovician Marine Red Beds (South China): Evidence from Sedimentary Structures and Response to the Kwangsian Orogeny
by Liangjun Wu, Xiqiang Quan, Yuanhai Zhang, Pujun Wang and Chao Huang
Geosciences 2025, 15(10), 394; https://doi.org/10.3390/geosciences15100394 - 12 Oct 2025
Cited by 1 | Viewed by 998
Abstract
Ordovician marine red beds (OMRBs) are widely developed along the margins of Gondwana and represent distinctive limestone facies. These red beds are known for their diverse sedimentary structures and have been described by scholars as the “fashionable facies” in geological history. However, their [...] Read more.
Ordovician marine red beds (OMRBs) are widely developed along the margins of Gondwana and represent distinctive limestone facies. These red beds are known for their diverse sedimentary structures and have been described by scholars as the “fashionable facies” in geological history. However, their characteristics and classification remain controversial. Multiple hypotheses about their origin have also hindered a clear understanding of these strata. Therefore, this study focuses on the Xiangxi area (South China) and presents a detailed analysis of the sedimentary structures of marine red beds, building on previous research on OMRBs in South China. Based on genetic features, we divide the most debated “nodule-like” and “cracked” structures—previously identified by earlier researchers—into ten subtypes. Three key genetic end-members are identified among these subtypes: breccia, patch, and argillaceous band. Detailed studies using microslab analysis, scanning electron microscopy, geochemistry, and paleontology were carried out on these three end-members. The results confirm that the Ordovician marine red beds were mainly deposited in a shallow marine environment, with the red coloration primarily derived from continental sources. As the sea level rose, the color of the red beds lightened, and the dominant sedimentary structures shifted from breccia end-members to argillaceous band end-members. Additionally, this study identified a vertically penetrating argillaceous band controlled by syndepositional compressive stress, which may be linked to NW-directed compression from the Kwangsian Orogeny. Evidence from tectonic styles, biofacies migration, and chronostratigraphy supports this hypothesis. Full article
(This article belongs to the Section Sedimentology, Stratigraphy and Palaeontology)
Show Figures

Figure 1

20 pages, 6699 KB  
Article
Low-Light Image Enhancement with Residual Diffusion Model in Wavelet Domain
by Bing Ding, Desen Bu, Bei Sun, Yinglong Wang, Wei Jiang, Xiaoyong Sun and Hanxiang Qian
Photonics 2025, 12(9), 832; https://doi.org/10.3390/photonics12090832 - 22 Aug 2025
Cited by 1 | Viewed by 2325
Abstract
In low-light optical imaging, the scarcity of incident photons and the inherent limitations of imaging sensors lead to challenges such as low signal-to-noise ratio, limited dynamic range, and degraded contrast, severely compromising image quality and optical information integrity. To address these challenges, we [...] Read more.
In low-light optical imaging, the scarcity of incident photons and the inherent limitations of imaging sensors lead to challenges such as low signal-to-noise ratio, limited dynamic range, and degraded contrast, severely compromising image quality and optical information integrity. To address these challenges, we propose a novel low-light image enhancement technique, LightenResDiff, which combines a residual diffusion model with the discrete wavelet transform. The core innovation of LightenResDiff lies in it accurately restoring the low-frequency components of an image through the residual diffusion model, effectively capturing and reconstructing its fundamental structure, contours, and global features. Additionally, the dual cross-coefficients recovery module (DCRM) is designed to process high-frequency components, enhancing fine details and local contrast. Moreover, the perturbation compensation module (PCM) mitigates noise sources specific to low-light optical environments, such as dark current noise and readout noise, significantly improving overall image fidelity. Experimental results across four widely-used benchmark datasets demonstrate that LightenResDiff outperforms existing methods both qualitatively and quantitatively, surpassing the current state-of-the-art techniques. Full article
Show Figures

Figure 1

21 pages, 4393 KB  
Article
Lightweight and Sustainable Steering Knuckle via Topology Optimization and Rapid Investment Casting
by Daniele Almonti, Daniel Salvi, Emanuele Mingione and Silvia Vesco
J. Manuf. Mater. Process. 2025, 9(8), 252; https://doi.org/10.3390/jmmp9080252 - 24 Jul 2025
Cited by 7 | Viewed by 2912
Abstract
Considering the importance of the automotive industry, reducing the environmental impact of automotive component manufacturing is crucial. Additionally, lightening of the latter promotes a reduction in fuel consumption throughout the vehicle’s life cycle, limiting emissions. This study presents a comprehensive approach to optimizing [...] Read more.
Considering the importance of the automotive industry, reducing the environmental impact of automotive component manufacturing is crucial. Additionally, lightening of the latter promotes a reduction in fuel consumption throughout the vehicle’s life cycle, limiting emissions. This study presents a comprehensive approach to optimizing and manufacturing a MacPherson steering knuckle using topology optimization (TO), additive manufacturing, and rapid investment casting (RIC). Static structural simulations confirmed the mechanical integrity of the optimized design, with stress and strain values remaining within the elastic limits of the SG A536 iron alloy. The TO process achieved a 30% reduction in mass, resulting in lower material use and production costs. Additive manufacturing of optimized geometry reduced resin consumption by 27% and printing time by 9%. RIC simulations validated efficient mold filling and solidification, with porosity confined to removable riser regions. Life cycle assessment (LCA) demonstrated a 27% reduction in manufacturing environmental impact and a 31% decrease throughout the component life cycle, largely due to vehicle lightweighting. The findings highlight the potential of integrated TO and advanced manufacturing techniques to produce structurally efficient and environmentally sustainable automotive components. This workflow offers promising implications for broader industrial applications that aim to balance mechanical performance with ecological responsibility. Full article
Show Figures

Figure 1

28 pages, 3461 KB  
Article
The Plasticization of Alkali-Activated Cement System Na2O-CaO-Al2O3-SiO2-H2O: Problems and Decisions
by Pavlo Kryvenko, Igor Rudenko and Oleksandr Konstantynovskyi
Appl. Sci. 2025, 15(12), 6928; https://doi.org/10.3390/app15126928 - 19 Jun 2025
Cited by 3 | Viewed by 1770
Abstract
The paper is devoted to the plasticization mechanisms of alkali-activated cement system Na2O-CaO-Al2O3-SiO2-H2O. The fundamentals and basic factors determining the effectiveness of plasticizing surfactants for alkali-activated cement materials are discussed. The factors under [...] Read more.
The paper is devoted to the plasticization mechanisms of alkali-activated cement system Na2O-CaO-Al2O3-SiO2-H2O. The fundamentals and basic factors determining the effectiveness of plasticizing surfactants for alkali-activated cement materials are discussed. The factors under consideration in the study were alkali-activated cement basicity (the content of granulated blast furnace slag), the anion of the alkaline component or activator, and the degree of dispersing of the cement particles in the system. The action effect of plasticizers was determined by finding the interrelation between the stability of its molecular structure, degree of adsorption, and molecular weight depending on mentioned basic factors. A systematic approach to the systematization of surfactants and their choice to be taken into consideration to control technology-related and physico-mechanical properties of alkali-activated cement-based heavyweight concretes, building mortars, and lightened grouts has been proposed. Full article
Show Figures

Figure 1

27 pages, 2964 KB  
Article
Approaches for Reducing Expert Burden in Bayesian Network Parameterization
by Bodille P. M. Blomaard, Gabriela F. Nane and Anca M. Hanea
Entropy 2025, 27(6), 579; https://doi.org/10.3390/e27060579 - 29 May 2025
Cited by 2 | Viewed by 1118
Abstract
Bayesian networks (BNs) are popular models that represent complex relationships among variables. In the discrete case, these relationships can be quantified by conditional probability tables (CPTs). CPTs can be derived from data, but if data are not sufficient, experts can be involved to [...] Read more.
Bayesian networks (BNs) are popular models that represent complex relationships among variables. In the discrete case, these relationships can be quantified by conditional probability tables (CPTs). CPTs can be derived from data, but if data are not sufficient, experts can be involved to assess the probabilities in the CPTs through Structured Expert Judgment (SEJ). This is often a burdensome task due to the large number of probabilities that need to be assessed and the structured protocols that need to be followed. To lighten the elicitation burden, several methods have previously been developed to construct CPTs using a limited number of input parameters, such as InterBeta, the Ranked Nodes Method (RNM), and Functional Interpolation. In this study, the burden/accuracy trade-off of InterBeta is researched by applying the method to reconstruct previously elicited CPTs and simulated CPTs, first by comparing these CPTs to ones constructed using RNM and Functional Interpolation. After that, InterBeta extensions are proposed and tested, including an extra mean function (shifted geometric mean), the elicitation of additional middle rows, and the newly proposed extension ExtraBeta. InterBeta with parent weights is found to be the best-performing method, and the ExtraBeta extension is found to be promising and is proposed for further exploration. Full article
(This article belongs to the Section Multidisciplinary Applications)
Show Figures

Figure 1

22 pages, 10155 KB  
Article
Evaluation of Tyrosinase Inhibitory Activity of Carbathioamidopyrazoles and Their Potential Application in Cosmetic Products and Melanoma Treatment
by Ewelina Namiecińska, Jan Jaszczak, Paweł Hikisz, Mateusz Daśko, Magdalena Woźniczka and Elzbieta Budzisz
Int. J. Mol. Sci. 2025, 26(8), 3882; https://doi.org/10.3390/ijms26083882 - 19 Apr 2025
Cited by 8 | Viewed by 10586
Abstract
Hyperpigmentation can be prevented by regulating melanin synthesis through tyrosinase inhibition. As such, tyrosinase inhibitors like arbutin, kojic acid, and hydroquinone are commonly used for skin lightening. Recent studies suggest that certain pyrazole derivatives with tyrosinase activity may also have anticancer potential by [...] Read more.
Hyperpigmentation can be prevented by regulating melanin synthesis through tyrosinase inhibition. As such, tyrosinase inhibitors like arbutin, kojic acid, and hydroquinone are commonly used for skin lightening. Recent studies suggest that certain pyrazole derivatives with tyrosinase activity may also have anticancer potential by influencing melanocyte transformation and tumor progression, positioning them as promising candidates for both cosmetic and therapeutic uses. The aim of this study was to evaluate the tyrosinase inhibitory activity of carbothioamidopyrazole derivatives. Inhibition was determined using the Dixon method, leveraging in silico molecular docking and circular dichroism (CD) spectroscopy to analyze fluorescence quenching. Carbothioamidopyrazole derivatives at the C-3 and C-5 positions in the pyrazole ring may be effective alternatives to traditional skin-lightening agents. These derivatives can induce structural changes in tyrosinase, thus altering its activity, and influence melanocyte transformation. Their dual action as tyrosinase inhibitors and potential anticancer agents makes them valuable for future research. Two compounds exhibited stronger inhibitory activity than kojic acid. Molecular docking suggests that these derivatives may block tyrosinase activity by preventing substrate access to its active site. These results underscore the potential of pyrazole derivatives for both cosmetic and therapeutic applications. Full article
(This article belongs to the Section Molecular Pharmacology)
Show Figures

Figure 1

15 pages, 3300 KB  
Article
Peroxidase-like Active Cu-MOFs Nanozymes for Colorimetric Detection of Total Antioxidant Capacity in Fruits and Vegetables
by Yanyan Huang, Jiatong Han, Yi Ping, Xin Chen, Yiming Zhao, Ge Chen, Jun Lv, Donghui Xu, Yanguo Zhang, Jing Chen and Guangyang Liu
Foods 2025, 14(8), 1311; https://doi.org/10.3390/foods14081311 - 9 Apr 2025
Cited by 3 | Viewed by 3580
Abstract
In this study, two types of Cu-MOFs (Cu-TCPP and CuO-TCPP) with a two-dimensional layered porous structure were prepared via in situ polymerization using Cu2+, CuO, and TCPP as raw materials. Both Cu-MOFs exhibited peroxidase-like activity, capable of catalyzing the oxidation of [...] Read more.
In this study, two types of Cu-MOFs (Cu-TCPP and CuO-TCPP) with a two-dimensional layered porous structure were prepared via in situ polymerization using Cu2+, CuO, and TCPP as raw materials. Both Cu-MOFs exhibited peroxidase-like activity, capable of catalyzing the oxidation of TMB by H2O2 to form oxTMB, resulting in an absorption peak at 652 nm and a color change from colorless to blue. Subsequently, the addition of AA can reduce oxTMB back to TMB, causing the color of the system to lighten or become colorless. Based on this principle, a simple and rapid colorimetric method for AA detection was established and successfully applied to the detection of TAC in fruits and vegetables. The results showed that Cu-TCPP and CuO-TCPP had a large linear range of ascorbic acid detection of 0.01–100 mM (Cu-TCPP) and 0.05–100 mM (CuO-TCPP). This study not only provides a novel method for preparing nanozymes with peroxidase-like activity, but also offers a simple approach for analyzing the TAC of food. Full article
(This article belongs to the Section Food Analytical Methods)
Show Figures

Graphical abstract

15 pages, 3571 KB  
Article
Lightweight UAV Landing Model Based on Visual Positioning
by Ning Zhang, Junnan Tan, Kaichun Yan and Sang Feng
Sensors 2025, 25(3), 884; https://doi.org/10.3390/s25030884 - 31 Jan 2025
Cited by 5 | Viewed by 1789
Abstract
In order to enhance the precision of UAV (unmanned aerial vehicle) landings and realize the convenient and rapid deployment of the model to the mobile terminal, this study proposes a Land-YOLO lightweight UAV-guided landing algorithm based on the YOLOv8 n model. Firstly, GhostConv [...] Read more.
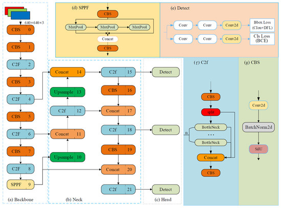
In order to enhance the precision of UAV (unmanned aerial vehicle) landings and realize the convenient and rapid deployment of the model to the mobile terminal, this study proposes a Land-YOLO lightweight UAV-guided landing algorithm based on the YOLOv8 n model. Firstly, GhostConv replaces standard convolutions in the backbone network, leveraging existing feature maps to create additional “ghost” feature maps via low-cost linear transformations, thereby lightening the network structure. Additionally, the CSP structure of the neck network is enhanced by incorporating the PartialConv structure. This integration allows for the transmission of certain channel characteristics through identity mapping, effectively reducing both the number of parameters and the computational load of the model. Finally, the bidirectional feature pyramid network (BiFPN) module is introduced, and the accuracy and average accuracy of the model recognition landing mark are improved through the bidirectional feature fusion and weighted fusion mechanism. The experimental results show that for the landing-sign data sets collected in real and virtual environments, the Land-YOLO algorithm in this paper is 1.4% higher in precision and 0.91% higher in mAP0.5 than the original YOLOv8n baseline, which can meet the detection requirements of landing signs. The model’s memory usage and floating-point operations per second (FLOPs) have been reduced by 42.8% and 32.4%, respectively. This makes it more suitable for deployment on the mobile terminal of a UAV. Full article
Show Figures

Figure 1

13 pages, 3036 KB  
Article
On the Hydrodynamic and Structural Performance of Thermoplastic Composite Ship Propellers Produced by Additive Manufacturing Method
by Erkin Altunsaray, Serkan Turkmen, Ayberk Sözen, Alperen Doğru, Pengfei Liu, Akile Neşe Halilbeşe and Gökdeniz Neşer
J. Mar. Sci. Eng. 2024, 12(12), 2206; https://doi.org/10.3390/jmse12122206 - 2 Dec 2024
Cited by 1 | Viewed by 2884
Abstract
In the marine industry, the search for sustainable methods, materials, and processes, from the product’s design to its end-of-life stages, is a necessity for combating the negative consequences of climate change. In this context, the lightening of products is essential in reducing their [...] Read more.
In the marine industry, the search for sustainable methods, materials, and processes, from the product’s design to its end-of-life stages, is a necessity for combating the negative consequences of climate change. In this context, the lightening of products is essential in reducing their environmental impact throughout their life. In addition to lightening through design, lightweight materials, especially plastic-based composites, will need to be used in new and creative ways. The material extrusion technique, one of the additive manufacturing methods, is becoming more widespread day by day, especially in the production of objects with complex forms. This prevalence has not yet been reflected in the marine industry. In this study, the performances of plastic composite propellers produced by the material extrusion technique is investigated and discussed comparatively with the help of both hydrodynamic and structural tests carried out in a cavitation tunnel and mechanical laboratory. The cavitation tunnel test and numerical simulations were conducted at a range of advance coefficients (J) from 0.3 to 0.9. The shaft rate was kept at 16 rps. The thrust and torque data were obtained using the tunnel dynamometer. Digital pictures were taken to obtain structural deformation and cavitation dynamics. The structural performance of the propellers shows that an aluminum propeller is the most rigid, while a short carbon fiber composite propeller is the most flexible. Continuous carbon fiber composite has high strength and stiffness, while continuous glass fiber composite is more cost-effective. In terms of the hydrodynamic performance of the propellers, flexibility reduces the loading on the blade, which can result in thrust and torque reduction. Overall, the efficiency of the composite propellers was similar and less than that of the rigid aluminum propeller. In terms of weight, the composite carbon propeller containing continuous fiber, which is half the weight of the metal propeller, is considered as an alternative to metal in production. These propellers were produced from a unique composite consisting of polyamide, one of the thermoplastics that is a sustainable composite material, and glass and carbon fiber as reinforcements. The findings showed that the manufacturing method and the new composites can be highly successful for producing ship components. Full article
(This article belongs to the Special Issue Marine Technology: Latest Advancements and Prospects)
Show Figures

Graphical abstract

21 pages, 6873 KB  
Article
Lightweight Mulberry Fruit Detection Method Based on Improved YOLOv8n for Automated Harvesting
by Hong Qiu, Qinghui Zhang, Junqiu Li, Jian Rong and Zongpeng Yang
Agronomy 2024, 14(12), 2861; https://doi.org/10.3390/agronomy14122861 - 30 Nov 2024
Cited by 8 | Viewed by 1868
Abstract
Aiming at the difficulty of feature extraction in complex environments during mulberry detection and the need for embedded devices to lighten the model, this study carries out lightweight improvements on the basis of the YOLOv8n model. First, the CSPPC module incorporates lightweight partial [...] Read more.
Aiming at the difficulty of feature extraction in complex environments during mulberry detection and the need for embedded devices to lighten the model, this study carries out lightweight improvements on the basis of the YOLOv8n model. First, the CSPPC module incorporates lightweight partial convolution (PConv) within its bottleneck structure, replacing the C2f module to enhance feature extraction efficiency. Secondly, the ADown module is used to replace the traditional downsampling module and the P-Head module is used to replace the traditional convolutional detector head with the partial convolutional detector head. Finally, a knowledge distillation technique is used to compensate for the loss of accuracy due to parameter reduction. Ablation experiments are conducted to evaluate the impact of each module on the model’s performance. The experimental results show that the improved YOLOv8 model has a precision of 88.9%, a recall of 78.1%, and an average precision of 86.8%. The number of parameters is 1.29 × 106, the model size is 2.6 MB, the floating-point computation is 2.6 GFLOPs, and the frame rate reaches 19.84 FPS on the edge end. Therefore, this model provides theoretical and technical support for the deployment and application of mobile detection devices, such as automatic mulberry harvesting in practical scenarios. Full article
(This article belongs to the Section Precision and Digital Agriculture)
Show Figures

Figure 1

17 pages, 12091 KB  
Article
Genetic Optimization of Twin-Web Turbine Disc Cavities in Aeroengines
by Yueteng Guo, Suofang Wang and Wenjie Shen
Energies 2024, 17(17), 4346; https://doi.org/10.3390/en17174346 - 30 Aug 2024
Cited by 4 | Viewed by 1505
Abstract
Twin-web turbine discs have been the subject of research recently in an effort to lighten weight and boost aeroengine efficiency. In the past, the cooling design of turbine discs was generally constrained to optimizing a single structural parameter, which hindered the enhancement of [...] Read more.
Twin-web turbine discs have been the subject of research recently in an effort to lighten weight and boost aeroengine efficiency. In the past, the cooling design of turbine discs was generally constrained to optimizing a single structural parameter, which hindered the enhancement of the optimization impact. Therefore, this article proposes a twin-web turbine disc system with a high radius pre-swirl. Driven by the database produced through the numerical simulation, a backpropagation network surrogate model is constructed, and the angles of the pre-swirl nozzles and receiver holes are optimized by a genetic algorithm to enhance the cooling efficiency of the turbine disc. Evaluation was based on the highest disc temperature, disc temperature uniformity, and Nusselt number. The results demonstrate that the suggested surrogate model effectively optimizes the structural characteristics of the twin-web turbine disc by aiming for the specified cooling performance indexes. The cooling effect of the turbine disc is significantly improved in different operating environments. Specifically, the optimized model produces the largest temperature drop in the disc rim temperature. Both axial and radial temperature uniformity have led to a notable enhancement. The alteration in coolant flow within the cavity results in a notable decrease in the area with low heat transfer efficiency and a substantial increase in the Nusselt number. Full article
Show Figures

Figure 1

Back to TopTop