Sign in to use this feature.

Years

Between: -

Subjects

remove_circle_outline
remove_circle_outline
remove_circle_outline
remove_circle_outline
remove_circle_outline
remove_circle_outline
remove_circle_outline
remove_circle_outline
remove_circle_outline

Journals

remove_circle_outline
remove_circle_outline
remove_circle_outline
remove_circle_outline
remove_circle_outline
remove_circle_outline
remove_circle_outline
remove_circle_outline
remove_circle_outline
remove_circle_outline
remove_circle_outline
remove_circle_outline
remove_circle_outline
remove_circle_outline
remove_circle_outline
remove_circle_outline
remove_circle_outline
remove_circle_outline
remove_circle_outline
remove_circle_outline
remove_circle_outline
remove_circle_outline
remove_circle_outline
remove_circle_outline
remove_circle_outline

Article Types

Countries / Regions

remove_circle_outline
remove_circle_outline
remove_circle_outline
remove_circle_outline
remove_circle_outline

Search Results (3,270)

Search Parameters:
Keywords = peak stage

Order results
Result details
Results per page
Select all
Export citation of selected articles as:
25 pages, 1514 KB  
Article
Policy Transmission Mechanisms and Effectiveness Evaluation of Territorial Spatial Planning in China
by Luge Wen, Yucheng Sun, Tianjiao Zhang and Tiyan Shen
Land 2026, 15(1), 145; https://doi.org/10.3390/land15010145 (registering DOI) - 10 Jan 2026
Abstract
This study is situated at the critical stage of comprehensive implementation of China’s territorial spatial planning system, addressing the strategic need for planning evaluation and optimization. We innovatively construct a Computable General Equilibrium Model for China’s Territorial Spatial Planning (CTSPM-CHN) that integrates dual [...] Read more.
This study is situated at the critical stage of comprehensive implementation of China’s territorial spatial planning system, addressing the strategic need for planning evaluation and optimization. We innovatively construct a Computable General Equilibrium Model for China’s Territorial Spatial Planning (CTSPM-CHN) that integrates dual factors of construction land costs and energy consumption costs. Through designing two policy scenarios of rigid constraints and structural optimization, we systematically simulate and evaluate the dynamic impacts of different territorial spatial governance strategies on macroeconomic indicators, residents’ welfare, and carbon emissions, revealing the multidimensional effects and operational mechanisms of territorial spatial planning policies. The findings demonstrate the following: First, strict implementation of land use scale control from the National Territorial Planning Outline (2016–2030) could reduce carbon emission growth rate by 12.3% but would decrease annual GDP growth rate by 0.8%, reflecting the trade-off between environmental benefits and economic growth. Second, industrial land structure optimization generates significant synergistic effects, with simulation results showing that by 2035, total GDP under this scenario would increase by 4.8% compared to the rigid constraint scenario, while carbon emission intensity per unit GDP would decrease by 18.6%, confirming the crucial role of structural optimization in promoting high-quality development. Third, manufacturing land adjustment exhibits policy thresholds: moderate reduction could lower carbon emission peak by 9.5% without affecting economic stability, but excessive cuts would lead to a 2.3 percentage point decline in industrial added value. Based on systematic multi-scenario analysis, this study proposes optimized pathways for territorial spatial governance: the planning system should transition from scale control to a structural optimization paradigm, establishing a flexible governance mechanism incorporating anticipatory constraint indicators; simultaneously advance efficiency improvement in key sector land allocation and energy structure decarbonization, constructing a coordinated “space–energy” governance framework. These findings provide quantitative decision-making support for improving territorial spatial governance systems and advancing ecological civilization construction. Full article
Show Figures

Figure 1

25 pages, 9239 KB  
Article
Impact of Pre-Granulated MSWI Fly Ash on Hydration, Microstructure, and Performance of Portland Cement Mortars
by Maryna Shevtsova, Jurgita Malaiškienė, Jelena Škamat, Valentin Antonovič and Rimvydas Stonys
Appl. Sci. 2026, 16(2), 725; https://doi.org/10.3390/app16020725 (registering DOI) - 9 Jan 2026
Abstract
Portland cement (PC) is widely regarded as a cost-effective and reliable binding material for the stabilization and solidification of municipal solid waste incineration fly ash (MSWI FA). However, the soluble salts and heavy metals present in MSWI FA retard PC hydration, thereby limiting [...] Read more.
Portland cement (PC) is widely regarded as a cost-effective and reliable binding material for the stabilization and solidification of municipal solid waste incineration fly ash (MSWI FA). However, the soluble salts and heavy metals present in MSWI FA retard PC hydration, thereby limiting the amount of fly ash that can be incorporated. The present study investigates the feasibility of normalizing the hydration of PC-based mixtures containing MSWI FA by applying a fly ash pre-granulation step with 25% PC, followed by coating the resulting granules with a geopolymer layer to reduce the release of harmful ions during the early stages of hydration. Isothermal calorimetry, TG/DTA, XRD, SEM, and mechanical testing were used to investigate the hydration characteristics of composites containing such granules and to assess their properties at 7, 28, and 90 days. It was found that a 20% substitution of PC with the studied FA disrupted PC hydration within the first 48 h. In contrast, both types of granules exhibited the main exothermic peak within the first 10–12 h, with hydration heat release (about 300 J/g) comparable to that of sand-containing references. Uncoated granules exhibited more active behavior with hydration kinetics similar to pure cement paste, whereas the effect of geopolymer-coated granules was close to sand. TG/DTA revealed reduced calcite content in mixtures containing granules, whereas uncoated granules promoted greater portlandite formation than the sand-based system. Hardening the samples under wet conditions resulted in the development of a dense cement matrix, firm integration of the granules, redistribution of chlorine and sulfur ions, and mechanical properties that reached at least 93% of those of the sand-containing reference, despite a lower density of ~4.5%. Full article
24 pages, 2389 KB  
Article
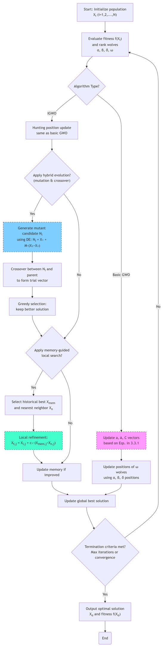
Coordinated Optimization of Demand Response and Reconfiguration for Distribution Networks with Two-Stage Strategy
by Shuping Gao and Yixuan Lu
Processes 2026, 14(2), 241; https://doi.org/10.3390/pr14020241 - 9 Jan 2026
Abstract
To enhance distribution network flexibility and economy under conditions involving a high penetration of distributed energy resources, this paper proposes a two-stage optimization method considering demand response (DR). The first stage establishes a marginal cost-based DR model using a “base compensation + increasing [...] Read more.
To enhance distribution network flexibility and economy under conditions involving a high penetration of distributed energy resources, this paper proposes a two-stage optimization method considering demand response (DR). The first stage establishes a marginal cost-based DR model using a “base compensation + increasing marginal cost” mechanism to curb irrational user behaviors, reducing peak-hour power purchase costs. The second stage develops a dynamic reconfiguration model minimizing network losses, voltage deviation, and switch operation costs. Solved by an Improved Grey Wolf Optimizer (IGWO), it incorporates a segmented voltage compensation mechanism quantifying user satisfaction through differentiated coefficients. The two stages operate in a coordinated framework where “temporal load optimization” informs “spatial topology reconfiguration”. Case results demonstrate that this coordinated approach significantly reduces power purchase costs, improves voltage quality, and minimizes network losses, providing an effective solution for efficient distribution network operation. Full article
(This article belongs to the Section Energy Systems)
Show Figures

Figure 1

18 pages, 2168 KB  
Article
Enhancing Hydrogen Embrittlement Resistance of Al–Zn–Mg–Cu Alloys via Si Microalloying and Optimized Heat Treatment
by Huijun Shi, Ruian Hu, Yi Lu, Shengping Wen, Wu Wei, Xiaolan Wu, Kunyuan Gao, Hui Huang and Zuoren Nie
Metals 2026, 16(1), 76; https://doi.org/10.3390/met16010076 - 9 Jan 2026
Abstract
7xxx series aluminum alloys are critical structural materials in aerospace applications, but their susceptibility to hydrogen embrittlement (HE) poses significant challenges to service safety and durability. The effects of Si, Er, and Zr microalloying, combined with optimized heat treatments on the HE resistance [...] Read more.
7xxx series aluminum alloys are critical structural materials in aerospace applications, but their susceptibility to hydrogen embrittlement (HE) poses significant challenges to service safety and durability. The effects of Si, Er, and Zr microalloying, combined with optimized heat treatments on the HE resistance of Al–Zn–Mg–Cu alloys, were systematically investigated using transmission electron microscopy (TEM), scanning electron microscopy (SEM), and mechanical testing. Three alloys—1# (AlZnMgCuZr), 2# (AlZnMgCuErZr), and 3# (AlZnMgCuSiErZr)—were subjected to single-stage or two-stage homogenization, followed by solution treatments at 470 °C/2 h and 540 °C/1 h, and peak aging at 125 °C. The hydrogen charging experiment was conducted by first applying a modified acrylic resin coating to protect the gripping sections of the specimen, followed by a tensile test. Results demonstrate that alloy 3# with Si addition exhibited the lowest RAloss, followed by the 2# alloy, which effectively improved the alloys’ hydrogen embrittlement behavior. Compared with the solution in 470 °C/2 h, the 540 °C/1 h solution treatment enabled complete dissolution of Mg2Si phases, promoting homogeneous precipitation and peak hardness comparable to alloy 2#. Two-stage homogenization significantly enhanced the number density and refinement of L12-structured Al3(Er,Zr) nanoprecipitates. Silicon further accelerated the precipitation kinetics, leading to more Al3(Er,Zr) nanoprecipitates, finely dispersed T′/η′ phases, and lath-shaped GPB-II zones. The GPB-II zones effectively trapped hydrogen, thereby improving HE resistance. This work provides a viable strategy for enhancing the reliability of high-strength aluminum alloys in hydrogen-containing environments. Full article
12 pages, 279 KB  
Perspective
Energy Demand, Infrastructure Needs and Environmental Impacts of Cryptocurrency Mining and Artificial Intelligence: A Comparative Perspective
by Marian Cătălin Voica, Mirela Panait and Ștefan Virgil Iacob
Energies 2026, 19(2), 338; https://doi.org/10.3390/en19020338 - 9 Jan 2026
Abstract
This perspective paper aims to set the stage for current development in the field of energy consumption and environmental impacts in two major digital industries: cryptocurrency mining and artificial intelligence (AI). To better understand current developments, this paper uses a comparative analytical framework [...] Read more.
This perspective paper aims to set the stage for current development in the field of energy consumption and environmental impacts in two major digital industries: cryptocurrency mining and artificial intelligence (AI). To better understand current developments, this paper uses a comparative analytical framework of life-cycle assessment principles and high-resolution grid modeling to explore the energy impacts from academic and industry data. On the one hand, while both sectors convert energy into digital value, they operate according to completely different logics, in the sense that cryptocurrencies rely on specialized hardware (application-specific integrated circuits) and seek cheap energy, where they can function as “virtual batteries” for the network, quickly shutting down at peak times, with increasing hardware efficiency. On the other hand, AI is a much more rigid emerging energy consumer, in the sense that it needs high-quality, uninterrupted energy and advanced infrastructure for high-performance Graphics Processing Units (GPUs). The training and inference stages generate massive consumption, difficult to quantify, and AI data centers put great pressure on the electricity grid. In this sense, the transition from mining to AI is limited due to differences in infrastructure, with the only reusable advantage being access to electrical capacity. Regarding competition between the two industries, this dynamic can fragment the energy grid, as AI tends to monopolize quality energy, and how states will manage this imbalance will influence the energy and digital security of the next decade. Full article
24 pages, 3017 KB  
Article
Decoupling Relationship and Optimization Path of Cropland Use Intensity and Carbon Emission in Henan Province
by Yinxue Wei and Honghui Zhu
Land 2026, 15(1), 133; https://doi.org/10.3390/land15010133 - 9 Jan 2026
Abstract
This research focuses on Henan, a key agricultural region, analyzing data from 2000 to 2022 on cropland use and agricultural input–output. It employs the Tapio decoupling model to examine the evolution and decoupling of cropland use intensity (CLUI) and cropland use [...] Read more.
This research focuses on Henan, a key agricultural region, analyzing data from 2000 to 2022 on cropland use and agricultural input–output. It employs the Tapio decoupling model to examine the evolution and decoupling of cropland use intensity (CLUI) and cropland use carbon emissions (CUCE) in the province. The study reveals that from 2000 to 2022, CLUI in Henan Province fluctuated in a “high-low-high” pattern over time, creating a spatial distribution with high-intensity areas in the east and lower-intensity areas at the provincial boundaries. CUCE showed a “U” shaped trend, peaking around 2015 and then gradually declining. Spatially, emissions were consistently higher in the south and lower in the north. The relationship between CLUI and CUCE transitioned from a strong negative decoupling from 2000 to 2010, to a strong decoupling from 2015 to 2020, and to a recessive decoupling from 2020 to 2022. Spatially, it evolves from a state of negative decoupling across the entire region in the early stage to nearly full coverage of strong decoupling regions in the later stage. Based on these insights, the study suggests planning strategies focusing on regional management and policy alignment, providing scientific guidance for sustainable cropland use and optimized territorial planning in Henan Province. Full article
Show Figures

Figure 1

24 pages, 4531 KB  
Article
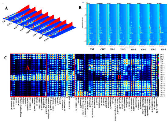
Combination of GC-IMS and Nano-LC/HRMS Reveals the Mechanism of Superheated Steam Glycosylation Modification in Improving Oyster Peptide Flavor
by Li-Hong Wang, Jun-Wei Zhang, Zong-Cai Tu, Xiao-Mei Sha, Yong-Yan Huang and Zi-Zi Hu
Foods 2026, 15(2), 236; https://doi.org/10.3390/foods15020236 - 9 Jan 2026
Abstract
This study investigated the effect of superheated steam (SS) assisted glycosylation modification on the flavor profile of oyster peptides (OP), and explored the correlation between key flavor compounds and glycosylation degree using Gas Chromatography–Ion Mobility Spectrometry (GC-IMS) and nano-scale Liquid Chromatography coupled with [...] Read more.
This study investigated the effect of superheated steam (SS) assisted glycosylation modification on the flavor profile of oyster peptides (OP), and explored the correlation between key flavor compounds and glycosylation degree using Gas Chromatography–Ion Mobility Spectrometry (GC-IMS) and nano-scale Liquid Chromatography coupled with High-Resolution Mass Spectrometry (nano-LC/HRMS). The results indicated that SS treatment accelerated the glycosylation process, reduced free amino groups level, and distinguished their unique flavor through E-nose. GC-IMS analysis detected 64 signal peaks including 13 aldehydes, 6 ketones, 7 esters, 6 alcohols, 2 acids, 2 furans and 5 other substances. And it was revealed that SS-mediated glycosylation treatment reduced the levels of fishy odorants like Heptanal and Nonanal, while promoting the pleasant-smelling alcohols and esters. In addition, Pearson correlation showed a positive correlation between excessive glycation and the increase in aldehydes, which might cause the recurrence of undesirable fishy notes. Further nano-LC/HRMS analysis revealed that arginine and lysine acted as the main sites for glycosylation modification. Notably, glycosylated peptides such as KAFGHENEALVRK, DSRAATSPGELGVTIEGPKE, generated by mild SS treatment could convert into ketones and pyrazines in subsequent reactions, thereby contributing to overall sensory enhancement. In conclusion, SS treatment at 110 °C for 1 min significantly improved the flavor quality of OP and sustains improvement in subsequent stages, providing theoretical support for flavor optimization of oyster peptides. Full article
Show Figures

Graphical abstract

20 pages, 2535 KB  
Article
Physical and Numerical Analysis of Outflow Discharge from Type-A Piano Key Weirs Under Steady and Unsteady Flow Conditions
by Mohamad Mirzad and Salah Kouchakzadeh
Water 2026, 18(2), 173; https://doi.org/10.3390/w18020173 - 8 Jan 2026
Abstract
The accurate estimation of outflow discharge from Piano Key Weirs (PKWs) under unsteady flow conditions is critical for effective flood management and the safety of dams. While extensive research exists on PKWs under steady flow, their hydraulic behavior during unsteady flow remains poorly [...] Read more.
The accurate estimation of outflow discharge from Piano Key Weirs (PKWs) under unsteady flow conditions is critical for effective flood management and the safety of dams. While extensive research exists on PKWs under steady flow, their hydraulic behavior during unsteady flow remains poorly understood. This study addresses this gap by investigating a Type-A PKW using combined physical and numerical modeling. A total of eight steady-flow and fifty-three unsteady-flow experiments were conducted. The steady flow experiments covered a range of Q = 5.13–40.76 L/s (H = 1.29–10.45 cm), while the unsteady experiments employed hydrographs with peak discharges up to ~68 L/s. Outflow was estimated via the Modified Puls method (hydrological routing) and a validated 3D numerical model (hydraulic routing). The results revealed significant discrepancies between steady and unsteady stage-discharge relationships, with a mean relative error of up to 41.37% and instantaneous errors exceeding 150% during the rising limbs of hydrographs with high rates of change in discharge, associated with intensified unsteady flow effects. A validated looped stage-discharge curve was observed under unsteady conditions, showing lower discharge on the rising limb for the same head. The Modified Puls method exhibited high accuracy, with relative errors below 5% when compared to hydraulic routing results. Additionally, three comparative indices were proposed and used to evaluate the performance of outflow estimation methods. The findings underscore the importance of incorporating unsteady flow conditions in the design and analysis of PKWs, particularly in the context of climate change and increasing flood uncertainties. Full article
(This article belongs to the Section Hydraulics and Hydrodynamics)
Show Figures

Figure 1

15 pages, 1524 KB  
Article
Dynamic Changes in Gut Microbiota Composition and Function over Time in Suckling Raccoon Dogs
by Shaochen Yu, Weixiao Nan, Zhipeng Li, Chongshan Yuan and Chao Xu
Animals 2026, 16(2), 188; https://doi.org/10.3390/ani16020188 - 8 Jan 2026
Abstract
Raccoon dog fur is a commercially valuable animal product. As the scale of raccoon dog breeding continues to expand, ensuring the health of these animals has become an urgent priority. The gut microbiota plays a central role in regulating animal health; however, current [...] Read more.
Raccoon dog fur is a commercially valuable animal product. As the scale of raccoon dog breeding continues to expand, ensuring the health of these animals has become an urgent priority. The gut microbiota plays a central role in regulating animal health; however, current research on the composition of raccoon dog gut microbiota remains limited. This study aimed to characterize changes in the gut microbiota of suckling raccoon dogs across different stages, providing a foundation for future scientific feeding practices. Fecal samples of eight lactating raccoon dogs were collected and tested for microbiota on days 14, 21, and 45. Our results showed that the richness and diversity of microbiota increased with age in suckling raccoon dogs, peaking on the 45th day. Significant separation between groups was observed in both PCoA and NMDS analyses. UPGMA analysis indicated temporal fluctuations in gut microbiota composition. At the phylum level, Firmicutes and Bacteroidetes were the dominant taxa across all stages. LEfSe analysis at the genus level showed that Bacteroides was the most enriched taxon on the 14th day, Fusobacterium on the 21st day, and Prevotella_9 on the 45th day. Tax4Fun and PICRUSt analyses identified metabolism and genetic information processing as the primary functional roles of the gut microbiota. Further investigation suggested that the microbiota may benefit raccoon dogs through membrane transport, carbohydrate metabolism, amino acid metabolism, and energy metabolism. These findings establish a theoretical basis for improving the survival rate of suckling raccoon dogs and developing scientifically informed feeding and management protocols. Full article
(This article belongs to the Special Issue Nutritional Regulation of Gut Microbiota in Animals)
18 pages, 4239 KB  
Article
Analog Front-End ASIC for Compact Silicon Photomultiplier Sensor Interfaces in Mixed-Signal Systems
by Davide Badoni, Roberto Ammendola, Valerio Bocci, Giacomo Chiodi, Francesco Iacoangeli, Stefano Pasta, Gianmaria Rebustini and Luigi Recchia
Sensors 2026, 26(2), 410; https://doi.org/10.3390/s26020410 - 8 Jan 2026
Viewed by 14
Abstract
We present a mixed-signal front-end ASIC designed for compact Silicon Photomultiplier (SiPM) sensor interfaces, implemented in the AMS 0.35 µm CMOS technology. The chip integrates two independent analog channels, each composed of five custom second-generation current conveyors (CCII+), a fast zero-crossing [...] Read more.
We present a mixed-signal front-end ASIC designed for compact Silicon Photomultiplier (SiPM) sensor interfaces, implemented in the AMS 0.35 µm CMOS technology. The chip integrates two independent analog channels, each composed of five custom second-generation current conveyors (CCII+), a fast zero-crossing discriminator, and a peak-and-hold stage based on a tailored operational amplifier. The CCII+ and discriminator blocks were designed in-house, based on literature designs and adapted to the technology to ensure low input impedance and fast current-mode signal propagation. This architecture enables precise detection of small signals with reduced pile-up, important for time-resolved photon detection. Bias and threshold control are provided by programmable current mirrors and SPI-configurable DACs, including a 10-bit current-mode DAC based on a current-splitting structure with approximately 200 nA resolution. A custom SiPM behavioral model was developed in the Cadence environment to support design and simulation, reproducing realistic pulse shapes and recovery dynamics for timing applications. Circuit-level simulations confirm correct analog functionality and stable operation across the intended dynamic range, with a per-channel consumption of about 5.9 mA at 3.3 V (19.5 mW), reflecting a tradeoff between speed and robustness. The system is compatible with external timing architectures, while internal CCII+ stages ensure low-impedance current reception, fast discrimination, and accurate current-to-voltage conversion for peak detection. Full article
(This article belongs to the Special Issue Advances in Radiation Sensors and Detectors)
Show Figures

Figure 1

31 pages, 2516 KB  
Article
Study on Vibration Compaction Behavior of Fresh Concrete Mixture with Ternary Aggregate Grading
by Liping He, Fazhang Li, Huidong Qu, Zhenghong Tian, Weihao Shen and Changyue Luo
Materials 2026, 19(2), 259; https://doi.org/10.3390/ma19020259 - 8 Jan 2026
Viewed by 28
Abstract
The vibration compaction behavior of fully graded fresh concrete differs fundamentally from that of conventional two-graded concrete. Based on measured vibration responses of an internal vibrator and sinking-ball tests, an energy transfer model for fully graded concrete was established by incorporating the effects [...] Read more.
The vibration compaction behavior of fully graded fresh concrete differs fundamentally from that of conventional two-graded concrete. Based on measured vibration responses of an internal vibrator and sinking-ball tests, an energy transfer model for fully graded concrete was established by incorporating the effects of aggregate-specific surface area, paste–aggregate ratio, dynamic damping, and natural frequency, and the spatiotemporal attenuation of vibration energy in fresh concrete was systematically analyzed. Experimental results indicate that fully graded concrete exhibits a higher energy absorption capacity during the early stage of vibration, with a maximum energy absorption rate of 423 W and a peak energy transfer efficiency of 76.3%, both of which are significantly higher than those of two-graded concrete at the same slump. However, as a dense aggregate skeleton rapidly forms, the energy absorption efficiency of fully graded concrete decreases more rapidly during the middle and later stages of vibration, showing a characteristic pattern of “high initial absorption followed by rapid attenuation.” Through segregation assessment and porosity analysis, a safe vibration energy range for fully graded concrete was quantitatively determined, with lower and upper energy thresholds of 159.7 J·kg−1 and 538.5 J·kg−1, respectively. In addition, the experiments identified recommended vibration durations of 30–65 s and effective vibration influence radii of 22–85 mm for fully graded concrete under different slump conditions. These findings provide a quantitative basis for the control of vibration parameters and energy-oriented construction of fully graded concrete. Full article
(This article belongs to the Section Construction and Building Materials)
18 pages, 2710 KB  
Article
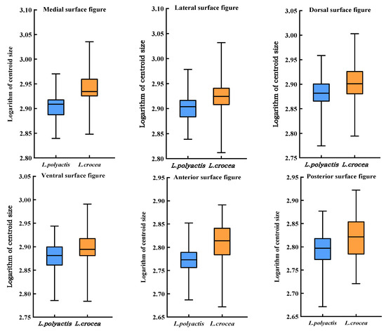
Morphological Classification of the Sagittal Otoliths of Two Species of Sciaenidae Based on the Landmark Point Method
by Xiaoyu Huang, Liguo Ou, Weiguo Qian and Rijin Jiang
Fishes 2026, 11(1), 36; https://doi.org/10.3390/fishes11010036 - 8 Jan 2026
Viewed by 35
Abstract
Larimichthys crocea and Larimichthys polyactis, two commercially and ecologically important sciaenid species, are often morphologically confused (especially at the juvenile stage or for incomplete specimens), leading to limitations in traditional morphological taxonomic methods for accurate identification. Otoliths, as stable hard tissues with [...] Read more.
Larimichthys crocea and Larimichthys polyactis, two commercially and ecologically important sciaenid species, are often morphologically confused (especially at the juvenile stage or for incomplete specimens), leading to limitations in traditional morphological taxonomic methods for accurate identification. Otoliths, as stable hard tissues with species-specific morphological characteristics, serve as an ideal tool for species discrimination. To investigate the efficacy of landmark-based methods in extracting morphological information from different surfaces of sagittal otoliths, this study analyzed six surfaces (medial, lateral, dorsal, ventral, anterior, and posterior) of left otoliths from two sciaenid species using geometric morphometrics. We collected 487 sagittal otolith samples from sciaenids in the Zhoushan Islands of the East China Sea (Larimichthys polyactis: 277 specimens; Larimichthys crocea: 210 specimens). Landmark coordinates were extracted using tps-series software, and morphological differences were quantified through principal component analysis (PCA), discriminant analysis, and thin-plate spline visualizations. Key results include: relative warp PCA showed cumulative contributions of PC1 + PC2 at 52.48% (medial), 52.87% (lateral), 71.29% (dorsal), 63.7% (ventral), 64.8% (anterior), and 67.85% (posterior), effectively discriminating species with Type I/III landmarks demonstrating highest contributions; centroid size analysis revealed significantly larger values in L. crocea across all surfaces (most pronounced on medial surface: F = 183.450, p < 0.05); discriminant analysis achieved peak cross-validated success on the medial surface (98.6% for L. polyactis, 95.2% for L. crocea), with other surfaces ranging from 79.6–83.6%. This confirms that multi-surface landmark analysis effectively captures morphological divergence, with the medial surface providing optimal species discrimination. The established method provides a reliable supplementary tool for the taxonomy of L. crocea and L. polyactis, and offers scientific support for fisheries resource survey, population dynamic monitoring, and conservation of these sciaenid species. Full article
(This article belongs to the Special Issue Application of Otoliths in Fish Ecology and Fisheries)
Show Figures

Figure 1

25 pages, 13641 KB  
Article
Microstructure Evolution and Plastic Deformation Mechanism of Cold Rolling Deformation of Micro/Nano Pure Electrolytic Nickel
by Han Zhang, Jisen Qiao, Hao Yang, Yangtao Xu and Tiandong Xia
Materials 2026, 19(2), 235; https://doi.org/10.3390/ma19020235 - 7 Jan 2026
Viewed by 62
Abstract
This paper investigates the cold rolling (CR) deformation behavior of electrolytic nickel at room temperature. While the microstructural evolution across deformation levels ranging from 5% to 98% is systematically characterized. The deposited electrolytic nickel exhibits numerous growth twins of various lengths and thicknesses, [...] Read more.
This paper investigates the cold rolling (CR) deformation behavior of electrolytic nickel at room temperature. While the microstructural evolution across deformation levels ranging from 5% to 98% is systematically characterized. The deposited electrolytic nickel exhibits numerous growth twins of various lengths and thicknesses, accounting for over 70% of the microstructure. The average grain size is 0.56 μm, and the grain size distribution is relatively broad. The plastic deformation of electrolytic nickel in the early stage is governed by the interaction between high-density dislocations and abundant twins. The primary mechanism accommodating deformation is detwinning. At 70% deformation, under high strain, complete detwinning occurs. When the CR reaches 90%, the average short-axis grain size is refined to 113 nm, indicating the deformation-induced refinement limit of electrolytic nickel. The microstructure at this stage exhibits a typical lamellar morphology. At 98% deformation, the average microhardness peaks at 240.3 HV, representing a cumulative increase of 46.88%. Dynamic recovery and recrystallization are observed at both 70% and 98% deformation levels, accompanied by the formation of Σ3 {120} type incoherent twins within recrystallized grains. Under large strain, the dominant cold plastic deformation mechanism transitions to a synergistic effect of dislocation slip and stratification. Full article
(This article belongs to the Section Manufacturing Processes and Systems)
Show Figures

Figure 1

26 pages, 4735 KB  
Article
Leveraging a Repetitive Filtering Framework for Robust Pulse Stream Extraction in Distributed Optical Fiber Sensing Signals
by Shixin Wang and Wei Wang
Photonics 2026, 13(1), 55; https://doi.org/10.3390/photonics13010055 - 7 Jan 2026
Viewed by 117
Abstract
Pulse streams in signals sensing multiple objects exhibit flexible features and complex patterns that pose detection challenges from a statistical perspective. We propose a repetitive filtering framework and establish its fundamental properties. By leveraging the resulting peak pillar stripe-based data structure, our approach [...] Read more.
Pulse streams in signals sensing multiple objects exhibit flexible features and complex patterns that pose detection challenges from a statistical perspective. We propose a repetitive filtering framework and establish its fundamental properties. By leveraging the resulting peak pillar stripe-based data structure, our approach controllably captures highly erratic pulse streams, transforming an otherwise unmanageable process into a deterministic framework. Through clustering and analysis of these stripes, we derive stripe intervals. Subsequent splitting and merging operations yield the final pulse stream intervals. This framework serves not as a real-time prediction model constrained by algorithmic time complexity, but as a preparatory stage for generating annotations to facilitate supervised learning. This enables concentrated focus on precision enhancement and extraction of finer signal details. We establish and label a dataset to evaluate our method. Results demonstrate that all pulses, whether weak or strong, are well-represented in the stripe patterns. Experiments confirm precise estimation of labeled pulses across varying ranges and amplitudes, with the majority corresponding to strong, deterministic pulses. Unlabeled weak pulses also exhibit clear reflections in the peak pillar stripes. Full article
(This article belongs to the Section Data-Science Based Techniques in Photonics)
Show Figures

Figure 1

19 pages, 5108 KB  
Article
Effects of Strip Width on Inter-Row Heterogeneity in Light Interception and Utilization of Intercropped Soybeans
by Yue Li, Yao Zhang, Jiamiao Shi, Ruizhe Zhang, Lisha Zhang, Yuan Yang, Haichang Li, Lihua Wang, Tianyu Yuan, Sirong Huang, Xiaochun Wang, Feng Yang, Jiang Liu, Taiwen Yong, Yanhong Yan, Wenyu Yang and Yushan Wu
Plants 2026, 15(2), 182; https://doi.org/10.3390/plants15020182 - 7 Jan 2026
Viewed by 78
Abstract
Strip intercropping improves productivity through enhanced light interception. In this study, we quantified the effects of strip width on light interception of soybean across six strip widths (2.2 m, 2.5 m, 2.8 m, 3.1 m, 3.4 m, 3.7 m) when intercropped with maize. [...] Read more.
Strip intercropping improves productivity through enhanced light interception. In this study, we quantified the effects of strip width on light interception of soybean across six strip widths (2.2 m, 2.5 m, 2.8 m, 3.1 m, 3.4 m, 3.7 m) when intercropped with maize. Results showed that photosynthetically active radiation (PAR) in western rows of intercropped soybeans peaked at 11:30 a.m., whereas in eastern rows, it occurred at 1:00 p.m. Across 2.2 m to 3.7 m, PAR in the western rows of intercropped soybeans was 6.1% higher than that of the eastern rows for the whole growth period. During the R5 stage, compared to eastern rows, radiation use efficiency (RUE), dry matter accumulation, and leaf area of soybean in western rows increased by 4.0%, 7.4%, and 6.7%, respectively. Compared to the 2.2 m strip width, grain yields in eastern rows of 2.5–3.7 m strip widths were 8.5%, 54.7%, 56.5%, 63.4%, and 69.0% higher than those of the 2.2 m strip width, respectively. PAR had the strongest influence on dry matter and leaf area at a 3.7 m strip width, while RUE had the strongest influence at 3.1 m strip widths. These findings advance our understanding of light partitioning in strip intercropping and support future climate-adaptive intercropping systems’ modeling. Full article
(This article belongs to the Special Issue Interactions Between Crops and Resource Utilization)
Show Figures

Figure 1

Back to TopTop