Sign in to use this feature.

Years

Between: -

Subjects

remove_circle_outline
remove_circle_outline
remove_circle_outline
remove_circle_outline
remove_circle_outline
remove_circle_outline
remove_circle_outline
remove_circle_outline

Journals

Article Types

Countries / Regions

Search Results (55)

Search Parameters:
Keywords = peak particle velocity prediction

Order results
Result details
Results per page
Select all
Export citation of selected articles as:
27 pages, 10471 KB  
Article
A Dual-Horizon Peridynamics–Discrete Element Method Framework for Efficient Short-Range Contact Mechanics
by Kinan Bezem, Sina Haeri and Stephanie TerMaath
Modelling 2025, 6(4), 131; https://doi.org/10.3390/modelling6040131 - 16 Oct 2025
Viewed by 277
Abstract
Short-range forces enable peridynamics to simulate impact, yet it demands a computationally expensive contact search and includes no intrinsic damping. A significantly more efficient solution is the coupled dual-horizon peridynamics–discrete element method approach, which provides a robust framework for modeling fracture. The peridynamics [...] Read more.
Short-range forces enable peridynamics to simulate impact, yet it demands a computationally expensive contact search and includes no intrinsic damping. A significantly more efficient solution is the coupled dual-horizon peridynamics–discrete element method approach, which provides a robust framework for modeling fracture. The peridynamics component handles the nonlocal continuum mechanics capabilities to predict material damage and fracture, while the discrete element method captures discrete particle behavior. Whereas existing peridynamics–discrete element method approaches assign discrete element method particles to many or all surface peridynamics points, the proposed method integrates dual-horizon peridynamics with a single discrete element particle representing each object. Contact forces are computed once per discrete element pair and mapped to overlapping peridynamics points in proportion to shared volume, conserving linear momentum. Benchmark sphere-on-plate impact demonstrates prediction of peak contact force, rebound velocity, and plate deflection within 5% of theoretical results found in the literature, while decreasing neighbour-search cost by more than an order of magnitude. This validated force-transfer mechanism lays the groundwork for future extension to fully resolved fracture and fragmentation. Full article
21 pages, 10220 KB  
Article
Fragmentation Susceptibility of Controlled-Release Fertilizer Particles: Implications for Nutrient Retention and Sustainable Horticulture
by Zixu Chen, Yongxian Wang, Xiubo Chen, Linlong Jing, Linlin Sun, Hongjian Zhang and Jinxing Wang
Horticulturae 2025, 11(10), 1215; https://doi.org/10.3390/horticulturae11101215 - 9 Oct 2025
Viewed by 285
Abstract
As an important technology to enhance nutrient use efficiency and reduce agricultural non-point source pollution, controlled-release fertilizers (CRFs) have been widely applied in modern agriculture. However, during packaging, transportation, and field application, CRF particles are prone to mechanical impacts, which can lead to [...] Read more.
As an important technology to enhance nutrient use efficiency and reduce agricultural non-point source pollution, controlled-release fertilizers (CRFs) have been widely applied in modern agriculture. However, during packaging, transportation, and field application, CRF particles are prone to mechanical impacts, which can lead to particle fragmentation and damage to the controlled-release coating. This compromises the release kinetics, increases nutrient loss risk, and ultimately exacerbates environmental issues such as eutrophication. Currently, studies on the impact-induced fragmentation behavior of CRF particles remain limited, and there is an urgent need to investigate their fragmentation susceptibility mechanisms from the perspective of internal stress evolution. In this study, the mechanical properties of CRF particles were first experimentally determined to obtain essential parameters. A two-layer finite element model representing the coating and core structure of the particles was then constructed, and a fragmentation susceptibility index was proposed as the key evaluation criterion. The index, defined as the ratio of fractured volume to peak impact energy, reflects the efficiency of energy conversion at the critical moment of particle rupture (1–5). An explicit dynamic simulation framework incorporating multiple influencing factors—equivalent diameter, sphericity, impact material, velocity, and angle—was developed to analyze fragmentation behavior from the perspective of energy transformation. Based on the observed effects of these variables on fragmentation susceptibility, three regression models were developed using response surface methodology to quantitatively predict fragmentation susceptibility. Comparative analysis between the simulation and experimental results showed a fragmentation rate error range of 0–11.47%. The findings reveal the relationships between particle fragmentation modes and energy responses under various impact conditions. This research provides theoretical insights and technical guidance for optimizing the mechanical stability of CRFs and developing environmentally friendly fertilization strategies. Full article
(This article belongs to the Section Plant Nutrition)
Show Figures

Figure 1

13 pages, 3942 KB  
Article
Design of a W-Band Low-Voltage TWT Utilizing a Spoof Surface Plasmon Polariton Slow-Wave Structure and Dual-Sheet Beam
by Gangxiong Wu, Ruirui Jiang and Jin Shi
Sensors 2025, 25(18), 5641; https://doi.org/10.3390/s25185641 - 10 Sep 2025
Viewed by 1535
Abstract
This paper presents a W-band low-voltage traveling-wave tube (TWT) incorporating a spoof surface plasmon polariton (SSPP) slow-wave structure (SWS) and a dual-sheet beam. The SSPP-based SWS adopts a periodic double-F-groove configuration, which provides strong field localization, increases the interaction impedance, and reduces the [...] Read more.
This paper presents a W-band low-voltage traveling-wave tube (TWT) incorporating a spoof surface plasmon polariton (SSPP) slow-wave structure (SWS) and a dual-sheet beam. The SSPP-based SWS adopts a periodic double-F-groove configuration, which provides strong field localization, increases the interaction impedance, and reduces the phase velocity, thereby enabling a low synchronization voltage. Owing to its symmetric open geometry, the SWS naturally forms a dual-sheet beam tunnel, which enhances the effective beam current without increasing the aperture size. Eigenmode calculations indicate that, within the 92–97 GHz band, the normalized phase velocity is between 0.198 and 0.208, and the interaction impedance exceeds 2.65 Ω. Moreover, an energy-coupling structure was developed to ensure efficient signal transmission. Three-dimensional particle-in-cell (PIC) simulations predict a peak output power of 366.1 W and an electronic efficiency of 6.15% at 95.5 GHz for a 2 × 250 mA dual-sheet beam at 11.9 kV, with stable amplification and without self-oscillation observed. The proposed low-voltage, high-efficiency W-band TWT offers a manufacturable and easily integrable solution for next-generation millimeter-wave systems, supporting high-capacity wireless backhaul, airborne communication, radar imaging, and sensing platforms where compactness and reduced power-supply demands are critical. Full article
(This article belongs to the Special Issue Recent Development of Millimeter-Wave Technologies)
Show Figures

Figure 1

27 pages, 5771 KB  
Article
A Discrete Particle Modeling Framework for Exploring the Evolution of Aeolian Sediment Transport on Moist Sand Surfaces
by Xiuqi Wang, Gerhardus H. P. Campmans, Thomas Weinhart, Anthony R. Thornton and Kathelijne M. Wijnberg
J. Mar. Sci. Eng. 2025, 13(9), 1733; https://doi.org/10.3390/jmse13091733 - 9 Sep 2025
Viewed by 455
Abstract
Aeolian sand transport on beaches is strongly affected by surface moisture, but its influence on transport evolution remains poorly understood. We present a novel discrete particle modeling framework to systematically investigate how moisture from liquid bridges affects the development of transport toward steady [...] Read more.
Aeolian sand transport on beaches is strongly affected by surface moisture, but its influence on transport evolution remains poorly understood. We present a novel discrete particle modeling framework to systematically investigate how moisture from liquid bridges affects the development of transport toward steady state after initiation. Moist sediment particles are modeled using a particle-based approach with evolving liquid bridges coupled to a one-dimensional airflow solver. The model captures realistic grain-scale collision dynamics under moist conditions and reproduces key features of aeolian transport in the dry limit. Simulations reveal two distinct behaviors: In steady state, the transport rate remains insensitive to moisture as lower saltation concentrations are compensated by higher saltation velocities; in the transient phase, however, increasing moisture prolongs the growth phase and delays the peak in transport rate. This delay arises because sand concentration peaks increasingly later than mean saltation velocity as moisture content increases. By projecting the temporal model results into a spatial representation, the position of peak transport is found to scale linearly with wind shear velocity, showing greater sensitivity at higher moisture levels. A preliminary test suggests that evaporation is essential for the initial grain dislodgement by wind alone but is unlikely to affect steady-state transport. This study explains the longer fetch distances observed on moist beaches before transport equilibrates and provides a physics-based tool for predicting sediment transport under varying moisture conditions. Full article
(This article belongs to the Special Issue Advances in Coastal Dune and Aeolian Processes Research)
Show Figures

Figure 1

20 pages, 2367 KB  
Article
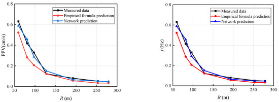
Hybrid Machine Learning Model for Blast-Induced Peak Particle Velocity Estimation in Surface Mining: Application of Sparrow Search Algorithm in ANN Optimization
by Kesalopa Gaopale, Takashi Sasaoka, Akihiro Hamanaka and Hideki Shimada
Algorithms 2025, 18(9), 543; https://doi.org/10.3390/a18090543 - 27 Aug 2025
Viewed by 590
Abstract
Blast-induced ground vibrations present substantial safety and environmental hazards in surface mining operations. This study proposes and evaluates the Sparrow Search Algorithm-optimized ANN (SSA-ANN) against artificial neural network (ANN), Genetic Algorithm-optimized ANN (GA-ANN), and empirical formula (USBM) to estimate peak particle velocity (PPV). [...] Read more.
Blast-induced ground vibrations present substantial safety and environmental hazards in surface mining operations. This study proposes and evaluates the Sparrow Search Algorithm-optimized ANN (SSA-ANN) against artificial neural network (ANN), Genetic Algorithm-optimized ANN (GA-ANN), and empirical formula (USBM) to estimate peak particle velocity (PPV). In addition, the input parameters include key blasting design parameters and rock mass features (GSI and UCS). The SSA-ANN demonstrated superior prediction accuracy, attaining an average R2 of 0.51 using bootstrap validation, surpassing GA-ANN (0.41) and standard ANN (0.26). Furthermore, the incorporation of GSI enhanced the model’s geotechnical sensitivity. These results illustrate that the application of SSA-ANN alongside comprehensive rock mass characteristics can substantially decrease uncertainty in PPV prediction, therefore enhancing safety within the blast area and improving vibration control methods in blasting operations. Full article
Show Figures

Figure 1

25 pages, 8278 KB  
Article
Calibration and Validation of Slurry Erosion Models for Glass Fibre Composites in Marine Energy Systems
by Payvand Habibi and Saeid Lotfian
J. Mar. Sci. Eng. 2025, 13(9), 1602; https://doi.org/10.3390/jmse13091602 - 22 Aug 2025
Cited by 1 | Viewed by 603
Abstract
Erosive wear from suspended sediments significantly threatens the structural integrity and efficiency of composite tidal turbine blades. This study develops a novel framework for predicting erosion in FR4 glass fibre-reinforced polymers (GFRPs)—materials increasingly adopted for marine renewable energy components. While erosion models exist [...] Read more.
Erosive wear from suspended sediments significantly threatens the structural integrity and efficiency of composite tidal turbine blades. This study develops a novel framework for predicting erosion in FR4 glass fibre-reinforced polymers (GFRPs)—materials increasingly adopted for marine renewable energy components. While erosion models exist for metals, their applicability to heterogeneous composites with unique failure mechanisms remains unvalidated. We calibrated the Oka erosion model specifically for FR4 using a complementary experimental–computational approach. High-velocity slurry jet tests (12.5 m/s) were conducted at a 90° impact angle, and erosion was quantified using both gravimetric mass loss and surface profilometry. It revealed a distinctive W-shaped erosion profile with 3–6 mm of peak material removal from the impingement centre. Concurrently, CFD simulations employing Lagrangian particle tracking were used to extract local impact velocities and angles. These datasets were combined in a constrained nonlinear optimisation scheme (SLSQP) to determine material-specific Oka model coefficients. The calibrated coefficients were further validated on an independent 45° impingement case (same particle size and flow conditions), yielding 0.0143 g/h predicted versus 0.0124 g/h measured (15.5% error). This additional case confirms the accuracy and feasibility of the predictive model under input conditions different from those used for calibration. The calibrated model achieved strong agreement with measured erosion rates (R2 = 0.844), successfully capturing the progressive matrix fragmentation and fibre debonding, the W-shaped erosion morphology, and highlighting key composite-specific damage mechanisms, such as fibre detachment and matrix fragmentation. By enabling the quantitative prediction of erosion severity and location, the calibrated model supports the optimisation of blade profiles, protective coatings, and maintenance intervals, ultimately contributing to the extended durability and performance of tidal turbine systems. This study presents a procedure and the output of calibration for the Oka erosion model, specifically for a composite material, providing a transferable methodology for erosion prediction in GFRPs subjected to abrasive marine flows. Full article
(This article belongs to the Special Issue Advances in Ships and Marine Structures—Edition II)
Show Figures

Figure 1

25 pages, 3845 KB  
Article
Lagrangian Simulation of Sediment Erosion in Francis Turbines Using a Computational Tool in Python Coupled with OpenFOAM
by Mateo Narváez, Jeremy Guamán, Víctor Hugo Hidalgo, Modesto Pérez-Sánchez and Helena M. Ramos
Machines 2025, 13(8), 725; https://doi.org/10.3390/machines13080725 - 15 Aug 2025
Viewed by 557
Abstract
Hydraulic erosion from suspended sediment is a major degradation mechanism in Francis turbines of sediment-laden rivers, especially in Andean hydropower plants. This study presents a Python3.9-based computational tool integrating the empirical Oka erosion model within a Lagrangian particle tracking framework, coupled to single-phase [...] Read more.
Hydraulic erosion from suspended sediment is a major degradation mechanism in Francis turbines of sediment-laden rivers, especially in Andean hydropower plants. This study presents a Python3.9-based computational tool integrating the empirical Oka erosion model within a Lagrangian particle tracking framework, coupled to single-phase CFD in OpenFOAM 10. The novelty lies in a reduced-domain approach that omits the spiral casing and replicates its particle-induced swirl via a custom algorithm, lowering meshing complexity and computational cost while preserving erosion prediction accuracy. The method was applied to a full-scale Francis turbine at the San Francisco hydropower plant in Ecuador (nominal discharge 62.4 m3/s, rated output 115 MW, rotational speed 34.27 rad/s), operating under volcanic and erosive sediment loads. Maximum erosion rates reached ~1.2 × 10−4 mm3/kg, concentrated on runner blade trailing edges and guide vane pressure sides. Impact kinematics showed most collisions at near-normal angles (85°–98°, peak at 92°) and 6–9 m/s velocities, with rare 40 m/s impacts causing over 50× more loss than average. The workflow identifies critical wear zones, supports redesign and coating strategies, and offers a transferable, open-source framework for erosion assessment in turbines under diverse sediment-laden conditions. Full article
(This article belongs to the Special Issue Sustainable Manufacturing and Green Processing Methods, 2nd Edition)
Show Figures

Figure 1

22 pages, 3049 KB  
Article
A Monographic Experimental Investigation into Flood Discharge Atomized Raindrop Size Distributions Under Low Ambient Pressure Conditions
by Dan Liu, Jijian Lian, Dongming Liu, Fang Liu, Bin Ma, Jizhong Shi, Linlin Yan, Yongsheng Zheng, Cundong Xu and Jinxin Zhang
Water 2025, 17(12), 1721; https://doi.org/10.3390/w17121721 - 6 Jun 2025
Viewed by 632
Abstract
The construction and operation of high dam projects at high altitudes have led to concerns about the effectiveness of flood discharge security predictions resulting from the greater flood discharge atomized rain caused by ambient pressure reduction. In this study, self-similar characteristics and variation [...] Read more.
The construction and operation of high dam projects at high altitudes have led to concerns about the effectiveness of flood discharge security predictions resulting from the greater flood discharge atomized rain caused by ambient pressure reduction. In this study, self-similar characteristics and variation in atomized raindrop size distributions are analyzed to understand the phenomenon of increased atomized rain intensity under low ambient pressure from a mesoscopic scale. The monographic experiments are characterized by a low ambient pressure range (0.66P0–1.02P0) and a high waterjet velocity range (13.89–15.74 m/s). When the ambient pressure decreases by 0.10P0 (P0 = 101.325 kPa) from the reference atmospheric pressure condition as the other conditions remain fixed, the total number concentration in a two-dimensional atomized raindrop spectrum (number/(54 cm2)) and the peak value of the individual three-dimensional number concentration (number/(m3·mm) increase, which can lead to the required industry standard protective level of atomized zones increasing by one level in some cases. In addition, the spectrum trend and typical particle size ranges of the atomized raindrop size distributions present self-similarity as the ambient pressure decreases. The above studies further confirm the effects of low-ambient pressure enhancement on flood discharge atomized rain intensity, which can provide a theoretical basis for the development of random splash simulation models characterized by low pressure for high-altitude hydropower stations. Full article
(This article belongs to the Topic Advances in Environmental Hydraulics)
Show Figures

Figure 1

24 pages, 8426 KB  
Article
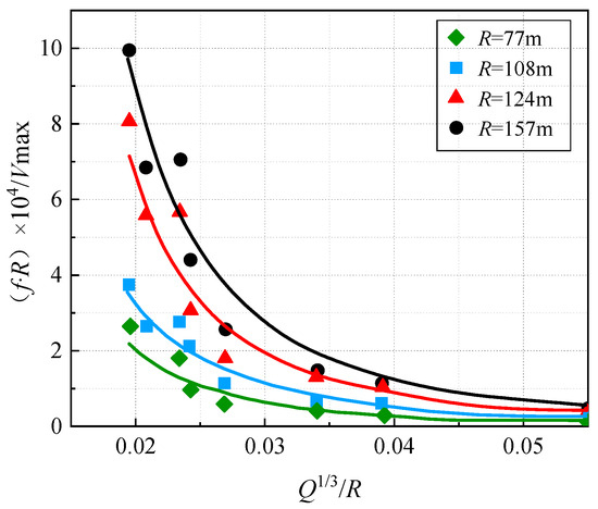
Cavity Effects and Prediction in the Vibration of Large-Section Rectangular Coal Roadways Induced by Deep-Hole Bench Blasting in Open-Pit Mines
by Anjun Jiang, Honglu Fei, Yu Yan, Runcai Bai and Shijie Bao
Sensors 2025, 25(11), 3393; https://doi.org/10.3390/s25113393 - 28 May 2025
Viewed by 533
Abstract
The dynamic response law of the vibration cavity effect in the adjacent large-section rectangular coal roadways induced by deep-hole bench blasting vibrations was deeply revealed, and the prediction accuracy of the PPV in the coal roadway was improved. The vibration equations of the [...] Read more.
The dynamic response law of the vibration cavity effect in the adjacent large-section rectangular coal roadways induced by deep-hole bench blasting vibrations was deeply revealed, and the prediction accuracy of the PPV in the coal roadway was improved. The vibration equations of the coal roadway were derived based on the stress wave propagation theory and the wave-front momentum conservation theorem. Based on coal roadway vibration monitoring data and numerical simulations, the cavity effect and vibration response characteristics of the coal roadway induced by deep-hole bench blasting under varying blast source distances and relative angle conditions were analyzed. A predictive model for PPV of rectangular coal roadway surrounding rock, incorporating the relative angle as one of the key influencing factors, was developed. The results showed that the presence of cavities and changes in the relative angle enhance the asymmetry of the dynamic response of blasting stress waves near the free surfaces of the surrounding rock on each side of the coal roadway, resulting in significant differences. Moreover, as the blasting distance decreases, the cavity effect tends to promote greater PPV differences on each side of the coal roadway. The prediction model exhibited improved accuracy by about 15.6% compared to the traditional Sadovski equation for the face-blasting side of the coal roadway. It demonstrates better adaptability and predictive capability. This research provides a theoretical basis for the dynamic response of adjacent large-section rectangular coal roadways and for preventing dynamic instability failures in open-pit mining. Full article
(This article belongs to the Section Physical Sensors)
Show Figures

Figure 1

11 pages, 2759 KB  
Technical Note
User-Friendly Tool for Expedited Ground Vibration Assessment Induced by Impact Pile Driving
by Ahmed M. Abouelmaty, Aires Colaço and Pedro Alves Costa
Vibration 2025, 8(2), 17; https://doi.org/10.3390/vibration8020017 - 4 Apr 2025
Viewed by 1050
Abstract
Driven piles are a common geotechnical solution for foundations in weak soil profiles. However, hammer impacts during the driving process can generate excessive levels of ground vibration, which, in extreme cases, can affect nearby structures and people. Due to the complexity of wave [...] Read more.
Driven piles are a common geotechnical solution for foundations in weak soil profiles. However, hammer impacts during the driving process can generate excessive levels of ground vibration, which, in extreme cases, can affect nearby structures and people. Due to the complexity of wave propagation in soils, the accurate prediction of these vibrations typically requires advanced numerical modeling approaches. To address this challenge, a surrogate modeling framework was developed by integrating Artificial Neural Networks (ANNs) and Extreme Gradient Boosting (XGBoost), trained on a synthetic dataset generated from an experimentally validated numerical model. The proposed surrogate model enables the rapid prediction of ground vibration characteristics, including peak particle velocity (PPV) and frequency content, across a broad range of soil, pile, and hammer conditions. In addition to its predictive capabilities, the tool allows users to design a specific mitigation measure (open trench) and compare the vibration levels with international standards. Experimental validation confirmed the model’s ability to replicate field measurements with acceptable accuracy. The expedited prediction tool is available as supplemental data and can be used by other researchers and technicians for quick and accurate ground vibration predictions. Full article
Show Figures

Figure 1

15 pages, 3776 KB  
Article
Prediction of Transformer Residual Flux Based on J-A Hysteresis Theory
by Qi Long, Xu Yang, Keru Jiang, Changhong Zhang, Mingchun Hou, Yu Xin, Dehua Xiong and Xiongying Duan
Energies 2025, 18(7), 1631; https://doi.org/10.3390/en18071631 - 24 Mar 2025
Viewed by 830
Abstract
Circuit breakers are effectively utilized for the controlled switching technique to mitigate inrush current when energizing an unloaded transformer. The core of the controlled switching technique is to obtain the appropriate closing angle based on the residual flux after opening. For the prediction [...] Read more.
Circuit breakers are effectively utilized for the controlled switching technique to mitigate inrush current when energizing an unloaded transformer. The core of the controlled switching technique is to obtain the appropriate closing angle based on the residual flux after opening. For the prediction of residual flux, the voltage integration method faces the difficult problem of determining the integration upper limit, while the Jiles- Atherton (J-A) model has the advantages of clear physical meaning of parameters, accurate calculation, and the ability to iteratively solve residual magnetism. It has low dependence on the initial conditions and greatly avoids the influence of DC offset and noise on measurement results. Firstly, an improved particle-swarm optimization algorithm is proposed in this paper to address the problem of slow convergence speed and susceptibility to local optima in current particle-swarm optimization algorithms for extracting J-A model parameters. The problem of slow convergence speed and susceptibility to local optima in traditional particle-swarm optimization algorithms is solved by optimizing the velocity and position-update formulas of particles in this algorithm. This new algorithm not only accelerates convergence speed, but also balances the overall and local search capabilities. Then, based on the J-A model, residual flux prediction of the transformer is carried out, and a transformer no-load energization experimental platform is built. A simulation model combining the J-A model and classical transformer is constructed using PSCAD/EMTDC to predict the residual flux of the transformer at different closing angles. Finally, by combining simulation with actual experimental waveform data, the accuracy of residual flux prediction was verified by comparing the peak values of the inrush current. Full article
(This article belongs to the Section F: Electrical Engineering)
Show Figures

Figure 1

62 pages, 14910 KB  
Review
Research and Advances in the Characteristics of Blast-Induced Vibration Frequencies
by Jiwei Guo, Honglu Fei and Yu Yan
Buildings 2025, 15(6), 892; https://doi.org/10.3390/buildings15060892 - 12 Mar 2025
Cited by 2 | Viewed by 2668
Abstract
Engineering blasting technology is widely applied in mining operations and the construction of buildings and structures, but ground vibrations caused by explosions are a major environmental concern. Peak particle velocity (PPV), frequency, and duration are the primary parameters for blast-induced vibrations, with PPV [...] Read more.
Engineering blasting technology is widely applied in mining operations and the construction of buildings and structures, but ground vibrations caused by explosions are a major environmental concern. Peak particle velocity (PPV), frequency, and duration are the primary parameters for blast-induced vibrations, with PPV often used to assess the safety of vibrations. However, frequency attenuation or resonance can lead to building collapse and equipment damage, and relying solely on PPV-based safety standards is insufficient to fully evaluate the safety of blast-induced vibrations. Studying dominant frequency characteristics is crucial for protecting residents, buildings, and equipment. This paper systematically discusses the safety criteria for blast-induced vibrations in various countries, summarizes the classification of dominant frequencies, and points out that there is no clear scope of application for different dominant frequencies, with varying criteria across countries and the absence of a unified standard. Furthermore, the paper analyzes the influence of blasting parameters, explosive types, and geological conditions on dominant frequency, emphasizing the lack of research on other factors such as borehole parameters, free faces, burden, charge structure, and delay time. It also proposes the need for further exploration of factors such as charge coefficients, decoupling coefficients, borehole density coefficients, and specific explosive consumption. For dominant frequency prediction, the machine learning (ML) models proposed in this study have performed excellently in multiple experiments, especially on large-scale datasets. The experimental results show that the correlation coefficients between the predicted values of the ANN and ANFIS models and the measured data are 0.95 and 0.9988, respectively, indicating high prediction accuracy. In addition, the SVM model, when predicting the dominant frequency, generally keeps the relative error within 10%, demonstrating its efficiency and accuracy in predictions. These methods fully validate the prediction capability of the proposed models, highlighting the significant advantages of ML methods in this study and providing strong support for applications in related fields. Although ML methods can significantly improve prediction accuracy, issues such as insufficient sample size and poor generalization ability may lead to reduced prediction accuracy. Full article
(This article belongs to the Section Building Structures)
Show Figures

Figure 1

22 pages, 2873 KB  
Article
Safety Assessment of the Cover-and-Cut Method Under Blasting Vibration Induced by Tunnel Excavation
by Yunhao Che and Enan Chi
Appl. Sci. 2025, 15(1), 260; https://doi.org/10.3390/app15010260 - 30 Dec 2024
Cited by 1 | Viewed by 1122
Abstract
In evaluating the construction safety of the building in the subway tunnel using the cover-and-cut method, the main objective is to analyze the diaphragm wall, the central pillar, and the roof. This article conducted a blasting vibration test based on the background of [...] Read more.
In evaluating the construction safety of the building in the subway tunnel using the cover-and-cut method, the main objective is to analyze the diaphragm wall, the central pillar, and the roof. This article conducted a blasting vibration test based on the background of the Guiyang Metro Line 3 project and used the FLAC3D software to establish a three-dimensional numerical model. The results showed that the peak particle velocity (PPV) decreased with increasing distance from the blasting center. The PPV measured at the underground diaphragm wall was 1.424 cm/s, while at the bottom of the central pillar it was 1.482 cm/s. The predicted PPV on the roof was up to 1.537 cm/s, which met the safety standards. According to the cloud map of particle vibration velocity and the comprehensive analysis of particle vibration velocity, the degree of impact of artificial structures in the subway tunnel was the central pillar, the underground diaphragm wall, and the roof in order from high to low. After eight blasting operations per day, the vibration velocity trend at the vulnerable point of the central column increases, but it will not exceed the safety standard. Full article
Show Figures

Figure 1

19 pages, 3298 KB  
Article
Quantitative Characterization Method of Additional Resistance Based on Suspended Particle Migration and Deposition Model
by Huan Chen, Yanfeng Cao, Jifei Yu, Xiaopeng Zhai, Jianlin Peng, Wei Cheng, Tongchuan Hao, Xiaotong Zhang and Weitao Zhu
Energies 2024, 17(24), 6246; https://doi.org/10.3390/en17246246 - 11 Dec 2024
Viewed by 734
Abstract
The phenomenon of pore blockage caused by injected suspended particles significantly impacts the efficiency of water injection and production capacity release in offshore oilfields, leading to increased additional resistance during the injection process. To enhance water injection volumes in injection wells, it is [...] Read more.
The phenomenon of pore blockage caused by injected suspended particles significantly impacts the efficiency of water injection and production capacity release in offshore oilfields, leading to increased additional resistance during the injection process. To enhance water injection volumes in injection wells, it is essential to quantitatively study the additional resistance caused by suspended particle blockage during water injection. However, there is currently no model for calculating the additional resistance resulting from suspended particle blockage. Therefore, this study establishes a permeability decline model based on the microscopic dispersion kinetic equation of particle transport. The degree of blockage is characterized by the reduction in fluid volume, and the additional resistance caused by particle migration and blockage during water injection is quantified based on the fluid volume decline. This study reveals that over time, suspended particles do not continuously migrate deeper into the formation but tend to deposit near the wellbore, blocking pores and increasing additional resistance. Over time, the concentration of suspended particles near the wellbore approaches the initial concentration of the injected water. An increase in seepage velocity raises the peak concentration of suspended particles, but when the seepage velocity reaches a certain threshold, its effect on particle migration stabilizes. The blockage location of suspended particles near the wellbore is significantly influenced by seepage velocity and time. An increase in particle concentration and size accelerates blockage formation but does not change the blockage location. As injection time increases, the fitted injection volume and permeability exhibit a power-law decline. Based on the trend of injection volume reduction, the additional resistance caused by water injection is calculated to range between 0 and 3.85 MPa. Engineering cases indicate that blockages are challenging to remove after acidification, and the reduction in additional resistance is limited. This study provides a quantitative basis for understanding blockage patterns during water injection, helps predict changes in additional resistance, and offers a theoretical foundation for targeted treatment measures. Full article
Show Figures

Figure 1

10 pages, 2220 KB  
Article
Prediction of Blast Vibration Velocity of Buried Steel Pipe Based on PSO-LSSVM Model
by Hongyu Zhang, Shengwu Tu, Senlin Nie and Weihua Ming
Sensors 2024, 24(23), 7437; https://doi.org/10.3390/s24237437 - 21 Nov 2024
Cited by 3 | Viewed by 931
Abstract
In order to ensure the safe operation of adjacent buried pipelines under blast vibration, it is of great practical engineering significance to accurately predict the peak vibration velocity ofburied pipelines under blasting loads. Relying on the test results of the buried steel pipe [...] Read more.
In order to ensure the safe operation of adjacent buried pipelines under blast vibration, it is of great practical engineering significance to accurately predict the peak vibration velocity ofburied pipelines under blasting loads. Relying on the test results of the buried steel pipe blast model test, a sensitivity analysis of relevant influencing factors was carried out by using the gray correlation analysis method. A least squares support vector machine (LS-SVM) model was established to predict the peak vibration velocity of the pipeline and determine the best parameter combination in the LS-SVM model through a local particle swarm optimization (PSO), and the results of the PSO-LSSVM model were predicted. These were compared with BP neural network model and Sa’s empirical formula. The results show that the fitting correlation coefficient (R2), root mean square error (RMSE), average relative error (MRE), and Nash coefficient (NSE) of the PSO-LSSVM model for the prediction of pipeline peak vibration velocity are 91.51%, 2.95%, 8.69%, and 99.03%, showing that the PSO-LSSVM model has a higher prediction accuracy and better generalization ability, which provides a new idea for the vibration velocity prediction of buried pipelines under complex blasting conditions. Full article
Show Figures

Figure 1

Back to TopTop