Sign in to use this feature.

Years

Between: -

Subjects

remove_circle_outline
remove_circle_outline
remove_circle_outline
remove_circle_outline
remove_circle_outline
remove_circle_outline
remove_circle_outline
remove_circle_outline
remove_circle_outline

Journals

Article Types

Countries / Regions

Search Results (47)

Search Parameters:
Keywords = multiple flow production lines

Order results
Result details
Results per page
Select all
Export citation of selected articles as:
25 pages, 3972 KB  
Article
Adaptive Real-Time Speed Control for Automated Smart Manufacturing Systems: A Disturbance-Resilient Solution for Productivity
by Ahmad Attar, Shuya Zhong, Martino Luis and Voicu Ion Sucala
Systems 2026, 14(3), 335; https://doi.org/10.3390/systems14030335 - 23 Mar 2026
Viewed by 373
Abstract
Manufacturing is going through a significant shift propelled by Industry 4.0 and smart manufacturing infrastructures, requiring sophisticated production control techniques that can adaptively adjust to fluctuating operational situations. This paper presents a novel five-step hybrid simulation framework for adaptive real-time production speed control [...] Read more.
Manufacturing is going through a significant shift propelled by Industry 4.0 and smart manufacturing infrastructures, requiring sophisticated production control techniques that can adaptively adjust to fluctuating operational situations. This paper presents a novel five-step hybrid simulation framework for adaptive real-time production speed control in smart manufacturing lines, integrating conceptual modelling, hybrid simulation, algorithm redefinition, design of experiments, optimisation, and real-system implementation. The framework transforms the speed management systems into online digital twins capable of optimising system performance and mitigating unforeseen fluctuations, faults, and congestion. A comprehensive case study from the beverage manufacturing sector demonstrates the framework’s effectiveness, utilising a universal simulation platform to model both continuous fluid flow and discrete event processes. The proposed stepwise, multi-threshold algorithm employs multiple distinct logical thresholds evaluated sequentially to optimise both upstream and downstream station speeds, with decision thresholds independently adjustable for each production line segment. The experimental results show significant improvements, including around an 18% increase in overall throughput and a 95.7% reduction in work-in-process inventory. A comprehensive resiliency analysis and statistical tests under various disruption scenarios further validated the approach, demonstrating its superiority. Beyond the studied case, the framework provides a transferable pathway for real-time adaptive control across a wide range of smart manufacturing environments, enabling enhancements to operational efficiency without requiring additional capital investment in new equipment or infrastructure. Full article
(This article belongs to the Special Issue Modeling of Complex Systems and Systems of Systems)
Show Figures

Figure 1

19 pages, 10734 KB  
Article
Three-Dimensional Tumor Spheroids Reveal B7-H3 CAR T Cell Infiltration Dynamics and Microenvironment-Induced Functional Reprogramming in Solid Tumors
by Feng Chen, Ke Ning, Yuanyuan Xie, Xiaoyan Yang, Ling Yu and Xinhui Wang
Cells 2026, 15(2), 169; https://doi.org/10.3390/cells15020169 - 16 Jan 2026
Viewed by 879
Abstract
Chimeric antigen receptor (CAR) T cell therapy has demonstrated clinical success in hematologic malignancies but has limited efficacy in solid tumors due to tumor microenvironment (TME) barriers that impede CAR T cell recognition, infiltration, and sustained function. Traditional 2D assays inadequately recapitulate these [...] Read more.
Chimeric antigen receptor (CAR) T cell therapy has demonstrated clinical success in hematologic malignancies but has limited efficacy in solid tumors due to tumor microenvironment (TME) barriers that impede CAR T cell recognition, infiltration, and sustained function. Traditional 2D assays inadequately recapitulate these constraints, necessitating improved in vitro models. This study validated a 3D tumor spheroid platform using an agarose microwell system to generate uniform B7-H3-positive spheroids from multiple solid tumor cell lines, enabling the evaluation of CAR T cell activity. TME-relevant immune modulation under 3D conditions was analyzed by flow cytometry for B7-H3, MHC I/II, and antigen processing machinery (APM), followed by co-culture with B7-H3 CAR T cells to assess cytotoxicity, spheroid integrity, tumor viability, and CAR T cell activation, exhaustion, and cytokine production. Two human cancer-cell-line-derived spheroids, DU 145 (prostate cancer) and SUM159 (breast cancer), retained B7-H3 expression, while MC38 (mouse colon cancer)-derived spheroids served as a B7-H3 negative control. Under 3D culture conditions, DU 145 and SUM159 spheroids acquire TME-like immune evasion characteristics and specifically downregulated MHC-I and APM (TAP1, TAP2, LMP7) with concurrent upregulation of MHC-II and calreticulin. Co-culture showed effective spheroid infiltration, cytotoxicity, and structural disruption, with infiltrating CAR T cells displaying higher CD4+ fraction, activation, exhaustion, effector/terminal differentiation, and IFN-γ/TNF-α production. This 3D platform recapitulates critical TME constraints and provides a cost-effective, feasible preclinical tool to assess CAR T therapies beyond conventional 2D assays. Full article
(This article belongs to the Section Cell Methods)
Show Figures

Figure 1

20 pages, 1853 KB  
Article
CRISPR/Cas9 TCR-Edited NKp30 CAR T Cells Exhibit Superior Anti-Tumor Immunity to B7H6-Expressing Leukemia and Melanoma
by Sedigheh Givi, Benedikt J. Lohnes, Saber Ebrahimi, Sophie Riedel, Sneha Khokhali, Shamsul A. Khan, Maximilian Keller, Catherine Wölfel, Hakim Echchannaoui, Ernesto Bockamp, Maya C. Andre, Hinrich Abken, Matthias Theobald and Udo F. Hartwig
Int. J. Mol. Sci. 2025, 26(17), 8235; https://doi.org/10.3390/ijms26178235 - 25 Aug 2025
Viewed by 2159
Abstract
Chimeric antigen receptor (CAR) T-cell therapy directed to CD19 and B-cell maturation antigen has revolutionized treatment of B-cell leukemia and lymphoma, and multiple myeloma. However, identifying suitable targets for acute myeloid leukemia (AML) remains challenging due to concurrent expression of potential target antigens [...] Read more.
Chimeric antigen receptor (CAR) T-cell therapy directed to CD19 and B-cell maturation antigen has revolutionized treatment of B-cell leukemia and lymphoma, and multiple myeloma. However, identifying suitable targets for acute myeloid leukemia (AML) remains challenging due to concurrent expression of potential target antigens on normal hematopoietic stem cells or tissues. As the stress-induced B7H6 molecule is rarely found on normal tissues but expressed on many cancers including AML and melanoma, the NKp30-ligand B7H6 emerges as a promising target for NKp30-based CAR T therapy for these tumors. In this study, we report a comprehensive B7H6 expression analysis on primary AML and melanoma as well as on different tumor cell-lines examined by RT-qPCR and flow cytometry, and efficient anti-tumor reactivity of NKp30-CAR T cells to AML and melanoma. To overcome limitations of autologous CAR T-cell fitness-dependent efficacy and patient-tailored production, we generated CRISPR/Cas9-mediated TCR-knockout (TCRKO) NKp30-CAR T cells as an off-the-shelf approach for CAR T therapy. Functional studies comparing NKp30-CD28 CAR or NKp30-CD137 CAR TCR+ and TCRKO T lymphocytes revealed superior anti-tumoral immunity of NKp30-CD28 CAR TCRKO T cells to AML and melanoma cell lines in vitro, and effective control of tumor burden in an NSG melanoma-xenograft mouse model. In conclusion, these findings highlight the therapeutic potential of NKp30 CAR TCRKO T cells for adoptive T-cell therapy to B7H6-expressing cancers, including melanoma and AML. Full article
(This article belongs to the Special Issue Advanced Research on CAR-T Cell Therapy)
Show Figures

Figure 1

21 pages, 1838 KB  
Article
In Vitro Shoot Cultures of Micromeria graeca: Micropropagation and Evaluation of Methanolic Extracts for Anticancer and Antimicrobial Activity
by Branka Uzelac, Mirjana Janjanin, Dijana Krstić-Milošević, Gordana Tovilović-Kovačević, Đurđica Ignjatović, Tatjana Mihajilov-Krstev and Dragana Stojičić
Plants 2025, 14(16), 2592; https://doi.org/10.3390/plants14162592 - 20 Aug 2025
Viewed by 1484
Abstract
Micromeria graeca (L.) Benth. ex Rchb. (Lamiaceae) is a promising medicinal plant valued for its antioxidant, anti-hyperglycemic, anti-hypertensive, antimicrobial, and anti-aflatoxigenic properties. It is rich in phenolic and flavonoid compounds, supporting its traditional use for digestive, respiratory, cardiovascular, and dermatological conditions. Plant tissue [...] Read more.
Micromeria graeca (L.) Benth. ex Rchb. (Lamiaceae) is a promising medicinal plant valued for its antioxidant, anti-hyperglycemic, anti-hypertensive, antimicrobial, and anti-aflatoxigenic properties. It is rich in phenolic and flavonoid compounds, supporting its traditional use for digestive, respiratory, cardiovascular, and dermatological conditions. Plant tissue culture facilitates controlled in vitro propagation to study plant growth and bioactive properties. The effects of activated charcoal and varying subculture intervals on multiplication and biomass production in M. graeca shoot cultures were investigated. The phenolic composition of methanolic extracts from in vitro-grown plants was characterized using high-performance liquid chromatography (HPLC), identifying rosmarinic, caffeic, and syringic acids as the primary phenolic compounds. Antimicrobial activity against selected microbial strains was evaluated using a micro-well dilution assay. Anticancer activity of selected extracts was assessed in human hepatocellular carcinoma cell line HepG2, with flow cytometry (Annexin-V/PI staining) used to analyze cell death mechanisms, and compared to pure rosmarinic acid (RA). Activated charcoal showed no beneficial effects on multiplication or biomass production, but significantly increased phenolic acid content (up to 4-fold). RA dominated the phenolic profiles, with other phenolic acids present in lower amounts. Methanolic extracts exhibited negligible antimicrobial activity compared to reference antibiotics and fungicide. Extracts from 4-week-old shoot cultures displayed modest anti-hepatoma activity (IC50 values of CV assay ranging from 193 to 274 µg mL−1), inducing HepG2 cell apoptosis via oxidative stress, independent of RA. Our results suggest that the metabolic output of M. graeca shoot cultures and consequently their biological activity can be modulated by varying in vitro culture conditions. These findings underscore the potential of their methanolic extracts for biotechnological production and therapeutic applications. Full article
(This article belongs to the Special Issue Plant Tissue Culture V)
Show Figures

Figure 1

18 pages, 3231 KB  
Article
Simulation-Based Optimization of Material Supply in Automotive Production Using RTLS Data
by Miriam Pekarčíková, Marek Kliment, Jana Kronová, Peter Trebuňa and Anton Hovana
Appl. Sci. 2025, 15(16), 9102; https://doi.org/10.3390/app15169102 - 19 Aug 2025
Cited by 3 | Viewed by 1948
Abstract
This study presents a comprehensive simulation-driven approach to identify and mitigate bottlenecks in the supply flows of an automotive manufacturing system. The supply process relies on a Kanban-based assembly line replenishment, supported by multiple material transports per shift using tugger trains. To analyze [...] Read more.
This study presents a comprehensive simulation-driven approach to identify and mitigate bottlenecks in the supply flows of an automotive manufacturing system. The supply process relies on a Kanban-based assembly line replenishment, supported by multiple material transports per shift using tugger trains. To analyze flow constraints, the research combines time–motion studies with data from a Real-Time Locating System (RTLS), enabling spatial-temporal mapping of material movements. Based on this data, digital-twin simulation models of the supply process were developed and validated. These models allowed testing of improvements aimed at increasing throughput and efficiency. The proposed methodology demonstrates effective bottleneck resolution and provides a structured framework for data collection and simulation integration. Unlike traditional observation-based approaches, the use of RTLS enables precise detection of routing deviations and operator behaviors. The simulation model was tested under real operating conditions and validated against ground-truth data. Results showed a reduction in collisions and delivery delays, as well as measurable productivity and financial gains. This approach offers a practical and transferable method for optimizing intralogistics in modern production environments. Full article
(This article belongs to the Special Issue Machine Tools, Advanced Manufacturing and Precision Manufacturing)
Show Figures

Figure 1

20 pages, 2800 KB  
Article
An Enhanced NSGA-II Driven by Deep Reinforcement Learning to Mixed Flow Assembly Workshop Scheduling System with Constraints of Continuous Processing and Mold Changing
by Bihao Yang, Jie Chen, Xiongxin Xiao, Sidi Li and Teng Ren
Systems 2025, 13(8), 659; https://doi.org/10.3390/systems13080659 - 4 Aug 2025
Cited by 5 | Viewed by 1887
Abstract
Mixed-flow assembly lines are widely employed in industrial manufacturing to handle diverse production tasks. For mixed flow assembly lines that involve mold changes and greater processing difficulties, there are currently two approaches: batch production and production according to order sequence. The first approach [...] Read more.
Mixed-flow assembly lines are widely employed in industrial manufacturing to handle diverse production tasks. For mixed flow assembly lines that involve mold changes and greater processing difficulties, there are currently two approaches: batch production and production according to order sequence. The first approach struggles to meet the processing constraints of workpieces with higher production difficulty, while the second approach requires the development of suitable scheduling schemes to balance mold changes and continuous processing. Therefore, under the second approach, developing an excellent scheduling scheme is a challenging problem. This study addresses the mixed-flow assembly shop scheduling problem, considering continuous processing and mold-changing constraints, by developing a multi-objective optimization model to minimize additional production time and customer waiting time. As this NP-hard problem poses significant challenges in solution space exploration, the conventional NSGA-II algorithm suffers from limited local search capability. To address this, we propose an enhanced NSGA-II algorithm (RLVNS-NSGA-II) integrating deep reinforcement learning. Our approach combines multiple neighborhood search operators with deep reinforcement learning, which dynamically utilizes population diversity and objective function data to guide and strengthen local search. Simulation experiments confirm that the proposed algorithm surpasses existing methods in local search performance. Compared to VNS-NSGA-II and SVNS-NSGA-II, the RLVNS-NSGA-II algorithm achieved hypervolume improvements ranging from 19.72% to 42.88% and 12.63% to 31.19%, respectively. Full article
(This article belongs to the Section Systems Engineering)
Show Figures

Figure 1

16 pages, 26026 KB  
Article
Computational Fluid Dynamics-Based Modeling of Methane Flows Around Oil and Gas Equipment
by Abhinav Anand, Stuart Riddick, Kira B. Shonkwiler, Aashish Upreti, Michael Moy, Elijah Kiplimo, Mercy Mbua and Daniel J. Zimmerle
Atmosphere 2025, 16(7), 811; https://doi.org/10.3390/atmos16070811 - 2 Jul 2025
Cited by 2 | Viewed by 1494
Abstract
Recent studies estimate that emissions from oil and gas production facilities contribute between 20 and 50% of the total methane (CH4) emitted in the US; therefore, quantifying and reducing these emissions are crucial for achieving climate goals. Methane quantification [...] Read more.
Recent studies estimate that emissions from oil and gas production facilities contribute between 20 and 50% of the total methane (CH4) emitted in the US; therefore, quantifying and reducing these emissions are crucial for achieving climate goals. Methane quantification depends on both measuring methane concentrations and converting them to emissions through a modeling framework. Currently, simple atmospheric dispersion models are primarily used to quantify emissions and concentrations, but these estimates are highly uncertain when quantifying emissions from complex aerodynamic sources, such as oil and gas facilities. This investigation used a CFD modeling approach, which can account for aerodynamic complexity but has hitherto not been used to model methane concentrations downwind of a methane release of a known rate, and compared it against in situ measurements. High-time-resolution (1 Hz) methane concentration and meteorological data were measured during experiments conducted at the METEC on 21 March and 11 July 2024. The METEC site configuration, measured wind data, and controlled emission rates were used as input for the CONVERGE CFD model to model downwind CH4 concentration. The modeling was carried out between 20 and 70 m, from two different points of release in two separate controlled-release experiments, one from a separator and another from a wellhead. In these experiments, we found that the CFD model could predict the CH4 concentrations downwind of the release to a good degree. The model was evaluated on multiple metrics to assess its performance in estimating methane concentrations at typical fence line distances (∼30 m). These results help us to understand external flows and the ability of CFD models to predict downwind concentrations in aerodynamically complex environments. Full article
(This article belongs to the Section Atmospheric Techniques, Instruments, and Modeling)
Show Figures

Figure 1

20 pages, 3846 KB  
Article
Early to Late VSV-G Expression in AcMNPV BV Enhances Transduction in Mammalian Cells but Does Not Affect Virion Yield in Insect Cells
by Jorge Alejandro Simonin, Franco Uriel Cuccovia Warlet, María del Rosario Bauzá, María del Pilar Plastine, Victoria Alfonso, Fernanda Daniela Olea, Carolina Susana Cerrudo and Mariano Nicolás Belaich
Vaccines 2025, 13(7), 693; https://doi.org/10.3390/vaccines13070693 - 26 Jun 2025
Cited by 1 | Viewed by 1918
Abstract
Background/Objectives: Baculoviruses represent promising gene delivery vectors for mammalian systems, combining high safety profiles with substantial cargo capacity. While pseudotyping with vesicular stomatitis virus G-protein (VSV-G) enhances transduction efficiency, optimal expression strategies during the Autographa californica multiple nucleopolyhedrovirus (AcMNPV) infection cycle remain unexplored. [...] Read more.
Background/Objectives: Baculoviruses represent promising gene delivery vectors for mammalian systems, combining high safety profiles with substantial cargo capacity. While pseudotyping with vesicular stomatitis virus G-protein (VSV-G) enhances transduction efficiency, optimal expression strategies during the Autographa californica multiple nucleopolyhedrovirus (AcMNPV) infection cycle remain unexplored. This study investigates how VSV-G expression timing affects pseudotype incorporation into budded virions (BVs) and subsequent transduction efficacy. Methods: Three recombinant AcMNPV constructs were generated, each expressing VSV-G under distinct baculoviral promoters (ie1, gp64, and p10) and GFP via a CMV promoter. VSV-G incorporation was verified by Western blot, while transduction efficiency was quantified in mammalian cell lines (fluorescence microscopy/flow cytometry) and rat hind limbs. Viral productivity was assessed through production kinetics and plaque assays. Results: All the pseudotyped viruses showed significantly enhanced transduction capacity versus controls, strongly correlating with VSV-G incorporation levels. The p10 promoter drove the highest VSV-G expression and transduction efficiency. Crucially, BV production yields and infectivity remained unaffected by VSV-G expression timing. The in vivo results mirrored the cell culture findings, with p10-driven constructs showing greater GFP expression at low doses (104 virions). Conclusions: Strategic VSV-G expression via very late promoters (particularly p10) maximizes baculoviral transduction without compromising production yields. This study establishes a framework for optimizing pseudotyped BV systems, demonstrating that late-phase glycoprotein expression balances high mammalian transduction with preserved insect-cell productivity—a critical advancement for vaccine vector development. Full article
(This article belongs to the Special Issue Viral Vector-Based Vaccines and Therapeutics)
Show Figures

Graphical abstract

22 pages, 1890 KB  
Article
Multi-Objective Optimization for Intermodal Freight Transportation Planning: A Sustainable Service Network Design Approach
by Alexander Chupin, Abdelaal Ahmed Mostafa Ahmed Ragas, Marina Bolsunovskaya, Alexander Leksashov and Svetlana Shirokova
Sustainability 2025, 17(12), 5541; https://doi.org/10.3390/su17125541 - 16 Jun 2025
Cited by 6 | Viewed by 5551
Abstract
Modern logistics requires effective solutions for the optimization of intermodal transportation, providing cost reduction and improvement of transport flows. This paper proposes a multi-objective optimization method for intermodal freight transportation planning within the framework of sustainable service network design. The approach aims to [...] Read more.
Modern logistics requires effective solutions for the optimization of intermodal transportation, providing cost reduction and improvement of transport flows. This paper proposes a multi-objective optimization method for intermodal freight transportation planning within the framework of sustainable service network design. The approach aims to balance economic efficiency and environmental sustainability by minimizing both transportation costs and delivery time. A bi-criteria mathematical model is developed and solved using the Non-dominated Sorting Genetic Algorithm III (NSGA-III), which is well-suited for handling complex, large-scale optimization problems under multiple constraints. The aim of the study is to develop and implement this technology that balances economic efficiency, environmental sustainability and manageability of operational processes. The research includes the development of a two-criteria model that takes into account both temporal and economic parameters of the routes. The optimization method employs the NSGA-III, a well-known metaheuristic that generates a diverse set of near-optimal Pareto-efficient solutions. This enables the selection of trade-off alternatives depending on the decision-maker’s preferences and specific operational constraints. Simulation results show that the implementation of the proposed technology can reduce the costs of intermodal operators by an average of 8% and the duration of transportation by up to 50% compared to traditional planning methods. In addition, the automation of the process contributes to a more rational use of resources, reducing carbon emissions and increasing the sustainability of transportation networks. This approach is in line with the principles of sustainable economic development, as it improves the efficiency of logistics operations, reduces pressure on infrastructure and minimizes the environmental impact of the transport sector. Route optimization and digitalization of transport processes can increase resource efficiency, improve freight flow management and contribute to the long-term stability of transport systems. The developed technology of automated planning of intermodal transportation is oriented to application in large-scale production systems, providing effective management of cargo flows within complex logistics chains. The proposed method supports the principles of sustainable development by providing a formal decision-making framework that balances transportation cost, delivery time and environmental objectives. Instead of optimizing for a single goal, the model enables the identification of efficient trade-offs between economic performance and ecological impact. Moreover, by generating multiple routing scenarios under varying operational constraints, the approach enhances the adaptability and robustness of freight transportation systems in dynamic and uncertain environments. Full article
(This article belongs to the Special Issue Large-Scale Production Systems: Sustainable Manufacturing and Service)
Show Figures

Figure 1

20 pages, 6681 KB  
Article
CRISPR-Cas9-Mediated ATF6B Gene Editing Enhances Membrane Protein Production in HEK293T Cells
by Ho Joong Choi, Ba Reum Kim, Ok-Hee Kim and Say-June Kim
Bioengineering 2025, 12(4), 409; https://doi.org/10.3390/bioengineering12040409 - 11 Apr 2025
Viewed by 2128
Abstract
This study aims to enhance membrane protein production in HEK293T cells through genetic modification. HEK293T cells are used for recombinant protein and viral vector production due to their human origin and post-translational modification capabilities. This study explores enhancing membrane protein production in these [...] Read more.
This study aims to enhance membrane protein production in HEK293T cells through genetic modification. HEK293T cells are used for recombinant protein and viral vector production due to their human origin and post-translational modification capabilities. This study explores enhancing membrane protein production in these cells by deleting the C-terminal of the ATF6B gene using CRISPR-Cas9 technology. The objective of this research is to investigate the effect of C-terminal deletion of the ATF6B gene on membrane protein production in HEK293T cells using CRISPR-Cas9 technology. To identify effective gene targets, sgRNAs were initially designed against multiple UPR-related genes, including ATF6A, IRE1A, IRE1B, PERK, and ATF6B. Among them, ATF6B was selected as the primary target for further investigation due to its superior editing efficiency. The efficiency of sgRNAs was evaluated using the T7E1 assay, and sequencing was performed to verify gene editing patterns. Membrane proteins were extracted from both ATF6B C-terminally deleted (ATF6B-ΔC) and wild-type (WT) cell lines for comparison. Flow cytometry was employed to assess membrane protein production by analyzing GFP expression in Membrane-GFP-expressing cells. HEK293T cells with C-terminally deleted ATF6B (ATF6B-ΔC) significantly increased membrane protein production by approximately 40 ± 17.6% compared to WT cells (p < 0.05). Sequencing revealed 11, 14, 1, and 10 bp deletions in the ATF6B-ΔC edited cells, which disrupted exon sequences, induced exon skipping, and introduced premature stop codons, suppressing normal protein expression. Flow cytometry confirmed a 23.9 ± 4.2% increase in GFP intensity in ATF6B-ΔC cells, corroborating the enhanced membrane protein production. These findings suggest that CRISPR-Cas9-mediated C-terminal deletion of the ATF6B gene can effectively enhance membrane protein production in HEK293T cells by activating the unfolded protein response pathway and improving the cell’s capacity to manage misfolded proteins. This strategy presents significant potential for the biotechnology and pharmaceutical industries, where efficient membrane protein production is essential for drug development and various applications. Full article
(This article belongs to the Section Cellular and Molecular Bioengineering)
Show Figures

Figure 1

20 pages, 3905 KB  
Article
Development of an Intelligent Tablet Press Machine for the In-Line Detection of Defective Tablets Using Machine Learning and Deep Learning Models
by Sun Ho Kim and Su Hyeon Han
Pharmaceutics 2025, 17(4), 406; https://doi.org/10.3390/pharmaceutics17040406 - 24 Mar 2025
Cited by 4 | Viewed by 2344
Abstract
Objectives: This study aims to develop a tablet press machine (TPM) integrated with machine learning (ML) and deep learning (DL) models for in-line detection of defective tablets as a Process Analytical Technology (PAT) tool. This study aimed to predict tablet defects, including capping [...] Read more.
Objectives: This study aims to develop a tablet press machine (TPM) integrated with machine learning (ML) and deep learning (DL) models for in-line detection of defective tablets as a Process Analytical Technology (PAT) tool. This study aimed to predict tablet defects, including capping occurrence and inappropriate tablet breaking force (TBF), using real-time processing data. Methods: Free-flowing metformin HCl (MF) granules produced using the granulation method were compressed into tablets using a TPM. Commercial-scale experiments were conducted to determine the MF tablets’ defect criteria. Random Forest (RF) and Artificial Neural Network (ANN) models were designed and trained using sensed in-line data, including compression force, ejection force, and compression speed, to predict tablet quality defects. Subsequently, the TPM was designed and manufactured for in-line PAT using an RF model. The TPM was verified by sorting defective tablets in-line using a pretrained defect-detection algorithm. Results: The RF model demonstrated the highest predictive accuracy at 93.7% with an Area Under the Curve (AUC) of 0.895, while the ANN model achieved an accuracy of 92.6% with an AUC of 0.878. The TPM successfully sorted defective tablets in real time, achieving 99.43% sorting accuracy and a defective tablet detection accuracy of 93.71%. Conclusions: These results suggest that a ML-based TPM applied during the tableting process can detect defects non-destructively during the scale-up of wet granulation. In particular, it can serve as the base TPM model for an in-line PAT process during a scale-up process that produces small batches of multiple products, thereby reducing additional labor, time, and API consumption, and decreasing environmental pollution. Full article
(This article belongs to the Special Issue Pharmaceutical Solids: Advanced Manufacturing and Characterization)
Show Figures

Figure 1

22 pages, 2541 KB  
Article
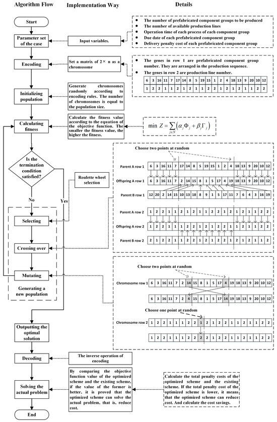
Integrated Scheduling Optimization for Multi-Line Production and Transportation of Prefabricated Components Considering Shared Resources
by Yiran Dan, Chengshuang Sun and Qianmai Luo
Buildings 2025, 15(2), 187; https://doi.org/10.3390/buildings15020187 - 10 Jan 2025
Cited by 3 | Viewed by 2240
Abstract
With the increasing popularity of prefabricated buildings, more and more precast plants have been equipped with multiple production lines to increase productivity and meet the growing market demand. Sharing equipment, human, and transportation resources is a typical feature of integrated scheduling management for [...] Read more.
With the increasing popularity of prefabricated buildings, more and more precast plants have been equipped with multiple production lines to increase productivity and meet the growing market demand. Sharing equipment, human, and transportation resources is a typical feature of integrated scheduling management for precast production and transportation on multiple production lines. In response to these characteristics, this article studies the integrated scheduling optimization of multi-line production and transportation for prefabricated components. With on-time delivery and lower costs as the goals, a scheduling optimization mathematical model is established for this scenario. This article adopts the genetic algorithm to design the solution algorithm for this model, and the effectiveness of the model and algorithm is verified through an example. The results show that compared with the traditional scheduling scheme, this method can prominently reduce costs while promoting on-time delivery. The model and method can help the precast plant with multiple production lines improve efficiency and reduce costs, as well as enhancing the practicability of the precast production and transportation scheduling scheme. Full article
(This article belongs to the Section Construction Management, and Computers & Digitization)
Show Figures

Figure 1

30 pages, 2680 KB  
Article
Simulation Results of a Thermal Power Dispatch System from a Generic Pressurized Water Reactor in Normal and Abnormal Operating Conditions
by Stephen Hancock, Dylan Jurski, Thomas A. Ulrich, Roger Lew, Jisuk Kim and Olugbenga Gideon
Energies 2025, 18(2), 265; https://doi.org/10.3390/en18020265 - 9 Jan 2025
Cited by 2 | Viewed by 2124
Abstract
Amid economic pressures in the U.S. electricity market, nuclear utilities are exploring new revenue streams, including hydrogen production. A generic pressurized water reactor simulator was modified to incorporate a novel design for a TPD system coupled to a hydrogen production plant. Standard malfunctions [...] Read more.
Amid economic pressures in the U.S. electricity market, nuclear utilities are exploring new revenue streams, including hydrogen production. A generic pressurized water reactor simulator was modified to incorporate a novel design for a TPD system coupled to a hydrogen production plant. Standard malfunctions were included in the simulation design, including steam line breaks at various system locations and flow interruptions in the hydrogen plant due to multiple faults, reflecting anticipated operational challenges. It is imperative that the TPD system operation has a minimal effect on the reactor power, primary coolant system, and turbine system operation and performance. Due to the specific design and application of this TPD system, with the proposed turbine control system changes, the overall impact on the existing plant systems is low. Normal TPD operating scenarios resulted in minor effects on the existing plant systems: reactor power changes by at most 0.2%, and gross generator output changes by 20.5 MWe from 100 MWt of TPD. The most severe malfunction analyzed in this work is a full TPD steam line break downstream of the extraction location, which results in an increase in reactor power of about 0.5%. The gross generator output decreases by 36 MWe, a total decrease of 60 MWe from the full power steady state (FPSS) condition. These results indicate that an industrial hydrogen production plant could be coupled thermally to a nuclear power plant with limited effects on the existing system operation and safety. Full article
(This article belongs to the Special Issue Advances in Nuclear Power for Integrated Energy Systems)
Show Figures

Figure 1

17 pages, 7498 KB  
Article
Experimental and Numerical Simulation Studies on the Synergistic Design of Gas Injection and Extraction Reservoirs of Condensate Gas Reservoir-Based Underground Gas Storage
by Jie Geng, Hu Zhang, Ping Yue, Simin Qu, Mutong Wang and Baoxin Chen
Processes 2024, 12(12), 2668; https://doi.org/10.3390/pr12122668 - 26 Nov 2024
Cited by 4 | Viewed by 1314
Abstract
The natural gas industry has developed rapidly in recent years, with gas storage playing an important role in regulating winter and summer gas consumption and ensuring energy security. The Ke7010 sand body is a typical edge water condensate gas reservoir with an oil [...] Read more.
The natural gas industry has developed rapidly in recent years, with gas storage playing an important role in regulating winter and summer gas consumption and ensuring energy security. The Ke7010 sand body is a typical edge water condensate gas reservoir with an oil ring, and the construction of gas storage has been started. In order to clarify the feasibility of synergistic storage building for gas injection and production, the fluid characteristics during the synergistic reservoir building process were investigated through several rounds of drive-by experiments. The results show that the oil-phase flow capacity is improved by increasing the number of oil–water interdrives, and the injection and recovery capacity is improved by increasing the number of oil–gas interdrives; the reservoir capacities of the high-permeability and low-permeability rock samples increase by about 4.84% and 7.26%, respectively, after multiple rounds of driving. Meanwhile, a numerical model of the study area was established to simulate the synergistic storage construction scheme of gas injection and extraction, and the reservoir capacity was increased by 7.02% at the end of the simulation period, which was in line with the experimental results. This study may provide a reference for gas storage construction in the study area. Full article
(This article belongs to the Special Issue Numerical Simulation of Oil and Gas Storage and Transportation)
Show Figures

Figure 1

24 pages, 4780 KB  
Article
Optimization of Metal Injection Molding Processing Conditions for Reducing Black Lines and Meld Lines in Bone Plates
by Chao-Ming Lin, Po-Yu Yen and Chung-Ming Tan
Polymers 2024, 16(23), 3241; https://doi.org/10.3390/polym16233241 - 22 Nov 2024
Viewed by 1781
Abstract
The bone plates used in surgery to assist in fracture healing are often manufactured by metal injection molding (MIM) using a feedstock material consisting of metal powder and polymer binder. However, if the local powder concentration is too low or uneven, black lines [...] Read more.
The bone plates used in surgery to assist in fracture healing are often manufactured by metal injection molding (MIM) using a feedstock material consisting of metal powder and polymer binder. However, if the local powder concentration is too low or uneven, black lines may be formed, which impair the product appearance. Furthermore, if the melding temperature is too low, it can lead to meld lines and reduced mechanical properties. Accordingly, this study combines mold flow analysis simulations with the single-objective Taguchi robust design method to determine the MIM processing conditions that optimize the powder concentration and melding temperature. Grey relational analysis (GRA) is then used to establish the processing conditions that simultaneously optimize both MIM objectives. It is found that the processing conditions determined through GRA provide a significant improvement over the original design; however, the experimental outcomes are poorer than those achieved through the single-objective Taguchi experiments since the melt temperature effect suppresses that of all the other processing conditions. Consequently, a robust multi-criteria optimization (RMCO) technique is employed to improve the optimization outcome by identifying the dominant factors in the MIM process and fixing them at optimal levels to redesign the Taguchi experiments to optimize the non-primary factors. It is shown that the RMCO method eliminates interference between the multiple factors and hence provides an improved multi-objective optimization outcome. Overall, the integrated framework proposed in this study advances the optimization of the MIM process for bone plates and leads to improved product quality and performance. Full article
(This article belongs to the Special Issue Molding Process of Polymers and Composites)
Show Figures

Figure 1

Back to TopTop