Sign in to use this feature.

Years

Between: -

Subjects

remove_circle_outline
remove_circle_outline
remove_circle_outline
remove_circle_outline
remove_circle_outline
remove_circle_outline
remove_circle_outline
remove_circle_outline
remove_circle_outline

Journals

remove_circle_outline
remove_circle_outline
remove_circle_outline
remove_circle_outline
remove_circle_outline
remove_circle_outline
remove_circle_outline
remove_circle_outline

Article Types

Countries / Regions

remove_circle_outline
remove_circle_outline
remove_circle_outline
remove_circle_outline
remove_circle_outline

Search Results (1,731)

Search Parameters:
Keywords = integrated actuators

Order results
Result details
Results per page
Select all
Export citation of selected articles as:
41 pages, 1702 KB  
Review
A Review of Pointing Modules and Gimbal Systems for Free-Space Optical Communication in Non-Terrestrial Platforms
by Dhruv and Hemani Kaushal
Photonics 2025, 12(10), 1001; https://doi.org/10.3390/photonics12101001 (registering DOI) - 11 Oct 2025
Abstract
As the world is technologically advancing, the integration of FSO communication in
non-terrestrial platforms is transforming the landscape of global connectivity. By enabling
high-data-rate inter-satellite links, secure UAV–ground channels, and efficient HAPS
backhaul, FSO technology is paving the way for sustainable 6G non-terrestrial [...] Read more.
As the world is technologically advancing, the integration of FSO communication in
non-terrestrial platforms is transforming the landscape of global connectivity. By enabling
high-data-rate inter-satellite links, secure UAV–ground channels, and efficient HAPS
backhaul, FSO technology is paving the way for sustainable 6G non-terrestrial networks.
However, the stringent requirement for precise line-of-sight (LoS) alignment between
the optical transmitter and receivers poses a hindrance in practical deployment. As
non-terrestrial missions require continuous movement across the mission area, the platform
is subject to vibrations, dynamic motion, and environmental disturbances. This makes
maintaining the LoS between the transceivers difficult. While fine-pointing mechanisms
such as fast steering mirrors and adaptive optics are effective for microradian angular
corrections, they rely heavily on an initial coarse alignment to maintain the LoS. Coarse
pointing modules or gimbals serve as the primary mechanical interface for steering
and stabilizing the optical beam over wide angular ranges. This survey presents a
comprehensive analysis of coarse pointing and gimbal modules that are being used in
FSO communication systems for non-terrestrial platforms. The paper classifies gimbal
architectures based on actuation type, degrees of freedom, and stabilization strategies.
Key design trade-offs are examined, including angular precision, mechanical inertia,
bandwidth, and power consumption, which directly impact system responsiveness and
tracking accuracy. This paper also highlights emerging trends such as AI-driven pointing
prediction and lightweight gimbal design for SWap-constrained platforms. The final part
of the paper discusses open challenges and research directions in developing scalable and
resilient coarse pointing systems for aerial FSO networks Full article
25 pages, 999 KB  
Article
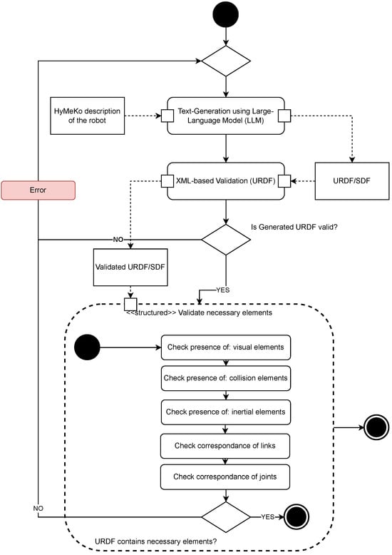
Modeling Kinematic and Dynamic Structures with Hypergraph-Based Formalism
by Csaba Hajdu and Norbert Hegyi
Appl. Mech. 2025, 6(4), 74; https://doi.org/10.3390/applmech6040074 (registering DOI) - 9 Oct 2025
Viewed by 41
Abstract
This paper introduces a hypergraph-based formalism for modeling kinematic and dynamic structures in robotics, addressing limitations of the existing formats such as Unified Robot Description Format (URDF), MuJoCo-XML, and Simulation Description Format (SDF). Our method represents mechanical constraints and connections as hyperedges, enabling [...] Read more.
This paper introduces a hypergraph-based formalism for modeling kinematic and dynamic structures in robotics, addressing limitations of the existing formats such as Unified Robot Description Format (URDF), MuJoCo-XML, and Simulation Description Format (SDF). Our method represents mechanical constraints and connections as hyperedges, enabling the native description of multi-joint closures, tendon-driven actuation, and multi-physics coupling. We present a tensor-based representation derived via star-expansion, implemented in the Hypergraph Model Cognition Framework (HyMeKo) language. Comparative experiments show a substantial reduction in model verbosity compared to URDF while retaining expressiveness for large-language model integration. The approach is demonstrated on simple robotic arms and a quarter vehicle model, with derived state-space equations. This work suggests that hypergraph-based models can provide a modular, compact, and semantically rich alternative for the next-generation simulation and design workflows. The introduced formalism reaches 50% reduction compared to URDF descriptions and 20% reduction compared to MuJoCo-XML descriptions. Full article
Show Figures

Figure 1

20 pages, 4099 KB  
Article
Research on Aerodynamic Load Simulation Techniques for Floating Vertical-Axis Wind Turbines in Basin Model Test
by Qun Cao, Ying Chen, Kai Zhang, Xinyu Zhang, Zhengshun Cheng, Zhihao Jiang and Xing Chen
J. Mar. Sci. Eng. 2025, 13(10), 1924; https://doi.org/10.3390/jmse13101924 - 8 Oct 2025
Viewed by 138
Abstract
Floating vertical−axis wind turbines present unique advantages for deep−water offshore deployments, but their basin model testing encounters significant challenges in aerodynamic load simulation due to Reynolds scaling effects. While Froude−scaled experiments accurately replicate hydrodynamic behaviors, the drastic reduction in Reynolds numbers at the [...] Read more.
Floating vertical−axis wind turbines present unique advantages for deep−water offshore deployments, but their basin model testing encounters significant challenges in aerodynamic load simulation due to Reynolds scaling effects. While Froude−scaled experiments accurately replicate hydrodynamic behaviors, the drastic reduction in Reynolds numbers at the model scale leads to substantial discrepancies in aerodynamic forces compared to full−scale conditions. This study proposed two methodologies to address these challenges. Fully physical model tests adopt a “physical wind field + rotor model + floating foundation” approach, realistically simulating aerodynamic loads during rotor rotation. Semi−physical model tests employ a “numerical wind field + rotor model + physical floating foundation” configuration, where theoretical aerodynamic loads are obtained through numerical calculations and then reproduced using controllable actuator structures. For fully physical model tests, a blade reconstruction framework integrated airfoil optimization, chord length adjustments, and twist angle modifications through Taylor expansion−based sensitivity analysis. The method achieved thrust coefficient similarity across the operational tip−speed ratio range. For semi−physical tests, a cruciform−arranged rotor system with eight dynamically controlled rotors and constrained thrust allocation algorithms enabled the simultaneous reproduction of periodic streamwise/crosswind thrusts and vertical−axis torque. Numerical case studies demonstrated that the system effectively simulates six−degree−of−freedom aerodynamic loads under turbulent conditions while maintaining thrust variation rates below 9.3% between adjacent time steps. These solutions addressed VAWTs’ distinct aerodynamic complexities, including azimuth−dependent Reynolds number fluctuations and multidirectional force coupling, which conventional methods fail to accommodate. The developed techniques enhanced the fidelity of floating VAWT basin tests, providing critical experimental validation tools for emerging offshore wind technologies. Full article
(This article belongs to the Section Ocean Engineering)
23 pages, 8480 KB  
Article
Novel Pneumatic Soft Gripper Integrated with Mechanical Metamaterials for Enhanced Shape Matching Performance
by Zhengtong Han, Boqing Zhang, Wentao Sun, Ze Xu, Xiang Chen, Shayuan Weng and Xinjie Zhang
J. Manuf. Mater. Process. 2025, 9(10), 330; https://doi.org/10.3390/jmmp9100330 - 8 Oct 2025
Viewed by 206
Abstract
Traditional pneumatic soft grippers often suffer from a limited contact area and poor shape-matching performance, restricting their effectiveness in handling objects with complex or delicate surfaces. To address this problem, this study proposed an integrated soft gripper that combines pneumatic actuators with specially [...] Read more.
Traditional pneumatic soft grippers often suffer from a limited contact area and poor shape-matching performance, restricting their effectiveness in handling objects with complex or delicate surfaces. To address this problem, this study proposed an integrated soft gripper that combines pneumatic actuators with specially designed mechanical metamaterials, aiming to optimize deformation characteristics and enhance gripping surface conformity to target objects. The key contributions are as follows: (1) A novel integrated structure is designed, incorporating pneumatic actuators and mechanical metamaterials. (2) A highly efficient design framework based on deep learning is developed, incorporating forward and inverse neural networks to enable efficient performance prediction and inverse design. (3) The novel gripper is fabricated using stereolithography (SLA) and silicone casting, with experimental validation conducted via machine vision and multi-shape object tests. FEA simulations and experiments demonstrate significant improvements in shape matching: average deviations of gripping surfaces from targets are greatly reduced after optimization. This work validates that integrating mechanical metamaterials with data-driven design enhances the gripper’s adaptability, providing a feasible solution for high-performance soft gripping systems. Full article
Show Figures

Figure 1

24 pages, 4187 KB  
Article
Three-Dimensional Trajectory Tracking for Underactuated Quadrotor-like Autonomous Underwater Vehicles Subject to Input Saturation
by Chunchun Cheng, Xing Han, Pengfei Xu, Yi Huang, Liwei Kou and Yang Ou
J. Mar. Sci. Eng. 2025, 13(10), 1915; https://doi.org/10.3390/jmse13101915 - 5 Oct 2025
Viewed by 166
Abstract
This paper focuses on the design of a three-dimensional trajectory tracking controller for underactuated quadrotor-like autonomous underwater vehicles (QAUVs) subject to actuator saturation. A hand position method with a signum function is proposed to handle the under-actuation of QAUVs, while avoiding trajectory tracking [...] Read more.
This paper focuses on the design of a three-dimensional trajectory tracking controller for underactuated quadrotor-like autonomous underwater vehicles (QAUVs) subject to actuator saturation. A hand position method with a signum function is proposed to handle the under-actuation of QAUVs, while avoiding trajectory tracking in the opposite direction. The dynamic surface control (DSC) technique is integrated to eliminates the complexity explosion problem of standard backstepping. An auxiliary dynamic system is employed to handle input saturation. By using Lyapunov stability theory and phase plane analysis, it is proved that the proposed control law ensures that the QAUVs converge to the desired position with arbitrarily small errors, while guaranteeing the uniform ultimate boundedness of the whole closed-loop system. Comparative simulation results verify the effectiveness of the proposed control law. Full article
Show Figures

Figure 1

21 pages, 1706 KB  
Article
LSTM-Based Predefined-Time Model Predictive Tracking Control for Unmanned Surface Vehicles with Disturbance and Actuator Faults
by Yuxing Zhou, Li-Ying Hao and Hudayberenov Atajan
J. Mar. Sci. Eng. 2025, 13(10), 1914; https://doi.org/10.3390/jmse13101914 - 5 Oct 2025
Viewed by 223
Abstract
Predefined-time control has been extensively implemented in marine control systems due to its capability to enhance transient performance and achieve superior control specifications. However, inaccurate control execution resulting from faulty actuators can compromise this control strategy and critically undermine system performance. To address [...] Read more.
Predefined-time control has been extensively implemented in marine control systems due to its capability to enhance transient performance and achieve superior control specifications. However, inaccurate control execution resulting from faulty actuators can compromise this control strategy and critically undermine system performance. To address this challenge, this paper propose a predefined-time model predictive fault-tolerant control strategy for unmanned surface vessels (USVs) while considering actuator failures and ocean disturbances. Firstly, a novel predefined-time model predictive control (PTMPC) strategy is designed by incorporating contraction constraints derived from an auxiliary predefined-time control system into the proposed optimization framework. This ensures that the resulting control variables guarantee predefined-time convergence of tracking errors when applied to the USV system. Furthermore, a long short-term memory-based neural network for disturbance prediction is integrated into the control strategy, leveraging its exceptional capability in modeling temporal sequences to achieve accurate forecasting of ocean disturbances. Thirdly, the proposed control scheme utilizes its integrated fault observation mechanism to actively compensate for actuator failures through real-time fault estimation, ensuring predefined-time convergence performance while providing rigorous guarantees of closed-loop stability and feasibility. Finally, simulation results demonstrate the efficacy and superiority of the proposed algorithm. Full article
(This article belongs to the Special Issue The Control and Navigation of Autonomous Surface Vehicles)
Show Figures

Figure 1

17 pages, 3908 KB  
Article
Modeling and Experimental Analysis of Hybrid Cantilever Structures with Embedded MFC Patch
by Andrzej Mitura
Materials 2025, 18(19), 4610; https://doi.org/10.3390/ma18194610 - 5 Oct 2025
Viewed by 318
Abstract
This study presents the modeling and analysis of a composite structure incorporating an embedded macro fiber composite (MFC) patch. MFC actuators are available in several variants, with types P1 and P2 being the most commonly used. In this paper, an electromechanical model of [...] Read more.
This study presents the modeling and analysis of a composite structure incorporating an embedded macro fiber composite (MFC) patch. MFC actuators are available in several variants, with types P1 and P2 being the most commonly used. In this paper, an electromechanical model of the hybrid structure is developed, and experimental procedures are outlined for identifying selected system parameters. In the first phase of the study, two separate cantilever beam specimens are investigated—one with an embedded P1 patch and the other with a P2 patch. Their behaviors are tested and compared to identify and critically assess the advantages and limitations associated with each MFC type. In the second phase, a more complex system—a bistable cantilever shell—is examined. The choice of the appropriate MFC type (P1 or P2) for this structure is based on the findings obtained in the first phase. For the system incorporating the selected MFC patch, the dynamic response is analyzed in the vicinity of both stable equilibrium states, which are characterized by significantly different levels of pre-strain and pre-stress. The study concludes with highlights for the design of smart composite structures with integrated MFC patches. Full article
Show Figures

Figure 1

27 pages, 1664 KB  
Review
Actomyosin-Based Nanodevices for Sensing and Actuation: Bridging Biology and Bioengineering
by Nicolas M. Brunet, Peng Xiong and Prescott Bryant Chase
Biosensors 2025, 15(10), 672; https://doi.org/10.3390/bios15100672 - 4 Oct 2025
Viewed by 549
Abstract
The actomyosin complex—nature’s dynamic engine composed of actin filaments and myosin motors—is emerging as a versatile tool for bio-integrated nanotechnology. This review explores the growing potential of actomyosin-powered systems in biosensing and actuation applications, highlighting their compatibility with physiological conditions, responsiveness to biochemical [...] Read more.
The actomyosin complex—nature’s dynamic engine composed of actin filaments and myosin motors—is emerging as a versatile tool for bio-integrated nanotechnology. This review explores the growing potential of actomyosin-powered systems in biosensing and actuation applications, highlighting their compatibility with physiological conditions, responsiveness to biochemical and physical cues and modular adaptability. We begin with a comparative overview of natural and synthetic nanomachines, positioning actomyosin as a uniquely scalable and biocompatible platform. We then discuss experimental advances in controlling actomyosin activity through ATP, calcium, heat, light and electric fields, as well as their integration into in vitro motility assays, soft robotics and neural interface systems. Emphasis is placed on longstanding efforts to harness actomyosin as a biosensing element—capable of converting chemical or environmental signals into measurable mechanical or electrical outputs that can be used to provide valuable clinical and basic science information such as functional consequences of disease-associated genetic variants in cardiovascular genes. We also highlight engineering challenges such as stability, spatial control and upscaling, and examine speculative future directions, including emotion-responsive nanodevices. By bridging cell biology and bioengineering, actomyosin-based systems offer promising avenues for real-time sensing, diagnostics and therapeutic feedback in next-generation biosensors. Full article
(This article belongs to the Special Issue Biosensors for Personalized Treatment)
Show Figures

Figure 1

22 pages, 5020 KB  
Article
Machine Learning on Low-Cost Edge Devices for Real-Time Water Quality Prediction in Tilapia Aquaculture
by Pinit Nuangpirom, Siwasit Pitjamit, Veerachai Jaikampan, Chanotnon Peerakam, Wasawat Nakkiew and Parida Jewpanya
Sensors 2025, 25(19), 6159; https://doi.org/10.3390/s25196159 - 4 Oct 2025
Viewed by 507
Abstract
This study presents the deployment of Machine Learning (ML) models on low-cost edge devices (ESP32) for real-time water quality prediction in tilapia aquaculture. A compact monitoring and control system was developed with low-cost sensors to capture key environmental parameters under field conditions in [...] Read more.
This study presents the deployment of Machine Learning (ML) models on low-cost edge devices (ESP32) for real-time water quality prediction in tilapia aquaculture. A compact monitoring and control system was developed with low-cost sensors to capture key environmental parameters under field conditions in Northern Thailand. Three ML models—Multiple Linear Regression (MLR), Decision Tree Regression (DTR), and Random Forest Regression (RFR)—were evaluated. RFR achieved the highest accuracy (R2 > 0.80), while MLR, with moderate performance (R2 ≈ 0.65–0.72), was identified as the most practical choice for ESP32 deployment due to its computational efficiency and offline operability. The system integrates sensing, prediction, and actuation, enabling autonomous regulation of dissolved oxygen and pH without constant cloud connectivity. Field validation demonstrated the system’s ability to maintain DO within biologically safe ranges and stabilize pH within an hour, supporting fish health and reducing production risks. These findings underline the potential of Edge AIoT as a scalable solution for small-scale aquaculture in resource-limited contexts. Future work will expand seasonal data coverage, explore federated learning approaches, and include economic assessments to ensure long-term robustness and sustainability. Full article
(This article belongs to the Section Smart Agriculture)
Show Figures

Figure 1

24 pages, 10733 KB  
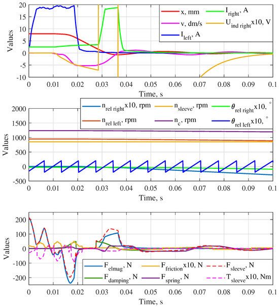
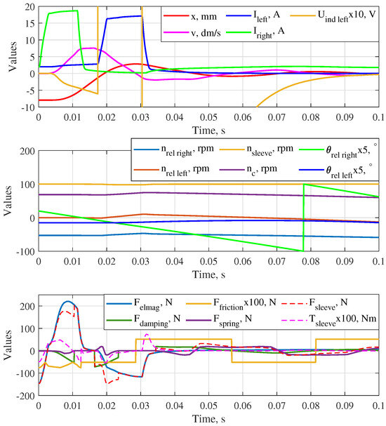
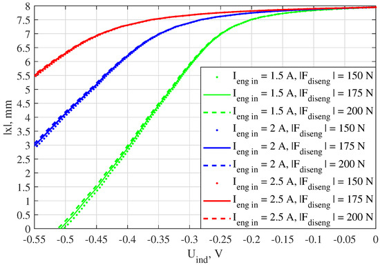
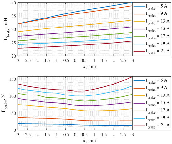
Article
Sensorless Control of Linear Motion in a Linear-Rotary Reluctance Actuator Integrated into an Electromagnetic Dog Clutch
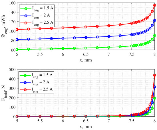
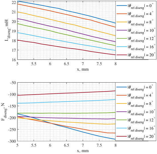
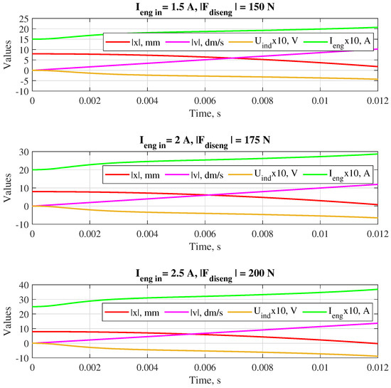
by Bogdan Miroschnitschenko
Actuators 2025, 14(10), 484; https://doi.org/10.3390/act14100484 - 4 Oct 2025
Viewed by 153
Abstract
A reluctance actuator integrated into the double-sided dog clutch of a gearbox can significantly simplify the gear shifting system. However, its disadvantage is that an axial position sensor is required to shift the neutral gear. The sensor is placed in the aggressive environment [...] Read more.
A reluctance actuator integrated into the double-sided dog clutch of a gearbox can significantly simplify the gear shifting system. However, its disadvantage is that an axial position sensor is required to shift the neutral gear. The sensor is placed in the aggressive environment of a gearbox and reduces the reliability of the entire system. Sensorless methods proposed in the literature deal with electrical machines or actuators with one degree of freedom (linear motion or rotation). In the dog clutch, the shift sleeve rotates and moves along its rotation axis simultaneously, moreover, the coil inductances are highly dependent not only on the axial position but also on the relative angular position between the shift sleeve teeth and the slots of its counterpart. This work proposes an original algorithm of sensorless control, which main novelty is the applicability for systems with two degrees of freedom, such as the considered actuator. The voltage induced in one of the coils and the prediction of the shift sleeve motion, which is based on the electromechanical model of the clutch, are used to control the currents. Not only an axial position sensor but also angular encoders are not required to apply the proposed method. The algorithm was tested both in simulations and experiments under different conditions. The results show that the proposed method allows to shift the neutral gear sensorless at different rotation speeds and different loads on the sleeve, regardless of what gearwheel is initially engaged. Full article
(This article belongs to the Section Control Systems)
Show Figures

Figure 1

46 pages, 4261 KB  
Systematic Review
From Static to Adaptive: A Systematic Review of Smart Materials and 3D/4D Printing in the Evolution of Assistive Devices
by Muhammad Aziz Sarwar, Nicola Stampone and Muhammad Usman
Actuators 2025, 14(10), 483; https://doi.org/10.3390/act14100483 - 3 Oct 2025
Viewed by 177
Abstract
People with disabilities often face challenges like moving around independently and depending on personal caregivers for daily life activities. Traditional assistive devices are universally accepted by these communities, but they are designed with one-size-fits-all approaches that cannot adjust to individual human sizes, are [...] Read more.
People with disabilities often face challenges like moving around independently and depending on personal caregivers for daily life activities. Traditional assistive devices are universally accepted by these communities, but they are designed with one-size-fits-all approaches that cannot adjust to individual human sizes, are not easily customized, and are made from rigid materials that do not adapt as a person’s condition changes over time. This systematic review examines the integration of smart materials, sensors, actuators, and 3D/4D printing technologies in advancing assistive devices, with a particular emphasis on mobility aids. In this work, the authors conducted a comparative analysis of traditional devices with commercially available innovative prototypes and research stage assistive devices by focusing on smart adaptable materials and sustainable additive manufacturing techniques. The results demonstrate how artificial intelligence drives smart assistive devices in hospital decentralized additive manufacturing, and policy frameworks agree with the Sustainable Development Goals, representing the future direction for adaptive assistive technology. Also, by combining 3D/4D printing and AI, it is possible to produce adaptive, affordable, and patient centered rehabilitation with feedback and can also provide predictive and preventive healthcare strategies. The successful commercialization of adaptive assistive devices relies on cost effective manufacturing techniques clinically aligned development supported by cross disciplinary collaboration to ensure scalable, sustainable, and universally accessible smart solutions. Ultimately, it paves the way for smart, sustainable, and clinically viable assistive devices that outperform conventional solutions and promote equitable access for all users. Full article
(This article belongs to the Section Actuators for Robotics)
Show Figures

Figure 1

34 pages, 3263 KB  
Systematic Review
From Network Sensors to Intelligent Systems: A Decade-Long Review of Swarm Robotics Technologies
by Fouad Chaouki Refis, Nassim Ahmed Mahammedi, Chaker Abdelaziz Kerrache and Sahraoui Dhelim
Sensors 2025, 25(19), 6115; https://doi.org/10.3390/s25196115 - 3 Oct 2025
Viewed by 408
Abstract
Swarm Robotics (SR) is a relatively new field, inspired by the collective intelligence of social insects. It involves using local rules to control and coordinate large groups (swarms) of relatively simple physical robots. Important tasks that robot swarms can handle include demining, search, [...] Read more.
Swarm Robotics (SR) is a relatively new field, inspired by the collective intelligence of social insects. It involves using local rules to control and coordinate large groups (swarms) of relatively simple physical robots. Important tasks that robot swarms can handle include demining, search, rescue, and cleaning up toxic spills. Over the past decade, the research effort in the field of Swarm Robotics has intensified significantly in terms of hardware, software, and systems integrated developments, yet significant challenges remain, particularly regarding standardization, scalability, and cost-effective deployment. To contextualize the state of Swarm Robotics technologies, this paper provides a systematic literature review (SLR) of Swarm Robotic technologies published from 2014 to 2024, with an emphasis on how hardware and software subsystems have co-evolved. This work provides an overview of 40 studies in peer-reviewed journals along with a well-defined and replicable systematic review protocol. The protocol describes criteria for including and excluding studies and outlines a data extraction approach. We explored trends in sensor hardware, actuation methods, communication devices, and energy systems, as well as an examination of software platforms to produce swarm behavior, covering meta-heuristic algorithms and generic middleware platforms such as ROS. Our results demonstrate how dependent hardware and software are to achieve Swarm Intelligence, the lack of uniform standards for their design, and the pragmatic limits which hinder scalability and deployment. We conclude by noting ongoing challenges and proposing future directions for developing interoperable, energy-efficient Swarm Robotics (SR) systems incorporating machine learning (ML). Full article
(This article belongs to the Special Issue Cooperative Perception and Planning for Swarm Robot Systems)
Show Figures

Figure 1

21 pages, 720 KB  
Article
A Bilevel Optimization Framework for Adversarial Control of Gas Pipeline Operations
by Tejaswini Sanjay Katale, Lu Gao, Yunpeng Zhang and Alaa Senouci
Actuators 2025, 14(10), 480; https://doi.org/10.3390/act14100480 - 1 Oct 2025
Viewed by 266
Abstract
Cyberattacks on pipeline operational technology systems pose growing risks to energy infrastructure. This study develops a physics-informed simulation and optimization framework for analyzing cyber–physical threats in petroleum pipeline networks. The model integrates networked hydraulic dynamics, SCADA-based state estimation, model predictive control (MPC), and [...] Read more.
Cyberattacks on pipeline operational technology systems pose growing risks to energy infrastructure. This study develops a physics-informed simulation and optimization framework for analyzing cyber–physical threats in petroleum pipeline networks. The model integrates networked hydraulic dynamics, SCADA-based state estimation, model predictive control (MPC), and a bilevel formulation for stealthy false-data injection (FDI) attacks. Pipeline flow and pressure dynamics are modeled on a directed graph using nodal pressure evolution and edge-based Weymouth-type relations, including control-aware equipment such as valves and compressors. An extended Kalman filter estimates the full network state from partial SCADA telemetry. The controller computes pressure-safe control inputs via MPC under actuator constraints and forecasted demands. Adversarial manipulation is formalized as a bilevel optimization problem where an attacker perturbs sensor data to degrade throughput while remaining undetected by bad-data detectors. This attack–control interaction is solved via Karush–Kuhn–Tucker (KKT) reformulation, which results in a tractable mixed-integer quadratic program. Test gas pipeline case studies demonstrate the covert reduction in service delivery under attack. Results show that undetectable attacks can cause sustained throughput loss with minimal instantaneous deviation. This reveals the need for integrated detection and control strategies in cyber–physical infrastructure. Full article
(This article belongs to the Section Control Systems)
Show Figures

Figure 1

29 pages, 13345 KB  
Article
Fault Diagnosis and Fault-Tolerant Control of Permanent Magnet Synchronous Motor Position Sensors Based on the Cubature Kalman Filter
by Jukui Chen, Bo Wang, Shixiao Li, Yi Cheng, Jingbo Chen and Haiying Dong
Sensors 2025, 25(19), 6030; https://doi.org/10.3390/s25196030 - 1 Oct 2025
Viewed by 190
Abstract
To address the issue of output anomalies that frequently occur in position sensors of permanent magnet synchronous motors within electromechanical actuation systems operating in harsh environments and can lead to degradation in system performance or operational interruptions, this paper proposes an integrated method [...] Read more.
To address the issue of output anomalies that frequently occur in position sensors of permanent magnet synchronous motors within electromechanical actuation systems operating in harsh environments and can lead to degradation in system performance or operational interruptions, this paper proposes an integrated method for fault diagnosis and fault-tolerant control based on the Cubature Kalman Filter (CKF). This approach effectively combines state reconstruction, fault diagnosis, and fault-tolerant control functions. It employs a CKF observer that utilizes innovation and residual sequences to achieve high-precision reconstruction of rotor position and speed, with convergence assured through Lyapunov stability analysis. Furthermore, a diagnostic mechanism that employs dual-parameter thresholds for position residuals and abnormal duration is introduced, facilitating accurate identification of various fault modes, including signal disconnection, stalling, drift, intermittent disconnection, and their coupled complex faults, while autonomously triggering fault-tolerant strategies. Simulation results indicate that the proposed method maintains excellent accuracy in state reconstruction and fault tolerance under disturbances such as parameter perturbations, sudden load changes, and noise interference, significantly enhancing the system’s operational reliability and robustness in challenging conditions. Full article
(This article belongs to the Topic Industrial Control Systems)
Show Figures

Figure 1

21 pages, 5185 KB  
Article
Additive Manufacturing of a Passive Beam-Steering Antenna System Using a 3D-Printed Hemispherical Lens at 10 GHz
by Patchadaporn Sangpet, Nonchanutt Chudpooti and Prayoot Akkaraekthalin
Electronics 2025, 14(19), 3913; https://doi.org/10.3390/electronics14193913 - 1 Oct 2025
Viewed by 277
Abstract
This paper presents a novel mechanically beam-steered antenna system for 10 GHz applications, enabled by multi-material 3D-printing technology. The proposed design eliminates the need for complex electronic circuitry by integrating a mechanically rotatable, 3D-printed hemispherical lens with a conventional rectangular patch antenna. The [...] Read more.
This paper presents a novel mechanically beam-steered antenna system for 10 GHz applications, enabled by multi-material 3D-printing technology. The proposed design eliminates the need for complex electronic circuitry by integrating a mechanically rotatable, 3D-printed hemispherical lens with a conventional rectangular patch antenna. The system comprises three main components: a 10-GHz patch antenna, a precision-fabricated hemispherical dielectric lens produced via stereolithography (SLA), and a structurally robust rotation assembly fabricated using fused deposition modeling (FDM). The mechanical rotation of the lens enables discrete beam-steering from −45° to +45° in 5° steps. Experimental results demonstrate a gain improvement from 6.21 dBi (standalone patch) to 10.47 dBi with the integrated lens, with minimal degradation across steering angles (down to 9.59 dBi). Simulations and measurements show strong agreement, with the complete system achieving 94% accuracy in beam direction. This work confirms the feasibility of integrating additive manufacturing with passive beam-steering structures to deliver a low-cost, scalable, and high-performance alternative to electronically scanned arrays. Moreover, the design is readily adaptable for motorized actuation and closed-loop control via embedded systems, enabling future development of real-time, programmable beam-steering platforms. Full article
(This article belongs to the Section Microwave and Wireless Communications)
Show Figures

Figure 1

Back to TopTop