Modeling Kinematic and Dynamic Structures with Hypergraph-Based Formalism
Abstract
1. Introduction
2. Key Contributions of the Paper
3. Related Work
3.1. Hypergraphs
- V (hyper)vertices, similarly to simple graphs.
- E hyperedges that can simultaneously connect multiple vertices (i.e., indicate relationships similar to sets), thus .
- A tail of the hyperarc denotes the source element (a hyperedge or a hypervertex).
- A head of the hyperarc denotes the target element (a hyperedge or a hypervertex).
- is composed of the union of , with two separate sets corresponding to the set of hypervertices V and hyperedges , with the bipartite sets .
- is composed of the edges equivalent to hyperarcs, connecting V and , with directionality equivalent to the direction of the head of the tail.
3.2. Limitations of URDF, SDF, and MuJoCo Formats
3.3. Hypergraph-Based Modeling of Physical Structures
3.3.1. Lagrange-Based and Hamilton-Based Modeling
- Truss junctions: complex structural connections where multiple members of a truss converge to form triangular load-bearing units. Such junctions efficiently distribute forces and enhance overall rigidity, preventing deformation under varying loads. Typical examples include joints in truss bridges or roof structures, where the triangular pattern provides stability and minimizes material use.
- Multi-tendon muscles: muscles in which multiple tendons share a common attachment point to the skeleton, allowing for the distribution of force across several pathways. A common example is the triceps brachii, which has three heads but inserts into a single tendon, enabling coordinated extension of the forearm.
- Shared damping devices: mechanical systems that use a single damping element to reduce vibrations or dynamic responses in two or more interconnected structures. Such devices improve energy dissipation efficiency by coupling the behavior of multiple components. A practical application is found in adjacent tall buildings, where a shared damper helps mitigate oscillations caused by wind or earthquakes, thus improving overall safety and comfort.
3.3.2. Dirac Structures
4. Materials and Methods
- Hypervertices represent data entries (numerical, text, vector values), similarly to JSON. All elements are labeled using a hashing method, ensuring uniqueness.
- Hyperedges represent directed and weighted relationships between data entries using hyperarcs with assigned weight values. The directions are noted using the + and − notation, respectively, defining the tails and heads of the hyperarcs.
- References to elements are allowed in both data entries and weight values.
- All elements can be arbitrarily stacked in a hierarchical structure to construct ontological and hierarchical descriptions.
- Whitespaces are ignored in the description during parsing.
| Listing 1. Very simple example written in HyMeKo describing a simple hypergraph with three nodes and one hyperedge. |
| 1 simple |
| 2 node0 { |
| 3 x1 x2 |
| 4 x3 x4 |
| 5 @e1 {+x1 +x2 -x3 -x4} |
| 6 } |
- Hypervertices represent kinematic links (rigid or soft bodies). The attributes provide the description of physical properties, not limited to the properties of the mass and the material. The visual and collision elements are treated as attribute enumerations (primitive geometries, or external meshes).
- Hyperedges represent stress points or constraint points. Hyperedges represent physical constraints, such as joints, traction, and stress point. This article focuses on describing constrained systems that can be described using joints such as robotic kinematic structures. The definition of the axis (the direction of motion of the stress point) is defined as a reference to a previously defined hypergraph element.
- The convention allows for the description of complex kinematic structures, such as crane-like structures. An example of a crane-like kinematic structure, with a revolute joint at its end, is shown in Figure 5, showing the presence of fixation points and associated motion (prismatic, revolute) at each stress point. The root point can be fixed to the environment (as typical in many realistic scenarios), can be arbitrarily noted, or can be algorithmically computed using super-source calculation methods.
- Rigid-body links are generally considered as hypervertices and can be directly mapped from the URDF and SDF links, following originally a kinematic tree convention.
- Joints can be directly mapped to hypergraph edges, where each hyperarc defines a constraint point. A fixed point means transformation from a fixed point (the previous origin point). This can be easily converted to a Denavit-Hartenberg [34] and Hayati-Roberts [35] representation using substitutions and traversal.
- While this transformation can introduce multiple axes (e.g., spherical joints), this article focuses on connecting link-pairs that can be directly derived from traditional prismatic and revolute joint connections.
- The method simplifies describing spring-damp systems: in URDF, these descriptions require separate tags connecting joints with spring elements, while hypergraph descriptions can include spring-damper descriptions directly to the element (even one of the same type).
- As depicted in Figure 5, the notation following the hypergraph formalism is capable of describing complex physical structures, depicting graph-like structures. The formalism can be further extended to describe Dirac structures and port-Hamiltonian systems, for example by describing hyperedges as energy interaction ports.
- Visual elements of linkages, such as primitive geometries (e.g., sphere, cylinder, cube), externally loaded meshes, and color definitions to define the appearance of rigid bodies.
- Definition of collisions through geometries (primitive types, external mesh), to provide the dynamic interaction between rigid bodies.
- Inertia definitions of links following inertia tensor notation.
- Optionally, the operational limits of the joints (e.g., prismatic and revolute limits).
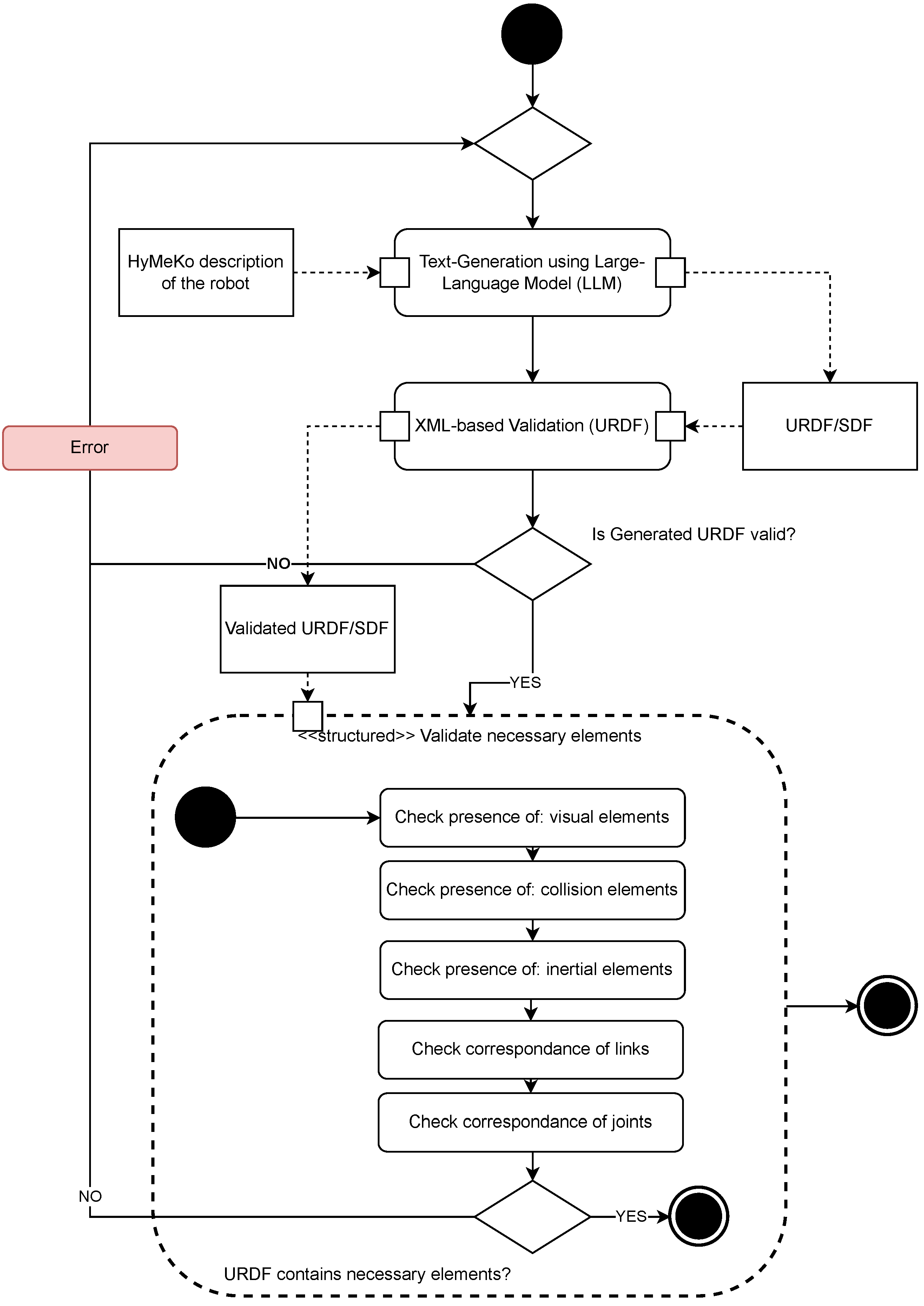
- The process starts with a HyMeKo description of the robot, the LLM prompt, and the definition of the target format.
- Based on the HyMeKo description, generate a target text output, such as URDF, MuJoCo-XML. The process is covered by Text generation using the Large-Language Model (LLM). Basically, it transforms the HyMeKo description into a parseable URDF/SDF description readable by Gazebo.
- Validate the generated text output, whether it is a valid format in the target schema (e.g., XML, JSON). This step indicates success or failure of the generation with a proper feedback message.
- Validate whether the URDF contains the necessary elements to load the elements and represent a robot. This is a multiple step process that checks the existence of mandatory elements in the resulting transformed description that are required for a working simulation:
- –
- Existence of structural elements: verification that all links and joints in the transformed description are properly defined. Missing or incomplete elements may lead to invalid kinematic or dynamic models.
- –
- Visual elements in links: confirmation that each link contains visual elements to allow the correct visualization of rigid bodies. A visual element typically specifies geometry (e.g., box, cylinder, mesh) and material properties such as color or texture. The validation process also checks for the consistency and correctness of the assigned values.
- –
- Collision elements in links: verification that collision elements are present in all links to properly describe the physical interactions of rigid bodies. Collision elements often replicate the geometry of the visual description, but may be simplified to reduce computational complexity. Validation ensures that collision shapes are correctly defined and assigned with appropriate values.
- –
- Inertial elements in links: verify that inertial properties are provided for all links to accurately describe mass distribution and rotational dynamics. Inertial properties are typically expressed via an inertia tensor. The validation also verifies that values are physically meaningful (e.g., positive-definite inertia matrices, nonzero mass).
- –
- Correspondence of link definitions: ensure consistency in the naming and referencing of links in the description. This includes verifying that all referenced links exist and that there are no duplicated or conflicting identifiers.
- –
- Correspondence of joint definitions: check that joint elements are defined with proper names and attributes, and that parent–child relationships are correctly established. Validation also includes ensuring that each joint references valid links and that the specified degrees of freedom match the intended kinematic constraints.
- If an error is reached at any validation step, return to the first step and try to generate a new description.
- If the process runs without any errors, the transformed description can be loaded into the target simulation.
- Link element validation: check that every link contains the required visual, collision, and inertial elements, with consistent and physically meaningful values. This includes verifying geometry definitions (e.g., box, cylinder, mesh), correct dimensions, and valid inertial parameters.
- Joint element validation: ensure that each joint element specifies both a parent and a child link, and that the declared joint type (e.g., revolute, prismatic, fixed) is consistent with the intended kinematic relationship. In addition, degrees of freedom and axis definitions are verified for correctness.
- Structural consistency: confirm that the number of links and joints matches the specification provided by the original formalism. This step guarantees that no links or joints are missing, duplicated, or misreferenced, thereby preserving the integrity of the kinematic chain.
5. Results and Discussion
5.1. Description of Robots
- ‘+’ indicates tail starting in a kinematic link and head ending in the hyperedge , kinematically in the joint.
- ‘−’ otherwise indicates the tail that starts in the kinematic joint and ends in a kinematic link, .
- Hyperarcs therefore translate to the definition of fixation points and to the defining of the axis (and type) of the movement alongside the fixation. The fixed points also define the translation and orientation provided by the joint.
- The equivalent URDF description is 48 characters long (listed in Listing 3), and the HyMeKo description is a total of 21 characters long.
- The edge definitions are flexible, they can represent edges, control definitions, or sensor connections (typical extensions in robotic descriptions, like joint state publishers, control parameters), besides the traditional definition of kinematic joint elements.
- The structured definition allows input for large-language models, but human users are also capable of using it and easily explaining it.
| Listing 2. Very simple example written in HyMeKo of two links and one joint. | |
| 1 | simple_robot { |
| 2 | AXIS_Z {} |
| 3 | shoulder_link {} |
| 4 | @joint_1 { [0.0 , 0.0 , 0.35] + base_link , - shoulder_link , + AXIS_Z } |
| 5 | base_link {} |
| 6 | } |
| Listing 3. Equal of the very simple robot in URDF, generated from the simple HyMeKo description. | |
| 1 | <?xml version="1.0"?> |
| 2 | <robot name="shoulder_robot"> |
| 3 | <!-- Base Link --> |
| 4 | <link name="base_link"/> |
| 5 | <link name="shoulder_link"/> |
| 6 | <joint name="joint_1" type="revolute"> |
| 7 | <origin xyz="0.0 0.0 0.35" rpy="0 0 0"/> |
| 8 | <parent link="base_link"/> |
| 9 | <child link="shoulder_link"/> <axis xyz="0 0 1"/> |
| 10 | <limit effort="10.0" velocity="1.0" lower="-3.14" upper="3.14"/> |
| 11 | </joint> |
| 12 | </robot> |
| Listing 4. HyMeKo description of a SCARA robot of three links and two joints. | |
| 1 | scara_robot { |
| 2 | base_link { |
| 3 | mass = 2.0 |
| 4 | translation = [0.0, 0.0, 0.3] |
| 5 | geometry { type = cylinder |
| 6 | dimensions = [0.1, 0.6] |
| 7 | } |
| 8 | } |
| 9 | shoulder_link { |
| 10 | mass = 1.0 |
| 11 | translation = [0.3, 0.0, 0.0] |
| 12 | rotation = [0, 90, 0] |
| 13 | geometry { type = cylinder |
| 14 | dimensions = [0.1, 0.6] |
| 15 | rotation = [0, 90, 0] |
| 16 | } |
| 17 | } |
| 18 | @joint_1 { |
| 19 | [[0.0, 0.0, 0.63],[0.0, 0, 90]] + base_link, |
| 20 | REV - shoulder_link, + AXIS_Z |
| 21 | } |
| 22 | wrist_link { |
| 23 | mass = 1.0 |
| 24 | translation = [0.3, 0.0, 0.0] |
| 25 | rotation = [0.0, 90, 0.0] |
| 26 | geometry { |
| 27 | type = cylinder |
| 28 | dimensions = [0.1, 0.5] |
| 29 | } |
| 30 | } |
| 31 | @joint_2 { [[0.5, 0.0, 0.0],[0.0, 0, 0]] + shoulder_link, REV - wrist_link, + AXIS_Z } |
| 32 | AXIS_Z {}AXIS_Y {}AXIS_X {} |
| 33 | } |
- The base link (first kinematic link) has a mass of 2 kg and all other kinematic elements have a mass of 1 kg each.
- Each cylinder has a radius of 0.1 m. The wrist link has a length of 0.5 m, while the other link’s length is 0.6 m.
- The kinematic links are rotated accordingly and translated to align to dimension (the origin of geometries in simulators starts in the center of the geometry).
- The description and the associated generators allow omitting the collision geometry description, which is useful for draft robots (built from primitive geometries, like cubes, cylinders). For real robots, an approximate mesh is used for collision, or similarly the visual mesh is used (typically with robots composed of convex geometries).
- The revolute property is defined as a hyperarc property of the revolute constant. This also allows for the description of exotic joint connections.
- The joints are both revolute joints, each fixed to the previous kinematic link.
- The joints rotate around the Z-axis, perpendicular to the robot motion plane.
- The base link is the root, fixed to the ground.
- All descriptions could be loaded and followed the URDF schema well.
- In most cases, the descriptions generated included all the required elements, with the proper dimensions and parameters.
- The raw generated descriptions were in some cases longer and in some cases shorter, missing or hallucinated some elements not present in the generated description.
- Joint 1 : axis Z, the translation relative to the base link is m and rotated around the origin by (on the Z axis Z). So, the offset () is 0.63 m, the link length is 0.3 m, with the twist angle .
- Joint 2 : axis Z, the translation relative to the shoulder link is m, with no apparent twist. So, no offset, with a link length m.
5.2. Describing a Quarter Vehicle Model
- Physical elements, such as springs, masses (i.e., rigid bodies), and dampers, are represented as hypervertices.
- Hyperedges establish the dynamic relationships among these elements, while hyperarcs specify the directions of interaction, analogous to force representations in a free-body diagram.
- is the external excitation force applied by the road profile (input disturbance).
- m is the sprung (or unsprung) mass represented in the model.
- k is the spring constant of the suspension spring, describing the stiffness of the system.
- c is the damping constant of the damper, representing energy dissipation.
- x is the displacement state variable, with denoting velocity and denoting acceleration.
- The chassis acts as a fixed reference point (stationary force), represented by a hyperarc originating from the chassis vertex and terminating at the joint edge.
- The damper represents a dissipative force, with a hyperarc starting at the damper element and ending at the joint edge.
- The spring provides the restoring force, modeled by a hyperarc that originates at the joint and terminates at the spring element.
- The mass is attached to the joint, represented by a hyperarc starting at the joint and ending at the mass element.
| Listing 5. HyMeKo-based description of quarter-vehicle model fixed to the chassis. | |
| 1 | quarter_vehicle_model { |
| 2 | spring { spring_constant = 50000.0 } |
| 3 | damping { damping_const = 1000.0 } |
| 4 | link { mass = 50.0 } |
| 5 | chassis { } |
| 6 | @joint { |
| 7 | + chassis, - link, + damping, - spring |
| 8 | } |
| 9 | } |
- A mass: kg.
- A spring constant of: N/m
- A damper constant of: Ns/m
- The fixed point is the chassis of the vehicle.
- Evaluating and modeling disturbances of the system from the environment. This could further point to modeling the interaction between the system and the environment.
- The paper currently investigates a classical mode scheme and advanced controllers can be included. These controllers can be further modeled with the descriptions.
- Tuning of the system using the description and the parameters defined is possible (e.g., through parameter search), but this is the scope of further research.
5.3. Statistical Summary
- Test whether the HyMeKo description is significantly shorter than the URDF and MuJoCo-XML.
- The full HyMeKo description length was respectively 71 and 101 characters long, and a null hypothesis can be grounded: Are the generated URDF and MuJoCo descriptions smaller than the Hymeko description length?
| Listing 6. Zeros-shot prompt used for generating URDFs with LLMs (ChatGPT4.1). | |
| 1 | You are an expert in robotics. |
| 2 | Convert the following HyMeKo robot description into a valid URDF file. |
| 3 | Don ’t forget to include all required elements. |
| 4 | Only output the URDF XML, nothing else:\n |
| Listing 7. Zeros-shot prompt used for generating MuJoCo XML with LLMs (ChatGPT4.1). | |
| 1 | You are an expert in robotics. Convert the following HyMeKo robot |
| description | |
| 2 | into a valid MuJoCo file. Compiler should use local coordinates. Don ’t |
| forget to include all required elements. | |
| 3 | Include mass in geometry. Include color definition directly to links, don ’t |
| include visual elements in the beginning. | |
| 4 | Only output the MuJoCo XML, nothing else:\n |
- In the case of simple linkage, the Wilcoxon p-value was in the case of URDF and in the case of MuJoCo XML, with 56% and 25%, respectively. This means that the HyMeKo description is significantly shorter.
- In the case of the SCARA-like robot, the Wilcoxon p-value was in the case of URDF and in the case of MuJoCo XML, with 50% and 21.7% character reduction, respectively. Therefore, the HyMeKo description is significantly shorter in this case as well.
5.4. Limitations of This Study
6. Conclusions
Author Contributions
Funding
Institutional Review Board Statement
Informed Consent Statement
Data Availability Statement
Conflicts of Interest
References
- Tola, D.; Corke, P. Understanding URDF: A Dataset and Analysis. arXiv 2023, arXiv:2308.00514. [Google Scholar] [CrossRef]
- Ivanou, M.; Mikhel, S.; Savin, S. Robot description formats and approaches: Review. In Proceedings of the 2021 International Conference “Nonlinearity, Information and Robotics” (NIR), Innopolis, Russia, 26–29 August 2021; pp. 1–5. [Google Scholar] [CrossRef]
- Todorov, E.; Erez, T.; Tassa, Y. MuJoCo: A physics engine for model-based control. In Proceedings of the 2012 IEEE/RSJ International Conference on Intelligent Robots and Systems, Vilamoura-Algarve, Portugal, 7–12 October 2012; pp. 5026–5033. [Google Scholar] [CrossRef]
- Bretto, A. Hypergraph Theory: An Introduction; Springer Publishing Company, Inc.: Berlin/Heidelberg, Germany, 2013. [Google Scholar]
- Dai, Q.; Gao, Y. Mathematical Foundations of Hypergraph. In Hypergraph Computation; Springer Nature: Singapore, 2023; pp. 19–40. [Google Scholar] [CrossRef]
- Thompson, H.S.; Lilley, C. XML Media Types; Series: Request for Comments Published: RFC 7303; Internet Engineering Task Force: Fremont, CA, USA, 2014; 35p. [Google Scholar] [CrossRef]
- Bray, T. The JavaScript Object Notation (JSON) Data Interchange Format; Internet Engineering Task Force, Series: Request for Comments Published: RFC 8259; Internet Engineering Task Force: Fremont, CA, USA, 2017; 16p. [Google Scholar] [CrossRef]
- Hajdu, C.; Csapó, Á. Generative Hypergraph-based Kinematic Models for Virtual-Reality Applications. In Proceedings of the 2022 1st IEEE International Conference on Cognitive Aspects of Virtual Reality (CVR), Budapest, Hungary, 11–12 May 2022; pp. 11–16. [Google Scholar] [CrossRef]
- Shetty, S.S.; Bhat, K.A. Spectral Theory of Hypergraphs: A Survey. arXiv 2025, arXiv:2507.13664. [Google Scholar] [CrossRef]
- Banerjee, A. On the spectrum of hypergraphs. Linear Algebra Its Appl. 2021, 614, 82–110. [Google Scholar] [CrossRef]
- Mulas, R.; Horak, D.; Jost, J. Graphs, Simplicial Complexes and Hypergraphs: Spectral Theory and Topology. In Higher-Order Systems; Battiston, F., Petri, G., Eds.; Springer International Publishing: Cham, Switzerland, 2022; pp. 1–58. [Google Scholar] [CrossRef]
- Zhou, J.; Cui, G.; Zhang, Z.; Yang, C.; Liu, Z.; Sun, M. Graph Neural Networks: A Review of Methods and Applications. arXiv 2018, arXiv:1812.08434. [Google Scholar] [CrossRef]
- Wang, F.; Pena-Pena, K.; Qian, W.; Arce, G. T-HyperGNNs: Hypergraph Neural Networks Via Tensor Representations. IEEE Trans. Neural Netw. Learn. Syst. 2024, 36, 5044–5058. [Google Scholar] [CrossRef]
- Courant, T.J. Dirac Manifolds. Trans. Am. Math. Soc. 1990, 319, 631–661. [Google Scholar] [CrossRef]
- van der Schaft, A.; Maschke, B. Hamiltonian formulation of distributed-parameter systems with boundary energy flow. J. Geom. Phys. 2002, 42, 166–194. [Google Scholar] [CrossRef]
- Duindam, V.; Macchelli, A.; Stramigioli, S.; Bruyninckx, H. Modeling and Control of Complex Physical Systems: The Port-Hhamiltonian Approach; Springer: Berlin/Heidelberg, Germany, 2009. [Google Scholar] [CrossRef]
- Schaft, A. Port-Hamiltonian systems: An introductory survey. In Proceedings of the International Congress of Mathematicians; European Mathematical Society: Helsinki, Finland, 2006; Volume 3, pp. 1339–1366. ISBN 978-3-03719-022-7. [Google Scholar]
- Hajdu, C.; Csapó, Á.B. Hypergraph-based Modeling of Cognitive Dataflow Systems. In Proceedings of the IEEE CogInfoCom 2024: 2024 15th IEEE International Conference on Cognitive Infocommunications, Tokyo, Japan, 16–18 September 2024; p. 37. [Google Scholar]
- Boschetti, G.; Sinico, T. Dynamic Modeling and Parameter Identification of a SCARA Robot Including Nonlinear Friction and Ball Screw Spline Coupling. J. Intell. Robot. Syst. 2025, 111, 96. [Google Scholar] [CrossRef]
- Kapusi, T.P.; Erdei, T.I.; Husi, G.; Hajdu, A. Application of Deep Learning in the Deployment of an Industrial SCARA Machine for Real-Time Object Detection. Robotics 2022, 11, 69. [Google Scholar] [CrossRef]
- Bollobás, B. Combinatorics: Set Systems, Hypergraphs, Families of Vectors, and Combinatorial Probability; Cambridge University Press: New York, NY, USA, 1986. [Google Scholar]
- Feng, Y.; You, H.; Zhang, Z.; Ji, R.; Gao, Y. Hypergraph Neural Networks. Proc. AAAI Conf. Artif. Intell. 2018, 33, 3558–3565. [Google Scholar] [CrossRef]
- Lin, S.; Xiao, G.; Yan, Y.; Suter, D.; Wang, H. Hypergraph Optimization for Multi-Structural Geometric Model Fitting. Proc. AAAI Conf. Artif. Intell. 2019, 33, 8730–8737. [Google Scholar] [CrossRef]
- Shang, Z.; Chen, L. MSHyper: Multi-Scale Hypergraph Transformer for Long-Range Time Series Forecasting. arXiv 2024, arXiv:2401.09261. [Google Scholar]
- Tola, D.; Corke, P. Understanding URDF: A Survey Based on User Experience. In Proceedings of the 2023 IEEE 19th International Conference on Automation Science and Engineering (CASE), Auckland, New Zealand, 26–30 August 2023. [Google Scholar]
- Koenig, N.; Howard, A. Design and Use Paradigms for Gazebo, An Open-Source Multi-Robot Simulator. In Proceedings of the IEEE/RSJ International Conference on Intelligent Robots and Systems, Sendai, Japan, 28 September–2 October 2004; pp. 2149–2154. [Google Scholar]
- You, J.; Wu, Z.; Wei, W.; Li, N.; Yang, Y. Evolution of Industrial Robots from the Perspective of the Metaverse: Integration of Virtual and Physical Realities and Human–Robot Collaboration. Appl. Sci. 2024, 14, 6369. [Google Scholar] [CrossRef]
- Albergo, N.; Rathi, V.; Ore, J.P. Understanding Xacro Misunderstandings. arXiv 2021, arXiv:2109.09694. [Google Scholar]
- Zhao, Z.; Yang, K.; Guo, J. Link Prediction with Hypergraphs via Network Embedding. Appl. Sci. 2023, 13, 523. [Google Scholar] [CrossRef]
- Champion, K.; Lusch, B.; Kutz, J.N.; Brunton, S.L. Data-driven discovery of coordinates and governing equations. Proc. Natl. Acad. Sci. USA 2019, 116, 22445–22451. [Google Scholar] [CrossRef]
- Brugnoli, A.; Haine, G.; Matignon, D. Explicit structure-preserving discretization of port-Hamiltonian systems with mixed boundary control. IFAC-PapersOnLine 2022, 55, 418–423. [Google Scholar] [CrossRef]
- Yadati, N.; Nimishakavi, M.; Yadav, P.; Nitin, V.; Louis, A.; Talukdar, P. HyperGCN: A New Method of Training Graph Convolutional Networks on Hypergraphs. arXiv 2019, arXiv:1809.02589. [Google Scholar] [CrossRef]
- Banerjee, A. On the spectrum of hypergraphs. arXiv 2019, arXiv:1711.09356. [Google Scholar] [CrossRef]
- Denavit, J.; Hartenberg, R.S. A Kinematic Notation for Lower-Pair Mechanisms Based on Matrices. J. Appl. Mech. 2021, 22, 215–221. [Google Scholar] [CrossRef]
- Hayati, S.; Mirmirani, M. Improving the absolute positioning accuracy of robot manipulators. J. Robot. Syst. 1985, 2, 397–413. [Google Scholar] [CrossRef]
- Nguyen, G.H.; Beßler, D.; Stelter, S.; Pomarlan, M.; Beetz, M. Translating Universal Scene Descriptions into Knowledge Graphs for Robotic Environment. In Proceedings of the 2024 IEEE International Conference on Robotics and Automation (ICRA), Yokohama, Japan, 13–17 May 2023; pp. 9389–9395. [Google Scholar]
- Hegyi, N.; Jósvai, J.; Fekete, G. Numerical and Experimental Analysis of Impact Force and Impact Duration with Regard to Radiosondes: Is a PUR Foam Shell an Effective Solution? Appl. Mech. 2025, 6, 19. [Google Scholar] [CrossRef]
- Rajamani, R. Vehicle Dynamics and Control; Mechanical Engineering Series; Springer: Berlin/Heidelberg, Germany, 2011. [Google Scholar]
- Matsumoto, N.; Choi, H.; Moran, J.; Hernandez, M.E.; Venkatesan, M.; Li, X.; Chang, J.H.; Wang, P.; Moore, J.H. ESCARGOT: An AI agent leveraging large language models, dynamic graph of thoughts, and biomedical knowledge graphs for enhanced reasoning. Bioinformatics 2025, 41, btaf031. [Google Scholar] [CrossRef] [PubMed]
- Rath, A. Structured Prompting and Feedback-Guided Reasoning with LLMs for Data Interpretation. arXiv 2025, arXiv:2505.01636. [Google Scholar] [CrossRef]
- Cheng, K.; Ahmed, N.K.; Willke, T.; Sun, Y. Structure Guided Prompt: Instructing Large Language Model in Multi-Step Reasoning by Exploring Graph Structure of the Text. arXiv 2024, arXiv:2402.13415. [Google Scholar] [CrossRef]













| Physical Element | Hypergraph Element | Property |
|---|---|---|
| Rigid body element | Hypervertex | Static element, robotic link element |
| Multi-body constraint | Hyperedge | Defines constraint of an element |
| Joint | Hyperedge | Defines a joint of a robotic kinematic structure |
| Axis definition | Hyperarc | Defines the axis of movement for the kinematic structure |
| Joint type | Hyperarc | Defines the joint type (revolute, prismatic) for the joint |
| Spring | Hypervertex | Defines the spring element |
| Damping | Hypervertex | Defines the damping element |
| Mass | Hypervertex | Defines the mass element |
| Kinematic tree | Kinematic graph | Structures the relationship between physical elements |
| i (Joint Index) | (Rotated) | (Offset) | (Link Length) | (Twist Angle) |
|---|---|---|---|---|
| 1 | 0.63 | 0.3 | ||
| 2 | 0.0 | 0.5 | 0 |
| Parameter | Value |
|---|---|
| Simulation time | 2 s |
| Input signal type | Step-impulse |
| Input period time | 2 s |
| Input impulse duty cycle | 5% |
| Noise type | Band-Limited White Noise |
| Noise power | 0.1 |
| Kinematic Structure | HyMeKo Length | URDF Mean Length | Standard Deviation | MuJoCo-XML Mean Length | Standard Deviation |
|---|---|---|---|---|---|
| Simple linkage | 71 | 164 | 22.67 | 91 | 30.856456 |
| SCARA-like robot | 101 | 252 | 23.142639 | 129 | 23.606723 |
| Kinematic Structure | Single Linkage | SCARA Linkage |
|---|---|---|
| Valid files | 285 | 245 |
| Character reduction (avg.)—URDF | 56% | 50% |
| Error rate—URDF | 5% | 18% |
| Wilcoxon-value to test shortness | ||
| Valid files | 225 | 272 |
| Character reduction (avg.)—MuJoCo XML | 25% | 21.7% |
| Error rate—MuJoCo XML | 25.2% | 9.3% |
| Wilcoxon-value to test shortness |
Disclaimer/Publisher’s Note: The statements, opinions and data contained in all publications are solely those of the individual author(s) and contributor(s) and not of MDPI and/or the editor(s). MDPI and/or the editor(s) disclaim responsibility for any injury to people or property resulting from any ideas, methods, instructions or products referred to in the content. |
© 2025 by the authors. Licensee MDPI, Basel, Switzerland. This article is an open access article distributed under the terms and conditions of the Creative Commons Attribution (CC BY) license (https://creativecommons.org/licenses/by/4.0/).
Share and Cite
Hajdu, C.; Hegyi, N. Modeling Kinematic and Dynamic Structures with Hypergraph-Based Formalism. Appl. Mech. 2025, 6, 74. https://doi.org/10.3390/applmech6040074
Hajdu C, Hegyi N. Modeling Kinematic and Dynamic Structures with Hypergraph-Based Formalism. Applied Mechanics. 2025; 6(4):74. https://doi.org/10.3390/applmech6040074
Chicago/Turabian StyleHajdu, Csaba, and Norbert Hegyi. 2025. "Modeling Kinematic and Dynamic Structures with Hypergraph-Based Formalism" Applied Mechanics 6, no. 4: 74. https://doi.org/10.3390/applmech6040074
APA StyleHajdu, C., & Hegyi, N. (2025). Modeling Kinematic and Dynamic Structures with Hypergraph-Based Formalism. Applied Mechanics, 6(4), 74. https://doi.org/10.3390/applmech6040074

