Sign in to use this feature.

Years

Between: -

Subjects

remove_circle_outline
remove_circle_outline
remove_circle_outline
remove_circle_outline
remove_circle_outline
remove_circle_outline
remove_circle_outline
remove_circle_outline
remove_circle_outline

Journals

remove_circle_outline
remove_circle_outline
remove_circle_outline
remove_circle_outline

Article Types

Countries / Regions

Search Results (271)

Search Parameters:
Keywords = explosion accident

Order results
Result details
Results per page
Select all
Export citation of selected articles as:
21 pages, 917 KB  
Article
A Study on Safety Risk Identification and Governance in Universities Based on the 2-4-4R Model
by Peng Qi and Yan Cheng
Sustainability 2026, 18(6), 3087; https://doi.org/10.3390/su18063087 - 21 Mar 2026
Viewed by 178
Abstract
The sustainable development of university safety governance is an important component of the national security management system and also serves as a fundamental safeguard for protecting the life and health of students and staff on campus. The improvement of university safety risk governance [...] Read more.
The sustainable development of university safety governance is an important component of the national security management system and also serves as a fundamental safeguard for protecting the life and health of students and staff on campus. The improvement of university safety risk governance relies on analyzing the identification of various safety risks and maintaining an effective crisis management process for potential sudden safety risks. The 24Model and the 4R model have respectively demonstrated strong analytical advantages in the fields of accident causation analysis and emergency crisis management; however, few studies have examined the internal relationship between them. This study attempts to integrate the 24Model and the 4R crisis management framework to propose and analyze a 2-4-4R model for university safety risk management. Through a case study, the model is applied to analyze a laboratory explosion accident at a university. The results show that the risk factors leading to campus safety accidents can be analyzed from four aspects: safety culture, safety management system, individual factors, and unsafe acts and physical conditions. University safety management should comprehensively identify these four types of factors and propose governance measures sequentially from the four stages of reduction, readiness, response, and recovery in order to improve safety management capacity. The case analysis confirms that the 2-4-4R model has applicability and practical value in the identification and governance analysis of university safety risks. It provides a systematic research perspective for the identification and management of safety risks in universities, and is of great significance for promoting the sustainable development of universities. Full article
Show Figures

Figure 1

28 pages, 1387 KB  
Article
An Adaptive Immersive Training Framework for Miner Self-Escape Readiness in Underground Mining Emergencies
by Muhammad Azeem Raza, Samuel Frimpong and Saima Ghazal
Mining 2026, 6(1), 22; https://doi.org/10.3390/mining6010022 - 16 Mar 2026
Viewed by 222
Abstract
Underground mining environments are complex and hazardous operations where emergencies continue to happen. Underground mine emergencies require rapid, high-stakes decision-making under conditions of uncertainty, stress, and limited visibility. Conventional mine emergency training largely relies on instruction-based approaches which provide insufficient exposure to the [...] Read more.
Underground mining environments are complex and hazardous operations where emergencies continue to happen. Underground mine emergencies require rapid, high-stakes decision-making under conditions of uncertainty, stress, and limited visibility. Conventional mine emergency training largely relies on instruction-based approaches which provide insufficient exposure to the cognitive and behavioral demands of real underground emergency situations. There has been an identified need to train miners for knowledge, skills, abilities, and other characteristics (KSAOs). This study proposes an Adaptive Immersive Training Framework (AITF), a cognitively grounded architecture that integrates cognitive task analysis (CTA), KSAOs, and situational awareness assessment for miner self-escape training and readiness. The AITF aligns NIOSH-identified self-escape competencies with immersive training scenarios designed to assess and develop cognitive readiness and decision-making. CTA of historical mine accidents is introduced as a foundational design method for translating accident investigation findings into simulation scenarios and performance metrics. A CTA of 2006 Darby Mine No. 1 explosion is presented as a proof of concept. The proposed framework supports individualized assessment, iterative scenario refinement, and data-driven feedback. The AITF advances miner training toward cognitive preparedness during mine emergencies and provides a foundation for future training systems that leverage digital tools, digital twins, and artificial intelligence for the mines of the future. Full article
Show Figures

Figure 1

26 pages, 10796 KB  
Article
Study on the Damage State and Vulnerability of Twin-Channel Tunnels Under Single-Channel Internal Explosions
by Fengzeng Li, Zhengpeng Li, Liang Li and Li Wang
Buildings 2026, 16(6), 1155; https://doi.org/10.3390/buildings16061155 - 14 Mar 2026
Viewed by 199
Abstract
Tunnels are critical components of transportation networks. Explosions caused by accidents or terrorist attacks can severely damage tunnel linings and even cause structural collapse. This paper develops the validated simulation model for single-channel tunnels into a twin-channel tunnel model. Subsequently, a simulation study [...] Read more.
Tunnels are critical components of transportation networks. Explosions caused by accidents or terrorist attacks can severely damage tunnel linings and even cause structural collapse. This paper develops the validated simulation model for single-channel tunnels into a twin-channel tunnel model. Subsequently, a simulation study investigates the damage state and vulnerability of the twin-channel tunnel under single-sided internal blasting. The results suggest that the supporting effect of the soil can improve the blast resistance of the outer wall of the tunnel. An explosion within a single channel can induce changes in the relative bearing capacity of the twin-channel lining. Under the influence of earth pressure, the relative bearing capacity of the twin-channel lining is further weakened, thereby affecting the overall failure state of the tunnel. Longitudinal plastic strain is primarily distributed at the ends and center of walls and floors, and it spreads as the charge mass increases. The charge location has a significant impact on the damage state of the outside walls of the uncharged channel of the tunnel. Placing explosives on tunnel walls will increase the damage level of the twin-channel tunnel. When the charge weight exceeds 1000 kg and 3000 kg, respectively, the exceedance probability for minor damage and severe damage to the tunnel approaches 1. The strengthening of the blast protection level of the center wall is the key to preventing tunnel collapse. Full article
(This article belongs to the Section Building Structures)
Show Figures

Graphical abstract

19 pages, 3062 KB  
Article
Quantitative Inherent Safety Assessment of Crude Palm Oil Production Using the NuDIST Methodology
by Sofía García-Maza, Segundo Rojas-Flores and Ángel Darío González-Delgado
Sustainability 2026, 18(4), 1787; https://doi.org/10.3390/su18041787 - 10 Feb 2026
Viewed by 285
Abstract
Crude palm oil (CPO) is the most widely consumed vegetable oil globally due to its high agricultural productivity and its increasing use in the food and energy sectors. However, its production process involves intensive operations, severe temperature and pressure conditions, and work environments [...] Read more.
Crude palm oil (CPO) is the most widely consumed vegetable oil globally due to its high agricultural productivity and its increasing use in the food and energy sectors. However, its production process involves intensive operations, severe temperature and pressure conditions, and work environments that increase the risk of industrial accidents, highlighting the need for rigorous process safety assessments from the early design stages. Traditionally, these analyses have relied on inherent safety indices, which, while allowing for quick comparisons, have limitations related to subjectivity and the simplification of complex phenomena. In this context, the present study aims to evaluate the inherent safety of the CPO production process using the Numerical Descriptive Inherent Safety Technique (NuDIST), a quantitative approach based on logistic functions. The methodology considers chemical safety parameters—flammability, explosiveness, toxicity, and reactivity—and process safety parameters—temperature, pressure, heat of reaction, and process inventory—applied to an industrial process with a capacity of 30 t/h of fresh fruit bunches (FFB). The results indicate that linoleic acid is the substance that contributes most to chemical safety, with a Chemical Safety Total Score (CSTS) of 26.14, while process inventory dominates process safety, reaching a Process Safety Total Score (PSTS) of 101.95. The total NuDIST score obtained was 128.09, demonstrating that the process risks are mainly associated with operating conditions rather than the hazards of the substances. Comparisons with other industrial systems reveal that CPO extraction is inherently safer than processes such as chitosan production from shrimp exoskeletons and six (6) possible routes for methyl methacrylate (MMA) production. Taken together, these findings position NuDIST as a robust and objective tool for strengthening the safe and sustainable design of agro-industrial processes. Full article
Show Figures

Figure 1

15 pages, 2511 KB  
Article
The Effect of Ammonia on the Host–Parasite System Tenebrio molitor at Different Temperatures
by Denis Rybalka and Viktor Brygadyrenko
Biology 2026, 15(3), 271; https://doi.org/10.3390/biology15030271 - 3 Feb 2026
Viewed by 573
Abstract
Ammonia (NH3) is an environmental pollutant that enters ecosystems as a result of agricultural activities, industrial accidents, leaks of ammonia-based rocket fuel, and explosions at chemical plants. Temperature changes can alter the toxicity of ammonia to invertebrates. This study investigated the [...] Read more.
Ammonia (NH3) is an environmental pollutant that enters ecosystems as a result of agricultural activities, industrial accidents, leaks of ammonia-based rocket fuel, and explosions at chemical plants. Temperature changes can alter the toxicity of ammonia to invertebrates. This study investigated the effect of ammonia on the relationship between Tenebrio molitor Linnaeus, 1758 (Coleoptera: Tenebrionidae) and its parasites at temperatures of 21–23 °C and 26–28 °C. We used 150 T. molitor larvae, which were divided into five groups of ammonia concentrations (0–4000 mg NH3/kg of substrate) at two temperatures (21–23 °C, 26–28 °C). During a 10-day exposure, mortality, body weight changes, and the intensity of parasitic invasion by three species of Gregarina were assessed. The results showed a concentration-dependent effect of ammonia on the physiological state and parasitic systems of T. molitor (body weight changes: p = 2 × 10−16; intensity of parasitic invasion: R2 = 0.13–0.87), while mortality increased from 0% in the control groups to 40–60% at maximum concentration. Contrary to expectations, temperature did not alter the toxicity of ammonia in the studied range of 21–28 °C (all p > 0.18). Parasitological parameters showed higher sensitivity to ammonia stress compared to physiological indicators, forming 4–5 concentration groups versus 2 groups for body weight changes. The observed absence of temperature-dependent changes in ammonia toxicity in the range of 21–28 °C contrasts with the known effects in aquatic invertebrates and may reflect the physiological characteristics of terrestrial insects. The higher sensitivity of parasitological parameters confirms their suitability as indicators of sublethal toxicity for monitoring ammonia pollution in industrial insect breeding systems. Full article
(This article belongs to the Special Issue Feature Papers on Toxicology)
Show Figures

Figure 1

33 pages, 7625 KB  
Article
Software for Hazard Zone Visualization in Case of Fire at Industrial Facility Based on Cellular Automaton Method
by Fares Abu-Abed, Yuri Matveev, Ruslan Fedyakin, Olga Zhironkina and Sergey Zhironkin
Fire 2026, 9(2), 63; https://doi.org/10.3390/fire9020063 - 29 Jan 2026
Viewed by 547
Abstract
Modeling and visualizing zones within the spread of toxic clouds from fires and explosions during accidents at industrial facilities located near residential areas is of high practical value. This tool is critical for the rapid planning of population evacuation measures and emergency response. [...] Read more.
Modeling and visualizing zones within the spread of toxic clouds from fires and explosions during accidents at industrial facilities located near residential areas is of high practical value. This tool is critical for the rapid planning of population evacuation measures and emergency response. Of particular importance is the development of computer software that can quickly model the hazard zone of toxic cloud spread and superimpose it on a terrain map to determine the potential impact on residential areas. This software should be based on a mathematical model that can accurately predict the parameters of the hazard zone both near the industrial facility and beyond it, at a distance of more than 1 km. The objective of this study is to create algorithms for modeling the hazard zone during a fire or explosion at an industrial facility using a cellular automaton method and to develop a software tool for its visualization. The software must display the hazard zone for the population of a nearby residential area on a map in real time, which is necessary for assessing potential harm to residents’ health and in planning their rapid evacuation. To achieve this objective, this article presents a model for determining the boundaries and main parameters of a hazard zone based on the cellular automaton method (frontal and probabilistic). The proposed model takes into account both constants (properties of chemical substances, building parameters, population size, etc.) and variables (the mass of the substance at each explosion and fire, wind speed and direction, air temperature, etc.). The FireSoft III software, developed by the authors and based on the cellular automaton model, provides more rapid calculation of the parameters and delineation of the hazard zone boundaries compared to similar software, which was tested in cases of an ammonia tank explosion and a prolonged fire in a warehouse containing polyvinyl chloride at an enterprise. This makes FireSoft III promising for use in a fire and explosion response at enterprises. Full article
(This article belongs to the Special Issue Advances in Industrial Fire and Urban Fire Research: 3rd Edition)
Show Figures

Figure 1

21 pages, 3188 KB  
Article
Bayesian Network-Based Failure Risk Assessment and Inference Modeling for Biomethane Supply Chain
by Yue Wang, Siqi Wang, Xiaoping Jia and Fang Wang
Safety 2026, 12(1), 9; https://doi.org/10.3390/safety12010009 - 14 Jan 2026
Viewed by 463
Abstract
To identify and evaluate the failure issues in the livestock manure-to-biomethane supply chain, this study employs a Bayesian network approach with three inference analysis methods: diagnostic analysis, sensitivity analysis, and maximum causal chain inference. First, the main hazard categories affecting the failure of [...] Read more.
To identify and evaluate the failure issues in the livestock manure-to-biomethane supply chain, this study employs a Bayesian network approach with three inference analysis methods: diagnostic analysis, sensitivity analysis, and maximum causal chain inference. First, the main hazard categories affecting the failure of the supply chain are identified, establishing risk indicators for feedstock collection, pretreatment, anaerobic digestion, purification and upgrading, transportation, and biomethane end-use. Then, the half-interval method and possibility superiority comparison are used to calculate and rank the severity of related accidents, obtaining the severity ranking of secondary indicators as well as the severity ranking of work items and risk items. Finally, Bayesian forward inference is applied to investigate the failure probability of the supply chain, combined with backward inference to identify the risk factors most likely to cause supply chain failures and trace the formation of failure hazards. The Bayesian sensitivity analysis method is ultimately applied to determine the key hazards affecting supply chain failures and the correlations between accident hazards, followed by validation. The results show that the failure probability of the supply chain through causal inference is approximately 54.76%, indicating relatively high failure risk. The three factors with the highest posterior probabilities are mechanical stirring failure C3 (88.11%), corrosion-induced ammonia leakage poisoning D6, and equipment explosion caused by excessive pressure due to overheating during dehumidification heating D9, which are the hazards most likely to cause failures in the supply chain. Improper operations and the toxicity of related chemicals are key hazards leading to supply chain failures, with the correlation between accident hazards presented as a hazard chain by integrating severity and accident probability, and the key risk points in the supply chain are identified. Full article
Show Figures

Figure 1

23 pages, 3358 KB  
Article
Wild Boar Management and Environmental Degradation: A Matter of Ecophysiology—The Italian Case
by Andrea Mazzatenta
Conservation 2026, 6(1), 9; https://doi.org/10.3390/conservation6010009 - 6 Jan 2026
Viewed by 3301
Abstract
Despite its global distribution, the impacts of wild pigs on the environment are poorly understood. However, wild boar (Sus scrofa) is recognized as a pest species, causes extensive damage to agriculture, biodiversity, and forests, and contributes to motor vehicle accidents. This [...] Read more.
Despite its global distribution, the impacts of wild pigs on the environment are poorly understood. However, wild boar (Sus scrofa) is recognized as a pest species, causes extensive damage to agriculture, biodiversity, and forests, and contributes to motor vehicle accidents. This study investigates the causes and mechanisms underlying the demographic explosion of wild boar in Italy. The analysis is based exclusively on official datasets from Italian governmental institutes, allowing quantitative correlations between population dynamics, culling rates, and economic impacts. By integrating historical data, population biology, reproductive physiology, and chemical communication, the study reveals that anthropogenic pressures, counterintuitively driven by wildlife management practices, have significantly contributed to population growth. A shift from a K-strategy to an r-strategy in reproductive behavior, induced by sustained control pressure, has led to increased birth rates and accelerated expansion. Disruptions in species homeostasis trigger harmful changes in ecosystem structure and functionality, delineating a model of environmental damage. These findings highlight the urgency of adopting an integrated wildlife management approach that combines conservation biology and physiological principles with targeted operational interventions to prevent further degradation affecting both the species and the ecosystem. Full article
Show Figures

Figure 1

23 pages, 4147 KB  
Article
GCEA-YOLO: An Enhanced YOLOv11-Based Network for Smoking Behavior Detection in Oilfield Operation Areas
by Qing Liu, Xiaojing Wan, Yuzhou Sheng, Shuo Wang and Bo Wei
Sensors 2026, 26(1), 103; https://doi.org/10.3390/s26010103 - 23 Dec 2025
Viewed by 861
Abstract
Smoking in oilfield operation areas poses a severe risk of fire and explosion accidents, threatening production safety, workers’ lives, and the surrounding ecological environment. Such behavior represents a typical preventable unsafe human action. Detecting smoking behaviors among oilfield workers can fundamentally prevent such [...] Read more.
Smoking in oilfield operation areas poses a severe risk of fire and explosion accidents, threatening production safety, workers’ lives, and the surrounding ecological environment. Such behavior represents a typical preventable unsafe human action. Detecting smoking behaviors among oilfield workers can fundamentally prevent such safety incidents. To address the challenges of low detection accuracy for small objects and frequent missed or false detections under extreme industrial environments, this paper proposes a GCEA-YOLO network based on YOLOv11 for smoking behavior detection. First, a CSP-EDLAN module is introduced to enhance fine-grained feature learning. Second, to reduce model complexity while preserving critical spatial information, an ADown module is incorporated. Third, an enhanced feature fusion module is integrated to achieve effective multiscale feature aggregation. Finally, an EfficientHead module is employed to generate high-precision and lightweight detection results. The experimental results demonstrate that, compared with YOLOv11n, GCEA-YOLO achieves improvements of 20.8% in precision, 6.9% in recall, and 15.1% in mean average precision (mAP). Overall, GCEA-YOLO significantly outperforms YOLOv11n. Full article
(This article belongs to the Topic AI Sensors and Transducers)
Show Figures

Figure 1

16 pages, 8105 KB  
Article
Research on Optimization of Sealing Process and Explosion Hazard of Railway Auxiliary Tunnels Containing Methane
by Jiaqi Hu, Haoran Hu and Xinghua Zhang
Processes 2025, 13(12), 3987; https://doi.org/10.3390/pr13123987 - 10 Dec 2025
Viewed by 343
Abstract
To ensure the safe operation of railway tunnels and prevent methane disasters in auxiliary tunnels, this paper focuses on the post-construction closure of an auxiliary tunnel (cross tunnel) in a railway tunnel with methane presence. Computational Fluid Dynamics (CFD) simulations were employed to [...] Read more.
To ensure the safe operation of railway tunnels and prevent methane disasters in auxiliary tunnels, this paper focuses on the post-construction closure of an auxiliary tunnel (cross tunnel) in a railway tunnel with methane presence. Computational Fluid Dynamics (CFD) simulations were employed to investigate methane migration and accumulation patterns under different sealing conditions in railway auxiliary tunnels. The optimal auxiliary tunnel end-face closure method was identified. Subsequently, the influences of factors such as tunnel length and methane concentration on the explosion characteristics were analyzed under the optimal closed process conditions. The results show that after methane escapes from the coal seam, it initially accumulates at the tunnel’s roof and then diffuses downward due to the concentration gradient. When the lower end face of the auxiliary tunnel is opened and the upper end face is sealed, the degree of methane enrichment in the tunnel is the lowest and the enrichment speed is the slowest. Under partial methane conditions, the explosion pressure propagated and released more easily within the tunnel, leading to higher peak pressure. As the length of the tunnel increases, the peak pressure of the explosion increases, and the explosion power becomes greater. The overpressure of the explosion shock wave follows a nonlinear relationship with distance and is inversely proportional to the square root of the distance. The findings provide theoretical guidance for the prevention and control of methane-related accidents and disasters. Full article
(This article belongs to the Special Issue Process Engineering: Process Design, Control, and Optimization)
Show Figures

Figure 1

14 pages, 3706 KB  
Article
Study on Leakage and Diffusion Law Under the Combined Laying of Gas Pipelines and Power Channels
by Chenghao Ge, Jie Chen, Minghao Fan, Guoqing Niu, Lin Zhu and Xiaolong Zhao
Fire 2025, 8(12), 454; https://doi.org/10.3390/fire8120454 - 26 Nov 2025
Viewed by 829
Abstract
With the continuous development of the times and the natural gas industry, the number of composite laying between natural gas pipelines and power channels has increased. Once a gas pipeline leaks, it is easy to enter the power channel and cause serious explosion [...] Read more.
With the continuous development of the times and the natural gas industry, the number of composite laying between natural gas pipelines and power channels has increased. Once a gas pipeline leaks, it is easy to enter the power channel and cause serious explosion accidents. This article uses ANSYS/Fluent numerical simulation software to establish a composite laying model for buried gas pipelines and conducts numerical simulation research on gas pipeline leakage, obtaining the leakage laws of gas under different pressure levels, leakage hole diameters, and soil types. The results show that the concentration of gas and leakage entering the power channel increases linearly with the increase in pressure. However, as the pressure continues to increase, the impact on diffusion weakens. It has been demonstrated that an increase in the diameter of the leakage hole results in accelerated diffusion, leading to an increased diffusion rate into the power channel. It is evident that the magnitude of the viscous resistance coefficient and inertial resistance coefficient of the soil directly correlates with the ease with which gas can diffuse within the soil. Full article
(This article belongs to the Special Issue Confined Space Fire Safety and Alternative Fuel Fire Safety)
Show Figures

Figure 1

30 pages, 4107 KB  
Article
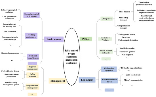
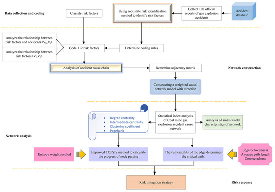
RSRI-Based Modeling of Coal Mine Gas Explosion Accident Causation Networks
by Jingtian Liu, Mantang Wei, Guiwei Zhang, Yingchen Wang, Jiaqing Liu, Xiaoying Wang and Cunyu Zou
Processes 2025, 13(12), 3777; https://doi.org/10.3390/pr13123777 - 22 Nov 2025
Viewed by 672
Abstract
Coal mine gas explosions remain a major occupational hazard, driven by the interaction of multiple risk factors. In this study, a systematic framework was developed for accident causation analysis and prevention by integrating root–state risk identification (RSRI) theory with complex network modeling. An [...] Read more.
Coal mine gas explosions remain a major occupational hazard, driven by the interaction of multiple risk factors. In this study, a systematic framework was developed for accident causation analysis and prevention by integrating root–state risk identification (RSRI) theory with complex network modeling. An analysis of 102 accident reports identified 112 primary risk factors, which were incorporated into a causation network. Nodes were prioritized through entropy-weighted TOPSIS, and edge vulnerability analysis was applied to reveal dominant evolutionary pathways. The results indicate that gas accumulation in the heading face constitutes the most critical direct cause, while insufficient safety supervision is the principal indirect driver. The most hazardous pathway involves inadequate ventilation inspection, reduced air supply, gas accumulation, weak supervision, limited safety training, and unsafe blasting practices. These findings underscore the pivotal role of organizational and behavioral deficiencies in risk propagation. The proposed framework advances current approaches to risk assessment by systematically identifying key factors and critical paths, thereby providing actionable insights for enhancing supervision, strengthening preventive strategies, and reducing catastrophic accidents in coal mines. Full article
(This article belongs to the Section Chemical Processes and Systems)
Show Figures

Figure 1

12 pages, 219 KB  
Proceeding Paper
Use of Machine Learning to Detect Dangerous Level of Coal Mine Methane (CMM) Concentrations During Underground Mining Operations
by Rubeshen Mooroogen and Michael K. Ayomoh
Eng. Proc. 2025, 118(1), 80; https://doi.org/10.3390/ECSA-12-26591 - 7 Nov 2025
Viewed by 374
Abstract
Underground coal mining is considered to be a highly dangerous activity and has been responsible for large amounts of accidents, causing the death of many mine workers. One of the factors responsible for the fatal aspect of underground coal mining is the presence [...] Read more.
Underground coal mining is considered to be a highly dangerous activity and has been responsible for large amounts of accidents, causing the death of many mine workers. One of the factors responsible for the fatal aspect of underground coal mining is the presence and accumulation of toxic gases during underground mining operations. This paper focused its investigation specifically on coal mine methane (CMM), which is released as a result of the extraction of coal and the disturbance inflicted to surrounding rock formations during deep mining operations. Methane is considered a highly dangerous gas as it holds the capacity to cause explosions due to its highly inflammable nature. It can also displace oxygen, which eventually leads to asphyxiation. This research was based on the use of machine learning models to successfully predict dangerous concentrations of methane over the authorized threshold. Those predictions were made from a dataset containing information on the temperature, airflow, humidity, pressure and methane concentration in an underground coal mine. The temperature, airflow, humidity and pressure measurements were recorded by a series of sensors, namely anemometers and component sensors THP2/93. Three machine learning classification models were implemented and compared, with the objective to find the best model to predict and detect dangerous levels of coal mine methane. The models that were investigated included naïve Bayes, logistic regression and artificial neural networks (ANNs). This paper concludes with an engineering decision matrix that illustrates the precision of these models in predicting and detecting dangerous levels of methane concentrations in underground mines. Furthermore, recommendations for capacity improvement towards successfully predicting and detecting dangerous levels of coal mine methane from an artificial intelligence’s perspective are provided. Full article
12 pages, 2144 KB  
Article
Microvascular ALT-Flap Reconstruction for Distal Forearm and Hand Defects: Outcomes and Single-Case Application of a Bone-Anchored Venous Anastomosis
by Adrian Matthias Vater, Matthias Michael Aitzetmüller-Klietz, Philipp Edmund Lamby, Julia Stanger, Rainer Meffert, Karsten Schmidt, Michael Georg Jakubietz and Rafael Gregor Jakubietz
J. Clin. Med. 2025, 14(19), 6807; https://doi.org/10.3390/jcm14196807 - 26 Sep 2025
Viewed by 959
Abstract
Background: Reconstruction of distal forearm and hand soft tissue defects remains a complex surgical challenge due to the functional and aesthetic significance of the region. Several flap options have been established such as the posterior interosseous artery flap (PIA) or temporalis fascia flap [...] Read more.
Background: Reconstruction of distal forearm and hand soft tissue defects remains a complex surgical challenge due to the functional and aesthetic significance of the region. Several flap options have been established such as the posterior interosseous artery flap (PIA) or temporalis fascia flap (TFF), yet the anterolateral thigh flap (ALT) has gained increasing attention for its versatility and favorable risk profile. Methods: We retrospectively analyzed 12 patients (7 males, 5 females; mean age 51.8 years) who underwent free microvascular ALT reconstruction for distal forearm and hand defects between May 2020 and May 2025. Etiologies included infection, chemical burns, explosion injuries, and traffic accidents. The mean defect size was 75.4 cm2, and the average operative time was 217 min. Secondary flap thinning was performed in eight cases. In one patient without available recipient veins, a pedicle vein was anastomosed using a coupler device anchored into a cortical window of the distal radius to establish venous outflow via the bone marrow. Results: All flaps demonstrated complete survival with successful integration. Minor complications included transient venous congestion in one case and superficial wound dehiscence in four cases. Functional outcomes were favorable, with postoperative hand function rated as very good in 10 of 12 patients at follow-up. The bone-anchored venous anastomosis provided effective venous drainage in the salvage case. Conclusions: The free microvascular ALT is a reliable and highly adaptable method for distal forearm and hand reconstruction. It provides excellent soft tissue coverage, allows for secondary contouring, and achieves both functional and aesthetic goals. Furthermore, intraosseous venous anastomosis using a coupler device might represent a novel adjunct that may expand reconstructive options in cases with absent or unusable recipient veins. Full article
(This article belongs to the Special Issue Microsurgery: Current and Future Challenges)
Show Figures

Figure 1

14 pages, 1101 KB  
Article
Telemedicine-Assisted Work-Related Injuries Among Seafarers on Italian-Flagged Ships: A 13-Year Retrospective Study
by Getu Gamo Sagaro and Francesco Amenta
Healthcare 2025, 13(18), 2375; https://doi.org/10.3390/healthcare13182375 - 22 Sep 2025
Cited by 2 | Viewed by 938
Abstract
Background: Seafarers are highly susceptible to work-related injuries, which can result in serious consequences or permanent disabilities. Understanding the frequency and characteristics of occupational injuries is crucial for developing effective prevention strategies and identifying their underlying patterns and causes. This study aimed [...] Read more.
Background: Seafarers are highly susceptible to work-related injuries, which can result in serious consequences or permanent disabilities. Understanding the frequency and characteristics of occupational injuries is crucial for developing effective prevention strategies and identifying their underlying patterns and causes. This study aimed to determine the frequency and characteristics of telemedicine-assisted work-related injuries among seafarers on board Italian-flagged vessels. Methods: A retrospective descriptive study was conducted to analyze occupational injuries using medical data recorded in the Centro Internazionale Radio Medico (C.I.R.M.) database from 1 January 2010 to 31 December 2022. Injuries in the database were coded according to the 10th revision of the International Classification of Diseases (ICD-10) by the World Health Organization (WHO). Variables extracted from the database included injury type, seafarers’ age, rank, nationality, worksite, gender, date of injury, affected body region, clinical outcomes, and other demographic and occupational characteristics. Injury frequency and characteristics (e.g., location, type, and cause) were analyzed and stratified by seafarers’ rank and worksite groups. Results: The analysis included 793 seafarers who sustained injuries. Their average age was 39.15 ± 10.49 years (range: 21 to 70 years). Deck ratings and engine officers accounted for 27.9% and 20% of those who claimed injuries, respectively. 39.2% of injured seafarers were aged between 30 and 40 years. In terms of affected body parts, the most reported injuries were to the hand/wrist (33.3%), followed by the knee/lower legs (21%), and the head/eye (19%). Open wounds (38%) and burns/abrasions (14%) were the most common types of injury. Slips/falls (32%), burns/explosions (16.6%), and overexertion while lifting or carrying (14.8%) were the leading causes of injury during the study period. Nearly 35% of injuries affected workers on the deck and were due mainly to slips/falls, 19% in the engine room were due to being caught in machinery or equipment, and 32.5% in the catering department were due to burns/explosions. Conclusions: One-third of seafarers who suffered work-related injuries sustained hand and/or wrist injuries, with slips/falls being a significant cause. The results of this study emphasize the need for preventative measures in the marine sector, particularly to reduce risks associated with slips and falls, overexertion, and other injury-causing factors. Campaigns for the larger use of protective equipment are desirable to reduce occupational accidents at sea and provide better health protection for seafarers. Full article
Show Figures

Figure 1

Back to TopTop