Abstract
Coal mine gas explosions remain a major occupational hazard, driven by the interaction of multiple risk factors. In this study, a systematic framework was developed for accident causation analysis and prevention by integrating root–state risk identification (RSRI) theory with complex network modeling. An analysis of 102 accident reports identified 112 primary risk factors, which were incorporated into a causation network. Nodes were prioritized through entropy-weighted TOPSIS, and edge vulnerability analysis was applied to reveal dominant evolutionary pathways. The results indicate that gas accumulation in the heading face constitutes the most critical direct cause, while insufficient safety supervision is the principal indirect driver. The most hazardous pathway involves inadequate ventilation inspection, reduced air supply, gas accumulation, weak supervision, limited safety training, and unsafe blasting practices. These findings underscore the pivotal role of organizational and behavioral deficiencies in risk propagation. The proposed framework advances current approaches to risk assessment by systematically identifying key factors and critical paths, thereby providing actionable insights for enhancing supervision, strengthening preventive strategies, and reducing catastrophic accidents in coal mines.
1. Introduction
As a globally important source of energy, coal plays an irreplaceable role in the economic development of many countries [1]. However, underground coal mining is usually carried out under high-risk and complex environmental conditions and involves many major risks, such as fire, explosion, toxic gas leakage, mine collapse, and water seepage [2]. Although the frequency of coal mine gas explosions is relatively low, they are particularly destructive, often leading to mass deaths and serious property losses [3]. Therefore, gas-related accidents have always been the focus of attention in the field of mine safety. From a global perspective, the risk of gas explosion is a prominent safety hazard in the coal industry. In European countries that still maintain large-scale coal mining activities (such as Poland), research shows that gas and coal dust disasters occur due to many key factors, such as mining, transportation, and coal preparation, and have strong systematic characteristics [4]. Similarly, in mine accidents in Pakistan, mine collapse and gas explosion accounted for about 80% of all deaths [5], indicating that the risk level is extremely high. Coal has remained the primary source of energy in China for decades, as the country leads the world in both coal production and consumption. According to 2019 statistics, China’s coal consumption accounts for 56.6% of the country’s total fossil energy consumption [6], indicating that the coal-dominated energy structure will continue for a long time to come [7]. However, the coal industry has the typical characteristics of high labor intensity, complex working environments, and high accident rates. Coal mine safety has always been the core problem restricting the high-quality development of the industry [8]. Coal mine accidents have occurred frequently over the years; official data from the Ministry of Emergency Management of the People’s Republic of China show that gas explosions account for nearly 70% of coal mine accidents involving more than 10 deaths, establishing them as the dominant cause of serious incidents. Gas explosion is the biggest killer that threatens the safety of coal mining. It not only causes serious casualties and huge economic losses but also leads to a series of negative social effects [9]. As shown in Figure 1, from 2000 to 2024, a total of 3542 gas explosion accidents occurred in China, accounting for 20.7% of the total number of accidents. However, the number of deaths accounted for 39.4% of the total, ranking first. It is therefore urgently necessary to explore the causes of accidents and propose effective risk mitigation methods. In recent years, the introduction of intelligent technology into mining has achieved remarkable results in reducing labor intensity, improving operation efficiency, and strengthening safety guarantees. The coal mine accident rate and death toll have decreased significantly [10]. In 2019, the death rate per million tons of coal mines in China (DRPMT) fell below 0.1 for the first time [11] (the specific data are shown in Figure 2). Although the application of intelligent technologies has significantly improved the safety level of coal mine operations, statistics indicate that three major coal mine gas explosion accidents occurred in China in 2023, resulting in 47 fatalities [12]. This reality highlights the fact that accident prevention remains a core challenge in ensuring coal mine safety.
Figure 1.
Statistics of accidents in coal mines in China from 2000 to 2024.
Figure 2.
Statistics of death toll and DRPMT in coal mine accidents from 2000 to 2024.
A systematic summary and analysis of the causes of historical accidents can provide valuable insights and effective support for developing preventive strategies. The researchers in [13] statistically examined coal mine accidents in China between 2018 and 2022, analyzing their patterns, causal factors, and relative significance. The results show that the incidence of general accidents in coal mines is the highest, and human factors are the main causes of accidents. In [14], GIS spatial analysis and rescaled range analysis were used to comprehensively reveal the spatial and temporal distribution characteristics and evolution rules of coal mine accidents based on 2269 survey reports in China from 2005 to 2022. These macro-level statistical analyses reveal the general rules of coal mine accidents. However, they often fail to provide an in-depth understanding of the mechanisms and evolution of accidents, which limits their effectiveness in accident prevention. Therefore, some researchers began to seek quantitative methods for use in specific situations, aiming to make up for the shortcomings of macro analysis in revealing the mechanism of accidents. The authors of [15] proposed a risk assessment method based on management supervision, risk tree (MORT), and energy release theory. This method provides a quantitative multi-dimensional risk analysis framework for coal mine water inrush accidents. In [16], the relationships between risk factors were analyzed using risk coupling theory from macro, meso, and micro levels. The researchers constructed a multi-factor coupling risk assessment model for gas explosions based on the C-OWA operator and interaction matrix. These studies have promoted the development of a quantitative risk analysis framework. Nevertheless, they are biased towards post hoc analysis and focus primarily on accident results. Risk management should not be implemented only after injury or damage occurs; instead, it should focus on training, processes, and systematization to address potential future risks. Effective risk management begins with accurate identification, which forms its foundational step. In the mining sector, both managers and workers must recognize potential hazards in their operational settings to minimize the likelihood of accidents.
Therefore, a systematic approach is essential to identify and analyze the underlying mechanisms of accidents, as well as to trace their root cause. Accident causal models such as the 2–4 model [17], HFACS [18], and STAMP [19] are widely used. In [20], the 2–4 model was applied to a coal mine gas explosion accident, revealing the evolution process of gas explosions and the interactions among multiple contributing factors. The researchers in [21] employed an improved HFACS model to classify 29 human factors across the supervisory, managerial, and operational levels, and further validated the clustering of these factors using complex network analysis. A STAMP-Game model was proposed in [22] for accident analysis in oil and gas storage and transportation systems, aiming to enhance the safety of existing infrastructures. Although traditional accident causation models have substantially advanced the identification of contributing factors, root cause analysis, and the understanding of causal mechanisms, they still exhibit several limitations. First, large-scale studies on coal mine gas explosions have mainly relied on subjective approaches, such as surveys and the Delphi method, to determine contributing factors. These approaches are often influenced by the researcher’s personal experience and expertise, which can lead to incomplete analytical frameworks or biased information, thereby affecting the reliability of factor identification. Second, most existing models concentrate on human factors, resulting in factor systems that are not sufficiently comprehensive and may overlook critical triggers of accidents. Third, while causal models elucidate the mechanisms of accidents from the perspective of causation, they only provide limited insight into the complex nonlinear interactions among factors and the dynamic evolution of accidents.
Specifically, a more systematic and comprehensive method is needed to identify accident risk factors, determine key incentives, and analyze risk evolution paths, so as to formulate a more efficient prevention strategy for coal mine gas explosion accidents. Based on this, in this paper, an accident cause analysis framework is proposed that combines root–state risk identification (RSRI) theory and complex network theory. Firstly, the RSRI theory is used to systematically analyze 102 accident reports, and 112 risk factors are extracted. The risks are divided into “root risk” and “state risk”. The internal relationship between them is analyzed in depth, and a systematic risk factor framework is constructed according to the four dimensions of unsafe human behavior, unsafe equipment, unsafe environmental conditions, and unsafe management measures. Secondly, based on complex network theory, a directed weighted causal network model of coal mine gas explosion accidents is constructed, and its topological structure is analyzed to reveal the complex interaction between risk factors. Thirdly, to evaluate the overall significance of each node and pinpoint major risk elements, the entropy weight TOPSIS (EW-TOPSIS) approach integrates four network metrics: degree centrality, betweenness centrality, clustering coefficient, and PageRank. Edge vulnerability is determined by the three indices of edge betweenness, average path length, and connectivity to determine the key evolution path. Finally, the causal network simulation reveals the significant impact of key risks and key risk interactions on network complexity. Based on this, a targeted risk mitigation strategy is proposed. The research results provide a more systematic quantitative analysis tool for coal mine safety management to support more scientific risk management and control decisions and reduce the probability of accidents.
2. Materials and Methods
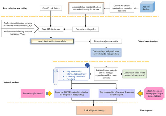
Figure 3 outlines the four steps of this study: data collection and coding, network modeling, network analysis, and proposing risk mitigation strategies. During data preparation and encoding, 102 accident reports were examined through the application of root–state risk identification (RSRI) theory. The extracted risk factors are designated as nodes in the network, and the directed edges represent the determined causal relationship between these factors. In the follow-up stage of the study, a network model of coal mine gas explosion accident causation was established. Through the analysis of the network, the key factors and critical paths were determined. Finally, the network changes were verified after eliminating key factors and paths, and then targeted risk mitigation strategies were proposed.
Figure 3.
The analytical framework of this study.
2.1. Root–State Risk Identification (RSRI) Theory
The theory of root–state risk identification (RSRI) originated from the theory of Root–Hazard Identification (RHRI) [23]. Both have strong continuity in terms of theoretical basis and analytical thinking, and their core differences are mainly reflected in their identification objects: RHRI pays more attention to identifying “hazard sources” that may cause accidents, while RSRI further expands this concept into “risk factors”, extending the identification content from narrow hazard sources to broader systematic risk components. Although both of these models aim to reveal the cause of accidents in essence, RSRI emphasizes the interaction of internal and external factors in the conceptual framework, and divides the identification results into “root risks” and “state risks”, thus building a more structured and hierarchical risk identification system on the basis of the original RHRI. Through this extension, RSRI can make a more comprehensive and forward-looking analysis of potential risks in complex systems.
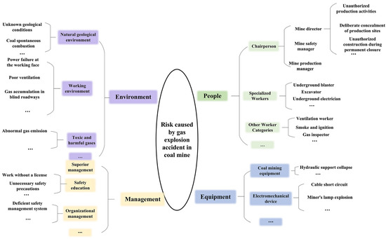
Root–state risk identification (RSRI) theory divides the risks identified from accident reports into root risk and state risk. The root cause risk is the root cause of the accident. These risks are intrinsic to underground coal mining and production processes, regardless of whether they are recognized. They can be categorized into four types: human, equipment, environmental, and managerial risks. Specifically, the fundamental risk caused by people refers to the jobs of coal mining enterprises, such as mine managers, gas miners, and blasting workers. The root risks caused by machines include all mechanical equipment, such as shearers, hydraulic supports, and ventilators. The environment includes the working environment and natural geological conditions, including methane, coal, and groundwater. Fundamental organizational hazards encompass elements such as organizational structure, safety culture, and operational regulations [24,25]. State risk refers to unsafe conditions or behaviors caused by potential hazards that are the direct cause of accidents [26]. For example, human state risk mainly refers to unsafe behaviors, such as the improper installation of ventilators by ventilation workers or non-compliance with gas extraction processes by gas discharge workers. Equipment state risk mainly refers to the unsafe state of equipment, such as machine leakage, mine lamp explosion, or unqualified detonators. Environmental state risk mainly refers to the unsafe state of coal spontaneous combustion, insufficient air volume in the working face, and high gas concentrations in the heading face. Institutional state risks mainly refer to problems within institutions, such as an unreasonable organizational structure or insufficient safety supervision. As a new risk identification method, RSRI has not been widely used in prior research, but it can be used to effectively analyze the objective information of accident reports and classify them reasonably. The researchers in [27] used the root–state identification method to screen and evaluate the risk factors of cold chain logistics, which expanded the scope of the RSRI application.
When the RSRI theory is applied to coal mine gas explosion analysis, a tree structure diagram is constructed from the root risks to illustrate human, equipment, environmental, and managerial factors. Then, each root risk is subdivided to find the corresponding state risk according to the root risk, and the risk system is finally determined. The identification process is shown in Figure 4.
Figure 4.
RSRI-based identification of root risk and state risks.
2.2. Complex Network Construction
Complex networks are widely used to describe diverse systems in nature and society [28]. They reveal the evolutionary processes of interactions among risk factors, explain the collective behavior of complex systems, and clarify the influence of individual elements on the system. Consequently, complex network analysis has been increasingly applied to accident prevention and risk assessment. It is represented as a graph , where denotes the set of nodes in the network, denotes the set of edges in the network [29], and represents the weight of the edge.
According to the descriptions provided in accident investigation reports, the causes of accidents are not independent of each other; rather, there is a causal relationship [30]. A complex network is a topological description of complex systems or objects and can be used as a modeling and analysis method for identifying the correlations between various factors in the system [31]. Complex networks include directed networks and undirected networks. In a directed network, the direction of an edge indicates causality between factors, whereas its weight represents the intensity of this relationship [32]. Different accidents may involve similar causal factors, leading to duplicated edges in the network. The frequency of such repetitions defines the corresponding edge weight. The construction of the directed network is illustrated in Figure 5.
Figure 5.
Directed network construction from accident chains.
Table 1.
The adjacency matrix of the example.
Accordingly, the adjacency matrix forms the basis for constructing a directed weighted network. stands for the quantity of nodes involved in the network, and defines the edge set that connects them:
is the weight of the edge, that is, the frequency of repeated occurrence of causality.
2.3. Causal Network Topology Analysis
In complex network analysis, the characterization of topological features usually depends on a series of statistical indicators, such as degree centrality and betweenness centrality [33]. By applying these indicators, the structural characteristics of the network can be revealed from different dimensions, so as to identify the key risk nodes. Therefore, in this study, four representative network indicators were selected—degree centrality, betweenness centrality, clustering coefficient, and PageRank value—to determine key risk factors. These indicators can comprehensively reflect the local and global characteristics of the network and characterize the connectivity of nodes, the control of information flow, the degree of cohesion of neighborhoods, and the influence of nodes in the overall network.
- (1)
- Degree centrality
The centrality of a node is a significant indicator that quantifies its direct connectivity with other nodes in the network [34]. In the context of coal mine safety, a node with a higher degree centrality represents a risk factor that directly interacts with multiple other hazards, indicating that it should be prioritized for preventive inspection and control. In directed networks, degree centrality is defined as the combined value of in-degree and out-degree, as presented in Equation (2):
and are the node input degree and the node output degree, respectively. is the total number of nodes in the network.
- (2)
- Betweenness centrality
Betweenness centrality is defined as the frequency with which a node appears on geodesic paths between pairs of nodes within the network [34]. This index can identify important nodes that play a role as a bridge in the network, even if their degree centrality is low. In coal mine accident evolution, a node with high betweenness centrality serves as a bridge or key transmission point in the risk propagation chain and should therefore be treated as a critical node for safety monitoring and emergency intervention, as expressed in Equation (3):
is the number of lines passing through node in the shortest path from node to node . is the shortest path number from node to node .
- (3)
- Clustering coefficient
The clustering coefficient reflects the local density of connections among a node and its neighbors [35]. As defined in Equation (4), the greater the value of the clustering coefficient, the closer it is to the surrounding nodes. In the context of coal mine safety, a high clustering coefficient indicates locally concentrated risk factors, suggesting that these regions require enhanced inspection and coordinated management to prevent chain accidents.
is the number of edges actually existing between the neighbors of node ; represents the out-degree of node .
- (4)
- PageRank
Different from degree centrality and betweenness centrality, this method determines the criticality of nodes according to the input/output relationship of nodes [36]. In coal mine safety management, a node with a higher PageRank value indicates a risk factor with strong global influence in the accident evolution process, which should be regarded as a strategic target for system-level risk control and resource allocation.
is the attenuation factor, taking 0.85 [37]; is the out-degree of node ; is the set of all incoming neighbors pointing to node ; and represents the degree of node .
2.4. Node Importance Evaluation Method
Since network indicators highlight different aspects of node significance, a comprehensive assessment is required. The existing literature often uses heuristic methods to sort the multiple centrality values of nodes and form multiple lists. A node is considered important if it appears in the top 5% of at least two lists [38]. However, the heuristic method has certain limitations, such as ambiguity in distinguishing the relative importance of nodes. To address this, the EW-TOPSIS approach is employed in this study to integrate degree centrality, PageRank, betweenness centrality, and clustering coefficient, thereby enhancing the accuracy of node identification and enabling the generation of a comprehensive ranking of node importance.
Key node identification in complex networks can be achieved through EW-TOPSIS, which merges entropy weighting and the TOPSIS decision-making framework. To implement this method for the evaluation matrix with objects and indicators, this process consists of the following main steps.
2.4.1. Entropy Weight Method
As a quantitative approach derived from information entropy principles, the entropy weight method enables integrated evaluation across multiple criteria. It mainly reflects the uncertainty of information by calculating the entropy value of the index so as to determine the weight of each index [39]. The calculation process can be divided into the following steps:
- (1)
- Define the initial decision matrix , in which each element represents the score of object under indicator . The matrix has objects and indicators.
- (2)
- Standardized decision matrix.
- (3)
- Calculate the value of the object under the index as the proportion of the index
- (4)
- Calculate the index entropy . When , ,
- (5)
- Calculate the weight of each indicator ,
2.4.2. TOPSIS
TOPSIS, a classical method in multi-criteria decision-making, ranks alternatives according to how close they are to the ideal solution and how far they are from the negative ideal solution [40]. The specific steps are as follows.
- (1)
- Calculate the weighted standardization matrix. That is, each column of the standardized matrix is multiplied by the corresponding weight.
represents the weighted score of objects on indicator .
- (2)
- Calculate the positive ideal solution and the negative ideal solution . The positive ideal solution is defined as the maximum value of each column in the weighted normalized matrix, whereas the negative ideal solution is defined as the corresponding minimum value.
- (3)
- The Euclidean distance is used to calculate the distance between the object and the positive ideal solution and the negative ideal solution.
- (3)
- Calculate the relative closeness of each decision object.
2.5. Analysis of Key Evolution Path Based on Edge Vulnerability
From the cause network of coal mine gas explosion accidents, it can be seen that the occurrence of accidents is usually the interaction of multiple risk factors, which evolve and accumulate through different paths, eventually leading to accidents. Therefore, from the perspective of the edge of the causal network, in this study, we comprehensively apply the three indicators of edge betweenness, average path length, and connectivity to determine the vulnerability of the edge, and then identify the key evolution path.
- (1)
- Edge betweenness
Edge is characterized by the count of shortest paths traversing it, which reflects the extent of its influence in the coal mine gas explosion accident cause network [41]. If a certain edge is removed, the larger the value of is, the more significant the contribution of edge to risk evolution is, and the easier it is to cause accidents.
- (2)
- Average path length
This is used to represent the evolution speed of coal mine gas explosion accidents in the network [42]. The influence of each side on the accident evolution is determined by comparing the change in after removing some edges in the network. If a certain edge is removed, the larger the value of is, the more significant the effect of edge on risk evolution is, and the easier it is to cause accidents.
denotes the number of edges in the shortest path from node to node ; means that only those node pairs with the shortest path are considered—that is, node to node are reachable.
- (3)
- Connectedness
Connectedness denotes the ratio of nodes connected to node relative to the total number of nodes in the network, reflecting the stability of the coal mine gas explosion accident evolution network [43]. The larger the value of , the more difficult it is for the accident evolution network to be destroyed. When edge is removed, a smaller value indicates a greater impact of this edge on risk evolution and a higher likelihood of accidents.
- (4)
- Vulnerability of the edge
Edge vulnerability is used to indicate the importance of edge in the network and the degree of influence on the network. Connectivity , average path length and edge betweenness are selected to comprehensively evaluate the vulnerability of edge in the network.
3. Results
3.1. Dataset
The purpose of studying the mechanism of accident occurrence is to explain the mechanism of accident occurrence and provide a reference for risk assessment and accident analysis. Most existing research uses the accident causal model for analysis. The accident causal theory provides theoretical support for this model. It is a fundamental theory in safety science and offers a framework for accident analysis and prevention [44]. Therefore, the use of accident causation theory in accident analysis can lead to more scientific results and preventive measures being obtained. By systematically summarizing the experience and lessons of previous accidents, we can enhance the scientificness and pertinence of preventive measures. This, in turn, can further promote the formulation of relevant laws and regulations. It can also contribute to the construction of a risk control mechanism and the dissemination of safety knowledge [45,46,47]. In view of the limited causes of accidents presented by a single accident, it is necessary to rely on the systematic analysis of a large number of accident cases to form comprehensive and systematic information to support decision-making. When the accident sample accumulates to a certain scale, the common cause law can be extracted, which provides a basis for the formulation of effective prevention strategies and the promotion at the industry level [48]. The core of accident cause analysis in coal mines is to identify the root causes of accidents and eliminate potential risks. This provides theoretical support and practical guidance for accident prevention, safety management improvement, and the future optimization of the working environment.
A total of 102 coal mine gas accident investigation reports published by the official website of the National Mine Safety Supervision Bureau (NMSA) were collected for this study. These reports were publicly released from 2000 to 2024, and the accident levels were major accidents and catastrophic accidents. Only reports that clearly identified the accident type as a gas explosion, contained a complete description of the cause, and were officially approved and archived by the NMSA were included in the dataset. This selection process ensures the comparability and reliability of the data used in this study. See Table 2 for accident classification.
Table 2.
Accident grade classification.
3.2. Risk Factor Identification
In this study, risk is defined as a source or state that may cause injury or loss. Risk can be tangible or intangible. In this study, the root–state risk identification method was used to draw the risk structure diagram of coal mine gas explosion accidents layer by layer from the 102 accident reports collected. The fundamental risks and state risks from people, equipment, environment, and management were organized, and a total of 112 factors (except for accident nodes) were obtained, as shown in Figure 6.
Figure 6.
RSRI-based framework for identifying gas-explosion risks.
Although all reports are official reports published by the State Administration of Mine Safety, due to differences in the completeness and document standards of reports in different years, some deviations may be introduced in the process of factor extraction. To minimize this impact, only those reports containing complete accident cause reports were included in the dataset. The robustness and reliability of the extracted data were ensured by cross-checking the causality of multiple reports. In addition, we independently reviewed the extracted factors to ensure their completeness, internal consistency, and representativeness in describing the causes of gas explosion accidents. After examination, the identified factor set reached theoretical saturation. The risk factors were divided into four categories: unsafe human behavior, unsafe state of equipment, unsafe environmental factors, and unsafe management measures. The specific risk factors are shown in Table 3, Table 4, Table 5 and Table 6.
Table 3.
Unsafe human behavior.
Table 4.
Unsafe state of equipment.
Table 5.
Unsafe factors in the environment.
Table 6.
Unsafe management measures.
3.3. Coal Mine Gas Explosion Accident Causation Network Model
3.3.1. Network Model Construction
Each of the 112 risk factors identified using the RSRI theory was regarded as an independent element involved in the causation mechanism of gas explosion accidents. Accordingly, each factor was modeled as a node to represent its potential role as a cause or consequence in the accident evolution process. Directed edges were established based on causal relationships extracted from historical accident reports, where the edge direction indicates the “cause–effect” relationship between two factors. The arrow points to the result, and the tail indicates the reason. The edge weight corresponds to the frequency of repeated occurrence of each causal link across multiple accident cases [32,49]. Factors belonging to the same category were assigned distinct colors (People: purple; Equipment: green; Environment: blue; Management: orange), while the accident node (AC01) was highlighted in dark green. The node size reflects its degree centrality, indicating the number of direct causal connections of each factor.
As shown in Figure 7, a directed weighted network with 113 nodes (including an accident node) and 341 edges was constructed by using Gephi (version 10.1) The network presents a dense core structure centered on nodes EN17, EN08, and MA06, showing the highest degree of centrality, indicating that gas accumulation in the heading face, insufficient air volume in the working face, and inadequate safety management play a key role in accident evolution.
Figure 7.
Causal network of risk factors for coal-mine gas explosions.
3.3.2. Node Network Model
The small-world network model was originally proposed in [35]. The small-world characteristics of complex networks have a short average path length (no more than 10) and a high clustering coefficient (no less than 0.1) [50]. In order to further analyze the network properties, according to the definition of small world [51], we used Python’s NetworkX (version 3.4) library to create a random network with the same vertices and edges. As shown in Table 7, through comparison, it can be seen that the causal network has an average path length similar to the random network and a relatively high clustering coefficient, showing obvious small-world network characteristics.
Table 7.
Comparison of the causation network and the random network.
The average degree of the causal network calculated by Gephi is 3.018, indicating that each node is related to 3–4 risk factors. The results of out-degree, in-degree, and total degree of nodes with degrees greater than 3 are shown in Figure 8a. The results show that, except for accident node AC01, the degrees of PE03 (illegal organization of production), EN08 (insufficient air volume in the working face), EN17 (gas accumulation in the heading face), and MA06 (insufficient safety supervision) are relatively high, indicating that they have a strong direct influence on the network. The intermediary centrality (Figure 8c) and PageRank value (Figure 8d) of the two risk factors, PE28 (illegal blasting operation) and EN17 (gas accumulation in the heading face), are higher in the network, indicating that they have a strong influence on the process of risk evolution and play a key role in the process of accident risk evolution. Most of the accident evolution paths pass through these nodes. Therefore, cutting off the connection between these nodes and other nodes can effectively suppress the spread of accident risk. Figure 8b shows that the clustering coefficient of PE07 (insufficient management of enclosed fire zones) is the highest, reaching 1. This indicates that if closed fire area management is not in place, its impact will quickly spread to the adjacent nodes, forming a locally concentrated risk outbreak. Due to poor ventilation, the closed area is prone to gas accumulation. If an open fire occurs in a closed area, it will quickly detonate the gas in this area, resulting in the rapid onset of an accident. In addition, some nodes are at the forefront of PageRank ranking, especially gas accumulation in the heading face (EN17), which shows that the information transmission efficiency in the network is more prominent. Other nodes give greater weight to the information transmission of EN17, and EN17 has a higher frequency of occurrence in the accident evolution pathway. In short, controlling these key risk factors plays a vital role in blocking the evolution of risk and reducing the frequency of accidents. The betweenness centrality (Figure 8c) and PageRank value (Figure 8d) of two risk factors, PE28 (illegal blasting operation) and EN17 (gas accumulation in the heading face), are high in the network. It can be inferred that these factors exert considerable influence over risk communication and accident formation, thereby warranting heightened attention and proactive control measures.
Figure 8.
Statistical distributions of network indicators for the coal mine gas explosion accident causation network: (a) degree centrality; (b) clustering coefficient; (c) betweenness centrality; (d) PageRank value.
Considering the positive correlations between degree centrality, betweenness centrality, clustering coefficient, PageRank value, and node importance, the EW-TOPSIS method was used to calculate the node importance. Table 8 gives the entropy value and weight of the four indicators. Information entropy reflects the amount of information or uncertainty of an index. A higher information entropy value indicates greater dispersion in the index data, leading to increased system uncertainty. As a result, the impact on decision-making decreases, and the weight assigned to the index becomes smaller [39]. The weight of mediating centrality is the highest, and the degree is the lowest, indicating that the degree distribution of factors is more dispersed. Among the four indicators, the intermediary centrality weight accounts for the highest proportion and has the greatest impact on decision-making.
Table 8.
Information entropy and the weight of each index obtained using the entropy weight method.
Referring to the research in [52], Table 9 presents the top 20 factors calculated by EW-TOPSIS after excluding accident node AC01. The comprehensive importance analysis shows that risk nodes such as EN17 (gas accumulation in the heading face), MA06 (insufficient safety supervision), and PE07 (insufficient management of enclosed fire zones) have a greater impact on the entire network. Among them, the closeness degree of “gas accumulation in the heading face” reaches 0.707, which is the most likely factor to induce accidents. According to statistics from the Ministry of Emergency Management of the People’s Republic of China, most accidents in coal mines are located at the heading face. Gas accumulation in the heading face increases the pressure in the mine, which can trigger a gas outburst and lead to a gas explosion [53]. This aligns with our research conclusion. The lack of safety supervision (MA06) is the most influential indirect factor, and the sustainable development of coal mine safety is significantly correlated with government safety supervision [54].
Table 9.
Proximity of causative network nodes.
Table 9 shows that, among the key risk factors, unsafe human behavior accounts for half of all accidents. The researchers in [13] also point out that human-induced accidents account for 71.6% of all accidents. The root cause lies in the fact that, compared to the controllability of mechanical equipment risk, the unsafe behavior of operators—whether intentional or unintentional—is often associated with significant concealment and randomness. These characteristics make it difficult to fully eliminate such behaviors through conventional technical methods. Reducing unsafe human behaviors requires the development of more effective strategies. Moreover, illegal organization of production (PE03), tampering with safety monitoring data (PE05), insufficient management of enclosed fire zones (PE07), and illegal blasting operations (PE28) are among the top ten key causes of accidents. It is worth noting that the inadequate management of closed fire zones (PE07) has the highest weight in the category of “unsafe human behavior” and should be the focus of prevention and control. In addition, although only insufficient safety supervision (MA06) belongs to the category of “unsafe management measures”, its risk amplification effect through an accident chain reaction is particularly significant. The authors of [55] confirmed that the failure of the regulatory system is a common cause of major accidents in coal mines. Specifically, the efficiency of coal mine safety management shows a significant multi-level attenuation characteristic: while the mine chief is the person legally responsible for safety, the safety responsibility of the middle- and grass-roots managers is generally blurred. This systematic regulatory failure directly leads to the long-term existence of high-risk behaviors such as the illegal organization of production (PE03) and safety data fraud (PE05). The safety risks arising from poor organizational behavior have a significant multiplier effect, thereby increasing the risk of coal mine accidents.
3.3.3. Identification of Key Evolution Paths
The approach used in this study differs from previous literature that only used edge betweenness [52], edge weight [56], key factors [57], and other methods to determine the key risk evolution path. This study comprehensively used edge betweenness, average path length, and connectivity to analyze edge vulnerability. This approach reveals the intermediary role of edges in shortest path transmission. It also reflects the impact of deleting edges on the overall information transmission efficiency and connectivity structure of the network. The analysis aims to improve the accuracy and robustness of key edge identification. Additionally, it provides a more comprehensive evaluation of the contribution of edges to the overall stability and function maintenance of the network. The top 20 ranking results of edge vulnerability calculated by Python are shown in Table 10.
Table 10.
Top 20 edge ranks for vulnerability.
It is found that the connectivity of key nodes and key edges is excellent, and the network transitivity is strong. The relationship between key nodes is studied, and the evolution path of key risks is obtained. The paths with causal relationships were connected from high to low according to the edge vulnerability value, and the risk evolution path was constructed. Figure 9 shows three representative risk evolution paths. The arrows denote the direction of causal propagation along the evolution path. The node colors correspond to four categories of risk factors—unsafe behavior, unsafe equipment states, unsafe environmental conditions, and unsafe management measures. Among them, the highest vulnerability value of the chain is “excavation instead of mining → failure to conduct ventilation inspections as required → insufficient air volume in the working face → gas accumulation in the heading face → insufficient safety supervision → inadequate safety education and training → insufficient safety awareness of workers → illegal blasting operation → open fire → accident”, which is the most critical path for risk evolution. Ventilation conditions are one of the key factors affecting the severity of gas explosions [58]. If mine workers violate the method of excavation and the ventilation manager fails to perform ventilation inspection and maintenance procedures according to the regulations (PE15), this can result in insufficient air volume in the working face (EN08). When mining work is carried out, gas accumulates in the heading face (EN17). However, due to the failure of the higher authorities to effectively implement safety management (MA06), safety education and training are not in place, and the safety knowledge and awareness levels of blasting workers are relatively low. Therefore, workers are prone to serious habitual violations and unsafe practices. If the gas concentration reaches the critical value, a gas explosion will occur [59]. As an example case, workers did not realize that gas accumulation had occurred and were unaware of the importance of early safety preparation work. During preparation, they did not use coal slime to block the blasthole according to the specifications, and violated the “one shot, three inspections” system. The explosion operation (PE28) was carried out in violation of the rules, resulting in an open fire (EQ06), and the accumulated gas exploded. However, an accident is not necessarily due to the initial stage becoming out of control. If there is accumulated gas or a potential ignition source in the working face, an accident may occur rapidly once any stage is out of control. Therefore, every node manager on the critical pathway should be highly valued.
Figure 9.
Key paths of risk evolution in the causal network model.
3.4. Network Simulation with Critical Nodes and Links Removed
The key risks and the role of edges in the network, shown in Table 9 and Table 10, were determined using EW-TOPSIS and edge vulnerability, but their contribution to network complexity is unknown. The researchers in [60] quantified the impact of removing critical nodes and links on risk networks by recalculating density, cohesion, and reachability matrices, demonstrating their strong effect on network complexity. Density and cohesion describe connectivity and complexity at the global level, whereas the reachability matrix reveals node accessibility at the local level. Following [60], simulation was used in this study to analyze the network effects of key risks and the critical evolution path.
Through recalculation, the results show that the new network is simplified to 93 nodes and 139 edges. Because Gephi automatically ignores isolated nodes (the remaining 86 nodes are shown in Figure 10 and compared with Figure 7), the complexity of the network is greatly reduced, and the graph density is reduced from 0.027 to 0.019, a decrease of 29.63%. The accessibility results for the risks are shown in Table 11. Prior to eliminating key risks and interrupting critical evolution paths, 7801 risk-reachable matrices were identified, corresponding to 61.64% of the theoretical maximum (113 × 112 = 12,656). After eliminating key risks, the number reduced to 1979, or 23.13% of the adjusted maximum (93 × 92 = 8556), which is considerably lower than the initial proportion. For the 93 non-key factors, the reachable matrices totaled 4994, which was obtained by subtracting the contributions of key nodes and links from the overall network calculation (6136−75−75−5−75−1−75−75−75−1−5−5−75−75−75−75−75−75−75−75−75 = 4994). The results show that disconnecting the key node factors from other nodes in the network or isolating key nodes hinders the evolution of accident risk to a certain extent [12].
Figure 10.
Causation network of coal-mine gas explosions after removing key risks and paths.
Table 11.
Statistics of accessible quantity before and after risk control.
The simulation results show that removing key nodes or interrupting key evolutionary paths will significantly weaken the structural connectivity of causal networks, indicating that the risk propagation ability of the system is substantially weakened. The decline in structural connectivity means that the number of effective transmission channels of potential risks in the system is significantly reduced, thus inhibiting the chain evolution process caused by multi-factor coupling. Based on this, the simulation results provide quantitative evidence, which shows that intervention for key nodes and key links can obviously enhance the robustness and safety resilience of coal mine accident systems. This discovery also provides an important empirical basis for subsequent safety management strategies.
4. Discussion
4.1. Comparative Analysis with Similar Studies
This study focuses on the risk analysis of coal mine gas explosion accidents, with the aim of proposing a new risk management framework. The comprehensive identification of risk factors is the premise of risk management, which provides the necessary basis for subsequent risk analysis and processing. On this basis, eliminating key risk factors has become the primary task of risk management because these factors are closely related to many potential risks and can easily lead to accidents. Previous studies found that the failure to detect gas or leakages in time [61], illegal live work [62], etc., are important risk factors for gas explosion accidents. However, this study found that due to the particularity of the condition of coal mine gas explosion accidents, the lack of air volume in the working face leads to an increase in gas concentration [63], resulting in gas accumulation in the heading face; this represents an ignition source in the environment, which is the most direct cause of accidents [64]. The lack of closed fire zone management (PE07) is also one of the most important causes of accidents. The reason for this is that, compared with electric sparks and explosion sparks, open fire is more likely to reach the explosion limit because its ignition induction period is shorter, and the flame may flow downwind to other areas, causing secondary explosions. Gas explosions often release a large number of toxic gases. This can lead to employee coma, increased difficulty in search and rescue, and more casualties. In addition, insufficient safety supervision (MA06) obviously increases the likelihood of accidents. Previous research [65] has also proven the importance of organizational management factors. Leaders must enhance safety awareness and increase the intensity and frequency of safety training. Unsafe behaviors exhibited by production personnel are strongly influenced by limited safety awareness, inadequate knowledge and skill sets, and a lack of systematic safety training [66]. Unsafe behavior greatly increases the frequency of accidents. Despite the rapid advancement of intelligent coal mining technologies, underground workers—particularly in small and medium-sized mines—often have limited educational backgrounds. Coupled with insufficient investment in safety training, this leads to a lack of awareness of potential dangers and the failure of workers to comply with safety regulations. For example, illegal blasting operations carried out by blasters (PE28) have been identified as a major contributor to gas explosion incidents [67]. Illegal blasting may produce blasting sparks that can easily cause open flames [68], a finding that is consistent with our research conclusions. However, if the “one shot, three inspections” and “three-person chain” system is implemented before blasting, the accumulation of ignition sources can be greatly reduced. Due to the generally low educational background of coal miners, it will take time to strictly implement this system. However, raising the educational requirements of workers may cause a shortage of labor for a period of time. The most effective means to control this risk is to carry out safety training regularly, conduct assessments as required, implement a reward and punishment system, and improve workers’ safety awareness.
It is worth noting that although previous studies rarely considered security monitoring data falsification (PE05) to be a direct risk factor, this behavior may pose a serious threat to coal mine safety. This is because coal mine regulatory agencies rely on the information and data provided by the head of the mine. However, since the head of the mine has more direct control over the actual operation of the mine, they may deliberately and fraudulently conceal or tamper with safety data to evade supervision [69], meaning that the regulatory agency does not have full details of the real situation of the mine. Information asymmetry may lead to the failure of regulatory agencies to identify potential security risks in a timely manner, thus missing opportunities for prevention and intervention. Such information asymmetry and data fraud often lead to coal mine accidents. The illegal organization of production (PE03) is another risk that is often overlooked. Li et al. [9] mentioned this risk, but it was not regarded as a key factor, and the study focused more on elimination. In fact, the illegal organization of production is a frequent contributor to accidents. It is concerning that 15 out of 25 major accidents in 2019 were associated with illegal mining activities, including over-level mining, the unauthorized resumption of work during shutdown, cross-border mining, and production subcontracting. Illegal production activities are often accompanied by risky behaviors such as cross-boundary mining to evade supervision, making it difficult for coal mine regulatory authorities to conduct routine safety inspections in cross-boundary areas. As a result, miners may remain unaware of existing but undetected hazards during mining operations, which increases the risk of accidents. The unauthorized resumption of work during shutdown is another key factor for such accidents. If a coal mine exceeds production requirements or its equipment is unsuitable, the safety supervision department imposes shutdown requirements, but the mine manager often disregards this instruction. Resuming production without authorization significantly elevates the risk of accidents. In order to curb the emergence of such violations, law enforcement should be strengthened, and the penalties should be increased.
4.2. Risk Amelioration Strategy
The key factors determined by the accident cause network analysis include unsafe human behavior (PE07, PE03, PE05, PE28, PE52, PE53, PE19, PE48, PE34, and PE15), unsafe equipment (EQ20, EQ06, and EQ04), unsafe environmental conditions (EN17, EN12, EN18, EN22, and EN10), and unsafe management measures (MA06). The evolution path with the highest vulnerability is “PE36 → PE15 → EN08 → EN17 → MA06 → MA04 → PE46 → PE28 → EQ06 → AC01”. Obviously, the key risk evolution path is the dynamic evolution process in which the key risk factors are excited by and coupled with each other, eventually leading to the occurrence of gas explosion accidents. Therefore, for accident prevention and process safety management, the control of key risk factors is an important part of preventing accidents. If key risk factors are not promptly controlled, the associated risks may rapidly propagate to adjacent nodes, forming a risk evolution pathway that can ultimately result in accidents. The effective mitigation of these critical risk factors requires the implementation of targeted preventive or corrective measures to address potential problems before they materialize, thereby reducing the likelihood of accidents [70]. Furthermore, risk control strategies should be tailored to the severity of individual risk factors to ensure the safety and stability of the coal mine system while achieving optimal resource allocation [71,72]. For high-risk factors, the most stringent preventive and control measures should be implemented. Moreover, given the specific conditions associated with coal mine gas explosion accidents, organizational safety management should prioritize the prevention of direct triggers, such as gas accumulation and open flames, which may initiate these accidents. In response to high-risk factors such as gas accumulation in the heading face (EN17), gas accumulation in the goaf (EN12), gas accumulation in the roadway (EN18), open fire (EQ06), and electrical sparks (EQ04), several measures can be implemented. These include the formulation and enforcement of strict safety regulations, strengthening the real-time monitoring of gas concentration and the management of alarm devices, and enhancing on-site inspections and safety checks to identify and immediately correct any issues. At the same time, the gas emission approval process is formulated to ensure that the emission records are traceable and that illegal emission behavior is immediately reported. Combining an effective gas drainage system with real-time gas concentration monitoring ensures that the gas concentration remains within a safe range. In case of abnormalities, emergency ventilation and emission measures are initiated promptly to avoid safety risks caused by gas accumulation. Obvious warning signs are set up in the operation area, and live working and illegal blasting operations are strictly prohibited to prevent accidents caused by electrical sparks and open flames. In addition, due attention should be paid to increasing workers’ safety awareness, reducing unsafe behavior, and providing comprehensive training programs focusing on hazard identification, risk assessment, and emergency response. Proactive safety training includes daily safety exercises and scenario-based testing. This improves staff safety awareness and the ability to respond to emergencies. These measures significantly reduce the likelihood of accidents. Due to the particularity of the coal mine industry, in addition to unified safety training for all employees, it is also crucial to establish a strict pre-operation inspection system for special operators. During electrical maintenance operations, electricians are required to cut off the power supply before the operation and implement the “two-level inspection” system to ensure that the power supply is completely disconnected. Blasting workers must strictly implement the system of “one shot, three inspections” before blasting operations. The strict implementation of rules and regulations plays an important role in reducing accidents. In addition to strengthening safety training, improving safety management levels is also an important measure to reduce accidents. The ongoing reinforcement of safety culture, coupled with active employee engagement in safety education, is essential for improving safety awareness and responsibility across the workforce. Additionally, increased investment in safety infrastructure and incentive-based participation in safety management provide additional support. Collectively, these efforts facilitate proactive accident prevention and contribute to the long-term safety and stability of coal mining operations.
In the process of formulating and implementing risk control measures, it is recommended that enterprises adopt the RSRI (people, equipment, environment, management) risk identification framework to comprehensively and dynamically identify and control the root risk and state risk in coal mines. With the proper allocation of personnel and resources, a comprehensive safety supervision framework can be established. Supporting procedures then ensure effective risk identification, emergency management, and related operations. For improving the overall effectiveness of coal mine safety management, the adoption of a three-tier defense-based risk management mechanism is proposed [73]. This will enhance the overall risk prevention and control ability, as shown in Figure 11. The first line of defense is the formulation of control standards, which are the boundaries of risk control. They specify the boundaries within which risks can be effectively managed, with provisions formulated according to relevant national, industry, and manufacturer standards. The formulation of control standards covers the technical requirements of equipment, personnel, and environment, especially the safety standards in coal mine operational environments, operation processes, and equipment maintenance. For example, the safety code of conduct for operators, design and operation standards for ventilation systems, and requirements for the regular maintenance and repair of equipment should be central to the control standards. These measures ensure that operations are consistently conducted within safety parameters. The second line of defense is control measures, which are clear provisions on the standards and procedures of coal mine safety. These measures aim to ensure that coal mine operations are carried out within the prescribed safety range. If the identified risks do not meet the control standards, they are considered to be uncontrolled, which can easily lead to accidents. A necessary condition for a gas explosion in a coal mine is a gas concentration between 5% and 16%. Therefore, one control measure is to keep the gas concentration below 1%. Another control measure is to ventilate a certain area for up to 30 min before mining to ensure that the gas concentration is within the control standard. In addition, strengthening the safety training of miners is important to ensure that they are proficient in safety operation procedures. Clarifying control measures helps minimize human errors and ensures their effective implementation. Rectification measures are the third line of defense. When identified state risks escalate beyond control, timely corrective actions must be taken to return the system to a stable and safe state. As an example, if the gas concentration rises above the prescribed safety limit, gas detectors are triggered to issue an alarm. Management personnel should immediately lock the over-standard area, open the local ventilator, increase ventilation in the well, and reduce the gas concentration to ensure the safety of the mine environment. In the process of coal mine management, the “three-layer defense line” management system is adopted, which can effectively prevent and control risks at multiple levels. By formulating clear control standards, implementing specific control measures, and taking effective rectification actions in the event of potential safety hazards, the system establishes a multi-level safety protection network. This significantly reduces the risk of major safety accidents, such as gas explosions, during coal mine production, thereby enhancing the overall level of coal mine safety management.
Figure 11.
Three lines of defense risk prevention and control framework.
4.3. Limitations and Prospects
Solid theoretical support for strengthening coal mine safety management and reducing the incidence of gas explosion accidents is provided by this study. It also provides useful insights and references for the application of root–state risk identification methods and complex networks in the field of accident cause analysis. The study has important theoretical value and practical significance, but there are still several limitations. (1) The accident causation problem studied here needs to be based on a large number of accident cases to support accurate decision-making for accident prevention. However, the existing coal mine gas explosion accident reports are not all comprehensive. Some reports only extract limited data and may ignore certain important factors, which hinders the accuracy of the auxiliary decision-making process. (2) Accident case analysis and manual coding are time-consuming, which may reduce efficiency to a certain extent. Although manual coding is feasible with a limited sample, it is challenging to apply it to a large number of accident reports and may introduce subjectivity into the research results. Future research can combine text mining tools and use a combination of qualitative and quantitative factor identification methods to improve the comprehensive efficiency of factor identification. (3) This study is based on accident data from Chinese coal mines, which may limit the generalizability of the results. Nevertheless, the proposed network-based risk analysis framework is constructed from universal topological metrics—degree centrality, betweenness centrality, clustering coefficient, and PageRank—which are not region-specific. Hence, the framework can be adapted to other coal mining systems, such as those in Australia, Poland, and India, with appropriate parameter calibration based on local operational and regulatory conditions. Future research using cross-national datasets, especially from European countries with different safety management practices, could further validate and extend the applicability of the proposed approach.
5. Conclusions
In this study, root–state risk identification (RSRI) theory is combined with complex network theory to construct a directed weighted causal network of coal mine gas explosion accidents. This method effectively bridges qualitative accident analysis and quantitative system modeling, and provides a new perspective for deeply understanding the structural mechanisms behind accident evolution. The proposed framework not only provides theoretical support for the risk assessment of coal mine gas explosion accidents but also lays a foundation for further application and verification in different countries, thus improving its universal applicability. The main conclusions are as follows:
- (1)
- The proposed root–state risk factor identification framework transforms descriptive information in accident reports into a structured causal network, which helps to clarify the direct and indirect relationships between risk factors. This method reduces the subjectivity in traditional accident cause analysis and provides a more complete system-level view.
- (2)
- A causal network model of coal mine gas explosion accidents is constructed, which provides a systematic analysis framework for understanding the formation and evolution of accidents. It reveals the important role of key factors and their paths in accident evolution and emphasizes the importance of identifying high-impact nodes in the early stage of accident propagation. Network simulation further shows that controlling key nodes and key links can significantly reduce system connectivity, which provides a basis for formulating more targeted security intervention measures.
- (3)
- Although the research data were obtained from gas explosion accident reports in China, the causal network construction method itself has strong portability. By adjusting the definition of factors, relationship structure, and weight setting, the framework can be applied to other mine types and complex industrial systems to identify high-risk factors and assist in formulating priority intervention strategies.
This study provides a structured perspective for understanding the systematic risk characteristics of gas explosion accidents and also provides methodological support for improving the pertinence and effectiveness of coal mine safety management. Future research can further expand data sources, explore multi-information source fusion analysis, and evaluate the applicability of this framework in different scenarios.
Author Contributions
Conceptualization, J.L. (Jingtian Liu) and M.W.; methodology, J.L. (Jingtian Liu) and Y.W.; software, J.L. (Jiaqing Liu); validation, J.L. (Jingtian Liu), X.W. and G.Z.; formal analysis, Y.W.; investigation, C.Z.; resources, J.L. (Jingtian Liu); data curation, J.L. (Jingtian Liu); writing—original draft preparation, J.L. (Jingtian Liu); writing—review and editing, Y.W. and J.L. (Jingtian Liu); visualization, J.L. (Jingtian Liu) and G.Z.; supervision, X.W.; project administration, Y.W. and G.Z.; funding acquisition, Y.W. All authors have read and agreed to the published version of the manuscript.
Funding
This work was funded by the Scientific Planning of Culture and Arts and Tourism Research Project of Hebei Province (HB23-YB117), the Planning topic of Philosophy and Social Sciences of Handan City in 2025 (Grant no. 2025408, Grant no. XW2025065).
Data Availability Statement
Data are contained within the article.
Acknowledgments
The authors have reviewed and edited the output and take full responsibility for the content of this publication.
Conflicts of Interest
The authors declare no conflicts of interest.
References
- Yan, D.; Su, F.; Wang, Z.; Chen, Z.; Lei, Y.; Ye, B. Achieving high-quality development in China’s coal-based cities: How heterogeneities green innovation promote carbon emission performance? Environ. Dev. Sustain. 2024, 26, 13921–13941. [Google Scholar] [CrossRef]
- Grozdanovic, M.; Marjanovic, D.; Ilic, M. Framework for ergonomic design of control centres in underground coal mines-A Serbian experience. J. South. Afr. Inst. Min. Metall. 2024, 124, 279–284. [Google Scholar] [CrossRef]
- Zhao, C.; Gao, P.; Ruan, J.; Pu, Y.; Sun, Y.; Cheng, X.; Sun, Y. Research on hotspots and evolutionary trends in coal mine gas prevention. Processes 2024, 12, 1993. [Google Scholar] [CrossRef]
- Lutyński, A.; Lutyński, M. Coal dust and methane as a hazard in coal preparation plants. Appl. Sci. 2024, 14, 11433. [Google Scholar] [CrossRef]
- Shahani, N.M.; Sajid, M.J.; Zheng, X.; Brohi, M.A.; Jiskani, I.M.; Ul Hassan, F. Statistical analysis of fatalities in underground coal mines in Pakistan. Energy Sources Part A Recovery Util. Environ. Eff. 2025, 47, 2189–2204. [Google Scholar] [CrossRef]
- Kao, X.; Liu, Y.; Wang, W.; Wen, Q.; Zhang, P. The pressure of coal consumption on China’s carbon dioxide emissions: A spatial and temporal perspective. Atmos. Pollut. Res. 2024, 15, 102188. [Google Scholar] [CrossRef]
- Zheng, G.; He, Y.; Lu, Z.; Wu, Y. Research on Spatial and Temporal Divergence and Influencing Factors of the Coal Industry Transformation and Development Under Energy Security and Dual-Carbon Target. Sustainability 2025, 17, 2709. [Google Scholar] [CrossRef]
- Xie, X.; Fu, G.; Xue, Y.; Zhao, Z.; Chen, P.; Lu, B.; Jiang, S. Risk prediction and factors risk analysis based on IFOA-GRNN and apriori algorithms: Application of artificial intelligence in accident prevention. Process Saf. Environ. Prot. 2019, 122, 169–184. [Google Scholar] [CrossRef]
- Laryea, A.E.N.; Wan, X.; Qing, G.; Zeng, H. Spontaneous coal combustion, direct and indirect impact on mining in China: A prospective review and proposal of a five-level comprehensive mine safety management structure (5L-CMSMS) coupled with hazard zoning and barrier systems. Combust. Sci. Technol. 2025, 197, 2247–2279. [Google Scholar] [CrossRef]
- Li, X.; Cao, Z.; Xu, Y. Characteristics and trends of coal mine safety development. Energy Sources Part A Recovery Util. Environ. Eff. 2025, 47, 2316–2334. [Google Scholar] [CrossRef]
- Wang, Y.; Fu, G.; Lyu, Q.; Wu, Y.; Jia, Q.; Yang, X.; Li, X. Reform and development of coal mine safety in China: An analysis from government supervision, technical equipment, and miner education. Resour. Policy 2022, 77, 102777. [Google Scholar] [CrossRef]
- Wang, Y.; Fu, G.; Lyu, Q.; Wu, J.; Wu, Y.; Han, M.; Lu, Y.; Xie, X. Accident case-driven study on the causal modeling and prevention strategies of coal-mine gas-explosion accidents: A systematic analysis of coal-mine accidents in China. Resour. Policy 2024, 88, 104425. [Google Scholar] [CrossRef]
- Tian, S.; Wang, Y.; Li, H.; Ma, T.; Mao, J.; Ma, L. Analysis of the causes and safety countermeasures of coal mine accidents: A case study of coal mine accidents in China from 2018 to 2022. Process Saf. Environ. Prot. 2024, 187, 864–875. [Google Scholar] [CrossRef]
- He, Y.; Qin, R. Analysis of the spatial distribution and future trends of coal mine accidents: A case study of coal mine accidents in China from 2005–2022. Spat. Stat. 2024, 63, 100851. [Google Scholar] [CrossRef]
- Wang, D.; Sui, W.; Ranville, J.F. Hazard identification and risk assessment of groundwater inrush from a coal mine: A review. Bull. Eng. Geol. Environ. 2022, 81, 421. [Google Scholar] [CrossRef]
- Guo, H.; Li, S.; Cheng, L. Multi-factor coupling risk assessment method in relation to coal mine gas explosion. J. Loss Prev. Process Ind. 2025, 96, 105648. [Google Scholar] [CrossRef]
- Wu, Y.; Fu, G.; Wu, Z.; Wang, Y.; Xie, X.; Han, M.; Lyu, Q. A popular systemic accident model in China: Theory and applications of 24Model. Saf. Sci. 2023, 159, 106013. [Google Scholar] [CrossRef]
- Wiegmann, D.A.; Shappell, S.A. Human error analysis of commercial aviation accidents: Application of the Human Factors Analysis and Classification system (HFACS). Aviat. Space Environ. Med. 2001, 72, 1006–1016. [Google Scholar]
- Leveson, N. A new accident model for engineering safer systems. Saf. Sci. 2004, 42, 237–270. [Google Scholar] [CrossRef]
- Xia, Q.; Yu, M.; Tan, Y.; Cheng, G.; Zhang, Y.; Wang, H.; Tian, L. A Novel Framework for Roof Accident Causation Analysis Based on Causation Matrix and Bayesian Network Modeling Methods. Appl. Sci. 2025, 15, 11521. [Google Scholar] [CrossRef]
- Miao, D.; Wang, W.; Lv, Y.; Liu, L.; Yao, K.; Sui, X. Research on the classification and control of human factor characteristics of coal mine accidents based on K-Means clustering analysis. Int. J. Ind. Ergon. 2023, 97, 103481. [Google Scholar] [CrossRef]
- Meng, H.; An, X.; Li, D.; Zhao, S.; Zio, E.; Liu, X.; Xing, J. A STAMP-Game model for accident analysis in oil and gas industry. Pet. Sci. 2024, 21, 2154–2167. [Google Scholar] [CrossRef]
- Liu, Q.; Meng, X.; Li, X.; Luo, X. Risk precontrol continuum and risk gradient control in underground coal mining. Process Saf. Environ. Prot. 2019, 129, 210–219. [Google Scholar] [CrossRef]
- Ma, Y.; Allaqtta, M.A. The Impact of Safety Culture, Risk Mitigation, and Sustainability on Business Performance: The Mediating Role of Employee Engagement in Palestinian Small and Medium-Sized Enterprises. Sustainability 2025, 17, 4361. [Google Scholar] [CrossRef]
- Liu, Q.; Li, X. Modeling and evaluation of the safety control capability of coal mine based on system safety. J. Clean. Prod. 2014, 84, 797–802. [Google Scholar] [CrossRef]
- Liu, Q.; Peng, Y.; Li, Z.; Zhao, P.; Qiu, Z. Hazard identification methodology for underground coal mine risk management—Root-State Hazard Identification. Resour. Policy 2021, 72, 102052. [Google Scholar] [CrossRef]
- Wang, Y.; Wang, X.; Zhang, Y.; Geng, X. Research on risk factor filtering and rating of cold chain logistics from the perspective of root-state risk identification. J. Food Sci. 2024, 89, 1599–1615. [Google Scholar] [CrossRef]
- Albert, R.; Barabási, A.-L. Statistical mechanics of complex networks. Rev. Mod. Phys. 2002, 74, 47–97. [Google Scholar] [CrossRef]
- Newman, M. Networks: An Introduction; Oxford University Press: Oxford, UK, 2010. [Google Scholar] [CrossRef]
- Zhou, J.; Xu, W.; Guo, X.; Ding, J. A method for modeling and analysis of directed weighted accident causation network (DWACN). Phys. A Stat. Mech. Appl. 2015, 437, 263–277. [Google Scholar] [CrossRef]
- Zhang, J.; Fu, J.; Hao, H.; Fu, G.; Nie, F.; Zhang, W. Root causes of coal mine accidents: Characteristics of safety culture deficiencies based on accident statistics. Process Saf. Environ. Prot. 2020, 136, 78–91. [Google Scholar] [CrossRef]
- Miao, D.; Wang, W.; Liu, L.; Yao, K.; Sui, X. Coal mine roof accident causation modeling and system reliability research based on directed weighted network. Process Saf. Environ. Prot. 2024, 183, 653–664. [Google Scholar] [CrossRef]
- Zhao, L.; Brika, S.K. Designing Ecological Networks to Foster Regional Economic Sustainability: Source identification in the Longdong Loess Plateau using self-organizing map and complex network theory. Ecol. Model. 2025, 509, 111211. [Google Scholar] [CrossRef]
- Freeman, L.C. Centrality in social networks conceptual clarification. Soc. Netw. 1978, 1, 215–239. [Google Scholar] [CrossRef]
- Watts, D.J.; Strogatz, S.H. Collective dynamics of ‘small-world’ networks. Nature 1998, 393, 440–442. [Google Scholar] [CrossRef] [PubMed]
- Zhang, P.; Wang, T.; Yan, J. PageRank centrality and algorithms for weighted, directed networks. Phys. A Stat. Mech. 2022, 586, 126438. [Google Scholar] [CrossRef]
- Langville, A.N.; Meyer, C.D. Google’s PageRank and Beyond: The Science of Search Engine Rankings; Princeton University Press: Princeton, NJ, USA, 2006. [Google Scholar]
- Bilis, E.I.; Kröger, W.; Nan, C. Performance of Electric Power Systems Under Physical Malicious Attacks. IEEE Syst. J. 2013, 7, 854–865. [Google Scholar] [CrossRef]
- Shannon, C.E. A mathematical theory of communication. Bell Syst. Tech. J. 1948, 27, 379–423. [Google Scholar] [CrossRef]
- Tzeng, G.-H.; Huang, J.-J. Multiple Attribute Decision Making: Methods and Applications; CRC Press: Boca Raton, FL, USA, 2011. [Google Scholar]
- Mishkovski, I.; Biey, M.; Kocarev, L. Vulnerability of complex networks. Commun. Nonlinear Sci. Numer. Simul. 2011, 16, 341–349. [Google Scholar] [CrossRef]
- Kurant, M.; Thiran, P.; Hagmann, P. Error and attack tolerance of layered complex networks. Phys. Rev. E 2007, 76, 026103. [Google Scholar] [CrossRef]
- Chen, H.; Zhang, L.; Ran, L. Vulnerability modeling and assessment in urban transit systems considering disaster chains: A weighted complex network approach. Int. J. Disaster Risk Reduct. 2021, 54, 102033. [Google Scholar] [CrossRef]
- Ge, J.; Xu, K.; Wu, C.; Xu, Q.; Yao, X.; Li, L.; Xu, X.; Sun, E.; Li, J.; Li, X. What is the object of safety science? Saf. Sci. 2019, 118, 907–914. [Google Scholar] [CrossRef]
- Benner, L. Accident data for the Semantic Web. Saf. Sci. 2012, 50, 1431–1437. [Google Scholar] [CrossRef]
- Dechy, N.; Dien, Y.; Funnemark, E.; Roed-Larsen, S.; Stoop, J.; Valvisto, T.; Arellano, A.L.V. Results and lessons learned from the ESReDA’s Accident Investigation Working Group: Introducing article to “Safety Science” special issue on “Industrial Events Investigation”. Saf. Sci. 2012, 50, 1380–1391. [Google Scholar] [CrossRef]
- Li, W.; Zhang, L.; Liang, W. An Accident Causation Analysis and Taxonomy (ACAT) model of complex industrial system from both system safety and control theory perspectives. Saf. Sci. 2017, 92, 94–103. [Google Scholar] [CrossRef]
- Kamil, M.Z.; Khan, F.; Halim, S.Z.; Amyotte, P.; Ahmed, S. A methodical approach for knowledge-based fire and explosion accident likelihood analysis. Process Saf. Environ. Prot. 2023, 170, 339–355. [Google Scholar] [CrossRef]
- Li, Y.; She, Y.; Shi, Y.; Ding, R. Modeling and analysis of open-pit coal mine accident causation based on directed weighted network. Reliab. Eng. Syst. Saf. 2025, 261, 111141. [Google Scholar] [CrossRef]
- Qian, T.; Fu, Z.; Xiao, Y.; Wu, Z.; Wang, J. Quantitatively Measuring Intercity Socioeconomic Linkage and City Structure on Multimodal Path Networks. J. Urban Plan. Dev. 2025, 151, 04025033. [Google Scholar] [CrossRef]
- Humphries, M.D.; Gurney, K. Network ‘small-world-ness’: A quantitative method for determining canonical network equivalence. PLoS ONE 2008, 3, e0002051. [Google Scholar] [CrossRef]
- Yuan, M.; Li, Z.; Li, X.; Luo, X. Managing stakeholder-associated risks and their interactions in the life cycle of prefabricated building projects: A social network analysis approach. J. Clean. Prod. 2021, 323, 129102. [Google Scholar] [CrossRef]
- Tian, C.; Wang, H.; Wang, X.; Wang, T.; Sun, Y.; Wang, Q.; Li, X.; Shi, Z.; Wang, K. Optimization of Blasting Scheme of Gas-Containing Tunnel and Study on the Law of Gas Diffusion and Transportation. Sustainability 2025, 17, 1787. [Google Scholar] [CrossRef]
- Liu, Q.; Li, X.; Qiao, W.; Meng, X.; Li, X.; Shi, T. Analysis of embedded non-safety regulation games in China’s two types of coal mines through safety performance disparity, 1980–2014. Resour. Policy 2017, 51, 265–271. [Google Scholar] [CrossRef]
- Zhang, J.; Zeng, Y.; Reniers, G.; Liu, J. Analysis of the Interaction Mechanism of the Risk Factors of Gas Explosions in Chinese Underground Coal Mines. Int. J. Environ. Res. Public Health 2022, 19, 1002. [Google Scholar] [CrossRef] [PubMed]
- Li, J.; Yang, Z.; He, H.; Guo, C.; Chen, Y.; Zhang, Y. Risk causation analysis and prevention strategy of working fluid systems based on accident data and complex network theory. Reliab. Eng. Syst. Saf. 2024, 252, 110445. [Google Scholar] [CrossRef]
- Wang, Y.; Fu, G.; Lyu, Q.; Chen, Y.; Wu, Y.; Xie, X. Modelling and analysis of unsafe acts in coal mine gas explosion accidents based on network theory. Process Saf. Environ. Prot. 2023, 170, 28–44. [Google Scholar] [CrossRef]
- Ming, J.; Zhang, G.; Yang, D.; Qin, H. Research on Risk Identification of Coal Mine Ventilation Systems Based on HFACS and Apriori Algorithm. Adv. Civ. Eng. 2025, 2025, 9579500. [Google Scholar] [CrossRef]
- Fu, G.; Xie, X.; Jia, Q.; Tong, W.; Ge, Y. Accidents analysis and prevention of coal and gas outburst: Understanding human errors in accidents. Process Saf. Environ. Prot. 2020, 134, 1–23. [Google Scholar] [CrossRef]
- Qin, X.; Li, H.; Mo, Y. Study on establishment and evaluation of risk network in green building projects based on SNA. Tumu Gongcheng Xuebao/China Civ. Eng. J. 2017, 50, 119–131. [Google Scholar]
- Shi, S.; Jiang, B.; Meng, X. Assessment of gas and dust explosion in coal mines by means of fuzzy fault tree analysis. Int. J. Min. Sci. Technol. 2018, 28, 991–998. [Google Scholar] [CrossRef]
- Tong, R.; Yang, Y.; Ma, X.; Zhang, Y.; Li, S.; Yang, H. Risk assessment of Miners’ unsafe behaviors: A case study of gas explosion accidents in coal mine, china. Int. J. Environ. Res. 2019, 16, 1765. [Google Scholar] [CrossRef]
- Kursunoglu, N. Fuzzy multi-criteria decision-making framework for controlling methane explosions in coal mines. Environ. Sci. Pollut. Res. 2024, 31, 9045–9061. [Google Scholar] [CrossRef]
- Wang, L.; Cheng, Y.; Liu, H. An analysis of fatal gas accidents in Chinese coal mines. Saf. Sci. 2014, 62, 107–113. [Google Scholar] [CrossRef]
- Zhang, M.; Li, H.; Xia, H.; Zhang, Q.; Chen, Y.; Liu, Y.; Xu, H. Human factors analysis of coal mine gas accidents based on improved HFACS model. Hum. Factors Ergon. Manuf. Serv. Ind. 2024, 34, 309–324. [Google Scholar] [CrossRef]
- Li, X.; Li, Y.; Yang, C.; Wang, M.; Shi, J.; Zhou, C.; Li, X.; Yuan, J. Analysis of typical unsafe behaviors and common characteristics in accidents: A case study of accidents occurring over the past 3 years in China. Int. J. Occup. Saf. Ergon. 2025, 31, 615–624. [Google Scholar] [CrossRef] [PubMed]
- Zhang, J.; Cliff, D.; Xu, K.; You, G. Focusing on the patterns and characteristics of extraordinarily severe gas explosion accidents in Chinese coal mines. Process Saf. Environ. Prot. 2018, 117, 390–398. [Google Scholar] [CrossRef]
- Yang, L.; Chen, M.; Fan, W. Human factors analysis of a fatal gas explosion on June 13, 2021 in Shiyan City, China. Process Saf. Prog. 2024, 43, 333–345. [Google Scholar] [CrossRef]
- Jia, Q.; Fu, G.; Xie, X.; Xue, Y.; Hu, S. Enhancing accident cause analysis through text classification and accident causation theory: A case study of coal mine gas explosion accidents. Process Saf. Environ. Prot. 2024, 185, 989–1002. [Google Scholar] [CrossRef]
- Zhang, H.; Chen, B.; Zhao, Q.; Yu, J.; Fang, Z. Identification of risk key factors and prevention strategies for collision accidents between merchant and fishing vessels in China waters based on complex network. Ocean Eng. 2024, 307, 118148. [Google Scholar] [CrossRef]
- Tripathy, D.P.; Parida, S.; Khandu, L. Safety Risk Assessment and Risk Prediction in Underground Coal Mines Using Machine Learning Techniques. J. Inst. Eng. India Ser. D 2021, 102, 495–504. [Google Scholar] [CrossRef]
- Yoon, S.; Chang, T.; Chi, S. Developing an Integrated Construction Safety Management System for Accident Prevention. J. Manag. Eng. 2024, 40, 04024051. [Google Scholar] [CrossRef]
- Liu, Q.; Meng, X.; Hassall, M.; Li, X. Accident-causing mechanism in coal mines based on hazards and polarized management. Saf. Sci. 2016, 85, 276–281. [Google Scholar] [CrossRef]
Disclaimer/Publisher’s Note: The statements, opinions and data contained in all publications are solely those of the individual author(s) and contributor(s) and not of MDPI and/or the editor(s). MDPI and/or the editor(s) disclaim responsibility for any injury to people or property resulting from any ideas, methods, instructions or products referred to in the content. |
© 2025 by the authors. Licensee MDPI, Basel, Switzerland. This article is an open access article distributed under the terms and conditions of the Creative Commons Attribution (CC BY) license (https://creativecommons.org/licenses/by/4.0/).










