error_outline You can access the new MDPI.com website here. Explore and share your feedback with us.
 
 
Sign in to use this feature.

Years

Between: -

Subjects

remove_circle_outline
remove_circle_outline
remove_circle_outline
remove_circle_outline
remove_circle_outline
remove_circle_outline
remove_circle_outline
remove_circle_outline
remove_circle_outline

Journals

remove_circle_outline
remove_circle_outline
remove_circle_outline

Article Types

Countries / Regions

Search Results (165)

Search Parameters:
Keywords = dilatation angle

Order results
Result details
Results per page
Select all
Export citation of selected articles as:
22 pages, 6429 KB  
Article
Multi-Scale Experiments and Mechanistic Insights into Hydro-Physical Properties of Saturated Deep-Sea Sediments in the South China Sea
by Yan Feng, Qiunan Chen, Guangping Liu, Xiaocheng Huang, Zengliang Wang, Wei Hu, Bingchu Chen, Shunkai Liu and Xiaodi Xu
Water 2025, 17(24), 3581; https://doi.org/10.3390/w17243581 - 17 Dec 2025
Viewed by 416
Abstract
Deep-sea-resource development and marine engineering represent cutting-edge global research priorities. As a typical deep-sea region in the Western Pacific, the physical–mechanical properties of the South China Sea’s deep-sea sediments have critical implications for regional and global deep-sea engineering design and the safety assessments [...] Read more.
Deep-sea-resource development and marine engineering represent cutting-edge global research priorities. As a typical deep-sea region in the Western Pacific, the physical–mechanical properties of the South China Sea’s deep-sea sediments have critical implications for regional and global deep-sea engineering design and the safety assessments of resource exploitation. However, due to extreme environmental conditions and sampling technology limitations, studies on the mechanical behavior and microstructural control mechanisms of sediments in complex marine environments exceeding 2000 m in depth remain insufficient worldwide, hindering precise engineering design and risk management. This study systematically investigates the physical–mechanical properties, microstructure, and mechanical behavior of intact sediments acquired at a depth of 2060 m in the South China Sea. Through physical property tests, scanning electron microscopy (SEM), energy-dispersive X-ray spectroscopy (EDX), X-ray diffraction (XRD), one-dimensional consolidation, and triaxial shear tests, combined with comparisons with nearshore soft soils and other deep-sea sediments, we acquired the following results: The sediments primarily consist of muscovite, quartz, and calcite. Triaxial shear tests revealed initial dilation followed by shear consolidation, reaching critical conditions with an effective cohesion of 19.58 kPa and an effective internal friction angle of 27.32°. One-dimensional consolidation tests indicated a short principal consolidation time, wherein the consolidation coefficient first decreased under loading before slowly increasing, while the secondary consolidation coefficient stabilized after vertical pressure exceeded 400 kPa. The research results not only provide a direct reference for designing deep-sea engineering projects in the South China Sea, calculating the penetration resistance of deep-sea drilling rigs, and predicting the foundation settlement of offshore wind power but also furnish typical cases and key data support for the study of the mechanical properties of global deep-sea high-organic-matter sediments and engineering applications. Full article
(This article belongs to the Special Issue Advances in Water Related Geotechnical Engineering)
Show Figures

Figure 1

17 pages, 7345 KB  
Article
The Crack Initiation Stress, Crack Damage Stress, and Failure Characteristics of Mudstone Under Seepage Conditions in Different Principal Stress Directions
by Wei Yao, Peng Zhang, Xianqi Zhou, Jin Yu and Yonggang Gou
Water 2025, 17(24), 3519; https://doi.org/10.3390/w17243519 - 12 Dec 2025
Viewed by 396
Abstract
In deep underground engineering projects, the rock mass is frequently subjected to extreme environments characterized by high geostress and high permeation pressure. This makes the rock mass highly prone to disasters such as collapses, significant deformations, and water seepage. Among these factors, the [...] Read more.
In deep underground engineering projects, the rock mass is frequently subjected to extreme environments characterized by high geostress and high permeation pressure. This makes the rock mass highly prone to disasters such as collapses, significant deformations, and water seepage. Among these factors, the direction of seepage plays a critical role. In this study, true triaxial tests were performed to investigate the characteristic stress and failure behaviors of mudstone under seepage conditions in different principal stress directions. The test results indicate that, under permeation pressure (σp), the characteristic stresses are significantly reduced. After TTS-1 shifts to TTS-2, the permeability of the mudstone decreases significantly. A volumetric dilation hysteresis effect of mudstone was discovered. Furthermore, the increase in β1 and decrease in β2 indicate that, after the transition from TTS-1 to TTS-2, the stable crack propagation stage in the mudstone is prolonged, while the unstable crack propagation stage is shortened. In the σ1σ3 plane, after TTS-1 shifts to TTS-2, the change in the included angle between the mudstone fracture surface and the σ1 direction shows a reverse trend with the increase in σp. Full article
(This article belongs to the Section Hydrogeology)
Show Figures

Graphical abstract

22 pages, 16519 KB  
Article
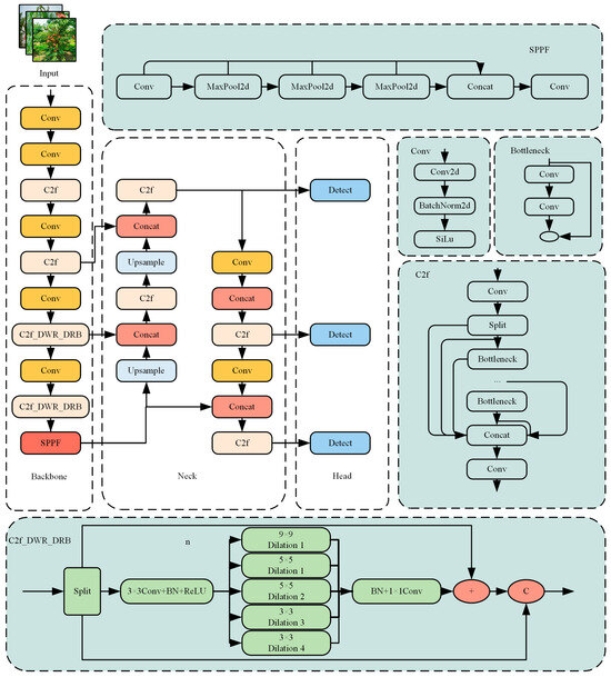
A Flat Peach Bagged Fruits Recognition Approach Based on an Improved YOLOv8n Convolutional Neural Network
by Chen Wang, Xiuru Guo, Chunyue Ma, Guangdi Xu, Yuqi Liu, Xiaochen Cui, Ruimin Wang, Rui Wang, Limo Yang, Xiangzheng Sun, Xuchao Guo, Bo Sun and Zhijun Wang
Horticulturae 2025, 11(11), 1394; https://doi.org/10.3390/horticulturae11111394 - 19 Nov 2025
Viewed by 494
Abstract
An accurate and effective peach recognition algorithm is a key part of automated picking in orchards; however, the current peach recognition algorithms are mainly targeted at bare fruit scenarios and face challenges in recognizing flat peach bagged fruits, based on which this paper [...] Read more.
An accurate and effective peach recognition algorithm is a key part of automated picking in orchards; however, the current peach recognition algorithms are mainly targeted at bare fruit scenarios and face challenges in recognizing flat peach bagged fruits, based on which this paper proposes a model for recognizing and detecting flat peach fruits in complex orchard environments after bagging, namely, YOLOv8n-CDDSh. First, to effectively deal with the problem of the insufficient detection capability of small targets in orchard environments, the dilation-wise residual (DWR) module is introduced to enhance the model’s understanding of semantic information about small target defects. Second, in order to improve the detection ability in complex occlusion scenarios, inspired by the idea of large kernel convolution and cavity convolution in the Dilated Reparam Block (DRB) module, the C2f-DWR-DRB architecture is built to improve the detection ability in occluded target regions. Thirdly, in order to improve the sensitivity and precision of aspect ratio optimization, and to better adapt to the detection scenarios of targets with large differences in shapes, the ShapeIoU loss function is used to improve the fruit localization precision. Finally, we validate the effectiveness of the proposed method through experiments conducted on a self-constructed dataset comprising 1089 samples. The results show that the YOLOv8n-CDDSh model achieves 92.1% precision (P), 91.7% Mean Average Precision (mAP), and a model size of 5.73 MB, with improvements of +1.5 pp (Precision) and +0.5 pp (mAP) over YOLOv8n, respectively. In addition, the detection performance is excellent in actual orchard environments with different light angles, shading conditions, and shooting distances. Meanwhile, YOLOv8n-CDDSh deployed on the edge computing device achieved precision = 87.04%, mAP = 91.71%, and FPS = 37.20, and can also maintain high precision in bagged fruit recognition under extreme weather simulations such as fog and rainstorms, providing theoretical and methodological support for the automated picking of bagged peaches. Full article
(This article belongs to the Section Fruit Production Systems)
Show Figures

Figure 1

21 pages, 6813 KB  
Article
Dilatant Failure States for Drained Triaxial Compression of Some Geomaterials
by Zenon Szypcio, Katarzyna Dołżyk-Szypcio, Katarzyna Gabryś and Wojciech Sas
Materials 2025, 18(22), 5181; https://doi.org/10.3390/ma18225181 - 14 Nov 2025
Viewed by 457
Abstract
The dilatant failure state in the stress ratio–plastic dilatancy relationship is crucial in the frictional state concept. This article presents a methodology for determining the dilatant failure state from the results of drained triaxial compression tests. For geomaterials undergoing dilative behavior during shearing, [...] Read more.
The dilatant failure state in the stress ratio–plastic dilatancy relationship is crucial in the frictional state concept. This article presents a methodology for determining the dilatant failure state from the results of drained triaxial compression tests. For geomaterials undergoing dilative behavior during shearing, the dilatant failure state corresponds to the state of minimum plastic dilatancy. For contractive behavior, the proposed calculation procedure can be used to determine the dilatant failure state. In general, the dilatant failure state and the failure state are different. The points representing dilatant failure states in the stress ratio–plastic dilatancy plane can be approximated by a straight line (dilatant failure state line). Grain crushing and debonding during shearing significantly increase the slope of this line. The intersection of this line with the vertical axis determines the critical frictional state angle for granular materials. The dilatant failure state, with previously defined natural state parameter, allows for the determination of the critical state angle void ratio without physically reaching the critical frictional state. In general, given the fact that the dilatant failure state proceeds the failure state, the stresses and strains in the shearing specimen can be determined more accurately than in the ultimate, critical state. The frictional state concept may be viewed as an extension of the critical state concept developed over fifty years ago. Full article
(This article belongs to the Section Construction and Building Materials)
Show Figures

Figure 1

22 pages, 5248 KB  
Article
Experimental and DEM Study on the Mechanical Behaviors of Sand–Fines Mixtures with Different Fines Contents and Particle Size Ratios
by Kejia Wu, Bing Lv, Hexige Baoyin, Dongsheng Li, Zhouyi Yan, Pengqiang Yu and Yang Liu
Materials 2025, 18(21), 4929; https://doi.org/10.3390/ma18214929 - 28 Oct 2025
Viewed by 714
Abstract
To clarify the regulatory laws of the fines content (FC) and particle size ratio (SR) on the mechanical properties of sand–fines mixtures and reveal the underlying microscopic mechanical mechanisms, this study takes sand–fines mixtures composed of natural river sand [...] Read more.
To clarify the regulatory laws of the fines content (FC) and particle size ratio (SR) on the mechanical properties of sand–fines mixtures and reveal the underlying microscopic mechanical mechanisms, this study takes sand–fines mixtures composed of natural river sand and silt as the research object. It systematically investigates the macro-mechanical behaviors and micro-interaction mechanisms of the mixtures by combining laboratory triaxial tests and discrete element method (DEM) simulations. First, through conducting triaxial drained shear tests on mixtures with three particle size ratios (SR = 9.1, 18.7, and 39.7) under seven fines contents (FC = 0%, 10%, 20%, 30%, 50%, 70%, and 100%), it is found that both the peak friction angle (φps) and critical-state friction angle (φcs) of sand–fines mixtures show a “first increase, then decrease” trend with the increase in FC. The peak inflection points of their variation curves are the threshold fines content related to SR; meanwhile, a fines content below this threshold has an inhibitory effect on dilatancy, while that above this threshold exerts a promotive effect on dilatancy. Subsequently, by exploring the microscopic contact behaviors of sand–fines mixtures, it is observed that, under the fines content corresponding to the highest peak strength, the strong contact network and weak contact network inside the material form an optimal coordination between efficient load-bearing and stable support. This coordination enables the macro-strength of the mixture to reach the peak at this fines content. In addition, by modifying the weight coefficient of fabric anisotropy, a unique linear relationship between the fabric anisotropy of strong contacts and the stress ratio can be established, confirming that the strong contact network plays a core mechanical role in mixtures with different FC values. Full article
Show Figures

Figure 1

19 pages, 3532 KB  
Article
The AMEE-PPI Method to Extract Typical Outcrop Endmembers from GF-5 Hyperspectral Images
by Lin Hu, Jiankai Hu, Shu Gan, Xiping Yuan, Yu Lu, Hailong Zhao and Guang Han
Sensors 2025, 25(19), 6143; https://doi.org/10.3390/s25196143 - 4 Oct 2025
Viewed by 473
Abstract
Mixed pixels remain a central obstacle to reliable endmember extraction from hyperspectral imagery. We present AMEE–PPI, a hybrid method that embeds the Pure Pixel Index (PPI) within morphological structuring elements and propagates spectral purity via dilation/erosion, thereby coupling spatial context with spectral cues [...] Read more.
Mixed pixels remain a central obstacle to reliable endmember extraction from hyperspectral imagery. We present AMEE–PPI, a hybrid method that embeds the Pure Pixel Index (PPI) within morphological structuring elements and propagates spectral purity via dilation/erosion, thereby coupling spatial context with spectral cues while avoiding a user-fixed number of projections. On GaoFen-5 (GF-5) AHSI data from a geologically complex outcrop region, we benchmark AMEE–PPI against four widely used algorithms—PPI, OSP, VCA, and AMEE. The pipeline uses HySime for noise estimation and signal-subspace inference to set the endmember count prior to extraction and applies morphological elements spanning 3 × 3 to 15 × 15 to balance spatial support with local heterogeneity. Quantitatively, AMEE–PPI achieves the lowest spectral angle distance (SAD) for all outcrop types—purple–red: 0.135; yellow–brown: 0.316; gray: 0.191—surpassing the competing methods. It also attains the lowest spectral information divergence (SID)—purple–red: 0.028; yellow–brown: 0.184; gray: 0.055—confirming superior similarity to field reference spectra across materials. Visually, AMEE–PPI avoids the vegetation endmember leakage observed with several baselines on purple–red and gray outcrops, yielding cleaner, more representative endmembers. These results indicate that integrating spatial morphology with spectral purity improves robustness to illumination, mixing, and local variability in GF-5 imagery, with direct benefits for downstream unmixing, classification, and geological interpretation. Full article
(This article belongs to the Section Remote Sensors)
Show Figures

Figure 1

22 pages, 2450 KB  
Article
Insights for the Impacts of Inclined Magnetohydrodynamics, Multiple Slips, and the Weissenberg Number on Micro-Motile Organism Flow: Carreau Hybrid Nanofluid Model
by Sandeep, Pardeep Kumar, Partap Singh Malik and Md Aquib
Symmetry 2025, 17(10), 1601; https://doi.org/10.3390/sym17101601 - 26 Sep 2025
Viewed by 413
Abstract
This study focuses on the analysis of the simultaneous impact of inclined magnetohydrodynamic Carreau hybrid nanofluid flow over a stretching sheet, including microorganisms with the effects of chemical reactions in the presence and absence of slip conditions for dilatant [...] Read more.
This study focuses on the analysis of the simultaneous impact of inclined magnetohydrodynamic Carreau hybrid nanofluid flow over a stretching sheet, including microorganisms with the effects of chemical reactions in the presence and absence of slip conditions for dilatant (n>1.0) and quasi-elastic hybrid nanofluid (n<1.0) limitations. Meanwhile, the transfer of energy is strengthened through the employment of heat sources and bioconvection. The analysis incorporates nonlinear thermal radiation, chemical reactions, and Arrhenius activation energy effects on different profiles. Numerical simulations are conducted using the efficient Bvp5c solver. Motile concentration profiles decrease as the density slip parameter of the motile microbe and Lb increase. The Weissenberg number exhibits a distinct nature depending on the hybrid nanofluid; the velocity profile, skin friction, and Nusselt number fall when (n>1.0) and increase when (n<1.0). For small values of inclination, the 3D surface plot is far the surface, while it is close to the surface for higher values of inclination but has the opposite behavior for the 3D plot of the Nusselt number. A detailed numerical investigation on the effects of important parameters on the thermal, concentration, and motile profiles and the Nusselt number reveals a symmetric pattern of boundary layers at various angles (α). Results are presented through tables, graphs, contour plots, and streamline and surface plots, covering both shear-thinning cases (n<1.0) and shear-thickening cases (n>1.0). Full article
Show Figures

Figure 1

20 pages, 3278 KB  
Article
Evaluation of Operated Dextro-Transposition of Great Arteries Patients in Follow-Up: Comparison of Transthoracic Echocardiography and Cardiac CT Angiography
by Ali Nazım Güzelbağ, İsa Özyılmaz, Demet Kangel, Osman Nuri Bayrak, Hatice Dilek Özcanoğlu, Behzat Tüzün, Ali Can Hatemi, Erkut Öztürk and Serap Baş
Diagnostics 2025, 15(19), 2419; https://doi.org/10.3390/diagnostics15192419 - 23 Sep 2025
Viewed by 921
Abstract
Background: Arterial switch operation (ASO) is the standard surgical treatment for dextro-transposition of great arteries (d-TGA). Long-term complications affecting pulmonary arteries, coronary arteries, and aortic root necessitate detailed surveillance, but the optimal imaging strategy remains undefined. Methods: We retrospectively analyzed 47 patients with [...] Read more.
Background: Arterial switch operation (ASO) is the standard surgical treatment for dextro-transposition of great arteries (d-TGA). Long-term complications affecting pulmonary arteries, coronary arteries, and aortic root necessitate detailed surveillance, but the optimal imaging strategy remains undefined. Methods: We retrospectively analyzed 47 patients with d-TGA who underwent ASO between January 2023 and June 2025 with at least six months postoperative follow-up. All patients underwent both transthoracic echocardiography (TTE) and ECG-gated cardiac CT angiography (CTA). Anatomical measurements, functional parameters, and diagnostic completeness were compared between modalities. Results: Median age at follow-up was 37.2 months. CT detected pulmonary artery stenosis in 31 patients (65.9%) and aortic root dilatation in 31 patients (65.9%). TTE provided incomplete pulmonary artery assessment in 11 patients (23.4%) and incomplete coronary evaluation in 13 patients (27.6%), while CT successfully evaluated all patients (100%). Strong correlation was found between left pulmonary artery bending angle and aortic root dimensions (r = 0.65, p = 0.016), suggesting mechanical interdependence of post-surgical anatomical changes. Median radiation exposure was 2.684 mSv (IQR: 1.5–4.6). During follow-up, 10 patients (21.3%) required cardiovascular interventions, with CT providing complete pre-intervention assessment in all cases. Conclusions: TTE alone is insufficient for complete anatomical assessment following ASO. An integrated imaging approach utilizing TTE for functional assessment and CT for anatomical evaluation optimizes post-ASO surveillance. Full article
(This article belongs to the Special Issue Clinical Diagnosis and Management in Cardiology)
Show Figures

Figure 1

17 pages, 3473 KB  
Article
Lode Angle-Dependent Fracture Mechanisms in Brittle Rock Under 3D Stress Conditions
by Jie Huang, Zhenlong Song, Cheng Huang and Qinming Liang
Appl. Sci. 2025, 15(18), 10200; https://doi.org/10.3390/app151810200 - 18 Sep 2025
Viewed by 710
Abstract
The fracture evolution of brittle rock under 3D stress states remains poorly understood, particularly the role of deviatoric stress symmetry as characterized by the Lode angle (θσ). To address this knowledge gap, we systematically investigated sandstone using a true triaxial [...] Read more.
The fracture evolution of brittle rock under 3D stress states remains poorly understood, particularly the role of deviatoric stress symmetry as characterized by the Lode angle (θσ). To address this knowledge gap, we systematically investigated sandstone using a true triaxial loading apparatus under a constant mean stress (100 MPa) while varying θσ from −30° to +30°, integrated with real-time acoustic emission (AE) monitoring and post-failure X-ray computed tomography. Our results demonstrate a critical linear reduction in peak strength with increasing θσ. This strength reduction is accompanied by a corresponding transition in failure mechanism, from a progressive mode dominated by dilation to an abrupt mode characterized by shear localization. Innovatively, we introduce a novel AE-based parameter (C), derived from the coupled evolution of AE energy and hit rates, which quantifies fracturing intensity in real-time without pre-defined lithological and monitoring scale. Furthermore, digital reconstruction reveals that consistent X-shaped polymodal fault networks are governed by sequential tensile–shear interactions. This key mechanistic insight prompts us to propose a new “deflected shear–tensile hybrid kinked fracture” classification, which more accurately captures the topological complexity of fractures under 3D stresses than conventional monomodal schemes. This study provides fundamental insights into 3D rock fracture mechanics and practical tools for enhancing safety and efficiency in deep geo-engineering. Full article
(This article belongs to the Special Issue Advances and Technologies in Rock Mechanics and Rock Engineering)
Show Figures

Figure 1

26 pages, 1882 KB  
Article
TAT-SARNet: A Transformer-Attentive Two-Stream Soccer Action Recognition Network with Multi-Dimensional Feature Fusion and Hierarchical Temporal Classification
by Abdulrahman Alqarafi and Bassam Almogadwy
Mathematics 2025, 13(18), 3011; https://doi.org/10.3390/math13183011 - 17 Sep 2025
Viewed by 1009
Abstract
(1) Background: Soccer action recognition (SAR) is essential in modern sports analytics, supporting automated performance evaluation, tactical strategy analysis, and detailed player behavior modeling. Although recent advances in deep learning and computer vision have enhanced SAR capabilities, many existing methods remain limited to [...] Read more.
(1) Background: Soccer action recognition (SAR) is essential in modern sports analytics, supporting automated performance evaluation, tactical strategy analysis, and detailed player behavior modeling. Although recent advances in deep learning and computer vision have enhanced SAR capabilities, many existing methods remain limited to coarse-grained classifications, grouping actions into broad categories such as attacking, defending, or goalkeeping. These models often fall short in capturing fine-grained distinctions, contextual nuances, and long-range temporal dependencies. Transformer-based approaches offer potential improvements but are typically constrained by the need for large-scale datasets and high computational demands, limiting their practical applicability. Moreover, current SAR systems frequently encounter difficulties in handling occlusions, background clutter, and variable camera angles, which contribute to misclassifications and reduced accuracy. (2) Methods: To overcome these challenges, we propose TAT-SARNet, a structured framework designed for accurate and fine-grained SAR. The model begins by applying Sparse Dilated Attention (SDA) to emphasize relevant spatial dependencies while mitigating background noise. Refined spatial features are then processed through the Split-Stream Feature Processing Module (SSFPM), which separately extracts appearance-based (RGB) and motion-based (optical flow) features using ResNet and 3D CNNs. These features are temporally refined by the Multi-Granular Temporal Processing (MGTP) module, which integrates ResIncept Patch Consolidation (RIPC) and Progressive Scale Construction Module (PSCM) to capture both short- and long-range temporal patterns. The output is then fused via the Context-Guided Dual Transformer (CGDT), which models spatiotemporal interactions through a Bi-Transformer Connector (BTC) and Channel–Spatial Attention Block (CSAB); (3) Results: Finally, the Cascaded Temporal Classification (CTC) module maps these features to fine-grained action categories, enabling robust recognition even under challenging conditions such as occlusions and rapid movements. (4) Conclusions: This end-to-end architecture ensures high precision in complex real-world soccer scenarios. Full article
(This article belongs to the Special Issue Artificial Intelligence: Deep Learning and Computer Vision)
Show Figures

Figure 1

16 pages, 2496 KB  
Article
Surface Properties of Recombinant Pea Vicilin and Cupin-1.2 Solutions in 8M Urea
by Nikolay Isakov, Dmitry Angel, Mikhail Belousov, Giuseppe Loglio, Reinhard Miller, Anton Nizhnikov and Boris Noskov
Polymers 2025, 17(18), 2463; https://doi.org/10.3390/polym17182463 - 11 Sep 2025
Viewed by 603
Abstract
The kinetic dependencies of the surface pressure, the dilational dynamic surface elasticity and ellipsometric angles of cupin-1.2 and vicilin solutions in 8M urea were measured at different concentrations. The analysis of these kinetics dependencies and the obtained master curves allowed us to determine [...] Read more.
The kinetic dependencies of the surface pressure, the dilational dynamic surface elasticity and ellipsometric angles of cupin-1.2 and vicilin solutions in 8M urea were measured at different concentrations. The analysis of these kinetics dependencies and the obtained master curves allowed us to determine a few adsorption steps in the investigated systems and showed that the master curves are individual characteristics of the protein for a given solvent. At the same time, the shape of these curves can be different for adsorbed and spread layers of plant proteins indicating different structures of these layers. The dependencies of the dynamic surface elasticity on surface pressure are non-monotonic, unlike the corresponding results for most of the solutions of the investigated plant proteins. The extremums of these dependencies can be connected to the formation of the distal region of the surface layer in agreement with the theory for the surface viscoelasticity of polymer solutions. Full article
(This article belongs to the Section Polymer Analysis and Characterization)
Show Figures

Figure 1

29 pages, 3166 KB  
Review
Variable Dilation Angle Models in Rocks, a Review
by Javier Arzúa, Daniel Ibarra-González and Edison Martínez-Bautista
Appl. Sci. 2025, 15(18), 9872; https://doi.org/10.3390/app15189872 - 9 Sep 2025
Viewed by 1149
Abstract
This paper presents a comprehensive review of dilation angle models in rock mechanics. Dilation, a characteristic behavior of geomaterials, such as rocks and rock masses, involves volumetric changes during plastic deformation. This study focuses on the dilation angle, a key parameter for measuring [...] Read more.
This paper presents a comprehensive review of dilation angle models in rock mechanics. Dilation, a characteristic behavior of geomaterials, such as rocks and rock masses, involves volumetric changes during plastic deformation. This study focuses on the dilation angle, a key parameter for measuring dilation, and its dependence on the plastic strain history and confining stress. The review covers ten variable dilation angle models developed over the past two decades and analyzes their equations, parameters, and main features. These models range from simple approaches with few parameters to complex formulations that involve multiple coefficients. The strengths and limitations of each model, including their applicability to different rock types and testing conditions, are presented. Key findings include the importance of considering both plastic strain history and confining stress in dilatancy models, the variation in approaches for defining the onset of plastic strain, and the challenges in standardizing and comparing different models. This review also highlights the ongoing debate regarding the influence of rock type, specimen size, and structure on dilatant behavior. This review contributes to the field of rock mechanics by providing a comprehensive overview of the current dilatancy models, their applications, and limitations. It serves as a valuable resource for researchers and practitioners in geomechanical engineering, particularly in areas such as tunnel design, mining engineering, and petroleum extraction, where understanding the post-peak behavior of rocks may be crucial. Full article
(This article belongs to the Special Issue Advances and Technologies in Rock Mechanics and Rock Engineering)
Show Figures

Figure 1

13 pages, 954 KB  
Article
Interfacial Adhesion of Mouthrinses to Orthodontic Metal Wires: Surface Film Viscoelasticity Effect
by Stanisław Pogorzelski, Krzysztof Dorywalski, Katarzyna Boniewicz-Szmyt and Paweł Rochowski
Materials 2025, 18(17), 4065; https://doi.org/10.3390/ma18174065 - 29 Aug 2025
Viewed by 731
Abstract
This study concerns the evaluation of adhesive and wettability energetic signatures of a model orthodontic wire exposed to commercial mouthrinses. The surface wetting properties were evaluated from the contact angle hysteresis (CAH) approach applied to dynamic contact angle data derived from [...] Read more.
This study concerns the evaluation of adhesive and wettability energetic signatures of a model orthodontic wire exposed to commercial mouthrinses. The surface wetting properties were evaluated from the contact angle hysteresis (CAH) approach applied to dynamic contact angle data derived from the original drop on a vertical filament method. Young, advancing, receding CA apart from adhesive film pressure, surface energy, work of adhesion, etc. were chosen as interfacial interaction indicators, allowing for the optimal concentration and placement of the key component(s) accumulation to be predicted for effective antibacterial activity to eliminate plaque formation on the prosthetic materials. Surfactant compounds when adsorb at interfaces confer rheological properties to the surfaces, leading to surface relaxation, which depends on the timescale of the deformation. The surface dilatational complex modulus E, with compression elasticity Ed and viscosity Ei parts, determined in the stress–relaxation Langmuir trough measurements, exhibited the viscoelastic surface film behavior with the relaxation times (0.41–3.13 s), pointing to the vertically segregated film structure as distinct, stratified layers with the most insoluble compound on the system top (as indicated with the 2D polymer film scaling theory exponent y = 12.9–15.5). Kinetic rheology parameters could affect the wettability, adhesion, and spreading characteristics of mouthrinse liquids. Full article
(This article belongs to the Section Thin Films and Interfaces)
Show Figures

Figure 1

26 pages, 4856 KB  
Article
PREFACE: A Search for Long-Lived Particles at the Large Hadron Collider
by Burak Hacisahinoglu, Suat Ozkorucuklu, Maksym Ovchynnikov, Michael G. Albrow, Aldo Penzo and Orhan Aydilek
Physics 2025, 7(3), 33; https://doi.org/10.3390/physics7030033 - 1 Aug 2025
Viewed by 1663
Abstract
The Standard Model (SM) fails to explain many problems (neutrino masses, dark matter, and matter–antimatter asymmetry, among others) that may be resolved with new particles beyond the SM. No observation of such new particles may be explained either by their exceptionally high mass [...] Read more.
The Standard Model (SM) fails to explain many problems (neutrino masses, dark matter, and matter–antimatter asymmetry, among others) that may be resolved with new particles beyond the SM. No observation of such new particles may be explained either by their exceptionally high mass or by considerably small coupling to SM particles. The latter case implies relatively long lifetimes. Such long-lived particles (LLPs) then to have signatures different from those of SM particles. Searches in the “central region” are covered by the LHC general purpose experiments. The forward small angle region far from the interaction point (IP) is unexplored. Such particles are expected to have the energy as large as E = O(1 TeV) and Lorentz time dilation factor γ=E/m102103 (with m the particle mass) hence long enough decay distances. A new class of specialized LHC detectors dedicated to LLP searches has been proposed for the forward regions. Among these experiments, FASER is already operational, and FACET is under consideration at a location 100 m from the LHC IP5 (the CMS detector intersection). However, some features of FACET require a specially enlarged beam pipe, which cannot be implemented for LHC Run 4. In this study, we explore a simplified version of the proposed detector PREFACE compatible with the standard LHC beam pipe in the HL-LHC Run 4. Realistic Geant4 simulations are performed and the background is evaluated. An initial analysis of the physics potential with the PREFACE geometry indicates that several significant channels could be accessible with sensitivities comparable to FACET and other LLP searches. Full article
(This article belongs to the Section High Energy Physics)
Show Figures

Figure 1

30 pages, 92065 KB  
Article
A Picking Point Localization Method for Table Grapes Based on PGSS-YOLOv11s and Morphological Strategies
by Jin Lu, Zhongji Cao, Jin Wang, Zhao Wang, Jia Zhao and Minjie Zhang
Agriculture 2025, 15(15), 1622; https://doi.org/10.3390/agriculture15151622 - 26 Jul 2025
Viewed by 966
Abstract
During the automated picking of table grapes, the automatic recognition and segmentation of grape pedicels, along with the positioning of picking points, are vital components for all the following operations of the harvesting robot. In the actual scene of a grape plantation, however, [...] Read more.
During the automated picking of table grapes, the automatic recognition and segmentation of grape pedicels, along with the positioning of picking points, are vital components for all the following operations of the harvesting robot. In the actual scene of a grape plantation, however, it is extremely difficult to accurately and efficiently identify and segment grape pedicels and then reliably locate the picking points. This is attributable to the low distinguishability between grape pedicels and the surrounding environment such as branches, as well as the impacts of other conditions like weather, lighting, and occlusion, which are coupled with the requirements for model deployment on edge devices with limited computing resources. To address these issues, this study proposes a novel picking point localization method for table grapes based on an instance segmentation network called Progressive Global-Local Structure-Sensitive Segmentation (PGSS-YOLOv11s) and a simple combination strategy of morphological operators. More specifically, the network PGSS-YOLOv11s is composed of an original backbone of the YOLOv11s-seg, a spatial feature aggregation module (SFAM), an adaptive feature fusion module (AFFM), and a detail-enhanced convolutional shared detection head (DE-SCSH). And the PGSS-YOLOv11s have been trained with a new grape segmentation dataset called Grape-⊥, which includes 4455 grape pixel-level instances with the annotation of ⊥-shaped regions. After the PGSS-YOLOv11s segments the ⊥-shaped regions of grapes, some morphological operations such as erosion, dilation, and skeletonization are combined to effectively extract grape pedicels and locate picking points. Finally, several experiments have been conducted to confirm the validity, effectiveness, and superiority of the proposed method. Compared with the other state-of-the-art models, the main metrics F1 score and mask mAP@0.5 of the PGSS-YOLOv11s reached 94.6% and 95.2% on the Grape-⊥ dataset, as well as 85.4% and 90.0% on the Winegrape dataset. Multi-scenario tests indicated that the success rate of positioning the picking points reached up to 89.44%. In orchards, real-time tests on the edge device demonstrated the practical performance of our method. Nevertheless, for grapes with short pedicels or occluded pedicels, the designed morphological algorithm exhibited the loss of picking point calculations. In future work, we will enrich the grape dataset by collecting images under different lighting conditions, from various shooting angles, and including more grape varieties to improve the method’s generalization performance. Full article
(This article belongs to the Section Artificial Intelligence and Digital Agriculture)
Show Figures

Figure 1

Back to TopTop