Sign in to use this feature.

Years

Between: -

Subjects

remove_circle_outline
remove_circle_outline
remove_circle_outline
remove_circle_outline
remove_circle_outline
remove_circle_outline
remove_circle_outline
remove_circle_outline
remove_circle_outline

Journals

remove_circle_outline
remove_circle_outline
remove_circle_outline
remove_circle_outline

Article Types

Countries / Regions

remove_circle_outline
remove_circle_outline
remove_circle_outline
remove_circle_outline

Search Results (2,088)

Search Parameters:
Keywords = Lyapunov Stability Control

Order results
Result details
Results per page
Select all
Export citation of selected articles as:
24 pages, 1967 KB  
Article
Command-Filtered Adaptive Prescribed-Time Tracking Control with Application to Output-Constrained Hydraulic Servo Systems
by Pengfei Li, Jianyong Yao and Xiaowei Yang
Actuators 2026, 15(5), 238; https://doi.org/10.3390/act15050238 - 28 Apr 2026
Abstract
In this paper, a command filter-based adaptive prescribed-time control method is proposed for hydraulic servo systems subject to time-varying parameters, external disturbances and output constraints. Firstly, a state-based nonlinear transformation function is introduced to convert the output-constrained problem into a boundedness problem. Then, [...] Read more.
In this paper, a command filter-based adaptive prescribed-time control method is proposed for hydraulic servo systems subject to time-varying parameters, external disturbances and output constraints. Firstly, a state-based nonlinear transformation function is introduced to convert the output-constrained problem into a boundedness problem. Then, an auxiliary system is constructed to compensate for command filtering errors. Subsequently, to handle the uncertainties from time-varying parameters and external disturbances, a smooth nonlinear term featuring an updated gain and incorporating a prescribed-time function is designed. Based on the transformed system, a novel control framework integrating command filtering, adaptive control, and the prescribed-time function is developed. Consequently, the complexity explosion is avoided, and the system output is guaranteed to converge to a small bounded interval near zero while strictly satisfying the output constraints. Moreover, this prescribed convergence time can be independently set by the designer. Furthermore, both the transient convergence performance within the prescribed time and the bounded convergence performance afterward are guaranteed by Lyapunov stability analysis. Finally, the effectiveness of the proposed method is verified by simulation results. Full article
17 pages, 22977 KB  
Article
Study of the Variable-Order Fractional Arneodo System: Bifurcation, Chaos, and Dynamic Behavior
by Mohamed Elbadri, Naseam Al-kuleab, Rania Saadeh, Amel H. Abdalla, Mohammad S. Jazmati, Mohamed A. Abdoon and Mohamed Hafez
Fractal Fract. 2026, 10(5), 296; https://doi.org/10.3390/fractalfract10050296 - 28 Apr 2026
Abstract
In this study, we analyze the solution characteristics and dynamics of a variable-order fractional (V-OF) Arneodo system using the Liouville–Caputo fractional operator with variable order. The V-OF operator is used to describe the time-dependent memory effect in the system, which leads to more [...] Read more.
In this study, we analyze the solution characteristics and dynamics of a variable-order fractional (V-OF) Arneodo system using the Liouville–Caputo fractional operator with variable order. The V-OF operator is used to describe the time-dependent memory effect in the system, which leads to more complex and diverse dynamics compared to integer-order systems. In this work, numerical simulations are performed to observe the effect of the order functions on the dynamic behaviors of the system. In addition, the phase portraits, time series graphs, and three-dimensional diagrams are used to analyze the dynamic behaviors and different types of oscillations present in the system. Furthermore, the bifurcations, chaotic behaviors, and stability of the system with variable orders are studied, and it is found that the system has more complex dynamics compared to the integer-order case. In this case, the Lyapunov exponents indicate that the system under investigation is sensitive to the initial conditions, and the memory effect can control the chaotic oscillation depending on the order of the functions. Full article
Show Figures

Figure 1

20 pages, 2294 KB  
Article
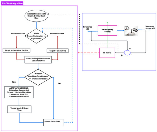
Robust Control of Twin-Rotor MIMO Systems Under Unmodeled Dynamics: Comparative Experimental Validation of Hybrid BSMC and Online QBHO Strategies
by Abderrahmane Kacimi, Azeddine Beloufa, Souaad Tahraoui, Abderrahmane Senoussaoui, Mehdi Houari Zaid, Abdelbasset Azzouz and Jun-Jiat Tiang
Actuators 2026, 15(5), 236; https://doi.org/10.3390/act15050236 - 28 Apr 2026
Abstract
The control of Twin-Rotor Multi-Input Multi-Output (TRMS) systems presents a significant challenge due to high nonlinearity, strong aerodynamic cross-coupling, and the inevitable discrepancies between theoretical models and physical plants. This paper first exposes the instability of conventional Backstepping control under real hardware conditions, [...] Read more.
The control of Twin-Rotor Multi-Input Multi-Output (TRMS) systems presents a significant challenge due to high nonlinearity, strong aerodynamic cross-coupling, and the inevitable discrepancies between theoretical models and physical plants. This paper first exposes the instability of conventional Backstepping control under real hardware conditions, where unmodeled dynamics and parametric uncertainties drive the yaw subsystem into divergent oscillation, then proposes and experimentally validates two advanced architectures to overcome this limitation. The first is an online adaptive Backstepping gain-tuning scheme based on a novel Rate-Constrained Sequential Quantum Black Hole Optimization (RS-QBHO) algorithm. The second is a Hybrid Backstepping–Sliding Mode Control (BSMC) architecture that integrates structural disturbance rejection directly into the recursive design. Both schemes are formally verified via Lyapunov stability analysis and validated on a physical TRMS rig under identical hardware-in-the-loop conditions. Experimental results confirm that while the standard Backstepping controller failed in the yaw axis with an RMSE of 2.5624 rad, both proposed methods achieved stabilization. The QBHO-tuned controller yielded RMSE values of 0.0799 rad for pitch and 0.2305 rad for yaw, while the BSMC strategy proved superior, achieving 0.0682 rad and 0.1858 rad, respectively. These findings demonstrate that while meta-heuristic optimization effectively compensates for parametric mismatches, the passive disturbance rejection of the sliding mode term offers a more effective solution for mitigating unmodeled aerodynamic dynamics in MIMO flight platforms. Full article
(This article belongs to the Special Issue Actuation and Robust Control Technologies for Aerospace Applications)
Show Figures

Figure 1

20 pages, 3384 KB  
Article
Improved Terminal Integral Sliding Mode Control Based on PMSM for New Energy Vehicle Applications
by Wenqiang He, Jing Bai, Yu Xu, Lei Zhang and Xingyi Ma
Processes 2026, 14(9), 1377; https://doi.org/10.3390/pr14091377 (registering DOI) - 24 Apr 2026
Viewed by 122
Abstract
To address the deteriorated control performance of permanent magnet synchronous motor (PMSM) drive systems for new energy vehicles (NEVs) under complex conditions caused by multi-source disturbances (internal parameter perturbations and external load mutations), this paper proposes an improved terminal integral sliding mode control [...] Read more.
To address the deteriorated control performance of permanent magnet synchronous motor (PMSM) drive systems for new energy vehicles (NEVs) under complex conditions caused by multi-source disturbances (internal parameter perturbations and external load mutations), this paper proposes an improved terminal integral sliding mode control (ITISMC-ADERL) strategy integrating a piecewise adaptive terminal integral sliding mode surface and an ADERL. The proposed sliding mode surface adopts interval-adaptive switching between high- and low-order power terms, completely eliminating singularity and integral saturation defects of traditional terminal sliding mode control while ensuring fast convergence, and achieving an optimal structural balance between convergence speed and chattering suppression. The state-dependent ADERL leverages the synergy of error-sliding variable coupled dynamic gain adjustment and variable exponential power compensation, realizing dual-mode adaptive switching of “strong driving for fast approaching far from the sliding surface, weak gain for smooth regulation near the sliding surface”, which significantly improves control accuracy and anti-disturbance robustness. The finite-time convergence of the closed-loop system is rigorously proved via Lyapunov stability theory. Full-operating-condition comparative tests on a TMS320F28379D DSP platform show that the proposed strategy outperforms SMC-ERL, ISMC-ERL and ITISMC-ERL in all test scenarios (no-load startup, acceleration/deceleration, sudden load changes, flux linkage perturbation), meeting the requirements of high-performance NEV drive systems and possessing important engineering application potential. Full article
(This article belongs to the Section Automation Control Systems)
22 pages, 2295 KB  
Article
Event-Triggered Torque Ripple Attenuation for Robotic Permanent Magnet Synchronous Motors with Immunity to Load Transients
by Yaofei Han, Xiaodong Qiao, Zhiyong Huang, Shaofeng Chen, Yawei Li and Bo Yang
Machines 2026, 14(5), 478; https://doi.org/10.3390/machines14050478 (registering DOI) - 24 Apr 2026
Viewed by 69
Abstract
The torque ripples of robotic permanent magnet synchronous motors (PMSMs) degrade motion smoothness and positioning accuracy of the system, while inevitable load transients in robotic tasks further complicate torque ripple attenuation. To address this issue, this paper develops an event-triggered torque ripple attenuation [...] Read more.
The torque ripples of robotic permanent magnet synchronous motors (PMSMs) degrade motion smoothness and positioning accuracy of the system, while inevitable load transients in robotic tasks further complicate torque ripple attenuation. To address this issue, this paper develops an event-triggered torque ripple attenuation method that explicitly distinguishes torque ripple from dynamic load transients. First, a sliding-mode torque observer is constructed to obtain real-time torque information, whose stability is rigorously analyzed using a Lyapunov function. Second, frequency-selective torque ripple extraction schemes are proposed to accurately isolate steady-state high-frequency torque ripple from the estimated torque signal. In particular, two specially designed filtering structures are developed and compared, one of which is selected to preserve ripple-related frequency content during test, ensuring robust and accurate ripple identification under varying operating conditions in robotics. Third, a torque-ripple-regulation-based compensation strategy is used within a vector-controlled PMSM drive, in which the extracted torque ripple is processed by a dedicated ripple regulator to generate voltage compensation signals. This strategy achieves effective steady-state torque ripple attenuation with low implementation complexity, while avoiding performance degradation during dynamic load transients. Finally, experimental results are provided to validate the effectiveness of the proposed methods. Full article
20 pages, 12038 KB  
Article
Geometric Model Reference Adaptive Control Design for a Fully Actuated Active-Deformation Integrated Aerial Platform
by Yushu Yu, Jiali Sun, Ganghua Lai, Xin Meng, Jianrui Du, Yingjun Fan, Vincenzo Lippiello, Yibo Zhang and Tianhao Wang
Drones 2026, 10(5), 318; https://doi.org/10.3390/drones10050318 - 23 Apr 2026
Viewed by 120
Abstract
Integrated aerial platforms (IAPs), composed of multiple unmanned aerial vehicles (UAVs), can perform tasks such as aerial grasping and cooperative manipulation. In this paper, we introduce and design an IAP with joint-driven active deformation capability. During deformation and tasks such as aerial grasping, [...] Read more.
Integrated aerial platforms (IAPs), composed of multiple unmanned aerial vehicles (UAVs), can perform tasks such as aerial grasping and cooperative manipulation. In this paper, we introduce and design an IAP with joint-driven active deformation capability. During deformation and tasks such as aerial grasping, configuration-dependent variations in inertia and the center of mass (CoM) challenge control stability. To address this issue, a geometric model reference adaptive control (MRAC) scheme is developed on SO(3) to ensure robust and decoupled control under these time-varying conditions. The almost global stability of the closed-loop system is rigorously established through Lyapunov-based analysis and verified in simulations. The advantages of the proposed controller are further validated through real-world deformation experiments on a self-developed prototype, which successfully performs aerial grasping and assembly tasks. Full article
Show Figures

Figure 1

29 pages, 3351 KB  
Article
Guidance Navigation and Control for Quadrotor UAV Using Lyapunov-Based Backstepping
by Jurek Z. Sasiadek, Ammar Shuker and Malik M. A. Al-Isawi
Sensors 2026, 26(9), 2611; https://doi.org/10.3390/s26092611 - 23 Apr 2026
Viewed by 132
Abstract
Quadrotor UAVs present a significant control challenge due to their underactuated nature; strong coupling effects; nonlinear dynamics; and high sensitivity to unknown effect parameters, external disturbances, and uncertainties. To address this issue, this study proposes a Lyapunov-based backstepping (LYP) controller that ensures robust [...] Read more.
Quadrotor UAVs present a significant control challenge due to their underactuated nature; strong coupling effects; nonlinear dynamics; and high sensitivity to unknown effect parameters, external disturbances, and uncertainties. To address this issue, this study proposes a Lyapunov-based backstepping (LYP) controller that ensures robust stability and precise trajectory tracking. The controller employs an inner- and outer-loop architecture for coupled position and attitude control. Its performance is compared with Proportional–Integral–Derivative (PID) and Fractional-Order PID (FOPID) controllers under three scenarios: nominal conditions, external disturbances, and model parameter uncertainties. All controller gains are optimized using Particle Swarm Optimization (PSO). Simulation results, which are evaluated using time-domain metrics and root mean square error (RMSE), demonstrate that the proposed LYP controller achieves superior robustness, faster disturbance rejection, and improved tracking accuracy compared to both PID and FOPID controllers. Full article
(This article belongs to the Section Navigation and Positioning)
15 pages, 1013 KB  
Article
Constrained Attitude Stabilization and Synchronization of Multi-Combined Spacecraft via Disturbance Observer
by Xianglong Kong, Jianqiao Zhang, Wenlong Li and Guangfu Ma
Appl. Sci. 2026, 16(9), 4103; https://doi.org/10.3390/app16094103 - 22 Apr 2026
Viewed by 131
Abstract
This work investigates the attitude stabilization and synchronization problem for multi-combined spacecraft with time-varying inertia parameters, external disturbances, and input constraints. First, the comprehensive disturbance is reconstructed considering the influence of inertia uncertainties for controller system design. And then, a novel disturbance observer [...] Read more.
This work investigates the attitude stabilization and synchronization problem for multi-combined spacecraft with time-varying inertia parameters, external disturbances, and input constraints. First, the comprehensive disturbance is reconstructed considering the influence of inertia uncertainties for controller system design. And then, a novel disturbance observer is developed, and a state feedback controller developed through comprehensive disturbance estimation is proposed. The characteristic of uniform ultimate boundedness for the closed-loop attitude system is proved according to Lyapunov stability analysis, producing the sufficient linear matrix inequality (LMI) condition for the disturbance observer and state feedback controller designs. It is worth noting that the observer and controller gain matrices are solved simultaneously. The feasibility of the attitude stabilization control strategy is demonstrated through numerical simulations. Full article
(This article belongs to the Section Aerospace Science and Engineering)
28 pages, 14228 KB  
Article
Robust Finite-Time Neural State Observer-Driven Fault-Tolerant Control of USVs Under Actuator Faults
by Wenxue Su, Wei Liu, Yuan Hu, Jingtao Pei and Xingwang Huang
J. Mar. Sci. Eng. 2026, 14(9), 766; https://doi.org/10.3390/jmse14090766 - 22 Apr 2026
Viewed by 130
Abstract
To address the actuator fault problem faced by underactuated surface vessels (USVs), this study develops an active fault-tolerant control scheme based on finite-time output feedback. First, a finite-time neural terminal homogeneous state observer with a portional-integral structure is established. High-precision pose reconstruction enables [...] Read more.
To address the actuator fault problem faced by underactuated surface vessels (USVs), this study develops an active fault-tolerant control scheme based on finite-time output feedback. First, a finite-time neural terminal homogeneous state observer with a portional-integral structure is established. High-precision pose reconstruction enables finite-time synchronous reconstruction of unmeasured states. This allows unknown nonlinearities to be explicitly expressed online and incorporated into the compensation channel, significantly reducing the sensitivity of modeling errors to control performance. A neural damping mechanism is used to structurally reconstruct uncertain dynamics and loss-of-effectiveness (LOE) fault factors within the system, thereby constructing an online approximator to achieve real-time identification and compensation of composite uncertainties. This integrates the unknown nonlinearities and fault effects of the original system into an online-updatable estimation channel. Adopting a backstepping-based design methodology, a finite-time hybrid event-triggered control (ETC) architecture is further constructed. By introducing an event-triggered update mechanism at the control layer, the real-time continuous control signal is transformed into a discrete update. Based on Lyapunov stability theory, a comprehensive analysis is carried out to verify the stability of the proposed control scheme. Numerical simulations are finally carried out to validate the effectiveness of the scheme. Simulation results show that the tracking error is reduced by about 93% and 60% compared to the comparison scheme. Full article
(This article belongs to the Special Issue New Technologies in Autonomous Ship Navigation)
Show Figures

Figure 1

22 pages, 4842 KB  
Article
Transient Stability Analysis of DC Off-Grid Photovoltaic Hydrogen Production Systems Considering Electrolyzer Operating States
by Lingguo Kong, Yuxuan Ding, Yangjin Tian and Guizhi Xu
Energies 2026, 19(9), 2013; https://doi.org/10.3390/en19092013 - 22 Apr 2026
Viewed by 181
Abstract
This paper investigates the transient stability characteristics of a DC-coupled off-grid photovoltaic hydrogen production system. A nonlinear state-space model of the system is established by integrating the photovoltaic generation unit, the energy storage unit, and the electrolyzer unit. To enhance system dynamic performance, [...] Read more.
This paper investigates the transient stability characteristics of a DC-coupled off-grid photovoltaic hydrogen production system. A nonlinear state-space model of the system is established by integrating the photovoltaic generation unit, the energy storage unit, and the electrolyzer unit. To enhance system dynamic performance, a virtual DC machine (VDCM) control strategy is introduced for the energy storage converter. Based on the nonlinear system model, a Takagi–Sugeno (TS) fuzzy model is constructed to approximate the system dynamics, and the largest estimated domain of attraction (LEDA) is derived using Lyapunov stability theory. Simulation studies are conducted to evaluate system stability under sudden photovoltaic power fluctuations caused by environmental disturbances, and the obtained LEDA is compared with the simulated attraction domain and the power boundary derived from the Lyapunov eigenvalue method. The results show that the LEDA obtained from the TS fuzzy model can effectively estimate the stability boundary of the system, although it remains slightly conservative. Furthermore, the impacts of VDCM control parameters and electrolyzer operating states on system stability are analyzed. Simulation results demonstrate that appropriate adjustment of system parameters can enlarge the LEDA and significantly improve the transient stability of the off-grid photovoltaic hydrogen production system. Full article
(This article belongs to the Special Issue Recent Advances in New Energy Electrolytic Hydrogen Production)
Show Figures

Figure 1

21 pages, 2720 KB  
Article
Adaptive Neural Barrier Function-Based Fast Terminal Sliding Mode Control for Bionic Aerial Manipulators in Canopy Sampling
by Xiaohu Chen, Li Ding, Wenfeng Wu and Hongtao Wu
Aerospace 2026, 13(4), 392; https://doi.org/10.3390/aerospace13040392 - 21 Apr 2026
Viewed by 128
Abstract
This paper proposes a novel adaptive sliding mode control strategy for bionic aerial manipulators performing canopy-sampling tasks. Specifically, an adaptive neural barrier function-based fast terminal sliding mode control (BFASMC-NN) scheme is developed to address the joint-space trajectory tracking problem by integrating fast continuous [...] Read more.
This paper proposes a novel adaptive sliding mode control strategy for bionic aerial manipulators performing canopy-sampling tasks. Specifically, an adaptive neural barrier function-based fast terminal sliding mode control (BFASMC-NN) scheme is developed to address the joint-space trajectory tracking problem by integrating fast continuous nonsingular terminal sliding mode control (FNTSMC), neural networks (NNs), and barrier functions (BFs). The aerial manipulator is modeled as a rootless system, and its kinematic and dynamic characteristics are analyzed separately. Radial basis function neural networks (RBF-NNs) are introduced to approximate lumped disturbances, while BFs are incorporated to mitigate the effects of joint input saturation. Meanwhile, FNTSMC is employed to guarantee finite-time convergence of the system states. The stability of the closed-loop system is rigorously proven based on Lyapunov stability theory. Two simulation studies are conducted to validate the proposed method, and the results demonstrate that it achieves stronger disturbance rejection capability, faster convergence, and higher tracking accuracy than existing approaches. Full article
(This article belongs to the Special Issue New Perspective on Flight Guidance, Control and Dynamics)
Show Figures

Figure 1

25 pages, 3920 KB  
Article
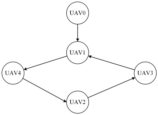
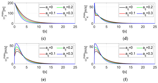
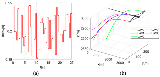
Research on Multi-UAV Cooperative Formation Control Method Considering Coupling and Communication Delay
by Zequn Liu, Zhuxin Guo, Jianing Wei, Yunfei Zhang, Wanlin Fan and Yanfang Fu
Appl. Sci. 2026, 16(8), 4049; https://doi.org/10.3390/app16084049 - 21 Apr 2026
Viewed by 137
Abstract
Coupling effects and communication delays present major challenges for distributed formation control of multi-UAV formations. This work characterizes coupling effects and integrates them into cooperative control synthesis under delay conditions. A leader state observer is introduced to reconstruct the leader’s state via neighboring [...] Read more.
Coupling effects and communication delays present major challenges for distributed formation control of multi-UAV formations. This work characterizes coupling effects and integrates them into cooperative control synthesis under delay conditions. A leader state observer is introduced to reconstruct the leader’s state via neighboring information, reducing reliance on direct links and improving communication robustness. A delay aware cooperative control law with coupling effects is then developed, and Lyapunov–Krasovskii analysis establishes matrix inequality conditions to ensure stability. The key innovation lies in actively exploiting communication coupling to accelerate the error convergence rate and ensure formation tracking under communication delays. Theoretical analysis, grounded in the Lyapunov stability theorem, elucidates the mechanism by which coupling effects accelerate the error convergence rate. The effectiveness of the proposed method is validated through simulations of leader–follower formations. Full article
(This article belongs to the Section Aerospace Science and Engineering)
Show Figures

Figure 1

38 pages, 3949 KB  
Article
Research on Trajectory Tracking Control of USV Based on Disturbance Observation Compensation
by Jiadong Zhang, Hongjie Ling, Wandi Song, Anqi Lu, Changgui Shu and Junyi Huang
J. Mar. Sci. Eng. 2026, 14(8), 757; https://doi.org/10.3390/jmse14080757 - 21 Apr 2026
Viewed by 141
Abstract
To address trajectory-tracking degradation of unmanned surface vehicles (USVs) in constrained waters caused by model uncertainty, strong environmental disturbances, and actuator limitations, this paper proposes a robust disturbance-observer-based optimization model predictive control method. First, a nonlinear tracking error model is established for a [...] Read more.
To address trajectory-tracking degradation of unmanned surface vehicles (USVs) in constrained waters caused by model uncertainty, strong environmental disturbances, and actuator limitations, this paper proposes a robust disturbance-observer-based optimization model predictive control method. First, a nonlinear tracking error model is established for a 3-DOF USV by incorporating environmental loads, parametric perturbations, and unmodeled dynamics into the kinematic and dynamic equations. Based on this model, a prediction model suitable for model predictive control is derived through linearization and discretization. Then, to estimate complex unknown disturbances online, a robust disturbance observer integrating a radial basis function neural network (RBFNN) with an adaptive sliding-mode mechanism is developed, enabling real-time approximation and compensation of lumped disturbances in the surge and yaw channels. Furthermore, to overcome actuator saturation caused by the direct superposition of feedforward compensation and feedback control in conventional composite strategies, a dynamic constraint reconstruction mechanism is introduced. By feeding the observer-generated compensation signal back into the MPC optimizer, the feasible control region is updated online so that the total control input satisfies both magnitude and rate constraints of the propulsion system. Theoretical analysis based on Lyapunov theory proves the uniform ultimate boundedness of the observation errors and neural-network weight estimation errors, while input-to-state stability theory is employed to establish closed-loop stability. Comparative simulations under sinusoidal trajectories, time-varying curvature paths, and large-maneuver turning conditions demonstrate that the proposed method significantly improves tracking accuracy, disturbance rejection capability, and control feasibility under severe disturbances and parameter mismatch. Full article
(This article belongs to the Section Ocean Engineering)
Show Figures

Figure 1

19 pages, 2816 KB  
Article
Improved Piecewise Terminal Integral Sliding-Mode Adaptive Control for PMSM Speed Regulation in Rail Transit Traction
by Jiahui Wang, Zhongli Wang and Jingyu Zhang
Energies 2026, 19(8), 1992; https://doi.org/10.3390/en19081992 - 21 Apr 2026
Viewed by 242
Abstract
Aiming at solving the problems of severe chattering, irreconcilable convergence speed, and steady-state accuracy in traditional sliding-mode control (SMC) for the speed regulation system of permanent magnet synchronous motors (PMSMs) in rail transit traction, as well as its poor adaptability to complex disturbances [...] Read more.
Aiming at solving the problems of severe chattering, irreconcilable convergence speed, and steady-state accuracy in traditional sliding-mode control (SMC) for the speed regulation system of permanent magnet synchronous motors (PMSMs) in rail transit traction, as well as its poor adaptability to complex disturbances such as frequent acceleration/deceleration and sudden load changes under traction conditions, a sliding-mode control strategy integrating improved piecewise terminal integral sliding-mode control (IPTISMC) with an adaptive smooth exponential reaching law (ASERL) is proposed. Taking the surface-mounted PMSM for rail transit traction as the research object, the d-q axis mathematical model is established, and a terminal integral sliding surface with a piecewise nonlinear function is designed, which resolves the problems of complex solutions and steady-state errors of the traditional sliding surface through a piecewise cooperative mechanism for large and small error stages. The designed ASERL realizes adaptive gain adjustment based on the state variables of the sliding surface and replaces the sign function with the hyperbolic tangent function, thus alleviating the inherent contradiction between convergence and chattering in the fixed-gain reaching law. The global stability and finite-time convergence of the system are rigorously proved based on Lyapunov stability theory. Furthermore, comparative experiments involving no-load operation, acceleration and deceleration, sudden load application and removal, and parameter perturbation are carried out on a DSP experimental platform for SMC-ERL, ISMC-ERL, IPTISMC-ERL and the proposed IPTISMC-ASERL. Experimental results show that the proposed IPTISMC-ASERL strategy can significantly improve the dynamic response and steady-state control accuracy of the PMSM speed regulation system for rail transit traction, effectively suppress chattering to enhance riding comfort, and simultaneously strengthen the system’s anti-disturbance capability and parametric robustness. It can fully meet the engineering control requirements for high precision and high stability of PMSMs in rail transit traction applications. Full article
Show Figures

Figure 1

29 pages, 3432 KB  
Article
Robust Adaptive Position Control of PMSM Actuators for High-Speed Flight Vehicles Under Thermal Extremes
by Kunfeng Zhang, Tieniu Chen, Zhi Li, Fei Wu and Binqiang Si
Electronics 2026, 15(8), 1742; https://doi.org/10.3390/electronics15081742 - 20 Apr 2026
Viewed by 163
Abstract
Permanent magnet synchronous motor (PMSM)-driven position servo systems in high-speed flight vehicles face severe challenges from extreme thermal environments, which induce significant parameter variations up to 25% (e.g., motor torque constant) and complex multi-scale disturbances. This paper proposes a novel adaptive robust control [...] Read more.
Permanent magnet synchronous motor (PMSM)-driven position servo systems in high-speed flight vehicles face severe challenges from extreme thermal environments, which induce significant parameter variations up to 25% (e.g., motor torque constant) and complex multi-scale disturbances. This paper proposes a novel adaptive robust control strategy integrating three key components: (1) an ultra-local model formulation motivated by physically consistent thermal effect analysis of electromagnetic, mechanical, and tribological parameters; (2) a dual-layer disturbance observer architecture comprising a third-order finite-time convergent extended state observer (FTCESO) for fast-varying disturbances and a σ-modification adaptive estimator for slow-varying thermal drifts; and (3) a global nonlinear integral terminal sliding mode controller with a cycloidal reaching law. Stability analysis based on homogeneous system theory and Lyapunov methods establishes practical finite-time convergence with explicit bounds. The experimental results on a TMS320F28335-based servo platform demonstrate that the proposed method reduces the maximum position deviation by 83–94% compared to PID, LADRC, and conventional SMC controllers under the tested disturbance conditions, achieving settling time reductions exceeding 90%. Under combined thermal drift and external loading, the proposed approach limits the maximum tracking error to below 0.45° while maintaining a steady-state error under 0.08°. Full article
Show Figures

Figure 1

Back to TopTop