Sign in to use this feature.

Years

Between: -

Subjects

remove_circle_outline
remove_circle_outline
remove_circle_outline
remove_circle_outline
remove_circle_outline
remove_circle_outline
remove_circle_outline
remove_circle_outline
remove_circle_outline

Journals

remove_circle_outline
remove_circle_outline
remove_circle_outline
remove_circle_outline
remove_circle_outline
remove_circle_outline
remove_circle_outline
remove_circle_outline
remove_circle_outline
remove_circle_outline
remove_circle_outline
remove_circle_outline
remove_circle_outline
remove_circle_outline
remove_circle_outline
remove_circle_outline

Article Types

Countries / Regions

remove_circle_outline
remove_circle_outline
remove_circle_outline
remove_circle_outline

Search Results (362)

Search Parameters:
Keywords = FACES-IV

Order results
Result details
Results per page
Select all
Export citation of selected articles as:
21 pages, 511 KB  
Review
Multidimensional Analysis of Disaster Nutrition: A Holistic Model Proposal Across Nutrition, Technology, Logistics, and Policy Axes
by Günay Basdogan, Osman Sagdic, Hakan Basdogan and Salih Karasu
Foods 2026, 15(1), 75; https://doi.org/10.3390/foods15010075 - 26 Dec 2025
Viewed by 197
Abstract
Over the past two decades, escalating climate crises, geopolitical conflicts, and pandemics have intensified the frequency and severity of disasters, exposing severe vulnerabilities in global food systems. In this pressing context, disaster nutrition emerges as a vital domain of intervention. However, existing academic [...] Read more.
Over the past two decades, escalating climate crises, geopolitical conflicts, and pandemics have intensified the frequency and severity of disasters, exposing severe vulnerabilities in global food systems. In this pressing context, disaster nutrition emerges as a vital domain of intervention. However, existing academic literature and field practices often address this topic through fragmented, single-axis perspectives. Nutritional physiology, food technology, humanitarian logistics, and policy–ethics frameworks tend to progress in parallel yet disconnected tracks, which results in a lack of holistic models that adequately reflect field realities. The urgency of this issue is underscored by the latest global data. In 2023 alone, disasters resulted in over 86,000 deaths, a significant increase from the preceding two-decade annual average. Furthermore, the 2025 Global Report on Food Crises reveals that 295.3 million people faced high levels of acute food insecurity in 2024, marking the sixth consecutive year this number has risen. This escalating crisis highlights the inadequacy of fragmented approaches and necessitates the development of an integrated framework for disaster nutrition. To address this fragmentation, this study redefines disaster nutrition as a multi-layered, integrated food system challenge. Based on a comprehensive literature analysis, it proposes an “Integrated Disaster Food System Model” that brings these different dimensions together within a common framework. The model is built on four main components: (i) nutritional requirements and vulnerable groups (such as infants, older adults, pregnant individuals, and populations with chronic diseases requiring special diets); (ii) product design, technology, and packaging (balancing shelf life, nutritional value, cultural acceptability, and sensory attributes, including innovative components such as microalgae and fermented foods); (iii) logistics, storage, and distribution systems (centralized storage versus localized micro-warehouses, as well as the use of drones and digital traceability technologies); and (iv) policy, regulation, ethics, and sustainability (the applicability of the Sphere Standards, fair distribution, food waste, and environmental impact). By emphasizing the bidirectional and dynamic interactions among these components, the model demonstrates how decisions in one domain affect others (for example, how more durable packaging can increase both logistics costs and carbon footprint). The study highlights the risks and cultural mismatches associated with a “one-size-fits-all high-energy food” approach for vulnerable groups and argues for the necessity of localized, context-specific, and sustainable solutions. In conclusion, the article posits that the future of disaster food systems can only be shaped through a holistic approach in which interdisciplinary collaboration, technological innovation, and ethical–environmental principles are integrated into the core of policy-making. Full article
(This article belongs to the Section Food Security and Sustainability)
Show Figures

Figure 1

31 pages, 5377 KB  
Article
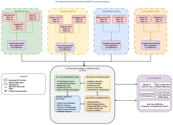
ICU-Transformer: Multi-Head Attention Expert System for ICU Resource Allocation Robust to Data Poisoning Attacks
by Manal Alghieth
Future Internet 2026, 18(1), 6; https://doi.org/10.3390/fi18010006 - 22 Dec 2025
Viewed by 139
Abstract
Intensive Care Units (ICUs) face unprecedented challenges in resource allocation, particularly during health crises in which algorithmic systems may be exposed to adversarial manipulation. A transformer-based expert system, ICU-Transformer, is presented to optimize resource allocation across 200 ICUs in Physionet while maintaining robustness [...] Read more.
Intensive Care Units (ICUs) face unprecedented challenges in resource allocation, particularly during health crises in which algorithmic systems may be exposed to adversarial manipulation. A transformer-based expert system, ICU-Transformer, is presented to optimize resource allocation across 200 ICUs in Physionet while maintaining robustness against data poisoning attacks. The framework incorporates a Robust Multi-Head Attention mechanism that achieves an AUC-ROC of 0.891 in mortality prediction under 20% data contamination, outperforming conventional baselines. The system is trained and evaluated using data from the MIMIC-IV and eICU Collaborative Research Database and is deployed to manage more than 50,000 ICU admissions annually. A Resource Optimization Engine (ROE) is introduced to dynamically allocate ventilators, Extracorporeal Membrane Oxygenation (ECMO) machines, and specialized clinical staff based on predicted deterioration risk, resulting in an 18% reduction in preventable deaths. A Surge Capacity Planner (SCP) is further employed to simulate disaster scenarios and optimize cross-hospital resource distribution. Deployment across the Physionet ICU Network demonstrates improvements, including a 2.1-day reduction in average ICU bed turnover time, a 31% decrease in unnecessary admissions, and an estimated USD 142 million in annual operational savings. During the observation period, 234 algorithmic manipulation attempts were detected, with targeted disparities identified and mitigated through enhanced auditing protocols. Full article
(This article belongs to the Special Issue Artificial Intelligence-Enabled Smart Healthcare)
Show Figures

Figure 1

20 pages, 1956 KB  
Article
Temporal Capsule Feature Network for Eye-Tracking Emotion Recognition
by Qingfeng Gu, Jiannan Chi, Cong Zhang, Boxiang Cao, Jiahui Liu and Yu Wang
Brain Sci. 2025, 15(12), 1343; https://doi.org/10.3390/brainsci15121343 - 18 Dec 2025
Viewed by 260
Abstract
Eye Tracking (ET) parameters, as physiological signals, are widely applied in emotion recognition and show promising performance. However, emotion recognition relying on ET parameters still faces several challenges: (1) insufficient extraction of temporal dynamic information from the ET parameters; (2) a lack of [...] Read more.
Eye Tracking (ET) parameters, as physiological signals, are widely applied in emotion recognition and show promising performance. However, emotion recognition relying on ET parameters still faces several challenges: (1) insufficient extraction of temporal dynamic information from the ET parameters; (2) a lack of sophisticated features with strong emotional specificity, which restricts the model’s robustness and individual generalization capability. To address these issues, we propose a novel Temporal Capsule Feature Network (TCFN) for ET parameter-based emotion recognition. The network incorporates a Window Feature Module to extract Eye Movement temporal dynamic information and a specialized Capsule Network Module to mine complementary and collaborative relationships among features. The MLP Classification Module realizes feature-to-category conversion, and a Dual-Loss Mechanism is integrated to optimize overall performance. Experimental results demonstrate the superiority of the proposed model: the average accuracy reaches 83.27% for Arousal and 89.94% for Valence (three-class tasks) on the eSEE-d dataset, and the accuracy rate of four-category across-session emotion recognition is 63.85% on the SEED-IV dataset. Full article
(This article belongs to the Section Behavioral Neuroscience)
Show Figures

Figure 1

26 pages, 6859 KB  
Article
Intelligent and Sustainable Classification of Tunnel Water and Mud Inrush Hazards with Zero Misjudgment of Major Hazards: Integrating Large-Scale Models and Multi-Strategy Data Enhancement
by Xiayi Yao, Mingli Huang, Fashun Shi and Liucheng Yu
Sustainability 2025, 17(24), 11286; https://doi.org/10.3390/su172411286 - 16 Dec 2025
Viewed by 169
Abstract
Water and mud inrush hazards pose significant threats to the safety, environmental stability, and resource efficiency of tunnel construction, representing a critical barrier to the development of sustainable transportation infrastructure. Misjudgment—especially missed detections of severe hazards—can lead to extensive geological disturbance, excessive energy [...] Read more.
Water and mud inrush hazards pose significant threats to the safety, environmental stability, and resource efficiency of tunnel construction, representing a critical barrier to the development of sustainable transportation infrastructure. Misjudgment—especially missed detections of severe hazards—can lead to extensive geological disturbance, excessive energy consumption, and severe socio-environmental impacts. However, pre-trained large-scale models still face two major challenges when applied to tunnel hazard classification: limited labeled samples and the high cost associated with misclassifying severe hazards. This study proposes a sustainability-oriented intelligent classification framework that integrates a large-scale pre-trained model with multi-strategy data augmentation to accurately identify hazard levels during tunnel excavation. First, a Synthetic Minority Over-Sampling Technique (SMOTE)-based multi-strategy augmentation method is introduced to expand the training set, mitigate class imbalance, and enhance the model’s ability to recognize rare but critical hazard categories. Second, a deep feature extraction architecture built on the robustly optimized BERT pretraining approach (RoBERTa) is designed to strengthen semantic representation under small-sample conditions. Moreover, a hierarchical weighting mechanism is incorporated into the weighted cross-entropy loss to emphasize the identification of severe hazard levels, thereby ensuring zero missed detections. Experimental results demonstrate that the proposed method achieves an accuracy of 99.26%, representing a 27.96% improvement over the traditional SVM baseline. Importantly, the recall for severe hazards (Levels III and IV) reaches 100%, ensuring zero misjudgment of major hazards. By effectively reducing safety risks, minimizing environmental disruptions, and promoting resilient tunnel construction, this method provides strong support for sustainable and low-impact underground engineering practices. Full article
(This article belongs to the Section Sustainable Engineering and Science)
Show Figures

Figure 1

34 pages, 3067 KB  
Review
Advances in High-Temperature Irradiation-Resistant Neutron Detectors
by Chunyuan Wang, Ren Yu, Wenming Xia and Junjun Gong
Sensors 2025, 25(24), 7554; https://doi.org/10.3390/s25247554 - 12 Dec 2025
Viewed by 341
Abstract
To achieve a substantial enhancement in thermodynamic efficiency, Generation IV nuclear reactors are designed to operate at significantly elevated temperatures compared to conventional reactors. Moreover, they typically employ a fast neutron spectrum, characterized by higher neutron energy and flux. This combination results in [...] Read more.
To achieve a substantial enhancement in thermodynamic efficiency, Generation IV nuclear reactors are designed to operate at significantly elevated temperatures compared to conventional reactors. Moreover, they typically employ a fast neutron spectrum, characterized by higher neutron energy and flux. This combination results in a considerably more intense radiation environment within the core relative to traditional thermal neutron reactors. Therefore, the measurement of neutron flux in the core of Generation IV nuclear reactors faces the challenge of a high-temperature and high-radiation environment. Conventional neutron flux monitoring equipment—including fission chambers, gas ionization chambers, scintillator detectors, and silicon or germanium semiconductor detectors—faces considerable challenges in Generation IV reactor conditions. Under high temperatures and intense radiation, these sensors often experience severe performance degradation, significant signal distortion, or complete obliteration of the output signal by noise. This inherent limitation renders them unsuitable for the aforementioned applications. Consequently, significant global research efforts are focused on developing neutron detectors capable of withstanding high-temperature and high-irradiation environments. The objective is to enable accurate neutron flux measurements both inside and outside the reactor core, which are essential for obtaining key operational parameters. In summary, the four different types of neutron detectors have different performance characteristics and are suitable for different operating environments. This review focuses on 4H-SiC, diamond detectors, high-temperature fission chambers, and self-powered neutron detectors. It surveys recent research progress in high-temperature neutron flux monitoring, analyzing key technological aspects such as their high-temperature and radiation resistance, compact size, and high sensitivity. The article also examines their application areas, current development status, and offers perspectives on future research directions. Full article
(This article belongs to the Section Physical Sensors)
Show Figures

Figure 1

27 pages, 1212 KB  
Systematic Review
Enhancing Cybersecurity Readiness in Non-Profit Organizations Through Collaborative Research and Innovation—A Systematic Literature Review
by Maryam Roshanaei, Premkumar Krishnamurthy, Anivesh Sinha, Vikrant Gokhale, Faizan Muhammad Raza and Dušan Ramljak
Computers 2025, 14(12), 539; https://doi.org/10.3390/computers14120539 - 9 Dec 2025
Viewed by 350
Abstract
Non-profit organizations (NPOs) are crucial for building equitable and thriving communities. The majority of NPOs are small, community-based organizations that serve local needs. Despite their significance, NPOs often lack the resources to manage cybersecurity effectively, and information about them is usually found in [...] Read more.
Non-profit organizations (NPOs) are crucial for building equitable and thriving communities. The majority of NPOs are small, community-based organizations that serve local needs. Despite their significance, NPOs often lack the resources to manage cybersecurity effectively, and information about them is usually found in nonacademic or practitioner sources rather than in the academic literature. The recent surge in cyberattacks on NPOs underscores the urgent need for investment in cybersecurity readiness. The absence of robust safeguards and cybersecurity preparedness not only exposes NPOs to risks and vulnerabilities but also erodes trust and diminishes the value donors and volunteers place on them. Through this systematic literature review (SLR) mapping framework, the existing work on cyber threat assessment and mitigation is leveraged to make a framework and data collection plan to address the significant cybersecurity vulnerabilities faced by NPOs. The research aims to offer actionable guidance that NPOs can implement within their resource constraints to enhance their cybersecurity posture. This systematic literature review (SLR) adheres to PRISMA 2020 guidelines to examine the state of cybersecurity readiness in NPOs. The initial 4650 records were examined on 6 March 2025. We excluded studies that did not answer our research questions and did not discuss the cybersecurity readiness in NPOs. The quality of the selected studies was assessed on the basis of methodology, clarity, completeness, and transparency, resulting in the final number of 23 included studies. Further, 37 studies were added investigating papers that referenced relevant studies or that were referenced by the relevant studies. Results were synthesized through quantitative topic analysis and qualitative analysis to identify key themes and patterns. This study makes the following contributions: (i) identify and synthesize the top cybersecurity risks for NPOs, their service impacts, and mitigation methods; (ii) summarize affordable cybersecurity practices, with an emphasis on employee training and sector-specific knowledge gaps; (iii) analyze organizational and contextual factors (e.g., geography, budget, IT skills, cyber insurance, vendor dependencies) that shape cybersecurity readiness; and (iv) review and integrate existing assessment and resilience frameworks applicable to NPOs. Full article
(This article belongs to the Section ICT Infrastructures for Cybersecurity)
Show Figures

Figure 1

26 pages, 1116 KB  
Article
Towards Digital Twins in Prostate Cancer: A Mixture-of-Experts Framework for Multitask Prognostics in Hospital Admissions
by Annette John, Reda Alhajj and Jon Rokne
Appl. Sci. 2025, 15(24), 12959; https://doi.org/10.3390/app152412959 - 9 Dec 2025
Viewed by 295
Abstract
Early risk prediction is essential for hospitalized prostate cancer (PCa) patients, who face acute events, such as mortality, ICU transfer, AKI (acute kidney injury), ED30 (unplanned 30-day Emergency Department revisit), and prolonged LOS (length of stay). We developed an MMoE (Multitask Mixture-of-Experts) model [...] Read more.
Early risk prediction is essential for hospitalized prostate cancer (PCa) patients, who face acute events, such as mortality, ICU transfer, AKI (acute kidney injury), ED30 (unplanned 30-day Emergency Department revisit), and prolonged LOS (length of stay). We developed an MMoE (Multitask Mixture-of-Experts) model that jointly predicts these outcomes from the features of the multimodal EHR (Electronic Health Records) in MIMIC-IV (3956 admissions; 2497 patients). A configuration with six experts delivered consistent gains over strong single-task baselines. On the held-out test set, the MMoE improved rare-event detection (mortality AUPRC (Area Under the Precision-Recall Curve) of 0.163 vs. 0.091, +79%) and modestly boosted ED30 discrimination (AUROC (Area Under the Receiver Operating Characteristic Curve) 0.66 with leakage-safe ClinicalBERT fusion) while maintaining competitive ICU and AKI performance. Expert-routing diagnostics (top-1 shares, entropy, and task-dead counts) revealed clinically coherent specialization (e.g., renal signals for AKI), supporting interpretability. An efficiency log showed that the model is compact and deployable (∼85 k parameters, 0.34 MB; 0.027 s/sample); it replaced five single-task predictors with a single forward pass. Overall, the MMoE offered a practical balance of accuracy, calibrated probabilities, and readable routing for the prognostic layer of digital-twin pipelines in oncology. Full article
Show Figures

Figure 1

18 pages, 1001 KB  
Article
Artificial Intelligence Physician Avatars for Patient Education: A Pilot Study
by Syed Ali Haider, Srinivasagam Prabha, Cesar Abraham Gomez-Cabello, Ariana Genovese, Bernardo Collaco, Nadia Wood, Mark A. Lifson, Sanjay Bagaria, Cui Tao and Antonio Jorge Forte
J. Clin. Med. 2025, 14(23), 8595; https://doi.org/10.3390/jcm14238595 - 4 Dec 2025
Viewed by 710
Abstract
Background: Generative AI and synthetic media have enabled realistic human Embodied Conversational Agents (ECAs) or avatars. A subset of this technology replicates faces and voices to create realistic likenesses. When combined with avatars, these methods enable the creation of “digital twins” of physicians, [...] Read more.
Background: Generative AI and synthetic media have enabled realistic human Embodied Conversational Agents (ECAs) or avatars. A subset of this technology replicates faces and voices to create realistic likenesses. When combined with avatars, these methods enable the creation of “digital twins” of physicians, offering patients scalable, 24/7 clinical communication outside the immediate clinical environment. This study evaluated surgical patient perceptions of an AI-generated surgeon avatar for postoperative education. Methods: We conducted a pilot feasibility study with 30 plastic surgery patients at Mayo Clinic, USA (July–August 2025). A bespoke interactive surgeon avatar was developed in Python using the HeyGen IV model to reproduce the surgeon’s likeness. Patients interacted with the avatar through natural voice queries, which were mapped to predetermined, pre-recorded video responses covering ten common postoperative topics. Patient perceptions were assessed using validated scales of usability, engagement, trust, eeriness, and realism, supplemented by qualitative feedback. Results: The avatar system reliably answered 297 of 300 patient queries (99%). Usability was excellent (mean System Usability Scale score = 87.7 ± 11.5) and engagement high (mean 4.27 ± 0.23). Trust was the highest-rated domain, with all participants (100%) finding the avatar trustworthy and its information believable. Eeriness was minimal (mean = 1.57 ± 0.48), and 96.7% found the avatar visually pleasing. Most participants (86.6%) recognized the avatar as their surgeon, although many still identified it as artificial; voice resemblance was less convincing (70%). Interestingly, participants with prior exposure to deepfakes demonstrated consistently higher acceptance, rating usability, trust, and engagement 5–10% higher than those without prior exposure. Qualitative feedback highlighted clarity, efficiency, and convenience, while noting limitations in realism and conversational scope. Conclusions: The AI-generated physician avatar achieved high patient acceptance without triggering uncanny valley effects. Transparency about the synthetic nature of the technology enhanced, rather than diminished, trust. Familiarity with the physician and institutional credibility likely played a key role in the high trust scores observed. When implemented transparently and with appropriate safeguards, synthetic physician avatars may offer a scalable solution for postoperative education while preserving trust in clinical relationships. Full article
Show Figures

Figure 1

30 pages, 34352 KB  
Review
Infrared and Visible Image Fusion Techniques for UAVs: A Comprehensive Review
by Junjie Li, Cunzheng Fan, Congyang Ou and Haokui Zhang
Drones 2025, 9(12), 811; https://doi.org/10.3390/drones9120811 - 21 Nov 2025
Cited by 1 | Viewed by 1449
Abstract
Infrared–visible (IR–VIS) image fusion is becoming central to unmanned aerial vehicle (UAV) perception, enabling robust operation across day–night cycles, backlighting, haze or smoke, and large viewpoint or scale changes. However, for practical applications some challenges still remain: visible images are illumination-sensitive; infrared imagery [...] Read more.
Infrared–visible (IR–VIS) image fusion is becoming central to unmanned aerial vehicle (UAV) perception, enabling robust operation across day–night cycles, backlighting, haze or smoke, and large viewpoint or scale changes. However, for practical applications some challenges still remain: visible images are illumination-sensitive; infrared imagery suffers thermal crossover and weak texture; motion and parallax cause cross-modal misalignment; UAV scenes contain many small or fast targets; and onboard platforms face strict latency, power, and bandwidth budgets. Given these UAV-specific challenges and constraints, we provide a UAV-centric synthesis of IR–VIS fusion. We: (i) propose a taxonomy linking data compatibility, fusion mechanisms, and task adaptivity; (ii) critically review learning-based methods—including autoencoders, CNNs, GANs, Transformers, and emerging paradigms; (iii) compare explicit/implicit registration strategies and general-purpose fusion frameworks; and (iv) consolidate datasets and evaluation metrics to reveal UAV-specific gaps. We further identify open challenges in benchmarking, metrics, lightweight design, and integration with downstream detection, segmentation, and tracking, offering guidance for real-world deployment. A continuously updated bibliography and resources are provided and discussed in the main text. Full article
Show Figures

Figure 1

45 pages, 10162 KB  
Review
Review of the Most Important Research Trends in Potential Chemotherapeutics Based on Coordination Compounds of Ruthenium, Rhodium and Iridium
by Agnieszka Gilewska, Barbara Barszcz and Joanna Masternak
Pharmaceuticals 2025, 18(11), 1728; https://doi.org/10.3390/ph18111728 - 13 Nov 2025
Viewed by 961
Abstract
This review paper presents a comprehensive literature analysis that elucidates the global engagement of research teams in addressing the important problem of finding effective oncology drugs based on the following platinum group metal ions: ruthenium, rhodium and iridium. The necessity to search for [...] Read more.
This review paper presents a comprehensive literature analysis that elucidates the global engagement of research teams in addressing the important problem of finding effective oncology drugs based on the following platinum group metal ions: ruthenium, rhodium and iridium. The necessity to search for new drugs can be attributed, in part, to the predominance of platinum-based chemotherapeutics in clinical practice. However, these drugs face limitations in their clinical application due to their inherent toxicity and the development of resistance by cancer cells. A distinctive attribute of these metal compounds is the formation of diamagnetic stable complexes on +II (Ru) and +III (Rh, Ir) oxidation degrees with a d6 electron configuration, a coordination number of six and an octahedral or pseudo-octahedral structure. In this paper we have systematised the findings presented in the literature by classifying the most significant categories of ruthenium, rhodium and iridium compounds, namely piano-stool-type arenes, polypyridine and cyclometalated complexes, dimers and multinuclear complexes. Additionally, the most crucial research challenges connected with metal complexes that have been addressed by scientists have been presented: (i) the application of prodrugs in cancer therapy; (ii) the deployment of complexes as sensitizers in PDT and PACT; (iii) the exploration of complexes as inhibitors of enzymes and biocatalysts; and (iv) the investigation of multiple-target complexes. Furthermore, the objective was to emphasise the accomplishments in this domain in recent years by identifying compounds that have entered the clinical trial phase. Full article
Show Figures

Figure 1

32 pages, 13451 KB  
Article
Hybrid State–Space and Vision Transformer Framework for Fetal Ultrasound Plane Classification in Prenatal Diagnostics
by Sara Tehsin, Hend Alshaya, Wided Bouchelligua and Inzamam Mashood Nasir
Diagnostics 2025, 15(22), 2879; https://doi.org/10.3390/diagnostics15222879 - 13 Nov 2025
Cited by 1 | Viewed by 622
Abstract
Background and Objective: Accurate classification of standard fetal ultrasound planes is a critical step in prenatal diagnostics, enabling reliable biometric measurements and anomaly detection. Conventional deep learning approaches, particularly convolutional neural networks (CNNs) and transformers, often face challenges such as domain variability, [...] Read more.
Background and Objective: Accurate classification of standard fetal ultrasound planes is a critical step in prenatal diagnostics, enabling reliable biometric measurements and anomaly detection. Conventional deep learning approaches, particularly convolutional neural networks (CNNs) and transformers, often face challenges such as domain variability, noise artifacts, class imbalance, and poor calibration, which limit their clinical utility. This study proposes a hybrid state–space and vision transformer framework designed to address these limitations by integrating sequential dynamics and global contextual reasoning. Methods: The proposed framework comprises five stages: (i) preprocessing for ultrasound harmonization using intensity normalization, anisotropic diffusion filtering, and affine alignment; (ii) hybrid feature encoding with a state–space model (SSM) for sequential dependency modeling and a vision transformer (ViT) for global self-attention; (iii) multi-task learning (MTL) with anatomical regularization leveraging classification, segmentation, and biometric regression objectives; (iv) gated decision fusion for balancing local sequential and global contextual features; and (v) calibration strategies using temperature scaling and entropy regularization to ensure reliable confidence estimation. The framework was comprehensively evaluated on three publicly available datasets: FETAL_PLANES_DB, HC18, and a large-scale fetal head dataset. Results: The hybrid framework consistently outperformed baseline CNN, SSM-only, and ViT-only models across all tasks. On FETAL_PLANES_DB, it achieved an accuracy of 95.8%, a macro-F1 of 94.9%, and an ECE of 1.5%. On the Fetal Head dataset, the model achieved 94.1% accuracy and a macro-F1 score of 92.8%, along with superior calibration metrics. For HC18, it achieved a Dice score of 95.7%, an IoU of 91.7%, and a mean absolute error of 2.30 mm for head circumference estimation. Cross-dataset evaluations confirmed the model’s robustness and generalization capability. Ablation studies further demonstrated the critical role of SSM, ViT, fusion gating, and anatomical regularization in achieving optimal performance. Conclusions: By combining state–space dynamics and transformer-based global reasoning, the proposed framework delivers accurate, calibrated, and clinically meaningful predictions for fetal ultrasound plane classification and biometric estimation. The results highlight its potential for deployment in real-time prenatal screening and diagnostic systems. Full article
(This article belongs to the Special Issue Advances in Fetal Imaging)
Show Figures

Figure 1

30 pages, 3274 KB  
Article
Development of a Smart and Sustainable Rating System Platform for Saudi Neighborhoods
by Salma Dahab, Yusuf A. Adenle and Habib M. Alshuwaikhat
Urban Sci. 2025, 9(11), 466; https://doi.org/10.3390/urbansci9110466 - 6 Nov 2025
Viewed by 807
Abstract
Cities around the world are facing growing challenges related to climate change, urban sprawl, infrastructure strain, and digital transformation. In response, smart and sustainable urban development has become a global focus, aiming to integrate technology and environmental stewardship to improve the quality of [...] Read more.
Cities around the world are facing growing challenges related to climate change, urban sprawl, infrastructure strain, and digital transformation. In response, smart and sustainable urban development has become a global focus, aiming to integrate technology and environmental stewardship to improve the quality of life. The smart and sustainable city concept is typically applied at the city scale; however, its impact is most tangible at the neighborhood level, where residents interact directly with infrastructure, services, and community spaces. A variety of global frameworks have been developed to assess sustainability and technological integration. However, these models often fall short in addressing localized needs, particularly in regions with distinct environmental and cultural contexts. In Saudi Arabia, Vision 2030 emphasizes livability, sustainability, and digital transformation, yet there remains a lack of tailored tools to evaluate smart and sustainable progress at the neighborhood scale. This study develops HayyScore, a localized evaluation framework and prototype digital platform developed to assess neighborhood performance across five core categories: (i) Environment and Urban Resilience, (ii) Smart Infrastructure and Governance, (iii) Mobility and Accessibility, (iv) Quality of Life and Social Inclusion, and (v) Economy and Innovation. The HayyScore platform operationalizes this framework through an interactive web-based tool that allows users to input data through structured forms, calculate scores, receive category-based and overall certification levels, and view results through visual dashboards. The methodology involved a comprehensive review of global frameworks, expert input to define localized indicators, and iterative prototyping of the platform using Python 3.13.5 and Streamlit 1.45.1. To demonstrate its practical application, the prototype was tested on two Saudi neighborhoods: King Abdullah Petroleum Studies and Research Center (KAPSARC) and King Fahd University of Petroleum and Minerals (KFUPM). Key platform features include automated scoring logic, category weighting, certification generation, dynamic performance charts, and a rankings page for comparing multiple neighborhoods. The platform is designed to be scalable, with the ability to add new indicators, support multilingual access, and integrate with real-time data systems in future iterations. Full article
Show Figures

Figure 1

25 pages, 493 KB  
Systematic Review
Optimizing Emergency Response in Hospitals: A Systematic Review of Surge Capacity Planning and Crisis Resource Management
by Savvas Petanidis, Krishna Chandramouli, George Floros, Sokratis Nifakos, Kostas Kolomvatsos, Sofia Tsekeridou, Sabina Magalini, Daniele Gui and Christoforos Kosmidis
Healthcare 2025, 13(21), 2819; https://doi.org/10.3390/healthcare13212819 - 6 Nov 2025
Viewed by 2132
Abstract
Background: Healthcare systems worldwide face growing challenges in anticipating and managing patient surges, particularly in times of public health crises, natural disasters, or seasonal peaks. The ability of healthcare organisations to forecast and respond to such demand fluctuations—referred to as organisational readiness [...] Read more.
Background: Healthcare systems worldwide face growing challenges in anticipating and managing patient surges, particularly in times of public health crises, natural disasters, or seasonal peaks. The ability of healthcare organisations to forecast and respond to such demand fluctuations—referred to as organisational readiness for patient capacity surge—has become a critical determinant of service continuity and patient outcomes. Despite the urgency, there remains a lack of consolidated evidence on how healthcare authorities measure, evaluate, and operationalise this readiness. This systematic review aims to identify and synthesise existing literature that presents case studies, methodologies, and strategic frameworks used to evaluate organisational preparedness for patient surge capacity. It also explores resource allocation mechanisms, hospital capacity planning algorithms, and temporary facility strategies documented in healthcare settings. Methods: The review was conducted across two major scientific repositories, i.e., PubMed and Web of Science (WoS). A set of four structured search queries were formulated to capture the breadth of the topic, focusing on demand forecasting, hospital capacity planning, workforce models, and resource management within the context of healthcare surge demand. The search was limited to publications from the last 10 years (2014–2024) to ensure the inclusion of contemporary practices and technologies. Results: A total of 142 articles were selected for detailed analysis. The articles were categorised into six thematic groups: (i) empirical case studies on healthcare surge management; (ii) hospital resources and capacity scaling; (iii) ethical frameworks guiding surge response; (iv) IT-driven algorithms and forecasting tools; (v) policy evaluations and actionable lessons learned; and (vi) existing systematic reviews in related domains. Notably, several articles provided evidence-based frameworks and simulation models supporting predictive planning, while others highlighted real-world implementation of temporary care facilities and staff redeployment protocols. Conclusions: The review underscores the fragmented yet growing body of literature addressing the multidimensional nature of surge preparedness in healthcare. While algorithmic forecasting and capacity modelling are advancing, gaps remain in standardising metrics for organisational readiness and incorporating ethical considerations in surge planning. Limitations of this review include potential selection bias and the subjective categorisation of articles. Future research should aim to develop integrative frameworks that couple technical, operational, and ethical readiness for patient surge scenarios. Full article
Show Figures

Figure 1

41 pages, 5882 KB  
Review
Development of an Advanced Multi-Layer Digital Twin Conceptual Framework for Underground Mining
by Carlos Cacciuttolo, Edison Atencio, Seyedmilad Komarizadehasl and Jose Antonio Lozano-Galant
Sensors 2025, 25(21), 6650; https://doi.org/10.3390/s25216650 - 30 Oct 2025
Viewed by 1930
Abstract
Digital mining has been evolving in recent years under the Industry 4.0 paradigm. In this sense, technological tools such as sensors aid the management and operation of mining projects, reducing the risk of accidents, increasing productivity, and promoting business sustainability. DT (Digital Twin) [...] Read more.
Digital mining has been evolving in recent years under the Industry 4.0 paradigm. In this sense, technological tools such as sensors aid the management and operation of mining projects, reducing the risk of accidents, increasing productivity, and promoting business sustainability. DT (Digital Twin) is a technological tool that enables the integration of various Industry 4.0 technologies to create a virtual model of a real, physical entity, allowing for the study and analysis of the model’s behavior through real-time data collection. A digital twin of an underground mine is a real-time, virtual replica of an actual mine. It is like an extremely detailed “simulator” that uses data from sensors, machines, and personnel to accurately reflect what is happening in the mine at that very moment. Some of the functionalities of an underground mining DT include (i) accurate geometry of the real physical asset, (ii) real-time monitoring capability, (iii) anomaly prediction capability, (iv) scenario simulation, (v) lifecycle management to reduce costs, and (vi) a support system for smart and proactive decision-making. A digital twin of an underground mine offers transformative benefits, such as real-time operational optimization, improved safety through risk simulation, strategic planning with predictive scenarios, and cost reduction through predictive maintenance. However, its implementation faces significant challenges, including the high technical complexity of integrating diverse data, the high initial cost, organizational resistance to change, a shortage of skilled personnel, and the lack of a comprehensive, multi-layered conceptual framework for an underground mine digital twin. To overcome these barriers and gaps, this paper proposes a strategy that includes defining an advanced, multi-layered conceptual framework for the digital twin. Simultaneously, it advocates for fostering a culture of change through continuous training, establishing partnerships with specialized experts, and investing in robust sensor and connectivity infrastructure to ensure reliable, real-time data flow that feeds the digital twin. Finally, validation of the advanced multi-layered conceptual framework for digital twins of underground mines is carried out through a questionnaire administered to a panel of experts. Full article
Show Figures

Figure 1

11 pages, 691 KB  
Article
Labor Induction with Synthetic Oxytocin and Infantile Colic: A Case–Control Study
by Cristina Suárez-Fraga, Óscar Rodríguez-Nogueira, Arrate Pinto-Carral, Raquel Leirós-Rodríguez and María José Álvarez-Álvarez
Medicina 2025, 61(11), 1908; https://doi.org/10.3390/medicina61111908 - 24 Oct 2025
Viewed by 964
Abstract
Background and Objectives: Infantile colic affects 15–40% of infants ≤ 5 months, burdening families and health systems. While the effects of intrapartum oxytocin on neonatal outcomes have been widely investigated, its potential link with infantile colic remains poorly understood. We evaluated whether [...] Read more.
Background and Objectives: Infantile colic affects 15–40% of infants ≤ 5 months, burdening families and health systems. While the effects of intrapartum oxytocin on neonatal outcomes have been widely investigated, its potential link with infantile colic remains poorly understood. We evaluated whether synthetic oxytocin is associated with infantile colic during the first five months of life and explored neonatal head circumference, feeding type and epidural anesthesia as additional factors. Materials and Methods: Prospective 1:1 matched case–control study in three Spanish pediatric outpatient clinics. Parents of 76 term infants aged 0–5 months (38 cases, 38 controls) completed face-to-face structured interviews documenting synthetic oxytocin and epidural use, infant anthropometry and feeding pattern. Infantile colic was diagnosed by Rome IV criteria. Associations were estimated with conditional logistic regression, producing adjusted odds ratios and 95% confidence intervals. Results: Synthetic oxytocin was used in 57.9% of deliveries and epidural anesthesia in 81.6%. Synthetic oxytocin showed no association with infantile colic (aOR 1.24; 95% CI 0.50–3.09). Epidural strongly predicted synthetic oxytocin exposure (aOR 4.55; 95% CI 1.28–16.20) but had no independent link to infantile colic. Infants with colic had a smaller mean head circumference at birth, although this difference did not remain significant after adjusting for gestational age, likely reflecting limited sample size. Synthetic oxytocin was not associated with breastfeeding status. Conclusions: In this cohort, intrapartum synthetic oxytocin was not related to infantile colic or to feeding difficulties. Smaller head circumference among colic cases may warrant further investigation as a potential risk marker. The high co-use of synthetic oxytocin and epidural underscores the need for larger longitudinal studies to clarify their peripartum–neonatal interactions. Full article
(This article belongs to the Section Obstetrics and Gynecology)
Show Figures

Figure 1

Back to TopTop