You are currently viewing a new version of our website. To view the old version click .
Journal of Composites Science
  • Article
  • Open Access

2 January 2026

Finite Element-Based Methodology for the Evaluation of the Flexural Properties of Cement-Based Nanocomposites

,
,
,
and
1
School of Engineering, Department of Financial and Management Engineering, Research Unit of Advanced Materials, University of the Aegean, 41 Kountouriotou Str., 82132 Chios, Greece
2
BETA CAE Systems SA, Kato Scholari, 57500 Thessaloniki, Greece
3
School of Engineering, Department of Product and Systems Design Engineering, University of the Aegean, 84100 Syros, Greece
4
Hephaestus Laboratory, School of Science, Department of Chemistry, Democritus University of Thrace, St. Luke, 65404 Kavala, Greece
This article belongs to the Section Nanocomposites

Abstract

The main goal of the present article was to develop a methodology for the calculation of the flexural properties of a cement-based matrix with different multi-walled carbon nanotubes’ (CNTs) volume fraction as a reinforcement at early age. The homogenization tool of the ANSA® software package was exploited for the modelling of the inclusion geometries in a cubic matrix and for mesh generation. A Representative Volume Element (RVE) was constructed with either random orientation tensor algorithm or periodic geometry algorithm tools and for different concentrations of the nano-reinforcement. Finite element modelling (FEM) of the pre-cracked specimens for flexural tests followed, and the numerical results were compared against the experimental ones. Different input parameters were considered, including the reinforcement Poisson’s ratio (νCNT) as well as the effective elastic modulus (ECNT) to predict the flexural behaviour of the nano-reinforced matrices. It was found that both parameters play a pivotal role for the numerical simulation and the best simulation results were obtained for CNTs’ effective elastic modulus ECNT = 470 GPa and Poisson’s ratio of νCNT = 0.10 values for the two (2) different investigated concentrations of carbon nanotubes (0.6 and 1.2%, respectively) in the cementitious matrix.

1. Introduction

Carbon nanostructures have gained interest because of their exceptional mechanical properties such as their high modulus of elasticity E. Nanostructured composites have been successfully strengthened using carbon fibres as filling material, greatly improving the mechanical properties of the matrix. Researchers have widely investigated the effect of carbon nanotube (CNT) incorporation at metal matrices, e.g., refs. [1,2], polymer matrices, e.g., refs. [3,4], as well as epoxy matrix [5] nanocomposites. The nanostructures such as nanofibers, nanotubes, and nanoparticles can be effectively exploited to reinforce cementitious-based matrices to develop multifunctional cementitious composites. A review article on the update of the exploitation of nanomaterials in cementitious materials was recently published [6], while the impact of the dispersion strategies of the produced nanocomposites is discussed in the recent review article [7]. Similar investigations e.g., refs. [8,9], showed that adding less than 0.2 wt.% of carbon nanomaterials essentially increased mechanical performance, load-bearing capacity, and resistance to cracking. The exploitation of nanomaterials in cementitious composites enhances durability by minimizing shrinkage and deformation, decreasing water permeability and the penetration of harmful ions, and boosting resistance to chemical attacks, frost, and fire damage, e.g., [10,11]. Carbon nanomaterials also enhance the cement-based materials with additional functional capabilities, including structural health monitoring, heating for ice melting and snow removal [12], or even electromagnetic interference shielding [13] through their electrical conductivity properties.
The development of new carbon nanomaterials further boosts the multi-functionality of cement-based materials, e.g., [14,15]. The key element in the carbon nanomaterials addition in the cement-based matrix is the dispersion capability of nano-reinforcement and especially for the carbon nanotubes (CNTs). The relevant experimental challenges have been discussed in recent review articles, e.g., [7,16]. Experimental research on the effect of the CNTs on the mechanical behaviour of cement-based materials is well reported, e.g., [17]. Nevertheless, in order to find all possible ways to facilitate CNTs into the cementitious matrix and possibly optimize production methods, computational research is required, i.e., research that predicts the nanocomposite properties for various compositions and production methods. One such investigation was performed in [18], highlighting that the CNTs’ curvature plays a significant role on the overall behaviour of nanocomposites. It was clearly shown that the curvature effect is significantly influential on the effective stiffness of the nanocomposites, thus playing a pivotal role on their reinforcing capability that is dependent upon the orientation of CNTs. Nevertheless, research on the modelling of CNT-cement based nanocomposites’ mechanical behaviour has been quite underestimated.
The earliest attempts to calculate and predict the effective properties of heterogeneous materials at the nanoscale were the analytical methods. Voigt made the first attempt of calculating analytically the properties in [19], assuming a homogenous strain field, internally of a small unary representative sample of the material, thus making it suitable for models under axial loading. Later, Reuss followed a similar path in [20], but assuming a homogenous stress field in a representative material sample, thus suitable for models under forces vertical to inclusions’ axis. Eshelby created a more sophisticated model assuming infinitesimal homogenous interactions [21]. This model is based on a single fibre of ellipsoid of a two-dimensional form inside a three-dimensional matrix of relatively large dimensions. Mori-Tanaka developed a computational theory [22] applicable to materials with inclusions of various shapes; the inclusions are considered as isolated and the strain in the matrix is considered as out of field strain. During the last two decades, these homogenization techniques have been widely used by researchers for the prediction of the effective mechanical properties.
Due to the increasing demand and exploitation of composite materials with varying inclusion percentages, complex inclusion geometries, and use of different kinds of inclusions simultaneously in the same matrix, a new method of “prediction”—calculation of the properties of such materials—was needed. The numerical method was deemed suitable for modelling the microstructure of complex composite materials. The first modelling attempts were models of a single inclusion in two-phase composites, e.g., [23], not taking into consideration interactions between inclusions. Later, the three-phase composite [24] was developed, in which the inclusion was positioned in a matrix ring which in turn was positioned in a ring of the homogenized material—the latter considered of infinite width. Later, models were created with a small number of inclusions, according to the actual fibre packing. In such models, nine (9) inclusions were imported in the case where fibre packing was considered a square array, thirteen (13) inclusions in the case of a hexagonal array, and twenty-five (25) fibres in such a case as of a random array, e.g., in [25].
To simulate the geometric characteristics of the materials as well as their mechanical behaviour using Representative Volume Elements (RVEs), several algorithms have been developed. The most common algorithm of this type, the random sequential adsorption (RSA) method, was used by Babu et al. [26], implemented in MATLAB for the homogenization of carbon fibres in epoxy matrix, and by Chen et al. [27] implemented in Wolfram for homogenizing elastomer composites’ properties. Savvas et al. [28] used the Monte Carlo method to generate a composite containing a limited number of unidirectional inclusions. The sequential addition and migration method were used by Schneider [29] to evaluate the isotropic engineering constants of glass fibre reinforced polyamide.
Even though homogenization is common practice in most of the composite materials, not much research has been conducted specifically for cementitious composites. One first trial to apply analytical homogenization methods in cement-based concrete was made by Yang [30], who initially used the Hori and Nemat-Nasser model method to calculate the equivalent elastic moduli of the aggregate and the transition zone and then used the Mori-Tanaka model to evaluate the overall effective properties of the cement mortar. Gal and Kryvoruk in [31] studied the properties of a cement-based material with inclusions of both aggregates and macro-scale fibres, using a two-step method. In the first step, interface transition zones and the aggregates were homogenized using an analytical model, suggested by Christensen [32]. In the following step, the macroscopic properties of the mortar–fibres material were evaluated using a numerical homogenization procedure. For example, Gal et al. [31] developed V-enrichment and zigzag-like enrichment functions for the shape of the inclusions or the coating and evaluated the homogenized elastic properties using 2D models of cement-based materials having aggregate as inclusions surrounded by thin coatings. Wang et al. [33] tried to apply the RVE method to cement-based composites; nevertheless, the algorithm used to set the fibres’ orientation did not accept any fibre that exceeded the boundaries and any new fibre overlapping with any of the previously placed fibres. Zhang et al. [34] used a double numerical homogenization for modelling at the microscale, the cement–aggregate interfacial transition zone (ITZ), and at the meso-scale, the concrete-steel fibres ITZ. Finally, Qsymah et al. in [35] exploited the finite element–RVE homogenization method to define the properties of cement-based composites with steel fibres of 13 mm in length and 0.2 mm in diameter. Recently, Vu-Bac et al. in [36] provided continuum approaches of carbon nanotube-reinforced polymers that were modelled at different length scales, namely the microscale, mesoscale, and macroscale. Among their extensive findings was that the interface and interphase zones between the polymer matrix and the carbon nanotubes must be considered to effectively model the mechanical behaviour of the composite.
Despite the profound interest on experimentally studying the mechanical performance of carbon nanotube/cement nanocomposites, minimal research on the modelling of CNT-cement based nanocomposites’ mechanical behaviour has been conducted. Early on, Finite Element Modelling (FEM) and an RVE model simulating the pull-out of a single CNT embedded in a cementitious matrix was developed by Chan and Andrawes [37]. Parameters such as the interfacial shear (bond) strength, allowable slip, CNT effective elastic modulus, residual bond stress, and aspect ratio were studied showing that if the composites’ strength is of interest, high effective elastic modulus CNTs (i.e., greater than 1500 GPa) is important, while using CNTs with high aspect ratio is not as crucial. Following, Chan and Andrawes [37] studied the bond strength of a single CNT with the cement matrix when it is subjected to bending. FEM modelling results show that the average shear strength at the CNT/cement interface is 6.5 MPa. Following this, research was focused on predicting the mechanical properties of CNT/cement composites using multiscale modelling [33,38,39,40]. To our knowledge, no effort had been made to predict the flexural behaviour of the nanocomposites considering different values for the CNT Poisson’s ratio (νCNT) and effective elastic modulus (ECNT).
In the present article, the carbon nanotubes were considered as inclusions to construct a representative volume element (RVE) of the cementitious matrix. The numerous inclusions were positioned with a homogenization tool and especially with the exploitation of the periodic geometry as well as of the “random orientation tensor” algorithms, to include a large number of inclusions and to avoid statistical discrepancies. A finite element model with the specimen geometry as well as with the exploitation of the RVE was constructed and was validated with the experimental results at an early age (3 days) for different reinforcement concentrations. The finite element (FE) model was then inversely exploited to predict the mechanical properties (effective elastic modulus ECNT and Poisson’s ratio νCNT) of the carbon nanotubes that was used as a reinforcement in the cementitious matrix.

2. Materials and Methods

Several experimental data were collected from the so-far available experimental results of the research group of the authors, e.g., [41,42,43]. Multi-Wall Carbon Nanotubes (MWCNTs) from Cheap Tubes® (Grafton, VT 05146, USA) were used as reinforcement at the nanoscale (inclusions) with the following characteristics: diameter 20–40 nm, length 10–30 μm, purity > 95%, specific surface area 110 m2/g. Representative values for the effective elastic modulus E of the carbon nanotubes were taken from the experimental work performed by Yu et al. [44]. The E values were calculated by the slope of the respective—experimentally derived—stress/strain curves and are graphically represented in different colours in Figure 1. Three different cases were noticed, with the effective elastic modulus ranging from 274 GPa up to 470 GPa. The orange line with a slope (effective elastic modulus) of 470 GPa is the average line of the upper triangular experimental values, the green line with a slope of 335 GPa is the average line of the lower triangular experimental values, while the blue one with a slope of 274 GPa is the average line of the square experimental values.
Figure 1. Stress–strain curves of different CNT types from Yu et al. [44] marked up with different colours are three average lines as well as their respective effective elastic modulus (slope of the marked lines).
Typically, in the literature, e.g., in [44,45], it is mentioned that the modulus of elasticity of a MWCNT can be up to 1 TPa. This value (in fact it should be appointed as “stiffness” instead of effective elastic modulus, as the MWCNT is a more a structure that a solid material) refers to the non-damaged carbon-nanotube, i.e., for a nanostructure without any structural defects. Li et al. in [46] evaluated the modulus of elasticity of relevant nanostructures to be around 790 GPa, while Demczyk et al. [47] in another experimental investigation evaluated the respective property around 900 GPa. Finally, Lau et al. in [48] reported the different experimental and theoretical approaches to the mechanical properties of carbon nanotubes for advanced composite structures. For the convenience of the reader, the type/size of CNTs used in the experimental study of the present investigation was extremely close to the three (3) reported by Yu et al. [44], and to this end, the experimental values from their pioneering publication were used as reference values to perform the analyses in the present investigation.
However, there is a possibility for several structural defects to appear in the lattice, e.g., imperfections of the bonds, several carbon atoms missing, surface defects, etc., as can be shown in the above relevant articles. Hence, the MWCNT effective elastic modulus E might be lower than the above referred and E values at the range of 274 to 470 GPa may be reasonable. Finally, the Poisson’s ratio values were found in [44] to be within the range of 0.1 to 0.35. To account for these ranges, several cases were simulated and the number and input data for the numerical analyses can be found in Table 1.
Table 1. Mechanical properties of the materials that were used as input data for the numerical analysis as well as different simulation cases investigated in the present article.
The cementitious material used in the present study was ordinary Portland cement, and the effective elastic modulus of the cement matrix was 4000 MPa according to experimental data of 3-day specimens. Initially, the MWCNTs were dispersed in an aqueous solution and then the solution was added to the cement matrix during the mixing stage. Two different cases were investigated in the present article, for inclusion volume fractions of 0.6 and 1.2%, respectively. For the preparation of MWCNT dispersions, a surfactant (SFC) was used, and the resulting dispersions were ultrasonicated at room temperature [47]. After ultrasonication, cement was added into the MWCNT suspensions at a water to cement ratio w/c = 0.5 by weight. The materials were mixed according to standard ASTM C305 [49] using a standard Hobart mixer. Prismatic specimens of 20 mm × 20 mm × 80 mm were prepared for each mix. After 18 h of curing, the specimens were demoulded and cured in lime-saturated water. At the age of 3 days, the specimens were tested at three-point bending according to the standard ASTM C348 [50].
Before testing, a 6 mm notch was introduced to the prismatic specimens using a water-cooled diamond saw. The length of the notch was according to the RILEM TC 162-TDF standard [51] recommendations, where a ratio of ⅓ is required for the notch to depth ratio values, Figure 2. A clip gauge was used to measure the crack mouth opening displacement (CMOD). The CMOD was used as feedback to produce a stable fracture at a rate of 0.012 mm/min. The mechanical load and the CMOD values were recorded during the test.
Figure 2. (a) Prismatic specimen dimensions and (b) image of the experimental set-up for the fracture mechanics tests.
The Young’s (elastic) modulus of the specimens was calculated from the experimental data (load-CMOD curve) according to the two-parameter fracture model of Jenq and Shah [52]. According to their model, the modulus of elasticity is calculated based on the following Equation (1), as follows:
E = 6 · S · a 0 · g 2 α 0 C i · b 2 · t
where Ci is the initial compliance of the loading part of the load–CMOD curve, a0 is the crack length, S is the span length, b and t are the specimen depth and thickness, respectively, as can be seen in Figure 2a. Finally, g20) corresponds to a geometric function that is defined as follows:
g 2 α 0 = 0.76 2.28 α 0 + 3.87 α 0 2 2.04 α 0 3 + 0.66 1 α 0 2
where α0 = (a0 + H0)/(b + H0), with H0 being the initial measuring CMOD length, as can be seen in Figure 2a.

2.1. Homogenization Methodology

2.1.1. Orientation Tensor

With the application of the «random orientation tensor» algorithm, it becomes possible for each individual inclusion vector—among thousands that are positioned iteratively in the matrix cube—to have its own position and orientation. Each inclusion is positioned in space according to probability of convergence to the Χ1, Χ2, Χ3 axes. The orientation tensor, borrowed from applied fluid mechanics [53,54] provides an efficient description of fibre orientation using a probability curve.
The tensor has nine components, with the suffixes for the tensor terms being (i) in the flow direction, (ii) transverse to the flow direction, and (iii) in the thickness direction. To achieve a higher randomization of the placement of inclusions in the three-dimensional cube, the following values were used for the orientation tensor α11 = 0.333, α22 = 0.333, α33 = 0.333 with all other components left as null. Figure 3 shows the created microstructure geometry—as seen in the ANSA® version 23.0.0 software environment—and the case of the aforementioned tensor values is displayed.
Figure 3. A visual example of the modelling of the reinforcement using ANSA® (left) and (right) the periodic geometry algorithm concept presentation (larger diameter of inclusions applied for display purposes).

2.1.2. Periodic Geometry Algorithm

For the purposes of this research, the so called “periodic geometry algorithm” was used. Periodicity across surfaces means that continuity between adjustment RVEs is ensured. The way this is achieved, is that inclusions in the RVE that intersect the cube outer surfaces are “cut” with the remainder being placed as continuing from the opposite surface (Figure 3). Additionally, the algorithm considers a minimum separation distance between the surfaces of any two inclusions. The minimum chosen distance was selected to be four (×4) times the tubes’ diameter to allow for an adequate number of elements (>4) in between the inclusions. This distance is extremely small with respect to the length of the inclusions. This ensures that the desired volume fraction is more effectively achieved, and the fibres dispersion is more realistic.

2.1.3. Nano-Scale Homogenization Model

The RVE was isotropic, due to the high number and the random orientation of the inclusions. Two procedures may be followed, one for the isotropic case with two independent parameters (E, v) and one for the transverse isotropic case with five independent parameters (E11, v12, E22, ν23, G12), where E corresponds to effective elastic modulus, ν for Poisson’s ration and G for the shear modulus. The above material properties were evaluated by subjecting the RVE to three tensile and three shear loadings using the Epilysis® solver software version 17.0.3 (Figure 4). The ANSA® Homogenization Tool ensures distribution of hundreds of inclusions in the RVE according to the volume fractions of the experimental data used as basis. The Homogenization tool also ensures that an appropriate number of finite elements are placed adjusted to each inclusion’s sides in order to keep the RVE’s loading results unaffected from element size, and as a result, the calculated properties of the homogenized material. The option of an even thicker than suggested by the Homogenization Tool mesh is open and it was indeed taken for the purposes of this research. Cross-checking for different random orientation positioning results was conducted, and for every different geometric position of the inclusions the results remained constant.
Figure 4. Representation of the six different loadings subjected to the RVE. The red coloured loadings are the tensile loading, and the blue coloured loadings are the shear loading.
The RVE size has been chosen accordingly to achieve a composite cell containing a high number of inclusions. The size of the RVE was selected to be 1500 μm, as the preparatory simulations with even lower RVE size gave almost identical results. The geometry of the MWCNTs were solid rods and the CTETRA SOLID element have been chosen for the discretization. The periodic geometry algorithm was used, and the random orientation tensor was a11 = 0.333, a12 = 0, a22 = 0.333, a13 = 0, a32 = 0, a33 = 0.333. By using the aforementioned options, the number of the created inclusions in the RVE volume was 440 to 460. This significant number of inclusions in the RVE is one of the originalities of this research. A high number of inclusions were chosen to achieve realistic results. Positioning of inclusions was conducted 20 times per RVE, and analysis was proceeded for each such case. Due to the high number of inclusions and the parameters chosen for the random orientation tensor, defining a realistic and thorough mixing, the Eeff values of different analyses were not apart by more than 0.1 ‰.

2.2. Finite Element Modelling

The ANSA® pre-processor and Epilysis® solver was used for setting up the model, while a linear elastic analysis was used for the crack mouth opening displacement (CMOD) until the crack initiation point. The model geometrical characteristics are shown in Figure 5a, where vertical constraints at the bottom face of the specimen and line forces at the middle of the top face of the specimen were used to simulate the three-point bending mechanical test configuration. The 3C8D 8-node 3D solid continuum elements were employed to simulate the pre-cracked specimens. Special care was given to the creation of the mesh close to the crack tip. Due to the stress concentration at the area close to the crack tip, the created radial mesh surrounding the crack line was condensed as approaching the tip (Figure 5b). At the cylindrical volume area surrounding the crack tip, a 15-node wedge element was used. Concerning the stress singularity near the crack tip (1/√r), the mid-side node parameter was set to 0.25. At all other areas, 20-node brick elements were used. The sharp crack was modelled as an internal face inside the specimen volume. The crack face has duplicate nodes such that the elements on the opposite sides of the face do not share nodes. Elements in the vicinity of the crack have a length of 0.2 mm and their size steadily increases, ending at a maximum element size of 2.0 mm in non-critical areas. A typical mesh consisted of almost 800,000 elements. The calculated results from the FEM analysis were compared against the experimental CMOD measurements.
Figure 5. (a) Model geometry and (b) finite element discretization near the crack tip.

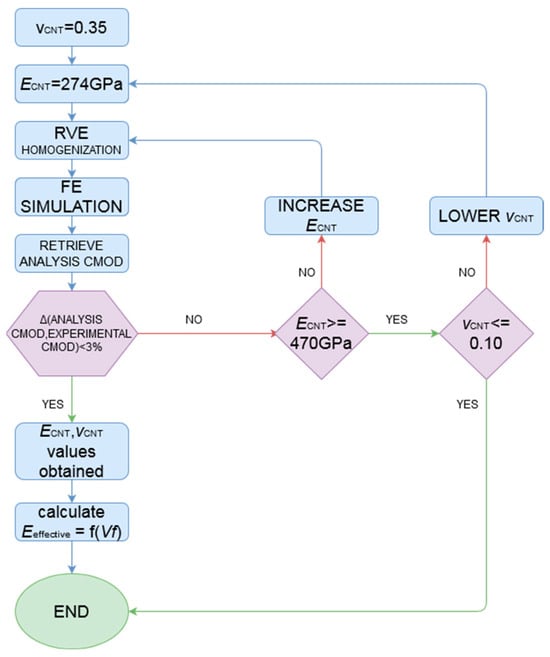
2.3. Research Methodology

The methodology flowchart is shown in Figure 6, while all the experimental data points used are displayed at Table 1. For the “available from experiments” inclusion volume fractions (Vf) of 0.6% and 1.2%, the following steps were followed:
Figure 6. The flowchart of the methodology used in the present investigation.
  • Selection of CNT Poisson’s ratio (starting value is the highest found in literature, i.e., 0.35).
  • Selection of CNT effective elastic modulus (ECNT) (starting value is the lowest found in the literature, i.e., 235 GPa according to the results in [32]).
  • Calculation of the homogenized material stiffness matrix: RVE finite element along with the random orientation tensor, as described in the previous chapter of homogenization methodology.
  • Modelling of the pre-cracked specimens using the homogenized matrix and simulation of the experiment (FE).
  • Measurement of CMOD values in the CAE models.
  • Comparison of the CMOD values with the experimental results.
  • Change to higher CNT effective elastic modulus.
  • New loop from step 2 until satisfactory deviation from experimental results (or until reaching non-realistic values of ECNT, with the latter not having been applicable in this paper).
  • Change to lower CNT Poisson’s ratio.
  • New loop from step 1 until satisfactory deviation from experimental results (or until reaching non-realistic values of νCNT).
  • Determination of Poisson’s ratio and effective modulus of elasticity values from results closest to experimental for experimental inclusion volume fractions.
  • Expressing the composite material’s Eeff as a function of the inclusion volume fraction (Vf).

3. Results

3.1. Effect of the Poisson’s Ratio

The results are graphically presented in Figure 7, for a matrix with Vf = 0.6% and ECNT = 470 GPa. At first, a νCNT = 0.35 value was studied. As the value of Poisson’s ratio was lowered, (from 0.35 to 0.17 and 0.10) all other parameters being constant, the resulting simulation showed a CMOD value closer to that of the experimental results. In order for a CMOD value of 0.009058 mm to be reached, the experimental value of the mechanical loading was 193.8 N. For the same CMOD value to be observed in a simulation with νCNT = 0.35 (green hollow triangles) had an effective modulus of elasticity Eeff = 4019.5 MPa and a load value of 177.7 N was required that refers to a deviation of 8.2% from the respective experimental value. Altering the Poisson’s ratio to νCNT = 0.17 (blue hollow circles), the calculated mechanical load was 186.2 N, that corresponds to a 3.9% deviation from the experimental results or a 4.4% improvement from the previous calculated results. Figure 7 also shows the available results with νCNT = 0.10 (red hollow squares), where a value of 189.8 N for the mechanical load was calculated with the present methodology; the smallest deviation (only 2.1% error was noticed) and a 1.8% improvement from the previous step was calculated. At this point, the improvement rate reached very small values to allow for further simulations with even lower νCNT values.
Figure 7. Diagram of applied load against crack mouth opening displacement for the same cement-based material matrix reinforced with Vf = 0.6% MWCNTs, ECNT = 470 GPa, and comparing Poisson’s ratio of the CNTs (νCNT = 0.10, 0.17, 0.35).
The developed methodology was also applied to the highest MWCNTs volume fraction of Vf = 1.2% and the calculation results can be seen graphically in Figure 8. Similarly, a constant value of effective modulus of elasticity was kept and equal to ECNT = 470 GPa, while three different cases for Poisson’s ratio νCNT was investigated. Simulation started with the highest Poisson’s ratio νCNT = 0.35 (green hollow triangles) that resulted in poor correlation with the available experimental values. For example, at the CMOD values just before fracture (e.g., at 0.0086 mm) the experimental curve gave a mechanical loading value equal to 186 N. The calculated value was approximately 172 N (or an effective modulus of elasticity equal to Eeff = 4026.2 MPa) that corresponds to a 7.5% difference. The next value of the used Poisson’s ratio of the MWCNTs for the calculations was νCNT = 0.17 (blue hollow circles) and the calculation results can be seen in Figure 8. The results gave a loading value of 179.1 N for the CMOD value, which is closer to the experimental value (~3.7% difference). Finally, the case of an even lower Poisson’s ratio νCNT = 0.10 was exploited and the simulation results are marked with red hollow squares. These simulation results are much closer to the experimental curve, and a loading value of 183.9 N was calculated for the CMOD value of 0.0086 mm against the 186 N of the respective experimental value, minimizing the difference at almost 1%. This simulation error is the minimum noticed and is considered to have excellent agreement with the experimental measurements. To this end, it is agreed that the Poisson’s ratio of 0.10 was the most promising regarding the simulation results and was kept as constant for the next step that was the effect of the effective modulus of elasticity of the reinforcement on the flexural behaviour of the nano-reinforced cementitious material.
Figure 8. Diagram of applied load against crack mouth opening displacement for the same cement-based material matrix reinforced with Vf = 1.2% MWCNTs, ECNT = 470 GPa, and comparing Poisson’s ratio of the CNTs (νCNT = 0.10, 0.17, 0.35).

3.2. Investigation on the Role of Effective Elastic Modulus

The second parameter to address was the selection of the appropriate effective modulus of elasticity. The ECNT steps started for a value of 274 GPa and ended at 470 GPa; the results of the simulation are graphically plotted in the diagram of Figure 9 along with the experimental curve for the same Vf = 0.6%. For the latter curve, criterion for the convergence of the simulation was either the value of the slope of curves being close to the respective of the experiment as well as the load value at a specific CMOD value, e.g., at 0.0086 mm the load value was 182 N. The first loop was the combination of νCNT = 0.10 and ECNT = 274 GPa, as can be seen in green hollow triangles in Figure 9; this solution deviated substantially from the experimental results as for the specific CMOD value, it gave 159 N that has a 12.6% difference from the respective experimental value.
Figure 9. Diagram of applied load against crack mouth opening displacement for the same cement-based material matrix reinforced with Vf = 0.6% MWCNTs, Poisson’s ratio of the CNTs (νCNT = 0.10), and comparing effective modulus of elasticity of the CNTs (ECNT = 274, 335 and 470 GPa).
The effective modulus of elasticity was increased gradually in the next step and the simulation results of the ECNT = 335 GPa and νCNT = 0.10 can be seen in Figure 9 with blue hollow circles. This solution is much closer to the respective experimental result (only 6.6% difference), taking load values of 170 N against 182 N for the specific CMOD value, respectively. The last iteration had the highest appropriate effective modulus of elasticity value ECNT = 470 GPa and the minimum Poisson’s ratio νCNT = 0.10. The simulation results (blue hollow squares) are very close to the respective experimental values; at the specific CMOD value the simulation load value is 176 N against 182 N (approximate 3.3% error). This simulation gave an Eeff = 4024.8 GPa that was the closest with the experimental values for the specific MWCNTs reinforcement.
Figure 10 shows the respective simulation results for the Vf = 1.2% MWCNTs reinforcement for Poisson’s ratio νCNT = 0.10 and for various effective elastic moduli. The experimental curve can be also seen for comparison purposes with dark blue squares connected with a dashed line. The high effective modulus of elasticity simulation gave a load value equal to 179.5 N for the fixed CMOD value of 0.0086 mm, against the 185 N of the respective experimental curve. It was the best simulation results among the investigated cases with a 3.0% difference between the experimental and the simulation results and had an Eeff = 4030.8 GPa as also marked in the diagram. The lower effective modulus of elasticity ECNT = 335 GPa with blue hollow circles gave a lower load value (170.6 N) that had a difference of approximately 7.8% from the respective experimental value. Finally, the lower investigated effective modulus of elasticity with green hollow triangles had the worst accuracy, having almost 25 N difference with the experimental at the points just before fracture, which is equivalent with more than 13.5% difference.
Figure 10. Diagram of applied load against crack mouth opening displacement for the same cement-based material matrix reinforced with Vf = 1.2% MWCNTs, Poisson’s ratio of the CNTs (νCNT = 0.10), and comparing CNTs’ effective modulus of elasticity (ECNT = 274, 335 and 470 GPa).

4. Discussion

Summarizing from the previous sections, it was clear that the developed methodology with the homogenization, the respective random orientation tensor, and the periodic geometry algorithms can be safely applied to simulate the flexural behaviour of nano-reinforced cement-based materials. The same methodology may be used to model any composite of certain parameters, with known matrix properties, regardless of inclusion shape/geometry and properties even with combinations of different inclusion types. Additionally, the loops in the methodology allow for the calculation of the composite properties even with unknown inclusion properties, meaning that if experimental data are available, the methodology can still be applied and during the steps permits the estimation of the inclusions’ properties.
In a case where we use various combinations of inclusion materials and/or inclusion geometries and/or inclusion volume fractions and/or matrix materials, this methodology may be applied in reverse, constraining the design properties the composite material must exhibit to be suitable for the application. In the case that density is a factor, it may be used for exclusion of those combinations that do not meet the constraints. To this end, a cost-effectiveness analysis comparing the various composite combinations can be easily performed.
Regarding the simulation results of the present article, the effective modulus of elasticity of the inclusions (MWCNTs of rod size) plays a pivotal role on the simulation effort. The available results showed that the highest investigated effective modulus of elasticity of 470 GPa was the most appropriate for the proper homogenization of the representative volume element to be simulated. Even though the literature usually suggests that ECNT can be up to 1 TPa, this value corresponds to the structural-free carbon nanotubes and the experimentally evaluated modulus of elasticity performed by Yu et al. [32] seems to be more realistic. To a second extent, the Poisson’s ratio of the inclusion is also important for the construction of the appropriate RVE. The Poisson’s ratio is also important for the simulation effort and strongly influences the precision of the solution, as almost 10% difference in the simulated values was noticed between the νCNT = 0.10 and νCNT = 0.35 for ECNT = 470 GPa, respectively. To this end, it is highly advised for both to be equally treated in terms of simulation with finite element analysis.

5. Conclusions

The following conclusions can be drawn from the present article:
A methodology is proposed to model any composite of certain parameters, with known matrix properties, regardless of inclusion shape/geometry and properties even with combinations of different inclusion types. The present methodology was applied to rod shape inclusions; nevertheless, the ANSA homogenization tool provides the option to create several fibres geometries, including plates.
The loops in the methodology allow for calculation of the composite properties even with unknown inclusion properties, meaning that if experimental data are available, the methodology can still be applied and during the steps permits the estimation of the inclusions’ properties (inverse analysis).
Mainly the effective modulus of elasticity and Poisson’s ratio of the inclusions play a pivotal role on the simulation of the reinforced matrix with inclusions (MWCNTs of rod shape in the present article). Each of the above material properties can strongly affect the flexural behaviour of the nano-reinforced cementitious matrix, where deviations up to 13% from the experimental results can be noticed.
Finite element modelling simulation results for two different volume fraction inclusions in the cementitious matrix, namely 0.6% and 1.2%, showed that the higher investigated value of effective modulus of elasticity ECNT = 470 GPa of the nano-reinforcement gave results close (with 3% difference) to the respective experimental results.
The Poisson’s ratio of the MWCNTs also plays a significant role on the simulation of the cementitious nanocomposites. Among the various Poisson’s ratios proposed in the literature, the vCNT = 0.10 demonstrated the best simulation results in both investigated volume fraction nano-reinforced cementitious matrices.

Author Contributions

Conceptualization, P.P. and F.G.; methodology, S.A. and F.G.; software, F.G.; validation, Z.S.M., P.P., F.G. and N.D.A.; formal analysis, S.A.; investigation, S.A. and F.G.; resources, N.D.A. and P.P.; data curation, Z.S.M.; writing—original draft preparation, S.A., F.G. and Z.S.M.; writing—review and editing, P.P., Z.S.M. and N.D.A.; visualization, S.A. and N.D.A.; supervision, P.P. and N.D.A.; project administration, P.P. and N.D.A.; funding acquisition, N.D.A. All authors have read and agreed to the published version of the manuscript.

Funding

This research is funded by the Research e-Infrastructure “Interregional Digital Transformation for Culture and Tourism in Aegean Archipelagos” (Code Number MIS 5047046), which is implemented within the framework of the “Regional Excellence” Action of the Operational Program “Competitiveness, Entrepreneurship and Innovation”. The action is co-funded by the European Regional Development Fund (ERDF) and the Greek State (Partnership Agreement 2014–2020).

Data Availability Statement

All data are available upon request to the authors.

Acknowledgments

The access to the ANSA® Homogenization Tool as well as to the Epilysis® solver software from BETA CAE company is highly appreciated.

Conflicts of Interest

Faidra Givannaki was employed by BETA CAE Systems SA. The remaining authors declare that the research was conducted in the absence of any commercial or financial relationships that could be construed as a potential conflict of interest.

References

  1. Chu, K.; Guo, H.; Jia, C.; Yin, F.; Zhang, X.; Liang, X.; Chen, H. Thermal Properties of Carbon Nanotube–Copper Composites for Thermal Management Applications. Nanoscale Res. Lett. 2010, 5, 868–874. [Google Scholar] [CrossRef]
  2. Moghadam, A.D.; Omrani, E.; Menezes, P.; Rohatgi, P. Mechanical and Tribological Properties of Self-Lubricating Metal Matrix Nanocomposites Reinforced by Carbon Nanotubes and Graphene—A Review. Compos. Part B Eng. 2015, 77, 402–420. [Google Scholar]
  3. Arash, B.; Wang, Q.; Varadan, V. Mechanical Properties of Carbon Nanotube/Polymer Composites. Sci. Rep. 2014, 4, 6479. [Google Scholar] [CrossRef] [PubMed]
  4. Loos, M.; Pezzin, S.; Amico, S.; Bergmann, C.; Coelho, L. The Matrix Stiffness Role on Tensile and Thermal Properties of Carbon Nanotubes/Epoxy Composites. J. Mater. Sci. 2008, 43, 6064–6069. [Google Scholar] [CrossRef]
  5. Ci, L.; Bai, J. The Reinforcement Role of Carbon Nanotubes in Epoxy Composites with Different Matrix Stiffness. Compos. Sci. Technol. 2006, 66, 599–603. [Google Scholar] [CrossRef]
  6. Metaxa, Z.S.; Tolkou, A.K.; Efstathiou, S.; Rahdar, A.; Favvas, E.P.; Mitropoulos, A.C.; Kyzas, G.Z. Nanomaterials in Cementitious Composites: An Update. Molecules 2021, 26, 1430. [Google Scholar] [CrossRef]
  7. Gao, Y.; Zou, F.; Sui, H.; Xu, J.; Wang, S.; Lu, S.; Yu, J.; Chen, W.; Liu, Y.; Chen, J.; et al. Dispersion strategies development for high performance carbon nanomaterials reinforced cementitious composites critical review on properties and future challenges. Mater. Des. 2025, 259, 114789. [Google Scholar] [CrossRef]
  8. Zhan, M.; Pan, G.; Zhou, F.; Mi, R.; Shah, S. In situ grown carbon nanotubes enhanced cement based materials with multifunctionality. Cem. Concr. Compos. 2020, 108, 103518. [Google Scholar] [CrossRef]
  9. Nguyen, H.; Zhang, Q.; Sagoe-Crentsil, K.; Duan, W. Graphene oxide coated sand for improving performance of cement composites. Cem. Concr. Compos. 2021, 124, 104279. [Google Scholar] [CrossRef]
  10. Long, W.-J.; Gu, Y.-C.; Xing, F.; Khayat, K. Microstructure development and mechanism of hardened cement paste incorporating graphene oxide during carbonation. Cem. Concr. Compos. 2018, 94, 72–84. [Google Scholar] [CrossRef]
  11. Sikora, P.; Elrahman, M.A.; Chung, S.; Cendrowski, K.; Mijowska, E.; Stephan, D. Mechanical and microstructural properties of cement pastes containing carbon nanotubes and carbon nanotube silica core shell structures exposed to elevated temperature. Cem. Concr. Compos. 2019, 95, 193–204. [Google Scholar] [CrossRef]
  12. Roshan, M.; Correia, A. Multifunctional cementitious composites from fabrication to their application in pavement a comprehensive review. Appl. Sci. 2025, 15, 3451. [Google Scholar] [CrossRef]
  13. Hou, X.; Feng, X.; Jiang, K.; Zheng, Y.; Liu, J.; Wang, M. Recent progress in smart electromagnetic interference shielding materials. J. Mater. Sci. Technol. 2024, 186, 256–271. [Google Scholar] [CrossRef]
  14. Dubyey, L.; Ukrainczyk, N.; Yadav, S.; Izadifar, M.; Schneider, J.; Koenders, E. Carbon nanotubes and nanohorns in geopolymers a study on chemical physical and mechanical properties. Mater. Des. 2024, 240, 112851. [Google Scholar] [CrossRef]
  15. Dulaj, A.; Peeters, S.; Poorsolhjouy, P.; Salet, T.; Lucas, S. Combined analytical and numerical modelling of the electrical conductivity of 3D printed carbon nanotube cementitious nanocomposites. Mater. Des. 2024, 246, 113324. [Google Scholar] [CrossRef]
  16. Du, M.; Jing, H.; Gao, Y.; Su, H.; Fang, H. Carbon nanomaterials enhanced cement based composites advances and challenges. Nanotechnol. Rev. 2020, 9, 115–135. [Google Scholar] [CrossRef]
  17. Sarvandani, M.M.; Mahdikhani, M.; Aghabarati, H.; Fatmehsari, M.H. Effect of functionalized multi walled carbon nanotubes on mechanical properties and durability of cement mortars. J. Build. Eng. 2021, 41, 102407. [Google Scholar] [CrossRef]
  18. Yang, B.J.; Souri, H.; Kim, S.; Ryu, S.; Lee, H.K. An analytical model to predict curvature effects of the carbon nanotube on the overall behavior of nanocomposites. J. Appl. Phys. 2014, 116, 033511. [Google Scholar] [CrossRef]
  19. Voigt, W. Über die Beziehung zwischen den beiden Elastizitätskonstanten isotroper Körper. Wiedemann’s Ann. 1889, 38, 573–587. [Google Scholar]
  20. Reuss, A. Berechnung der Fließgrenze von Mischkristallen. Z. Angew. Math. Und Phys. 1929, 9, 49–58. [Google Scholar]
  21. Eshelby, J. The Determination of the Elastic Field of an Ellipsoidal Inclusion, and Related Problems. Proc. R. Soc. A 1957, 241, 376–396. [Google Scholar] [CrossRef]
  22. Mori, T.; Tanaka, K. Average Stress in the Matrix and Average Elastic Energy of Materials with Misfitting Inclusions. Acta Metall. 1973, 21, 571–574. [Google Scholar] [CrossRef]
  23. Feng, C.; Wang, Y.; Kitipornchai, S.; Yang, J. Effects of Reorientation of Graphene Platelets on Young’s Modulus of Polymer Nanocomposites under Uni-Axial Stretching. Polymers 2017, 9, 532. [Google Scholar] [CrossRef]
  24. Sadeghpour, E.; Guo, Y.; Chua, D.; Shim, V. A Modified Mori–Tanaka Approach Incorporating Filler-Matrix Interface Failure to Model Graphene/Polymer Nanocomposites. Int. J. Mech. Sci. 2020, 180, 105699. [Google Scholar] [CrossRef]
  25. Chang, S.; Yang, S.; Shin, H.; Cho, M. Multiscale Homogenization Model for Thermoelastic Behavior of Epoxy-Based Composites with Polydisperse SiC Nanoparticles. Compos. Struct. 2015, 128, 342–353. [Google Scholar]
  26. Babu, K.; Mohite, P.; Upadhyay, C. Development of an RVE and Its Stiffness Predictions Based on Mathematical Homogenization Theory for Short Fibre Composites. Int. J. Solids Struct. 2018, 130–131, 80–104. [Google Scholar] [CrossRef]
  27. Chen, L.; Gu, B.; Zhou, J.; Tao, J. Study of the Effectiveness of the RVEs for Random Short Fiber Reinforced Elastomer Composites. Fibers Polym. 2019, 20, 1467–1479. [Google Scholar] [CrossRef]
  28. Savvas, D.; Stefanou, G.; Papadrakakis, M.; Deodatis, G. Homogenization of Random Heterogeneous Media with Inclusions of Arbitrary Shape Modeled by XFEM. Comput. Mech. 2014, 54, 1221–1235. [Google Scholar] [CrossRef]
  29. Schneider, M. The Sequential Addition and Migration Method to Generate Representative Volume Elements for the Homogenization of Short Fiber Reinforced Plastics. Comput. Mech. 2017, 59, 247–263. [Google Scholar] [CrossRef]
  30. Yang, C. Effect of the Transition Zone on the Elastic Moduli of Mortar. Cem. Concr. Res. 1998, 28, 727–736. [Google Scholar] [CrossRef]
  31. Gal, E.; Kryvoruk, R. Meso-Scale Analysis of FRC Using a Two-Step Homogenization Approach. Comput. Struct. 2011, 89, 921–929. [Google Scholar]
  32. Christensen, R. A Critical Evaluation for a Class of Micro-Mechanics Models. J. Mech. Phys. Solids 1990, 38, 379–404. [Google Scholar] [CrossRef]
  33. Wang, J.; Zhang, L.; Liew, K. Multiscale Simulation of Mechanical Properties and Microstructure of CNT-Reinforced Cement-Based Composites. Comput. Methods Appl. Mech. Eng. 2017, 319, 393–413. [Google Scholar]
  34. Zhang, J.; Liu, X.; Yuan, Y.; Mang, H. Multiscale Modeling of the Effect of the Interfacial Transition Zone on the Modulus of Elasticity of Fiber-Reinforced Fine Concrete. Comput. Mech. 2015, 55, 37–55. [Google Scholar]
  35. Qsymah, A.; Sharma, R.; Yang, Z.; Margetts, L.; Mummery, P. Micro X-Ray Computed Tomography Image-Based Two-Scale Homogenisation of Ultra High Performance Fibre Reinforced Concrete. Constr. Build. Mater. 2017, 130, 230–240. [Google Scholar]
  36. Vu-Bac, N.; Rabczuk, T.; Zhuang, X. Continuum/Finite ElementModeling of Carbon Nanotube–Reinforced Polymers. In Carbon Nanotube-Reinforced Polymers; Elsevier: Amsterdam, The Netherlands, 2018; pp. 385–409. [Google Scholar]
  37. Chan, L.; Andrawes, B. Characterization of the Uncertainties in the Constitutive Behavior of Carbon Nanotube/Cement Composites. Sci. Technol. Adv. Mater. 2009, 10, 045007. [Google Scholar] [CrossRef]
  38. Papadopoulos, V.; Impraimakis, M. Multiscale Modeling of Carbon Nanotube Reinforced Concrete. Compos. Struct. 2017, 182, 251–260. [Google Scholar] [CrossRef]
  39. Wang, J.; Zhang, L.; Liew, K. A Multiscale Modeling of CNT-Reinforced Cement Composites. Comput. Methods Appl. Mech. Eng. 2016, 309, 411–433. [Google Scholar] [CrossRef]
  40. Kavvadias, I.; Tsongas, K.; Bantilas, K.; Falara, M.; Thomoglou, A.; Gkountakou, F.; Elenas, A. Mechanical Characterization of MWCNT-Reinforced Cement Paste: Experimental and Multiscale Computational Investigation. Materials 2023, 16, 5379. [Google Scholar] [CrossRef] [PubMed]
  41. Konsta-Gdoutos, M.; Metaxa, Z.; Shah, S. Highly Dispersed Carbon Nanotube Reinforced Cement Based Materials. Cem. Concr. Res. 2010, 40, 1052–1059. [Google Scholar] [CrossRef]
  42. Metaxa, Z. Mechanical Behaviour and Durability of Advanced Cement Based Materials. Ph.D. Thesis, Demokrition University of Thrace, Xanthi, Greece, 2012. [Google Scholar]
  43. Metaxa, Z.; Konsta-Gdoutos, M.; Shah, S. Carbon nanotubes reinforced concrete. In SP 267 Nanotechnology of Concrete: The Next Big Thing Is Small; ACI Symposium Publication: Farmington Hills, MI, USA, 2009; Volume 267, p. 180. [Google Scholar]
  44. Yu, M.-F.; Lourie, O.; Dyer, M.; Moloni, K.; Kelly, T.; Ruoff, R. Strength and Breaking Mechanism of Multiwalled Carbon Nanotubes Under Tensile Load. Science 2000, 287, 637–640. [Google Scholar] [CrossRef]
  45. Poncharal, P.; Wang, Z.; Ugarte, D.; de Heer, W. Electrostatic Deflections and Electromechanical Resonances of Carbon Nanotubes. Science 1999, 283, 1513–1516. [Google Scholar] [CrossRef] [PubMed]
  46. Li, F.; Cheng, H.M.; Bai, S.; Su, G.; Dresselhaus, M.S. Tensile strength of single-walled carbon nanotubes directly measured from their macroscopic ropes. Appl. Phys. Lett. 2000, 77, 3161–3163. [Google Scholar] [CrossRef]
  47. Demczyk, B.; Wang, Y.; Cumings, J.; Hetman, M.; Han, W.; Zettl, A.; Ritchie, R. Direct Mechanical Measurement of the Tensile Strength and Elastic Modulus of Multiwalled Carbon Nanotubes. Mater. Sci. Eng. A 2002, 334, 173–178. [Google Scholar] [CrossRef]
  48. Lau, K.T.; Chipara, M.; Ling, H.Y.; Hui, D. On the effective elastic moduli of carbon nanotubes for nanocomposite structures. Compos. Part B Eng. 2004, 35, 95–101. [Google Scholar]
  49. ASTM C305; Standard Practice for Mechanical Mixing of Hydraulic Cement Pastes and Mortars of Plastic Consistency. ASTM International: West Conshohocken, PA, USA, 2020.
  50. ASTM C348; Standard Test Method for Flexural Strength of Hydraulic-Cement Mortars. ASTM International: West Conshohocken, PA, USA, 2021.
  51. Vandewalle, L.; Nemegeer, D.; Balazs, L.; Barr, B.; Barros, J.; Bartos, P.; Banthia, N.; Criswell, M.; Denarie, E.; Di Prisco, M.; et al. RILEM TC 162-TDF: Test and design methods for steel fibre reinforced concrete. Mater. Struct. 2002, 35, 579–582. [Google Scholar]
  52. Jenq, Y.; Shah, S. Mixed-Mode Fracture of Concrete. Int. J. Fract. 1988, 38, 123–142. [Google Scholar] [CrossRef]
  53. DeSalvo, G.J.; Swanson, J.A. ANSYS Engineering Analysis System User’s Manual; Swanson Analysis Systems: Houston, PA, USA, 1985. [Google Scholar]
  54. Hashin, Z.; Rosen, B.W. The Elastic Moduli of Fiber-Reinforced Materials. J. Appl. Mech. 1964, 3, 223–232. [Google Scholar] [CrossRef]
Disclaimer/Publisher’s Note: The statements, opinions and data contained in all publications are solely those of the individual author(s) and contributor(s) and not of MDPI and/or the editor(s). MDPI and/or the editor(s) disclaim responsibility for any injury to people or property resulting from any ideas, methods, instructions or products referred to in the content.

Article Metrics

Citations

Article Access Statistics

Multiple requests from the same IP address are counted as one view.