Evaluating the Impact of 2D MRI Slice Orientation and Location on Alzheimer’s Disease Diagnosis Using a Lightweight Convolutional Neural Network
Abstract
1. Introduction
- Limited comparisons across various orientations of the brain;
- Lack of clear definitions for guided selection of brain slices;
- The literature suffers from complicated models.
- A comprehensive analysis of the influence of MRI slice orientation on AD classification;
- Introduction of a feature entropy-based slice selection method that identifies the most informative slice per brain segment using CNN activation maps;
- Development of a simple yet effective lightweight CNN model based on depthwise separable convolutions for efficient classification;
- Brain slice analysis using a consistent partitioning strategy to evaluate region-wise diagnostic importance;
- Introducing an attention mechanism for feature level interpretation.
2. Related Work
3. Materials and Methods
3.1. The Alzheimer’s Disease Neuroimaging Initiative (ADNI) Dataset
3.2. MRI Preprocessing
- Motion correction corrects minor head movements that may occur during head scanning. It ensures that all slices in one scan are aligned.
- Skull stripping removes all non-brain tissues from MRI scans to isolate the brain, which is a crucial step for AD classification.
- Intensity normalization adjusts the intensities of MRI voxels to a standard range to enhance the contrast and consistency in the images.
- For background removal, we cropped the background to eliminate most of the non-brain elements.
3.3. Automated 2D Slice Selection
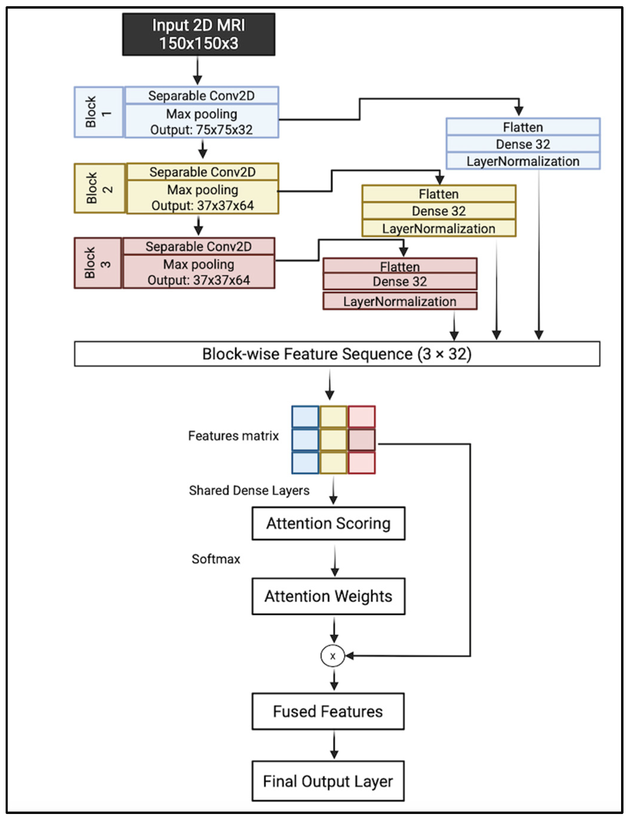
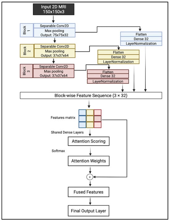
3.4. Proposed Lightweight CNN with Attention-Based Fusion
- Block 1 focuses on low-level visual features such as edges, textures, and intensity gradients;
- Block 2 captures mid-level representations, including shapes and localized anatomical patterns;
- Block 3 encodes high-level semantic information, such as complex structures or regions.
Depthwise Separable Convolution (DSC)
4. Experimental Results
4.1. Experimental Environment and Platform
4.2. Evaluation Metrics
- AD vs. MCI
- ○
- TP: The patient is correctly predicted as having AD when they have Alzheimer’s disease.
- ○
- TN: The patient is correctly predicted as having MCI when they have a mild cognitive impairment.
- ○
- FP: The model incorrectly predicts AD when the patient has mild cognitive impairment.
- ○
- FN: The model incorrectly predicts MCI when the patient has Alzheimer’s disease.
- AD vs. CN
- ○
- TP: The patient is correctly predicted as having AD while they have Alzheimer’s disease.
- ○
- TN: The patient is correctly predicted as CN when they are cognitively normal.
- ○
- FP: The model incorrectly predicts AD when the patient is cognitively normal.
- ○
- FN: The model incorrectly predicts CN when the patient has Alzheimer’s disease.
- MCI vs. CN
- ○
- TP: The patient is correctly predicted as having MCI when they have mild cognitive impairment.
- ○
- TN: The patient is correctly predicted as CN when they are cognitively normal.
- ○
- FP: The model incorrectly predicts MCI when the patient is cognitively normal.
- ○
- FN: The model incorrectly predicts CN when the patient has mild cognitive impairment.
- Accuracy represents the number of correctly classified MRIs (TP and TN) out of all the predictions shown in Equation (7).
- 2.
- Precision represents the number of positively predicted MRIs out of all positive predictions (TP and FP), as shown in Equation (8).
- 3.
- Sensitivity measures the model’s ability to detect positive cases (patients with AD and MCI). High sensitivity is a significant measure in the medical field [18] since it means how well the model identifies actual disease cases, reducing the FN rate, as shown in Equation (9).
- 4.
- Specificity measures the model’s ability to detect true negative (non-AD) cases. It is essential to minimize the FP in clinical diagnosis, and it is calculated as in Equation (10).
- 5.
- The F1 score is a harmonic balance between precision and sensitivity. The main reason for considering the F1 score in the performance evaluation process is that we are working in a sensitive medical area [21], which can be calculated using Equation (11).
- 6.
- The AUC assesses the model by plotting the TP rate (TPR) to the FP rate (FPR).
4.3. Experimental Results Results Discussion
5. Conclusions
Author Contributions
Funding
Institutional Review Board Statement
Informed Consent Statement
Data Availability Statement
Conflicts of Interest
References
- Ewers, M.; Sperling, R.A.; Klunk, W.E.; Weiner, M.W.; Hampel, H. Neuroimaging Markers for the Prediction and Early Diagnosis of Alzheimer’s Disease Dementia. Trends Neurosci. 2011, 34, 430–442. [Google Scholar] [CrossRef]
- Better, M.A. Alzheimer’s disease facts and figures. Alzheimers Dement. 2023, 19, 1598–1695. [Google Scholar]
- Zhou, Q.; Wang, J.; Yu, X.; Wang, S.; Zhang, Y. A Survey of Deep Learning for Alzheimer’s Disease. Mach. Learn. Knowl. Extr. 2023, 5, 611–668. [Google Scholar] [CrossRef]
- Ramalho, B.A.C.; Bortolato, L.R.; Gomes, N.D.; Wichert-Ana, L.; Padovan-Neto, F.E.; da Silva, M.A.A.; de Lacerda, K.J.C.C. The Impact of the Orientation of MRI Slices on the Accuracy of Alzheimer’s Disease Classification Using Convolutional Neural Networks (CNNs). J. Med. Artif. Intell. 2024, 7, 35. [Google Scholar] [CrossRef]
- Yang, H.; Xu, H.; Li, Q.; Jin, Y.; Jiang, W.; Wang, J.; Wu, Y.; Li, W.; Yang, C.; Li, X.; et al. Study of Brain Morphology Change in Alzheimer’s Disease and Amnestic Mild Cognitive Impairment Compared with Normal Controls. Gen. Psychiatr. 2019, 32, e100005. [Google Scholar] [CrossRef] [PubMed]
- Bi, X.; Li, S.; Xiao, B.; Li, Y.; Wang, G.; Ma, X. Computer Aided Alzheimer’s Disease Diagnosis by an Unsupervised Deep Learning Technology. Neurocomputing 2020, 392, 296–304. [Google Scholar] [CrossRef]
- Frisoni, G.; Fox, N.; Jack, C. The clinical use of structural MRI in Alzheimer disease. Nat. Rev. Neurol. 2010, 6, 67–77. [Google Scholar] [CrossRef] [PubMed]
- Oliveira, M.J.; Ribeiro, P.; Rodrigues, P.M. Machine Learning-Driven GLCM Analysis of Structural MRI for Alzheimer’s Disease Diagnosis. Bioengineering 2024, 11, 1153. [Google Scholar] [CrossRef] [PubMed]
- Qiang, Y.-R.; Zhang, S.-W.; Li, J.-N.; Li, Y.; Zhou, Q.-Y. Diagnosis of Alzheimer’s Disease by Joining Dual Attention CNN and MLP Based on Structural MRIs, Clinical and Genetic Data. Artif. Intell. Med. 2023, 145, 102678. [Google Scholar] [CrossRef] [PubMed]
- Mohi ud din dar, G.; Bhagat, A.; Ansarullah, S.I.; Othman, M.T.B.; Hamid, Y.; Alkahtani, H.K.; Ullah, I.; Hamam, H. A Novel Framework for Classification of Different Alzheimer’s Disease Stages Using CNN Model. Electronics 2023, 12, 469. [Google Scholar] [CrossRef]
- Illakiya, T.; Ramamurthy, K.; Siddharth, M.V.; Mishra, R.; Udainiya, A. AHANet: Adaptive Hybrid Attention Network for Alzheimer’s Disease Classification Using Brain Magnetic Resonance Imaging. Bioengineering 2023, 10, 714. [Google Scholar] [CrossRef] [PubMed]
- Hassan, N.; Musa Miah, A.S.; Shin, J. Residual-Based Multi-Stage Deep Learning Framework for Computer-Aided Alzheimer’s Disease Detection. J. Imaging 2024, 10, 141. [Google Scholar] [CrossRef] [PubMed]
- Jin, Z.; Gong, J.; Deng, M.; Zheng, P.; Li, G. Deep Learning-Based Diagnosis Algorithm for Alzheimer’s Disease. J. Imaging 2024, 10, 333. [Google Scholar] [CrossRef] [PubMed]
- Kim, H.W.; Lee, H.E.; Lee, S.; Oh, K.T.; Yun, M.; Yoo, S.K. Slice-Selective Learning for Alzheimer’s Disease Classification Using a Generative Adversarial Network: A Feasibility Study of External Validation. Eur. J. Nucl. Med. Mol Imaging 2020, 47, 2197–2206. [Google Scholar] [CrossRef] [PubMed]
- Puente-Castro, A.; Fernandez-Blanco, E.; Pazos, A.; Munteanu, C.R. Automatic Assessment of Alzheimer’s Disease Diagnosis Based on Deep Learning Techniques. Comput. Biol. Med. 2020, 120, 103764. [Google Scholar] [CrossRef] [PubMed]
- De Souza, R.G.; Dos Santos Lucas E Silva, G.; Dos Santos, W.P.; De Lima, M.E.; Alzheimer’s Disease Neuroimaging Initiative. Computer-Aided Diagnosis of Alzheimer’s Disease by MRI Analysis and Evolutionary Computing. Res. Biomed. Eng. 2021, 37, 455–483. [Google Scholar] [CrossRef]
- Inan, M.S.K.; Sworna, N.S.; Islam, A.K.M.M.; Islam, S.; Alom, Z.; Azim, M.A.; Shatabda, S. A Slice Selection Guided Deep Integrated Pipeline for Alzheimer’s Prediction from Structural Brain MRI. Biomed. Signal Process. Control 2024, 89, 105773. [Google Scholar] [CrossRef]
- Ghosh, T.; Palash, M.I.A.; Yousuf, M.A.; Hamid, M.A.; Monowar, M.M.; Alassafi, M.O. A Robust Distributed Deep Learning Approach to Detect Alzheimer’s Disease from MRI Images. Mathematics 2023, 11, 2633. [Google Scholar] [CrossRef]
- Khatri, U.; Kwon, G.-R. Alzheimer’s Disease Diagnosis and Biomarker Analysis Using Resting-State Functional MRI Functional Brain Network with Multi-Measures Features and Hippocampal Subfield and Amygdala Volume of Structural MRI. Front. Aging Neurosci. 2022, 14, 818871. [Google Scholar] [CrossRef] [PubMed]
- Howard, A.G.; Zhu, M.; Chen, B.; Kalenichenko, D.; Wang, W.; Weyand, T.; Andreetto, M.; Adam, H. MobileNets: Efficient Convolutional Neural Networks for Mobile Vision Applications. arXiv 2017. [Google Scholar] [CrossRef]
- Nogales, A.; García-Tejedor, Á.J.; Monge, D.; Vara, J.S.; Antón, C. A Survey of Deep Learning Models in Medical Therapeutic Areas. Artif. Intell. Med. 2021, 112, 102020. [Google Scholar] [CrossRef] [PubMed]















| Article | Used Dataset | Data Type | Methods | Classification | Selected Slices | Orientations |
|---|---|---|---|---|---|---|
| Kim et al. [14] | ADNI and Severance Hospital | CT + PET | GAN + SVM | AD vs. CN | Double slices covering the PCC | Coronal |
| Ramalho et al. [4] | ADNI | MRI | CNN | MCI vs. CN | Not explicitly specified | All |
| Puente et al. [15] | ADNI + OASIS | MRI + AGE and SEX | ResNet + SVM | Multi-class (AD, CN, and MCI) | Not explicitly specified | Sagittal |
| de Souza et al. [16] | ADNI | MRI | Genetic algorithms + EfficientNet | CN vs. ALL, AD vs. ALL, and MCI vs. ALL | From 67 to 71 and 65 to 69 with BET on sagittal From 58 to 61 on sagittal, 10 on coronal and without BET | All |
| Inan et al. [17] | ADNI + OASIS | MRI | K-means, gradient boosting, random forest, and EffecientNet | CN vs. AD, CN vs. MCIc, and CN vs. MCInc | Not explicitly specified | All |
| Ghosh et al. [18] | ADNI + OASIS | MRI + AGE and SEX | DensNet, InceptionResNet, ResNet, and MobileNet | AD vs. AD | Not explicitly specified | All |
| Khatri et al. [19] | ADNI | MRI + rs-fMRI | SVN, random forest, PCANet, and k-means | AD vs. CN, CN vs. MCI, AD vs. MCI, and MCIs vs. MCIc | Forty-eight axial slices | Axial |
| Diagnosis Stage | Total Number of 3D MRI Images | Training 80% | Validation 10% | Testing 10% |
|---|---|---|---|---|
| AD | 1125 | 900 | 112 | 113 |
| CN | 1146 | 916 | 115 | 115 |
| MCI | 1224 | 979 | 122 | 123 |
| Method | FLOPs |
|---|---|
| MobileNetV1 | 467,840,993 |
| MobileNetV2 | 301,415,457 |
| EfficientNetB0 | 397,007,176 |
| Proposed Model | 78,102,649 |
| Orientation | Segment | Accuracy | Precision | Sensitivity | Specificity | F1 Score | AUC |
|---|---|---|---|---|---|---|---|
| Axial | Segment 4 | 92.5 | 94.4 | 90.2 | 92.2 | 94.8 | 97.0 |
| Segment 5 | 94.7 | 92.4 | 97.3 | 94.8 | 92.2 | 98.7 | |
| Segment 6 | 89.0 | 85.4 | 93.8 | 89.4 | 84.3 | 94.7 | |
| Segment 7 | 92.5 | 91.3 | 93.8 | 92.5 | 91.3 | 94.8 | |
| Segment 8 | 94.3 | 93.8 | 94.6 | 94.2 | 93.9 | 97.7 | |
| Segment 9 | 97.4 | 96.5 | 98.2 | 97.3 | 96.5 | 99.6 | |
| Segment 10 | 93.8 | 94.5 | 92.9 | 93.7 | 94.8 | 97.2 | |
| Segment 11 | 93.0 | 97.1 | 88.4 | 92.5 | 97.4 | 98.9 | |
| Segment 12 | 92.1 | 90.5 | 93.8 | 92.1 | 90.4 | 96.5 | |
| Average of all slices | 93.2 | 92.9 | 93.7 | 93.2 | 92.9 | 97.3 | |
| Coronal | Segment 4 | 89.4 | 87.3 | 92.0 | 89.6 | 87.0 | 95.6 |
| Segment 5 | 94.3 | 92.3 | 96.4 | 94.3 | 92.2 | 98.1 | |
| Segment 6 | 95.2 | 91.7 | 99.1 | 95.3 | 91.3 | 99.2 | |
| Segment 7 | 91.2 | 91.1 | 91.1 | 91.1 | 91.3 | 96.2 | |
| Segment 8 | 95.6 | 93.2 | 98.2 | 95.7 | 93.0 | 99.2 | |
| Segment 9 | 94.3 | 95.4 | 92.9 | 94.1 | 95.7 | 98.5 | |
| Segment 10 | 96.9 | 97.3 | 96.4 | 96.9 | 97.4 | 99.5 | |
| Segment 11 | 89.0 | 88.5 | 89.3 | 88.9 | 88.7 | 94.9 | |
| Segment 12 | 92.1 | 88.5 | 96.4 | 92.3 | 87.8 | 97.1 | |
| Average of all slices | 93.1 | 91.7 | 94.6 | 93.1 | 91.6 | 97.6 | |
| Sagittal | Segment 4 | 92.5 | 91.3 | 93.8 | 92.5 | 91.3 | 97.2 |
| Segment 5 | 89.4 | 87.9 | 91.1 | 89.5 | 87.8 | 96.5 | |
| Segment 6 | 96.0 | 99.0 | 92.9 | 95.9 | 99.1 | 97.3 | |
| Segment 7 | 94.3 | 93.8 | 94.6 | 94.2 | 93.9 | 98.2 | |
| Segment 8 | 84.6 | 87.4 | 80.4 | 83.7 | 88.7 | 92.0 | |
| Segment 9 | 91.2 | 88.3 | 94.6 | 91.4 | 87.8 | 97.5 | |
| Segment 10 | 96.9 | 96.5 | 97.3 | 96.9 | 96.5 | 98.6 | |
| Segment 11 | 95.6 | 94.7 | 96.4 | 95.6 | 94.8 | 97.9 | |
| Segment 12 | 89.0 | 88.5 | 89.3 | 88.9 | 88.7 | 96.4 | |
| Average of all slices | 92.2 | 91.9 | 92.3 | 92.1 | 92.1 | 96.8 |
| Orientation | Slice Number | Accuracy | Precision | Sensitivity | Specificity | F1 Score | AUC |
|---|---|---|---|---|---|---|---|
| Axial | Segment 4 | 76.6 | 80.9 | 67.3 | 73.4 | 85.2 | 84.6 |
| Segment 5 | 83.4 | 78.9 | 89.4 | 83.8 | 77.9 | 93.2 | |
| Segment 6 | 88.1 | 87.0 | 88.5 | 87.7 | 87.7 | 94.6 | |
| Segment 7 | 88.9 | 88.5 | 88.5 | 88.5 | 89.3 | 94.0 | |
| Segment 8 | 81.3 | 84.8 | 74.3 | 79.2 | 87.7 | 91.8 | |
| Segment 9 | 83.8 | 87.9 | 77.0 | 82.1 | 90.2 | 93.2 | |
| Segment 10 | 80.0 | 74.6 | 88.5 | 81.0 | 72.1 | 89.0 | |
| Segment 11 | 81.3 | 76.3 | 88.5 | 82.0 | 74.6 | 92.3 | |
| Segment 12 | 77.4 | 75.4 | 78.8 | 77.1 | 76.2 | 82.4 | |
| Average of all slices | 82.3 | 81.6 | 82.3 | 81.6 | 82.3 | 90.6 | |
| Coronal | Segment 4 | 90.2 | 90.9 | 88.5 | 89.7 | 91.8 | 94.6 |
| Segment 5 | 87.7 | 85.6 | 89.4 | 87.4 | 86.1 | 92.2 | |
| Segment 6 | 88.5 | 95.7 | 79.6 | 87.0 | 96.7 | 95.6 | |
| Segment 7 | 92.3 | 92.8 | 91.2 | 92.0 | 93.4 | 96.4 | |
| Segment 8 | 69.4 | 65.0 | 78.8 | 71.2 | 60.7 | 79.3 | |
| Segment 9 | 90.6 | 88.9 | 92.0 | 90.4 | 89.3 | 95.4 | |
| Segment 10 | 87.2 | 88.1 | 85.0 | 86.5 | 89.3 | 92.3 | |
| Segment 11 | 86.0 | 87.0 | 83.2 | 85.1 | 88.5 | 92.9 | |
| Segment 12 | 74.9 | 76.5 | 69.0 | 72.6 | 80.3 | 82.5 | |
| Average of all slices | 85.2 | 85.6 | 84.1 | 84.6 | 86.2 | 91.3 | |
| Sagittal | Segment 4 | 86.0 | 81.7 | 91.2 | 86.2 | 81.1 | 90.7 |
| Segment 5 | 87.5 | 88.3 | 89.4 | 89.4 | 85.0 | 83.8 | |
| Segment 6 | 88.1 | 87.0 | 88.5 | 87.7 | 87.7 | 93.1 | |
| Segment 7 | 90.6 | 88.2 | 92.9 | 90.5 | 88.5 | 93.6 | |
| Segment 8 | 85.1 | 81.5 | 89.4 | 85.2 | 81.1 | 93.7 | |
| Segment 9 | 84.7 | 86.7 | 80.5 | 83.5 | 88.5 | 92.3 | |
| Segment 10 | 89.4 | 82.8 | 98.2 | 89.9 | 81.1 | 97.5 | |
| Segment 11 | 91.5 | 88.4 | 94.7 | 91.5 | 88.5 | 94.2 | |
| Segment 12 | 90.6 | 91.0 | 89.4 | 90.2 | 91.8 | 95.9 | |
| Average of all slices | 84.2 | 76.4 | 80.5 | 78.3 | 87.6 | 90.1 |
| Orientation | Slice Number | Accuracy | Precision | Sensitivity | Specificity | F1 Score | AUC |
|---|---|---|---|---|---|---|---|
| Axial | Segment 4 | 86.5 | 89.5 | 83.6 | 86.4 | 89.6 | 93.8 |
| Segment 5 | 84.4 | 0.846 | 0.852 | 0.849 | 0.835 | 0.914 | |
| Segment 6 | 85.2 | 92.2 | 77.9 | 84.4 | 93.0 | 91.9 | |
| Segment 7 | 82.7 | 77.9 | 92.6 | 84.6 | 72.2 | 90.4 | |
| Segment 8 | 85.2 | 84.3 | 87.7 | 85.9 | 82.6 | 90.8 | |
| Segment 9 | 86.9 | 85.8 | 89.3 | 87.6 | 84.3 | 93.9 | |
| Segment 10 | 82.7 | 79.1 | 90.2 | 84.3 | 74.8 | 90.2 | |
| Segment 11 | 70.5 | 77.7 | 59.8 | 67.6 | 81.7 | 82.6 | |
| Segment 12 | 75.5 | 76.2 | 76.2 | 76.2 | 74.8 | 82.7 | |
| Average of all slices | 82.2 | 83.0 | 82.5 | 82.4 | 81.8 | 89.7 | |
| Coronal | Segment 4 | 74.3 | 78.0 | 69.7 | 73.6 | 79.1 | 82.9 |
| Segment 5 | 81.4 | 84.2 | 78.7 | 81.4 | 84.3 | 91.5 | |
| Segment 6 | 80.6 | 79.2 | 84.4 | 81.7 | 76.5 | 91.4 | |
| Segment 7 | 77.2 | 87.8 | 64.8 | 74.5 | 90.4 | 86.7 | |
| Segment 8 | 89.9 | 89.5 | 91.0 | 90.2 | 88.7 | 95.8 | |
| Segment 9 | 83.5 | 82.2 | 86.9 | 84.5 | 80.0 | 92.2 | |
| Segment 10 | 85.2 | 79.6 | 95.9 | 87.0 | 73.9 | 95.7 | |
| Segment 11 | 76.8 | 71.6 | 91.0 | 80.1 | 61.7 | 87.5 | |
| Segment 12 | 75.5 | 78.6 | 72.1 | 75.2 | 79.1 | 84.3 | |
| Average of all slices | 80.5 | 81.2 | 81.6 | 80.9 | 79.3 | 89.8 | |
| Sagittal | Segment 4 | 86.9 | 85.8 | 89.3 | 87.6 | 84.3 | 92.6 |
| Segment 5 | 81.4 | 81.5 | 82.8 | 82.1 | 80.0 | 91.2 | |
| Segment 6 | 85.7 | 85.5 | 86.9 | 86.2 | 84.3 | 93.2 | |
| Segment 7 | 81.4 | 85.5 | 77.0 | 81.0 | 86.1 | 89.5 | |
| Segment 8 | 82.7 | 80.5 | 87.7 | 83.9 | 77.4 | 88.4 | |
| Segment 9 | 84.8 | 80.7 | 92.6 | 86.3 | 76.5 | 92.4 | |
| Segment 10 | 84.8 | 93.9 | 75.4 | 83.6 | 94.8 | 92.7 | |
| Segment 11 | 86.5 | 88.8 | 84.4 | 86.6 | 88.7 | 92.5 | |
| Segment 12 | 80.6 | 83.9 | 77.0 | 80.3 | 84.3 | 89.5 | |
| Average of all slices | 86.9 | 85.8 | 89.3 | 87.6 | 84.3 | 92.6 |
Disclaimer/Publisher’s Note: The statements, opinions and data contained in all publications are solely those of the individual author(s) and contributor(s) and not of MDPI and/or the editor(s). MDPI and/or the editor(s) disclaim responsibility for any injury to people or property resulting from any ideas, methods, instructions or products referred to in the content. |
© 2025 by the authors. Licensee MDPI, Basel, Switzerland. This article is an open access article distributed under the terms and conditions of the Creative Commons Attribution (CC BY) license (https://creativecommons.org/licenses/by/4.0/).
Share and Cite
Mohsin, N.A.; Abdulameer, M.H. Evaluating the Impact of 2D MRI Slice Orientation and Location on Alzheimer’s Disease Diagnosis Using a Lightweight Convolutional Neural Network. J. Imaging 2025, 11, 260. https://doi.org/10.3390/jimaging11080260
Mohsin NA, Abdulameer MH. Evaluating the Impact of 2D MRI Slice Orientation and Location on Alzheimer’s Disease Diagnosis Using a Lightweight Convolutional Neural Network. Journal of Imaging. 2025; 11(8):260. https://doi.org/10.3390/jimaging11080260
Chicago/Turabian StyleMohsin, Nadia A., and Mohammed H. Abdulameer. 2025. "Evaluating the Impact of 2D MRI Slice Orientation and Location on Alzheimer’s Disease Diagnosis Using a Lightweight Convolutional Neural Network" Journal of Imaging 11, no. 8: 260. https://doi.org/10.3390/jimaging11080260
APA StyleMohsin, N. A., & Abdulameer, M. H. (2025). Evaluating the Impact of 2D MRI Slice Orientation and Location on Alzheimer’s Disease Diagnosis Using a Lightweight Convolutional Neural Network. Journal of Imaging, 11(8), 260. https://doi.org/10.3390/jimaging11080260

