Review of Various Machine Learning Approaches for Predicting Parameters of Lithium-Ion Batteries in Electric Vehicles
Abstract
1. Introduction
2. Li-Ion Battery for Electric Vehicles
2.1. State of Charge (SOC)
2.2. State of Health (SOH)
3. Estimation Methods for the SOC and SOH
- The battery’s internal resistance equivalent model is simple to use. The open circuit voltage of the battery (OCV, denoted as UOC), which is represented by the ideal voltage source, is a crucial input parameter used in a variety of estimation techniques. When using a constant charge or discharge current I(t), the battery’s internal resistance, also known as the series or ohmic resistance (abbreviated as R0), increases.
- Rp–Cp pairs (known as RCs), in which the resistance is always connected in parallel with the capacitance, are used for modeling the battery behavior under dynamic operating conditions. Sometimes, multiple sets of RCs are connected in series to improve accuracy. For example, when there are two RCs in series, the model is called a second-order RC ECM.
- The resistance of the battery differs during charging and discharging, and if the effect of this factor is considered, a resistor and diode in series will be used. In this way, only one resistor will work in the ECM during charging and discharging. For example, the commonly used RC model can be expressed as the following:
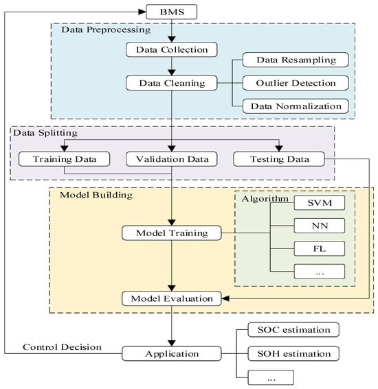
3.1. SOC and SOH Estimation Using Machine Learning
- Battery voltage serves as a foundational indicator for estimating both the SOC and SOH. It mirrors the stored energy in the battery and fluctuates with SOC changes, which can be directly measured or inferred from other sensor data.
- Battery current, whether charging or discharging, offers insights into the battery’s activity. Integrating current over time assists in SOC estimation, while irregular patterns may signify degradation or anomalies, affecting the SOH.
- Battery temperature significantly affects its performance and longevity. Elevated temperatures expedite degradation, impacting the SOH. Temperature sensors offer valuable inputs for SOC and SOH models.
- SOC estimation often hinges on capacity measurements, which can be derived through methods like Coulomb counting or impedance spectroscopy. Precision in capacity estimation bolsters SOC accuracy.
- Internal resistance influences voltage drop during current flow and changes therein can indicate aging or damage. Factoring internal resistance as a feature enhances SOH estimation.
- The number of charge–discharge cycles influences battery health, with more cycles leading to capacity fading and a diminished SOH. Therefore, the cycle count as a feature, aids in SOH prediction.
- Coulomb efficiency reflects how efficiently a battery stores and releases charge, deviations from which affect SOC estimation. Monitoring Coulomb efficiency assists in SOH assessment.
- Features tied to aging, such as the capacity fade rate or impedance alterations, are crucial. Machine learning models can discern patterns associated with aging, thereby refining SOH estimation.
- The SOC and SOH undergo changes over time, making time-related features (e.g., aging rates, calendar aging effects) invaluable for predictions. Long-term trends impact both the SOC and SOH.
- Integrating multiple sensor inputs like voltage, current, and temperature enhances accuracy. Sensor fusion techniques, such as Kalman filters, bolster SOC and SOH estimation.
- Center for Advanced Life Cycle Engineering (CALCE) [65]: The CALCE at the University of Maryland provides battery data for research purposes, covering battery state estimation, remaining useful life prediction, accelerated battery degradation modeling, and reliability analysis.
- NASA datasets [66]: The Prognostic Center of Excellence (PCoE) at NASA Ames maintains the Prognostic Data Repository, which contains various battery datasets. Among these are the PCoE Battery Dataset, featuring cycling data for 3,418,650 cells with a 2 Ah capacity cycled to 70% or 80% of initial capacity at different temperatures using a custom-built battery tester. Additionally, there is the Randomized Battery Usage Dataset, providing cycling data for commercial cells, and the HIRF Battery Dataset, which includes data from testing battery packs for a small aircraft. Also, the Small Satellite Power Simulation Dataset includes data from testing battery packs for a small satellite.
- BatteryArchive.org [67]: It is an open-access battery dataset repository built on open-source software. Its goal is to standardize battery testing and reporting by offering a user-friendly interface for comparing battery datasets.
- An article published by Springer stresses the importance of standardizing battery testing and reporting through open databases [68] to enhance overall field research and advance toward more efficient and reliable battery systems. However, the reliability of these datasets varies depending on the specific research context and use case. Hence, it is crucial to carefully assess datasets based on their requirements and objectives.
- Carnegie Mellon University Kilthub Dataset [69]: A dataset of lithium-ion battery discharge data including voltage, temperature, and current from electric vertical take-off and landing (eVTOL) duty cycles (https://kilthub.cmu.edu/articles/dataset/eVTOL_Battery_Dataset/14226830 (accessed on 21 May 2024)).
3.1.1. Neural Network (NN)
3.1.2. Feedforward Neural Network (FFNN)
3.1.3. Deep Neural Network (DNN)
3.1.4. Extreme Learning Machine (ELM)
3.1.5. Recurrent Neural Network (RNN)
- Extreme learning machines (ELMs) simplify the solution process by generating layer parameters with minimal iterations. Although they may slightly reduce accuracy, ELMs are advantageous for handling large datasets.
- Recurrent neural networks (RNNs) can process time-series data of varying lengths and remember historical information, making them suitable for state of health (SOH) estimation under dynamic conditions. However, they may face gradient vanishing or exploding issues during backpropagation in long sequences.
- Elman neural networks (ENNs) are akin to RNNs and have global feedforward and local recurrent properties. They can be used for SOC and SOH predictions with good accuracy.
- Long short-term memory (LSTM) variants of RNNs are effective for modeling long-term dependencies in battery degradation. They outperform other methods and offer the advantage of recognizing and correcting lengthy relationships.
- Improved LSTM methods like the active state-tracking-LSTM neural network (AST-LSTM NN) and LSTM with an attention procedure combined with particle swarm optimization offer more accuracy in RUL prognosis and SOH observation.
- A deep learning approach using LSTM quickly estimates the remaining useful life (RUL) of Li-ion batteries without offline training data.
- Other RNN-based methods, including the gated recurrent unit (GRU)-RNN and clockwise recurrent neural network (CWRNN), are proposed to address the issue of lengthy dependencies in battery models and achieve high accuracy.
3.1.6. Convolution Neural Network (CNN)
3.1.7. Other NN Variants
3.1.8. Support Vector Machine (SVM) and Support Vector Regression (SVR)
3.1.9. Fuzzy Logic Method (FL)
3.1.10. Genetic Algorithm (GA) and Particle Swarm Optimization (PSO)
3.1.11. K-Nearest Neighbor (KNN)
3.1.12. Transfer Learning
3.1.13. Hybrid Method (HM)
4. Comparison of Several Types of Machine Learning
5. Challenges and Future Works
6. Conclusions
Author Contributions
Funding
Data Availability Statement
Acknowledgments
Conflicts of Interest
References
- Jing, Q.-L.; Liu, H.-Z.; Yu, W.-Q.; He, X. The Impact of Public Transportation on Carbon Emissions—From the Perspective of Energy Consumption. Sustainability 2022, 14, 6248. [Google Scholar] [CrossRef]
- Rouholamini, M.; Wang, C.; Nehrir, H.; Hu, X.; Hu, Z.; Aki, H.; Zhao, B.; Miao, Z.; Strunz, K. A Review of Modeling, Management, and Applications of Grid-Connected Li-Ion Battery Storage Systems. IEEE Trans. Smart Grid 2022, 13, 4505–4524. [Google Scholar] [CrossRef]
- Kumar, R.R.; Bharatiraja, C.; Udhayakumar, K.; Devakirubakaran, S.; Sekar, K.S.; Mihet-Popa, L. Advances in Batteries, Battery Modeling, Battery Management System, Battery Thermal Management, SOC, SOH, and Charge/Discharge Characteristics in EV Applications. IEEE Access 2023, 11, 105761–105809. [Google Scholar] [CrossRef]
- Xu, X.; Yu, C.; Tang, S.; Sun, X.; Si, X.; Wu, L. Remaining useful life prediction of lithium-ion batteries based on Wiener processes with considering the relaxation effect. Energies 2019, 12, 1685. [Google Scholar] [CrossRef]
- Gabbar, H.A.; Othman, A.M.; Abdussami, M.R. Review of Battery Management Systems (BMS) Development and Industrial Standards. Technologies 2021, 9, 28. [Google Scholar] [CrossRef]
- Hannan, M.A.; Hoque, M.D.M.; Hussain, A.; Yusof, Y.; Ker, A.P.J. State-of-the-Art and Energy Management System of Lithium-Ion Batteries in Electric Vehicle Applications: Issues and Recommendations. IEEE Access 2018, 6, 19362–19378. [Google Scholar] [CrossRef]
- Ali, M.U.; Zafar, A.; Nengroo, S.H.; Hussain, S.; Alvi, M.J.; Kim, H.-J. Towards a Smarter Battery Management System for Electric Vehicle Applications: A Critical Review of Lithium-Ion Battery State of Charge Estimation. Energies 2019, 12, 446. [Google Scholar] [CrossRef]
- Krishna, G.; Singh, R.; Gehlot, A.; Akram, S.V.; Priyadarshi, N.; Twala, B. Digital Technology Implementation in Battery-Management Systems for Sustainable Energy Storage: Review, Challenges, and Recommendations. Electronics 2022, 11, 2695. [Google Scholar] [CrossRef]
- Vidal, C.; Malysz, P.; Kollmeyer, P.; Emadi, A. Machine Learning Applied to Electrified Vehicle Battery State of Charge and State of Health Estimation: State-of-the-Art. IEEE Access 2020, 8, 52796–52814. [Google Scholar] [CrossRef]
- Horstmann, B.; Single, F.; Latz, A. Review on multi-scale models of solid-electrolyte interphase formation. Curr. Opin. Electrochem. 2018, 13, 61–69. [Google Scholar] [CrossRef]
- Elmahallawy, M.; Elfouly, T.; Alouani, A.; Massoud, A.M. A Comprehensive Review of Lithium-Ion Batteries Modeling, and State of Health and Remaining Useful Lifetime Prediction. IEEE Access 2022, 10, 119040–119070. [Google Scholar] [CrossRef]
- Timilsina, L.; Badr, P.R.; Hoang, P.H.; Ozkan, G.; Papari, B.; Edrington, C.S. Battery Degradation in Electric and Hybrid Electric Vehicles: A Survey Study. IEEE Access 2023, 11, 42431–42462. [Google Scholar] [CrossRef]
- Ng, M.-F.; Zhao, J.; Yan, Q.; Conduit, G.J.; Seh, Z.W. Predicting the state of charge and health of batteries using data-driven machine learning. Nat. Mach. Intell. 2020, 2, 161–170. [Google Scholar] [CrossRef]
- Aykol, M.; Gopal, C.B.; Anapolsky, A.; Herring, P.K.; van Vlijmen, B.; Berliner, M.D.; Bazant, M.Z.; Braatz, R.D.; Chueh, W.C.; Storey, B.D. Perspective—Combining physics and machine learning to predict battery lifetime. J. Electrochem. Soc. 2021, 168, 030525. [Google Scholar] [CrossRef]
- Gulzar, M.M.; Iqbal, A.; Sibtain, D.; Khalid, M. An Innovative Converterless Solar PV Control Strategy for a Grid Connected Hybrid PV/Wind/Fuel-Cell System Coupled with Battery Energy Storage. IEEE Access 2023, 11, 23245–23259. [Google Scholar] [CrossRef]
- Jayasinghe, A.E.; Fernando, N.; Kumarawadu, S.; Wang, L. Review on Li-ion Battery Parameter Extraction Methods. IEEE Access 2023, 11, 73180–73197. [Google Scholar] [CrossRef]
- Hong, J.; Wang, Z.; Qu, C.; Ma, F.; Xu, X.; Yang, J.; Zhang, J.; Zhou, Y.; Shan, T.; Hou, Y. Fault Prognosis and Isolation of Lithium-Ion Batteries in Electric Vehicles Considering Real-Scenario Thermal Runaway Risks. IEEE J. Emerg. Sel. Top. Power Electron. 2023, 11, 88–99. [Google Scholar] [CrossRef]
- Che, Y.; Hu, X.; Lin, X.; Guo, J.; Teodorescu, R. Health prognostics for lithium-ion batteries: Mechanisms, methods, and prospects. Energy Environ. Sci. 2023, 16, 338–371. [Google Scholar] [CrossRef]
- Shen, S.; Sadoughi, M.; Chen, X.; Hong, M.; Hu, C. A deep learning method for online capacity estimation of lithium-ion batteries. J. Energy Storage 2019, 25, 100817. [Google Scholar] [CrossRef]
- Wang, Z.; Feng, G.; Zhen, D.; Gu, F.; Ball, A. A review on online state of charge and state of health estimation for lithium-ion batteries in electric vehicles. Energy Rep. 2021, 7, 5141–5161. [Google Scholar] [CrossRef]
- He, L.; Guo, D. An Improved Coulomb Counting Approach Based on Numerical Iteration for SOC Estimation with Real-Time Error Correction Ability. IEEE Access 2019, 7, 74274–74282. [Google Scholar] [CrossRef]
- You, H.; Zhu, J.; Wang, X.; Jiang, B.; Sun, H.; Wei, X.; Han, G.; Dai, H. The Lithium-ion Battery Nonlinear Aging Knee-Point Prediction Based on Sliding Window with Stacked Long Short-Term Memory Neural Network. In Proceedings of the 2022 IEEE Intelligent Vehicles Symposium (IV), Aachen, Germany, 4–9 June 2022; pp. 206–211. [Google Scholar] [CrossRef]
- Yang, S.; Zhang, C.; Jiang, J.; Zhang, W.; Zhang, L.; Wang, Y. Review on state-of-health of lithium-ion batteries: Characterizations, estimations and applications. J. Clean. Prod. 2021, 314, 128015. [Google Scholar] [CrossRef]
- Qiu, X.; Wu, W.; Wang, S. Remaining useful life prediction of lithium-ion battery based on improved cuckoo search particle filter and a novel state of charge estimation method. J. Power Sources 2020, 450, 227700. [Google Scholar] [CrossRef]
- Zhou, W.; Lu, Q.; Zheng, Y. Review on the selection of health indicator for lithium ion batteries. Machines 2022, 10, 512. [Google Scholar] [CrossRef]
- Grandjean, T.R.B.; Groenewald, J.; McGordon, A.; Widanage, W.D.; Marco, J. Accelerated internal resistance measurements of lithium-ion cells to support future end-of-life strategies for electric vehicles. Batteries 2018, 4, 49. [Google Scholar] [CrossRef]
- Chen, Y.; Liu, X.; Yang, G.; Geng, H. An internal resistance estimation method of lithium-ion batteries with constant current tests considering thermal effect. In Proceedings of the IECON 2017—43rd Annual Conference of the IEEE Industrial Electronics Society, Beijing, China, 29 October–1 November 2017; pp. 7629–7634. [Google Scholar] [CrossRef]
- Shah, A.; Shah, K.; Shah, C.; Shah, M. State of charge, remaining useful life and knee point estimation based on artificial intelligence and Machine learning in lithium-ion EV batteries: A comprehensive review. Renew. Energy Focus 2022, 42, 146–164. [Google Scholar] [CrossRef]
- Yang, R.; Xiong, R.; Shen, W. On-board diagnosis of soft short circuit fault in lithium-ion battery packs for electric vehicles using an extended Kalman filter. CSEE J. Power Energy Syst. 2020, 8, 258–270. [Google Scholar] [CrossRef]
- Li, Y.; Zheng, J.; Fan, Y. Cascade Storage Power Station Lithium Battery SOC Estimation Based on PID-EKF Algorithm. In Proceedings of the 2023 5th Asia Energy and Electrical Engineering Symposium (AEEES), Chengdu, China, 23–26 March 2023; pp. 1552–1557. [Google Scholar] [CrossRef]
- Jin, S.; Yang, X.; Wang, C.; Wang, S.; Store, D.-I. A novel robust back propagation neural network-dual extended Kalman filter model for state-of-charge and state-of-health co-estimation of lithium ion batteries. In Proceedings of the 2023 IEEE PES Conference on Innovative Smart Grid Technologies—Middle East (ISGT Middle East), Abu Dhabi, United Arab Emirates, 12–15 March 2023; pp. 1–5. [Google Scholar] [CrossRef]
- Wankhede, Y.E.; Rana, S.; Kazi, F. SoC Estimation of Battery in FCHEVs Using Reformulated Constrained Unscented Kalman Filter. In Proceedings of the 2022 1st International Conference on Sustainable Technology for Power and Energy Systems (STPES), Srinagar, India, 4–6 July 2022; pp. 1–6. [Google Scholar] [CrossRef]
- Hou, Z.; Qu, Q.; Yang, T.; Su, H.; Zheng, Y. Remaining Useful Life Prediction of Lithium-ion Battery based on Dual Particle Filter. In Proceedings of the 2022 China Automation Congress (CAC), Xiamen, China, 25–27 November 2022; pp. 5374–5379. [Google Scholar] [CrossRef]
- Da, Y.; Wan, Y.; He, W. An Adaptive Central Difference H-infinity Filter Based SOC Estimation for Lithium-ion Batteries with Measurement Noise. In Proceedings of the 2022 41st Chinese Control Conference (CCC), Hefei, China, 25–27 July 2022; pp. 1402–1407. [Google Scholar] [CrossRef]
- Simon, D. Optimal State Estimation: Kalman, H Infinity, and Nonlinear Approaches; John Wiley & Sons: Hoboken, NJ, USA, 2006. [Google Scholar]
- Zhang, F.; Liu, G.; Fang, L.; Wang, H. Estimation of battery state of charge with H∞ observer: Applied to a robot for inspecting power transmission lines. IEEE Trans. Ind. Electron. 2011, 59, 1086–1095. [Google Scholar] [CrossRef]
- Vedel, P.; Hubka, L. Linear Regression Model of Li-Ion Battery Capacity Losing Rate Based on Equivalent Circuit Model Parameters and Operation Modes. In Proceedings of the 2022 International Conference on Smart Systems and Technologies (SST), Osijek, Croatia, 19–21 October 2022; pp. 243–248. [Google Scholar] [CrossRef]
- Zhang, L.; Wang, S.; Stroe, D.-I.; Zou, C.; Fernandez, C.; Yu, C. An accurate time constant parameter determination method for the varying condition equivalent circuit model of lithium batteries. Energies 2020, 13, 2057. [Google Scholar] [CrossRef]
- Saleem, K.; Mehran, K.; Ali, Z. Online reduced complexity parameter estimation technique for equivalent circuit model of lithium-ion battery. Electr. Power Syst. Res. 2020, 185, 106356. [Google Scholar] [CrossRef]
- Wu, L.; Pang, H.; Jin, J.; Geng, Y.; Liu, K. A review of SOC estimation methods for Lithium-Ion batteries based on electro-chemical model. Trans. China Electrotech. Soc. 2022, 37, 1703–1725. [Google Scholar] [CrossRef]
- Han, S.; Tang, Y.; Rahimian, S.K. A numerically efficient method of solving the full-order pseudo-2-dimensional (P2D) Li-ion cell model. J. Power Sources 2021, 490, 229571. [Google Scholar] [CrossRef]
- Guo, M.; Sikha, G.; White, R.E. Single-particle model for a lithium-ion cell: Thermal behavior. J. Electrochem. Soc. 2011, 158, A122–A132. [Google Scholar] [CrossRef]
- Schmidt, A.P.; Bitzer, M.; Imre, W.; Guzzella, L. Experiment-driven electrochemical modeling and systematic parameterization for a lithium-ion battery cell. J. Power Sources 2010, 195, 5071–5080. [Google Scholar] [CrossRef]
- Li, J.; Wang, D.; Deng, L.; Cui, Z.; Lyu, C.; Wang, L.; Pecht, M. Aging modes analysis and physical parameter identification based on a simplified electrochemical model for lithium-ion batteries. J. Energy Storage 2020, 31, 101538. [Google Scholar] [CrossRef]
- Liu, G.; Lu, L.; Fu, H.; Hua, J.; Li, J.; Ouyang, M.; Wang, Y.; Xue, S.; Chen, P. A comparative study of equivalent circuit models and enhanced equivalent circuit models of lithium-ion batteries with different model structures. In Proceedings of the 2014 IEEE Conference and Expo Transportation Electrification Asia-Pacific (ITEC Asia-Pacific), Beijing, China, 31 August–3 September 2014; pp. 1–6. [Google Scholar] [CrossRef]
- Omar, N.; Monem, M.A.; Firouz, Y.; Salminen, J.; Smekens, J.; Hegazy, O.; Gaulous, H.; Mulder, G.; Van Den Bossche, P.; Coosemans, T.; et al. Lithium iron phosphate based battery—Assessment of the aging parameters and development of cycle life model. Appl. Energy 2014, 113, 1575–1585. [Google Scholar] [CrossRef]
- Xing, Y.; Miao, Q.; Tsui, K.-L.; Pecht, M. Prognostics and health monitoring for lithium-ion battery. In Proceedings of the Proceedings of 2011 IEEE International Conference on Intelligence and Security Informatics, Beijing, China, 10–12 July 2011; pp. 242–247. [Google Scholar] [CrossRef]
- Penna, J.A.M.; Nascimento, C.L.; Rodrigues, L.R. Health monitoring and remaining useful life estimation of lithium-ion aeronautical batteries. In Proceedings of the 2012 IEEE Aerospace Conference, Big Sky, MT, USA, 3–10 March 2012; pp. 1–12. [Google Scholar] [CrossRef]
- Goodfellow, I.; Bengio, Y.; Courville, A. Deep Learning; MIT Press: Cambridge, MA, USA, 2016. [Google Scholar]
- Samuel, A.L. Programming computers to play games. Adv. Comput. 1960, 1, 165–192. [Google Scholar] [CrossRef]
- Mitchell, T.M. Machine Learning; McGraw-Hill: New York, NY, USA, 1997; Volume 1. [Google Scholar]
- Muggleton, S.; de Raedt, L. Inductive Logic Programming: Theory and methods. J. Log. Program. 1994, 19, 629–679. [Google Scholar] [CrossRef]
- Quinlan, J.R. C4. 5: Programs for Machine Learning; Elsevier: Amsterdam, The Netherlands, 2014. [Google Scholar]
- Spirtes, P.; Glymour, C.; Scheines, R. Causation, Prediction, and Search; MIT Press: Cambridge, MA, USA, 2001. [Google Scholar] [CrossRef]
- Pearl, J. Causality; Cambridge University Press: Cambridge, UK, 2009. [Google Scholar] [CrossRef]
- Jordan, M.I.; Mitchell, T.M. Machine learning: Trends, perspectives, and prospects. Science 2015, 349, 255–260. [Google Scholar] [CrossRef] [PubMed]
- LeCun, Y.; Bengio, Y.; Hinton, G. Deep learning. Nature 2015, 521, 436–444. [Google Scholar] [CrossRef] [PubMed]
- Hinton, G.E.; Osindero, S.; Teh, Y.-W. A fast learning algorithm for deep belief nets. Neural Comput. 2006, 18, 1527–1554. [Google Scholar] [CrossRef] [PubMed]
- Amos, B. Tutorial on Amortized Optimization. Found. Trends® Mach. Learn. 2023, 16, 592–732. [Google Scholar] [CrossRef]
- Holland, J.H. Adaptation in Natural and Artificial Systems: An Introductory Analysis with Applications to Biology, Control, and Artificial Intelligence; MIT Press: Cambridge, MA, USA, 1992. [Google Scholar] [CrossRef]
- Lipson, H.; Pollack, J.B. Automatic design and manufacture of robotic lifeforms. Nature 2000, 406, 974–978. [Google Scholar] [CrossRef] [PubMed]
- Cover, T.; Hart, P. Nearest neighbor pattern classification. IEEE Trans. Inf. Theory 1967, 13, 21–27. [Google Scholar] [CrossRef]
- Cortes, C.; Vapnik, V. Support-vector networks. Mach. Learn. 1995, 20, 273–297. [Google Scholar] [CrossRef]
- Hofstadter, D.R. Analogy as the core of cognition. In The Analogical Mind: Perspectives from Cognitive Science; MIT Press: Cambridge, MA, USA, 2001; pp. 499–538. [Google Scholar] [CrossRef]
- CALCE Battery Group. Available online: https://web.calce.umd.edu/batteries/data.htm (accessed on 27 April 2024).
- Dawn Mcintosh, Li-Ion Battery Aging Datasets. Available online: https://c3.ndc.nasa.gov/dashlink/resources/133/ (accessed on 27 April 2024).
- Battery Archive. Available online: https://www.batteryarchive.org/study_summaries.html (accessed on 27 April 2024).
- Kim, E.; Kim, M.; Kim, J.; Kim, J.; Park, J.-H.; Kim, K.-T.; Park, J.-H.; Kim, T.; Min, K. Data-Driven Methods for Predicting the State of Health, State of Charge, and Remaining Useful Life of Li-Ion Batteries: A Comprehensive Review. Int. J. Precis. Eng. Manuf. 2023, 24, 1281–1304. [Google Scholar] [CrossRef]
- Bills, A.; Viswanathan, V.; Sripad, S.; Frank, E.; Charles, D.; Fredericks, W.L. Carnegie Mellon University Kilthub Dataset. Available online: https://kilthub.cmu.edu/articles/dataset/eVTOL_Battery_Dataset/14226830 (accessed on 27 April 2024).
- Cui, Z.; Wang, L.; Li, Q.; Wang, K. A comprehensive review on the state of charge estimation for lithium-ion battery based on neural network. Int. J. Energy Res. 2021, 46, 5423–5440. [Google Scholar] [CrossRef]
- Chen, C.; Xiong, R.; Yang, R.; Shen, W.; Sun, F. State-of-charge estimation of lithium-ion battery using an improved neural network model and extended Kalman filter. J. Clean. Prod. 2019, 234, 1153–1164. [Google Scholar] [CrossRef]
- Bu, C.; Li, F.; Yin, K.; Pang, J.; Wang, L.; Wang, K. Research progress and prospect of triboelectric nanogenerators as self-powered human body sensors. ACS Appl. Electron. Mater. 2020, 2, 863–878. [Google Scholar] [CrossRef]
- Kashkooli, A.G.; Fathiannasab, H.; Mao, Z.; Chen, Z. Application of artificial intelligence to state-of-charge and state-of-health estimation of calendar-aged lithium-ion pouch cells. J. Electrochem. Soc. 2019, 166, A605–A615. [Google Scholar] [CrossRef]
- You, G.-W.; Park, S.; Oh, D. Real-time state-of-health estimation for electric vehicle batteries: A data-driven approach. Appl. Energy 2016, 176, 92–103. [Google Scholar] [CrossRef]
- Hannan, M.A.; Lipu, M.S.H.; Hussain, A.; Saad, M.H.; Ayob, A. Neural network approach for estimating state of charge of lithium-ion battery using backtracking search algorithm. IEEE Access 2018, 6, 10069–10079. [Google Scholar] [CrossRef]
- Shen, S.; Sadoughi, M.; Li, M.; Wang, Z.; Hu, C. Deep convolutional neural networks with ensemble learning and transfer learning for capacity estimation of lithium-ion batteries. Appl. Energy 2020, 260, 114296. [Google Scholar] [CrossRef]
- Affanni, A.; Bellini, A.; Concari, C.; Franceschini, G.; Lorenzani, E.; Tassoni, C. EV battery state of charge: Neural network based estimation. In Proceedings of the IEEE International Electric Machines and Drives Conference, 2003, IEMDC’03, Madison, WI, USA, 1–4 June 2003; Volume 2, pp. 684–688. [Google Scholar] [CrossRef]
- Wu, J.; Zhang, C.; Chen, Z. An online method for lithium-ion battery remaining useful life estimation using importance sampling and neural networks. Appl. Energy 2016, 173, 134–140. [Google Scholar] [CrossRef]
- Cao, M.; Zhang, T.; Yu, B.; Liu, Y. A method for interval prediction of satellite battery state of health based on sample entropy. IEEE Access 2019, 7, 141549–141561. [Google Scholar] [CrossRef]
- Li, G.; Shi, J. On comparing three artificial neural networks for wind speed forecasting. Appl. Energy 2010, 87, 2313–2320. [Google Scholar] [CrossRef]
- Wang, Y.; Zhang, C.; Chen, Z. A method for state-of-charge estimation of Li-ion batteries based on multi-model switching strategy. Appl. Energy 2015, 137, 427–434. [Google Scholar] [CrossRef]
- Zhang, L.; Zheng, M.; Du, D.; Li, Y.; Fei, M.; Guo, Y.; Li, K. State-of-charge estimation of lithium-ion battery pack based on improved RBF neural networks. Complexity 2020, 2020, 8840240. [Google Scholar] [CrossRef]
- Wu, J.; Fang, L.; Dong, G.; Lin, M. State of health estimation of lithium-ion battery with improved radial basis function neural network. Energy 2023, 262, 125380. [Google Scholar] [CrossRef]
- He, W.; Williard, N.; Chen, C.; Pecht, M. State-of-charge estimation for lithium-ion batteries using neural networks and EKF. Int. J. Electr. Power Energy Syst. 2010, 57, 4178–4187. [Google Scholar] [CrossRef]
- Shahriari, M.; Farrokhi, M. Online state-of-health estimation of VRLA batteries using state of charge. IEEE Trans. Ind. Electron. 2012, 60, 191–202. [Google Scholar] [CrossRef]
- Alfi, A.; Charkhgard, M.; Zarif, M.H. Hybrid state of charge estimation for lithium-ion batteries: Design and implementation. IET Power Electron. 2014, 7, 2758–2764. [Google Scholar] [CrossRef]
- Charkhgard, M.; Gholizade-Narm, H. Lithium-ion battery state of charge estimation based on square-root unscented Kalman filter. IET Power Electron. 2013, 6, 1833–1841. [Google Scholar] [CrossRef]
- Chemali, E.; Kollmeyer, P.J.; Preindl, M.; Emadi, A. State-of-charge estimation of Li-ion batteries using deep neural networks: A machine learning approach. J. Power Sources 2018, 400, 242–255. [Google Scholar] [CrossRef]
- Park, M.; Seo, M.; Song, Y.; Kim, S.W. Capacity estimation of Li-ion batteries using constant current charging voltage with multilayer perceptron. IEEE Access 2020, 8, 180762–180772. [Google Scholar] [CrossRef]
- Wu, J.; Wang, Y.; Zhang, X.; Chen, Z. A novel state of health estimation method of Li-ion battery using group method of data handling. J. Power Sources 2016, 327, 457–464. [Google Scholar] [CrossRef]
- Song, L.; Zhang, K.; Liang, T.; Han, X.; Zhang, Y. Intelligent state of health estimation for lithium-ion battery pack based on big data analysis. J. Energy Storage 2020, 32, 101836. [Google Scholar] [CrossRef]
- Huang, G.-B.; Zhu, Q.-Y.; Siew, C.-K. Extreme learning machine: Theory and applications. Neurocomputing 2006, 70, 489–501. [Google Scholar] [CrossRef]
- Jiao, M.; Wang, D.; Yang, Y.; Liu, F. More intelligent and robust estimation of battery state-of-charge with an improved regularized extreme learning machine. Eng. Appl. Artif. Intell. 2021, 104, 104407. [Google Scholar] [CrossRef]
- Chen, L.; Wang, H.; Liu, B.; Wang, Y.; Ding, Y.; Pan, H. Battery state-of-health estimation based on a metabolic extreme learning machine combining degradation state model and error compensation. Energy 2020, 215, 119078. [Google Scholar] [CrossRef]
- Pan, H.; Lu, Z.; Wang, H.; Wei, H.; Chen, L. Novel battery state-of-health online estimation method using multiple health indicators and an extreme learning machine. Energy 2018, 160, 466–477. [Google Scholar] [CrossRef]
- Zhu, Y.; Yan, F.; Kang, J.; Du, C. State of health estimation based on OS-ELM for lithium-ion batteries. Int. J. Electrochem. Sci. 2017, 12, 6895–6907. [Google Scholar] [CrossRef]
- Yang, F.; Zhang, S.; Li, W.; Miao, Q. State-of-charge estimation of lithium-ion batteries using LSTM and UKF. Energy 2020, 201, 117664. [Google Scholar] [CrossRef]
- Ren, X.; Liu, S.; Yu, X.; Dong, X. A method for state-of-charge estimation of lithium-ion batteries based on PSO-LSTM. Energy 2021, 234, 121236. [Google Scholar] [CrossRef]
- Ma, Y.; Shan, C.; Gao, J.; Chen, H. A novel method for state of health estimation of lithium-ion batteries based on improved LSTM and health indicators extraction. Energy 2022, 251, 123973. [Google Scholar] [CrossRef]
- Tan, Y.; Zhao, G. Transfer learning with long short-term memory network for state-of-health prediction of lithium-ion batteries. IEEE Trans. Ind. Electron. 2019, 67, 8723–8731. [Google Scholar] [CrossRef]
- Strange, C.; dos Reis, G. Prediction of future capacity and internal resistance of Li-ion cells from one cycle of input data. Energy AI 2021, 5, 100097. [Google Scholar] [CrossRef]
- Crocioni, G.; Pau, D.; Delorme, J.-M.; Gruosso, G. Li-ion batteries parameter estimation with tiny neural networks embedded on intelligent iot microcontrollers. IEEE Access 2020, 8, 122135–122146. [Google Scholar] [CrossRef]
- Ma, G.; Zhang, Y.; Cheng, C.; Zhou, B.; Hu, P.; Yuan, Y. Remaining useful life prediction of lithium-ion batteries based on false nearest neighbors and a hybrid neural network. Appl. Energy 2019, 253, 113626. [Google Scholar] [CrossRef]
- Fan, Y.; Xiao, F.; Li, C.; Yang, G.; Tang, X. A novel deep learning framework for state of health estimation of lithium-ion battery. J. Energy Storage 2020, 32, 101741. [Google Scholar] [CrossRef]
- Rezvani, M.; AbuAli, M.; Lee, S.; Lee, J.; Ni, J. A comparative analysis of techniques for electric vehicle battery prognostics and health management (PHM). In Proceedings of the Commercial Vehicle Engineering Congress, Rosemont, IL, USA, 13–14 September 2011; SAE Technical Paper. Volume 191, pp. 1–9. [Google Scholar] [CrossRef]
- Rufus, F.; Lee, S.; Thakker, A. Health monitoring algorithms for space application batteries. In Proceedings of the 2008 International Conference on Prognostics and Health Management, Denver, CO, USA, 6–9 October 2008; pp. 1–8. [Google Scholar] [CrossRef]
- Liu, J.; Saxena, A.; Goebel, K.; Saha, B.; Wang, W. An adaptive recurrent neural network for remaining useful life prediction of lithium-ion batteries. In Proceedings of the Annual Conference of the PHM Society 2010, Portland, OR, USA, 10–16 October 2010. [Google Scholar] [CrossRef]
- Hannan, M.A.; Lipu, M.S.H.; Hussain, A.; Ker, P.J.; Mahlia, T.M.I.; Mansor, M.; Ayob, A.; Saad, M.H.; Dong, Z.Y. Toward enhanced state of charge estimation of lithium-ion batteries using optimized machine learning techniques. Sci. Rep. 2020, 10, 4687. [Google Scholar] [CrossRef] [PubMed]
- Jiménez-Bermejo, D.; Fraile-Ardanuy, J.; Castaño-Solis, S.; Merino, J.; Álvaro-Hermana, R. Using dynamic neural networks for battery state of charge estimation in electric vehicles. Procedia Comput. Sci. 2018, 130, 533–540. [Google Scholar] [CrossRef]
- Andre, D.; Nuhic, A.; Soczka-Guth, T.; Sauer, D. Comparative study of a structured neural network and an extended Kalman filter for state of health determination of lithium-ion batteries in hybrid electric vehicles. Eng. Appl. Artif. Intell. 2013, 26, 951–961. [Google Scholar] [CrossRef]
- Rupanwong, K.; Kittiratsatcha, S.; Polmai, S. Comparison of Extended Kalman Filter and Long Short-Term Memory Neural Network for State of Charge Estimation of Lithium-Ion Battery. In Proceedings of the 2023 9th International Conference on Engineering, Applied Sciences, and Technology (ICEAST), Vientiane, Laos, 1–4 June 2023; pp. 55–58. [Google Scholar] [CrossRef]
- Sun, S.; Lin, Q.; Li, H.; Zhan, Y.; Dai, Y. Simultaneous Estimation of SOH and SOC of Batteries Based on SVM. In Proceedings of the 2022 4th International Conference on Smart Power & Internet Energy Systems (SPIES), Beijing, China, 9–12 December 2022; pp. 1934–1938. [Google Scholar] [CrossRef]
- Wang, Y.; Ni, Y.; Lu, S.; Wang, J.; Zhang, X. Remaining Useful Life Prediction of Lithium-Ion Batteries Using Support Vector Regression Optimized by Artificial Bee Colony. IEEE Trans. Veh. Technol. 2019, 68, 9543–9553. [Google Scholar] [CrossRef]
- Meng, J.; Cai, L.; Luo, G.; Stroe, D.-I.; Teodorescu, R. Lithium-ion battery state of health estimation with short-term current pulse test and support vector machine. Microelectron. Reliab. 2018, 88, 1216–1220. [Google Scholar] [CrossRef]
- Patil, M.A.; Tagade, P.; Hariharan, K.S.; Kolake, S.M.; Song, T.; Yeo, T.; Doo, S. A novel multistage Support Vector Machine based approach for Li ion battery remaining useful life estimation. Appl. Energy 2015, 159, 285–297. [Google Scholar] [CrossRef]
- Tan, X.; Tan, Y.; Zhan, D.; Yu, Z.; Fan, Y.; Qiu, J.; Li, J. Real-time state-of-health estimation of lithium-ion batteries based on the equivalent internal resistance. IEEE Access 2020, 8, 56811–56822. [Google Scholar] [CrossRef]
- Tian, J.; Xiong, R.; Shen, W. State-of-health estimation based on differential temperature for lithium ion batteries. IEEE Trans. Power Electron. 2020, 35, 10363–10373. [Google Scholar] [CrossRef]
- Cai, L.; Meng, J.; Stroe, D.-I.; Peng, J.; Luo, G.; Teodorescu, R. Multiobjective optimization of data-driven model for lithium-ion battery SOH estimation with short-term feature. IEEE Trans. Power Electron. 2020, 35, 11855–11864. [Google Scholar] [CrossRef]
- Liu, Z.; Zhao, J.; Wang, H.; Yang, C. A new lithium-ion battery SOH estimation method based on an indirect enhanced health indicator and support vector regression in PHMs. Energies 2020, 13, 830. [Google Scholar] [CrossRef]
- Tao, T.; Zhao, W. A support vector regression-based prognostic method for li-ion batteries working in variable operating states. In Proceedings of the 2016 Prognostics and System Health Management Conference (PHM-Chengdu), Chengdu, China, 19–21 October 2016; pp. 1–5. [Google Scholar] [CrossRef]
- Hu, J.; Lin, H.; Li, X.; Jiang, C.; Qiu, X.; Li, W. State-of-charge estimation for battery management system using optimized support vector machine for regression. J. Power Sources 2014, 269, 682–693. [Google Scholar] [CrossRef]
- Chen, Z.; Xia, X.; Sun, M.; Shen, J.; Xiao, R. State of health estimation of lithium-ion batteries based on fixed size LS-SVM. In Proceedings of the 2018 IEEE Vehicle Power and Propulsion Conference (VPPC), Chicago, IL, USA, 27–30 August 2018; pp. 1–6. [Google Scholar] [CrossRef]
- Pattipati, B.; Sankavaram, C.; Pattipati, K. System identification and estimation framework for pivotal automotive battery management system characteristics. IEEE Trans. Syst. Man Cybern. Part C (Appl. Rev.) 2011, 41, 869–884. [Google Scholar] [CrossRef]
- Weng, C.; Cui, Y.; Sun, J.; Peng, H. On-board state of health monitoring of lithium-ion batteries using incremental capacity analysis with support vector regression. J. Power Sources 2013, 235, 36–44. [Google Scholar] [CrossRef]
- Ipek, E.; Eren, M.K.; Yilmaz, M. State-of-charge estimation of li-ion battery cell using support vector regression and gradient boosting techniques. In Proceedings of the 2019 International Aegean Conference on Electrical Machines and Power Electronics (ACEMP) & 2019 International Conference on Optimization of Electrical and Electronic Equipment (OPTIM), Istanbul, Turkey, 27–29 August 2019; pp. 604–609. [Google Scholar] [CrossRef]
- Li, R.; Liu, P.; Li, K.; Zhang, X. Research on Retired Battery Equalization System Based on Multi-Objective Adaptive Fuzzy Control Algorithm. IEEE Access 2023, 11, 89535–89549. [Google Scholar] [CrossRef]
- Lin, H.-T.; Liang, T.-J.; Chen, S.-M. The state-of-health diagnosis of Li-Co batteries with fuzzy identification. In Proceedings of the 2012 7th International Power Electronics and Motion Control Conference (IPEMC 2012), Harbin, China, 2–5 June 2012; Volume 4, pp. 2678–2682. [Google Scholar] [CrossRef]
- Kozlowski, J. Electrochemical cell prognostics using online impedance measurements and model-based data fusion techniques. In Proceedings of the 2003 IEEE Aerospace (Cat. No.03TH8652), Big Sky, MT, USA, 8–15 March 2003; Volume 7, pp. 3257–3270. [Google Scholar] [CrossRef]
- Kim, J.; Nikitenkov, D. Fuzzy logic-controlled online state-of-health (SOH) prediction in large format LiMn2O4 cell for energy storage system (ESS) applications. In Proceedings of the 2014 IEEE International Conference on Industrial Technology (IICIT), Busan, Republic of Korea, 26 February–1 March 2014; pp. 474–479. [Google Scholar]
- Zahid, T.; Xu, K.; Li, W.; Li, C.; Li, H. State of charge estimation for electric vehicle power battery using advanced machine learning algorithm under diversified drive cycles. Energy 2018, 162, 871–882. [Google Scholar] [CrossRef]
- Li, Y.; Wang, C.; Gong, J. A combination Kalman filter approach for State of Charge estimation of lithium-ion battery con-sidering model uncertainty. Energy 2016, 109, 933–946. [Google Scholar] [CrossRef]
- Ungurean, L.; Cârstoiu, G.; Micea, M.V.; Groza, V. Battery state of health estimation: A structured review of models, methods and commercial devices. Int. J. Energy Res. 2016, 41, 151–181. [Google Scholar] [CrossRef]
- Ting, T.O.; Man, K.L.; Lim, E.G.; Leach, M. Tuning of Kalman filter parameters via genetic algorithm for state-of-charge estimation in battery management system. Sci. World J. 2014, 2014, 176052. [Google Scholar] [CrossRef] [PubMed]
- Chen, L.; Wang, Z.; Lu, Z.; Li, J.; Ji, B.; Wei, H.; Pan, H. A novel state-of-charge estimation method of lithium-ion batteries combining the grey model and genetic algo-rithms. IEEE Trans. Power Electron. 2017, 33, 8797–8807. [Google Scholar] [CrossRef]
- Lai, X.; Yi, W.; Zheng, Y.; Zhou, L. An all-region state-of-charge estimator based on global particle swarm optimization and improved extended Kalman filter for lithium-ion batteries. Electronics 2018, 7, 321. [Google Scholar] [CrossRef]
- Bian, X.; Wei, Z.; He, J.; Yan, F.; Liu, L. A two-step parameter optimization method for low-order model-based state-of-charge estimation. IEEE Trans. Transp. Electrif. 2020, 7, 399–409. [Google Scholar] [CrossRef]
- Li, R.; Xu, S.; Li, S.; Zhou, Y.; Zhou, K.; Liu, X.; Yao, J. State of charge prediction algorithm of lithium-ion battery based on PSO-SVR cross validation. IEEE Access 2020, 8, 10234–10242. [Google Scholar] [CrossRef]
- Qin, T.; Zeng, S.; Guo, J. Robust prognostics for state of health estimation of lithium-ion batteries based on an improved PSO–SVR model. Microelectron. Reliab. 2015, 55, 1280–1284. [Google Scholar] [CrossRef]
- Allirani, S.; Pooja, K.; Soundarya, E.; Nair, S.S. Li-ion Battery Life Estimation using K-Nearest Neighbor Algorithm. In Proceedings of the 2023 2nd International Conference on Edge Computing and Applications (ICECAA), Namakkal, India, 19–21 July 2023; pp. 1606–1610. [Google Scholar] [CrossRef]
- Zhou, Y.; Huang, M.; Pecht, M. Remaining useful life estimation of lithium-ion cells based on k-nearest neighbor regression with differential evolution optimization. J. Clean. Prod. 2020, 249, 119409. [Google Scholar] [CrossRef]
- Liu, K.; Peng, Q.; Che, Y.; Zheng, Y.; Li, K.; Teodorescu, R.; Widanage, D.; Barai, A. Transfer learning for battery smarter state estimation and ageing prognostics: Recent progress, challenges, and prospects. Adv. Appl. Energy 2023, 9, 100117. [Google Scholar] [CrossRef]
- Che, Y.; Zheng, Y.; Wu, Y.; Sui, X.; Bharadwaj, P.; Stroe, D.-I.; Yang, Y.; Hu, X.; Teodorescu, R. Data efficient health prognostic for batteries based on sequential information-driven probabilistic neural network. Appl. Energy 2022, 323, 119663. [Google Scholar] [CrossRef]
- Che, Y.; Stroe, D.-I.; Hu, X.; Teodorescu, R. Semi-Supervised Self-Learning-Based Lifetime Prediction for Batteries. IEEE Trans. Ind. Inform. 2022, 19, 6471–6481. [Google Scholar] [CrossRef]
- Che, Y.; Deng, Z.; Li, P.; Tang, X.; Khosravinia, K.; Lin, X.; Hu, X. State of health prognostics for series battery packs: A universal deep learning method. Energy 2021, 238, 121857. [Google Scholar] [CrossRef]
- Che, Y.; Deng, Z.; Lin, X.; Hu, L.; Hu, X. Predictive Battery Health Management with Transfer Learning and Online Model Correction. IEEE Trans. Veh. Technol. 2021, 70, 1269–1277. [Google Scholar] [CrossRef]
- Yu, J. State of health prediction of lithium-ion batteries: Multiscale logic regression and Gaussian process regression ensemble. Reliab. Eng. Syst. Saf. 2018, 174, 82–95. [Google Scholar] [CrossRef]
- Cheng, Y.; Son, D.; Wang, Z.; Lu, C.; Zerhouni, N. An ensemble prognostic method for lithium-ion battery capacity estimation based on time-varying weight allocation. Appl. Energy 2020, 266, 114817. [Google Scholar] [CrossRef]
- Gou, B.; Xu, Y.; Feng, X. An ensemble learning-based data-driven method for online state-of-health estimation of lithium-ion batteries. IEEE Trans. Transp. Electrif. 2020, 7, 422–436. [Google Scholar] [CrossRef]
- Meng, J.; Cai, L.; Stroe, D.-I.; Ma, J.; Luo, G.; Teodorescu, R. An optimized ensemble learning framework for lithium-ion battery state of health estimation in energy storage system. Energy 2020, 206, 118140. [Google Scholar] [CrossRef]
- Lin, H.-T.; Liang, T.-J.; Chen, S.-M. Estimation of battery state of health using probabilistic neural network. IEEE Trans. Ind. Inform. 2012, 9, 679–685. [Google Scholar] [CrossRef]
- Li, P.; Zhang, Z.; Xiong, Q.; Ding, B.; Hou, J.; Luo, D.; Rong, Y.; Li, S. State-of-health estimation and remaining useful life prediction for the lithium-ion battery based on a variant long short term memory neural network. J. Power Sources 2020, 459, 228069. [Google Scholar] [CrossRef]
- Zhang, S.; Zhai, B.; Guo, X.; Wang, K.; Peng, N.; Zhang, X. Synchronous estimation of state of health and remaining useful lifetime for lithium-ion battery using the incremental capacity and artificial neural networks. J. Energy Storage 2019, 26, 100951. [Google Scholar] [CrossRef]
- Zhang, Y.; Xiong, R.; He, H.; Pecht, M.G. Long short-term memory recurrent neural network for remaining useful life prediction of lithium-ion batteries. IEEE Trans. Veh. Technol. 2018, 67, 5695–5705. [Google Scholar] [CrossRef]
- Landi, M.; Gross, G. Measurement techniques for online battery state of health estimation in vehicle-to-grid applications. IEEE Trans. Instrum. Meas. 2014, 63, 1224–1234. [Google Scholar] [CrossRef]
- Tsang, K.; Chan, W. State of health detection for Lithium ion batteries in photovoltaic system. Energy Convers. Manag. 2013, 65, 7–12. [Google Scholar] [CrossRef]
- Andre, D.; Appel, C.; Soczka-Guth, T.; Sauer, D.U. Advanced mathematical methods of SOC and SOH estimation for lithium-ion batteries. J. Power Sources 2013, 224, 20–27. [Google Scholar] [CrossRef]
- Wang, X.; Hao, Z.; Chen, Z.; Zhang, J. Joint Prediction of Li-ion Battery State of Charge and State of Health Based on the DRSN-CW-LSTM Model. IEEE Access 2023, 11, 70263–70273. [Google Scholar] [CrossRef]
- Zhou, J.; Liu, D.; Peng, Y.; Peng, X. Dynamic battery remaining useful life estimation: An on-line data-driven approach. In Proceedings of the 2012 IEEE International Instrumentation and Measurement Technology Conference Proceedings, Graz, Austria, 13–16 May 2012; pp. 2196–2199. [Google Scholar] [CrossRef]
- Berecibar, M.; Devriendt, F.; Dubarry, M.; Villarreal, I.; Omar, N.; Verbeke, W.; Van Mierlo, J. Online state of health estimation on NMC cells based on predictive analytics. J. Power Sources 2016, 320, 239–250. [Google Scholar] [CrossRef]
- Chen, Z.; Sun, M.; Shu, X.; Xiao, R.; Shen, J. Online state of health estimation for lithium-ion batteries based on support vector machine. Appl. Sci. 2018, 8, 925. [Google Scholar] [CrossRef]
- Wang, F.-K.; Mamo, T. A hybrid model based on support vector regression and differential evolution for remaining useful lifetime prediction of lithium-ion batteries. J. Power Sources 2018, 401, 49–54. [Google Scholar] [CrossRef]
- Xing, L.; Liu, X.; Luo, W.; Wu, L. State of Health Estimation for Lithium-Ion Batteries Using IAO–SVR. World Electr. Veh. J. 2023, 14, 122. [Google Scholar] [CrossRef]
- Sheng, H.; Xiao, J. Electric vehicle state of charge estimation: Nonlinear correlation and fuzzy support vector machine. J. Power Sources 2015, 281, 131–137. [Google Scholar] [CrossRef]
- Li, J.; Liu, M. State-of-charge estimation of lithium-ion batteries using composite multi-dimensional features and a neural network. IET Power Electron. 2019, 12, 1470–1478. [Google Scholar] [CrossRef]
- Yang, F.; Li, W.; Li, C.; Miao, Q. State-of-charge estimation of lithium-ion batteries based on gated recurrent neural network. Energy 2019, 175, 66–75. [Google Scholar] [CrossRef]
- Lipu, M.S.H.; Hannan, M.A.; Hussain, A.; Saad, M.H.M.; Ayob, A.; Blaabjerg, F. State of charge estimation for lithium-ion battery using recurrent NARX neural network model based lighting search algorithm. IEEE Access 2018, 6, 28150–28161. [Google Scholar] [CrossRef]
- Ghosh, N.; Garg, A.; Panigrahi, B.; Kim, J. An Evolving Quantum Fuzzy Neural Network for online State-of-Health estimation of Li-ion cell. Appl. Soft Comput. 2023, 143, 110263. [Google Scholar] [CrossRef]
- Deng, Z.; Lin, X.; Cai, J.; Hu, X. Battery health estimation with degradation pattern recognition and transfer learning. J. Power Sources 2022, 525, 231027. [Google Scholar] [CrossRef]
- Ye, Z.; Yu, J.; Mao, L. Multisource Domain Adaption for Health Degradation Monitoring of Lithium-Ion Batteries. IEEE Trans. Transp. Electrif. 2021, 7, 2279–2292. [Google Scholar] [CrossRef]












| HI | Classification | Advantages | Disadvantages |
|---|---|---|---|
| Direct HI |
|
|
|
|
|
| |
| Indirect HI |
|
|
|
| Fusion of HI |
|
|
| Tribes | Origins | Concepts | Representative Applications | Main Algorithm | References |
|---|---|---|---|---|---|
| Symbolists | Logic and philosophy | Cognition equals computation, outcome prediction through the deduction of symbols | Knowledge graph | Inverse deduction | Tom Mitchell [51] Steve Muggleton [52] Ross Quinlan [53] |
| Bayesian | Statistics | Subjective probability estimation, probability of occurrence correction, optimal decision | Anti-spam, probabilistic prediction | Probabilistic inference | David Heckerman [54] Judea Pearl [55] Michael Jordan [56] |
| Connectionists | Neuroscience | Simulation of the brain’s thinking process | Machine vision, Speech recognition | Neural networks, deep learning | Yann LeCun [57] Geoff Hinton [58] Yoshua Bengio [59] |
| Evolutionaries | Evolutionary biology | Simulating the process of species evolution | Soft body-evolving robots | Genetic programming | John Holland [60] Hod Lipson [61] |
| Analogizers | Psychology | The similarity between old and new knowledge | Netflix recommendation system | Support vector machines, nearest neighbors | Peter Hart [62] Vladimir Vapnik [63] Douglas Hofstadter [64] |
| Main Category | Advantages | Disadvantages |
|---|---|---|
| FFNNs |
|
|
| DLs |
|
|
| Transfer Learning |
|
|
| Machine Learning Type | Year | Brief Description | Input Variables | Estimation Types | Prediction Results |
|---|---|---|---|---|---|
| NN [150] | 2012 | A probabilistic neural network provided an estimation of the SOH, relying on consistent current/voltage charging and constant current discharging. | Voltage | SOH | Average error: 0.28% |
| NN [151] | 2020 | A variant LSTM NN was designed to guarantee the performance and well trained separately for the prediction of the SOH and RUL. | Voltage, Temperature, Current | SOH RUL | ARMSE: 2.16% (SOH) Conjunct error: 8.31% (RUL) |
| NN [152] | 2019 | An online synthesis method based on the fusion of partial incremental capacity and an ANN to estimate the SOH and RUL under constant current discharge was proposed. | Current, Voltage | SOH | Error: <3% |
| NN [153] | 2018 | LSTM was used to estimate the RUL, while RMSprop was used for mini-batch training, a dropout technique was used to address overfitting, and Monte Carlo was used to generate prediction uncertainties | Capacity Cycle | RUL | RUL: 14–58 cycles |
| NN and FL [154] | 2014 | Fast, reliable techniques were applied for assessing battery health using fuzzy logic and neural networks. | Temperature, Depth of Discharge Current, Cycle Number | SOH | Error: <5% |
| FL [155] | 2013 | The equivalent DC resistance was sensed using a fuzzy inference engine to estimate capacity and SOH. | Voltage, Current | SOH | Error: <5% |
| SVR [156] | 2013 | SVR was utilized in conjunction with a dual filter comprising a KF and UKF to estimate the SOC. The SOH was determined based on the calculated capacity and ohmic resistance and established precise end-of-life criteria. | Capacity, Resistance, Temperature, Current | SOC; SOH | Error: <1% |
| LSTM and deep residual shrinkage Network [157] | 2023 | The negative impact of lithium-ion battery data stream quality was eliminated to improve estimation accuracy. | Voltage, Current, Temperature, Capacity | SOC, SOH | MSE: <5% |
| SVR [158] | 2012 | Li-ion battery data series was predicted using an online support vector regression (SVR) algorithm. The ensemble approach was employed to achieve combined prediction by integrating multiple models, including both offline and online algorithms. | Capacity Cycle | RUL | Online: MAE 0.03 Combined: MAE 0.02 |
| SVM and NN [159] | 2016 | An extensive study and comparison of ordinary least squares, multilayer perceptron, and support vector machine for SOH estimation was presented. | Voltage, Temperature, Cycle | SOH | RMSE < 1.41% |
| SVM [160] | 2018 | An SVM with RBF as a kernel function was applied for the SOH estimation performed with full and partial charging data. | Voltage, Current | SOH | Max error: <2% |
| NN and FL [85] | 2012 | The extended Kalman filter (EKF) and neural networks (NNs) were applied for the SOC, while fuzzy logic (FL) estimated the SOH based on the SOC and open circuit voltage (OCV). Probabilistic neural networks estimated the SOH by consistent current/voltage charging and constant current discharging. | Voltage, Current | SOC SOH | Max error: 2% |
| FL [127] | 2012 | Machine learning methods for predicting lithium-ion battery parameters were investigated. Support SVR with filters like the KF and unscented Kalman filter (UKF) was used for SOC and SOH estimation, and NNs and FL, for SOC and SOH estimation. | Voltage | SOH | Average error: 1.4% to 6.45% |
| NN [110] | 2013 | Two SOH estimation methods were proposed based on a structured neural network (SNN) and the other using an extended Kalman filter. Real-world HEV battery data validated their accuracy, with the SNN offering reduced complexity and faster computation. | Temperature, SOC, Current, Voltage | SOH | Error: <0.5% |
| SVR [124] | 2013 | An SVR model was built upon the data from one single cell to predict the capacity fading of 7 other cells within 1% of bound error. | Voltage, Capacity | SOH | Max error: 1% |
| SVR [161] | 2018 | A hybrid model based on SVR and differential evolution to predict the RUL was presented, where a differential evolution algorithm was used to obtain the SVR kernel parameters. | Capacity, Voltage, Current | RUL | Mean absolute percentage error: <0.1449% RMSE: <0.0010% |
| SVR [162] | 2023 | An Aquila Optimizer and support vector regression were improved for parameter estimation, achieving accurate SOH estimation across diverse operating conditions. | Charge Energy, Voltage | SOH | MAE: 2% |
| SVM and FL [163] | 2015 | A fuzzy LSSVM method to estimate the SOC was proposed, which reduced the noise-sensitive issue of common machine learning strategies. | Current, Voltage, Temperature | SOC | MSE error: 0.5 Max error: 0.3% Average error: 0.28% |
| NN [164] | 2019 | An FFNN was used followed by a time-series NN. A dynamic stress test and urban dynamometer driving schedule discharging profiles were applied to train and test. | Current, Voltage | SOC | Max error: 1.228% MSE: 0.108 |
| NN [165] | 2019 | An RNN with a gated recurrent unit was proposed to estimate the battery SOC from the measured current, voltage, and temperature signals. | Current, Voltage, Temperature | SOC | RMSE < 3.5% |
| NN [166] | 2018 | An improved nonlinear autoregressive with exogenous input (NARX)-based neural network (NARXNN) algorithm for accurate and robust SOC estimation was presented. | Current, Voltage, Temperature | SOC | Error: <5.6% |
| SVM [114] | 2018 | SOH estimation occurred by using an SVM based on the features extracted from the voltage response under a specific current pulse test. | Voltage | SOH | MAE: 0.0223 Ah |
| SVM [122] | 2018 | A fixed-size LS-SVM algorithm combined with constant current discharging voltage curve described the SOH. A support vector was selected according to the arbitrary entropy, and parameters were optimized based on a Bayesian framework. | Voltage | SOH | RMSE: 0.32% |
| SVM [113] | 2020 | An SVM parameter was optimized using an algorithm of particle swarm optimization, and the performance of the prediction model was assessed using cross-validation. | Current, Voltage, Temperature | SOC | Absolute error: 1.5% |
| SVR [117] | 2020 | Part of the differential temperature curves in a voltage range, which were found to be strongly related to the SOH, was adopted to establish a relationship with the SOH using SVR. | Voltage, Temperature | SOH | RMSE: <3.62% |
| Deep convolutional neural network with transfer learning [76] | 2020 | A deep learning method for estimating lithium-ion battery capacity and overcoming data scarcity by using transfer and ensemble learning was applied. Pre-trained models from long-term data were adapted to a smaller dataset, improving accuracy and robustness compared to other methods. | Current, Voltage, Discharging Capacity | SOH | RMSE: ≤2.5% |
| LSTM with transfer learning [142] | 2022 | Sequential information-ensembled health indicators based on voltage and capacity sequences were proposed, utilizing Gaussian mixture models for lifetime clustering, and employing a long short-term memory network with probabilistic regression for prognostics. Results were validated against four datasets with significant error reductions. | Voltage, Discharging Capacity | SOH | RMSE: ≤0.78% |
| Evolving quantum fuzzy neural network [167] | 2023 | The capacity fading of the cell extracted from the incomplete discharge conditions in dynamic driving scenarios was predicted. | Voltage, Current, Capacity | SOC | Relative error: <5% |
| LSTM with transfer learning [168] | 2022 | Early aging data of a battery using transfer learning was used to improve the SOH estimation. | Voltage, Discharging Capacity | SOH | RMSE: ≤0.94% |
| BiGRU [169] | 2021 | A transfer learning-based method and multisource domain adaption network (MSDAN) were used to address the problem of battery health degradation monitoring under different working conditions. | Current, Voltage, Temperature | SOH | RMSE: ≤0.105 |
| LSTM, DNN, CNN [144] | 2022 | Deep learning frameworks with prognostic performance were improved by model migration and fusion. | Voltage, Current, Open Circuit Voltage | SOH | RMSE: <3.1% |
Disclaimer/Publisher’s Note: The statements, opinions and data contained in all publications are solely those of the individual author(s) and contributor(s) and not of MDPI and/or the editor(s). MDPI and/or the editor(s) disclaim responsibility for any injury to people or property resulting from any ideas, methods, instructions or products referred to in the content. |
© 2024 by the authors. Licensee MDPI, Basel, Switzerland. This article is an open access article distributed under the terms and conditions of the Creative Commons Attribution (CC BY) license (https://creativecommons.org/licenses/by/4.0/).
Share and Cite
Shan, C.; Chin, C.S.; Mohan, V.; Zhang, C. Review of Various Machine Learning Approaches for Predicting Parameters of Lithium-Ion Batteries in Electric Vehicles. Batteries 2024, 10, 181. https://doi.org/10.3390/batteries10060181
Shan C, Chin CS, Mohan V, Zhang C. Review of Various Machine Learning Approaches for Predicting Parameters of Lithium-Ion Batteries in Electric Vehicles. Batteries. 2024; 10(6):181. https://doi.org/10.3390/batteries10060181
Chicago/Turabian StyleShan, Chunlai, Cheng Siong Chin, Venkateshkumar Mohan, and Caizhi Zhang. 2024. "Review of Various Machine Learning Approaches for Predicting Parameters of Lithium-Ion Batteries in Electric Vehicles" Batteries 10, no. 6: 181. https://doi.org/10.3390/batteries10060181
APA StyleShan, C., Chin, C. S., Mohan, V., & Zhang, C. (2024). Review of Various Machine Learning Approaches for Predicting Parameters of Lithium-Ion Batteries in Electric Vehicles. Batteries, 10(6), 181. https://doi.org/10.3390/batteries10060181

