Collection and Integration of Local Knowledge and Experience through a Collective Spatial Analysis
Abstract
:1. Introduction
2. Materials and Methods
2.1. Literature Review
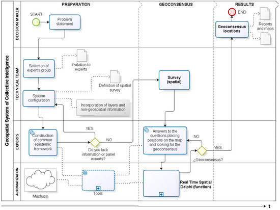
2.2. Methods
3. Results
3.1. Case 1: Location of Places for Installation of Mobile Blood-Collection Units
3.2. Case 2: Zoning of Street Prostitution
4. Discussion and Conclusions
- Location of monitoring sites for HIV screening tests for pregnant women (Esmeraldas, Ecuador);
- Environmental planning and management at a scientific station (Pedro Vicente Maldonado, Ecuador);
- Strategic Environmental Assessment of wind energy (Mexico);
- Location of an air quality monitoring station (Pescara, Italy).
Acknowledgments
Author Contributions
Conflicts of Interest
References
- Voss, A.; Denisovich, I.; Gatalsky, P.; Gavouchidis, K.; Klotz, A.; Roeder, S.; Voss, H. Evolution of a participatory GIS. Comput. Environ. Urban Syst. 2004, 28, 635–651. [Google Scholar] [CrossRef]
- Tsai, B.-W.; Lu, D.-J.; Chung, M.-K.; Lien, M.-C. Evaluation of PPGIS empowerment—A case study of Meinong Yellow Butterfly Valley in Taiwan. J. Environ. Manag. 2013, 116, 204–212. [Google Scholar] [CrossRef] [PubMed]
- Mekonnen, A.D.; Gorsevski, P.V. A web-based participatory GIS (PGIS) for offshore wind farm suitability within Lake Erie, Ohio. Renew. Sustain. Energy Rev. 2015, 41, 162–177. [Google Scholar] [CrossRef]
- Perkins, C. Community Mapping. Cartogr. J. 2007, 44, 127–137. [Google Scholar] [CrossRef]
- Kingston, R. Public participation in local policy decision-making: The role of web-based mapping. Cartogr. J. 2007, 44, 138–144. [Google Scholar] [CrossRef]
- IAP2 International Association of Public Participation. Available online: http://www.iap2.org/?page=A4 (accessed on 10 October 2015).
- Monguet, J.M.; Gutiérrez, A.; Ferruzca, M.; Alatriste, Y.; Martínez, C.; Córdoba, C.; Fernández, J.; Sanguino, T.; Aguilá, J.; Ramírez, M. Vector consensus model. In Organizational Integration of Enterprise Systems and Resources: Advancements and Applications; Business Science Reference (an imprint of IGI Global): Hershey, PA, USA, 2012; pp. 303–317. [Google Scholar]
- Nguyen, N.T. Consensus system for solving conflicts in distributed systems. Inf. Sci. 2002, 147, 91–122. [Google Scholar] [CrossRef]
- Brown, G.; Fagerholm, N. Empirical PPGIS/PGIS mapping of ecosystem services: A review and evaluation. Ecosyst. Serv. 2014, 13, 119–133. [Google Scholar] [CrossRef]
- Brown, G.; Weber, D.; de Bie, K. Is PPGIS good enough? An empirical evaluation of the quality of PPGIS crowd-sourced spatial data for conservation planning. Land Use Policy 2015, 43, 228–238. [Google Scholar] [CrossRef]
- Fischer, M.M.; Getis, A. Handbook of Applied Spatial Analysis. Software Tools, Methods and Applications; Fischer, M.M., Getis, A., Eds.; Springer: Heidelberg, Germany, 2010. [Google Scholar]
- Castillo Rosas, J.D.; Núñez Andrés, M.A.; Monguet Fierro, J.M.; Jiménez Vélez, A. Towards a collective spatial analysis: Proposal of a new paradigm for supporting the spatial decision-making from a geoprospective approach. In Proceedings of the 1st International Conference on Geographical Information Systems Theory, Applications and Management (GISTAM), Barcelona, Spain, 18–30 April 2015.
- Lévy, P. From social computing to reflexive collective intelligence: The IEML research program. Inf. Sci. 2010, 180, 71–94. [Google Scholar] [CrossRef]
- Glenn, J.C. Collective intelligence systems and an application by the millennium project for the egyptian academy of scientific research and technology. Technol. Forecast. Soc. Chang. 2013, 97, 7–14. [Google Scholar] [CrossRef]
- Di Zio, S.; Pacinelli, A. Opinion convergence in location: A spatial version of the delphi method. Technol. Forecast. Soc. Chang. 2011, 78, 1565–1578. [Google Scholar] [CrossRef]
- Di Zio, S. Convergenza di opinioni in ambito territoriale: Proposta di un real time spatial Delphi. In 13° Conferenza Italiana Utenti ESRI; ESRI Italia: Roma, Italy, 2012; pp. 1–7. [Google Scholar]
- Gnatzy, T.; Warth, J.; von der Gracht, H.; Darkow, I.-L. Validating an innovative real-time Delphi approach—A methodological comparison between real-time and conventional Delphi studies. Technol. Forecast. Soc. Chang. 2011, 78, 1681–1694. [Google Scholar] [CrossRef]
- Gordon, T.; Pease, A. RT Delphi: An efficient, “round-less” almost real time Delphi method. Technol. Forecast. Soc. Chang. 2006, 73, 321–333. [Google Scholar] [CrossRef]
- Gordon, T.J. The real-time Delphi method. In Futures Research Methodology Version 3.0; Glenn, J.C., Gordon, T.J., Eds.; The Millennium Project, American Council for the United Nations University: Washington, DC, USA, 2009; p. 19. [Google Scholar]
- Hsieh, C.-H.; Tzeng, F.-M.; Wu, C.-G.; Kao, J.-S.; Lai, Y.-Y. The comparison of online Delphi and real-time Delphi. In Proceedings of the 2011 Technology Management in the Energy Smart World (PICMET), Taoyuan, Taiwan, 31 July–4 August 2011.
- Wolf, I.D.; Wohlfart, T.; Brown, G.; Bartolomé Lasa, A. The use of public participation GIS (PPGIS) for park visitor management: A case study of mountain biking. Tour. Manag. 2015, 51, 112–130. [Google Scholar] [CrossRef]
- Ramirez-Gomez, S.O.I.; Brown, G.; Verweij, P.A.; Boot, R. Participatory mapping to identify indigenous community use zones: Implications for conservation planning in southern Suriname. J. Nat. Conserv. 2016, 29, 69–78. [Google Scholar] [CrossRef]
- Brown, G.; Weber, D. Using Public Participation GIS (PPGIS) on the geoweb to monitor tourism development preferences. J. Sustain. Tour. 2013, 21, 192–211. [Google Scholar] [CrossRef]
- Brown, G. An empirical evaluation of the spatial accuracy of Public Participation GIS (PPGIS) data. Appl. Geogr. 2012, 34, 289–294. [Google Scholar] [CrossRef]
- Huck, J.J.; Whyatt, J.D.; Coulton, P. Spraycan: A PPGIS for capturing imprecise notions of place. Appl. Geogr. 2014, 55, 229–237. [Google Scholar] [CrossRef]
- Di Zio, S.; Castillo-Rosas, J.D.; Lamelza, L. Real Time Spatial Delphi: Fast convergence of experts’ opinions on the territory. Technol. Forecast. Soc. Chang. 2017, 115, 143–154. [Google Scholar] [CrossRef]
- TMP. The Millennium Project. Available online: http://www.millennium-project.org/millennium/RTD-general.html (accessed on 15 August 2015).
- GET Geospatial Enabling Technologies & MaP Ltd. Available online: http://www.getmap.gr/v2/eng/index.php?option=com_content&task=view&id=255&Itemid=554 (accessed on 8 September 2015).
- IFRC. The International Federation of Red Cross and Red Crescent Societies. Available online: http://www.ifrc.org/ (accessed on 5 October 2015).
- Halbout, P.; Lebaudy, J.P.; Gagneux, F.; Brosius, N.; Pelletier, B.; Danic, B. La géomatique au service de la collecte de sang. Transfus. Clin. Biol. 2015, 22, 112–126. [Google Scholar] [CrossRef] [PubMed]
- Mobasher, A.; Ekici, A.; Özener, O.Ö. Coordinating collection and appointment scheduling operations at the blood donation sites. Comput. Ind. Eng. 2015, 87, 260–266. [Google Scholar] [CrossRef]
- Schmitt, S.; Euchner, E.-M.; Preidel, C. Regulating prostitution and same-sex marriage in Italy and Spain: the interplay of political and societal veto players in two catholic societies. J. Eur. Public Policy 2013, 20, 425–441. [Google Scholar] [CrossRef]
- Mancuso, M. Estimating the revenues of sexual exploitation: Applying a new methodology to the Italian context. Glob. Crime 2014, 15, 10–26. [Google Scholar] [CrossRef]
- Solivetti, L.M. Old and new criminality: Territory, society and immigration in Italy. In Organized Crime, Corruption and Crime Prevention; Caneppele, S., Calderoni, F., Eds.; Springer International Publishing: Milano, Italy, 2014; pp. 103–114. [Google Scholar]








| Study Year | Location | Ecosystem Services Mapped | Participatory Mapping Technology | Spatial Mapping Method | Map Scale | Sampling Method, Participants, Data Collection Method | Spatial Analyses | Published References | Contribution to Advancing PPGIS/PGIS Practice |
|---|---|---|---|---|---|---|---|---|---|
| 2013 | Sydney, AU | Landscape services | Digital Internet Google Maps | Points, lines | (Zoom level = 12) 1:72,000 several spatial scales | Survey online and in the field, GPS tracking (n = 516) | Compared frequency data, such as the socio-demographics and rider characteristics, Pearson’s chi-square tests were applied. The rating-scale data were analysed with analysis of variance (ANOVA), including skill level and sampling mode (field vs. online). Open-ended questions were analszed qualitatively by identifying the major categories/themes emerging from participant’s comments | [21] | Decision support: allowing park agencies to prioritize future visitor management actions |
| 2012 | Southern Suriname | Landscape services | Cartographical maps | Polygons | Varied from 1:100,000 to 1:250,000. Base map with DEM (size A1) | Workshops with indigenous communities (n = 191) | Identified high concentrations of values that defined as service provisioning hotspots (SPH) by applying a cut-off value equal to the upper third of the polygon density distribution | [22] | Feasibility: identifying conservation areas necessary to safeguard the provision of important ecosystem services for indigenous communities |
| N/d | Hypothetical study area. Northern Ohio along the western Lake Erie, USA | Landscape values typology | Digital Internet Google Maps | Predefined polygons on a map | (Zoom level = 12) | Method or Borda Count, survey (n = 21) | Multi-Criteria Decision Analysis (MCDA) to attain consensus with the Borda method | [3] | Decision support: Evaluation of alternatives for wind farm selection |
| 2010 and 2004 1 | Kangaroo Island, AU | Landscape services | Digital Internet Google Maps | Points | (Zoom level = 12) | Random survey (n = 86) | Compare the spatial distributions of markers placed by respondents by using kernel density ”hotspot” analysis and the phi-coefficient (ϕ) statistics to measure the strength of the relationship (explanation following) | [23] | Feasibility: identifying and monitoring regional tourism development preferences |
| 2007–2008 | Meinong, TW | Landscape values typology | Digital Internet Google Earth | Points | Different zoom level | Workshops (n = 25) | Continuous discussion to attain a delimitation of consensus points | [2] | Data quality: analyse how the processes and outcomes of the PPGIS can make an impact on empowerment |
| 2011 | Otago and Southland, NZ | Landscape values typology | Digital Internet Google Maps | Points | (Zoom level = 12) 1:100,000 | Survey recruited through a random mail, newspapers, and visitor contact (n = 260) | Benchmarking PPGIS native vegetation classification against the expected native values, 1000 random points within the two regions were identified using stratified sampling based on the proportion of native vegetation markers placed in each region | [24] | Data quality: assesses the spatial accuracy of PPGIS data collected |
| 2009 | Garstang, Lancashire, UK | Landscape typology | Digital Internet Google Maps | Polygons (spray patterns) | Several spatial scales | Survey recruited through a random mail (n = 33) | Initial patterns in the data may be revealed through simple density analysis | [25] | Data quality: create spatial representations on a map using a familiar airbrush-style interface |
© 2017 by the authors. Licensee MDPI, Basel, Switzerland. This article is an open access article distributed under the terms and conditions of the Creative Commons Attribution (CC BY) license ( http://creativecommons.org/licenses/by/4.0/).
Share and Cite
Castillo-Rosas, J.D.; Diez-Rodríguez, J.J.; Jiménez-Vélez, A.F.; Núñez-Andrés, M.A.; Monguet-Fierro, J.M. Collection and Integration of Local Knowledge and Experience through a Collective Spatial Analysis. ISPRS Int. J. Geo-Inf. 2017, 6, 33. https://doi.org/10.3390/ijgi6020033
Castillo-Rosas JD, Diez-Rodríguez JJ, Jiménez-Vélez AF, Núñez-Andrés MA, Monguet-Fierro JM. Collection and Integration of Local Knowledge and Experience through a Collective Spatial Analysis. ISPRS International Journal of Geo-Information. 2017; 6(2):33. https://doi.org/10.3390/ijgi6020033
Chicago/Turabian StyleCastillo-Rosas, Juan Daniel, José José Diez-Rodríguez, Alex Fernando Jiménez-Vélez, María Amparo Núñez-Andrés, and Josep María Monguet-Fierro. 2017. "Collection and Integration of Local Knowledge and Experience through a Collective Spatial Analysis" ISPRS International Journal of Geo-Information 6, no. 2: 33. https://doi.org/10.3390/ijgi6020033
APA StyleCastillo-Rosas, J. D., Diez-Rodríguez, J. J., Jiménez-Vélez, A. F., Núñez-Andrés, M. A., & Monguet-Fierro, J. M. (2017). Collection and Integration of Local Knowledge and Experience through a Collective Spatial Analysis. ISPRS International Journal of Geo-Information, 6(2), 33. https://doi.org/10.3390/ijgi6020033

