Adaptively Iterative FFT-Based Phase-Only Synthesis for Multiple Elliptical Beam Patterns with Low Sidelobes
Abstract
1. Introduction
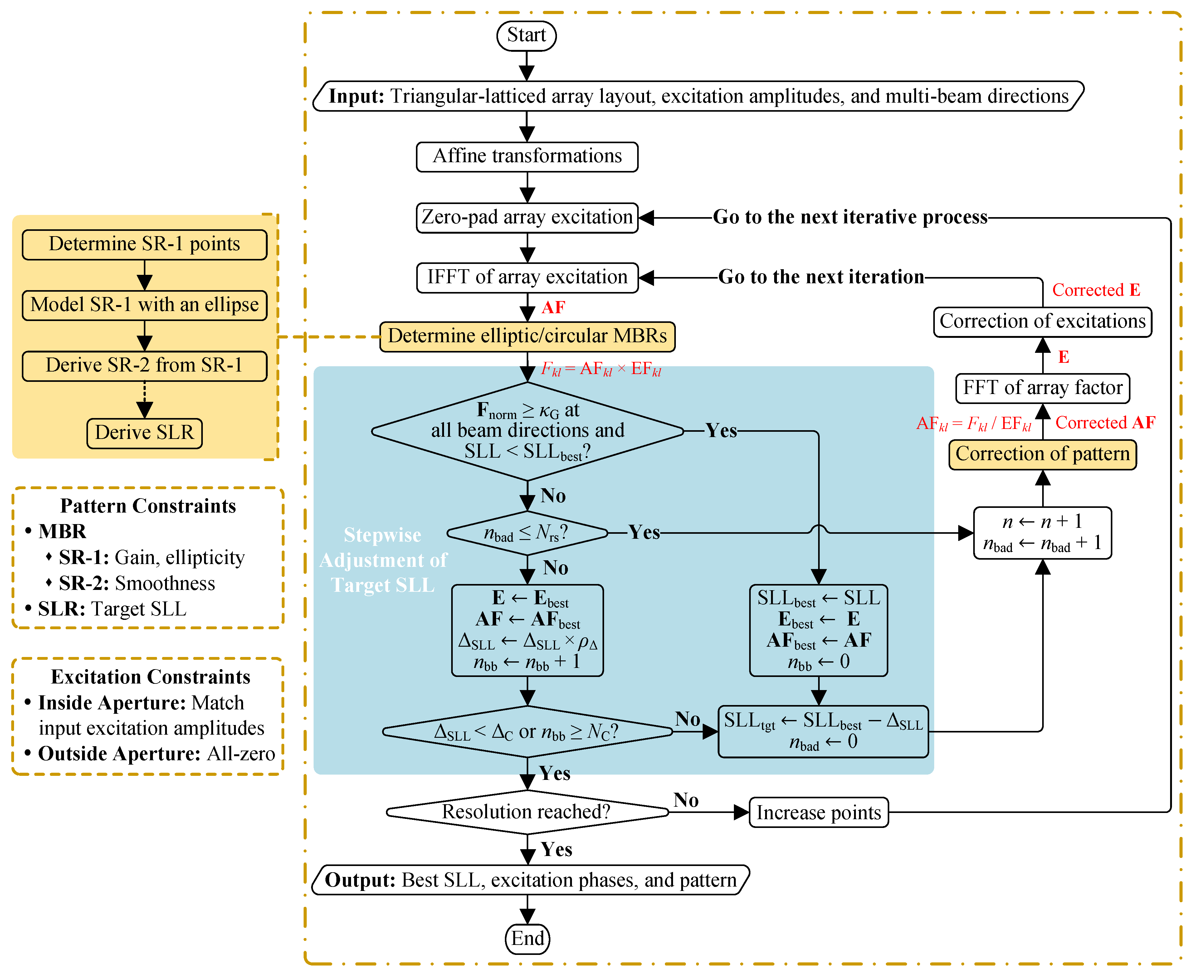
2. AIFT Algorithm
- (i)
- Apply the IFFT to to compute , and then derive the far-field pattern as the product of and the element pattern ;
- (ii)
- Correct according to pattern constraints and then derive the corrected ;
- (iii)
- Apply the FFT to to compute ;
- (iv)
- Correct according to excitation constraints.
- (i)
- The determination of elliptical MBRs along with the corresponding pattern constraints (shaded in yellow), which will be discussed in Section 2.2 and Section 2.4;
- (ii)
- The rule for updating along with the corresponding convergence conditions (shaded in blue), which will be discussed in Section 2.3.
2.1. Affine Transformations for Triangular Lattices
- To enable radix-2 FFT, M and N need to be raised to integer powers of 2 by zero-padding . For example, a grid should have at least .
- Since grows from , the defined grid does not cover the entire visible region . Acquisition of AF in the undefined u-v area should resort to the periodic nature of FFT.
- The resulting in the skewed u-v lattice, as shown in Figure 3d, can be interpolated into a regular grid if needed.
2.2. Adaptive Determination of Elliptical MBRs
- (i)
- Label the points belonging to SR-1:
- Pick out points whose is no less than , i.e., , where the local minima are excluded.
- Find the connected domain without holes from the above-selected set of points centered at the desired beam direction using graph connectivity.
- (ii)
- Use an ellipse to model the SR-1 formed by these points and determine the geometric parameters of the ellipse, as sketched in Figure 4a:
- Among the boundary points of the selected set, find the farthest point A and the closest point B from point C to determine the lengths of the major axis and the minor axis .
- Denotes as the angle between and the u-axis, and as the angle between and the u-axis. The tilt angle of the SR-1 ellipse is determined as follows:where , , and sgn is the signum function.
- (iii)
- The aspect ratio of the elliptical SR-1 is constrained to be no larger than the specified , preventing the beam from becoming overly elongated like a fan beam. If exceeds , the following correction will be performed:
- (i)
- Assume that the ratio of the major axis to the minor axis is a constant for all elliptic contours of an elliptical beam, i.e., , so that the normalized pattern of an elliptical beam can be modeled as (see Appendix A for derivation procedures):whereand
- (ii)
- The of the already determined SR-1 is used to fit the model (11) and deduce the unknown parameter , which describes the descent rate of the beam’s intensity along the major axis direction of the MBR ellipse.
- (iii)
- (iv)
- Considering that the elliptical model may not completely characterize the exact beam shape, especially for beams with tailing, the final determined MBR is slightly enlarged, as follows:where the variable t (initialized to 1 at the beginning of the synthesis) is adjusted adaptively following a simple strategy: if the proportion of incorrect points in the SR-2 far outweighs that in the SLR, t will be multiplied by a random number slightly smaller than 1, such as 0.95; conversely, if the proportion of incorrect points in the SLR far outweighs that in the SR-2, t will be multiplied by a random number slightly larger than 1, such as 1.05. A smaller t may slow down the search for minimum SLLs, while a larger t may lead to excessive beam broadening. Therefore, t is constrained within the range .
2.3. Stepwise Adjustment of Target SLL
2.4. Radiation Pattern Correction
- (i)
- .
- (ii)
- ,
3. Results and Analysis
- Phase-only synthesis for arrays with equal excitation amplitudes, initialized with uniform amplitude and phase distributions.
- Omnidirectional array elements are arranged in an equilateral triangular lattice with element spacing , as shown in Figure 3a.
- A single iterative process is restricted to no more than iterations.
- The aspect ratios of the beams are limited to a maximum of . For multibeam synthesis, the maximum gain difference between beams is constrained to .
- Beam directions are listed below, which will be combined to form different beam sets:
- –
- Beam ⓪: ;
- –
- Beam ①: , ;
- –
- Beam ②: , ;
- –
- Beam ③: , ;
- –
- Beam ④: , .
3.1. Single-Beam Synthesis
3.2. Multibeam Synthesis
- A single beam has countless symmetry axes.
- A beam set of two beams has two symmetry axes.
- A beam set of three beams may have 1 to 3 symmetry axes based on its beam distribution, e.g., the beam set ⓪①② in Figure 8f has 1 symmetry axis.
- A beam set of five beams may have 1 to 5 symmetry axes, e.g., the beam set ⓪①②③④ in Figure 8b has 4 symmetry axes.
4. Conclusions
Author Contributions
Funding
Institutional Review Board Statement
Informed Consent Statement
Data Availability Statement
Conflicts of Interest
Abbreviations
| SLL | sidelobe level |
| IFT | iterative Fourier technique |
| AIFT | adaptive iterative Fourier technique |
| FFT | fast Fourier transform |
| IFFT | inverse fast Fourier transform |
| MBAA | multibeam antenna array |
| MBR | main beam region |
| SR-1 | sub-region 1 |
| SR-2 | sub-region 2 |
| SLR | sidelobe region |
Appendix A. Derivation of the Elliptical Beam Model

References
- International Telecommunication Union. The Last-Mile Internet Connectivity Solutions Guide: Sustainable Connectivity Options for Unconnected Sites; ITU: Geneva, Switzerland, 2020. [Google Scholar]
- Zhuo, Y.; Mao, T.; Li, H.; Sun, C.; Wang, Z.; Han, Z.; Chen, S. Multi-Beam Integrated Sensing and Communication: State-of-the-Art, Challenges and Opportunities. arXiv 2024. [Google Scholar] [CrossRef]
- Smith, T.; Gothelf, U.; Kim, O.S.; Breinbjerg, O. An FSS-backed 20/30 GHz Circularly Polarized Reflectarray for a Shared Aperture L- and Ka-band Satellite Communication Antenna. IEEE Trans. Antennas Propag. 2014, 62, 661–668. [Google Scholar] [CrossRef]
- Deng, R.; Mao, Y.; Xu, S.; Yang, F. A Single-Layer Dual-Band Circularly Polarized Reflectarray with High Aperture Efficiency. IEEE Trans. Antennas Propag. 2015, 63, 3317–3320. [Google Scholar] [CrossRef]
- Florencio, R.; Encinar, J.A.; Boix, R.R.; Barba, M.; Toso, G. Flat Reflectarray That Generates Adjacent Beams by Discriminating in Dual Circular Polarization. IEEE Trans. Antennas Propag. 2019, 67, 3733–3742. [Google Scholar] [CrossRef]
- Zhang, X.; Yang, F.; Xu, S.; Li, M. Single-Layer Reflectarray Antenna with Independent Dual-CP Beam Control. IEEE Antennas Wirel. Propag. Lett. 2020, 19, 532–536. [Google Scholar] [CrossRef]
- Naseri, P.; Riel, M.; Demers, Y.; Hum, S.V. A Dual-Band Dual-Circularly Polarized Reflectarray for K/Ka-band Space Applications. IEEE Trans. Antennas Propag. 2020, 68, 4627–4637. [Google Scholar] [CrossRef]
- Zhou, M.; Sørensen, S.B.; Brand, Y.; Toso, G. Doubly Curved Reflectarray for Dual-Band Multiple Spot Beam Communication Satellites. IEEE Trans. Antennas Propag. 2020, 68, 2087–2096. [Google Scholar] [CrossRef]
- Zhou, M.; Sørensen, S.B. Multi-Spot Beam Reflectarrays for Satellite Telecommunication Applications in Ka-band. In Proceedings of the 2016 10th European Conference on Antennas and Propagation (EuCAP), Davos, Switzerland, 10–15 April 2016; pp. 1–5. [Google Scholar] [CrossRef]
- Martinez-de-Rioja, D.; Martinez-de-Rioja, E.; Encinar, J.A. Multibeam Reflectarray for Transmit Satellite Antennas in Ka Band Using Beam-Squint. In Proceedings of the 2016 IEEE International Symposium on Antennas and Propagation (APSURSI), Fajardo, PR, USA, 26 June–1 July 2016; pp. 1421–1422. [Google Scholar] [CrossRef]
- Garcia-Marin, E.; Filipovic, D.S.; Masa-Campos, J.L.; Sanchez-Olivares, P. Low-cost Lens Antenna for 5G Multi-beam Communication. Microw. Opt. Technol. Lett. 2020, 62, 3611–3622. [Google Scholar] [CrossRef]
- Trzebiatowski, K.; Kalista, W.; Rzymowski, M.; Kulas, Ł.; Nyka, K. Multibeam Antenna for Ka-Band CubeSat Connectivity Using 3-D Printed Lens and Antenna Array. IEEE Antennas Wirel. Propag. Lett. 2022, 21, 2244–2248. [Google Scholar] [CrossRef]
- Karimipour, M.; Komjani, N. Realization of Multiple Concurrent Beams with Independent Circular Polarizations by Holographic Reflectarray. IEEE Trans. Antennas Propag. 2018, 66, 4627–4640. [Google Scholar] [CrossRef]
- Liang, J.; Ning, T.; Fan, J.; Wu, Z.; Zhang, M.; Su, H.; Zeng, Y.J.; Liang, H. Metallic Waveguide Transmitarray Antennas for Generating Multibeams with High Gain and Optional Polarized States in the F-band. J. Light. Technol. 2021, 39, 7210–7216. [Google Scholar] [CrossRef]
- Shan, T.; Li, M.; Xu, S.; Yang, F. Phase Synthesis of Beam-Scanning Reflectarray Antenna Based on Deep Learning Technique. Prog. Electromagn. Res. 2021, 172, 41–49. [Google Scholar] [CrossRef]
- Cheng, H.V.; Yu, W. Degree-of-Freedom of Modulating Information in the Phases of Reconfigurable Intelligent Surface. IEEE Trans. Inf. Theory 2024, 70, 170–188. [Google Scholar] [CrossRef]
- DeFord, J.; Gandhi, O. Phase-Only Synthesis of Minimum Peak Sidelobe Patterns for Linear and Planar Arrays. IEEE Trans. Antennas Propag. 1988, 36, 191–201. [Google Scholar] [CrossRef]
- Nayeri, P.; Yang, F.; Elsherbeni, A.Z. Design and Experiment of a Single-Feed Quad-Beam Reflectarray Antenna. IEEE Trans. Antennas Propag. 2012, 60, 1166–1171. [Google Scholar] [CrossRef]
- Wang, H.; Li, Y.; Chen, H.; Han, Y.; Sui, S.; Fan, Y.; Yang, Z.; Wang, J.; Zhang, J.; Qu, S.; et al. Multi-Beam Metasurface Antenna by Combining Phase Gradients and Coding Sequences. IEEE Access 2019, 7, 62087–62094. [Google Scholar] [CrossRef]
- Comisso, M.; Palese, G.; Babich, F.; Vatta, F.; Buttazzoni, G. 3D Multi-Beam and Null Synthesis by Phase-Only Control for 5G Antenna Arrays. Electronics 2019, 8, 656. [Google Scholar] [CrossRef]
- Bucci, O.; D’Elia, G.; Mazzarella, G.; Panariello, G. Antenna Pattern Synthesis: A New General Approach. Proc. IEEE 1994, 82, 358–371. [Google Scholar] [CrossRef]
- Keizer, W.P. Fast Low-Sidelobe Synthesis for Large Planar Array Antennas Utilizing Successive Fast Fourier Transforms of the Array Factor. IEEE Trans. Antennas Propag. 2007, 55, 715–722. [Google Scholar] [CrossRef]
- Keizer, W.P. Element Failure Correction for a Large Monopulse Phased Array Antenna with Active Amplitude Weighting. IEEE Trans. Antennas Propag. 2007, 55, 2211–2218. [Google Scholar] [CrossRef]
- Keizer, W.P. Linear Array Thinning Using Iterative FFT Techniques. IEEE Trans. Antennas Propag. 2008, 56, 2757–2760. [Google Scholar] [CrossRef]
- Keizer, W.P. Amplitude-Only Low Sidelobe Synthesis for Large Thinned Circular Array Antennas. IEEE Trans. Antennas Propag. 2012, 60, 1157–1161. [Google Scholar] [CrossRef]
- Keizer, W.P. Synthesis of Thinned Planar Circular and Square Arrays Using Density Tapering. IEEE Trans. Antennas Propag. 2014, 62, 1555–1563. [Google Scholar] [CrossRef]
- Trastoy; Ares; Moreno. Phase-Only Synthesis of Non-ϕ-Symmetric Patterns for Reflectarray Antennas with Circular Boundary. IEEE Antennas Wirel. Propag. Lett. 2004, 3, 246–248. [Google Scholar] [CrossRef]
- Mao, Y.; Xu, S.; Yang, F.; Elsherbeni, A.Z. A Novel Phase Synthesis Approach for Wideband Reflectarray Design. IEEE Trans. Antennas Propag. 2015, 63, 4189–4193. [Google Scholar] [CrossRef]
- Zhao, X.; Yang, Q.; Zhang, Y. Application of Machine Learning to Synthesis of Maximally Sparse Linear Arrays. In Proceedings of the 2019 PhotonIcs Electromagnetics Research Symposium, Rome, Italy, 17–20 June 2019; pp. 2917–2921. [Google Scholar] [CrossRef]
- Yu, H.; Li, P.; Su, J.; Li, Z.; Xu, S.; Yang, F. Reconfigurable Bidirectional Beam-Steering Aperture with Transmitarray, Reflectarray, and Transmit-Reflect-Array Modes Switching. IEEE Trans. Antennas Propag. 2023, 71, 581–595. [Google Scholar] [CrossRef]
- Wang, X.K.; Jiao, Y.C.; Tan, Y.Y. Gradual Thinning Synthesis for Linear Array Based on Iterative Fourier Techniques. Prog. Electromagn. Res. 2012, 123, 299–320. [Google Scholar] [CrossRef]
- Yang, K.; Zhao, Z.; Liu, Q.H. Fast Pencil Beam Pattern Synthesis of Large Unequally Spaced Antenna Arrays. IEEE Trans. Antennas Propag. 2013, 61, 627–634. [Google Scholar] [CrossRef]
- Wang, X.K.; Jiao, Y.C.; Tan, Y.Y. Synthesis of Large Thinned Planar Arrays Using a Modified Iterative Fourier Technique. IEEE Trans. Antennas Propag. 2014, 62, 1564–1571. [Google Scholar] [CrossRef]
- Cui, C.; Li, W.T.; Ye, X.T.; Shi, X.W. Hybrid Genetic Algorithm and Modified Iterative Fourier Transform Algorithm for Large Thinned Array Synthesis. IEEE Antennas Wirel. Propag. Lett. 2017, 16, 2150–2154. [Google Scholar] [CrossRef]
- Huang, X.; Liu, Y.; You, P.; Zhang, M.; Liu, Q.H. Fast Linear Array Synthesis Including Coupling Effects Utilizing Iterative FFT via Least-Squares Active Element Pattern Expansion. IEEE Antennas Wirel. Propag. Lett. 2017, 16, 804–807. [Google Scholar] [CrossRef]
- Gu, L.; Zhao, Y.W.; Zhang, Z.P.; Wu, L.F.; Cai, Q.M.; Hu, J. Linear Array Thinning Using Probability Density Tapering Approach. IEEE Antennas Wirel. Propag. Lett. 2019, 18, 1936–1940. [Google Scholar] [CrossRef]
- Liu, Y.; Zheng, J.; Li, M.; Luo, Q.; Rui, Y.; Guo, Y.J. Synthesizing Beam-Scannable Thinned Massive Antenna Array Utilizing Modified Iterative FFT for Millimeter-Wave Communication. IEEE Antennas Wirel. Propag. Lett. 2020, 19, 1983–1987. [Google Scholar] [CrossRef]
- Gu, L.; Zhao, Y.W.; Zhang, Z.P.; Wu, L.F.; Cai, Q.M.; Zhang, R.R.; Hu, J. Adaptive Learning of Probability Density Taper for Large Planar Array Thinning. IEEE Trans. Antennas Propag. 2021, 69, 155–163. [Google Scholar] [CrossRef]
- Pelaca, E. Ku-Band Elliptical Steerable and Rotatable Beam Antennas. In Proceedings of the IEEE Antennas and Propagation Society International Symposium, Montreal, QC, Canada, 13–18 July 1997; Volume 1, pp. 456–459. [Google Scholar] [CrossRef]
- Law, P.; Kresco, D.; Ramanujam, P. Shaped Reflector Antenna Configurations for Generating a Rotatable Elliptical Spot Beam. In Proceedings of the IEEE Antennas and Propagation Society International Symposium, Montreal, QC, Canada, 13–18 July 1997; Volume 2, pp. 1390–1393. [Google Scholar] [CrossRef]
- Vaughan, R. Pattern Translation and Rotation in Uncorrelated Source Distributions for Multiple Beam Antenna Design. IEEE Trans. Antennas Propag. 1998, 46, 982–990. [Google Scholar] [CrossRef]
- Wei, Z.; Feng, X.; Xue, L.; Jun-mo, W.; Chao-yi, L. Design of Shaped Elliptical Beam Antenna Based on NURBS. In Proceedings of the 2015 IEEE 6th International Symposium on Microwave, Antenna, Propagation, and EMC Technologies (MAPE), Shanghai, China,, 28–30 October 2015; pp. 171–173. [Google Scholar] [CrossRef]
- Bhattacharyya, A.K. Phased Array Antennas: Floquet Analysis, Synthesis, BFNs, and Active Array Systems; John Wiley & Sons, Inc.: Hoboken, NJ, USA, 2005. [Google Scholar] [CrossRef]
- Lo, Y.; Lee, S. Affine Transformation and Its Application to Antenna Arrays. IEEE Trans. Antennas Propag. 1965, 13, 890–896. [Google Scholar] [CrossRef]
- Bracewell, R.N.; Chang, K.Y.; Jha, A.K.; Wang, Y.H. Affine Theorem for Two-Dimensional Fourier Transform. Electron. Lett. 1993, 29, 304. [Google Scholar] [CrossRef]
- McGuyer, B.H.; Tang, Q. Connection between Antennas, Beam Steering, and the Moiré Effect. Phys. Rev. Appl. 2022, 17, 034008. [Google Scholar] [CrossRef]
- Keizer, W.P. Affine Transformation for Synthesis of Low Sidelobe Patterns in Planar Array Antennas with a Triangular Element Grid Using the IFT Method. IET Micro. Antennas Propag. 2020, 14, 830–834. [Google Scholar] [CrossRef]
- Bracewell, R. The Image Plane. In Fourier Analysis and Imaging; Bracewell, R., Ed.; Springer: Boston, MA, USA, 2003; pp. 20–110. [Google Scholar] [CrossRef]
- Nayeri, P.; Yang, F.; Elsherbeni, A.Z. Radiation Analysis Techniques. In Reflectarray Antennas: Theory, Designs, and Applications; IEEE: Piscataway, NJ, USA, 2018; pp. 79–111. [Google Scholar] [CrossRef]
- Wang, X.K.; Wang, G.B. A Hybrid Method Based on the Iterative Fourier Transform and the Differential Evolution for Pattern Synthesis of Sparse Linear Arrays. Int. J. Antennas Propag. 2018, 2018, 1–7. [Google Scholar] [CrossRef]
- Yang, X.; Yang, F.; Chen, Y.; Hu, J.; Yang, S. Real-Time Pattern Synthesis for Large-Scale Conformal Arrays Based on Interpolation and Artificial Neural Network Method. IEEE Trans. Antennas Propag. 2023, 71, 9559–9570. [Google Scholar] [CrossRef]
- Zhang, J.; Qu, C.; Zhang, X.; Li, H. Real-Time Pattern Synthesis for Large-Scale Phased Arrays Based on Autoencoder Network and Knowledge Distillation. IEEE Trans. Antennas Propag. 2024, 73, 1471–1481. [Google Scholar] [CrossRef]
- Ding, Y.; Zhang, Y.; Zhao, X. A Method to Reduce Cross-Polarization Level of Reflectarray Antennas. In Proceedings of the 2024 IEEE 12th Asia-Pacific Conference on Antennas and Propagation (APCAP), Nanjing, China, 22–25 September 2024; pp. 1–2. [Google Scholar] [CrossRef]
- Tian, J.; Lei, S.; Lin, Z.; Gao, Y.; Hu, H.; Chen, B. Robust Pencil Beam Pattern Synthesis With Array Position Uncertainty. IEEE Antennas Wirel. Propag. Lett. 2021, 20, 1483–1487. [Google Scholar] [CrossRef]
- Rahmat-Samii, Y. Reflector Antennas. In Antenna Handbook; Lo, Y.T., Lee, S.W., Eds.; Springer: Boston, MA, USA, 1988; pp. 949–1072. [Google Scholar] [CrossRef]












| Aperture Diameter | Algorithm | Minimum SLL (dB) | Directivity (dBi) | 3-dB Beamwidths | Aspect Ratio a | |
|---|---|---|---|---|---|---|
| P.P.1 | P.P.2 | |||||
| MIFT | – | |||||
| AIFT | ||||||
| MIFT | – | |||||
| AIFT | ||||||
| MIFT | – | |||||
| AIFT | ||||||
Disclaimer/Publisher’s Note: The statements, opinions and data contained in all publications are solely those of the individual author(s) and contributor(s) and not of MDPI and/or the editor(s). MDPI and/or the editor(s) disclaim responsibility for any injury to people or property resulting from any ideas, methods, instructions or products referred to in the content. |
© 2025 by the authors. Licensee MDPI, Basel, Switzerland. This article is an open access article distributed under the terms and conditions of the Creative Commons Attribution (CC BY) license (https://creativecommons.org/licenses/by/4.0/).
Share and Cite
Ding, Y.; Zhang, Y.; Zhao, X. Adaptively Iterative FFT-Based Phase-Only Synthesis for Multiple Elliptical Beam Patterns with Low Sidelobes. Electronics 2025, 14, 1310. https://doi.org/10.3390/electronics14071310
Ding Y, Zhang Y, Zhao X. Adaptively Iterative FFT-Based Phase-Only Synthesis for Multiple Elliptical Beam Patterns with Low Sidelobes. Electronics. 2025; 14(7):1310. https://doi.org/10.3390/electronics14071310
Chicago/Turabian StyleDing, Yuxuan, Yunhua Zhang, and Xiaowen Zhao. 2025. "Adaptively Iterative FFT-Based Phase-Only Synthesis for Multiple Elliptical Beam Patterns with Low Sidelobes" Electronics 14, no. 7: 1310. https://doi.org/10.3390/electronics14071310
APA StyleDing, Y., Zhang, Y., & Zhao, X. (2025). Adaptively Iterative FFT-Based Phase-Only Synthesis for Multiple Elliptical Beam Patterns with Low Sidelobes. Electronics, 14(7), 1310. https://doi.org/10.3390/electronics14071310

