A Privacy Preserved, Trust Relationship (PTR) Model for Internet of Vehicles
Abstract
:1. Introduction
1.1. Motivation
1.2. Contributions
- Different parameters criteria are suggested in V2V and V2I infrastructure to detect malevolent nodes.
- The proposed model uses the PTR trust threshold to grade the most trustworthy, normal, and malicious nodes in a network.
- The concept of handover and the multi-phantom node is proposed to improve network performance and reduce phantom node load of handover in dense network scenarios.
- A multi-criteria decision-making method is proposed to select the optimal phantom node based on several parameters.
- For the secure dissemination of information, existing trust models (entity-driven, data-oriented, and combined trust model) are used.
1.3. Handover in VANETs
1.3.1. Measurement Phase
1.3.2. Decision
1.3.3. Execution
1.4. Privacy
1.5. Trust Models
1.5.1. Entity Oriented Trust Model (EOTM)
1.5.2. Data-Oriented Trust Models (DOTM)
1.5.3. Combined Trust Model (CTM)
2. Related Work
3. Phantom Node Selection
3.1. System Model
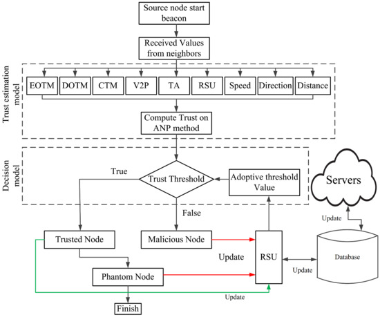
- In V2V communication (if there is no infrastructure), the source vehicle wants to share information messages, first of all, and source nodes scan the communication range. During the scanning, the source node receives alternative values of the trust model from Criteria 1, 2, and 3, as shown in Figure 3, a and c. ANP is applied to rank and select trustworthy phantom nodes on the basis of criteria above.
- V2I communication is the wireless exchange of data among vehicles and roadside. In the presence of the V2I scenario, the source node will scan the radio range along with infrastructure and accumulate the trust values of nodes and the infrastructure network, as shown in Figure 3b. The source node may obtain the trust level from the network. The decision of phantom selection is based on Criteria 1, 2, and 3.

3.1.1. Trust Estimation Model
3.1.2. Decision Model Process
3.2. Limit Matrix
4. Results and Discussion
4.1. Sensitivity Analysis
4.2. Influence of Criteria
5. Conclusions and Future Work
Author Contributions
Funding
Acknowledgments
Conflicts of Interest
References
- Toh, C.K. Ad hoc Mobile Wireless Networks: Protocols and Systems; Pearson Education: Upper Saddle River, NJ, USA, 2001. [Google Scholar]
- Rehman, O.; Ould-Khaoua, M. A hybrid relay node selection scheme for message dissemination in VANETs. Future Gener. Comput. Syst. 2019, 93, 1–17. [Google Scholar] [CrossRef]
- Wan, J.; Liu, J.; Shao, Z.; Vasilakos, A.V.; Imran, M.; Zhou, K. Mobile crowd sensing for traffic prediction in internet of vehicles. Sensors 2016, 16, 88. [Google Scholar] [CrossRef] [PubMed] [Green Version]
- Sommer, C.; Dressler, F. Vehicular Networking; Cambridge University Press: Cambridge, UK, 2015. [Google Scholar]
- Jan, B.; Farman, H.; Khan, M.; Talha, M.; Din, I.U. Designing a smart transportation system: An Internet of things and big data approach. IEEE Wirel. Commun. 2019, 26, 73–79. [Google Scholar] [CrossRef]
- Farman, H.; Javed, H.; Jan, B.; Ahmad, J.; Ali, S.; Khalil, F.N.; Khan, M. Analytical network process based optimum cluster head selection in wireless sensor network. PLoS ONE 2017, 12, e0180848. [Google Scholar] [CrossRef]
- Farman, H.; Jan, B.; Talha, M.; Zar, A.; Javed, H.; Khan, M.; Din, A.U.; Han, K. Multicriteria-based location privacy preservation in vehicular ad hoc networks. Complexity 2018, 2018, 1–12. [Google Scholar] [CrossRef] [Green Version]
- Ali, J.; Roh, B.-h. Quality of service improvement with optimal software-defined networking controller and control plane clustering. Comput. Mater. Contin. 2021, 67, 849–875. [Google Scholar] [CrossRef]
- Latif, S.; Mahfooz, S.; Jan, B.; Ahmad, N.; Farman, H.; Khan, M.; Javed, H. Multicriteria based next forwarder selection for data dissemination in vehicular ad hoc networks using analytical network process. Math. Probl. Eng. 2017, 2017, 1–18. [Google Scholar] [CrossRef] [Green Version]
- Parent, W.A. Privacy, morality, and the law. Philos. Public Aff. 1983, 12, 269–288. [Google Scholar]
- Ling, J.; Xu, J. Decentralized Location Privacy Protection Method of Offset Grid. In Proceedings of the 3rd International Conference on Mechatronics Engineering and Information Technology (ICMEIT 2019), Dalian, China, 29–30 March 2019. [Google Scholar]
- Zhu, L.; Gai, K.; Li, M. Security and Privacy Issues in Internet of things. In Blockchain Technology in Internet of Things; Springer: Berlin/Heidelberg, Germany, 2019; pp. 29–40. [Google Scholar]
- Jøsang, A.; Golbeck, J. Challenges for robust trust and reputation systems. In Proceedings of the 5th International Workshop on Security and Trust Management (SMT 2009), Saint Malo, France, 24–25 September 2009; p. 52. [Google Scholar]
- Raya, M.; Papadimitratos, P.; Gligor, V.D.; Hubaux, J.-P. On data-centric trust establishment in ephemeral ad hoc networks. In Proceedings of the IEEE INFOCOM 2008—The 27th Conference on Computer Communications, Hangzhou, China, 30 July–2 August 2018; pp. 1238–1246. [Google Scholar]
- Dotzer, F.; Fischer, L.; Magiera, P. Vars: A vehicle ad-hoc network reputation system. In Proceedings of the Sixth IEEE International Symposium on a World of Wireless Mobile and Multimedia Networks, Taormina, Italy, 13–16 June 2005; pp. 454–456. [Google Scholar]
- Golle, P.; Greene, D.; Staddon, J. Detecting and correcting malicious data in VANETs. In Proceedings of the 1st ACM International Workshop on Vehicular Ad Hoc Networks, Philadelphia, PA, USA, 1 October 2014; pp. 29–37. [Google Scholar]
- Minhas, U.F.; Zhang, J.; Tran, T.; Cohen, R. Towards expanded trust management for agents in vehicular ad-hoc networks. Int. J. Comput. Intell. Theory Pract. 2010, 5, 3–15. [Google Scholar]
- Chen, C. A Trust-Based Message Evaluation and Propagation Framework in Vehicular Ad-Hoc Networks; University of Waterloo: Waterloo, ON, Canada, 2010. [Google Scholar]
- Gerlach, M. Trust for vehicular applications. In Proceedings of the Eighth International Symposium on Autonomous Decentralized Systems (ISADS’07), Sedona, AZ, USA, 21–23 March 2007; pp. 295–304. [Google Scholar]
- Patwardhan, A.; Joshi, A.; Finin, T.; Yesha, Y. A data intensive reputation management scheme for vehicular ad hoc networks. In Proceedings of the 2006 3rd Annual International Conference on Mobile and Ubiquitous Systems-Workshops, San Jose, CA, USA, 17–21 July 2006; pp. 1–8. [Google Scholar]
- Li, Q.; Malip, A.; Martin, K.M.; Ng, S.-L.; Zhang, J. A reputation-based announcement scheme for VANETs. IEEE Trans. Veh. Technol. 2012, 61, 4095–4108. [Google Scholar]
- Huang, Z.; Ruj, S.; Cavenaghi, M.A.; Stojmenovic, M.; Nayak, A. A social network approach to trust management in VANETs. Peer-to-Peer Netw. Appl. 2014, 7, 229–242. [Google Scholar] [CrossRef]
- Monir, M.; Abdel-Hamid, A.; El Aziz, M.A. A categorized trust-based message reporting scheme for VANETs. In Proceedings of the International Conference on Security of Information and Communication Networks, Canterbury, UK, 6–9 September 2021; pp. 65–83. [Google Scholar]
- Farman, H.; Jan, B.; Khan, Z.; Koubaa, A. A smart energy-based source location privacy preservation model for Internet of things-based vehicular ad hoc networks. Trans. Emerg. Telecommun. Technol. 2020, 1–14. [Google Scholar] [CrossRef]
- Ullah, I.; Shah, M.A.; Khan, A.; Maple, C.; Waheed, A. Virtual Pseudonym-Changing and Dynamic Grouping Policy for Privacy Preservation in VANETs. Sensors 2021, 21, 3077. [Google Scholar] [CrossRef]
- Mei, Q.; Xiong, H.; Chen, J.; Yang, M.; Kumari, S.; Khan, M.K. Efficient certificateless aggregate signature with conditional privacy preservation in IoV. IEEE Syst. J. 2020, 15, 245–256. [Google Scholar] [CrossRef]
- Al-Shareeda, M.A.; Anbar, M.; Hasbullah, I.H.; Manickam, S.; Hanshi, S.M. Efficient conditional privacy preservation with mutual authentication in vehicular ad hoc networks. IEEE Access 2020, 8, 144957–144968. [Google Scholar] [CrossRef]
- Zaidi, K.; Milojevic, M.B.; Rakocevic, V.; Nallanathan, A.; Rajarajan, M. Host-based intrusion detection for vanets: A statistical approach to rogue node detection. IEEE Trans. Veh. Technol. 2015, 65, 6703–6714. [Google Scholar] [CrossRef] [Green Version]
- Ghaffari, M.; Ghadiri, N.; Manshaei, M.H.; Lahijani, M.S. P4QS: A peer-to-peer privacy preserving query service for location-based mobile applications. IEEE Trans. Veh. Technol. 2017, 66, 9458–9469. [Google Scholar] [CrossRef] [Green Version]
- Luo, B.; Li, X.; Weng, J.; Guo, J.; Ma, J. Blockchain enabled trust-based location privacy protection scheme in VANET. IEEE Trans. Veh. Technol. 2019, 69, 2034–2048. [Google Scholar] [CrossRef]
- Liu, Z.; Ma, J.; Jiang, Z.; Zhu, H.; Miao, Y. LSOT: A lightweight self-organized trust model in VANETs. Mob. Inf. Syst. 2016, 2016, 7628231. [Google Scholar] [CrossRef] [Green Version]
- Khan, U.; Agrawal, S.; Silakari, S. Detection of malicious nodes (DMN) in vehicular ad-hoc networks. Procedia Comput. Sci. 2015, 46, 965–972. [Google Scholar] [CrossRef] [Green Version]
- Jesudoss, A.; Raja, S.K.; Sulaiman, A. Stimulating truth-telling and cooperation among nodes in VANETs through payment and punishment scheme. Ad Hoc Netw. 2015, 24, 250–263. [Google Scholar] [CrossRef]
- Zhang, J.; Cui, J.; Zhong, H.; Chen, Z.; Liu, L. PA-CRT: Chinese remainder theorem based conditional privacy-preserving authentication scheme in vehicular ad-hoc networks. IEEE Trans. Dependable Secur. Comput. 2019, 18, 722–735. [Google Scholar] [CrossRef] [Green Version]
- Guleng, S.; Wu, C.; Chen, X.; Wang, X.; Yoshinaga, T.; Ji, Y. Decentralized trust evaluation in vehicular Internet of things. IEEE Access 2019, 7, 15980–15988. [Google Scholar] [CrossRef]
- Rai, I.A.; Shaikh, R.A.; Hassan, S.R. A hybrid dual-mode trust management scheme for vehicular networks. Int. J. Distrib. Sens. Netw. 2020, 16, 1550147720939372. [Google Scholar] [CrossRef]
- Tsiropoulou, E.E.; Paruchuri, S.T.; Baras, J.S. Interest, energy and physical-aware coalition formation and resource allocation in smart IoT applications. In Proceedings of the 2017 51st Annual Conference on Information Sciences and Systems (CISS), Baltimore, MD, USA, 22–24 March 2017; pp. 1–6. [Google Scholar]
- Farman, H.; Jan, B.; Javed, H.; Ahmad, N.; Iqbal, J.; Arshad, M.; Ali, S. Multi-criteria based zone head selection in Internet of things based wireless sensor networks. Future Gener. Comput. Syst. 2018, 87, 364–371. [Google Scholar] [CrossRef]
- Saaty, T.L. Decision making with the analytic hierarchy process. Int. J. Serv. Sci. 2008, 1, 83–98. [Google Scholar] [CrossRef] [Green Version]
- Bhushan, N.; Rai, K. Strategic Decision Making: Applying the Analytic Hierarchy Process; Springer Science & Business Media: Berlin/Heidelberg, Germany, 2007. [Google Scholar]
- Önüt, S.; Kara, S.S.; Işik, E. Long term supplier selection using a combined fuzzy MCDM approach: A case study for a telecommunication company. Expert Syst. Appl. 2009, 36, 3887–3895. [Google Scholar] [CrossRef]








| Approaches | [14] | [15] | [16] | [17] | [18] | [19] | [20] |
|---|---|---|---|---|---|---|---|
| Robustness | - | - | √ | - | - | - | - |
| Privacy | - | √ | √ | √ | - | √ | - |
| Security | √ | - | √ | √ | √ | √ | √ |
| Confidence | √ | - | - | √ | √ | √ | - |
| Scalability | - | - | - | √ | √ | - | - |
| Dynamics | √ | √ | - | √ | √ | √ | √ |
| Sparsity | - | - | √ | √ | √ | √ | √ |
| Decentralized | √ | √ | √ | √ | √ | - | √ |
| Strength of Relation | Description |
|---|---|
| 1 | Equal significance |
| 3 | Reasonable significance |
| 5 | Robust significance |
| 7 | Established significance |
| 9 | Complete significance |
| 2, 4, 6, 8 | In-between score between two neighboring values |
| Reciprocal Values | The judgment score of the importance of the element i and j is Rij, and the reciprocal value is 1/Rij |
| Elements | 1 | 2 | 3 | 4 | 5 | 6 | 7 | 8 | 9 | 10 | 11 | 12 | 13 | 14 | 15 |
|---|---|---|---|---|---|---|---|---|---|---|---|---|---|---|---|
| RI | 0 | 0 | 0.58 | 0.9 | 1.12 | 1.26 | 1.36 | 1.41 | 1.45 | 1.49 | 1.51 | 1.53 | 1.56 | 1.57 | 1.59 |
| Alternatives | Criteria 1 | Criteria 2 | Criteria 3 | |||||||||||||||||
|---|---|---|---|---|---|---|---|---|---|---|---|---|---|---|---|---|---|---|---|---|
| Alternatives | A | B | C | D | E | F | G | H | I | J | CT | DOT | EOT | RSU | TA | V2P | DR | Distance | Speed | |
| A | 0.020 | 0.020 | 0.020 | 0.020 | 0.020 | 0.020 | 0.020 | 0.020 | 0.020 | 0.020 | 0.020 | 0.020 | 0.020 | 0.020 | 0.020 | 0.020 | 0.020 | 0.020 | 0.020 | |
| B | 0.011 | 0.011 | 0.011 | 0.011 | 0.011 | 0.011 | 0.011 | 0.011 | 0.011 | 0.011 | 0.011 | 0.011 | 0.011 | 0.011 | 0.011 | 0.011 | 0.011 | 0.011 | 0.011 | |
| C | 0.019 | 0.019 | 0.019 | 0.019 | 0.019 | 0.019 | 0.019 | 0.019 | 0.019 | 0.019 | 0.019 | 0.019 | 0.019 | 0.019 | 0.019 | 0.019 | 0.019 | 0.019 | 0.019 | |
| D | 0.022 | 0.022 | 0.022 | 0.022 | 0.022 | 0.022 | 0.022 | 0.022 | 0.022 | 0.022 | 0.022 | 0.022 | 0.022 | 0.022 | 0.022 | 0.022 | 0.022 | 0.022 | 0.022 | |
| E | 0.019 | 0.019 | 0.019 | 0.019 | 0.019 | 0.019 | 0.019 | 0.019 | 0.019 | 0.019 | 0.019 | 0.019 | 0.019 | 0.019 | 0.019 | 0.019 | 0.019 | 0.019 | 0.019 | |
| F | 0.021 | 0.021 | 0.021 | 0.021 | 0.021 | 0.021 | 0.021 | 0.021 | 0.021 | 0.021 | 0.021 | 0.021 | 0.021 | 0.021 | 0.021 | 0.021 | 0.021 | 0.021 | 0.021 | |
| G | 0.029 | 0.029 | 0.029 | 0.029 | 0.029 | 0.029 | 0.029 | 0.029 | 0.029 | 0.029 | 0.029 | 0.029 | 0.029 | 0.029 | 0.029 | 0.029 | 0.029 | 0.029 | 0.029 | |
| H | 0.019 | 0.019 | 0.019 | 0.019 | 0.019 | 0.019 | 0.019 | 0.019 | 0.019 | 0.019 | 0.019 | 0.019 | 0.019 | 0.019 | 0.019 | 0.019 | 0.019 | 0.019 | 0.019 | |
| I | 0.024 | 0.024 | 0.024 | 0.024 | 0.024 | 0.024 | 0.024 | 0.024 | 0.024 | 0.024 | 0.024 | 0.024 | 0.024 | 0.024 | 0.024 | 0.024 | 0.024 | 0.024 | 0.024 | |
| J | 0.012 | 0.012 | 0.012 | 0.012 | 0.012 | 0.012 | 0.012 | 0.012 | 0.012 | 0.012 | 0.012 | 0.012 | 0.012 | 0.012 | 0.012 | 0.012 | 0.012 | 0.012 | 0.012 | |
| Criteria 1 | CT | 0.115 | 0.115 | 0.115 | 0.115 | 0.115 | 0.115 | 0.115 | 0.115 | 0.115 | 0.115 | 0.115 | 0.115 | 0.115 | 0.115 | 0.115 | 0.115 | 0.115 | 0.115 | 0.115 |
| DOT | 0.039 | 0.039 | 0.039 | 0.039 | 0.039 | 0.039 | 0.039 | 0.039 | 0.039 | 0.039 | 0.039 | 0.039 | 0.039 | 0.039 | 0.039 | 0.039 | 0.039 | 0.039 | 0.039 | |
| EOT | 0.112 | 0.112 | 0.112 | 0.112 | 0.112 | 0.112 | 0.112 | 0.112 | 0.112 | 0.112 | 0.112 | 0.112 | 0.112 | 0.112 | 0.112 | 0.112 | 0.112 | 0.112 | 0.112 | |
| Criteria 2 | RSU | 0.096 | 0.096 | 0.096 | 0.096 | 0.096 | 0.096 | 0.096 | 0.096 | 0.096 | 0.096 | 0.096 | 0.096 | 0.096 | 0.096 | 0.096 | 0.096 | 0.096 | 0.096 | 0.096 |
| TA | 0.045 | 0.045 | 0.045 | 0.045 | 0.045 | 0.045 | 0.045 | 0.045 | 0.045 | 0.045 | 0.045 | 0.045 | 0.045 | 0.045 | 0.045 | 0.045 | 0.045 | 0.045 | 0.045 | |
| V2P | 0.124 | 0.124 | 0.124 | 0.124 | 0.124 | 0.124 | 0.124 | 0.124 | 0.124 | 0.124 | 0.124 | 0.124 | 0.124 | 0.124 | 0.124 | 0.124 | 0.124 | 0.124 | 0.124 | |
| Criteria 3 | DR | 0.141 | 0.141 | 0.141 | 0.141 | 0.141 | 0.141 | 0.141 | 0.141 | 0.141 | 0.141 | 0.141 | 0.141 | 0.141 | 0.141 | 0.141 | 0.141 | 0.141 | 0.141 | 0.141 |
| Distance | 0.059 | 0.059 | 0.059 | 0.059 | 0.059 | 0.059 | 0.059 | 0.059 | 0.059 | 0.059 | 0.059 | 0.059 | 0.059 | 0.059 | 0.059 | 0.059 | 0.059 | 0.059 | 0.059 | |
| Speed | 0.065 | 0.065 | 0.065 | 0.065 | 0.065 | 0.065 | 0.065 | 0.065 | 0.065 | 0.065 | 0.065 | 0.065 | 0.065 | 0.065 | 0.065 | 0.065 | 0.065 | 0.065 | 0.065 | |
Publisher’s Note: MDPI stays neutral with regard to jurisdictional claims in published maps and institutional affiliations. |
© 2021 by the authors. Licensee MDPI, Basel, Switzerland. This article is an open access article distributed under the terms and conditions of the Creative Commons Attribution (CC BY) license (https://creativecommons.org/licenses/by/4.0/).
Share and Cite
Farman, H.; Khalil, A.; Ahmad, N.; Albattah, W.; Khan, M.A.; Islam, M. A Privacy Preserved, Trust Relationship (PTR) Model for Internet of Vehicles. Electronics 2021, 10, 3105. https://doi.org/10.3390/electronics10243105
Farman H, Khalil A, Ahmad N, Albattah W, Khan MA, Islam M. A Privacy Preserved, Trust Relationship (PTR) Model for Internet of Vehicles. Electronics. 2021; 10(24):3105. https://doi.org/10.3390/electronics10243105
Chicago/Turabian StyleFarman, Haleem, Abizar Khalil, Naveed Ahmad, Waleed Albattah, Muazzam A. Khan, and Muhammad Islam. 2021. "A Privacy Preserved, Trust Relationship (PTR) Model for Internet of Vehicles" Electronics 10, no. 24: 3105. https://doi.org/10.3390/electronics10243105
APA StyleFarman, H., Khalil, A., Ahmad, N., Albattah, W., Khan, M. A., & Islam, M. (2021). A Privacy Preserved, Trust Relationship (PTR) Model for Internet of Vehicles. Electronics, 10(24), 3105. https://doi.org/10.3390/electronics10243105

