Abstract
Deep learning-based SAR oil spill detection faces significant challenges due to limited labeled training data. To address this, we propose SinGAN-Labeler, an enhanced framework that generates high-quality synthetic SAR oil spill images and their labels from minimal input. The model integrates an adaptive module to automate scale parameter optimization, accelerating training, and a hybrid attention module combining spatial, channel, and global contextual mechanisms to enhance feature extraction. By leveraging multi-scale training with diverse receptive fields, the generated images retain critical structural details while ensuring diversity. Experiments demonstrate that detection models trained on synthetic data achieve performance comparable to those using real images. Notably, expanding data sets by fivefold (from 5, 10, and 15 baseline images) improves the UNet++ model’s IoU by 78.2%, 58.5%, and 22.5%, respectively. These results validate SinGAN-Labeler’s capability to mitigate data scarcity and enhance oil spill detection accuracy, particularly under extreme sample limitations.
1. Introduction
In recent years, with the rapid development of the marine economy, the exploitation of offshore oil resources and maritime transportation activities have become increasingly active, resulting in frequent oil spill accidents [1]. Once a marine oil spill accident occurs, it will not only damage the marine environment, but also jeopardize marine life [2], so it is particularly important to realize accurate detection and situational awareness of the oil spill area and give rapid emergency response [3,4]. At present, the common means of oil spill detection include satellite remote sensing detection, ship remote sensing detection, and so on. Synthetic Aperture Radar (SAR) has the advantages of being able to penetrate clouds and fog, and working all day and all-weather, which has become one of the mainstream sensors for marine oil spill detection [5,6,7,8,9]. After an oil spill covers the sea surface, the oil film inhibits wave activity, resulting in weaker radar backscatter and the formation of “dark spot” areas on SAR images [10,11,12,13]. Beyond these radar-detectable changes, the oil layer also disrupts marine ecosystems by hindering oxygen exchange, impairing photosynthesis due to reduced sunlight penetration, and directly harming marine organisms that rely on the ocean surface for survival.
Traditional oil spill detection methods, such as those based on machine learning (ML) algorithms [14,15], have made significant contributions to the field. However, these methods often struggle with complex or ambiguous cases due to limitations in feature extraction and generalization. In contrast, deep learning (DL) models [16], which have revolutionized various fields of artificial intelligence, offer a promising alternative by leveraging their powerful data processing and pattern-recognition capabilities. As a result, DL-based methods have demonstrated superior potential for detecting marine oil spills [17,18].
For example, Zeng et al. proposed a deep learning oil spill convolutional network (OSCNet) for SAR-based oil spill detection, and experimental results showed that OSCNet significantly outperformed traditional ML models in classification performance [19]. Similarly, Ma et al. used both amplitude and phase information from SAR data to extract polarization features, combining multi-layer features and deep learning networks to effectively segment SAR oil spill images, achieving impressive results in both accuracy and runtime [20].
Building upon these advances, researchers have introduced new DL architectures to further improve detection performance. To enhance the U-Net model’s ability to identify oil spill and suspected oil spill areas in SAR images, Fan et al. developed a feature merging network (FMNet), which leverages convolutional operations to extract high-dimensional features and improve classification accuracy [21]. Wang et al. utilized AlexNet, a convolutional neural network, for local connectivity, weight sharing, and representation learning on oil spill images, extracting useful information from SAR data [22]. Additionally, Fan et al. proposed a multi-feature semantic complementary network (MFSCNet) to achieve unified localization and segmentation of oil spill regions in SAR images [23]. Zhu et al. introduced a contextual and boundary supervision-based oil spill detection network (CBD-Net), which addressed issues like intensity inhomogeneity, high noise, and blurred boundaries by fusing multi-scale features and utilizing spatial and channel-squeeze excitation blocks [24]. Furthermore, Song et al. proposed a scene-adaptive oil spill detection network incorporating dynamic convolution and boundary constraint modules, demonstrating superior performance using PolSAR satellite data from the Gulf of Mexico and the North Sea [25].
Despite the advancements in DL-based methods, a significant challenge remains: Deep learning models often require a large volume of SAR oil spill data to effectively train and optimize the network. However, due to the unpredictable nature of marine oil spills, the urgency of response, and the high costs associated with oil spill experiments, there is typically a lack of sufficient SAR images of oil spills in real-world scenarios [26].
The scarcity of sample data makes it difficult to ensure the reliability of model training and validation. Therefore, it is a challenge to achieve detection and recognition of targets under small sample conditions. To solve the problem of sample insufficiency, researchers have proposed a series of new methods, such as meta learning [27,28], metric learning [29,30], and transfer learning [31,32]. These methods are mainly based on accomplishing the model training process by digging deeper into the feature information obtained from known small-sample data, resulting in their model performance being overly dependent on the feature-representation capability of the model. To cope with the challenge of insufficient SAR oil spill samples, researchers have carried out a series of works from the perspective of improving deep learning oil spill detection models. For example, Li et al. developed a multiscale conditional adversarial model (MCAN) to realize the oil spill detection task under insufficient sample conditions [33]. The model consists of a series of adversarial networks, each of which consists of a generator and a discriminator. The MCAN is able to significantly enhance its characterization capability by comprehensively capturing both global and local oil spill features. Experimental results show that the MCAN model trained with only four oil spill images can detect oil spills in new images. Fan et al. proposed a multi-task generative adversarial network models (MTGANs) for recognizing the presence of oil spills in an image and for semantic segmentation of oil spill regions within a single framework [26]. The model can be trained with only a small number of oil spill images to achieve oil spill detection. Experiments on the Sentinel-1, ERS-1/2, and GF-3 data sets confirm that the MTGANs model is capable of realizing the task of oil spill detection in small sample situations.
Image-generation techniques are another important way to solve the problem of insufficient samples. Generative Adversarial Network (GAN), as a widely used deep learning model, is capable of realizing the expansion of sample number and the diversification of sample feature information. In recent years, GAN has been widely used in the field of SAR image generation. To address the problem of imbalanced distribution of training samples for SAR images, Luo et al. proposed a minority data generation progressive growing GAN (PGGAN) method [34]. This method can generate high-quality and diversified minority class SAR data, thus alleviating the problem of unbalanced data distribution. Du et al. proposed a multi-conditional GAN (MCGAN) [35], which generates SAR images corresponding to different classes by feature learning from real images, combined with noise and class labels.
To address the problem of scarce image data in SAR automatic target recognition (ATR) tasks, Wang et al. proposed a deep generative model for SAR images based on Wasserstein self-encoder [7]. Sun et al. proposed an attribute-guided generative adversarial network (AGGAN) for the generation of SAR images in the case of few samples [36]. To overcome the effect of categories on the quality of image generation, Liu et al. proposed a reinforced constraint filtering with compensation afterwards GAN (RCFCA-GAN) algorithm [37]. Li et al. proposed an improved residual conditional generative network to improve the stability of the model training [38], especially when generating high-resolution SAR images. Luo et al. proposed a conditional generative adversarial network with a dual discriminator (DDM-CGAN) to address the problem of unstable GAN model training due to the differences between SAR and optical imaging mechanisms [39]. Zeng et al. proposed an angle-transforming GAN (ATGAN) for generating SAR target images with controllable azimuth angles [40]. Based on the adversarial training model, ATGAN is able to generate SAR images with different azimuths for automatic target-recognition tasks.
Although GAN-based methods are widely applied in SAR image enhancement [41], their use in oil spill image generation remains limited—primarily due to the significant data requirements of standard GAN architectures. SinGAN [42] addresses this concern by generating new samples from just a single input image, but the original model focuses on natural (non-marine) imagery. As a result, it requires time-consuming manual labeling for oil spill pixels and lacks an optimized resource allocation strategy during training.
To overcome these issues, this paper proposes a novel SAR oil spill image expansion model named SinGAN-Labeler. Unlike the original SinGAN, SinGAN-Labeler adds a dedicated channel for label information, enabling it to generate both the image and its corresponding labels simultaneously from a single SAR oil spill image. Moreover, three attention mechanisms—channel, spatial, and global context—are introduced to direct the model’s focus toward critical oil spill regions, thus improving training efficiency and reducing resource usage. This not only streamlines the generation of labeled SAR oil spill images but also addresses the scarcity of available data in this domain. Comparative experiments with alternative methods demonstrate that SinGAN-Labeler efficiently produces high-fidelity and accurately labeled SAR oil spill images, offering a practical and innovative solution to enhance oil spill detection and emergency monitoring in marine environments.
The main contributions of this paper can be summarized as follows:
- (1)
- An innovative oil spill SAR image-expansion technique with automatic label generation is proposed, which can realize the simultaneous expansion of oil spill images and real oil spill masks. The obtained oil spill images can be used for subsequent experiments without manual labeling of oil spill labels.
- (2)
- At the same time, an adaptive scale-selection module is introduced, which enables the model to determine the number of training scales according to the input size of the SAR oil spill image, so as to accomplish the task of oil spill image expansion under different scene requirements.
- (3)
- In addition, a new hybrid attention mechanism (HAM) module is embedded in the model, which integrates spatial attention, channel attention, and global contextual attention. Thus, this module is able to improve the quality of the generated oil spill images by enhancing the capacity of extracting global and local information features from the input oil spill images and strengthening the interaction between the channel dimension and the spatial dimension.
The rest of this paper is organized as follows: Section 2 introduces the basics of the GAN-based SAR oil spill image generation method. Section 3 gives a detailed description of the proposed SinGAN-Labeler method. Section 4 presents the experiments for generating oil spill images. Section 5 discusses the effects of the adaptive scale parameter and the attention module. Finally, Section 6 summarizes the paper.
2. Preliminary Knowledge
This section briefly provides a short introduction to the basics used to compose the SinGAN-Labeler model. Firstly, the theory related to GAN [43] models is introduced, then the network structure of the SinGAN [42] model and its loss function are described, and finally, the three different attention mechanisms that constitute the hybrid attention module are presented.
2.1. GAN and SinGAN
Generative Adversarial Network (GAN) consists of two key components: a generator G and a discriminator D. The generator maps random noise into a fake image , while the discriminator’s task is to distinguish between real and generated images. The two components are trained iteratively, with the generator improving its ability to create realistic images, and the discriminator enhancing its ability to classify them correctly. The goal is for the generator to produce images so similar to real ones that the discriminator can no longer tell the difference. This iterative process can be expressed as a min-max optimization problem [43]:
where is the objective function of the difference between the probability distribution of the generated image and the real image, and represents the expectation of the log probability when the real sample is correctly distinguished. is the random noise distribution, and denotes the expectation of the logarithmic probability for the generated sample being identified as a fake sample. The process continues until the generator produces images that the discriminator can no longer distinguish from real ones, reaching an equilibrium where the discriminator’s accuracy is about 50%.
While GANs require large data sets for training, SinGAN [42] offers a solution for scenarios with limited data. SinGAN, built on a convolutional pyramid structure, is designed to be trained with a single image. This approach enables the model to capture both global and detailed features of the input image. The SinGAN model uses a pyramid-structured progressive network architecture that is composed of N pairs of generators and discriminators: ,,,. They form N-layer GAN networks, each performing the tasks of image generation and discrimination at their respective scales. The network is trained progressively from coarse to fine, starting with Gaussian noise as input at the coarsest scale and incorporating the previously generated image at finer scales.
In each scale, the generator aims to create images that appear realistic to the discriminator, while the discriminator distinguishes between real and generated images. The optimized parameters from one scale are used as the initialization for the next, allowing SinGAN to generate high-quality, diverse images that maintain the visual characteristics of the original input. This scale-by-scale approach makes SinGAN highly efficient for single-image-based generation tasks.
2.2. Attention Mechanism
In recent years, the attention mechanism has achieved wide application and success in the fields of natural language processing, image recognition, speech recognition, and so on [44,45]. As an important mechanism of deep learning, the attention mechanism improves the performance of the model by adaptively assigning different weights to different parts of the input sequence so that the model can focus on the most relevant parts to the current output. Typically, attentional mechanisms can be categorized into channel attention, spatial attention, and other types, each focusing on a different aspect of the input features [45,46].
2.2.1. Channel Attention
Channel attention [47] focuses on channel-wise information within feature maps by adaptively weighting each channel. First introduced by Hu et al. in their Squeeze-and-Excitation (SE) networks, channel attention aims to capture the relationships between channels so as to strengthen important feature channels and suppress less relevant ones. Concretely, this mechanism often begins with a global pooling operation (e.g., global average pooling) to aggregate information across spatial dimensions. The aggregated values are then passed through fully connected layers or other learnable transformations to generate channel-specific weight coefficients. These coefficients are finally multiplied with the original feature maps, enabling the network to emphasize discriminative features while downplaying noise or redundant information.
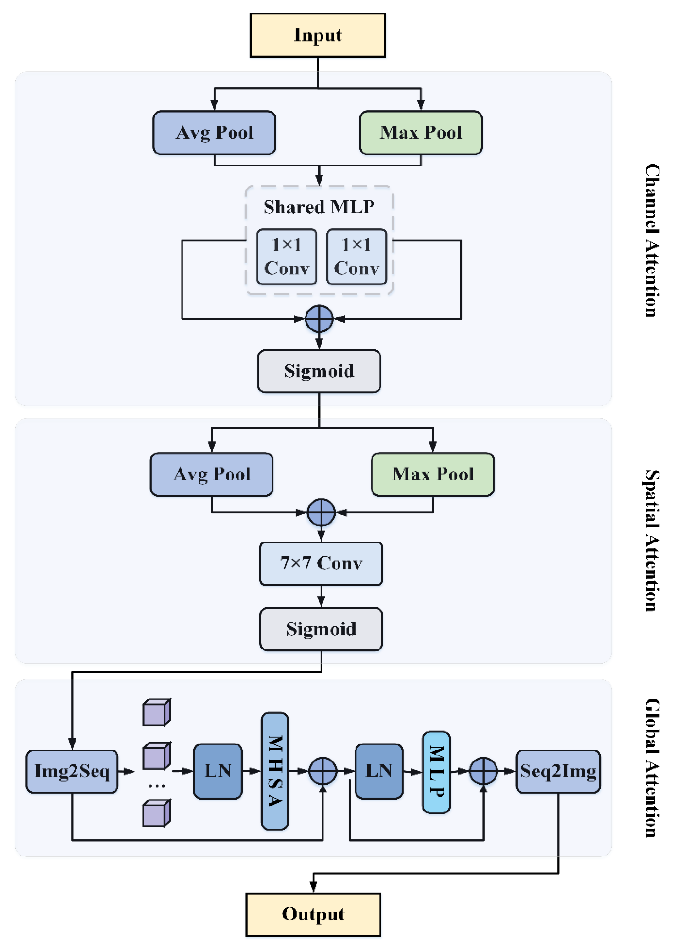
As shown in Figure 1, the channel attention mechanism works by compressing image features through two pooling operations, Max Pool and Avg Pool, to generate two distinct pooled feature sets (max-pooled and avg-pooled features). These features are then fed into a multilayer perceptron (MLP) to learn the complex nonlinear relationships between them. Finally, the weights of the channel attention are obtained via the sigmoid activation function:
Figure 1.
The schematic diagram of the channel attention mechanism.
2.2.2. Spatial Attention
Spatial attention [48], on the other hand, focuses on identifying “where” the key features are located. It complements the channel attention by adaptively assigning a weighted mask to each spatial location, which is able to boost the weight of the output to the region of interest.
As shown in Figure 2, the workflow of the spatial attention module can be depicted as follows. Firstly, the max-pooling and avg-pooling operations are performed, respectively, on the input features to obtain two single-channel (max-pooled and avg-pooled) feature maps. Then, these two feature maps are concatenated along the channel dimension, followed by a convolution operation with a kernel of size 7 × 7. Finally, the weights of spatial attention can be obtained via the sigmoid activation function.
where is the sigmoid activation function, and represents a convolution operation with a convolution kernel size of 7 × 7.
Figure 2.
The structure of the spatial attention mechanism.
2.2.3. Self-Attention
The self-attention mechanism [45], initially proposed in the Transformer architecture, allows models to capture the relationships between different positions within a sequence. In Transformers, the self-attention mechanism processes block sequences of the input image to extract positional information, category features, and their associated attention weights, as shown in Figure 3. Typically, the self-attention weights can be calculated as follows:
where Q, K, and V represent the query, key, and value matrices of the input image block sequence, is the scaling factor, and the function is used for normalization, which ensures that important tokens receive higher weights, while less relevant tokens receive lower weights, all within a well-defined probability space.
Figure 3.
Schematic diagram of the self-attention mechanism.
The Transformer attention mechanism enriches the obtained features by stacking multiple self-attention heads, commonly referred to as Multi-head Self-Attention (MHSA), which can be formulated as follows.
where , , are the learnable parameters, N denotes the number of MHSAs, and ⊕ denotes the stack operation.
3. Proposed Method
In this section, the framework of the SinGAN-Labeler model for generating SAR image of oil spill is first introduced. Then a detailed description is given for each of the four core modules of the model. Finally, the specific implementation algorithm of the SinGAN-Labeler is given.
3.1. Framework
To achieve the generation of SAR oil spill image in the case of insufficient samples, this paper proposes an oil spill image expansion model of SinGAN-Labeler, which is improved on the basis of the original SinGAN model. By increasing the number of channels, this model can simultaneously generate both the oil spill images and their corresponding labels. Additionally, the model also incorporates an attention mechanism module and a model-adaptive training module, which will be described in the following section.
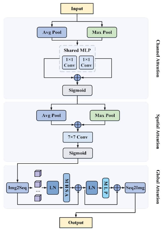
As shown in Figure 4, the overall structure of the model SinGAN-Labeler is still composed of pyramidal GAN networks. The model consists of N GAN networks: ,,,, and each network is responsible for generating and discriminating the oil spill SAR images at different scales. Both the generator and discriminator are divided into four components: Head, Attention, Body, and Tail. The Head of the generator consists of a convolutional block containing a convolutional layer, a batch normalization (BN) layer, and a Leaky-ReLU activation layer, while the Body consists of three convolutional blocks stacked on top of one another in the same structure as the Head, and the Tail consists of a convolutional layer and a tanh activation function. The discriminator mirrors the generator’s structure, except for the Tail, which contains only a single convolutional layer. The detailed structure of the attention module will be introduced in the next section. Figure 5 and Figure 6 present the specific structures of the generator and discriminator, respectively.
Figure 4.
Schematic diagram of SinGAN-Labeler model.
Figure 5.
The structure of the generator.
Figure 6.
The structure of the discriminator.
During the training process, only the Gaussian noise is used as an input at the coarsest scale, which is passed through the generator to produce the oil spill image , as described by the equation below:
At other scales, the input to each generator consists of random noise and the up-sampled SAR oil spill image generated from the previous scale. Thus, the generated SAR image can be formulated as follows.
Each discriminator distinguishes between the SAR oil spill image generated by the corresponding generator and a downsampled real image . During the model training process, parameters of the GAN network corresponding to the current scale are iteratively optimized and then passed on to become the initialization parameters of the GAN network at the next scale. This scale-by-scale training of the model as described above enables it to achieve the task of expanding an arbitrary number of SAR images based on a single oil spill image, without the need to manually draw labels for the oil spill area.
3.2. Core Modules
The implementation of the SinGAN-Labeler model mainly relies on the following four key components: label-synchronized image generation, the attention mechanism module, the model-adaptive training module, and the loss function.
3.2.1. Label-Synchronized Oil Spill Image Generation
In the task of SAR oil spill detection based on supervised learning methods, accurate labels are usually required to train the model to learn and identify the features of the oil spill. Therefore, the accuracy of the oil spill labels is crucial for the detection results.
Currently, most oil spill detection tasks rely on manually labeled SAR image data. However, manual labelling presents several drawbacks: manual labelling requires a lot of manpower and time resources, and it is a tedious and time-consuming task to manually label large-scale oil spill image data. Furthermore, subjective differences between annotators may result in inconsistent labeling, even for the same image. As a result, manual annotation of SAR oil spill images no longer meets the growing demand for large-scale oil spill detection tasks.
To achieve the simultaneous generation of corresponding labels when oil spill SAR images are expanded, the original SinGAN model needs to be improved. The input, output, and training process in the original model are modified from three channels to four channels so that the label information of oil spill images can be stored. Before training the model, the real labels of oil spill areas are merged with the oil spill image as the fourth channel and then used as the input of the model, which can be expressed as follows:
where denotes the input oil spill image (), denotes the real mask (), and denotes the merging operation in the channel direction.
During the training process, the merged SAR oil spill image is fed into the improved model, which is able to process the input oil spill image and the corresponding labels simultaneously. After the model is trained, it can generate SAR oil spill images with the corresponding labels. This way of determining labels without human intervention greatly improves the quality and efficiency of SAR oil spill image expansion.
3.2.2. Hybrid Attention Module
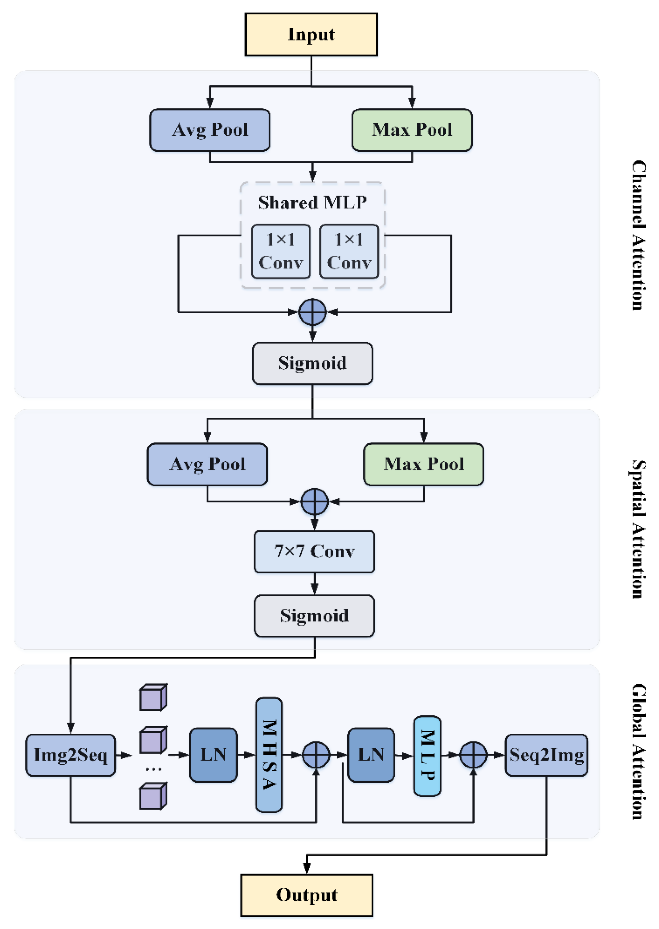
In-depth learning of target details and background features in oil spill images is the key to generating high-quality images. To fully exploit the global and local feature information of the input oil spill images and enhance the synergy between the channel and spatial dimensions, this paper proposes a hybrid attention module that integrates three attention mechanisms commonly used in neural networks: channel attention, spatial attention, and global context attention. The combination of these three mechanisms can comprehensively enhance the feature representation capability of the network, which can achieve effective modelling of the channel, spatial and global contexts of the feature map, thus enhancing the feature extraction capability of the input oil spill image and ultimately improving the quality of the generated images.
The channel attention mechanism is capable of recognizing differences in importance between oil spill image channels, and its schematic structure is shown in the upper part of Figure 7. This mechanism contains two important pooling operations. Max pooling extracts unique information of each channel, while average pooling captures the overall information of the channels. For the input SAR oil spill images, the joint use of max pooling and average pooling extracts the spatial features. These features are then passed through convolutional and ReLU layers, and a sigmoid activation function, resulting the channel attention map (CA). Thus, the feature map for oil spill image with channel attention weights can be obtained by multiplying the obtained CA map as weights with the original image.
Figure 7.
Schematic structure of the Hybrid Attention Module.
The spatial attention mechanism focuses on spatial importance in the SAR oil spill image. As shown in Figure 7, the obtained oil spill image feature maps with channel attention weights are taken as inputs and processed by maximum pooling and average pooling operations along their channel axes. Then, these pooled feature maps are concatenated and passed through convolutional layers to reduce the number of channels. Finally, after applying the sigmoid activation function, the spatial attention map (SA) is obtained and further multiplied by the channel-weighted feature map to produce a channel-spatial attention feature map (CSA) of the oil spill image, which can be described by the equation below:
To further enhance the learning of both global and local features of the oil spill image, a VIT-based global attention mechanism is introduced after the channel and spatial attention mechanisms. Such global attention mechanism receives the channel-spatial attention feature map of the oil spill image as its input, which is firstly unfolded into a sequence of blocks, , where denotes the resolution of each block’s resolution. In addition, since these blocks lack positional information, a learnable position token can be added to the patch sequence, yielding an attention sequence with layer normalization (LN). By applying multi-head attention mechanism (MHSA) onto these block sequences, the similarity features between blocks can be captured as follows:
where and .
The fusion of features extracted from different self-attention heads is performed by layer normalization and MLP layers, with residual connections added to mitigate the gradient vanishing and explosion issues. Finally, the sequence is transformed back into a feature map that resembles an oil spill image. It needs to be emphasized that channel attention, spatial attention, and self-attention form the hybrid attention module, ultimately generating a hybrid attention map (MA) for an oil spill image.
where , . The main steps can be further clarified as follows: is the feature sequence after applying Multi-Head Self-Attention (MHSA). applies layer normalization, helping stabilize the training process and address gradient-related issues. passes the normalized features through a multi-layer perceptron, further refining them. indicates a residual connection: the output of the MLP is added element-wise to the original feature sequence , helping preserve essential information and mitigate the vanishing or exploding gradient problem. reshapes or projects the resulting sequence representation back into a two-dimensional feature map, effectively converting the processed sequence into a spatial layout resembling an oil-spill image.
In such a multi-scale hierarchical network, the coarser scales play a major role in capturing the global structure of large oil spill areas in the image, which is a challenging task by stacking convolutional layers alone. The self-attention mechanism in the hybrid attention module helps to improve the ability to capture the global structure of oil spill images, but may introduce minor local artifacts and additionally increase the training memory requirement by a significant amount. Therefore, the full hybrid attention module is only applied to the coarser first two scales. In contrast, SinGAN-Labeler only uses the channel and spatial attention modules at the remaining fine-grained scales to improve the model’s ability to generate detailed textures in images.
The Hybrid Attention Mechanism (HAM) module improves the feature representation of complex oil spill imagery by effectively modelling the channels, space, and globally of the feature map, thus enabling an overall improvement in model performance and the quality of the expanded oil spill imagery. The ablation experiments for the attention mechanism module will be shown in Section 5.
3.2.3. Adaptive Training Module
During the model training process, the number of network layers is crucial for generating SAR oil spill images. If the number of training layers is too small, some subtle features in the generated oil spill images may be overlooked, while too many training layers will drastically increase the amount of computation and training time. Another factor that significantly affects the results of generating oil spill images is the size of the training images input to each layer of the network. Since oil spill images are upsampled and used as input to the next layer of the generator, the size of the oil spill image generated by the model in the previous layer is critical for model training in the next layer. In general, for training images of different sizes, the number of training layers of the model is mostly decided empirically by trial and error, which will undoubtedly take a lot of time. For the task of SAR oil spill image expansion, this study proposes an adaptive strategy for the model training based on two key hyperparameters, the minimum scale factor and the scale-up factor. They serve to simultaneously determine the number of model layers and the size of the training images for each layer, thus avoiding excessive manual intervention while balancing the quality of the generated oil spill images with the overall training time.
For a given training SAR oil spill image, and represent the length and width of the image, respectively, and and denote the size of the generated image at the n-th layer of the model. To calculate the number of layers N, a certain number of parameters need to be predefined, including the minimum and maximum sizes and , as well as the scale-up factor . The minimum scale factor indicates the smallest size that can be recognized by the model, i.e., the length and width of the oil spill image should be larger than this value. The maximum size means that the length and width of the oil spill image should be less than that value. In the experiments, the maximum size is equal to the larger value of the length and width of the training oil spill image, i.e., . After repeated experiments, it is found that the model is able to achieve better performance when the minimum recognized size falls within the range . Referring to the literature [42], the scale-up factor is set around 0.75. And the number of model layers can be calculated by the following equation:
where , .
After obtaining the parameter N, the length and width of the trained oil spill image of the n-th layer model can be calculated, taking the length as an example:
where , . and indicate the length and width of the predetermined oil spill image used for training in the N-th layer of the model, respectively.
The calculation of is done in the same way as that of . Taking such an approach as described above, the original training oil spill image can then be progressively scaled from coarse to fine, enabling the corresponding training across different levels. And this enables a rational choice of model training layers with less human intervention. Experiments examining the impact of different minimum scale factors and scale-up factors on the quality of generated oil spill images will be presented in Section 5.
3.2.4. Loss Function
In SinGAN-Labeler, the loss function for the n-th GAN consists of two parts, the adversarial loss and the reconstruction loss, which can be expressed as follows:
where represents the adversarial loss, represents the reconstruction loss, and is the weight of , which is set to 10 by default in the subsequent experiments.
To address the issues such as training instability of the original GAN model, the adversarial loss function employs the WGAN-GP (Wasserstein GAN with Gradient Penalty) loss [49], which can be expressed as:
where , denote the generated and real data distributions, respectively. , represent the generated and real images at scale , and is obtained from Equations (6) and (7). is a random interpolation between and [49] and . is the gradient of ; and is the weight of the GP, which is set to 0.1 in the subsequent experiments.
The reconstruction loss ensures that the generator can reconstruct the original image from a specific set of input noisy images. Specifically is set, where is the noise of the n-th scale reconstruction, , and is a fixed noise map. Denoting by the n-th scale image generated from the noise, the reconstruction loss function is calculated as follows:
3.3. Implementation Procedures
The proposed SinGAN-Labeler method is realized by integrating each key module described earlier into the SinGAN model, followed by multi-level training. The architecture of the network model is divided into N layers, which can be computed according to the operations as described above. In each layer, generators and discriminators are with symmetric structures and being trained alternately. After training, the model is able to achieve the task of expanding oil spill images with corresponding labels. Notably, a hybrid attention module and an adaptive module are also introduced during the model training process. The former can significantly enhance the feature extraction capability of the model for SAR oil spill images, while the latter can speed up the model training process by achieving the optimization of the training scale parameters with less human intervention.
The specific implementation process of the proposed SinGAN-Labeler method can be summarized as follows:
Step 1: Set the minimum scale factor of the first model layer according to the size and scale factor of the input oil spill SAR image, and calculate the number of model layers and the training size of each model layer.
Step 2: Initialize the model network and training parameters. Input the training SAR oil spill images and the corresponding oil spill label data.
Step 3: Alternately train the generator and discriminator of the current layer model.
Step 4: Move to the next layer, and gradually train the layers from the coarsest scale to the finest scale until all layers are trained.
Step 5: Save the optimized network model with all the corresponding model parameters.
Step 6: Implement the expansion of oil spill images with corresponding labels based on the trained models.
4. Experiments
To assess the quality of the generated oil spill images, a series of experiments are carried out. Firstly, the experimental data set as well as the hardware and software environment configurations are presented, and then the quality evaluation metrics of the Structural Similarity Index (SSIM) and Single Image Fréchet Inception Distance (SIFID) are calculated for the generated oil spill images. Finally, two comparison experiments are presented to demonstrate the effectiveness of the generated oil spill images.
4.1. Data Sets and Settings
The data set utilized in this study is the Oil Spill Detection Dataset, developed by Marios Krestenitis et al. [50]. This data set comprises Synthetic Aperture Radar (SAR) images extracted from the European Space Agency’s (ESA) Sentinel-1 missions, specifically from the Copernicus Open Access Hub. The data collection period spans from 28 September 2015 to 31 October 2017.
Sentinel-1 satellites are equipped with C-band SAR sensors capable of dual-polarimetric imaging, offering high-resolution data suitable for oil spill detection. The data set includes approximately 1000 training images and 110 testing images, each depicting instances of oil spills, look-alikes, land, ships, and sea areas. The images are annotated with corresponding ground truth masks to facilitate accurate detection and segmentation tasks. For visualization purpose, Figure 8a,b below show one example of original SAR oil spill images and the corresponding labels, respectively.
Figure 8.
Example of SAR oil spill images and corresponding labels. (a) SAR oil spill image; (b) corresponding category labels.
In this paper, we propose a method aimed at image generation. Because the data set has already undergone certain preprocessing steps before its release, no additional filtering was applied to remove noise from the initial oil spill images. Nevertheless, we provide an optional approach for filtering unprocessed raw SAR oil spill images to eliminate noise; details can be found in [51].
For preprocessing, the original SAR images are expanded to RGBA format, with the alpha channel preserving the oil spill label information. Subsequently, 256 × 256 pixel sub-patches are cropped from these RGBA images to serve as input for the experiments.
To verify the performance of the proposed SinGAN-Labeler model, training experiments with 50 sets of single image samples are designed, respectively, in which each trained model can randomly generate an unlimited number of oil spill image samples. Considering that each model is trained with a single image, only 50 expanded images are saved for each model, resulting in a total of 2500 SAR oil spill images. These expanded images, along with the original SAR oil spill images, are used for subsequent experiments.
The hardware platform used for model training includes an Intel® Core™ i9-12900KF CPU and an NVIDIA GeForce RTX 3060 (8 GB) GPU. The software environment is based on PyTorch 1.6.0, CUDA 11.8, and Python 3.10, running on Windows 10.
4.2. Quality Evaluation for the Expanded Oil Spill Images
To objectively evaluate the quality of the generated oil spill images, this paper employs the Structural Similarity Index (SSIM) [52] and Single Image Frechet Inception Distance (SIFID) [42] metrics. SSIM is a metric used to measure the degree of similarity between two images. From the perspective of image composition, it defines image features as a combination of three different factors—namely, brightness, contrast and structure—and achieves the evaluation of image quality accordingly. The value of SSIM ranges from 0 to 1, and the higher the value, the higher the similarity between the generated SAR oil spill images and the real oil spill images. The value of SSIM close to 1 indicates high similarity between the generated and real images, and the value of 0 signifies complete dissimilarity. The formula for SSIM is given as follows:
where: is the mean of , is the mean of , is the variance of , is the variance of , is the covariance of and , and and are two constants.
As another index for evaluating the quality of the generated images, the Single Image Frechette Initiation Distance (SIFID) evaluates the image quality by measuring the distance between the generated image and the original image in the feature space. A lower SIFID value indicates a higher-quality image, closer in appearance to the original, while a higher value suggests greater divergence. By combining these two metrics, SSIM and SIFID, the quality of the generated oil spill images can be objectively evaluated from different perspectives.
In order to check the quality of the generated oil spill images, we evaluated the quality of the generated oil spill images. Each column in Table 1 represents a group of generated SAR oil spill images, and each group (Group 1–10) consists of 50 images. Each set of images is generated from a different real image trained on the model. By aggregating the 50 generated images into one set, we aimed to assess the consistency and overall quality of the generated samples under each condition. The two metrics used for the assessment were the Structural Similarity Index Measure (SSIM) and the Single Image Frechette Initiation Distance (SIFID).
Table 1.
Comparison of evaluation indexes of SSIM and SIFID with different generated oil spill images.
Table 1 shows the results of the comparison of the SSIM and SIFID assessment metrics for the different generated SAR oil spill images. When evaluating reconstructed images using SSIM, values closer to 1 indicate higher quality. However, SSIM values may fluctuate significantly when evaluating generated images with a certain level of complexity. In addition, SIFID values may vary depending on the experimental data. To date, there is no recognized uniform standard for determining the reliability of generated image quality based solely on SIFID [53,54,55,56].
In the experiments, the SSIM values for the 10 groups of generated images typically range from 0.2 to 0.4. This indicates that the model is not only able to retain the structural information of the original images, but also is able to introduce a certain degree of diversity on the basis of the input images when generating the oil spill images [54], which ensures the diversity of the generated images.
Furthermore, the SIFID values for the generated images of all groups are less than 0.2, which is consistent with the results of most other researchers [53], indicating that the generated oil spill images are of high quality. The SIFID values reflect less deviations of the generated image from the real image in feature space, demonstrating that the model effectively captures and reproduces key features of the oil spill images.
In summary, the reliability of the generated oil spill images is confirmed by calculating the SSIM and SIFID metrics for 10 groups of generated oil spill images. The generated oil spill images not only preserve a strong resemblance to the original images but also exhibit a necessary degree of variation, striking a balance between similarity and diversity.
4.3. Effectiveness Assessment of Expanded Oil Spill Imagery
To assess the effectiveness of the expanded SAR oil spill images, a series of comparative experiments on oil spill detection are conducted using both real and generated images. The models of UNet++ and DeepLabv3++ [57] are often used for oil spill detection tasks due to their ability to accurately capture the microscopic features of SAR images. For this reason, these two models are proposed to be used as the oil spill detection network framework in this experiment. Both models are trained with the Adam optimizer using an initial learning rate of 0.0001 and a batch size of 4. Training is capped at 100 epochs with early stopping triggered after 10 epochs of no improvement.
Specifically, three groups of oil spill detection benchmark experiments are carried out based on 100 real oil spill images. As shown in Figure 9, in each group of benchmark experiments, 2/3 of the images are selected as the training set, while the remaining 1/3 of the image data served as the test set. It is worth mentioning that these benchmark experiments rely solely on the real oil spill images and their corresponding labels. Meanwhile, to check the quality of the generated SAR oil spill images, 100 generated images are randomly selected to carry out the oil spill detection comparison experiment. As illustrated in Figure 10, the comparison experiment adopts a similar implementation scheme as the benchmark experiment, where the generated oil spill images are divided into three groups. Unlike the benchmark experiment, only the generated oil spill images are used as the training set, while the test set consists entirely of real oil spill images. By comparing the oil spill detection results from both experiments, the quality of the generated oil spill images can be tested.
Figure 9.
Baseline experiment for the real oil spill images.
Figure 10.
Comparison experiments for the generated oil spill images.
To accurately evaluate the effectiveness of oil spill detection, several performance metrics are calculated, including Overall Accuracy (OA), Recall, Precision, F1-score, and Intersection over Union (IoU). OA [58] denotes the proportion of total correct predictions in the oil spill detection results, and it is defined as follows.
where is the number of true positive predictions (oil spill regions correctly identified), is the number of true negatives (non-oil spill regions correctly identified), is the number of false positives (non-oil spill regions classified as oil spills), and is the number of false negatives (oil spill regions incorrectly predicted as non-oil spills).
Recall [58] represents the proportion of actual oil spill regions that are correctly detected by the model, and it is defined as:
Precision [58] measures the accuracy of the model in identifying oil spills, indicating the proportion of true positives among all detected oil spills:
F1-score [58] combines both precision and recall to provide a balanced metric for evaluating the model’s performance:
where , represent the metrics of Precision and Recall, respectively.
IoU [58,59] quantifies the overlap between the predicted and actual oil spill regions, defined as:
Thus, the usability of the generated SAR oil spill images is validated by using the above metrics. Table 2 and Table 3 list the metrics of oil spill detection accuracy for the UNet++ [60] and DeepLabv3++ [61] models trained on real oil spill images versus generated oil spill images, respectively. Besides, Figure 11 demonstrates the radar plot of the average of the accuracy metrics for four groups of oil spill detection experiments. It is easy to find that both the UNet++ model and DeepLabv3++ model achieve very close oil spill detection results in both the benchmark (real images) and comparison (generated images) experiments. For the models in the comparison experiments trained using only the generated oil spill images, the metrics of IoU, OA, F1-score, Recall, and Precision all closely match those of the models in the benchmark experiments trained using real images. Thus, these experiments fully confirm the effectiveness of the generated oil spill images, which can serve as reliable training data for oil spill detection tasks.
Table 2.
Comparison of oil spill detection accuracy for original images and generated images based on UNet++ model.
Table 3.
Comparison of oil spill detection accuracy for original images and generated images based on UNet++ model.
Figure 11.
Comparison of UNet++ (left) and DeepLabv3++ (right) Model Performance.
4.4. Advantages of Expanding Oil Spill Images Samples
To examine the effect of expanding the samples on improving the performance of deep learning models for oil spill detection, especially when the number of real oil spill samples is limited, a series of comparative experiments are conducted using both pre-expansion and post-expansion data sets. Specifically, three sets of experiments are designed based on a varying number of real oil spill images and their expanded image samples.
The first group of experiments is based on expanding the original data consisting of five real oil spill images to twice, three times, four times, and five times the original number of images to perform the oil spill detection task, respectively. And the experimental process of the second and third groups is similar to that of the first group, with the difference that the number of their original real images is increased from 5 to 10 and 15, respectively. The overall experimental flow is shown in Figure 12.
Figure 12.
Flow chart of the validation experiments for the generated images (①, ② and ③ represent different rounds).
Table 4 presents the performance comparison results of the UNet++ model for oil spill detection using different amounts of training data, and Figure 13 displays the IoU values for the three experimental groups. The results highlight the impact of expanding the training data set, showing that the inclusion of additional expanded oil spill image samples significantly improves the model’s performance, particularly in scenarios with limited real data.
Table 4.
Comparison of oil spill detection accuracy for expanded oil spill images at different magnifications based on UNet++ model.
Figure 13.
Graph of IoU metrics for the oil spill detection model UNet++ with different amounts of training data.
For instance, when the model is trained with only five real oil spill images, the IoU value is 0.46. However, when the data set is expanded fivefold, the IoU value increases to 0.82, marking a 78.2% improvement. It is crucial to note that these improvements are measured on an independent testing set, ensuring that the observed gains are not due to overfitting to the training data. In all three experimental groups, the detection performance of the UNet++ model trained with expanded oil spill images showed a significant improvement compared to the model trained on real data alone. This was especially evident when the number of initial samples was very limited, demonstrating the potential of data augmentation for boosting model performance in low-data settings.
These experimental results further confirm the validity of the generated oil spill images and shows that the performance of the oil spill detection model like UNet++ can be effectively improved after the sample expansion using a limited number of real SAR oil spill images.
5. Discussion
In this section, a series of comparative experiments are performed to analyze the influence of the training scale parameters. The experimental results show that the proposed model produces the best-quality oil spill images when the minimum scale is set to 35 and the scale-up factor is set to 0.75. In addition, it is confirmed by more comparative experiments that the proposed method is superior to other existing methods. Finally, ablation experiments are carried out to validate the effectiveness of the hybrid attention mechanism module.
5.1. Effect of Training Scale Parameters
During the training process of the SinGAN-Labeler model, the training scale parameters, i.e., the minimum scale factor and the scale expansion factor, have an important impact on the quality of the generated SAR oil spill images. To investigate their influence on the results of the generated oil spill images, a series of experiments are designed and carried out with different training scale parameters. Firstly, experiments are conducted with different minimum scale factors. Referring to the literature [42], the scale factor is fixed to 0.75, and the minimum scale factor is set to 25, 35, and 45, respectively, so that the oil spill images can then be used as input for training the SinGAN-Labeler model to achieve the task of image expansion under different scale factors. The oil spill images generated by the model corresponding to different minimum scale factors are shown in Figure 14a–c, respectively.
Figure 14.
The generated oil spill images corresponding to different minimum scale factors (red bounding boxes indicating the observable morphological differences). (a) the minimum scale factor fmin set to 25. (b) the minimum scale factor fmin set to 35. (c) the minimum scale factor fmin set to 45.
In these experiments, the scale-up factor is fixed at 0.75, and the corresponding model layers calculated by the previously described method are 8, 7, and 6. From the experimental results, it can be seen that the generated oil spill images shown in Figure 14c are distorted due to an excessively large minimum scale factor set to 45. In this case, the reduced number of model layers prevents the model from capturing essential features of the training images, which leads to the poor quality of the generated oil spill images. Conversely, when the minimum scale factor is set to 25, the generated oil spill images are overly similar to the training images as shown in Figure 14a, indicating overfitting and a lack of diversity. This is because a smaller minimum scale results in more model layers, increasing the risk of overfitting and reducing image diversity.
As shown in Table 5, the average SIFID values are calculated for five groups of generated images corresponding to the minimum scale factor being set to 25, 35, and 45, respectively, and the results indicate that the average SIFID value of the generated SAR oil spill images increases as the minimum scale factor increases. This can be explained by the fact that when the minimum scale factor is small, there are often more model layers to match, which means that the model training process will be more adequate, and the image features will be mined in a more detailed way, resulting in a higher quality of the generated oil spill image. When the minimum scale factor becomes large, the number of training layers of the model decreases, at which point the model can only capture the coarser features from the input images, which leads to poorer quality of the generated oil spill image. However, when performing experiments on the expansion of oil spill images, smaller minimum-scale factors correspond to the generation of images that are often too similar, albeit of higher quality. Based on the above considerations, the model performs best when the minimum scale factor is set to 35, i.e., at this time, it is able to generate high-quality images while preserving the diversity of the generated images.
Table 5.
The average SIFID values for the generated images corresponding to different minimum scale factors.
To investigate the influence of different scale factor values on the oil spill image generation results, the scale-up factor is set to 0.65, 0.75, and 0.85, respectively, while keeping the minimum scale factor fixed at 35, to carry out the comparative experiments of oil spill image expansion. Figure 15 presents the generation results of oil spill images with different scale-up factors, and Table 6 displays the corresponding SIFID values for the five groups of generated oil spill images. Next, the generated oil spill images will be evaluated at qualitative and quantitative levels, respectively. From a qualitative perspective, when the scale-up factor is set to 0.65, the generated SAR oil spill images exhibit significant structural changes with more speckled and distorted patterns, as shown in Figure 15a. In contrast, as shown in Figure 15b,c, when the scale-up factors is set to 0.75 or 0.85, the generated images widely retain the structural features of the training images while introducing more variations. It is noteworthy that the oil spill images generated with a scale-up factor of 0.75 show more diversity than those generated with the scale-up factor of 0.85, which is consistent with theoretical expectations. However, as the scale-up factor increases, the model becomes more layered, causing it to focus more on the subtle features of the oil spill image, which results in less diversity in the generated images. By observing Table 6 from a quantitative perspective, it is encouraging when the scale-up factor is set to 0.75, the SIFID values are lower, reflecting better image quality. However, when the scale factor is set to 0.65 or 0.85, the SIFID value of the generated oil spill images is higher, indicating lower image quality. Besides, when the scale-up factor is 0.85, the training depth of the model is increased to 11 layers, which greatly extends the training time.
Figure 15.
The generated oil spill images corresponding to different scale-up factors (red bounding boxes indicating the observable morphological differences). (a) the scale-up factor fup set to 0.65. (b) the scale-up factor fup set to 0.75. (c) the scale-up factor fup set to 0.85.
Table 6.
The average SIFID values for the generated images corresponding to different scale-up factors.
In summary, when the minimum scale factor is set to 35 and the scale-up factor is set to 0.75, the model reaches its optimal performance, producing the highest-quality oil spill images with a good balance of diversity and image fidelity.
5.2. Comparison with Other Methods
To evaluate the performance of the SinGAN-Labeler model, comparison experiments are conducted using the original SinGAN model and the improved SinGAN model from [62] as benchmarks. And the task of expanding the oil spill images is accomplished based on these three models, each of which is trained using 10 randomly selected oil spill samples as inputs. It is worth noting that when training using the original SinGAN model and the improved SinGAN model in the literature [62], the generated images by the trained model do not contain the corresponding oil spill labels since these labels are not part of the input data. In contrast, the trained SinGAN-Labeler model is capable of generating oil spill images with the corresponding labels.
Figure 16 presents the generation results for three randomly selected oil spill images. Visually, the images generated by the original SinGAN model have more pronounced variation differences compared to the input training images, whereas the images generated by the improved SinGAN model are almost identical to the original training images. Notably, the generated images of the proposed SinGAN-Labeler model not only maintain the overall structural characteristics of the original images but also show a certain degree of diversity. As a conclusion, the SinGAN-Labeler model demonstrates superior performance in generating oil spill images with better visual quality compared to the other two models. From a quantitative perspective, Table 7 compares the oil spill images generated by the three models based on the evaluation metrics of SSIM and SIFID. It can be seen that the SIFID values of most oil spill images generated by the proposed models are lower than those of the traditional SinGAN and the improved SinGAN, which proves that the SinGAN-Labeler model generates the highest quality of oil spill images. Moreover, the SSIM values for the images generated by the SinGAN-Labeler model are also higher than those of the other two models, which also further confirms the superiority of the proposed model. In conclusion, the SinGAN-Labeler model not only improves the quality of the generated oil spill images but also enhances their diversity. These excellent properties make it a more effective model than the other two methods for oil spill image generation.
Figure 16.
The generated oil spill images from different network models [42,62] (red bounding boxes indicating the observable morphological differences).
Table 7.
Comparison of training results of different models based on the SSIM and SIFID values.
5.3. Ablation Experiments and Evaluation
To assess the effectiveness of the proposed Hybrid Attention Mechanism (HAM) module, ablation experiments are conducted with four configurations: no HAM module, HAM added only to the generator, HAM added only to the discriminator, and HAM added to both the generator and the discriminator. Similarly, the SIFID values as described in the previous section are again used as an assessment of the quality of the generated oil spill images. Figure 17 gives a visual comparison of the above ablation experiments.
Figure 17.
A visual comparison of generated oil spill images regarding HAM module added or not on different parts of the SinGAN-Expan model. (a) No HAM module. (b) HAM module added only to the generator. (c) HAM module added only to the discriminator. (d) HAM module added to both generator and discriminator.
As shown in Figure 17a, the oil spill images generated by the SinGAN-Expan model without the addition of HAM module undergo substantial structural changes, which indicates that such model is unable to capture the global structure of the oil spill images, resulting in the poor quality of the generated oil spill images. For comparison, when the HAM module was added solely to the generator, the resulting oil spill images improved, but were still not optimal, which can be seen from Figure 17b. When the HAM module was added solely to the discriminator, the generated images still suffered from large structural differences, resulting in failure to retain the original structural features, as shown in Figure 17c. Finally, as observed from Figure 17d, with the addition of the HAM module to both the generator and the discriminator of the SinGAN-Expan model, the generated oil spill images were of the best quality. The generated oil spill images were able to maintain not only the original structure but also a certain level of complexity. This proves that the addition of the HAM module can assist the model to better learn the features of the input images to generate higher-quality oil spill images.
From a quantitative perspective, the line-by-line SIFID values in Table 8 show results consistent with the qualitative analysis. By comparing the experimental results of whether or not to add the HAM module solely in the generator, it can be seen that the addition of the HAM module in the generator reduces the SIFID value of the generated oil spill images. However, it shows less pronounced improvements when adding the HAM module solely to the discriminator. This phenomenon can be due to the fact that incorporating the HAM module in the discriminator causes an imbalance between the generator and the discriminator, making it more difficult for the model to ensure the quality of the generated images during training. On the other hand, the inclusion of the HAM module in the generator and discriminator resulted in an obvious reduction in the SIFID value, indicating a significant improvement in the quality of the generated oil spill images.
Table 8.
The SIFID metric values for the generated oil spill images regarding the HAM module.
In conclusion, the ablation experiments above fully demonstrate that the HAM module plays a crucial role in the training process, especially when it is incorporated into both the generator and discriminator to produce the highest-quality oil spill imagery.
5.4. Model Robustness Verification
The primary objective of this study is to focus on data augmentation for scarce SAR oil spill imagery and conduct oil spill detection experiments based on the U-Net++ model to validate the quality of the generated images.
First, to investigate the model’s performance when processing low-quality, high-noise SAR oil spill images, we specifically selected 10 degraded images with significant noise and poor quality (examples shown in Figure 18) from the cropped oil spill image data set as experimental inputs to evaluate model robustness.
Figure 18.
Example of selected low-quality images.
By sequentially inputting these degraded images into the model and generating 50 enhanced samples for each, we calculated the average Synthetic Image Fidelity (SIFID) values across the 10 groups of newly generated samples. The results are presented in Table 9.
Table 9.
Comparison of SIFID metrics for different degraded oil spill images.
The experiments demonstrated that despite the significant reduction in input image quality, the average SIFID values of the generated samples remained relatively stable (fluctuation range: 0.138–0.172) without notable performance degradation. These results verify the robustness of the proposed model under low-quality input conditions, indicating its strong anti-interference capability against image noise during generation.
Second, to further explore the impact of degraded images on downstream tasks, we designed a comparative oil spill detection experiment based on the U-Net++ architecture. Specifically, 50 generated degraded images were mixed with high-quality images at different ratios (degraded image proportion: 20–100%) to construct multiple training sets. The model training parameters were as follows: batch size = 8, epochs = 50, and the data set was split into training and testing sets at an 8:2 ratio. Performance was evaluated using accuracy, recall, and F1-score, with results shown in Table 10.
Table 10.
Oil-detection performance of the U-Net++ model under different proportions of degraded images.
The experimental results revealed a systematic decline in model performance as the proportion of degraded images increased. When the proportion of degraded images was 20%, the model maintained high precision (F1 = 0.91). However, when the proportion reached 100%, performance significantly decreased (F1 = 0.66). This phenomenon indicates that although the degraded images generated through data augmentation exhibit inherent robustness, their proportion in the training set must be controlled within a reasonable range to avoid negative impacts on downstream tasks.
In summary, this study systematically analyzed the model’s robustness under low-quality image input conditions and its effects on oil spill detection tasks through a dual experimental design (generation quality evaluation and downstream task validation). The results not only highlight potential challenges for the model in complex imaging environments but also provide theoretical guidance for subsequent optimization strategies, such as dynamic data-cleaning mechanisms and noise-adaptive training frameworks.
6. Conclusions
This paper addresses the challenge of SAR oil spill image scarcity by proposing the SinGAN-Labeler model for efficient oil spill image expansion. By utilizing a multi-scale GAN pyramid structure, the model can be trained with a single SAR oil spill image and generate realistic, high-quality images that preserve key features such as style and texture. The introduction of an attention mechanism enhances feature extraction, accelerates training, and improves the quality of generated images. Additionally, the adaptive training module optimizes model layers and image size autonomously, reducing manual intervention. Experimental results demonstrate the effectiveness of the generated images. The use of SSIM and SIFID metrics confirms the diversity and quality of the generated oil spill images. Furthermore, comparison experiments show significant improvements in oil spill detection accuracy: the IoU values of the UNet++ model increase by 78.2%, 58.5%, and 22.5% when expanding 5, 10, and 15 baseline images, respectively. These results highlight that SinGAN-Labeler can effectively enhance SAR oil spill detection performance, even with limited real data. The proposed method successfully addresses data scarcity in deep learning-based oil spill detection, offering a promising solution for emergency monitoring in cases with insufficient sample sizes. While the model training process remains time-consuming, future work will focus on improving training speed and further enhancing the efficiency of image expansion.
Author Contributions
Conceptualization, B.W. and D.S.; Methodology, L.C.; Software, W.C.; Validation, W.C., J.Y. and L.C.; Formal analysis, B.W.; Investigation, L.C.; Resources, D.S.; Data curation, L.C.; Writing—original draft preparation, L.C.; Writing—review and editing, B.W.; Visualization, W.C.; Supervision, B.W.; Project administration, W.C.; Funding acquisition, D.S. All authors have read and agreed to the published version of the manuscript.
Funding
This work was supported by the Key Program of Joint Fund of the National Natural Science Foundation of China and Shandong Province under Grant U22A20586, the Natural Science Foundation of Shandong Province under Grant ZR2022MD015, the Fundamental Research Funds for the Central Universities under Grant 24CX02030A, the National Natural Science Foundation of China under Grant 41701513, 61371189, and 41772350, and the Key Research and Development Program of Shandong Province under Grant 2019GGX101033.
Institutional Review Board Statement
Not applicable.
Informed Consent Statement
Not applicable.
Data Availability Statement
Data are contained within the article.
Conflicts of Interest
The authors declare no conflicts of interest.
References
- Asif, Z.; Chen, Z.; An, C.; Dong, J. Environmental Impacts and Challenges Associated with Oil Spills on Shorelines. J. Mar. Sci. Eng. 2022, 10, 762. [Google Scholar] [CrossRef]
- Mithun Sundhar, B.; Rajan, G.K. Characterizing Ocean Surface Contamination: Composition, Film Thickness, and Rheology. Mar. Pollut. Bull. 2023, 186, 114287. [Google Scholar] [CrossRef] [PubMed]
- Carrasco-García, M.G.; Rodríguez-García, M.I.; Ruíz-Aguilar, J.J.; Deka, L.; Elizondo, D.; Turias Domínguez, I.J. Oil Spill Classification Using an Autoencoder and Hyperspectral Technology. J. Mar. Sci. Eng. 2024, 12, 495. [Google Scholar] [CrossRef]
- Pinto, J.; Athanassiou, A.; Fragouli, D. Surface Modification of Polymeric Foams for Oil Spills Remediation. J. Environ. Manag. 2018, 206, 872–889. [Google Scholar] [CrossRef] [PubMed]
- Kong, W.; Liu, S.; Xu, M.; Yasir, M.; Wang, D.; Liu, W. Lightweight Algorithm for Multi-Scale Ship Detection Based on High-Resolution SAR Images. Int. J. Remote Sens. 2023, 44, 1390–1415. [Google Scholar] [CrossRef]
- Gintauskas, J.; Bučas, M.; Vaičiūtė, D.; Medelytė, S.; Tiškus, E.; Olenin, S. Utilizing Sentinel-1 SAR for Delineation of Narrow Intertidal Zones and Habitat Types in Svalbard. Int. J. Remote Sens. 2024, 45, 8181–8201. [Google Scholar] [CrossRef]
- Wang, K.; Zhang, G.; Leng, Y.; Leung, H. Synthetic Aperture Radar Image Generation with Deep Generative Models. IEEE Geosci. Remote Sens. Lett. 2019, 16, 912–916. [Google Scholar] [CrossRef]
- Ma, T.; Liu, Q. Retrieval of Soil Moisture in Salinized Farmland Soil by Multi-Polarization SAR. Int. J. Remote Sens. 2025, 46, 792–810. [Google Scholar] [CrossRef]
- Vasconcelos, R.N.; Lima, A.T.C.; Lentini, C.A.D.; Miranda, J.G.V.; de Mendonça, L.F.F.; Lopes, J.M.; Santana, M.M.M.; Cambuí, E.C.B.; Souza, D.T.M.; Costa, D.P.; et al. Deep Learning-Based Approaches for Oil Spill Detection: A Bibliometric Review of Research Trends and Challenges. J. Mar. Sci. Eng. 2023, 11, 1406. [Google Scholar] [CrossRef]
- Topouzelis, K.N. Oil Spill Detection by SAR Images: Dark Formation Detection, Feature Extraction and Classification Algorithms. Sensors 2008, 8, 6642–6659. [Google Scholar] [CrossRef]
- Shu, Y.; Li, J.; Yousif, H.; Gomes, G. Dark-Spot Detection from SAR Intensity Imagery with Spatial Density Thresholding for Oil-Spill Monitoring. Remote Sens. Environ. 2010, 114, 2026–2035. [Google Scholar] [CrossRef]
- Soh, K.; Zhao, L.; Peng, M.; Lu, J.; Sun, W.; Tongngern, S. SAR Marine Oil Spill Detection Based on an Encoder-Decoder Network. Int. J. Remote Sens. 2024, 45, 587–608. [Google Scholar] [CrossRef]
- Kang, J.; Yang, C.; Yi, J.; Lee, Y. Detection of Marine Oil Spill from PlanetScope Images Using CNN and Transformer Models. J. Mar. Sci. Eng. 2024, 12, 2095. [Google Scholar] [CrossRef]
- Al-Ruzouq, R.; Gibril, M.B.A.; Shanableh, A.; Kais, A.; Hamed, O.; Al-Mansoori, S.; Khalil, M.A. Sensors, Features, and Machine Learning for Oil Spill Detection and Monitoring: A Review. Remote Sens. 2020, 12, 3338. [Google Scholar] [CrossRef]
- Liu, P.; Li, Y.; Liu, B.; Chen, P.; Xu, J. Semi-Automatic Oil Spill Detection on X-Band Marine Radar Images Using Texture Analysis, Machine Learning, and Adaptive Thresholding. Remote Sens. 2019, 11, 756. [Google Scholar] [CrossRef]
- Temitope Yekeen, S.; Balogun, A.; Wan Yusof, K.B. A Novel Deep Learning Instance Segmentation Model for Automated Marine Oil Spill Detection. ISPRS J. Photogramm. Remote Sens. 2020, 167, 190–200. [Google Scholar] [CrossRef]
- Mahmoudi Ghara, F.; Shokouhi, S.; Akbarizadeh, G. A New Technique for Segmentation of the Oil Spills from Synthetic-Aperture Radar Images Using Convolutional Neural Network. IEEE J. Sel. Top. Appl. Earth Obs. Remote Sens. 2022, 15, 8834–8844. [Google Scholar] [CrossRef]
- Dong, X.; Li, J.; Li, B.; Jin, Y.; Miao, S. Marine Oil Spill Detection from Low-Quality SAR Remote Sensing Images. J. Mar. Sci. Eng. 2023, 11, 1552. [Google Scholar] [CrossRef]
- Zeng, K.; Wang, Y. A Deep Convolutional Neural Network for Oil Spill Detection from Spaceborne SAR Images. Remote Sens. 2020, 12, 1015. [Google Scholar] [CrossRef]
- Ma, X.; Xu, J.; Wu, P.; Kong, P. Oil Spill Detection Based on Deep Convolutional Neural Networks Using Polarimetric Scattering Information from Sentinel-1 SAR Images. IEEE Trans. Geosci. Remote Sens. 2022, 60, 4204713. [Google Scholar] [CrossRef]
- Fan, Y.; Rui, X.; Zhang, G.; Yu, T.; Xu, X.; Poslad, S. Feature Merged Network for Oil Spill Detection Using SAR Images. Remote Sens. 2021, 13, 3174. [Google Scholar] [CrossRef]
- Wang, X.; Liu, J.; Zhang, S.; Deng, Q.; Wang, Z.; Li, Y.; Fan, J. Detection of Oil Spill Using SAR Imagery Based on AlexNet Model. Comput. Intell. Neurosci. 2021, 2021, e4812979. [Google Scholar] [CrossRef] [PubMed]
- Fan, J.; Zhang, S.; Wang, X.; Xing, J. Multifeature Semantic Complementation Network for Marine Oil Spill Localization and Segmentation Based on SAR Images. IEEE J. Sel. Top. Appl. Earth Obs. Remote Sens. 2023, 16, 3771–3783. [Google Scholar] [CrossRef]
- Zhu, Q.; Zhang, Y.; Li, Z.; Yan, X.; Guan, Q.; Zhong, Y.; Zhang, L.; Li, D. Oil Spill Contextual and Boundary-Supervised Detection Network Based on Marine SAR Images. IEEE Trans. Geosci. Remote Sens. 2022, 60, 5213910. [Google Scholar] [CrossRef]
- Song, D.; Huang, Q.; Gao, H.; Wang, B.; Zhang, J.; Chen, W. Adaptive Oil Spill Detection Network for Scene-Based PolSAR Data Using Dynamic Convolution and Boundary Constraints. Int. J. Appl. Earth Obs. Geoinf. 2024, 130, 103914. [Google Scholar] [CrossRef]
- Fan, J.; Liu, C. Multitask GANs for Oil Spill Classification and Semantic Segmentation Based on SAR Images. IEEE J. Sel. Top. Appl. Earth Obs. Remote Sens. 2023, 16, 2532–2546. [Google Scholar] [CrossRef]
- Rivas-Posada, E.; Chacon-Murguia, M.I. Meta-Learning Methodology Based on Meta-Unsupervised Algorithm for Meta-Model Selection to Solve Few-Shot Base-Tasks. Neural Comput. Appl. 2024, 36, 9073–9094. [Google Scholar] [CrossRef]
- Ran, H.; Li, W.; Li, L.; Tian, S.; Ning, X.; Tiwari, P. Learning Optimal Inter-Class Margin Adaptively for Few-Shot Class-Incremental Learning via Neural Collapse-Based Meta-Learning. Inf. Process. Manag. 2024, 61, 103664. [Google Scholar] [CrossRef]
- Meng, Z.; Zhang, Z.; Guan, Y.; Li, J.; Cao, L.; Zhu, M.; Fan, J.; Fan, F. A Hierarchical Transformer-Based Adaptive Metric and Joint-Learning Network for Few-Shot Rolling Bearing Fault Diagnosis. Meas. Sci. Technol. 2023, 35, 035114. [Google Scholar] [CrossRef]
- Zheng, J.; Li, M.; Li, X.; Zhang, P.; Wu, Y. Revisiting Local and Global Descriptor-Based Metric Network for Few-Shot SAR Target Classification. IEEE Trans. Geosci. Remote Sens. 2024, 62, 5205814. [Google Scholar] [CrossRef]
- Guo, X.; Yin, J.; Yang, J. Fine Classification of Crops Based on an Inductive Transfer Learning Method with Compact Polarimetric SAR Images. GIScience Remote Sens. 2024, 61, 2319939. [Google Scholar] [CrossRef]
- Hemmati, E.; Sahebi, M.R. Surface Soil Moisture Retrieval Based on Transfer Learning Using SAR Data on a Local Scale. Int. J. Remote Sens. 2024, 45, 2374–2406. [Google Scholar] [CrossRef]
- Li, Y.; Lyu, X.; Frery, A.C.; Ren, P. Oil Spill Detection with Multiscale Conditional Adversarial Networks with Small-Data Training. Remote Sens. 2021, 13, 2378. [Google Scholar] [CrossRef]
- Luo, Z.; Jiang, X.; Liu, X. Synthetic minority class data by generative adversarial network for imbalanced sar target recognition. In Proceedings of the IGARSS 2020—2020 IEEE International Geoscience and Remote Sensing Symposium, Waikoloa, HI, USA, 26 September–2 October 2020; pp. 2459–2462. [Google Scholar]
- Du, S.; Hong, J.; Wang, Y.; Qi, Y. A High-Quality Multicategory SAR Images Generation Method with Multiconstraint GAN for ATR. IEEE Geosci. Remote Sens. Lett. 2022, 19, 4011005. [Google Scholar] [CrossRef]
- Sun, Y.; Wang, Y.; Hu, L.; Huang, Y.; Liu, H.; Wang, S.; Zhang, C. Attribute-Guided Generative Adversarial Network with Improved Episode Training Strategy for Few-Shot SAR Image Generation. IEEE J. Sel. Top. Appl. Earth Obs. Remote Sens. 2023, 16, 1785–1801. [Google Scholar] [CrossRef]
- Liu, M.; Wang, H.; Chen, S.; Tao, M.; Wei, J. A Two-Stage SAR Image Generation Algorithm Based on GAN with Reinforced Constraint Filtering and Compensation Techniques. Remote Sens. 2024, 16, 1963. [Google Scholar] [CrossRef]
- Li, L.; Wang, C.; Zhang, H.; Zhang, B. SAR Image Ship Object Generation and Classification with Improved Residual Conditional Generative Adversarial Network. IEEE Geosci. Remote Sens. Lett. 2022, 19, 4000105. [Google Scholar] [CrossRef]
- Luo, J.; Cao, J.; Pi, D. DDM-CGAN: A Modified Conditional Generative Adversarial Network for SAR Target Image Generation. Multimed. Tools Appl. 2024, 83, 79833–79859. [Google Scholar] [CrossRef]
- Zeng, Z.; Tan, X.; Zhang, X.; Huang, Y.; Wan, J.; Chen, Z. ATGAN: A SAR Target Image Generation Method for Automatic Target Recognition. IEEE J. Sel. Top. Appl. Earth Obs. Remote Sens. 2024, 17, 6290–6307. [Google Scholar] [CrossRef]
- Zhang, J.; Liu, Z.; Jiang, W.; Liu, Y.; Zhou, X.; Li, X. Application of Deep Generative Networks for SAR/ISAR: A Review. Artif. Intell. Rev. 2023, 56, 11905–11983. [Google Scholar] [CrossRef]
- Shaham, T.R.; Dekel, T.; Michaeli, T. SinGAN: Learning a Generative Model from a Single Natural Image. In Proceedings of the 2019 IEEE/CVF International Conference on Computer Vision (ICCV), Seoul, Republic of Korea, 27 October–2 November 2019; pp. 4569–4579. [Google Scholar]
- Goodfellow, I.J.; Pouget-Abadie, J.; Mirza, M.; Xu, B.; Warde-Farley, D.; Ozair, S.; Courville, A.; Bengio, Y. Generative Adversarial Networks. Commun. ACM 2014, 63, 139–144. [Google Scholar] [CrossRef]
- Niu, Z.; Zhong, G.; Yu, H. A Review on the Attention Mechanism of Deep Learning. Neurocomputing 2021, 452, 48–62. [Google Scholar] [CrossRef]
- Vaswani, A.; Shazeer, N.; Parmar, N.; Uszkoreit, J.; Jones, L.; Gomez, A.N.; Kaiser, L.; Polosukhin, I. Attention Is All You Need. In Proceedings of the 31st International Conference on Neural Information Processing Systems (NeurIPS 2017), Long Beach, CA, USA, 4–9 December 2017; pp. 5998–6008. [Google Scholar]
- Woo, S.; Park, J.; Lee, J.-Y.; Kweon, I.S. CBAM: Convolutional Block Attention Module. In Proceedings of the European Conference on Computer Vision (ECCV), Munich, Germany, 8–14 September 2018; pp. 3–19. [Google Scholar]
- Hu, J.; Shen, L.; Albanie, S.; Sun, G.; Wu, E. Squeeze-and-Excitation Networks. In Proceedings of the 2018 IEEE/CVF Conference on Computer Vision and Pattern Recognition, Salt Lake City, UT, USA, 18–23 June 2018; pp. 7132–7141. [Google Scholar]
- Wang, X.; Girshick, R.; Gupta, A.; He, K. Non-Local Neural Networks. In Proceedings of the IEEE Conference on Computer Vision and Pattern Recognition (CVPR), Salt Lake City, UT, USA, 18–23 June 2018; pp. 7794–7803. [Google Scholar]
- Gulrajani, I.; Ahmed, F.; Arjovsky, M.; Dumoulin, V.; Courville, A.C. Improved Training of Wasserstein GANs. In Advances in Neural Information Processing Systems; Curran Associates, Inc.: Red Hook, NY, USA, 2017; Volume 30. [Google Scholar]
- Krestenitis, M.; Orfanidis, G.; Ioannidis, K.; Avgerinakis, K.; Vrochidis, S.; Kompatsiaris, I. Oil Spill Identification from Satellite Images Using Deep Neural Networks. Remote Sens. 2019, 11, 1762. [Google Scholar] [CrossRef]
- Wang, B.; Song, D.; Hu, C.; Li, Z. An Adaptive PolSAR Trilateral Filter Based on the Mechanism of Scattering Consistency. IEEE Trans. Geosci. Remote Sens. 2022, 60, 5234212. [Google Scholar] [CrossRef]
- Bakurov, I.; Buzzelli, M.; Schettini, R.; Castelli, M.; Vanneschi, L. Structural Similarity Index (SSIM) Revisited: A Data-Driven Approach. Expert Syst. Appl. 2022, 189, 116087. [Google Scholar] [CrossRef]
- Wang, J.; Zhang, C.; Yang, H. Improved SinGAN for Single-Sample Airport Runway Destruction Image Generation. Recent Adv. Comput. Sci. Commun. 2022, 16, 31–39. [Google Scholar] [CrossRef]
- Liang, B.; Wang, Z.; Si, L.; Wei, D.; Gu, J.; Dai, J. A Novel Pressure Relief Hole Recognition Method of Drilling Robot Based on SinGAN and Improved Faster R-CNN. Appl. Sci. 2023, 13, 513. [Google Scholar] [CrossRef]
- Gu, B.; Jiang, W.; Wang, Y. SAM-GAN: A Single-Image GAN Model Guided by Synergistic Attention. In Proceedings of the 2023 International Conference on New Trends in Computational Intelligence (NTCI), Qingdao, China, 3–5 November 2023; Volume 1, pp. 221–225. [Google Scholar]
- Mahendren, S.; Edussooriya, C.U.S.; Rodrigo, R. Diverse Single Image Generation with Controllable Global Structure. Neurocomputing 2023, 528, 97–112. [Google Scholar] [CrossRef]
- Zhang, J.; Yang, P.; Ren, X. Detection of Oil Spill in SAR Image Using an Improved DeepLabV3+. Sensors 2024, 24, 5460. [Google Scholar] [CrossRef]
- Zhang, H.; Fritts, J.E.; Goldman, S.A. Image Segmentation Evaluation: A Survey of Unsupervised Methods. Comput. Vis. Image Underst. 2008, 110, 260–280. [Google Scholar] [CrossRef]
- Cho, Y.-J. Weighted Intersection over Union (wIoU) for Evaluating Image Segmentation. Pattern Recognit. Lett. 2024, 185, 101–107. [Google Scholar] [CrossRef]
- Zhou, Z.; Siddiquee, M.M.R.; Tajbakhsh, N.; Liang, J. UNet++: A Nested U-Net Architecture for Medical Image Segmentation. IEEE Trans. Med. Imaging 2018, 37, 1–11. [Google Scholar]
- Chen, L.-C.; Zhu, Y.; Papandreou, G.; Schroff, F.; Adam, H. Encoder-Decoder with Atrous Separable Convolution for Semantic Image Segmentation. In Proceedings of the European Conference on Computer Vision (ECCV), Munich, Germany, 8–14 September 2018; pp. 801–818. [Google Scholar]
- Zhang, T.; Zhu, P.; Lu, F. Stochastic Reconstruction of Porous Media Based on Attention Mechanisms and Multi-Stage Generative Adversarial Network. Comput. Geosci. 2023, 27, 515–536. [Google Scholar] [CrossRef]
Disclaimer/Publisher’s Note: The statements, opinions and data contained in all publications are solely those of the individual author(s) and contributor(s) and not of MDPI and/or the editor(s). MDPI and/or the editor(s) disclaim responsibility for any injury to people or property resulting from any ideas, methods, instructions or products referred to in the content. |
© 2025 by the authors. Licensee MDPI, Basel, Switzerland. This article is an open access article distributed under the terms and conditions of the Creative Commons Attribution (CC BY) license (https://creativecommons.org/licenses/by/4.0/).

















