Abstract
All-electric systems represent the current development trend in subsea control systems, and the subsea electric gate valve actuator is the core equipment item in all-electric subsea control systems. To solve the problems of the traditional subsea electric gate valve actuator with low safety, poor reliability, and high energy consumption, in this paper, a new subsea electric gate valve actuator configuration concept is proposed, where the actuator has a redundant drive, a low-power holding function, a fail-safe shutdown mechanism, an emergency operation capability, and other functions. An actuator prototype was developed, an actuator integration test system was constructed, and the prototype actuator was combined with a standard subsea gate valve, an all-electric subsea control module, and other equipment to conduct several functional tests. The test results show that the actuator functions and performance indicators meet the designed requirements. Compared with the existing actuators, in addition to high reliability and safety, the driving power consumption can be reduced by 5% and holding power consumption can be reduced by 40%.
1. Introduction
Subsea production systems offer advantages that include high development efficiency, low cost, and high safety and reliability, and these systems form an important part of the equipment used in offshore oil and gas production [1]. The electro-hydraulic subsea control system, which is driven using hydraulics, is currently the dominant subsea control system type [2]. However, electro-hydraulic subsea control systems are affected by feedback distance, operating water depth, and environmental temperature requirements, which can cause the system development costs to increase dramatically [3]. The all-electric subsea control system (ESCS) uses a direct current (DC) electric drive, which has low loss characteristics during long-distance transmission, is not affected by the operating water depth, has low development cost requirements when compared with hydraulic drives, and is the likely choice for use in future subsea production systems during the development of offshore oil and gas resources [4,5,6]. The subsea electric gate valve actuator is the terminal execution equipment for the ESCS, and the main function of this actuator is to control the opening and closing of the gate valves within the subsea all-electric Christmas tree, the subsea all-electric manifold, and the subsea all-electric separator [7].
To date, several oil equipment companies have conducted research into electric gate valve actuators. Researchers at Cameron designed a subsea electric gate valve actuator with a redundant drive, a low-power holding function, and a fail-safe shutdown capability; their actuator used a reset spring to perform fail-safe shutdown and a friction-based mechanism to realize low power holding, and the power of the actuator’s low-power holding mechanism was approximately 100 W [8,9]. Aker Solutions [10,11,12] developed two subsea electric valve actuator types to operate non-safety-type valves. The alternating current (AC)-type actuator was powered by 400 VAC and had redundant drives to enable the continuous operation of the various valve types used in subsea installations; the DC-type actuator was powered by 24 VDC and included a battery storage system for the operation of non-safety-type valves [10,11,12]. TechnipFMC developed an actuator that was powered using high-density lithium-ion batteries and was equipped with a battery management system; when the system controls multiple valves simultaneously, it will not affect the power supply to the actuator. When power is lost, the battery pack can then be used to shut off the valves [13,14]. OneSubsea developed an actuator that used a battery pack to store low power that was supplied via a platform on the water [15]. Baker Hughes developed two subsea electric valve actuator product types, as follows: a low-power rotary electric actuator with a local battery storage device and a high-power linear electric actuator that uses springs to achieve fail-safe operation [16,17].
In addition to the oil companies mentioned above, individual researchers have also performed studies of the various functions of actuators. Popp et al. [18] compared several different actuator configurations for subsea electric gate valves and analyzed the reliability of the various configurations. Wang et al. [19,20,21] proposed a low-power holding configuration and optimized the design of their actuator’s low-power holding mechanism. Liu et al. [22] proposed a pressure self-balancing form for an actuator fail-safe shutdown mechanism that can reduce the impact of the spring-based fail-safe shutdown process significantly. Alexandre et al. [23] proposed a miniaturized actuator configuration scheme and compared the power consumed by this actuator when operating different valves. Ahmadli et al. [24] compared the complexities of actuators with different structures and discussed the feasibility of future actuator applications. Kheioon et al. [25] improved the structure of the gripper actuator of intelligent robotic and proposed an adaptive neuro-fuzzy computing algorithm to control the position and force of the gripper actuator.
The subsea electric valve actuator is the final execution unit in the subsea control system, which is a multi-functional integrated device. At present, the actuators developed by the oil companies above are in the initial testing stage. The electric actuator developed by the Cameron company can realize reliable fail-safe shutdown and low-power holding, but its retention power is high. The electric actuators developed by OneSubsea and TechnipFMC both use lithium-ion battery packs to achieve fail-safe shutdown, but the reliability of these battery packs for long-term subsea operations remains unproven to date. The remaining oil companies have developed actuators that tend to be applied to non-safety types of subsea valves that do not have fail-safe shutdown capabilities, and academics and researchers have tended to focus only on the implementation of a specific actuator function.
In this paper, a new configuration scheme of underwater electric gate valve actuator is proposed, which avoids the low reliability of the system caused by the use of a battery pack and realizes low driving power consumption and holding power consumption, thus effectively reducing the development cost of offshore oil and gas resources.
In this paper, the design process of the actuator is explained first, and designs for the actuator’s redundant drive, low-power holding, fail-safe shutdown, and remotely operated vehicle (ROV) emergency operation functions. Finally, a prototype subsea electric gate valve actuator is developed, and the prototype completes various functional tests with a standard subsea gate valve and an all-electric subsea control module.
2. Scheme Design of Actuator for Subsea Electric Gate Valve
2.1. Actuator Design Requirements
To ensure that the actuator can cover all gate valves contained in the subsea Christmas tree and the subsea manifold, in this work, the 1500 m class Christmas tree safety gate valve is used as the control object of the actuator; this valve has the largest diameter of the valves within the subsea all-electric Christmas tree and the subsea all-electric manifold. The actuator’s functional design follows the international standards API 17D [26] and API 17H [27]. In addition, to meet the long-term reliability and safety requirements for the actuator, a performance index is formulated for the actuator. The relevant standards and performance requirements for actuator design are shown in Table 1 and Table 2.
Table 1.
International standard requirements.
Table 2.
Design requirements.
2.2. Design Process
The actuator design process is shown in Figure 1. Before beginning the design, it is necessary to determine both the mechanical interface required between the subsea electric gate valve actuator and the Christmas tree and the dynamic load force for opening and closing of the subsea gate valve. Using the API 17D and API 17H international standards and associated design function indexes, the mechanical characteristics of the actuator transmission module are calculated. Based on the mechanical characteristics of the transmission module, the driving power for the motor and the low-power holding mechanism is calculated; then, after the calculations are complete, it is verified whether the calculated overall driving power of the actuator meets the supply capacity of the all-electric subsea control module (ESCM). If this power meets the supply capacity of the ESCM, the actuator driving module and the transmission system are then designed in detail. After the detailed design is completed, we use Ansys Workbench 2020 simulation software to carry out finite element analysis (FEA) on the actuator structural parts. If the actuator meets the design requirements, the motor, the low-power holding mechanism, and the condition monitoring equipment are then selected.
Figure 1.
Actuator design procedure.
2.3. Scheme Design
The scheme design for the subsea electric gate valve is shown in Figure 2. The actuator consists of a drive module, a transmission module, and a subsea gate valve. The drive module has redundant drive, low-power holding, ROV emergency operation, and mechanical position indication functions. The transmission module has the emergency fail-safe shutdown function. The subsea gate valve is connected to the subsea Christmas tree to control the on–off operations for the fluid inside the Christmas tree. The actuator transmission module uses a return spring to achieve the fail-safe shutdown operation, and the internal drive chain of the drive module is redundant, which means that the actuator can meet the requirements of the safety integrity level SIL2.
Figure 2.
Subsea electric gate valve actuator.
2.3.1. Redundant Drive Function
To meet the high reliability requirements for long-term operation of actuators in a deep-sea environment, the drive motor is designed to have 1:1 redundancy [28]. When one of the drive chains fails, the other chain can continue to work normally. The redundant drive structure design is shown in Figure 3, in which the left and right parts are the symmetrically designed drive chains, and a single drive chain consists, from top to bottom, of a drive motor, an encoder, couplings, an electromagnetic brake, a planetary reducer, an electromagnetic clutch, and a drive gear. The driving motor and the encoder are the power output elements of the actuator, and the couplings are used to perform torque transmission between the different parts. The planetary reducer is used to increase the torque of the driving motor, and the electromagnetic clutch and the electromagnetic brake are used to realize the low-power holding function of the actuator. The redundant drive chain transmits power to the reverse planetary roller screw through two pairs of gears. The planetary roller screw realizes the transformation from torque into force and offers the advantages of high transmission efficiency without a self-locking function.
Figure 3.
Actuator redundant drive structure.
The motor’s output torque is increased by the planetary reducer and power is transmitted to the planetary roller nut through the driving gear. The planetary roller nut rotates to drive the planetary roller screw, causing it to move linearly and thus driving the spring and valve load. The motor is equipped with an absolute magnetic encoder that feeds the position and speed information of the motor back to the internal driver of the ESCM in real time, thus realizing the closed-loop control of the precise position of the motor. In addition, the single-path transmission chain is equipped with an electromagnetic clutch. If the single-path motor fails, the electromagnetic clutch will then be disconnected by powering off, and the failed motor will be disconnected from the system to prevent it from affecting the operation of the other motor. To cope with the influence of the changeable subsea environment, the motor design takes a safety margin of 1.2 times into consideration. The parameters of the designed encoder are shown in Table 3; the parameters of the motor and reducer are shown in Table 4.
Table 3.
Design parameters for the encoder.
Table 4.
Design parameters for the motor and reducer.
2.3.2. Low-Power Holding Function
The subsea gate valve to be operated is a long-open valve. When the valve is driven by the redundant motor, it should be kept open against the force of the return spring for a long time to realize the sustainable development of offshore oil and gas resources. To prolong the service life of the motor and reduce the system’s power consumption, a low-power mechanism should be used to keep the valve open, rather than the controlled continuous activation of the motor [20]. To reduce the holding power consumption of the ESCS, this design uses the electromagnetic brake and the electromagnetic clutch to realize the low-power holding function of the actuator. The electromagnetic brake and the electromagnetic clutch are controlled via the digital output (DO) interface inside the ESCM, where the teeth of the electromagnetic brake are engaged when the power is off, and the teeth of the electromagnetic clutch are engaged when the power is on.
When the valve is opened, the ESCM controls the teeth of the electromagnetic brake to be engaged with the power off operation, and the teeth of the electromagnetic clutch to be engaged with the power on operation. The braking torque generated by the brake is increased over two stages through the reducer and the planetary roller screw to allow it to resist the force of the return spring and maintain the open state of the valve. The design parameters of the electromagnetic clutch and electromagnetic brake are shown in Table 5. In the low-power holding state, the power consumption of the actuator is only 57 W.
Table 5.
Design parameters for the clutch and brake.
2.3.3. Fail-Safe Shutdown Function
According to the functional requirements of the design, the actuator drive object is a safety-type valve. If the subsea control system loses power, the actuator should then have the function of closing the valve automatically to prevent risks being caused by power loss. At present, the main fail-safe closing modes for subsea valves include a mechanical energy storage spring mode and an electric energy storage battery mode, and the reliability of the electric energy storage battery in such subsea applications has still to be verified [26]. To achieve high safety and reliability for these actuators, the approach in this paper uses a safer and more reliable mechanical energy storage spring to realize the fail-safe shutdown function for the actuator.
During the valve opening process, the planetary roller screw in the redundant drive module compresses the return spring. When the valve reaches the open position, a large amount of mechanical potential energy is stored in the spring, and the low-power holding mechanism resists the spring’s mechanical potential energy to hold the valve in the open state. If the subsea control system loses power, the low-power holding mechanism will fail, and because the planetary roller screw has no self-locking function, the mechanical potential energy of the return spring is released to drive the valve, causing it to close rapidly.
Because the operating force of the subsea gate valve changes sharply with the valve stroke, the return spring should ensure that the valve can be closed reliably during the entire valve stroke, and thus a safety margin of 1.1 times is used to meet the maximum closing force of the valve. The designed return spring parameters are shown in Table 6.
Table 6.
Design parameters of the return spring.
When the valve reaches the open position, a large quantity of mechanical potential energy is stored in the return spring. If the power of the actuator is lost, then the mechanical potential energy stored in the return spring will be released instantly. To prevent this sudden release of the spring causing any impact damage to the electronic components of the actuator, as illustrated in Figure 4, two damping holes in a self-reflux form are designed in the guide cylinder to control the speed of the return spring.
Figure 4.
Actuator buffer mechanism.
The cavity of the transmission module is filled with transformer oil. When the spring is compressed into the opening position, the transmission module is effectively divided into the following two parts: a rod cavity and a rodless cavity. The rod cavity and the rodless cavity are sealed by the glyd-ring and the O-ring. During the fail-safe shutdown process, the transformer oil in the rod cavity flows back into the rodless cavity through the two damping holes, and the spring release speed is controlled by changing the diameter of these damping holes.
2.3.4. ROV Emergency Operation and Mechanical Position Indication Function
Because the actuators are installed in the subsea Christmas tree or the subsea manifold, if the entire Christmas tree or manifold is recovered and repaired after a single actuator fails, the cost of the loss will often increase. To improve the reliability of the actuator throughout its entire life cycle, the emergency operation function of the ROV is designed here. If the redundant drive chain of the actuator fails, the ROV can carry an emergency maintenance tool to operate the actuator “manually” and use it to open or close the valve.
To reduce the power consumption when driving the actuator and realize the fail-safe shutdown function of the actuator, the planetary roller screw selected in this design has no self-locking ability, and the valve position cannot be maintained after the valve is opened by the ROV operation. To solve this problem, as shown in Figure 5a, a set of trapezoidal nut screws is added inside the actuator, and maintenance tools can then be inserted into the ROV interface. Rotation of the trapezoidal screw drives the trapezoidal nut and the roller screw, causing them to move linearly and thus open the valve manually. Because the trapezoidal lead screw has a reverse self-locking property, the mechanical potential energy stored by the reset spring can be resisted by the self-locking of the trapezoidal lead screw after the operating valve is opened. During the process of operating the valve to open and close, as shown in Figure 5b, the ROV can observe the position of the position indicator rod. When the indicator rod is aligned with the “O” scale line, the valve is then in the open position, and when the rod is aligned with the “S” scale line, the valve is then in the closed position.
Figure 5.
Actuator emergency operation and mechanical position indication structure. (a) ROV emergency operation structure. (b) Mechanical position indication structure.
2.4. Electrical System Scheme
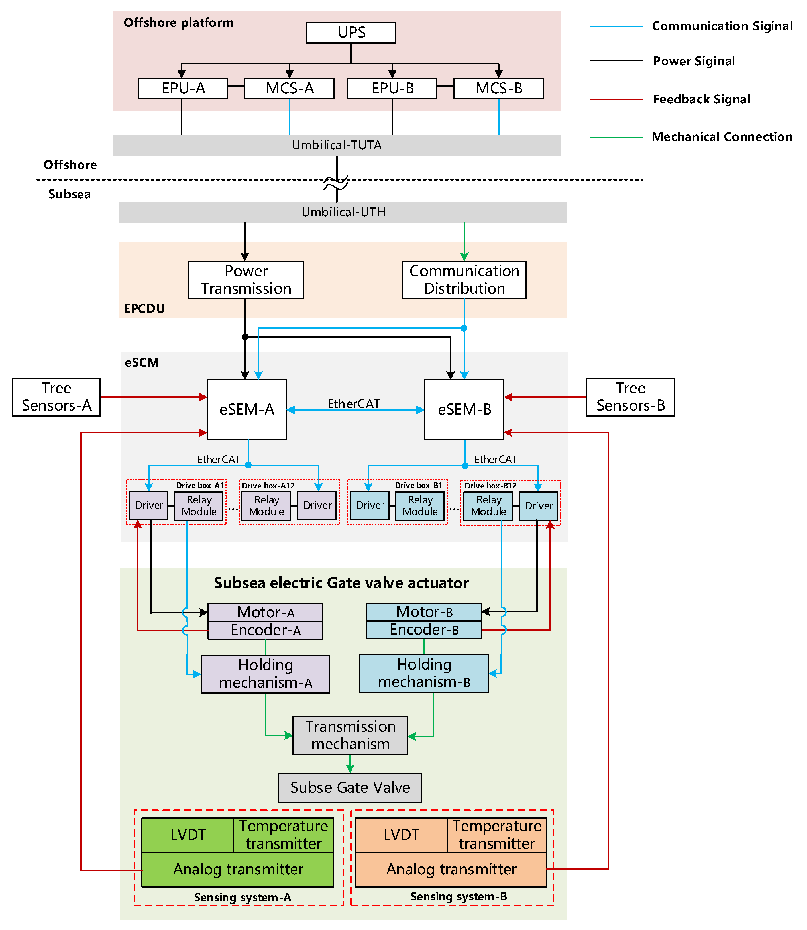
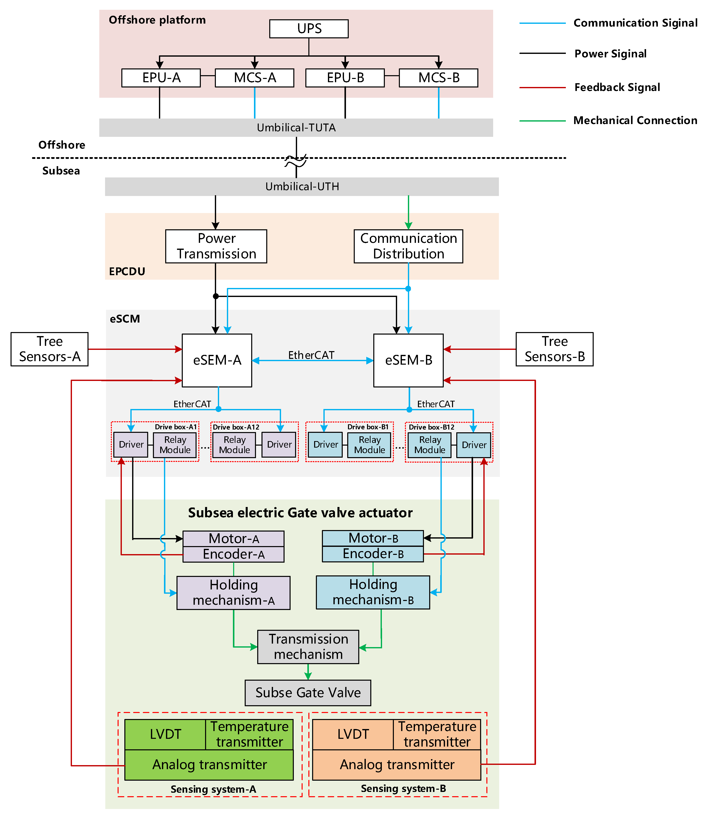
The electrical system scheme for the subsea electric gate valve actuator is shown in Figure 6. The electric gate valve actuator is the terminal execution unit of the ESCS, which is controlled and driven by the offshore platform and subsea equipment. The master control station (MCS), the electrical power unit (EPU), and the uninterruptible power supply (UPS) are placed on the offshore platform. The MCS is used to send control instructions and receive the sensor information fed back from the subsea equipment. The EPU provides power for the actuator and the UPS is used to provide backup power for the subsea equipment. The power and control signals from the platform are transmitted via umbilical cables to the electrical power and communication distribution unit (EPCDU). After electrical power conversion and communication distribution, the EPCDU transmits the electrical power and control signals to the all-electric subsea electronic module (ESEM) located inside the ESCM, and the ESEM then controls the actuator, causing it to open or close the valve after receiving the control instruction.
Figure 6.
Electrical working principle of the subsea electric actuator.
Several independent driving boxes are integrated into the ESCM. A servo driver and two relays are arranged in the driving box. The servo driver is used to drive the motor inside the actuator and the relay is used to control the electromagnetic clutch and the electromagnetic brake inside the actuator. The motor, the encoder, and the low-power holding mechanism are connected to the ESCM through subsea electrical connectors.
To realize state monitoring of the actuator over its entire life cycle, redundant linear variable differential transformer (LVDT) sensors and temperature sensors are integrated within the actuator to monitor its internal state. Both the LVDT sensor and temperature sensor outputs are in the form of 4–20 mA signals, and the analog signal is converted into a controller area network (CAN) open signal through the analog transmitter module inside the actuator; the CAN open signals from all actuators in the Christmas tree are connected in series and are then uploaded to the ESCM.
2.5. Working Principle
The actuator has two operating modes, i.e., “electric” and “manual”, and the electric operation mode must be equipped with open valve, close valve, low-power hold, and fail-safe shutdown functions. The manual operation mode requires functions for the opening and closing of the valve and holding of the valve position.
The operating principle of the actuator is shown in Figure 7, which contains the valve opening and low-power holding, fail-safe shutdown, and the ROV emergency operation process, which due to the valve closure process is basically the same as the opening process, so it will not be repeated here.
Figure 7.
Actuator working principle.
The working principle of the actuator’s electric operation mode is shown in Figure 8a. The valve is initially closed, but when the actuator accepts the open valve signal, the ESCM provides power to the electromagnetic clutch and the electromagnetic brake; the motor output torque amplified by the reducer is transmitted to the planetary roller nut, which drives the planetary roller screw in a straight line movement, with compression of the spring occurring at the same time to drive the valve to move downward. When the LVDT monitoring valve reaches the opening position, the motor stops rotating, and power is supplied continuously to enable the motor to resist the spring load. Subsequently, the actuator enters into the low-power holding mode, as shown in Figure 8b. The ESCM controls the electromagnetic brake, causing it to power down, and the brake teeth engage and disconnect the motor enabling mechanism; the brake then relies on the internal mechanical structure to lock the reducer input, and the braking torque is amplified by the planetary reducer and the roller screw to resist the load of the reset spring. If the actuator suffers an accidental electric power failure, as shown in Figure 8c, the electromagnetic clutch teeth disengage, and the spring’s stored mechanical potential energy can be released, thus driving emergency closing of the valve. The valve’s normal closing process is consistent with the valve’s opening process, so it is not repeated here.
Figure 8.
Electric working principle of the subsea electric actuator. (a) Valve opening process. (b) Low-power holding. (c) Fail-safe shutdown.
The actuator is usually connected in a fixed manner with the subsea Christmas tree, and when the actuator fails, the entire Christmas tree will not be recovered. Usually, the ROV carries a torque wrench to repair the actuator. The actuator’s “manual” operation mode is shown in Figure 9a. Here, the ROV needs to carry an emergency valve maintenance tool; this tool is usually hydraulically or electrically driven and has a maximum output torque of up to 2700 Nm. The torque tool output interface can be inserted into the top of the actuator’s ROV interface, and by rotating the actuator’s internal trapezoidal self-locking screw, drives the trapezoidal nut in a linear movement. The trapezoidal nut is used to drive the planetary roller screw to compress the spring and valve load, and during this operation, the ROV observes the position of the mechanical position indicator rod on top of the actuator to determine the valve’s opening status. As shown in Figure 9b, after the valve is opened, the valve can then be maintained in an open state by the self-locking force of the screw because of the self-locking function of the trapezoidal screw. Before the ROV operation, the teeth of the electromagnetic clutch inside the actuator are disengaged when the power is cut off, thus disengaging the motor, the electromagnetic brake, and other electrical equipment from the transmission chain, and preventing them from affecting the ROV’s operation process.
Figure 9.
Manual working principle of the subsea electric actuator. (a) Opening the valve manually. (b) End of the manual operation phase.
3. Subsea Electric Gate Valve Actuator: Experimental Study
3.1. Subsea Electric Gate Valve Actuator Prototype
The actuator’s control object is a standard subsea gate valve, as shown in Figure 10a, which was manufactured by NEWAY Petroleum Equipment (Suzhou, China) Co., Ltd., Suzhou, China) and passed high- and low-temperature, high-pressure chamber, sealing, and cyclic operation performance tests.
Figure 10.
Photographs of the subsea electric gate valve actuator prototype and the subsea gate valve. (a) Subsea gate valve. (b) Subsea electric gate valve actuator.
The designed subsea electric gate valve actuator prototype is shown in Figure 10b and consists of a drive module and a transmission module. The overall height of the actuator is about 2800 mm, and the maximum diameter of the shell is about 780 mm. The drive module is used to realize the redundant motor drive, low-power holding, ROV emergency operation, and mechanical position indication functions, and the transmission module is used to realize the fail-safe shutdown function. Both parts of the actuator are of modular design and can thus be combined according to the different forms of the subsea gate valves.
The parameters of the actuator prototype developed in this paper are shown in Table 7. Compared with Cameron and references [19,20,21], the driving power consumption and holding power consumption in this study have certain advantages. Although the driving power consumption and holding power consumption of TechnipFMC company are very low, the reliability and safety of the battery pack in a deep water environment have not been verified, especially the fail-safe valve of Christmas tree.
Table 7.
Actuator parameter comparison.
3.2. Actuator Single Block Performance Tests
3.2.1. Transmission Module Test
Before the integration test, to verify the load characteristics of the transmission module during the opening and closing of the valve, we conducted a single test of the actuator drive module and the transmission module. As shown in Figure 11a, an actuator transmission module test bench was constructed, and a hydraulic jack and pressure sensor were used to measure the load characteristics of the transmission module at different moments during travel.
Figure 11.
Mechanical characteristics testing of the actuator transmission module. (a) Transmission system test bench. (b) Transmission system test results.
The actuator transmission module load characteristics are shown in Figure 11b, where the blue line represents the actual measured values, and the orange line represents the calculated theoretical values. The measured value results are slightly higher than the corresponding theoretical values because of the transmission module inside the glyd-ring and the other transmission components of the friction caused by the process of movement. In the transmission module, the displacement is equal to zero, the spring is in the pre-tensioned state, and the spring force at this time is 69 kN, which is greater than the maximum force required to close the valve of 67 kN. Therefore, the actuator transmission module design meets the requirements for the emergency closing of the valve.
3.2.2. Driver Module Test
Similarly, to verify that the maximum output force of the actuator drive module can drive the transmission module and meet the subsea gate valve requirements, as shown in Figure 12a, a pressure sensor was added at the bottom position of the drive module. The torque mode is used to control the internal motor of the drive module, allowing it to run at different current values, and the pressure sensor is used to measure the maximum thrust force output by the planetary roller screw.
Figure 12.
Test process and results for the driving ability of the actuator driving module. (a) Drive system test bench. (b) Drive system test results.
The output thrust curve of the drive module is shown in Figure 12b, and the actual output thrust from the drive module is approximately 90% of the theoretical value, which is attributed to machining errors, assembly errors, and the bearing friction in the internal parts of the drive module. This situation was considered during the actuator design, and a safety margin was retained. The output force from the drive module is approximately 264 kN when the rated current of the motor is 5.7 Arms, which can meet the design requirements for driving the valve and the transmission module.
3.3. Actuator Integration Tests
To verify the actuator’s drive, low-power holding, fail-safe shutdown, and other functions, the actuator-integrated test system was built as shown in Figure 13a. The test system is mainly composed of the ESCM, a simulated MCS, a simulated EPU, a simulated engineer station, the subsea gate valve, and the subsea electric gate valve actuator. The ESCM integrates the subsea drive module and the subsea electronics module to control the redundant actuator motors and the low-power holding module. The simulated MCS is used to simulate the MCS of the offshore platform and sends control instructions to the ESCM, receives the sensor signals inside the actuator, and visualizes the status of the actuator. The simulated EPU converts the 220 V AC power into 375 V DC, which then provides the power for the ESCM and the motorized actuator.
Figure 13.
Subsea electric actuator testing. (a) Actuator integration testing system. (b) Simulated MCS operation interface.
Based on the simulated MCS, the operational interface was built as shown in Figure 13b, which consists of the following three parts: the PWM-A, PWM-B, and sensor monitoring parts. PWM-A and PWM-B are used to control and monitor the statuses of the actuator A-channel and the B-channel drive chain, respectively; the sensor monitoring interface is used to monitor the actuator and the internal sensors of the ESCM.
Before testing, the actuator and the subsea gate valve are placed in the valve pump test area, and the ESCM and the other test equipment are placed on the ground, as shown in Figure 14a, and the top electrical connector of the actuator is connected to the bottom plate–plate electrical connector of the ESCM. The valve inlet and outlet pressures were increased during pump test tooling, the valve inlet was flushed with 34.5 MPa air, and the valve outlet end was sealed. In the case where the valve was at full pressure for testing, the valve cavity internal pressure change curve was obtained as shown in Figure 14b, where after 45 s, the valve cavity pressure increased to 5000 psi (34.5 MPa) and then remained stable.
Figure 14.
Valve cavity pressure testing. (a) Valve pressure injection process. (b) Pressure variation curve for the valve cavity.
3.3.1. Actuator-Driven Valve Opening and Low-Power Holding Function Tests
Using the constructed test system, the valve opening function and the low-power holding function of the actuator’s redundant drive chain were tested. Control of the actuators to open valves was performed using the visualization interface of the simulated MCS and a specific moment during the process of opening the valve was recorded; the operational interface at this instant was as shown in Figure 15a. A green button means that the corresponding current state is activated, a black button means that the state is not activated, and the state data of the motor are recorded in the “Motor Feedback State” area. The data include the motor’s current, torque, position, and speed, along with the control word and the state word. The “State Indicator Light and Control” area is used to display the current actuator state and to control the movement of the actuator. The step mode can be used to set the operating speed of the motor inside the actuator and the displacement of the valve movement manually. The zero mode is used to control the actuator and causes it to return to zero before opening and closing of the valve. Figure 15b shows the monitoring interface in the low-power holding state after the valve is opened.
Figure 15.
Test interface when the actuator opens the valve. (a) Interface when opening the valve. (b) Low-power holding interface.
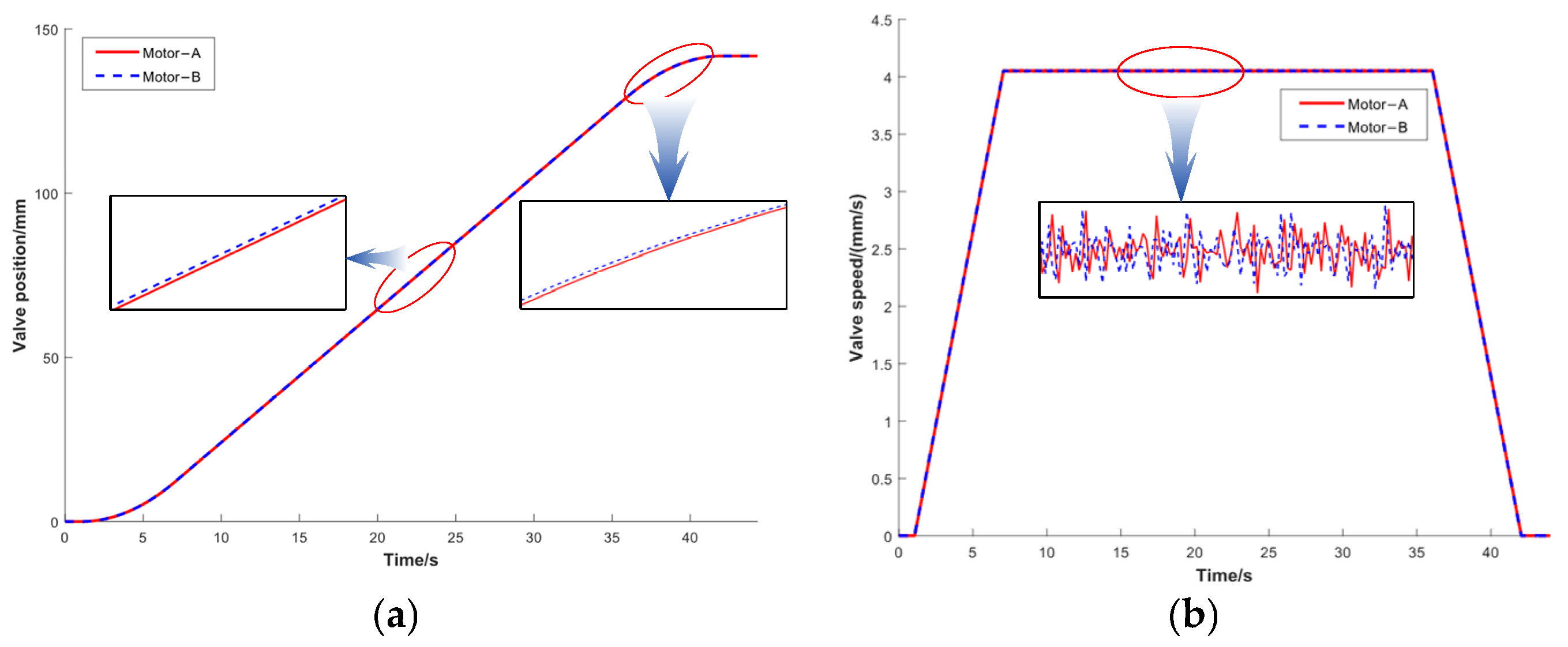
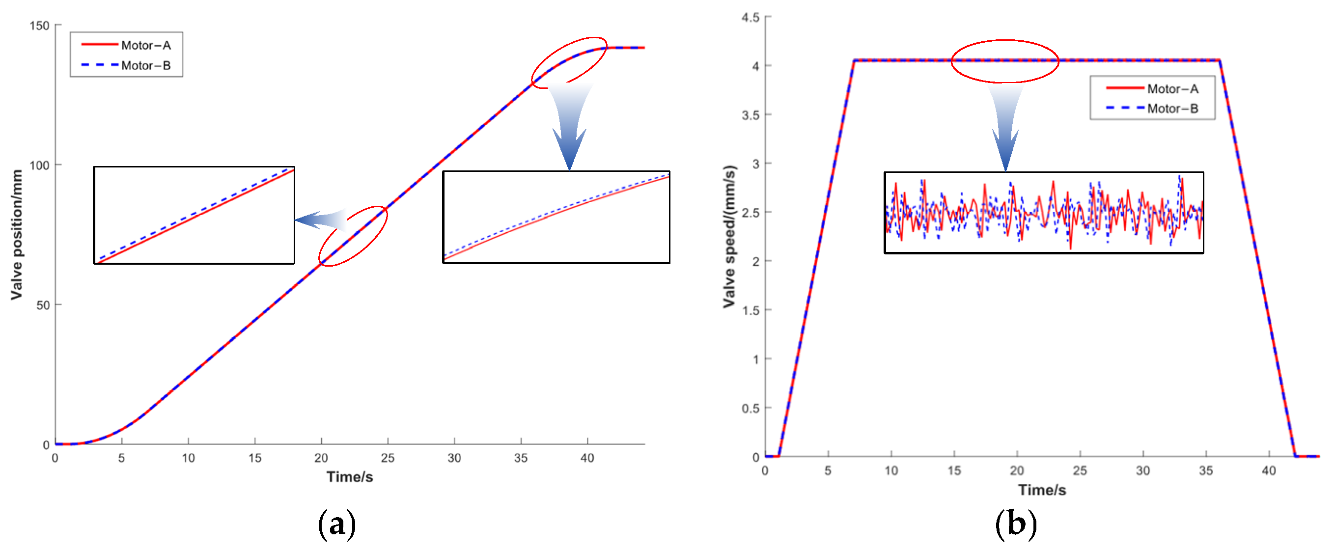
The displacement and velocity curves for the opening valve are shown in Figure 16a and Figure 16b, respectively. After the actuator receives the control signal, it drives the subsea gate valve to move continuously, and the valve then moves from the fully closed to the fully open position within 45 s. The actuator opens the valve in a process composed of acceleration, uniform speed, and deceleration stages, and in the uniform speed stage, the actuator speed shows certain fluctuations; this occurs because of the valve load force caused by the constant change during the process of movement. There is also a certain difference between the speeds of the A-road and B-road, as shown in Figure 16b, which is due to part processing errors and mechanical installation errors, and the fluctuation of the actuator speed remains within the acceptable range.
Figure 16.
Variation curves of the displacement and velocity during valve opening. (a) Valve displacement curves. (b) Valve speed curves.
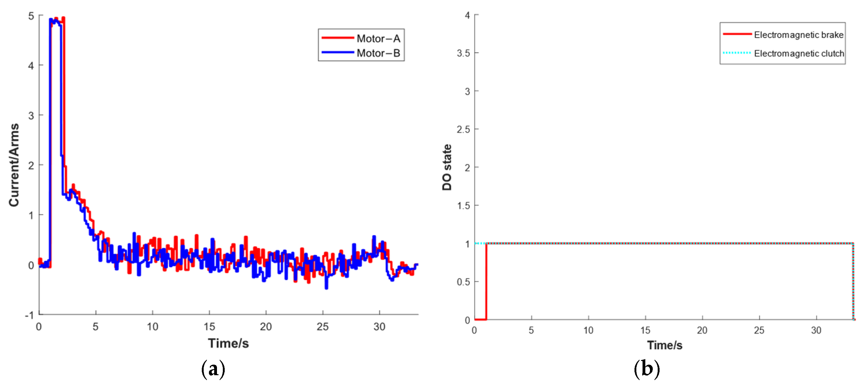
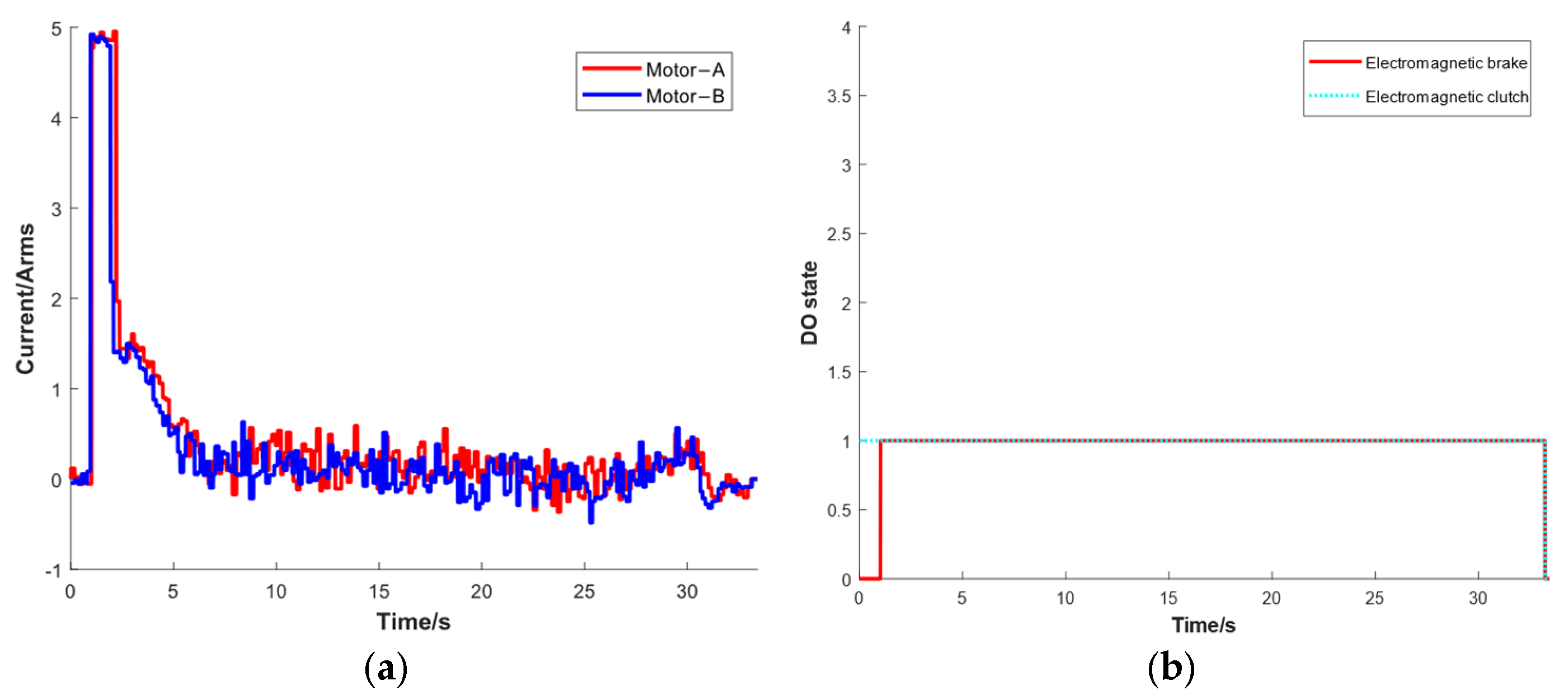
The actuator motor current change passes through three stages, as shown in Figure 17a. In the first stage (0–3 s), the motor current increases suddenly, which is due to the valve breaking force. In the second stage (3–5 s), the motor current then decreases, which is due to the sharp reduction in the load force after the valve breaks open. In the third stage (5–40 s), the motor current increases slowly because the load force remains essentially stable after the valve breaks open, and the motor then needs to constantly overcome the reset spring load. Similar to the previous figure, there is a certain difference between the actuator’s A-road and B-road drive currents.
Figure 17.
Motor current and DO state curves during the valve opening process. (a) Motor current curves. (b) Driver DO state curves.
The electromagnetic clutch and electromagnetic brake state curves for the actuator opening process are shown in Figure 17b, where the vertical axis is the DO state, state 1 represents energized, and state 0 represents de-energized. The clutch and brake are energized at the instant when the valve opens, and the motor drives the valve movement. After the valve reaches the open position, the electromagnetic brake is de-energized, and the brake state changes from 1 to 0. The clutch is then kept energized, and the actuator enters the low-power holding state at this time.
Multiple repetitive tests were then performed on the actuator’s A- and B-channel drive valve opening and low-power holding functions. Using the valve displacement change as an example, the valve displacement change data from the operating process were recorded 10 times. The test results in Figure 18 show that the actuator displacement in the middle of the process of repeated opening of the valve will vary; this is caused by the actuator operating for a long time and the heat of the work of the actuator. However, the actuator is able to open the valve within the specified time and maintain the low-power holding state, which indicates that the actuator’s valve opening and low-power holding functions meet the requirements of the designed specifications.
Figure 18.
Displacement curves of multiple valve opening processes.
3.3.2. Actuator-Driven Valve Closing Function Test
During the actuator closing process, the motor drives the spring such that it is released slowly, and the simulated MCS operation interface is intercepted at the instant where the valve moves to 27.963 mm, as shown in Figure 19. At this instant, the valve closing status indicator lights up, and the “Motor Feedback Status” area is used to monitor the data from the motor operation. At this time, the actuator is in its working state and the valve moves toward the closing direction at a speed of 5.908 mm/s. In the ESCM’s internal program, the opening direction is defined as the positive direction, and the motor running speed and current are thus negative during the closing process.
Figure 19.
Actuator operation interface during closing of the valve.
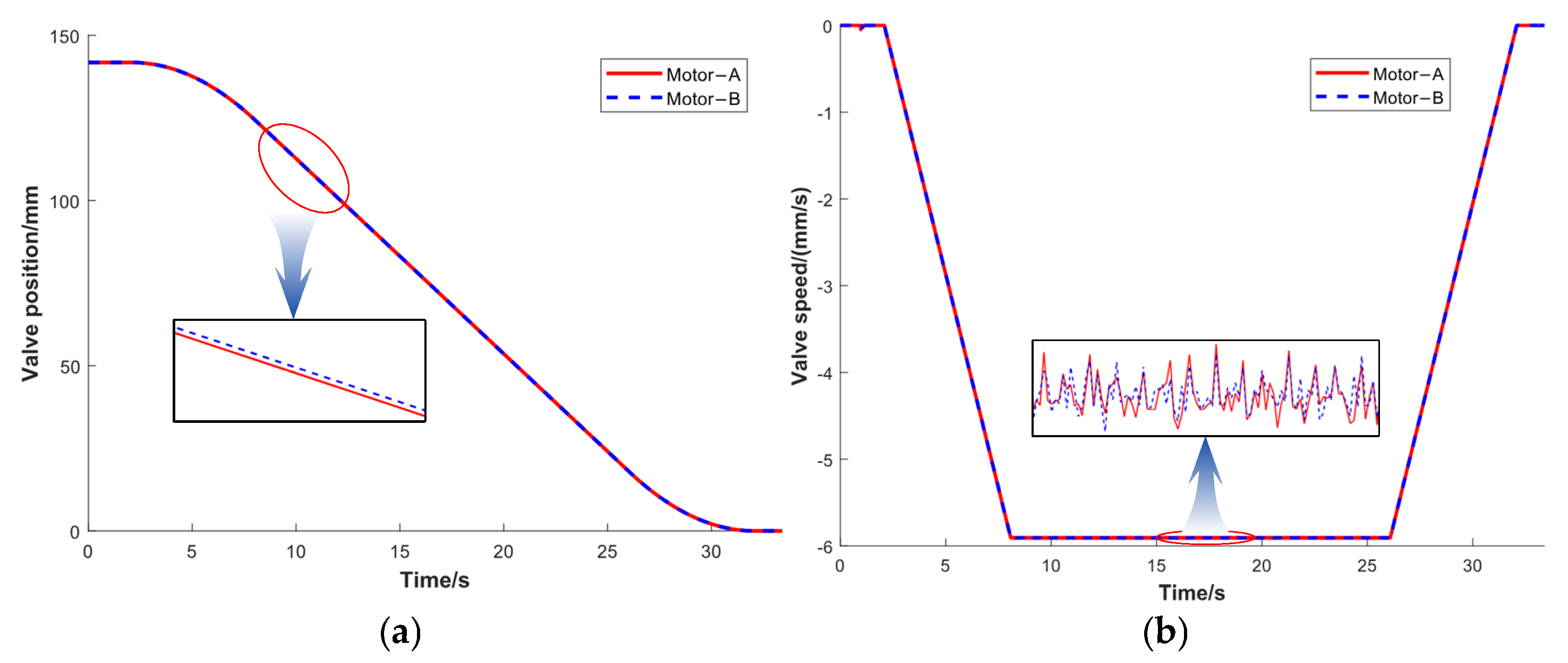
The valve’s displacement curve and velocity curve during the valve closing process are shown in Figure 20a and Figure 20b, respectively. The peak speed during the valve movement process is approximately 5.9 mm/s. There are again some differences between the A-road and B-road displacement and velocity curves, but they can all drive the valve as required to move from the fully open state to the fully closed state within 35 s, which meets the requirements of the design index.
Figure 20.
Displacement and velocity variation curves during valve closing. (a) Valve displacement curve. (b) Valve speed curve.
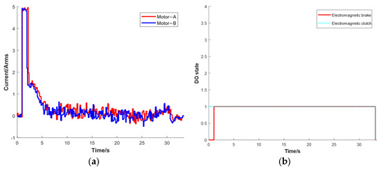
The motor current curves for the valve closing process are shown in Figure 21a; the motor current increases sharply in the first 2 s, which is due to the disengagement of the electromagnetic brake teeth after the motor is enabled, and the motor resisting the spring load. Then, after 2 s, the motor moves in the valve’s closing direction, the reset spring is released slowly under the action of the damping holes, and the motor current decreases sharply and then remains stable throughout the process. Similar to the previous results, there are certain differences between the A-road and B-road currents during the valve closing process.
Figure 21.
Motor current and DO state curves during the valve closing process. (a) Motor current curves. (b) DO state curves.
The electromagnetic clutch and electromagnetic brake state curves during the process of the actuator closing the valve are shown in Figure 21b. In the first second, the valve closure command is triggered, the electromagnetic clutch state is 1, and the electromagnetic brake state changes from 0 to 1; when the valve reaches the closed position, the electromagnetic clutch and the electromagnetic brake are de-energized, their states change from 1 to 0, the motor is disabled, and the actuator goes into the standby state at this time.
Several repetitive tests were conducted on the actuator’s A- and B-channel drive valve closing functions, with the valve displacement change data being recorded 10 times during the operating process. The test results in Figure 22 show that there are certain differences between the displacement curves, which are due to the actuator working for a long time and due to heating, but the actuator can close the valve in the specified time, thus indicating that the actuator’s valve closure function meets the design specifications.
Figure 22.
Displacement curves for multiple valve closure operations.
3.3.3. Actuator Fail-Safe Shutdown and Mechanical Position Indication Function Tests
When the actuator is in the low-power holding state, the electromagnetic clutch is disconnected manually via the simulated MCS, which simulates the actuator power loss, and the valve displacement changes are monitored via the simulated MCS and the mechanical position indication setup.
The sensor monitoring interface during the actuator fail-safe shutdown process is shown in Figure 23. At this time, the valve position (encoder) feedback value is 141.78 mm, and the LVDT sensor feedback value is 58.411 mm. These values occur because, after the clutch is disconnected, the motor and the reducer are separated from the system, and the reset spring pushes the valve gate to move in the valve closure direction. The LVDT feedback value is always the actual position of the valve, but the encoder feedback is always retained in the open valve position, and its feedback value thus does not give the actual valve position.
Figure 23.
Actuator operation interface for fail-safe shutdown.
The mechanical position indication state was recorded during the valve fail-safe shutdown process, and Figure 24 shows that after the electromagnetic clutch was de-energized, the position of the mechanical position indication mechanism moved from O to S. This indicates that the actuator was able to rely on its internal reset springs to shut the valve down in the event of electrical power loss.
Figure 24.
Mechanical position indication status during the fail-safe shutdown process.
The actuator fail-safe shutdown function was tested successfully with 10 repetitions at a pressure of 34.5 MPa in the valve cavity, thus indicating that the actuator fail-safe shutdown function meets the design requirements.
Because of the manufacturing inaccuracies and assembly inaccuracies, there are some differences between the theoretical value and the test value of the actuator, and there are also some differences between the driving performance of the actuator A and the actuator B. This is acceptable, and all the indicators of the actuator have passed the verification, which shows that the actuator meets the design requirements.
4. Conclusions
In this paper, a new configuration scheme for a subsea electric gate valve actuator is proposed that is used to control the on–off processes of a subsea all-electric Christmas tree and a subsea all-electric manifold safety gate valve. First, based on the relevant international standards and the subsea gate valve control requirements, the actuator design requirements are formulated. Then, the overall design scheme for the subsea electric gate valve actuator is proposed, and the functions of each module in the proposed actuator are designed in detail. Finally, an actuator integration test system is built, and the actuator then passes the various functional tests. The main conclusions drawn from the work in this paper are as follows:
- (1)
- The proposed redundant drive scheme composed of a redundant motor combined with a reverse planetary roller screw can realize the opening and closing of a 1500 m class and 34.5 MPa subsea gate valve with low drive power consumption of 2866 W. Compared with Cameron, the driving power consumption is reduced by 5%.
- (2)
- A low-power holding scheme composed of an electromagnetic brake combined with an electromagnetic clutch is proposed that can realize two-stage torque amplification, and the opening position of the subsea gate valve can be maintained with a maintenance power consumption of only 57 W. Compared with Cameron, the power consumption is reduced by 40%.
- (3)
- The proposed fail-safe shutdown scheme based on damping holes can realize the emergency and fail-safe shutdown of the subsea gate valve with only a small impact force when electrical power is lost.
- (4)
- While ensuring low-power driving and low-power holding, the emergency drive of the ROV for use when the actuator fails is realized by using a trapezoidal nut lead screw, which significantly improves the reliability and safety of the actuator.
The subsea electric gate valve actuator proposed in this paper can be applied to a variety of different sizes of gate valves, but the motor and other components need to be redesigned and selected, and the actuator’s driving and holding power consumption is positively correlated with the size and pressure of the valve. The actuator adopts a reset spring combined with a redundant drive form, which can greatly improve the reliability of the actuator operation and can even reach the SIL2 safety level.
The shortcoming of the research in this paper is that the mathematical modeling and analysis of the actuator are not combined with the load characteristics of the subsea gate valve, which means that the actuator motor and other parts may have a large safety margin. This leads to the large size of the actuator, which is the next step in this paper’s research work.
Future work on this subsea electric gate valve actuator will include the structure optimization design (Part B), synchronous control of redundant motors based on valve load characteristics (Part C), the reliability analysis of actuators for long-term operation in deep water environments (Part D), etc.
Author Contributions
Conceptualization, W.Z. and P.J.; methodology, W.Z., H.Z. and G.W.; writing—original draft preparation, W.Z. and T.W.; writing—review and editing, G.W., H.Z. and F.Y.; visualization, W.Z., F.Y. and M.W.; supervision, P.J. and G.W.; funding acquisition, P.J. and X.W. All authors have read and agreed to the published version of the manuscript.
Funding
This research was funded by the National Science and Technology Major Project: Development of key technologies and core equipment of All-electric subsea control system (grant number 2024ZD14), the Shandong Province Taishan Industry Leading Talent Project: Research on key technologies and engineering application of control system for 2000m deepwater Christmas tree (2023SD01), Basic Research Project of Yantai Science and Technology Innovation Development plan (2023JCYJ056), and Ministry of Industry and Information Technology High Technology Ship Project (GJSCB-HFGDY-2024-005).
Institutional Review Board Statement
Not applicable.
Informed Consent Statement
Not applicable.
Data Availability Statement
Data are contained within the article.
Acknowledgments
We thank David MacDonald, for editing the English text of a draft of this manuscript.
Conflicts of Interest
Author Tao Wang was employed by the company Weifei Ocean Equipment Manufacturing Co., Ltd. The remaining authors declare that the research was conducted in the absence of any commercial or financial relationships that could be construed as a potential conflict of interest.
Abbreviations
| ROV | Remote-operated vehicle |
| ESCS | All-electric subsea control system |
| ESCM | All-electric subsea control module |
| ESEM | All-electric subsea electronic module |
| MCS | Master control station |
| EPU | Electrical power unit |
| UPS | Uninterruptible power supply |
| PMSM | Permanent magnet synchronous motor |
| FEA | Finite element analysis |
| EPCDU | Electrical power and communication distribution unit |
| CAN | Controller area network |
References
- Yue, Y.; Liu, Z.; Zuo, X. Integral Layout Optimization of Subsea Production Control System Considering Three-Dimensional Space Constraint. Processes 2021, 9, 1947. [Google Scholar] [CrossRef]
- Sotoodeh, K. Closed Loop Hydraulic System and Its Effect on Actuator Design. J. Mar. Sci. Appl. 2021, 20, 333–342. [Google Scholar] [CrossRef]
- Johansen, C.; Rokne, Ø.; Moe, S.; Magnus, H.; Monsson, O. Real Application of Electric Controls Technology to Subsea Systems: Success, Learnings and Recommendations. In Proceedings of the (OTC 2017) Day 3 Wed, Houston, TX, USA, 1–3 May 2017; p. D031S038R004. [Google Scholar]
- Champavere, C.; Lacher, E.; Moe, S.; Settiyannan, G.; Skrivervik, E.M. State of the Art Subsea Electric Control Systems. In Proceedings of the (OTC 2022) Day 4 Fri, Kuala Lumpur, Malaysia, 18–25 March 2022; p. D041S037R001. [Google Scholar]
- Halvorsen, G.-R.; Vedeld, H.; Moe, S.; Røed, G.O. Electric Valve Operation Subsea—The 20 First Years. In Proceedings of the (OTC 2022) Day 4 Thu, Houston, TX, USA, 25 April–5 May 2022; p. D041S054R001. [Google Scholar]
- MacKenzie, R.; Halvorsen, G.-R.; Vedeld, H. Subsea All Electric—A Game Changing Technology Going Forward. In Proceedings of the (OTC 2020) Day 2 Tue, Houston, TX, USA, 4–5 May 2020; p. D021S016R001. [Google Scholar]
- Orth, A.; Hendrix, G.; Kubacki, M.; Duarte Da Silva, P.J.; De Negri, J.V. A Novel Subsea Actuator to Electrify Small-Bore Valve. In Proceedings of the (OTC 2021) Day 4 Thu, Houston, TX, USA, 9–19 August 2021; p. D041S046R005. [Google Scholar]
- Mahler, C.; Awo, R. The Future of Electric Controls: Trees and Subsea Processing. In Proceedings of the (OTC 2014) All Days, Kuala Lumpur, Malaysia, 25–28 March 2014; p. OTC-25009-MS. [Google Scholar]
- Mahler, C.; Schuhmacher, H.; Thiele, B.; Pocher, J.R. A Standardized Qualification Approach for Subsea All-Electric Drop-in-Place Actuators. In Proceedings of the (OTC 2022) Day 4 Thu, Houston, TX, USA, 25 April–5 May 2022; p. D041S047R009. [Google Scholar]
- Sotoodeh, K. All-Electric Subsea Control Systems and the Effects on Subsea Manifold Valves. J. Mar. Sci. Appl. 2020, 19, 465–472. [Google Scholar] [CrossRef]
- Srivastav, H.; Lundteigen, M.A.; Barros, A. Introduction of Degradation Modeling in Qualification of the Novel Subsea Technology. Reliab. Eng. Syst. Saf. 2021, 216, 107956. [Google Scholar] [CrossRef]
- Winther-Larssen, E.; Massie, D. All-Electric as an Enabler for More Cost Effective Developments on Cluster Systems. In Proceedings of the (OTC 2017) Day 3 Wed, Houston, TX, USA, 1–3 May 2017; p. D031S038R005. [Google Scholar]
- Hasan, Z.; Kapetanic, N.; Vaughan, J.; Robinson, G.M. Subsea Field Development Optimization Using All Electric Controls as an Alternative to Conventional Electro-Hydraulic. In Proceedings of the SPE/IATMI Asia Pacific Oil & Gas Conference and Exhibition, Nusa Dua, Bali, Indonesia, 20–22 October 2015; p. SPE-176403-MS. [Google Scholar]
- Moe, S.; Monsson, O.S.; Rokne, Ø.; Kumar, A.; Johansen, C. Electric Controls Technology: The Role in Future Subsea Systems. In Proceedings of the (OTC 2018) Day 3 Thu, Kuala Lumpur, Malaysia, 20–22 March 2018; p. D031S030R003. [Google Scholar]
- Müller, M.; Sommer, B. The New Era of Subsea Production Systems. In Proceedings of the (OTC 2024) Day 4 Fri, Kuala Lumpur, Malaysia, 22 February–1 March 2024; p. D041S038R001. [Google Scholar]
- Elgsaas, K.M.; Hjertvikrem, T.; Hua, W.; Tryti, S.; Glomsaker, T. All-Electric Subsea Systems—Intelligence on Demand. In Proceedings of the (OTC 2018) Day 2 Tue, Houston, TX, USA, 30 April–1 May 2018; p. D021S017R006. [Google Scholar]
- Johansen, E.S.; Fredheim, D.K.; Huuse, T.; Volkers, R.; Hansen, D.A.; Petersen, C. PACT—Cost Effective, Digital, Fail-Safe Production Tree and Wellhead Actuator System. In Proceedings of the SPE Annual Technical Conference and Exhibition, Virtual, 19 October 2020; p. D031S031R002. [Google Scholar]
- Popp, J.; Glaser, M.; Bertsche, B.; Imle, S.; Winter, T. High Available, Fault Tolerant and Safety Critical Subsea Actuator System. In Proceedings of the 2020 IEEE Annual Reliability and Maintainability Symposium (RAMS), Palm Springs, CA, USA, 27–30 January 2020; pp. 1–7. [Google Scholar]
- Wang, H.; Jia, P.; Wang, L.; Yun, F.; Wang, G.; Zhang, A.; Xu, M.; Wang, X. Design and Performance Analysis for the Low-Power Holding Mechanism of the All-Electric Subsea Gate Valve Actuator. Appl. Sci. 2020, 10, 6119. [Google Scholar] [CrossRef]
- Wang, H.; Liu, G.; Zhou, L.; Jia, P.; Yun, F. Design and Test of the Electrical System of the All-Electric Subsea Gate Valve Actuator. Actuators 2024, 13, 263. [Google Scholar] [CrossRef]
- Wang, H.; Wen, F.; Liu, G.; Jia, P.; Yun, F.; Wang, L.; Wang, Y.; Li, C. An All-Electric Gate Valve Actuator for Subsea Production Control Systems, Part A: Prototype and Test. J. Mar. Sci. Eng. 2023, 11, 1043. [Google Scholar] [CrossRef]
- Liu, P.; Liu, Y.; Wei, X.; Xin, C.; Sun, Q.; Wu, X. Performance Analysis and Optimal Design Based on Dynamic Characteristics for Pressure Compensated Subsea All-Electric Valve Actuator. Ocean Eng. 2019, 191, 106568. [Google Scholar] [CrossRef]
- Alexandre, O.; Markus, K.; Gottfried, H.; Joao Pedro, D.D.S. Moving High Loads with Low Power Subsea—How a Novel Electric Actuator Technology Enables a Sustainable Energy Transition. In Proceedings of the (OTC 2023) Day 4 Thu, Houston, TX, USA, 24 April–4 May 2023; p. D041S048R003. [Google Scholar]
- Ahmadli, M.; Gjersvik, T.B.; Sangesland, S.; Reynes, A.C. Analysis of All-Electric Subsea Gate Valve Designs and System Overview. In Proceedings of the (SPE 2024) Day 1 Wed, Bergen, Norway, 17 April 2024; p. D011S008R004. [Google Scholar]
- Kheioon, I.A.; Al-Sabur, R.; Sharkawy, A.-N. Design and Modeling of an Intelligent Robotic Gripper Using a Cam Mechanism with Position and Force Control Using an Adaptive Neuro-Fuzzy Computing Technique. Automation 2025, 6, 4. [Google Scholar] [CrossRef]
- API Spec 17D-2021(2022); Specification for Subsea Wellhead and Tree Equipment. American Petroleum Institute (API): Washington, DC, USA, 2021.
- API RP 17H-2019(2021); Remotely Operated Tools and Interfaces on Subsea Production Systems. American Petroleum Institute (API): Washington, DC, USA, 2019.
- Sigmundstad, J.N.; Lycke, E. Novel Application of Technology in Subsea Safety Instrumented System: Battery-Based Shutdown System. In Proceedings of the 31st European Safety and Reliability Conference (ESREL 2021), Angers, France, 19–23 September 2021; Research Publishing Services: Singapore, 2021; pp. 528–535. [Google Scholar]
Disclaimer/Publisher’s Note: The statements, opinions and data contained in all publications are solely those of the individual author(s) and contributor(s) and not of MDPI and/or the editor(s). MDPI and/or the editor(s) disclaim responsibility for any injury to people or property resulting from any ideas, methods, instructions or products referred to in the content. |
© 2025 by the authors. Licensee MDPI, Basel, Switzerland. This article is an open access article distributed under the terms and conditions of the Creative Commons Attribution (CC BY) license (https://creativecommons.org/licenses/by/4.0/).























