EMR-YOLO: A Study of Efficient Maritime Rescue Identification Algorithms
Abstract
1. Introduction
- EMR-YOLO is proposed as a target identification method for maritime rescue. Experimental results show that the method performs better than existing state-of-the-art methods.
- In the proposed network, the DRC2f module is designed by improving the C2f module of the backbone network using a Dilated Reparam Block to better capture global information and enhance the feature extraction capability.
- The ADOWN downsampling module is used to obtain shallow feature information, enabling a more complete extraction of feature information.
- To avoid loss of feature information, CASPPF is designed by fusing the CA and SPPF, which effectively enhances the information fusion of different layers of features, making the model more accurate in dealing with complex scenes.
2. Related Work
2.1. Current State of Research on Maritime Rescue Identification
2.2. Current State of Deep Learning-Based Target Identification Research
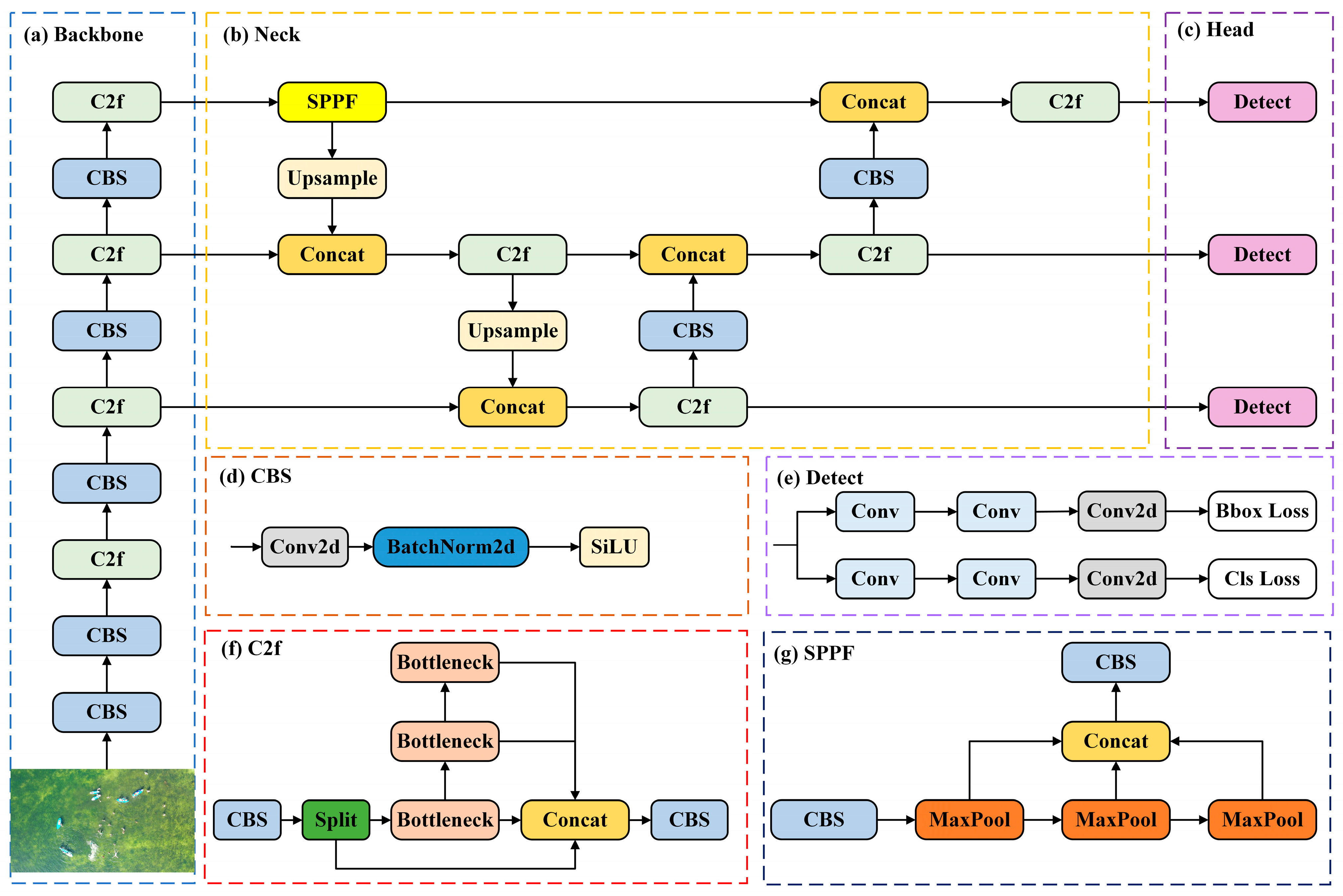
2.3. Principles of the YOLOv8 Algorithm
3. Methodology
3.1. DRC2f
3.2. Adown
3.3. CASPPF
4. Testing and Analysis
4.1. Dataset
4.2. Test Environment
4.3. Evaluation Index
4.4. Performance Comparison and Analysis of Results
4.5. Ablation Test
4.6. Comparison Experiments
4.7. Visualization Analysis
5. Conclusions
Author Contributions
Funding
Institutional Review Board Statement
Informed Consent Statement
Data Availability Statement
Conflicts of Interest
References
- European Maritime Safety Agency. Annual Overview of Marine Casualties and Incidents 2023; European Maritime Safety Agency: Lisbon, Portugal, 2023. [Google Scholar]
- Munari, F. Search and Rescue at Sea: Do New Challenges Require New Rules? In Governance of Arctic Shipping: Rethinking Risk, Human Impacts and Regulation; Springer International Publishing: Cham, Switzerland, 2020; pp. 63–81. [Google Scholar] [CrossRef]
- Yang, T.; Jiang, Z.; Sun, R.; Cheng, N.; Feng, H. Maritime Search and Rescue Based on Group Mobile Computing for Unmanned Aerial Vehicles and Unmanned Surface Vehicles. IEEE Trans. Ind. Inform. 2020, 16, 7700–7708. [Google Scholar] [CrossRef]
- Qu, J.; Guo, Y.; Lu, Y.; Zhu, F.; Huan, Y.; Liu, R.W. Intelligent maritime surveillance framework driven by fusion of camera-based vessel detection and AIS data. In Proceedings of the 2022 IEEE 25th International Conference on Intelligent Transportation Systems (ITSC), Macau, China, 8–12 October 2022; pp. 2280–2285. [Google Scholar]
- Redmon, J.; Divvala, S.; Girshick, R.; Farhadi, A. You Only Look Once: Unified, Real-Time Object Detection. In Proceedings of the Computer Vision & Pattern Recognition, Las Vegas, NV, USA, 27–30 June 2016. [Google Scholar]
- Zhao, C.; Liu, R.W.; Qu, J.; Gao, R. Deep learning-based object detection in maritime unmanned aerial vehicle imagery: Review and experimental comparisons. Eng. Appl. Artif. Intell. 2024, 128, 107513. [Google Scholar] [CrossRef]
- Ran, X.; Chen, J. Feature extraction for rescue target detection based on multi-spectral image analysis. In Proceedings of the 2015 International Conference on Transportation Information and Safety (ICTIS), Wuhan, China, 25–28 June 2015; pp. 579–582. [Google Scholar]
- Zheng, Y.-J.; Du, Y.-C.; Sheng, W.-G.; Ling, H.-F. Collaborative human–UAV search and rescue for missing tourists in nature reserves. INFORMS J. Appl. Anal. 2019, 49, 371–383. [Google Scholar] [CrossRef]
- Leira, F.S.; Helgesen, H.H.; Johansen, T.A.; Fossen, T.I. Object detection, recognition, and tracking from UAVs using a thermal camera. J. Field Robot. 2021, 38, 242–267. [Google Scholar] [CrossRef]
- Sun, X.; Liu, T.; Yu, X.; Pang, B.J.J.o.I.; Systems, R. Unmanned surface vessel visual object detection under all-weather conditions with optimized feature fusion network in YOLOv4. J. Intell. Robot. Syst. 2021, 103, 55. [Google Scholar] [CrossRef]
- Bai, J.; Dai, J.; Wang, Z.; Yang, S. A detection method of the rescue targets in the marine casualty based on improved YOLOv5s. Front. Neurorobot. 2022, 16, 1053124. [Google Scholar] [CrossRef] [PubMed]
- Yang, Z.; Yin, Y.; Jing, Q.; Shao, Z. A High-Precision Detection Model of Small Objects in Maritime UAV Perspective Based on Improved YOLOv5. J. Mar. Sci. Eng. 2023, 11, 1680. [Google Scholar] [CrossRef]
- Zhang, Y.; Yin, Y.; Shao, Z. An Enhanced Target Detection Algorithm for Maritime Search and Rescue Based on Aerial Images. Remote Sens. 2023, 15, 4818. [Google Scholar] [CrossRef]
- Hinton, G.E.; Osindero, S.; Teh, Y. A Fast Learning Algorithm for Deep Belief Nets. Neural Comput. 2006, 18, 1527–1554. [Google Scholar] [CrossRef] [PubMed]
- Krizhevsky, A.; Sutskever, I.; Hinton, G.E. Imagenet classification with deep convolutional neural networks. Adv. Neural Inf. Process. Syst. 2012, 60, 84–90. [Google Scholar] [CrossRef]
- Girshick, R.; Donahue, J.; Darrell, T.; Malik, J. Rich feature hierarchies for accurate object detection and semantic segmentation. In Proceedings of the IEEE Conference on Computer Vision and Pattern Recognition, Columbus, OH, USA, 23–28 June 2014; pp. 580–587. [Google Scholar] [CrossRef]
- Girshick, R. Fast R-CNN. In Proceedings of the IEEE International Conference on Computer Vision 2015, Santiago, Chile, 7–13 December 2015. [Google Scholar]
- Ren, S.; He, K.; Girshick, R.; Sun, J. Faster r-cnn: Towards real-time object detection with region proposal networks. In Proceedings of the Advances in Neural Information Processing Systems 28 (NIPS 2015), Montreal, QC, Canada, 7–12 December 2015; Volume 28. [Google Scholar]
- Liu, W.; Anguelov, D.; Erhan, D.; Szegedy, C.; Reed, S.; Fu, C.-Y.; Berg, A.C. Ssd: Single shot multibox detector. In Proceedings of the Computer Vision–ECCV 2016: 14th European Conference, Amsterdam, The Netherlands, 11–14 October 2016; Proceedings, Part I 14. pp. 21–37. [Google Scholar]
- Redmon, J.; Farhadi, A. YOLO9000: Better, faster, stronger. In Proceedings of the IEEE Conference on Computer Vision and Pattern Recognition, Honolulu, HI, USA, 21–26 July 2017; pp. 7263–7271. [Google Scholar]
- Bosio, A.; Bernardi, P.; Ruospo, A.; Sanchez, E. A reliability analysis of a deep neural network. In Proceedings of the 2019 IEEE Latin American Test Symposium (LATS), Santiago, Chile, 11–13 March 2019; pp. 1–6. [Google Scholar]
- Redmon, J.; Farhadi, A. Yolov3: An incremental improvement. arXiv 2018, arXiv:1804.02767. [Google Scholar]
- Lin, T.-Y.; Dollár, P.; Girshick, R.; He, K.; Hariharan, B.; Belongie, S. Feature pyramid networks for object detection. In Proceedings of the IEEE Conference on Computer Vision and Pattern Recognition, Honolulu, HI, USA, 21–26 July 2017; pp. 2117–2125. [Google Scholar]
- Bochkovskiy, A.; Wang, C.-Y.; Liao, H.-Y. Yolov4: Optimal speed and accuracy of object detection. arXiv 2020, arXiv:2004.10934. [Google Scholar]
- Li, C.; Li, L.; Jiang, H.; Weng, K.; Geng, Y.; Li, L.; Ke, Z.; Li, Q.; Cheng, M.; Nie, W.; et al. YOLOv6: A single-stage object detection framework for industrial applications. arXiv 2022, arXiv:2209.02976. [Google Scholar]
- Wang, C.-Y.; Bochkovskiy, A.; Liao, H.-Y. YOLOv7: Trainable bag-of-freebies sets new state-of-the-art for real-time object detectors. In Proceedings of the IEEE/CVF Conference on Computer Vision and Pattern Recognition, Vancouver, BC, Canada, 18–22 June 2023; pp. 7464–7475. [Google Scholar]
- He, K.; Zhang, X.; Ren, S.; Sun, J. Spatial Pyramid Pooling in Deep Convolutional Networks for Visual Recognition. IEEE Trans. Pattern Anal. Mach. Intell. 2014, 37, 1904–1916. [Google Scholar] [CrossRef] [PubMed]
- Liu, S.; Qi, L.; Qin, H.; Shi, J.; Jia, J. Path aggregation network for instance segmentation. In Proceedings of the IEEE Conference on Computer Vision and Pattern Recognition, Salt Lake City, UT, USA, 18–22 June 2018; pp. 8759–8768. [Google Scholar]
- Ding, X.; Zhang, Y.; Ge, Y.; Zhao, S.; Song, L.; Yue, X.; Shan, Y. Unireplknet: A universal perception large-kernel convnet for audio, video, point cloud, time-series and image recognition. arXiv 2023, arXiv:2311.15599. [Google Scholar]
- Hou, Q.; Zhou, D.; Feng, J. Coordinate attention for efficient mobile network design. In Proceedings of the IEEE/CVF Conference on Computer Vision and Pattern Recognition, Nashville, TN, USA, 19–25 June 2021; pp. 13713–13722. [Google Scholar]
- Sunkara, R.; Luo, T. No more strided convolutions or pooling: A new CNN building block for low-resolution images and small objects. In Proceedings of the Joint European Conference on Machine Learning and Knowledge Discovery in Databases, Grenoble, France, 19–23 September 2022; pp. 443–459. [Google Scholar]
- Wang, C.-Y.; Yeh, I.-H.; Liao, H.-Y. YOLOv9: Learning What You Want to Learn Using Programmable Gradient Information. arXiv 2024, arXiv:2402.13616. [Google Scholar]
- Hu, J.; Shen, L.; Sun, G. Squeeze-and-excitation networks. In Proceedings of the IEEE Conference on Computer Vision and Pattern Recognition, Salt Lake City, UT, USA, 18–22 June 2018; pp. 7132–7141. [Google Scholar]
- Wang, Q.; Wu, B.; Zhu, P.; Li, P.; Zuo, W.; Hu, Q. ECA-Net: Efficient channel attention for deep convolutional neural networks. In Proceedings of the IEEE/CVF Conference on Computer Vision and Pattern Recognition, Seattle, WA, USA, 14–19 June 2020; pp. 11534–11542. [Google Scholar]
- Gasienica-Jozkowy, J.; Knapik, M.; Cyganek, B. An ensemble deep learning method with optimized weights for drone-based water rescue and surveillance. Integr. Comput.-Aided Eng. 2021, 28, 221–235. [Google Scholar] [CrossRef]















| Configuration | Version |
|---|---|
| CPU | I5-13490F |
| GPU | Nvidia Geforce RTX 4070 |
| RAM | 32G |
| Operating system | Windows 11 |
| Computing Device Architecture (CUDA) version | 12.3 |
| Library | 1.13.0 |
| Python version | 3.9.17 |
| Network | mAP | mAP50 | mAR | GFLOPs | Params (M) | FPS |
|---|---|---|---|---|---|---|
| YOLOv8s | 26.4 | 56.3 | 38.4 | 28.4 | 11.1 | 104 |
| EMR-YOLO | 31.1 | 65.5 | 40.9 | 23.1 | 8.6 | 89 |
| Network | DRC2f | Adown | CASPPF | mAP | mAP50 | GFLOPs | Params (M) | FPS |
|---|---|---|---|---|---|---|---|---|
| YOLOv8s | 26.4 | 56.3 | 28.4 | 11.1 | 104 | |||
| M0 | √ | 28.0 | 57.3 | 25.8 | 10.2 | 101 | ||
| M1 | √ | 26.7 | 55.3 | 25.7 | 9.5 | 98 | ||
| M2 | √ | 28.1 | 58.6 | 28.5 | 11.2 | 99 | ||
| M3 | √ | √ | 29.5 | 61.4 | 23.1 | 8.5 | 90 | |
| M4 | √ | √ | 29.1 | 58.4 | 25.8 | 10.3 | 90 | |
| M5 | √ | √ | 26.1 | 58.9 | 25.7 | 9.6 | 104 | |
| M6 | √ | √ | √ | 31.1 | 65.5 | 23.1 | 8.6 | 89 |
| Network | mAP | mAP50 | GFLOPs | Params (M) |
|---|---|---|---|---|
| YOLOv3 | 24.4 | 53.1 | 40.5 | 61.6 |
| SDD | 31.0 | 69.4 | 338 | 24.4 |
| YOLOv5s | 22.2 | 50.4 | 15.8 | 7.0 |
| YOLOv7 | 30.5 | 60.4 | 103.2 | 36.5 |
| YOLOv8s | 26.4 | 56.3 | 28.4 | 11.1 |
| YOLOv8m | 28.4 | 56.9 | 78.7 | 25.8 |
| EMR-YOLO | 31.1 | 65.5 | 23.1 | 8.6 |
Disclaimer/Publisher’s Note: The statements, opinions and data contained in all publications are solely those of the individual author(s) and contributor(s) and not of MDPI and/or the editor(s). MDPI and/or the editor(s) disclaim responsibility for any injury to people or property resulting from any ideas, methods, instructions or products referred to in the content. |
© 2024 by the authors. Licensee MDPI, Basel, Switzerland. This article is an open access article distributed under the terms and conditions of the Creative Commons Attribution (CC BY) license (https://creativecommons.org/licenses/by/4.0/).
Share and Cite
Zhang, J.; Hua, Y.; Chen, L.; Li, L.; Shen, X.; Shi, W.; Wu, S.; Fu, Y.; Lv, C.; Zhu, J. EMR-YOLO: A Study of Efficient Maritime Rescue Identification Algorithms. J. Mar. Sci. Eng. 2024, 12, 1048. https://doi.org/10.3390/jmse12071048
Zhang J, Hua Y, Chen L, Li L, Shen X, Shi W, Wu S, Fu Y, Lv C, Zhu J. EMR-YOLO: A Study of Efficient Maritime Rescue Identification Algorithms. Journal of Marine Science and Engineering. 2024; 12(7):1048. https://doi.org/10.3390/jmse12071048
Chicago/Turabian StyleZhang, Jun, Yiming Hua, Luya Chen, Li Li, Xudong Shen, Wei Shi, Shuai Wu, Yunfan Fu, Chunfeng Lv, and Jianping Zhu. 2024. "EMR-YOLO: A Study of Efficient Maritime Rescue Identification Algorithms" Journal of Marine Science and Engineering 12, no. 7: 1048. https://doi.org/10.3390/jmse12071048
APA StyleZhang, J., Hua, Y., Chen, L., Li, L., Shen, X., Shi, W., Wu, S., Fu, Y., Lv, C., & Zhu, J. (2024). EMR-YOLO: A Study of Efficient Maritime Rescue Identification Algorithms. Journal of Marine Science and Engineering, 12(7), 1048. https://doi.org/10.3390/jmse12071048
